Polar Bodyage Operating Instructions System
BodyAge - Operating Instructions BodyAge_um_en Free User Guide for Polar SmartWatch and Wearable, Manual
2015-07-27
: Polar Polar-Bodyage-Operating-Instructions-778687 polar-bodyage-operating-instructions-778687 polar pdf
Open the PDF directly: View PDF .
Page Count: 198 [warning: Documents this large are best viewed by clicking the View PDF Link!]
- POLAR BODYAGE SYSTEM SW HELP
- About the Polar BodyAge System
- Setting up the Polar BodyAge System
- Preparations
- Client Management
- Testing
- Programs
- Reports
- Support for the Polar BodyAge System
- Security
- Database Management
- More...
- 1-RM Bench Press
- 1-RM Leg Press
- 3-Site Skinfold
- 5 Zone Program
- 60 sec. Sit-Ups
- 7-Site Skinfold
- About Cardiovascular Fitness
- About the Polar Keeps U Fit Cardiovascular Program
- About the Polar windlink
- Assembling the Polar BodyAge System
- Bicep Strength
- Bioimpedance
- Blood Chemistries
- Blood pressure
- Body Composition Settings
- Body Mass Index (BMI)
- Calibrating the Load Platform
- Calibrating On-line Peripherals
-
- Calibrating the Range of Motion
- Calibrating the Skinfold Calibers
- Cardio 5 Zone settings
- Cardiovascular Settings
- Cooper 12 Minutes Run/Walk
- Crunch
- Cycle Ergometer
- Define Form Letters
- Direct Value Body fat percent
- Direct Value VO2MAX
- Downloading Files
- Edit Additional Information
- Email settings
- General Settings
- Girth
- Guidelines for Cardiovascular Testing
- Heart Disease Risk Factors
- Height/Weight
- Import/Export
- Importance of Body Composition
- Major Symptoms or Signs of Heart Disease
- Max Push Up
- Medical History
- One Mile Walk
- Other Programs settings
- OwnIndex
- OwnZone
- PAR-Q
- Polar Energy Pointer Program
- Polar Keeps U Fit Program
- Polar STAR Training Program
- Query Builder
- Sit and Reach
- Treadmill
- Wall Sit

Polar BodyAge System
Table of Contents
About the Polar BodyAge System ............................................................................................... 1
About the BodyAge Score........................................................................................................ 1
The Polar BodyAge in the Unites States.................................................................................. 1
The Polar BodyAge System in Europe..................................................................................... 1
Polar BodyAge System Declaration of Conformity................................................................... 3
Technical References............................................................................................................... 3
Setting up the Polar BodyAge System....................................................................................... 13
Requirements and Recommendations................................................................................... 13
Unpacking the Polar BodyAge System .................................................................................. 14
Packing List............................................................................................................................ 14
Compatible Hardware............................................................................................................. 15
Assembling the Polar BodyAge System................................................................................. 18
Transporting the polar BodyAge System ............................................................................... 23
Preparations............................................................................................................................... 24
Recommendations for Operating Staff................................................................................... 24
Turning on The Polar BodyAge System Power...................................................................... 24
Setting up the Software settings............................................................................................. 25
Calibrating On-line Peripherals .............................................................................................. 26
Shutting Down the Polar BodyAge System............................................................................ 27
Client Management.................................................................................................................... 28
Adding a New Client............................................................................................................... 28
Main Screen View - Client Information................................................................................... 32
iii
Polar BodyAge System
Notes ...................................................................................................................................... 33
Alerts ...................................................................................................................................... 33
Client Information ................................................................................................................... 35
Searching for a Client............................................................................................................. 38
Deleting a Client..................................................................................................................... 39
Testing ....................................................................................................................................... 40
Pre-Test recommendations.................................................................................................... 40
General Guidelines for the Client ........................................................................................... 41
Main Screen View - Testing ................................................................................................... 41
Test Protocols......................................................................................................................... 42
Adding, Editing or deleting a test protocol.............................................................................. 43
Fitness Assessments ............................................................................................................. 47
Health Risk Appraisals ........................................................................................................... 50
Testing with Autopilot ............................................................................................................. 52
Testing Manually .................................................................................................................... 53
Programs.................................................................................................................................... 54
Creating a New Program........................................................................................................ 54
Cardiovascular Program......................................................................................................... 55
Strength Training Program..................................................................................................... 56
Training progress ................................................................................................................... 60
Other Programs...................................................................................................................... 62
Energy Balance...................................................................................................................... 63
Reports....................................................................................................................................... 67
iv
Table of Contents
Graphical Summary................................................................................................................ 67
Summary Report .................................................................................................................... 68
Personal Profile ...................................................................................................................... 69
Customizing Report Cover Page............................................................................................ 72
Group Reports........................................................................................................................ 73
Batch Report........................................................................................................................... 75
Support for the Polar BodyAge System..................................................................................... 78
Troubleshooting...................................................................................................................... 78
Limited Polar International Warranty for Polar bodyage System ........................................... 81
License Agreement ................................................................................................................ 82
Limited Warranty (software) ................................................................................................... 83
Security ...................................................................................................................................... 84
User Roles and Profiles.......................................................................................................... 84
Database Management.............................................................................................................. 85
Backup.................................................................................................................................... 85
Restore................................................................................................................................... 86
More........................................................................................................................................... 87
1-RM Bench Press ................................................................................................................. 87
1-RM Leg Press ..................................................................................................................... 88
3-Site Skinfold ........................................................................................................................ 89
5 Zone Program ..................................................................................................................... 91
60 sec. Sit-Ups ....................................................................................................................... 93
7-Site Skinfold ........................................................................................................................ 95
v
Polar BodyAge System
About Cardiovascular Fitness ................................................................................................ 98
About the Polar Keeps U Fit Cardiovascular Program........................................................... 98
About the Polar windlink....................................................................................................... 100
Assembling the Polar BodyAge System............................................................................... 101
Bicep Strength...................................................................................................................... 106
Bioimpedance....................................................................................................................... 108
Blood Chemistries ................................................................................................................ 111
Blood pressure ..................................................................................................................... 113
Body Composition Settings .................................................................................................. 115
Body Mass Index (BMI)........................................................................................................ 116
Calibrating the Load Platform............................................................................................... 117
Calibrating On-line Peripherals ............................................................................................ 120
Calibrating the Range of Motion........................................................................................... 120
Calibrating the Skinfold Calibers .......................................................................................... 123
Cardio 5 Zone settings ......................................................................................................... 125
Cardiovascular Settings ....................................................................................................... 126
Cooper 12 Minutes Run/Walk .............................................................................................. 127
Crunch.................................................................................................................................. 127
Cycle Ergometer................................................................................................................... 129
Define Form Letters.............................................................................................................. 134
Direct Value Body fat percent............................................................................................... 137
Direct Value VO2MAX ............................................................................................................. 138
Downloading Files................................................................................................................ 139
vi
Table of Contents
Edit Additional Information ................................................................................................... 142
Email settings ....................................................................................................................... 144
General Settings................................................................................................................... 145
Girth...................................................................................................................................... 146
Guidelines for Cardiovascular Testing ................................................................................. 147
Heart Disease Risk Factors.................................................................................................. 148
Height/Weight....................................................................................................................... 149
Import/Export........................................................................................................................ 150
Importance of Body Composition......................................................................................... 158
Major Symptoms or Signs of Heart Disease ........................................................................ 159
Max Push Up........................................................................................................................ 159
Medical History..................................................................................................................... 161
One Mile Walk...................................................................................................................... 163
Other Programs settings ...................................................................................................... 163
OwnIndex ............................................................................................................................. 164
OwnZone.............................................................................................................................. 166
PAR-Q .................................................................................................................................. 170
Polar Energy Pointer Program ............................................................................................. 172
Polar Keeps U Fit Program .................................................................................................. 173
Polar STAR Training Program.............................................................................................. 176
Query Builder........................................................................................................................ 179
Sit and Reach....................................................................................................................... 180
Treadmill............................................................................................................................... 182
vii
POLAR BODYAGE SYSTEM SW HELP
About the Polar BodyAge System
About the BodyAge Score
The BodyAge score is an integral part of the Polar BodyAge® System and software developed by
Polar. The instruments used to calculate the BodyAge score are validated and published in their
respective fields and are listed on the following pages. All normative and percentile ranking
references are listed in the technical references. BodyAge simplifies fitness test results into one
number that the non-professional can understand. Using BodyAge has been shown to increase
motivation levels of clients and increase exercise compliance.
Calculation of BodyAge
The BodyAge calculation is based on a population of 6,469 apparently healthy 18-79 year-old
men and women. Low levels of cardiovascular fitness and elevated blood pressure levels have
been shown to increase the risk of premature death; therefore, they are weighted more heavily in
the calculation. This results in more years being added or taken away from the BodyAge score
depending on each test result. Assessments that affect quality of life rather than longevity, such
as flexibility and strength, are weighted slightly less. A minimum of four assessments must be
taken in order to calculate BodyAge. Two of the four assessments must be strength, flexibility,
cardiovascular or body composition assessments. The other two can be any of the other
assessments: systolic blood pressure, diastolic blood pressure, total cholesterol, HDL, body
composition, cardiovascular, flexibility or strength.
The Polar BodyAge in the Unites States
Since its introduction in 2001, Polar BodyAge® System has been implemented and adopted by
over 900 health and fitness centers, major universities and corporations in the United States. A
partial list of customers include: United Parcel Service (UPS), United States Air Force,
Department of Education, Department of Defense, PGA West, Ford Motor Company, Gold’s
Gym, Wal-Mart, US Marines, Boeing International, YMCA, Lifetime Fitness, Pepperdine
University and Florida State University.
The Polar BodyAge System in Europe
The Polar BodyAge® System was released in Germany under the name Polar OwnTestTM System
in 2004. Before that time a pilot study was done by a German based research organization, LINK
Institute, to evaluate the effectiveness of the system in the European market. An overview of the
study design, results and conclusions are listed below.
Target and Study Design
1
Polar BodyAge System
• The target of the study was to evaluate the use and feasibility of the BodyAge system as well as
validity of measurements by collecting the feedback from clients of the pilot clubs.
• The pilot was carried out in three fitness clubs in Germany.
• Each club provided a BodyAge system pilot test battery and feedback for a minimum of 50
typical club members with a pre-test and post-test, minimum five weeks between tests.
• After taking part in the assessment, each participant received a questionnaire (Q1) and after the
retest they received a second questionnaire (Q2).
• The instructors received a questionnaire at the end of the pilot (T).
Test Battery of Pilot Project
• PAR-Q
• Medical Questionnaire
• Weight and Height for BMI
• Body Composition (skinfold or bioimpedance)
• Polar OwnIndex® for V02MAX
• Polar OwnZone®
• Crunch Test
• Biceps Strength Test
• Wall Sit Test
• Sit and Reach Test
Results: Club Members
• 90% of club members believe that the BodyAge assessment is important.
• 80% of members believe going through the BodyAge system is rather easy (not difficult).
• 76% of the club members think the reports are very useful (6 on a 6 point scale) and 86%
believe it is well presented.
• 81% of the members felt that the BodyAge Score was motivation for further training.
2
Polar BodyAge System SW Help
• In 7 out of the 8 tests, all the people on average improved their results from the first test to the
second test. This supports the results that the members felt that the BodyAge system and
BodyAge Score motivate for further exercise training.
Results: Instructors
• The instructors judge the importance of the BodyAge system as high and the difficulty as low.
• The reports are judged as useful and no additional materials are needed in the reports.
• On average the instructors suggest they need 41 minutes to conduct the test.
• The instructors agree with the club members that the BodyAge is a very meaningful parameter.
• The instructors feel a high increase of quality of work, a high support in motivating clients and a
high support in communicating heart rate controlled training.
Polar BodyAge System Declaration of Conformity
The Polar BodyAge® System (AKA Model TriFIT 700) is tested under the EU Medical Device
Directive –93/42/ECC. A Class 1 Electrical Medical Device Type BF Protection. Testing
standards used are the EN 60601 – Safety of Electrical Medical Equipment. The Polar
BodyAge® System (AKA Model TriFIT 700) bears the CE MARK as verified by investigation by
the EU Notified Body, TUV Rheinland.
The Polar BodyAge® System (AKA Model TriFIT 700) Product complies with the RoHS Directive
2002/95/EC and WEEE Directive 2002/96/EC mandatory as of July 1st, 2006.
Technical References
Biometrics
PAR-Q
Canadian Society for Exercise Physiology (revised 1994)
Height / Weight and BMI Adults
American College of Sports Medicine Guidelines for Exercise Testing and Prescription.
7th Edition (2006)
Clinical Guidelines on the Identification, Evaluation, Treatment of Overweight and Obesity
in Adults: Evidence Report developed by the NHLBI Expert Panel (1998)
3

Polar BodyAge System
National Center for Health Statistics in collaboration with the National Center for Chronic
Disease Prevention and Health Promotion, May 30, 2000.
http://www.cdc.gov/growthcharts.
Blood Pressure
Practice Guidelines for Primary Care Physicians: 2003 European Society of
Hypertension/European Society of Cardiology, Journal of Hypertension 2003; 21: 1011-
1053
Seventh Report on the Joint Committee on Detection, Evaluation, and Treatment of High
Blood Pressure (JNCB), Hypertension. 2003 Dec;42(6):1206-52
McArdle, William D., Frank I. Katch, and Victor L. Katch, Exercise Physiology: Energy,
Nutrition, And Human Performance, Malvern, PA: Lea & Febiger publisher, 1991
Polar measures blood pressure on the right arm based on the following references. Reasons to
use the right arm include the remote possibility that the genetic anomaly of coarctation (abnormal
narrowing) between the aorta and subclavian artery will cause an elevated blood pressure. If the
pressure in the right arm is normal, it is likely to be normal everywhere.
1. Burch, G.E. (1976). Consultations in Hypertension: A Clinical Synposium. Rochester,
NY: Pennwalt Prescription Products.
2. Task Force on Blood Pressure Control in Children. (1977). Report of the Task Force on
Blood Pressure Control in Children. Pediactrics 59 (Suppl.), 797-820.
Cholesterol (Total, LDL,HDL,LDL/HDL Ratio)
Executive summary of the third report of the National Cholesterol Education Program (NCEP)
Expert Panel on Detection, Evaluation, and Treatment of High Blood Cholesterol in Adults (Adult
Treatment Panel III). JAMA 2001; 285:2486-97.
Ratio Reference
Cooper, Kenneth H. Controlling Cholesterol. The Cooper Institute, 1985, pg 65.
Glucose Norms
American College of Sports Medicine Guidelines for Exercise Testing and Prescription. 7th
Edition, pg. 47 (2006)
Girth Measurements (Waist to Hip Ratio)
4

Polar BodyAge System SW Help
American College of Sports Medicine Guidelines for Exercise Testing and Prescription. 7th
Edition, pg. 58 (2006)
Body Composition
Body Composition Norms (3-Site and 7-Site Adult Skinfold Protocols)
Hoeger & Hoeger (1991). Principles and Labs for Physical Fitness and Wellness, p. 90. ** we
changed the classifications from Excellent/Good/Moderate/Overweight/Obese to
Low/Optimal/Moderate/High/Very High.
Adding 1.9% for black males and 1% for black females reference: Lohman and Heyward, (1989),
Advanced Fitness Assessment and Exercise Prescription, page 148.
Body Composition Percentile Rankings (3-Site and 7-Site Skinfold Protocols)
American College of Sports Medicine Guidelines for Exercise Testing and Prescription. 7th
Edition, (2006)
Cooper Institute for Aerobics Research, Dallas TX (1994).
Skinfold Site Descriptions
American College of Sports Medicine Guidelines for Exercise Testing and Prescription. 7th
Edition, (2006)
3-Site Equation - Men and Women
Jackson, A.S., Pollock, M.L. (1980). Medicine & Science in Sports and Exercise, 12, 175-18.
Generalized Equation for Predicting Body Density of Women.
Jackson, A.S., Pollock, M.L. & Ward, A. (1980). Generalized Equation for Predicting Body
Density of Women. Medicine & Science in Sports and Exercise, 12, 175-18.
7-site Equation – Men and Women
Jackson, A.S., Pollock, M.L.: Practical Assessment of Body Composition. Physician Sport
Medicine 1:76-90, 1985.
Generalized Equation for Predicting Body Density of Men
Jackson, A.S., Pollock, M.L. (1978). Generalized Equation for Predicting Body Density of Men.
British Journal of Nutrition, 40, 497-504.
5

Polar BodyAge System
Conversions of Body Density to Body Fat
Lohman and Heyward, (1989) Advanced Fitness Assessment and Exercise Prescription, page
148. Ages 7 to 50+ Years of Age using a multicomponent model that takes into account Age,
Gender, Fat Free Body density (changed based on differences in body water & bone mineral in
different age groups).
BioImpedence guidelines and information
Tanita Body Composition Analyzer BF-350 Instruction Manual and Techincal Notes
Impedance Equations (for Manual Entry)
Lohman, T.G. (1989, Feb.) Bioelectrical Impedance Analysis Seminar presented to Department
of Exercise Science, University of Arizona, Tucson.
Lukask, H.C., Johnson, P.E., Bolonchuck, W.W., & Lyken , G.I. (1985). Assessment of Fat Free
Mass using Bioelectrical Impedance Measurements of the Human Body. American Journal of
Clinical Nutrition, 41, 810-917.
Circumference Protocols
Tran, Z.V., & Weltman, A. (1989). Generalized Equation for Predicting Body Density of Women
from Girth Measurements. Medicine & Science in Sports and Exercise, 21, 101-104.
Behnke, A.R., & Wilmore, J.H. (1974). Evaluation and Regulation of Body Build and
Composition. Englewood Cliffs, NJ: Prentice-Hall.
Low Body Fat
Exercise Physiology: Energy, Nutrition, And Human Performance, Philadelphia, PA: Lippincott
Williams & Wilkins, 2001
Cardiovascular
Polar OwnIndex®
Jackson, Blair, Mahar, Ross and Stuteville. Prediction of functional aerobic capacity without
exercise testing. Med Sci Sports Exerc 22, 6, 863-870, 1990.
Väinämö, Tulppo, Mäkikallio, Röning. An artificial neural network for human aerobic fitness
approximation. Proceeding of the International Neural Network ICNN, Washington DC, June 3-6,
1996, pp. 1939-1949.
6
Polar BodyAge System SW Help
Laukkanen, Kinnunen, Kiuru. Polar Fitness Test-a new era in Cardiovascular Fitness Testing.
Polar Electro Oy, Finland
OwnZone®
American College of Sports Medicine. Position Stand: The recommended quantity and quality of
exercise for developing and maintaining cardiorespiratory and muscular fitness, and flexibility in
healthy adults. Med Sci Sports Exerc 30(6), 975-991, 1998.
Byrne N, Hills A, Ramage A, Laukkanen R. Use of heart rate variability (HRV) in prescribing
exercise intensity threshold in the obese. Int J Obes 23(5):567, 1999.
Huikuri H, Seppänen T, Koistinen J, Airaksinen J, Ikäheimo M, Castellanos A, Myerberg R.
Abnormalities in beat-to-beat dynamics of heart rate before the spontaneous onset of life-
threatening ventricular tachyarrhythmias in patients with prior myocardial infarction. Circulation
93, 1836-1844, 1996.
Kinnunen H, Tulppo M, Mäkikallio T, Hyyppä O, Nissilä S, Laukkanen R. Reproducibility of
individual training heart rate determined by Polar SmartEdge heart rate monitor. Proceedings of
the International Puijo Symposium, Kuopio, Finland, p. 63, 1998.
Laukkanen R, Maijanen S, Tulppo M. Determination of heart rates for training using Polar
SmartEdge heart rate monitor. Med Sci Sports Exerc 30(5), 1430, 1998.
Mäkikallio T, Tulppo M, Karppinen T, Huikuri H. Nonlinear complexity of heart rate dynamics after
a resting period followed by endurance training. ACSM Annual Meeting 1996. Med Sci Sports
Exerc 28(5), 745, 1996.
Thompson R, Wilkinson J, Laukkanen R, Seppänen T. The relationship of short-term measures of
hrv to heart rate and exercise intensity. Med Sci Sports Exerc 29(5), 795, 1997.
Tulppo M, Mäkikallio T, Airaksinen J, Huikuri H. Nonlinear dynamics of heart rate during
accentuated sympatho-vagal interaction. Circulation 94(8), nr. 2518, 1996a.
Tulppo M, Mäkikallio T, Takala T, Seppänen T, Huikuri H. Quantitative beat-to-beat analysis of
heart rate dynamics during exercise. Am J Physiol 271, H244-252, 1996b.
Tulppo M, Mäkikallio T, Seppänen T, Thomson R, Wilkinson J, Blair S, Laukkanen R, Huikuri H.
Non-linear dynamics of heart rate variability during exercise. ACSM Annual Meeting 1996. Med
Sci Sports Exerc 28(5), 142, 1996c.
Tulppo M, Mäkikallio T, Seppänen T, Laukkanen R, Huikuri H. Vagal modulation of heart rate
during exercise: effects of age and physical fitness. Med Sci Sports Exerc 29(5), nr. 814, 1997a.
7
Polar BodyAge System
Tulppo M, Mäkikallio T, Seppänen T, Laukkanen R, Huikuri H. Vagal modulation of heart rate
during exercise: effect of age and physical fitness. Eur Heart J 18, p. 114, 1997b.
Tulppo M, Mäkikallio T, Seppänen T, Laukkanen R, Huikuri H. Vagal modulation of heart rate
during exercise: effects of age and physical fitness. Am J Physiol 274 (Heart Circ. Physiol. 43),
H424-H429, 1998a.
Tulppo M. Heart rate dynamics during physical exercise and during pharmacological modulation
of autonomic tone. Doctoral Dissertation. Acta Universitatis Ouluensis D 503, Oulu, Finland,
1998b.
Tulppo M, Mäkikallio T, Laukkanen R, Huikuri H. Differences in autonomic modulation of heart
rate during arm and leg exercise. Clin Physiol 19(4), 294-299, 1999.
Wilkinson J, Thompson R, Garcia M, Kampert J, Laukkanen R, Seppänen T. The relationship of
Poincaré Plot analysis to exercise intensity. The International Pre-Olympic Scientific Congress,
July 1996, Dallas, Texas, USA. Abstracts. p. 115-116. 1996a.
Wilkinson J, Thompson R, Garcia M, Kampert J, Laukkanen R, Seppänen T. The response of
heart rate variability during graded treadmill exercise. Circulation 94(8), nr. 1465, 1996b.
Wilkinson J, Thompson R, Garcia M, Kampert J, Laukkanen R, Seppänen T. The relationship of
heart rate variability to work intensity during graded maximal treadmill exercise. International 14th
Puijo Symposium, June 1996, Finland. Proceedings. Kuopio University publications D. Medical
Sciences 101, p. 64, 1996c.
Wilkinson J, Thompson R, Seppänen T, Laukkanen R. Heart rate variability and cardiorespiratory
fitness. Med Sci Sports Exerc 29(Suppl 5), 850, 1997.
Virtanen P, Vasankari T, Vuorimaa T, Laukkanen R. Evaluation of the Polar OwnZone feature in
physically highly active men and women. Proc 5th Annual Congress of ECSS, Jyväskylä, Finland,
19-23 July 2000.
Virtanen P, Vasankari T, Vuorimaa T, Laukkanen R. HRV plateau in exercise intensity
determination in endurance athletes. Med Sci Sports Exerc 33(5), nr 611, 2001.
PAR Questionnaire (used to determine Watts used in protocol) Jackson AS, Blair SN, Mahar MT,
Wier LT, Ross RM, Stuteville JE. Prediction of functional aerobic capacity without exercise
testing. Med Sci Sports Exerc 1990; 22(6): 863-870.
WHO Bike Ergometer VO2MAX Estimation
Lange Andersen, K., Shephard, R.J., Denolin, H., E. Varnauskas, and R. Masironi.
Fundamentals of exercise testing. Geneva: WHO,1971
8

Polar BodyAge System SW Help
Basis for Fitness Testing (Kuntotestauksen perusteet), Liite ry, Helsinki, Finland, 1998.
Shvartz E, Reibold RC: Aerobic fitness norms for males and females aged 6 to 75 years: a
review. Aviat Space Environ Med; 61:3-11, 1990.
PAR Questionnaire (used to determine Watts used in protocol) Jackson AS, Blair SN, Mahar MT,
Wier LT, Ross RM, Stuteville JE. Prediction of functional aerobic capacity without exercise
testing. Med Sci Sports Exerc 1990; 22(6): 863-870.
Adult VO2max Norms/Classifications
Shvartz E, Reibold RC: Aerobic fitness norms for males and females aged 6 to 75 years: a
review. Aviat Space Environ Med; 61:3-11, 1990.
Adult VO2mac Percentile Rankings
The Physical Fitness Specialist Certification Manual, The Cooper Institute for Aerobics Research,
Dallas, TX, revised 1997.
YMCA Bike Ergometer
Golding, L.A., Myers, C.R., and Sinning, W.E. (1989). Y’s Way to Physical Fitness (p.91).
Champaign, IL: Human Kinetics Publisher.
Pollock Bike Ergometer
Pollock, M.L., Wilmore, J.H., & Fox, S.M., III. (1978). Health and Fitness Through Physical
Activity. (p.304). New York: Wiley.
Bruce Treadmill Protocol and Modified Bruce Treadmill Protocol
Bruce, R.A., Kusumi, F., & Hosmer, D. (1973). Maximal Oxygen Intake and Nomographic
Assessment of Functional Aerobic Impairment in Cardiovascular Disease. American Heart
Journal, 85, 546-562.
Rockport One Mile Walk
Rockport Walking Institution, (1986) Kline et al. 1987, McSwegin et al. 1998
Cooper 12minute Run
Cooper, 1968
Three Minute Step Test
9

Polar BodyAge System
Golding, L.A. (2000). YMCA Fitness testing and Assessment Manual. Chanmpaign, IL: Human
Kinetics Publsiher
Strength
Biceps Strength Test
Badger, D.W. (1988). Work Practices Guide for Manual Lifting. National Institute for
Occupational Safety and Health, 81-122
Chaffin, D.B., Herren, G.D., Keysterling, W.M. Pre-employment Strength Testing – An Updated
Position. Journal of Occupational Medicine, Vol. 20, No. 6, June 1978.
Gallagher, S., Moore, J.S., Stobbe, T.J., Physical Strength Assessment in Ergonomics. American
Industrial Hygiene Association, 1998.
Hand Grip Protocol
Devries, H.A. (1980) Physiology of Exercise for Physical Education and Athletes. WCB, Dubuque,
Iowa Promotion.
Adams, G.M. (1980) Exercise Physiology Lab Manual, WCB, Dubuque, Iowa.
Hand Grip Norms
Corbin, C.B., Dowell, L.J., Lindsey, R., Tolsen, H. (1978). Concepts in Physical Education, WCB,
Dubuque, Iowa
60 Second Crunch Test
Golding, Lawrence A. (2000). YMCA Fitness Testing and Assessment Manual (Fourth Edition).
Champaign, IL: Human Kinetics Publishers.
Jette, M., Sidney, K., & Cicutti, N. (1984). A critical analysis of sit-ups: A case for the partial curl-
up as a test of abdominal muscular endurance. Canadian Association for Health, Physical
Education & Recreation, 51(1), 4-9.
Diener, M.H., Golding, L.A., Diener, D., Validity and Reliability of a One-Minute Half Sit-up Test of
Abdominal Strength and Endurance. Sports Med., Training and Rehab., Vol. 6, pp.105-119, 1995.
90˚ Wall Sit test
Griffiths, P., Hughes, G.I., and Moffett, J.A.K. (1993). A Longitudinal Study of Low Back Pain in
Student Nurses. Int. J. Nurs. Stud., Vol. 30, No. 3, pp. 197-212.
10

Polar BodyAge System SW Help
Calisthenics Norms
Pollock, M.L., Wilmore, J.H., & Fox, S.M., III, (1978). Health and Fitness Through Physical
Activity (p. 109 & 110). New York: Wiley.
1-RM Protocol and Norms
The Cooper Institute for Aerobics research: The Physical Fitness Specialist Certification Manual.
Dallas, TX (revised 1997).
Flexibility
Modified Sit & Reach
Wear, C.L. (1963) The Relationship of Flexibility Measures to Length of Body Segments. Res
Quarterly, 34, 234-238.
Flexibility Norms (all protocols)
Hoeger, W.W.K. (1989). Lifetime Physical Fitness and Wellness (p.84). Englewood, CO:
Morton.
Lemmink, K., Kemper, H., deGreef, M. Rispens, P., Stevens, M. The Validity of the Sit and Reach
Test and the Modified Sit and Reach Test in Middle-Aged to Older Men and Women. Research
quarterly for Exercise and Sport. Vol. 74, No. 3, PP. 331-336 (2003)
Supporting References for the BodyAgeTM Calculation
van den Hoogen PC, Feskens EJ, Nagelkerke NJ, Menotti A, Nissinen A, Kromhout D. The
relation between blood pressure and mortality due to coronary heart disease among men in
different parts of the world: Seven Countries Study Research Group. N Engl J Med. 2000;342:1–
8.
MacMahon S. Blood pressure and the risk for cardiovascular disease. N Engl J Med.
2000;342:50–52.
Izzo JL Jr, Levy D, Black HR. Clinical advisory statement: importance of systolic blood pressure
in older Americans. Hypertension. 2000;35:1021–1024.
Franklin SS, Gustin W 4th, Wong ND, Larson MG, Weber MA, Kannel WB, Levy D.
Hemodynamic patterns of age-related changes in blood pressure: the Framingham Heart Study.
Circulation. 1997;96:308–315.
Bilato C, Crow MT. Atherosclerosis and vascular biology of aging. Aging. 1996;8:221–234.
11

Polar BodyAge System
Benetos A, Rudnichi A, Safar M, Guize L. Pulse pressure and cardiovascular mortality in
normotensive and hypertensive subjects. Hypertension. 1998;32:560–556.
Lee IM; Hsieh CC; Paffenbarger RS. Exercise intensity and longevity in men. JAMA 1995 Apr
19;273(15) :1179-84.
Lissner L, et al. Physical activity levels and changes in relation to longevity. A prospective study
of Swedish women. Am J Epidemiol 1996 Jan 1:143(1) :54-62. Sherman SE, et al. Does exercise
reduce mortality rates in the elderly? Experience from the Framingham Heart Study. Am Heart J
1994 Nov:128(5) :965-72. Sherman SE, et al. Physical activity and mortality in women in the
Framingham Heart Study. Am Heart J 1994 Nov:128(5) :879-84.
Paffenbarger RS, et al. The association of changes in physical-activity level and other lifestyle
characteristics with mortality among men. N Engl J Med 1993 Feb 25;328(8) :538-45.
Thompson WG. Exercise and health: fact or hype? South Med J 1994 May;87(5) :567-74.
Weyerer S, et al. Physical exercise and psychological health. Sports Med 1994 Feb:17(2) :108-
16.
Pate R, et al. Physical activity and public health. JAMA Feb. 1, 1995 pp. 402- 407.
Fiatarone MA, et al. Exercise training and nutritional supplementation for physical frailty in very
elderly people. N Eng J Med 1994 Jun 23;330(25) :1769-75.
Health Risk Appraisals
Heart Disease
American Heart Association, RISKO A Heart Health Appraisal, 1994.
Depression
Beck, Aaron T., Steer, Robert A., Beck Depression Inventory, The Psychological Corporation,
1993.
Nutrition
USDA & USDHHS Report of the Dietary Guidelines Advisory Committee on the Dietary
Guidelines for Americans, 1990.
The Surgeon General’s Report on Nutrition and Health; USDHHS, PHS, Washington, D.C., 1988
Diet and Health Implications for Reducing Chronic Disease Risk; National Research Council;
National Academy Press, Washington, D.C. 1989
12

Polar BodyAge System SW Help
Prevention and Safety
Vital Statistics of the United States, 1988
American Medical Association (AMA) Family Medical Guide, Random House, Inc. revised edition,
1987
Diabetes
American Diabetes Association, Sound the Alert!, 1995
Stress
Spielberger, Charles D., State – Trait anxiety Inventory. Consulting Psychologists Press, Inc.
1984
Cancer
American Cancer Society, Cancer: Assessing Your Risk, 1993.
Setting up the Polar BodyAge System
Requirements and Recommendations
The Polar BodyAge® System is designed to gather, process, interpret and display fitness and
wellness data. The Polar BodyAge® System is designed to be used by exercise professionals.
These items are necessary to operate the Polar BodyAge® System:
• 220 Volt Power outlet highly recommended to be a dedicated line. A dedicated line is
where only one circuit is servicing the outlet. (European)
• 110 volt power outlet highly recommended to be a dedicated line. A dedicated line is
where only one circuit is servicing the outlet. (U.S.)
These items are recommended:
• Private/quiet environment for fitness testing
• Cool temperature (72°F, 22°C), moderate humidity and good air circulation (fan
recommended for bike & treadmill testing).
• Telephone with outside line for emergency access and technical support.
13

Polar BodyAge System
• Flat, firm surface for the platform/scale.
Unpacking the Polar BodyAge System
Once the system is out of the shipping container and on the floor:
• Remove all packing materials
• Move the scale and any boxes off of the cart
• Mount the monitor onto the main post, being careful not to pinch any of the cables (see photo)
Packing List
The following is a list of all the items included with your system. These are standard items
included with every system. You may have other items as part of your individual order.
1. Polar heart rate transmitter and elastic strap
2. Strength handle and strength strap assembly
3. On-line Skyndex Skinfold calipers w/calibration dowel
4. Flat Panel LCD monitor w/speakers
4. Computer
5. Keyboard
14
Polar BodyAge System SW Help
6. Mouse
7. Printer
8. Power cord attached for the cart power
9. BodyAge System computer installed in the cart (if ordered)
10. BodyAge System cart with integrated range of motion (ROM) unit
11. WindLinkTM Heart rate receiver
12. Platform/scale
13. 2 Allen wrenches for assembly/repair.
14. Polar BodyAge® System software
15. Blood Pressure included with 3 cuffs.
16. Polar FlowLink
Compatible Hardware
• Tanita BF-350 Bioimpedance Unit
• Tanita BC-418 Bioimpedence Unit (European)
• Monark Bike
• Magnum Bike and Trackmaster Treadmill
• Ergofit Ergometers: cycle 3000 med (series), recumbent 3000 med (series), and circle
3000 med (series). (European)
Tanita Bioimpedance Unit
The Tanita Bioimpedance unit interfaces with the Polar BodyAge® System to obtain body fat %
and total body water.
Tanita BF-350
15

Polar BodyAge System
Tanita BC-418
Contact your Polar dealer for more information on where to purchase the Tanita BF-350 or BC-
418.
Monark Bike
If a Monark 828E was purchased with your system, you will receive a bike interface split cable.
This cable plugs into the interface unit where it is labeled with the heart and pedals icon.
Position the split end that holds the Polar receiver per the set up instructions included with the
cable. Refer to the instruction manual that came with the Monark 828 for assembly instructions.
16

Polar BodyAge System SW Help
Magnum Bike & Trackmaster Treadmill (U.S.)
If a Magnum Upright bike was purchased with your system, you will receive a serial cable that
plugs into the back of the computer. Go to Test Environment > Cardiovascular Settings and
select Magnum and the correct serial port. For more information, see Cardiovascular Settings.
The same steps apply for the TrackMaster Treadmill.
ErgoFit Ergometer
Contact your Polar dealer for more information on where to purchase the ErgoFit Ergometers.
The Polar BodyAge® System is compatible with ErgoFit cycle 3000 med (series), ErgoFit
recumbent 3000 med (series), and ErgoFit circle 3000 med (series).
17

Polar BodyAge System
Assembling the Polar BodyAge System
Interface Connections
Noting that the interface box is secured to the top of the computer with a velcro strip, connect the
following peripherals to the box:
Skinfold
Calipers
Platform
Heart Rate
Cable/RPM
cable
interface
ROM
(Range of
Motion)
Unit
Printer
Plug the power into the printer.
Main Unit Power
18

Polar BodyAge System SW Help
Using the main power cable, plug the system into a wall outlet. Power is applied to the system
via the power entry module located on the left rear of the cart.
1. Plug power
cable into a wall
outlet.
2. Always use
the system main
power switch to
turn the entire
system on and
off. On is “|”
and off is “o”.
Power Entry Module Information
The power entry module is a switchable power supply between 110v (USA and Canada) and
230v (European). The unit is shipped from the factory with the 230v selected.
Fuse Types:
For the 110Volt (USA and Canada), the fuses are ¼ x 1 ¼” 250Volt, 2 Amps, Slow Blow Fuses.
For the 230Volt (European), the fuses are 5mm x 20mm, 250Volt, 3.0-3.5 Amp Slow Blow Fuses.
Replacing the Fuses:
19

Polar BodyAge System
• To replace the fuses, make sure the power
is unplugged and completely disconnected
from the power.
• Next, using a small flathead screwdriver,
pry the cover open on the far right side.
• Carefully pry the fuses out and insert the
new fuses.
• Close the cover, insert the power cord and
turn the power switch on “|”.
Platform/Scale
• Screw in the eyebolt on
the scale strap assembly
into the top of the
platform. Make sure it is
tightened all the way.
• Attach the “C” connector
on the strength strap
assembly to the strength
handle. Make sure it is
tightened all the way.
• Check the strap for any
wear or defects before
each use, as this can
cause injury to the client
being tested on the
biceps strength test.
Ergofit Ergometer
The ErgoFit bike needs to be connected to the Polar BodyAge® System with a null modem cable.
This cable plugs into the back bottom of the ErgoFit ergometer. Plug the other end of the serial
cable into an available serial port in the back of the CPU.
Note: The serial cable is a 9-pin null-modem Cable. You must use a null-modem cable or a null-
model adaptor for the Ergofit Ergometer to function properly with the Polar BodyAge® System.
20

Polar BodyAge System SW Help
1. Power cable for
the Ergofit.
2. Plug the null
modem serial
cable into the
Ergofit serial plug.
Tanita BF-350 or BC-418
The Tanita BF-350 or BC-418 is a unit for measuring bioimpedance using the Polar BodyAge®
System. It interfaces to the system with a serial cable.
Note: The serial cable is a 9-pin null-modem cable. You must use a null-modem cable or a null-
model adaptor for the Tanita BF-350 to function properly with the system.
Plug the
power
cord
into a
220v
power
outlet.
Plug the
serial
cable
into the
Tanita
BF-350
or BC-
418 as
21

Polar BodyAge System
shown
here.
Plug the
other
end of
the
serial
cable
into
Device
Port 1
or
Device
Port 2
on the
TF700iu
box.
Polar Sonic InterfaceTM
The optional Polar Sonic InterfaceTM uses the speaker and microphone ports on your PC to send
and receive information to Polar training computers (F11, F6, F4 and all Polar UpLink enabled
computers).
Installation Instructions
Plug the GREEN Polar Sonic
Interface cable into the Speaker
port on the computer.
Alternately, This can be plugged
into a headphone jack on the
22

Polar BodyAge System SW Help
computer
Plug the PINK Sonic Interface
cable into the Microphone port on
the computer.
If you want to use your existing speakers and microphone on your PC, use the included “Y”
splitters. If you have your PC Speakers enabled using the “Y” Splitter, you will hear a sound from
your PC speakers when setting the training computer. There is never sound when uploading files
from the training computer to the PC. You will need to adjust the speaker and microphone volume
for proper operation, depending on the noise of your environment and computer sound card type.
1. To your
microphone
2. To your
speakers
Transporting the polar BodyAge System
Before transporting your system:
• Unplug the following peripherals: skinfold calipers, platform. Leave the bike cable plugged in;
coil and store in the computer compartment.
• Secure the central processing unit with foam or other materials such as wadded paper or bubble
wrap to prevent shifting.
23

Polar BodyAge System
• Consider dismounting the monitor and wrapping with bubble wrap.
• Secure the printer on its tray with an elastic cord around the top of the printer or use stretch
wrap.
• Avoid laying the system on its side. The central processing unit is not secured with anything
except the materials you place in the compartment. If you must lay it down, make sure the CPU
compartment opening is facing upwards.
Preparations
Recommendations for Operating Staff
It is recommended that ALL OPERATORS have a basic understanding of Windows operating
system. If not, it is recommended that the primary operator take a course in the basic operation
of Windows.
Polar recommends that the operator of the Polar BodyAge® System be certified in CPR and hold
a certification in fitness assessment or sports degree.
Turning on The Polar BodyAge System Power
1. Turn on the system main power switch located at the left side of the cart.
2. When the power is applied to the unit, a green light appears in the interface box above the
power indicator and you hear a start-up verification sound.
24

Polar BodyAge System SW Help
3. Turn on the central processing unit.
4. Turn the power to the printer on.
Setting up the Software settings
To view and change the test environment settings for the BodyAge System, select System
Settings > Test Environment.
The following window appears:
25

Polar BodyAge System
In this window you can enter the settings below. Click on the name of a setting for instructions.
General
Cardiovascular
Body Composition
Email Settings
Import/Export
Cardio 5 Zone
Other Programs
Calibrating On-line Peripherals
When initially setting up your Polar BodyAge® System and each time the Polar BodyAge®
System is transported or every two months, it is recommended to calibrate the skinfold calipers,
the load platform (which calibrates both scale and biceps strength test) and the range of motion
unit to ensure accurate results.
Select System Settings > Calibrations. Select the Calibration Type from the drop-down box.
You will be prompted with instructions regarding how to calibrate the equipment. For further
instructions, see the following sections:
26

Polar BodyAge System SW Help
Calibrating the Skinfold Calipers
Calibrating the Load Platform
Calibrating the Range of Motion
Shutting Down the Polar BodyAge System
Before turning off the power to the system, it is important to shut down the Polar BodyAge®
System properly.
1. Click the ”X” in the upper right corner, or go to File > Exit to exit the software.
2. Turn off the computer.
3. Now, turn off the power to the printer by pressing the printer power button located on the front
panel of the printer.
27

Polar BodyAge System
4. Turn off the main power on the right side of the cart.
Client Management
Adding a New Client
There are two ways to add a new client:
Select File > New Client, or click on the button in the upper left corner.
The Client Information window appears. In this window you can enter the following information
on your new client.
1. General Information
28

Polar BodyAge System SW Help
The information that is shown in this window depends on your choices in System Settings >
Test Environment > General > Client Information Options. For more information, see General
Settings. It is strongly suggested that you enter a unique identification code (up to 50 characters)
for each client to organize your data. First Name, Last Name, Date of Birth and Gender are
required fields.
Click OK to save the client data and to return to the main view.
Click Cancel to cancel adding a new client or making changes in the current client's information.
2. Groups
29

Polar BodyAge System
To add a client to a group, highlight the group from the list of available groups and click +.
To create a new group, click on the button on the Available Groups field. The Customize
window appears:
30

Polar BodyAge System SW Help
1. Click New to activate text field.
2. Type in the name of the group.
3. Select a parent group from the drop-down list. If you have not created groups before, the only
option on the list is Club.
31

Polar BodyAge System
4. Click Save to save the group.
5. Click Close to exit the Customize window.
6. The group is now shown on the list of available groups and you can add the client to this group.
Click OK to save the client information.
You can enter Client Information afterwards by clicking the Client Information tab on the upper
left corner of the main view. You will also have options to enter additional client information. For
more information, see Client Information.
Main Screen View - Client Information
The View menu offers you a selection of useful features for managing client data. Check or
uncheck the features to show or hide them on the main screen.
For more information on the features, see the following sections:Notes, Alerts and Client
Information
If all the features from the View menu are selected, they will appear on the main screen as
follows:
If you roll the mouse over any of the items above, then a roll-out screen with additional
information appears.
32

Polar BodyAge System SW Help
If you move your mouse off of the roll out screen, it will roll back in.
By clicking on the pushpin in the upper right corner, the roll-out screen stays visible until you
re-click on the pushpin.
Notes
Notes is a feature that allows you to add a comment about a particular day or session. For
example, if your client was sick one day, you can make a note of it under the client's name with a
date stamp.
To enter Notes, roll your mouse over the Notes tab. The following roll down screen appears:
Click the + icon to activate the text screen. When you are finished typing your note, click the X in
the upper right corner of the notes screen. The note will be saved.
To delete a note, use the mouse to highlight the text and hit backspace on the keyboard.
Alerts
33

Polar BodyAge System
Alerts is a feature that informs you on any urgent medical information on a client. For example if
your client has cardiovascular disease or is allergic to bee stings, you can make a note of it in
Alerts so that in an emergency you can act accordingly.
To enter Alerts, roll your mouse over the Alerts tab. The following roll down screen appears:
If you click on the drop-down arrow you will see the two default alerts (Asthma and Diabetes).
To add a new selection, click on the button on the right of the drop-down box.
The following window appears:
1. Click New to activate text field.
2. Type in the name of the alert.
3. Click Save to save the alert.
34

Polar BodyAge System SW Help
4. Click on Close and the added alert will appear in the drop-down selection of the Alerts roll
down screen.
To add an alert, highlight it and click on the green plus (+) sign. To erase an alert, highlight it (it
will now appear in the large white text field) and click on the red minus(-) sign.
Client Information
To add or edit Client Information, roll your mouse over the Client Information tab. The
following roll down screen appears:
1. General Information
In this view you can add or edit the client information that was initially entered in Client
Information when the client was added to the system. The information that is shown in this
window depends on your choices in Client Information Options in System Settings > Test
Environment > General Settings. For more information see General Settings.
2. Address Information
In this view you can add or edit the client's address information.
3. Additional Information
In this view you can add drop-down selections for the fields created in Preferences > Edit
Additional Information (for more information, see Edit Additional Information). For example if
you want to know what is your client's sport, or if they follow a specific diet (i.e. vegetarian), you
can make fields with a drop-down box of selections.
For example, if you have added a field "Favorite sport" in Edit Additional Information, the field
will be shown in Additional Client Information as shown below:
35

Polar BodyAge System
To add drop-down selections for the fields, click on the button on the upper right corner.
The following window appears.
Click New to enable the text field and type the selection.
If you select Save, the selection will appear in the larger box field.
By clicking on New you start the process over again.
By highlighting the selection, and selecting Edit, you can change the option.
By clicking Close, the selections will appear on the drop-down list next to the question field.
36

Polar BodyAge System SW Help
4. Groups
Add the client to a group by highlighting the group from the list of available groups. Click Add.
To create a new group, click on the button on the Available Groups field. The following
window appears:
1. Click New to activate text field.
37

Polar BodyAge System
2. Type in the name of the group.
3. Select a parent group from the drop-down list. If you have not created other groups before, the
only option on the list is club.
4. Click Save to save the group.
5. Click Close to exit the Customize window.
6. The group is now shown on the list of available groups and you can add the client to this group.
Searching for a Client
Use search to you find a client based on last name, first name, or ID.
To run a search, select File > Search Client or click on the button in the upper left
corner.
When the Search Client box appears, select the criteria for your search and/or enter a
keyword/letter, for example last name, or the first letter of the last name.
38

Polar BodyAge System SW Help
Click Search and all the clients that meet the criteria will be displayed.
Deleting a Client
To delete a client, select File > Delete Client.
The following message appears:
Clicking Yes permanently removes a client’s data. Clicking No cancels the operation.
39
Polar BodyAge System
Testing
Pre-Test recommendations
Before any exercise testing is done, the following is recommended by Polar/HealthFirst:
• PAR-Q (Physical Activity Readiness Questionnaire) should be completed by the client. If "Yes"
is answered to ANY of the seven (7) questions, it is recommended that the client sees a doctor
before performing any physical activity or exercise testing.
• MEDICAL HISTORY questionnaire must also be completed, printed out and kept in the client's
file in hard copy.
General guidelines to be given to client before any testing:
• Wear comfortable, loose-fitting clothing.
• Drink plenty of fluids over the 24-hour period preceding the test.
• Avoid food, tobacco, alcohol and caffeine for 3 hours prior to taking the test.
• Avoid exercise or strenuous physical activity the day of the test.
• Get an adequate amount of sleep (6 to 8 hours) the night before the test.
Test Environment
The test environment is important for test validity and reliability. Anxiety, emotional problems,
food in the stomach, bladder distention, climate variation, and pain should be controlled as much
as possible. To minimize anxiety, the test environment should be quiet and private and the
temperature of the room maintained at about 72°F/22°C. The room should be equipped with a
comfortable seat and/or examination table to be used for resting blood pressure. The demeanor
of personnel should be one of relaxed confidence so as to immediately put the subject at ease.
Testing procedures should not be rushed, and all procedures must be clearly explained prior to
initiating the process. These seemingly minor tasks are easily accomplished and will assist in
achieving valid test results.
Importance of Test Order
When exercise testing a client you must consider the testing battery order. For example: if a
cardiovascular test is given first, then a blood pressure measurement is taken, the blood pressure
measurement will be affected by the cardiovascular test.
Manual Entry
40

Polar BodyAge System SW Help
After any manual entry, press the enter on the keyboard to save data. These changes will now be
seen in the reports.
General Guidelines for the Client
General guidelines to be given to client before any testing:
• Wear comfortable, loose-fitting clothing.
• Drink plenty of fluids over the 24-hour period preceding the test.
• Avoid food, tobacco, alcohol and caffeine for 3 hours prior to taking the test.
• Avoid exercise or strenuous physical activity the day of the test.
• Get an adequate amount of sleep (6 to 8 hours) the night before the test.
Main Screen View - Testing
After you have created a new client (see Adding a New Client), the following view opens:
41

Polar BodyAge System
1. If you want to change the client, go to Clients tab.
Click the name of the client.
2. Select one of the existing test protocols or create a
new test protocol for the client. For more information,
see Test Protocols and Adding, Editing or Deleting a
Test Protocol.
3. To carry out a test by using the Autopilot, click
Testing and select New Test Result Using Autopilot
or Edit Test Result Using Autopilot. For more
information, see Testing With Autopilot. Alternatively
you can add or edit the test records manually by
clicking Testing and selecting New Test Record or
Edit Test Record. For more information, see Testing
Manually.
Test Protocols
42

Polar BodyAge System SW Help
A test protocol is a group of fitness assessments and health risk appraisals that you want to
display on the main page or in the AutoPilot. You can make your own test protocol and name it
accordingly so that each time you test a client, you can select the test protocol from a drop-down
menu. For more information, see Adding, Editing or Deleting a Test Protocol.
The default test protocol is called Body Age and includes the following assessments:
PAR-Q (Physical Activity Readiness Questionnaire), Medical History, Height/Weight, Blood
Pressure, BioImpedance, OwnIndex, OwnZone, Crunch, Bicep Strength, Wall Sit, Sit & Reach
For more information on the assessments, see Fitness Assessments and Health Risk Appraisals.
Adding, Editing or deleting a test protocol
To add or edit a test protocol, click Test Protocol and select Add, Edit or Delete Test
Protocols:
The following screen appears:
43

Polar BodyAge System
If you have already created a test protocol, you can click Next to edit it.
To create a new test protocol, click New Test Protocol. Enter a name for the test protocol and
check the box for the features you want to include in the test protocol, then click Next.
If you want to delete a particular test protocol, select the group from the drop-down menu and
click Delete Protocol.
***NOTE: you cannot modify or delete the BodyAge test protocol.
Select the assessments from the menu.
44

Polar BodyAge System SW Help
For Body Composition Assessments, only one assessment can be selected per test protocol.
For Cardiovascular Assessments, only one assessment plus OwnZone can be selected per
test protocol.
Click Next after making you selections. A menu appears where you can select the health risk
appraisals you want to include in the test protocol.
45

Polar BodyAge System
Click Next after making your selections. In the following view you can customize the order of the
assessments in Autopilot.
46

Polar BodyAge System SW Help
To change the order of the assessments, highlight an assessment and click Move Up or Move
Down.
Click Finish to save your test protocol.
Your new test protocol will now appear under the Test Protocol drop-down menu.
Fitness Assessments
The fitness assessments in a test protocol are divided into four categories: Biometrics,
Cardiovascular, Body Composition and Strength & Flexibility.
47

Polar BodyAge System
If you want to view an assessment that is not included in the test protocol, click the Other
Assessments button (Other Biometric Assessments, for example). When you use an
assessment that is not included in the test protocol, it will be indicated by red text.
NOTE: To view the Other Assessments button in Fitness Assessments, Other Categories
must be included in the test protocol. For more information, see Adding, Editing or Deleting a Test
Protocol.
Biometrics
The following assessments can be found in Fitness Assessments > Biometrics. For more
information on a specific assessment, click the name of the assessment below.
PAR-Q
Medical History
Girth
Height/Weight
OwnZone
48

Polar BodyAge System SW Help
Blood Pressure
Blood Chemistries
Body Composition
The following assessments can be found in Fitness Assessments > Body Composition. For
more information on a specific assessment, click the name of the assessment below.
3-Site SkinFold
7-Site SkinFold
Bioimpedance
Direct Value Body Fat Percent
For more information on body composition, see Importance of Body Composition.
Cardiovascular
Before starting a cardiovascular test, see Guidelines for Cardiovascular Testing.
The following assessments can be found in Fitness Assessments > Cardiovascular. For more
information on a specific assessment, click the name of the assessment below.
Treadmill
Cycle Ergometer
Cooper 12 Minutes Run/Walk
Direct Value VO2max
One Mile Walk
OwnIndex
For general cardiovascular information, see the following sections:
About Cardiovascular Fitness
About the Polar WindLink
Major Symptoms or Signs of Heart Disease
49

Polar BodyAge System
Heart Disease Risk Factors
Strength and Flexibility
The following assessments can be found in Fitness Assessments > Strength and Flexibility.
For more information on a specific assessment, click the name of the assessment below.
1-RM Bench Press
1-RM Leg Press
60 sec. Sit-Ups
Bicep Strength
Crunch
Max Push Up
Sit & Reach
Wall Sit
Health Risk Appraisals
Health Risk Appraisals
Click on the Health Risk Appraisals tab to view the appraisals included in the test protocol.
To open a health risk appraisal questionnaire, heart disease for example, click on Heart Disease.
Then click on Start the Heart Disease Assessment.
50
Polar BodyAge System SW Help
If you want to open the questionnaire for a health risk appraisal that is not included in the test
protocol, click on Other Health Risk Appraisals.
Using Heart Disease HRA
The Heart Disease HRA questionnaire consists of 9 questions. The heart disease questionnaire
requires weight information to correctly assess the heart disease risk for an individual.
Coronary heart disease is the most common form of heart disease and the leading cause of
death globally. Estimates are that almost 7.6 million deaths a year are due to coronary heart
disease. Many of these deaths could be avoided by simply understanding the risk factors
associated with coronary heart disease and what steps can be taken to reduce the risk.
The heart disease HRA uses assessment data as part of the scoring. Blood pressure and blood
chemistry values are needed to get the most accurate score for this HRA.
Using the Nutrition HRA
The Nutrition HRA questionnaire consists of 12 questions.
Good nutrition is essential for maintaining health and providing the energy necessary for optimal
physical and mental performance. Poor nutrition is a significant risk factor in many of the leading
causes of death globally, including coronary heart disease, cancer, stroke, and diabetes.
Using the Stress HRA
The Stress HRA questionnaire consists of 19 questions.
Stress may be thought of as a reaction to real or imagined threats in the present or future and to
feelings of vulnerability or weakness. Even the most psychologically stable persons will have
occasional periods of stress. Relatively mild episodes of stress are universal and require no
special treatment. But, in some people, these emotions can gather momentum and have a
negative effect on the quality of life and health. In most cases individuals can manage and control
stress on their own. The trick is to recognize the problems for what they are and to take
appropriate corrective actions.
Using the Depression HRA
The Depression HRA questionnaire consists of 20 questions.
Depression may be thought of as a reaction to past events combined with feelings of
helplessness and hopelessness. Even the most psychologically stable persons will have periods
of depression. Relatively mild episodes of depression are universal and require no special
treatment. But, in some people, these emotions can gather momentum and have a negative
51
Polar BodyAge System
effect on the quality of life and health. The trick is to recognize the problems for what they are and
to take appropriate corrective actions.
Using the Diabetes HRA
The Diabetes HRA questionnaire consists of 9 questions.
Diabetes is a serious disease that can lead to blindness, heart attack, stroke, kidney failure and
amputations. Research shows that type II diabetes can be prevented by leading a healthy
lifestyle. Maintaining a healthy weight, eating low fat foods, and getting regular exercise can help
reduce risk.
Using the Cancer HRA
The Cancer HRA questionnaire consists of 26 questions for males and 37 questions for females.
The cancer risk assessment has been developed by the American Cancer Society to help you
learn about:
1. your risk factors for certain types of cancer and
2. the early symptoms of a cancer
Using the Prevention HRA
The Prevention HRA questionnaire consists of 13 questions.
Using the Safety HRA
The Safety HRA questionnaire consists of 23 questions.
Testing with Autopilot
What is AutoPilot?
AutoPilot has been designed to streamline and standardize the sequencing of fitness
assessments. By creating a new record with AutoPilot, each desired assessment comes up
automatically in the desired order. Running a test protocol with AutoPilot means that you never
have to select the assessment you want to use. As you complete one assessment of the test
protocol, the next assessment appears automatically.
How to start AutoPilot
52

Polar BodyAge System SW Help
AutoPilot will automatically run with the test protocol that you select. To change the test protocol
settings or selection, see Test Protocols and Adding, Editing or Deleting a Test Protocol for
instructions.
1. Click Testing to open the drop-down box and select New Record Using AutoPilot to create a
new test record or Edit Test Record Using AutoPilot to edit an existing test record.
2. A new screen will appear. This is the first assessment to complete in order to run a complete
test protocol.
3. When you are finished with the first assessment, click OK in the lower right corner and you will
be automatically forwarded to the next assessment.
4. To close AutoPilot and return to the main screen, click on the button.
To view an existing record, use the arrows or the drop down menu shown below:
Testing Manually
After you have created a new client (see Adding a New Client), you can create a record for that
client.
Every time you add a new client, your main testing screen will be disabled until you click Testing
and make your selection:
53

Polar BodyAge System
Select New Record to create a new record for the client. The main testing screen will be enabled.
You can now select the assessment you want to view. For example, if you want to enter the
clients height and weight, click on the Height/Weight button in Biometrics category. A screen for
entering a client's height and weight will appear.
Select Edit Record to modify an existing record.
Select Delete Record to permanently remove the record.
To view an existing record, use the arrows or the drop-down menu shown below:
NOTE: If you have created a new client, you can only select New Record or New Record Using
Autopilot.
Programs
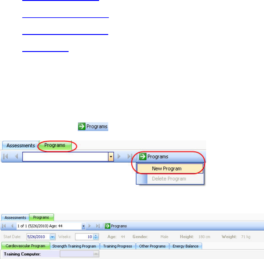
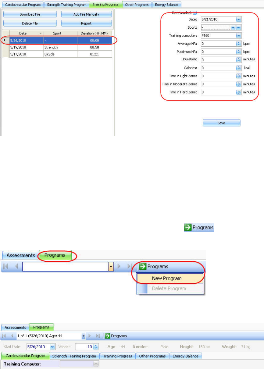
Creating a New Program
To design a customized program for your client, click on the Programs tab to open the program
view. Then click the button and select New Program.
54

Polar BodyAge System SW Help
The following view appears:
For more information on the options in this view, see the links below.
Cardiovascular Program
Strength Training Program
Training Progress
Other Programs
Energy Balance
Cardiovascular Program
To design a customized cardiovascular program for your client, click on the Programs tab to
open the program view. Then click on and select New Program.
The following view appears:
Start by selecting the client's training computer from the drop-down list. This selection will
determine the program type. Depending on the training computer selection, click on the program
name below for further instructions:
55

Polar BodyAge System
• Polar Keeps U Fit program: F4, F6/F7, F11, F55
• Polar Energy Pointer program: FT7, FT40
• Polar STAR Training Program: FT60, FT80
• 5 Zone Program: RS300X, RS400, RS800, RS800CX
Strength Training Program
To design a customized strength program for your client click on the Programs tab to open the
program view. Then click on and select New Program.
The following view appears:
1. Click on the Strength Training Program tab to view the strength training program main
screen.
2. Click Create New Workout. The following screen appears:
56

Polar BodyAge System SW Help
3. If you have already created a workout template, select it from the drop-down menu. If you want
to create a new workout, enter the workout name.
4. Select the muscle group in which you want to add exercises. Double-click or drag and drop the
exercise to add it to the workout.
57

Polar BodyAge System
5. If you want to add a new exercise, click Add.
• Give the exercise a name and place it in a muscle group.
• Browse to find the picture that corresponds with the new exercise.
• Write the instructions for the new exercise.
58

Polar BodyAge System SW Help
6. If you want to save the workout as a template, check the box next to Save as Template. Then
select Save.
7. After saving the workout, a weekly calendar appears on the Strength Program main screen.
Select the days when this workout should be done.
8. Click Report to view and print a strength program. The report includes a strength training
calendar and detailed instructions for carrying out the exercises.
59

Polar BodyAge System
9. To transfer workouts (a maximum of three) to the Polar FT80 training computer, place the
training computer on the FlowLink and click Send to training computer...
The following screen appears. Check the boxes next to the workouts you want to send to the
training computer and click Transfer.
Training progress
To view and follow your client's training progress, click on the Programs tab to open the program
view. Then click on and select New Program.
The following view appears:
60

Polar BodyAge System SW Help
1. Click on the Training Progress tab to view the training progress main screen.
2. Click Download File to download the training files from the client's training computer. Select
the training computer and the sport from the drop down lists and then click Download. See
Downloading Files for more information.
3. Click Add File Manually to add a training file manually. A new file will be added to the list.
Enter the information for the highlighted training file, and click Save to save the training file
information.
61

Polar BodyAge System
4. To delete a highlighted training file from the list, click Delete File.
5. To view a training progress report, click Report.
Other Programs
In Other Programs you can include additional programs or training instructions for you client.
Click on the Programs tab to open the program view. Then click on and select New
Program.
The following view appears:
1. Click on the Other Programs tab brings to view the other programs main screen.
62

Polar BodyAge System SW Help
To add one of the program templates for your client, highlight the program name and click Add.
To create a new template, click New. This selection will open a text editor. After creating the
template in the text editor, select File > Save.
Energy Balance
The Energy Balance function calculates the total daily calorie burn target based on the client’s
weight loss target and daily activity level.
Click on the Programs tab to open the program view. Then click on and select New
Program.
The following view appears:
63

Polar BodyAge System
Clicking on the
Energy Balance tab
brings up the
Calorie Analysis
view.
This view provides
an analysis of the
client's total daily
calorie burn.
Choose the lifestyle
that best describes
the client's daily
activity level.
Clicking on the
button brings up a
screen with
descriptions of the
lifestyle options.
After the lifestyle
selection, the
following data will be
displayed in the
calorie analysis view
automatically:
• RMR:
Resti
ng
64

Polar BodyAge System SW Help
meta
bolic
rate
is the
numb
er of
calori
es
burne
d
daily
for
norm
al
physi
ologic
functi
on:
• Avg.
Exer
cise
cals/
Day:
This
value
is
auto
matic
ally
enter
ed
from
the
cardi
o
progr
am.
The
cardi
o
progr
am
creat
es a
65

Polar BodyAge System
weekl
y
total
and
the
energ
y
balan
ce
functi
on
divide
s that
by 7
for
daily
calori
e
expe
nditur
e.
• Total
Calor
ie
Burn/
Day
is a
sum
of the
lifesty
le,
RMR
and
avera
ge
exerc
ise
calori
es.
Once the calorie analysis is complete, the Targets view appears.
66

Polar BodyAge System SW Help
In this view, the Current values show the client's current condition. The body fat, lean mass and
weight are brought over from Body Composition assessments and Client Information.
The Goal values can be adjusted by sliding the bars or by manually entering a goal value in each
text box. The Weight Change/Week will change accordingly.
Reports
Graphical Summary
A graphical summary gives the client a graphical view of how they did on the fitness assessment.
It presents norms and places clients into categories based on their health or performance.
To build a graphical summary report, select Reports > Graphical Summary. The Graphical
Summary report window appears:
67

Polar BodyAge System
Check the box next to the record you want to compare. You may compare all records or choose
individual records for comparison.
Click Preview to view the report before printing. Click on the button to print the report, or the
button to exit the graphical summary preview and return to the main screen.
Click Print to print the report.
Summary Report
A data summary report will present the client’s data from the fitness assessment. It will also
reflect the changes made if more than one record is compared.
To build a summary report, select Reports > Summary Report. The Data Summary Report
window appears:
68

Polar BodyAge System SW Help
The first option allows you to compare the results of the current test to one of the client's other
tests. You can compare it by selecting an earlier test record from the drop-down menu. The
second option shows only the current test record.
Click Preview to view the report before printing.
Click on Print to print out the data summary report.
Personal Profile
A personal profile presents an in-depth report of the client’s fitness assessment. It uses graphs,
percentages, charts, norms and tips to give the clients detailed, yet easy to understand feedback
on their fitness status. It also prints out their cardiovascular program and training progress if they
are created and selected.
To build a personal profile report, select Reports > Personal Profile. The Personal Profile
Report window appears:
69

Polar BodyAge System
Check marks indicate reportable data. If you do not want all of the selected data in the report,
either remove the check marks one by one or click Unselect All.
Click Preview to view the report before printing.
Click Print to print out the personal profile.
Click Set Print Order to select the order in which the personal profile information is printed.
70

Polar BodyAge System SW Help
To change the order, highlight the item and use the up and down arrow buttons to move it.
NOTE: The cover page cannot can not be moved, it is ALWAYS the first page.
When you have it in the order that you want, click on Close button.
BodyAge Report
A BodyAgeTM report is generated if it is selected when printing or previewing a personal profile.
Why BodyAge
BodyAge is based on health screening and fitness test scores. Fitness testing is done to serve
two purposes; the first is to monitor progress of a fitness program and the second is to provide
motivation to the client to improve fitness levels. The problem in the past has been that when
presenting clients with just their fitness results: they tend to be overwhelmed with the amount of
information and do not understand many of the fitness concepts, such as VO2MAX. Because of this,
clients tend to be less motivated to change their fitness levels and therefore exercise adherence
is lower and incidence of dropout from exercise programs is higher. The BodyAge system was
developed over 10 years from the information gathered and real-world testing in over 1300 health
clubs in the U.S.
BodyAge simplifies fitness test results into one number that the non-professional can understand.
Using BodyAge has been shown to increase motivation levels of clients and increase exercise
compliance.
How BodyAge Works
71

Polar BodyAge System
The BodyAge score is calculated using 4 to 13 health and fitness assessments. Each
assessment has a "Healthy" or "Average" percentile ranking that has been determined and
validated by a research (example: VO2MAX values and normative rankings from Shvartz E, Reibold
RC: Aerobic fitness norms for males and females aged 6 to 75 years: a review. Aviat Space
Environ Med; 61:3-11, 1990. as reference by the World Health Organization). A person in the
"Healthy" or "Average" percentile for all assessments will have a BodyAge score equal to their
biological age. A person lower in the percentile categories for any of the assessments will have
years added to their BodyAge score accordingly. The same works for the person in the Good or
Excellent categories-years will be taken off of the BodyAge score. Assessments that affect life
expectancy are weighted more heavily. Assessments that affect quality of life rather than lifespan
are weighted slightly less.
Customizing Report Cover Page
To view and/or change the cover page for the personal profile report, select System Settings >
Customize Report Cover Page.
The cover page opens. In this view you can change the formatting, wording, colors and even add
your own images.
72

Polar BodyAge System SW Help
To change the text, place the cursor on the part that you want to change or delete text. The tags
listed (i.e. <FullName>) indicate that a personalized tag (i.e. John Doe) will show up on the cover
page.
To change the format, font, and/or text features, use the tool bar.
To insert an image or logo, go to Insert > Image... and browse the file from your computer.
When the cover page is complete, go to File and select Save. Click Close to exit.
Group Reports
Group Reports are aggregate summaries of group populations. These reports are extremely
useful in corporate settings.
To build a group report, select Reports > Group Report. The Group Reports window appears:
73

Polar BodyAge System
1. If you want to compare two groups, click on the arrow on the lower left corner of the screen to
raise the number of groups from 1 to 2. A Group 2 tab will appear.
2. Select a group from the drop-down list next to the group field. If you want to create a new
group with a specific population of clients, select Query, and click on .
See Query Builder for more information.
3. The report filter customizes your report. You can filter your group report based on age or sex or
test date or all three. For example, you can choose only males between the ages of 25 and 40
years of age within your group report.
4. Press Next. The following screen will appear allowing you to choose the assessments and
health risk appraisals to be included in the report.
5. Press Next to complete the report. The following screen appears:
74

Polar BodyAge System SW Help
Click Print to print out the summary report.
Click Preview to view the report before printing.
Click Export Records to save the data in .xml format.
Batch Report
The batch report function allows you to compile a report of chosen assessments for a specific
group of people.
To build a batch report, select Reports > Batch Report. The Batch Printing window appears:
75

Polar BodyAge System
1. If you do not want all of the listed assessments to be included in the report, remove the checks
you do not want to include in the report or click Unselect all.
2. Select the type of the report by checking or unchecking the box next to the report type:
Personal Profile, Data Summary or Graphical Summary. You can select more that one report
type to be included in the batch report.
3. If you want to attach a form letter to the report, check the box next to Form Letters. Then
check the box next to the form letter which you want to attach. For more information on form
letters, see Define Form Letters.
4. Click Next. The following screen appears.
76

Polar BodyAge System SW Help
5. Choose the delivery method and select the recipients from the drop-down list. If you want to
create a new group with a specific population of your clients, click on .
See Query Builder for more information.
6. If the delivery method of you choice is Email reports, the below screen will appear. Create the
e-mail content, and click Finish to send the reports.
77

Polar BodyAge System
Support for the Polar BodyAge System
Troubleshooting
Computer will not turn on
1. Turn the main power switch, located on the right side of the computer compartment, off and on.
If power is applied, the switch will glow red.
2. Hold the power button on the front of the CPU down for 2 seconds. If the switch glows green,
power is on.
3. Unplug the unit and test the wall power outlet with an electrical appliance (such as a lamp). If
outlets are changed, repeat steps 1 and 2.
4. Unplug the ROM cable from the system interface. Slowly remove the computer and set it down
directly behind the cart. Make sure the power cable is securely plugged in on the back of the
case as well as the surge protector.
5. Repeat steps 1 and 2.
78
Polar BodyAge System SW Help
Computer turns on, but the monitor does not
1. Check the power cable on the back of the monitor. Make sure it is secure.
2. If no lights are on in the monitor, press the monitor power switch again. Wait for 30 seconds.
Note the color of the monitor lights.
3. If there is power on in the monitor, but you have no video (amber light), reseat the VGA cable
on the back of the monitor.
4. If power is still not applied (no lights), turn off the main power switch on the left rear of the cart.
Unplug the ROM cable from the system interface. Slowly remove the computer and set it down
directly behind the cart. Make sure the AC adapter for the monitor is securely plugged in on the
surge protector and the body of the adapter.
5. Turn on the main power switch and check again.
6. If you have power to the monitor (lights on the front) and still no video, verify that the VGA
cable is securely connected on the rear of the computer.
Printer will not Turn On or Print
Hardware checks
1. Check the power cable going into the right side of the back of the Hewlett Packard printer.
2. Check the data cable (USB) going into the right side on the back of the Hewlett Packard
printer.
3. Turn off the main power switch on the left rear of the cart. Unplug the ROM cable from the
system interface. Slowly remove the computer and set it down directly behind the cart. Verify that
the AC adapter for the printer is securely connected to the surge protector.
4. Check the back of the computer to see that the USB cable is securely connected.
5. Check the printer cartridges as described in the Hewlett Packard material, which came with the
printer (located in the accessories box).
Software Checks
1. Close the BodyAge system.
2. Click Start.
3. Go to Printers.
79
Polar BodyAge System
4. With the mouse, highlight the printer you are using and click the right mouse button.
5. Go to Properties and click the left mouse button.
6. The printer should be checked as being the default printer. If it is not, click on the default.
7. Write down any error codes to help identify any problem.
On-Line Peripherals
PLATFORM
Platform is giving low or high readings
• Re-calibrate (Defaults/Calibration) being sure to follow the instructions on the screen exactly.
• Use a person who has a known weight between 68 and 86 kg or 150 and 189 lbs.
• Make sure the person does not step on the scale before it is zeroed. Stepping on the scale
causes the platform calibration to fail.
• Make sure the person stands very still. Any movement from side to side will cause the
calibration to fail.
• Go to a test and perform an actual body weight with the same person that was used to calibrate
the scale. The weight should be within 0.5 kg / 1.1 lbs.
• If the weight is not within 0.5 kg / 1.1 lbs, re-calibrate and re-measure the body weight.
CALIPERS
Online calipers are giving inaccurate readings
• Re-calibrate as instructed on the screen. (Defaults/Calibration).
• Go into a 3-site Skinfold test.
• Zero the calipers.
• Place the 25.4mm calibration dowel in the jaws of the calipers lengthwise.
• Press the switch on the calipers.
• The reading on the screen should be within 24.5mm and 26.0mm. Repeat this three times and
note each reading.
80

Polar BodyAge System SW Help
• If the readings are not within 24.5mm and 26.0mm, re-calibrate and repeat.
SIT & REACH (Range of Motion)
Range of motion (ROM) handle is not retracting
• If the ROM handle is not retracting, the internal mechanism needs to be repaired by
Polar/HealthFirst service personnel.
• Remove the ROM unit from the sit & reach station using a 5/32” Allen wrench provided with your
system.
• Remove the two upper screws mounting the unit to the station.
• Unplug the ROM cable from the system.
• Remove the ROM unit.
Range of motion is inconsistent
• Re-calibrate ROM. See Calibrating the Range of Motion for instructions.
• Enter into a client test and perform another sit and reach test.
• When the screen prompts to “Zero the System”, pull the handle out exactly 30 cm (11.8 inches)
from the footplate and press the Enter key.
• Return the handle slowly to the footplate and allow the TriFIT to take the reading.
• The measurement should be within 1 cm (0.4 inches) of 30cm (11.8 inches).
• If the measurement is not within 1 cm (0.4 inches) , re-calibrate and repeat.
Limited Polar International Warranty for Polar bodyage System
Polar Electro Group (Polar) warrants its equipment for one year from the date of shipment. This
warranty is limited and is in lieu of all other warranties expressed or implied. Within the warranty
period, Polar or its local representative will repair or replace, without charge, any parts, which
become defective due to material or workmanship.
Accessories, components and major sub-assemblies of Polar systems not manufactured by Polar
(i.e. Bike Ergometer, HP Computer, Tanita Body Composition Analyzer) will be warranted
according to the terms of the original manufacturer. This warranty shall not apply to any part or
parts of the system if it has been altered, repaired or misused through negligence; nor does this
warranty cover replacements or repairs necessitated by loss or damage resulting from any cause
81
Polar BodyAge System
beyond the control of Polar including but not limited to natural disasters or other such
circumstances and effects from other equipment being used at the same time, acts of
Government and labour disputes.
The above warranty provisions do not apply to any “consumer products” in that the products
described herein should not and are not normally used for personal family or household.
License Agreement
***Important: By using this software you accept the following terms of this License Agreement. If
you do not agree with these terms, you should not use the software and promptly return it for a
refund.
Ownership
Polar retains the ownership of this copy of the enclosed software package. It is licensed to you for
use under the following conditions.
Grant of License
You may only concurrently use the enclosed software on the number of computers for which this
license grants (for example, single-user version licenses one concurrent usage; five-user network
version licenses five concurrent usages). If the number of users of the software exceeds the
licenses, you must have a reasonable process in place to assure that the number of persons
concurrently using the software does not exceed the number of licenses.
Restrictions
You may not copy the documentation or software except as described in the installation section of
the user manual. You may not distribute, rent, sub-license or lease the software or
documentation, including translating, decompiling, disassembling, or creating derivative works.
You may not reverse-engineer any part of this software, or produce any derivative work. You may
not make telecommunication transmittal of this software.
Termination
This license and your right to use this software automatically terminates if you fail to comply with
any provision of this license agreement.
Rights
82
Polar BodyAge System SW Help
Polar retains all rights not expressly granted. Nothing in this license agreement constitutes a
waiver of Polar’s rights under the European or the U.S. copyright laws or any other Federal or
State law, or any other applicable law.
Applicable law
This Agreement is governed by and shall be construed in accordance with the laws of Finland.
Jurisdiction
Any and all disputes that may arise between the Parties under or in connection with this
Agreement shall be finally settled in arbitration in accordance with the Rules of Arbitration of the
Finnish Central Chamber of Commerce. Arbitration shall be conducted in Helsinki, Finland, in the
English language. Notwithstanding the foregoing, the Seller shall, at its own discretion, have the
right to initiate legal proceedings against the Buyer in any competent court of law for the purpose
of collecting unpaid fees or other payments under this Agreement.
Limited Warranty (software)
If you discover physical defects in the media, Polar will replace the media or documentation at no
charge to you, provided you return the item to be replaced with proof of payment to Polar during
the 90-day period after having taken delivery of the software.
Polar excludes any and all implied warranties, including warranties of merchantability and fitness
for a particular purpose and limits your remedy to return the software and documentation to Polar
for replacement.
Although Polar has tested the software and reviewed the documentation, POLAR MAKES NO
WARRANTY OF REPRESENTATION, EITHER EXPRESSED OR IMPLIED, WITH RESPECT
TO THIS SOFTWARE OR DOCUMENTATION, ITS QUALITY, PERFORMANCE,
MERCHANTABILITY, OR FITNESS FOR A PARTICULAR PURPOSE. AS A RESULT, THIS
SOFTWARE AND DOCUMENTATION ARE LICENSED “AS IS” AND YOU, THE LICENSEE,
ARE ASSUMING THE ENTIRE RISK AS TO ITS QUALITY AND PERFORMANCE.
IN NO EVENT WILL POLAR BE LIABLE FOR DIRECT, INDIRECT, SPECIAL, INCIDENTAL OR
CONSEQUENTIAL DAMAGES ARISING OUT OF THE USE OR INABILITY TO USE THE
SOFTWARE OR DOCUMENTATION, even if advised of the possibility of such damages. In
particular, Polar shall have no liability for any data stored or processed with this software,
including the costs of recovering such data.
THE WARRANTY AND REMEDIES SET FORTH ABOVE ARE EXCLUSIVE AND IN LIEU OF
ALL OTHERS, ORAL OR WRITTEN, EXPRESSED OR IMPLIED. No Polar dealer, agent, or
employee is authorized to make any modifications or additions to this warranty.
83

Polar BodyAge System
Information in this document is subject to change without notice and does not represent a
commitment on the part of Polar. The software described in this document is furnished under this
license agreement. The software may be used or copied only in accordance with the terms of the
agreement. It is against the law to copy the software on any medium except as specifically
allowed in the license agreement. No part of this manual may be reproduced or transmitted in any
form or by any means, electronic or mechanical, including photocopying and recording, for any
purpose without the written permission of Polar.
Security
User Roles and Profiles
User Roles
In User Roles you can determine the functions that are allowed for different roles.
1. Select Preferences > User Management > User Roles. The following window ppears:
2. Click a role and then determine the functions that are allowed for this role by checking the box
next to each function you want the role to have.
3. Click Save to save the data.
84

Polar BodyAge System SW Help
User Profiles
In User Profiles you can create new users and select the role that will be given to the user.
1. Select Preferences > User Management > User Profiles from the menu. The following
window appears.
2. Insert the user data to the text fields, and select the role from the drop down list.
3. Click Save to save the data.
Database Management
Backup
Select Preferences > Database Management. The following window appears informing you that
running database management requires closing the system:
85

Polar BodyAge System
In order to backup, you need to close the BodyAge system. To run database management, click
Yes. The following window appears:
Browse the location for the backup data and click Backup.
Backup directory will show you all of the databases that have been saved previously to the
backup folder.
Restore
Select Preferences > Database Management. The following window appears:
86

Polar BodyAge System SW Help
In order to restore the data, you need to close the BodyAge system. To run database
management, click Yes. The following window appears:
Open the Restore tab. Browse for the backup file and click Restore.
Backup Directory will show you all of the databases that have been previously saved to the
backup folder.
More...
1-RM Bench Press
One repetition maximum in bench press: client performs one repetition of bench press with
maximum weight.
87

Polar BodyAge System
Click on 1-RM Bench Press link from the Strength & Flexibility section of Fitness
Assessments to view the screen for entering the client's test result. The test's input box
appears. After entering the result, the line graph shows where the user ranks in the norm.
1-RM Leg Press
One repetition maximum in leg press: client performs one repetition of leg press with maximum
weight.
Click on 1-RM Leg Press link from the Strength & Flexibility section of Fitness Assessments
to view the screen for entering the client's test result. The test's input box appears. After entering
the result, the line graph shows where the user ranks in the norm.
88
Polar BodyAge System SW Help
3-Site Skinfold
Guidelines for Skinfold Measurements
NOTE: With all body composition measurement techniques, the technician must be well-trained,
routinely practice the technique, and demonstrate reliability in his/her measurements before
collecting actual data.
• All measurements should be made on the right side of the body.
• Caliper should be placed 1 cm away from the thumb and finger, perpendicular to the
skinfold and halfway between the crest and the base of the fold.
• Wait one to two seconds before taking the measurement.
• The actual fold measurement will be displayed on the screen after each measurement.
• When all sites have been measured, a pie chart with percentage of the fat and lean body
mass will appear.
3-Site Skinfold Sites
Men
Chest: Diagonal fold; one-half the distance between the anterior axillary line and the nipple.
Abdomen: Vertical fold; two cm to the right side of the umbilicus.
Thigh: Vertical fold; on the anterior midline of the thigh, midway between the proximal border of
the patella and the inguinal crease (hip).
Women
Triceps: Vertical fold; on the posterior midline of the upper arm, halfway between the acromion
and olecranon processes, with the arm held freely to the side of the body.
Suprailiac: Diagonal fold; in line with the natural angle of the iliac crest taken in the anterior
axillary line immediately superior to the iliac crest.
Thigh: Vertical fold; on the anterior midline of the thigh, midway between the proximal border of
the patella and the inguinal crease (hip).
Using 3-Site Skinfold
This is the view of the 3-site on the main screen.
89

Polar BodyAge System
Enter the values manually here or click on the 3-Site SkinFold link to view the 3-Site Skinfold on-
line measurement screen.
Use the calipers to measure the skinfolds according to the guidelines and sites.
When the caliper is pinching the skin in the proper position, click the switch on the back of the
calipers and the value will appear in the text field.
The test automatically advances to the next measurement.
When you complete all skinfold measurements, a pie chart will be generated showing the client’s
body composition.
90

Polar BodyAge System SW Help
Click OK to save the data and to return to the main screen.
5 Zone Program
A 5 zone program can be created for the following training computers: RS300X, RS400, RS800,
RS800CX.
Select the start
date and the
number of
weeks that the
program will
last.
Enter the
following
information:
• The
numbe
r of
days
per
week
that
the
client
will be
exerci
sing
(the
recom
mende
d
numbe
r of
days
is
given
based
91

Polar BodyAge System
on the
VO2m
ax
score
and
the
client's
goal).
• The
sports
that
the
client
will be
doing
while
exerci
sing.
• Select
intensi
ty
zones
based
on
Maxi
mum
heart
rate or
Anaer
obic
thresh
old
• Re-
name
the
sessio
ns and
define
intensi
ty
zones
92

Polar BodyAge System SW Help
accord
ing to
trainin
g
targets
(click
the
field to
activat
e the
text
screen
)
You can print
the 5 Zone
Program by
clicking
Program
Report.
Click Send to
HR Monitor
from the
Cardiovascular
Program main
screen to
upload user
information
and sport
zones to the
client's watch.
You can download the training files from the client's training computer to create a training
progress report. See Training Progress for instructions on downloading training files.
60 sec. Sit-Ups
In 60 sec. sit-up test the client repeats as many sit-ups as she/he can in 60 seconds time.
93

Polar BodyAge System
Click on 60 Sec. Sit-Ups link from the Strength & Flexibility section of Fitness Assessments
to bring up the instructions for performing the sit-up test.
After reading the instructions, click Continue. The following screen appears:
94

Polar BodyAge System SW Help
When the client is ready to begin the test, click Start. The timer will count down from 1 minute.
To count the number of full repetitions, click an alphanumeric key on the keyboard each time a
repetition is completed.
When the minute is up, the timer will automatically stop and beep to indicate that the test is over.
Click OK to save the data and return to the main screen.
7-Site Skinfold
Guidelines for Skinfold Measurements
NOTE: With all body composition measurement techniques, the technician must be well-trained,
routinely practice the technique, and demonstrate reliability in his/her measurements before
collecting actual data.
• All measurements should be made on the right side of the body.
• Caliper should be placed 1 cm away from the thumb and finger, perpendicular to the
skinfold and halfway between the crest and the base of the fold.
95
Polar BodyAge System
• Wait one to two seconds before taking the measurement.
• The actual fold measurement will be displayed on the screen after each measurement.
• When all sites have been measured, a pie chart with percentage of the fat and lean body
mass will appear.
7-Site Skinfold Sites
7-Site skinfold site are the same for men and women.
1. Chest: Diagonal fold; one-half the distance between the anterior axillary line and the nipple.
2. Midaxillary: Vertical fold; on the midaxillary line at the level of the xiphoid process of the
sternum. An alternate method is a horizontal fold taken at the level of the xiphoid/sternal border
in the midaxillary line.
3. Tricep: Vertical fold; on the posterior midline of the upper arm, half-way between the acromion
and olecranon processes, with the arm held free to the side of the body.
4. Subscapular: Diagonal fold (at a 45 degree angle); one to two cm below the inferior angle of
the scapula.
5. Abdomen: Vertical fold; two cm to the right of the umbilicus.
6. Suprailiac: Diagonal fold; in line with the natural angle of the iliac crest taken in the anterior
axillary line immediately superior to the iliac crest.
7. Thigh: Vertical fold; on the anterior midline of the thigh, midway between the proximal border
of the patella and the inquinal crease (hip).
Using 7-Site Skinfold
This is the view of the 7-site on the main screen.
96

Polar BodyAge System SW Help
Enter the values manually here or click on the 7-Site SkinFold link to view the 7-Site Skinfold on-
line measurement screen.
Use the calipers to measure the skinfolds according to the guidelines and sites (see above
sections).
When the caliper is pinching the skin in the proper position, click the switch on the back of the
calipers and the value will appear in the text field.
97
Polar BodyAge System
The test automatically advances to the next measurement.
When you complete all skinfold measurement, a pie chart will be generated showing the client’s
body composition.
Click OK to save the data and to return to the main screen.
About Cardiovascular Fitness
Cardiovascular or aerobic fitness relates to how well your cardiovascular system works to
transport oxygen to your body. The better the cardiovascular fitness, the stronger and more
efficient your heart is.
Having good cardiovascular fitness has many health benefits. For example, it decreases your risk
of cardiovascular diseases, stroke and high blood pressure.
To improve cardiovascular fitness, it takes a minimum of 6 weeks of regular training to see a
noticeable change. Less fit individuals tend to see improvement quicker. More active individuals
typically need more time to see progress.
Cardiovascular fitness is best improved by exercise types which use large muscle groups. Such
activities include walking, jogging, swimming, rowing, skating, cross-country skiing and cycling.
About the Polar Keeps U Fit Cardiovascular Program
Keeps U Fit -program is an exercise prescription tool, which allows creating a personal exercise
program for aerobic fitness maintenance or improvement. The improvement has two alternatives:
improve and maximize. The personalized program takes into account current fitness level and
how many times per week the client wants to exercise. Based on these values, daily and weekly
exercise targets are created. The program provides weekly calories and the number and duration
of weekly exercises. In addition, calories, duration and intensity are provided for individual
exercise sessions.
To get the individual exercise program, start by measuring the client's fitness level (VO2max or
Polar OwnIndex). Select the program target: maintain, improve or maximize your fitness. Target
selection affects the recommended weekly exercise number, intensity and duration. Easy and
hard exercise sessions alternate in the program to minimize the risk of fatigue and overtraining.
Goals:
Program goals are maintain (about 1.5hr/week), improve (about 3hr/week) and maximize (about
4.5hr/week) fitness. These all are related to the user's current fitness level (VO2max or OwnIndex).
98
Polar BodyAge System SW Help
Maintain: Select Maintain if the target is to maintain the client's current fitness level. If they have
not exercised recently, maintain is a good start for them and may even improve their fitness. The
program recommends that the client exercises approximately fore one and a half hours per week
with light to moderate intensity, divided into two to three exercise sessions. The average duration
of one exercise session is 30-45min.
Improve: Select Improve if the target is to improve the client's current fitness level and if they are
able to exercise regularly. The program recommends that the client exercises for approximately
three hours a week divided into three to five exercise sessions and by varying light, moderate and
hard intensity. The average duration of one exercise session is 40-60min.
Maximize: Select Maximize if the target is to maximize the client's current fitness level, if they
have been exercising regularly for at least 10-12 weeks and exercising nearly every day is not a
problem for them. The program recommends that the client exercises for approximately five hours
a week, divided into four to six exercise sessions varying light, moderate and hard intensity. This
goal will include the highest number of high intensity sessions. The average duration of one
exercise session is 45-70min.
Frequency, duration and intensity
In order to understand the default program and adjust the program the user needs to understand
the meaning and interactions between the frequency, duration and training intensity. Regularity is
the key. More often is better than less often. However, too often may lead to exhaustion and
increase the risk of injuries. It is generally known that 1-2 times weekly is not enough to improve;
3 or more times weekly is needed for this target. It is advised to start with a warm-up and close
with a cool-down in every exercise session. More energy is expended during a longer session
when compared to a shorter session with the same intensity. This is the key in the structure of
exercise sessions and their naming. The higher the intensity, the more energy is expended. The
high intensity sessions are shorter in duration than others to avoid overstrain and to ensure
maximal adherence to the program.
HR Zones:
In the Keeps U Fit Own Workout program there are 3 different heart rate zone targets for the
weekly exercises. The program displays the time targeted in each of the zones. Most exercises
are in the moderate zone. The more you exercise, the wider the variation in HR zones.
Light 60-70% HRmax Aerobic endurance
Moderate 70-80% HRmax Aerobic power
Hard 80-90% HRmax Aerobic stamina, anaerobic power
Exercise sessions:
99
Polar BodyAge System
The program gives suggestions: e.g. Short1, Normal2, Long1, which depend on the number of
exercise session selected. The order of exercises is decided by the program to optimize results.
The length of each session is defined by the target for the program (maintain, improve, maximize)
and the number of exercise sessions per week (range from 1-6 sessions). Short exercise session
is shorter than Normal, which is shorter than Long.
Polar Keeps U Fit -program includes weekly exercise volume in terms of frequency (number of
sessions), total duration (hours:minutes) and energy expenditure. The harder the intensity, the
shorter the duration. Short sessions are typically "hard" (80-90 % HRmax) in intensity, Normal
sessions "moderate" (70-80 % HRmax) and Long sessions "light" (60-70 % HRmax).
Exercise sessions in the program are arranged so that there are no successive similar sessions
(hard or light ones) and that there are several days between the hard sessions. This helps to
carry out the program, ensures needed recovery time and helps to avoid overreaching and
becoming tired.
About the Polar windlink
The BodyAgeTM System comes with a Polar WindLinkTM which transfers online real-time heart rate
recording to the computer.
WindLink receiver is used with the cardiovascular protocols. If the client is wearing a Polar
WearLink W.I.N.D. transmitter, an electrocardiogram signal will be sent directly to the computer
via the WindLink receiver. The computer uses a sophisticated averaging algorithm to ensure an
accurate and stable heart rate reading.
Applying the Training Computer
Thoroughly clean the subject's skin so that oil and dirt are removed. Wipe with alcohol if
necessary. Moisten the inside of the heart monitor belt (preferably with electrode jelly) and
securely fasten the belt below the pectoral muscles. The logo on the middle of the belt must be
centered on the lower sternum. Instruct the client to keep the upper body erect without shoulders
slouching.
NOTE: Transmitter belt must completely contact the skin below the pectoral muscles. Chest hair
or underwire bras may interfere with this.
Interference
It is important to control environmental conditions that may interfere heart rate transmission. You
may experience interference in small crowded areas, especially with a lot of electronic equipment.
Also, be sure that there are no additional transmitters or cell phones being utilized near (within
10-15 feet) of the receiver. Sometimes florescent lights and movement of the receiver can cause
100

Polar BodyAge System SW Help
significant interference. It is important to have the receiver mounted to prevent movement during
the tests.
Assembling the Polar BodyAge System
Interface Connections
Noting that the interface box is secured to the top of the computer with a velcro strip, connect the
following peripherals to the box:
Skinfold
Calipers
Platform
Heart Rate
Cable/RPM
cable
interface
ROM
(Range of
Motion)
Unit
Printer
Plug the power into the printer.
101

Polar BodyAge System
Main Unit Power
Using the main power cable, plug the system into a wall outlet. Power is applied to the system
via the power entry module located on the left rear of the cart.
1. Plug power
cable into a wall
outlet.
2. Always use
the system main
power switch to
turn the entire
system on and
off. On is “|”
and off is “o”.
Power Entry Module Information
The power entry module is a switchable power supply between 110v (USA and Canada) and
230v (European). The unit is shipped from the factory with the 230v selected.
Fuse Types:
For the 110Volt (USA and Canada), the fuses are ¼ x 1 ¼” 250Volt, 2 Amps, Slow Blow Fuses.
For the 230Volt (European), the fuses are 5mm x 20mm, 250Volt, 3.0-3.5 Amp Slow Blow Fuses.
Replacing the Fuses:
102

Polar BodyAge System SW Help
• To replace the fuses, make sure the power
is unplugged and completely disconnected
from the power.
• Next, using a small flathead screwdriver,
pry the cover open on the far right side.
• Carefully pry the fuses out and insert the
new fuses.
• Close the cover, insert the power cord and
turn the power switch on “|”.
Platform/Scale
• Screw in the eyebolt on
the scale strap assembly
into the top of the
platform. Make sure it is
tightened all the way.
• Attach the “C” connector
on the strength strap
assembly to the strength
handle. Make sure it is
tightened all the way.
• Check the strap for any
wear or defects before
each use, as this can
cause injury to the client
being tested on the
biceps strength test.
Ergofit Ergometer
The ErgoFit bike needs to be connected to the Polar BodyAge® System with a null modem cable.
This cable plugs into the back bottom of the ErgoFit ergometer. Plug the other end of the serial
cable into an available serial port in the back of the CPU.
Note: The serial cable is a 9-pin null-modem Cable. You must use a null-modem cable or a null-
model adaptor for the Ergofit Ergometer to function properly with the Polar BodyAge® System.
103

Polar BodyAge System
1. Power cable for
the Ergofit.
2. Plug the null
modem serial
cable into the
Ergofit serial plug.
Tanita BF-350 or BC-418
The Tanita BF-350 or BC-418 is a unit for measuring bioimpedance using the Polar BodyAge®
System. It interfaces to the system with a serial cable.
Note: The serial cable is a 9-pin null-modem cable. You must use a null-modem cable or a null-
model adaptor for the Tanita BF-350 to function properly with the system.
Plug the
power
cord
into a
220v
power
outlet.
Plug the
serial
cable
into the
Tanita
BF-350
or BC-
418 as
104

Polar BodyAge System SW Help
shown
here.
Plug the
other
end of
the
serial
cable
into
Device
Port 1
or
Device
Port 2
on the
TF700iu
box.
Polar Sonic InterfaceTM
The optional Polar Sonic InterfaceTM uses the speaker and microphone ports on your PC to send
and receive information to Polar training computers (F11, F6, F4 and all Polar UpLink enabled
computers).
Installation Instructions
Plug the GREEN Polar Sonic
Interface cable into the Speaker
port on the computer.
Alternately, This can be plugged
into a headphone jack on the
105

Polar BodyAge System
computer
Plug the PINK Sonic Interface
cable into the Microphone port on
the computer.
If you want to use your existing speakers and microphone on your PC, use the included “Y”
splitters. If you have your PC Speakers enabled using the “Y” Splitter, you will hear a sound from
your PC speakers when setting the training computer. There is never sound when uploading files
from the training computer to the PC. You will need to adjust the speaker and microphone volume
for proper operation, depending on the noise of your environment and computer sound card type.
1. To your
microphone
2. To your
speakers
Bicep Strength
Bicep strength is measured from an isometric contraction against the unique 'four load cell'
platform. Strength is calculated by the average resistance over the last three seconds of a five
second lift.
Using Bicep Strength
Click on Bicep Strength link from the Strength & Flexibility section of Fitness Assessments.
You will be prompted to initialize the scale.
106

Polar BodyAge System SW Help
1. Instruct the client to stand on the platform with his/her feet shoulder-width apart holding the bar
at their side. Note! Do not pull on bar.
2. Adjust the strap so that the client’s forearms are 90 degrees to the torso.
3. Click Continue. The bicep strength test screen appears.
107

Polar BodyAge System
4. Once the client is ready, click the Start Trial 1 button in the lower part of your screen.
• A countdown from 0:03 to 0:01 will begin immediately. This prepares the client for
the start of the test. At this point, the client should be instructed to start the five
second lift. DO NOT JERK.
• At the end of the lift, the value lifted will appear in the lower part of your screen.
• A 30 second timer will begin after the first two trials to give the client a rest in
between.
• The final result will reflect the best lift.
5. Click OK to save the data and return to the main screen.
Bioimpedance
Bioelectrical Impedance Analysis technique (BIA) is based on the fact that lean tissues have a
high water and electrolyte content, and thus provide a good electrical pathway. Fat mass
contains a lower percentage of body water, and thus is a poor conductor of the electrical signal.
By inducing a low energy, high frequency, electrical signal (Tanita BF-350 and BC-418 use 50
108
Polar BodyAge System SW Help
kHz, 500 microamp), a measurement of the baseline resistance to the flow of electrical current
can be made. This current is passed though the anterior electrode on the scale platform, and the
voltage drop is then measured on the posterior electrode. The resistance measurement relates
directly to the volume of the conductor, which is used to determine total body water, lean body
mass, and finally, fat mass. Percent body fat is calculated using a formula combining impedance
and weight measurements with height, gender, and age information.
In order to obtain the most accurate results from your bioimpedance device, ensure the following
conditions are met:
• No alcohol 48 hours before the test
• Avoid intense exercise 12 hours before the test
• Avoid eating or drinking (especially caffeinated products) 4 hrs before the test
• Empty bladder 30 minutes before test
• Avoid all diuretics for 7 days before test (only if possible)
• Measure in bare feet. Individuals wearing thin nylons will receive accurate results if a
drop of liquid (saline solution, water) is placed in the center of each electrode.
Athlete Mode
There are physiological differences between standard adults and very athletic individuals. The
actual impedance reading will be the same in both the standard and athletic modes, however, a
different algorithm validated in athletic populations, must be used when interpreting this data.
Thus, the percent body fat reported for an athletic individual measured in the standard mode (or
vice versa) is incorrect.
When you go into the testing screen for Bioimpedance (see Using Bioimpedance) you will have
the option to select ’Athlete’ if the person being measured is an athlete. The guidelines for
selecting 'Athlete’ are as follows:
• Individuals over the age of 16 who exercise at least 10 hours a week consistently for a
period of at least 6 months.
• Individuals who have a resting heart rate of approximately 60 beats per minute or less.
• This mode includes people who have been very fit for years, but currently exercise less
than 10 hours per week.
Bioimpedance Measurement
109

Polar BodyAge System
Click on Bioimpedance link from the Body Composition section of Fitness Assessments to
bring up the bioimpedance on-line measurement screen.
Follow the directions shown on the screen to carry out the bioimpedance measurement.
The last screen of the bioimpedance measurement wizard will show the results in a format of a
line graph and a pie chart.
110

Polar BodyAge System SW Help
NOTE: If you have selected the default to use the bioimpedance device for weight measurement
and you have not taken the height of your client, you will be prompted with a screen to enter
height before entering the bioimpedance measurement. Type it in and select Continue.
If you have not selected the default to use the bioimpedance device for weight measurement and
you have not taken the client's height and weight, you will be prompted with the message "Height
and Weight must be accessed". Click OK after entering the height and weight of the client and
then click on the Bioimpedance link.
Blood Chemistries
Healthy adults should have their blood cholesterol and triglyceride levels measured at least once
every three years. Ideally, an individual should have their blood chemistries measured annually.
If the client does not know their blood chemistry levels, contact a health care provider. Make an
appointment to have blood samples analyzed and document the results for total cholesterol, LDL
cholesterol, HDL cholesterol, triglycerides, and glucose.
111

Polar BodyAge System
Click on Blood Chemistries link from the Biometrics section of Fitness Assessments to view
the screen for entering the blood chemistries.
Start by placing the cursor on the Total Cholesterol text box and type in the value.
To continue to the next text box, press the TAB key.
Viewing the Blood Chemistries Results
There are two ways to view the classification of the blood chemistry values:
1. As you enter the values for blood chemistries, a red line will run across the bar graph on the
right of the text box and the classification will be highlighted in yellow.
2. Preview or print a Graphical Summary or Personal Profile Report.
112
Polar BodyAge System SW Help
Blood pressure
Follow these suggestions to obtain a correct measurement:
• Instruct the client to rest and relax for at least five (5) minutes before the blood pressure is
taken.
• Take the blood pressure measurement on the right arm.
• When repeating measurements, release the cuff pressure completely to remove its constriction
to the arm. Elevate the arm to make certain of normal blood circulation before making another
measurement.
• Repeated deep breaths, talking, coughing or sneezing may affect the reading. Relax and
remain still and quiet during each blood pressure measurement.
• A rolled-up sleeve may constrict blood flow through the arm. Also, putting all or part of the cuff
on top of a sleeve may affect the accuracy of the reading.
• Do not measure blood pressure after exercise.
• Instruct the client to urinate prior to measuring blood pressure. Blood pressure may be higher
when a person has to urinate.
• Instruct the client to refrain from drinking caffeinated drinks prior to measuring blood pressure
(coffee, tea, coke, etc.).
• Instruct the client to refrain from smoking prior to measuring blood pressure.
• The arm cuff must be the correct length and width for the client's arm. Use the appropriate cuff
size based on circumference of bicep: Small 18-26cm, Regular 26-35cm or Large 32-42cm.
Blood Pressure Measurement
Click on Blood Pressure link from the Biometrics section of Fitness Assessments to view the
screen for entering blood pressure.
113

Polar BodyAge System
Blood pressure can be entered either on-line or manually.
On-Line Blood Pressure Measurement
To measure blood pressure on-line using the 700IU blood pressure unit, follow the exact
instructions displayed on the screen and click on the Measure button. After blood pressure has
been measured, the results will be automatically displayed in the lower portion of the screen.
Manual Entry of Blood Pressure
To enter an individual's blood pressure results manually, do as follows:
1. Use the mouse to point and click on the Systolic input field in the lower section of your screen.
The blinking cursor will appear.
2. Use the keyboard to manually enter the systolic measurement and then press the enter key.
The cursor will now be blinking within the Diastolic input field.
3. Enter the diastolic measurement and press the enter key. The cursor will be placed in the
Pulse input field.
4. Enter the pulse measurement and press the enter key.
114
Polar BodyAge System SW Help
5. Click OK to save the result and return to the main screen.
Fluctuations in Blood Pressure
Unlike body temperature, blood pressure is not constant. Acute regulation of blood pressure is
achieved by the sympathetic nervous system, while long-term regulation of blood pressure is
primarily a function of the kidneys. The kidneys regulate blood pressure by their control of blood
volume. Because blood pressure can be influenced by several systemic factors, it does not
remain constant. In general, any circumstance leading to an increase of pulse rate tends to
cause blood pressure to rise. The following can influence blood pressure measurements:
Exercise -- Exercise elevates blood pressure and heart rate. Always measure blood pressure
and resting heart rate before you do the fitness assessment. Make sure to ask the client if he/she
has walked briskly or exerted themselves in any way prior to their fitness assessment.
Medications -- There are various medications that elevate blood pressure, including some cold
medicines. Many medications are used to decrease blood pressure in those individuals that have
been diagnosed with high blood pressure.
Smoking -- Nicotine elevates blood pressure. Ask your clients not to smoke prior to the
assessment if possible.
Caffeine -- Caffeine elevates blood pressure. Ask your clients to refrain from ingesting caffeine
until after the assessment.
About your Blood Pressure Unit
Your 700iu Blood Pressure unit uses a state of the art technology in measuring blood pressure - a
variation of the oscillometric procedure for measuring blood pressure. The unit does not listen to
sounds, but instead detects the blood pressure through a sensor that responds to changes in the
pressure in the arm cuff. This method is very sensitive and accurate. Since this unit does not
depend on sound waves, it is not affected by false noises, but is sensitive to movement and the
flexing of the biceps.
Body Composition Settings
Select System Settings > Test Environment. Choose Body Composition from the Test
Environment Settings view.
115

Polar BodyAge System
In Body Composition you can set a bioimpedance device to be interactive with the Polar
BodyAge® System.
1. First select your device from the drop-down list next to Bioimpedance Device.
2. Select the Serial Port that the device is attached to (it can either attach to an additional serial
port in your computer or it can be connected to Device Port 1 or Device Port 2 on the 700iu
box).
If you want use the bioimpedance device to calculate weight when you do a Bioimpedance body
composition test, then you will need to check the check box next to Use Bioimpedance Device
for weight measurement.
NOTE: If you are using bioimpedance without a bioimpedance device attached to the system, you
must select None from the drop-down list next to Bioimpedance Device, or the correct screen
will not appear when you click on Bioimpedance from the main screen.
Body Mass Index (BMI)
Body Mass Index is calculated as an individual's weight divided by height squared: kg/m2. The
Body Mass Index results are broken down in the following manner:
Less than 18.5 Underweight
18.5 - 24.9 Normal
116

Polar BodyAge System SW Help
25.0 - 29.9 Overweight
30.0 or Greater Obese
About Obesity (Related to BMI)
Obesity-related health risks include high blood pressure, increased blood fats and cholesterol,
heart disease, stroke, diabetes and certain cancers. Obesity can reduce life expectancy and
threaten quality of life. Health risks may multiply or become more severe as your BMI increases.
Overweight, but not Over Fat
Athletes with a large mass of muscle (bodybuilders, weight lifters, heavier wrestlers, football
players, etc.) may be classified as overweight according to the BMI classifications, but they could
still be in the healthy range of body composition. This is the drawback of the BMI classification
scale. It is recommend that you use a means of measuring body composition when assessing
athletes with large amounts of muscle mass.
Calibrating the Load Platform
1. Select System Settings > Calibrations.
2. Select Load Platform from the drop-down box. Click Calibrate.
117

Polar BodyAge System
3. Make sure there is nothing on the scale. Click Next.
4. Have someone step on the scale that knows his or her exact weight. Have them measure their
weight on a scale that is known to be accurate (i.e. Triple beam balance scale). Use that
measurement when you enter the value while they are standing on the Polar scale. Click Next.
118

Polar BodyAge System SW Help
5. Make sure the current calibration reading is between 0.4-2.0
*It is best to use a person that knows his or her exact weight and weighs between 68 and 86 kg
or 150 and 189 lbs to calibrate the scale, as weight plates are not always the exact weight as
119

Polar BodyAge System
printed on them. Make sure the person has the same clothing on he or she was wearing when
measuring and calibrating. The weight scale is accurate to within 0.2 kg.
**Calibration result will be more accurate if there are two persons calibrating; one standing on the
platform and the other typing the weight.
Calibrating On-line Peripherals
When initially setting up your Polar BodyAge® System and each time the Polar BodyAge®
System is transported or every two months, it is recommended to calibrate the skinfold calipers,
the load platform (which calibrates both scale and biceps strength test) and the range of motion
unit to ensure accurate results.
Select System Settings > Calibrations. Select the Calibration Type from the drop-down box.
You will be prompted with instructions regarding how to calibrate the equipment. For further
instructions, see the following sections:
Calibrating the Skinfold Calipers
Calibrating the Load Platform
Calibrating the Range of Motion
Calibrating the Range of Motion
1. Select System Settings > Calibrations.
2. Select Range of Motion from the drop-down box. Click Calibrate.
120

Polar BodyAge System SW Help
3. Make sure the handle is in the handle clips. Click Next.
4. Pull the handle out exactly 30 cm / 11.8 inches. Click Next.
121

Polar BodyAge System
5. Make sure the current calibration reading is between 0.35-0.55.
* It is recommended that you have a 30 cm / 11.8 inches ruler when performing this calibration.
122

Polar BodyAge System SW Help
Note: It is easier and typically more accurate to use two people when calibrating the range of
motion.
WARNING: Use care when pulling out and returning the handle. Do not pull the handle out too
far and when a client has finished the test be careful they do not let go of the handle and let it
snap back. This is a delicate measurement device.
Calibrating the Skinfold Calibers
1. Select System Settings > Calibrations.
2. Select Calipers from the drop-down box. Click Calibrate.
3. Make sure the caliper jaws are in the closed position. Click Next.
123

Polar BodyAge System
4. If using the metal dowel provided with the system, place it lengthwise between the calipers as
shown. The measurement of the dowel is exactly 25.4 (that is the default value). If you are
measuring something else than the dowel, enter the result in the text box. Click Next.
5. Make sure the current calibration reading is between 14.0-17.5
124

Polar BodyAge System SW Help
Cardio 5 Zone settings
Select System Settings > Test Environment.. Choose Cardio 5 zone from the Test
Environment Settings view.
In this view you can define the heart rate zones that will be applied in 5 Zone training programs.
125

Polar BodyAge System
You can define two separate heart rate zones based on Maximum heart rate and Anaerobic
threshold.
First select Maximum heart rate or Anaerobic threshold from the drop-down list. Then define
the lower limit for each zone. The upper limits will adjust automatically.
Cardiovascular Settings
Select System Settings > Test Environment. Choose Cardiovascular from the Test
Environment Settings view.
Enter the following information if you are doing cardiovascular testing with a cardio device (i.e.
ergometer or treadmill).
Select the correct device from the drop-down list next to Cardio Device.
Select the Heart Rate Device that you will be using for the cardiovascular testing: WindLink,
Magnum Upright Ergometer or Polar Interface box.
Attach the cardio device directly to the computer and select the serial port that it is connected to
from the drop-down list next to Serial Port.
Enter the following information if you are taking a cardio test without a cardio device attached to
the BodyAge System.
126

Polar BodyAge System SW Help
Select None from the drop-down list next to Cardio Device, or the test will not work properly.
Select the Heart Rate Device that will be used during cardiovascular tests: WindLink or Polar
Interface box.
Cooper 12 Minutes Run/Walk
The client is instructed to run as far as possible in 12 minutes on a flat, uninterrupted track that
has been measured. The required information is the distance.
Click on Cooper 12 Minutes Run/Walk link from the Cardiovascular section of Fitness
Assessments to enter the client's test result. The test's input box appears.
Enter the required information and press OK to save.
Crunch
All sit-ups, including the bent-knee type, utilize the hip flexor muscles to raise the trunk. The hip
flexors can be eliminated, and abdominal muscle endurance can be evaluated through the use of
the crunch test.
1. Have the client lay on their back, on a mat, with the knees bent to 90 degrees.
2. The client should extend the arms, palms down and by the sides, so that the finger tips of
both hands touch a strip of tape perpendicular to the body at just below hip level.
3. Two additional strips of tape are placed parallel to the first two, 3.5 inches (8.9cm) further
toward the feet.
4. The client should curl up, sliding the fingertips along the mat until they touch the second
set of tape strips, and then return to the starting position. The client's head does not need
to come back to touch the mat as long as the shoulders do.
127

Polar BodyAge System
The crunch is slow, controlled and continuous. Only the head and shoulder blades leave the floor.
The upper body moves through only 30 degrees.
The client performs as many crunches as possible in one minute.
How to Use the Crunch Test
Click on Crunch link from the Strength & Flexibility section of Fitness Assessments to bring
up the crunch test screen.
You will be given a set of instructions.
After reading the instructions, click Continue. The following screen appears:
128

Polar BodyAge System SW Help
When the client is ready to begin the test, click Start. The timer will count down from one minute.
To count the number of full repetitions, click an alphanumeric key on the keyboard each time a
repetition is completed.
When the minute is up, the timer will automatically stop and beep to indicate that the test is over.
Click OK to save the data and return to the main screen.
Cycle Ergometer
After creating a new record or opening an existing record for a client, their height and weight must
be recorded before the VO2max test can be performed.
1. Click on the link of the chosen Ergometer VO2max test from the Cardiovascular section of
Fitness Assessments.
129

Polar BodyAge System
2. The VO2max test screen appears. Verify that the heart rate is being transmitted correctly by
looking at value next to the line graph on the top.
3. Click Start to activate the test. A physical activity rating questionnaire appears:
130

Polar BodyAge System SW Help
4. Select the alternative that best represents the person taking the test. Click Next.
131

Polar BodyAge System
5. The heart rate of the client that is taking the test should appear in the top box. Instruct the
client to begin pedaling. The RPM’s will show up in the lower box (they will only appear if the bike
is connected to the BodyAge system). Next will become activated when a heart rate is
transmitted. Click Next to begin the test.
6. Instruct your client to maintain RPM at 60-80. When the test is complete, the data will be
displayed.
7. Select Print to print the data and the graph. Select OK to save the data and return to the main
screen.
About the WHO Submax Test
Protocol Overview:
• Test includes 3 to 4, 4 minute stages.
• Test starts with 4 min warm-up (included as stage 1).
• Target to reach 80% VO2max (about 85-88% HRmax)
132
Polar BodyAge System SW Help
• Selection of workloads is made based on a percentage of estimated VO2max prediction by
Jackson et al. 1990 Non-Exercise equation.
• VO2max and Max Workload (WATTS) is based on a regression equation that uses age-predicted
HRmax (220-age) and the stage Watts and steady state HR.
Protocol Stage Progression:
Stage 1: 38% VO2max (based on Non-Exercise Prediction)
Stage 2: 52% VO2max (based on Non-Exercise Prediction)
Stage 3: 65% VO2max (based on Non-Exercise Prediction)
Stage 4: 78% VO2max (based on Non-Exercise Prediction)
About the YMCA Submax Test
Protocol Overview:
The YMCA bike protocol is a single branching protocol. The number of stages and workloads
depends on the heart rate after the first stage. If the heart rates are:
<80 bpm, then the second stage is 2.5 kp
80-89 bpm, then the second stage is 2.0 kp
90-100 bpm, then the second stage is 1.5 kp
>100 bpm, then the second stage is 1.0 kp
The following stages increase by 5 kp each stage independent of the heart rate response.
About the Pollock Submax Test
Protocol Overview:
The Pollock bike ergometer protocol is a multiple branching protocol and a more difficult protocol
than the YMCA. Therefore, it is recommended for more active individuals.
The first workload is 1.0 kp. (1.0 kp is equal to 50 watts)
If after the first stage the heart rates are <90, then second stage is 3.0 kp
If after second stage heart rates are:
133
Polar BodyAge System
<120, third stage = 4.5 kp
120-135, third stage = 4.0 kp
>135, third stage = 3.5 kp
If after the first stage the heart rates are 90-105, then second stage is 2.5 kp
If after second stage heart rates are:
<120, third stage = 4.0 kp
120-135, third stage = 3.5 kp
>135, third stage = 3.0 kp
If after the first stage the heart rates are >105, then second stage is 2.0 kp
If after second stage heart rates are:
<120, third stage = 3.5 kp
120-135, third stage = 3.0 kp
>135, third stage = 2.5 kp
Define Form Letters
To define a form letter, which you can attach to batch reports, select Preferences > Define Form
Letters.
The following view will open:
134

Polar BodyAge System SW Help
Select the language from the drop-down list and open the Corporate Letter template.
135

Polar BodyAge System
In this view you can create new content for the letter. When you are finished, select File > Save.
Rename the file and click OK. The form letter will be added to the form letter options in Batch
Printing window.
136

Polar BodyAge System SW Help
Direct Value Body fat percent
Direct value can be used to enter a percent body fat measurement obtained by another method
such as hydrostatic weighing or Dual X-Ray Absorption.
Click on Direct Value Body Fat Percent link from the Body Composition section of Fitness
Assessments to bring up the screen for entering a direct value.
137

Polar BodyAge System
The curser will be blinking within the input box. Enter the required information and press OK to
save.
Direct Value VO2MAX
If your client has had their VO2max tested directly in a lab setting, you can enter that value in
BodyAge System.
Click on Direct Value VO2max link from the Cardiovascular section of Fitness Assessments to
enter a direct value.
The curser will be blinking within the input box. Enter the value and press OK to save.
138

Polar BodyAge System SW Help
Downloading Files
Downloading Files Using the Polar FlowLink
Use Polar Flowlink to download training files from Polar FT7, FT40, FT60, FT80 and RS300X
training computers.
1. Place the training computer on the FlowLink. Click Download File in Training Progress view.
2. The following window appears:
3. Click Download to start downloading the training files. The files will be listed in this view.
4. To save a file, highlight the file and click Save. To save all files, click Save All.
Downloading Files Using the Polar IrDA USB Adapter
139

Polar BodyAge System
Optional Polar IrDA USB Adapter is required to download files from RS400, RS800 and
RS800CX training computers.
1. Place the training computer in front of the infrared window on the Polar IrDA USB Adapter or
on the computer or other IrDA compatible infrared adapter.
2. Click Download File in Training Progress view.
2. The following window appears:
140

Polar BodyAge System SW Help
3. Click Download to start downloading the training files. The files will be listed in this view.
4. To save a file, highlight the file and click Save. To save all files, click Save All.
Downloading Files Using the Polar Sonic Interface
Optional Polar Sonic InterfaceTM is required to download files from F11, F6, F4 or other Polar
UpLink enabled training computers.
The Polar Sonic InterfaceTM uses the speaker and microphone ports on your PC to send and
receive information to Polar training computers. For installation instructions, see Polar Sonic
Interface section in Assembling the Polar Bodyage System.
1. Place the training computer on the Sonic Interface. Click Download File in Training Progress
view.
2. The following window appears:
141

Polar BodyAge System
3. Click Download to start downloading the training files. The files will be listed in this view.
4. To save a file, highlight the file and click Save. To save all files, click Save All.
Edit Additional Information
You can add new question fields to be shown in Additional Client Information within Client
Information in Preferences > Edit Additional Client Information.
For example if you want to know what sport your client plays or if they follow a specific diet (i.e.
vegetarian), you can make a question field and add a drop-down list of selections later in
Additional Client Information.
To add multi-answer questions to Additional Client Information, select Preferences > Edit
Additional Client Information. The following window appears:
142

Polar BodyAge System SW Help
Click New to enable the text field. Type in a new question.
By clicking Save, the question or Field Group will appear in the larger box field.
By clicking on New, you start the process over again.
143

Polar BodyAge System
By highlighting the question and selecting Edit, you can change the question.
By clicking Close, the question field will appear on the Additional Information tab of Client
Information:
Email settings
Select Test Environment > System Settings. Choose Email from the Test Environment
Settings view.
144

Polar BodyAge System SW Help
In Email view, you can enter the email account settings for emailing directly from the software to
the customers. Check your details with e-mail service provider.
General Settings
Select System Settings > Test Environment. Choose General from the Test Environment
Settings view.
In General you can enter the following information:
1. Company/Club name.
2. Facility name: The facility name will appear on the lower right hand corner of the reports.
3. Default Gender: Select Male or Female.
4. Polar Interface Port: This is the port that you have the 700iu box plugged into. The port will be
automatically detected if you click on Detect.
5. Language
6. Application Options
• Display the last person tested when the program starts: This check box allows you to
protect the privacy of your clients by displaying a blank screen (rather than the last record
145
Polar BodyAge System
visited) each time you open the program. To activate the privacy feature, uncheck this
box.
• Include BMI in reports: You can include or exclude the Body Mass Index (BMI) from the
reports if you check the box or leave it unchecked.
• Require login: If you want login to be required, check this box.
7. Units
• Measurement Units: Select Imperial or Metric
• Blood Chemistry Units: Select mg/dl or mmol/l
8. Displayed Client Information
Each time you add a new client to the BodyAge System database, a client information box will
appear. Include or exclude the following information from the client information by checking the
box or leaving it unchecked.
• Show Middle Name Field
• Show Race Field
• Show Country Field
• Show City Field
• Show State Field
• Show Postal/zip Code Field
Girth
Click on Girth link from the Biometrics section of Fitness Assessments to view the screen for
entering the client's girth measurements.
Enter the girth measurements manually and press OK to save.
146

Polar BodyAge System SW Help
Guidelines for Cardiovascular Testing
It is the tester's responsibility to administer a safe test.
***CAUTION: An exercise test should be immediately TERMINATED if any of the following
indications occur:
• Onset of angina or angina-like symptoms
• Significant drop (20mm Hg) in systolic blood pressure
• Failure of systolic blood pressure to rise with increasing intensity
• Excessive rise in blood pressure: Systolic >260 or Diastolic >115
147
Polar BodyAge System
• Signs of poor perfusion: Dizziness, cyanosis, nausea, cold skin
• Failure of heart rate to increase with increasing intensity
• Noticeable change in heart rhythm
• Client requests to stop
• Physical or verbal manifestations of severe fatigue
• Failure of the testing equipment
Heart Disease Risk Factors
Age
Men > 45 years; women > 55 or premature menopause without estrogen replacement therapy.
Family History
Myocardial Infarction or sudden death before 55 years of age in father or other male first-degree
relative, or before 65 years of age in mother or other female first-degree relative.
Cigarette Smoking
Currently a smoker
Hypertension
Blood Pressure > or = 140/90 mm Hg, confirmed by measurements on at least two separate
occasions, or on antihypertensive medication.
Cholesterol
Total serum cholesterol > 200 mg/dL or HDL <35 mg/dL
Diabetes Mellitus
Persons with insulin dependent diabetes mellitus (IDDM) who are > 30 years of age, or have had
IDDM for more than 15 years, and persons with non-insulin dependent diabetes mellitus (NIDDM)
who are > 35 years of age should be classified as patients with disease.
Sedentary Lifestyle/Physical Inactivity
148

Polar BodyAge System SW Help
Persons comprising the least active 25% of the physical inactivity population as defined by the
combination of sedentary jobs involving sitting for a large part of the day and no regular exercise
or active recreational pursuits. Obesity is not listed as an independent positive risk factor
because its effects are exerted through other risk factors.
Height/Weight
Click on Height/Weight link from the Biometrics section of Fitness Assessments to view the
screen for entering the client's height and weight. The cursor will be first blinking within the blank
height field.
How to Measure Height
You can enter height in two ways:
1. You can enter the exact height in centimeters or inches (depending on the measurement unit
setting) using the number keys on your keyboard. If you want to change the measurement unit,
see General Settings for instructions.
2. Use the mouse to point to the height scale's slider needle. Holding down the mouse button,
drag the slider up or down to the client's height.
149

Polar BodyAge System
How to Measure Weight
To ensure accuracy of measuring the weight of a client, you should make sure that their shoes
are off and they are in light clothing. If they are being retested for weight, then have them wear
similar clothing as they did last time they got measured.
NOTE: If you are using bioimpedance to measure weight, see Body Composition Bioimpedance
for more information.
To measure weight online, click on the Measure button, tell the client to step on the scale and
wait until the green progress bar is complete. After weight has been measured, the results are
automatically displayed on the weight dial and within the weight text box.
To manually enter a client's weight, use the mouse to point and click within the weight input box
and use the number keys on your keyboard to enter the client's known weight.
To show the results for body mass index, press Show BMI. See Body Mass Index (BMI) for more
information.
To exit Height/Weight, use the mouse to point and click on the OK button in the lower right of the
screen. The data will be saved.
Import/Export
The Import/Export feature is designed for mass import and export of data.
Import
The data can be imported in two different ways.
1. You can import demographic information and organizational level information in an XML file
following a strict format (see the xml schema and/or xml import example that were included in the
installation). When importing multiple files or importing often, this is the optimal method. Select
System Settings > Test Environment. Choose Import / Export from the Test Environment
Settings view.
150

Polar BodyAge System SW Help
Checking the check box that says Always Import Demographic Information At Start Of
Program and selecting a folder to browse to will force the program to check the chosen folder to
import each file in the folder. After each file is imported a folder called Imported will be created in
this folder. All files imported will be placed in this folder. At the application start the client tree will
be updated with the information imported.
2. For importing a single file occasionally, select Import Clients from the File menu. The
following screen appears:
151

Polar BodyAge System
Browse to, and select the file (.txt or .csv) to be imported. See an example of an import file in a txt
format below:
Note: Write the date of birth in the mm/dd/yyyy format.
Click Next. The following screen appears:
152

Polar BodyAge System SW Help
Select the filed separator type and the text qualifiers used in the import file from the drop-down
lists.
To use the first row data for field names, check the box next to Use first row for field names. If
you check this box, the first row data will not be imported.
Click Next to continue.
153

Polar BodyAge System
Match the import fields to corresponding fields in the software, if required. Click on the software
field and select the correct field from the drop-down list. Click Next to continue.
154

Polar BodyAge System SW Help
If there is an error in the imported data, the incorrect data is written in red. Click on the text field to
activate the field and type in the valid data.
Click Next to start importing the file. The next screen shows the number of imported and updated
clients.
155

Polar BodyAge System
Export
You can export assessment information for each client. If the client has multiple assessments, all
will show up in the XML file.
The data can be exported in two different ways.
1. To export every time the application closes, select System Settings > Test Environment.
Choose Import / Export from the Test Environment Settings view.
156

Polar BodyAge System SW Help
Checking the check box that says Always Export Assessment Information At Close Of
Program will force the program to export an XML document at close. If you check the box,
browse to the folder you want the data to be exported to
Choose whether you want to export the test results of All Clients, or of a specific group by Using
Query. If you choose to use the query, select an existing query from the drop-down box, or click
to create a query. For instructions on creating the query, see Query Builder.
2. To export occasionally, select Preferences > Advanced. Choose Export Records .
157

Polar BodyAge System
Browse to the folder you want the data to be exported to. Give the file a name.
Choose whether you want to export the test results of All Clients, or of a specific group of
population by Using Query. If you choose to use the query, select an existing query from the
drop-down box, or click to create a query. For instructions on creating the query, see Query
Builder.
Click Next. The number of assessments exported will be given. Click OK to close the form.
Importance of Body Composition
Body composition refers to the lean body weight plus the fat weight, which together make up the
total body weight. The measurement of body composition is important, as obesity is a known
health hazard.
Obesity is related to a higher incidence of numerous diseases, including coronary heart disease,
diabetes, cirrhosis of the liver, hernia, and intestinal obstruction. Obesity is also of considerable
concern from an aesthetic standpoint and may be one of the primary reasons an individual
decides to begin an exercise program. Therefore, it is important to be able to identify an
individual's initial body composition before exercising and also to quantify any change that may
occur with exercising and/or diet. A desirable weight should be determined for the individual, but
reducing weight alone should not be the only goal.
Extremely low body fat can have a negative effect on the body also, which can impair health
status or alter normal physiological functions. The body requires an essential percentage of body
fat to function properly. The lower limit of essential body fat for males is approximately 3% and for
females it is approximately 12%. Encroachment into this essential body fat reserve may impair
158
Polar BodyAge System SW Help
optimal health and capacity for vigorous exercise. In addition, it is recommended that some
females (those that have low body fat induced irregular menstrual cycles) maintain a critical body
fat level of at least 17% to maintain normal menstrual cycles.
Major Symptoms or Signs of Heart Disease
• Pain, discomfort (or other anginal equivalent) in the chest, neck, jaw, arms, or other areas that
may be ischemic in nature.
• Shortness of breath at rest or with mild exercise
• Dizziness or syncope
• Orthopnea or paroxysmal nocturnal dyspnea
• Ankle edema
• Palpitation or tachycardia
• Intermittent claudication
• Known heart murmur
• Unusual fatigue or shortness of breath with usual activities
Max Push Up
In max push up test the client repeats as many push-ups as she/he can.
Click on Max Push-Up link from the Strength & Flexibility section of Fitness Assessments to
view the instructions for performing the test.
159

Polar BodyAge System
After reading the instructions, click Continue. The following screen appears:
160

Polar BodyAge System SW Help
When the client is ready to begin the test, click Start.
To count the number of full repetitions, click an alphanumeric key on the keyboard each time a
repetition is completed.
Click OK to save the data and return to the main screen.
Medical History
Click on Medical History link from the Biometrics section of Fitness Assessments to bring up
the medical history questionnaire.
161

Polar BodyAge System
Entering medical history information is easy. When the medical history screen appears, the
cursor will be positioned on the response line for the first question. Begin typing the client's
response to this question. To move to the response line for the second question and so on, either
press the enter key, the tab key or use the mouse to position the cursor where you want it and
click.
Click Print to print the medical history. The printed version of the medical history has the name,
date and a line for the client to sign.
Click OK to exit and save the data.
Importance of Medical History
The Medical History questionnaire is designed to identify if the client has any pre-existing injuries
or ailments that should be brought to the attention of the tester. It is also used to identify if the
client is taking medications such as beta-blockers, vasodilators or diuretics that may affect the
normal physiologic responses during exercise. It is recommended that the dosage of medication
is recorded along with a physician's contact number. The medical history provides important
information to assist the tester and safeguard the client during testing.
Follow your countries guidelines for exercising with certain diseases or conditions.
162

Polar BodyAge System SW Help
One Mile Walk
One Mile Walk test is designed for men and women 20-69 years of age. The client walks 1.0 mile
as quickly as possible and takes his/her heart rate immediately at the end of the test by counting
the pulse for 15 seconds. The walking course should be a measured mile that is flat and
uninterrupted. Most individuals can walk a mile in 12-17 minutes. The required information in this
test is post-exercise heart rate and one mile time (min:sec).
Click on One Mile Walk link from the Cardiovascular section of Fitness Assessments to view
the screen for entering the client's test result. The test's input box will appear.
Enter the required information and press OK to save.
Other Programs settings
Select System Settings > Test Environment. Select Other Programs from the Test
Environment Settings view.
163

Polar BodyAge System
Check the box next to a program template that you want to include in Other Programs. Click OK
to save.
OwnIndex
About OwnIndex®
OwnIndex is a score that is comparable to V02max, a commonly used descriptor of aerobic fitness.
OwnIndex is the result of the Polar Fitness Test, which is an easy, safe and quick way to estimate
maximal aerobic power. The OwnIndex is based on heart rate, heart rate variability at rest, body
structure and self-assessed physical activity.
To follow a client's fitness progress with OwnIndex, start with an initial reading and check the
value every month. It takes a minimum of six weeks of regular training to see a noticeable
change. Less fit individuals see progress more rapidly than more active individuals.
To get reliable test results, take into account the following basic requirements:
• Client should be relaxed and calm
• The testing environment should be peaceful. No disturbing noises (e.g. television, radio or
telephone), no other people talking to the client.
• Keep the testing place, time of day and environment the same every time the test is repeated.
164

Polar BodyAge System SW Help
• Tell your client to avoid eating a heavy meal or smoking 2-3 hours prior to testing.
• Tell your client to avoid heavy physical effort, alcoholic beverages or pharmacological stimulants
on the test day and the day before.
• Allow the client to sit/lay down for 1-3 minutes prior to test, so they can relax their muscles and
mind.
Carrying out the OwnIndex® Test
After creating a new record or opening an existing record for a client, their height and weight must
be recorded before the OwnIndex test can be performed. For instructions, see Height/Weight.
Click on OwnIndex link from the Cardiovascular section of Fitness Assessments to bring up
the OwnIndex test screen.
1. Select Activity Level from the drop-down box on the upper left corner.
OwnIndex Activity Classifications
165
Polar BodyAge System
Assess the client's long-term physical activity level based on regular exercise habits
during six months.
Low: Exercise is not a regular part of client's life. He/she walks only for pleasure or
occasionally exercises sufficiently to cause heavy breathing or perspiration.
Moderate: The client participates regularly in recreational sports. For example, he/she
runs 5 miles/ 8km a week or spends 30-60 minutes a week in comparable physical activity.
Or, his/her work requires modest physical activity.
High: Exercise is an inseparable part of the client's life. He/she exercises regularly at
least 3 times a week with heavy paced intensity. Exercise causes clear breathlessness
and sweating. For example, he/she runs regularly more than 5 miles/ 8 km a week or
spend more than 1.5-2 hours in comparable physical activity.
Top: The client participates regularly in heavy physical exercise at least 5 times a week
(i.e. he/she exercises to improve performance for competitive purposes).
2. Verify that the heart rate is being transmitted correctly by looking at value next to the line graph
on the top.
3. Click Start to start the test. When it is finished (~1-5 min.), a VO2max value will be displayed in
the lower left corner.
4. Click OK to save the value and return to the main screen.
Technical Notes for the OwnIndex® Test
• The test lasts for 5 minutes
• The test is based on R-R values that are collected via the heart rate receiver
• The ticks on the progress bar indicate real time collection of R-R values
• If a minimum number of R-R values are not collected within the first two minutes, then the test
will end with a message telling you to check the heart rate cable and try again
OwnZone
An OwnZone Test is able to determine the individual training heart rate zone. This training zone
is called your OwnZone. It guides you through an appropriate warm-up routine and automatically
determines a safe and effective exercise heart rate zone - your OwnZone - while taking into
account your current physical condition.
166

Polar BodyAge System SW Help
For most adults, OwnZone corresponds to 65-85% of the maximum heart rate. OwnZone is
suitable for cardiovascular training either for health-related or fitness improvement purposes.
OwnZone works well for those whose goal is weight control via physical activity and training,
because the OwnZone corresponds to intensity from "light to moderate" to "moderate". Training
at this intensity level can be conducted even for extended periods safely and often yields the best
results for weight loss.
The OwnZone protocol uses your estimated VO2max to calculate the watts for each minute of the
test. If the client already has a VO2max score from one of the cardiovascular tests in the BodyAge
System, then that VO2max score is used. If the client does not have VO2max estimated, a physical
activity questionnaire appears and the a non-exercise VO2max score will be estimated based on
age, gender, weight and activity level.
How to Use OwnZone
If you have connected a compatible ergometer to the BodyAge System, go to System Settings >
Test Environment > Cardiovascular, and select the cardio device that you are using for this test
as well as the serial port that it is connected to. See Cardiovascular Settings for more information.
After creating a new record or opening an existing record for a client, their height and weight must
be recorded before the OwnZone test can be performed. For instructions, see Height/Weight.
Click on OwnZone link from the Biometrics section of Fitness Assessments to bring up the
OwnZone test screen.
1. If the client has not taken a VO2max test on the BodyAge System, clicking on the OwnZone
button will bring up the Physical Activity Rating Questionnaire box. Select the choice that best
represents the client. Click Next.
167

Polar BodyAge System
2. Verify heart rate and RPM (Revolutions Per Minute). The heart rate of the client should appear
in the top box. Instruct the client to begin pedaling. The RPM’s will show up in the lower box
(they will only appear if the cardio device is connected to the BodyAge system). Next will become
activated when a heart rate is transmitted. Click Next.
168

Polar BodyAge System SW Help
3. The test will begin. Instruct the client to maintain the RPM’s between 60 and 80. Verify that the
heart rate is being transmitted correctly by looking at value next to the line graph on the top.
4. Click Start to start the test. To cancel the test and to return to the main screen, click Cancel.
169

Polar BodyAge System
The test follows a protocol where the watts are set to a percentage of the client's estimated
VO2max, but the watts can be adjusted. If you are using a cardio device that is not connected to the
BodyAge system, you will have to manually set the watts on the cardio device that you are using
to match the test screen in order to get accurate results.
When the test is completed (~1-6 minutes), the data will be displayed.
Select Print to print the data and the graph.
Select OK to save the data and return to the main screen.
PAR-Q
Physical Activity Readiness Questionnaire (PAR-Q)
The PAR-Q (Physical Activity Readiness Questionnaire) was developed by the British Columbia
Department of Health. Its purpose is to identify the small number of individuals for whom physical
activity might be inappropriate. All individuals should answer the questions on the PAR-Q prior to
testing.
170

Polar BodyAge System SW Help
Click on PAR-Q link from the Biometrics section of Fitness Assessments to bring up the
complete PAR-Q questionnaire.
To record the client's answer to each of the PAR-Q questions, use the mouse to point and click
on the appropriate answer (Yes or No) for each question.
Click Print to print the completed PAR-Q. The printed version of the PAR-Q has the name, date
and a line for the client to sign.
Click OK to exit and save the data.
After clicking OK, a check mark will appear in the box next to PAR-Q on the Biometrics screen.
It will be green if the client answered No to all the questions and red if the client answered Yes to
any of the questions.
Physical Activity Plan
If the client answers Yes to one or more questions the Results button will be red. Advise the
client to talk with the doctor by phone or in person before starting becoming more physically
active or before they have a fitness appraisal. Have them tell their doctor about the PAR-Q and
which questions they answered Yes to.
171

Polar BodyAge System
If the client answered No honestly to all PAR-Q questions, the Results button will be green and
you can be reasonably sure that the client can:
• Start becoming much more physically active - begin slowly and build up gradually. This
is the safest and easiest way to go.
• Take part in a fitness appraisal - this is an excellent way to determine the client's basic
fitness so that the client can plan the best way for them to live actively.
• Note: If the client's health changes so that they answer Yes to any of the questions,
have them tell their health professional.
DELAY THE CLIENT BECOMING MUCH MORE ACTIVE:
• If the client is not feeling well because of a temporary illness such as a cold or a fever -
wait until they feel better; or
• If the client is or may be pregnant – have them talk to their doctor before they start
becoming more active.
Polar Energy Pointer Program
A Polar Energy Pointer Program can be created for the following training computers: FT40, FT7.
Select the start date and the number
of weeks that the program will last.
Enter the following information:
• The number of days per
week that the client will be
exercising (the
recommended amount of
days is given based on the
VO2max score).
• The sports that the client will
be doing while exercising.
• All the other information can
172

Polar BodyAge System SW Help
be adjusted as well.
Adjust the program targets to fit
client's training targets:
• Define intensity zones
according to training targets
(click the field to activate the
text screen).
• Sessions can be re-named.
You can view and print the Energy
Pointer Program by clicking on
Program Report.
Note: You can download the training files from the client's training computer to create a training
progress report. See Training Progress for instructions on downloading training files.
Polar Keeps U Fit Program
A Polar Keeps U Fit Program can be created for the following training computers: F4, F6/F7, F11,
F55.
Select the start date
and the number of
weeks that the
program will last
173

Polar BodyAge System
Enter the following
information:
The goal of the
program (Maintain,
Improve, or
Maximize fitness
level).
• MAXIMIZE:
the Client
has been
exercising
regularly for
at least 10-
12 weeks
and is able
to train
nearly every
day. The
program
recommends
about 5
h/week in 4-
6 sessions.
• IMPROVE:
You are able
to exercise
regularly.
The program
recommends
about 3
h/week, in 3-
5 sessions.
• MAINTAIN:
If the client
has not
exercised
recently, this
is a good
place to
start. The
174

Polar BodyAge System SW Help
program
recommends
about 1½
h/week in 2-
3 sessions.
The number of days
per week that the
client will be
exercising (the
recommended
amount of days is
given based on the
VO2max score and
the Client's goal).
The sports that the
client will be doing
while exercising.
The program targets
are adjusted
according to the
above information.
The following
information is shown:
• Weekly
exercises
and the time
that should
be spent in
each
exercise
intensity
zone.
• Total
exercise
duration
• Total
175

Polar BodyAge System
calories to
expend
For example, the
total exercise
duration of Short1 is
45 minutes, from
which 30 minutes
should be spent in
moderate, and 15
minutes in Hard
heart rate intensity
zone. The number of
calories to expend is
550 kcal.
You can view and
print a detailed
Keeps U Fit Program
by clicking on
Program Report.
Click Send to
Training Computer
to upload the
following data to the
client's training
computer: User
Information, Heart
Rate Limits,
Cardiovascular
Program, and
Time/Date.
Note: You can download the training files from the client's training computer to create a training
progress report. See Training Progress for instructions on downloading training files.
See About the Polar Keeps U Fit Cardiovascular Program for general information on the Polar
Keeps U Fit Program.
Polar STAR Training Program
A Polar STAR Training Program can be created for the following training computers: FT60, FT80.
176

Polar BodyAge System SW Help
Select the start date and
the number of weeks that
the program will last.
The following information is
needed to create a Polar
STAR Training Program:
OwnIndex/VO2max, Sitting
heart rate, HRmax and the
goal of the cardiovascular
program. If these values
are not available for the
client, you can manually
enter the values here.
Goal options:
• Improve: if the
client's target is to
improve their
current
cardiovascular
fitness level and
they are able to
train regularly.
• Maximize: if the
client's target is to
maximize their
current
cardiovascular
fitness level, and if
they have been
training regularly
for at least 10-12
weeks and training
nearly every day is
not a problem for
them.
• Weight: if the
client's target is to
177

Polar BodyAge System
lose some weight.
To transfer the above
information to the client's
training computer, place
the training computer on
the FlowLink and click on
Send to Training
Computer... After placing
the training computer on
the flowlink, a message
appears on the screen to
inform that the client's
program is being updated.
Once the transfer is
complete, the client's
STAR Training Program
appears on the screen.
The following information is
shown:
• Target exercise
time in three
different heart rate
zones (intensity
targets)
• Total exercise
duration
• Total calories to
expend
You can print the STAR
Training Program by
clicking on Program
Report.
Note: You can download the training files from the client's training computer to create a training
progress report. See Training Progress for instructions on downloading training files.
178

Polar BodyAge System SW Help
Query Builder
Query Builder is a feature that provides you with the flexibility to create specific groups of your
clients, which you can utilize in group reports, batch report and client lists. A group can consist of
nearly any combination of criteria you wish to specify. For example, you can choose all clients
whose weight is more than 250 pounds and/or whose blood pressure is less than 120/80.
1. To enter the query builder, click on the button next to the query field within the Group
Reports, Batch Report or Client List windows. The following window appears:
2. To build a new query, click New. Enter a name for the query and click OK. The following
window appears:
179

Polar BodyAge System
3. Start creating a criteria for you query by clicking the link Click here to add a new condition.
4. Click on Select Item to select New Condition or a New set of Conditions.
A condition is a filter or set of filters used to create a desired group of clients. You must have a
minimum of one condition. However, the total number of conditions is unlimited.
Sit and Reach
180

Polar BodyAge System SW Help
The BodyAge System provides the unique On-Line Modified Sit & Reach testing unit. The handle
is attached to a measuring gauge that will record the distance moved and will be automatically
saved by the computer.
The tester can choose to record the results of the sit & reach manually (where the tester manually
measures the modified sit & reach and then enters the results into the text field on the main
screen) or on-line (which means the sit & reach results are read directly into the computer).
Before starting this test, be sure the individual has had a proper warm-up and stretched prior to
the first trial.
NOTE: Have the client pull and release the cable slowly. Fast motion can damage the measuring
gauge.
How to Use the Sit & Reach Test
Click on Sit & Reach link from the Strength & Flexibility section of Fitness Assessments to
bring up the on-line sit & reach test screen:
181

Polar BodyAge System
1. Once the client is in a start position with the handle held snugly, click Continue. The following
screen appears:
2. Click Start Trial 1 to begin the test. Instruct the client to move forward slowly. The blue line
graph, in the lower portion of the protocol screen, will graph the client's sit & reach movement.
The client needs to hold the final position for two seconds. Ensure that the client's grip on the
handle does not changed through the course of the extension. After the test is completed, the
results will be automatically displayed as a blue bar graph at the bottom of the screen.
3. After reviewing the result, you can choose to re-measure the client on the sit & reach. Point
and click Start Trial 2 and follow the exact instructions as above. If you re-measure, the result of
the furthest sit & reach measurement will be recorded.
4. Click OK to save the data and to return to the main screen.
Treadmill
How to Take a Treadmill VO2max Test
182

Polar BodyAge System SW Help
After creating a new record or opening an existing record for a client, their height and weight must
be recorded before the VO2max test can be performed.
1. Click on the link of the chosen treadmill VO2max test from the Cardiovascular section of Fitness
Assessments.
2. The VO2max test screen appears. Verify that the heart rate is being transmitted correctly by
looking at value next to the line graph on the top.
183

Polar BodyAge System
3. Click on Start to activate the test. A Physical Activity Rating Questionnaire appears.
184

Polar BodyAge System SW Help
4. Select the alternative that best represents the person taking the test. Click Next.
185

Polar BodyAge System
5. The heart rate of the client should appear in the top box. Instruct the client to begin running.
Next will become activated when a heart rate is transmitted. Click Next to begin the test. When
the test is complete, the data will be displayed.
6. Select Print to print the data and the graph. Select OK to save the data and return to the main
screen.
About the Balke Treadmill Protocol Submax Test
The Balke protocol maintains 3.3 mph throughout the entire test. Grade starts at 1% and
increases by 1% every minute.
About the Bruce Treadmill Submax Test
A sub-maximal test takes between 6-12 minutes depending on the client’s fitness level. The test
involves a change in speed and grade every three minutes, so the incremental increases of
exercise intensity are relatively large for each stage (2 to 3 METs).
186

Polar BodyAge System SW Help
Stage MPH Grade Min. MET(M) MET(W)
1 1.7 10% 1
2
3
3.2
4.0
4.9
3.1
3.9
4.7
2 2.5 12% 4
5
6
5.7
6.6
7.4
5.4
6.2
7.0
3 3.4 14% 7
8
9
8.3
9.1
10.0
8.0
8.6
9.4
4 4.2 16% 10
11
12
10.7
11.6
12.5
10.1
10.9
11.7
5 5.0 18% 13
14
15
13.3
14.1
15.0
12.5
13.2
14.1
About the Modified Bruce Treadmill Submax Test
A sub-maximal test takes between 6-18 minutes depending on the client’s fitness level. The test
involves a change in speed and grade every three minutes, so the incremental increases of
exercise intensity are relatively large for each stage (2 to 3 METs).
187

Polar BodyAge System
Stage MPH Grade Minutes
1 1.7 0 3
2 1.7 5 3
3 1.7 10 3
4 2.5 12 3
5 3.4 14 3
6 4.2 16 3
7 5.0 18 3
8 5.5 20 3
Wall Sit
The Wall Sit test measures the isometric muscle contractions of the lower body. It presents a
strength measurement of the lower body.
Wall Sit Test
• The client assumes a position with his/her back up against the wall
• Feet are 12 inches (30.48cm) apart
• The knees and hips are both bent at a 90 degree angle
188

Polar BodyAge System SW Help
• Back is straight
• The arms are relaxed at the sides of the body
• The subject is asked to hold this position as long as possible and time is measured in
seconds
• Timing should be stopped when any deviation in above position occurs during the test
Using the Wall Sit Test
Click on Wall Sit link from the Strength & Flexibility section of Fitness Assessments to bring
up the wall sit test screen.
You will be given a set of instructions.
After reading the instructions, click Continue. The following window appears:
189

Polar BodyAge System
1. When the client is ready to begin the test, click Start and the timer will start to count the time.
2. When the client is performing the wall sit test encourage him/her to sit as long as they can.
3. When the client moves from the correct position, click Stop.
4. Click OK to save the data and return to the main screen.
190