Renesas M16C 64 Users Manual R0E530640MCU00 User's (E100 Emulator MCU Unit For M16C/64 Group)
R0E530640MCU00 to the manual 811da303-cc8c-4300-982b-a53d64e899b2
2015-02-06
: Renesas Renesas-M16C-64-Users-Manual-523529 renesas-m16c-64-users-manual-523529 renesas pdf
Open the PDF directly: View PDF
.
Page Count: 229 [warning: Documents this large are best viewed by clicking the View PDF Link!]
- Preface
- Important
- Precautions for Safety
- Contents
- User Registration
- Terminology
- 1. Outline
- 2. Setup
- 2.1 Flowchart of Starting Up the Emulator
- 2.2 Installing the Included Software
- 2.3 Connecting/Disconnecting the MCU Unit to/from the E100 Emulator Main Unit
- 2.4 Connecting the Host Machine
- 2.5 Connecting the Emulator Power Supply
- 2.6 Turning ON the Power
- 2.7 Self-check
- 2.8 Selecting Clock Supply
- 2.9 Connecting the User System
- 3. Tutorial
- 3.1 Introduction
- 3.2 Starting the High-performance Embedded Workshop
- 3.3 Connecting the Emulator
- 3.4 Downloading the Tutorial Program
- 3.5 Setting Software Breakpoints
- 3.6 Executing the Program
- 3.7 Checking Breakpoints
- 3.8 Altering Register Contents
- 3.9 Referencing Symbols
- 3.10 Checking Memory Contents
- 3.11 Referencing Variables
- 3.12 Showing Local Variables
- 3.13 Single-Stepping a Program
- 3.14 Forcibly Breaking a Program
- 3.15 Hardware Break Facility
- 3.16 Stopping a Program when It Accesses Memory
- 3.17 Trace Facility
- 3.18 Stack Trace Facility
- 3.19 What Next?
- 4. Preparing to Debug
- 4.1 Starting the High-performance Embedded Workshop
- 4.2 Creating a New Workspace (Toolchain Unused)
- 4.3 Creating a New Workspace (Toolchain Used)
- 4.4 Opening an Existing Workspace
- 4.5 Connecting the Emulator
- 4.6 Disconnecting the Emulator
- 4.7 Quitting the High-performance Embedded Workshop
- 4.8 Setting Up the Debug
- 5. Debugging Functions
- 5.1 Setting Up the Emulation Environment
- 5.2 Downloading a Program
- 5.3 Displaying Memory Contents in Real Time
- 5.4 Showing the Current Status
- 5.5 Periodically Reading Out and Showing the Emulator Status
- 5.6 Using Software Breakpoints
- 5.7 Using Events
- 5.8 Setting Hardware Break Conditions
- 5.9 Looking at Trace Information
- 5.9.1 Looking at Trace Information
- 5.9.2 Acquiring Trace Information
- 5.9.3 Setting Trace Information Acquisition Conditions
- 5.9.4 Setting Trace Modes
- 5.9.5 Setting Trace Points
- 5.9.6 Setting Capture/Do not Capture Conditions
- 5.9.7 Selecting the Content of Trace Acquisition
- 5.9.8 Showing Trace Results
- 5.9.9 Filtering Trace Information
- 5.9.10 Searching for Trace Records
- 5.9.11 Saving Trace Information to Files
- 5.9.12 Loading Trace Information from Files
- 5.9.13 Temporarily Stopping Trace Information Acquisition
- 5.9.14 Restarting Trace Information Acquisition
- 5.9.15 Switching Time Stamp Display
- 5.9.16 Showing the History of Function Execution
- 5.9.17 Showing the History of Task Execution
- 5.10 Measuring Performance
- 5.10.1 Measuring Performance
- 5.10.2 Showing the Result of Performance Measurement
- 5.10.3 Setting Performance Measurement Conditions
- 5.10.4 Starting Performance Measurement
- 5.10.5 Clearing Performance Measurement Conditions
- 5.10.6 Clearing the Performance Measurement Result
- 5.10.7 About the Maximum Measurement Time of Performance
- 5.11 Measuring Code Coverage
- 5.11.1 Measuring Code Coverage
- 5.11.2 Opening the Code Coverage Window
- 5.11.3 Allocating Code Coverage Memory (Hardware Resource)
- 5.11.4 Measuring an Address Range
- 5.11.5 Adding Address Ranges
- 5.11.6 Changing Address Ranges
- 5.11.7 Removing Address Ranges
- 5.11.8 Measuring Source Files
- 5.11.9 Adding Source Files
- 5.11.10 Removing Source Files
- 5.11.11 Showing Percentages and Graphs
- 5.11.12 Using the Sort Function
- 5.11.13 Searching for Unexecuted Lines
- 5.11.14 Clearing Code Coverage Information
- 5.11.15 Updating Coverage Information
- 5.11.16 Inhibiting Updating of Information
- 5.11.17 Saving Code Coverage Information to Files
- 5.11.18 Loading Code Coverage Information from Files
- 5.11.19 About Coverage Information File Load Modes
- 5.11.20 Showing Code Coverage Results in the Editor Window
- 5.12 Measuring Data Coverage
- 5.12.1 Measuring Data Coverage
- 5.12.2 Opening the Data Coverage Window
- 5.12.3 Allocating Data Coverage Memory (Hardware Resource)
- 5.12.4 Measuring an Address Range
- 5.12.5 Adding Address Ranges
- 5.12.6 Changing Address Ranges
- 5.12.7 Removing Address Ranges
- 5.12.8 Measuring Sections
- 5.12.9 Adding Sections
- 5.12.10 Removing Sections
- 5.12.11 Measuring Task Stack
- 5.12.12 Clearing Data Coverage Information
- 5.12.13 Updating Coverage Information
- 5.12.14 Inhibiting Updating of Information
- 5.12.15 Saving Data Coverage Information to Files
- 5.12.16 Loading Data Coverage Information from Files
- 5.13 Viewing Realtime Profile Information
- 5.13.1 Viewing Realtime Profile Information
- 5.13.2 Setting Realtime Profile Measurement Modes
- 5.13.3 Measuring Function Profiles
- 5.13.4 Setting Function Profile Measurement Ranges
- 5.13.5 Saving Function Profile Measurement Ranges
- 5.13.6 Loading Function Profile Measurement Ranges
- 5.13.7 Measuring Task Profiles
- 5.13.8 Setting Task Profile Measurement Ranges
- 5.13.9 Saving Task Profile Measurement Tasks
- 5.13.10 Loading Task Profile Measurement Tasks
- 5.13.11 Clearing Realtime Profile Measurement Results
- 5.13.12 Saving Realtime Profile Measurement Results
- 5.13.13 Setting the Unit of Measurement
- 5.13.14 Maximum Measurement Time of the Realtime Profile
- 5.14 Detecting Exception Events
- 5.14.1 Detecting Exception Events
- 5.14.2 Detecting an Access Protect Violation
- 5.14.3 Setting an Access Protected Area
- 5.14.4 Detecting Initialization-Omitted
- 5.14.5 Detecting a Performance Overflow
- 5.14.6 Detecting a Realtime Profile Overflow
- 5.14.7 Detecting a Trace Memory Overflow
- 5.14.8 Detecting a Task Stack Access Violation
- 5.14.9 Setting a Task Stack Area
- 5.14.10 Detecting an OS dispatch
- 5.15 Using the Start/Stop Function
- 6. Troubleshooting (Action on Error)
- 7. Hardware Specifications
- 8. Maintenance and Guarantee

REJ10J1733-0100
(
T
)
R0E530640MCU00
Rev.1.00
Apr. 01, 2008
User’s Manual
E100 Emulator MCU Unit for M16C/64 Grou
p

1. This document is provided for reference purposes only so that Renesas customers may select the appropriate
Renesas products for their use. Renesas neither makes warranties or representations with respect to the
accuracy or completeness of the information contained in this document nor grants any license to any
intellectual property rights or any other rights of Renesas or any third party with respect to the information in
this document.
2. Renesas shall have no liability for damages or infringement of any intellectual property or other rights arising
out of the use of any information in this document, including, but not limited to, product data, diagrams, charts,
programs, algorithms, and application circuit examples.
3. You should not use the products or the technology described in this document for the purpose of military
applications such as the development of weapons of mass destruction or for the purpose of any other military
use. When exporting the products or technology described herein, you should follow the applicable export
control laws and regulations, and procedures required by such laws and regulations.
4. All information included in this document such as product data, diagrams, charts, programs, algorithms, and
application circuit examples, is current as of the date this document is issued. Such information, however, is
subject to change without any prior notice. Before purchasing or using any Renesas products listed in this
document, please confirm the latest product information with a Renesas sales office. Also, please pay regular
and careful attention to additional and different information to be disclosed by Renesas such as that disclosed
through our website. (http://www.renesas.com )
5. Renesas has used reasonable care in compiling the information included in this document, but Renesas
assumes no liability whatsoever for any damages incurred as a result of errors or omissions in the information
included in this document.
6. When using or otherwise relying on the information in this document, you should evaluate the information in
light of the total system before deciding about the applicability of such information to the intended application.
Renesas makes no representations, warranties or guaranties regarding the suitability of its products for any
particular application and specifically disclaims any liability arising out of the application and use of the
information in this document or Renesas products.
7. With the exception of products specified by Renesas as suitable for automobile applications, Renesas
products are not designed, manufactured or tested for applications or otherwise in systems the failure or
malfunction of which may cause a direct threat to human life or create a risk of human injury or which require
especially high quality and reliability such as safety systems, or equipment or systems for transportation and
traffic, healthcare, combustion control, aerospace and aeronautics, nuclear power, or undersea communication
transmission. If you are considering the use of our products for such purposes, please contact a Renesas
sales office beforehand. Renesas shall have no liability for damages arising out of the uses set forth above.
8. Notwithstanding the preceding paragraph, you should not use Renesas products for the purposes listed below:
(1) artificial life support devices or systems
(2) surgical implantations
(3) healthcare intervention (e.g., excision, administration of medication, etc.)
(4) any other purposes that pose a direct threat to human life
Renesas shall have no liability for damages arising out of the uses set forth in the above and purchasers who
elect to use Renesas products in any of the foregoing applications shall indemnify and hold harmless Renesas
Technology Corp., its affiliated companies and their officers, directors, and employees against any and all
damages arising out of such applications.
9. You should use the products described herein within the range specified by Renesas, especially with respect
to the maximum rating, operating supply voltage range, movement power voltage range, heat radiation
characteristics, installation and other product characteristics. Renesas shall have no liability for malfunctions or
damages arising out of the use of Renesas products beyond such specified ranges.
10. Although Renesas endeavors to improve the quality and reliability of its products, IC products have specific
characteristics such as the occurrence of failure at a certain rate and malfunctions under certain use
conditions. Please be sure to implement safety measures to guard against the possibility of physical injury, and
injury or damage caused by fire in the event of the failure of a Renesas product, such as safety design for
hardware and software including but not limited to redundancy, fire control and malfunction prevention,
appropriate treatment for aging degradation or any other applicable measures. Among others, since the
evaluation of microcomputer software alone is very difficult, please evaluate the safety of the final products or
system manufactured by you.
11. In case Renesas products listed in this document are detached from the products to which the Renesas
products are attached or affixed, the risk of accident such as swallowing by infants and small children is very
high. You should implement safety measures so that Renesas products may not be easily detached from your
products. Renesas shall have no liability for damages arising out of such detachment.
12. This document may not be reproduced or duplicated, in any form, in whole or in part, without prior written
approval from Renesas.
13. Please contact a Renesas sales office if you have any questions regarding the information contained in this
document, Renesas semiconductor products, or if you have any other inquiries.
Notes regarding these materials

R0E530640MCU00 User’s Manual Preface
REJ10J1733-0100 Rev.1.00 Apr. 01, 2008
Page 3 of 229
Preface
The R0E530640MCU00 is a full-spec emulator for M16C/60 Series M16C/64 Group MCUs. This user's manual mainly
describes specifications of the R0E530640MCU00 and how to setup it. For details on the emulator debugger included in this
product, refer to the product's user's manual.
All the components of this product are shown in “1.1 Package Components” (page 16). If there is any question or doubt about
this product, contact your local distributor.
The related manuals for using this product are listed below. You can download the latest manuals from the Renesas Tools
homepage (http://www.renesas.com/tools).
Related manuals
Item Manual
R0E0100TNPFJ00 User’s Manual Accessory
R0E0100TNPFK00 User’s Manual
Integrated development environment High-performance Embedded Workshop User’s Manual
Emulator debugger R0E530640MCU00 User’s Manual
C compiler C Compiler Package for R8C/Tiny, M16C/60, 30, Tiny, 20 and 10 Series
C Compiler User's Manual
Assembler C Compiler Package for R8C/Tiny, M16C/60, 30, Tiny, 20 and 10 Series
Assembler User's Manual

R0E530640MCU00 User’s manual Important
REJ10J1733-0100 Rev.1.00 Apr. 01, 2008
Page 4 of 229
Important
Before using this product, be sure to read this user’s manual carefully.
Keep this user’s manual, and refer to it when you have questions about this product.
Emulator:
The emulator in this document refers to the following products that are manufactured by Renesas Technology Corp.:
(1) E100 emulator main unit
(2) MCU unit
(3) Pitch converter board for connecting the user system
The emulator herein does not include the customer’s user system and host machine.
Purpose of use of the emulator:
This emulator is a device to support the development of a system that uses the M16C Family M16C/60 Series M16C/64 Group
of Renesas 16-bit single-chip MCUs. It provides support for system development in both software and hardware.
Be sure to use this emulator correctly according to said purpose of use. Please avoid using this emulator for other than its
intended purpose of use.
For those who use this emulator:
This emulator can only be used by those who have carefully read the user’s manual and know how to use it.
Use of this emulator requires the basic knowledge of electric circuits, logical circuits, and MCUs.
When using the emulator:
(1) This product is a development supporting unit for use in your program development and evaluation stages. In mass-
producing your program you have finished developing, be sure to make a judgment on your own risk that it can be put to
practical use by performing integration test, evaluation, or some experiment else.
(2) In no event shall Renesas Technology Corp. be liable for any consequence arising from the use of this product.
(3) Renesas Technology Corp. strives to renovate or provide a workaround for product malfunction at some charge or
without charge. However, this does not necessarily mean that Renesas Technology Corp. guarantees the renovation or the
provision under any circumstances.
(4) This product has been developed by assuming its use for program development and evaluation in laboratories. Therefore,
it does not fall under the application of Electrical Appliance and Material Safety Law and protection against
electromagnetic interference when used in Japan.
(5) Renesas Technology Corp. cannot predict all possible situations or possible cases of misuse where a potential danger
exists. Therefore, the warnings written in this user’s manual and the warning labels attached to this emulator do not
necessarily cover all of such possible situations or cases. Please be sure to use this emulator correctly and safely on your
own responsibility.
(6) This product is not qualified under UL or other safety standards and IEC or other industry standards. This fact must be
taken into account when taking this product from Japan to some other country.

R0E530640MCU00 User’s manual Important
REJ10J1733-0100 Rev.1.00 Apr. 01, 2008
Page 5 of 229
Usage restrictions:
This emulator has been developed as a means of supporting system development by users. Therefore, do not use it as a device
used for equipment-embedded applications. Also, do not use it for developing the systems or equipment used for the following
purposes either:
(1) Transportation and vehicular
(2) Medical (equipment where human life is concerned)
(3) Aerospace
(4) Nuclear power control
(5) Undersea repeater
If you are considering the use of this emulator for one of the above purposes, please be sure to consult your local distributor.
About product changes:
We are constantly making efforts to improve the design and performance of this emulator. Therefore, the specification or
design of this emulator or its user’s manual may be changed without prior notice.
About the rights:
(1) We assume no responsibility for any damage or infringement on patent rights or any other rights arising from the use of
any information, products or circuits presented in this user’s manual.
(2) The information or data in this user’s manual does not implicitly or otherwise grant a license for patent rights or any other
rights belonging to us or third parties.
(3) This user’s manual and this emulator are copyrighted, with all rights reserved by us. This user’s manual may not be copied,
duplicated or reproduced, in whole or part, without prior written consent of us.
About diagrams:
The diagrams in this user’s manual may not all represent exactly the actual object.

R0E530640MCU00 User’s Manual Precautions for safety
REJ10J1733-0100 Rev.1.00 Apr. 01, 2008
Page 6 of 229
Precautions for Safety
Definitions of Signal Words
In both the user’s manual and on the product itself, several icons are used to insure proper handling of this product and also to
prevent injuries to you or other persons, or damage to your properties.
This chapter describes the precautions which should be taken in order to use this product safely and properly. Be sure to read
this chapter before using this product.
This symbol represents a warning about safety. It is used to arouse caution about a potential
danger that will possibly inflict an injury on persons. To avoid a possible injury or death,
please be sure to observe the safety message that follows this symbol.
DANGER
DANGER indicates an imminently dangerous situation that will cause death or heavy wound
unless it is avoided. However, there are no instances of such danger for the product presented
in this user's manual.
WARNING
WARNING indicates a potentially dangerous situation that will cause death or heavy wound
unless it is avoided.
CAUTION
CAUTION indicates a potentially dangerous situation that will cause a slight injury or a
medium-degree injury unless it is avoided.
CAUTION
CAUTION with no safety warning symbols attached indicates a potentially dangerous
situation that will cause property damage unless it is avoided.
IMPORTANT
This is used in operation procedures or explanatory descriptions to convey exceptional
conditions or cautions to the user.
In addition to the five above, the following are also used as appropriate.
means WARNING or CAUTION.
Example: CAUTION AGAINST AN ELECTRIC SHOCK
means PROHIBITION.
Example: DISASSEMBLY PROHIBITED
means A FORCIBLE ACTION.
Example: UNPLUG THE POWER CABLE FROM THE RECEPTACLE.

R0E530640MCU00 User’s Manual Precautions for safety
REJ10J1733-0100 Rev.1.00 Apr. 01, 2008
Page 7 of 229
WARNING
Warnings for AC Power Supply:
z If the attached AC power cable does not fit the receptacle, do not alter the AC power cable and do not plug it
forcibly. Failure to comply may cause electric shock and/or fire.
z Use an AC power cable which complies with the safety standard of the country.
z Do not touch the plug of the AC power cable when your hands are wet. This may cause electric shock.
z This product is connected signal ground with frame ground. If your developing product is transformless (not
having isolation transformer of AC power), this may cause electric shock. Also, this may give an unrepairable
damage to this product and your developing one.
While developing, connect AC power of the product to commercial power through isolation transformer in
order to avoid these dangers.
z If other equipment is connected to the same branch circuit, care should be taken not to overload the circuit.
z When installing this equipment, insure that a reliable ground connection is maintained.
z The rated voltage for this cable is 125 volts. When you connect to a power supply of more than 125V, use an
appropriate cable for the voltage.
z If you smell a strange odor, hear an unusual sound, or see smoke coming from this product, then disconnect
power immediately by unplugging the AC power cable from the outlet.
Do not use this as it is because of the danger of electric shock and/or fire. In this case, contact your local
distributor.
z Before setting up this emulator and connecting it to other devices, turn off power or remove a power cable to
prevent injury or product damage.
Warnings to Be Taken for This Product:
z Do not disassemble or modify this product. Personal injury due to electric shock may occur if this product is
disassembled and modified. Disassembling and modifying the product will void your warranty.
z Make sure nothing falls into the cooling fan on the top panel, especially liquids, metal objects, or anything
combustible.
Warning for Installation:
z Do not set this product in water or areas of high humidity. Make sure that the product does not get wet. Spilling
water or some other liquid into the product may cause unrepairable damage.
Warning for Use Environment:
z This equipment is to be used in an environment with a maximum ambient temperature of 35°C. Care should be
taken that this temperature is not exceeded.

R0E530640MCU00 User’s Manual Precautions for safety
REJ10J1733-0100 Rev.1.00 Apr. 01, 2008
Page 8 of 229
CAUTION
Cautions to Be Taken for Turning On the Power:
z Turn ON/OFF the power of the emulator and user system as simultaneously as possible.
z When turning on the power again after shutting off the power, wait about 10 seconds.
Cautions to Be Taken for Handling This Product:
z Use caution when handling the main unit. Be careful not to apply a mechanical shock.
z Do not touch the connector pins of the emulator main unit and the target MCU connector pins directly. Static
electricity may damage the internal circuits.
z Do not pull this emulator by the communications interface cable or the flexible cable. And, excessive flexing or
force may break conductors.
z Do not flex the flexible cable excessively. The cable may cause a break.
z Do not use inch-size screws for this equipment. The screws used in this equipment are all ISO (meter-size) type
screws. When replacing screws, use same type screws as equipped before.
Caution to Be Taken for System Malfunctions:
z If the emulator malfunctions because of interference like external noise, shut OFF the emulator once and then
reactivate it.

R0E530640MCU00 User’s Manual Contents
REJ10J1733-0100 Rev.1.00 Apr. 01, 2008
Page 9 of 229
Contents
Page
Preface..........................................................................................................................................................................3
Important.......................................................................................................................................................................4
Precautions for Safety ..................................................................................................................................................6
Contents........................................................................................................................................................................9
User Registration ........................................................................................................................................................14
Terminology ................................................................................................................................................................15
1. Outline.....................................................................................................................................................................16
1.1 Package Components ...................................................................................................................................16
1.2 Other Tool Products Required for Development ...........................................................................................16
1.3 System Configuration ....................................................................................................................................17
1.3.1 System Configuration ..................................................................................................................17
1.3.2 Names and Functions of each part of the emulator.....................................................................18
1.4 Specifications ................................................................................................................................................20
1.5 Operating Environment..................................................................................................................................21
2. Setup.......................................................................................................................................................................22
2.1 Flowchart of Starting Up the Emulator ..........................................................................................................22
2.2 Installing the Included Software ....................................................................................................................24
2.3 Connecting/Disconnecting the MCU Unit to/from the E100 Emulator Main Unit ..........................................25
2.4 Connecting the Host Machine .......................................................................................................................26
2.5 Connecting the Emulator Power Supply........................................................................................................27
2.6 Turning ON the Power...................................................................................................................................28
2.6.1 Checking the Connections of the Emulator System ....................................................................28
2.6.2 Turning ON/OFF the Power.........................................................................................................28
2.7 Self-check......................................................................................................................................................29
2.8 Selecting Clock Supply..................................................................................................................................30
2.8.1 Clocks ..........................................................................................................................................30
2.8.2 Using an Internal Oscillator Circuit Board....................................................................................31
2.8.3 Using the Oscillator Circuit on the User System..........................................................................32
2.8.4 Using the Internal Generator Circuit ............................................................................................32
2.9 Connecting the User System.........................................................................................................................33
2.9.1 Connecting to a 100-pin 0.65mm Pitch Foot Pattern...................................................................34
2.9.2 Connecting to a 100-pin 0.5mm Pitch Foot Pattern.....................................................................35
3. Tutorial ....................................................................................................................................................................36
3.1 Introduction....................................................................................................................................................36
3.2 Starting the High-performance Embedded Workshop ..................................................................................37
3.3 Connecting the Emulator ...............................................................................................................................37
3.4 Downloading the Tutorial Program................................................................................................................38
3.4.1 Downloading the Tutorial Program ..............................................................................................38
3.4.2 Displaying the Source Program ...................................................................................................39
3.5 Setting Software Breakpoints ........................................................................................................................40
3.6 Executing the Program ..................................................................................................................................41
3.6.1 Resetting the CPU .......................................................................................................................41
3.6.2 Executing the Program ................................................................................................................41
3.7 Checking Breakpoints....................................................................................................................................42
3.7.1 Checking Breakpoints..................................................................................................................42
3.8 Altering Register Contents.............................................................................................................................43
3.9 Referencing Symbols ....................................................................................................................................44
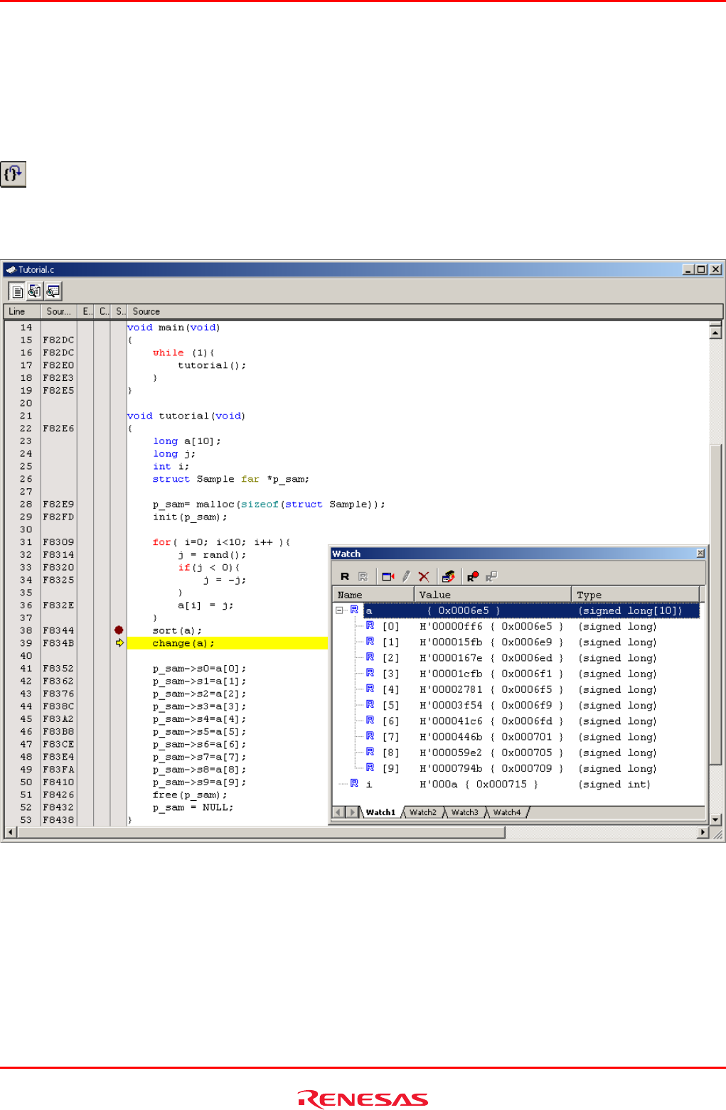
3.10 Checking Memory Contents ........................................................................................................................45
3.11 Referencing Variables .................................................................................................................................46
3.12 Showing Local Variables .............................................................................................................................48

R0E530640MCU00 User’s Manual Contents
REJ10J1733-0100 Rev.1.00 Apr. 01, 2008
Page 10 of 229
3.13 Single-Stepping a Program .........................................................................................................................48
3.13.1 Executing Step In Command.......................................................................................................49
3.13.2 Executing the Step Out Command ..............................................................................................50
3.13.3 Executing the Step Over Command ............................................................................................51
3.14 Forcibly Breaking a Program .......................................................................................................................52
3.15 Hardware Break Facility ..............................................................................................................................53
3.15.1 Stopping a Program when It Executes a Specified Address .......................................................53
3.16 Stopping a Program when It Accesses Memory .........................................................................................54
3.17 Trace Facility ...............................................................................................................................................55
3.17.1 Showing the Trace Information Acquired by Fill Until Stop .........................................................56
3.17.2 Showing the Trace Information Acquired by Fill around TP ........................................................59
3.17.3 Showing a Function Execution History ........................................................................................61
3.17.4 Filter Facility.................................................................................................................................63
3.18 Stack Trace Facility .....................................................................................................................................65
3.19 What Next?..................................................................................................................................................66
4. Preparing to Debug.................................................................................................................................................67
4.1 Starting the High-performance Embedded Workshop ...............................................................................67
4.2 Creating a New Workspace (Toolchain Unused).......................................................................................68
4.3 Creating a New Workspace (Toolchain Used)...........................................................................................70
4.4 Opening an Existing Workspace ................................................................................................................73
4.5 Connecting the Emulator............................................................................................................................74
4.5.1 Connecting the Emulator .............................................................................................................74
4.5.2 Reconnecting the Emulator .........................................................................................................74
4.6 Disconnecting the Emulator .......................................................................................................................75
4.6.1 Disconnecting the Emulator.........................................................................................................75
4.7 Quitting the High-performance Embedded Workshop ...............................................................................75
4.8 Setting Up the Debug.................................................................................................................................76
4.8.1 Specifying a Download Module ...................................................................................................76
4.8.2 Setting Up Automatic Execution of Command Line Batch Files..................................................77
5. Debugging Functions..............................................................................................................................................78
5.1 Setting Up the Emulation Environment .........................................................................................................79
5.1.1 Setting Up the Emulator at Startup..............................................................................................79
5.1.2 Setting Up the Target MCU .........................................................................................................80
5.1.3 Setting Up the System .................................................................................................................82
5.1.4 Creating a Memory Map ..............................................................................................................84
5.1.5 Setting Up Flash ROM Overwrite ................................................................................................85
5.1.6 Setting the Warning of Exceptional Events .................................................................................86
5.1.7 Setting Option board....................................................................................................................86
5.1.8 Showing Progress in Boot-up Processing ...................................................................................87
5.2 Downloading a Program.............................................................................................................................89
5.2.1 Downloading a Program ..............................................................................................................89
5.2.2 Showing the Source Code ...........................................................................................................89
5.2.3 Turning columns in all source files off..........................................................................................91
5.2.4 Turning columns in one source file off .........................................................................................91
5.2.5 Showing Assembly Language Code............................................................................................92
5.2.6 Correcting Assembly Language Codes .......................................................................................93
5.3 Displaying Memory Contents in Real Time ................................................................................................94
5.3.1 Displaying Memory Contents in Real Time .................................................................................94
5.3.2 Setting RAM Monitor Update Intervals ........................................................................................95
5.3.3 Clearing RAM Monitor Access History.........................................................................................95
5.3.4 Clearing RAM Monitor Error Detection Data ...............................................................................95
5.4 Showing the Current Status .......................................................................................................................96
5.4.1 Showing the Emulator Status ......................................................................................................96
5.4.2 Showing the Emulator Status in the Status Bar...........................................................................97

R0E530640MCU00 User’s Manual Contents
REJ10J1733-0100 Rev.1.00 Apr. 01, 2008
Page 11 of 229
5.5 Periodically Reading Out and Showing the Emulator Status.....................................................................98
5.5.1 Periodically Reading Out and Showing the Emulator Information...............................................98
5.5.2 Selecting the Items to Be Displayed ............................................................................................99
5.6 Using Software Breakpoints.....................................................................................................................100
5.6.1 Using Software Breakpoints ......................................................................................................100
5.6.2 Adding/Removing Software Breakpoints ...................................................................................100
5.6.3 Enabling/Disabling Software Breakpoints..................................................................................102
5.7 Using Events ............................................................................................................................................104
5.7.1 Using Events..............................................................................................................................104
5.7.2 Adding Events............................................................................................................................104
5.7.3 Removing Events.......................................................................................................................110
5.7.4 Registering Events.....................................................................................................................112
5.7.5 Entering Events Each Time or Reusing Events.........................................................................114
5.7.6 Applying Events .........................................................................................................................115
5.8 Setting Hardware Break Conditions .........................................................................................................116
5.8.1 Setting Hardware Break Conditions...........................................................................................116
5.8.2 Setting Hardware Breakpoints ...................................................................................................116
5.8.3 Saving/Loading the Set Contents of Hardware Breaks .............................................................119
5.9 Looking at Trace Information ...................................................................................................................120
5.9.1 Looking at Trace Information .....................................................................................................120
5.9.2 Acquiring Trace Information.......................................................................................................120
5.9.3 Setting Trace Information Acquisition Conditions......................................................................122
5.9.4 Setting Trace Modes..................................................................................................................124
5.9.5 Setting Trace Points...................................................................................................................126
5.9.6 Setting Capture/Do not Capture Conditions ..............................................................................130
5.9.7 Selecting the Content of Trace Acquisition................................................................................132
5.9.8 Showing Trace Results..............................................................................................................133
5.9.9 Filtering Trace Information.........................................................................................................135
5.9.10 Searching for Trace Records.....................................................................................................137
5.9.11 Saving Trace Information to Files ..............................................................................................138
5.9.12 Loading Trace Information from Files........................................................................................139
5.9.13 Temporarily Stopping Trace Information Acquisition.................................................................139
5.9.14 Restarting Trace Information Acquisition...................................................................................139
5.9.15 Switching Time Stamp Display ..................................................................................................139
5.9.16 Showing the History of Function Execution ...............................................................................140
5.9.17 Showing the History of Task Execution .....................................................................................141
5.10 Measuring Performance...........................................................................................................................142
5.10.1 Measuring Performance ............................................................................................................142
5.10.2 Showing the Result of Performance Measurement ...................................................................142
5.10.3 Setting Performance Measurement Conditions.........................................................................143
5.10.4 Starting Performance Measurement..........................................................................................145
5.10.5 Clearing Performance Measurement Conditions.......................................................................146
5.10.6 Clearing the Performance Measurement Result .......................................................................146
5.10.7 About the Maximum Measurement Time of Performance.........................................................146
5.11 Measuring Code Coverage ......................................................................................................................147
5.11.1 Measuring Code Coverage........................................................................................................147
5.11.2 Opening the Code Coverage Window .......................................................................................147
5.11.3 Allocating Code Coverage Memory (Hardware Resource) .......................................................148
5.11.4 Measuring an Address Range ...................................................................................................151
5.11.5 Adding Address Ranges ............................................................................................................152
5.11.6 Changing Address Ranges........................................................................................................154
5.11.7 Removing Address Ranges .......................................................................................................155
5.11.8 Measuring Source Files .............................................................................................................157
5.11.9 Adding Source Files...................................................................................................................158
5.11.10 Removing Source Files..............................................................................................................159
5.11.11 Showing Percentages and Graphs ............................................................................................161
5.11.12 Using the Sort Function .............................................................................................................162

R0E530640MCU00 User’s Manual Contents
REJ10J1733-0100 Rev.1.00 Apr. 01, 2008
Page 12 of 229
5.11.13 Searching for Unexecuted Lines................................................................................................163
5.11.14 Clearing Code Coverage Information ........................................................................................164
5.11.15 Updating Coverage Information.................................................................................................164
5.11.16 Inhibiting Updating of Information..............................................................................................164
5.11.17 Saving Code Coverage Information to Files..............................................................................165
5.11.18 Loading Code Coverage Information from Files........................................................................165
5.11.19 About Coverage Information File Load Modes ..........................................................................166
5.11.20 Showing Code Coverage Results in the Editor Window............................................................168
5.12 Measuring Data Coverage .......................................................................................................................169
5.12.1 Measuring Data Coverage.........................................................................................................169
5.12.2 Opening the Data Coverage Window ........................................................................................169
5.12.3 Allocating Data Coverage Memory (Hardware Resource) ........................................................170
5.12.4 Measuring an Address Range ...................................................................................................172
5.12.5 Adding Address Ranges ............................................................................................................173
5.12.6 Changing Address Ranges........................................................................................................174
5.12.7 Removing Address Ranges .......................................................................................................176
5.12.8 Measuring Sections ...................................................................................................................178
5.12.9 Adding Sections.........................................................................................................................179
5.12.10 Removing Sections....................................................................................................................180
5.12.11 Measuring Task Stack ...............................................................................................................182
5.12.12 Clearing Data Coverage Information .........................................................................................183
5.12.13 Updating Coverage Information.................................................................................................183
5.12.14 Inhibiting Updating of Information..............................................................................................183
5.12.15 Saving Data Coverage Information to Files...............................................................................184
5.12.16 Loading Data Coverage Information from Files.........................................................................184
5.13 Viewing Realtime Profile Information .......................................................................................................186
5.13.1 Viewing Realtime Profile Information.........................................................................................186
5.13.2 Setting Realtime Profile Measurement Modes ..........................................................................188
5.13.3 Measuring Function Profiles ......................................................................................................188
5.13.4 Setting Function Profile Measurement Ranges .........................................................................189
5.13.5 Saving Function Profile Measurement Ranges .........................................................................190
5.13.6 Loading Function Profile Measurement Ranges .......................................................................190
5.13.7 Measuring Task Profiles ............................................................................................................191
5.13.8 Setting Task Profile Measurement Ranges ...............................................................................192
5.13.9 Saving Task Profile Measurement Tasks ..................................................................................193
5.13.10 Loading Task Profile Measurement Tasks ................................................................................193
5.13.11 Clearing Realtime Profile Measurement Results.......................................................................194
5.13.12 Saving Realtime Profile Measurement Results .........................................................................194
5.13.13 Setting the Unit of Measurement ...............................................................................................194
5.13.14 Maximum Measurement Time of the Realtime Profile...............................................................195
5.14 Detecting Exception Events .....................................................................................................................196
5.14.1 Detecting Exception Events.......................................................................................................196
5.14.2 Detecting an Access Protect Violation.......................................................................................196
5.14.3 Setting an Access Protected Area .............................................................................................198
5.14.4 Detecting Initialization-Omitted ..................................................................................................202
5.14.5 Detecting a Performance Overflow............................................................................................203
5.14.6 Detecting a Realtime Profile Overflow.......................................................................................203
5.14.7 Detecting a Trace Memory Overflow .........................................................................................204
5.14.8 Detecting a Task Stack Access Violation ..................................................................................204
5.14.9 Setting a Task Stack Area .........................................................................................................205
5.14.10 Detecting an OS dispatch ..........................................................................................................208
5.15 Using the Start/Stop Function ..................................................................................................................209
5.15.1 Opening the Start/Stop Function Setting Dialog Box.................................................................209
5.15.2 Specifying the Routine to be executed ......................................................................................209
5.15.3 Limitations of the Start/Stop Function........................................................................................209
5.15.4 Limitations to the Statements written in a Specified Routine ....................................................210

R0E530640MCU00 User’s Manual Contents
REJ10J1733-0100 Rev.1.00 Apr. 01, 2008
Page 13 of 229
6. Troubleshooting (Action on Error).........................................................................................................................211
6.1 Flowchart to Remedy the Troubles .............................................................................................................211
6.2 Self-check Error...........................................................................................................................................212
6.3 Error at Debugger Startup ...........................................................................................................................213
6.4 How to Request for Support ........................................................................................................................215
7. Hardware Specifications .......................................................................................................................................216
7.1 Target MCU Specifications..........................................................................................................................216
7.2 Differences between the Actual MCU and Emulator...................................................................................217
7.3 Connection Diagram....................................................................................................................................218
7.3.1 Connection Diagram for the R0E530640MCU00 ......................................................................218
7.4 External Dimensions....................................................................................................................................219
7.4.1 External Dimensions of the E100 Emulator...............................................................................219
7.4.2 External Dimensions of the Converter Board R0E0100TNPFJ00.............................................220
7.4.3 External Dimensions of the Converter Board R0E0100TNPFK00 ............................................221
7.5 Notes on Using This Product.......................................................................................................................222
8. Maintenance and Guarantee ................................................................................................................................226
8.1 User Registration.........................................................................................................................................226
8.2 Maintenance ................................................................................................................................................226
8.3 Guarantee....................................................................................................................................................226
8.4 Repair Provisions ........................................................................................................................................226
8.5 How to Make Request for Repair ................................................................................................................227

R0E530640MCU00 User’s Manual User Registration
REJ10J1733-0100 Rev.1.00 Apr. 01, 2008
Page 14 of 229
User Registration
Customer Registration Sheet is included with this manual, fill it in and FAX or email it to your local distributor. If you register
it by email, you can use a text format for user registration created when installing the software in the following folder. Your
registered information is used for only after-sale services, and not for any other purposes. Without user registration, you will
not be able to receive maintenance services such as a notification of field changes or trouble information. So be sure to carry
out the user registration.
For more information about user registration, please contact your local distributor.
Text format for user registration C:\Program Files\Renesas\Hew\Support

R0E530640MCU00 User’s Manual Terminology
REJ10J1733-0100 Rev.1.00 Apr. 01, 2008
Page 15 of 229
Terminology
Some specific words used in this user's manual are defined as follows:
MCU unit R0E530640MCU00
This means the E100 emulator for M16C/64 Group.
Emulator system
This means an emulator system built around the MCU unit R0E530640MCU00. The emulator system is configured with an
emulator main unit R0E001000EMU00, MCU unit R0E530640MCU00, emulator power supply, USB cable, emulator
debugger and host machine.
Integrated development environment High-performance Embedded Workshop
This tool provides powerful support for the development of embedded applications for Renesas microcomputers. It has an
emulator debugger function allowing the emulator to be controlled from the host machine via an interface. Furthermore, it
permits a range of operations from editing a project to building and debugging it to be performed within the same application.
In addition, it supports version management.
Emulator debugger
This means a software tool starting up from the High-performance Embedded Workshop to control this product and enable
debugging.
Firmware
This means a control program stored in the emulator. This analyzes contents of communication with the emulator debugger
and controls the emulator hardware. To upgrade the firmware, download the program form the emulator debugger.
Host machine
This means a personal computer used to control the emulator.
Target MCU
This means the MCU to be debugged.
User system
This means a user's application system using the MCU to be debugged.
User program
This means the program to be debugged.
Evaluation MCU
This means the MCU mounted on the emulator which is operated in the specific mode for tools.
#
This symbol is used to show Low active. (e.g. RESET#: Reset signal)

R0E530640MCU00 User’s Manual 1. Outline
REJ10J1733-0100 Rev.1.00 Apr. 01, 2008
Page 16 of 229
1. Outline
This chapter describes the package components, the system configuration, the specifications of the emulator functions and the
operating environment.
1.1 Package Components
The R0E530640MCU00 package consists of the following items. When unpacking it, check to see if your R0E530640MCU00
contains all of these items.
Table 1.1 Package components
Item Quantity
R0E530640MCU00 MCU mounting board 1
Oscillator module (20MHz) mounted on the IC17 socket 1
R0E001000FLX10 flexible cable 2
R0E530640MCU00 Release Notes (English) 1
R0E530640MCU00 Release Notes (Japanese) 1
Repair Request Sheet (English) 1
Repair Request Sheet (Japanese) 1
CD-ROM
- M16C R8C E100 emulator debugger
- User’s Manual
1
* Please keep the R0E530640MCU00's packing box and cushion material in your place for reuse at a later time when sending
your product for repair or other purposes. Always use this packing box and cushion material when transporting this product.
* If there is any question or doubt about the packaged product, contact your local distributor.
1.2 Other Tool Products Required for Development
To bring forward program development on an M16C/60 Series M16C/64 Group MCU, the products listed below are necessary
in addition to those contained package above. Get them separately.
Table 1.2 Other tool products required for development
Product Part No.
Emulator main unit E100 R0E001000EMU00
100-pin 0.65mm pitch QFP (PRQP0100JD-B Previous code: 100P6F-A) R0E0100TNPFJ00
100-pin 0.5mm pitch LQFP (PLQP0100KB-A Previous code: 100P6Q-A) R0E0100TNPFK00
* For purchasing these products, contact your local distributor.

R0E530640MCU00 User’s Manual 1. Outline
REJ10J1733-0100 Rev.1.00 Apr. 01, 2008
Page 17 of 229
1.3 System Configuration
1.3.1 System Configuration
Figure 1.1 shows a configuration of the emulator system.
Figure 1.1 System configuration
(1) MCU Unit R0E530640MCU00 (this product)
This is an MCU mounting board for the M16C/60 Series M16C/64 Group MCUs with 512 KB ROM and contains an
evaluation MCU.
(2) Flexible cable R0E001000FLX10 (included)
(3) E100 Emulator main unit R0E001000EMU00
This is the E100 emulator main unit.
(4) USB interface cable
This is an interface cable for the host machine and emulator.
(5) AC adapter supply for the emulator
(6) Host machine
A personal computer to control the emulator.
(7) Pitch converter board for connecting the user system R0E0100TNPFJ00, etc.
(8) User system and user system power supply
User system is your application system. This emulator can be used without the user system.
The user system power supply is power supply for the user system. This emulator cannot supply power to the user system.
Get a power supply separately.
(6) Host machine (3) E100 emulator
main unit
(4) USB interface (1) MCU unit
R0E530640MCU00
(8) User system
(5) AC adapter power
supply for the emulator
(2) Flexible cable
(7) Pitch converter board for
connecting to the user system

R0E530640MCU00 User’s Manual 1. Outline
REJ10J1733-0100 Rev.1.00 Apr. 01, 2008
Page 18 of 229
1.3.2 Names and Functions of each part of the emulator
Figure 1.2 shows the names of each part of the emulator.
(1) Power switch
(2) USB cable connector
(3) Power connector
(4) External trigger connector(5) System status LEDs
(6) Target status LEDs
Figure 1.2 Names of each part of the emulator
(1) Power switch
This is a switch to turn ON/OFF the emulator.
(2) USB cable connector
This is a connector to connect the USB cable of the emulator.
(3) Power connector
This is a connector to connect the DC cable of the AC adapter power of the emulator.
(4) External trigger connector
This is a connector to connect the external trigger cable of the emulator.

R0E530640MCU00 User’s Manual 1. Outline
REJ10J1733-0100 Rev.1.00 Apr. 01, 2008
Page 19 of 229
(5) System Status LEDs
The system status LEDs indicate the emulator E100's power supply, firmware operating status, etc. Table 1.3 lists the
definitions of each system status LED.
Table 1.3 Definitions of the system status LEDs
Name Status Meaning
ON Emulator system power supply is turned ON. POWER
OFF Emulator system power supply is turned OFF.
ON Emulator system is operating normally.
Flashing Emulator system cannot communicate with the host machine.
Flashing
(every 2 seconds)
The self-check is being executed.
SAFE
OFF Emulator system is not operating normally (system status error).
(6) Target Status LEDs
The target status LEDs indicate operating status of the target MCU and power supply of the user system. Table 1.4 lists the
definition of each target status LED.
Table 1.4 Definitions of the target status LEDs
Name Status Meaning
ON Power is supplied to the user system. POWER
OFF Power is not supplied to the user system.
ON Target MCU is being reset, or reset signal of the user system is held low. RESET
OFF Target MCU is not being reset.
ON User program is being executed. RUN
OFF User program has been halted.
IMPORTANT
Note on the Target Status POWER LED:
z If your MCU has two or more Vcc pins, the LED does not light unless power is supplied to all the pins.

R0E530640MCU00 User’s Manual 1. Outline
REJ10J1733-0100 Rev.1.00 Apr. 01, 2008
Page 20 of 229
1.4 Specifications
Table 1.5 lists the specifications of the R0E530640MCU00.
Table 1.5 Specifications of the R0E530640MCU00
Applicable MCU M16C/60 Series M16C/64 Group MCUs with 512 KB ROM
Applicable MCU mode Single-chip mode, memory expansion mode, microprocessor mode
Maximum ROM/RAM capacity 1. Internal flash ROM: 8KB+16KB+512KB
0E000h--0FFFFh, 10000h--13FFFh, 80000h--FFFFFh
2. Internal RAM: 31KB
00400h--07FFFh
Maximum operating frequency Power supply voltage: 2.7--5.5V 25MHz (with PLL)
(Emulation memory 0wait: 12MHz, 1wait or more: 25MHz)
Software break 4096 points (uses RAM for break point capability before execution)
Hardware break 16 points (Execution address, bus detection, interrupt, external trigger signal)
Combination, pass count - Cumulative AND/OR/status transition
- 255 pass counts
Exception event detection Violation of access protection/task stack access violation/OS
dispatch/initialization omitted
Real-time trace 192bits × 4M cycles
(Address, data, status, CPU status, bus status, target status, task ID, time stamp, 32
external trigger inputs)
Trace mode Fill until stop/full/point and delay/repeat (free)/repeat (full)
Trace extract/delete Capture/Do not Capture by events
or
Specified data access instruction extraction/trace extraction before and after point
Real-time RAM monitor - 16,384 bytes (512 bytes × 32 blocks)
- Data/last access
Time measurement - Execution time between program start and stop
- Maximum/minimum/average execution time and pass counts of specified eight
sections
- Count clock: Equal to MCU Clock or 10ns—1.6us
Coverage measurement 2 MB (256 KB × 8 blocks)
Profile 1 MB (128 KB × 8 blocks)
Connection to user system 100-pin 0.65mm pitch QFP R0E0100TNPFJ00
100-pin 0.5mm pitch LQFP R0E0100TNPFK00
Emulator power supply Supplied from included AC adapter (power supply voltage: 100--240 V, 50/60 Hz)

R0E530640MCU00 User’s Manual 1. Outline
REJ10J1733-0100 Rev.1.00 Apr. 01, 2008
Page 21 of 229
1.5 Operating Environment
Make sure to use this emulator in the operating environments listed in Tables 1.6 and 1.7.
Table 1.6 Operating environmental conditions
Item Description
Operating temperature 5 to 35°C (no dew)
Storage temperature -10 to 60°C (no dew)
Table 1.7 Operating environment of the host machine
Item Description
Host machine IBM PC/AT compatibles
OS Windows XP [*1]
Windows 2000
CPU Pentium IV 1.6 GHz or more recommended
Interface USB 2.0 [*2]
Memory 768 MB or greater (more than 10 times the file size of the load module)
recommended
Pointing device such as mouse Mouse or any other pointing device usable with the above OS that can be
connected to the host machine.
CD drive Needed to install the emulator debugger or refer to the user’s manual
Notes:
1. Windows and Windows NT are either registered trademarks or trademarks of Microsoft Corporation in the United States
and other countries.
2. USB interface does not guarantee the operations with all combinations of host machine, USB device and USB hub.

R0E530640MCU00 User’s Manual 2. Setup
REJ10J1733-0100 Rev.1.00 Apr. 01, 2008
Page 22 of 229
2. Setup
This chapter describes the preparation for using this product, the procedure for starting up the emulator and how to change
settings.
2.1 Flowchart of Starting Up the Emulator
The procedure for starting up the emulator is shown in Figures 2.1 and 2.2. For details, refer to each section hereafter. If the
emulator does not start up normally, refer to “6. Troubleshooting (Action on Error)” (page 211).
1 Check the package components. Refer to “1.1 Package Components” (page 16).
▼
2 User registration Refer to “User Registration” (page 14).
▼
3 Install the included software, etc. Install them from the included CD-ROM.
▼
4 Connect the MCU unit to the E100 main
unit. Refer to “2.3 Connecting/Disconnecting the MCU Unit to/from the
E100 Emulator Main Unit” (page 25)
▼
5 Connect the host machine. Connect the USB interface connector of the emulator and the USB
port of the host machine.
▼
6 Connect the emulator power supply. Connect an emulator power supply to the power connector.
▼
7 Turn on the power supply. Turn ON the power to the emulator.
▼
8 Check the LED display of the emulator. Check that the system status LED is lighting. When the user system
is not connected, the POWER LED does not light up.
▼
9 Try to use the emulator debugger according
to the tutorial.
When using the emulator debugger for the first time, try to use the
emulator functions, referring to “3. Tutorial” (page 36).
If the emulator debugger does not start, follow steps 10 through 13
in this chart to perform a self-check.
▼
10 Create a project in the High-performance
Embedded Workshop. Start up the High-performance Embedded Workshop and create a
project by following “4. Preparing to Debug” (page 67).
▼
11 Start up the emulator debugger from the
High-performance Embedded Workshop. Start up the High-performance Embedded Workshop to launch the
emulator debugger by following “4. Preparing to Debug” (page 67).
▼
12 Set up the target MCU and system.
Set Device Setting dialog box of the emulator debugger and check
“Start booting up on successful completion of self checking” by
following “4. Preparing to Debug” (page 67).
▼
13 Execute self-check
Figure 2.1 Flowchart of starting up the emulator (For the first time)

R0E530640MCU00 User’s Manual 2. Setup
REJ10J1733-0100 Rev.1.00 Apr. 01, 2008
Page 23 of 229
14 Change the settings. Change the settings of the power supply to MCUs or clock supply,
according to the use condition.
▼
15 Connect the user system. Connect the user system as occasion demands.
▼
16 Turn on the power supply. Turn ON the power to the emulator and the user system as
simultaneously as possible.
▼
17 Check the LED display of the emulator.
Check that system status LEDs, and POWER and RESET of the
target status LED are lighting. When the user system is not
connected, the POWER LED does not light up.
▼
18 Start up the emulator debugger from the
High-performance Embedded Workshop. Start up the High-performance Embedded Workshop to launch the
emulator debugger.
▼
19 Set up the target MCU and system. Check the contents set in the step 12 in Figure 2.1. Do not check
“Start booting up on successful completion of self checking”.
▼
20 Debug a program with various functions of
the emulator debugger Refer to the High-performance Embedded Workshop and “5.
Debugging Functions” (page 78).
Figure 2.2 Flowchart of starting up the emulator (After the self-check)

R0E530640MCU00 User’s Manual 2. Setup
REJ10J1733-0100 Rev.1.00 Apr. 01, 2008
Page 24 of 229
2.2 Installing the Included Software
If you have Windows XP or 2000 on the host machine, this installation must be executed by a user with administrator rights.
Note that users without administrator rights cannot complete the installation.
When you insert the included CD-ROM to a CD-ROM drive, a message will appear. Install the software following a displayed
message.
A dialog for entering the user information (user, company, address, install destination) will appear. The entered information
will be formatted in the user registration sheet by mail.

R0E530640MCU00 User’s Manual 2. Setup
REJ10J1733-0100 Rev.1.00 Apr. 01, 2008
Page 25 of 229
2.3 Connecting/Disconnecting the MCU Unit to/from the E100 Emulator Main Unit
Figure 2.3 shows the procedure for connecting the MCU Unit to the E100 Emulator Main Unit.
Connecting
100
HIGH PERFORMANCE
EMULATOR SYSTEM
R0E530650MCU00
E100 emulator main unit
R0E001000EMU00
MCU Unit
R0E530640MCU00
Insert the MCU unit
following the inside
rails of the main unit.
100
HIGH PERFORMANCE
EMULATOR SYSTEM
R0E530650MCU00
Push the MCU unit down
to check it is attached properly.
Disconnecting
R0E530650MCU00
100
HIGH PERFORMANCE
EMULATOR SYSTEM
Pull the MCU unit up.
Figure 2.3 Connecting/Disconnecting the MCU Unit to/from the E100 Emulator Main Unit
CAUTION
Note on Connecting the MCU Unit to the E100 Emulator Main Unit:
z Always shut OFF power when connecting the MCU unit to the E100 emulator main unit. Otherwise, internal
circuits may be damaged.

R0E530640MCU00 User’s Manual 2. Setup
REJ10J1733-0100 Rev.1.00 Apr. 01, 2008
Page 26 of 229
2.4 Connecting the Host Machine
USB interface is used for connecting the emulator to the host machine. The USB cable is connected to the USB cable
connector of the emulator and the USB port of the host machine.
Figure 2.4 Connecting the host machine

R0E530640MCU00 User’s Manual 2. Setup
REJ10J1733-0100 Rev.1.00 Apr. 01, 2008
Page 27 of 229
2.5 Connecting the Emulator Power Supply
Power is supplied from the included AC adapter to the emulator. The following shows how to connect the AC adapter.
(1) Turn OFF the emulator.
(2) Connect the DC cable of the AC adapter to the emulator.
(3) Connect the AC power cable to the AC adapter.
(4) Connect the AC power cable to the outlet.
Figure 2.5 Connecting the emulator power supply
CAUTION
Cautions for AC Adapter:
z Use only the AC adapter included in the E100 package.
z The included AC adapter is exclusively for the E100 emulator main unit. Do not use it for other products.
z Before installing this product or connecting it to other equipment, disconnect the AC power cable from the
outlet to prevent injury or accident.
z The DC plug of the included AC adapter has the below polarity.
z The included AC adapter has no power supply switch. The AC adapter is always active while connecting to the
AC power cable.

R0E530640MCU00 User’s Manual 2. Setup
REJ10J1733-0100 Rev.1.00 Apr. 01, 2008
Page 28 of 229
2.6 Turning ON the Power
2.6.1 Checking the Connections of the Emulator System
Before turning the power ON, check the connection of the interface cable with the host machine, emulator, and user system.
2.6.2 Turning ON/OFF the Power
- Turn ON/OFF the power of the emulator and user system as simultaneously as possible.
- When the SAFE LED of the system LEDs is flashing, check that the USB cable is connected to the host machine. When each
of the target status LEDs is flashing, check that the MCU unit is connected.
- When turning ON the power again after shutting OFF the power, wait for about 10 seconds.
IMPORTANT
Notes on Power Supply:
z The emulator pin Vcc is connected to the user system in order to monitor user system voltage. For this reason,
the emulator cannot supply power to the user system. Supply power to the user system separately.
The voltage of the user system should be as follows.
2.7 V ≤ Vcc1 = Vcc2 ≤ 5.5 V
z When you start the emulator without the user system, do not attach a converter board. When starting with a
converter board, the MCU will be in a reset status.
z When you start the emulator without the user system, take care that metallic pieces are not touched to the
connector at the head of the flexible cable.
z Do not leave either the emulator or user system powered on. The internal circuits may be damaged due to
leakage current.

R0E530640MCU00 User’s Manual 2. Setup
REJ10J1733-0100 Rev.1.00 Apr. 01, 2008
Page 29 of 229
2.7 Self-check
The self-check is to check the emulator functions operate properly. To run the self-check function of the emulator, follow the
procedure below. While the self-check is in progress, the LEDs will change as shown in Figure 2.6. In case of ERROR,
because the target status LEDs will change depending on errors, check the system status LEDs.
(1) If the user system is connected, disconnect the converter board and the user system.
(2) Turn on the emulator.
(3) Launch the emulator debugger, and select the Start booting up on successful completion of self checking check box in the
Device Setting dialog box.
(4) When you click OK, the self-check will start. If the normal result is displayed in about 60 seconds, the self-check ends
normally.
SYSTEM
POWER
SAFE
TARGET
POWER
RESET
RUN
Emulator turned on
SYSTEM
POWER
SAFE
TARGET
POWER
RESET
RUN
Self-check started
or
Self-check executed
SYSTEM
POWER
SAFE
TARGET
POWER
RESET
RUN
Self-check
terminated normarlly
SYSTEM
POWER
SAFE
TARGET
POWER
RESET
RUN
Self-check error
: ON
: OFF
: ON or OFF
: Indefinite
Note:
See the error display of the debugger
: Flashing
Figure 2.6 LED displays during the self-check

R0E530640MCU00 User’s Manual 2. Setup
REJ10J1733-0100 Rev.1.00 Apr. 01, 2008
Page 30 of 229
2.8 Selecting Clock Supply
2.8.1 Clocks
You can choose a clock supplied to the evaluation MCU by the Emulator tab in the Configuration properties dialog box of the
emulator debugger. Table 2.1 shows the clocks and their initial settings.
Table 2.1 Clock supply to the MCU
Clock Display of
emulator debugger Description Default setting
Emulator IC17 mounting oscillator module Yes
User Oscillator circuit on the user system -
Main (XIN-XOUT)
Generate Internal generator circuit
(1.0--20.0 MHz) -
Emulator Internal oscillator circuit
(32.768 kHz) Yes
Sub (XCIN-XCOUT)
User Oscillator circuit on the user system -
IMPORTANT
Notes on Changing the Clock Supply:
z The clock supply can be set by the Configuration properties dialog box when starting up the emulator debugger
or inputting emulator_clock command on the Command Line window.

R0E530640MCU00 User’s Manual 2. Setup
REJ10J1733-0100 Rev.1.00 Apr. 01, 2008
Page 31 of 229
2.8.2 Using an Internal Oscillator Circuit Board
Kinds of Oscillator Circuit Boards
An oscillator module (20MHz) is mounted on the IC17 at factory setting. If you change the frequency, replace the oscillator
module.
(1) Replacing the Oscillator module
Remove the MCU unit from the E100 emulator main unit, and replace the oscillator module of the IC17 (see Figure 2.7).
CN
140a1a CN
240a1a CN
340a1a
40b1b
CN
440a1a
40b1b
40b1b
CN6
150
51100
CN5
150
51100
40b1b40b1b40b1b
147
81114
IC17
147
81114
SG-8002DC
SG-8002DB
EPSON TOYOCOM
SG-8002DC/DB Series
(power voltage 2.7--3.6V : PC/SC)
Figure 2.7 Replacing the oscillator module
CAUTION
Note on Replacing the Oscillator Module and Oscillator Circuit Board:
z Always shut OFF power when replacing the oscillator module. Otherwise, internal circuits may be damaged.

R0E530640MCU00 User’s Manual 2. Setup
REJ10J1733-0100 Rev.1.00 Apr. 01, 2008
Page 32 of 229
2.8.3 Using the Oscillator Circuit on the User System
To operate this product with an external clock, construct the oscillator circuit as shown in Figure 2.8 in the user system and
input the oscillator output at 50% duty (within the operating range of the evaluation MCU) into pin XIN. And pin XOUT should
be open. Choose "User" in the emulator debugger to use this clock.
Figure 2.8 External oscillator circuit
Make note that in the oscillator circuit shown in Figure 2.9 where an oscillator is connected between pins XIN and XOUT,
oscillation does not occur because a converter board and other devices are used between the evaluation MCU and the user
system. It is the same for sub-clock oscillator circuits (XCIN and XCOUT).
Figure 2.9 Circuit in which oscillation does not occur
2.8.4 Using the Internal Generator Circuit
The dedicated circuit in the E100 can generate any arbitrary frequency specified by the emulator debugger, and it can be
supplied as a main clock. It does not depend on either the oscillator circuit board in the MCU unit or the oscillator circuit on
the user system. If you want to debug programs without the user system or change a frequency temporarily, you can check its
operation before purchasing an oscillator. If you want to use the internal generator circuit in the E100 as a main clock, choose
"Generate" in the emulator debugger and specify a frequency you like to use this clock.
Although you can change a frequency between 1.0 and 99.9 MHz by 0.1 MHz for the E100, do not specify a value exceeding
the maximum input frequency 20 MHz of the XIN of the MCU.
IMPORTANT
Note on Using the Internal Generator Circuit:
z The internal generator circuit is equipped for temporary debugging purposes. Temperature characteristics of
frequencies are not guaranteed.
z Be sure to evaluate your system with an oscillator whose frequency is the same as that of the oscillator module
or oscillator circuit (emulator) for final evaluation purposes.

R0E530640MCU00 User’s Manual 2. Setup
REJ10J1733-0100 Rev.1.00 Apr. 01, 2008
Page 33 of 229
2.9 Connecting the User System
Figure 2.10 shows how to connect this product to your user system.
100-pin
Flexible cable
0.65mm pitch 0.5mm pitch
R0E0100TNPFK00
100-pin LQFP
R0E0100TNPFJ00
100-pin QFP
Figure 2.10 Connecting this product to the user system
CAUTION
Note on Connecting the User System:
z Take care not to attach a converter board in a wrong direction. It may cause a fatal damage to the emulator and
user system.

R0E530640MCU00 User’s Manual 2. Setup
REJ10J1733-0100 Rev.1.00 Apr. 01, 2008
Page 34 of 229
2.9.1 Connecting to a 100-pin 0.65mm Pitch Foot Pattern
The following is a procedure of connecting to a 100-pin 0.65mm pitch foot pattern on the user system using the
R0E0100TNPFJ00 (not included). For details on the R0E0100TNPFJ00 (not included), refer to its user's manual.
(1) Attach the NQPACK100RB included with the R0E0100TNPFJ00 to the user system.
(2) Attach the YQPACK100RB included with the R0E0100TNPFJ00 to the NQPACK100RB and secure it with the YQ-
GUIDEs.
(3) Attach the R0E0100TNPFJ00 to the YQPACK100RB.
(4) Attach the CN2 side of the R0E0100TNPFJ00 to the CN2 side of the flexible cable.
(5) Attach the CN1 side of the R0E0100TNPFJ00 to the CN1 side of the flexible cable.
(5)
(1) 100-pin 0.65mm pitch
(PRQP0100JD-B) foot pattern
No. 1 pin
User system
FLASH version
MCU, etc.
Evaluation with
actual MCU
: These four products are
available in one package.
YQPACK100RB
NQPACK100RB
(2)
(3) YQ-GUIDE (×4)
These corners
are not round.
*
HQPACK100RB168
(not included)
R0E0100TNPFJ00
(4)
*
Figure 2.11 Connecting to a 100-pin 0.65mm pitch foot pattern
CAUTION
Notes on Connecting the User System:
z Take care not to attach a converter board in a wrong direction. It may cause a fatal damage to the emulator and
user system.
z The connectors of the R0E0100TNPFJ00 are guaranteed for only 50 insertion/removal iterations.
z For purchasing the HQPACK100RB168, contact the following:
Tokyo Eletech Corporation http://www.tetc.co.jp/e_index.htm

R0E530640MCU00 User’s Manual 2. Setup
REJ10J1733-0100 Rev.1.00 Apr. 01, 2008
Page 35 of 229
2.9.2 Connecting to a 100-pin 0.5mm Pitch Foot Pattern
The following is a procedure of connecting to a 100-pin 0.5mm pitch foot pattern on the user system using the
R0E0100TNPFK00 (not included). For details on the R0E0100TNPFK00 (not included), refer to its user's manual.
(1) Attach the NQPACK100SD-ND included with the R0E0100TNPFK00 to the user system.
(2) Attach the YQPACK100SD included with the R0E0100TNPFK00 to the NQPACK100SD-ND and secure it with the YQ-
GUIDEs.
(3) Attach the R0E0100TNPFK00 to the YQPACK100SD.
(4) Attach the CN2 side of the R0E0100TNPFK00 to the CN2 side of the flexible cable.
(5) Attach the CN1 side of the R0E0100TNPFK00 to the CN1 side of the flexible cable.
(5)
(1) 100-pin 0.5mm pitch
(PLQP0100KB-A) foot pattern
No. 1 pin
User system
FLASH version
MCU, etc.
Evaluation with
actual MCU
: These four products are
available in one package.
YQPACK100SD
NQPACK100SD-ND
(2)
(3) YQ-GUIDE (×4)
These corners
are not round.
*
HQPACK100SD
(not included)
R0E0100TNPFK00
(4)
*
Figure 2.12 Connecting to a 100-pin 0.5mm pitch foot pattern
CAUTION
Notes on Connecting the User System:
z Take care not to attach a converter board in a wrong direction. It may cause a fatal damage to the emulator and
user system.
z The connectors of the R0E0100TNPFK00 are guaranteed for only 50 insertion/removal iterations.
z For purchasing the HQPACK100SD, contact the following:
Tokyo Eletech Corporation http://www.tetc.co.jp/e_index.htm

R0E530640MCU00 User’s Manual 3. Tutorial
REJ10J1733-0100 Rev.1.00 Apr. 01, 2008
Page 36 of 229
3. Tutorial
3.1 Introduction
The E100 emulator has a tutorial program available. This program is provided as a means for presenting to you the main
features of the emulator, as will be explained in this document.
This tutorial program is written in C language, and is created to sort 10 pieces of random data in ascending/descending orders.
The following outlines the processing performed by the tutorial program.
The main function calls the tutorial function repeatedly in order to execute a sort process repeatedly.
The tutorial function generates the random data to be sorted and calls the sort and the change functions in that order.
The sort function accepts as its input an array that contains the random data generated by the tutorial function and sorts the
input data in ascending order.
The change function accepts as its input an array that was sorted in ascending order by the sort function and sorts the input data
in descending order.
The tutorial program is a program designed to help user to understand how to use the functions of the emulator and the
emulator debugger. When developing user systems and user programs, refer to the user’s manuals of the target MCUs.
CAUTION
If the tutorial program is recompiled, the addresses in a recompiled program may not be the same as those described in this
chapter.

R0E530640MCU00 User’s Manual 3. Tutorial
REJ10J1733-0100 Rev.1.00 Apr. 01, 2008
Page 37 of 229
3.2 Starting the High-performance Embedded Workshop
Open a workspace following the procedure described in Section 4.4, “Opening an Existing Workspace”
For the directory, specify the one that is given below.
OS installed drive\Workspace\Tutorial\E100\M16C
For the file, specify the one that is shown below.
Figure 3.1 Open Workspace dialog box
3.3 Connecting the Emulator
When the debugger is connected to the emulator, a dialog box for setting up the debugger is displayed. In this dialog box,
make initial settings of the debugger.
When you have finished setting up the debugger, you are ready to debug.

R0E530640MCU00 User’s Manual 3. Tutorial
REJ10J1733-0100 Rev.1.00 Apr. 01, 2008
Page 38 of 229
3.4 Downloading the Tutorial Program
3.4.1 Downloading the Tutorial Program
Download the object program you want to debug. Note, however, that the program to be downloaded and the address in the
microcomputer to which downloaded differ with each microcomputer used. Read the display of strings, etc. on the screen as
suitable for the microcomputer you are using.
Choose Download from Tutorial.x30 of Download modules.
Figure 3.2 Download display of the tutorial program

R0E530640MCU00 User’s Manual 3. Tutorial
REJ10J1733-0100 Rev.1.00 Apr. 01, 2008
Page 39 of 229
3.4.2 Displaying the Source Program
In the High-performance Embedded Workshop you can debug a program at the source level.
Double-click Tutorial.c of C source file.
Figure 3.3 Editor window (displaying the source program)
If necessary, you can change the font and font size to make text more easily readable. For details on how to change, refer to the
High-performance Embedded Workshop User’s Manual.
The Editor window initially shows the beginning of a program. Using the scroll bar, you can look at another part of a program.

R0E530640MCU00 User’s Manual 3. Tutorial
REJ10J1733-0100 Rev.1.00 Apr. 01, 2008
Page 40 of 229
3.5 Setting Software Breakpoints
Software breakpoints are one of simple debug facilities.
The Editor window permits you to set software breakpoints easily. For example, you can set a software breakpoint at a place
where the sort function is called.
Double-click a row in the S/W Breakpoints column corresponding to the source line that includes a sort function call.
Figure 3.4 Editor window (setting a software breakpoint)
The source line that includes the sort function will be marked with a red circle, indicating that a software breakpoint has been
set there.

R0E530640MCU00 User’s Manual 3. Tutorial
REJ10J1733-0100 Rev.1.00 Apr. 01, 2008
Page 41 of 229
3.6 Executing the Program
The following describes how to run the program.
3.6.1 Resetting the CPU
To reset the CPU, choose Reset CPU from the Debug menu or click the Reset CPU button in the toolbar.
3.6.2 Executing the Program
To execute the program, choose Go from the Debug menu or click the Go button in the toolbar.
The program will be executed continuously until a breakpoint is reached. An arrow will be displayed in the S/W Breakpoints
column to indicate the position at which the program has stopped.
Figure 3.5 Editor window (program at a break)

R0E530640MCU00 User’s Manual 3. Tutorial
REJ10J1733-0100 Rev.1.00 Apr. 01, 2008
Page 42 of 229
The Status window permits you to check the cause of the break that last occurred.
Choose CPU −> Status from the View menu or click the View Status toolbar button . When the Status window is displayed,
open the Target sheet in it and check.
Figure 3.6 Status window
CAUTION
The contents displayed in this window differ with each product. For details about the displayed contents of each product, refer
to Chapter 3, “Debugging,” or online help.
3.7 Checking Breakpoints
Use the Breakpoints dialog box to check all software breakpoints set.
3.7.1 Checking Breakpoints
Press the keys Ctrl + B on the keyboard of your PC. The Breakpoints dialog box shown below will be displayed.
Figure 3.7 Breakpoints dialog box
Use this dialog box to remove a breakpoint or enable or disable a breakpoint.

R0E530640MCU00 User’s Manual 3. Tutorial
REJ10J1733-0100 Rev.1.00 Apr. 01, 2008
Page 43 of 229
3.8 Altering Register Contents
Choose CPU −> Registers from the View menu or click the Registers toolbar button . The Register window shown below will be
displayed.
Figure 3.8 Register window
The content of any register can be altered.
Double-click the line for the register you want to alter. The dialog box shown below will be displayed, so enter a new value
with which you want to alter the register.
Figure 3.9 Set value dialog box (PC)

R0E530640MCU00 User’s Manual 3. Tutorial
REJ10J1733-0100 Rev.1.00 Apr. 01, 2008
Page 44 of 229
3.9 Referencing Symbols
The Labels window permits you to display the symbol information included in a module.
Choose Symbols −> Labels from the View menu or click the Labels toolbar button . The Labels window shown below
will be displayed. Use this window to look at the symbol information included in a module.
Figure 3.10 Label window

R0E530640MCU00 User’s Manual 3. Tutorial
REJ10J1733-0100 Rev.1.00 Apr. 01, 2008
Page 45 of 229
3.10 Checking Memory Contents
Specifying a label name, you can check in the Memory window the content of memory where the label is registered. For
example, you can check the content of memory corresponding to _main in byte size, as shown below.
Choose CPU −> Memory from the View menu or click the Memory toolbar button to display the Display Address dialog
box.
Enter “_main” in the edit box of the Display Address dialog box.
Figure 3.11 Display Address dialog box
Click the OK button. The Memory window will be displayed, showing a specified memory area.
Figure 3.12 Memory window

R0E530640MCU00 User’s Manual 3. Tutorial
REJ10J1733-0100 Rev.1.00 Apr. 01, 2008
Page 46 of 229
3.11 Referencing Variables
When single-stepping a program, you can see how the values of the variables used in the program will change as you step
through source lines or instructions. For example, following the procedure described below, you can look at the long-type
array ‘a’ that is declared at the beginning of a program.
Click the left-hand side of the array ‘a’ displayed in the Editor window and place the cursor there. Select Instant Watch with
the right mouse button. The dialog box shown below will be displayed.
Figure 3.13 Instant Watch dialog box
Click the Add button to add a variable to the Watch window.
Figure 3.14 Watch window (array display)
Or you can specify a variable name to add a variable to the Watch window. Click the right mouse button in the Watch window
and choose Add Watch from the context menu. The dialog box shown below will be displayed.
Figure 3.15 Add Watch dialog box

R0E530640MCU00 User’s Manual 3. Tutorial
REJ10J1733-0100 Rev.1.00 Apr. 01, 2008
Page 47 of 229
Enter a variable ‘i’ in the Variable or Expression edit box and click the OK button.
An int-type variable ‘i’ will be displayed in the Watch window.
Figure 3.16 Watch window (showing a variable)
Clicking the “+” mark shown to the left of the array ‘a’ in the Watch window, you can look at each element of the array ‘a.’
Figure 3.17 Watch window (showing array elements)

R0E530640MCU00 User’s Manual 3. Tutorial
REJ10J1733-0100 Rev.1.00 Apr. 01, 2008
Page 48 of 229
3.12 Showing Local Variables
Using the Local window you can display the local variables included in a function. As an example, let’s check the local
variables of the tutorial function. This function declares three local variables ‘j,’ ‘i’ and ‘p_sam.’
Choose Symbols −> Local from the View menu or click the Locals toolbar button to display the Locals window.
The Locals window shows the local variables and the values of the function indicated by the current program counter (PC).
If no variables exist in the function, no information is displayed in the Locals window.
Figure 3.18 Locals window
Click the “+” mark shown to the left of the class instance p_sam in the Locals window to display the elements comprising the
class instance p_sam.
Look at the elements of the class instance p_sam before and after the sort function is executed to confirm that random data is
sorted in descending order.
3.13 Single-Stepping a Program
The High-performance Embedded Workshop provides various step commands that will prove useful in debugging a program.
Table 3.1 Step Options
Item No. Command Description
1 Step In Executes a program one statement at a time (including statements in a function).
2 Step Over Executes a program one statement at a time by ‘stepping over’ a function call if any.
3 Step Out After exiting a function, stops at the next statement of a program that called the function.
4 Step... Single-step a program a specified number of times at a specified speed.

R0E530640MCU00 User’s Manual 3. Tutorial
REJ10J1733-0100 Rev.1.00 Apr. 01, 2008
Page 49 of 229
3.13.1 Executing Step In Command
The Step In command ‘steps in’ a called function and stops at the first statement of the called function.
To enter the sort function, choose Step In from the Debug menu or click the Step In button in the toolbar.
Figure 3.19 Step In button
Figure 3.20 Editor window (Step In)
The highlighting in the Editor window moves to the first statement of the sort function.

R0E530640MCU00 User’s Manual 3. Tutorial
REJ10J1733-0100 Rev.1.00 Apr. 01, 2008
Page 50 of 229
3.13.2 Executing the Step Out Command
The Step Out command exits a called function by executing it quickly and stops at the next statement of a program from which
the function was called.
To exit the sort function, choose Step Out from the Debug menu or click the Step Out button in the toolbar.
Figure 3.21 Step Out button
Figure 3.22 Editor window (Step Out)
The data of the variable ‘a’ displayed in the Watch window will be sorted in ascending order.

R0E530640MCU00 User’s Manual 3. Tutorial
REJ10J1733-0100 Rev.1.00 Apr. 01, 2008
Page 51 of 229
3.13.3 Executing the Step Over Command
The Step Over command executes the whole of a function call as one step and then stops at the next statement of the main
program.
To execute all statements in the change function at a time, choose Step Over from the Debug menu or click the Step Over
button in the toolbar.
Figure 3.23 Step Over button
Figure 3.24 Editor window (Step Over)
The data of the variable ‘a’ displayed in the Watch window will be sorted in descending order.

R0E530640MCU00 User’s Manual 3. Tutorial
REJ10J1733-0100 Rev.1.00 Apr. 01, 2008
Page 52 of 229
3.14 Forcibly Breaking a Program
The High-performance Embedded Workshop permits you to forcibly break a program.
Clear all breakpoints.
To execute the rest of the tutorial function, choose Go from the Debug menu or click the Go button in the toolbar.
Figure 3.25 Go button
Since the program is executing an infinite loop process, choose Stop Program from the Debug menu or click the Halt button in
the toolbar.
Figure 3.26 Halt button

R0E530640MCU00 User’s Manual 3. Tutorial
REJ10J1733-0100 Rev.1.00 Apr. 01, 2008
Page 53 of 229
3.15 Hardware Break Facility
Hardware breaks cause the program to stop when it executes a specified address (instruction fetch) or reads or writes to a
specified memory location (data access).
3.15.1 Stopping a Program when It Executes a Specified Address
The Editor window permits you to set an instruction fetch event easily. For example, you can set an instruction fetch event at a
place where the sort function is called.
Double-click a row in the Event column corresponding to the source line that includes a sort function call.
Figure 3.27 Editor window (setting a hardware breakpoint)
The source line that includes the sort function will be marked with , indicating that a hardware breakpoint that will cause a
program to stop when it fetches an instruction has been set there.

R0E530640MCU00 User’s Manual 3. Tutorial
REJ10J1733-0100 Rev.1.00 Apr. 01, 2008
Page 54 of 229
3.16 Stopping a Program when It Accesses Memory
To stop a program when it reads or writes a value to a global variable, set up a hardware break as described below.
Choose Event -> Hardware Break from the View menu to display the Hardware Break dialog box.
Open the OR page of the Hardware Break dialog box. In the Editor window, select a global variable that you want to be the
object of a hardware break so that a program is made to stop when it reads or writes a value to the variable, and drag-and-drop
the selected variable into the OR page.
Then click the Apply button.
When you run a program, it will stop running when a value is read or written to the global variable you have set.
Figure 3.28 Hardware Break dialog box
Notes: (1) Only the global variables that are 1 byte or 2 bytes in size can be set.
(2) Local variables cannot be set.

R0E530640MCU00 User’s Manual 3. Tutorial
REJ10J1733-0100 Rev.1.00 Apr. 01, 2008
Page 55 of 229
3.17 Trace Facility
The trace facility of the E100 emulator has a special memory known as “trace memory” that can hold an execution record of
up to 4M bus cycles, which is always updated during program execution. The content of trace memory is displayed in the
Trace window.
Choose Code −> Trace from the View menu or click the Trace toolbar button .
The Trace window shown below will be displayed.
Figure 3.29 Trace window
The following outlines the trace facility and describes how to set.

R0E530640MCU00 User’s Manual 3. Tutorial
REJ10J1733-0100 Rev.1.00 Apr. 01, 2008
Page 56 of 229
3.17.1 Showing the Trace Information Acquired by Fill Until Stop
The free trace facility acquires trace information successively from when the user program starts running till when it breaks.
(1) Clear all break conditions. Click the right mouse button anywhere in the Trace window and choose Acquisition from the
context menu that is displayed. The Trace conditions dialog box shown below will be displayed. Check to see that the
selected trace mode is Fill until stop. Click the Close button.
Figure 3.30 Trace conditions dialog box (free trace)

R0E530640MCU00 User’s Manual 3. Tutorial
REJ10J1733-0100 Rev.1.00 Apr. 01, 2008
Page 57 of 229
(2) Set a software break in a line of the tutorial function where p_sam ->s0=a[0]; is written.
(3) Choose Reset Go from the Debug menu. Processing will be halted by a break, and the trace information from start to break
will be displayed in the Trace window.
Figure 3.31 Trace window (free trace)
(4) A mixed display of bus, disassemble and/or source display is possible. Choosing Display Mode −> DIS from the context
menu, you can display trace information in a bus and disassemble mixed mode.
Figure 3.32 Trace window (bus and disassemble mixed display)

R0E530640MCU00 User’s Manual 3. Tutorial
REJ10J1733-0100 Rev.1.00 Apr. 01, 2008
Page 58 of 229
(5) Furthermore, choosing Display Mode −> SRC from the context menu, you can display trace information in a bus,
disassemble and source mixed mode.
Figure 3.33 Trace window (bus, disassemble and source mixed display)

R0E530640MCU00 User’s Manual 3. Tutorial
REJ10J1733-0100 Rev.1.00 Apr. 01, 2008
Page 59 of 229
3.17.2 Showing the Trace Information Acquired by Fill around TP
The point & delay facility stops acquiring trace information a specified number of cycles after a trace point is encountered.
This facility allows you to keep track of program flow from trace information without having to break the user program.
(1) If any break conditions are set, clear all of them.
(2) Choose Fill around TP for trace mode in the Trace conditions dialog box. In the Delay Value (Cycles) column, specify 4M.
(Up to 4M cycles of trace information from where a trace point is encountered will be acquired.)
Figure 3.34 Trace conditions dialog box (Fill around TP)

R0E530640MCU00 User’s Manual 3. Tutorial
REJ10J1733-0100 Rev.1.00 Apr. 01, 2008
Page 60 of 229
(3) Next, set a trace point at which the debugger starts acquiring trace information. Open the OR page of the Trace conditions
dialog box. Select the main function in the Editor window and drag-and-drop it into the OR page. Click the Apply button
and then the Close button.
Thus, the debugger will start acquiring trace information from when the main function is executed.
Figure 3.35 Trace conditions dialog box (OR page)
(4) Choose Reset Go from the Debug menu. A short time after a trace point is reached, the trace content shown below will be
displayed in the Trace window.
Figure 3.36 Trace window (Fill around TP)

R0E530640MCU00 User’s Manual 3. Tutorial
REJ10J1733-0100 Rev.1.00 Apr. 01, 2008
Page 61 of 229
3.17.3 Showing a Function Execution History
A function execution history can be displayed from the acquired trace information.
(1) Clear all break conditions. Click the right mouse button anywhere in the Trace window and choose Acquisition from the
context menu that is displayed. The Trace conditions dialog box will be displayed. Switch the trace mode to Fill until stop
and click the Apply button. Then click the Close button.
(2) Set a software break in a line of the tutorial function where p_sam−>s0=a[0]; is written.
(3) Choose Reset Go from the Debug menu. Processing will be halted by a break, and the trace information from start to break
will be displayed in the Trace window.
(4) Click the right mouse button anywhere in the Trace window and choose Function Execution History -> Function Execution
History from the context menu that is displayed.
Figure 3.37 Trace window (function execution history–before analysis)

R0E530640MCU00 User’s Manual 3. Tutorial
REJ10J1733-0100 Rev.1.00 Apr. 01, 2008
Page 62 of 229
(5) Click the right mouse button anywhere in the displayed function execution history window and choose Analyze Execution
History from the context menu. A function execution history will be displayed in the upper pane of the Trace window.
Figure 3.38 Trace window (function execution history–after analysis)
(6) Double-click any function in the displayed function execution history, and the trace information corresponding to that
function will be displayed in the lower pane of the Trace window.
Figure 3.39 Trace window (function execution history)
<Display form of function execution history>
Function name (start address of function) <− function caller address
Example: _main (0F82DC) <- 0F8AB5

R0E530640MCU00 User’s Manual 3. Tutorial
REJ10J1733-0100 Rev.1.00 Apr. 01, 2008
Page 63 of 229
3.17.4 Filter Facility
Use the filter facility to extract only the necessary cycles from the acquired trace information.
The filter facility does this by filtering the trace information in software that was acquired by hardware.
Unlike the “Capture/Do not Capture conditions” where you set acquisition conditions before getting trace information, this
facility allows you to change filter settings for the acquired trace information any number of times without having to reexecute.
Therefore, the necessary information can be extracted easily.
(1) Clear all break conditions. Click the right mouse button anywhere in the Trace window and choose Acquisition from the
context menu that is displayed. The Trace conditions dialog box will be displayed. Check to see that the selected trace
mode is Fill until stop. Click the Close button.
(2) Set a software break in a line of the tutorial function where p-sam−>s0=a[0]; is written.
(3) Choose Reset Go from the Debug menu. Processing will be halted by a break, and the trace information from start to break
will be displayed in the Trace window.
(4) Choose Auto Filter from the context menu of the Trace window. The columns for which filtering can be applied will be
marked by a button.
Figure 3.40 Trace window (Auto Filter)

R0E530640MCU00 User’s Manual 3. Tutorial
REJ10J1733-0100 Rev.1.00 Apr. 01, 2008
Page 64 of 229
(5) Click the button in the R/W column and choose R from the context menu.
Figure 3.41 Trace window (Auto Filter)
(6) That way, the trace information for only R in the R/W column can be displayed.
Figure 3.42 Trace window (Auto Filter)
Notes:
(1) The filter function does not affect the trace memory, so that its content remains intact.
(2) The filter can be used when the selected trace mode is Fill until stop, Fill until full or Fill around TP.

R0E530640MCU00 User’s Manual 3. Tutorial
REJ10J1733-0100 Rev.1.00 Apr. 01, 2008
Page 65 of 229
3.18 Stack Trace Facility
Using stack information, it is possible to show which function is the caller to the function where the current PC exists.
Set a software breakpoint in any line of the sort function by double-clicking at its corresponding row in the S/W Breakpoints
column.
Figure 3.43 Editor window (setting a software breakpoint)
Choose Reset Go from the Debug menu.

R0E530640MCU00 User’s Manual 3. Tutorial
REJ10J1733-0100 Rev.1.00 Apr. 01, 2008
Page 66 of 229
After a break, choose Code −> Stack Trace from the View menu to open the Stack Trace window.
Figure 3.44 Stack Trace window
You will see that the current PC exists within the sort() function, and that the sort() function is called from the tutorial()
function.
Clear the software breakpoint that you have set in a line of the sort function by double-clicking at its corresponding row in the
S/W Breakpoints column again.
3.19 What Next?
In this tutorial, we have introduced to you several features of the E100 emulator and how to use the High-performance
Embedded Workshop.
The emulation facility that the E100 emulator provides allows you to perform advanced debugging. Once the conditions that
cause hardware or software problems to occur are exactly separated and identified by that debugging, you can examine those
problems effectively.

R0E530640MCU00 User’s Manual 4. Preparing to Debug
REJ10J1733-0100 Rev.1.00 Apr. 01, 2008
Page 67 of 229
4. Preparing to Debug
4.1 Starting the High-performance Embedded Workshop
Follow the procedure described below to start the High-performance Embedded Workshop.
(1) Connect the host machine and the E100 Emulator and user system. Then turn on the power to the E100 Emulator and user
system.
(2) From Programs on the Start menu, choose Renesas -> High-performance Embedded Workshop -> High-performance
Embedded Workshop.
The Welcome! dialog box shown below will appear.
Figure 4.1 Welcome! dialog box
Select a startup method from the following.
- Create a new project workspace
- Open a recently used project workspace
Select this option when you use an existing workspace.
A history of the workspace you open will be displayed.
- Browse another project workspace
Select this option when you use an existing workspace.
This is the option available to choose when the workspace you opened has no history recorded.

R0E530640MCU00 User’s Manual 4. Preparing to Debug
REJ10J1733-0100 Rev.1.00 Apr. 01, 2008
Page 68 of 229
4.2 Creating a New Workspace (Toolchain Unused)
The procedure for creating a new project workspace differs depending on whether you use a toolchain or not.
The E100 Emulator has no toolchains included in it. You can use a toolchain in an environment in which the C/C++ compiler
package is installed.
Follow the procedure described below to create a new workspace.
(1) In the Welcome! dialog box, select the radio button titled “Create a new project workspace” and click the OK button.
Figure 4.2 Welcome! dialog box
(2) Project Generator will start.
Figure 4.3 New Project Workspace dialog box
Workspace Name: Enter a workspace name here.
Project Name: Enter a project name here. If the same name as a workspace name is good, you do not
need to enter it.
Directory: Enter a directory in which you want a workspace to be created. Or you can click the
Browse button and select a workspace directory from the ensuing list.
CPU family: Select the CPU family of the MCU you are using.

R0E530640MCU00 User’s Manual 4. Preparing to Debug
REJ10J1733-0100 Rev.1.00 Apr. 01, 2008
Page 69 of 229
The other list boxes are used for setting up a toolchain. If no toolchains are installed, the information specific to the CPU
family is displayed here. Click the OK button.
(3) Select the debugger target.
Figure 4.4 Setting the Target System for Debugging dialog box
Select the target platform you use by placing a check mark in its check box and click the Next button.
(4) Set a configuration name. Configuration refers to the file in which the High-performance Embedded Workshop status
other than the emulator is saved.
Figure 4.5 Setting the Debugger Options dialog box
If you have selected two or more target platforms, click the Next button and then set a configuration name for each target
platform selected.

R0E530640MCU00 User’s Manual 4. Preparing to Debug
REJ10J1733-0100 Rev.1.00 Apr. 01, 2008
Page 70 of 229
When you have finished setting configuration names, emulator-related settings are completed.
Click the Finish button, and the Summary dialog box will be displayed. Clicking the OK button in it starts the High-
performance Embedded Workshop.
(5) After starting the High-performance Embedded Workshop, connect the E100 Emulator.
4.3 Creating a New Workspace (Toolchain Used)
Follow the procedure described below to create a new workspace.
(1) In the Welcome! dialog box, select the radio button titled “Create a new project workspace” and click the OK button.
Figure 4.6 Welcome! dialog box
(2) Project Generator will start.
Figure 4.7 New Project Workspace dialog box

R0E530640MCU00 User’s Manual 4. Preparing to Debug
REJ10J1733-0100 Rev.1.00 Apr. 01, 2008
Page 71 of 229
Workspace Name: Enter a workspace name here.
Project Name: Enter a project name here. If the same name as a workspace name is good, you do not
need to enter it.
Directory: Enter a directory in which you want a workspace to be created. Or you can click the
Browse button and select a workspace directory from the ensuing list.
CPU family: Select the CPU family of the MCU you are using.
Toolchain: To use a toolchain, select the appropriate toolchain here. If you do not use, select None.
The other list boxes are used for setting up a toolchain. If no toolchains are installed, the information specific to the CPU
family is displayed here. Click the OK button.
(3) Set the CPU and options for the toolchain and make other necessary settings.
(4) Select the debugger target.
Figure 4.8 Setting the Target System for Debugging dialog box
Select the target platform you use by placing a check mark in its check box and click the Next button.

R0E530640MCU00 User’s Manual 4. Preparing to Debug
REJ10J1733-0100 Rev.1.00 Apr. 01, 2008
Page 72 of 229
(5) Set a configuration name.
Figure 4.9 Setting the Debugger Options dialog box
If you have selected two or more target platforms, click the Next button and then set a configuration name for each target
platform selected. When you have finished setting configuration names, emulator-related settings are completed. Click the
Finish button, and the Summary dialog box will be displayed. Clicking the OK button in it starts the High-performance
Embedded Workshop.
(6) After starting the High-performance Embedded Workshop, connect the E100 Emulator.

R0E530640MCU00 User’s Manual 4. Preparing to Debug
REJ10J1733-0100 Rev.1.00 Apr. 01, 2008
Page 73 of 229
4.4 Opening an Existing Workspace
Follow the procedure described below to open an existing workspace.
(1) In the Welcome! dialog box, select the radio button titled “Browse to another project workspace” and click the OK button.
Figure 4.10 Welcome! dialog box
(2) The Open Workspace dialog box shown below will appear.
Figure 4.11 Open Workspace dialog box
Specify the directory in which workspaces are created, select a workspace file (extension “.hws”) and click the Select button.
(3) The High-performance Embedded Workshop will start, and the state of the selected workspace in which it was saved will
be restored. If the saved state of the selected workspace is one in which it was connected to the emulator, the workspace is
automatically connected to the emulator. If the saved state of the selected workspace is one in which it was not connected
to the emulator and you want to connect it, refer to “4.5 Connecting the Emulator”.

R0E530640MCU00 User’s Manual 4. Preparing to Debug
REJ10J1733-0100 Rev.1.00 Apr. 01, 2008
Page 74 of 229
4.5 Connecting the Emulator
4.5.1 Connecting the Emulator
There are following methods for connecting the emulator.
(1) Setting up the emulator at startup before connecting
Choose Debug Settings from the Debug menu to open the Debug Settings dialog box. In this dialog box, you can register
download modules and the command chain to be automatically executed. When you are finished filling in the Debug Settings
dialog box, the emulator will be connected.
(2) Loading a session file
Switching to the session file that has emulator usage settings preregistered in it helps you connect the emulator easily.
4.5.2 Reconnecting the Emulator
While the emulator is disconnected, you can reconnect it following one of the procedures described below.
(1) Choose Connect from the Debug menu.
(2) Click the Connect tool button [ ].
(3) Enter the connect command in the Command Line window.

R0E530640MCU00 User’s Manual 4. Preparing to Debug
REJ10J1733-0100 Rev.1.00 Apr. 01, 2008
Page 75 of 229
4.6 Disconnecting the Emulator
4.6.1 Disconnecting the Emulator
To disconnect the emulator while it is active, follow one of the procedures described below.
(1) Choose Disconnect from the Debug menu.
(2) Click the Disconnect tool button [ ].
(3) Enter the disconnect command in the Command Line window.
4.7 Quitting the High-performance Embedded Workshop
Choosing Exit from the File menu lets you close the High-performance Embedded Workshop itself.
Before it closes, a message box will be displayed asking you whether you want to save the session. To save the session, click
the Yes button.

R0E530640MCU00 User’s Manual 4. Preparing to Debug
REJ10J1733-0100 Rev.1.00 Apr. 01, 2008
Page 76 of 229
4.8 Setting Up the Debug
Register download modules, set up automatic execution of command line batch files and set download options, etc.
4.8.1 Specifying a Download Module
Choose Debug Settings from the Debug menu to open the Debug Settings dialog box.
Figure 4.12 Debug Settings dialog box
In the Target drop-down list box, select the product name you want to connect.
In the Default debug format drop-down list box, select the format of the load module you want to download. Then register the
load module corresponding to the selected format in the Download modules list box.
CAUTION
At this point in time, no programs are downloaded yet.
For details on how to download, refer to “5.2 Downloading a Program”.

R0E530640MCU00 User’s Manual 4. Preparing to Debug
REJ10J1733-0100 Rev.1.00 Apr. 01, 2008
Page 77 of 229
4.8.2 Setting Up Automatic Execution of Command Line Batch Files
Click the Options tab of the dialog box.
Figure 4.13 Debug Settings dialog box
Here, register a command chain that is automatically executed with specified timing.
Select your desired timing from the following four choices:
- When the emulator is connected
- Immediately before download
- Immediately after download
- Immediately after reset
In the Command batch file load timing drop-down list box, select the timing with which you want a command chain to be
executed.

R0E530640MCU00 User’s Manual 5. Debugging Functions
REJ10J1733-0100 Rev.1.00 Apr. 01, 2008
Page 78 of 229
5. Debugging Functions
The E100 Emulator supports the functions listed in the table below.
Table 5.1 List of Debug Functions
Item
No. Item Specification
1 Software break 4,096 points
Number of event points Maximum number of effective points: 16
Executed address detection
Data access detection
Interrupt generation/exit detection
Content of event
External trigger detection
Task ID Can be set separately for each event
2 Event
Number of times an event occurred Maximum 255 times
Violation of access protection
Read from uninitialized memory
Stack access violation
Performance overflow
Realtime profile overflow
Trace memory overflow
Task stack access violation
3 Exception detection
OS dispatch
Event combination OR, AND (Accumulation), AND (Simultaneous), subroutine,
sequential and state transition
Hardware
breakpoints Exception detection See item No. 3
4 Hardware
break
Delay Maximum 65,535 bus cycles
Trace size Maximum 4M cycles
Fill until stop Continues collecting until program stops running
Fill until full Stops collecting traces when trace memory is full
Fill around TP Stops collecting traces after retarded for delay cycles from when
trace point is reached
Repeat fill until stop Collects a total of 512 cycles before and after trace point
Trace mode
Repeat fill until full Collects a total of 512 cycles before and after trace point
Event combination OR, AND (Accumulation), AND (Simultaneous), subroutine,
sequential and state transition
Trace point
Exception detection See item No. 3
Delay Maximum 4M bus cycles
Capture/Do not Capture by event
- Between two events
- Duration of an event
- Duration of an event occurring in a subroutine
5 Trace
Trace Capture/Do not Capture
Data access instruction extraction
Measures maximum, minimum and average execution time in up to
8 sections and pass counts
Content of measurement
Time-out and count-out detection
Resolution 10 ns to 1.6 us
6 Performance
Measurement
mode Event combination Between two events, Event period and Interrupt-disabled range
between two events
7 RAM monitor
512 bytes × 32 blocks
- Shows last read/write accesses performed
- Comes with initialization-omitted detect function
128 Kbytes × 8 blocks (1 MB space)
8 Profile Cumulative time and pass count overflow detection
C0 level code coverage
256 Kbytes × 8 blocks (2 MB space)
C0+C1 level code coverage
128 Kbytes × 8 blocks (1 MB space)
Address range and source file specification
9 Coverage
Data coverage
64 Kbytes × 8 blocks (512 Kbytes space)
Address range, section specification and task stack

R0E530640MCU00 User’s Manual 5. Debugging Functions
REJ10J1733-0100 Rev.1.00 Apr. 01, 2008
Page 79 of 229
5.1 Setting Up the Emulation Environment
When the emulator is connected, the Device setting and the Configuration properties dialog boxes are displayed. Here, select
the general options associated with the emulator. Note that the target MCU to be debugged, etc. can be set only once at startup.
5.1.1 Setting Up the Emulator at Startup
When the emulator starts, the following three dialog boxes are displayed.
(1) Device setting dialog box
Use this dialog box to select the target MCU and establish communication.
This dialog box can be redisplayed by selecting Emulator -> Device setting from the Setup menu after starting the emulator. In
this case, however, be aware that changes of the settings after starting the emulator are not reflected immediately and will be
set as the initial value when reconnecting the emulator.
(2) Configuration properties dialog box
This dialog box is displayed after the Device setting dialog box. Use this dialog box to make settings related to the emulator
and debug functions.
This dialog box can be redisplayed by selecting Emulator -> System from the Setup menu after starting the emulator. Some
options in this dialog box can have their settings changed after startup. The changeable options are displayed as in active use,
while the unchangeable options are inactive (grayed out), with their set contents only displayed.
(3) Connecting dialog box
This dialog box shows progress of boot-up processing.

R0E530640MCU00 User’s Manual 5. Debugging Functions
REJ10J1733-0100 Rev.1.00 Apr. 01, 2008
Page 80 of 229
5.1.2 Setting Up the Target MCU
(1) Selecting the target MCU
On the Device page of the Device setting dialog box, specify the target MCU to be emulated. For details, refer to the hardware
manual supplied with each product.
Figure 5.1 Device setting dialog box (Device page)
The target MCU you have set here cannot be changed after the emulator is connected. To change the target MCU, you need to
disconnect the emulator and connect it again.
(2) Selecting an operation mode
Select one from the following options:
Single-Chip mode, Memory expansion mode, Microprocessor mode
CAUTION
Options are different depending on the target MCU that you select.
(3) Selecting an external data bus width
You can set this when the operation mode you have selected is Memory expansion mode or Microprocessor mode.
Select one from the following options:
8 bits, 16 bits (initial value)

R0E530640MCU00 User’s Manual 5. Debugging Functions
REJ10J1733-0100 Rev.1.00 Apr. 01, 2008
Page 81 of 229
(4) Selecting a memory expansion space
You can set this when the operation mode you have selected is Memory expansion mode or Microprocessor mode.
Select one from the following options:
Normal Mode (initial value), 4MB Mode
(5) Using PM13 (b3 of 0x000005) as set to 1
To switch the setting of the CS2 area, specify the PM13 (third bit of processor mode register 1) setting. When using the user
program with PM13 set to 1, select this check box.
(6) Using PM10 (b0 of 0x000005) as set to 1
To expand the internal reserved area, specify the PM10 (zeroth bit of processor mode register 1) setting. When using the user
program with PM10 set to 1, select this check box.
(7) Using PRG2C0 (b0 of 0x000010) and PM10 (b0 of 0x000005) as set to 1
To enable or disable the program ROM 2 area, specify the PRG2C0 (zeroth bit of program 2 area control register) setting.
When using the user program with PRG2C0 set to 1, select this check box.
(8) Setting up communication
Select the other party to which your system is connected via USB. The USB serial No. list box shows a list of the unit
identification information of USB-connected emulators. Clicking the Refresh button refreshes the unit identification
information.
(9) Performing self-diagnostics
By selecting the Start booting up on successful completion of self checking check box and clicking the OK button, it connects
your system and the emulator under the communication conditions you have set to perform hardware self-diagnostics. When
diagnostics is complete, the result is displayed. If diagnostics terminated normally, the system continues to perform boot-up
processing. If diagnostics terminated in error, the system aborts boot-up processing.

R0E530640MCU00 User’s Manual 5. Debugging Functions
REJ10J1733-0100 Rev.1.00 Apr. 01, 2008
Page 82 of 229
5.1.3 Setting Up the System
On the System page of the Configuration Properties dialog box, set up the entire emulator system.
This dialog box is displayed following the Device setting dialog box at startup.
Although this dialog box can be redisplayed after startup, you cannot change some settings in it. These settings can only be
changed at startup.
Figure 5.2 Configuration properties dialog box (System page)
(1) Selecting the operating clock
In the Clock section on the System page, select the clocking sources supplied to the main clock and sub-clock.
The main clock can be selected from three choices: Emulator, User and Generate. (By default, Emulator is selected.)
Select Emulator when the main clock is supplied from an internal source or User when the main clock is supplied from an
external source. To use a user-defined clock, select Generate and set the clock frequency to be used in the frequency input text
box.
The clock frequency can be set in the range 1.0 to 99.9 MHz in 0.1 MHz increments. The clock frequency for Generate can be
set only once at startup.
Selection of the sub-clock is displayed only when sub-clocks are supported. It can be selected from Emulator or User. (By
default, Emulator is selected.)
CAUTION
The frequency accuracy for Generate is ±5%. Please make sure that final evaluation is performed using a resonator or
oscillator module of the frequency used for the actual target board that is mounted on-board.

R0E530640MCU00 User’s Manual 5. Debugging Functions
REJ10J1733-0100 Rev.1.00 Apr. 01, 2008
Page 83 of 229
(2) Selecting the direction of external trigger cable
For External trigger cable, select whether EXT pins 16–31 are directed for input or output. EXT pins 0–15 are fixed for input.
Select this option from the following:
- EXT 0–31 INPUT (initial value)
- EXT 0–15 INPUT, EXT 16–31 directed for OUTPUT
The setting of this option is reflected at only startup. If you set this option again in the present dialog box after startup, what
you have set has no effect.
(3) Selecting a trigger input level
For Trigger input level, select CMOS level or TTL level. Select this option from the following:
- EXT 0–31 chosen to be CMOS (initial value)
- EXT 0–15 chosen to be TTL, EXT 16–31 chosen to be CMOS
(4) Selecting a switching function
The code coverage, data coverage and realtime profile functions cannot be used at the same time. Select one function from
them.
Initially, code coverage is selected.
The setting of this option can be changed even after startup.
When the code coverage function is selected, measurements are performed at the coverage level selected in Code coverage
mode.
(5) Selecting a code coverage mode
Select a code coverage mode.
C0: Instruction coverage rate
C0 + C1: Instruction coverage rate + Branch coverage rate
You can measure up to 2 Mbytes when using the C0 level coverage, and up to 1 Mbytes when using the C0 + C1 level
coverage
The initial value is C0 coverage.
The setting of this option is reflected at only startup.
This option is available only when the Code coverage is selected in Switching function.
If you use the code coverage function, select the mode in this option at startup.
(6) Enabling Debug the program using the CPU Rewrite Mode
Select whether you want to debug the program using the CPU Rewrite Mode.
(7) Masking the target system’s RESET pin input
Select whether you want the input signal to the RESET pin of the target system to be masked.

R0E530640MCU00 User’s Manual 5. Debugging Functions
REJ10J1733-0100 Rev.1.00 Apr. 01, 2008
Page 84 of 229
5.1.4 Creating a Memory Map
On the Memory map page of the Configuration properties dialog box, set a lending memory allocation. You can specify 4
areas. (In a unit of 4KB)
Figure 5.3 Configuration properties dialog box (Memory map page)
The MCU group box displays the device selected in the Device setting dialog box. You cannot change it on this page. The
Memory map page does not appear when single-chip mode has been selected.
(1) Allocating emulation memory
You can allocate emulation memory for up to 4 areas.
Select a check box of the area to be used, and enter the start address and end address.
The addresses can be set in a unit of 4KB. Therefore, the low 12 bits of the start address and end address are fixed.

R0E530640MCU00 User’s Manual 5. Debugging Functions
REJ10J1733-0100 Rev.1.00 Apr. 01, 2008
Page 85 of 229
5.1.5 Setting Up Flash ROM Overwrite
On the Internal flash memory overwrite page of the Configuration properties dialog box, set up the overwriting of flash ROM
blocks, block by block.
Figure 5.4 Configuration properties dialog box (Internal flash memory overwrite page)
Block-by-block settings matched to the selected target MCU are automatically displayed in the list.
The blocks selected by placing a check mark in the respective check boxes are overwritten (merged), without being erased,
when a program is downloaded.

R0E530640MCU00 User’s Manual 5. Debugging Functions
REJ10J1733-0100 Rev.1.00 Apr. 01, 2008
Page 86 of 229
5.1.6 Setting the Warning of Exceptional Events
On the Exception Warning page of the Configuration properties dialog box, set whether or not to display warnings of
exceptional events in the Status window and status bar balloon.
Figure 5.5 Configuration properties dialog box (Exception Warning page)
The initial settings of Violation of access protection and Read from uninitialized memory are effective.
When downloading the load module including OS, the initial setting of Task stack access violation is also effective.
Other items are not selected.
If you deselect the check box, the item in the Status window will be displayed as “-“.
5.1.7 Setting Option board
On the Option board page of the Configuration properties dialog box, select an option board

R0E530640MCU00 User’s Manual 5. Debugging Functions
REJ10J1733-0100 Rev.1.00 Apr. 01, 2008
Page 87 of 229
5.1.8 Showing Progress in Boot-up Processing
You can confirm the progress of boot-up processing by checking the Connecting dialog box.
The Connecting dialog box continues displaying progress information from when boot-up processing starts till when it ends.
While the Device setting and the Configuration properties dialog boxes are displayed, you cannot manipulate this dialog box.
Figure 5.6 Connecting dialog box
(1) Showing the history of processing
The history display area on the left-hand side of the dialog box shows the history of completed processing.
The contents shown here are recorded in a trouble report. To check the content of a trouble report, select Technical Support ->
Create Bug Report from the Help menu.
(2) Showing the pin states
The pin states are displayed after the completion of the emulator’s startup process.
If the contents set in the Device setting dialog box and the pin states shown here do not match, a warning message is displayed
in the history display area.
(3) Showing the clocks
The clocks are displayed after the completion of the emulator’s startup process.
Only the actually operating clocks are displayed here.

R0E530640MCU00 User’s Manual 5. Debugging Functions
REJ10J1733-0100 Rev.1.00 Apr. 01, 2008
Page 88 of 229
(4) Showing progress with progress bars
The upper progress bar shows the progress of the entire boot-up processing.
The lower progress bar shows the progress of each individual processing.
The content of the currently executed processing is displayed below the bar.
(5) Aborting a connection
Clicking the Cancel button aborts boot-up processing.

R0E530640MCU00 User’s Manual 5. Debugging Functions
REJ10J1733-0100 Rev.1.00 Apr. 01, 2008
Page 89 of 229
5.2 Downloading a Program
5.2.1 Downloading a Program
Download the load module to be debugged.
To download a program, choose Download from the Debug menu and select your desired load module from the ensuing list, or
right-click a load module in Download modules of the Workspace window and then choose Download from the pop-up or
context menu.
CAUTION
Before a program can be downloaded, you must have it registered as a load module in the High-performance Embedded
Workshop. For details on how to register, refer to “4.7 Setting Up the Debug”.
5.2.2 Showing the Source Code
Follow the procedure described below to show the source code.
- Double-click a source file in the Workspace window.
- Right-click in the source file and choose Open from the context menu.
Figure 5.7 Editor window
Shown at left edge of this window are the line information consisting of the following:

R0E530640MCU00 User’s Manual 5. Debugging Functions
REJ10J1733-0100 Rev.1.00 Apr. 01, 2008
Page 90 of 229
(1) Line column
Shows the line numbers corresponding to lines in the source file.
(2) Source Address column
When a program is downloaded, this column shows the addresses corresponding to lines in the current source file. This
function will prove convenient when you determine where you want the PC value or breakpoint to be set.
(3) Event column
This column shows the following:
Table 5.2 Event column list
Hardware breakpoint is set
Trace point (fetch condition) is set
A hardware breakpoint can be inserted by double-clicking in the event column.
Trace points are displayed when fetch conditions are set.
[*] after the title on the title bar of the dialog boxes of Hardware break, Trace conditions or Performance Analysis Conditions
shows that some setting is under editing. If you are doing some editing work, you cannot set change the settings from the event
column of the Editor window.
(4) Code Coverage column
Shows C0 code coverage information graphically.
(5) S/W Breakpoints column
This column shows the following:
Table 5.3 Software breakpoint column list
Bookmark is set
Software break is set
PC position

R0E530640MCU00 User’s Manual 5. Debugging Functions
REJ10J1733-0100 Rev.1.00 Apr. 01, 2008
Page 91 of 229
5.2.3 Turning columns in all source files off
(1) From the Editor window
1. Right-click in the Editor window and choose Define Column Format from the context menu.
2. The Global Editor Column States dialog box will be displayed.
Figure 5.8 Global Editor Column States dialog box
3. Deselect the check box of the column you want to turn off. Click the OK button, and the new column settings you have set
will take effect.
5.2.4 Turning columns in one source file off
(1) From the Editor window
1. Right-click in the Editor window and choose Columns from the context menu.
2. Cascaded menu items will be displayed. The currently enabled columns have a check mark attached to the left of the
respective names.
Figure 5.9 Popup menu window
3. Clicking a column name lets you enable or disable the column alternately.

R0E530640MCU00 User’s Manual 5. Debugging Functions
REJ10J1733-0100 Rev.1.00 Apr. 01, 2008
Page 92 of 229
5.2.5 Showing Assembly Language Code
While a source file is open, click the right mouse button in the Editor window and choose View Disassembly from the context
menu. The Disassembly window will be displayed.
The display start address in the Disassembly window is the one that corresponds to the cursor position in the Editor window.
You also can use the Disassembly View button in the Editor window to display disassembled codes.
If no source files exist, one of the following methods may be used to display disassembled codes.
− Click the Disassembly toolbar button [ ].
− Choose Disassembly from the View menu.
− Use the “Ctrl + D” accelerator.
In this case, the Disassembly window opens at the current PC position.
Mixed mode display where all source lines are displayed beginning with that address is also supported as an option. To display
disassembled codes in mixed mode, click the Show in Mixed Mode button.
Figure 5.10 Disassembly window
Shown at left edge of this window are the line information consisting of the following:
(1) Event column
This column shows the following:
Table 5.4 Event column list
Hardware breakpoint is set.
Trace point (fetch condition) is set.
A hardware breakpoint can be inserted by double-clicking in the event column.
Trace points are displayed when fetch conditions are set.

R0E530640MCU00 User’s Manual 5. Debugging Functions
REJ10J1733-0100 Rev.1.00 Apr. 01, 2008
Page 93 of 229
(2) S/W Breakpoints - ASM column
This column shows the following:
Table 5.5 Software breakpoint – ASM column list
Software break is set.
PC position
(3) Disassembly Address column
Shows disassembly addresses. Double-clicking here brings up an Address Specification dialog box. In this dialog box, enter
the address from which you want a disassembly display to start.
(4) Obj code column
Shows object codes.
(5) Label
Shows a label. This column is unusable unless any module is downloaded.
5.2.6 Correcting Assembly Language Codes
Double-click an instruction you want to correct in the Disassembly window or choose Edit from the context menu, and a
dialog box labeled “Assemble” will be displayed. Use this dialog box to correct assembly language.
Figure 5.11 Assembler dialog box
The dialog box shows the address, instruction code and mnemonic of a selected instruction.
Enter a new instruction (or edit the old instruction) in the Mnemonic edit box. When done, hit the Enter key. The memory
content will be overwritten with the new instruction code, and the pointer is moved to the next instruction.
Clicking the OK button overwrites the memory content with the new instruction code and closes the dialog box.
CAUTION
Assembly language codes are displayed from the current memory content. When you correct memory contents, new assembly
language codes are displayed in the Disassembly window and the Assembler dialog box. However, the source file being
displayed in the Editor window remains unchanged. The same applies when the source file includes assembler language.

R0E530640MCU00 User’s Manual 5. Debugging Functions
REJ10J1733-0100 Rev.1.00 Apr. 01, 2008
Page 94 of 229
5.3 Displaying Memory Contents in Real Time
5.3.1 Displaying Memory Contents in Real Time
To monitor memory contents while the user program is running, use the RAM Monitor window.
The RAM monitor function permits the memory content and access status in an allocated monitor area to be recorded and
inspected in real time without obstructing execution of the user program.
The RAM Monitor window shows access statuses (read, write, uninitialized or uninspected) in different colors.
(1) Allocating a RAM monitor area
A 16-Kbyte RAM monitor area is provided.
This RAM monitor area can be allocated to selected contiguous addresses or divided 32 blocks in 512-byte units.
With initial settings, a maximum 16 Kbytes of area from the beginning address of the internal RAM is allocated as a RAM
monitor area.
(2) Monitor display
The access statuses are displayed in different background colors depending on access attributes, as listed below. (The
background colors are customizable.)
The read and write accesses show the last accesses made.
Error detection can be displayed by choosing Show Error Detection from the context menu. In this case, the read and write
accesses are not displayed.
Table 5.6 Access attribute and background color
Access attribute Background color
1 Read access Green
2 Write access Red
3 Uninitialized memory (Area not yet write
accessed is accessed for read)
Yellow
4
When
errors
detected Uninspected memory (A write accessed area
is not yet accessed for read)
Sky blue
5 No access White
CAUTION
The contents shown in the RAM Monitor window are the data acquired from bus accesses. Therefore, changes made by
accessing memory via other than the user program, as when memory is rewritten directly from external I/O, are not reflected in
the displayed memory content.

R0E530640MCU00 User’s Manual 5. Debugging Functions
REJ10J1733-0100 Rev.1.00 Apr. 01, 2008
Page 95 of 229
(3) Initialization-omitted detect function
If an area not yet write accessed is accessed for read, this function assumes such a case to be “initialization omitted” and
outputs an error.
To display initialization-omitted detection, choose Show Error Detection from the context menu.
Uninitialized memory is displayed in yellow.
The “initialization-omitted” detection can be used as an exception event comprising a condition of a hardware breakpoint or
trace point. (Refer to “Detecting exception events”.)
(4) Uninspected memory detect function
If a write accessed area is never once accessed for read, this function assumes such a case to be “uninspected” and outputs an
error.
To display uninspected memory detection, choose Show Error Detection from the context menu.
Uninspected memory is displayed in sky blue.
5.3.2 Setting RAM Monitor Update Intervals
Choose Update Interval Setting from the context menu of the RAM Monitor window. The Update Interval Setting dialog box
shown below will appear.
Figure 5.12 Update Interval Setting dialog box
The Update Interval can be specified separately for each window.
The initial value is 100 ms.
5.3.3 Clearing RAM Monitor Access History
Choose Access Data Clear from the context menu of the RAM Monitor window. The history of all accesses made to the RAM
monitor area will be cleared.
CAUTION
If this function is executed while the user program is running, the user program’s realtime capability may be lost because a
memory dump occurs.
5.3.4 Clearing RAM Monitor Error Detection Data
Choose Error Detection Data Clear from the context menu of the RAM Monitor window. The detected data of all uninitialized
memory and unrefered memory of the RAM monitor area will be cleared.

R0E530640MCU00 User’s Manual 5. Debugging Functions
REJ10J1733-0100 Rev.1.00 Apr. 01, 2008
Page 96 of 229
5.4 Showing the Current Status
5.4.1 Showing the Emulator Status
To know the current status of the emulator, display the Status window.
To open the Status window, choose CPU -> Status from the View menu, or click the View Status toolbar button [ ].
This window does not update the displayed status during program execution.
Figure 5.13 Status window
The Status window has the following four sheets.
Table 5.7 sheet list of status window
Sheet name Description
Memory Shows information relating to memory resources.
Platform Shows information relating to the emulator and debugging.
Events Shows information relating to events.
Target Shows information relating to the target MCU.

R0E530640MCU00 User’s Manual 5. Debugging Functions
REJ10J1733-0100 Rev.1.00 Apr. 01, 2008
Page 97 of 229
5.4.2 Showing the Emulator Status in the Status Bar
The status of the emulator can be displayed in the status bar.
By right clicking on the status bar, the items are shown. Check the items you want to show in the status bar.
Figure 5.14 Status bar
Table 5.8 Items list of the emulator status shown in the status bar
Item Description
PC PC value
During execution: PC value
During Break: Normal
Task ID Task ID, task entry label
BreakCondition Break factors of the user program
ExecutionTime Result of time measurement
Exception Status of the exception event
(1) When more than one break factors occur.
When you click on the status bar area where the break factor is shown, a balloon is shown.
You can check the break factors being occurred in the balloon.
Figure 5.15 Example of break factors display when break factors occur
(2) When an exception event occurs.
When an exception event occurs, a warning is displayed in a status bar balloon.
The exception event that is not checked on the Exception Warning page of the Configuration Properties dialog box is not
shown.
Figure 5.16 Example of warning display when exceptional events occur

R0E530640MCU00 User’s Manual 5. Debugging Functions
REJ10J1733-0100 Rev.1.00 Apr. 01, 2008
Page 98 of 229
5.5 Periodically Reading Out and Showing the Emulator Status
5.5.1 Periodically Reading Out and Showing the Emulator Information
To know the changing emulator information whether the user program is running or remains idle, use the Extended Monitor
window.
The extended monitor function only monitors the signals output from the user system or MCU, and does not affect execution
of the user program.
To open the Extended Monitor window, choose CPU -> Extended Monitor from the View menu, or click the Extended
Monitor toolbar button [ ].
The displayed items are updated at an interval of about 1,000 ms during user program execution or about 5,000 ms during a
break.
CAUTION
“CPU Clock” can be measured only when a user program is being executed.
Figure 5.17 Extended Monitor window

R0E530640MCU00 User’s Manual 5. Debugging Functions
REJ10J1733-0100 Rev.1.00 Apr. 01, 2008
Page 99 of 229
5.5.2 Selecting the Items to Be Displayed
Choose Properties from the context menu of the Extended Monitor window, and the Extended Monitor Configuration dialog
box will be displayed.
Figure 5.18 Extended Monitor Configuration dialog box
This dialog box permits you to set each item you want to be displayed in the Extended Monitor window.

R0E530640MCU00 User’s Manual 5. Debugging Functions
REJ10J1733-0100 Rev.1.00 Apr. 01, 2008
Page 100 of 229
5.6 Using Software Breakpoints
5.6.1 Using Software Breakpoints
A software break causes the user program to stop running by rewriting the instruction code at a specified address with a BRK
instruction to generate a BRK interrupt. In that sense, this is a pre-execution break function.
4096 breakpoints can be set.
If multiple software breakpoints are set, the program breaks at any one of those breakpoints reached.
(1) When stopped at a software breakpoint
When the program you have created is run and the address you have set as a software breakpoint is reached, a message
“Software Break” is displayed on the Debug sheet of the Output window, with the program made to stop there. At this time,
the Editor or the Disassembly window is updated, and the position at which the program has stopped is marked with an arrow
[] in the S/W Breakpoints column.
CAUTION
When a break occurs, the program stops immediately before executing the line or instruction at which a software breakpoint is
set. If Go or Step is selected after the program has stopped at that software breakpoint, the program restarts from the line
marked with an arrow.
5.6.2 Adding/Removing Software Breakpoints
Follow one of the following methods to add or remove software breakpoints.
- From the Editor or the Disassembly window
- From the Breakpoints dialog box (only removing)
- From the command line

R0E530640MCU00 User’s Manual 5. Debugging Functions
REJ10J1733-0100 Rev.1.00 Apr. 01, 2008
Page 101 of 229
(1) From the Editor or the Disassembly window
1. Check to see that the Editor or the Disassembly window that is currently open includes the position at which you want to set
a software breakpoint.
2. In the S/W Breakpoints column, double-click the line where you want the program to stop.
Figure 5.19 Editor window
Or you use the method described below to set a breakpoint. Select Toggle Breakpoint from the context menu or press the F9
key on the keyboard.
3. When a software breakpoint is set, a red circle [ ] is displayed at the corresponding position in the S/W Breakpoints
column of the Editor or the Disassembly window.
Figure 5.20 Editor window
Double-clicking one more time removes the breakpoint.

R0E530640MCU00 User’s Manual 5. Debugging Functions
REJ10J1733-0100 Rev.1.00 Apr. 01, 2008
Page 102 of 229
5.6.3 Enabling/Disabling Software Breakpoints
Follow one of the following methods to enable or disable software breakpoints.
- From the Editor or the Disassembly window
- From the Breakpoints dialog box
- From the command line
(1) From the Editor or the Disassembly window
1. Place the cursor at the line where a software breakpoint exists and then select Enable/Disable Breakpoint from the context
menu. Or press the Ctrl and F9 keys together.
Figure 5.21 Editor window and popup menu
2. The software breakpoint is enabled or disabled alternately.
Figure 5.22 Editor window

R0E530640MCU00 User’s Manual 5. Debugging Functions
REJ10J1733-0100 Rev.1.00 Apr. 01, 2008
Page 103 of 229
(2) From the Breakpoints dialog box
1. Select Source Breakpoints from the Edit menu to bring up the Breakpoints dialog box. In this dialog box, you can alternately
enable or disable a currently set breakpoint, as well as remove it.
Figure 5.23 Breakpoints dialog box

R0E530640MCU00 User’s Manual 5. Debugging Functions
REJ10J1733-0100 Rev.1.00 Apr. 01, 2008
Page 104 of 229
5.7 Using Events
5.7.1 Using Events
An event refers to a combination of phenomena that occur during program execution.
The E100 emulator permits you to use the event you have set as a condition of the break, trace or performance function.
Events can be set at up to 16 points at the same time.
These 16 points can be located at any desired positions.
The events you have created can be registered for reuse at a later time.
(1) Types of events
There are following types of events.
Table 5.9 Event types list
Instruction fetch An event is detected when an instruction at the specified address is executed by CPU.
An event is detected not in the cycles prefetched by an instruction cue but in the cycles
executed by the CPU.
Data access An event is detected when a specified address or specified address range is accessed
under a specified condition.
Interrupt Detection is made of an interrupt generation and interrupt termination.
Trigger input An event is detected when the signal fed in from external trigger signal input cable is in a
specified state.
(2) Event combination
One of the following combinatorial conditions can be specified using two or more events in combination.
Table 5.10 Event combinations list
OR Condition is met when any one of the specified events occurs.
AND (Accumulation) Condition is met when all of the specified events occur irrespective of the time axis.
AND (Simultaneous) Condition is met when all of the specified events occur at the same time.
Subroutine Condition is met when a specified event occurs within a specified address range.
Sequential Condition is met when a specified event occurs in a specified order.
State transitions Condition is met when an event occurs under the condition specified in a state transition
diagram.
5.7.2 Adding Events
Follow one of the following methods to add events.
- Create a new event
- Add by dragging and dropping from another window
- Add from the command line

R0E530640MCU00 User’s Manual 5. Debugging Functions
REJ10J1733-0100 Rev.1.00 Apr. 01, 2008
Page 105 of 229
(1) Creating a new event
[When creating an event from any setup dialog box]
1. Click the Add button or choose a line where you want to input and double-click.
Figure 5.24 Hardware Break dialog box
2. The Event dialog box shown below will be displayed. In this dialog box, set detail event conditions and then click the OK
button.
Figure 5.25 Event dialog box
3. An event will be added at the specified position.
Figure 5.26 Hardware Break dialog box
4. If events exceed 16 points when you created an event, an error is displayed. If you created an event exceeding 16 points, the
event you have added has no effect.

R0E530640MCU00 User’s Manual 5. Debugging Functions
REJ10J1733-0100 Rev.1.00 Apr. 01, 2008
Page 106 of 229
[When adding an event from the Registered Events dialog box]
1. Click the Add button in the Registered Events dialog box.
Figure 5.27 Registered Events dialog box
2. The Event dialog box shown below will be displayed. In this dialog box, set detail event conditions. Enter a comment if any
necessary. Then click the OK button.
Figure 5.28 Event dialog box

R0E530640MCU00 User’s Manual 5. Debugging Functions
REJ10J1733-0100 Rev.1.00 Apr. 01, 2008
Page 107 of 229
3. An event will be added to the list of registered events.
Figure 5.29 Registered Events dialog box
(2) Adding an event from the event column of the Editor window
[When adding a hardware breakpoint]
1. Select the HW Break Point from the popup menu displayed by double-clicking or right clicking anywhere in the event
column of the Editor window.
You can set a hardware breakpoint based on a fetch to that address as a condition. => Instruction fetch condition
Figure 5.30 Editor window

R0E530640MCU00 User’s Manual 5. Debugging Functions
REJ10J1733-0100 Rev.1.00 Apr. 01, 2008
Page 108 of 229
2. If there is room for event counts, the event you have added from the Editor window is added to the other events as an OR
condition. If there is no room, an error message is displayed.
CAUTION
If you are doing some editing work in the Hardware Break dialog box, you cannot set hardware breaks from the event column
of the Editor window.
Figure 5.31 Hardware Break dialog box
[When adding a trace point]
1. Select the Trace Point from the popup menu displayed by double-clicking or right clicking anywhere in the event column of
the Editor window.
You can set a trace point based on a fetch to that address as a condition. => Instruction fetch condition
Double-click the instruction fetch event in the Event column of the Editor window to delete it.
CAUTION
No trace points can be set from the event column of the Editor window in the following cases.
- While editing the contents in the Trace conditions dialog box
- When selecting the Fill until stop or Fill until full of the trace mode

R0E530640MCU00 User’s Manual 5. Debugging Functions
REJ10J1733-0100 Rev.1.00 Apr. 01, 2008
Page 109 of 229
(3) Adding events by dragging and dropping
[When dragging and dropping the variable and function names in the Editor window]
1. Dragging and dropping a variable name into the Event column, you can set an event based on an access to that variable as a
condition. => Data access condition
At this time, the size of the variable is automatically set to be a condition of a data access event.
Only global or static variables of 1 or 2 bytes in size can be registered as an event. Static variables in functions cannot be
registered as an event.
2. Dragging and dropping a function name into the Event column, you can set an event based on an instruction fetch to the start
address of that function as a condition.
Figure 5.32 Editor window and Hardware Break dialog box
[When dragging and dropping the address range in the Memory window]
Select a memory content in the Memory window and drag and drop it into the Event column. That way, you can set a data
access event based on the address range of the selected memory content as a condition. => Data access condition
[When dragging and dropping the label in the Label window]
You can set an event based on a fetch to that label as a condition. => Instruction fetch condition

R0E530640MCU00 User’s Manual 5. Debugging Functions
REJ10J1733-0100 Rev.1.00 Apr. 01, 2008
Page 110 of 229
5.7.3 Removing Events
Follow one of the following methods to remove events.
[When deleting an event from any setting dialog box]
1. To remove one point, select a line you want to remove in the event setting area and then click the Delete button (You can
use the keys Ctrl + Del instead of clicking the Delete button).
The selected event will be removed from the event setting area.
Figure 5.33 Hardware Break dialog box
2. To remove multiple events, hold down the Shift or the Ctrl key while you select lines you want to remove in the event
setting area and then click the Delete button (You can use the keys Ctrl + Del instead of clicking the Delete button).
The selected events will be removed from the event setting area.
Figure 5.34 Hardware Break dialog box

R0E530640MCU00 User’s Manual 5. Debugging Functions
REJ10J1733-0100 Rev.1.00 Apr. 01, 2008
Page 111 of 229
[When deleting an event from the Registered Events dialog box]
To remove one point, select a line you want to remove in the Registered Events dialog box and then click the Delete button
(You can use the keys Ctrl + Del instead of clicking the Delete button).
The selected event will be removed from the list of registered events.
To delete all events, click the Delete All button.
Figure 5.35 Registered Events dialog box

R0E530640MCU00 User’s Manual 5. Debugging Functions
REJ10J1733-0100 Rev.1.00 Apr. 01, 2008
Page 112 of 229
5.7.4 Registering Events
“Registering an event” refers to placing an event into the list of registered events. A registered event can be reused at a later
time. Follow one of the following methods to register an event. Up to 256 events can be registered.
(1) Registering events
[When creating an event from the Event dialog box]
1. Display the Comments page of the Event dialog box and select the “Add this event to the list” check box. Then click the
OK button.
Figure 5.36 Event dialog box
2. An event is added at the specified position while at the same time registered in the Registered Events.
Figure 5.37 Hardware Break dialog box and Registered Events dialog box

R0E530640MCU00 User’s Manual 5. Debugging Functions
REJ10J1733-0100 Rev.1.00 Apr. 01, 2008
Page 113 of 229
[When registering an event by dragging and dropping]
The event you have created can be registered in the Registered Events by dragging and dropping it into the list.
Figure 5.38 Hardware Break dialog box and Registered Events dialog box
[When registering an event from the Registered Events dialog box]
Click the Add button to create an event. The events you create here are added to the Registered Events.
Figure 5.39 Registered Events dialog box
(2) Attaching comments
Attach a comment to the registered event as necessary. Check the Registered Events dialog box to know the registered contents
and comments.

R0E530640MCU00 User’s Manual 5. Debugging Functions
REJ10J1733-0100 Rev.1.00 Apr. 01, 2008
Page 114 of 229
5.7.5 Entering Events Each Time or Reusing Events
There are following two methods to set events in any function concerned.
One method is to create events in the respective setting dialog boxes each time.
The other method is to choose one condition you want to use from the registered event list and drag and drop it into the
condition area in which you want to set the event.
The former method is referred to here as entering events each time, and the latter as reusing events.
[Entering events each time]
This is the condition used only once. The event you created is used “without ever being registered.”
After the event is used (i.e., changed or removed), its setting becomes nonexistent.
The events you create by only double-clicking in the Event column of the Editor window are the one that is entered each time.
[Reusing events]
Any event registered in the Registered Events dialog box can be reused by dragging and dropping it into the condition setting
area of any function concerned.
Figure 5.40 Schematic of event reuse
(1) Dragging and dropping into multiple functions
One event in the Registered Events can be dragged and dropped into multiple functions.
If the content of an event is altered after being dragged and dropped, the alteration you made is not reflected on the registered
event list side.
(2) Registering duplicates in the registered event list
Even the events that have the same contents set can be registered in the list overlapping one another.

R0E530640MCU00 User’s Manual 5. Debugging Functions
REJ10J1733-0100 Rev.1.00 Apr. 01, 2008
Page 115 of 229
5.7.6 Applying Events
To enable the setting of an event after you have created it, click the Apply button. The content of what you have set has no
effect until you click the Apply button.
[*] after the title on the title bar of the dialog boxes of Hardware break, Trace conditions or Performance Analysis Conditions
shows that some setting is under editing. If you are doing some editing work, you cannot change the settings from the event
column of the Editor window or the command line.
Figure 5.41 Applying the setting

R0E530640MCU00 User’s Manual 5. Debugging Functions
REJ10J1733-0100 Rev.1.00 Apr. 01, 2008
Page 116 of 229
5.8 Setting Hardware Break Conditions
5.8.1 Setting Hardware Break Conditions
A hardware break causes the user program to stop running a specified number of cycles after a set event or phenomenon is
detected (i.e., a hardware breakpoint is encountered). Up to 16 events can be specified as hardware breakpoint conditions.
5.8.2 Setting Hardware Breakpoints
(1) Setting Hardware Breakpoints
For hardware breakpoints, you can set an OR condition, other condition (AND (Accumulation), AND (Simultaneous),
subroutine, sequential or state transition) and detection of exception events.
The OR condition, other condition and the detection of exception events can be set all at the same time, or only one at a time.
Program execution
↓
OR condition ->
Other conditions
AND (Accumulation)
AND (Simultaneous) -> Hardware Breakpoint is met
Subroutine
Sequential
State transitions
Exception event ->
↓ } Delay value
Break
Figure 5.42 Outline of the hardware break

R0E530640MCU00 User’s Manual 5. Debugging Functions
REJ10J1733-0100 Rev.1.00 Apr. 01, 2008
Page 117 of 229
(2) Setting OR conditions
You can choose to enable or disable the OR condition. By default, the OR condition is enabled.
To disable the OR condition, deselect the check box to the left of “OR Condition.”
If you add an event by double-clicking in the Editor window while the OR condition is disabled, the OR condition is
automatically enabled.
If you reenable the OR condition when it is disabled, the previously set event is restored with its OR condition check box
selected.
However, if a maximum of 16 events is exceeded when you have reenabled for an event, the event is restored with its OR
condition check box unselected (disabled).
Figure 5.43 Hardware Break dialog box
Table 5.11 OR condition
Type Description
1 OR condition Breakpoint is encountered when any one of the set events occurs.

R0E530640MCU00 User’s Manual 5. Debugging Functions
REJ10J1733-0100 Rev.1.00 Apr. 01, 2008
Page 118 of 229
(3) Setting other conditions
You can select one of five choices available: AND (Accumulation), AND (Simultaneous), Subroutine, Sequential and State
Transition. To set any condition, select the check box to the left of “Other Conditions.” By default, other conditions are
disabled (the check box to the left of “Other Conditions” is unselected).
Figure 5.44 Hardware Break dialog box
Table 5.12 Other conditions
Type Description
1 AND (Accumulation) Breakpoint is encountered when all of the set events occur irrespective of the time axis.
2 AND (Simultaneous) Breakpoint is encountered when all of the set events occur at the same time.
3 Subroutine Breakpoint is encountered when a specified event occurs within a specified address range
(Subroutine, function).
4 Sequential
Table 5. steps (forward direction) + reset point
Breakpoint is encountered when a set event occurs in a specified order.
5 State transitions 3 steps, 9 paths + reset point
Breakpoint is encountered when a set event occurs in a specified order.
The events shown in the list of each condition can be deleted by the keys Ctrl + Del.

R0E530640MCU00 User’s Manual 5. Debugging Functions
REJ10J1733-0100 Rev.1.00 Apr. 01, 2008
Page 119 of 229
(4) Detection of exception events
Specify whether you want detection of following exception events to be used as a breakpoint.
- Violation of access protection
- Read from uninitialized memory
- Stack access violation
- Performance overflow
- Realtime profile overflow
- Trace memory overflow
- Task stack access violation
- OS dispatch
(5) Specifying a delay value
The program breaks a specified number of cycles after a breakpoint is encountered. A breakpoint delay value can be set in the
range from 0 to 65,535 bus cycles. (Initial value = 0)
5.8.3 Saving/Loading the Set Contents of Hardware Breaks
(1) Saving hardware break settings
Click the Save button of the Hardware Break dialog box. The Save dialog box will be displayed.
Specify a file name to which you want break settings to be saved. The file name extension is .hev. If omitted, the
extension .hev is automatically attached.
(2) Loading the set contents of hardware breaks
Click the Load button of the Hardware Break dialog box. The Load dialog box will be displayed. Specify the file name you
want to load.
When you load a file, the hardware break settings you had before you have loaded the file are discarded and the hardware
breaks are reset with the loaded settings.
Click the Apply button of the Hardware Break dialog box to confirm the hardware break settings you have loaded.

R0E530640MCU00 User’s Manual 5. Debugging Functions
REJ10J1733-0100 Rev.1.00 Apr. 01, 2008
Page 120 of 229
5.9 Looking at Trace Information
5.9.1 Looking at Trace Information
A trace is the function to acquire bus information every cycle and store it in trace memory during user program execution.
Using a trace you can track the flow of application execution or examine the points at which problems occurred.
The E100 emulator allows you to acquire up to 4M bus cycles.
When program execution stops (for an exception break, forced halt or breakpoint), the contents stored in trace memory at the
time the program has stopped are displayed as the trace result even when no trace points are encountered yet.
5.9.2 Acquiring Trace Information
The E100 emulator operates in such a way that when no trace information acquisition conditions are set, it by default traces all
bus cycles to get trace information unconditionally. (Trace mode = Fill until stop)
In free mode, at the same time the user program starts running the emulator starts tracing bus cycles to get trace information,
and when the user program stops the emulator stops tracing.
The acquired trace information is displayed in the Trace window.
Figure 5.45 Trace window

R0E530640MCU00 User’s Manual 5. Debugging Functions
REJ10J1733-0100 Rev.1.00 Apr. 01, 2008
Page 121 of 229
The following items of information are displayed. (This applies for bus display.)
Table 5.13 Display items
Column Description
Cycle Cycle numbers stored in trace memory. The last cycle acquired is numbered 0, and the older cycles are
assigned smaller numbers –1, –2, etc. sequentially retracing the past. If a delay count is set, the cycle in
which a trace stop condition is met is numbered 0 and the cycles that were executed until the condition is
met (cycles during a delay period) are assigned larger numbers +1, +2, etc. sequentially toward the last
cycle acquired.
Label Labels corresponding to addresses (displayed only when labels are set).
Address Addresses of the address bus.
[CAUTION] When using 4M mode, the address b31 will be “1b” when bank 0-6 is accessed. b30-28
shows the bank being accessed when b31 is “1b”.
Data Data of the data bus. Displayed in hexadecimal.
BUS Shows the external data bus width, indicated as “8b” when the bus is 8 bits wide or “16b” when 16 bits
wide.
BHE Shows the state (0 or 1) of BHE (Byte High Enable) signal. When this signal is ‘0,’ it means that an odd
address is being accessed.
BIU Shows the state between the BIU (Bus Interface Unit) and the memory and I/O.
- No change
DMA Data access such as DMA, etc. requested from other than the CPU
INT INTACK sequence start
IB Instruction code read (in bytes) requested from the CPU
DB Data access (in bytes) requested from the CPU
IW Instruction code read (in words) requested from the CPU
DW Data access (in words) requested from the CPU
R/W Shows the data bus state, indicated as “R” when in a read state, “W” when in a write state or “–” when no
accesses made.
RWT The signal indicating the valid position of bus cycle. When valid, this signal is ‘0.’ The Address, Data and
BIU lines are valid when this signal is ‘0.’
CPU Shows the state between the CPU and the BIU (Bus Interface Unit).
- No change
CB Op-code read (in bytes)
RB Operand read (in bytes)
QC Instruction queue buffer clear
CW Op-code read (in words)
RW Operand read (in words)
QN Shows the number of bytes stored in the instruction queue buffer. Displayed in the range from 0 to 4.
[CAUTION] When stopping the user program by using software break, QN (the number of bytes stored in
the instruction queue buffer) from the next cycle after an occurrence of software break is not displayed
correctly.
BUSACC When memory access is performed by a debugger operation during user program execution, shows “0”
during the emulator is occupying the MCU bus.
[CAUTION] The user program is suspended during memory access is performed.
Debug When memory access is performed by a debugger operation during user program execution, shows “0”
during the emulator is occupying the MCU bus.
[CAUTION] The user program is suspended during memory access is performed.
EV The event No. when a set event occurred.
To show EV column, you need to select the EV number on the Option page of the Trace
conditions dialog box displayed from the menu of the Trace window.

R0E530640MCU00 User’s Manual 5. Debugging Functions
REJ10J1733-0100 Rev.1.00 Apr. 01, 2008
Page 122 of 229
TID Task ID (when RTOS is used).
Example display: A task ID (task entry label) is displayed like 1 (_Task1).
To show Task ID column, you need to select the Task ID on the Option page of the Trace
conditions dialog box displayed from the menu of the Trace window.
EXT Shows the signal fed in from the external trigger cable, indicated as “1” when the signal is high or “0”
when the signal is low.
To show EXT column, you need to select the External trigger on the Option page of the Trace
conditions dialog box displayed from the menu of the Trace window.
TimeStamp Shows an elapsed time since the target program started.
Each time the user program starts running, the time stamp starts counting from 0.
[CAUTION] When the counter overflows, the time is not displayed correctly.
The unnecessary columns in the Trace window can be hidden. To hide a column, right-click in the header column and select
the column you want to hide from the context menu.
5.9.3 Setting Trace Information Acquisition Conditions
The trace buffer is limited in size, so that when the buffer is filled, the old trace data is overwritten with new data sequentially
beginning with the oldest.
Setting trace information acquisition conditions, you can acquire only the useful trace information, making effective use of the
trace buffer.
To set trace information acquisition conditions, use the Trace conditions dialog box that is displayed when you choose
Acquisition from the context menu of the Trace window.
(1) Setting trace modes
First, select a trace mode.
Figure 5.46 Trace conditions dialog box
(2) Setting trace points
If you selected Fill around TP, Repeat fill until stop or Repeat fill until full for the trace mode, set a trace point.
For trace points, you can set event based on conditions and exception events.
For Fill around TP, furthermore, you can set a delay value.

R0E530640MCU00 User’s Manual 5. Debugging Functions
REJ10J1733-0100 Rev.1.00 Apr. 01, 2008
Page 123 of 229
(3) Setting Capture/Do not Capture
If the selected trace mode is Fill until stop, Fill until full or Fill around TP, you can specify Capture/Do not Capture conditions
in the Record condition group box.
Figure 5.47 Record condition group box
You can choose to extract only the necessary portions of trace information specified by events or delete the unnecessary
portions.
(4) Recording step execution
If the selected trace mode is Fill until stop, you can record step execution. To record step execution, select the Step execution
is recorded check box in the Recording condition group box.
Figure 5.48 Recording step execution
The recordable modes of step execution are Step In, Step Over and Step Out.
(5) Setting trace acquisition methods
Use the Options page of the Trace conditions dialog box to set the acquisition method associated with the entire trace. By
default, External Trigger is selected for trace acquisition.

R0E530640MCU00 User’s Manual 5. Debugging Functions
REJ10J1733-0100 Rev.1.00 Apr. 01, 2008
Page 124 of 229
5.9.4 Setting Trace Modes
(1) Setting trace modes
Following five trace modes are available.
Table 5.14 Trace modes
Stop mode Description
1 Fill until stop Trace acquisition continues until the program stops running.
2 Fill until full Trace acquisition stops when the trace memory is filled.
3 Fill around TP Trace acquisition stops a specified number of cycles after a
trace point is encountered. A delay value can be specified in
a range of up to the maximum value of trace capacity.
4 Repeat fill until stop Each time a trace point is encountered, acquisition is made
for a total of 512 cycles* before and after that point, and
acquisition continues that way until the program stops
running.
5 Repeat fill until full Each time a trace point is encountered, acquisition is made
for a total of 512 cycles* before and after that point, and
acquisition continues that way until the trace memory is
filled.
CAUTION
Recording is made in units of total 512 cycles, consisting of 1 cycle at the line where a trace point is met and 255 cycles before
that point and 256 cycles after that point.
Figure 5.49 Differences between the trace modes
Specifiable conditions vary depending on trace mode, as summarized in the table below.

R0E530640MCU00 User’s Manual 5. Debugging Functions
REJ10J1733-0100 Rev.1.00 Apr. 01, 2008
Page 125 of 229
1. Fill until stop
The trace memory can hold up to 4M bus cycles. When the buffer is filled, the oldest data of the acquired trace information
is overwritten with new data. That way, the emulator continues acquiring trace information.
Table 5.15 Specifiable conditions: Fill until stop
Trace point setting Delay specification Capture/Do not Capture
condition setting
Step execution recording
- - Possible Possible
2. Fill until full
When the trace memory of the emulator main unit overflows during trace acquisition, the emulator stops acquiring trace
information.
Table 5.16 Specifiable conditions: Fill until full
Trace point setting Delay specification Capture/Do not Capture
condition setting
Step execution recording
- - Possible -
3. Fill around TP
Trace acquisition is halted a specified number of cycles delayed after a trace point is encountered. In this mode, the user
program continues running and only trace acquisition is halted. Sophisticated conditions can be set using a maximum of 16
event points. A delay value can be chosen to be 0, 1M, 2M, 3M or 4M cycles.
Table 5.17 Specifiable conditions: Fill around TP
Trace point setting Delay specification Capture/Do not Capture
condition setting
Step execution recording
Possible Possible Possible -
4. Repeat fill until stop
Each time a trace point is encountered, a total of 512 cycles before and after that point are acquired, and acquisition
continues that way. Acquisition continues until it is halted by a break or forced stop. The positions where trace points are
encountered can be checked in the Trace window.
Table 5.18 Specifiable conditions: Repeat fill until stop
Trace point setting Delay specification Capture/Do not Capture
condition setting
Step execution recording
Possible - - -

R0E530640MCU00 User’s Manual 5. Debugging Functions
REJ10J1733-0100 Rev.1.00 Apr. 01, 2008
Page 126 of 229
5. Repeat fill until full
Each time a trace point is encountered, a total of 512 cycles before and after that point are acquired, and acquisition
continues that way. When the trace memory overflows, acquisition is halted. The positions where trace points are
encountered can be checked in the Trace window.
Table 5.19 Specifiable conditions: Repeat fill until full
Trace point setting Delay specification Capture/Do not Capture
condition setting
Step execution recording
Possible - - -
CAUTION
If trace points are encountered in consecutive cycles in the repeat fill until stop or repeat fill until full mode, only one first
cycle is highlighted in yellow as a trace point.
5.9.5 Setting Trace Points
(1) Setting trace points
For trace points, you can set an OR condition, other condition (AND (Accumulation), AND (Simultaneous), subroutine,
sequential or state transition) and detection of exception events.
The OR condition, other condition and the detection of exception events can be set all at the same time, or only one at a time.
Trace acquisition
↓
OR condition ->
Other conditions
AND (Accumulation)
AND (Simultaneous) -> Trace point encountered
Subroutine
Sequential
State transitions
Exception event ->
↓ } Delay value
Trace acquisition halted
Figure 5.50 Outline of the trace point

R0E530640MCU00 User’s Manual 5. Debugging Functions
REJ10J1733-0100 Rev.1.00 Apr. 01, 2008
Page 127 of 229
(2) OR condition
You can choose to enable or disable the OR condition. By default, the OR condition is enabled.
If you reenable the OR condition when it is disabled, the previously set event is restored with its OR condition check box
selected. However, if a maximum of 16 points is exceeded when you have reenabled for an event, the event is restored with its
OR condition check box unselected (disabled).
Figure 5.51 Trace conditions dialog box
Table 5.20 OR condition
Type Description
1 OR condition Trace point is encountered when any one of the set events occurs.

R0E530640MCU00 User’s Manual 5. Debugging Functions
REJ10J1733-0100 Rev.1.00 Apr. 01, 2008
Page 128 of 229
(3) Other conditions
You can select one of five choices available: AND (Accumulation), AND (Simultaneous), Subroutine, Sequential and State
Transition. To set any condition, select the check box to the left of “Other Conditions.”
By default, other conditions are disabled (the check box to the left of “Other Conditions” is unselected).
Figure 5.52 Trace conditions dialog box
Table 5.21 Other conditions
Type Description
1 AND (Accumulation) Trace point is encountered when all of the set events occur irrespective of the time axis.
2 AND (Simultaneous) Trace point is encountered when all of the set events occur at the same time.
3 Subroutine Trace point is encountered when a specified event occurs within a specified address range
(subroutine or function).
4 Sequential 6 steps (forward direction) + reset point
Trace point is encountered when a set event occurs in a specified order.
5 State transitions 3 steps, 9 paths + reset point
Trace point is encountered when a set event occurs in a specified order.

R0E530640MCU00 User’s Manual 5. Debugging Functions
REJ10J1733-0100 Rev.1.00 Apr. 01, 2008
Page 129 of 229
(4) Detection of exception events
Specify whether you want detection of following exception events to be used as a trace point.
- Violation of access protection
- Read from uninitialized memory
- Stack access violation
- Performance overflow
- Realtime profile overflow
- Task stack access violation
- OS dispatch
(5) Specifying a delay value
The program breaks a specified number of cycles delayed after a trace point is encountered.
A trace-point delay value can be selected from 0, 1M, 2M, 3M or 4M bus cycles. (Initially, 0M cycle.)
Select your desired delay value in the delay value setting column.
Figure 5.53 Trace conditions dialog box

R0E530640MCU00 User’s Manual 5. Debugging Functions
REJ10J1733-0100 Rev.1.00 Apr. 01, 2008
Page 130 of 229
5.9.6 Setting Capture/Do not Capture Conditions
If the selected trace mode is Fill until stop, Fill until full or Fill around TP, you can specify Capture/Do not Capture conditions.
You can choose to extract only the necessary portions of trace information specified by events or delete the unnecessary
portions.
(1) Capture/Do not Capture conditions
There are following types of conditions.
Table 5.22 Capture/Do not Capture conditions
Type Description
Between two events Cycles extracted begin when a start event occurs and end
with the next to last end event occurs (the cycle where an
end event occurs is not extracted).
Duration of an event Only cycles where a specified event occurred are extracted.
Duration of an event
occurring in a subroutine
Only cycles where a specified event occurred in a specified
address range (subroutine or function) are extracted.
Extraction
Instruction accessing
specific data
Instructions that accessed specified data are detected.
Between two events Cycles extracted begin when a start event occurs and end
with the next to last end event occurs (the cycle where an
end event occurs is not extracted).
Duration of an event Only cycles where a specified event occurred are deleted.
Deletion
Duration of an event
occurring in a subroutine
Only cycles where a specified event occurred in a specified
address range (subroutine or function) are deleted.
Select the conditions you want to set from the list box that is displayed when you select Extract or Delete in the Record
condition group box of the Trace conditions dialog box.
Figure 5.54 Record condition group box
Then click the Detail button. A page in which you can set events will be displayed.

R0E530640MCU00 User’s Manual 5. Debugging Functions
REJ10J1733-0100 Rev.1.00 Apr. 01, 2008
Page 131 of 229
CAUTION
When you specify extraction or deletion conditions, you cannot select DIS (disassemble display) and SRC (source display)
from Display Modes in the Trace window.
When you use a data access event for extraction or deletion, be sure to specify the MCU bus for the access type.
Figure 5.55 Event dialog box

R0E530640MCU00 User’s Manual 5. Debugging Functions
REJ10J1733-0100 Rev.1.00 Apr. 01, 2008
Page 132 of 229
5.9.7 Selecting the Content of Trace Acquisition
Select the content of trace information you want to be captured into trace memory. Use the Options page of the Trace
conditions dialog box to make this selection.
Figure 5.56 Trace conditions dialog box
Select which signal you want to be acquired from three choices available: Event Number, Task ID or External trigger. By
default, the Event number is selected.
CAUTION
If you want a history of trace execution to be displayed in trace acquisitions carried out by running a realtime OS program, be
sure to select Task ID.

R0E530640MCU00 User’s Manual 5. Debugging Functions
REJ10J1733-0100 Rev.1.00 Apr. 01, 2008
Page 133 of 229
5.9.8 Showing Trace Results
To check trace results, look at the Trace window. Trace results can be shown in one of the following display modes.
These display modes can be switched using Display Modes on the context menu of the Trace window.
There are five trace result display modes: Bus Display, Disassembled Display, Source Display and Mixed Display.
(1) Bus Display Mode
In the context menu, select Display Modes -> BUS. Bus information on each cycle traced are displayed. (Default display
mode)
Figure 5.57 Trace window
(2) Disassembled Display Mode
From the context menu, choose Display Modes -> DIS. This display mode allows you to inspect the machine language
instructions executed.
Figure 5.58 Trace window

R0E530640MCU00 User’s Manual 5. Debugging Functions
REJ10J1733-0100 Rev.1.00 Apr. 01, 2008
Page 134 of 229
(3) Source Display Mode
From the context menu, choose Display Modes -> SRC. This display mode allows you to inspect the source program’s
execution path.
The execution path can be verified by stepping through the source within trace data forward or backward from the current trace
cycle.
Figure 5.59 Source Display screen
(4) Mixed Display Mode
This display mode provides a mixed display of bus, disassemble or source display.
After choosing Display Modes -> BUS from the context menu, select Display Modes -> DIS. That way, you can produce a bus
and disassemble mixed display.
In the same way, you can produce a bus and source, a disassemble and source or a bus, disassemble and source mixed display.
To revert to a bus only display after viewing a bus and disassemble mixed display, choose Display Modes −> DIS from the
context menu again.
Figure 5.60 Trace window

R0E530640MCU00 User’s Manual 5. Debugging Functions
REJ10J1733-0100 Rev.1.00 Apr. 01, 2008
Page 135 of 229
5.9.9 Filtering Trace Information
Use the filter function to extract only the necessary records from the acquired trace information. The filter function filters the
trace information in software that was acquired by hardware.
Unlike the “Capture/Do not Capture conditions” where you set acquisition conditions before getting trace information, this
function permits you to change filter settings for the acquired trace information any number of times.
Therefore, the necessary information can be extracted easily, with data analysis significantly facilitated.
The filter function does not affect the trace memory, so that its content remains intact.
The filter can be used when the selected trace mode is Fill until stop, Fill until full or Fill around TP and the selected display
mode is Bus or Disassembled.
(1) Auto-filter function
To use the filter function, choose Auto Filter from the context menu of the Trace window. When Auto Filter is turned on, each
column of the Trace window is marked with an auto-filter arrow [ ].
Click any arrow [ ] and select the necessary condition from the ensuing drop-down list. That way, you can easily filter the
records to get those that meet the condition. Selecting Option in the drop-down list brings up the Option dialog box. In this
dialog box, you can set detail conditions.
Some columns such as Address and Data have only Option provided in the drop-down list because they do not have other
inherent items. Selecting All returns you to a non-filter state.
Figure 5.61 Trace window
If after filtering records in bus display mode you switch to disassemble-only or source-only display, Auto Filter is deselected.
Similarly, when after filtering records in disassembled display mode you switch to bus-only or source-only display, Auto Filter
is deselected.

R0E530640MCU00 User’s Manual 5. Debugging Functions
REJ10J1733-0100 Rev.1.00 Apr. 01, 2008
Page 136 of 229
If there are multiple items you can specify in the Option dialog box, these items can be used as an OR condition with which to
filter.
Figure 5.62 Option dialog box

R0E530640MCU00 User’s Manual 5. Debugging Functions
REJ10J1733-0100 Rev.1.00 Apr. 01, 2008
Page 137 of 229
5.9.10 Searching for Trace Records
You can search the acquired trace information for a specific trace record.
To search for trace records, use the Find dialog box. To open it, choose Find -> Find from the context menu of the Trace
window or click the Find button in the toolbar.
Figure 5.63 Find dialog box
Select the conditions you want to search for in the Combination column and select the check boxes.
In the Find Item column, you can select the items that correspond to the selected conditions.
If you checked more than one condition in the combination column, set items for each condition. The items you have set are
searched for as multiple AND conditions.
The conditions you have set are shown in the Find Setting Contents.
After setting search conditions, click the Find Previous or the Find Next button to start a search. Trace records are searched in
forward or searched in reverse from the line you have clicked in the Trace window (the line highlighted in blue).
When a matching trace record is found by a search, the relevant line in the Trace window is highlighted. If no matching trace
records are found, a message dialog box is displayed.
When an instance of the trace record was successfully found, choose Find Previous or Find Next from the context menu. The
next instance of the trace record will be searched for.

R0E530640MCU00 User’s Manual 5. Debugging Functions
REJ10J1733-0100 Rev.1.00 Apr. 01, 2008
Page 138 of 229
(1) Search history
The conditions once searched are left as a history in the history column while the High-performance Embedded Workshop
remains active.
The next time you perform a search, choose the line you want to search from this history and click the Add button. That way,
you can search trace information with that condition again.
The search history contains a history of up to 10 last searches performed.
(2) OR search
You can perform a search using two or more search conditions as OR conditions.
To set OR conditions, begin by setting the first condition (shown on the first line in the search content setting column) and then
click the New button.
Then enter the second condition. At this time, the second condition is added to the second line in the search content setting
column.
In this case, the conditions on the first and second lines in the search content setting column can be used as OR conditions for a
search performed.
Up to 16 conditions (16 lines) can be set.
CAUTION
The conditions set on one and the same line in the search content setting column comprise AND conditions.
5.9.11 Saving Trace Information to Files
To save trace information to a file, choose File -> Save from the context menu or click the Save button in the toolbar.
The trace information displayed in the Trace window is saved in binary or text format.
(1) Saving in binary format
To save trace information in binary format, choose “Trace Data File: Memory Image (*.rtt)” in the Save As Type list box of
the dialog box that is displayed when you choose File -> Save from the context menu.
When saved in binary format, all cycles are saved. This type of file can be loaded into the Trace window.
(2) Saving in text format
To save trace information in text format, choose “Text Files: Save Only (*.txt)” in the Save As Type list box of the dialog box
that is displayed when you choose File -> Save from the context menu.
When saved in text format, a range of cycles to be saved can be specified. This type of file can only be saved and cannot be
loaded into the Trace window.

R0E530640MCU00 User’s Manual 5. Debugging Functions
REJ10J1733-0100 Rev.1.00 Apr. 01, 2008
Page 139 of 229
5.9.12 Loading Trace Information from Files
To load trace information from a file, choose File -> Load from the context menu or click the Load button in the toolbar.
Specify a trace information file saved in binary format. The current trace result is overwritten.
Before loading a file saved in binary format, switch to the trace mode in which mode you saved trace information. Do this
switching in the Trace conditions dialog box that is displayed when you choose Acquisition from the context menu of the
Trace window.
If the current trace mode differs from the one in which mode you saved trace information, an error results. Trace information
files saved in text format cannot be loaded into the Trace window.
5.9.13 Temporarily Stopping Trace Information Acquisition
To temporarily stop acquiring trace information during user program execution, choose Trace -> Stop from the context menu
of the Trace window or click the Stop button in the toolbar.
Trace acquisition will be aborted, with the trace display updated. Use this function when you only want to stop acquiring trace
information and check the trace information without stopping program execution.
5.9.14 Restarting Trace Information Acquisition
If after temporarily stopping acquisition of trace information during user program execution you want to start acquiring trace
information again, choose Trace -> Restart from the context menu of the Trace window or click the Restart button in the
toolbar.
5.9.15 Switching Time Stamp Display
The time stamp displayed in the Trace window can be switched to absolute time, differential time or relative time. In the initial
state, the time stamp is displayed in absolute time.
(1) Absolute time
From the context menu, choose Time -> Absolute Time or click the Absolute Time button in the toolbar. The time
stamp will be displayed by an absolute time since program execution started.
(2) Differential time
From the context menu, choose Time -> Differences or click the Differences button in the toolbar. The time stamp will
be displayed by a differential time from the preceding cycle.
(3) Relative time
From the context menu, choose Time -> Relative Time or click the Relative Time button in the toolbar. The time stamp
will be displayed by a relative time from a specified cycle.

R0E530640MCU00 User’s Manual 5. Debugging Functions
REJ10J1733-0100 Rev.1.00 Apr. 01, 2008
Page 140 of 229
5.9.16 Showing the History of Function Execution
To show the history of function execution from the acquired trace information, choose Function Execution History -> Function
Execution History from the context menu or click the Function Execution History button in the toolbar.
An upper pane of the window will be displayed. (Initially, this window is blank.)
When you choose Analyze Execution History from the context menu or click the Analyze Execution History button in
the toolbar, the emulator starts analyzing the execution history from the end of the trace result and shows the result in a tree
structure.
Figure 5.64 Trace window
The lower pane of the window shows the trace result beginning with the cycle in which the function selected in the upper pane
was called.
The lower pane of the window can show trace results in disassemble, source or mixed mode.
CAUTION
If trace extraction or deletion conditions are specified, the function execution history cannot be displayed.
If repeat (free) or repeat (full) mode is specified, the function execution history cannot be displayed.

R0E530640MCU00 User’s Manual 5. Debugging Functions
REJ10J1733-0100 Rev.1.00 Apr. 01, 2008
Page 141 of 229
5.9.17 Showing the History of Task Execution
The history of task execution can only be displayed when you are debugging a realtime OS program.
Furthermore, to show the history of task execution, you need to select Task ID on the Options page of the Trace conditions
dialog box that is displayed when you choose Acquisition from the context menu of the Trace window.
To show the history of function execution from the acquired trace information, choose Show Function Execution History from
the context menu click the Show Function Execution History button in the toolbar.
An upper pane of the window will be displayed. (Initially, this window is blank.)
When you choose Analyze Execution History from the context menu that is displayed when you right-click in the upper pane
or click the Analyze Execution History button in the toolbar, the emulator shows the history of task execution.
When showing the history of task execution, note that the functions called from within tasks are not displayed in a tree
structure. Only the order in which the functions were executed is displayed.
Figure 5.65 Trace window
The lower pane of the window shows the trace result beginning with the cycle in which the task selected in the upper pane was
called.
The lower pane of the window can show trace results in disassemble, source or mixed mode.
CAUTION
If trace extraction or deletion conditions are specified, the task execution history cannot be displayed.
If repeat (free) or repeat (full) mode is specified, the task execution history cannot be displayed.

R0E530640MCU00 User’s Manual 5. Debugging Functions
REJ10J1733-0100 Rev.1.00 Apr. 01, 2008
Page 142 of 229
5.10 Measuring Performance
5.10.1 Measuring Performance
The performance function measures a maximum, minimum, average and total execution time and a pass count in each of up to
eight specified sections of the user program and then shows a time ratio relative to the total execution time (Go–Break)
numerically as percentage and graphically.
Since the performance function uses the emulator’s performance measurement circuit to measure the execution time, it does
not obstruct the execution of the user program.
Performance measurement conditions cannot be manipulated during program execution.
5.10.2 Showing the Result of Performance Measurement
Measurement results are displayed in the Performance Analysis window.
To open the Performance Analysis window, choose Performance −> Performance Analysis from the View menu or
click the Performance Analysis toolbar button [ ].
Figure 5.66 Performance Analysis window
The Performance Analysis window shows a ratio of execution time conforming to the conditions you set in the immediately
preceding program execution numerically as percentage and graphically.
The unnecessary columns in this window can be hidden.
To hide any column, right-click in the header column and select the column you want to hide from the context menu.
To redisplay any hidden column, select that column from the context menu again.

R0E530640MCU00 User’s Manual 5. Debugging Functions
REJ10J1733-0100 Rev.1.00 Apr. 01, 2008
Page 143 of 229
The contents displayed in this window are listed below.
Table 5.23 Columns and contents
Column Description
No Numbers assigned to 1–8 measurement sections set in the Performance Analysis Conditions
dialog box.
Click Settings on the context menu to open the Performance Analysis Conditions dialog
box.
Condition Indicated as Enable when measurement conditions are set in the Performance Analysis
Conditions dialog box.
Otherwise, indicated as Disable.
Run time
(h:m:s.ms.us.ns)
Cumulative execution time. It shows a cumulative time of measured execution time.
Count Shows the number of times measured.
Statistic Shows a ratio of cumulative execution time relative to Go–Break execution time.
[Ratio calculation formula]
(Cumulative execution time / Go–Break cumulative execution time) * 100
Max (h:m:s.ms.us.ns) Maximum execution time per measurement performed
Min (h:m:s.ms.us.ns) Minimum execution time per measurement performed
Average (h:m:s.ms.us.ns) Average execution time per measurement performed
5.10.3 Setting Performance Measurement Conditions
In the Performance window, select a line of the section No. in which you want to set conditions and choose Set from the
context menu. The Performance Analysis Conditions dialog box will be displayed.
Figure 5.67 Performance Analysis Conditions dialog box

R0E530640MCU00 User’s Manual 5. Debugging Functions
REJ10J1733-0100 Rev.1.00 Apr. 01, 2008
Page 144 of 229
(1) Setting measurement conditions
A measurement condition can be selected from the following four modes. Select one measurement condition for one section.
Use events to set a section. Event counts are fixed to 1. Even when an event count is set to other than 1, it is handled as 1.
Table 5.24 Measurement condition modes
[Disabled]
Not measured.
[Between two events]
Figure 5.68 Between two events
Measurement is taken of time from when a start event occurs to when an end
event occurs.
Specifically, measurement is taken of an execution time and execution count
in the range set by a start event and an end event. The measurement of time
starts when a start event occurs and is aborted when an end event occurs.
The execution count is incremented by one each time a start event and an
end event occur in pairs within the set range.
Start event: One or multiple events can be set.
End event: One or multiple events can be set.
[Event cycle counting]
Figure 5.69 Event cycle counting
Measurement is taken of periods in which an event occurs.
Namely, measurement is taken of an event occurrence period and execution
count. The time from when an event occurs to when the next event occurs is
measured as one instance of measurement. The execution count is
incremented by one each time an event occurs.
Event: Only one event point can be set.

R0E530640MCU00 User’s Manual 5. Debugging Functions
REJ10J1733-0100 Rev.1.00 Apr. 01, 2008
Page 145 of 229
Table 5.25 Measurement condition modes (Continued)
[Interrupt-disabled range between two events]
Figure 5.70 Interrupt-disabled range between two events
Measurement is taken of an interrupt disabled section from when a start
event occurs to when an end event occurs.
Specifically, measurement is taken of an interrupt disabled time and an
interrupt disabled count within the range set by a start event and an end
event. The measurement of time starts at the same time an interrupt is
disabled and is aborted at the same time the interrupt is reenabled. The count
is incremented by one each time an interrupt is disabled.
Start event: One or multiple events can be set.
End event: One or multiple events can be set.
[CAUTION]
To measure an execution time of a function (maximum, minimum or average execution time of a function), use Between two
events.
Set a fetch to the beginning address of the function as a start event and a fetch to the exit of the function (where return
statement is written) as an end event. If there are more than one exit, set fetch conditions as an end event for each exit.
(2) Selecting the unit of measurement
This setting is applied in common to all of 8 sections. The unit of measurement can be selected from the following options:
10 ns, 20 ns (initial value), 40 ns, 80 ns, 160 ns, 1.6 µs
The maximum measurement time varies with the unit of measurement you set.
5.10.4 Starting Performance Measurement
When the user program is run, performance measurement is automatically started according to the performance measurement
conditions set.
When the user program is halted, the measurement result is displayed in the Performance Analysis window.
When the user program is rerun without changing measurement conditions after being halted, the measured time in this
instance is added to the previously measured value.
To perform a measurement over again, clear the measurement result before running the program.

R0E530640MCU00 User’s Manual 5. Debugging Functions
REJ10J1733-0100 Rev.1.00 Apr. 01, 2008
Page 146 of 229
5.10.5 Clearing Performance Measurement Conditions
Select the measurement condition you want to clear in the Performance Analysis window and then choose Set from the context
menu to display the Performance Analysis Conditions dialog box. In the Performance Analysis Conditions dialog box, disable
the condition you want to clear.
Figure 5.71 Performance Analysis Conditions dialog box
5.10.6 Clearing the Performance Measurement Result
Select the section you want to clear in the Performance Analysis window and then choose Clear Data from the context menu.
The measurement result of the selected section will be cleared. To clear all measurement results, choose Clear All Data from
the context menu.
5.10.7 About the Maximum Measurement Time of Performance
(1) Maximum measurement time
The timer used for performance measurement is comprised of a 40-bit counter.
The maximum measurement time varies with the unit of measurement selected.
To select the unit of measurement, use the Measurement Unit list box of the Performance Analysis Conditions dialog box.
The measurable maximum times are listed in the table below.
Table 5.26 Measurable maximum time
No. Resolution Measurable maximum time
1 10ns Approx. 3 hours, 03 minutes, 15 seconds
2 20ns Approx. 6 hours, 06 minutes, 30 seconds
3 40ns Approx. 12 hours, 13 minutes, 00 seconds
4 80ns Approx. 24 hours, 26 minutes, 00 seconds
5 160ns Approx. 48 hours, 52 minutes, 01 seconds
6 1.6μs Approx. 488 hours, 40 minutes, 18 seconds
CAUTION
Note that performance measurement produces an error equal to ±1 resolution (when resolution = 20 ns, ±20 ns).
(2) Maximum measurement count
Execution counts are measured using a 32-bit counter. Measurement can be taken of up to a count of 4,294,967,295.

R0E530640MCU00 User’s Manual 5. Debugging Functions
REJ10J1733-0100 Rev.1.00 Apr. 01, 2008
Page 147 of 229
5.11 Measuring Code Coverage
5.11.1 Measuring Code Coverage
Code coverage is the function to indicate the ‘digestion’ degree of test, i.e., “to what degree tests have been carried out on
software code (pass).”
Instruction execution information is displayed at C/C++ and assembler levels.
This function collects instruction execution information from a program without causing it to break. Therefore, the realtime
capability of the user program will not be lost.
The coverage result is updated upon a break.
The E100 emulator supports C0: Instruction coverage rate and C1: Branch coverage rate.
Table 5.27 Code coverage definition
C0: Instruction coverage rate All statements within code are executed at least once.
C1: Branch coverage rate All branches within code are executed at least once.
The E100 emulator comes with up to a 2-Mbyte code coverage memory when using the C0 + C1 level coverage, and up to a 1-
Mbyte code coverage memory when using the C1 level coverage.
With initial settings, the code coverage memory is allocated automatically to addresses in the ROM and RAM areas in this
order.
5.11.2 Opening the Code Coverage Window
Choose Code -> Code Coverage from the View menu or click the Code Coverage toolbar button [ ].
The Code Coverage window initially appears in a blank state.

R0E530640MCU00 User’s Manual 5. Debugging Functions
REJ10J1733-0100 Rev.1.00 Apr. 01, 2008
Page 148 of 229
Figure 5.72 Code Coverage window
(1) Measurement method
The Code Coverage window consists of two sheets.
Table 5.28 Sheets of the Code Coverage window
Sheet name Description
Address Range sheet Measurement is performed on any address range.
Source sheet Measurement is performed on a specified source file
The respective sheets permit multiple ranges to be registered.
Up to two instances of the Code Coverage window can be opened at the same time.
5.11.3 Allocating Code Coverage Memory (Hardware Resource)
(1) Memory allocation
Before code coverage can be measured, code coverage memory must be allocated to the addresses at which to be measured.
Coverage data can be obtained from only the address range that has had memory allocated.
To allocate code coverage memory, use the Coverage Memory Allocation dialog box.
To open it, choose Hardware Settings from the context menu of the Code Coverage window.

R0E530640MCU00 User’s Manual 5. Debugging Functions
REJ10J1733-0100 Rev.1.00 Apr. 01, 2008
Page 149 of 229
Figure 5.73 Allocation of Code Coverage Memory dialog box
When using the C0 level coverage and C1 level coverage, you can specify any of 1–8 blocks (maximum 2 Mbytes) each
beginning with the 256-Kbyte boundary and any of 1–8 blocks (maximum 1 Mbyte) each beginning with the 128-Kbyte
boundary as a code coverage measurement area respectively.
Contiguous blocks or noncontiguous blocks, either one, can be set.
With initial settings, the coverage memory is allocated to addresses in the ROM and RAM areas.
Figure 5.74 Schematic of coverage memory allocation

R0E530640MCU00 User’s Manual 5. Debugging Functions
REJ10J1733-0100 Rev.1.00 Apr. 01, 2008
Page 150 of 229
(2) Changing memory allocation
If coverage memory allocation is changed, the coverage data acquired from the addresses before being changed is retrieved
from coverage memory into a coverage-only buffer.
Figure 5.75 Schematic of coverage memory allocation change
The data accumulated in a coverage-only buffer is retained until the user clears it. However, data is not updated for the areas
that have no coverage memory allocated.
The coverage information shown in the Code Coverage window includes the content of the coverage-only buffer.

R0E530640MCU00 User’s Manual 5. Debugging Functions
REJ10J1733-0100 Rev.1.00 Apr. 01, 2008
Page 151 of 229
5.11.4 Measuring an Address Range
The Address Range sheet shows the code coverage information (C0 coverage and C1 coverage) collected by the emulator from
a user-specified address range.
Multiple address ranges can be registered.
An address range exceeding 2 Mbytes or even an area that has no coverage memory allocated can be specified. However, data
is not updated for the areas that have no coverage memory allocated.
The areas whose data are not updated are displayed in gray.
An example display is shown below.
Figure 5.76 Code Coverage window (address specification)
The Code Coverage window is vertically divided into halves by a splitter.
The upper area shows the address ranges to be measured, C0 coverage and C1 coverage.
Table 5.29 Contents displayed in the upper area of the Code Coverage window
[Address Range] Address ranges in which coverage is measured
[C0 Coverage] Shows C0 coverage by a percentage and graph
[C1 Coverage] Shows C1 coverage by a percentage and graph

R0E530640MCU00 User’s Manual 5. Debugging Functions
REJ10J1733-0100 Rev.1.00 Apr. 01, 2008
Page 152 of 229
The lower area shows detail information of the address range selected in the upper area. (Assembler level)
Table 5.30 Contents displayed in the upper area of the Code Coverage window
[Executed] 1: Instructions executed
0: Instructions not executed
[Pass] Displays execution condition of conditional branch instruction
T: Condition met and program branched
F: Condition not met and program not branched
T/F: Condition met and condition not met
[Address] Instruction address
[Assembler] Disassembled display
[Source] C/C++ or assembler source
The acquired coverage information is accumulated in memory until the user clears it.
When you double click Assembler code shown in the Address Range sheet, the corresponding source code is shown in the
Editor window.
Be sure that source codes are not displayed in the cases listed below.
- A source file that corresponds the assembler line does not exist.
- A source line that corresponds the assembler line does not exist.
- Where no debug information is included, such as where the assembler line is a library.
5.11.5 Adding Address Ranges
Follow the procedure described below to add address ranges.
(1) From the Address Range sheet of the Code Coverage window
1. Right-click in the upper area of the Address Range sheet and choose Add Measurement Ranges from the context menu.
Figure 5.77 Code Coverage window

R0E530640MCU00 User’s Manual 5. Debugging Functions
REJ10J1733-0100 Rev.1.00 Apr. 01, 2008
Page 153 of 229
2. In the Add Address Range dialog box that is displayed, enter an address range.
Figure 5.78 Add Address Range dialog box
3. The address range you have added will be displayed in the upper area of the Code Coverage window.
Figure 5.79 Code Coverage window

R0E530640MCU00 User’s Manual 5. Debugging Functions
REJ10J1733-0100 Rev.1.00 Apr. 01, 2008
Page 154 of 229
5.11.6 Changing Address Ranges
Follow the procedure described below to change address ranges.
(1) From the Address Range sheet of the Code Coverage window
1. Select an address range you want to change in the Address Range sheet and while holding it selected, choose Edit Range
from the context menu.
Figure 5.80 Code Coverage window
2. In the Edit Address Range dialog box that is displayed, change the address range.
Figure 5.81 Edit Address Range dialog box

R0E530640MCU00 User’s Manual 5. Debugging Functions
REJ10J1733-0100 Rev.1.00 Apr. 01, 2008
Page 155 of 229
3. The address range you have changed will be displayed in the upper area of the Code Coverage window.
Figure 5.82 Code Coverage window
5.11.7 Removing Address Ranges
Follow the procedure described below to remove address ranges.
(1) From the Address Range sheet of the Code Coverage window
1. Select an address range you want to remove in the Address Range sheet and while holding it selected, choose Delete Range
from the context menu.
Figure 5.83 Code Coverage window

R0E530640MCU00 User’s Manual 5. Debugging Functions
REJ10J1733-0100 Rev.1.00 Apr. 01, 2008
Page 156 of 229
2. A dialog box asking for your confirmation will be displayed.
Choose to save or not save coverage data. To save, specify a file name and then click the OK button. If you do not save, simply
click the OK button.
Figure 5.84 Delete Address Range dialog box
3. The address range you have selected will be removed.
Figure 5.85 Code Coverage window

R0E530640MCU00 User’s Manual 5. Debugging Functions
REJ10J1733-0100 Rev.1.00 Apr. 01, 2008
Page 157 of 229
5.11.8 Measuring Source Files
The Source sheet shows the code coverage information (C0 coverage and C1 coverage) collected by the emulator from a user-
specified source file.
Multiple source files can be registered.
A source file exceeding 2 Mbytes in size or even a file that includes an area that has no coverage memory allocated can be
specified.
However, data is not updated for portions that have no coverage memory allocated.
The address lines whose data are not updated are displayed in gray.
An example display is shown below.
Figure 5.86 Code Coverage window (source file specification):
The Code Coverage window is vertically divided into halves by a splitter.
The upper area shows the address ranges to be measured (file and function names), C0 coverage and C1 coverage.
Table 5.31 Contents displayed in the upper area of the Code Coverage window
[File] File names
[Function] Function names
[C0 Coverage] Shows C0 coverage by a percentage and graph
[C1 Coverage] Shows C1 coverage by a percentage and graph

R0E530640MCU00 User’s Manual 5. Debugging Functions
REJ10J1733-0100 Rev.1.00 Apr. 01, 2008
Page 158 of 229
The lower area shows detail information of the address range selected in the upper area. (Assembler level)
Table 5.32 Contents displayed in the lower area of the Code Coverage window
[Executed] 1: Instructions executed
0: Instructions not executed
[Pass] Displays execution condition of conditional branch instruction
T: Condition met and program branched
F: Condition not met and program not branched
T/F: Condition met and condition not met
[Address] Instruction address
[Assembler] Disassembled display
[Source] C/C++ or assembler source
The acquired coverage information is accumulated in memory until the user clears it.
5.11.9 Adding Source Files
Follow the procedure described below to add source files.
(1) From the Source sheet of the Code Coverage window
1. Right-click in the upper area of the Source sheet and choose Add Range from the context menu.
Figure 5.87 Code Coverage window
2. In the Add Source Files dialog box that is displayed, enter a file name.
Figure 5.88 Add Source File dialog box

R0E530640MCU00 User’s Manual 5. Debugging Functions
REJ10J1733-0100 Rev.1.00 Apr. 01, 2008
Page 159 of 229
3. The source file you have added and the function names included in it will be displayed in the upper area of the Code
Coverage window.
Figure 5.89 Code Coverage window
5.11.10 Removing Source Files
Delete source files by the following methods.
(1) From the Source sheet of the Code Coverage window
1. Select a function you want to remove in the upper area of the Source sheet and while holding it selected, choose Delete
Range from the context menu.
Figure 5.90 Code Coverage window

R0E530640MCU00 User’s Manual 5. Debugging Functions
REJ10J1733-0100 Rev.1.00 Apr. 01, 2008
Page 160 of 229
2. A dialog box prompting for your confirmation will be displayed. Choose to save or not save coverage data. To save, specify
a file name and then click the OK button. If you do not save, simply click the OK button.
Figure 5.91 Delete Source File dialog box
3. All functions included in the selected source file will be removed.
Figure 5.92 Code Coverage window

R0E530640MCU00 User’s Manual 5. Debugging Functions
REJ10J1733-0100 Rev.1.00 Apr. 01, 2008
Page 161 of 229
5.11.11 Showing Percentages and Graphs
When the program has stopped, right-click in the upper area of the Code Coverage window and choose Percentage from the
context menu. The emulator will start calculating the C0: instruction coverage rate and C1: Branch coverage rate for each
address range.
When the calculation is completed, coverage information is displayed in the upper area by a percentage value and a graph.
Figure 5.93 Code Coverage window

R0E530640MCU00 User’s Manual 5. Debugging Functions
REJ10J1733-0100 Rev.1.00 Apr. 01, 2008
Page 162 of 229
5.11.12 Using the Sort Function
Clicking a header column in the upper area of the Code Coverage window, you can sort coverage data.
(1) Clicking the File column
The data can be sorted by file name. Lines of one and the same file are sorted by function name.
Example:
File Function C0 Coverage
--------------------------------------
file1.cpp func1 40% ■■■■
file1.cpp func2 10% ■
file1.cpp func3 80% ■■■■■■■■
file1.cpp func4 70% ■■■■■■■
file2.cpp func1 20% ■■
file2.cpp func2 60% ■■■■■■
file2.cpp func3 90% ■■■■■■■■■
file3.cpp func1 0%
file3.cpp func2 30% ■■■
file3.cpp func3 10% ■
(2) Clicking the C0 Coverage column
The data can be sorted by coverage rate.
When you click a first time, the data is sorted in order of decreasing percentage.
When you click a second time, the data is sorted in order of increasing percentage.
Example:
File Function C0 Coverage
--------------------------------------
file2.cpp func3 90% ■■■■■■■■■
file1.cpp func3 80% ■■■■■■■■
file1.cpp func4 70% ■■■■■■■
file2.cpp func2 60% ■■■■■■
file1.cpp func1 40% ■■■■
file3.cpp func2 30% ■■■
file2.cpp func1 20% ■■
file1.cpp func2 10% ■
file3.cpp func3 10% ■
file3.cpp func1 0%

R0E530640MCU00 User’s Manual 5. Debugging Functions
REJ10J1733-0100 Rev.1.00 Apr. 01, 2008
Page 163 of 229
(3) Clicking the C0 Coverage and the File columns in that order
The data is sorted in order of decreasing coverage separately for each file.
Example:
File Function C0 Coverage
--------------------------------------
file1.cpp func3 80% ■■■■■■■■
file1.cpp func4 70% ■■■■■■■
file1.cpp func1 40% ■■■■
file1.cpp func2 10% ■
file2.cpp func3 90% ■■■■■■■■■
file2.cpp func2 60% ■■■■■■
file2.cpp func1 20% ■■
file3.cpp func2 30% ■■■
file3.cpp func3 10% ■
file3.cpp func1 0%
5.11.13 Searching for Unexecuted Lines
Search a selected address range or function for unexecuted lines. When you click the Find button in the toolbar, the Find
dialog box shown below is displayed.
Figure 5.94 Find dialog box
Following three search options are available.
Table 5.33 Search options
Unexecuted Line Instructions not executed yet
Branch (T) Branch instructions that passed on only TRUE side.
Branch (F) Branch instructions that passed on only FALSE side.
Clicking the Search button starts a search.
When a matching instruction is found, the line of that instruction is highlighted.
When no matching instructions are found, a message is displayed.

R0E530640MCU00 User’s Manual 5. Debugging Functions
REJ10J1733-0100 Rev.1.00 Apr. 01, 2008
Page 164 of 229
5.11.14 Clearing Code Coverage Information
(1) Clearing a specified range of code coverage information
Choose Clear Coverage Range from the context menu, and the Clear Address Range dialog box shown below will be displayed.
Figure 5.95 Clear Address Range dialog box
Specify the start and end address of the range you want to clear.
Click the OK button, and the specified range will be cleared.
(2) Clearing all code coverage information
Choose Clear the Entire Coverage from the context menu, and all code coverage information will be cleared.
5.11.15 Updating Coverage Information
Update the content of the Code Coverage window to the latest. Choose Refresh from the context menu of the Code Coverage
window.
If the coverage information is inhibited from getting updated, the information is not automatically updated when the program
breaks. To view the latest information, therefore, you need to update manually.
5.11.16 Inhibiting Updating of Information
The content of the Code Coverage window is not updated when, for example, the user program has stopped running. Choose
Lock Refresh from the context menu of the Code Coverage window.

R0E530640MCU00 User’s Manual 5. Debugging Functions
REJ10J1733-0100 Rev.1.00 Apr. 01, 2008
Page 165 of 229
5.11.17 Saving Code Coverage Information to Files
Save the code coverage information of the currently selected sheet to a file.
Choose Save Data from the context menu of the Code Coverage window, and the Save Coverage Data dialog box shown
below will be displayed.
Figure 5.96 Save Coverage Data dialog box
Enter a file name in which you want the information to be saved.
If a file extension is omitted, the extension “.cov” is automatically attached.
If you specify an existing file name, the file is overwritten.
5.11.18 Loading Code Coverage Information from Files
Load code coverage information files.
Choose Load Data from the context menu of the Code Coverage window, and the Load Coverage Data dialog box shown
below will be displayed.
Figure 5.97 Load Coverage Data dialog box

R0E530640MCU00 User’s Manual 5. Debugging Functions
REJ10J1733-0100 Rev.1.00 Apr. 01, 2008
Page 166 of 229
Click the Add button, and the Add Coverage Files dialog box shown below will be displayed.
Figure 5.98 Add Coverage Files dialog box
Use this dialog box to enter a coverage information file you want to load. You can specify a load mode and offset for each file
you load.
Only the files bearing the extension “.cov” can be loaded. If you enter any other file extension, an error message is output.
The files you added are listed in the Load Coverage Data dialog box.
The files are loaded in the order in which they are listed. If necessary, use the Up or Down button to change the order.
CAUTION
If the coverage information file you are loading is of a source file specification type, you cannot specify an offset when you
load.
5.11.19 About Coverage Information File Load Modes
Coverage information file load modes are schematically shown below.
(1) When selecting Overwrite
Figure 5.99 Schematic of load modes when selecting overwrite

R0E530640MCU00 User’s Manual 5. Debugging Functions
REJ10J1733-0100 Rev.1.00 Apr. 01, 2008
Page 167 of 229
(2) When selecting Merge
Figure 5.100 Schematic of load modes when selecting Merge
(3) Example application of merge mode
Figure 5.101 Schematic of merge mode applications
[Procedure]
(1) Open the Load Coverage Data dialog box.
To begin with, select the check box labeled “Clear coverage RAM before loading.”
(2) Add a coverage file for test A in merge mode.
(3) Add a coverage file for test B in merge mode.
(4) Add a coverage file for test C in merge mode.
(5) Click the OK button.
With the above, you are finished merging three files.
Recalculating percentages in the Code Coverage window you can view the coverage (in percentage) of those tests as a whole.
Furthermore, the merged data can be saved to a file, so that you can manage those data as a single file.

R0E530640MCU00 User’s Manual 5. Debugging Functions
REJ10J1733-0100 Rev.1.00 Apr. 01, 2008
Page 168 of 229
5.11.20 Showing Code Coverage Results in the Editor Window
When the Editor window is displayed in source mode, coverage results are displayed in its code coverage column.
The positions corresponding to the source lines that have had instructions executed are highlighted in yellow.
If coverage related settings are changed in the Code Coverage window, the display of the corresponding code coverage column
is also updated.
Figure 5.102 Example of code coverage results

R0E530640MCU00 User’s Manual 5. Debugging Functions
REJ10J1733-0100 Rev.1.00 Apr. 01, 2008
Page 169 of 229
5.12 Measuring Data Coverage
5.12.1 Measuring Data Coverage
The E100 emulator has its code coverage, data coverage and realtime profile functions usable exclusively to each other.
To use the data coverage function, choose Data Coverage in the Exclusive Functions section on the System page of the
Configuration Properties dialog box.
Data coverage is the function to indicate “what kinds of accesses have been made” to the data area.
This function collects access information every byte without causing a program to break. Therefore, the realtime capability of
the user program will not be lost.
The coverage result is updated upon a break.
The E100 emulator comes with 512 Kbytes of data coverage memory.
With initial settings, the data coverage memory is allocated automatically to addresses in the ROM and RAM areas in this
order.
5.12.2 Opening the Data Coverage Window
Choose Code -> Data Coverage from the View menu or click the Data Coverage toolbar button [ ].
The Data Coverage window initially appears in a blank state.
Figure 5.103 Data Coverage window

R0E530640MCU00 User’s Manual 5. Debugging Functions
REJ10J1733-0100 Rev.1.00 Apr. 01, 2008
Page 170 of 229
(1) Measurement method
The Data Coverage window consists of three sheets.
Table 5.34 Sheets of the Data Coverage window
Sheet name Description
Address Range sheet Measurement is performed on any address range.
Section sheet Measurement is performed on a specified section.
Task Stack sheet Measurement is made of all task stack areas.
The respective sheets permit multiple ranges to be registered.
The Task Stack sheet supports only automatic registration.
Up to three instances of the Data Coverage window can be opened at the same time.
5.12.3 Allocating Data Coverage Memory (Hardware Resource)
(1) Memory allocation
Before data coverage can be measured, data coverage memory must be allocated to the addresses at which to be measured.
Coverage data can be obtained from only the address range that has had memory allocated.
To allocate data coverage memory, use the Allocation of Data Coverage Memory dialog box. To open it, choose Hardware
Settings from the context menu of the Data Coverage window.
Figure 5.104 Allocation of Data Coverage Memory dialog box
The emulator permits any of 1–8 blocks (maximum 512 Kbytes) each beginning with the 64-Kbyte boundary to be specified as
a data coverage measurement area.
Contiguous blocks or noncontiguous blocks, either one, can be set.
With initial settings, the coverage memory is allocated to addresses in the ROM and RAM areas.

R0E530640MCU00 User’s Manual 5. Debugging Functions
REJ10J1733-0100 Rev.1.00 Apr. 01, 2008
Page 171 of 229
Figure 5.105 Schematic of data coverage memory allocation
(2) Changing memory allocation
If coverage memory allocation is changed, the coverage data acquired from the addresses before being changed is retrieved
from coverage memory into a coverage-only buffer.
Figure 5.106 Schematic of data coverage memory allocation change
The data accumulated in a coverage-only buffer is retained until the user clears it.
However, data is not updated for the areas that have no coverage memory allocated.
The coverage information shown in the Data Coverage window includes the content of the coverage-only buffer.

R0E530640MCU00 User’s Manual 5. Debugging Functions
REJ10J1733-0100 Rev.1.00 Apr. 01, 2008
Page 172 of 229
5.12.4 Measuring an Address Range
The E100 emulator shows the access information it collected from a user-specified address range.
Figure 5.107 Data Coverage window (address specification)
The Data Coverage window is vertically divided into halves by a splitter.
The upper area shows the address ranges to be measured and access rates.
Table 5.35 Contents in the upper area of Data Coverage window
[Range] Address ranges in which coverage is measured
[Access Rate] Shows access rates by a percentage and graph
The lower area shows detail information of the address range selected in the upper area.
Table 5.36 Contents in the lower area of Data Coverage window
[Address] Address value
[Label] Label name
[Area] Memory area (FlashROM, RAM, SFR)
This column is blank for unused areas.
[Data] Memory data
The accessed data has its background displayed in purple.
If located outside the coverage memory allocated area, address lines are displayed in gray. Although the existing coverage
information of those addresses is retained, updating of coverage information by program execution does not apply.
The acquired coverage information is accumulated in memory until the user clears it.

R0E530640MCU00 User’s Manual 5. Debugging Functions
REJ10J1733-0100 Rev.1.00 Apr. 01, 2008
Page 173 of 229
5.12.5 Adding Address Ranges
Follow the procedure described below to add address ranges.
(1) From the Address Range sheet of the Data Coverage window
1. Right-click in the upper area of the Address Range sheet and choose Add Range from the context menu.
Figure 5.108 Data Coverage window
2. In the Add Address Ranges dialog box that is displayed, enter an address range.
Figure 5.109 Add Address Range dialog box

R0E530640MCU00 User’s Manual 5. Debugging Functions
REJ10J1733-0100 Rev.1.00 Apr. 01, 2008
Page 174 of 229
3. The address range you have added will be displayed in the upper area of the Data Coverage window.
Figure 5.110 Data Coverage window
5.12.6 Changing Address Ranges
Follow the procedure described below to change address ranges.
(1) From the Address Range sheet of the Data Coverage window
1. Select an address range you want to change in the Address Range sheet and while holding it selected, choose Edit Range
from the context menu.
Figure 5.111 Data Coverage window

R0E530640MCU00 User’s Manual 5. Debugging Functions
REJ10J1733-0100 Rev.1.00 Apr. 01, 2008
Page 175 of 229
2. In the Edit Address Range dialog box that is displayed, change the address range.
Figure 5.112 Edit Address Range dialog box
3. The address range you have changed will be displayed in the upper area of the Data Coverage window.
Figure 5.113 Data Coverage window

R0E530640MCU00 User’s Manual 5. Debugging Functions
REJ10J1733-0100 Rev.1.00 Apr. 01, 2008
Page 176 of 229
5.12.7 Removing Address Ranges
Follow the procedure described below to remove address ranges.
(1) From the Address Range sheet of the Data Coverage window
1. Select an address range you want to remove in the Address Range sheet and while holding it selected, choose Delete Range
from the context menu.
Figure 5.114 Data Coverage window
2. A dialog box prompting for your confirmation will be displayed. Choose to save or not save coverage data. To save, click
the Yes button. If you do not save, click the No button.
Figure 5.115 Confirmation of Edit Address Range dialog box

R0E530640MCU00 User’s Manual 5. Debugging Functions
REJ10J1733-0100 Rev.1.00 Apr. 01, 2008
Page 177 of 229
3. The address range you have selected will be removed.
Figure 5.116 Data Coverage window

R0E530640MCU00 User’s Manual 5. Debugging Functions
REJ10J1733-0100 Rev.1.00 Apr. 01, 2008
Page 178 of 229
5.12.8 Measuring Sections
The E100 emulator shows the access information it collected from a user-specified section.
Figure 5.117 Data Coverage window (section name specification)
The Data Coverage window is vertically divided into halves by a splitter.
The upper area shows the address ranges (section names) to be measured and access rates.
Table 5.37 Contents in the upper area of Data Coverage window
[Section] Address ranges (sections) in which coverage is measured
[Access Rate] Shows access rates by a percentage and graph
The lower area shows detail information of the address range selected in the upper area.
Table 5.38 Contents in the lower area of Data Coverage window
[Address] Address value
[Label] Label name
[Area] Memory area (FlashROM, RAM, SFR)
This column is blank for unused areas.
[Data] Memory data
The accessed data has its background displayed in purple.
If located outside the coverage memory allocated area, address lines are displayed in gray. Although the existing coverage
information of those addresses is retained, updating of coverage information by program execution does not apply.
The acquired coverage information is accumulated in memory until the user clears it.

R0E530640MCU00 User’s Manual 5. Debugging Functions
REJ10J1733-0100 Rev.1.00 Apr. 01, 2008
Page 179 of 229
5.12.9 Adding Sections
Follow the procedure described below to add sections.
(1) From the Section sheet of the Data Coverage window
1. Right-click in the upper area of the Section sheet and choose Add Range from the context menu.
Figure 5.118 Data Coverage window
2. In the Add A Section dialog box that is displayed, enter a section name.
Figure 5.119 Add A Section dialog box

R0E530640MCU00 User’s Manual 5. Debugging Functions
REJ10J1733-0100 Rev.1.00 Apr. 01, 2008
Page 180 of 229
3. The address range (section name) you have added will be displayed in the upper area of the Data Coverage window.
Figure 5.120 Data Coverage window
5.12.10 Removing Sections
Follow the procedure described below to remove sections.
(1) From the Section sheet of the Data Coverage window
1. Select a section name you want to remove in the Section sheet and while holding it selected, choose Delete Range from the
context menu.
Figure 5.121 Data Coverage window

R0E530640MCU00 User’s Manual 5. Debugging Functions
REJ10J1733-0100 Rev.1.00 Apr. 01, 2008
Page 181 of 229
2. A dialog box prompting for your confirmation will be displayed. Choose to save or not save coverage data. To save, click
the Yes button and specify a file name. If you do not save, click the No button.
Figure 5.122 Confirmation of Removing Section dialog box
3. The section name you have selected will be removed.
Figure 5.123 Data Coverage window

R0E530640MCU00 User’s Manual 5. Debugging Functions
REJ10J1733-0100 Rev.1.00 Apr. 01, 2008
Page 182 of 229
5.12.11 Measuring Task Stack
The Task Stack sheet shows the access information collected from a task stack.
Task stacks are automatically registered.
You cannot add, remove or change any task.
If tasks are changed pursuant to alterations of the user program, for example, the window is automatically updated.
Figure 5.124 Data Coverage window (task stack specification)
The Data Coverage window is vertically divided into halves by a splitter.
The upper area shows the automatically registered task stacks and access rates.
Table 5.39 Contents in the upper area of Data Coverage window
[Task] Task stacks (task ID, task entry label)
[Access Rate] Shows access rates by a percentage and graph
The lower area shows detail information of the task stack selected in the upper area.
Table 5.40 Contents in the upper area of Data Coverage window
[Address] Address value
[Label] Label name
[Area] Memory area (FlashROM, RAM, SFR)
This column is blank for unused areas.
[Data] Memory data
The accessed data has its background displayed in purple.

R0E530640MCU00 User’s Manual 5. Debugging Functions
REJ10J1733-0100 Rev.1.00 Apr. 01, 2008
Page 183 of 229
If located outside the coverage memory allocated area, address lines are displayed in gray. Although the existing coverage
information of those addresses is retained, updating of coverage information by program execution does not apply.
The acquired coverage information is accumulated in memory until the user clears it.
5.12.12 Clearing Data Coverage Information
(1) Clearing a specified range of data coverage information
Choose Clear Coverage Range from the context menu of the Address Range or the Section sheet. The Clear Coverage Range
dialog box shown below will be displayed.
Figure 5.125 Clear Coverage Range dialog box
Specify the start and end address of the range you want to clear. Click the OK button, and the specified range will be cleared.
(2) Clearing all data coverage information
Choose Clear the Entire Coverage from the context menu, and all data coverage information will be cleared.
5.12.13 Updating Coverage Information
Update the content of the Data Coverage window to the latest.
Choose Refresh from the context menu of the Data Coverage window.
If the coverage information is inhibited from getting updated, the information is not automatically updated when the program
breaks. To view the latest information, therefore, you need to update manually.
5.12.14 Inhibiting Updating of Information
The content of the Data Coverage window is not updated when, for example, the user program has stopped running.
Choose Lock Refresh from the context menu of the Data Coverage window.

R0E530640MCU00 User’s Manual 5. Debugging Functions
REJ10J1733-0100 Rev.1.00 Apr. 01, 2008
Page 184 of 229
5.12.15 Saving Data Coverage Information to Files
Save the data coverage information of the currently selected sheet to a file.
Choose Save Data from the context menu of the Data Coverage window, and the Save Data dialog box shown below will be
displayed.
Figure 5.126 Save Data dialog box
Enter a file name in which you want the information to be saved.
If a file extension is omitted, the extension “.cdv” is automatically attached.
If you specify an existing file name, the file is overwritten.
5.12.16 Loading Data Coverage Information from Files
Load data coverage information files.
Choose Load Data from the context menu of the Data Coverage window, and the Load Coverage Data dialog box shown
below will be displayed.
Figure 5.127 Load Coverage Data dialog box

R0E530640MCU00 User’s Manual 5. Debugging Functions
REJ10J1733-0100 Rev.1.00 Apr. 01, 2008
Page 185 of 229
Click the Add button, and the Add coverage data file dialog box shown below will be displayed.
Figure 5.128 Add coverage data file dialog box
Use this dialog box to enter a coverage information file you want to load.
You can specify a load mode and offset for each file you load.
Only the files bearing the extension “.cdv” can be loaded. If you enter any other file extension, an error message is output.
The files you added are listed in the Load Coverage Data dialog box.
The files are loaded in the order in which they are listed.
If necessary, use the Up or Down button to change the order.

R0E530640MCU00 User’s Manual 5. Debugging Functions
REJ10J1733-0100 Rev.1.00 Apr. 01, 2008
Page 186 of 229
5.13 Viewing Realtime Profile Information
5.13.1 Viewing Realtime Profile Information
The E100 emulator has its code coverage, data coverage and realtime profile functions usable exclusively to each other.
To use the realtime profile function, choose Realtime Profile in the Switching function section on the System page of the
Configuration properties dialog box.
Realtime profile is the function to measure execution performance within an area allocated to addresses in the profile range,
one function or one task at a time. It will help you find the locations and causes of performance degradation in an application
program.
Measurements are carried out without obstructing user program execution.
The measurement results are updated when the program breaks.
(1) Function profile
Execution performance is measured one function at a time.
The Realtime profile window shows function names, the start addresses of functions, function sizes, counts and the cumulative
execution time, execution rate and average execution time of functions.
The function profile of the E100 emulator does not include the execution time of subroutines in its cumulative display of
function execution time.
CAUTION
The function profile is subject to the following limitations:
(a) About the areas to be measured
The E100 emulator can acquire profile information on all functions in areas up to 8 blocks, each in 128 KB units.
Each block you set can be comprised of a contiguous or noncontiguous address area.
No functions can be set that are outside the range of block addresses. In that case, the functions or tasks are displayed in gray.
(b) Limit to the number of functions
Measurement can be taken of up to 8K – 1 (= 8,191) functions.
If the number of functions measured exceeds 8K – 1 (= 8,191), the extra functions are excluded from the subject of
measurement. In that case, those functions are displayed in gray. (Function names, address and function sizes are displayed in
gray.)
(c) In-line expansion
The functions that are expanded in-line for optimization by the compiler are not displayed in the Realtime Profile window.
(d) Recursive functions
Although the execution time of recursive functions can be measured correctly, they are executed only once.

R0E530640MCU00 User’s Manual 5. Debugging Functions
REJ10J1733-0100 Rev.1.00 Apr. 01, 2008
Page 187 of 229
(e) Relationship between Go execution start address and break address within a measurement range and the measurable range
Figure 5.129 Measurable range
Measurable range when the program breaks at the location of a black dot [●]: Execution time and execution count of functions
h and k
Measurable range when the program breaks at the location of a red dot [●]: Execution time and execution count of functions h
and k
Measurable range when the program breaks at the location of a blue dot [●]: Execution time and execution count of functions h
and k
For the function g, the execution time and count in its executed portion can be measured.
Thus, the above is the relationship between break addresses and the measurable range.
Even after the program returned to a high-order function, execution counts of the function from which program execution
started cannot be measured.
(f) Function measurement
To measure functions accurately, you need to be in a function to be measured for 100 ns or more after entering the function.
Otherwise, the execution time and count may not be measured properly.
(g) Debug information option
To get execution time and execution count of functions, you need to specify a source file that includes the functions for
measurement or an option that outputs debug information to the library during compiling. When not specifying the Debug
information option, you cannot measure execution time and execution counts of the function.
(h) Maximum execution time and minimum execution time
With the realtime profile, you cannot measure the maximum and minimum execution time of a function. To measure the
maximum and minimum execution time of a function, use the Performance Analysis window.

R0E530640MCU00 User’s Manual 5. Debugging Functions
REJ10J1733-0100 Rev.1.00 Apr. 01, 2008
Page 188 of 229
(2) Task profile
Execution performance is measured one task at a time.
The Realtime profile window shows task IDs, counts and the cumulative execution time, execution rate and average execution
time of tasks.
5.13.2 Setting Realtime Profile Measurement Modes
Choose Set Ranges from the context menu that is displayed when you right-click in the present window.
The Realtime Profile Setting dialog box will be displayed. In the Profile Mode list box of this dialog box, you can select
“Function profile” or “Task profile.”
When profile modes are changed, all measurement results are cleared.
5.13.3 Measuring Function Profiles
Measure execution performance one function at a time.
Figure 5.130 Realtime Profile window (function profile)
The following shows detail information in each column.
Table 5.41 Details on each column
Block Block number
Function Function name
Address Start address of function
Size Function size
Count Number of times a function is called
Time Cumulative time of function execution
The time stamp is displayed in the form shown below.
Hours:minutes:seconds.milliseconds.microseconds.nanoseconds
Statistic Ratio of function Time to Go-Break execution time
Average Average execution time per measurement performed
If located outside the profile memory allocated area, address lines are displayed in gray.
The acquired profile measurement results are accumulated in memory until the user clears them.

R0E530640MCU00 User’s Manual 5. Debugging Functions
REJ10J1733-0100 Rev.1.00 Apr. 01, 2008
Page 189 of 229
5.13.4 Setting Function Profile Measurement Ranges
Choose Set Ranges from the context menu that is displayed when you right-click in the present window.
The Realtime Profile Setting dialog box will be displayed. In this dialog box, set a profile measurement range.
[Function mode]
Figure 5.131 Realtime Profile Setting dialog box
(1) Memory allocation
Before function profiles can be measured, profile memory must be allocated to the addresses at which to be measured. Profile
data can be obtained from only the address range that has had memory allocated.
The emulator permits any of 1–8 blocks (maximum 1 Mbyte) each beginning with the 128-Kbyte boundary to be specified as a
profile measurement area.
Contiguous blocks or noncontiguous blocks, either one, can be set.
With initial settings, the profile memory is allocated to addresses in the ROM and RAM areas.
(2) Automatic function detection
When profile memory is allocated to addresses, the E100 emulator automatically detects functions included that address range
and registers those functions in the window.

R0E530640MCU00 User’s Manual 5. Debugging Functions
REJ10J1733-0100 Rev.1.00 Apr. 01, 2008
Page 190 of 229
5.13.5 Saving Function Profile Measurement Ranges
Save the current task mode and function profile measurement range (memory allocation state).
Click the Save button of the Realtime Profile Setting dialog box, and the Save As dialog box will be displayed.
Enter a file name in which you want function profile measurement ranges to be saved.
If a file extension is omitted, the extension “.rpf” is automatically attached.
If you specify an existing file name, a message is displayed asking you to confirm whether you want the file to be overwritten.
5.13.6 Loading Function Profile Measurement Ranges
Load a function profile measurement range.
Click the Load button of the Realtime Profile Setting dialog box, and the Open dialog box will be displayed.
Figure 5.132 Open dialog box
Enter a file name you want to load.
Only the files bearing the extension “.rpf” can be loaded. If you enter any other file extension, an error message is output.
When a file load is complete, the list in the Realtime Profile Setting dialog box is updated.
If task profile information is included in the loaded file, modes in the Realtime Profile Setting dialog box are switched to task
mode.

R0E530640MCU00 User’s Manual 5. Debugging Functions
REJ10J1733-0100 Rev.1.00 Apr. 01, 2008
Page 191 of 229
5.13.7 Measuring Task Profiles
Measure execution performance one task at a time.
Figure 5.133 Realtime Profile dialog box (task profile):
The following shows detail information in each column.
Table 5.42 Details on each column
Block Block number
Task ID Task ID, entry address
Count Number of times a task is called
Time Cumulative time of task execution
The time stamp is displayed in the form shown below.
Hours:minutes:seconds.milliseconds.microseconds.nanoseconds
Statistic Ratio of task Time to Go-Break execution time
Average Average execution time per measurement performed
Disabled tasks are displayed in gray.
The acquired profile measurement results are accumulated in memory until the user clears them.

R0E530640MCU00 User’s Manual 5. Debugging Functions
REJ10J1733-0100 Rev.1.00 Apr. 01, 2008
Page 192 of 229
5.13.8 Setting Task Profile Measurement Ranges
Choose Set Range from the context menu that is displayed when you right-click in the present window.
The Realtime Profile Setting dialog box will be displayed. In this dialog box, set a profile measurement range.
[Task mode]
Figure 5.134 Realtime Profile Setting dialog box
(1) Automatic task detection
If you have downloaded a load module that has the OS included in it, the E100 emulator automatically detects a task list.
(2) Selecting tasks
Select the check box of a task ID you want to measure. (By default, all check boxes are selected.)
The selected tasks will automatically be assigned block numbers (1–8).
CAUTION
If measurement blocks are lacking, block numbers become blank, so that no more task IDs can be registered. In that case,
deselect the check boxes of unnecessary task IDs.

R0E530640MCU00 User’s Manual 5. Debugging Functions
REJ10J1733-0100 Rev.1.00 Apr. 01, 2008
Page 193 of 229
5.13.9 Saving Task Profile Measurement Tasks
Save the current task mode and measurement tasks (task IDs and enabled/disabled states).
Click the Save button of the Realtime Profile Setting dialog box, and the Save As dialog box will be displayed.
Enter a file name in which you want task profile measurement tasks to be saved.
If a file extension is omitted, the extension “.rpf” is automatically attached.
If you specify an existing file name, a message is displayed asking you to confirm whether you want the file to be overwritten.
5.13.10 Loading Task Profile Measurement Tasks
Load task profile measurement tasks.
Click the Load button of the Realtime Profile Setting dialog box, and the Open dialog box will be displayed.
Figure 5.135 Open dialog box
Enter a file name you want to load.
Only the files bearing the extension “.rpf” can be loaded. If you enter any other file extension, an error message is output.
When a file load is complete, the list (task list) in the Realtime Profile Setting dialog box is updated.
If any loaded task IDs are nonexistent, although they are displayed once in the list (task list) in the Realtime Profile Setting
dialog box, it is only the existing task IDs that are registered as measurement tasks when you click the OK button.
Reopening the Realtime Profile Setting dialog box, you can check the currently registered measurement tasks.
If function profile information is included in the loaded file, modes in the Realtime Profile Setting dialog box are switched to
function mode.

R0E530640MCU00 User’s Manual 5. Debugging Functions
REJ10J1733-0100 Rev.1.00 Apr. 01, 2008
Page 194 of 229
5.13.11 Clearing Realtime Profile Measurement Results
Choose Clear from the context menu of the Realtime Profile window, and all measurement results will be cleared.
Unless you choose to Clear, measurement results are accumulated in memory.
5.13.12 Saving Realtime Profile Measurement Results
Save the current realtime profile measurement results in text format.
Choose Save To File from the context menu of the Realtime Profile window, and the Save As dialog box will be displayed.
Enter a file name in which you want the measurement results to be saved.
If a file extension is omitted, the extension “.txt” is automatically attached.
If you specify an existing file name, a message is displayed asking you to confirm whether you want the file to be overwritten.
5.13.13 Setting the Unit of Measurement
Choose Properties from the context menu that is displayed when you right-click in the present window.
The Properties dialog box will be displayed.
Figure 5.136 Properties dialog box
The unit of measurement can be selected from the following options:
10 ns, 20 ns, 40 ns, 80 ns, 160 ns, 1.6 µs
CAUTION
When the currently set unit of measurement is changed, the measurement results hitherto accumulated are cleared.

R0E530640MCU00 User’s Manual 5. Debugging Functions
REJ10J1733-0100 Rev.1.00 Apr. 01, 2008
Page 195 of 229
5.13.14 Maximum Measurement Time of the Realtime Profile
(1) Maximum measurement time
The timer used for performance measurement is comprised of a 40-bit counter. The maximum measurement time varies with
the unit of measurement selected.
To select a unit of measurement, specify it in the Measurement interval drop-down list of the Properties dialog box.
The measurable maximum times are listed below.
Table 5.43 Maximum measurement time
No. Resolution Maximum measurement time
1 10ns Approx. 3 hours, 03 minutes, 15 seconds
2 20ns Approx. 6 hours, 06 minutes, 30 seconds
3 40ns Approx. 12 hours, 13 minutes, 00 seconds
4 80ns Approx. 24 hours, 26 minutes, 00 seconds
5 160ns Approx. 48 hours, 52 minutes, 01 seconds
6 1.6us Approx. 488 hours, 40 minutes, 18 seconds
CAUTION
Note that performance measurement produces an error of ± “2 resolution + 100 ns” (when resolution = 20 ns, ±140 ns)
whenever entering functions. If the resolution is 20 ns and you enter functions 10 times, ±1400 ns error occurs.
(2) Maximum measurement count
Execution counts of the realtime profile are measured using a 16-bit counter. Measurement can be taken of up to a count of
65,535.

R0E530640MCU00 User’s Manual 5. Debugging Functions
REJ10J1733-0100 Rev.1.00 Apr. 01, 2008
Page 196 of 229
5.14 Detecting Exception Events
5.14.1 Detecting Exception Events
The E100 emulator permits you to detect various exception events that have occurred during user program execution.
Exception events include an abnormal behavior of the user program, as well as an overflow of the measurement counter of any
function involved, etc. Detection of a specified exception event can be set as a condition of a breakpoint or trace point.
(1) Exception events
The E100 emulator detects the exception events listed below.
- Violation of access protection: An error is detected when an access other than a specified access attribute was attempted.
- Read from uninitialized memory: An error is detected when uninitialized area (not write accessed) was accessed for read.
- Stack access violation: It is detected that the value of the stack register exceeded the stack area.
- Performance overflow: It is detected that during time measurement in a specified section of the program, some section
exceeded the maximum measurement time or maximum measurement count.
- Realtime profile overflow: It is detected that during profile measurement, some function (or task) exceeded the maximum
measurement time or maximum measurement count.
- Trace memory overflow: It is detected that trace memory overflowed.
- Task stack access violation: It is detected that a write to the relevant task stack was attempted from another task.
- OS dispatch: It is detected that a task dispatch occurred.
5.14.2 Detecting an Access Protect Violation
This is the function to detect an access protect violation such as a data write to the ROM area or an access to an unused area
(for read, write or instruction execution) and outputs an error.
(1) Access attributes
Following attributes can be specified in word units for any area.
Read/Write: Accessible for both read/write
Read Only: Accessible for read only
Write Only: Accessible for write only
Disable: Access prohibited
Disable (OS): Any access except from OS is prohibited (this attribute is automatically assigned when a program including an
OS is downloaded).
(2) Protected areas
Any area in the entire memory space may be access protected.
At emulator startup, the whole area is by default assigned a Read/Write access attribute.

R0E530640MCU00 User’s Manual 5. Debugging Functions
REJ10J1733-0100 Rev.1.00 Apr. 01, 2008
Page 197 of 229
(3) Methods for setting protection
There are following two methods of specification:
- Automatic setting by section information in a download module
- Specifying the access attribute of any area individually
(4) Detection method
An access protect violation is detected by the emulator’s internal resources (blocks 1–16).
The blocks are automatically allocated by the emulator’s exclusive algorithm.
CAUTION
Since the emulator’s internal resources are limited, not all blocks can be access protected. In that case, reduce the amount of
used blocks by “removing blocks” before setting protection again.
Access attribute
Read/Write
Write access -> Read Only -> Detected
Read access -> Write Only -> Detected
Read access -> Disable -> Detected
Write access
Figure 5.137 NG patterns of detection methods
(5) Actions taken when an access protect violation is detected
The following actions can be set:
- Display a warning
Selecting the Access Protect Violation check box on the Exception Warning page of the Configuration properties dialog box,
you can display a warning in the Status window and in a status bar balloon.
- Make the detection of an access protect violation a condition of a hardware breakpoint
- Make the detection of an access protect violation a condition of a trace point

R0E530640MCU00 User’s Manual 5. Debugging Functions
REJ10J1733-0100 Rev.1.00 Apr. 01, 2008
Page 198 of 229
5.14.3 Setting an Access Protected Area
Follow the procedure described below to set an access protected area.
(1) From the Hardware Break dialog box
1. Select the Exception check box on the Hardware Break sheet and then click the Detail button.
Figure 5.138 Hardware Break dialog box
2. The Exception page shown below will appear. Click the Detail button to the right of the Violation of access protection check
box.
Figure 5.139 Hardware Break dialog box

R0E530640MCU00 User’s Manual 5. Debugging Functions
REJ10J1733-0100 Rev.1.00 Apr. 01, 2008
Page 199 of 229
3. The Violation of access protection dialog box shown below will be displayed.
To have the access attributes automatically set according to the section information in a download module when a program is
downloaded, select the check box labeled “Automatically set address areas at downloading.”
Figure 5.140 Violation of access protection dialog box
4. Click the Update button, and the access attributes will be updated according to the section information in a download
module.
5. To add an access attribute manually, click the Add button. The Access protection condition dialog box shown below will
appear. Specify any address range and access attribute.
Figure 5.141 Access protection condition dialog box

R0E530640MCU00 User’s Manual 5. Debugging Functions
REJ10J1733-0100 Rev.1.00 Apr. 01, 2008
Page 200 of 229
6. The protected area you have added will be displayed in the Address Areas list of the Violation of access protection dialog
box.
Figure 5.142 Violation of access protection dialog box

R0E530640MCU00 User’s Manual 5. Debugging Functions
REJ10J1733-0100 Rev.1.00 Apr. 01, 2008
Page 201 of 229
(2) From the Trace conditions dialog box
1. In the Trace Mode drop-down list of the Trace sheet, select Fill around TP. Select the Exception check box and then click
the Detail button.
Figure 5.143 Trace conditions dialog box
2. The Exception page shown below will appear. Click the Detail button to the right of the Violation of access protection check
box.
Figure 5.144 Trace conditions dialog box

R0E530640MCU00 User’s Manual 5. Debugging Functions
REJ10J1733-0100 Rev.1.00 Apr. 01, 2008
Page 202 of 229
The Violation of access protection dialog box will be displayed.
The rest is the same as you opened it from the Hardware Break dialog box.
5.14.4 Detecting Initialization-Omitted
This is the function to determine the case where an access for read is performed before being write accessed when both
histories of read access and write access do not exist to be “initialization omitted” and output an error.
In the emulator, the blocks 0-31 (maximum 16 Kbytes) can be specified as a detection area of the initialization-omitted.
(1) Detection method
An initialization-omitted is detected by the RAM monitor function.
Allocate a RAM monitor area to a given address range and enable error detection in that area.
Detection circuit
Both histories of
read access and
write access do
not exist
-> -> Detected
<Compare>
Whether accessed for read before
being write accessed
Figure 5.145 Outline of the initialization omitted
(2) Actions taken when an initialization-omitted is detected
The following actions can be set:
- Display a warning
Selecting the Read from uninitialized memory check box on the Exception Warning page of the Configuration properties
dialog box, you can display a warning in the Status window and in a status bar balloon.
Color display in the RAM Monitor window
- Set the detection of an initialization-omitted as a condition of a hardware breakpoint
- Set the detection of an initialization-omitted as a condition of a trace point

R0E530640MCU00 User’s Manual 5. Debugging Functions
REJ10J1733-0100 Rev.1.00 Apr. 01, 2008
Page 203 of 229
5.14.5 Detecting a Performance Overflow
This is the function to detect that the time or count being measured by the performance function has exceeded the maximum
measurement time or maximum measurement count and output an error.
Time-out and count-out (count expired) cases in a performance measurement are collectively referred to as a performance
overflow.
(1) Actions taken when a performance overflow is detected
The following actions can be set:
- Display a warning
A warning is displayed in the Performance window.
The result display line of a program section in which a time-out or count-out phenomenon occurred is marked with a string
“Time out” or “Count out.”
Selecting the Performance Overflow check box on the Exception Warning page of the Configuration properties dialog box,
you can display a warning in the Status window and in a status bar balloon.
- Set the detection of a performance overflow as a condition of a hardware breakpoint
- Set the detection of a performance overflow as a condition of a trace point
5.14.6 Detecting a Realtime Profile Overflow
This is a function to detect that the time or count being measured by the realtime profile function has exceeded the maximum
measurement time or maximum measurement count and output an error.
Time-out and count-out (count expired) cases in a realtime profile are collectively referred to as a realtime profile overflow.
(1) Actions taken when a realtime profile overflow is detected
The following actions can be set:
- Display a warning
A warning is displayed in the Realtime Profile window.
The function or result display line of a task in which a time-out or count-out phenomenon occurred is marked with a string
“overflow”.
Selecting the Realtime Profile Overflow check box on the Exception Warning page of the Configuration properties dialog box,
you can display a warning in the Status window and in a status bar balloon.
- Set the detection of a realtime profile overflow as a condition of a hardware breakpoint
- Set the detection of a realtime profile overflow as a condition of a trace point

R0E530640MCU00 User’s Manual 5. Debugging Functions
REJ10J1733-0100 Rev.1.00 Apr. 01, 2008
Page 204 of 229
5.14.7 Detecting a Trace Memory Overflow
This is a function to detect that trace memory capacity (4MB cycle) overflowed and output an error.
(1) Actions taken when a trace memory overflow is detected
The following actions can be set:
- Display a warning
Selecting the Trace memory overflow check box on the Exception Warning page of the Configuration properties dialog box,
you can display a warning in the Status window and in a status bar balloon.
- Set the detection of a trace memory overflow as a condition of a hardware breakpoint
5.14.8 Detecting a Task Stack Access Violation
This function is enabled when a load module that includes the OS is downloaded. It detects that a write to the relevant task
stack was attempted from another task.
(1) Initial settings at startup
At startup, the check box labeled “Automatically set address areas at downloading” is selected (flagged by a check mark).
However, because address information is nonexistent, the function does not work until a program is downloaded.
(2) Actions taken when a task stack access violation is detected
The following actions can be set:
- Display a warning
Selecting the Task stack access violation check box on the Exception Warning page of the Configuration Properties dialog box,
you can display a warning in the Status window and in a status bar balloon.
- Set the detection of a task stack access violation as a condition of a hardware breakpoint
- Set the detection of a task stack access violation as a condition of a trace point

R0E530640MCU00 User’s Manual 5. Debugging Functions
REJ10J1733-0100 Rev.1.00 Apr. 01, 2008
Page 205 of 229
5.14.9 Setting a Task Stack Area
Follow the procedure described below to set a task stack area.
(1) From the Hardware Break dialog box
1. Select the Exception check box on the Hardware Break sheet and then click the Detail button.
Figure 5.146 Hardware Break dialog box
2. The Exception page shown below will appear. Click the Detail button to the right of the Task stack access violation check
box.
Figure 5.147 Hardware Break dialog box

R0E530640MCU00 User’s Manual 5. Debugging Functions
REJ10J1733-0100 Rev.1.00 Apr. 01, 2008
Page 206 of 229
3. The Violation of task stack access dialog box shown below will be displayed. To have the task stack ranges automatically
set when a program is downloaded, select the check box labeled “Automatically set address areas at downloading.”
Figure 5.148 Violation of task stack access dialog box
4. Click the Update button, and the task stack ranges will be automatically set.
5. To add a task stack range manually, click the Add button. The Task stack access condition dialog box shown below will
appear. Specify any task ID and the address range of a task stack.
Figure 5.149 Task stack access condition dialog box
6. The task stack ranges you have added will be displayed in the Address Areas list of the Violation of task stack access dialog
box.

R0E530640MCU00 User’s Manual 5. Debugging Functions
REJ10J1733-0100 Rev.1.00 Apr. 01, 2008
Page 207 of 229
(2) From the Trace conditions dialog box
1. In the Trace Mode drop-down list of the Trace sheet, select Fill around TP. Select the Exception check box and then click
the Detail button.
Figure 5.150 Trace conditions dialog box

R0E530640MCU00 User’s Manual 5. Debugging Functions
REJ10J1733-0100 Rev.1.00 Apr. 01, 2008
Page 208 of 229
2. The Exception page shown below will appear. Click the Detail button to the right of the Task stack access violation check
box.
Figure 5.151 Trace conditions dialog box
3. The Violation of task stack access dialog box will be displayed. The rest is the same as you opened it from the Hardware
Break dialog box.
5.14.10 Detecting an OS dispatch
This function becomes valid when a load module including an OS is downloaded. It detects that task dispatch occurred.
(1) Actions taken when an OS dispatch is detected
The following actions can be set:
- Display a warning
Selecting the OS dispatch check box on the Exception Warning page of the Configuration properties dialog box, you can
display a warning in the Status window and in a status bar balloon.
- Set the detection of an OS dispatch as a condition of a hardware breakpoint
- Set the detection of an OS dispatch as a condition of a trace point

R0E530640MCU00 User’s Manual 5. Debugging Functions
REJ10J1733-0100 Rev.1.00 Apr. 01, 2008
Page 209 of 229
5.15 Using the Start/Stop Function
The emulator executes the specified routine of the user program immediately before starting and immediately after halting
program execution. This function is used to control the user system in synchronization with execution and halting of the user
program.
5.15.1 Opening the Start/Stop Function Setting Dialog Box
The routine executed immediately before starting and immediately after halting the user program execution is specified in the
[Start/Stop function setting] dialog box.
To open the Start/Stop function setting dialog box, choose Setup -> Emulator -> Start/Stop function setting… from the menu.
Figure 5.152 Start/Stop function setting dialog box
5.15.2 Specifying the Routine to be executed
It is possible to specify the respective routines immediately before starting and immediately after halting the user program
execution.
When The specified routine is executed immediately before execution of the user’s program check box is selected, the routine
specified in the Starting address combo box, which is below this check box, is executed immediately before starting user
program execution.
When The specified routine is executed immediately after the stop of the user’s program check box is selected, the routine
specified in Starting address combo box, which is below this check box, is executed immediately after halting user program
execution.
5.15.3 Limitations of the Start/Stop Function
The Start/Stop function is subject to the following limitations.
- While the Start/Stop function is in use, do not use the debug functions listed below.
(a) Memory setting and download into the program area of a specified routine
(b) Breakpoint setting in the program area of a specified routine
- While a specified routine is executed, the 4-byte value pointed to by the interrupt stack is used under control on the emulator
side.
- The general-purpose registers and flags used in a specified routine are subject to the following limitations.

R0E530640MCU00 User’s Manual 5. Debugging Functions
REJ10J1733-0100 Rev.1.00 Apr. 01, 2008
Page 210 of 229
Table 5.44 Limitations to the registers and flags
Register/flag Name Limitations
ISP register When a specified routine has ended, the value of this register must be restored to one that
it had when the specified routine started.
U flag When a specified routine has ended, the value of this flag must always be set to 0.
I flag Interrupts are disabled while a specified routine is executed.
- When a specified routine is executed, the debug functions listed below have no effect.
(a) Trace function
(b) Break-related functions
(c) RAM monitor function
- When a specified routine is executed, non-maskable interrupts are always disabled.
- The table below shows which state the MCU will be in when the user program starts running after a specified routine is
executed.
Table 5.45 MCU Status at start of the user program
MCU Resource Status
MCU general-purpose
registers
These registers are in the state in which they were when the user program last stopped or
the MCU registers that were set in the register window by the user. The register contents
changed after a specified routine is executed are not reflected.
Memory in MCU space Memory accesses attempted after a specified routine is executed are reflected.
MCU peripheral
functions
Operation of the MCU peripheral functions performed after a specified routine is executed
are continued.
5.15.4 Limitations to the Statements written in a Specified Routine
The statements written in a specified routine are subject to the limitations described below.
- If a stack needs to be used in a specified routine, always be sure to use the user stack.
- To terminate the processing of a specified routine, write a return subroutine instruction.
- Make sure that one session of processing performed by a specified routine is terminated within 10 ms. If, for example, the
clock is turned off and kept inactive within a specified routine, then the emulator may become unable to control program
execution.
- The values stored in the registers at the time a specified routine starts running are indeterminate. Be sure that the register
values are initialized within a specified routine.

R0E530640MCU00 User’s Manual 6. Troubleshooting (Action on Error)
REJ10J1733-0100 Rev.1.00 Apr. 01, 2008
Page 211 of 229
6. Troubleshooting (Action on Error)
6.1 Flowchart to Remedy the Troubles
Figure 6.1 shows the flowchart to remedy the troubles from when power to the emulator is activated until the emulator
debugger starts up. Check this while the user system is disconnected. For the latest FAQs, visit the Renesas Tools Homepage.
http://www.renesas.com/tools
Turning on emulator
LED display of emulator
1. Check the connection of power supply cable.
See “2.5 Connecting the Emulator Power Supply”.
Device setting dialog box
of emulator debugger
1. Check the operating environment etc. of the emulator
debugger.
See “5.1 Setting Up the Emulation Environment”.
2. Reinstall the emulator debugger.
Configuration properties dialog
box of emulator debugger
See “6.3.(2) Configuration Properties Dialog Box Does Not
Appear at Emulator Debugger Startup”.
Editor window of emulator
debugger displayed
See “6.3.(4) Errors Occur at Emulator Debugger Startup”.
Emulator debugger startup completed
Normal
Normal
Normal
Normal
Not normal
Not normal/Error displayed
Not normal/Error displayed
Error displayed
Connecting dialog box of
emulator debugger
See “6.3.(3) Errors Occur at Connecting Dialog Box.
Normal
Not normal/Error displayed
Figure 6.1 Flowchart to remedy the troubles

R0E530640MCU00 User’s Manual 6. Troubleshooting (Action on Error)
REJ10J1733-0100 Rev.1.00 Apr. 01, 2008
Page 212 of 229
6.2 Self-check Error
When an error occurs in the self-check, check the following.
(1) Recheck the connection of the E100 emulator main unit and MCU unit.
(2) Redownload the proper firmware.
(3) Check the self-check error log of the debugger software, and refer to the instruction described in it. (See Figure 6.2)
“Error occurred during the self-check test.”
dialog is displayed.
Click the OK button.
Check the log in the self-check dialog.
Refer to instructions described in the log.
Figure 6.2 Flowchart to check the self-check error
IMPORTANT
Notes on the Self-check:
z Be sure to execute the self-check without connecting to a converter board and the user system.
z When the self-check does not result normally (excluding the target status error), the product may be damaged.
Contact your local distributor.

R0E530640MCU00 User’s Manual 6. Troubleshooting (Action on Error)
REJ10J1733-0100 Rev.1.00 Apr. 01, 2008
Page 213 of 229
6.3 Error at Debugger Startup
(1) When the LEDs of the E100 Do Not Display Normally
Table 6.1 Checkpoints of errors when the LEDs do not display normally
Error Connection to
the user system Checkpoint
SAFE LED remains lit. - Check that the power cable is connected.
See "2.4 Connecting the Host Machine" (page 26).
SAFE LED does not light up. - Recheck the connection between the E100 and this product.
See “2.3 Connecting/Disconnecting the MCU Unit to/from the E100
Emulator Main Unit” (page 25).
Target Status POWER LED
does not light up.
Connected Check that power (Vcc and GND) is properly supplied to the user
system and that the user system is properly grounded.
Target Status RESET LED does
not go out.
Connected (1) Check that the reset pin of the user system is pulled up.
(2) When using the emulator without the user system, check to see
if a converter board is disconnected from the emulator.

R0E530640MCU00 User’s Manual 6. Troubleshooting (Action on Error)
REJ10J1733-0100 Rev.1.00 Apr. 01, 2008
Page 214 of 229
(2) Configuration Properties Dialog Box Does Not Appear at Emulator Debugger Startup
Table 6.2 Checkpoints of errors at debugger startup 1
Error Checkpoint
Communication error occurred.
Data was not sent to the target.
Check all emulator debugger settings and interface cable settings.
See “4. Preparing to Debug” (page 67).
(3) Errors Occur at Connecting Dialog Box
Table 6.3 Checkpoints of errors at debugger startup 2
Error Checkpoint
User system cannot be properly built. (1) Download the proper firmware.
See“4. Preparing to Debug” (page 67).
(2) Recheck the connection between the E100 and this product.
See “2.3 Connecting/Disconnecting the MCU Unit to/from the E100
Emulator Main Unit” (page 25).
Emulator’s version is not the same version as
the firmware in the target.
Download the proper firmware.
See “4. Preparing to Debug” (page 67).
Target MCU is in the reset state. (1) Check the reset pin of the user system is pulled up.
(2) Check the reset pin of the user system has changed from "L" to "H"
level.
Target MCU cannot be reset. (1) If the reset circuit of the user system has a watchdog timer, disable
the watchdog timer.
(2) Check that power is properly supplied to the user system and that the
user system is properly grounded.
Target is in "HOLD" state. The MCU is either in stop mode or wait mode. Either reset the MCU or
cancel the mode with an interrupt.
See MCU specifications.
Target clock is stopped. When the clock is supplied from an external oscillator, check that the
oscillator circuit in the user system is oscillating properly.
Target MCU is not receiving power. Check that power is properly supplied to the user system and that the
user system is properly grounded.
(4) Errors Occur at Emulator Debugger Startup
Table 6.4 Checkpoints of errors at debugger startup 3
Error Checkpoint
Target MCU is uncontrollable. (1) Check that the NQPACK etc. mounted on the user system is
soldered properly.
(2) Check that the connector is installed properly to the user system.

R0E530640MCU00 User’s Manual 6. Troubleshooting (Action on Error)
REJ10J1733-0100 Rev.1.00 Apr. 01, 2008
Page 215 of 229
6.4 How to Request for Support
After checking the items in "6. Troubleshooting (Action on Error)", fill in the text file which is downloaded from the following
URL, then send the information to your local distributor.
http://tool-support.renesas.com/eng/toolnews/registration/support.txt
For prompt response, please specify the following information:
(1) Operating environment
- Operating voltage: [V]
- Operating frequency: [MHz]
- Clock supply to the MCU: Internal oscillator/External oscillator
(2) Condition
- The emulator debugger starts up/does not start up
- The error is detected/not detected in the self-check
- Frequency of errors: always/frequency ( )
(3) Problem

R0E530640MCU00 User’s Manual 7. Hardware Specifications
REJ10J1733-0100 Rev.1.00 Apr. 01, 2008
Page 216 of 229
7. Hardware Specifications
This chapter describes specifications of this product.
7.1 Target MCU Specifications
Table 7.1 lists the specifications of target MCUs which can be debugged with this product.
Table 7.1 Specifications of target MCUs for the R0E530640MCU00
Item Description
Applicable MCU M16C/60 Series M16C/64 Group MCUs with 512 KB ROM or less
Evaluation MCU R5F650MNFG-EVA
ROM size : 8KB+16KB+512KB, RAM size: 31KB
Applicable MCU mode Single-chip mode, memory expansion mode, microprocessor mode
Maximum ROM/RAM capacity 1. Internal flash ROM: 536 KB
0E000h--0FFFFh: Data flash
10000h--13FFFh: Program 1 ROM
80000h--FFFFFh: Program 2 ROM
2. Internal RAM: 31 KB
00400h--043FFh
Power supply voltage Vcc1=Vcc2 : 2.7--5.5V
Operating voltage/frequency Power supply voltage: 2.7--5.5V 25MHz (with PLL)

R0E530640MCU00 User’s Manual 7. Hardware Specifications
REJ10J1733-0100 Rev.1.00 Apr. 01, 2008
Page 217 of 229
7.2 Differences between the Actual MCU and Emulator
Differences between the actual MCU and emulator are shown below. When debugging the MCU using this product, be careful
about the following precautions.
IMPORTANT
Note on Differences between the Actual MCU and Emulator:
z Operations of the emulator system differ from those of actual MCUs as listed below.
(1) Reset condition
Set the time for starting up (0.2 Vcc to 0.8 Vcc) 1 μs or less.
(2) Initial values of internal resource data of an MCU at power-on
(3) Interrupt stack pointer (ISP) after a reset is released
(4) Capacities of the internal memories (ROM and RAM)
The evaluation MCU of this product has RAM of 31 KB (00400h--07FFFh) and flash ROM of 8 KB
(0E000h--0FFFFh), 16 KB (10000h--13FFFh) and 512 KB (80000h--FFFFFh).
(5) Oscillator circuit
In the oscillator circuit where an oscillator is connected between pins XIN and XOUT, oscillation does not
occur because a converter board is used between the evaluation MCU and the user system. It is the same
for pins XCIN and XCOUT.
(6) A/D conversion
The characteristics of the A/D converter differ from those of actual MCU because there are a converter
board and other devices between the evaluation MCU and the user system.
Note on RESET# Input:
z A low input to pin RESET# from the user system is accepted only when a user program is being executed (only
while the RUN status LED on the E100 upper panel is lit).
Note on Voltage Detect Circuit:
z This product differs from the actual MCU because there is a pitch converter board, etc. between the evaluation
ECU and user system. Final evaluation of the voltage detect circuit (voltage down detect interrupt, voltage down
detect reset, etc.) should be executed with the actual MCU.
Notes on Maskable Interrupts:
z Even if a user program is not being executed (including when run-time debugging is being performed), the
evaluation MCU executes a debug control program. Therefore, timers and other components do not stop
running. If a maskable interrupt is requested when the user program is not being executed (including when run-
time debugging is being performed), the maskable interrupt request cannot be accepted, because the emulator
disables interrupts. The interrupt request is accepted immediately after the user program execution is started.
z Take note that when the user program is not being executed (including when run-time debugging is being
performed), a peripheral I/O interruption is not accepted.
Note on DMA Transfer:
z With this product, the user program is stopped with a loop program to a specific address. Therefore, if a DMA
request is generated by a timer or other source while the user program is stopped, DMA transfer is executed.
However, make note of the fact that DMA transfer while the program is stopped may not be performed
correctly. Also note that the below registers have been changed to generate DMA transfer as explained here
even when the user program is stopped.
(1) DMA0 transfer count register TCR0 (2) DMA1 transfer count register TCR1
(3) DMA2 transfer count register TCR2 (4) DMA3 transfer count register TCR3
Note on Final Evaluation:
z Be sure to evaluate your system with an evaluation MCU. Before starting mask production, evaluate your
system and make final confirmation with a CS (Commercial Sample) version MCU.

R0E530640MCU00 User’s Manual 7. Hardware Specifications
REJ10J1733-0100 Rev.1.00 Apr. 01, 2008
Page 218 of 229
7.3 Connection Diagram
7.3.1 Connection Diagram for the R0E530640MCU00
Figure 7.1 shows a connection diagram of the R0E530640MCU00. This connection diagram mainly shows the circuit to be
connected to the user system. The circuits not connected to the user system such as the emulator’s control system are omitted.
Table 7.2 shows IC electric characteristics of this product for reference purpose.
Figure 7.1 Connection diagram
Table 7.2 Electrical characteristics of the 74HC4066
Condition Standard values
Symbol Item Vcc Min. Standard Max.
Unit
RON ON resistor 4.5V - 96 170
ΔRON ON resistor difference 4.5V - 10 -
Ω
IOFF Leak current (Off) 12.0V - - ±100
IIZ Leak current (On, output: open) 12.0V - - ±100 nA

R0E530640MCU00 User’s Manual 7. Hardware Specifications
REJ10J1733-0100 Rev.1.00 Apr. 01, 2008
Page 219 of 229
7.4 External Dimensions
7.4.1 External Dimensions of the E100 Emulator
Figure 7.2 shows external dimensions of the E100 emulator.
W: 73mm
D: 184mm
H: 132mm
Figure 7.2 External dimensions of the E100 emulator

R0E530640MCU00 User’s Manual 7. Hardware Specifications
REJ10J1733-0100 Rev.1.00 Apr. 01, 2008
Page 220 of 229
7.4.2 External Dimensions of the Converter Board R0E0100TNPFJ00
Figure 7.3 shows external dimensions and a sample foot pattern of the converter board R0E0100TNPFJ00 for a 100-pin
0.65mm pitch QFP.
R0E0100TNPFJ00
REV.B
CN1
1
50 51
100
CN2
1
5051
100
MADE IN JAPAN
38.00
42.00
19.8
23.2
13.8
17.2
0.65
0.35
Unit: mm
16.50
Figure 7.3 External dimensions and a sample foot pattern of the R0E0100TNPFJ00

R0E530640MCU00 User’s Manual 7. Hardware Specifications
REJ10J1733-0100 Rev.1.00 Apr. 01, 2008
Page 221 of 229
7.4.3 External Dimensions of the Converter Board R0E0100TNPFK00
Figure 7.4 shows external dimensions and a sample foot pattern of the converter board R0E0100TNPFK00 for a 100-pin
0.5mm pitch LQFP.
R0E0100TNPFK00
REV.A
CN1
1
50 51
100
CN2
1
5051
100
MADE IN JAPAN
38.00
37.00
13.0
17.0
13.0
17.0
0.50
0.25
Unit: mm
16.50
Figure 7.4 External dimensions and a sample foot pattern of the R0E0100TNPFK00

R0E530640MCU00 User’s Manual 7. Hardware Specifications
REJ10J1733-0100 Rev.1.00 Apr. 01, 2008
Page 222 of 229
7.5 Notes on Using This Product
Notes on using this product are listed below. When debugging the MCU using the emulator, be careful about the following
precautions.
IMPORTANT
Note on the Version of the Emulator Debugger:
z Be sure to use this product with the following emulator debugger.
- M16C R8C E100 Emulator debugger V.1.00 Release 00 or later
Notes on Downloading Firmware:
z Before using this product for the first time, it is necessary to download the dedicated firmware (emulator’s
control software installed in the flash memory in the E100). If you need to download at debugger startup, a
message will appear. Download the firmware following the message.
z Do not shut off the power while downloading the firmware. If this happens, the product will not start up
properly. If the power is shut off unexpectedly, redownload the firmware.
z Download the firmware with the user system not connected.
Notes on Self-check:
z If the self-check does not result normally (excluding user system errors), the product may be damaged. Then
contact your local distributor.
z Run the self-check with the user system not connected.
Note on Quitting the Emulator Debugger:
z To restart the emulator debugger, always shut off the emulator power supply and then turn on it again.
Note on Display of MCU Status:
z "MCU status" you can refer to in the MCU tab of the MCU Setting dialog box of the emulator debugger shows
pin levels of the user system. Make sure that proper pin levels are specified according to the mode you use.
Note on Processor Mode Register 0:
z Do not set the BCLK output disable bit (PM07) to “1b” (not output). If you set to it, the internal clock in the
evaluation MCU stops and the emulator cannot operate normally.

R0E530640MCU00 User’s Manual 7. Hardware Specifications
REJ10J1733-0100 Rev.1.00 Apr. 01, 2008
Page 223 of 229
IMPORTANT
Note on Clock Supply to the MCU:
z A clock supplied to the evaluation MCU is selected by the Emulator tab in the Init dialog box of the emulator
debugger.
(1) When "Emulator" is selected:
A clock generated by the oscillator circuit board on the MCU unit is supplied. It is continually supplied
regardless of the status of the user system clock and that of the user program execution.
(2) When "User" is selected:
A clock generated by the oscillator in the user system is supplied. It depends on the status of the oscillation
(on/off) of the user system.
(3) When "Generated" is selected:
A clock generated by the dedicated circuit in the E100 is supplied. It is continually supplied regardless of
the status of the user system clock and that of the user program execution.
Note on Stop and Wait Modes:
z Do not single step an instruction shifting to stop or wait mode. It may cause communication errors.
Note on the Watchdog Function:
z If the reset circuit of the user system has a watchdog timer, disable it when using the emulator.
Note on Protect Register:
z The protect is not canceled when bit 2 of protect register PRCR (PRC2), which enables writing into the port P9
direction register and the SI/Oi control register, is changed with the below procedure.
(1) Step execution of an instruction setting PRC2 to "1"
(2) Setting a break point between an instruction setting PRC2 to "1" and a point where the port P9 direction
register or the SI/Oi control register is set
(3) Setting PRC2 to "1" by the Memory window or Command Line window
Note on Access Prohibited Area:
z You cannot use internally reserved areas. Write signals to the areas will be ignored, and values read will be
undefined.
Note on Breaks:
z The area displaying break points in the program window of the emulator debugger shows the following breaks.
(1) Software break
This is a debugging function which generates a BRK interruption by changing an instruction at a specified
address to a BRK instruction (00h) to break a program immediately before the system executes an
instruction at a specified address. The instruction at the preset address will not be executed.
(2) Hardware break
This is a debugging function which breaks a program by setting the detection of an execution of an
instruction at a specified address as a break event. The program will break after the instruction at the
specified address is executed.
(3) Exceptional event
This is a debugging function which stops a program by an abnormal operation of the user program or
overflow of each function’s measurement counter, etc.
Notes on Software Breaks:
z The BRK instruction can be used for the emulator only. You cannot use it in a user program. As BRK
instruction interrupt vector is used by the emulator system, the read data is different from expected value.
z You can neither set nor cancel a software breakpoint in the internal ROM area of an MCU during user program
execution, while you can set or cancel it in the internal RAM area of an MCU.

R0E530640MCU00 User’s Manual 7. Hardware Specifications
REJ10J1733-0100 Rev.1.00 Apr. 01, 2008
Page 224 of 229
IMPORTANT
Notes on Power Supply to the User System:
z Pins Vcc1 and Vcc2 are connected to the user system to observe the voltage. Therefore, the power is not
supplied to the user system from the emulator. Design your system so that the user system is powered
separately.
z The voltage of the user system should be as follows.
2.7 V ≤ Vcc1 = Vcc2 ≤ 5.5 V
Notes on Internal Flash ROM of the MCU:
z Because the number of write/erase cycles of the internal flash ROM of the MCU is limited, it must be replaced
at the end of its service-life.
z If the following errors occur frequently when downloading a program, replace the MCU board.
(1) Flash ROM erase error occurred ERROR (16258)
(2) Flash ROM verify error occurred ERROR (16259)
Notes on Debugging in CPU Rewrite Mode:
z When you debug an M16C/60 Series MCU in CPU rewrite mode, do not change the block 0 area (FF000h--
FFFFFh) of the flash memory. Otherwise, the emulator will be uncontrollable.
z If you check "Debug the program using CPU Rewrite Mode" in the System tab of the Configuration properties
dialog box of the emulator debugger, you cannot use the following functions.
(1) Setting software breakpoints in an internal ROM area
(2) Executing COME in an internal ROM area
z In CPU rewrite mode and erase suspend mode, do not stop the program. And do not single step an instruction
shifting to CPU rewrite mode or erase suspend mode. The emulator will be uncontrollable in CPU rewrite mode
and erase suspend mode.
z To reference data after executing CPU rewrite, stop the program at other then a rewrite control program area
and use the Memory window etc.
z As the following interrupt vectors are used by the emulator system, the read data is different from expected
value.
- Single-step (FFFECh--FFFEFh)
z As the user boot function cannot be debugged, do not enter the user boot mode.
Note on Accessing Addresses 00000h and 00001h:
z With the M16C/60 Series MCUs, when a maskable interrupt is generated, the interrupt data (interrupt number
and interrupt request level) stored in addresses 00000h and 00001h are read out. Also, the interrupt request bit is
cleared when address 00000h or 00001h is read out. Consequently, when the address 00000h or 00001h readout
instruction is executed or when address 00000h or 00001h is read out in the cause of a program runaway, a
malfunction occurs in that the interrupt is not executed despite the interrupt request, because the request bit of
the highest priority interrupt factor enabled is cleared.
For this malfunction, when the reading out to address 00000h or 00001h is generated excluding the interrupt, an
expansion monitor window will appear. At that time, check the user program. There is a possibility of wrong
access.

R0E530640MCU00 User’s Manual 7. Hardware Specifications
REJ10J1733-0100 Rev.1.00 Apr. 01, 2008
Page 225 of 229
IMPORTANT
Memory Space Expansion Function (4Mbyte mode):
z When using the memory space expansion function (4Mbyte mode), a memory that the evaluation MCU
accesses is different depending on each setting. Refer to the tables below.
Access area of the evaluation MCU when using the memory space expansion function (4Mbyte mode)
Processor mode PM13*1 OFS*2 Access area of
target MCU Bank 0-5 Bank 6 Bank 7
0 40000h-7FFFFh EXT*3 EXT MAP*4
1 1 40000h-7FFFFh EXT EXT MAP
40000h-7FFFFh EXT EXT MAP
0 80000h-BFFFFh EXT EXT MAP
40000h-7FFFFh EXT EXT MAP
Memory Expansion
mode 0
1 80000h-BFFFFh EXT EXT ---
40000h-7FFFFh EXT EXT MAP
80000h-BFFFFh EXT EXT ---
0
C0000h-FFFFFh --- --- MAP
40000h-7FFFFh EXT EXT MAP
Microprocessor mode ---
1 80000h-BFFFFh EXT EXT ---
*1: Shows bit 3 of address 00005h
*2: Shows bit 2 of address 0000Bh
*3: Shows a memory access on the user system
*4: MAP shows the area access according to the Emulation Memory Allocation setting on the Memory map page
of the Configuration properties dialog box.

R0E530640MCU00 User’s Manual 8. Maintenance and Guarantee
REJ10J1733-0100 Rev.1.00 Apr. 01, 2008
Page 226 of 229
8. Maintenance and Guarantee
This chapter describes how to perform maintenance, warranty information, repair provisions and the procedures for requesting
a repair.
8.1 User Registration
When you purchase our product, be sure to register as a user. For user registration, refer to “User Registration” (page 14) of
this user's manual.
8.2 Maintenance
(1) If dust or dirt collects on any equipment of your emulation system, wipe it off with a dry soft cloth. Do not use thinner or
other solvents because these chemicals can cause the equipment's surface coating to separate.
(2) When you do not use this product for a long period, for safety purposes, disconnect the power cable from the power supply.
8.3 Guarantee
If your product becomes faulty within one year after its purchase while being used under good conditions by observing
"IMPORTANT" and "Precautions for Safety" described in this user's manual, we will repair or replace your faulty product free
of charge. Note, however, that if your product's fault is raised by any one of the following causes, we will repair it or replace it
with new one with extra-charge:
- Misuse, abuse, or use under extraordinary conditions
- Unauthorized repair, remodeling, maintenance, and so on
- Inadequate user's system or misuse of it
- Fires, earthquakes, and other unexpected disasters
In the above cases, contact your local distributor. If your product is being leased, consult the leasing company or the owner.
8.4 Repair Provisions
(1) Repairs not covered by warranty
The products elapsed more than one year after purchase are not covered by warranty.
(2) Replacement not covered by warranty
If your product's fault falls in any of the following categories, the fault will be corrected by replacing the entire product
instead of repair, or you will be advised to purchase new one, depending on the severity of the fault.
- Faulty or broken mechanical portions
- Flaw, separation, or rust in coated or plated portions
- Flaw or cracks in plastic portions
- Faults or breakage caused by improper use or unauthorized repair or modification
- Heavily damaged electric circuits due to overvoltage, overcurrent or shorting of power supply
- Cracks in the printed circuit board or burnt-down patterns
- Wide range of faults that makes replacement less expensive than repair
- Unlocatable or unidentified faults

R0E530640MCU00 User’s Manual 8. Maintenance and Guarantee
REJ10J1733-0100 Rev.1.00 Apr. 01, 2008
Page 227 of 229
(3) Expiration of the repair period
When a period of one year elapses after the model was dropped from production, repairing products of the model may
become impossible.
(4) Transportation fees at sending your product for repair
Please send your product to us for repair at your expense.
8.5 How to Make Request for Repair
Fill in the Repair Request Sheet included with this product, then send it along with this product for repair to your local
distributor. Make sure that information in the Repair Request Sheet is written in as much detail as possible to facilitate repair.
CAUTION
Note on Transporting the Product:
z When sending your product for repair, use the packing box and cushion material supplied with this product
when delivered to you and specify handling caution for it to be handled as precision equipment. If packing of
your product is not complete, it may be damaged during transportation. When you pack your product in a bag,
make sure to use conductive polyvinyl supplied with this product (usually a blue bag). When you use other
bags, they may cause a trouble on your product because of static electricity.

E100 Emulator Main Unit for M16C/64 Group
User’s Manual
R0E530640MCU00
Publication Date: Apr. 01, 2008 Rev.1.00
Published by: Sales Strategic Planning Div.
Renesas Technology Corp.
Edited by: Microcomputer Tool Development Department
Renesas Solutions Corp.
© 2008. Renesas Technology Corp. and Renesas Solutions Corp., All rights reserved. Printed in Japan.

R0E530640MCU00
User’s Manual