Ruckus Virtual SmartZone Data Plane (vSZ D) Configuration Guide For 3.6 Smart Zone (GA) (v SZ VSZD 36 Rev A 20171110
2017-11-17
User Manual: Ruckus SmartZone 3.6 (GA) Configuration Guide (vSZ-D)
Open the PDF directly: View PDF
.
Page Count: 60
- Ruckus Virtual SmartZone Data Plane (vSZ-D) Configuration Guide for SmartZone 3.6
- Preface
- About This Guide
- Virtual SmartZone Data Plane Features
- Features and Benefits
- Network Architecture
- Communication Workflow
- NAT Deployment Topologies
- Hardware Requirements
- Recommended NICs and Operation Modes
- Hypervisor Configuration
- Upgrade Procedure
- vSZ-D Performance Recommendations

Supporting 3.6
CONFIGURATION GUIDE
Ruckus Virtual SmartZone Data Plane (vSZ-D)
Configuration Guide for SmartZone 3.6
Part Number: 800-71558-001 Rev A
Publication Date: November 2017
Copyright Notice and Proprietary Information
Copyright 2017 Brocade Communications Systems, Inc. All rights reserved.
No part of this documentation may be used, reproduced, transmitted, or translated, in any form or by any means, electronic, mechanical,
manual, optical, or otherwise, without prior written permission of or as expressly provided by under license from Brocade.
Destination Control Statement
Technical data contained in this publication may be subject to the export control laws of the United States of America. Disclosure to
nationals of other countries contrary to United States law is prohibited. It is the reader’s responsibility to determine the applicable regulations
and to comply with them.
Disclaimer
THIS DOCUMENTATION AND ALL INFORMATION CONTAINED HEREIN (“MATERIAL”) IS PROVIDED FOR GENERAL INFORMATION
PURPOSES ONLY. BROCADE and RUCKUS WIRELESS, INC. AND THEIR LICENSORS MAKE NO WARRANTY OF ANY KIND, EXPRESS
OR IMPLIED, WITH REGARD TO THE MATERIAL, INCLUDING, BUT NOT LIMITED TO, THE IMPLIED WARRANTIES OF
MERCHANTABILITY, NON-INFRINGEMENT AND FITNESS FOR A PARTICULAR PURPOSE, OR THAT THE MATERIAL IS ERROR-FREE,
ACCURATE OR RELIABLE. BROCADE and RUCKUS RESERVE THE RIGHT TO MAKE CHANGES OR UPDATES TO THE MATERIAL AT
ANY TIME.
Limitation of Liability
IN NO EVENT SHALL BROCADE or RUCKUS BE LIABLE FOR ANY DIRECT, INDIRECT, INCIDENTAL, SPECIAL OR CONSEQUENTIAL
DAMAGES, OR DAMAGES FOR LOSS OF PROFITS, REVENUE, DATA OR USE, INCURRED BY YOU OR ANY THIRD PARTY, WHETHER
IN AN ACTION IN CONTRACT OR TORT, ARISING FROM YOUR ACCESS TO, OR USE OF, THE MATERIAL.
Trademarks
Ruckus Wireless, Ruckus, the bark logo, BeamFlex, ChannelFly, Dynamic PSK, FlexMaster, Simply Better Wireless, SmartCell, SmartMesh,
SmartZone, Unleashed, ZoneDirector and ZoneFlex are trademarks of Ruckus Wireless, Inc. in the United States and in other countries.
Brocade, the B-wing symbol, MyBrocade, and ICX are trademarks of Brocade Communications Systems, Inc. in the United States and in
other countries. Other trademarks may belong to third parties.
Ruckus Virtual SmartZone Data Plane (vSZ-D) Configuration Guide for SmartZone 3.6
2 Part Number: 800-71558-001 Rev A

Contents
Preface..........................................................................................................................................................................................................5
Document Conventions..........................................................................................................................................................................5
Notes, Cautions, and Warnings.......................................................................................................................................................5
Command syntax conventions............................................................................................................................................................... 5
Document feedback...............................................................................................................................................................................6
Ruckus resources.................................................................................................................................................................................. 6
Online Training Resources...................................................................................................................................................................... 6
Contacting Ruckus Customer Services and Support..............................................................................................................................7
What Support Do I Need?...............................................................................................................................................................7
Open a Case...................................................................................................................................................................................7
Self-Service Resources................................................................................................................................................................... 7
About This Guide.......................................................................................................................................................................................... 9
About this Guide.................................................................................................................................................................................... 9
Virtual SmartZone Data Plane Features....................................................................................................................................................... 11
Virtual SmartZone Data Plane Overview............................................................................................................................................... 11
Features and Benefits..................................................................................................................................................................................13
Tunneled WLANs and Flexible Traffic Redirection..................................................................................................................................14
Architecture and Deployment Flexibility.................................................................................................................................................14
IPv6 Address Support.......................................................................................................................................................................... 15
vSZ-D Zone Affinity.............................................................................................................................................................................. 15
DHCP Server and NAT Service on the vSZ-D.......................................................................................................................................16
DHCP/NAT.......................................................................................................................................................................................... 17
AP-based DHCP/NAT...................................................................................................................................................................17
Profile-based DHCP......................................................................................................................................................................17
Profile-based NAT.........................................................................................................................................................................17
L3 Roaming......................................................................................................................................................................................... 17
Editing L3 Roaming for a vDP....................................................................................................................................................... 18
Lawful Intercept....................................................................................................................................................................................19
Enabling Flexi VPN............................................................................................................................................................................... 20
Enabling Tunnel Encryption.................................................................................................................................................................. 21
Network Architecture...................................................................................................................................................................................23
Communication Workflow........................................................................................................................................................................... 25
NAT Deployment Topologies....................................................................................................................................................................... 27
AP Behind NAT and vSZ-D Behind NAT...............................................................................................................................................27
vSZ and vSZ-D at Data Center Behind NAT......................................................................................................................................... 27
vSZ-D at Access Side with NAT........................................................................................................................................................... 28
vSZ-D Behind NAT...............................................................................................................................................................................29
DHCP Relay with NATDHCP Option 82 and Bridge Profile................................................................................................................... 30
Hardware Requirements..............................................................................................................................................................................35
Important Notes About Hardware Requirements.................................................................................................................................. 35
Supported Modes of Operation............................................................................................................................................................36
vSZ-D with DirectI/O..................................................................................................................................................................... 38
vSZ-D with Hypervisor vSwitch Installed........................................................................................................................................38
Ruckus Virtual SmartZone Data Plane (vSZ-D) Configuration Guide for SmartZone 3.6
Part Number: 800-71558-001 Rev A 3
vSZ-D and vSZ with Hypervisor vSwitch Installed..........................................................................................................................39
Recommended NICs and Operation Modes................................................................................................................................................ 41
Hypervisor Configuration............................................................................................................................................................................. 43
Supported Hypervisors........................................................................................................................................................................ 43
General Configuration.......................................................................................................................................................................... 43
VMware Specific Configuration.............................................................................................................................................................43
KVM Specific Configuration..................................................................................................................................................................48
CPU Type..................................................................................................................................................................................... 48
Disk Configuration.........................................................................................................................................................................49
NIC Configuration in Direct IO Mode............................................................................................................................................. 51
NIC Configuration in vSwitch Mode...............................................................................................................................................51
Upgrade Procedure.....................................................................................................................................................................................55
Upgrade Procedure..............................................................................................................................................................................55
vSZ-D Performance Recommendations...................................................................................................................................................... 59
Ruckus Virtual SmartZone Data Plane (vSZ-D) Configuration Guide for SmartZone 3.6
4 Part Number: 800-71558-001 Rev A

Preface
• Document Conventions.............................................................................................................................................5
• Command syntax conventions.................................................................................................................................. 5
• Document feedback..................................................................................................................................................6
• Ruckus resources......................................................................................................................................................6
• Online Training Resources......................................................................................................................................... 6
• Contacting Ruckus Customer Services and Support................................................................................................. 7
Document Conventions
The following tables list the text and notice conventions that are used throughout this guide.
TABLE 1 Text conventions
Convention Description Example
monospace Identifies command syntax
examples. device(config)# interface ethernet 1/1/6
bold User interface (UI) components such
as screen or page names, keyboard
keys, software buttons, and field
names
On the Start menu, click All Programs.
italics
Publication titles Refer to the
Ruckus Small Cell Release Notes
for more information
Notes, Cautions, and Warnings
Notes, cautions, and warning statements may be used in this document. They are listed in the order of increasing severity of potential
hazards.
NOTE
A NOTE provides a tip, guidance, or advice, emphasizes important information, or provides a reference to related information.
CAUTION
A CAUTION statement alerts you to situations that can be potentially hazardous to you or cause damage to hardware, firmware,
software, or data.
DANGER
A DANGER statement indicates conditions or situations that can be potentially lethal or extremely hazardous to you. Safety labels
are also attached directly to products to warn of these conditions or situations.
Command syntax conventions
Bold and italic text identify command syntax components. Delimiters and operators define groupings of parameters and their logical
relationships.
Convention Description
bold text Identifies command names, keywords, and command options.
Ruckus Virtual SmartZone Data Plane (vSZ-D) Configuration Guide for SmartZone 3.6
Part Number: 800-71558-001 Rev A 5
Convention Description
italic
text Identifies a variable.
[ ] Syntax components displayed within square brackets are optional.
Default responses to system prompts are enclosed in square brackets.
{ x | y | z }A choice of required parameters is enclosed in curly brackets separated by vertical bars. You must select
one of the options.
x | yA vertical bar separates mutually exclusive elements.
< > Nonprinting characters, for example, passwords, are enclosed in angle brackets.
... Repeat the previous element, for example,
member
[
member
...].
\ Indicates a “soft” line break in command examples. If a backslash separates two lines of a command input,
enter the entire command at the prompt without the backslash.
Document feedback
Ruckus is interested in improving its documentation and welcomes your comments and suggestions.
You can email your comments to Ruckus at: docs@ruckuswireless.com
When contacting us, please include the following information:
• Document title and release number
• Document part number (on the cover page)
• Page number (if appropriate)
• For example:
– SmartCell Gateway 200 S2a Interface Reference Guide for SmartZone 3.5.1
– Part number: 800-71306-001
– Page 88
Ruckus resources
Visit the Ruckus website to locate related documentation for your product and additional Ruckus resources.
Release Notes and other user documentation are available at https://support.ruckuswireless.com/documents. You can locate
documentation by product or perform a text search.
White papers, data sheets, and other product documentation are available at www.ruckuswireless.com.
Online Training Resources
To access a variety of online Ruckus training modules, including free introductory courses to wireless networking essentials, site surveys,
and Ruckus products, visit the Ruckus Training Portal at https://training.ruckuswireless.com.
Preface
Document feedback
Ruckus Virtual SmartZone Data Plane (vSZ-D) Configuration Guide for SmartZone 3.6
6 Part Number: 800-71558-001 Rev A
Contacting Ruckus Customer Services and Support
The Customer Services and Support (CSS) organization is available to provide assistance to customers with active warranties on their
Ruckus Networks products, and customers and partners with active support contracts.
For product support information and details on contacting the Support Team, go directly to the Support Portal using https://
support.ruckuswireless.com, or go to https://www.ruckuswireless.com and select Support.
What Support Do I Need?
Technical issues are usually described in terms of priority (or severity). To determine if you need to call and open a case or access the self-
service resources use the following criteria:
• Priority 1 (P1)—Critical. Network or service is down and business is impacted. No known workaround. Go to the Open a Case
section.
• Priority 2 (P2)—High. Network or service is impacted, but not down. Business impact may be high. Workaround may be available.
Go to the Open a Case section.
• Priority 3 (P3)—Medium. Network or service is moderately impacted, but most business remains functional. Go to the Self-Service
Resources section.
• Priority 4 (P4)—Low. Request for information, product documentation, or product enhancements. Go to the Self-Service
Resources section.
Open a Case
When your entire network is down (P1), or severely impacted (P2), call the appropriate telephone number listed below to get help:
• Continental United States: 1-855-782-5871
• Canada: 1-855-782-5871
• Europe, Middle East, Africa, and Asia Pacific, toll-free numbers are available at https://support.ruckuswireless.com/contact-us and
Live Chat is also available.
Self-Service Resources
The Support Portal at https://support.ruckuswireless.com/contact-us offers a number of tools to help you to research and resolve problems
with your Ruckus products, including:
•Technical Documentation—https://support.ruckuswireless.com/documents
•Community Forums—https://forums.ruckuswireless.com/ruckuswireless/categories
•Knowledge Base Articles—https://support.ruckuswireless.com/answers
•Software Downloads and Release Notes—https://support.ruckuswireless.com/software
•Security Bulletins—https://support.ruckuswireless.com/security
Using these resources will help you to resolve some issues, and will provide TAC with additional data from your troubleshooting analysis if
you still require assistance through a support case or RMA. If you still require help, open and manage your case at https://
support.ruckuswireless.com/case_management
Preface
Contacting Ruckus Customer Services and Support
Ruckus Virtual SmartZone Data Plane (vSZ-D) Configuration Guide for SmartZone 3.6
Part Number: 800-71558-001 Rev A 7
Ruckus Virtual SmartZone Data Plane (vSZ-D) Configuration Guide for SmartZone 3.6
8 Part Number: 800-71558-001 Rev A

About This Guide
• About this Guide....................................................................................................................................................... 9
About this Guide
This document describes the features and configuration required for setting up the Ruckus Wireless Virtual SmartZone Data Plane (vSZ-D)
on the network.
This guide is written for service operators and system administrators who are responsible for managing, configuring, and troubleshooting
Ruckus Wireless devices. Consequently, it assumes a basic working knowledge of local area networks, wireless networking, and wireless
devices.
NOTE
If release notes are shipped with your product and the information there differs from the information in this guide, follow the
instructions in the release notes.
Most user guides and release notes are available in Adobe Acrobat Reader Portable Document Format (PDF) or HTML on the Ruckus
Wireless Support Web site at https://support.ruckuswireless.com/contact-us.
Ruckus Virtual SmartZone Data Plane (vSZ-D) Configuration Guide for SmartZone 3.6
Part Number: 800-71558-001 Rev A 9
Ruckus Virtual SmartZone Data Plane (vSZ-D) Configuration Guide for SmartZone 3.6
10 Part Number: 800-71558-001 Rev A

Virtual SmartZone Data Plane Features
• Virtual SmartZone Data Plane Overview...................................................................................................................11
Virtual SmartZone Data Plane Overview
The Ruckus Wireless Virtual SmartZone controller platform is the industry’s most scalable Wi-Fi controller platform that enables service
providers and enterprises to leverage virtualization technologies to deploy superior Wi-Fi management systems.
With the introduction of the Virtual Data Plane (vSZ-D) in SZ 3.2 release, the Virtual SmartZone platform launched sophisticated data plane
capabilities in a virtualized form factor. This is truly differentiated and distinguished offering that provides compelling business benefits for
varied deployment scenarios.
FIGURE 1 vSZ-D services
Ruckus Virtual SmartZone Data Plane (vSZ-D) Configuration Guide for SmartZone 3.6
Part Number: 800-71558-001 Rev A 11
Ruckus Virtual SmartZone Data Plane (vSZ-D) Configuration Guide for SmartZone 3.6
12 Part Number: 800-71558-001 Rev A

Features and Benefits
• Tunneled WLANs and Flexible Traffic Redirection..................................................................................................... 14
• Architecture and Deployment Flexibility....................................................................................................................14
• IPv6 Address Support............................................................................................................................................. 15
• vSZ-D Zone Affinity..................................................................................................................................................15
• DHCP Server and NAT Service on the vSZ-D.......................................................................................................... 16
• DHCP/NAT..............................................................................................................................................................17
• L3 Roaming.............................................................................................................................................................17
• Lawful Intercept.......................................................................................................................................................19
• Enabling Flexi VPN.................................................................................................................................................. 20
• Enabling Tunnel Encryption......................................................................................................................................21
vSZ-D is a virtualized service to segregate and securely tunnel user data traffic.
Some of the key use cases for the vSZ-D are:
FIGURE 2 Use cases
TABLE 2 Feature and Benefits
Feature Benefit
Secure data plane tunneling Manages the creation of aggregated user data streams through secure
tunnel
Multiple Hypervisor Support Supports the most widely deployed VMware and KVM hypervisors
Dynamic data plane scaling Supports 1Gbps, 10Gbps or even higher throughput capacities to support
all types of enterprise and carrier deployments that can be dynamically
tuned without needing software updates
Seamless integration with vSZ controller • Simple integration and management with vSZ controller clustering
architecture enables support for multiple vSZ-D instances
• 10 vSZ-D instances per vSZ instance
• 40 vSZ-D instances per vSZ cluster of 4 instances
• The controller runs in Active/Active (3+1) mode for extremely high
availability.
• Each vSZ-D runs as an independent virtual machine instance that
is managed by the controller.
Ruckus Virtual SmartZone Data Plane (vSZ-D) Configuration Guide for SmartZone 3.6
Part Number: 800-71558-001 Rev A 13

TABLE 2 Feature and Benefits (continued)
Feature Benefit
• With vSZ-D Zone Affinity enabled, it is possible to support a
distributed vSZ-D instance on a per vSZ Zone basis.
Superior data plane functions Encrypted tunnel aggregation from all types of WLANs (Captive portal,
802.1x, HS2.0), VLANs, DHCP Relay, DHCP Server, NAT, L3 Roaming,
Lawful Intercept, IPv6 Support and NAT traversal between AP and vSZ-D.
Scalable Deployment Architectures Provides the ability to service distributed and centralized network
configurations
Deployment and operational simplicity Simple integration and management with vSZ-E and vSZ-H installations
Site level QoS and policy control Service policy management and data stream (will be supported in a later
release)
Tunneled WLANs and Flexible Traffic Redirection
Many WiFi deployments have requirements to support tunneled WLANs for guest isolation and encryption, POS data security, VoIP traffic
management, and seamless roaming across L2 subnets. One of the most deployed and easily managed way to meet these requirements is
to enable a flat network topology by tunneling traffic to a controller.
With the vSZ-D, it is now possible to support tunneled WLANs on Ruckus Wireless APs that are managed by a vSZ controller. In addition,
both the Ruckus Wireless AP and the vSZ-D support encryption capabilities on tunnels for data protection. This is especially important
when tunneling guest traffic and in use cases where the service provider or enterprise operator does not have control on the backhaul links.
FIGURE 3 Traffic redirection flexibility with the Virtual SmartZone platform
Architecture and Deployment Flexibility
Existing architectures for supporting tunneled WLANs involve tunneling data back into controllers. This results in architectures where a
complete controller needs to be deployed on each site or all the tunneled WLAN traffic being backhauled into a centralized data center. This
also results in dependencies on choices for controller platforms with different capacity profiles, which increase the capital and operating
expenses of the entire solution without actually solving the real problem.
Features and Benefits
Tunneled WLANs and Flexible Traffic Redirection
Ruckus Virtual SmartZone Data Plane (vSZ-D) Configuration Guide for SmartZone 3.6
14 Part Number: 800-71558-001 Rev A

With the vSZ-D, it is now possible to deploy the same software either on-premise (on cheaper COTS hardware) when needed, as well as
deploy it at the data center (on higher end COTS hardware) and the entire Wi-Fi management controller by the vSZ controller.
FIGURE 4 Unmatched architecture flexibility
IPv6 Address Support
The vSZ-D supports IPv6 addresses for the data and control/management plane interfaces. The vSZ-D also supports client IPv6
addressess for DHCP Relay only.
NOTE
vSZ-D does not support IPv6 addresses for northbound soft-GRE tunnels.
vSZ-D Zone Affinity
vSZ-D Zone Affinity is a new feature introduced in this release. It is now possible to dedicate vSZ-D instance on a per distributed site basis.
This is especially useful for managed service providers and ISPs who manage remote distributed sites through a central or regional data
center. In this architecture, the vSZ is in the provider’s data center managing APs across all remote distributed sites.
On sites where there is a need for tunneling, they can introduce the vSZ-D and bind those vSZ-Ds to that particular site so that all APs on
that site shall tunnel traffic locally to the vSZ-D on that site.
Features and Benefits
vSZ-D Zone Affinity
Ruckus Virtual SmartZone Data Plane (vSZ-D) Configuration Guide for SmartZone 3.6
Part Number: 800-71558-001 Rev A 15

FIGURE 5 vSZ-D Zone Affinity
DHCP Server and NAT Service on the vSZ-D
3.5 Release introduces a highly scalable and optimized DHCP Server on the vSZ-D that is designed from the ground up for WiFi networks.
It also introduces NAT capability.
NOTE
DHCP Server/NAT function if enabled is supported only for wireless client IPv4 address assignment.
NOTE
DHCP Server and NAT service configuration is supported using AP and web user interface. Refer to Administrator Guide for
configuring DHCP server and NAT service on the web interface.
DHCP Server
The DHCP Server is designed in-line in the data plane and provides extreme scale in terms of IP address assignment to clients. This feature
is especially useful in high density and dynamic deployments like stadiums, train stations where large number of clients continuously move
in & out of WiFi coverage. The DHCP server in the network needs to scale to meet these challenging requirements. The DHCP server on the
vSZ-D provides high scale IP assignment and management with minimal impact on forwarding latency. DHCP Server supports 440K IP
addresses and 64 pools with profile support.
NOTE
The default maximum allowed IP assignment for DHCP server should not be more than 50K IPs. If you need to increase the IP
assignment, you would need to buy additional licenses.
NAT Service
With NAT service enabled, all the WiFi client traffic is NATed by the vSZ-D before being forwarded to the core network. Each vSZ-D
supports up to 990K ports and 16 public IP addresses for NAT. This feature essentially reduces the network overhead significantly since this
reduces the MAC-table considerations on the UP-stream switches significantly. Again, very useful in high density deployments.
NOTE
Only single subnet is supported.
Features and Benefits
DHCP Server and NAT Service on the vSZ-D
Ruckus Virtual SmartZone Data Plane (vSZ-D) Configuration Guide for SmartZone 3.6
16 Part Number: 800-71558-001 Rev A
DHCP/NAT
DHCP/NAT functionality on SZ-managed APs and DPs (data planes) allows customers to reduce costs and complexity by removing the
need for DHCP server/NAT router to provide IP addresses to clients. For data traffic aggregation and services delivery you can choose
appropriate user profile for DHCP and NAT services on vDP.
AP-based DHCP/NAT
In highly distributed environments, particularly those with only a few APs per site, the ability for an AP or a set of APs to provide DHCP/NAT
support to local client devices simplifies deployment by providing all-in-one functionality on the AP, which eliminates the need for a separate
router and DHCP server for each site. It also eases site management by providing central control and monitoring of the distributed APs and
their clients.
Three general DHCP scenarios are supported:
• SMB Single AP: DHCP is running on a single AP only. This AP also functions as the Gateway AP.
• SMB Multiple APs (<12): DHCP service is running on all APs, among which two of the APs will be Gateway APs. These two
Gateway APs will provide the IP addresses as well as Internet connectivity to the clients via NAT.
• Enterprise (>12): For Enterprise sites, an additional on site vDP will be deployed at the remote site which will assume the
responsibilities of performing DHCP/NAT functions. Therefore, DHCP/NAT service will not be running on any APs (they will serve
clients only), while the DHCP/NAT services are provided by the onsite vDP.
Profile-based DHCP
The DHCP Server is designed in-line in the data plane and provides extreme scale in terms of IP address assignment to clients. This feature
is especially useful in high density and dynamic deployments like stadiums, train stations where large number of clients continuously move
in & out of WiFi coverage. The DHCP server in the network needs to scale to meet these challenging requirements. The DHCP server on the
vSZ-D provides high scale IP assignment and management with minimal impact on forwarding latency. By default, the maximum allowed IP
assignment for the DHCP server is 50K IP addresses in a vSZ cluster managing multiple vDP. Additional IP assignment requires additional
licensing.
NOTE
DHCP Server/NAT function if enabled is supported only for wireless client IPv4 address assignment.
Profile-based NAT
With NAT service enabled, all the WiFi client traffic is NATed by the vSZ-D before being forwarded to the core network. Each vSZ-D
supports up to 900K NAT ports (traffic sessions) and 128 public IP addresses for NAT. This feature essentially reduces the network
overhead significantly since this reduces the MAC-table considerations on the UP-stream switches significantly. Again, very useful in high
density deployments.
L3 Roaming
Ruckus vSZ and vSZ-D architecture now supports L3 Roaming without the need for additional mobility controllers.
The key use cases for L3 Roaming are well-understood,. Typically, a large WLAN network where APs are separated on different VLAN
segments and there is a need for IP address preservation and potentially session persistence. Most common deployments are large
campus networks designed with multiple switches and VLANs and there is a need to support L3 Roaming.
Features and Benefits
L3 Roaming
Ruckus Virtual SmartZone Data Plane (vSZ-D) Configuration Guide for SmartZone 3.6
Part Number: 800-71558-001 Rev A 17

With the 3.5 release and on the vSZ-D, Ruckus Wi-Fi can now support L3 Roaming with IP Address preservation. Below is the high level
use case that describes the feature functions. A large network that is broken up into various campuses and there is a need to support L3
Roaming. Below figure depicts 2 campuses, which are L2 separated but need L3 Roaming.
The APs in campus A setup a tunneled WLAN to the vSZ-D (Using Zone Affinity) and APs in building B setup a tunneled WLAN to the vSZ-
D in their building.
Each vSZ-D in the building can be configured to run a DHCP Server and NAT the traffic or be setup as a DHCP Relay. When a client roams
from an AP in building A to an AP in building B, the vSZ-D in building B detects the roaming event and forwards the traffic (or assigns the
same IP back to the client) to the vSZ-D in building A (home vSZ-D or anchor vSZ-D) to ensure that service to the client is not interrupted.
One additional unique benefit of this architecture over other L3 Roaming solutions is that with this architecture, the roamer client can still
have access to his home network resources (this is similar to mobile roaming on 3G/4G networks).
FIGURE 6 Usage of L3 roaming
Editing L3 Roaming for a vDP
For L3 roaming to work without session break, the vDPs between which the roaming happens must both be enabled with the L3 Roaming
feature.
NOTE
If the IP address of the UE changes, then the session breaks.
1. Go to Services & Profiles > Tunnels and Ports.
2. Select the Forwarding Rule (vSZ-D) tab.
The page with Flexi-VPN and L3 Roaming settings appears.
Features and Benefits
L3 Roaming
Ruckus Virtual SmartZone Data Plane (vSZ-D) Configuration Guide for SmartZone 3.6
18 Part Number: 800-71558-001 Rev A

3. In L3 Roaming Profiles, select a virtual data plane for which you want to enable the L3 roaming feature, and then click Configure.
The Edit L3 Roaming page appears.
FIGURE 7 Configuring the L3 Roaming setting for a vDP
4. In Activate, select Enable or Disable as appropriate.
5. Based on the
Roaming Criteria
that you set, you will be able to add a UE subnet or a VLAN ID to the selected vDP. Click Create to
add a UE Subnet or VLAN ID to the vDP. The UE Subnet or Add VLAN ID page appears, respectively, depending on the roaming
criteria you chose.
6. Type the UE Subnet IP address or the VLAN ID as appropriate.
7. Click OK.
8. Click OK again.
In L3 Roaming Profiles, the following information about the vDP is displayed:
• vSZ-D: Displays the name of the virtual data plane.
• Version: Displays the version of the vDP.
• Activate: Displays whether L3 roaming is enabled or disabled.
• UE Subnet or VLAN ID: Depending on the global settings you choose for the roaming criteria, the UE subnet IP address or the
VLAN ID is displayed.
You have enabled L3 roaming in the selected vDP.
Lawful Intercept
An important carrier class feature that is being introduced on the vSZ-D with the 3.5 release is to support Lawful Intercept requirements.
These are slowly becoming mandatory and stringent on SP-WiFi deployments where Service Providers need to meet the CALEA standard
requirements.
Ruckus vSZ-D now supports the ability to identify a device that has a LI warrant issued against it and mirror the client data traffic to a LIG
(Lawful Intercept Gateway) that is hosted in the SP’s data center over L2oGRE.
The figure below illustrates the high level architecture that is supported for Lawful Intercept capabilities. It aslo depicts an architecture where
smaller sites (with lesser number of APs) that do not need data tunneling to vSZ-D (depicted as Multi-AP and Single AP sites) but need
Features and Benefits
Lawful Intercept
Ruckus Virtual SmartZone Data Plane (vSZ-D) Configuration Guide for SmartZone 3.6
Part Number: 800-71558-001 Rev A 19

Lawful Intercept. On the other side is a large enterprise site with large number of APs and need tunneling (depicted as Enterprise site with
vSZ-D on premise) with Lawful intercept.
NOTE
As mentioned in this document, the flexibility of the Ruckus vSZ/vSZ-D architecture is that WiFi service providers can deploy the
vSZ-D only on premises where there is a need (typically larger venues) for tunneling.
The Ruckus architecture simply involves spinning up a vSZ-D instance at the central data center and designate that vSZ-D instance as a
CALEA mirroring agent. All of this configuration is centrally managed through the vSZ. Once the network is setup appropriately, when a
client device with a matching MAC address that has a warrant is detected on any of the access sites, the APs (or the vSZ-D) will mirror the
packets to the vSZ-D (CALEA Mirroring agent) in the DC which will then forward the traffic to the LIG (Lawful Intercept Gateway) either in the
DC or SP DC.
FIGURE 8 Usage of Lawful Intercept
Enabling Flexi VPN
You can enable Flexi-VPN and limit the network resources that a UE can access. Flexi-VPN allows an administrator to customize the
network topology, and is thereby able to control the network resources accessible to the end-user. This feature is only supported on vSZ-E
and vSZ-H, and is enabled by purchasing the Flexi-VPN license.
1. Go to Services & Profiles > Tunnels and Ports> Forwarding rule.
Features and Benefits
Enabling Flexi VPN
Ruckus Virtual SmartZone Data Plane (vSZ-D) Configuration Guide for SmartZone 3.6
20 Part Number: 800-71558-001 Rev A

2. Select the Forwarding Rule (vSZ-D) tab.
The page with Flexi-VPN and L3 Roaming settings appears.
FIGURE 9 Enabling Flexi-VPN
NOTE
The Flexi-VPN option is only available if the Access VLAN ID is 1, and when VLAN Pooling, Dynamic VLAN and Core
Network VLAN options are disabled.
NOTE
You can only apply 1024 WLAN IDs to a Flexi-VPN profile.
Flexi-VPN supports IPv4 addressing formats and Ruckus GRE tunnel protocol. It does not support IPv6 addressing
formats.
3. Select a virtual data plane for which you want to enable the Flexi-VPN feature, and then select the Enable Flexi-VPN check-box.
4. Click OK.
You have successfully enabled the Flexi-VPN feature on the selected vDP.
Enabling Tunnel Encryption
You can use the tunnel encryption feature to encrypt data for a private network, through a public network. This feature is ava ilable in vSZ-H
and vSZ-E.
1. Go to Services & Profiles > Tunnels and Ports.
Features and Benefits
Enabling Tunnel Encryption
Ruckus Virtual SmartZone Data Plane (vSZ-D) Configuration Guide for SmartZone 3.6
Part Number: 800-71558-001 Rev A 21

2. Select the Tunnel Encryption (vSZ-D) tab, and then select the zone for which you want to create the profile.
The Tunnel Encryption (vSZ-D) page appears.
FIGURE 10 Tunnel Encryption (vSZ-D)
3. Select the Enable Tunnel Encryption check-box.
4. Click OK.
You have successfully enabled tunnel encryption.
Features and Benefits
Enabling Tunnel Encryption
Ruckus Virtual SmartZone Data Plane (vSZ-D) Configuration Guide for SmartZone 3.6
22 Part Number: 800-71558-001 Rev A

Network Architecture
vSZ-D requires at least two physical interfaces: one for control/management and another for data plane.
The control/management interface is used for communication with the vSZ controller, as well as the command line interface. The data plane
interface is used to tunnel user data traffic from the APs.
FIGURE 11 vSZ-D logical interfaces
The access layer (southbound) is used to tunnel traffic to and from managed APs. The following connections exist on the access layer.
1. AP to and from vSZ-D: Data plane, secured by Ruckus GRE tunnel.
2. vSZ to and from vSZ-D: Control plane, for vSZ to manage vSZ-D
3. AP to and from vSZ: Control plane, for vSZ to manage the AP
The core layer (northbound) is used by vSZ-D to forward traffic to and from the core network.
Ruckus Virtual SmartZone Data Plane (vSZ-D) Configuration Guide for SmartZone 3.6
Part Number: 800-71558-001 Rev A 23
Ruckus Virtual SmartZone Data Plane (vSZ-D) Configuration Guide for SmartZone 3.6
24 Part Number: 800-71558-001 Rev A

Communication Workflow
The figure below captures a high level end-to-end communication flow between Ruckus Wireless APs, vSZ and vSZ-D.
FIGURE 12 Communication workflow between Ruckus Wireless APs, vSZ, and vSZ-D
The following are the steps seen in the above figure.
1. Update the vSZ controller to the latest 3.x release or perform a fresh install of the vSZ controller with the latest release
NOTE
If you are upgrading the vSZ controller and the vSZ-D, Ruckus Wireless recommends the update of vSZ controller before
the update of vSZ-D
2. Install vSZ-D and point it to the vSZ-E or vSZ-H controller by using the following options:
• Set vSZ-E or vSZ-H control interface IP address or FQDN or configure the controller IP address via DHCP option 43.
• For vSZ-E or vSZ-H configured with three (3) IP interfaces, the IP address to use is the vSZ control interface IP address.
3. The vSZ-D management interface connects with the vSZ-E or vSZ-H controller control interface
4. The vSZ-E or vSZ-H controller administrator approves the vSZ-D connection request
5. The vSZ informs the AP of the vSZ-D data interface
6. The vSZ-D is displayed as active and managed on vSZ-E or vSZ-H
7. AP establishes a Ruckus GRE tunnel with the vSZ-D data interface when a tunnelling WLAN is configured
Figure 12 depicts logical network architecture. In real-world deployments, there may be network routers, gateways, firewalls and other
devices; these typical network devices are not shown in the figure to focus on the vSZ-D interfaces and communication protocol aspects
between the various entities.
It is also important to note that support for distributed or centralized deployment topologies introduce NAT routers/gateway devices. The
communication interfaces between Ruckus Wireless APs, vSZ and vSZ-D are designed to support NAT traversal so as to support such
NAT Deployment Topologies on page 27.
Ruckus Virtual SmartZone Data Plane (vSZ-D) Configuration Guide for SmartZone 3.6
Part Number: 800-71558-001 Rev A 25
Ruckus Virtual SmartZone Data Plane (vSZ-D) Configuration Guide for SmartZone 3.6
26 Part Number: 800-71558-001 Rev A

NAT Deployment Topologies
vSZ-D supports several deployment topologies.
AP Behind NAT and vSZ-D Behind NAT
When an AP is behind NAT, it is assumed that AP is sitting in the private world and wants to talk to vSZ-D in the public world through NAT.
The AP obtains its private IP address and communicate with the vSZ-D through NAT. During communication with vSZ-D, the NAT router will
intercept the packet and change the source IP address (which is the AP IP address) to a public IP address and add a new source port
number before forwarding the packet to vSZ-D. vSZ-D, in this case, is insensitive to the NAT router’s operation. When the packet comes
back from vSZ-D to the AP, the NAT router will intercept the packet and translate the destination IP address and port number back to the
appropriate (original) AP IP address and port number.
When vSZ-D is behind NAT, it is assumed that vSZ-D is sitting in the private world and wants to talk to the AP in the public world through
NAT. In this case, it is needed to setup the NAT IP (public IP) and a port number pair in vSZ-D “setup” process. vSZ picks up this public
address and the associated port number and informs the AP that this is the vSZ-D address/port (public-IP, port) pair to connect to.
It is also needed to configure the NAT device and enter the port mapping, basically, (public-IP, port) <-> (private-IP, 23233) into NAT’s rule
table. Thus, when NAT receives the packet bound for vSZ-D (sent to public-IP/port) from the AP, it will translate it to (private-IP, 23233)
based on the rule table before sending it to vSZ-D, and conversely, for packet from vSZ-D, NAT router will look at the srcIP/srcPort (IP,
23233), and convert it to public IP address or port based on the rule table before sending it to AP.
NOTE
Both TCP and UDP protocols on port 23233 need to be forwarded as both are used (TCP is used for tunnel establishment and
UDP for client data)
vSZ and vSZ-D at Data Center Behind NAT
In this deployment topology, vSZ-D and vSZ are co-located at the data center behind NAT, while Ruckus Wireless APs are on the access
network behind NAT.
Ruckus Virtual SmartZone Data Plane (vSZ-D) Configuration Guide for SmartZone 3.6
Part Number: 800-71558-001 Rev A 27

FIGURE 13 vSZ and vSZ-D at data center behind NAT
vSZ-D at Access Side with NAT
In this deployment topology, vSZ is at the data center and vSZ-D is co-located with the Ruckus Wireless APs on the access network. In this
scenario, there are NAT routers between vSZ and vSZ-D/Ruckus APs.
NAT Deployment Topologies
vSZ-D at Access Side with NAT
Ruckus Virtual SmartZone Data Plane (vSZ-D) Configuration Guide for SmartZone 3.6
28 Part Number: 800-71558-001 Rev A

FIGURE 14 vSZ-D at access side with a NAT router
vSZ-D Behind NAT
In this deployment topology, vSZ is at the data center and vSZ-D is in a distributed site but not co-located with the Ruckus Wireless APs
within the access network. There are NAT routers between vSZ and vSZ-D, and between vSZ-D and Ruckus Wireless APs. The vSZ-D port
to communicate with vSZ control plane is port 22.
NAT Deployment Topologies
vSZ-D Behind NAT
Ruckus Virtual SmartZone Data Plane (vSZ-D) Configuration Guide for SmartZone 3.6
Part Number: 800-71558-001 Rev A 29

FIGURE 15 vSZ-D behind a NAT router
DHCP Relay with NAT
Similar to the
vSZ-D Behind NAT
, in this deployment topology, vSZ is at the data center and vSZ-D is in a distributed site but not co-located
with the Ruckus Wireless APs within the access network. There are NAT routers between vSZ and vSZ-D, and between vSZ-D and Ruckus
Wireless APs. However, in this topology, the DHCP server assigning client IP addresses is on its own separate subnet. vSZ-D provides the
DHCP relay function to support such a network configuration.
NAT Deployment Topologies
DHCP Relay with NAT
Ruckus Virtual SmartZone Data Plane (vSZ-D) Configuration Guide for SmartZone 3.6
30 Part Number: 800-71558-001 Rev A

FIGURE 16 DHCP relay with a NAT router
DHCP Option 82 and Bridge Profile
If you are enabling the DHCP Option 82 in WLAN configuration in the controller vSZ, it means that the AP is going to put DHCP Option 82 in
the DHCP server and will send it to vSZ-D. This is in the format IF-Name:VLAN-ID:ESSID:AP-Model:AP-Name:AP-MAC. If you want
to give the users the option to choose what needs to be included in DHCP Option 82, you would need to create a
Bridge Service Profile
in
the vSZ controller web interface. Follow the steps to create a
Bridge Service Profile
.
• Go to vSZ controller web interface > Services & Profiles > Core Network Tunnel
• Click on Create to add a Bridge Forwarding Profile
• Verify if the DHCP Relay is enabled.
• Add the DHCP server IP address
• Enable DHCP Option 82 and choose the sub options based on your requirement or of the user. This will be taken care by vSZ-D
during DHCP packet relay to the DHCP server.
NAT Deployment Topologies
DHCP Option 82 and Bridge Profile
Ruckus Virtual SmartZone Data Plane (vSZ-D) Configuration Guide for SmartZone 3.6
Part Number: 800-71558-001 Rev A 31

FIGURE 17 Creating Bridge Profile
• Go to vSZ controller web interface > Wireless LANs
• Click on Create to add the following new WLAN configuration:
–Access Network as Tunnel WLAN traffic through Ruckus GRE
–Core Network as Bridge
–Authentication Options > Methodas Open
–Encryption Options > Methodas None
–Forwarding Policy as Factory Default . Choose the forwarding policy as the bridge profile.
• Click OK to complete and save the configuration.
NAT Deployment Topologies
DHCP Option 82 and Bridge Profile
Ruckus Virtual SmartZone Data Plane (vSZ-D) Configuration Guide for SmartZone 3.6
32 Part Number: 800-71558-001 Rev A

FIGURE 18 Creating a WLAN Configuration
NAT Deployment Topologies
DHCP Option 82 and Bridge Profile
Ruckus Virtual SmartZone Data Plane (vSZ-D) Configuration Guide for SmartZone 3.6
Part Number: 800-71558-001 Rev A 33
Ruckus Virtual SmartZone Data Plane (vSZ-D) Configuration Guide for SmartZone 3.6
34 Part Number: 800-71558-001 Rev A

Hardware Requirements
• Important Notes About Hardware Requirements..................................................................................................... 35
• Supported Modes of Operation............................................................................................................................... 36
vSZ-D supports auto scaling, which means the number of CPU cores can be expanded without needing a software update. Ruckus
Wireless has tested from three to six CPU core allocations for the vSZ-D in release 3.2 and above.
NOTE
The minimum memory and CPU requirements for vSZ have changed in this release. You may need to upgrade your infrastructure
before upgrading. Please read carefully. This is the minimum requirement recommended. Refer to the Release Notes or the vSZ
Getting Started Guide.
The following table lists the minimum hardware requirements recommended for running an instance of vSZ-D.
TABLE 3 vSZ-D hardware requirements
Hardware Component Requirement
Hypervisor support required by Management Interface VMWare Esxi 5.5 and later OR KVM (CentOS 7.0 64bit)
Processor Intel Xeon E55xx and above. Recent Intel E5-2xxx chips are recommended
CPU cores • Minimum 3 to 6 cores per instance dedicated for data plane
processing.
• DirectIO mode for best data plane performance.
NOTE
Actual throughput numbers will vary depending on
infrastructure and traffic type.
• vSwitch mode for flexibility and service chaining
Memory Minimum 6 Gb memory per instance
Disk space 10GB per instance
Ethernet interfaces 2
NICs that support Intel DPDK requiredby Data Interface • Intel NICs iab, ixabe
• 82576, I350
• 82599EB, 82599, X520
Important Notes About Hardware Requirements
• If you change the number of CPU cores, you must reboot vSZ-D for the changes to take effect.
• The first core is always shared between Linux and NPE. Other cores are dedicated to NPE.
• vSZ-D requires two interfaces and these interfaces must be deployed on different subnets.
• The management interface of the vSZ-D can be any model as long as the NIC is supported by the hypervisor.
• The data interface needs to be Intel DPDK based.
Ruckus Virtual SmartZone Data Plane (vSZ-D) Configuration Guide for SmartZone 3.6
Part Number: 800-71558-001 Rev A 35

Supported Modes of Operation
vSZ-D supports two modes of operation: direct IO mode and vSwitch mode.
For best performance, Ruckus Wireless recommends using the direct IO mode. SR-IOV mode is unsupported. Refer to the table below for
mode of operation
NOTE
NICs assigned to direct IO cannot be shared. Moreover, VMware features such as vMotion, DRS, and HA are unsupported.
The hardware configuration for a single vSZ-D instance specified in the guide will scale to handle 10K tunnels (10K APs) and up to 10Gbps
of throughput (unencrypted) with appropriate underlying Intel NIC cards (10G interfaces) in directIO mode of operation. This aligns with the
number of Ruckus AP that a vSZ controller supports. Refer to the dimensioning table below.
TABLE 4 Hardware Dimensioning
Number of vSZ
Instances
Number of vSZ-D
Instances
Number of Ruckus APs Number of Tunnels on
vSZ-D
Maximum Throughput
(Unencrypted)
Notes
1 1 10000 10000 10 Gbps It is recommended to
have 10G NICS on the
vSZ-D considering the
high number of Ruckus
APs.
1 2 10000 5000 (10K maximum in
case of failover)
10 Gbps Tunnels are load-
balanced towards the
vSZ-D by the vSZ. This
is useful when data
plane redundancy is
required. It is
recommended to have
10G NICS on the vSZ-
D considering the high
number of Ruckus
APs.
2 2 10000 5000 (10K maximum) 10 Gbps Tunnels are load-
balanced towards the
vSZ-D by the vSZ.
Each vSZ-D instance
can handle 10K
maximim tunnels.
2 4 10000 2500 (10K maximum) 10 Gbps Tunnels are load-
balanced towards the
vSZ-D by the vSZ.
Each vSZ-D instance
can handle 10K
maximim tunnels.
3 6 20000 3300 (10K maximum) 10 Gbps Tunnels are load-
balanced towards the
vSZ-D by the vSZ.
Each vSZ-D instance
can handle 10K
maximim tunnels.
4 8 30000 3750 (10K maximum) 10 Gbps Tunnels are load-
balanced towards the
vSZ-D by the vSZ.
Each vSZ-D instance
can handle 10K
maximim tunnels.
Hardware Requirements
Supported Modes of Operation
Ruckus Virtual SmartZone Data Plane (vSZ-D) Configuration Guide for SmartZone 3.6
36 Part Number: 800-71558-001 Rev A

TABLE 5 Mode of Operation
Hypervisor Number of CPUs Memory (GB) Hard Disk (GB) Number of Tunnels Tunnel Bandwidth
(Intel NIC-10 G)
(Unencrypted)
Packet Size
(Bytes)
Vmware (DirectIO) 3 6 10 1000 17.6 Gbps 1400
Vmware (DirectIO) 6* 6 10 10000 6.3 Gbps Random
Vmware (DirectIO) 3 6 10 10000 4.5 Gbps Random
NOTE
Refer to the vSZ-D Performance Recommendations on page 59 chapter for encryption and vSwitch impacts.
NOTE
* vDP needs to increase the CPUs to 6 for sustaining the 10GB line rate in random-byte traffic when the encryption is enabled.
Encrypted requires 6 cores and unencrypted requires 3 cores
The figure below depicts a sample configuration in DirectIO mode. This is the recommended deployment model for the vSZ-D for best
performance benefits. In this setup, cores as well as the NICs are dedicated to the vSZ-D VM only for best performance.
Hardware Requirements
Supported Modes of Operation
Ruckus Virtual SmartZone Data Plane (vSZ-D) Configuration Guide for SmartZone 3.6
Part Number: 800-71558-001 Rev A 37

NOTE
In this setup, the vSZ-D data plane interfaces directly with the DPDK NIC, completely bypassing the vSwitch
vSZ-D with DirectI/O
NOTE
The figure below depicts multiple virtual data plane instances for reference purposes only.
It also depicts a vSZ controller instance running as a separate VM. These VMs can be running on the same underlying host or potentially
different hosts.
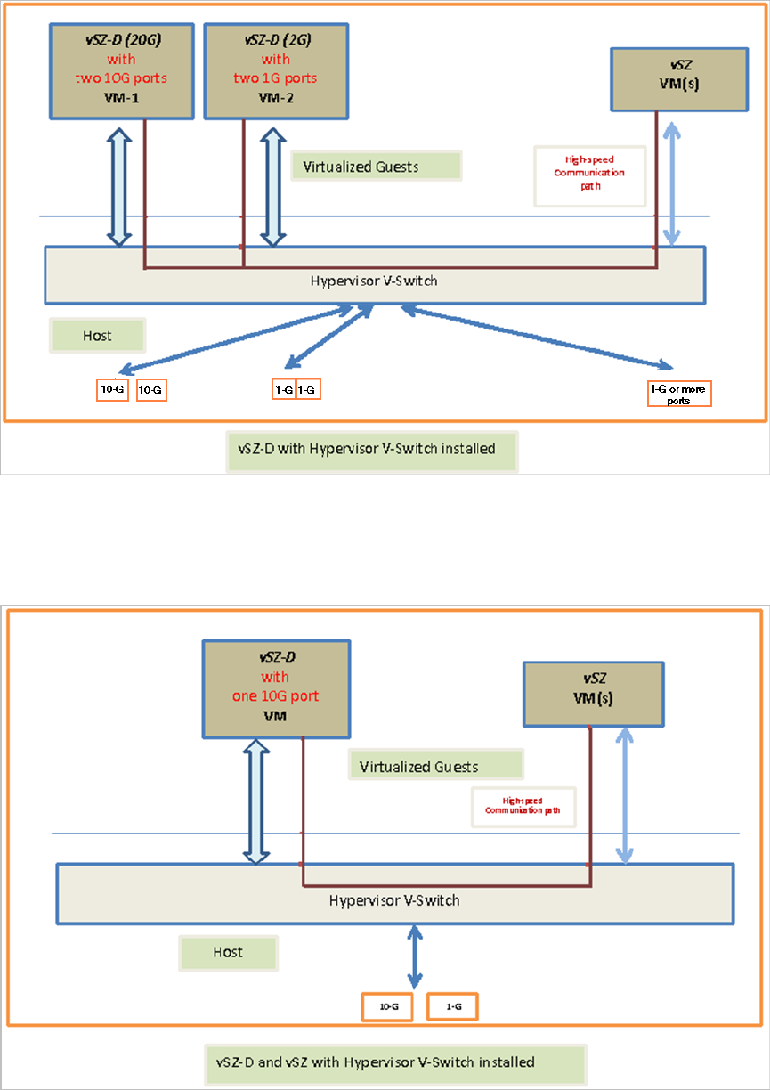
vSZ-D with Hypervisor vSwitch Installed
The figure below depicts a sample setup via the vSwitch.
NOTE
The figure below depicts multiple virtual data plane instances for reference. It also depicts a vSZ controller instance running as a
separate VM.
Hardware Requirements
Supported Modes of Operation
Ruckus Virtual SmartZone Data Plane (vSZ-D) Configuration Guide for SmartZone 3.6
38 Part Number: 800-71558-001 Rev A

vSZ-D and vSZ with Hypervisor vSwitch Installed
The figure below depicts an architecture where vSZ and vSZ-D are running on the same underlying host.
Hardware Requirements
Supported Modes of Operation
Ruckus Virtual SmartZone Data Plane (vSZ-D) Configuration Guide for SmartZone 3.6
Part Number: 800-71558-001 Rev A 39
Ruckus Virtual SmartZone Data Plane (vSZ-D) Configuration Guide for SmartZone 3.6
40 Part Number: 800-71558-001 Rev A

Recommended NICs and Operation
Modes
The following table lists the modes of operation and network interface cards (NICs) that have been tested by Ruckus Wireless. Other NICs
that support Intel DPDK architectures may or may not work.
TABLE 6 Recommended NICs and operation modes
Interface Mode Supported NIC Driver NIC Model
Control / management vSwitch E1000 82574
Data Direct IO 1GB igb I350
82576
Intel 82571EB
Broadcom BCM5720
10GB ixgbe 82599EB
82598
X540 (T1 and T2, for RJ-45
twist-pair)
X520
vSwitch VMware VMXNET3 --
KVM Virtio --
Ruckus Virtual SmartZone Data Plane (vSZ-D) Configuration Guide for SmartZone 3.6
Part Number: 800-71558-001 Rev A 41
Ruckus Virtual SmartZone Data Plane (vSZ-D) Configuration Guide for SmartZone 3.6
42 Part Number: 800-71558-001 Rev A

Hypervisor Configuration
• Supported Hypervisors............................................................................................................................................43
• General Configuration..............................................................................................................................................43
• VMware Specific Configuration................................................................................................................................43
• KVM Specific Configuration..................................................................................................................................... 48
This section covers hypervisor-specific configurations that Ruckus Wireless recommends and other settings that you may need to fine tune.
Supported Hypervisors
Unlike the vSZ controller, vSZ-D can only be installed on specific versions of VMware and KVM.
The tables below list the hypervisors and versions on which vSZ and vSZ-D can and cannot be installed.
TABLE 7 vSZ and vSZ-D supported hypervisors
vSZ vSZ-D
VMware 5.1 Supported from 2.5
VMware 5.5 and later Supported from 3.0 Supported from 3.2
KVM CentOS 6.5 64-bit Supported from 2.5
KVM CentOS 7.0 64-bit Supported from 3.0 Supported from 3.2
Hyper-V Supported from 3.2
Azure Supported from 3.2
GCE Supported from 3.2
General Configuration
Ruckus Wireless offers the following general configuration recommendations.
TABLE 8 General vSZ-D configuration recommendations
Component Minimum Recommendation
Recommended reserved memory Minimum 6144MB
Recommended number of CPU cores Minimum three CPU cores. For improved performance in a large-scale
deployment, allocate six CPU cores.
Configuration via DirectIO or through vSwitch To enable passthrough on NIC devices, configure DirectIO mode in ESXi in
Advanced Settings.
VMware Specific Configuration
If you are installing vSZ-D on VMware, read these VMware specific configuration recommendations from Ruckus Wireless.
• Deploy vSZ-D on a machine that has at least two physical NICs. Alternatively, deploy to two vSwitch instances with dedicated
physical NICs.
Ruckus Virtual SmartZone Data Plane (vSZ-D) Configuration Guide for SmartZone 3.6
Part Number: 800-71558-001 Rev A 43

• When deploying an instance of vSZ-D using an OVA file, you must assign the management and data interfaces to two different
network groups (vSwitch) on different subnets.
Hypervisor Configuration
VMware Specific Configuration
Ruckus Virtual SmartZone Data Plane (vSZ-D) Configuration Guide for SmartZone 3.6
44 Part Number: 800-71558-001 Rev A

• Enable Promiscuous mode in vSwitch Config.
Hypervisor Configuration
VMware Specific Configuration
Ruckus Virtual SmartZone Data Plane (vSZ-D) Configuration Guide for SmartZone 3.6
Part Number: 800-71558-001 Rev A 45

• In vSwitch Config, enable VLAN ID for All.
Hypervisor Configuration
VMware Specific Configuration
Ruckus Virtual SmartZone Data Plane (vSZ-D) Configuration Guide for SmartZone 3.6
46 Part Number: 800-71558-001 Rev A

• After the vSZ-D instance is ready, modify the number of CPU cores (if needed) before powering on vSZ-D.
Hypervisor Configuration
VMware Specific Configuration
Ruckus Virtual SmartZone Data Plane (vSZ-D) Configuration Guide for SmartZone 3.6
Part Number: 800-71558-001 Rev A 47

• For advanced CPU and memory resource configuration recommendations, refer to the
vSphere Resource Management Guide
,
which is available on the VMware website.
KVM Specific Configuration
If you are installing a KVM on VMware, read these KVM specific configuration recommendations from Ruckus Wireless
CPU Type
When selecting the CPU model, make sure you select one that is higher than Intel Core 2 Duo. On Linux, you can this information in /
proc/cpuinfo.
Hypervisor Configuration
KVM Specific Configuration
Ruckus Virtual SmartZone Data Plane (vSZ-D) Configuration Guide for SmartZone 3.6
48 Part Number: 800-71558-001 Rev A

Disk Configuration
Ruckus Wireless recommends using Virtio as the disk bus and qcow2 as the storage format.
Hypervisor Configuration
KVM Specific Configuration
Ruckus Virtual SmartZone Data Plane (vSZ-D) Configuration Guide for SmartZone 3.6
Part Number: 800-71558-001 Rev A 49

Hypervisor Configuration
KVM Specific Configuration
Ruckus Virtual SmartZone Data Plane (vSZ-D) Configuration Guide for SmartZone 3.6
50 Part Number: 800-71558-001 Rev A

NIC Configuration in Direct IO Mode
NOTE
Only the data interface needs to be configured to direct PCI passthrough. The management interface should always be configured
to e1000 as the NIC driver.
Before adding a PCI device to the KVM, you need to complete the following steps:
1. Enable VT-d (for Intel processors) in the motherboard BIOS. Intel's VT-d ("Intel Virtualization Technology for Directed I/O")
is available on most i7 family processors.
2. Add kernel boot parameters via GRUB to enable IOMMU (see figure below). To enable IOMMU in the kernel of Intel
processors, pass intel_iommu=on boot parameter on Linux. For more information, read this tutorial.
3. After configuring the boot parameter, reset the computer.
NIC Configuration in vSwitch Mode
NOTE
Configure only two ports for vSZ-D.
Hypervisor Configuration
KVM Specific Configuration
Ruckus Virtual SmartZone Data Plane (vSZ-D) Configuration Guide for SmartZone 3.6
Part Number: 800-71558-001 Rev A 51

For the management interface, use the following settings:
•Device model: e1000
•Source mode: Either Bridge or Passthrough if you are using macvtap for the device type.
For the data interface, use the following settings:
•Device model: e1000
•Source mode: Passthrough if you are using macvtap for the device type. Only the passthrough mode can allow UE traffic to pass
through the VM NIC.
Hypervisor Configuration
KVM Specific Configuration
Ruckus Virtual SmartZone Data Plane (vSZ-D) Configuration Guide for SmartZone 3.6
52 Part Number: 800-71558-001 Rev A

Hypervisor Configuration
KVM Specific Configuration
Ruckus Virtual SmartZone Data Plane (vSZ-D) Configuration Guide for SmartZone 3.6
Part Number: 800-71558-001 Rev A 53
Ruckus Virtual SmartZone Data Plane (vSZ-D) Configuration Guide for SmartZone 3.6
54 Part Number: 800-71558-001 Rev A

Upgrade Procedure
• Upgrade Procedure................................................................................................................................................. 55
Upgrade Procedure
Procedure for upgrading to a new vSZ-D version.
Controller and vSZ-D Firmware Compatibility Matrix
The below table indicates the compatibiliy matrix. In general, Ruckus Wireless supports N-2 vSZ-D releases with vSZ.
TABLE 9 Controller and vSZ-D Firmware Compatibility Matrix
vSZ Release vSZ-D Release
3.5 3.4 3.2
3.5 Yes Yes Yes
3.4 No Yes Yes
3.2 No No Yes
Follow these steps to upgrade the vSZ-D version.
NOTE
Before starting this procedure, you should have already obtained a valid software upgrade file from Ruckus Wireless® Support or
an authorized reseller.
NOTE
If you are upgrading both vSZ and vSZ-D, Ruckus Wireless® recommends upgrading vSZ first before vSZ-D.
1. Copy the software upgrade file that you received from Ruckus Wireless® to the computer where you are accessing the controller
web interface or to any location on the network that is accessible from the web interface.
2. Go to Controller web interface > Administration > Upgrade
Ruckus Virtual SmartZone Data Plane (vSZ-D) Configuration Guide for SmartZone 3.6
Part Number: 800-71558-001 Rev A 55

FIGURE 19 Upgrade Section
3. In the Patch File Upload section, click the Browse button, and then browse to the location of the software upgrade file.
The file name of the software upgrade file is vSZ-D-installer_{version}.ximg.
4. Click Upload to upload the software upgrade file.
5. The Patch Information displays the new vSZ-D file details.
6. Select the vSZ-D instance that you want to upgrade from the Data Plane table and click Apply.
The controller fetches the new vSZ-D version on a reboot.
Upgrade Procedure
Upgrade Procedure
Ruckus Virtual SmartZone Data Plane (vSZ-D) Configuration Guide for SmartZone 3.6
56 Part Number: 800-71558-001 Rev A
7. To verify if the upgrade is successful after a reboot:
• Go to Controller web interface > Administration > Upgrade to view a confirmation message that the data plane firmware
upgrade is complete.
• Go to Controller web interface > Configuration > System > Cluster Planes to view a confirmation message that the data plane
is managed with an upgrade firmware version.
Upgrade Procedure
Upgrade Procedure
Ruckus Virtual SmartZone Data Plane (vSZ-D) Configuration Guide for SmartZone 3.6
Part Number: 800-71558-001 Rev A 57
Ruckus Virtual SmartZone Data Plane (vSZ-D) Configuration Guide for SmartZone 3.6
58 Part Number: 800-71558-001 Rev A

vSZ-D Performance Recommendations
vSZ-D has been designed to induce minimal latency in user data aggregation and forwarding. The unique design of the vSZ-D software
enables consistent packet performance with minimal throughput degradation as the number of tunnels or the number of clients’ increase.
The fast path processing of the vSZ-D is engineered to scale to the underlying NIC capacity profiles whether be it 1G or 10G speeds. vSZ-D
is designed to scale and handle data tunnels and data forwarding capabilities at high scale.
The following are some important observations and recommendations related to the vSZ-D performance:
• To obtain the best throughput, Ruckus Wireless recommends operating vSZ-D in directIO mode. This recommended mode of
operation applies whether the hypervisor used is VMware or KVM.
• vSZ-D supports vSwitch mode of operation for added flexibility in deployments where vSZ-D may be co-located with other VMs
for service chaining on the same underlying hardware. Note that the current observations are that in the vSwitch mode of
operation, there is an induced performance impact in comparison with the directIO mode of operation. This may be due to the
latency or performance bottleneck in virtIO and vSwitch sharing. This is still being researched at the Ruckus Wireless R&D Labs.
• There is an expected performance impact when enabling encryption (AES 128 bit) on the Ruckus GRE Tunnels. This is due to the
overhead induced by the crypto processing on Ruckus Wireless AP and vSZ-D due to the associated overheads of encryption
and decryption on a per packet basis. The vSZ-D software is designed to introduce minimal latency and overheads associated in
packet processing. vSZ-D takes advantage of the underlying Intel chip’s crypto module for packet encryption and decryption and
the associated impact is primarily bounded at the hardware level.
For specific recommendations and calibrations that may be needed for your deployment, contact Ruckus Wireless.
Ruckus Virtual SmartZone Data Plane (vSZ-D) Configuration Guide for SmartZone 3.6
Part Number: 800-71558-001 Rev A 59

Copyright © 2006-2017. Ruckus Wireless, Inc.
350 West Java Dr. Sunnyvale, CA 94089. USA
www.ruckuswireless.com