Secure Care TX0003 Patient/Resident Location Transmitter User Manual 510103
Secure Care Products Inc Patient/Resident Location Transmitter 510103
Exhibit D Users Manual per 2 1033 b3

Secure Care Products, Inc.
430 ADULT TRANSMITTER
USER GUIDE
THIS MANUAL SUBJECT TO CHANGE WITHOUT NOTICE
A09000601 Rev B, Date 7/8/03 ECO # 4128
Deleted: ¶
Deleted: ¶
Deleted: POLICY¶
¶
AND¶
¶
PROCEDURES
Deleted:
¶
Deleted: A
Deleted: Rev
Deleted:
Deleted: 11/16/00
Deleted: 3/24/03
Deleted: 6
Deleted: /24
Deleted: 3
Deleted: ¶
Deleted:

A09000601 Page 2 of 15
TABLE OF CONTENTS
Page #
ANKLE TRANSMITTER POLICY 3
OPERATIONS & MAINTENANCE 3
TRANSMITTER APPLICATION & REPLACEMENT 3
HYGIENE AND SKIN CARE 4
WHEELCHAIR RESTRICTIONS 4
RENEWALS 4
THREE YEAR TRANSMITTER WARRANTY 5
DOCUMENTATION AND TESTING 5
DAILY TRANSMITTER TESTING LOG 6
STRAP INSTRUCTIONS 7
TRANSMITTER TROUBLE SHOOTING FLOWCHART 8
PRODUCT SHEET 9
SAMPLE LETTER 10
GENERAL WARRANTY STATEMENT 11-15
Deleted: 9¶
Page 2 of 13
Deleted: Page 12 of 13
Deleted: 4
Deleted: ¶
Deleted:
¶
Deleted: G
Deleted: 9
Deleted: 10-13

A09000601 Page 3 of 15
SECURE CARE PRODUCTS, INC.
ANKLE TRANSMITTER POLICY
Secure Care Products, Inc., provides its clients with ankle transmitters imprinted on the front with the
expiration date. These Transmitters have a three (3) year warranty (See Three Year Warranty and General Products
Warranty Statement).
Secure Care Products, Inc., requires facilities to test the transmitter for proper operation on a daily basis.
Secure Care Products, Inc., does ask that the facility keep one extra transmitter on hand for emergencies, or in the event
a new resident should be admitted.
OPERATIONS AND MAINTENANCE
The Secure Care System is not a Substitute for Careful Identification and Monitoring by Professional Staff.
Secure Care’s software, parts and products have been designed to augment a facility’s reasonable procedures for
protecting residents and patients. However, no system or combination of procedures and equipment can eliminate all
risk or assure complete security. Secure Care’s system is not intended as a substitute for the careful identification and
monitoring of residents and patients by a facility’s professional staff.
TRANSMITTER APPLICATION AND REPLACEMENT
The ankle transmitter should be properly fitted to the residents ankle with regard to comfort (two fingertips
should fit between the band and the resident’s ankle).
The ankle transmitter is water-tight and designed to remain on the resident for a specified number of months.
Whirlpools, bathing, medical testing, etc. and washing the transmitter with mild soap or mild disinfectant, should have
no effect on the ankle transmitter. However, soaking or washing in alcohol, alcohol-based, or petroleum-based
products is prohibited.
It is recommended that the date of application of the ankle transmitter be entered in the nurse's notes for each
resident wearing an ankle transmitter. In addition, the date of the ankle transmitter expiration should be noted so the
ankle transmitter is replaced at the proper time, ensuring the protection of the resident.
Deleted: 9¶
Page 2 of 13
Deleted: Page 12 of 13
Deleted: 4
Formatted
Deleted: A09000601 page 1 of 9¶
¶
¶
¶
Deleted: ¶
TRANSMITTER TRACKING
SYSTEM
¶
Deleted:
Deleted: .
Deleted:
Deleted:
Deleted: Secure Care Products, Inc.
Deleted: Secure Care Products, Inc.
Deleted: if
Deleted: Because of the special nature
of the ankle transmitter, Secure Care
Products, Inc. customers receive a three
(3) year ankle transmitter, with a three (3)
year warranty (See Warranty).
¶
Deleted: .
Deleted: ,
Deleted:
¶
Deleted:
Deleted:
Deleted:

A09000601 Page 4 of 15
HYGIENE AND SKIN CARE
Proper care should be given to the skin area around the ankle transmitter. Lotion should be applied morning and
evening, more often when needed. For those few residents whose skin is extremely sensitive, it is suggested that a light
cotton sock or nylon hose be slipped over the foot and under the ankle transmitter. Normal ankle transmitter application
calls for two fingertips of slack between the strap and the ankle.
In the likelihood the transmitter strap becomes soiled, discolored or torn, it may be easily replaced. Simply cut
off the old strap and slide a new strap into the ankle transmitter case. Replacement straps, sold in increments of one
dozen, are available from Secure Care Products, Inc.
WHEELCHAIR RESTRICTIONS
If the resident is confined to a wheelchair, but still able to get up and walk, the transmitter must be worn on the
ankle of a leg that is not elevated. All transmitters must be worn on the ankle. If both legs are elevated, and the
resident is not capable of getting up and walking, then the transmitter may be put in the upright position on the rod/leg
above the wheel of the wheelchair.
RENEWALS
Effective 10/1/99, transmitters will be engraved with the expiration date on the face of the transmitter.
It is the responsibility of the customer to order the renewal transmitters required in order to avoid the risk of a resident
wearing an expired transmitter. Allow a manufacturing lead-time of approximately two weeks when ordering
transmitters.
All warranties on transmitters expire three (3) years from the shipping date. Secure Care Products, Inc., must
stress the importance of replacing expired ankle transmitters immediately.
The facility needs to perform daily testing of the transmitters, maintaining a list of resident and assigned
transmitter (a #707 transmitter tester is available to purchase for this purpose).
Deleted: 9¶
Page 2 of 13
Deleted: Page 12 of 13
Deleted: 4
Formatted
Deleted: A09000601 page 2 of 9¶
Deleted: event
Deleted:
Deleted: the
Deleted: can
Deleted: a
Deleted: can
Deleted: The facility
Deleted: will have a fast, easy reference
of expiration. For transmitters purchased
prior to 10/1/99, approximately 30 days
prior to the transmitter expiration date,
Secure Care Products, Inc. will notify the
facility of the need to renew their ankle
transmitter warranty. Secure Care
Products, Inc. provides the facility with
the number of transmitters which will
expire, the transmitter serial numbers and
an order blank for the customer to
indicate their upcoming transmitter needs.
The facility will be sent three (3) written
notifications: 1st; 30 days before
expiration, 2nd; halfway through the
month of expiration and 3rd; final
expiration notice at the end of the month
of expiration.
Deleted: those
Deleted:
Deleted: e
Deleted: ¶
When the renewal order is received, the
facility transmitters are shipped the first
working day of the month of expiration,
along with instructions on the procedure
to follow for returning the outdated
transmitters. A self-addressed postage-
paid mailing label will be included in the
order for ease in returning expired
transmitters to Secure Care Products, Inc.¶
Deleted: We ask that the expired
transmitters be returned to Secure Care
Products, Inc. within 15 days of receipt of
the new ankle transmitters.
Deleted: Secure Care Products, Inc
Deleted: simply
Deleted: (a #707 transmitter tester is
available for this purpose),
Deleted: ,.
Deleted: ¶
¶
¶
¶
¶
¶
¶
¶... [1]

A09000601 Page 5 of 15
THREE YEAR TRANSMITTER WARRANTY
Transmitters are warranted for three (3) years from date of shipment. If within the three (3) year warranty period
a transmitter is not performing to our specification, CALL our toll free number (1-800-451-7917), for a TXRA
(Transmitter Return Authorization) BEFORE returning any Transmitter.
A replacement transmitter will be sent (to complete the end of the original warranty), along with a postage
paid label marked with a Return Authorization number. Simply replace the suspect transmitter with the replacement and
send it back to Secure Care Products within 15 days with facility name and address, and the TXRA Number displayed,
along with a description of the transmitter problem.
When the transmitter is returned to Secure Care Products, Inc., it is tested on a system similar to that in the
facility to verify that the transmitter is not working to our specifications.
.
If the transmitter tests properly, and is in good working condition, the facility may be charged a prorated amount
up to the original due date, as well as freight charges incurred.
If the transmitter is physically damaged, or has been soaked or washed in alcohol, the facility will be charged
the full replacement transmitter charge.
If the suspect transmitter is not returned to us within the 15-day period, the facility will be charged the prorated
transmitter amount.
However, if the transmitter is returned within the 15-day period and does not pass our testing procedures there is
no charge to the facility for the replacement.
DOCUMENTATION AND TESTING
DAILY TRANSMITTER TESTING
Each day, the aide responsible for the care of the residents utilizing the Secure Care System must ensure that the
ankle transmitter is in place. This must be done at each shift change. Documentation of this check should be made by
the nurse's aide. This should be recorded on the aide's daily checklist for the particular resident. Each transmitter should
be tested daily to ensure working properly. Date imprinted transmitters should be checked for expiration date at this
time. The #707 tester is available to purchase for fast, easy testing of all transmitters.
A documented test of each ankle transmitter at the facility must be made each day. This testing should also
include those transmitters not currently in use. The procedure involves using the #707 transmitter tester and/or the exit
panel on the wall by the exit, and documenting the performance of the transmitter.
Attached is a daily transmitter testing log, which you may find useful.
DAILY TRANSMITTER TESTING LOG
Deleted: 9¶
Page 2 of 13
Deleted: Page 12 of 13
Deleted: 4
Formatted
Formatted
Formatted
Formatted
Formatted
Deleted: ¶
Deleted: ¶
¶
¶
Deleted:
p
roblem arises with a
Deleted: S
Deleted: , simply
Deleted: call
Deleted: before
Deleted: and a…t
Deleted: .
Deleted: N…A… of the Facility… …,
and
Deleted: ¶
Deleted: ¶
A09000601 page 3 of 9¶
¶
¶
…S
Deleted:
Deleted:
Deleted: (See Warranty)
Deleted:
Deleted: you
Deleted:
Deleted: ¶
Deleted: c
Deleted:
Deleted: WHEELCHAIR
RESTRICTIONS¶
¶
Deleted:
¶
Deleted:
¶
Deleted:
¶
Deleted:
¶
Deleted:
¶
Deleted:
¶
Deleted:
¶
Deleted: A09000601 page 4 of 9
¶
Deleted: ¶
Deleted: ¶
... [5]
... [8]
... [3]
... [2]
... [6]
... [9]
... [7]
... [11]
... [10]
... [12]
... [4]

A09000601 Page 6 of 15
Use a separate sheet for each Resident.
Expiration Date___________________________Month_____________
Day # Name of Resident Test OK Tested By
01______________________________________________________________
02______________________________________________________________
03______________________________________________________________
04______________________________________________________________
05______________________________________________________________
06______________________________________________________________
07______________________________________________________________
08______________________________________________________________
09______________________________________________________________
10______________________________________________________________
11______________________________________________________________
12______________________________________________________________
13______________________________________________________________
14______________________________________________________________
15______________________________________________________________
16______________________________________________________________
17______________________________________________________________
18______________________________________________________________
19______________________________________________________________
20______________________________________________________________
21______________________________________________________________
22______________________________________________________________
23______________________________________________________________
24______________________________________________________________
25______________________________________________________________
26______________________________________________________________
27______________________________________________________________
28______________________________________________________________
29______________________________________________________________
30______________________________________________________________
31______________________________________________________________
Secure Care Products, Inc.
STRAP INSTRUCTIONS
Deleted: 9¶
Page 2 of 13
Deleted: Page 12 of 13
Deleted: 4
Deleted:
Serial # and/or
Deleted: ¶
¶
Deleted: ¶
A09000601 page 5 of 9¶
Deleted: ¶
A09000601 page 6 of 9¶
¶
Deleted: S

A09000601 Page 7 of 15
1. Place the band around the Resident's ankle, keeping two fingers between the
band and the ankle to allow room for swelling to occur.
2. Place the Snap Post through the nearest hole.
3. Fold the Snap Receptacle down to accept the Snap Post and press together firmly
until they snap securely.
4. Cut off excess material
To ensure proper operation of the Transmitter, it must be in an upright (or
vertical) position on the ankle.
Do Not soak the Transmitter in alcohol, alcohol-based or petroleum based products. It is
acceptable to wash the Transmitter with a mild disinfectant or soap and water.
Information may be written on the strap using a permanent marker.
Transmitter straps are sold in increments of one (1) dozen, plus UPS shipping and
handling.
Transmitters returned to Secure Care Products without prior approval may
incur additional charges to your account.
If you have any questions, please do not hesitate to call our Toll Free
number 1-800-451-7917.
Secure Care Products, Inc. 1-800-451-7917
Deleted: 9¶
Page 2 of 13
Deleted: Page 12 of 13
Deleted: 4
Deleted: the¶
two
Deleted: it
Deleted: s
Deleted: Vertical
Deleted: can
Deleted: The
Deleted: Straps
Deleted: Secure Care Products
Deleted: result
Deleted: in
Deleted:
¶
Deleted: ¶
Deleted: A09000601 page 6 of 9¶
¶
Deleted: A09000601 page 7 of 9 ¶
¶

A09000601 Page 8 of 15
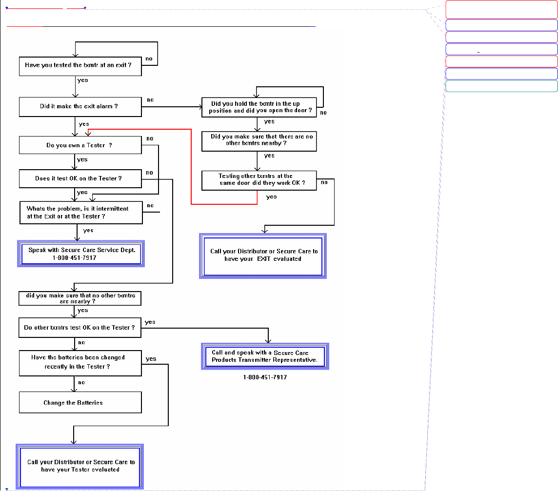
1-13-94 Transmitter Troubleshooting Flowchart
Deleted: 9¶
Page 2 of 13
Deleted: Page 12 of 13
Deleted: 4
Deleted: t
Deleted: 1-13-
Deleted: 94
Deleted: ¶

A09000601 Page 9 of 15
Deleted: 9¶
Page 2 of 13
Deleted: Page 12 of 13
Deleted: 4
Description
The A20080903 is an active transmitter
that is sending out a Radio Frequency
(RF) Signal. The A20080903 should
send out this RF signal for (3) years. The
system at the exit should consist of
components that are tuned to the
transmitter frequency and have the
intelligence to recognize this transmitter.
The A20080903 is water tight and can be
submerged in water without damaging the
unit. The A20080903 has an expiration
date engraved into the front cover and the
unit should be disposed of properly when
the expiration date has been reached. The
707 Tester should be used for routine
testing of both transmitters and exit
systems.
(All unit dimensions are approximate.)
S e c u r e C a r e P r o d u c t s ® , I n c .
Wandering Resident System
Adult Transmitter
Features
y
Light Weight
y
Attractive White Case
y
Long Life Three (3) Year Life
Expectancy
y
Active Transmission
y
Water Tight
y
Durable Polycarbonate Plastic
y
Does Not Interfere With Other
Medical Equipment
Material Included
Sealed Active Transmitter
Hypo-allergenic, Water Proof, Transmitter Strap
1
1
.65"
(16.51mm)
1.93"
(49.02mm)
(side view)
UP
EXPIRATION
DD-MMM-YY
FCC ID
KNKTX0003
FF
A20080903
430KHZ
1.14"
(28.96mm)
1.93"
(49.02mm)
(front view)
Pa r t #
A20080903
Electrical Specifications
Power Supply
Max. Current Draw
Operating Frequency
Signal Output Power
Output Signal Type
Lithium 3 Volt Battery
22 Micro Amps
430 kHz
Less than 100 microwatts
Active, Pulsed Signal
Pulse Separation 60-70 milliseconds
Pulse Length 1 millisecond
Construction Specifications
Case Construction Material Molded, Durable,
Polycarbonate Plastic
CONTENT SUBJECT TO CHANGE WITHOUT NOTICE REV A 06/01/2000
Product Sheet
©2000 Secure Care Products®, Inc. All Rights Reserved
39 Chenell Drive Concord, NH 03301-8501 603.223.0745 / 1.800.451.7917 Fax 603.227.0200 http:// www.securecare.com

A09000601 Page 10 of 15
(Sample Letter for Facility to use on their letterhead for Residents Families)
Our facility has installed the Secure Care System, an innovative electronic monitoring system for
residents who may tend to wander from the safety of our building. This new technology will allow us
to care for confused ambulatory residents without sacrificing their freedom of mobility or their quality
of life.
Residents who need close supervision, either because of Alzheimer's Disease, dementia, or just a
tendency to wander and become disorientated, wear a lightweight, waterproof ankle bracelet which is
worn 24 hours a day and contains a radio transmitter. If the resident wanders through a monitored
exit, an alarm is triggered at the exit and/or a central nurse station panel. The staff immediately
returns the resident to the safety of the facility, thereby preventing what may have been a life-
threatening incident.
Our wandering residents are often physically able to leave the building accompanied by staff, but if
they get outside alone they become too confused to find their way back. The Secure Care System will
allow our residents the freedom to wander without the fear that they will wander too far. The system
will not only give our wandering residents new freedom, but also give our staff more time to care for
all residents. It's a real advance for the long-term care facility.
The physically active resident who suffers from Alzheimer's Disease, disorientation or dementia has
long been a major concern to nursing homes. In the past, safety measures have included physical or
chemical restraints or around the clock supervision.
The Secure Care System allows us to provide quality care for the elderly population. It is a dignified
and safe method of providing a secure environment for your loved one. If you would prefer that we
not place a transmitter on your family member, please indicate so in writing below.
_______________________
Administrator or DON
_______________________
Family Member
Deleted: 9¶
Page 2 of 13
Deleted: Page 12 of 13
Deleted: 4
FCC Information
This device Complies with Part 15 of the FCC Rules. Operation is subject to the following two conditions: (1)
this device may not cause harmful interference and (2) this device must accept any interference received,
including interference that may cause undesired operation.
Any changes or modifications not expressly aproved by Secure Care Products, Inc. could void your
authorization to operate this device.
Deleted: ¶
Deleted: A09000601 page 7 of 9
Deleted: ¶
Deleted: A09000601 page 8 of 9¶
¶
Deleted: ¶
¶
Deleted:
Deleted: coul
d
Deleted:
Deleted:
Deleted: .
Deleted: .
Deleted: .

A09000601 Page 11 of 15
Revised 5/8/03
SECURE CARE PRODUCTS, INC.
GENERAL PRODUCT WARRANTY STATEMENT
BY PERMITTING INSTALLATION OR BY MAKING USE OF ANY PRODUCT OR SERVICE DESIGNED OR
MANUFACTURED BY SECURE CARE PRODUCTS, INC. (“SECURE CARE”) (INCLUDING SUPPORT SERVICES,
MAINTAINED SOFTWARE AND MAJOR RELEASES, WHETHER OR NOT IT IS COVERED BY ANY SOFTWARE
MAINTENANCE OR LICENSE AGREEMENT) (“THIS PRODUCT”), YOU ACKNOWLEDGE THAT YOU HAVE
READ ALL THE TERMS AND CONDITIONS OF THIS GENERAL PRODUCT WARRANTY STATEMENT, THAT
YOU UNDERSTAND THEM, AND THAT YOU AGREE TO BE BOUND BY THEM. YOU UNDERSTAND THAT, IF
YOU PURCHASED THIS PRODUCT FROM ANY AUTHORIZED DISTRIBUTOR OF SECURE CARE, THAT
DISTRIBUTOR IS NOT SECURE CARE’S AGENT AND IS NOT AUTHORIZED TO MAKE ANY
REPRESENTATIONS OR WARRANTIES OR TO AGREE TO ANY TERMS OR CONDITIONS WHICH ARE
DIFFERENT FROM ANYTHING EXPRESSLY SET FORTH IN THIS GENERAL PRODUCT WARRANTY
STATEMENT.
If you do not agree to the terms and conditions of this General Product Warranty Statement, do not permit the
installation or make use of this Product and promptly return this Product to the place where you obtained it for a full
refund. If you have any difficulty obtaining a refund, please contact Secure Care at the telephone number provided in
Section 2.B below.
1. Notices
A. ALL LOCKS USED WITH THE SECURE CARE SYSTEM ARE DESIGNED, MANUFACTURED,
LABELED AND DELIVERED SOLELY BY AN INDEPENDENT VENDOR OVER WHOM SECURE CARE HAS NO
CONTROL AND FOR WHOSE ACTIONS OR FAILURES TO ACT SECURE CARE DISCLAIMS ALL
RESPONSIBILITY. REGARDLESS OF WHETHER THE LOCKS CARRY SECURE CARE’S LOGO OR NAME OR ANY
OTHER TRADEMARK, SERVICE MARK OR TRADE NAME USED OR CLAIMED BY SECURE CARE, SECURE CARE
DISCLAIMS ALL WARRANTIES, EXPRESS OR IMPLIED, WITH RESPECT TO THE LOCKS AND/OR THEIR USE
WITH OR OPERATION IN THE SECURE CARE SYSTEM, INCLUDING, WITHOUT LIMITATION, ALL IMPLIED
WARRANTIES OF MERCHANTABILITY, FITNESS FOR A PARTICULAR PURPOSE, TITLE AND/OR NON-
INFRINGEMENT. SECURE CARE ALSO DISCLAIMS ALL OBLIGATIONS WITH RESPECT TO THE LOCKS
AND/OR THEIR USE WITH OR OPERATION IN THE SECURE CARE SYSTEM THAT MIGHT OTHERWISE ARISE
OR BE IMPLIED FROM THE FACT THAT SUCH LOCKS CARRY SECURE CARE’S LOGO OR NAME OR ANY
OTHER TRADEMARK, SERVICE MARK OR TRADE NAME USED OR CLAIMED BY SECURE CARE OR FROM THE
DELIVERY OR INSTALLATION OF THE LOCKS WITH SECURE CARE SOFTWARE, PARTS AND/OR PRODUCTS
OR FROM A COURSE OF DEALING OR USAGE IN TRADE. ALL RESPONSIBILITY FOR DESIGNING,
MANUFACTURING, LABELING AND WARNING OF HIDDEN DEFECTS OR DANGERS IN THE LOCKS AND/OR
THEIR USE WITH AND OPERATION IN THE SECURE CARE SYSTEM RESTS EXCLUSIVELY WITH THE
INDEPENDENT VENDOR, AND ANY CLAIMS, COSTS, DAMAGES OR LIABILITIES ARISING FROM THE LOCKS
AND/OR THEIR USE WITH OR OPERATION IN THE SECURE CARE SYSTEM SHALL BE MADE SOLELY
AGAINST THE INDEPENDENT VENDOR.
B. IF YOU PURCHASE COMPUTER HARDWARE THROUGH SECURE CARE AND REQUEST THAT
SECURE CARE SOFTWARE BE INSTALLED AND TESTED ON THAT HARDWARE AT THE FACTORY, SECURE
CARE WARRANTS ONLY THAT THE HARDWARE AND THE SOFTWARE PACKAGES WERE INSTALLED, SET-
UP AND TESTED PRIOR TO SHIPMENT IN ACCORDANCE WITH ALL SECURE CARE PRODUCT MANUALS
Deleted: 9¶
Page 2 of 13
Deleted: Page 12 of 13
Deleted: 4
Deleted: ¶
¶
Deleted: SECURE CARE
PRODUCTS, INC.¶
GENERAL PRODUCT WARRANTY
STATEMENT¶
BY PERMITTING INSTALLATION
OR BY MAKING USE OF ANY
PRODUCT (INCLUDING SUPPORT
SERVICES, MAINTAINED
SOFTWARE AND MAJOR
RELEASES, WHETHER OR NOT IT
IS COVERED BY ANY SOFTWARE
MAINTENANCE OR LICENSE
AGREEMENT) (“THIS PRODUCT”),
YOU ACKNOWLEDGE THAT YOU
HAVE READ ALL THE TERMS AND
CONDITIONS OF THIS GENERAL
PRODUCT WARRANTY
STATEMENT, THAT YOU
UNDERSTAND THEM, AND THAT
YOU AGREE TO BE BOUND BY
THEM. YOU UNDERSTAND THAT,
IF YOU PURCHASED THIS
PRODUCT FROM ANY
AUTHORIZED DISTRIBUTOR OF
SECURE CARE PRODUCTS, INC.
(“SECURE CARE”), THAT
DISTRIBUTOR IS NOT SECURE
CARE’S AGENT AND IS NOT
AUTHORIZED TO MAKE ANY
REPRESENTATIONS OR
WARRANTIES OR TO AGREE TO
ANY TERMS OR CONDITIONS
Deleted: A. SUBJECT TO THE
LIMITATIONS SET FORTH IN THIS
GENERAL PRODUCT WARRANTY
Deleted: B.
Deleted: Any dispute, controversy or
claim arising out of or relating to this
General Product Warranty Statement
Deleted:
¶
Deleted: ¶
¶
¶
Deleted: <#>5.
Deleted: <#>Severability¶
¶
¶
Deleted: <#>6.
Deleted: <#>Waiver¶
¶
No term or condition of this General
Deleted: ¶
Deleted: ¶
¶
¶
Deleted: ¶
¶
¶
... [13]
... [14]
... [16]
... [15]
... [18]
... [17]
... [19]

A09000601 Page 12 of 15
AND THAT, AT THE TIME THE HARDWARE AND THE SOFTWARE PACKAGES WERE FINALLY INSPECTED AT
THE FACTORY, THEY WERE PERFORMING (SUBJECT TO SECURE CARE’S SPECIFIED TOLERANCES) IN
ACCORDANCE WITH SECURE CARE’S SPECIFICATIONS. SECURE CARE WILL NOT BE RESPONSIBLE FOR ANY
DEFECTS IN OR PROBLEMS CAUSED BY THE HARDWARE, ALL CLAIMS FOR WHICH MUST BE MADE TO THE
HARDWARE MANUFACTURER AND/OR VENDOR. SECURE CARE DISCLAIMS ALL WARRANTIES, EXPRESS
OR IMPLIED, WITH RESPECT TO THE HARDWARE AND/OR ITS USE WITH OR OPERATION IN THE SECURE
CARE SYSTEM, INCLUDING, WITHOUT LIMITATION, ALL IMPLIED WARRANTIES OF MERCHANTABILITY,
FITNESS FOR A PARTICULAR PURPOSE, TITLE AND/OR NON-INFRINGEMENT. SECURE CARE ALSO
DISCLAIMS ALL OBLIGATIONS WITH RESPECT TO THE HARDWARE AND/OR ITS USE WITH OR OPERATION
IN THE SECURE CARE SYSTEM THAT MIGHT OTHERWISE ARISE OR BE IMPLIED FROM THE FACT THAT
SUCH HARDWARE CARRIES SECURE CARE’S LOGO OR NAME OR ANY OTHER TRADEMARK, SERVICE MARK
OR TRADE NAME USED OR CLAIMED BY SECURE CARE OR FROM THE DELIVERY OR INSTALLATION OF THE
HARDWARE WITH SECURE CARE SOFTWARE, PARTS AND/OR PRODUCTS OR FROM A COURSE OF DEALING
OR USAGE IN TRADE. ALL RESPONSIBILITY FOR DESIGNING, MANUFACTURING, LABELING AND
WARNING OF HIDDEN DEFECTS OR DANGERS IN THE HARDWARE AND/OR ITS USE WITH AND
OPERATION IN THE SECURE CARE SYSTEM RESTS EXCLUSIVELY WITH THE HARDWARE MANUFACTURER
AND/OR VENDOR, AND ANY CLAIMS, COSTS, DAMAGES OR LIABILITIES ARISING FROM THE HARDWARE
AND/OR ITS USE WITH OR OPERATION IN THE SECURE CARE SYSTEM SHALL BE MADE SOLELY AGAINST
THE HARDWARE MANUFACTURER AND/OR VENDOR.
C. Secure Care’s software, parts and products are designed for operation in a wireless system. However,
the range, performance, and predictability of any wireless system, including Secure Care’s, is dependent on several
factors, including, but not limited to, the following: building structure; environmental extremes (e.g., temperature, earth
tremors, air pollution, etc.); the proximity of other wireless devices; the presence of variable speed products; sources of
Radio Frequency Interference (RFI); physical orientation and positioning of the equipment; and sources of Electro Static
Discharge (“ESD”). Secure Care cannot be responsible for the effect of these types of factors on operation of its
software, parts and products.
D. This Product must be installed, set-up, tested, supported, operated, maintained, repaired and used only
in accordance with all manuals and instructions (including the user, installation, technical and other manuals) issued by
Secure Care (the “Product Manuals”). It is your responsibility to assure that any person who might be installing,
setting-up, testing, supporting, maintaining or repairing this Product knows the contents of and has access to the
Product Manuals and has successfully completed Secure Care technical training. It is also your responsibility to assure
that any person who might be operating or using this Product knows the contents of and has access to the Product
Manuals and has successfully completed Secure Care in-service training. If you do not have the Product Manuals or if
you have any questions regarding this Product and/or its installation, set-up, testing, support, operation, maintenance,
repair or use, please call Secure Care at the telephone number provided in section 2.B below. Secure Care cannot be
responsible for performance problems caused by a failure to follow published and appropriate procedures for
installation, set-up, testing, support, operation, maintenance, repair and use.
All adjustable features on new and repaired Secure Care software, parts and products are shipped with “factory
default” settings. These “factory default” settings may not comply with building and life safety codes or other
applicable laws and regulations in the location where they are installed or operated. Secure Care strongly recommends,
therefore, that the settings on all Secure Care software, parts and products be checked and, if necessary, reset to comply
with local building and life safety codes and other applicable laws and regulations at the time of any installation, set-up,
testing, support, maintenance or repair.
E. Secure Care’s system is driven by software. However, the performance and reliability of any software-
driven system depends on adequately maintaining the recommended minimum configuration of computing platform,
operating systems and applications programs and on regularly performing industry-standard and application-specific
backup processes. If recommended minimum configurations of computing platform, operating systems, and
applications programs are not adequately maintained, or if appropriate backups are not regularly performed, the
software may not drive the system as intended. Secure Care cannot be responsible for operational problems caused by
a failure to perform these maintenance and backup procedures.
F. Secure Care does not authorize, and strongly recommends against, any installation or field replacement
of software, parts or products by untrained contractors or facility staff. Such work can be hazardous, can render the
Deleted: 9¶
Page 2 of 13
Deleted: Page 12 of 13
Deleted: 4

A09000601 Page 13 of 15
system ineffective and will void any Secure Care warranty or liability that might otherwise relate to the system.
Before any software, parts or products which have been designed and manufactured by Secure Care can be
safely installed, set-up, tested, supported, maintained or repaired, technical training in accordance with standards
established by Secure Care is required. Regardless of how Secure Care’s software, parts or products are obtained, they
should not be installed, set-up, tested, supported, maintained or repaired by any person who has not satisfactorily
completed that technical training (a “qualified service technician”.) When Secure Care’s software, parts or products are
sold separately from installation services, it is assumed that only a qualified service technician will conduct any
installation, set-up, testing, support, maintenance or repair involving that software, part or products.
G. It is important that any installation, set-up, testing, support, operation, maintenance, repair or use
involving the system comply with all local and national electrical and life safety codes. If you have any questions about
compliance with those codes, please contact your local authorities.
H. Secure Care receives and responds to telephone and dial-in inquires (the “Help Line”) about its
software, parts and products for the purpose of discussing users’ experiences with Secure Care’s system, helping users
better understand how their systems work, and providing ideas about what may be causing difficulties. However,
Secure Care cannot accurately diagnose the cause of any problems or give complete instructions on how to fix problems
over the telephone or Internet. The only way to assure that software, parts or products are installed, set-up, tested,
supported, maintained or repaired correctly or that a Secure Care system is functioning properly is to have it examined
on site by a qualified service technician. In addition, Secure Care software, parts and products cannot be operated or
used correctly by anyone who has not successfully completed Secure Care in-service training. Secure Care’s Help Line
is not a substitute for on-site diagnosis and servicing by a qualified service technician or for successful completion of
Secure Care in-service training. Secure Care strongly recommends that any installation, set-up, testing, support,
replacement, maintenance or repair of a system that is performed by a person who has not satisfactorily completed
technical training in accordance with standards established by Secure Care be immediately checked on-site by a person
who has completed that technical training.
WARNING: EVEN SLIGHT MODIFICATIONS TO THE SYSTEM OR CHANGES IN THE OPERATING
ENVIRONMENT MAY CAUSE SECURE CARE’S SYSTEM TO MALFUNCTION. THE ONLY WAY TO ASSURE
THAT SECURE CARE’S SYSTEM HAS BEEN INSTALLED, SET-UP, TESTED, SUPPORTED, MAINTAINED, AND
REPAIRED CORRECTLY IS TO HAVE A QUALIFIED SERVICE TECHNICIAN DO THE WORK.
I. Secure Care’s software, parts and products have been designed to augment a facility’s reasonable
procedures for protecting residents and patients. However, no system or combination of procedures and equipment
can eliminate all risk or assure complete security. Secure Care’s system is not intended as a substitute for the careful
identification and monitoring of residents and patients by a facility’s professional staff.
2. Limited Warranty
A. SUBJECT TO THE LIMITATIONS SET FORTH IN THIS GENERAL PRODUCT WARRANTY
STATEMENT (AS AMENDED FROM TIME TO TIME BY SECURE CARE IN ITS ABSOLUTE DISCRETION), AND
UNLESS A DIFFERENT PERIOD IS SPECIFIED IN WRITING BY SECURE CARE FOR A PARTICULAR PRODUCT
OR SERVICE, SECURE CARE WARRANTS THAT THIS PRODUCT (SUBJECT TO SECURE CARE'S SPECIFIED
TOLERANCES AND EXCLUDING ANY EXPENDABLE ITEMS), IF SOLD BY SECURE CARE TO AN AUTHORIZED
SECURE CARE DISTRIBUTOR, SHALL CONFORM TO THE SPECIFICATIONS WHICH ACCOMPANY THIS
PRODUCT FOR A PERIOD OF ONE (1) YEAR FROM THE DATE OF DELIVERY OF THIS PRODUCT BY SECURE
CARE TO A COMMON CARRIER, F.O.B. SECURE CARE’S MANUFACTURING FACILITY IN CONCORD, NEW
HAMPSHIRE OR, IN THE CASE OF SERVICES, FROM THE DATE OF FIRST PROVISION OF SUCH SERVICES.
THIS WARRANTY DOES NOT EXTEND TO AND IS NOT FOR THE BENEFIT OF ANY PERSON OTHER THAN AN
AUTHORIZED SECURE CARE DISTRIBUTOR WHO PURCHASES THIS PRODUCT FROM SECURE CARE, ANY
SUB-DISTRIBUTOR THEREOF AND/OR THE CUSTOMER TO WHOM THIS PRODUCT IS FIRST PROVIDED FOR
USE, BY SECURE CARE, AN AUTHORIZED SECURE CARE DISTRIBUTOR OR ANY SUB-DISTRIBUTOR
THEREOF. IN THE EVENT THAT THIS PRODUCT DOES NOT COMPLY WITH THIS WARRANTY, SECURE CARE
WILL, AT ITS OPTION, EITHER REPAIR OR REPLACE THIS PRODUCT OR REFUND THE PURCHASE PRICE,
PROVIDED THAT THIS PRODUCT IS RETURNED AS PROVIDED IN SECTION 2.B BELOW. REPLACEMENT OF
THIS PRODUCT UNDER WARRANTY WILL NOT EXTEND THE ORIGINAL WARRANTY PERIOD.
Deleted: 9¶
Page 2 of 13
Deleted: Page 12 of 13
Deleted: 4

A09000601 Page 14 of 15
Secure Care will also, at its option, either repair or replace this Product after the warranty has expired, for an
additional charge, provided that this Product is returned as provided in Section 2.B below. If Secure Care repairs or
replaces this Product after the warranty has expired, the terms of the warranty set forth in this Section 2.A for a new
Product will apply to the repaired or replaced Product, with the exception that the term will run for ninety (90) days
from the date of repair or replacement.
Repair may include the replacement of parts and products with functionally equivalent, reconditioned parts or
products. Any part or product replaced by Secure Care will become the property of Secure Care upon replacement.
B. Warranty service is available by contacting Secure Care at 800-451-7917 and obtaining a Return
Authorization Number. No Product may be returned to Secure Care without first obtaining a Return Authorization
Number. When this Product is returned to Secure Care, please include the Return Authorization Number and a detailed
written description of the problem. Issuance of a Return Authorization Number by Secure Care will not constitute an
admission that there is a problem with the Product being returned, that any problem is covered by warranty or that
Secure Care has any responsibility to repair, replace, make refunds for or pay claims, costs, damages or liabilities
connected with the Product being returned.
NOTE: Transmitters are not repaired, nor is the warranty extended, beyond the expiration date.
If this Product is returned to Secure Care for any reason, you will retain title (unless and until a part or product
is replaced, in which case you will obtain title to the replacement part or product at the time of replacement), the risk of
loss, and the obligation to pay all costs of shipping, storage and other charges and obligations relating to this Product.
C. EXCEPT AS STATED IN THIS SECTION 2, SECURE CARE DISCLAIMS ALL WARRANTIES,
EXPRESS OR IMPLIED, WITH RESPECT TO THE WHOLE OR ANY PART OF THIS PRODUCT, INCLUDING,
WITHOUT LIMITATION, ALL IMPLIED WARRANTIES OF MERCHANTABILITY, FITNESS FOR A PARTICULAR
PURPOSE, TITLE AND/OR NON-INFRINGEMENT. SECURE CARE ALSO DISCLAIMS ALL OBLIGATIONS THAT
MIGHT OTHERWISE ARISE OR BE IMPLIED FROM A COURSE OF DEALING OR USAGE IN TRADE.
3. Limitations of Liability
A. REGARDLESS OF THE FORM OF ANY CLAIM OR ACTION, SECURE CARE’S TOTAL LIABILITY TO
ALL PERSONS, WHETHER SINGLY OR TOGETHER, FOR ALL OCCURRENCES COMBINED, FOR CLAIMS,
COSTS, DAMAGES OR LIABILITIES BASED ON ANY CAUSE WHATSOEVER AND ARISING FROM OR IN
CONNECTION WITH THIS PRODUCT, OR THE MANUFACTURE, DISTRIBUTION, PROMOTION, SALE,
INSTALLATION, SET-UP, TESTING, SUPPORT, MAINTENANCE, OPERATION, SERVICING, USE OR
PERFORMANCE OF THIS PRODUCT, OR FROM OR IN CONNECTION WITH ANY DELAY OR FAILURE IN
PROVIDING THIS PRODUCT, SHALL NOT EXCEED THE AGGREGATE PRICE (WITHOUT INTEREST) PAID TO
SECURE CARE FOR THIS PRODUCT.
B. IN NO EVENT SHALL SECURE CARE BE LIABLE TO ANYONE FOR ANY LOSS OF DATA, LOSS OF
PROFITS OR LOSS OF USE OF THIS PRODUCT OR ANY EQUIPMENT, OR FOR ANY SPECIAL, INCIDENTAL,
CONSEQUENTIAL, EXEMPLARY, PUNITIVE , MULTIPLE, OR OTHER DAMAGES, ARISING FROM OR IN
CONNECTION WITH THE MANUFACTURE, DISTRIBUTION, PROMOTION, SALE, INSTALLATION, SET-UP,
TESTING, SUPPORT, MAINTENANCE, OPERATION, SERVICING, USE OR PERFORMANCE OF THIS PRODUCT
OR FROM OR IN CONNECTION WITH ANY DELAY OR FAILURE IN PROVIDING OR DELIVERING THIS PRODUCT.
C. IN NO EVENT SHALL SECURE CARE BE LIABLE TO ANYONE FOR ANY CLAIMS, COSTS,
DAMAGES OR LIABILITIES CAUSED BY: (i) ANY DISTRIBUTOR’S FAILURE TO PERFORM ITS OBLIGATIONS AND
RESPONSIBILITIES UNDER A DISTRIBUTOR AGREEMENT WITH SECURE CARE; (ii) IMPROPER OR DEFECTIVE
PROMOTION, DISTRIBUTION, SALE, INSTALLATION, SET-UP, TESTING, SUPPORT, MAINTENANCE OR REPAIR
OF THIS PRODUCT, INCLUDING WORK PERFORMED, WITHOUT SECURE CARE’S PRIOR WRITTEN CONSENT
IN ITS ABSOLUTE DISCRETION, BY A PERSON WHO HAS NOT SATISFACTORILY COMPLETED SECURE CARE
TECHNICAL TRAINING, OR IN A MANNER NOT CONSISTENT WITH SECURE CARE TECHNICAL TRAINING; (iii)
IMPROPER OR DEFECTIVE OPERATION OR USE OF THIS PRODUCT BY A PERSON WHO HAS NOT
Deleted: 9¶
Page 2 of 13
Deleted: Page 12 of 13
Deleted: 4

A09000601 Page 15 of 15
SUCCESSFULLY COMPLETED SECURE CARE IN-SERVICE TRAINING, OR IN A MANNER NOT CONSISTENT
WITH SECURE CARE IN-SERVICE TRAINING; (iv) SUPPLY OF THIS PRODUCT BY A DISTRIBUTOR FOR USE IN,
OR THE USE OF THIS PRODUCT IN, ANY SYSTEM OR CONFIGURATION NOT DESIGNED TO SECURE CARE
STANDARDS OR IN WHICH A DISTRIBUTOR OR ANY THIRD PARTY HAS SUBSTITUTED MATERIALS AND/OR
GOODS NOT SPECIFIED BY SECURE CARE; OR (v) DETERIORATION OF THIS PRODUCT DURING STORAGE.
D. YOU AGREE TO INDEMNIFY AND HOLD SECURE CARE HARMLESS FROM ALL CLAIMS, COSTS,
DAMAGES AND LIABILITIES ASSERTED BY ANYONE FOR ANY DAMAGES THAT ARE EXCLUDED AND WAIVED,
OR ARE INTENDED TO BE EXCLUDED AND WAIVED, BY THIS SECTION 3, OR WHICH ARE IMPOSED BY LAW
ON BEHALF OF ANYONE BUT WHICH ARE NOT EXPRESSLY STATED IN THIS GENERAL PRODUCT WARRANTY
STATEMENT.
E. THE EXCLUSIONS, WAIVERS AND LIMITATIONS ON CLAIMS, COSTS, DAMAGES AND
LIABILITIES AND ANY RIGHTS OF INDEMNIFICATION SET FORTH IN THIS SECTION 3 SHALL BE ENFORCEABLE
TO THE MAXIMUM EXTENT ALLOWED BY LAW AND SHALL NOT BE EXPANDED OR NEGATED IN ANY
RESPECT BY SECURE CARE’S OPERATION OF A “HELP LINE” TO RECEIVE AND RESPOND TO TELEPHONE
OR DIAL-IN INQUIRES ABOUT THIS PRODUCT, BY ANY COMMUNICATIONS THROUGH THAT “HELP LINE” OR
BY ANY ACTIONS TAKEN BY ANYONE FOLLOWING COMMUNICATIONS WITH SECURE CARE OVER SUCH
“HELP LINE.”
4. Governing Law and Arbitration
A. This General Product Warranty Statement, and all questions arising out of or relating to it, shall be
governed by and construed in accordance with the laws of the State of New Hampshire, without giving effect to the
conflict of laws provisions thereof, and excluding the United Nations Convention on Contracts for the International Sale
of Goods, the 1974 Convention on the Limitation Period on the International Sale of Goods (the “1974 Convention”), and
the Protocol amending the 1974 Convention, done at Vienna April 11, 1980.
B. Any dispute, controversy or claim arising out of or relating to this General Product Warranty Statement
shall be resolved by arbitration. Regardless of the amount in dispute, the arbitration shall be conducted by a single
arbitrator selected by the parties or, if they cannot agree, by a single arbitrator selected in accordance with the
Commercial Arbitration Rules of the American Arbitration Association without regard to the amount in dispute. The
arbitration shall be conducted in English, in accordance with the Commercial Arbitration Rules of the American
Arbitration Association, in Concord, New Hampshire. The decision of the arbitrator shall be binding and enforceable by
any state or federal court in New Hampshire, and you hereby consent to the personal jurisdiction of any state or federal
court in New Hampshire for that purpose. The expense of the arbitration (excluding each side’s own attorneys' fees,
costs, and related expenses) shall initially be paid in equal shares by each side, but the total of such expenses plus any
award of attorneys' fees, cost and expenses shall finally be paid by the parties as the arbitrator determines. Nothing in
this Section 4.B shall preclude Secure Care from seeking provisional or equitable relief from any appropriate court to
protect its rights prior to, pending or in the absence of such arbitration proceedings.
5. Severability
The invalidity or unenforceability of any provision of this General Product Warranty Statement shall not affect
the validity or enforceability of any other provision hereof.
6. Waiver
No term or condition of this General Product Warranty Statement may be waived except in writing signed by
Secure Care. A waiver on one or more occasions of any term or condition of this General Product Warranty Statement
shall not constitute or be deemed to be a waiver of such term or condition on any other occasion. No delay or failure of
Secure Care to exercise any right or remedy under this General Product Warranty Statement will operate as a waiver
thereof; no failure to enforce or insist upon compliance with any provision of this General Product Warranty Statement
on any one occasion shall be deemed to be a waiver of Secure Care's right to do so on another occasion; and no course of
dealing will constitute a waiver, alteration, limitation or expansion of any of the parties' rights and obligations under
this General Product Warranty Statement.
Deleted: 9¶
Page 2 of 13
Deleted: Page 12 of 13
Deleted: 4
Deleted: A09000601 page 9 of 9¶
¶
¶
SECURE CARE PRODUCTS, INC.¶
¶
¶
¶
1. SALE OF TRANSMITTERS.
Secure Care Products, Inc. (SCP) agrees
to sell the transmitter (Equipment).¶
The facility agrees to buy, for a period of
time from “date shipped” to “next due
date” (Sale Period). SCP agrees to
deliver the transmitter in good working
order. Facility agrees to return the
transmitter to SCP promptly upon receipt
of renewal and/or replacement
transmitters. Facility agrees to prepay for
transmitters. Extra straps (sold in
increments of one dozen) may be ordered
through SCP.¶
¶
2. WARRANTY NOTICE.
Transmitters are warranted for three (3)
years from date of shipment. SCP will
replace at no charge (through the end of
the original warranty) any transmitter
found not working to our specifications.
Those physically damaged, soaked in
alcohol or testing properly @ SCP, may
be charged for replacements. Please call
SCP for a TXRA (transmitter return
authorization) before returning any
suspect transmitters. Suspect
transmitters returned without TXRA may
be deleted from files and destroyed
without SCP’s knowledge of the need for
testing, per our standard renewal/expired
transmitter policy.¶
¶
3. SAFETY NOTICE. Transmitters
must not be used beyond the warranty
expiration date and any currently
expressed or implied warranties expire
concurrently with the initial expiration .
In the event the customer continues to use
the transmitters beyond the expiration
period the customer hereby holds Secure
Care Products, Inc. and its agents
harmless for any and all claims for
damage or injury resulting from the use of
any expired transmitters. USE ONLY
ONE TRANSMITTER PER
RESIDENT FOR USE ON ANKLE.¶
¶
4.PAYMENT. Prepayment or net 30
days is requested on all transmitter and
strap purchases. If terms are not met by
the facility, no warranty or liability claims
may be filed against Secure Care
Products, Inc. If there are any unpaid
balances on account, SCP will not ship
any merchandise and/or transmitters until
account is current. All payments in US
Funds only.¶
¶
5. DELIVERY. SCP shall not be liable
for loss, damage, detention or delay due
to war, riots, civil insurrection, fire, flood,
... [20]

Page 4: [1] Deleted Anna Rheaume 3/20/2003 4:47:00 PM
A09000601 page 2 of 9
Page 5: [2] Deleted Anna Rheaume 3/20/2003 2:37:00 PM
and a
Page 5: [2] Deleted Anna Rheaume 3/24/2003 10:30:00 AM
t
Page 5: [3] Deleted TASSEE 3/21/2003 2:17:00 PM
N
Page 5: [3] Deleted TASSEE 3/21/2003 2:17:00 PM
A
Page 5: [3] Deleted TASSEE 3/21/2003 2:17:00 PM
of the Facility
Page 5: [3] Deleted TASSEE 3/21/2003 2:18:00 PM
Page 5: [3] Deleted TASSEE 3/21/2003 2:18:00 PM
, and
Page 5: [4] Deleted TASSEE 3/21/2003 12:23:00 PM
A09000601 page 3 of 9
Page 5: [4] Deleted TASSEE 3/21/2003 2:21:00 PM
Page 5: [4] Deleted TASSEE 3/21/2003 2:20:00 PM
S
Page 5: [5] Deleted Anna Rheaume 3/20/2003 2:55:00 PM
WHEELCHAIR RESTRICTIONS

If the resident is confined to a wheelchair, the transmitter must be worn on the ankle of a
leg that is not elevated. All transmitters must be worn on the ankle. If both legs are elevated,
please call Secure Care Products, Inc. to determine an alternate solution.
Page 5: [6] Deleted TASSEE 3/21/2003 1:42:00 PM
Page 5: [7] Deleted Tassee McAuley 6/26/2003 7:43:00 PM
Page 5: [8] Deleted Tassee McAuley 6/26/2003 7:42:00 PM
Page 5: [9] Deleted TASSEE 3/21/2003 12:35:00 PM
Page 5: [10] Deleted Anna Rheaume 3/21/2003 11:29:00 AM
A09000601 page 3 of 9
OPERATIONS AND MAINTENANCE
The Secure Care Products, Inc. wandering resident system is designed to assist with
resident safety, reduce risk, and cut the cost of providing quality long-term care. It takes the
worry out of caring for wanderers and frees staff members for other important duties.
It is the responsibility of the staff to see that system maintenance and daily transmitter
testing routines are followed and documented. This is critical, not only for reasons of resident
care, but also for liability protection and warranty compliance.
TRANSMITTER APPLICATION AND REPLACEMENT
The ankle transmitter should be properly fitted to the residents ankle with regard to
comfort (two fingertips should fit between the band and the resident’s ankle).
The ankle transmitter is water tight and designed to remain on the resident for a specified
number of months. Whirlpools, bathing, medical testing, etc. will have no effect on the ankle
transmitter. However, soaking or washing in alcohol, alcohol-based or petroleum-based products
is prohibited.
It is recommended that the date of application and/or the serial number of the ankle
transmitter be entered in the nurse's notes for each resident wearing an ankle transmitter. In
addition, the date of the ankle transmitter replacement should be noted so the ankle transmitter is
replaced at the proper time, ensuring the protection of the resident.
HYGIENE AND SKIN CARE
Proper care should be given to the skin area around the ankle transmitter. Lotion should
be applied morning and evening, more often when needed. For those few residents whose skin is
extremely sensitive, it is suggested that a light cotton sock or nylon hose be slipped over the foot
and under the ankle transmitter. Normal ankle transmitter application calls for two fingertips of
slack between the strap and the ankle.
In the event the transmitter strap becomes soiled, discolored or torn, it may be easily
replaced. Simply cut off the old strap and slide a new strap into the ankle transmitter case.
Replacement straps, sold in increments of one dozen, are available from Secure Care Products,
Inc.
A09000601 page 4 of 9

DOCUMENTATION AND TESTING
DAILY TRANSMITTER TESTING
Each day, the aide responsible for the care of the residents utilizing the Secure Care
System must ensure that the ankle transmitter is in place. This must be done at each shift
change. Documentation of this check should be made by the nurse's aide. This should be
recorded on the aide's daily checklist for the particular resident. Each transmitter should be tested
daily to ensure working properly. Date imprinted transmitters should be checked for expiration
date at this time. The #707 tester is available for fast, easy testing of all transmitters.
A documented test of each ankle transmitter at the facility must be made each day. This
testing should also include those transmitters not currently in use. The procedure involves using
#707 transmitter tester and/or the exit panel and documenting the performance of the transmitter.
Attached is a daily transmitter testing log which you may find useful.
Page 5: [11] Deleted Anna Rheaume 3/20/2003 4:56:00 PM

A09000601 page 5 of 9
Page 5: [12] Deleted TASSEE 3/21/2003 1:41:00 PM
DAILY TRANSMITTER TESTING LOG
Page 11: [13] Deleted Tassee McAuley 6/26/2003 1:45:00 PM
SECURE CARE PRODUCTS, INC.
GENERAL PRODUCT WARRANTY STATEMENT
BY PERMITTING INSTALLATION OR BY MAKING USE OF ANY PRODUCT (INCLUDING
SUPPORT SERVICES, MAINTAINED SOFTWARE AND MAJOR RELEASES, WHETHER OR
NOT IT IS COVERED BY ANY SOFTWARE MAINTENANCE OR LICENSE AGREEMENT)
(“THIS PRODUCT”), YOU ACKNOWLEDGE THAT YOU HAVE READ ALL THE TERMS
AND CONDITIONS OF THIS GENERAL PRODUCT WARRANTY STATEMENT, THAT YOU
UNDERSTAND THEM, AND THAT YOU AGREE TO BE BOUND BY THEM. YOU
UNDERSTAND THAT, IF YOU PURCHASED THIS PRODUCT FROM ANY AUTHORIZED
DISTRIBUTOR OF SECURE CARE PRODUCTS, INC. (“SECURE CARE”), THAT
DISTRIBUTOR IS NOT SECURE CARE’S AGENT AND IS NOT AUTHORIZED TO MAKE
ANY REPRESENTATIONS OR WARRANTIES OR TO AGREE TO ANY TERMS OR
CONDITIONS WHICH ARE DIFFERENT FROM ANYTHING EXPRESSLY SET FORTH IN
THIS GENERAL PRODUCT WARRANTY STATEMENT.
If you do not agree to the terms and conditions of this General Product Warranty
Statement, do not permit the installation or make use of this Product and promptly return this
Product to the place where you obtained it for a full refund. If you have any difficulty obtaining
a refund, please contact Secure Care at the telephone number provided in Section 2.B below.
1. Notices
A. ALL LOCKS USED WITH THE SECURE CARE SYSTEM ARE DESIGNED,
MANUFACTURED, LABELED AND DELIVERED SOLELY BY AN INDEPENDENT VENDOR
OVER WHOM SECURE CARE HAS NO CONTROL AND FOR WHOSE ACTIONS OR
FAILURES TO ACT SECURE CARE DISCLAIMS ALL RESPONSIBILITY. REGARDLESS OF
WHETHER THE LOCKS CARRY SECURE CARE’S LOGO OR NAME OR ANY OTHER
TRADEMARK, SERVICE MARK OR TRADE NAME USED OR CLAIMED BY SECURE CARE,
SECURE CARE DISCLAIMS ALL WARRANTIES, EXPRESS OR IMPLIED, WITH RESPECT TO
THE LOCKS AND/OR THEIR USE WITH OR OPERATION IN THE SECURE CARE SYSTEM,
INCLUDING, WITHOUT LIMITATION, ALL IMPLIED WARRANTIES OF
MERCHANTABILITY, FITNESS FOR A PARTICULAR PURPOSE, TITLE AND/OR NON-
INFRINGEMENT. SECURE CARE ALSO DISCLAIMS ALL OBLIGATIONS WITH RESPECT TO
THE LOCKS AND/OR THEIR USE WITH OR OPERATION IN THE SECURE CARE SYSTEM
THAT MIGHT OTHERWISE ARISE OR BE IMPLIED FROM THE FACT THAT SUCH LOCKS
CARRY SECURE CARE’S LOGO OR NAME OR ANY OTHER TRADEMARK, SERVICE MARK
OR TRADE NAME USED OR CLAIMED BY SECURE CARE OR FROM THE DELIVERY OR
INSTALLATION OF THE LOCKS WITH SECURE CARE SOFTWARE, PARTS AND/OR
PRODUCTS OR FROM A COURSE OF DEALING OR USAGE IN TRADE. ALL
RESPONSIBILITY FOR DESIGNING, MANUFACTURING, LABELING AND WARNING OF
HIDDEN DEFECTS OR DANGERS IN THE LOCKS AND/OR THEIR USE WITH AND
OPERATION IN THE SECURE CARE SYSTEM RESTS EXCLUSIVELY WITH THE
INDEPENDENT VENDOR, AND ANY CLAIMS, COSTS, DAMAGES OR LIABILITIES
ARISING FROM THE LOCKS AND/OR THEIR USE WITH OR OPERATION IN THE SECURE
CARE SYSTEM SHALL BE MADE SOLELY AGAINST THE INDEPENDENT VENDOR.
B. Secure Care’s software, parts and products are designed for operation in a
wireless system. However, the range, performance, and predictability of any wireless system,
including Secure Care’s, is dependent on several factors, including, but not limited to, the
following: building structure; environmental extremes (e.g., temperature, earth tremors, air
pollution, etc.); the proximity of other wireless devices; the presence of variable speed products;
sources of Radio Frequency Interference (RFI); physical orientation and positioning of the
equipment; and sources of Electro Static Discharge (“ESD”). Secure Care cannot be responsible
for the effect of these types of factors on operation of its software, parts and products.
C. This Product must be installed, set-up, tested, supported, operated, maintained,
repaired and used only in accordance with all manuals and instructions (including the user,
installation, technical and other manuals) issued by Secure Care (the “Product Manuals”). It is
your responsibility to assure that any person who might be installing, setting-up, testing,
supporting, maintaining or repairing this Product knows the contents of and has access to the
Product Manuals and has successfully completed Secure Care technical training. It is also your
responsibility to assure that any person who might be operating or using this Product knows the
contents of and has access to the Product Manuals and has successfully completed Secure Care
in-service training. If you do not have the Product Manuals or if you have any questions
regarding this Product and/or its installation, set-up, testing, support, operation, maintenance,
repair or use, please call Secure Care at the telephone number provided in section 2.B below.
Secure Care cannot be responsible for performance problems caused by a failure to follow
published and appropriate procedures for installation, set-up, testing, support, operation,
maintenance, repair and use.
All adjustable features on new and repaired Secure Care software, parts and products
are shipped with “factory default” settings. These “factory default” settings may not comply
with building and life safety codes or other applicable laws and regulations in the location where
they are installed or operated. Secure Care strongly recommends, therefore, that the settings on
all Secure Care software, parts and products be checked and, if necessary, reset to comply with
local building and life safety codes and other applicable laws and regulations at the time of any
installation, set-up, testing, support, maintenance or repair.
D. Secure Care’s system is driven by software. However, the performance and
reliability of any software-driven system depends on adequately maintaining the recommended
minimum configuration of computing platform, operating systems and applications programs
and on regularly performing industry-standard and application-specific backup processes. If
recommended minimum configurations of computing platform, operating systems, and
applications programs are not adequately maintained, or if appropriate backups are not
regularly performed, the software may not drive the system as intended. Secure Care cannot be
responsible for operational problems caused by a failure to perform these maintenance and
backup procedures.
E. Secure Care does not authorize, and strongly recommends against, any
installation or field replacement of software, parts or products by untrained contractors or

facility staff. Such work can be hazardous, can render the system ineffective and will void any
Secure Care warranty or liability that might otherwise relate to the system.
Before any software, parts or products which have been designed and manufactured by
Secure Care can be safely installed, set-up, tested, supported, maintained or repaired, technical
training in accordance with standards established by Secure Care is required. Regardless of how
Secure Care’s software, parts or products are obtained, they should not be installed, set-up,
tested, supported, maintained or repaired by any person who has not satisfactorily completed
that technical training (a “qualified service technician”.) When Secure Care’s software, parts or
products are sold separately from installation services, it is assumed that only a qualified service
technician will conduct any installation, set-up, testing, support, maintenance or repair involving
that software, part or products.
F. It is important that any installation, set-up, testing, support, operation,
maintenance, repair or use involving the system comply with all local and national electrical and
life safety codes. If you have any questions about compliance with those codes, please contact
your local authorities.
G. Secure Care receives and responds to telephone and dial-in inquires (the “Help
Line”) about its software, parts and products for the purpose of discussing users’ experiences
with Secure Care’s system, helping users better understand how their systems work, and
providing ideas about what may be causing difficulties. However, Secure Care cannot accurately
diagnose the cause of any problems or give complete instructions on how to fix problems over
the telephone or Internet. The only way to assure that software, parts or products are installed,
set-up, tested, supported, maintained or repaired correctly or that a Secure Care system is
functioning properly is to have it examined on site by a qualified service technician. In addition,
Secure Care software, parts and products cannot be operated or used correctly by anyone who
has not successfully completed Secure Care in-service training. Secure Care’s Help Line is not a
substitute for on-site diagnosis and servicing by a qualified service technician or for successful
completion of Secure Care in-service training. Secure Care strongly recommends that any
installation, set-up, testing, support, replacement, maintenance or repair of a system that is
performed by a person who has not satisfactorily completed technical training in accordance
with standards established by Secure Care be immediately checked on-site by a person who has
completed that technical training.
WARNING: EVEN SLIGHT MODIFICATIONS TO THE SYSTEM OR CHANGES IN
THE OPERATING ENVIRONMENT MAY CAUSE SECURE CARE’S SYSTEM TO
MALFUNCTION. THE ONLY WAY TO ASSURE THAT SECURE CARE’S SYSTEM HAS BEEN
INSTALLED, SET-UP, TESTED, SUPPORTED, MAINTAINED, AND REPAIRED CORRECTLY
IS TO HAVE A QUALIFIED SERVICE TECHNICIAN DO THE WORK.
H. Secure Care’s software, parts and products have been designed to augment a
facility’s reasonable procedures for protecting residents and patients. However, no system or
combination of procedures and equipment can eliminate all risk or assure complete security.
Secure Care’s system is not intended as a substitute for the careful identification and monitoring
of residents and patients by a facility’s professional staff.
2. Limited Warranty
Page 11: [14] Deleted Tassee McAuley 6/26/2003 1:45:00 PM
A. SUBJECT TO THE LIMITATIONS SET FORTH IN THIS GENERAL PRODUCT
WARRANTY STATEMENT (AS AMENDED FROM TIME TO TIME BY SECURE CARE IN ITS

ABSOLUTE DISCRETION), AND UNLESS A DIFFERENT PERIOD IS SPECIFIED IN WRITING
BY SECURE CARE FOR A PARTICULAR PRODUCT OR SERVICE, SECURE CARE
WARRANTS THAT THIS PRODUCT (SUBJECT TO SECURE CARE'S SPECIFIED
TOLERANCES AND EXCLUDING ANY EXPENDABLE ITEMS), IF SOLD BY SECURE CARE
TO AN AUTHORIZED SECURE CARE DISTRIBUTOR, SHALL CONFORM TO THE
SPECIFICATIONS WHICH ACCOMPANY THIS PRODUCT FOR A PERIOD OF ONE (1) YEAR
FROM THE DATE OF DELIVERY OF THIS PRODUCT BY SECURE CARE TO A COMMON
CARRIER, F.O.B. SECURE CARE’S MANUFACTURING FACILITY IN CONCORD, NEW
HAMPSHIRE OR, IN THE CASE OF SERVICES, FROM THE DATE OF FIRST PROVISION OF
SUCH SERVICES. THIS WARRANTY DOES NOT EXTEND TO AND IS NOT FOR THE
BENEFIT OF ANY PERSON OTHER THAN AN AUTHORIZED SECURE CARE DISTRIBUTOR
WHO PURCHASES THIS PRODUCT FROM SECURE CARE, ANY SUB-DISTRIBUTOR
THEREOF AND/OR THE CUSTOMER TO WHOM THIS PRODUCT IS FIRST PROVIDED FOR
USE, BY SECURE CARE, AN AUTHORIZED SECURE CARE DISTRIBUTOR OR ANY SUB-
DISTRIBUTOR THEREOF. IN THE EVENT THAT THIS PRODUCT DOES NOT COMPLY WITH
THIS WARRANTY, SECURE CARE WILL, AT ITS OPTION, EITHER REPAIR OR REPLACE
THIS PRODUCT OR REFUND THE PURCHASE PRICE, PROVIDED THAT THIS PRODUCT IS
RETURNED AS PROVIDED IN SECTION 2.B BELOW. REPLACEMENT OF THIS PRODUCT
UNDER WARRANTY WILL NOT EXTEND THE ORIGINAL WARRANTY PERIOD.
Secure Care will also, at its option, either repair or replace this Product after the
warranty has expired, for an additional charge, provided that this Product is returned as
provided in Section 2.B below. If Secure Care repairs or replaces this Product after the warranty
has expired, the terms of the warranty set forth in this Section 2.A for a new Product will apply to
the repaired or replaced Product, with the exception that the term will run for ninety (90) days
from the date of repair or replacement.
Repair may include the replacement of parts and products with functionally equivalent,
reconditioned parts or products. Any part or product replaced by Secure Care will become the
property of Secure Care upon replacement.
B. Warranty service is available by contacting Secure Care at 800-451-7917 and
obtaining a Return Authorization Number. No Product may be returned to Secure Care without
first obtaining a Return Authorization Number. When this Product is returned to Secure Care,
please include the Return Authorization Number and a detailed written description of the
problem. Issuance of a Return Authorization Number by Secure Care will not constitute an
admission that there is a problem with the Product being returned, that any problem is covered by
warranty or that Secure Care has any responsibility to repair, replace, make refunds for or pay
claims, costs, damages or liabilities connected with the Product being returned.
NOTE: Transmitters are not repaired, nor is the warranty extended beyond the
expiration date.
If this Product is returned to Secure Care for any reason, you will retain title (unless and
until a part or product is replaced, in which case you will obtain title to the replacement part or
product at the time of replacement), the risk of loss, and the obligation to pay all costs of
shipping, storage and other charges and obligations relating to this Product.
C. EXCEPT AS STATED IN THIS SECTION 2, SECURE CARE DISCLAIMS ALL
WARRANTIES, EXPRESS OR IMPLIED, WITH RESPECT TO THE WHOLE OR ANY PART OF
THIS PRODUCT, INCLUDING, WITHOUT LIMITATION, ALL IMPLIED WARRANTIES OF
MERCHANTABILITY, FITNESS FOR A PARTICULAR PURPOSE, TITLE AND/OR NON-

INFRINGEMENT. SECURE CARE ALSO DISCLAIMS ALL OBLIGATIONS THAT MIGHT
OTHERWISE ARISE OR BE IMPLIED FROM A COURSE OF DEALING OR USAGE IN TRADE.
3. Limitations of Liability
A. REGARDLESS OF THE FORM OF ANY CLAIM OR ACTION, SECURE CARE’S
TOTAL LIABILITY TO ALL PERSONS, WHETHER SINGLY OR TOGETHER, FOR ALL
OCCURRENCES COMBINED, FOR CLAIMS, COSTS, DAMAGES OR LIABILITIES BASED ON
ANY CAUSE WHATSOEVER AND ARISING FROM OR IN CONNECTION WITH THIS
PRODUCT, OR THE MANUFACTURE, DISTRIBUTION, PROMOTION, SALE, INSTALLATION,
SET-UP, TESTING, SUPPORT, MAINTENANCE, OPERATION, SERVICING, USE OR
PERFORMANCE OF THIS PRODUCT, OR FROM OR IN CONNECTION WITH ANY DELAY OR
FAILURE IN PROVIDING THIS PRODUCT, SHALL NOT EXCEED THE AGGREGATE PRICE
(WITHOUT INTEREST) PAID TO SECURE CARE FOR THIS PRODUCT.
B. IN NO EVENT SHALL SECURE CARE BE LIABLE TO ANYONE FOR ANY
LOSS OF DATA, LOSS OF PROFITS OR LOSS OF USE OF THIS PRODUCT OR ANY
EQUIPMENT, OR FOR ANY SPECIAL, INCIDENTAL, CONSEQUENTIAL, EXEMPLARY,
PUNITIVE , MULTIPLE, OR OTHER DAMAGES, ARISING FROM OR IN CONNECTION WITH
THE MANUFACTURE, DISTRIBUTION, PROMOTION, SALE, INSTALLATION, SET-UP,
TESTING, SUPPORT, MAINTENANCE, OPERATION, SERVICING, USE OR PERFORMANCE
OF THIS PRODUCT OR FROM OR IN CONNECTION WITH ANY DELAY OR FAILURE IN
PROVIDING OR DELIVERING THIS PRODUCT.
C. IN NO EVENT SHALL SECURE CARE BE LIABLE TO ANYONE FOR ANY
CLAIMS, COSTS, DAMAGES OR LIABILITIES CAUSED BY: (i) ANY DISTRIBUTOR’S FAILURE
TO PERFORM ITS OBLIGATIONS AND RESPONSIBILITIES UNDER A DISTRIBUTOR
AGREEMENT WITH SECURE CARE; (ii) IMPROPER OR DEFECTIVE PROMOTION,
DISTRIBUTION, SALE, INSTALLATION, SET-UP, TESTING, SUPPORT, MAINTENANCE OR
REPAIR OF THIS PRODUCT, INCLUDING WORK PERFORMED, WITHOUT SECURE CARE’S
PRIOR WRITTEN CONSENT IN ITS ABSOLUTE DISCRETION, BY A PERSON WHO HAS NOT
SATISFACTORILY COMPLETED SECURE CARE TECHNICAL TRAINING, OR IN A MANNER
NOT CONSISTENT WITH SECURE CARE TECHNICAL TRAINING; (iii) IMPROPER OR
DEFECTIVE OPERATION OR USE OF THIS PRODUCT BY A PERSON WHO HAS NOT
SUCCESSFULLY COMPLETED SECURE CARE IN-SERVICE TRAINING, OR IN A MANNER
NOT CONSISTENT WITH SECURE CARE IN-SERVICE TRAINING; (iv) SUPPLY OF THIS
PRODUCT BY A DISTRIBUTOR FOR USE IN, OR THE USE OF THIS PRODUCT IN, ANY
SYSTEM OR CONFIGURATION NOT DESIGNED TO SECURE CARE STANDARDS OR IN
WHICH A DISTRIBUTOR OR ANY THIRD PARTY HAS SUBSTITUTED MATERIALS AND/OR
GOODS NOT SPECIFIED BY SECURE CARE; OR (v) DETERIORATION OF THIS PRODUCT
DURING STORAGE.
D. YOU AGREE TO INDEMNIFY AND HOLD SECURE CARE HARMLESS FROM
ALL CLAIMS, COSTS, DAMAGES AND LIABILITIES ASSERTED BY ANYONE FOR ANY
DAMAGES THAT ARE EXCLUDED AND WAIVED, OR ARE INTENDED TO BE EXCLUDED
AND WAIVED, BY THIS SECTION 3, OR WHICH ARE IMPOSED BY LAW ON BEHALF OF
ANYONE BUT WHICH ARE NOT EXPRESSLY STATED IN THIS GENERAL PRODUCT
WARRANTY STATEMENT.
E. THE EXCLUSIONS, WAIVERS AND LIMITATIONS ON CLAIMS, COSTS,
DAMAGES AND LIABILITIES AND ANY RIGHTS OF INDEMNIFICATION SET FORTH IN THIS
SECTION 3 SHALL BE ENFORCEABLE TO THE MAXIMUM EXTENT ALLOWED BY LAW AND
SHALL NOT BE EXPANDED OR NEGATED IN ANY RESPECT BY SECURE CARE’S
OPERATION OF A “HELP LINE” TO RECEIVE AND RESPOND TO TELEPHONE OR DIAL-IN
INQUIRES ABOUT THIS PRODUCT, BY ANY COMMUNICATIONS THROUGH THAT “HELP
LINE” OR BY ANY ACTIONS TAKEN BY ANYONE FOLLOWING COMMUNICATIONS WITH
SECURE CARE OVER SUCH “HELP LINE.”

4. Governing Law and Arbitration
A. This General Product Warranty Statement, and all questions arising out of or
relating to it, shall be governed by and construed in accordance with the laws of the State of New
Hampshire, without giving effect to the conflict of laws provisions thereof, and excluding the
United Nations Convention on Contracts for the International Sale of Goods, the 1974
Convention on the Limitation Period on the International Sale of Goods (the “1974 Convention”),
and the Protocol amending the 1974 Convention, done at Vienna April 11, 1980.
B.
Page 11: [15] Deleted Tassee McAuley 6/26/2003 1:45:00 PM
Any dispute, controversy or claim arising out of or relating to this General Product
Warranty Statement shall be resolved by arbitration. Regardless of the amount in dispute, the
arbitration shall be conducted by a single arbitrator selected by the parties or, if they cannot
agree, by a single arbitrator selected in accordance with the Commercial Arbitration Rules of the
American Arbitration Association without regard to the amount in dispute. The arbitration shall be
conducted in English, in accordance with the Commercial Arbitration Rules of the American
Arbitration Association, in Concord, New Hampshire. The decision of the arbitrator shall be
binding and enforceable by any state or federal court in New Hampshire, and you hereby consent
to the personal jurisdiction of any state or federal court in New Hampshire for that purpose. The
expense of the arbitration (excluding each side’s own attorneys' fees, costs, and related
expenses) shall initially be paid in equal shares by each side, but the total of such expenses plus
any award of attorneys' fees, cost and expenses shall finally be paid by the parties as the
arbitrator determines. Nothing in this Section 4.B shall preclude Secure Care from seeking
provisional or equitable relief from any appropriate court to protect its rights prior to, pending or in
the absence of such arbitration proceedings.
Page 11: [16] Deleted Tassee McAuley 6/26/2003 1:45:00 PM
Severability
The invalidity or unenforceability of any provision of this General Product Warranty
Statement shall not affect the validity or enforceability of any other provision hereof.
Page 11: [17] Deleted Tassee McAuley 6/26/2003 1:45:00 PM
Waiver
No term or condition of this General Product Warranty Statement may be waived except in writing signed
by Secure Care. A waiver on one or more occasions of any term or condition of this General Product
Warranty Statement shall not constitute or be deemed to be a waiver of such term or condition on any other
occasion. No delay or failure of Secure Care to exercise any right or remedy under this General Product
Warranty Statement will operate as a waiver thereof; no failure to enforce or insist upon compliance with
any provision of this General Product Warranty Statement on any one occasion shall be deemed to be a
waiver of Secure Care's right to do so on another occasion; and no course of dealing will constitute a
waiver, alteration, limitation or expansion of any of the parties' rights and obligations under this General
Product Warranty Statement.
Page 11: [18] Deleted TASSEE 3/21/2003 12:12:00 PM

A09000601 page 8
Page 11: [19] Deleted Tassee McAuley 6/26/2003 1:45:00 PM
Page 15: [20] Deleted Anna Rheaume 3/20/2003 5:08:00 PM
A09000601 page 9 of 9
SECURE CARE PRODUCTS, INC.
1. SALE OF TRANSMITTERS. Secure Care Products, Inc. (SCP) agrees to sell the
transmitter (Equipment).
The facility agrees to buy, for a period of time from “date shipped” to “next due date” (Sale Period). SCP
agrees to deliver the transmitter in good working order. Facility agrees to return the transmitter to SCP
promptly upon receipt of renewal and/or replacement transmitters. Facility agrees to prepay for
transmitters. Extra straps (sold in increments of one dozen) may be ordered through SCP.
2. WARRANTY NOTICE. Transmitters are warranted for three (3) years from date of
shipment. SCP will replace at no charge (through the end of the original warranty) any transmitter found
not working to our specifications. Those physically damaged, soaked in alcohol or testing properly @
SCP, may be charged for replacements. Please call SCP for a TXRA (transmitter return
authorization) before returning any suspect transmitters. Suspect transmitters returned without TXRA
may be deleted from files and destroyed without SCP’s knowledge of the need for testing, per our standard
renewal/expired transmitter policy.
3. SAFETY NOTICE. Transmitters must not be used beyond the warranty expiration date and
any currently expressed or implied warranties expire concurrently with the initial expiration . In the event
the customer continues to use the transmitters beyond the expiration period the customer hereby holds
Secure Care Products, Inc. and its agents harmless for any and all claims for damage or injury resulting
from the use of any expired transmitters. USE ONLY ONE TRANSMITTER PER RESIDENT FOR
USE ON ANKLE.
4. PAYMENT. Prepayment or net 30 days is requested on all transmitter and strap purchases. If
terms are not met by the facility, no warranty or liability claims may be filed against Secure Care Products,
Inc. If there are any unpaid balances on account, SCP will not ship any merchandise and/or transmitters
until account is current. All payments in US Funds only.
5. DELIVERY. SCP shall not be liable for loss, damage, detention or delay due to war,
riots, civil insurrection, fire, flood, or other acts of God, strikes or labor difficulties, acts of civil or
military authority including government laws, orders, priorities or regulations, acts of the facility, embargo
wrecks or delay of transportation, inability to obtain necessary labor, materials or manufacturing facilities
from usual sources, other causes beyond the reasonable control of SCP, in the event of delay in
performance due to any such cause, the date of delivery or time for shipment will be adjusted to reflect the
actual length of time lost by reason of such delay. Acceptance of equipment shall constitute a waiver of
any claims for delay.
6. ACCEPTANCE AND LIMITATION OF LIABILITY. The facility accepts the
equipment and agrees the equipment is received and operates satisfactorily in every respect. The facility
accepts full responsibility for the payment, maintenance, daily testing and operation of the equipment. The
facility represents it has an alternate method to keep patients and residents safe in the event the equipment
fails (whatever policy was in effect prior to SCP installation). The facility agrees to notify SCP promptly
of all equipment failures. After acceptance, the facility agrees to hold SCP harmless from all claims of the
facility, its affiliates, its patients, residents, families or any third party resulting directly or indirectly from
any equipment failure.
7. GOVERNING LAWS, ETC. All sales, rights and obligations hereunder shall be governed
by the laws of the State of New Hampshire and this contract is complete construed in accordance with such
laws (excluding any rules relating to choice of law). This contract is complete and final expression of the
agreement of SCP and the facility with respect to the sale of the equipment hereunder and supersedes any
prior discussion or negotiations. This contract may not be supplemented or amended except by a written
agreement signed by authorized representatives of SCP and facility.