Store Intelligence ATAG250 2.4GHz Electronic Shelf Label User Manual
Altierre Corporation 2.4GHz Electronic Shelf Label
User Manual

Updated September, 2009
Food Retail
Food Retail Food Retail
Food Retail -
--
-
Reference Guide
Reference GuideReference Guide
Reference Guide
Electronic Shelf Labels
Electronic Shelf LabelsElectronic Shelf Labels
Electronic Shelf Labels

Quick Reference Guide - Altierre Electronic Shelf Labels
Altierre Confidential Lab Testing Version 2 Page 2
Copyright 2008 Altierre Corporation--All Rights Reserved.
This document contains confidential information. Reproduction, adaptation, or translation or sharing with third party requires prior permission
Publication Number: January 2008
Applicable Product: Altierre Store Gateway Console – “Beta Version”
Trademark Credits: Symbol; Microsoft
Disclaimer
Information and specifications in this document are subject to change without notice.
Altierre Corporation may have patents, patent applications, trademarks, copyrights, or other intellectual property rights covering subject matter in this document.
Except as expressly provided in any written license agreement from Altierre Corporation, the furnishing of this document does not grant any license to the patents,
trademarks, copyrights, or other intellectual property covering the subject matter enclosed herein.
The names of actual companies and products mentioned herein may be the trademarks of their respective owners.
Warranty
The version of the Altierre Store Gateway Console being released is for “Beta” testing only. In no event shall Altierre Corporation be liable for any damages suffered by you as a
result of using the beta products. Altierre Corporation will not be responsible for any loss of revenue, or any indirect, special, incidental or consequential damages of any kind
related to the beta product, even if advised of the possibility of such damage.
Altierre Corporation
1980 Concourse Drive
San Jose, CA 95131
____________________________________________________________________________________________________________
Class A digital devices
“This device complies with Part 15 of the FCC rules. Operation is subject to the following conditions: (1) this device may not cause harmful interference, and (2) this device must
accept any interference received, including interference that may cause undesired operation.”
Changes or alterations to the Altierre ESL System not expressly approved by Altierre could void the user’s authority to operate the equipment.

Quick Reference Guide - Altierre Electronic Shelf Labels
Altierre Confidential Lab Testing Version 2 Page 3
Electronic Shelf Labels (ESLs) are designed to make the price change process more accurate and efficient…no more sorting tags, no more printing paper tags, no more hanging
tags! The price change process will remain the same in terms of applying your batches at the POS controller however, once you applied your batches you will login into your ESL
Console and review the Batch Summary to validate all the ESLs updated with the new price information.
The Store associates have an Altierre Store Gateway Console (ASGC) and an Altierre Portable Terminal handheld (APT) to access the Altierre ESL System. The APT handheld will
be the most used tool at the aisles with your ESL system it will: activate new item tags to the products, update the ESL’s location, deactivate ESLs and also be used to toggle the
tags to the Order Entry Mode. The console will mostly be used to validate price changes, print reports, and verify system status and trouble shoot if needed.
Review the basic functions of the Altierre ESL System:
Altierre System Gateway Console (ASGC) Keying Functions Altierre Portable Terminal (APT) Keying Functions
Process #1
How do I
Login to
use the
ESL
System?
Login into the ASGC with assigned ID and Password
- Key in <Username>
- Key in <Password>
- Select <LOGIN>
Login Menu
The Home Page/Main Menu will be displayed at
login. The Home Page’s toolbar provides quick
links to the following features:
1) Batches- Price Change Batch Listing
2) Retail Operations- Order Entry/toggling
3) ESLs- Displays ESLs and tag contents
4) Price Update- Manual Price Change
5) System Admin- User ID set up
6) Location Management- Store Layout
Main Menu/Home Page (after Login)
Power on the APT Handheld
At Start Menu Select <Altierre Store Systems
Login at the Altierre Systems Login Menu
Key in <Username>
Key in <Password>
Select <Login>
Login Menu Main Menu(after Login)
Process #2
How do I
log out of
the ESL
System?
After Logging into the system the home page’s tool bar displays Logout and Quick Links to system functions:
APT’s Main Menu
Logout Icon - located at the top right of all screens on the toolbar at the ASG Screen
LOGOUT at the APT Handheld
Power On/Off
button for the
APT Handheld
Logout:
Select the back
Arrow key on
the Handheld
located at the
top right
corner to
Logout

Quick Reference Guide - Altierre Electronic Shelf Labels
Altierre Confidential Lab Testing Version 2 Page 4
Altierre Portable Terminal (APT) Keying Functions
Process #3
How do I Cut
In a New Item
with ESL?
‘Cutting in’, Resetting or Adding a New Item to the ESL
System is referred to as Activating a tag. From the Altierre
Portable Terminal Handheld (APT) Main Menu:
1) Select < Activate ESL>
2) Scan the shelf location barcode with APT Handheld –This
Inputs data in the <Loc. Code> & <Location> fields
(location barcodes are adhered to each shelf railing)
3) Scan the Product’s UPC Code
4) Place handheld scanner close to the tag so scanner is
approximately 2-3” directly in front of the ESL display
5) Press the handheld’s trigger to ‘toggle’ the screen (the
display will change from price screen to the tag’s ESL ID
& barcode information screen
6) Scan the ESL tag’s ID Barcode
7) Ensure the <Access Point> is selected from drop down
menu- zero is the default (go to Index for store AP Map)
8) Ensure the field <Verify After Activation> is checked - this
allows the ESL screens to be displayed so you can
validate the tag’s content once the tag is activated
9) Place Handheld scanner close to the tag and ensure the
handheld’s antenna is touching the top middle front
display of the ESL tag- this will ensure all data downloads
10) Select <ACTIVATE>/or press the handheld’s trigger to
finalize the change
11) Pressing the Handheld’s trigger again will toggle the tag to
the Store Operations screen so you can easily view the
content of this screen.
12) Validate the tag’s displays are downloaded. If the tag is
not downloaded with full content; Select <RESEND>; still
holding the antenna in position to the tag
APT - Activating New Items
Activation Screen with
“Verify After Activation” Selected Activation of ESL with Electronic Keyboard “toggled’
ESL Screens – If “Verify After Activation” Selected.
**When an item is on a CARD PRICE –Glow-bars on the tag will be functional. Glow Bars
are important for the customers to see the special pricing ….so be sure to validate all
data fields and Glow Bars during Activation
To Toggle the tag
Select <Order>
or Press Trigger again to view the
Order Entry Screen on the tag
(see Process #8)
Bottom
Right Icon
‘toggles’
the
Electronic
Keyboard
to be
displayed

Quick Reference Guide - Altierre Electronic Shelf Labels
Altierre Confidential Lab Testing Version 2 Page 5
Altierre Portable Terminal Handheld (APT) Keying Functions
Process #4
What do I do
with a
discontinued
item’s ESL
tag?
If an ESL is removed from a Discontinued item the ESL tag
must be deactivated at the APT. This prevents the system
from trying to locate the tag during a price update or reporting
the tag as a “lost” tag on the tag reports.
1) Login into APT Handheld Main Menu
2) Select <Deactivate ESL>
3) Select <ID>
4) Place the handheld scanner close to the tag so that the
scanner is 2-3” directly in front of the ESL display window
5) Press the handheld’s trigger to ‘toggle’ the screen (the
display will change from price screen to the tag’s ESL ID &
barcode information screen
6) Scan the ESL ID’s Barcode
7) Select <Deactivate> (leave handheld so the antennae is
touching top middle front of the ESL tag until the
“Deactivation Successful” message is received on the
APT screen)
8) Remove Discontinued ESL tag and return for reactivation
APT - Deactivating Tags
Helpful Hint:
Deactivation is the most important
process in managing your ESL
system which may prevent
FAILURES & improve processing
time when applying Price Change
Batches!
Note: Deactivate the Discontinued ESL
tags and place in the designated
“Deactivated Tag Bin” in the Scan office.
These tags can be reactivated to new
products when needed.

Quick Reference Guide - Altierre Electronic Shelf Labels
Altierre Confidential Lab Testing Version 2 Page 6
Altierre Store Gateway Console (ASGC) Keying Functions
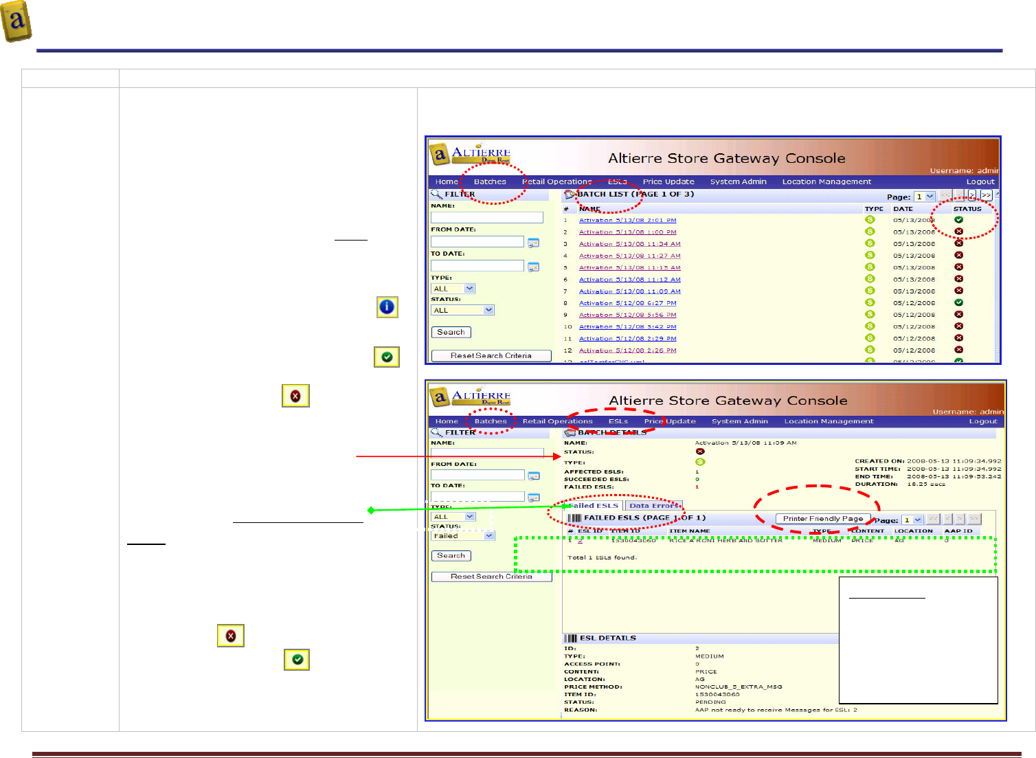
Process #5
How do I
validate my
Price
Changes are
completed?
Activating your price changes still requires you to
apply the price change batches as you did prior to
ESLs at your POS. However, rather than hanging
paper tags you will need to validate all ESLs
updated correctly. To Validate your batches have
completed the update to all tags:
1) Login to the ASG Console
2) Select <Batches> at the blue tool bar
3) The batches applied at your POS will be listed
on the Batch List with a date and status.
Review the Status of your batches in the Status
Column If the status of your batches are:
- batches in progress of applying will have a
icon
-successful/succeeded batches will have a
icon
-failed batches will have an icon
If a Price Change Batch has a “Failed” Status:
1) Select batch name which is a hyperlink
2) Locate the failed tags on the report
3) Deactivate the ESL tags- (see process #4)
4) Activate new replacement ESL tags- (see
process #3)
NOTE:
As you deactivate the failed tags the “Failed”
status will reduce the total number of tags
failed, until no tags remain to be deactivated
from the ‘Failed ESLs’ report.
The status on the batch details will change
from a failed icon in the Status Column to
a successful/succeeded- status once all
the tags reported are deactivated from the
report.
Price Change Review and Batch Validation at the ASGC
Helpful Hint:
Use the <Printer
Friendly Page> -
selection to print all
your failed ESLs- and
take the report to the
shelf to replace the ESLs
Example of Failed Tag

Quick Reference Guide - Altierre Electronic Shelf Labels
Altierre Confidential Lab Testing Version 2 Page 7
Altierre Store Gateway Console Keying Functions
Process #6
How Do I
Know all my
tags are
operational
after my
price
changes are
completed?
After performing Price Updates a Tag Checker
Report can be executed. This report validates all
the tags including the tags that were in the price
changes or newly activated tags. This ensures all
the tag data is accurate.
This report is a preventative report that will detect a
tag failing or a potential failure before the tag is no
longer functional….sometimes the tag looks “OK”
but to be sure replace the tag as this prevents a
failure.
The Tag Checker Report will provide the details of
any tag not fully functional or updated allowing you
to deactivate and reactivate new tags as necessary.
1) Login to the Altierre Console
2) Select <ESLs> at the tool bar
3) Select Date Range of price changes to validate
for the tag checker
4) Select <Tag Checker>
5) Select either
a) Select <ESL ID> allowing input of just one
ESL ID to be downloaded for the newly
activated tag (s) BEST PRACTICE
b) Select <STRUCTURE TYPE> and <ALL>
for all tags to be downloaded or select
Price Update range to verify tags from the
price change batches.
- Tag Checker function is also available on
the ESL handheld at the Activation screen
and can be implemented for a single tag at
time of Activation
ACTION after Tag Checker Report completed:
The Tag Checker will report at the ‘Batch Listing’
report and display the date and time and the batch
name.
1) Select <Batches> at the tool bar
2) Review the Batch List Status column
3) If your Tag Checker has errors with an
icon in the status column; replace the tags
Helpful Hint:
Implement the Tag Checker Report to ensure all tags are communicating and data is
synchronized between the ASG and all Tags. The Tag Checker process can also be
completed for just tags that were in the Price Changes:
Use the Filter to minimize processing time
1. Select <FILTER> Input dates in Price Update Date field; this validates
only those tags that updated in the price changes for the period
selected.
2. Use the <Printer Friendly Page> to print the report
3. Locate the items at the shelves using Location ID from the report
4. Replace the tags as necessary

Quick Reference Guide - Altierre Electronic Shelf Labels
Altierre Confidential Lab Testing Version 2 Page 8
Altierre Portable Terminal Handheld Keying Functions Altierre Portable Terminal – Update Feature
Process #7
What if I
move an item
to a new
aisle
location?
Move the ESL tag with the product and use the
<Update ESL> feature to change the location when
the physical location of a product has moved which
requires the ESL’s Location Code to be updated
using the APT Handheld at the Main Menu:
1) Select <Update ESL>
2) Place handheld scanner close to the tag so
scanner is 2-3” directly in front of the ESL display
3) Press the handheld’s trigger to ‘toggle’ the
screens (display will change from price screen to
the tag’s ESL ID & barcode information screen)
4) Scan the ESL tag’s ID Barcode
5) Scan the ESL tag’s new shelf location barcode- All
Fields will be populated with current ESL data
6) Scan the shelf’s new location barcode which the
ESL is being moved to
7) Place the Handheld so the Antenna is ‘touching
the top middle at the front of the ESL tag .
8) Select <Apply> or press Trigger to finalize the
Update feature
Use the ESL Rail Tool to move the updated tag into
the new location at the rail/tag channel
Process #8
How do the
Order
Writers
order with
the ESL
tags—
I don’t see
the Order
number or
Barcode?
The ESL tags are designed to have 2 displays (see
Process #9 for examples)
1) Customer Price Screen
2) Retail Operations/Order Writing Screen for the
Order UPC Barcodes, Catalog Number as well
as the Price will be displayed
The ESL Tags will default to the Customer Screen.
If the tags need to display the Retail Operations
screen ‘toggle’ the tags to the 2nd display using the
Retail Operations Feature at the ASG or Handheld.
At ASGC:
1) Select < Retail Operations>
2) Select Screen to be displayed <ORDERING >
3) Select <ALL> or <AISLE>
4) Key in Aisle location OR Select DSD or Whse #
5) Select Time Out Period <__> for when the system
will toggle the tags back to the Customer Display –
The default is 15 minutes; the time out period can
be set for less or more time as needed.
6) Select <PROCESS> to activate toggle feature
ASG Console – Toggling the Tags
APT Handheld – Toggling the Tags
Helpful Hint: set tags to
automatically ‘toggle’ back to
the Customer display; since
this is optimal viewing for your
customer’s shopping
experience. Time can be set at
the “TIMEOUT” Field.
Helpful Hint:
*Use the Update
feature to validate
the information of
the current item’s
location
assignment
Helpful Hint:
To toggle just a few tags use the APT’s Close Range Feature: Select <Close Range> place the handheld’s
antenna in close range to the tag to toggle and press < ID> . Time Out period still applies to the toggle
duration
Helpful Hint:
Use the <ID>,
<Price>, &
<Order> buttons
to toggle the ESL
tag accordingly.
Update Feature is also
an easy process to use
when an item has a UPC
Change, or if the Access
Point needs to be
changed
Follow Process #7 and
steps 1-4 :
5) Enter New UPC
6) Place the Handheld
so the Antenna is
‘touching the top middle
at the front of the ESL
tag
7) Select <Done>
8) Select <Apply>

Quick Reference Guide - Altierre Electronic Shelf Labels
Altierre Confidential Lab Testing Version 2 Page 9
Process #9
What does
the ESL Tag
look like In
Order Entry
Mode?
The ESL tags are designed to have 2 displays –
Price and Ordering screens. The tag’s display while
in Order Entry Mode will have the retail for the
customer and will display the necessary information
for the Order
Catalog Number
Department
SKU/MSI Number
UPC Order Barcode
Customer Screen Order Writer’s Screen
Process #10
How can I
list all my
ESLs on an
aisle or End
Cap?
Use the ESLs feature to view all the ESLs activated
in the store providing detail information of each item
such as : ESL ID number, Tag Size, UPC, Product
Name, Status, Location etc.,
Select from the filter tabs depending on your search
needs and the data you have available to you:
ESL- allows you to search a specific or range of
ESL IDs
Item- allow you to search by UPC , Vendor or
Warehouse to view ESLs associated with that
criteria
Location - allows you to search by Aisle, Bay,
Checkstand etc.,
Helpful Hint:
Use the Filter Feature when you have a UPC
and need to:
- locate an ESL tag
- view ESL’s layout
- view ESL’s ID
Example- You can display all the ESL tags on a
single End Display right from your console.
Helpful Hint:
Accessing the
Retail Operations
Screen can be
completed for just
one aisle or just one
vendor to minimize
the time the tags
are toggled.
STATUS Definitions:
1. Active = The ESL Tag is in Use
2. Created= The ESL Tag is Deactivated
3. Registered= The ESL Tag is Deactivated

Quick Reference Guide - Altierre Electronic Shelf Labels
Altierre Confidential Lab Testing Version 2 Page 10
Process #11
How are
Users
different
Login set up
with their job
functions?
Adding Users to the ESL System is associated by
role of each user which is associated with
functionality and menu access per your corporate
guidelines.
1. Select <System Admin>
2. Select <User Admin>
The System currently provides the following Users in
the Administration Menu:
1. Administrator- access to all functionality
2. File Maintenance Manager (i.e. Scan
Coordinator)
3. Store Manager
4. Retail Associate
An example of the User Role maybe a Dairy Clerk
only needing access to the Retail Operations function
1. Select <System Admin>
2. Select <User Admin
3. Select <Retail Associate>
4. Select <Update>
Process #12
How do I add
a new User
in the ESL
System?
An example of the User Role maybe a Dairy Clerk
only needing access to the Retail Operations function
1. Select <System Admin>
2. Select <User Admin>
3. Select <Update>
4. Key In User information for Name and
Password fields
5. Select <Role> from drop menu
6. Select <Retail Associate>
7. Select <Add User>

Quick Reference Guide - Altierre Electronic Shelf Labels
Altierre Confidential Lab Testing Version 2 Page 11
Process #13
How do I
validate just
one ESL
tag?
Validating a price at the sales floor using the APT is
easy
From Main Menu:
1. Select <ESL Verify>
2. Scan ESL ID
3. Use Trigger to Toggle to Store Operations
Screen or
Select <Order> to Toggle to Store
Operations Screen
Note: Tag Checker can be selected to
update a single tag if needed
ESL Verify on APT
To Toggle the tag
Select <Order>
or Press Trigger again to view the
Order Entry Screen on the tag
(see Process #8)

Quick Reference Guide - Altierre Electronic Shelf Labels
Altierre Confidential Lab Testing Version 2 Page 12
New Processes – Most of your processes remain the same with ESL Tags replacing the Paper Tags with just a few exceptions as identified below.
Auditing
Auditing items at the shelf will be completed in the
same manner. However, you will want to be sure to
‘toggle’ to the Order Screen before beginning the
audit. (See Process #8)
Best Practice:
1) Scan the product’s UPC at the Shelf
2) Compare the product information to the ESL tag’s Order Screen ensuring the product is faced
correctly to the corresponding ESL tag
3) Validate the handheld’s Retail and Data displayed matches the ESL Order Entry Screen’s Data
Club Price
Regular Price
Order Number etc.,
Cutting in
New Items
Cutting in your ‘new items’ will be a similar
process rather than printing the paper tag you
can activate a new ESL tag at the shelf.
Just as you do today you will use the schematic
to obtain the UPC and Aisle location information.
Best Practice:
Create all the new product’s tags and/or signs right at the shelf
1) Activate the tag with the new product’s UPC
(or key in the UPC from the Schematic if product not available- see Process #3- Activation)
2) Place the new tag at the rail
UPC
Changes for
existing items
If an item has a new UPC sent down from the
Host pricing system a new paper tag would
generate for the item with the new UPC replacing
the old UPC. Since ESL tags are ‘linked’ to the
item via the UPC it will be imperative you
activate a new ESL tag with the new UPC.
Best Practice:
ESL tags are activated and linked to the UPC so if a new UPC is updated on an existing item you will need
to:
1. Deactivate the existing ESL
2. Reactivate it with a new ESL using the new UPC sent from the host.

Quick Reference Guide - Altierre Electronic Shelf Labels
Altierre Confidential Lab Testing Version 2 Page 13
Frequently Asked Questions – F-A-Qs
Q. 1) What if the Power goes out in the store—will the
ESLs continue to display the retail?
A. #1) Yes- the ESL tags are battery operated. The ESL displays are not affected if the power
is lost.
Q. 2) Is the price on the ESL the same price as in the Registers? A. #2) Yes - every ESL is programmed to the product’s UPC and each time the UPC is
updated in the POS Register system the ESL is updated at the same time.
So the Product’s price will always be the same in the register and at the shelf.
Q. 3) How do I remove the ESL tag from the shelf’s railing? A. #3) You can remove the ESL tag from the railing if you use the provided tag removal tool.
Q. 4) How do I find the Catalog Number? A. #4) You can ‘toggle’ the ESL tags to view the Operations Retail Screen which includes
Catalog Number.
Q. 5) What if a tag is lost or removed from the shelf but not
deactivated?
A. #5). If a tag is not deactivated but removed from the shelf the system will report the ESL ID
and UPC in the system as a tag that has lost communication….you will just need to
deactivate the ESL ID in the system using the ESL Handheld.
Q. 6) How will I know all the tags are operational? A. #6). If a tag is not updating or communicating the system’s daily communication will
report any failures.
Q. 7) What if liquid spills on the ESL tags? A. #7). ESL tags are sealed and liquid will not be able to ‘seep’ into the tag unless the tag’s
back seal has been removed.
Q. 8) How do I clean the ESL tags? A. #8). ESL tags can be dusted just like you do product—there is no need to use any glass
cleaner or other cleansers on the ESLs. If a product is a sticky substance and will not
wipe off …just activate a new replacement tag for the item.
Q. 9) How does the ESL tags receive the price updates? A. #9). The Altierre ESL System is a secure WiFi Network which allows each tag to
communicate through the network to the Altierre Store’s Gateway Console. The ISP’s
updates will be transferred to the Altierre Store’s Gateway Console and the updates will
be transmitted through the network to the ESL tags.
Q. 10) What if one tag’s display is not functional will all the other
tags fail?
A. #10). No – each tag is an independent microprocessor and one tag failure would not be an
indicator that additional tags will fail
Q. 11) Who do I call with issues with the ESL tags? A. #11). You will find an Escalation Procedures process map to follow for hardware or
software questions.
Q. 12) Are the ESL tags recyclable? A. #12). Yes the ESL tags are more environmentally friendly --the batteries can be recycled as
well as all digital components are reusable.
Q. 13) What if an Item has a UPC Change will it update the tag on
the shelf from the old upc to the new upc?
A. #13). ESL tags are activated and linked to the UPC so if a new UPC is updated on an
existing item you will need to deactivate the existing ESL and you can reactivate it with a
new ESL with the new UPC sent from the host..
Q. 14) What if an Item is a bonus pack do I need to create a new
ESL tag for the item?
A. #14). ESL tags are activated and linked to the main UPC. Do NOT use the Bonus or display
UPCs; use the existing UPC on the shelf.

Quick Reference Guide - Altierre Electronic Shelf Labels
Altierre Confidential Lab Testing Version 2 Page 14
Trouble Shooting
Process #14
What if an
ESL tag will
not toggle to
the Order
Entry Screen?
If a tag does not toggle to the order entry display
screen:
1) Remove the failed tag from the Shelf
2) Deactivate the failed tag using the APT
handheld's ‘Deactivation’ process (see Process #4)
3) Activate a new tag for the item-(see Process #3)
4) Place the new tag at the shelf
Save the failed ESL in the designated “FAILED TAG”
bin in Scan Coordinator’s office
Action Required:
The process during pilot will be to replace tags that do not toggle to the Order Entry Screen –
Be sure to deactivate the tag after replacing the tag.
Process #15
What if an
ESL tag is not
displaying the
price or gets
broken?
Remove the damaged/failed tag from the Shelf
1) Deactivate the failed tag using the APT’s
‘Deactivation’ process (see Process #4)
2) Activate a new tag for the item-(see Process #3)
3) Place the new tag at the shelf--Place failed ESL in
the designated bin in the FMC Office
Action Required:
--If a tag is Damaged or Broken and cannot be scanned—which prevents it from being deactivated use
the tag’s UPC at the console to identify the ESL ID and complete the deactivation process manually by
keying in the ESL ID
Or use the ESL ID sticker on the back of the tag and key that ESL ID into the APT to deactivate the tag
--If a tag is displaying partial data or is unrecognizable - deactivate the tag and activate a new tag
Process #16
What if a tag
will not toggle
so I can
deactivate the
ESL tag?
If a tag will not toggle to the ESL ID screen so you can
scan the barcode on the ESL you can key in the ESL
ID number. Obtain the ESL ID from <ESLs> screen.
1) Select <ESLs> screen from tool bar
2) Select <Item> tab from FILTER
3) Select <ITEM>
4) Key in the Item’s UPC
5) Select <FILTER> button
*

Quick Reference Guide - Altierre Electronic Shelf Labels
Altierre Confidential Lab Testing Version 2 Page 15
Process #17
What if a tag
does not
update to the
new price –
how will I
know?
You will know the price change did not update by
using the reports provided such as the Batch Listing
report
Action Required:
1) Select <Batches> at the tool bar
2) Review the Batch Listing Status
3) Select each batch that has a failure in the status column
4) Print the Batch Listing report – Select <Printer Friendly Page> to print all errors – (See Process# 5)
5) Locate the tags at the aisle replacing ESLs that were reported on the Batch Listings –
6) Be sure to validate UPC from the report)
7) All errors reported on the report should have the failed ESL replaced using the Deactivated and
Activation processes. (See Process #3 & #4)
Process #18
What if I lose
Power at the
ASG during a
Price Change
and ALL my
tags do not
update to the
new price?
In the unlikely event such as a power failure while the
ESLs are in the middle of receiving a price update,
apply the following recovery procedure:
Option #1:
- Re-apply the previous batch at the ASG. or
by having the ISP re-submit the last price file
Option #2:
- Use the Render Feature which will ensure
that all ESLs will display the up-to-date price
Action Required:
Option #1:
1) Select <Price Update> at the tool bar
2) Select <‘Re-apply Last Batch> Select each batch that has a failure in the status column
Option #2:
1) Select <ESL> at the tool bar
2) Select <Last Price Update Date> filters
3) Select all ESLs that were updated today- key in today’s Start date and End date
4) Select <Render>
5) This ensures that all ESLs that received price update today will display the up-to-date price
Option #3: Re-apply the previous batch by having the ISP re-submit the last price file

Quick Reference Guide - Altierre Electronic Shelf Labels
Altierre Confidential Lab Testing Version 2 Page 16
Trouble Shooting the ESL Handheld
Q. 1) What if I receive a “LOW or OUT OF MEMORY” on my ESL
handheld?
A. 1). Exit the Application on the handheld – back out to the Windows Login Screen.
Restart the Altierre Store System Windows Application and log back into the application
Q. 2) What if I receive a “Device .EXE or Altierre Portable
Terminal” Error on my ESL Handheld?
A. 2).
Although these errors are rare they could happen with a Windows Device…
1. Perform a “warm boot” –
2. Press Red Power Button and Hold Down for 10 seconds until the “Warm Boot”
screen is displayed…the application will return to the Windows Login requiring you
to log back into the Altierre Application.
Q. 3) What if I receive a “Failed to get Campaign Names” and
“Failed to get List of Access Points” error when I am trying to
Activate an ESL tag?
A. 3).
1. -Exit out to the Main Menu
2. -Select <Activate ESL>
3. Attempt to Activate an ESL
If this does not resolve the issue
1. Exit the Altierre Store Systems Application back to the Windows Screen at Start Menu
2. -Validate Wi-Fi icon has at least 1 Green Bar or several yellow bars,
a. -if no bars then you may not be able to connect to the ASG
b. Try the 2nd (backup) handheld.
If this does not resolve the issue call Altierre using the provided Escalation Procedures

Quick Reference Guide - Altierre Electronic Shelf Labels
Altierre Confidential Lab Testing Version 2 Page 17
Sample of Escalation Procedures for Pilot Store
Deployment Team Documents
Issue
And Immediately Emails Issue
and Resolution to Retailer Team
and Altierre Team
* Lead communicates resolution to
Store Team & Helpdesk
Deployment Team member
places call to:
1) Technical Support
2) Kroger Lead
3) Store Scan Coord. (if
needed)
Store Associate Places
Call to Altierre
Deployment Team
Lead & Opens
Helpdesk Ticket
On
line
Deployment Team
Lead Receives Call
&
Evaluates Issue
Deployment Team
Determines Issue to
be:
1. Software
2. Hardware
3. Network
4. Procedural
RESOLVED?
Yes
NO
Deployment Team Documents
Issue
And Immediately Emails Issue
and Resolution to Retailer Team
and Altierre Team
Lead communicates to
Helpdesk resolution.
Deployment Team member has
Technical Support go on site to
resolve issue at store
NO
Yes
Deployment Team Calls Lead
with Resolution and Documents
Issue--Immediately Emails Issue
and Resolution to Retailer Team
and Altierre Team
* Lead- communicates resolution
to Store Team & Helpdesk
Altierre Deployment Team
1st Call- Steve Oldenburg
Cell 408-806-5733
Email: soldenburg@altierre.com
2nd Call – Robert Partridge
Cell: 408-799-4624
Email: rpartridge@altierre.com
3rd Call -- Tessie Van Hoff
Cell: 208-562-7063
Email: tvanhoff@altierre.com
4th: Darrell Koide
Cell 408-799-2095
Email: dkoide@altierre.com
Yes

Quick Reference Guide - Altierre Electronic Shelf Labels
Altierre Confidential Lab Testing Version 2 Page 18
INDEX
Medium ESL – Customer Screen
Medium ESL – Order Writer Screen (TBD)
What is
different on
the ESL Tags?
Regular Retail
DSD=Direct Delivery
Item
“ “35”= Warehouse ID
Catalog
Number
Promotional Retail
Ending Date
UPC
Product
Description

Quick Reference Guide - Altierre Electronic Shelf Labels
Altierre Confidential Lab Testing Version 2 Page 19
Store Location Mapping for Access Point Assignment
<INSERT – The Store Location Aisles with AP Assignment for Pilot Store >
____________________________________________________________________________________________________________________
Glossary of Terms
: (Terms will be reviewed with Retailer to ensure Terms are compatible with Retailer’s Verbiage)
AP – Access Point
APT HH- Altierre Portable Terminal Hand Held
ASGC- Altierre System Gateway Console
ESL –Electronic Shelf Label
Location Code- Location Codes are specific to your store identifying the item’s location within the store – defined by Aisle. Side, Bay, & Shelf are the main identifiers. Location
IDs are printed on labels and each shelf or display will have a location identification barcode attached to it for ESL Tag location information.
Resume- Restore the power on APT hand held from a Suspend/sleep mode (i.e., wake it up). Pressing the red button will do this. Additionally, if the handheld went to sleep
on its own, then pulling the trigger of the pistol grip will also restore the power/wake the unit up.
Suspend- ‘Sleep mode’ or power-off state of the APT handheld. Momentarily pressing the red button will put the system in this state, as will inactivity for 2-5 minutes.
Tickle/Toggle the Tag- Toggling the tag “changes” the display of the ESL Screens. Retailer has 2 programmable screens Customer and Order Writer and there is an additional
screen for ESL Barcode IDs