Wisycom s r l MTK952N-0W2 Dual Transmitter User Manual MTK952

Wisycom Dual Transmitter MTK952

Contents

User Manual

                             MTK952 User Manual Dual Transmitter  Mono - Stereo - Intercom  Modulation  SN:  ________________ rev.06 (ref. FW 2.0) Date: 10 April 2015
MTK952 User Manual rev.06   1  BRIEF DESCRIPTION MTK952 is a versatile dual transmitter capable of working in a huge UHF bandwidth and of generating any kind of narrow-band modulations, with very high quality and low spurious emissions. Main features:  330 MHz Bandwidth (470 MHz – 800 MHz)  2400 user-defined frequencies (40 group by 60 freq.)  Stereo, mono, intercom audio modulation  Output power up to 2 Watt (/W option)  Analogue  & digital input (AES3)  Redundant power supply 230/110 Vac & 12 VDC  DSP audio processing (40bit floating point / 2Gflops) with multi-companding  Direct Digital Synthesis (DDS) of signal for the highest  flexibility and quality (> 70 dB stereo separation)s SWR (Stationary Wave Ratio) sensing on antenna outputs Above a schematic with the functional diagram of one transmitter of MTK952.      MTK952 use extreme technologies like:  Direct Digital Synthesizer (DDS)  DDS is a type of frequency synthesizer used for creating arbitrary waveforms from a single, fixed-frequency reference clock. A DDS has many advantages over its analog counterpart, the phase-locked loop (PLL), including much better frequency agility, improved phase noise, and precise control of the output phase across frequency switching transitions.  The Direct Digital Synthesis (DDS) technology can generate virtually any kind of modulation while keeping an absolute phase accuracy.   Double conversion stage Using a double conversion and saw filter at IFs (intermediate frequencies) we can achieve a very low spurious emission and a great bandwidth agility (330 MHz).   Intermodulation cancelling power amplifiers  PA module (power amplifiers) is designed with an exclusive circuitry that reduce the intermodulation generated by external carriers using a wideband phase cancelling design.   Digital audio with Shark™ DSP 40bit floating point & 2 Gflops power from Analog Device  A very powerful Analog Design Shark DSP processor manages the audio with very low delay     (< 1 ms) and emulates by software all companding and pre-emphasis effects.
MTK952 User Manual rev.06    2 SAFETY INSTRUCTION  Read this safety instruction and the manual first  Follow all instructions and information.  Do not lose this manual.  Do not use this apparatus under the rain or near the water.  Do not install the apparatus near heaters or in hot environments, do not use outside the operating temperature range.  Mount the apparatus as indicated in the instruction, do not block side grids for air ventilation  ATTENTION: supply the apparatus with a correct mains voltage and with the ground connection. Check the power cord integrity.  The power cord must be protected from damage  Do not install the apparatus near heaters or in hot environments, do not use outside the operating temperature range.  Do not open the apparatus, only qualified service technician are enabled to operate on it. The apparatus needs servicing when it is not properly working or is damaged by liquids, moisture or other objects are fallen in the apparatus.  Use only accessories or replacement parts authorized or specified by the manufacturer.  Clean the apparatus only with dry cloths, do not use liquids.  The ON/OFF is a double pole circuit breaker, but to ensure the complete disconnection of the apparatus, disconnect the power cord.  Report the serial number and the purchasing date in front of the manual. It is needed to have proper replacement parts or accessories from the manufacturer.  When replacement parts are needed, use only replacement parts authorized from the manufacturer. Substitution with not authorized parts could result in electric shock, hazards or fire.  Keep attention on all the labels with warnings or hazards on the apparatus. WARNING!  The apparatus is intended for professional use; anyway the manufacturer alerts the user that the headphone output power of the apparatus could exceed the level of 85 dB(A) of sound pressure level and this could be dangerous for the hearings. Do not use the headphone with high power level or for long time. Reduce the power or suspend the hearing in case of any kind of hearing problem.
MTK952 User Manual rev.06   3  QUICK START INSTRUCTION  1. Connect to the power outlet using the supplied power cable (see rear panel: connector 1) 2. Attach the antennas to  the antenna out BNC  connections (N connectors  for MTK952N)  (see rear panel: connectors 8 and 13)  3. Connect the audio sources to the relative audio input connectors (see rear rear panel: connectors 7 for digital audio sources, connectors 9÷12  for analog audio sources) NOTE: the cascade configuration allows to use the same analog audio input for more transmitter 4. Power on the MTK952 5. Switch off the RF output:  a. While the MTK952 is powering on and the progress bar appears, push the 3rd button at the bottom (see indication “OFF” on the display) b. At the end of MTK952 power on, push the lower button on the right of the displays 6. Enter in the MAIN>Audio source menu and  a. configure  the  input  parameter  between  digital  and  analog  (according  to  the  audio source connected at point 3) b. configure the AF level meter parameter as modulation  c. if digital audio source:   leave audio gain left and right parameters to 0dB and adjust the audio level with the mixer   if need change the audio gain left and right parameters  d. if analog audio source:   leave audio gain left and right parameters to 0dB and adjust Max audio level parameter. NOTE: this parameters is unique for both the channels (right and left)  if need change the audio gain left and right parameters NOTE: adjust the audio level (thru the mixer and/or   Max audio level  and/or the audio  gain left and right parameters) so that, for the maximum input signal level,   the AF level bars show the  MAXIMUM NUMBERS OF GREEN LED INDICATORS AND NO YELLOW/RED CLIP LED INDICATORS the MOD. (modulation) bar shows the MAXIMUM NUMBERS OF GREEN LED INDICATORS AND NO YELLOW/RED PEAK LED INDICATOR NO  YES  NO  YES   7. Enter in the MAIN>Ch-Gr menu and set the group/channel/ frequency 8. Enter in the MAIN>Mode menu and set the appropriate Mode  (see Compatibility table for more detail) 9. Enter in the MAIN>TX Power menu and set the TX power (10÷200mW) 10. Exit from the menu and switch on the RF power output pushing the lower button on the right of the display
MTK952 User Manual rev.06    4 FRONT PANEL CONTROL AND FUNCTIONS MTK952 allows an easy and quick configuration using buttons, push knobs and displays.      The front panel is functionally divided in the following section: A – SCAN, SYNC and INFRARED Automatic sync  with  “MPR30”  receiver through  infrared  interface. The  SCAN function allows to display the results of a scan previously done from a MPR30 and set a frequency on the receivers. B and C - TRANSMITTER1 and TRANSMITTER2                                        Transmitter 1 and 2 configuration and monitor of radio/audio levels.  ❶ Audio and Modulation indicators  two LED bars for the AF levels (L=left & R=right levels): they can show AF input levels  or modulation levels (after the pre-emphasis and compander phases, before the modulation phase) according to the AF level meter parameter on Audio source menu   FM modulation of the transmitter channel (modulation in dB referred to the nominal deviation) ❷ LCD display.(64 x 254 yellow-lighted display) ❸ 3 push buttons (membrane). The function of each button (upper, middle and lower) will be readable from the context menu on the display. ❹ Push rotary knob. Rotate and push to select.  ❺ Warning (YELLOW) and Alarm (RED) light indicator  D - MONITOR Monitor 1 and 2: it actives monitor audio on headphone jack output (6.3mm - ¼”) for transmitter 1 and 2, respectively (a green LED is lighted when audio is enable). Audio level can be adjusted with the rotary knob. The red led (CLIP) indicates a clipping in the audio monitor output. E - POWER & LOCK  LOCK: it locks the editing of both the displays.  POWER: ON/OFF square powering button turns on/off the transmitter.  When in OFF position both phases are disconnected from power. A B C D E
MTK952 User Manual rev.06   5  REAR PANEL               ❶     ❷❸❹       ❺❻            ❼               ❽          ❾    ❿                ⓫ ⓬          ⓭    MTK952N        ⓮        ⓯               ❶    ❷❸ ❹       ❺❻            ❼             ❽    ❾             ❿          ⓫            ⓬    ⓭   MTK952 ❶ AC Power Plug AC mains power input, IEC Connector 90-264 Vac ❷ Product label with Serial Number, Options and Bandwidth ❸ Ground point To connect the rack to ground  ❹ DC Power Plug (optional) DC power input, 10-16Vdc, Max 7A ❺ label with IP address of Ethernet interface configured on the MTK952 (it can be modified using the Manager application) ❻ Ethernet socket (RJ45) for connection to a network or computer ❼ AES/EBU (XLR 3 pin connector) for digital audio input TX1 and TX2 ❽ Antenna output TX2 (RF output) BNC socket (N socket for MTK952N) ❾ Audio input left TX2 (balanced AF input) ¼” (6,3mm) jack/XLR-3 combo socket and  ¼”  jack  ❿ Audio input right TX2 (balanced AF input) ¼” (6,3mm) jack/XLR-3 combo socket and  ¼”  jack ⓫ Audio input left TX1  (balanced AF input)  ¼” (6,3mm) jack/XLR-3 combo socket and  ¼”  jack ⓬ Audio input right TX1 (balanced AF input) ¼” (6,3mm) jack/XLR-3 combo socket and  ¼”  jack ⓭ Antenna output TX1 (RF output) BNC socket (N socket for MTK952N) ⓮ M-S input/output connector TX2 (optional) for Master-Slave option, BNC socket ⓯M-S input/output connector TX1 (optional) for Master-Slave option, BNC socket
MTK952 User Manual rev.06    6 LCD DISPLAY: TRANSMITTER MENU  MTK952 info screen Switch on the MTK952 and by pushing one of rotatory knobs (at the right of the display) all the basic information are displayed:   Display of TRANSMITTER 1    Display of TRANSMITTER 2          ❶ product and bandwidth ❷ serial number ❸ class and hardware version ❹ Firmware version: it includes application firmware version and DSP firmware version   On the display of TX2, it is possible to check the max level of power transmitted of the MK952, the installed options and the companders. Option:  -  W05 / 0W2 /2W0 are the commercial codes to identificate the max power transmitted (50/2000/2000mW) -  DC indicate that the DC option (for DC power supply) is installed -  MSB indicate that the Master-Slave board is installed (MS option) Status screen After switch on, the transmitters display the Status screen       The main view has the following info: ❶ transmitter name ❷ current channel number and current tuning frequency ❸ current group number and group name ❹ current mode ❺ TV channel used for the current frequency ❻ current TX power setting ❼ current SWR (Stationary Wave Ratio) ❽ power supply type (   for AC power   for DC power) ❾ menu     Thru the main menu on the LCD display and the LED bars for the AF level and modulation the user has the complete monitoring in real time of the wireless channel in use.
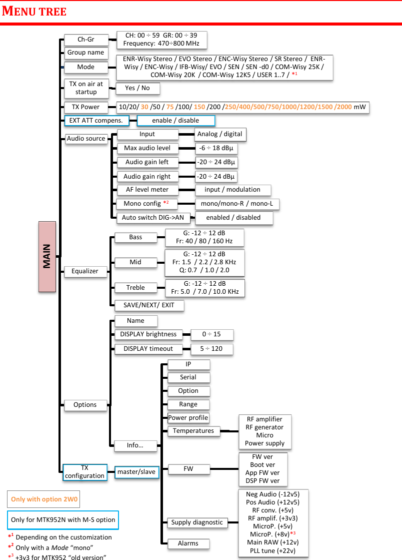
MTK952 User Manual rev.06   7  MENU TREE                                         MAIN Ch-Gr CH: 00 ÷ 59  GR: 00 ÷ 39 Frequency: 470÷800 MHz Group name Mode  ENR-Wisy Stereo / EVO Stereo / ENC-Wisy Stereo / SR Stereo /  ENR-Wisy / ENC-Wisy / IFB-Wisy/ EVO / SEN / SEN -d0 / COM-Wisy 25K / COM-Wisy 20K  / COM-Wisy 12K5 / USER 1..7 / *1  TX on air at startup  Yes / No TX Power  10/20/ 30 /50 / 75 /100/ 150 /200 /250/400/500/750/1000/1200/1500 /2000 mW  EXT ATT compens.  enable / disable Audio source  Input  Analog / digital Max audio level  -6 ÷ 18 dBµ Audio gain left  -20 ÷ 24 dBµ Audio gain right  -20 ÷ 24 dBµ AF level meter  input / modulation Mono config *2 mono/mono-R / mono-L Auto switch DIG->AN  enabled / disabled Equalizer Bass  G: -12 ÷ 12 dB Fr: 40 / 80 / 160 Hz Mid  G: -12 ÷ 12 dB Fr: 1.5  / 2.2 / 2.8 KHz Q: 0.7  / 1.0 / 2.0 Treble  G: -12 ÷ 12 dB Fr: 5.0  / 7.0 / 10.0 KHz SAVE/NEXT/ EXIT Options Name DISPLAY brightness  0 ÷ 15 DISPLAY timeout  5 ÷ 120 Info… IP Serial Option Range Power profile Temperatures RF amplifier RF generator Micro Power supply FW FW ver Boot ver App FW ver DSP FW ver Supply diagnostic Neg Audio (-12v5) Pos Audio (+12v5) RF conv. (+5v) RF amplif. (+3v3) MicroP. (+5v) MicroP. (+8v)*3 Main RAW (+12v) PLL tune (+22v) Alarms TX configuration  master/slave *1  Depending on the customization *2  Only with a Mode “mono” *3 +3v3 for MTK952 “old version”  Only for MTK952N with M-S option   Only with option 2W0
MTK952 User Manual rev.06    8      To access the configuration menu of the transmitter is necessary to press the rotary knob (at the right of the display①).  To activate one of the items in the menu, press the corresponding button to the right of the display (see picture hereafter②).  ②  ①         MODE Name Select for edit Mono/stereo Compander HP filter  Flat / 20 /40 / 60 / 80 / 120 / 170 / 250 / 300 HZ LP filter  3 / 4 / 12 / 15 / 20 KHz Pre-emphasis  Bypass / 10-750 µs FM peak deviation  2 ÷ 100 KHz TSQ frequency  30 ÷ 260 HZ 28 ÷ 34 KHz TSQ deviation  OFF / 100 Hz ÷ 5 KHz
MTK952 User Manual rev.06   9  MAIN MENU The first item on the menu tree is “MAIN”. Ch-Gr The CHANNEL-GROUP item enables the user to edit channel,  channel group and frequency of the selected item. Change, rotating the knob, the channel or the group of channels and confirm or exit with the buttons. To edit the frequency of selected channel, press the middle button and change it with the knob.  Press the knob to move between MHz and KHz.  Confirm or exit with the buttons. As shown in the above picture, the display area has 3 rows with: 1) Channel number (0 to 60) and Channel frequency (in 5kHz step)  2) Number (1 to 40) and Group name (8 char.) 3) Group description (30 char.) The MTK952 has 40 groups of 60 channels each. Normally this is too much for wireless microphones applications.  Connecting with computer with WISYCOM Rack MANAGER software, it is possible to hide single channels or even complete groups of channels: once hidden those items are not shown anymore on the channels or groups selection. To show channels or groups hidden use again the WISYCOM Rack MANAGER software.  Using this software it is also possible to lock channels or groups.  When a channel is locked, it is not possible to change the frequency from the front panel of the transmitter. Locking a group means that all channels are locked. When a channel or a group are locked, at the left of the group name in the Chan-Group menu  will appear a lock icon  . When the lock picture is shown, the central button is not displayed, thus changing frequency is not possible. Group name The second item on the Main menu is GROUP NAME; with this function is possible to assign or change a name to a group of channel. This short name (8 character) is displayed at the right of the group number in the main display view. First chose the group and then press the knob.  You will be able to edit any character of the group name rotating the knob. Push the knob to edit the next character. Confirm or exit with the buttons. NOTE: when the Group name is SYNC  (see synchronization) it is not possible to change it. Mode The MODE menu allows to assign a Mode setting at the transmitter. Rotating the knob it is possible to change current mode among the modes  available (for more detail see MODE menu).
MTK952 User Manual rev.06    10 TX on air at startup This  menu  allows  to  decide  if turn ON  or  turn  OFF  the  RF  power  of  the  transmitter  while  the MTK952 is powering on. If set to No: while the MTK952 is powering on, the RF output remains mute. The Status Screen on the display shows “TX OFF “ and the set Group, Channel and frequency.  NOTE: When the RF power of the transmitter is OFF, all the led and the bars remain turned off. Pushing  the rotatory knob (at the right of the display) it is possible to activate the led and bars (keeping the RF power OFF) and enter on the menu. In order to activate the RF output press the 3rd button at the bottom (see indication “ON” on the display).  If  set  to  Yes:  during  the  MTK952  power  on,  the progress bar appears for 10 seconds.                 During this interval (10 sec.) it is possible to switch off the RF output. If no button is pushed, at the end of the timer the RF output is enabled automatically. TX power This menu allows to set the power of the transmitter. Rotating the knob it is possible to change current TX power setting among 10/20/50/100/200 mW (2W only for MTK952 with 2W option). Push the SAVE button to confirm. In the same screen is showed the reflected power and the SWR (Stationary Wave Ratio) sensing on antenna outputs.  The set TX power and the measured SWR are always showed at the bottom of the display.  EXT ATT compens. For future uses. Audio source This menu allows to set several parameters of audio input Parameters Range setting Function Input digital/analog To set the audio input Max audio level  (only for analog input) -6/0/6/12/18 dBu  To change (increase or decrease) the analogue audio input for both R(right) and L(left) channels input Audio gain left -20÷24dB To change (increase or decrease) the input level of the left channel on DSP Audio gain right -20÷24dB To change (increase or decrease) the input level of the right channel on DSP AF level meter input/modulation To set which AF level is shown in the two LED bars for the AF levels (L=left & R=right levels): they can show AF input levels  or modulation levels (after the pre-emphasys and compander phases) Mono config  (only for mono Mode) Mono/mono-R/ mono-L To set the type of mono input Auto switch DIG->AN enabled / disabled If enabled and the digital signal is lost (parameter Input set to digital), the transmitter takes the signal from the analog input.
MTK952 User Manual rev.06   11  Equalizer This menu allows to  of adjusting the gain between frequency components (bass, mid and treble)  within the audio signal. There are 4 windows in cascade: bass windows: allows to change gain and frequency of low frequencies mid windows: allows to change gain and frequency of middle frequencies treble windows: allows to change gain and frequency of high frequencies eq windows: allows to save the equalization parameter or exit without save Each window shows the following information:   ❶ windows name ❷parameter to set (gain or frequency) ❸ graphic equalizer: frequency on horizontal axis, gain on the vertical axis ❼ HP filter set in the mode menu  ❻ LP filter set in the mode menu ❺ set frequency ❹ set gain  For each window it is showed the graphic equalizer which help to see the set parameters. Push the rotatory knob to change the parameter between gain and frequency (the respective letter  G or Fr is highlighted during the setting phase) and            rotate it to change the value of the parameter. The set value is showed on the bottom of the windows (see points  ❹ and ❺ on the above image).  Push the lower membrane button to go on the next windows. The following table recaps the settable values on the 3 windows:  Fr (frequency) G (gain) Q (Q factor) bass 40/80/160 Hz -12÷12dB (1dB step) - mid 1.5/2.2/2.8kHz 0.7/1.0/2.0 treble 5/7/10kHz - NOTE: High Q factor means narrow bandwidth. Low Q factor means wide bandwidth.
MTK952 User Manual rev.06    12 Options This menu allows to change some parameters of  the transmitter or display some information Parameters Range setting Function Name ex. TRANSMITTER1 To change the name of the transmitter shown in the Status screen.  12 alphanumeric characters (A-Za-z0-9, case-sensitive) DISPLAY brightness 0÷15 step 1 To set the brightness of the display DISPLAY timeout 5÷60 step 5sec. 60÷120 step 10 sec. To set the display timeout for:   decrease the brightness of the display and  return to Status screen Info IP address ex. 192.168.10.1 to show the IP address  Serial ex. R1825694 to show the serial number of the product  (the same indicated in the product label) Option ex. 0W2 To show the option Range ex. 470-800 to show the frequency range (MHz) Temperatures RF amplifier ex. 30°C to show the temperature took near the RF amplifier (°C) RF generator ex. 31°C to show the temperature took near the RF generator (°C) Micro ex. 33°C to show the temperature took near the RF microprocessor (°C) Power supply ex. 31°C to show the temperature took near the power supply (°C) FW FW ver ex. 1.1 to show the firmware version (it sums up Boot+App+DSP versions) Boot ver ex. 0.2.d to show the bootloader version App FW ver ex. 0.36.d to show the application firmware version DSP FW ver ex. 0.61.d to show the DSP firmware version Supply diagnostic Neg Audio (-12v5) ex. -12.42V To show the power supply of the input audio stages Pos Audio (+12v5) ex. 12.36V To show the power supply of the output audio stages RF conv. (+5v) ex. 5.33V To show the power supply of the RF converters RF amplif. (+8v) ex. 7.82V To show the power supply of the RF amplifiers MicroP. (+5v) ex. 5.14V To show the power supply of the microprocessor and the digital section Micro.P (+3v3) ex. 3.41V To show the power supply of the microprocessor and the digital section Main RAW (+12v) ex. 12.62V To show the main power supply PLL tune (+22v) ex. 23.29V To show the power supply of the PLL Alarms ex. 0 To show the number “n” of active alarms:  n=0  0 active alarms  n>0  n active alarms  When “n”>0, it is possible to enter in the alarm submenu which allows to show the alarms list: a brief description and an alarm code for each alarm.      For the complete list of alarms, see Alarm List section   Note: the complete software and hardware status is displayed on the MTK952 info screen
MTK952 User Manual rev.06   13  TX configuration (only for MTK952N with option MS) This parameter permits to use the transmitter in Master or Slave configuration. When the MTK952N is in Master configuration, the signal  is  transmitted  as a normal MTK952N (without MS option) but at the same time, the signal is sent also in the M-S I/O BNC connector at 0dBm (without amplification).        When the MTK952N is in Slave configuration, everything that is before the power stage is excluded and the device  take  as input the signal that  enter in the  M-S  I/O BNC connector, amplifies  the signal (at the power set on the MTK952N-Slave) and transmits it.  MTK952N is able to detect a signal in the range -6dBm ÷ +6dBm (than the 0dBm sent from the MTK952 Master).        Example of configurations:  iso-frequency  areas       MTK952N Master conf. MTK952N Slave conf. MFL-TT-- MFL-RR-- Fiber optic cable up to several tens of kilometers (depending on the fiber) Area 3 Area 4 Audio input MTK952N Slave conf. MTK952N Master conf. Coaxial cables up to several tens of meters (depending on the cable) Area 1 Area 2 Audio input
MTK952 User Manual rev.06    14 MODE menu The second item on the menu tree is “MODE”. It allows to manage several modes. Each mode is a setup saved in an external memory that allows to customized the transmission changing some parameters of the DSP. There are 2 types of modes:  PRESET mode: it allows to change only some parameters (the other are fixed). See compatibility table at the end of the manual for more detail  USER mode: it allows to change all the parameters. Currently 8 USER modes are available  The menu Select for edit allows to select the MODE to edit. Push the knob to select the mode and push the button LOAD to load the previously saved parameters. It is possible to change the parameter value only where the EDIT indication appears. During this phases, the name of the MODE to edit appears on the left top of the display ①. If the MODE to edit is the current mode loaded on DSP (on the Main>Mode menu), “dsp”  abbreviation is shown ②.  Shown below the complete parameters list  Parameter Range setting Description Changeable PRESET MODE USER MODE Name  name of mode no yes Mono/stereo mono/stereo type of transmission  no yes Compander  compander type no yes HP filter Flat/20/40/60/80/120/170/250/300 Hz High Pass filter yes yes LP filter 3/4/12/15/20 Kz Low Pass filter yes yes Pre-emphasis Bypass/10-750 µs Pre-emphasis related to the mode  yes FM peak deviation 2÷100 KHz Max peak deviation  (audio+tone squelch) yes TSQ frequency 30÷260Hz  and 28÷34KHz Frequency of Tone Squelch signal yes TSQ deviation OFF/100Hz÷5kHz Deviation of Tone Squelch signal yes    ①              ②
MTK952 User Manual rev.06   15  Synchronization The SYNC function is useful to tune a transmitter on the same frequency of the receiver via the IR interface.    Enable the IRDA on the receiver and place the IR windows of the receiver in front of the IR interface of the transmitter as indicate in the below image.   Press the SYNC button             on the transmitter: the following message is showed on both the displays     Using the membrane buttons of the desired transmitter (TX1 or TX2) select:  TX->RX to set the receiver at the same frequency of the transmitter: the transmitter will send to the receiver some parameters (frequency, channel, group and transmitter’s name) and after synchronization, the receiver shows the name of the transmitter  RX->TX to set the transmitter at the same frequency of the receiver: the receiver will  send to the transmitter some parameters (frequency, channel, group and receiver’s name) and after synchronization, the transmitter shows the name of the receiver (ex. SINGER_1)  If the operation is not possible, (i.e. the frequency range of the transmitter is not compatible with the frequency of the receiver or vice versa), the display shows an error message.   If the synchronization is successful, the display of the devices shows number of channel and group or SYNC channel according to the frequency plan memorized on the Wisycom product: RX->TX TX->RX
MTK952 User Manual rev.06    16   CASE A: if frequency, channel and group are the same in the two devices, channel and group are also displayed  (ex: CH00: 566.000, GR39: Unlock)  CASE B: If frequency, channel & group of the transmitter are different from those of the receiver, the transmitter shows only the frequency after the word SYNC. (ex: SYNC: 620.000) Ex: RX->TX  Message displayed after the synchronization Status screen Case A  Case B
MTK952 User Manual rev.06   17  Scan The SCAN function allows to display a results of a scan previously done from a MPR30-IEM or MPR30-ENG.   Do a scan with an MPR30-IEM  Enable the IRDA on the receiver or select the function Deploy on the SCAN menu (only for MPR30-ENG with FW>1.9 and MPR30-IEM with FW>1.6)  and place the IR windows of the receiver in front of the IR interface of the transmitter  Press the SCAN button on the transmitter: the following message is showed on both the displays. :   Using the membrane buttons of the desired transmitter (TX1 or TX2) select GET  Wait some seconds (the receiver sends all the data of the scan to the transmitter)  The display of transmitter1 show the scan result in graphic way, while the display of transmitter2 gives more detailed information of the result (according to the position of the cursor in display1)  Ex. FREQUENCY SCAN Display of Transmitter1  Display of Transmitter2   Ex:  GROUP SCAN Display of Transmitter1  Display of Transmitter2
MTK952 User Manual rev.06    18    Use the membrane buttons on display2 to set  the frequency to TX1 – TX2  NOTE: The results of the scan are saved on the volatile memory of the transmitter: - After the switch off of the transmitter the data are lost.  - It is possible to re-load the data of a previous scan. Pushing the SCAN button and selecting VIEW
MTK952 User Manual rev.06   19  Alarm List When an alarm occurs, the MTK952 can do one or more of the following  acts: A. Show a message on the display     B. Turn on the yellow or red alarm led         C. Insert the alarm on the alarm list in the MAIN>Options>Info>Alarms menu   The alarm can be related to a specific transmitter (TX1 or TX2) or general.  Shown below the complete alarms list:  Alarms  Code Type Message on display (A) Led (B) Alarm list (C) TX Power Mismatch  - TX ATTENTION: antenna mismatch! High SWR on Tx out  yellowno TX Power reduced 0x05 TX ATTENTION: antenna mismatch! High SWR on Tx out. Rf pwr reduced yellow Tx power reduced Timeout 5 sec on PLL 0x84 TX ATTENTION: RF PLL lock lost red Rf PLL lock lost Errore bus I2C  general EEPROM access error  (only on TX1) red Error on I2C bus Timeout 5 sec on PLL OL969 0x84 general ATTENTION: OL PLL lock lost   (only on TX1) red OL PLL lock lost High internal temperature  0x04 general ATTENTION: internal temperature high  (only on TX1) yellow High internal temperature Fan #1 doesn't work 0x02 general ATTENTION: fan #1 does't work properly  (only on TX1) yellow Fan #1 doesn't work Fan #2 doesn't work 0x03 general ATTENTION: fan #2 does't work properly  (only on TX1) yellow Fan #2 doesn't work Recovered configuration and calibration data from copy1 on the memory 0x80 general no no Mem. copy1 recovered Recovered configuration and calibration data from copy2 on the memory 0x81 general no no Mem. copy2 recovered Load default configuration and calibration data 0x8D general no no Mem. init. Service req.
MTK952 User Manual rev.06    20 Troubleshooting  Alarms Alarm description Troubleshooting TX Power Mismatch  The SWR on Tx out is too high  - check if the antenna is correctly connected - check if the antenna cable is correctly     connected - check if the antenna frequency is according to the one set on the transmitter reduced TX Power  The SWR on Tx out is too high, the RF power is reduced  - check if the antenna is correctly connected - check if the antenna cable is correctly connected - check if the antenna frequency is according to the one set on the transmitter Timeout 5 sec on PLL Error during frequency tuning - send to repair at Wisycom Repair Centre bus I2C Error Error on I2C bus - send to repair at Wisycom Repair Centre Timeout 5 sec on PLL OL 969 Error during frequency tuning - send to repair at Wisycom Repair Centre High internal temperature  One of the 4 temperature sensors measures a temperature > 60°C - check if the two fans work properly (check alarms code 0x02 or 0x03 on the alarm list) - switch off the MTK952 for cooling and check the location temperature  - clean the ventilation grids Fan #1 doesn't work The fan on the left (#1)  doesn’t turn - switch off and switch on the MTK952 Fan #2 doesn't work The fan on the right (#2) doesn’t turn - switch off and switch on the MTK952 Recovered configuration and calibration data from copy1 on the memory During the MTK952 initialization phase, the CRC-16 check of data (copy1) detects error.  - none  (the MTK952 automatically replaces the corrupt copy1 with copy2) Recovered configuration and calibration data from copy2 on the memory During the MTK952 initialization phase, the CRC-16 check of data (copy2) detects error. - none (the MTK952 automatically replaces the corrupt copy2 with copy1) Load default configuration and calibration data During the MTK952 initialization phase, the CRC-16 check of data (copy1 and copy2) detects error. - check in the MAIN>Options>info menu the Serial take on the ‘UNCAL’ vale. In this case send the MTK952 to the Wisycom Repair Centre for recalibration.  If a problem not listed in the above table occurs or if the problem cannot solved with the proposed troubleshooting, please contact support service at support@wisycom.com or sales@wisycom.com.
MTK952 User Manual rev.06   21  RACK TX MANAGER MTK952 How to install Rack Tx Manager MTK952 Run the executable file (i.e. Rack Tx Manager (MTK952) SERVICE vx.x.x.x Setup.msi) and follow the installation instructions.  How to update Rack Tx Manager MTK952 Uninstall the Rack Tx Manager MTK952 program active in your computer and afterwards install the newest version of Rack Tx Manager MTK952. How to connect MTK952 to Rack Tx Manager MTK952 1. Connect to the PC to the MTK952using the supplied Ethernet cable  2. Run Rack Tx Manager MTK952 3. Power on the transmitter   4. Push Disconnected button. On the Device connection windows  select Ethernet port and fill in the MTK952 IP address. Remember that the label on the rear panel shows the IP address configured in the factory. Then click OK.    5. If the connection is ended well, the Connected icon is showed on the top of the panel and “Connected on Ethernet” is displayed on the information panel
MTK952 User Manual rev.06    22 How to load/save channels memory   Select Channel memory panel  Write: Push the button Write from WDF file… and select  the wdf file to load a wdf file on the MTK952. Read and save: Push the button Read and save to WDF file… , insert the .wdf file name and the path where to save the wdf file.  During the process of writing/reading & saving, a green bar below the panel shows the progress of the process and on the information panel it is possible to verify what the application is doing.        To Modify the wdf file, it is possible to use the spreadsheet FREQUENCY 2010 v15 beta.xls presents at the following link: - open the file and enable changes  and macro - load the wdf file clicking on READ WDF button - execute the desiderate changes - save the wdf file clicking on SAVE WDF button The WDF thus modified can be used to write on the MTK952’s channels memory.
MTK952 User Manual rev.06   23  Mode setting & Wisycom receiver compatibility  WISYCOM RECEIVER MPR30-IEM Unavailable MCR42 MPR30-ENG MRK960 MRK950 MSR916 (ENR) MRP30-IFB CPR30 CSR50 RPU300 (Rx) *adjustable parameter MODE SETTING Send  Tone Squelch NO NO YES YES YES YES YES YES Max peak deviation 48 kHz 48 kHz 56 kHz 56 kHz 40 kHz 4,5 kHz* 4 kHz* 2,3 kHz* Compander type ENR ENC ENR ENC ENR NR NR NR Mono/Stereo Stereo Stereo Mono Mono Mono Mono Mono Mono Name ENR-Wisy Stereo ENC-Wisy Stereo ENR-Wisy ENC-Wisy IFB-Wisy COM-Wisy 25K COM-Wisy 20K COM-Wisy 12k5  NOTE: receiver and transmitter have to be configured with the same compander type
MTK952 User Manual rev.06    24 TECHNICAL  SPECIFICATION Switchable channels : 2400 allocated by 40 groups of  60 channels quickly selectable with dedicated buttons Frequency bandwidth : 470-800 MHz Switching bandwidth : 330 MHz tuneable in 5 kHz steps Temperature range : -10 ÷ +55 °C RF output power : Selectable: 10,20,50,100,200 mW  for MTK952-0W2 Max RF output power : MTK952-0W2: 200mW  MTK952-2W0: 2Watt  [NOTE] RF power can be limited on frequency base accordingly to specific country restrictions (software based), see Compliance table “A” / “B” antenna output : BNC type female connectors  (for MTK952) N type female connectors  (for MTK952N) M-S I/O : 2x BNC type female connectors  (only for MTK952N with MS option) RF impedance : 50 Ω Spurious emissions : < 2 nW (in the transmitter bandwidth) Modulation : FM, MPX Stereo or mono, selectable with dedicated menu Peak deviation : ±56 kHz for mono, ±48 kHz for stereo (preset  mode) NOTE: custom setting can set peak deviation from 2kHz to 100kHz  MPX Pilot tone  : 19kHz Tone squelch : 32.789Hz (for Wisycom wireless microphone, i.e. ENR/ENC) 131,8 (for Wisycom intercom, i.e. NR)  NOTE: custom setting can change the Tone squelch (30-260Hz and 18-38KHz) Frequency response : 20÷20kHz (mono) 30÷15kHz (stereo) NOTE: custom setting can change audio bandwidth (3/4/12/15/20kHz) Analogue audio input   Connector type : XLR-3 / 1/4“ (6,3mm) jack combo socket, electronically balanced Max. input level : +18dBu Pin Assignments : XLR: 1=ground 2=hot 3 =cold 6.35mm (1/4”) TRS: Tip=hot Ring=cold Sleeve=ground Digital audio input   Connection : AES3 on XLR-3M (32kHz ÷108 kHz) Monitor output   Connector type : 6.35mm (1/4”) jack socket, balanced Monitor output level : 120+120mW@24Ω , 80+80mW@150Ω Monitor out impedance : 25 ohm for auricle Compander : ENR  (Wisycom Extended-NR), with independent Attack- and Recovery-time, noise optimized ENC  (Wisycom Extended-NC), with independent Attack- and Recovery-time, voice optimized & with reduced pre-emphasys NONE-d50, no compander, pre-emphasis 50 µs NR, to work with Wisycom Intercom system  Other compander on request Display : 64 x 256 OLED (yellow) Configuration/monitor interfaces : 10/100 Base TX Ethernet port on RJ45 connector Power supply : 90 - 264 V AC, 50/60 Hz 10 – 16 VDC, Max 7A (option DCI952) Dimensions : 19”/1U  483 x 407 x 43,8 mm  (WxDxH) with brackets
MTK952 User Manual rev.06   25   Variants  MTK952N- <RF Power> - <Country> - <MasterSlave> - <PowerSupply>                      RF Power: 0W2  max power 200mW  2W0  max power 2Watt  Country Power Profile: EU  Europe (max power 50mW) EUX  Europe (max power 200mW for 0W2, 2Watt for 2W0) US  USA  & Canada (max power 200mW for 0W2, 250mW for 2W0; limited to 698MHz) JP  Japan (max power 10mW for 0W2, limited to 714MHz)  Master Slave: MS  additional Master Slave board for iso-frequency system Power Supply: DC  redundant Vdc power supply
MTK952 User Manual rev.06    26 Compliance  Model In Compliance with   Max Power&   Freq. range Country MTK952N-W05 MTK952N-0W2-EU  EN 301 489-1/-9 EN 600065 EN 300 422-1/-2 50mW 470-800MHz Europe  MTK952N-0W2 MTK952N-0W2-EUX  EN 301 489-1/-9 EN 600065 EN 300 422-1/-2 EN 300 454-1/-2 200mW*1 470-800MHz Europe  MTK952N-2W0 MTK952N-2W0-EUX  EN 301 489-1/-9 EN 600065 EN 300 422-1/-2 EN 300 454-1/-2 2W*1 470-800MHz Europe  MTK952N-0W2-US   PART 74 FCC-ID: POUMTK952N-0W2 RSS-123, RSS-210 IC: 11967A-MTK952N0W2 Limited to 698MHz 200mW 470-608MHz and 614-698MHz USA, Canada MTK952N-2W0-US   PART 74 FCC-ID: POUMTK952N-2W0 RSS-123, RSS-210 IC: 11967A-MTK952N2W0 Limited to 698MHz 250mW 470-608MHz and 614-698MHz USA, Canada MTK952N-0W2-JP                     202-LSD031  Limited to 714 MHz 10mW 470-714MHz Japan *1 MTK952N-0W2-EUX/ MTK952N-2W0-EUX is not an SRD device, thus it requires specific authorization by your local frequency authority!         Before putting the device into operation, please observe the respective country-specific regulations! R
MTK952 User Manual rev.06   27  MANUFACTURER DECLARATIONS In compliance with the following requirements  RoHS Directive (2002/95/EC)   WEEE Directive (2002/96/EC) Please  dispose  of  the  diversity  transmitter  at  the  end  of  its  operational lifetime by taking it to your local collection point or recycling center for such equipment    ITALY ONLY    Obblighi di informazione agli utilizzatori  ai sensi dell’art. 13 del Decreto Legislativo 25 luglio 2005, n. 151 “Attuazione delle Direttive 2002/95/CE, 2002/96/CE e 2003/108/CE, relative alla riduzione dell’uso di sostanze pericolose nelle apparecchiature elettriche ed elettroniche, nonché allo smaltimento dei rifiuti”  Smaltimento di apparecchiature elettriche ed elettroniche di tipo professionale Il simbolo del cassonetto barrato riportato sull’apparecchiatura o sulla sua confezione indica che il prodotto alla fine della propria vita utile deve essere raccolto separatamente dagli altri rifiuti.  La raccolta differenziata della presente apparecchiatura giunta a fine vita è organizzata e gestita dal produttore. L’utente che vorrà disfarsi della presente apparecchiatura dovrà quindi contattare il produttore e seguire il sistema che questo ha adottato per consentire la raccolta separata dell’apparecchiatura giunta a fine vita.  L’adeguata raccolta differenziata per l’avvio successivo dell’apparecchiatura dismessa al riciclaggio, al trattamento e allo smaltimento ambientale compatibile contribuisce ad evitare possibili effetti negativi sull’ambiente e sulla salute e favorisce il reimpiego e/o riciclo dei materiali di cui è composta l’apparecchiatura.  Lo smaltimento abusivo del prodotto da parte del detentore comporta l’applicazione delle sanzioni am-ministrative previste dalla normativa vigente. Iscrizione al Registro A.E.E. n. IT09100000006319 .
MTK952 User Manual rev.06    28 Statements regarding  FCC and Industry Canada   EN This  device  complies  with  Industry  Canada  RSS-123.  Operation  is  subject  to  the  following  two conditions:  (1)  this  device  may  not  cause  interference,  and  (2)  this  device  must  accept  any interference, including interference that may cause undesired operation of the device. FR Le présent appareil est conforme aux CNR d’Industrie Canada applicables aux appareils radio RSS-123. L’exploitation est autorisée aux deux conditions suivantes : (1) l’appareil ne doit pas produire de brouillage, et (2) l’utilisateur  de  l’appareil  doit accepter tout  brouillage  radioélectrique subi, même si le brouillage est susceptible d’en compromettre le fonctionnement. This device complies with Part 15 of the FCC Rules and with RSS-123 of Industry Canada. Operation is subject to the following two conditions: (1)  this device may not cause harmful interference, and  (2)  this device must accept any interference received, including interference that may cause undesired operation. This equipment has been tested and found to comply with the limits for a Class B digital device, pursuant to Part 15 of the FCC Rules.  These limits are designed to provide reasonable protection against harmful interference in a residential installation.  This equipment generates, uses and can radiate radio frequency energy and, if not installed and used in accordance with the instructions, may cause harmful interference to radio communications.  However, there is no guarantee that interference will not occur in a particular installation.  If this equipment does cause harmful interference to radio or television reception, which can be determined by turning the equipment off and on, the user is encouraged to try to correct the interference by one or more of the following measures: •  Reorient or relocate the receiving antenna. •  Increase the separation between the equipment and receiver. •  Connect the equipment into an outlet on a circuit different from that to which the receiver is connected. •  Consult the dealer or an experienced radio/TV technician for help.  Changes or modifications made to this equipment not expressly approved by Wisycom srl may void the FCC authorization to operate this equipment.
MTK952 User Manual rev.06   29
MTK952 User Manual rev.06    30
MTK952 User Manual rev.06   31       Wireless System Communications  Via Spin 156    I-36060 Romano d’Ezzelino    Italy Tel. +39 -0424 -382605    Fax +39 - 0424 - 382733 www.wisycom.com    e-mail: sales@wisycom.com

Navigation menu