Avid Interplay Engine And Access Administration Guide Archive 2.3 Manual Admin V2 3
User Manual: avid Interplay Archive Engine - 2.3 - Administration Manual Free User Guide for Avid Interplay Software, Manual
Open the PDF directly: View PDF
.
Page Count: 298 [warning: Documents this large are best viewed by clicking the View PDF Link!]
- Title
- Contents
- Chapter 1 Getting Started with the Avid Interplay Administrator 19
- Chapter 2 Database Settings 31
- Chapter 3 Server Settings 81
- Chapter 4 User Management 91
- Chapter 5 Site Settings 127
- Chapter 6 Application Settings 163
- Chapter 7 Avid Interplay Services 189
- Chapter 8 Troubleshooting 191
- Chapter 9 Configuring Interplay for a Split Database 199
- Appendix A Installed Components and Services 223
- Appendix B Interplay Engine Configuration Files 241
- Appendix C Valid and Invalid Characters in Avid Interplay 255
- Appendix D System Metadata Properties 257
- Appendix E Server Error Codes 269
- Appendix F Consistency Check Codes 285
- Using This Guide
- Getting Started with the Avid Interplay Administrator
- Database Settings
- Creating an Interplay Database
- Avid Interplay Databases, Folders, and Files
- Limits on the Number of Assets and Objects in the Interplay Database
- Creating and Restoring Database Backups
- Performing a Consistency Check
- Viewing Database Information
- Locking and Unlocking Databases
- Managing Databases: Deactivating, Activating, and Migrating
- Moving a Database to Another Server (Non-Clustered Systems)
- Moving a Database and Users to Another Server (Non-Clustered Systems)
- Moving a Database to Another Server (Clustered Systems)
- Moving a Database and Users to Another Server (Clustered Systems)
- Moving a Database Under Low Disk Space Conditions
- Renaming a Database
- Server Settings
- User Management
- Understanding the Central Configuration Server
- Adding Users to a Central Configuration Server
- Setting User Authentication Providers and Importing Users
- Managing Users, User Groups, and User Rights
- Understanding Default User Groups, Users, and Roles
- Adding User Groups
- Adding Users Manually
- Viewing and Setting Attributes
- Understanding Standard Roles and Default Rights
- Viewing and Changing Roles
- Viewing and Setting Authentication Providers for Individual Users
- Deleting Users and User Groups
- Removing Users from User Groups
- Managing Database Roles
- Guidelines for User Management
- Site Settings
- Defining Property Layouts
- Setting the Resolutions Available for Display
- Creating Custom Properties
- Configuring Remote Workgroups
- Configuring Categories
- Setting Server Hostnames and the Workgroup Name
- Interplay Media Services View
- Interplay Transfer Status View
- Interplay Transfer Settings View
- Workgroup Transfer Presets View
- Specifying Remote Servers for Asset Tracking
- Specifying Archive Settings
- Setting the Ownership for New Database Folders
- Setting Options for Deletion
- Viewing and Setting the Metadata Override Status
- Application Settings
- Avid Interplay Services
- Troubleshooting
- Configuring Interplay for a Split Database
- Installed Components and Services
- Interplay Engine Configuration Files
- Valid and Invalid Characters in Avid Interplay
- System Metadata Properties
- Server Error Codes
- Consistency Check Codes
- Index

Avid® Interplay® Engine and
Avid Interplay Archive Engine
Administration Guide
Release 2.3
2
Legal Notices
Product specifications are subject to change without notice and do not represent a commitment on the part of Avid Technology,
Inc.
This product is subject to the terms and conditions of a software license agreement provided with the software. The product
may only be used in accordance with the license agreement.
Avid products or portions thereof are protected by one or more of the following United States Patents: 5,267,351; 5,309,528;
5,355,450; 5,396,594; 5,440,348; 5,467,288; 5,513,375; 5,528,310; 5,557,423; 5,577,190; 5,584,006; 5,640,601; 5,644,364;
5,654,737; 5,724,605; 5,726,717; 5,745,637; 5,752,029; 5,754,851; 5,799,150; 5,812,216; 5,828,678; 5,842,014; 5,852,435;
5,986,584; 5,999,406; 6,038,573; 6,069,668; 6,141,007; 6,211,869; 6,532,043; 6,546,190; 6,596,031; 6,747,705; 6,763,523;
6,766,357; 6,847,373; 7,081,900; 7,403,561; 7,433,519; 7,671,871; 7,684,096; D352,278; D372,478; D373,778; D392,267;
D392,268; D392,269; D395,291; D396,853; D398,912. Other patents are pending.
Avid products or portions thereof are protected by one or more of the following European Patents: 0506870; 0635188;
0674414; 0752174; 1111910; 1629675. Other patents are pending.
This document is protected under copyright law. An authorized licensee of Avid Interplay may reproduce this publication for the
licensee’s own use in learning how to use the software. This document may not be reproduced or distributed, in whole or in
part, for commercial purposes, such as selling copies of this document or providing support or educational services to others.
This document is supplied as a guide for Avid Interplay. Reasonable care has been taken in preparing the information it
contains. However, this document may contain omissions, technical inaccuracies, or typographical errors. Avid Technology,
Inc. does not accept responsibility of any kind for customers’ losses due to the use of this document. Product specifications
are subject to change without notice.
Copyright © 2010 Avid Technology, Inc. and its licensors. All rights reserved. Printed in USA.
The following disclaimer is required by Apple Computer, Inc.:
APPLE COMPUTER, INC. MAKES NO WARRANTIES WHATSOEVER, EITHER EXPRESS OR IMPLIED, REGARDING
THIS PRODUCT, INCLUDING WARRANTIES WITH RESPECT TO ITS MERCHANTABILITY OR ITS FITNESS FOR ANY
PARTICULAR PURPOSE. THE EXCLUSION OF IMPLIED WARRANTIES IS NOT PERMITTED BY SOME STATES. THE
ABOVE EXCLUSION MAY NOT APPLY TO YOU. THIS WARRANTY PROVIDES YOU WITH SPECIFIC LEGAL RIGHTS.
THERE MAY BE OTHER RIGHTS THAT YOU MAY HAVE WHICH VARY FROM STATE TO STATE.
The following disclaimer is required by Sam Leffler and Silicon Graphics, Inc. for the use of their TIFF library:
Copyright © 1988–1997 Sam Leffler
Copyright © 1991–1997 Silicon Graphics, Inc.
Permission to use, copy, modify, distribute, and sell this software [i.e., the TIFF library] and its documentation for any purpose
is hereby granted without fee, provided that (i) the above copyright notices and this permission notice appear in all copies of
the software and related documentation, and (ii) the names of Sam Leffler and Silicon Graphics may not be used in any
advertising or publicity relating to the software without the specific, prior written permission of Sam Leffler and Silicon
Graphics.
THE SOFTWARE IS PROVIDED “AS-IS” AND WITHOUT WARRANTY OF ANY KIND, EXPRESS, IMPLIED OR
OTHERWISE, INCLUDING WITHOUT LIMITATION, ANY WARRANTY OF MERCHANTABILITY OR FITNESS FOR A
PARTICULAR PURPOSE.
IN NO EVENT SHALL SAM LEFFLER OR SILICON GRAPHICS BE LIABLE FOR ANY SPECIAL, INCIDENTAL, INDIRECT
OR CONSEQUENTIAL DAMAGES OF ANY KIND, OR ANY DAMAGES WHATSOEVER RESULTING FROM LOSS OF USE,
DATA OR PROFITS, WHETHER OR NOT ADVISED OF THE POSSIBILITY OF DAMAGE, AND ON ANY THEORY OF
LIABILITY, ARISING OUT OF OR IN CONNECTION WITH THE USE OR PERFORMANCE OF THIS SOFTWARE.
The following disclaimer is required by the Independent JPEG Group:
This software is based in part on the work of the Independent JPEG Group.
This Software may contain components licensed under the following conditions:
Copyright (c) 1989 The Regents of the University of California. All rights reserved.
Redistribution and use in source and binary forms are permitted provided that the above copyright notice and this paragraph
are duplicated in all such forms and that any documentation, advertising materials, and other materials related to such
distribution and use acknowledge that the software was developed by the University of California, Berkeley. The name of the
University may not be used to endorse or promote products derived from this software without specific prior written
permission. THIS SOFTWARE IS PROVIDED ``AS IS'' AND WITHOUT ANY EXPRESS OR IMPLIED WARRANTIES,
INCLUDING, WITHOUT LIMITATION, THE IMPLIED WARRANTIES OF MERCHANTABILITY AND FITNESS FOR A
PARTICULAR PURPOSE.
3
Copyright (C) 1989, 1991 by Jef Poskanzer.
Permission to use, copy, modify, and distribute this software and its documentation for any purpose and without fee is hereby
granted, provided that the above copyright notice appear in all copies and that both that copyright notice and this permission
notice appear in supporting documentation. This software is provided "as is" without express or implied warranty.
Copyright 1995, Trinity College Computing Center. Written by David Chappell.
Permission to use, copy, modify, and distribute this software and its documentation for any purpose and without fee is hereby
granted, provided that the above copyright notice appear in all copies and that both that copyright notice and this permission
notice appear in supporting documentation. This software is provided "as is" without express or implied warranty.
Copyright 1996 Daniel Dardailler.
Permission to use, copy, modify, distribute, and sell this software for any purpose is hereby granted without fee, provided that
the above copyright notice appear in all copies and that both that copyright notice and this permission notice appear in
supporting documentation, and that the name of Daniel Dardailler not be used in advertising or publicity pertaining to
distribution of the software without specific, written prior permission. Daniel Dardailler makes no representations about the
suitability of this software for any purpose. It is provided "as is" without express or implied warranty.
Modifications Copyright 1999 Matt Koss, under the same license as above.
Copyright (c) 1991 by AT&T.
Permission to use, copy, modify, and distribute this software for any purpose without fee is hereby granted, provided that this
entire notice is included in all copies of any software which is or includes a copy or modification of this software and in all
copies of the supporting documentation for such software.
THIS SOFTWARE IS BEING PROVIDED "AS IS", WITHOUT ANY EXPRESS OR IMPLIED WARRANTY. IN PARTICULAR,
NEITHER THE AUTHOR NOR AT&T MAKES ANY REPRESENTATION OR WARRANTY OF ANY KIND CONCERNING THE
MERCHANTABILITY OF THIS SOFTWARE OR ITS FITNESS FOR ANY PARTICULAR PURPOSE.
This product includes software developed by the University of California, Berkeley and its contributors.
The following disclaimer is required by Nexidia Inc.:
© 2006 Nexidia. All rights reserved.
Manufactured under license from the Georgia Tech Research Corporation, U.S.A. Patent Pending.
The following disclaimer is required by Paradigm Matrix:
Portions of this software licensed from Paradigm Matrix.
The following disclaimer is required by Ray Sauers Associates, Inc.:
“Install-It” is licensed from Ray Sauers Associates, Inc. End-User is prohibited from taking any action to derive a source code
equivalent of “Install-It,” including by reverse assembly or reverse compilation, Ray Sauers Associates, Inc. shall in no event be
liable for any damages resulting from reseller’s failure to perform reseller’s obligation; or any damages arising from use or
operation of reseller’s products or the software; or any other damages, including but not limited to, incidental, direct, indirect,
special or consequential Damages including lost profits, or damages resulting from loss of use or inability to use reseller’s
products or the software for any reason including copyright or patent infringement, or lost data, even if Ray Sauers Associates
has been advised, knew or should have known of the possibility of such damages.
The following disclaimer is required by Videomedia, Inc.:
“Videomedia, Inc. makes no warranties whatsoever, either express or implied, regarding this product, including warranties with
respect to its merchantability or its fitness for any particular purpose.”
“This software contains V-LAN ver. 3.0 Command Protocols which communicate with V-LAN ver. 3.0 products developed by
Videomedia, Inc. and V-LAN ver. 3.0 compatible products developed by third parties under license from Videomedia, Inc. Use
of this software will allow “frame accurate” editing control of applicable videotape recorder decks, videodisc recorders/players
and the like.”
The following disclaimer is required by Altura Software, Inc. for the use of its Mac2Win software and Sample
Source Code:
©1993–1998 Altura Software, Inc.
4
The following disclaimer is required by Ultimatte Corporation:
Certain real-time compositing capabilities are provided under a license of such technology from Ultimatte Corporation and are
subject to copyright protection.
The following disclaimer is required by 3Prong.com Inc.:
Certain waveform and vector monitoring capabilities are provided under a license from 3Prong.com Inc.
The following disclaimer is required by Interplay Entertainment Corp.:
The “Interplay” name is used with the permission of Interplay Entertainment Corp., which bears no responsibility for Avid
products.
This product includes portions of the Alloy Look & Feel software from Incors GmbH.
This product includes software developed by the Apache Software Foundation (http://www.apache.org/).
© DevelopMentor
This product may include the JCifs library, for which the following notice applies:
JCifs © Copyright 2004, The JCIFS Project, is licensed under LGPL (http://jcifs.samba.org/). See the LGPL.txt file in the Third
Party Software directory on the installation CD.
Avid Interplay contains components licensed from LavanTech. These components may only be used as part of and in
connection with Avid Interplay.
Attn. Government User(s). Restricted Rights Legend
U.S. GOVERNMENT RESTRICTED RIGHTS. This Software and its documentation are “commercial computer software” or
“commercial computer software documentation.” In the event that such Software or documentation is acquired by or on behalf
of a unit or agency of the U.S. Government, all rights with respect to this Software and documentation are subject to the terms
of the License Agreement, pursuant to FAR §12.212(a) and/or DFARS §227.7202-1(a), as applicable.
Trademarks
003, 192 Digital I/O, 192 I/O, 96 I/O, 96i I/O, Adrenaline, AirSpeed, ALEX, Alienbrain, AME, AniMatte, Archive, Archive II,
Assistant Station, AudioPages, AudioStation, AutoLoop, AutoSync, Avid, Avid Active, Avid Advanced Response, Avid DNA,
Avid DNxcel, Avid DNxHD, Avid DS Assist Station, Avid Liquid, Avid Media Engine, Avid Media Processor, Avid MEDIArray,
Avid Mojo, Avid Remote Response, Avid Unity, Avid Unity ISIS, Avid VideoRAID, AvidRAID, AvidShare, AVIDstripe, AVX,
Axiom, Beat Detective, Beauty Without The Bandwidth, Beyond Reality, BF Essentials, Bomb Factory, Boom, Bruno, C|24,
CaptureManager, ChromaCurve, ChromaWheel, Cineractive Engine, Cineractive Player, Cineractive Viewer, Color Conductor,
Command|24, Command|8, Conectiv, Control|24, Cosmonaut Voice, CountDown, d2, d3, DAE, Dazzle,
Dazzle Digital Video Creator, D-Command, D-Control, Deko, DekoCast, D-Fi, D-fx, Digi 003, DigiBase, DigiDelivery,
Digidesign, Digidesign Audio Engine, Digidesign Development Partners, Digidesign Intelligent Noise Reduction,
Digidesign TDM Bus, DigiLink, DigiMeter, DigiPanner, DigiProNet, DigiRack, DigiSerial, DigiSnake, DigiSystem,
Digital Choreography, Digital Nonlinear Accelerator, DigiTest, DigiTranslator, DigiWear, DINR, DNxchange, DPP-1, D-Show,
DSP Manager, DS-StorageCalc, DV Toolkit, DVD Complete, D-Verb, Eleven, EM, EveryPhase, Expander, ExpertRender,
Fader Pack, Fairchild, Fastbreak, Fast Track, Film Cutter, FilmScribe, Flexevent, FluidMotion, Frame Chase, FXDeko,
HD Core, HD Process, HDPack, Home-to-Hollywood, HYBRID, HyperControl, HyperSPACE, HyperSPACE HDCAM,
iKnowledge, Image Independence, Impact, Improv, iNEWS, iNEWS Assign, iNEWS ControlAir, Instantwrite, Instinct,
Intelligent Content Management, Intelligent Digital Actor Technology, IntelliRender, Intelli-Sat,
Intelli-sat Broadcasting Recording Manager, InterFX, Interplay, inTONE, Intraframe, iS Expander, ISIS, IsoSync, iS9, iS18,
iS23, iS36, ISIS, IsoSync, KeyRig, KeyStudio, LaunchPad, LeaderPlus, LFX, Lightning, Link & Sync, ListSync, LKT-200, Lo-Fi,
Luna, MachineControl, Magic Mask, Make Anything Hollywood, make manage move | media, Marquee, MassivePack,
Massive Pack Pro, M-Audio, M-Audio Micro, Maxim, Mbox, Media Composer, MediaDock, MediaDock Shuttle, MediaFlow,
MediaLog, MediaMatch, MediaMix, Media Reader, Media Recorder, MEDIArray, MediaServer, MediaShare, MetaFuze,
MetaSync, MicroTrack, MIDI I/O, Midiman, Mix Rack, MixLab, Moviebox, Moviestar, MultiShell, NaturalMatch, NewsCutter,
NewsView, Nitris, NL3D, NLP, Nova, NRV-10 interFX, NSDOS, NSWIN, Octane, OMF, OMF Interchange, OMM, OnDVD,
Open Media Framework, Open Media Management, Ozone, Ozonic, Painterly Effects, Palladium, Personal Q, PET, Pinnacle,
Pinnacle DistanTV, Pinnacle GenieBox, Pinnacle HomeMusic, Pinnacle MediaSuite, Pinnacle Mobile Media,
Pinnacle Scorefitter, Pinnacle Studio, Pinnacle Studio MovieBoard, Pinnacle Systems, Pinnacle VideoSpin, Podcast Factory,
PowerSwap, PRE, ProControl, ProEncode, Profiler, Pro Tools|HD, Pro Tools LE, Pro Tools M-Powered, Pro Transfer, Pro Tools,
QuickPunch, QuietDrive, Realtime Motion Synthesis, Recti-Fi, Reel Tape Delay, Reel Tape Flanger, Reel Tape Saturation,
Reprise, Res Rocket Surfer, Reso, RetroLoop, Reverb One, ReVibe, Revolution, rS9, rS18, RTAS, Salesview, Sci-Fi, Scorch,
Scorefitter, ScriptSync, SecureProductionEnvironment, Serv|LT, Serv|GT, Session, Shape-to-Shape, ShuttleCase, Sibelius,
SIDON, SimulPlay, SimulRecord, Slightly Rude Compressor, Smack!, Soft SampleCell, Soft-Clip Limiter, Solaris,
SoundReplacer, SPACE, SPACEShift, SpectraGraph, SpectraMatte, SteadyGlide, Streamfactory, Streamgenie, StreamRAID,
Strike, Structure, Studiophile, SubCap, Sundance Digital, Sundance, SurroundScope, Symphony, SYNC HD, Synchronic,
SynchroScope, SYNC I/O, Syntax, TDM FlexCable, TechFlix, Tel-Ray, Thunder, Titansync, Titan, TL Aggro, TL AutoPan,
5
TL Drum Rehab, TL Everyphase, TL Fauxlder, TL In Tune, TL MasterMeter, TL Metro, TL Space, TL Utilities,
tools for storytellers, Torq, Torq Xponent, Transfuser, Transit, TransJammer, Trigger Finger, Trillium Lane Labs, TruTouch,
UnityRAID, Vari-Fi, Velvet, Video the Web Way, VideoRAID, VideoSPACE, VideoSpin, VTEM, Work-N-Play, Xdeck, X-Form,
Xmon, XPAND!, Xponent, X-Session, and X-Session Pro are either registered trademarks or trademarks of Avid Technology,
Inc. in the United States and/or other countries.
Adobe and Photoshop are either registered trademarks or trademarks of Adobe Systems Incorporated in the United States
and/or other countries. Apple and Macintosh are trademarks of Apple Computer, Inc., registered in the U.S. and other
countries. Windows is either a registered trademark or trademark of Microsoft Corporation in the United States and/or other
countries. All other trademarks contained herein are the property of their respective owners.
Footage
Eco Challenge Morocco — Courtesy of Discovery Communications, Inc.
News material provided by WFTV Television Inc.
Ice Island — Courtesy of Kurtis Productions, Ltd.
Avid Interplay Engine and Avid Interplay Archive Engine Administration Guide • 0130-07640-03 Rev D •
December 2010 • This document is distributed by Avid in online (electronic) form only, and is not available for
purchase in printed form.
6
7
Contents
Using This Guide . . . . . . . . . . . . . . . . . . . . . . . . . . . . . . . . . . . . . . . . . . . . 13
Symbols and Conventions . . . . . . . . . . . . . . . . . . . . . . . . . . . . . . . . . . . . . . . . . . . . 14
If You Need Help. . . . . . . . . . . . . . . . . . . . . . . . . . . . . . . . . . . . . . . . . . . . . . . . . . . . 15
Viewing Help and Documentation on the Interplay Portal. . . . . . . . . . . . . . . . . . . . . 15
Interplay Documentation . . . . . . . . . . . . . . . . . . . . . . . . . . . . . . . . . . . . . . . . . . . . . . 16
Avid Training Services . . . . . . . . . . . . . . . . . . . . . . . . . . . . . . . . . . . . . . . . . . . . . . . 17
Chapter 1 Getting Started with the Avid Interplay Administrator . . . . . . . . . . . . . . 19
Understanding the Interplay Engine and Interplay Workgroups . . . . . . . . . . . . . . . . 19
Using the Avid Interplay Administrator . . . . . . . . . . . . . . . . . . . . . . . . . . . . . . . . . . . 24
Starting the Avid Interplay Administrator. . . . . . . . . . . . . . . . . . . . . . . . . . . . . . . . . . 24
Using the Avid Interplay Administrator Window . . . . . . . . . . . . . . . . . . . . . . . . . . . . 26
Opening an Interplay Administrator View . . . . . . . . . . . . . . . . . . . . . . . . . . . . . . . . . 28
Opening Interplay Help . . . . . . . . . . . . . . . . . . . . . . . . . . . . . . . . . . . . . . . . . . . . . . . 28
Exiting the Avid Interplay Administrator . . . . . . . . . . . . . . . . . . . . . . . . . . . . . . . . . . 29
Chapter 2 Database Settings . . . . . . . . . . . . . . . . . . . . . . . . . . . . . . . . . . . . . . . . . . . 31
Creating an Interplay Database . . . . . . . . . . . . . . . . . . . . . . . . . . . . . . . . . . . . . . . . 31
Avid Interplay Databases, Folders, and Files . . . . . . . . . . . . . . . . . . . . . . . . . . . . . . 33
Limits on the Number of Assets and Objects in the Interplay Database . . . . . . . . . . 36
Creating and Restoring Database Backups . . . . . . . . . . . . . . . . . . . . . . . . . . . . . . . 36
Types of Interplay Administrator Backups . . . . . . . . . . . . . . . . . . . . . . . . . . . . . 37
Recommendations for Backup Configuration. . . . . . . . . . . . . . . . . . . . . . . . . . . 37
Scheduling Automatic Database Backups . . . . . . . . . . . . . . . . . . . . . . . . . . . . . 41
Starting a Backup Manually . . . . . . . . . . . . . . . . . . . . . . . . . . . . . . . . . . . . . . . . 45
Using an Archiving Tool for Backup . . . . . . . . . . . . . . . . . . . . . . . . . . . . . . . . . . 46
Restoring an Earlier Version of a Database . . . . . . . . . . . . . . . . . . . . . . . . . . . . 48
Restoring a Complete Backup or a Fast Backup. . . . . . . . . . . . . . . . . . . . . 50
Using the InterplayRestore Tool on the Interplay Engine Server . . . . . . . . 53
Database Restore Session Example. . . . . . . . . . . . . . . . . . . . . . . . . . . . . . 56
8
Using the BackupArchive Tool to Restore Files . . . . . . . . . . . . . . . . . . . . . 57
Restoring Archived Log Files . . . . . . . . . . . . . . . . . . . . . . . . . . . . . . . . . . . 60
Performing a Consistency Check. . . . . . . . . . . . . . . . . . . . . . . . . . . . . . . . . . . . . . . 60
Viewing Database Information . . . . . . . . . . . . . . . . . . . . . . . . . . . . . . . . . . . . . . . . . 60
Locking and Unlocking Databases. . . . . . . . . . . . . . . . . . . . . . . . . . . . . . . . . . . . . . 62
Managing Databases: Deactivating, Activating, and Migrating . . . . . . . . . . . . . . . . 63
Deactivating a Database . . . . . . . . . . . . . . . . . . . . . . . . . . . . . . . . . . . . . . . . . . 63
Activating a Deactivated Database . . . . . . . . . . . . . . . . . . . . . . . . . . . . . . . . . . 64
Migrating a Database . . . . . . . . . . . . . . . . . . . . . . . . . . . . . . . . . . . . . . . . . . . . 67
Moving a Database to Another Server (Non-Clustered Systems) . . . . . . . . . . . . . . 69
Moving a Database and Users to Another Server (Non-Clustered Systems) . . . . . 71
Moving a Database to Another Server (Clustered Systems) . . . . . . . . . . . . . . . . . . 73
Moving a Database and Users to Another Server (Clustered Systems) . . . . . . . . . 76
Moving a Database Under Low Disk Space Conditions. . . . . . . . . . . . . . . . . . . . . . 78
Renaming a Database . . . . . . . . . . . . . . . . . . . . . . . . . . . . . . . . . . . . . . . . . . . . . . . 79
Chapter 3 Server Settings . . . . . . . . . . . . . . . . . . . . . . . . . . . . . . . . . . . . . . . . . . . . . . 81
Changing the Database and Data Locations . . . . . . . . . . . . . . . . . . . . . . . . . . . . . . 81
Viewing Server Information . . . . . . . . . . . . . . . . . . . . . . . . . . . . . . . . . . . . . . . . . . . 82
Locking and Unlocking the Server . . . . . . . . . . . . . . . . . . . . . . . . . . . . . . . . . . . . . . 84
Restarting the Server . . . . . . . . . . . . . . . . . . . . . . . . . . . . . . . . . . . . . . . . . . . . . . . . 85
Managing Licenses . . . . . . . . . . . . . . . . . . . . . . . . . . . . . . . . . . . . . . . . . . . . . . . . . 86
Installing a Permanent License . . . . . . . . . . . . . . . . . . . . . . . . . . . . . . . . . . . . . 88
License Types and Usage. . . . . . . . . . . . . . . . . . . . . . . . . . . . . . . . . . . . . . . . . 89
Exporting a License. . . . . . . . . . . . . . . . . . . . . . . . . . . . . . . . . . . . . . . . . . . . . . 89
Troubleshooting Licensing Problems . . . . . . . . . . . . . . . . . . . . . . . . . . . . . . . . 90
Using the License Key Info Tool . . . . . . . . . . . . . . . . . . . . . . . . . . . . . . . . . . . . 90
Chapter 4 User Management . . . . . . . . . . . . . . . . . . . . . . . . . . . . . . . . . . . . . . . . . . . 91
Understanding the Central Configuration Server . . . . . . . . . . . . . . . . . . . . . . . . . . . 91
Moving the CCS to Another Server . . . . . . . . . . . . . . . . . . . . . . . . . . . . . . . . . . 92
Viewing and Changing the CCS for a Server . . . . . . . . . . . . . . . . . . . . . . . . . . 93
Adding Users to a Central Configuration Server . . . . . . . . . . . . . . . . . . . . . . . . . . . 96
Setting User Authentication Providers and Importing Users . . . . . . . . . . . . . . . . . . 96
Setting Avid Unity Authentication . . . . . . . . . . . . . . . . . . . . . . . . . . . . . . . . . . . 98
9
Setting Windows Domain Authentication and Importing Users . . . . . . . . . . . . . 99
Setting LDAP Authentication and Importing Users. . . . . . . . . . . . . . . . . . . . . . 101
LDAP Server Configuration Settings . . . . . . . . . . . . . . . . . . . . . . . . . . . . . . . . 103
Managing Users, User Groups, and User Rights . . . . . . . . . . . . . . . . . . . . . . . . . . 106
Understanding Default User Groups, Users, and Roles. . . . . . . . . . . . . . . . . . 108
Adding User Groups. . . . . . . . . . . . . . . . . . . . . . . . . . . . . . . . . . . . . . . . . . . . . 109
Adding Users Manually . . . . . . . . . . . . . . . . . . . . . . . . . . . . . . . . . . . . . . . . . . 109
Viewing and Setting Attributes . . . . . . . . . . . . . . . . . . . . . . . . . . . . . . . . . . . . . 110
Understanding Standard Roles and Default Rights . . . . . . . . . . . . . . . . . . . . . 111
Viewing and Changing Roles . . . . . . . . . . . . . . . . . . . . . . . . . . . . . . . . . . . . . . 112
Viewing and Setting Authentication Providers for Individual Users . . . . . . . . . 114
Deleting Users and User Groups . . . . . . . . . . . . . . . . . . . . . . . . . . . . . . . . . . . 115
Removing Users from User Groups . . . . . . . . . . . . . . . . . . . . . . . . . . . . . . . . . 116
Managing Database Roles . . . . . . . . . . . . . . . . . . . . . . . . . . . . . . . . . . . . . . . . . . . 116
Viewing General Role Assignments . . . . . . . . . . . . . . . . . . . . . . . . . . . . . . . . . 116
Setting or Changing a General Role Assignment. . . . . . . . . . . . . . . . . . . . . . . 119
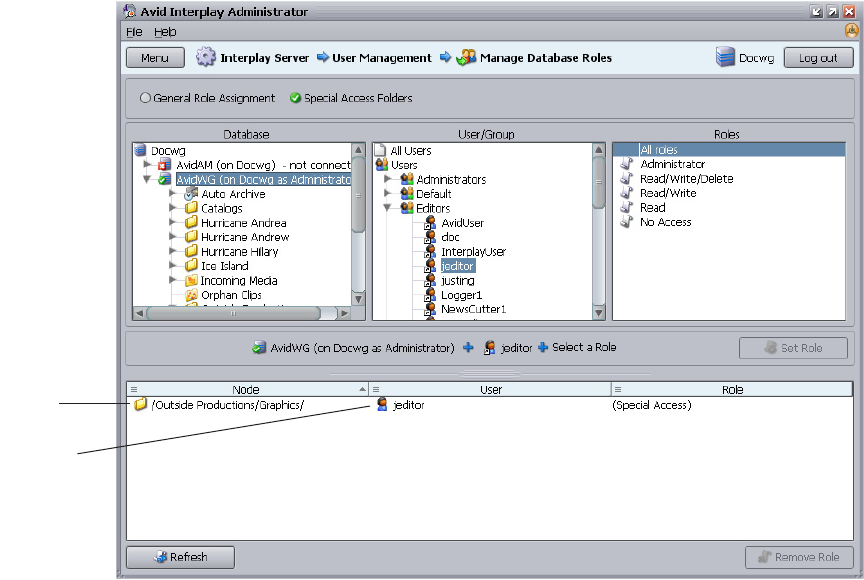
Blocking Access by a Group or User . . . . . . . . . . . . . . . . . . . . . . . . . . . . . . . . 122
Managing Special Access Folders . . . . . . . . . . . . . . . . . . . . . . . . . . . . . . . . . . 122
Guidelines for User Management . . . . . . . . . . . . . . . . . . . . . . . . . . . . . . . . . . . . . . 125
Chapter 5 Site Settings . . . . . . . . . . . . . . . . . . . . . . . . . . . . . . . . . . . . . . . . . . . . . . . 127
Defining Property Layouts. . . . . . . . . . . . . . . . . . . . . . . . . . . . . . . . . . . . . . . . . . . . 127
Setting the Resolutions Available for Display . . . . . . . . . . . . . . . . . . . . . . . . . . . . . 130
Creating Custom Properties . . . . . . . . . . . . . . . . . . . . . . . . . . . . . . . . . . . . . . . . . . 132
Adding a Custom Property . . . . . . . . . . . . . . . . . . . . . . . . . . . . . . . . . . . . . . . . 133
Setting Access Control for Custom Properties . . . . . . . . . . . . . . . . . . . . . . . . . 136
Working with Lists for Custom Properties . . . . . . . . . . . . . . . . . . . . . . . . . . . . 138
Creating and Editing a File for Custom Properties . . . . . . . . . . . . . . . . . . 138
Removing a List for a Custom Property. . . . . . . . . . . . . . . . . . . . . . . . . . . 140
Using Custom Properties in an Extended Search . . . . . . . . . . . . . . . . . . . 141
Configuring Remote Workgroups . . . . . . . . . . . . . . . . . . . . . . . . . . . . . . . . . . . . . . 142
Configuring Categories . . . . . . . . . . . . . . . . . . . . . . . . . . . . . . . . . . . . . . . . . . . . . . 144
Adding Categories . . . . . . . . . . . . . . . . . . . . . . . . . . . . . . . . . . . . . . . . . . . . . . 144
Removing Categories. . . . . . . . . . . . . . . . . . . . . . . . . . . . . . . . . . . . . . . . . . . . 146
10
Setting Server Hostnames and the Workgroup Name . . . . . . . . . . . . . . . . . . . . . . 147
Configuring the Interplay Stream Server . . . . . . . . . . . . . . . . . . . . . . . . . . . . . 149
Interplay Media Services View . . . . . . . . . . . . . . . . . . . . . . . . . . . . . . . . . . . . . . . . 151
Interplay Transfer Status View . . . . . . . . . . . . . . . . . . . . . . . . . . . . . . . . . . . . . . . . 152
Interplay Transfer Settings View . . . . . . . . . . . . . . . . . . . . . . . . . . . . . . . . . . . . . . 152
Workgroup Transfer Presets View . . . . . . . . . . . . . . . . . . . . . . . . . . . . . . . . . . . . . 152
Specifying Remote Servers for Asset Tracking . . . . . . . . . . . . . . . . . . . . . . . . . . . 153
Specifying Archive Settings . . . . . . . . . . . . . . . . . . . . . . . . . . . . . . . . . . . . . . . . . . 154
Archiving Duplicate Versions of Media . . . . . . . . . . . . . . . . . . . . . . . . . . . . . . 154
Adding AAF Metadata to an Archive . . . . . . . . . . . . . . . . . . . . . . . . . . . . . . . . 156
Specifying the Archive Server, Segment Size, and Restore Process . . . . . . . 156
Setting the Ownership for New Database Folders . . . . . . . . . . . . . . . . . . . . . . . . . 157
Setting Options for Deletion . . . . . . . . . . . . . . . . . . . . . . . . . . . . . . . . . . . . . . . . . . 159
Setting Options for Deleting Only OMF Media, Only MXF Media, or Both . . . 159
Setting Options for Deleting Locked Media . . . . . . . . . . . . . . . . . . . . . . . . . . . 160
Viewing and Setting the Metadata Override Status . . . . . . . . . . . . . . . . . . . . . . . . 160
Chapter 6 Application Settings. . . . . . . . . . . . . . . . . . . . . . . . . . . . . . . . . . . . . . . . . 163
Application Database Settings View. . . . . . . . . . . . . . . . . . . . . . . . . . . . . . . . . . . . 163
Setting Options in the Editing Settings Tab. . . . . . . . . . . . . . . . . . . . . . . . . . . 164
Audio Settings for Two NAT or SOT Tracks in Avid Instinct. . . . . . . . . . . 165
Application Database Settings: Editing Settings Tab . . . . . . . . . . . . . . . . 166
Setting Audio Mixing Defaults for Access and Assist . . . . . . . . . . . . . . . . . . . 172
Setting the Shotlist Start Timecode for Interplay Access and Interplay Assist 174
Setting an Automatic Timeout for Interplay Assist and Avid Instinct . . . . . . . . 175
Configuring the Frame Locators Display . . . . . . . . . . . . . . . . . . . . . . . . . . . . . 175
Setting Instinct/Assist User Options . . . . . . . . . . . . . . . . . . . . . . . . . . . . . . . . . . . . 177
Instinct/Assist User Settings . . . . . . . . . . . . . . . . . . . . . . . . . . . . . . . . . . . . . . 180
Pro Tools Plug-Ins Settings . . . . . . . . . . . . . . . . . . . . . . . . . . . . . . . . . . . . . . . . . . 184
Installing the Pro Tools Plug-Ins for Interplay . . . . . . . . . . . . . . . . . . . . . . . . . 184
Configuring the Pro Tools Import Plug-In . . . . . . . . . . . . . . . . . . . . . . . . . . . . 184
Configuring the Pro Tools Export Plug-In . . . . . . . . . . . . . . . . . . . . . . . . . . . . 186
Configuring the Pro Tools User Settings Plug-In. . . . . . . . . . . . . . . . . . . . . . . 187
Chapter 7 Avid Interplay Services . . . . . . . . . . . . . . . . . . . . . . . . . . . . . . . . . . . . . . 189
11
Chapter 8 Troubleshooting. . . . . . . . . . . . . . . . . . . . . . . . . . . . . . . . . . . . . . . . . . . . 191
Troubleshooting Login Problems . . . . . . . . . . . . . . . . . . . . . . . . . . . . . . . . . . . . . . 191
Troubleshooting Client Connection Problems. . . . . . . . . . . . . . . . . . . . . . . . . . . . . 192
Optimizing Avid Interplay Performance. . . . . . . . . . . . . . . . . . . . . . . . . . . . . . . . . . 192
Troubleshooting Firewalls and Avid Interplay . . . . . . . . . . . . . . . . . . . . . . . . . . . . . 193
Troubleshooting the Server Execution User Account . . . . . . . . . . . . . . . . . . . . . . . 194
Creating the Server Execution User Account. . . . . . . . . . . . . . . . . . . . . . . . . . 194
Determining the Server Execution User Name . . . . . . . . . . . . . . . . . . . . . . . . 196
Re-creating the Server Execution User . . . . . . . . . . . . . . . . . . . . . . . . . . . . . . 196
Shutting Down or Locking the Server Process . . . . . . . . . . . . . . . . . . . . . . . . . . . . 197
Chapter 9 Configuring Interplay for a Split Database . . . . . . . . . . . . . . . . . . . . . . 199
Understanding a Split Database . . . . . . . . . . . . . . . . . . . . . . . . . . . . . . . . . . . . . . . 200
Supported Configurations . . . . . . . . . . . . . . . . . . . . . . . . . . . . . . . . . . . . . . . . . . . . 202
Preparing for a Split Database . . . . . . . . . . . . . . . . . . . . . . . . . . . . . . . . . . . . . . . . 202
Splitting a Database for New Interplay Installations . . . . . . . . . . . . . . . . . . . . . . . . 203
Splitting a Database for Existing Interplay Installations . . . . . . . . . . . . . . . . . . . . . 205
Configuring the workgroup.xml File . . . . . . . . . . . . . . . . . . . . . . . . . . . . . . . . . 209
Identifying the Root Folder of the Interplay Server Database . . . . . . . . . . . . . 210
Reuniting a Split Database . . . . . . . . . . . . . . . . . . . . . . . . . . . . . . . . . . . . . . . . . . . 211
Reuniting a Split Database (AvidWG Only) . . . . . . . . . . . . . . . . . . . . . . . . . . . 214
Reuniting a Split Database (AvidWG and _InternalData). . . . . . . . . . . . . . . . . 217
Appendix A Installed Components and Services . . . . . . . . . . . . . . . . . . . . . . . . . . . 223
Avid Interplay Engine Directory: Folders and Files . . . . . . . . . . . . . . . . . . . . . . . . . 223
Apache Folder . . . . . . . . . . . . . . . . . . . . . . . . . . . . . . . . . . . . . . . . . . . . . . . . . 224
Activating Creation of the access.log File . . . . . . . . . . . . . . . . . . . . . . . . . 225
Data Folder. . . . . . . . . . . . . . . . . . . . . . . . . . . . . . . . . . . . . . . . . . . . . . . . . . . . 225
Logs . . . . . . . . . . . . . . . . . . . . . . . . . . . . . . . . . . . . . . . . . . . . . . . . . . . . . . . . . 226
AvDeletes.log . . . . . . . . . . . . . . . . . . . . . . . . . . . . . . . . . . . . . . . . . . . . . . 227
AvMetaDataDelete.log. . . . . . . . . . . . . . . . . . . . . . . . . . . . . . . . . . . . . . . . 228
AvMoveEx.log . . . . . . . . . . . . . . . . . . . . . . . . . . . . . . . . . . . . . . . . . . . . . . 229
Preview Server Folder . . . . . . . . . . . . . . . . . . . . . . . . . . . . . . . . . . . . . . . . . . . 230
Server Folder . . . . . . . . . . . . . . . . . . . . . . . . . . . . . . . . . . . . . . . . . . . . . . . . . . 231
Required TCP/IP Ports . . . . . . . . . . . . . . . . . . . . . . . . . . . . . . . . . . . . . . . . . . . . . . 231
12
Avid Interplay Engine Servers and Services . . . . . . . . . . . . . . . . . . . . . . . . . . . . . 231
Avid Interplay Engine Server. . . . . . . . . . . . . . . . . . . . . . . . . . . . . . . . . . . . . . 232
Avid Workgroup HTTP Server. . . . . . . . . . . . . . . . . . . . . . . . . . . . . . . . . . . . . 233
Avid Workgroup Server Browser Service . . . . . . . . . . . . . . . . . . . . . . . . . . . . 234
Avid Workgroup Preview Server Service. . . . . . . . . . . . . . . . . . . . . . . . . . . . . 234
Avid Workgroup TCP/COM Bridge Service. . . . . . . . . . . . . . . . . . . . . . . . . . . 238
Avid Workgroup VSS Service . . . . . . . . . . . . . . . . . . . . . . . . . . . . . . . . . . . . . 238
Avid Workgroup Engine Monitor Service. . . . . . . . . . . . . . . . . . . . . . . . . . . . . 239
Appendix B Interplay Engine Configuration Files . . . . . . . . . . . . . . . . . . . . . . . . . . . 241
Configuring the Server Event Manager . . . . . . . . . . . . . . . . . . . . . . . . . . . . . . . . . 241
Config.xml File. . . . . . . . . . . . . . . . . . . . . . . . . . . . . . . . . . . . . . . . . . . . . . . . . 241
Supported Actions in Config.xml . . . . . . . . . . . . . . . . . . . . . . . . . . . . . . . . . . . 243
Supported Events in Config.xml . . . . . . . . . . . . . . . . . . . . . . . . . . . . . . . . . . . 245
Server Event Configuration Example . . . . . . . . . . . . . . . . . . . . . . . . . . . . . . . 247
LogWatch.xml . . . . . . . . . . . . . . . . . . . . . . . . . . . . . . . . . . . . . . . . . . . . . . . . . 248
Sending E-mail Notifications from LogWatch.xml . . . . . . . . . . . . . . . . . . . . . . 249
Configuring Client Access . . . . . . . . . . . . . . . . . . . . . . . . . . . . . . . . . . . . . . . . . . . 250
Setting the Filetransfer Server . . . . . . . . . . . . . . . . . . . . . . . . . . . . . . . . . . . . . . . . 254
Appendix C Valid and Invalid Characters in Avid Interplay . . . . . . . . . . . . . . . . . . . 255
Appendix D System Metadata Properties . . . . . . . . . . . . . . . . . . . . . . . . . . . . . . . . . . 257
Appendix E Server Error Codes . . . . . . . . . . . . . . . . . . . . . . . . . . . . . . . . . . . . . . . . . 269
Appendix F Consistency Check Codes . . . . . . . . . . . . . . . . . . . . . . . . . . . . . . . . . . . 285
Consistency Check Critical Errors . . . . . . . . . . . . . . . . . . . . . . . . . . . . . . . . . . . . . 285
Consistency Check Errors . . . . . . . . . . . . . . . . . . . . . . . . . . . . . . . . . . . . . . . . . . . 286
Consistency Check Warnings . . . . . . . . . . . . . . . . . . . . . . . . . . . . . . . . . . . . . . . . 288
Index . . . . . . . . . . . . . . . . . . . . . . . . . . . . . . . . . . . . . . . . . . . . . . . . . . . . . 289
Using This Guide
Congratulations on your purchase of Avid®Interplay®, a powerful system for managing
media in a shared storage environment. This guide describes how to use
Avid Interplay Administrator, an Interplay client application that provides tools to configure
the Avid Interplay Engine and to manage the database on the server.
This guide is intended for all Avid Interplay administrators who are responsible for
installing, configuring and maintaining an Avid Interplay Engine or Avid Interplay Archive
Engine (database, server, and all related client connections and user rights) in an Interplay
workgroup. This guide includes a detailed description of each of the Avid Interplay
Administrator task groups and how you can use them to administer your server and
databases. Some of the settings that you are able to change affect the server itself, while
others only affect the database stored on the server.
The Interplay Administrator is supported on both the Microsoft® Windows® and the
Mac OS®X platforms. When necessary, the guide describes platform-specific differences.
nThe documentation describes the features and hardware of all models. Therefore, your
system might not contain certain features and hardware that are covered in the
documentation.
nLimited number of client applications per user per machine: A user can run only one
Interplay Access session and one Interplay Administrator session on one machine. This
software does not support terminal/server sessions.

14
Symbols and Conventions
Avid documentation uses the following symbols and conventions:
Symbol or Convention Meaning or Action
nA note provides important related information, reminders,
recommendations, and strong suggestions.
cA caution means that a specific action you take could cause harm to
your computer or cause you to lose data.
wA warning describes an action that could cause you physical harm.
Follow the guidelines in this document or on the unit itself when
handling electrical equipment.
> This symbol indicates menu commands (and subcommands) in the
order you select them. For example, File > Import means to open the
File menu and then select the Import command.
This symbol indicates a single-step procedure. Multiple arrows in a list
indicate that you perform one of the actions listed.
(Windows), (Windows
only), (Macintosh), or
(Macintosh only)
This text indicates that the information applies only to the specified
operating system, either Windows or Macintosh OS X.
Bold font Bold font is primarily used in task instructions to identify user interface
items and keyboard sequences.
Italic font Italic font is used to emphasize certain words and to indicate variables.
Courier Bold font
Courier Bold font identifies text that you type.
Ctrl+key or mouse action Press and hold the first key while you press the last key or perform the
mouse action. For example, Command+Option+C or Ctrl+drag.
If You Need Help
15
If You Need Help
If you are having trouble using your Avid product:
1. Retry the action, carefully following the instructions given for that task in this guide. It
is especially important to check each step of your workflow.
2. Check the latest information that might have become available after the documentation
was published:
- If the latest information for your Avid product is provided as printed release notes,
they are shipped with your application and are also available online.
- If the latest information for your Avid product is provided as a ReadMe file, it is
supplied on your Avid installation CD or DVD as a PDF document
(README_product.pdf) and is also available online.
You should always check online for the most up-to-date release notes or ReadMe
because the online version is updated whenever new information becomes
available. To view these online versions, select ReadMe from the Help menu, or visit
the Knowledge Base at www.avid.com/readme.
3. Check the documentation that came with your Avid application or your hardware for
maintenance or hardware-related issues.
4. Visit the online Knowledge Base at www.avid.com/onlinesupport. Online services are
available 24 hours per day, 7 days per week. Search this online Knowledge Base to find
answers, to view error messages, to access troubleshooting tips, to download updates,
and to read or join online message-board discussions.
Viewing Help and Documentation on the Interplay
Portal
You can quickly access the Interplay Help, PDF versions of the Interplay guides, and useful
external links by viewing the Interplay User Information Center on the Interplay Portal. The
Interplay Portal is a web site that runs on the Interplay Engine.
You can access the Interplay User Information Center through a browser from any system in
the Interplay environment. You can also access it through the Help menu in Interplay Access
and the Interplay Administrator.
The Interplay Help combines information from all Interplay guides in one Help system. It
includes a combined index and a full-featured search. From the Interplay Portal, you can run
the Help in a browser or download a compiled (.chm) version for use on other systems, such
as a laptop.
16
To open the Interplay User Information Center through a browser:
1. Type the following line in a web browser:
http://Interplay_Engine_name
For Interplay_Engine_name substitute the name of the computer running the Interplay
Engine software. For example, the following line opens the portal web page on a system
named docwg:
http://docwg
2. Click the “Avid Interplay Documentation” link to access the User Information Center
web page.
To open the Interplay User Information Center from Interplay Access or the Interplay
Administrator:
tSelect Help > Documentation Website on Server.
Interplay Documentation
The following documents describe how to use Avid Interplay:
•Avid Interplay Best Practices — provides an overview of the major Interplay
components, shows sample configuration diagrams, and describes several of the key
features, such as setting up a user database and using the Avid Interplay Archive Engine.
•Avid Interplay Software Installation and Configuration Guide — describes how to use
the Avid Interplay Installer DVD to install and configure software on the various
systems that make up a Interplay environment.
•Avid Interplay Engine Failover Guide — describes how to set up a cluster configuration
for the Avid Interplay Engine and the Avid Interplay Archive engine.
•Avid Interplay Engine and Avid Interplay Archive Engine Administration Guide —
describes how to administer your Avid Interplay Engine or Avid Interplay Archive
Engine and Avid Interplay database.
•Avid Interplay Access User’s Guide — describes how to use Interplay Access to browse,
search, and work with assets in the Avid Interplay database.
•Avid Interplay Assist User’s Guide — describes how to use Interplay Assist for logging,
archiving, and sending to Playback material in an Interplay environment.
•Avid Instinct User’s Guide — describes how to use the Avid Instinct application to write
iNEWS stories and put together simple audio and video sequences.
•Avid Interplay Media Services Setup and User’s Guide — Avid Interplay Media
Services lets you control and automate Transcode, Archive, and ProEncode services.
Avid Training Services
17
•Avid Interplay Transfer Setup and User’s Guide — describes how to use Interplay
Transfer to transfer media to and from another workgroup, send finished sequences to a
configured playback device, ingest media from a configured ingest device, and perform
standalone transfers between workstations.
•Avid Service Framework User’s Guide — describes how to use the logging, monitoring,
and management features of the Avid Service Framework applications.
•Avid Low Res Encode Setup and Configuration — describes how to set up and configure
an Avid Low Res Encode system. Includes information on updating the bootset, root
disk image, and configuring a Low Res Encode system to work with CaptureManager.
•Avid Interplay Capture User’s Guide — describes how to use Interplay Capture, a
newsroom ingest tool that enables automated recordings.
•Avid Interplay Capture Administrator’s Guide — describes administrative concepts,
tasks, and reference material for Avid Interplay Capture.
•Avid CaptureManager User’s Guide — describes how to use CaptureManager™ in a
newsroom environment to coordinate video feeds, schedule feed captures at both high
and low resolutions, and record late breaking events instantly.
•Avid CaptureManager Installation and Configuration Guide — describes how to set up
and configure CaptureManager.
All documents are available in PDF form on the Interplay Portal and also on the Avid
Knowledge Base at www.avid.com/onlinesupport.
Avid Training Services
Avid makes lifelong learning, career advancement, and personal development easy and
convenient. Avid understands that the knowledge you need to differentiate yourself is always
changing, and Avid continually updates course content and offers new training delivery
methods that accommodate your pressured and competitive work environment.
For information on courses/schedules, training centers, certifications, courseware, and
books, please visit www.avid.com/support and follow the Training links, or call Avid Sales
at 800-949-AVID (800-949-2843).
18

1Getting Started with the Avid Interplay
Administrator
The Avid Interplay Administrator provides database administrators and maintenance
engineers with the tools required to configure the Avid Interplay Engine and to manage the
database on the server.
The following topics provide basic information for using the Interplay Administrator:
•Understanding the Interplay Engine and Interplay Workgroups
•Using the Avid Interplay Administrator
•Starting the Avid Interplay Administrator
•Using the Avid Interplay Administrator Window
•Opening an Interplay Administrator View
•Opening Interplay Help
•Exiting the Avid Interplay Administrator
For an overview of all Avid Interplay components, see the Avid Interplay Best Practices
Guide.
Understanding the Interplay Engine and Interplay
Workgroups
The Avid Interplay Engine forms the backbone of the Interplay environment. The Interplay
Engine is a server that combines an asset database with workflow management software,
both of which are integrated with Avid shared storage and Avid archive solutions. This topic
provides basic information about the functions and components of the Interplay Engine.
One Interplay Engine, One Interplay Database, One Shared Storage Network
The Interplay Engine is one component of an Interplay workgroup. At a minimum, an
Interplay workgroup is composed of one Interplay Engine, one Interplay database, one Avid
shared-storage network (Avid ISIS®, Avid Unity™ MediaNetwork, or Avid Unity
LANshare), and associated software and services.

1 Getting Started with the Avid Interplay Administrator
20
An Interplay database consists of two parts:
• A metadata database, which holds information about the assets, or metadata.
• Source files for the assets, for example, graphics files and Avid media files. The source
files for file assets can be stored on the Interplay Engine or on an Avid shared-storage
system. The source files for Avid assets are always stored on shared storage.
The following illustration shows the metadata database and the source files for file assets
stored on the internal drive of the Interplay Engine server and the source files for Avid assets
stored on an Avid shared storage workspace.
For information about all Interplay components and detailed sample configurations, see Avid
Interplay Best Practices.
Avid Assets, File Assets, and Splitting the Database
Interplay manages two different kids of assets. Avid assets are assets that are created by Avid
applications through capture, ingest, import, or transfer. Avid assets include:
• Master clips
• Subclips
•Sequences
• Effects
• Motion effects
• Rendered effects
• Group clips
File assets are any assets that are not created by an Avid application. Any file you can create
on your workstation, through applications such as Adobe Photoshop or Microsoft Word, can
be added to the Interplay database and managed by Interplay as a file asset.
Metadata
Database
Avid
Shared Storage
File Assets
Media for
Avid Assets
Avid Interplay Engine

Understanding the Interplay Engine and Interplay Workgroups
21
Media files for Avid assets are always stored on an Avid shared-storage system. Source files
for file assets can be stored on the Interplay Engine or on an Avid shared-storage workspace.
The location that holds file assets is called the file repository.
When you first install Interplay Engine software, the installation program requires you to set
one root folder for the database on a local drive. By default, this root folder holds both the
metadata database and files for file assets. If the Interplay Engine server does not have
adequate local storage for your Interplay database (for example, if your facility stores a large
number of file assets in the Interplay database), you can configure the Interplay Engine to
store only the metadata database on the Interplay Engine. All other database files and folders
can be stored on an Avid shared-storage workspace. This configuration is called a split
database. The following illustration shows a split database.
nIn a split database, source files for file assets and streamed properties for Avid assets (head
frames and AAF information) are stored on a shared storage workspace. Media files for Avid
assets, such as .mxf files, are always stored on a shared storage workspace.
For more information, see “Configuring Interplay for a Split Database” on page 199.
Multiple Workgroups
A large production facility can have more than one Interplay workgroup. Each workgroup
must have its own Interplay Engine, database, and shared storage network. Users on
Interplay Access can view and access assets from more than one workgroup and can transfer
them from one to another using a file copy procedure for file assets and Avid Interplay
Transfer for Avid assets. You can also use the Interplay Delivery service to transfer Avid
assets.
Metadata
Database
Avid
Shared Storage
File Assets
Media for
Avid Assets
Avid Interplay Engine
Streamed
Properties

1 Getting Started with the Avid Interplay Administrator
22
Interplay Archive Engine
A facility might also include an Interplay Archive Engine. An Interplay Archive Engine is
configured similarly to an Interplay Engine. An Archive Engine is integrated with a
third-party archive system. An Interplay Archive database is always named AvidAM. An
Interplay database is always named AvidWG.
An Interplay Archive database and an Interplay database use different icons, as shown in the
following illustration from Interplay Access. The archive database is represented by a safe,
and archive folders are represented by boxes.
For more information about the Interplay Archive Engine, see Avid Interplay Best Practices.
Interplay online
database
Interplay
Archive Engine
database
Understanding the Interplay Engine and Interplay Workgroups
23
nIn this guide, references to the Interplay Engine also refer to the Archive Engine, unless
otherwise noted.
Central Configuration Server
If a production facility includes more than one Interplay workgroup, you can specify one
Interplay Engine as the Central Configuration Server (CCS). The CCS is an Interplay
Engine module that stores information that is common to all other Interplay Engines. The
CCS provides a means to manage user accounts across multiple workgroups. For more
information, see “Understanding the Central Configuration Server” on page 91.
Server Execution User
The Server Execution User is a Windows operating system user that runs the Interplay
Engine processes. You specify the user name and password for the Server Execution User
when you install the Interplay Engine on the server. The Server Execution User needs local
administrator rights on the operating system for the Interplay Engine server and read/write
access to the Avid shared-storage file system.
For more information, see “Troubleshooting the Server Execution User Account” on
page 194.
Avid Interplay as a Client-Server Application
Avid Interplay is designed as a client-server application. The Interplay Engine is configured
to run on a central machine that is accessible to all users through a network. An Avid
Interplay application that runs on a client machine is a client of the Avid Interplay Engine
server. Avid Interplay client applications, such as Interplay Access, Interplay Assist,
Avid Instinct®, and Avid editing applications that use the Interplay Window can access and
browse multiple databases. The Interplay Administrator is also a client application.
Avid Interplay uses TCP/IP and related protocols for its network communication. Therefore,
TCP/IP must be installed on all machines. Since TCP/IP is used to access the Internet, most
users already have this component installed. See “Required TCP/IP Ports” on page 231 for
more information.
1 Getting Started with the Avid Interplay Administrator
24
Using the Avid Interplay Administrator
The Avid Interplay Administrator is a client application that you use to manage either the
Interplay Engine or the Interplay Archive Engine. The Interplay Administrator is installed at
the same time that you install Interplay Access. You can install the Interplay Administrator
as a client on any computer in your network and then use it to manage any Interplay Engine
or Interplay Archive Engine that is available on the network. For information on installing
Interplay Access and the Interplay Administrator, see the Avid Interplay Software
Installation and Configuration Guide.
The Interplay Administrator provides you with the tools you need for the following major
tasks:
• Setting up a new database. See “Creating an Interplay Database” on page 31.
• Backing up the database. Backing up the database regularly protects your data, allowing
you to restore the database to a saved state in the event of failure. See “Creating and
Restoring Database Backups” on page 36.
• Maintenance tasks, such as locking, unlocking, and restarting the server. See “Server
Settings” on page 81.
• Creating, editing, and deleting user accounts and managing user authorization. See
“User Management” on page 91.
• Configuring client applications and the workgroup. See “Site Settings” on page 127.
• Configuring the Interplay Archive Engine. See “Specifying Archive Settings” on
page 154. For more information on archiving, see Avid Interplay Best Practices and the
Avid Interplay Media Services Setup and User’s Guide..
• Configuring Application Settings and Avid Interplay Services. See “Application
Settings” on page 163 and “Avid Interplay Services” on page 189.
Starting the Avid Interplay Administrator
To start the Avid Interplay Administrator:
1. Do one of the following:
tClick the Start button and then select All Programs > Avid >
Avid Interplay Access Utilities > Avid Interplay Administrator.
tFrom Interplay Access, select Tools > Open Interplay Administrator.
The Avid Interplay Administrator Server Login screen appears.

Starting the Avid Interplay Administrator
25
The first time you open the Interplay Administrator, the Server text box is empty. If you
have already logged into a server, the text box shows the last server you logged in to.
2. Select the server you want to work with by doing one of the following:
tAccept the server that is displayed.
tType the name of the server that you want to log in to. You can also use an IP
address.
tClick the arrow for the Server list and select the server name from the list.
The first part of the list shows recent servers, the second part of the list shows
servers that were added manually (not on a local area network), and the third part
shows servers available on your local area network.
tClick the arrow for the server list and select Add Server. Type a new server name.
1 Getting Started with the Avid Interplay Administrator
26
3. Type a user name and password for an account with administration rights.
On the first start after installing the Avid Interplay Engine, only the user Administrator
exists. Type “Administrator” in the dialog box. The password is empty by default.
Change the password of the Administrator as soon as possible (see “Viewing and
Setting Attributes” on page 110).
nThe Interplay Administrator account is different from the Server Execution User account.
The Interplay Administrator account is used to manage users and the database. The Server
Execution User account is used to run the Interplay Engine processes.
4. Click Connect.
The Interplay Administrator window opens.
If you have any problems logging in, see “Troubleshooting Login Problems” on
page 191.
Using the Avid Interplay Administrator Window
The Avid Interplay Administrator window is divided into six groups: Database, Server, User
Management, Site Settings, Application Settings, and Avid Interplay Services. The name of
the Interplay Engine server you are connected to is displayed in the upper right of the
window.

Using the Avid Interplay Administrator Window
27
Each group contains views for managing components of the Avid Interplay Engine. Each
group is described in a separate section of this guide:
•“Database Settings” on page 31
•“Server Settings” on page 81
•“User Management” on page 91
•“Site Settings” on page 127
•“Application Settings” on page 163
•“Avid Interplay Services” on page 189

1 Getting Started with the Avid Interplay Administrator
28
Opening an Interplay Administrator View
To open an Interplay Administrator view:
tIn the Interplay Administrator window, click an icon.
The view you select replaces the Interplay Administrator window. Each view includes a
path that shows the relative location of that view. The following illustration shows part
of the Create Database view. In this example, the path shows that the Create Database
view is included in the Database section of the Interplay Administrator window (In the
path, the Interplay Administrator window is represented as the Interplay Server).
To return to the Interplay Administrator window:
tClick the Menu button in the upper left of the view.
Opening Interplay Help
The Interplay Help system is installed when you install the Interplay Engine. The Interplay
Help system provides all user and administrator information that is contained in the
Interplay manuals. The Interplay Administrator Help menu provides four entry points,
corresponding to four Interplay applications:
• Interplay Administration Help
• Interplay Media Services Help
• Interplay Transfer Help
• Interplay Installation Help
You can access the entire Help system, including the Search and Index tabs, from any of
those entry points by clicking the Show Navigation button.
Exiting the Avid Interplay Administrator
29
To access Interplay Help:
tSelect Help, and then select the desired application.
tSelect Documentation Website on Server.
The Avid Interplay User Information Center page opens. You can open the Help, PDF
versions of the Interplay user guides, and other useful links. See “Viewing Help and
Documentation on the Interplay Portal” on page 15
Exiting the Avid Interplay Administrator
When you are finished using the Avid Interplay Administrator, you should log out or close
the application. Logging out can be convenient if you want to log in to a different database.
To log out:
tClick the Log out button in the upper right of the Interplay Administrator window.
The application remains open, with the login screen displayed.
To close the Interplay Administrator, do one of the following:
tSelect File > Exit.
tClick the close button in the upper right of the window.
The Interplay Administrator window closes.
1 Getting Started with the Avid Interplay Administrator
30

2Database Settings
The Database settings allow you to create, configure, and manage the Interplay database.
The following topics describe how to use these settings:
•Creating an Interplay Database
•Avid Interplay Databases, Folders, and Files
•Limits on the Number of Assets and Objects in the Interplay Database
•Creating and Restoring Database Backups
•Performing a Consistency Check
•Viewing Database Information
•Locking and Unlocking Databases
•Managing Databases: Deactivating, Activating, and Migrating
•Moving a Database to Another Server (Non-Clustered Systems)
•Moving a Database and Users to Another Server (Non-Clustered Systems)
•Moving a Database to Another Server (Clustered Systems)
•Moving a Database and Users to Another Server (Clustered Systems)
•Moving a Database Under Low Disk Space Conditions
•Renaming a Database
Creating an Interplay Database
The Create Database view lets you name and create a new Interplay database. You need to
create an Interplay database after you install the Interplay Engine and Interplay Access
software.
cAvid supports only one database for each Interplay Engine. The database must be
named AvidWG, or for an Archive Engine database, AvidAM.
The root folder for a new database is set during the installation of the Interplay Engine
software. By default, the installation program creates one shared folder for both the metadata
database and the source files for file assets (the file repository). The default location is the

2 Database Settings
32
D:\Workgroup_Databases folder (or S:\Workgroup_Databases on a cluster system). This
folder is represented by the administrative share name WG_Database$. The $ indicates a
hidden share.
nTo identify the actual folder, open a Command Prompt window and type
net share
.
If the Interplay Engine server does not have adequate local storage for your Interplay
database (for example, if your facility stores a large number of file assets in the Interplay
database), you can configure the Interplay Engine to store only the metadata database on the
Interplay Engine. The file repository and all other database files and folders can be stored on
an Avid shared-storage workspace. This configuration is called a split database.
If you are going to use a split database configuration, the most efficient approach is to
specify how to divide the database before you create it. You specify the locations in the
Server Settings view (see “Changing the Database and Data Locations” on page 81) and then
create the database in the Create Database view.
The following illustration shows the Create Database view with two locations specified:
• The metadata database will be installed in \\DOCWG\WG_Database$, which represents
a folder on the Interplay Engine (by default, D:\Workgroup_Databases).
• The file repository will be installed in \\AAC-ISIS\File_Assets\, which is a shared
storage workspace that you need to set in the Server Settings view.
Avid Interplay Databases, Folders, and Files
33
For complete information on configuring a split database, see “Configuring Interplay for a
Split Database” on page 199.
To create an Interplay database:
1. In the Database section of the Interplay Administrator window, click the Create
Database icon.
The Create Database view opens.
2. In the New Database Information area, leave the default “AvidWG” in the Database
Name text box. For an archive database, leave the default “AvidAM.” These are the only
two supported database names.
3. Type a description for the database in the Description text box, such as “Main
Production Server.”
4. Select “Create default Avid Interplay structure.”
After the database is created, a set of default folders within the database are visible in
Interplay Access and other Interplay clients. For more information about these folders,
see the Avid Interplay Access User’s Guide.
5. Keep the root folder for the New Database Location (Meta Data).
The metadata database must reside on the Interplay Engine server.
6. Keep the root folder for the New Data Location (Assets).
If you are creating a split database, this entry should show the Avid shared-storage
workspace that you set in the Server Settings view (see “Changing the Database and
Data Locations” on page 81).
7. Click Create to create directories and files for the database.
The Interplay database is created. For information about the folders and files that
compose the database, see “Avid Interplay Databases, Folders, and Files” on page 33.
Avid Interplay Databases, Folders, and Files
When the Interplay Engine creates a database, it creates a set of directories and files in the
locations you specified in the Create Database view (see “Creating an Interplay Database”
on page 31).
The Interplay Engine also creates a user database, which is located on the server that you
designated as the Central Configuration Server during the installation (see “Understanding
the Central Configuration Server” on page 91).

2 Database Settings
34
Database File Structure
The database file structure is based on the administrative share that was set during the
Interplay Engine installation. By default, this administrative share is named WG_Database$
and is associated with the folder D:\Workgroup_Databases (S:\Workgroup_Databases for
cluster systems). The “$” indicates a hidden share. To identify the actual folder, open a
Command Prompt window and type
net share
.
This folder contains either the AvidWG or the AvidAM folder. If the server is functioning as
the Central Configuration server, the folder also includes the _InternalData folder. The
following table describes these folders:
Split Database
If you configured your system to create a split database (either when creating a database or
after installation), an AvidWG folder exists on both the Interplay Engine server and the
shared storage workspace. Only the _Database folder is located on the Interplay Engine
server. The other folders are located on the shared storage workspace. For more information
about working with a split database, see “Configuring Interplay for a Split Database” on
page 199.
Database Folders and Files
The following table lists the folders that are included in the AvidWG or AvidAM folders.
During normal work, users or administrators do not need to work directly with these folders
and files. All access for normal work is through Avid Interplay products. You need to work
with these files when splitting a database or possibly when troubleshooting a problem.
cYou should exclude the _Database and _PropertyStore folders of each database from
any kind of virus checking because virus checking tools might try to lock the database
files).
Database Description
_Internal Data User database: Contains Central Configuration Server information such
as users and roles.
AvidWG Interplay Engine database: Contains metadata for Avid assets and file
assets, and source files for file assets.
AvidAM Interplay Archive Engine database: Contains archived metadata for
Avid assets and file assets, and source files for file assets.

Avid Interplay Databases, Folders, and Files
35
Database Directories and Files
Directory or File Directory or File Description
_Database The main database directory, which contains database files and the database
journal. These files contain the database structure and all metadata. All files
within this folder contain binary information and cannot be viewed or edited
with a text editor.
If you are working with a split database, this directory is located on the
Interplay Engine server and other directories are located on a shared storage
workspace.
_Master The main data directory, which contains the source files for file assets that are
managed by the database (the file repository). This directory contains source
files for all versions of the file assets.
nSource files for Avid assets are always stored in Avid media folders on
shared storage. If you are working with a split database, this directory is
located on a shared storage workspace.
Handover Directories:
_Import, _CheckIn,
_PropertyHandover,
_Handover
Whenever a file is copied from the client to the server, the file is first copied
into one of these directories, depending on what operation (check in, import,
and so on) was performed. The server then moves the file from these handover
directories into the _Master directory.
_PropertyStore The database directory that contains files holding the contents of streamed
properties. Streamed properties include metadata about Avid assets, such as
head frames and AAF information.
_Backup The data folder that contains backup versions of the database that are created
through the automated backup process (see “Scheduling Automatic Database
Backups” on page 41).
AvidWG.pro, AvidAM.pro A cookie file representing the database. It contains no vital information, but it is
needed to activate a deactivated database (see “Activating a Deactivated
Database” on page 64).
Folderlocations.xml A file that informs the server about the location of the _Database directory. If
you set a new location for the file assets, you might need to edit this file. See
“Splitting a Database for Existing Interplay Installations” on page 205.
_Buckets Not currently used.
2 Database Settings
36
Limits on the Number of Assets and Objects in the
Interplay Database
The Avid Interplay database supports up to 5 million database objects and a smaller number
of database assets. The number of assets is smaller because some assets, such as master clips
and sequences, are associated with multiple objects.
The following list shows some of the things that can increase the number of objects in the
database:
• The number of audio and video tracks associated with master clips. For example, a
master clip with two audio tracks and one video track has four database objects: one for
the master clip and one for each audio and video track.
• The number of copies of master clips and sequences in different folders in the database.
Each copy represents a copy of the related database objects.
• The number of versions of sequences. For example, each version of a sequence contains
separate database objects for the sequence, its master clips, and related tracks.
For information about determining the size of the Interplay database, see “Viewing Database
Information” on page 60.
Creating and Restoring Database Backups
There are two basic approaches to backing up an Interplay database:
• Using a combination of backups scheduled through the Interplay Administrator
(automatic backups) and manual backups of other parts of the database. This approach
should be used as part of a regular backup strategy.
• Using a professional backup tool to do a complete backup to offline media. This backup
should include both the Interplay backup and the folders that Interplay backup process
does not include.
Creating a complete copy of the complete database using Robocopy or 7-Zip is useful
before doing a major system upgrade. These tools can be used in place of a professional
backup tool. However, keep in mind that performance and stability might suffer.
The following topics provide information about creating and restoring database backups:
•“Types of Interplay Administrator Backups” on page 37
•“Recommendations for Backup Configuration” on page 37
•“Scheduling Automatic Database Backups” on page 41
•“Starting a Backup Manually” on page 45

Creating and Restoring Database Backups
37
•“Using an Archiving Tool for Backup” on page 46
•“Restoring an Earlier Version of a Database” on page 48
Types of Interplay Administrator Backups
The Interplay Administrator lets you run create two different kinds of metadata backups: a
Complete metadata backup and a Fast metadata backup. You can schedule backups to run
automatically or you can run a backup manually. The following table describes the different
types of backups.
cThe _PropertyStore folder is critical if you need to completely restore Avid assets. Avid
recommends that you schedule a Complete backup once a week and a Fast backup
(either Incremental or Differential) daily.
For information on how to restore a database, see “Restoring a Complete Backup or a Fast
Backup” on page 50.
Recommendations for Backup Configuration
Automatic backups, as scheduled through the Interplay Administrator, do not back up the
entire database, so they are only one component of a complete backup strategy.
Backup Type Description
Complete (Full) backup Creates copies of database files in the _Database folder and streamed
properties files in the _PropertyStore folder. Streamed properties
include metadata about Avid assets, such as head frames and AAF
information. This is the preferred backup.
Fast backups:
- Incremental Creates copies of database files and streamed properties files that were
added to the database since the last Complete Backup, the last
Incremental Backup, or the last Differential Backup.
- Differential Creates copies of database files and streamed properties files that were
added to the database since the last Complete Backup. In most cases,
this backup takes longer to perform than an Incremental backup.
- Metadata Only (Manual backup only) Creates copies of database files in the _Database
folder, but not streamed properties files in the _PropertyStore folder.
This type of Fast backup is less useful than an Incremental or
Differential backup. See “Starting a Backup Manually” on page 45.

2 Database Settings
38
The following table lists the different types of backups needed to completely back up the
Interplay database. For an Interplay archive, substitute AvidAM for AvidWG.
This type of manual backup might involve tape backup or another kind of backup process.
cThe _Master folder, which holds source files for file assets, is not included in the
automatic backup, which includes only metadata. It must be backed up by another
backup method regularly. Also be aware that the automatic backup process does not
back up Avid media files on shared storage workspaces.
It is extremely important to use the automatic backup process available through the
Interplay Administrator instead of just a tape backup for backing up the _Database and
_PropertyStore folders. Tape backups can be:
• Inconsistent: A tape backup of the _Database folder while the server is running can lead
to inconsistent backup files because the server might not have applied all the
transactions to the database yet.
• Inconvenient: Because it is not safe to make tape backups of the _Database folder while
the server is running, the server must be completely shut down during tape backup,
causing inconvenience.
• Unpredictable and dangerous: The backup might lock the database files. This prevents
the server from reading and writing those files. The database could become damaged.
Type of Backup Folders or Files Backed Up
Fast Metadata Only backup AvidWG\_Database
Complete (Full) backup
Fast Incremental backup
Fast Differential backup
AvidWG\_Database
AvidWG\_PropertyStore
Manual backup AvidWG\_Master
AvidWG\_InternalData
AvidWG\AvidWG.pro
AvidWG\FolderLocations.xml
WG_Database$\_InternalData
See “Avid Interplay Databases, Folders, and
Files” on page 33 for descriptions of these
folders and files. It is not necessary to back up
AvidWG\_Backup unless you want to make a
backup of automated backups. Other folders
in AvidWG do not need to be backed up
because they are temporary folders that are
automatically recreated.
Creating and Restoring Database Backups
39
Automatic backup ensures database consistency.
Recommended Backup Configuration
Avid recommends the following backup configuration:
•Enable a daily Avid Interplay database backup. The backup should be set to run once
daily at night, when the server is not being used or usage is lowest. See “Scheduling
Automatic Database Backups” on page 41.
•Decide whether to schedule the daily backup as a Complete backup or Fast
backup. If you have a very large database, you can save time by scheduling a Fast
backup daily and a Complete backup every few days. However, keep in mind that a
Complete backup is needed to restore Avid assets. Because Complete backups can affect
system performance, schedule Complete backups when the server is not being used or
when usage is lowest. See “Types of Interplay Administrator Backups” on page 37.
•Check the “number of backups to keep” setting. The Avid Interplay Engine always
keeps the last Complete backup and any later Fast backups. If you want to keep more
than one Complete backup, change the “number of Backups to keep” setting to be larger
than the number of scheduled Fast backups. The default setting is 10.
The number of backups to keep includes Complete and Fast backups. When the number
of backups to keep is exceeded, the system deletes the oldest backup after the last
Complete backup. For example, if you schedule Complete backups once a week and
schedule Fast backups every day, the number of backups to keep must be larger than 6.
Otherwise, on the sixth day the system will delete the second-to-last Complete backup.
•Determine where to store the automatic backups. By default, the _Backup folder is
located in the Workgroup_Databases folder. Depending on the size of the database, you
might need to change the location to store backups. If you select a custom location, you
can rename the folder from _Backup to another name.
Non-cluster systems: The default path is
- D:\Workgroup_Databases\AvidWG\_Backup
If you are working with a split database, by default the _Backup folder is located with
the file repository on the shared-storage workspace, for example:
- \\SharedStorageServer\WorkspaceName\AvidWG\_Backup
Storing backups on shared storage is an acceptable configuration, either as part of a split
database or as a custom location.
nPrior to Interplay Engine v1.2.4, storing backups on shared storage was not recommended
because of the large number of small files included in the backup. However, the backup
mechanism included with Interplay Engine v1.2.4 or later significantly reduces the number
of files created in the _PropertyStore folder, which reduces the amount of storage required.
2 Database Settings
40
Alternatively, you can store the backups on an external file server. You need to use a
UNC path when you specify the location. Make sure the Server Execution User has
read/write access to this external file server and the backup folder. See “Troubleshooting
the Server Execution User Account” on page 194.
Cluster systems: The default path is
- S:\Workgroup_Databases\AvidWG\_Backup
On cluster systems, Avid recommends that you specify \\?\d:\backup as the path for
Interplay backups. (This syntax, with a question mark, is known as a Long UNC or
UNCW path, and allows for more characters than the 260-character limitation of the
short UNC path.) This path will create backups on the local drive of the active node,
rather than the Infortrend, thus avoiding a single point of failure.
nSR2400 systems were shipped with 73 GB drives, which are too small for regular backups.
These systems should be upgraded to include larger drives.
•Ensure that the backups are working and actually creating backups. To test the
backup, check that the backup subfolders databasename_date_time are being created at
the specified times (according to the backup configuration) and that these subfolders are
not empty. Every backup should create its own subfolder.
For example, on a non-cluster system, your backup folders might be created in the
following location:
- D:\Workgroup_Databases\AvidWG\_Backup
A backup subfolder might be named AvidWG_2007-05-22_03-00.
•Enable a different backup mechanism, such as tape backup, for all folders except
the _Database and _PropertyStore folders (see the table at the beginning of this
topic). The _Master folder of each database is the most important for the tape backup.
Do not include the _Database and _PropertyStore folders of each database in the tape
backup.
•After a Complete backup, copy the backup folder to offline media to prevent data
loss. You can do this as a separate step or as part of a backup of the complete database to
offline media (see the next bullet). Use a backup tool (such as Robocopy or 7-Zip) that
can handle long path names and does not use excessive bandwidth, to avoid slowing
down activity on the Interplay Engine. (See “Using an Archiving Tool for Backup” on
page 46).
Creating and Restoring Database Backups
41
•Perform a backup of the complete database to offline media. Avid recommends a
complete backup to offline media using a professional backup tool. Archive tools such
as Robocopy or 7-Zip are useful before doing a major system upgrade. They can be used
in place of a professional backup tool. However, performance and stability might suffer.
•If you schedule a regular restart of the engine, set it after the regular backup is
created. If you restart the Interplay Engine, you cannot create a backup until at least one
client connects to the engine. This could be a problem if you schedule a restart and
backup at a time when there is little or not activity, such as the middle of the night.
cThe _Database and _PropertyStore folders of each database should be excluded from
any kind of virus checking (virus checking tools might try to lock the database files).
Scheduling Automatic Database Backups
The Schedule Backups view in the Interplay Administrator lets you schedule the type and
frequency of your automatic backups. You can schedule two kinds of backups: Complete
and Fast. You can schedule one of two different Fast backups: Incremental or Differential.
For a description of the different types of backups, see “Types of Interplay Administrator
Backups” on page 37.
The Interplay Engine performs an automatic backup without locking or shutting down the
server, and users can continue to work with the database. During a backup operation, all
actions on the engine are cached to ensure a fully consistent backup. As a result, the
performance of the Interplay Engine is slower. You should not schedule large-scale deletions
during a backup operation.
Automatic backups create copies of metadata files, but do not create copies of the assets.
You need to use a different process, such as tape backup, to back up your assets, as described
in “Recommendations for Backup Configuration” on page 37.
cOnly _Database and _PropertyStore are backed up through the Interplay
Administrator backup process. Other directories, such as _Master, need to be backed
up through a different process.
cThe _PropertyStore folder is critical if you need to completely restore Avid assets. Avid
recommends that you schedule a Complete backup once a week and a Fast backup
(either Incremental or Differential) daily.
By default, backups are stored in the following folder:
\\InterplayEngine\workgroup_Databases\AvidWG\_Backup
2 Database Settings
42
You can specify another location, including shared storage. Make sure the Server Execution
User has read/write access this location. For more information, see “Recommendations for
Backup Configuration” on page 37.
For information on restoring a database, see “Restoring a Complete Backup or a Fast
Backup” on page 50.
To schedule database backups:
1. In the Database section of the Interplay Administrator window, click the Schedule
Backups icon.
The Schedule Backups view opens.

Creating and Restoring Database Backups
43
2. In the list on the left side of the view, select the database for which you want to view or
specify automatic backup settings. The current settings are displayed.
3. (Option) In the Backup Information area, change your preferences if necessary.
“Backup only if modified” is selected by default to save space and avoid duplicate
identical copies. The default number of versions to keep is 10. The Avid Interplay
Engine always keeps the last Complete backup and later Fast backups. For more
information, see “Recommendations for Backup Configuration” on page 37.
2 Database Settings
44
4. (Option) In the Backup Location preference, change the path if desired.
a. Select Custom.
b. Click Browse, and navigate to the location you want. For a shared storage location,
you might need to type the path.
The custom location must be specified as a UNC path. You can also change the name of
the folder from _Backup to another name. See “Recommendations for Backup
Configuration” on page 37.
5. (Option) In the Fast Metadata Backup area, select “Fast Metadata Backup Enabled”
(disabled by default).
6. (Option) If Fast Metadata Backup is enabled, you can change the Fast backup frequency.
The default is set to Daily. You can select any number of days on which you would like
to perform Fast backups or you can set a Fast backup for one day a month.
7. (Option) If Fast Metadata Backup is enabled, you can change the Fast backup time by
doing one of the following:
- Select Once at and change the hour and minutes (within 10 minute intervals) on
which it occurs using the up and down arrows.
- Select Every and set the backup to occur at regular intervals starting at midnight.
Use the down arrow to select the interval.
- Select Custom and specify custom backup times. Use the up and down arrows to
select the time, and then select Add. Repeat to add more times to perform the
backup. Select a time and then Remove to cancel a backup.
The Backup time is the Interplay Engine server's local time.
8. In the Complete Metadata Backup area, make sure the option “Complete Metadata
Backup Enabled” is selected (default).
Avid recommends that you schedule a Complete backup once a week.
9. (Option) Change the Complete backup frequency. Because Complete backups can take a
long time and affect system performance, Avid recommends that you perform Complete
backups when the server is not being used or when usage is lowest. The default is set to
Sunday. You can select any number of days you would like to perform Complete
backups.
10. (Option) Change the Backup time by selecting one of the following:
tSelect Once at and change the hour and minutes (within 10 minute intervals) on
which it occurs using the up and down arrows.
tSelect Every and set the backup to occur at regular intervals starting at midnight.
Use the down arrow to select the interval.

Creating and Restoring Database Backups
45
tSelect Custom and specify custom backup times. Use the up and down arrows to
select the time, and then click Add. Repeat to add more times to perform the
backup. Select a time and click Remove to cancel a backup.
11. Click the Apply Changes button.
Starting a Backup Manually
You can start an Interplay Administrator Backup manually, rather than waiting for a
scheduled automatic backup or changing the existing backup schedules.
To start a backup manually:
1. In the Database section of the Interplay Administrator window, click the Schedule
Backups icon.
The Schedule Backups view opens.
2. In the list on the left side of the view, select the database for which you want to view or
specify automatic backup settings. The current settings are displayed.
3. At the bottom of the view, click the “Start Backup Now...” button.
4. Select the kind of backup you want to create. For a description of the different types of
backups, see “Types of Interplay Administrator Backups” on page 37.
5. Click OK
The backup is created in the location you specified. If you navigate to the location, and the
backup is still being created, the folder name includes the words “backup in progress.”

2 Database Settings
46
Using an Archiving Tool for Backup
In some circumstances, such as performing a system upgrade, you might want to use an
archive tool to create a backup copy of the complete database folder (AvidWG or AvidAM)
and the user database folder (_InternalData). For information on the location and contents of
the databases, see “Avid Interplay Databases, Folders, and Files” on page 33.
If you create a backup archive, keep in mind that a complete backup can take several hours,
during which the Interplay database is locked and deactivated. Also, you need to use a
backup tool that can handle long path names (longer than 256 characters). For example, use
Robocopy (contained in rktools.exe, available on Microsoft.com) or 7-Zip (an open source
utility) to create the archive. You can save backup time by removing old backups from the
_Backup folder.
To make a backup copy of the database on a non-cluster system:
1. Open the Interplay Administration tool.
2. Use the following steps to lock the database:
a. Click Lock/Unlock Databases.
b. Select the database in the Unlocked Databases list.
c. Click Lock Database.
3. Click Menu and click Manage Databases.
4. Select the AvidWG database and click Deactivate. Select AvidAM for an Archive
Engine.
5. Click Menu and click the Restart Server view.
6. Click Restart Server and close the Interplay Administration tool.
7. Use a backup tool to make a copy of the following folders and record their location. The
following tables show the default locations.
Interplay Engine or Interplay Archive Engine
Folder Name Default Location
AvidWG (Interplay Engine database)
AvidAM (Archive Engine database)
D:\Workgroup_Databases\AvidWG
D:\Workgroup_Databases\AvidAM
_InternalData (user database if engine is a
Central Configuration Server)
D:\Workgroup_Databases\_InternalData

Creating and Restoring Database Backups
47
To make a backup copy of the database on a cluster system:
1. Open the Interplay Administration tool.
2. Use the following steps to lock the database:
a. Click Lock/Unlock Databases.
b. Select the database in the Unlocked Databases list.
c. Click Lock Database.
3. Click Menu and click Manage Databases.
4. Select the AvidWG database and click Deactivate. Select AvidAM for an Archive
Engine.
5. Close the Interplay Administration tool.
6. Click Start and select Programs > Administrative Tools > Cluster Administrator.
7. Open the Groups folder.
8. Select the Avid Workgroup Server group.
9. Select the Avid Workgroup Server resource and take if offline.
10. If you performed the previous step correctly, drive S: should still be accessible within
the Windows environment. If it is not available, use the Cluster Administration tool to
put drive S: online by clicking on the disk resource within the “Avid Workgroup Server
Group” and selecting online.
Interplay Engine (Split Database)
Folder Name Default Location
AvidWG (_Database folder only) D:\Workgroup_Databases\AvidWG
AvidWG (all other database folders) \\SharedStorageServer\WorkspaceName\AvidWG
_InternalData (user database if engine is a
Central Configuration Server)
D:\Workgroup_Databases\_InternalData

2 Database Settings
48
11. Use a backup tool to make a copy of the following folders and record their location.
nOn cluster systems, Avid recommends that you specify \\?\d:\backup as the path for Interplay
backups.See “Recommendations for Backup Configuration” on page 37.
Restoring an Earlier Version of a Database
Restoring a backup version of the _Database and _PropertyStore folders returns a database
to the state it was in when the backup was created. Before restoring a database, make sure
that it is really necessary, because changes since the backup will be lost.
To restore a backup, you need to run the InterplayRestore tool in a Command Prompt
window. The InterplayRestore tool is installed in the following folder:
C:\Program Files\Avid\Avid Interplay Engine\Server
The tool includes in-line help that describes all options for using the tool.
The following topics provide instructions for restoring an earlier version of a database:
•“Restoring a Complete Backup or a Fast Backup” on page 50
•“Using the InterplayRestore Tool on the Interplay Engine Server” on page 53
Interplay Engine or Interplay Archive Engine
Folder Name Default Location
AvidWG (Interplay Engine database)
AvidAM (Archive Engine database)
S:\Workgroup_Databases\AvidWG
S:\Workgroup_Databases\AvidAM
_InternalData (user database if engine is a
Central Configuration Server)
S:\Workgroup_Databases\_InternalData
Interplay Engine (Split Database)
Folder Name Default Location
AvidWG (_Database folder only) S:\Workgroup_Databases\AvidWG
AvidWG (all other database folders) \\SharedStorageServer\WorkspaceName\AvidWG
_InternalData (user database if engine is a
Central Configuration Server)
S:\Workgroup_Databases\_InternalData
Creating and Restoring Database Backups
49
•“Database Restore Session Example” on page 56
•“Using the BackupArchive Tool to Restore Files” on page 57
•“Restoring Archived Log Files” on page 60
You cannot restore parts of a backup, for example, a specific sequence or folder. You can
restore only a Complete backup or a Fast backup.
How the Restore Tool Works with Streamed Properties Files
Beginning with Interplay Engine v1.2.4, the Interplay backup mechanism consolidates the
streamed properties files (all files in the _PropertyStore folder) into large “archive” files.
These files are written into the _PropertyStore folder of the corresponding backup folder.
The archive files are named streamed_propx.bar, where x is replaced with an increasing
number starting with 1. The files are about 1 GB each, except for the last one (with the
highest suffix number), which can be smaller. The exact file size varies depending on the
size of the individual streamed property files, because a single streamed property file is
never split up between two .bar files. The backup mechanism also writes a file named
streamed_prop.bin in the same folder. This file contains a directory of all streamed property
files contained in the backup and is used only by the BackupArchive tool (see “Using the
BackupArchive Tool to Restore Files” on page 57). The .bin file is not required by the
InterplayRestore tool.
The InterplayRestore tool is able to work with both the consolidated streamed property files
as well as a backup created by an earlier version of the Interplay Engine. The tool looks for
the streamed_prop1.bar file in the _PropertyStore folder of the backup. If this file does not
exist, it assumes that the backup was created by an earlier version of the engine and resumes
with the restore procedure in the same way as earlier versions of the restore tool. Otherwise,
it restores the streamed properties from the consolidated .bar files.
How the Restore Tool Renames Folders
When the tool begins the restore, it locks the database and then renames the existing folder
_Database to _Database.1. If you are performing a restore from a Complete backup, the tool
also renames _PropertyStore to _PropertyStore.1.
If a folder _Database.1 already exists, the tool creates _Database.2, and so on up to
_Database.9. The tool uses the first free number between 1 and 9 when it renames the
_Database and _PropertyStore folders. If no number is free, you need to delete some of the
previously renamed folders so that the tool can run.
If the backup restore is not completed (if you kill the process, if the system crashes, if you
get an error message, and so on), you can restore the system to its previous state by deleting
the _Database folder (and possibly the _PropertyStore folder) that the tool created and
renaming _Database.1 to _Database (and _PropertyStore.1 to _PropertyStore).
2 Database Settings
50
After you verify that the backup ran successfully and your database is working correctly, you
can save storage space by deleting the numbered backup folders ( _Database.x and
_PropertyStore.x) created during the restore process.
Restoring a Complete Backup or a Fast Backup
To restore a database, you need to restore a Complete backup, a Fast backup, or both,
depending on the type of backups available. (see “Types of Interplay Administrator
Backups” on page 37 for a description of each type of backup).
• A Complete backup contains a _Database folder and a _PropertyStore folder. A
Complete backup is needed if the complete database needs to be restored, for example,
if a hard disk crashes.
• A Fast Incremental Backup and a Fast Differential Backup also contain a _Database
folder and a _PropertyStore folder. If you restore a Differential or Incremental backup,
all backups it depends on must be in the same backup location.
The following backups must be in the same folder:
- For a Differential backup, the last Complete backup before the backup you are
restoring.
- For an Incremental backup, the last Complete backup and the necessary Incremental
or Differential backups between the last Complete backup and the backup you are
restoring.
You do not need all backups between the last Complete backup and the backup you
are restoring. You need the most recent Complete backup, the most recent
Differential backup (if any), and any Incremental backups since the last Complete
or Differential backup.
For example, if a sequence of backups looks like this: c(complete)1 ->
i(incremental)1 -> i2 -> d(differential)1 -> i3 -> i4 -> d2 -> i5 -> i6, to restore i6 the
backups you need in the same folder are c1, d2, i5, and i6. You need these files
because i6 contains the changes since i5, which contains the changes since d2,
which contains the changes since c1.
Deleted streamed properties remain in the _PropertyStore folder until the next
Complete backup.
• A Fast Metadata Only backup contains only a _Database folder, and can only be run
manually. A Fast Metadata Only backup is limited in its usefulness. You can use it to
restore the database structure if it becomes corrupted, but it does not restore the contents
of the _PropertyStore folder. To restore the contents of the _PropertyStore folder, you
need to restore the most recent Complete backup, Incremental backup, or Differential
backup, as described above.
The InterplayRestore tool automatically identifies the type of backup that you select.

Creating and Restoring Database Backups
51
Distinguishing Between Types of Backups
To distinguish between a Fast Metadata Only backup and the other types of backups, open
the backup folder and check if a _PropertyStore folder exists. A Fast Metadata Only backup
does not contain a _PropertyStore folder.
To distinguish between Complete, Fast Incremental, and Fast Differential backups, open the
backup folder and then open the inventory.xml file in Notepad or another text editor. The
type of backup is listed, along with other information.
Fast Metadata Only
backup folder
Complete,
Fast Incremental, or
Fast Differential
backup folder

2 Database Settings
52
Example of a Complete Restore Process
Imagine that you have a backup schedule of a Complete backup on Saturday and a Fast
Differential backup every other day of the week. If there is a failure on Friday in which the
_Database folder, the _PropertyStore folder, and other Interplay folders are lost or corrupted,
you need to perform the following steps:
1. Use the InterplayRestore tool to restore the latest Fast Differential backup (from
Thursday).
2. To add metadata missing from the _PropertyStore folder, check in bins created for
projects since the Thursday backup.
3. Restore the _Master folder, the _InternalData folder, and other folders through whatever
mechanism you use for backup.
4. Resynchronize media files with shared storage workspaces. In Interplay Access,
right-click the database name and select Resync. For more information, see “Resyncing
Media Files with Avid Shared-Storage Workspaces” in the Avid Interplay Access User’s
Guide or the Interplay Access Help.
Fast Incremental
backup type
Creating and Restoring Database Backups
53
Using the InterplayRestore Tool on the Interplay Engine Server
To restore a backup, you need to run the InterplayRestore tool in a Command Prompt
window. There are two ways to run the tool:
• Without parameters, in which case the tool prompts you for the necessary entries
(interactive mode).
• With parameters, in which case the tool runs without prompting, depending on the
number of parameters included. You can use these parameters to create a batch file that
partially automates the restore process.
To restore an earlier version of a database from a backup using interactive mode:
1. On the Interplay Engine server, click Programs and select Accessories > Command
Prompt.
2. At the command line, navigate to the folder that contains InterplayRestore. For example,
type:
cd C:\Program Files\Avid\Avid Interplay Engine\Server
and press Enter.
3. Type:
InterplayRestore
and press Enter.
4. InterplayRestore prompts you for the database root directory. Type the path and press
Enter.
You can use a local path or a UNC path. For example:
D:\Workgroup_Databases\AvidWG
\\IEServer\WG_Database$\AvidWG
You can use the administrative share name WG_Database$ only in a UNC path.
5. The next prompt asks if you are restoring a split database configuration.
If you answer yes, the next prompt asks you to enter the Interplay database asset path,
which is the path to the AvidWG folder on shared storage. Enter a UNC path, for
example:
\\SharedStorageServer\WorkspaceName\AvidWG\
6. At the next prompt, type the backup home directory and press Enter. For example:
D:\Workgroup_Databases\AvidWG\_Backup
If you are working with a split database, this location is probably on the shared storage
server. For example:
\\SharedStorageServer\WorkspaceName\AvidWG\_Backup
2 Database Settings
54
7. At the next prompt, select the correct backup from the numbered list of available
backups. Complete backups are labeled “full” and Fast backups are labeled “increment”
“difference,” or “metadataonly.” After you select the backup, press Enter.
The restore process begins. For an example of the process, see “Database Restore
Session Example” on page 56. At the end of the process, a message informs you that
you need to restore the _Master directory manually.
8. Restore your _Master folder through whatever mechanism you use for backup.
nThe _Master database is not backed up by the automated backup feature of Interplay. See
“Recommendations for Backup Configuration” on page 37.
9. Unlock the database by using the Lock/Unlock Database view in the Interplay
Administrator.
10. Check to make sure you can access the restored database from Interplay Access, and
that you can preview clip headframes.
11. Delete the _Database.1 and _PropertyStore.1 directories, or whatever numbered backup
directories were created through the restore process. See “Restoring an Earlier Version
of a Database” on page 48.
To restore an earlier version of a database from a backup by passing parameters to
the tool, do one of the following:
tFor a non-split database, navigate to the folder that holds InterplayRestore, type the
following, and press Enter:
InterplayRestore /m <database metadata root dir>
/backupdir <database backup dir>
For example:
InterplayRestore /m d:\Workgroup_Databases\AvidWG
/backupdir d:\Workgroup_Databases\AvidWG\_Backup
InterplayRestore prompts you to choose from a numbered list of available backups and
then restores the earlier version. Continue with steps 8 through 11 above.
nThe parameter
/m
is a short version of the parameter
/metadata
. You can view information
on the complete syntax for the tool by entering
InterplayRestore /help
.
nBecause the paths for the
/metadata
and
/backupdir
parameters are unlikely to change,
you can create a batch file that includes these values, as in the previous example. To restore
the database, run the batch file and select the number of the backup you want to restore.
Creating and Restoring Database Backups
55
tFor a split database, navigate to the folder that holds InterplayRestore, type the
following, and press Enter:
InterplayRestore /m <database metadata root dir>
/assets <split database asset directory>
/backupdir <database backup dir>
For example:
InterplayRestore /m d:\Workgroup_Databases\AvidWG
/assets \\isis\workspace1\AvidWG
/backupdir \\isis\workspace1\AvidWG\_Backup
InterplayRestore prompts you to choose from a numbered list of available backups and
then restores the earlier version. Continue with steps 8 through 11 above.
nBecause the paths for the
/metadata
,
/assets
, and
/backupdir
parameters are unlikely
to change, you can create a batch file that includes these values, as in the previous example.
To restore the database, run the batch file and select the number of the backup you want to
restore.
tIf you know the specific backup you want to restore, navigate to the folder that holds
InterplayRestore, type the following, and press Enter:
InterplayRestore /m <database metadata root dir> /backupdir <database
backup dir> /backuptorestore <backup folder for restore>
For example:
InterplayRestore /m d:\Workgroup_Databases\AvidWG
/backupdir d:\Workgroup_Databases\AvidWG\_Backup /backuptorestore
d:\Workgroup_Databases\AvidWG\_Backup\AvidWG_2007-08-20_01-00
InterplayRestore restores the earlier version. Continue with steps 8 through 11 above.
2 Database Settings
56
Database Restore Session Example
The following is an example of an interactive session, which begins with the command for
starting the InterplayRestore tool.
C:\>”C:\Program Files\Avid\Avid Interplay
Engine\Server\InterplayRestore”
********************************************************************
InterplayRestore - Restore Interplay databases from backup
A non interactive mode is also available.
Run "InterplayRestore.exe /?" for help
Enter the Interplay database root or metadata directory:
D:\Workgroup_Databases\AvidWG
Is this a split database configuration? <y/n> y
Enter the Interplay database asset path: \\isis\workspace1\AvidWG
Enter the backup root directory: \\isis\workspace1\AvidWG\_Backup
Choose a backup to restore from:
[1] Tuesday, June 10, 2010 3:05:00 AM full
[2] Thursday, June 12, 2010 3:04:00 AM increment
[3] Friday, June 13, 2010 3:05:00 AM full
[4] Saturday, June 14, 2010 3:00:00 AM full
Choose an entry ( 1 - 4 ):
Creating and Restoring Database Backups
57
Assume you choose 1. The tool locks the project so that no one can access the database and
then copies the files:
Beginning restore from
\\isis\workspace1\avidwg\_Backup\AvidWG_2010-06-10_03-05\
This is a Full backup
Restoring split database. Metadata restored to
d:\Workgroup_Databases\avidwg\. PropertyStore Assets restored to
\\isis\workspace1\avidwg
Locked project AvidWG
Copying files into d:\Workgroup_Databases\avidwg\_Database
Copying file AvidWG.dor
...
It leaves the database locked and gives you the following message:
Database AvidWG is still locked because you need to restore _Master
manually, or through your existing tape backup mechanism.
When you are done restoring _Master, use the Lock/Unlock Database view
in Interplay Administrator to unlock the AvidWG database. This will
complete your restore operation.
Using the BackupArchive Tool to Restore Files
The BackupArchive tool is a command-line program that lets you work with files contained
in the _PropertyStore folder contained in a database backup. The _PropertyStore folder
holds streamed properties, which are files that include metadata about Avid assets, such as
headframes and AAF information. The streamed property files are backed up (as an archive)
in one or more .bar files in the _PropertyStore backup folder. For more information about
.bar files, see “Restoring an Earlier Version of a Database” on page 48.
You can use the BackupArchive tool to display a list of all streamed properties files in the
_PropertyStore backup folder. You can also use it in an emergency situation in which the
online database is missing and the backup file is corrupt. In this case, you would use the tool
to extract as many files as possible from the corrupt backup. It is not a replacement for the
InterplayRestore tool.
For example, the following illustration shows the contents of the 0-1999 subfolder in the
active _PropertyStore folder on the Interplay Engine:

2 Database Settings
58
The following illustration shows the corresponding files as they appear in the archive file
\AvidWG\_Backup\AvidWG_2008-05-04_01-00\_PropertyStore\streamed_prop1.bar:
The .bar file is a file that you can only open by using the BackupArchive tool.
nIn previous versions of Interplay, you could use Windows Explorer to view and work with the
streamed properties files in the _PropertyStore backup folder. Because the current backup
mechanism uses archive files, you need this tool to view and work with files in the
_PropertyStore backup folder.
The following procedures describe how to view a list of streamed properties, how to unpack
an archive, and how to extract specific files. If you need to restore the streamed properties to
a database in an emergency situation, contact Avid support.
The complete syntax for using the BackupArchive tool is provided in the in-line help, which
you can display by typing
BackupArchive
in a Command Prompt window.
To list all streamed properties files in an archive file:
1. On the Interplay Engine, click Programs and select Accessories > Command Prompt.
2. At the command line, navigate to the folder that contains the BackupArchive tool.
Creating and Restoring Database Backups
59
For example, type the following and press Enter:
cd C:\Program Files\Avid\Avid Interplay Engine\Server
3. Type the following and press Enter:
backuparchive /L <archive>
Do not use the file extension when typing the name of the archive file. For example,
backuparchive /L
\\docisis\workspace3\AvidWG\_Backup\AvidWG_2008-05-04_01-00\_Propert
yStore\streamed_prop
Make sure to type the command on a single line.
nTo direct the output of this command to a text file for easier review, add
>textfile.txt
to
the end of the command.
To unpack all streamed properties files:
tType the following and press Enter:
backuparchive /U <archive> <destination folder>
Do not use the file extension when typing the name of the archive file. For example, the
following command unpacks all property store files into a temporary folder on the
Interplay Engine:
backuparchive /U
\\docisis\workspace3\AvidWG\_Backup\AvidWG_2008-05-04_01-00\_Propert
yStore\streamed_prop D:\Workgroup_Databases\TempPropertyStore
Make sure to type the command on a single line.
To extract and restore specific streamed properties files:
tType the following and press Enter:
backuparchive /E /P:<pattern> <archive> <destination folder>
Do not use the file extension when typing the name of the archive file. To define a
pattern, you can use the standard Windows syntax. For example, the following
command extracts all files whose names include Scr (screenshots) into a temporary
folder on the Interplay Engine:
backuparchive /E /P:*Scr*
\\docisis\workspace3\AvidWG\_Backup\AvidWG_2008-05-04_01-00\_Propert
yStore\streamed_prop
D:\Workgroup_Databases\TempPropertyStoreScreenshots
Make sure to type the command on a single line.
2 Database Settings
60
Restoring Archived Log Files
In Interplay version 1.6 and later, the Interplay Engine compresses and archives log files
older than 7 days. The log compression process runs during project backup. (This process
runs at most once per day, even if multiple backups are scheduled on the same day.) Archive
files (with the extensions .bar and .bin) are stored in the same directory as the log files for 30
days and then are automatically deleted. You can extract the compressed log files from an
archive by using the BackupArchive tool described in “Using the BackupArchive Tool to
Restore Files” on page 57.
Performing a Consistency Check
The database Consistency Check compares the version of the database or databases on the
master directory with the current database file. The Perform Consistency Check view
provides a useful tool for checking if all references are correct, seeing if all necessary files
are on the disk, and checking other aspects of the database.
cThe Consistency Check is for support purposes. You should perform this check only if
requested by Avid Technical Support.
Viewing Database Information
Use the Database Information view to display information about an Interplay database,
including information about the size of the database and the connected users.
The Database Object Statistics section lists total objects for the entire Interplay database, as
well as totals for the most common object types. You can use this data to monitor the size of
the Interplay database. Currently the Interplay database supports up to 5 million objects (see
“Limits on the Number of Assets and Objects in the Interplay Database” on page 36). Make
sure that you have an effective deletion workflow in place to keep the total number of objects
from growing too fast.
nDatabase Object Statistics are displayed only for servers that are running Interplay Engine
version 1.6 or later.
To view the information about a database:
1. In the Database section of the Interplay Administrator window, click the Database
Information icon.
The Database Information view opens.

Viewing Database Information
61
2. Select the database name from the list.
A summary of information about the database is displayed:
- Name and description: Either AvidWG (Interplay Engine) or AvidAM (Interplay
Archive Engine) with a description supplied when the database was first created.
- Root folder for database (Meta Data): See “Creating an Interplay Database” on
page 31.
- Root folder for data (Assets): See “Creating an Interplay Database” on page 31.
- Database Object Statistics: See the introduction to this topic.
- Connected user information: See “Managing Licenses” on page 86.

2 Database Settings
62
Locking and Unlocking Databases
Use the Lock/Unlock Databases view to prevent users from connecting to the database. You
might need to lock the database if you are upgrading the database or using a archive tool to
create a backup of the database. By default, the database is unlocked.
To lock a database:
1. In the Database section of the Interplay Administrator window, click the Lock/Unlock
Database icon.
The Lock/Unlock database view opens.
2. Select the database in the Unlocked Databases list.
3. (Option) Type a Lock comment explaining why you are locking the database. This
information appears in the Locked Database Information area for the database.
4. Click Lock Database.
Your user ID and the time at which you locked the database are filled in, and the
database is displayed in Locked Databases.
Managing Databases: Deactivating, Activating, and Migrating
63
To unlock a database:
1. Select the database in the Locked Databases list.
2. Click Unlock Database.
The database is displayed in Unlocked Databases.
Managing Databases: Deactivating, Activating,
and Migrating
Use the Managing Databases view to remove a database from the list of active databases
(deactivate) or to restore it to the list (activate). This view also lets you migrate a database to
a new Central Configuration Server (CCS) when necessary.
The following topics provide more information about activating, deactivating, and migrating
databases:
•Deactivating a Database
•Activating a Deactivated Database
•Migrating a Database
Deactivating a Database
You might want to prevent users from connecting to a database if the database has been
“retired” and the files have been moved elsewhere. In other cases, such as when you are
backing up or moving databases, you might need to ensure that no connections can be made
to the database to avoid interference. Deactivating the database removes it from the list of
active databases.
cDeactivating a database does not delete the database files. It makes the database
inactive so that users cannot connect to it until it is activated again. The database data
is kept at the location that was specified when the database was created.
To deactivate a database:
1. In the Database section of the Interplay Administrator window, click the Manage
Databases icon.
The Manage Databases view opens.

2 Database Settings
64
2. Select the database name in the Databases list.
3. Click Deactivate.
The database name is removed from the Databases list.
Activating a Deactivated Database
If a specific database is not listed in the Databases view, it means that it is unknown to the
Interplay Engine and users cannot connect to it. If the database exists but is not listed, it is
probably deactivated. You activate a database by navigating to the database .pro file
(AvidWG.pro or AvidAM.pro). This file is located in one of two folders:
• For a standard database, the .pro file is located in the Workgroup_Databases folder,
represented by the administrative share name WG_Database$ (see “Creating an
Interplay Database” on page 31).
• For a split database, the .pro file is located in the Avid_WG folder on the shared storage
workspace (see “Preparing for a Split Database” on page 202).

Managing Databases: Deactivating, Activating, and Migrating
65
To add an existing but inactive database to the list of active databases:
1. In the Database section of the Interplay Administrator window, click the Manage
Databases icon.
The Manage Databases view opens.
2. Do one of the following:
tIn the “Database (.pro) file to activate” text box, type the full UNC path to the .pro
file. For example:
\\IEServer\WG_Database$\AvidWG\AvidWG.pro
tClick the Browse button, log in if prompted, navigate to the .pro file using a
network, select the file, and click Open.
The following illustration shows the path to AvidWG.pro, using the Microsoft Windows
smb network and the administrative share WG_Database$.
nAvid recommends keeping the default share name WG_Database$. If you decide on a
different share name, consider that if the name is longer than 12 characters, you cannot
browse to it graphically. If a share name is longer than 12 characters, you need to type the
complete path in the “Database (pro) file to activate” text box.
Make sure to navigate through a network to select the file (for example, do not navigate
through a mapped network drive). You must use a UNC path.

2 Database Settings
66
Navigating through a network is also required if you are working with a split database.
In this case, the .pro file is located on the shared storage server. The following
illustration shows the path to AvidWG.pro, using an Avid ISIS network and the
workspace where the AvidWG folder is stored. In an Avid Unity MediaNetwork, the
network name is “Avid Unity Network.”
The .pro file is displayed in the Activate Database dialog box.

Managing Databases: Deactivating, Activating, and Migrating
67
3. Make sure the option “Load Database on Activation” is selected. Deselect this option
only if directed by Avid support.
4. Click Activate.
The database is activated and loaded. The database name is displayed in the Databases
list and users can connect to the database. If the option “Load Database on Activation”
is selected, the database is automatically unlocked.
Migrating a Database
You usually need to perform a database migration under the following circumstances:
• When you want to remove all users and group-related data from a database. This allows
you to start with new users and groups and maintain the metadata and the data inside the
database.
• When you are troubleshooting a problem with customer support. For example, customer
support might ask you to provide a copy of your database.

2 Database Settings
68
• If you changed the Central Configuration Server (CCS) for a database without first
moving the _InternalData folder. If a database needs to be migrated, the State reads
“Database Requires Migration.”
Do not use a database that requires migration; always migrate a database to a CCS. You
cannot administer an unmigrated database.
If a database needs migration, the database icon shows a red box with an X and a yellow
arrow. The database icon appears in several views in the Interplay Administrator,
including the Manage Database Roles view.
cWhen you migrate a database, the system deletes all the information inside the
database that was stored from the old CCS, including users, user settings and local
administration settings.
cIf you plan to migrate an Interplay Engine or Interplay Archive Engine database, turn
off the database backup process before you perform the migration. If you do not turn
off the backup process and it coincides with the migration, your backup will write out
an inconsistent state of the database (half current and half migrated).
To migrate a database to a new CCS:
1. In the Database section of the Interplay Administrator window, click the Manage
Databases icon.
The Manage Databases view opens.
(Red box with X and yellow arrow) Database needs migration.

Moving a Database to Another Server (Non-Clustered Systems)
69
2. In the Manage Databases view, click the name of the database that needs migration. The
State reads “Database Requires Migration.”
A warning explains the consequences of a database migration.
3. Click Migrate Database.
After the migration, the State reads “OK.” The database now has the CCS users and
administration properties of the new CCS you have set.
Moving a Database to Another Server
(Non-Clustered Systems)
Under special circumstances, you might need to move a database to a different server.
The following procedure refers to Interplay Engine servers that are not configured as
failover clusters. For clustered systems, see “Moving a Database to Another Server
(Clustered Systems)” on page 73.
cAvid recommends that you have telephone support from Avid during the process in
case complications arise.
2 Database Settings
70
cIf you move a database to a server that points to a different CCS, all the old CCS
information that was stored, including users, user settings, and local administration
settings for the database, will be lost because you will have to migrate the database (see
“Migrating a Database” on page 67). If you move a database to another server and also
move the CCS, however, this information is preserved. To move both a database and a
CCS, see “Moving a Database and Users to Another Server (Non-Clustered Systems)”
on page 71.
To move a database to another server (non-clustered systems):
1. Install the Interplay Engine on a new server (the target server).
Make sure the configuration is the same on both systems. For example, if you are
moving an AvidWG database, create an AvidWG database on the new server. If the
original system uses a split database, the new system should also use a split database
(see “Configuring Interplay for a Split Database” on page 199).
2. On the source server, lock the database by using the Lock/Unlock Database view (see
“Locking and Unlocking Databases” on page 62).
All clients are disconnected from the source server.
3. Deactivate the database by using the Manage Databases view (see “Deactivating a
Database” on page 63).
4. Make sure the database is unloaded from the server by opening the Restart Server view
and clicking Restart.
5. Locate the database folder on the source server.
The default path is \\server_name\WG_Database$\AvidWG (or AvidAM for an Archive
Manager). By default, the administrative share WG_Database$ refers to
D:\Workgroup_Databases. For more information, see “Identifying the Root Folder of
the Interplay Server Database” on page 210.
6. Pack the database folder into a zip file or use Robocopy from the Microsoft Windows
Resource Kit for path names longer than 256 characters.
To save time and storage, you do not need to copy all the backups in the
D:\Workgroup_Databases\AvidWG\_Backup folder. One complete backup and the most
recent Fast backup are sufficient.
If you are moving a split database, create two zip files, one for
D:\Workgroup_Databases\AvidWG and the other for
\\server_name\\workspace_name\\AvidWG.
7. Copy the zipped file or files to a network server, removable media, laptop, or directly to
the target server.
8. Open the Interplay Administrator, log on to the target server, and deactivate the database
(AvidWG or AvidAM) if one is active, using the Manage Databases View.
Moving a Database and Users to Another Server (Non-Clustered Systems)
71
9. On the target server, rename the existing database folder, for example, rename AvidWG
to AvidWG_old.
10. If you are copying a non-split database, copy the zipped file to the target server and
unzip the file to the Workgroup_Databases folder. Make sure the path on the target
server matches the path on the source server.
If you are copying a split database, copy and unzip both zipped files to the correct
locations. Then edit the FolderLocations.xml file to show the correct paths. See
“Splitting a Database for Existing Interplay Installations” on page 205.
11. Activate the database by using the Manage Databases view (see “Activating a
Deactivated Database” on page 64).
12. On an Interplay Access client, log in to the new server and verify that all data is
available.
If all data is available, the new database is ready for use.
If necessary, remove the old database from Interplay Access by right-clicking the
database name and then clicking Remove Databases.
13. (Option) On the source server, rename the original database folder to avoid unwanted
future access.
Moving a Database and Users to Another Server
(Non-Clustered Systems)
Under special circumstances, you might need to move a database and users to a different
server.
The following procedure refers to Interplay Engine servers that are not configured as
failover clusters. For cluster systems, see “Moving a Database and Users to Another Server
(Clustered Systems)” on page 76.
cAvid recommends that you have telephone support from Avid during the process in
case complications arise.
cIf you move a database to a server that points to a different CCS, all the old CCS
information that was stored, including users, user settings, and local administration
settings for the database, will be lost because you will have to migrate the database (see
“Migrating a Database” on page 67). If you move a database to another server and also
move the CCS, however, this information is preserved. To move both a database and a
CCS, use this procedure. For more information about a CCS, see “Understanding the
Central Configuration Server” on page 91.
2 Database Settings
72
To move a database and users to another server (non-clustered systems):
1. Install the Interplay Engine on a new server (the target server).
Make sure the configuration is the same on both systems. For example, if you are
moving an AvidWG database, create an AvidWG database on the new server. If the
original system uses a split database, the new system should also use a split database
(see “Configuring Interplay for a Split Database” on page 199).
2. On the source server, lock the database by using the Lock/Unlock Database view (see
“Locking and Unlocking Databases” on page 62).
3. Deactivate the database by using the Manage Databases view (see “Deactivating a
Database” on page 63).
4. Make sure the database is unloaded from the server by opening the Restart Server view
and clicking Restart.
5. Lock the server using the Lock Server view (see “Locking and Unlocking the Server” on
page 84).
6. Locate the database folder on the source server.
The default path is \\server_name\WG_Database$\AvidWG (or AvidAM for an Archive
Manager). By default, the administrative share WG_Database$ refers to
D:\Workgroup_Databases. For more information, see “Identifying the Root Folder of
the Interplay Server Database” on page 210.
7. Pack the database folder into a zip file or use Robocopy from the Microsoft Windows
Resource Kit for path names longer than 256 characters.
To save time and storage, you do not need to copy all the backups in the
D:\Workgroup_Databases\AvidWG\_Backup folder. One complete backup and the most
recent Fast backup are sufficient.
If you are moving a split database, create two zip files, one for
D:\Workgroup_Databases\AvidWG and the other for
\\server_name\\workspace_name\\AvidWG.
8. Locate the user folder _InternalData on the source server.
The default path is D:\Workgroup_Databases\_InternalData.
9. Copy the zipped file or files and the _InternalData folder to a network server, removable
media, laptop, or directly to the target server.
10. Open the Interplay Administrator, log in to the target server, and deactivate the database
(AvidWG or AvidAM) using the Manage Databases View.
11. On the target server, rename the existing database folder, for example, rename AvidWG
to AvidWG_old.
12. Make sure all databases are unloaded from the server by opening the Restart Server
view and clicking Restart.
Moving a Database to Another Server (Clustered Systems)
73
13. Lock the server by using the Lock Server view (see “Locking and Unlocking the Server”
on page 84).
14. Rename the existing _InternalData folder to _InternalData_old.
15. If you are copying a non-split database, copy the zipped file to the target server and
unzip the file to the Workgroup_Databases folder. Copy the _InternalData folder to the
Workgroup_Databases folder. Make sure the path on the target server matches the path
on the source server.
If you are copying a split database, copy and unzip both zipped files to the correct
locations. Then edit the FolderLocations.xml file to show the correct paths. See
“Splitting a Database for Existing Interplay Installations” on page 205. Copy the
_InternalData folder to the Workgroup_Databases folder.
16. Unlock the server using the Lock Server view.
17. Verify that all users are on the system by opening the User Management view and
viewing the lists of user groups.
18. Activate the database by using the Manage Databases view (see “Activating a
Deactivated Database” on page 64).
19. On an Interplay Access client, log in to the new server and verify that all data is
available.
If all data is available, the new database is ready for use.
If necessary, remove the old database from Interplay Access by right-clicking the
database name and then clicking Remove Databases.
20. (Option) On the source server, rename the original database folder to avoid unwanted
future access.
Moving a Database to Another Server (Clustered
Systems)
Under special circumstances, you might need to move a database to a different server.
The following procedure refers to Interplay Engine servers that are configured as failover
clusters. For non-clustered systems, see “Moving a Database to Another Server
(Non-Clustered Systems)” on page 69.
cAvid recommends that you have telephone support from Avid during the process in
case complications arise.
2 Database Settings
74
cIf you move a database to a server that points to a different CCS, all the old CCS
information that was stored, including users, user settings, and local administration
settings for the database, will be lost because you will have to migrate the database (see
“Migrating a Database” on page 67). If you move a database to another server and also
move the CCS, however, this information is preserved. To move both a database and a
CCS, see “Moving a Database and Users to Another Server (Clustered Systems)” on
page 76.
To move a database to another server (clustered systems):
1. Install the Interplay Engine on a new server (the target server).
Make sure the configuration is the same on both systems. For example, if you are
moving an AvidWG database, create an AvidWG database on the new server. If the
original system uses a split database, the new system should also use a split database
(see “Configuring Interplay for a Split Database” on page 199).
2. On the source server, lock the database by using the Lock/Unlock Database view (see
“Locking and Unlocking Databases” on page 62).
All clients are disconnected from the source server.
3. Deactivate the database using the Manage Databases view (see “Deactivating a
Database” on page 63).
4. Make sure the database is unloaded by using the Cluster Administrator on one of the
cluster nodes:
a. Select Programs > Administrative Tools > Cluster Administrator.
b. Open the Avid Workgroup Server resource group.
c. In the list of resources, select Avid Workgroup Server and change the state to
“Offline.”
cMake sure that you change the state to offline for the Avid Workgroup Server resource
only, not the entire Avid Workgroup Server group.
d. Close the Cluster Administrator.
5. Locate the database folder on the active node of the source server.
The default path is \\virtual_cluster_name\WG_Database$\AvidWG (or AvidAM for an
Archive Manager). By default, the administrative share WG_Database$ refers to
S:\Workgroup_Databases. For more information, see “Identifying the Root Folder of the
Interplay Server Database” on page 210.
n If the S drive is not available on the machine, either this is the offline node or the entire Avid
Workgroup Server group was taken offline instead of only the resource.
Moving a Database to Another Server (Clustered Systems)
75
6. Pack the database folder into a zip file or use Robocopy from the Microsoft Windows
Resource Kit for path names longer than 256 characters.
To save time and storage, you do not need to copy all the backups in the
S:\Workgroup_Databases\AvidWG\_Backup folder. One complete backup and the most
recent Fast backup are sufficient.
If you are moving a split database, create two zip files, one for
S:\Workgroup_Databases\AvidWG and the other for
\\server_name\\workspace_name\\AvidWG.
7. Copy the zipped file or files to a network server, removable media, a laptop, or directly
to the target server.
8. Open the Interplay Administrator, log on to the target server, and deactivate the database
(AvidWG or AvidAM) using the Manage Databases View.
9. On the target server, rename the existing database folder, for example, rename AvidWG
to AvidWG_old.
10. If you are copying a non-split database, copy the zipped file to the target server and
unzip the file to the Workgroup_Databases folder. Make sure the path on the target
server matches the path on the source server.
If you are copying a split database, copy and unzip both zipped files to the correct
locations. Then edit the FolderLocations.xml file to show the correct paths. See
“Splitting a Database for Existing Interplay Installations” on page 205.
11. Activate the database by using the Manage Databases view (see “Activating a
Deactivated Database” on page 64).
12. On an Interplay Access client, log in to the new server and verify that all data is
available.
If all data is available, the new database is ready for use.
If necessary, remove the old database from Interplay Access by right-clicking the
database name and then clicking Remove Databases.
13. (Option) On the source server, rename the original database folder to avoid unwanted
future access.
Use the Cluster Administrator to bring the source server back online. Right-click the
Avid Workgroup Server group (not the resource) and select Bring Online.
2 Database Settings
76
Moving a Database and Users to Another Server
(Clustered Systems)
Under special circumstances, you might need to move a database and users to a different
server.
The following procedure refers to Interplay Engine servers that are configured as failover
clusters. For non-clustered systems, see “Moving a Database and Users to Another Server
(Non-Clustered Systems)” on page 71.
cAvid recommends that you have telephone support from Avid during the process in
case complications arise.
cIf you move a database to a server that points to a different CCS, all the old CCS
information that was stored, including users, user settings, and local administration
settings for the database, will be lost because you will have to migrate the database (see
“Migrating a Database” on page 67). If you move a database to another server and also
move the CCS, however, this information is preserved. To move both a database and a
CCS, use this procedure. For more information about a CCS, see “Understanding the
Central Configuration Server” on page 91.
To move a database and users to another server (clustered systems):
1. Install the Interplay Engine on a new server (the target server).
Make sure the configuration is the same on both systems. For example, if you are
moving an AvidWG database, create an AvidWG database on the new server. If the
original system uses a split database, the new system should also use a split database
(see “Configuring Interplay for a Split Database” on page 199).
2. On the source server, lock the database by using the Lock/Unlock Database view (see
“Locking and Unlocking Databases” on page 62).
All clients are disconnected from the source server.
3. Deactivate the database using the Manage Databases view (see “Deactivating a
Database” on page 63).
4. Lock the server using the Lock Server view (see “Locking and Unlocking the Server” on
page 84).
Moving a Database and Users to Another Server (Clustered Systems)
77
5. Make sure the database is unloaded by using the Cluster Administrator on one of the
cluster nodes:
a. Select Programs > Administrative Tools > Cluster Administrator.
b. Open the Avid Workgroup Server resource group.
c. In the list of resources, select Avid Workgroup Server and change the state to
“Offline.”
cMake sure that you change the state to offline for the Avid Workgroup Server resource
only, not the entire Avid Workgroup Server group.
d. Close the Cluster Administrator.
6. Locate the database folder on the source server.
The default path is \\virtual_cluster_name\WG_Database$\AvidWG (or AvidAM for an
Archive Manager). By default, the administrative share WG_Database$ refers to
S:\Workgroup_Databases. For more information, see “Identifying the Root Folder of the
Interplay Server Database” on page 210.
n If the S drive is not available on the machine, either this is the offline node or the entire Avid
Workgroup Server group was taken offline instead of only the resource.
7. Pack the database folder into a zip file or use Robocopy from the Microsoft Windows
Resource Kit for path names longer than 256 characters.
To save time and storage, you do not need to copy all the backups in the
S:\Workgroup_Databases\AvidWG\_Backup folder. One complete backup and the most
recent Fast backup are sufficient.
If you are moving a split database, create two zip files, one for
S:\Workgroup_Databases\AvidWG and the other for
\\server_name\\workspace_name\\AvidWG.
8. Locate the user folder _InternalData on the source server.
The default path is S:\Workgroup_Databases\_InternalData.
9. Copy the zipped file and the _InternalData folder to a network server, removable media,
laptop, or directly to the target server.
10. On the target server, rename the existing database folder, for example, rename AvidWG
to AvidWG_old.
11. Open the Interplay Administrator, log on to the target server, and deactivate the database
(AvidWG or AvidAM) using the Manage Databases View.
12. Lock the server using the Lock Server view (see “Locking and Unlocking the Server” on
page 84).
2 Database Settings
78
13. Rename the existing _InternalData folder to _InternalData_old.
14. If you are copying a non-split database, copy the zipped file to the target server and
unzip the file to the Workgroup_Databases folder. Copy the _InternalData folder to the
Workgroup_Databases folder. Make sure the path on the target server matches the path
on the source server.
If you are copying a split database, copy and unzip both zipped files to the correct
locations. Then edit the FolderLocations.xml file to show the correct paths. See
“Splitting a Database for Existing Interplay Installations” on page 205. Copy the
_InternalData folder to the Workgroup_Databases folder.
15. Unlock the server using the Lock Server view.
16. Verify that all users are on the system by opening the User Management view and
viewing the lists of user groups.
17. Activate the database by using the Manage Databases view (see “Activating a
Deactivated Database” on page 64).
18. On an Interplay Access client, log in to the new server and verify that all data is
available.
If all data is available, the new database is ready for use.
If necessary, remove the old database from Interplay Access by right-clicking the
database name and then clicking Remove Databases.
19. (Option) On the source server, rename the original database folder to avoid unwanted
future access.
Use the Cluster Administrator to bring the source server back online. Right-click the
Avid Workgroup Server group (not the resource) and select Bring Online.
Moving a Database Under Low Disk Space
Conditions
If disk space on the server is critically low, the Interplay Engine refuses client connections
and displays an error message. In this situation, the administrator cannot log in and shut
down the server, and move a database by normal means (as described in “Moving a Database
to Another Server (Non-Clustered Systems)” on page 69 and “Moving a Database and Users
Renaming a Database
79
to Another Server (Non-Clustered Systems)” on page 71). In the Server installation
directory (by default, C:\Program Files\Avid\Avid Interplay Engine\Server), there are tools
provided to solve such problems:
• NxNServerLock.exe
• NxNServerUnlock.exe
• NxNServerShutdown.exe
cBefore beginning this procedure, be sure to make a backup of the database. See
“Creating and Restoring Database Backups” on page 36 for information on running a
backup. Temporarily change the Backup time field to “Once at” and enter or select
from the list the time in the future closest to the current time.
To move a database under low disk space conditions:
1. Lock the server using NxNServerLock.exe.
2. Shut down the server using NxNServerShutdown.exe, if necessary.
3. Move the database folder (AvidWG or AvidAM) to another drive or free up some disk
space.
4. Unlock the server by doing one of the following:
tUse the Interplay Administrator’s Lock Server view (see “Locking and Unlocking
the Server” on page 84).
tUse NxNServerUnlock.exe.
5. Deactivate the moved database using the Manage Databases view (see “Deactivating a
Database” on page 63).
6. Activate the moved database in the correct location using the Manage Databases view
(see “Activating a Deactivated Database” on page 64).
Renaming a Database
Under some circumstances you might need to rename a database For example, if you need to
create a new database with the same name, you can rename the original database. You can
keep the original database as an archive for searching.
cBefore beginning this procedure, be sure to make a backup of the database. See
“Creating and Restoring Database Backups” on page 36 for information on running a
backup. Temporarily change the Backup time field to “Once at” and enter or select
from the list the time in the future closest to the current time.
2 Database Settings
80
To rename a database:
1. In the Database section of the Interplay Administrator window, click the Manage
Databases icon.
The Manage Databases view opens.
2. Select the database and click the Deactivate Database button to ensure that the database
is not in use.
3. On the server or at the database location, use the Windows desktop to rename the
database folder, .pro file, and .nif directory, and all files within the _Database folder, that
is, replace the old <DatabaseName> with the new name for all files fitting the following
mask:
<DatabaseName>\<DatabaseName>.pro
<DatabaseName>\<DatabaseName>.nif
<DatabaseName>\<DatabaseName>\_*.pro.jrn
<DatabaseName>\_Database\<DatabaseName>.*
<DatabaseName>\_Database\<DatabaseName>_*.jrn
Do not forget to rename the .jrn files correctly: make sure there are no typos in the
database name, and that they are followed by the underscore and the numeric ID.
4. In the Interplay Administrator, click the Manage Databases icon and activate the
database (see “Activating a Deactivated Database” on page 64).

3Server Settings
The Server settings enable you to configure and change server settings and shutdown and
restart the server. The following topics describe how to use these settings:
•Changing the Database and Data Locations
•Viewing Server Information
•Locking and Unlocking the Server
•Restarting the Server
•Managing Licenses
Changing the Database and Data Locations
The Server Settings view lets you change the default locations for a new database.
cDo not change the location for the metadata database. The metadata database must be
stored directly on the local Interplay Engine server because permanent access to these
files is required. This is the only supported setup. You have the option of storing the
source files for file assets on an Avid shared-storage workspace. This configuration is
known as a split database.
Changing the root folder for file assets is part of the process of creating a split database. For
more information and instructions, see “Configuring Interplay for a Split Database” on
page 199.
The root folder for a new database is set during the installation of the Interplay Engine
software. By default, the installation program creates a shared folder that functions as the
root folder for both the metadata database and the source files for file assets (the file
repository). The default location is the D:\Workgroup_Databases folder, which is
represented by the administrative share name WG_Database$. The $ indicates a hidden
share.
nTo identify the actual folder, open a Command Prompt window and type
net share
.
If you need to create a new database, changing these settings does not affect any existing
databases.

3 Server Settings
82
To change the root folders for a new database:
1. In the Server section of the Interplay Administrator window, click the Server Settings
icon.
The Server Settings view opens.
2. For the root folder of the database (metadata), keep the folder that was set during the
installation of the server (the default is \\IEServer\WG_Database$\).
3. For the root folder of the data (file assets), change the folder to a workspace on Avid
shared storage (see “Configuring Interplay for a Split Database” on page 199). Type a
UNC path or browse through the Avid Unity Network or Avid ISIS Network to the
workspace.
You might need to provide proper credentials to browse and access the shared storage
workspaces.
4. Click Apply Changes to change the setting for new databases.
5. If you changed the root folder for the file assets, complete the tasks described in
“Splitting a Database for New Interplay Installations” on page 203 or “Splitting a
Database for Existing Interplay Installations” on page 205.
Viewing Server Information
The Server Information view has two areas:
• The Server Information area displays information about the following:
- The version of the Avid Interplay Engine software
- The number of connected clients (through Interplay Access and other client
applications)
- The number of databases on the server

Viewing Server Information
83
• The Connected User Information area displays information about the following:
- Which database users are connected to
- Which user is connected to which database
- Which machine the user is connected from
- What time a user has been connected since
• The type of licenses in use (see “License Types and Usage” on page 89)
To view information about the Interplay Engine server:
tIn the Server section of the Interplay Administrator window, click the Server
Information icon.
The Server Information view opens.

3 Server Settings
84
Locking and Unlocking the Server
The Lock Server view allows the administrator to lock the Interplay Engine server for a
specific period of time by shutting down the server process. Locking the server is useful
when carrying out tasks such as:
• Server maintenance or upgrading the server software.
• Maintaining or rebooting the Avid shared-storage server (File Manager or System
Director). Whenever a database or data location is unavailable, you should lock the
database or the server.
If the database becomes corrupt, the server might be locked automatically.
When the server is locked, all the clients that are connected to it are disconnected, the
database is saved, and the server process is shut down so that no data is lost. While the server
remains locked, users are unable to connect to the database that is stored on that server.
nIf possible, use the database lock instead of the server lock. Use the server lock if you want
to do maintenance on the server machine itself or the shared storage system. Use the
database lock if you need to do maintenance on a database or its related files (for example,
moving a database to another server). Using the database lock provides more security and is
also preferable since it avoids making the entire server inaccessible. See “Locking and
Unlocking Databases” on page 62.
To lock the server:
1. In the Server section of the Interplay Administrator window, click the Lock Server icon.
The Lock Server view opens.
Restarting the Server
85
2. Select one of the following for the locking duration:
- Indefinitely: An indefinite shutdown. This is a good choice when shutting down the
server to carry out any vital maintenance, for example replacing hard drives, or
making the first backup of a new database. The server needs to be manually
unlocked after maintenance work.
- Minutes: Allows you to stipulate when to restart the server (short time frame). It is
useful when you are making routine backups and you know how much time you
need. Specify the time period by clicking the Up and Down arrows.
- Lock until: Allows you to stipulate when to restart the server (longer time frame).
Specify the time period by clicking the Up and Down arrows.
3. In the Lock Details text box, type a comment as to why you are locking the server. This
comment is displayed when clients try to connect to the server.
4. Click Lock Server.
The Lock Server view changes to display lock information. You cannot return to the
Interplay Administrator window by clicking the Menu button. You can log out of the
Interplay Administrator tool and then log in again.
To manually unlock the server:
1. If necessary, log in to the Interplay Administrator.
The Lock Server view opens.
2. Click Unlock Server.
The Server Login window opens.
3. Log in to the Interplay Administrator.
Restarting the Server
Restarting the server disconnects any clients and shuts down the database before the server
process is restarted. You rarely need to restart the server. Typically, you restart the server if
you want to disconnect all clients and want to make sure no one is connected to the server so
that you can perform maintenance. For example, you might restart the server and then lock
the database as part of the process of moving the database.
Restarting only restarts the server process and not the server machine itself.
cDepending on the size of the database, this process can take several minutes. Do not
attempt to reboot the server under any circumstances before this process is completed.

3 Server Settings
86
To restart the server process:
1. In the Server section of the Interplay Administrator window, click the Restart Server
icon.
The Restart Server view opens.
2. Click Restart.
Managing Licenses
Avid Interplay needs a valid license in order to function. A license consists of a hardware ID
and a license key. The hardware ID is associated with the physical application key, or
dongle. The license key is created by a license file and includes information about the
license types for individual applications.
The Licenses view has two areas:
• The License Types area displays information about the following:
- Your current license types (see “License Types and Usage” on page 89).
- Number of license types available.
- License types used.
- Time limit (days): the total days included in the license. If you have more than one
license loaded that includes the same license type, only one time limit is stored for
each type.
- Days remaining: the number of days until expiration. If you have more than one
license loaded that includes the same license type, only one value for the days
remaining is stored for each type.
• The Server Information area displays information about the following:
- Customer ID. The customer name or ID number.
- The permitted number of databases.

Managing Licenses
87
- Hardware ID, obtained from the physical application key (dongle). The Hardware
ID is required to obtain technical support.
- License mode: All Interplay licenses are nodelocked.
- Lock timeout: The lock timeout is the time the server freezes a license on the server
before it is freed for use by another user or machine. All Interplay licenses use a
setting of 0 hours, 0 minutes, and 0 seconds.
To view information about your licenses:
tIn the Server section of the Interplay Administrator window, click the Licenses icon.
The Licenses view opens.
For information about importing a license file, see “Installing a Permanent License” on
page 88. For information about exporting a license file, see “Exporting a License” on
page 89.
3 Server Settings
88
Installing a Permanent License
During Interplay Engine installation a temporary license for one user is activated
automatically so that you can administer and install the system. There is no time limit for
this license. A permanent license is provided by Avid in the form of a file (*.nxn) on a
CD-ROM.
If you purchase additional licenses, the licenses are additive. For example, one license key
with 2 Access and 2 Assist users and an additional license key with 2 Access and 3 Assist
users yields a total of 4 Access and 5 Assist clients.
To install a permanent license on a non-clustered system:
1. Start and log in to the Interplay Administrator.
2. Insert the Avid Interplay Licenses CD-ROM into a CD drive.
3. In the Server section of the Interplay Administrator window, click the Licenses icon.
4. Click the Import license button.
5. Browse for the .nxn file on the CD-ROM.
6. Select the file and click Open.
You should see information about the permanent license in the License Types area.
To install a permanent license on a clustered system:
1. Start the first node.
2. Insert the Avid Interplay Licenses CD-ROM into a CD drive.
3. Start and log in to the Interplay Administrator.
4. In the Server section of the Interplay Administrator window, click the Licenses icon.
5. Click the Import license button.
6. Browse for the .nxn file on the CD-ROM.
7. Select the file and click Open.
You should see information about the permanent license in the License Types area.
8. Close the Interplay Administrator.
9. Force a failover of the cluster, so that the second node is now active.
10. Repeat steps 3 through 8 on the second node.

Managing Licenses
89
License Types and Usage
The following table describes the license types displayed in the Licenses view. Each license
type is associated with a particular license key.
If you have an editing application running, then no additional license is needed to run Access
at the same time. For example, if an Avid editing application has been started, KEY-XE also
covers Interplay Access on the same machine. If the editing application is started after
Interplay Access is started, KEY-X is released and KEY-XE is used instead. The same
behavior applies to licenses for Interplay Assist, Avid Instinct, and Digidesign Pro Tools
Integration.
When you close an application, its license is released and can be used by another client.
Exporting a License
You might need to export your license information for support purposes.
nExport functionality is intended for Avid support purposes. You might not be able to reimport
an exported license.
To export your license to a file:
1. Click the Export license button in the Licenses view.
2. Type or browse to a .nxn file name.
3. Select Save.
License Types Used for Avid Applications
Key Product
KEY_X Interplay Access
KEY_XL Interplay Assist
KEY_XE Avid Editing Applications
KEY_XI Avid Instinct
KEY_AM Interplay Archive Engine
KEY_XP Digidesign™ Pro Tools®Integration
3 Server Settings
90
Troubleshooting Licensing Problems
If you previously attached one application key (dongle) and loaded the registration file for
that dongle, and then attach a different dongle and try to load a new registration file, the
registration file will not load. You need to delete the Windows registry key for the dongle.
To delete the registry key for a dongle:
1. Click Start, then click Run.
2. In the Open text box, type
regedit
and click OK.
The Registry Editor view opens.
3. Locate the registry key for the original dongle, found here:
HKEY_LOCAL_MACHINE\SOFTWARE\Avid Technology\Workgroup\Avid
Workgroup Server\FeatureKeys\Permanent
4. Delete the Permanent folder.
5. Close the Registry Editor window.
6. Reload the new registration file as described in “Installing a Permanent License” on
page 88.
Using the License Key Info Tool
You can use the LicenseKeyInfo tool to display and print out the license information for an
Interplay Engine or Interplay Archive Engine. This tool is primarily a support tool. It is
useful when you have only a license file available (and not a server), or you want to know the
enabled features of a license without installing it.
To examine the license key information for an Interplay Engine:
1. Navigate to the following folder:
C:\Program Files\Avid\Avid Interplay Engine\Server
2. Double-click LicenseKeyInfo.exe
The Interplay License Info dialog box opens.
3. Click Get License Info.
4. Select the License file and click OK.
The system displays the license info.
5. (Option) Click Save License Info or Print License Info and follow the on-screen
instructions.

4User Management
An administrator controls access to Avid Interplay through user accounts and user roles. The
following topics provide information about how to manage user accounts and access to the
database:
•Understanding the Central Configuration Server
•Adding Users to a Central Configuration Server
•Setting User Authentication Providers and Importing Users
•Managing Users, User Groups, and User Rights
•Managing Database Roles
•Guidelines for User Management
For specific examples of how to manage user roles, see “Setting Up a Folder Structure and a
User Database” in the Avid Interplay Best Practices.
Understanding the Central Configuration Server
The Central Configuration Server (CCS) is an Interplay Engine with a special module that is
useful if you are working in an environment that includes more than one Interplay Engine
(including an Interplay Archive Engine). The CCS uses this module to store information that
is common to all other Interplay Engines. Cross-database management of administrative
tasks is possible because all of the Interplay Engines under the CCS inherit its settings by
default. A Central Configuration Server is especially useful for user management tasks.
You set a CCS whenever you install an Interplay Engine. At that time, you can set the CCS
as the server on which you are installing, or you can specify a previously installed Interplay
Engine, including an Interplay Archive Engine. The Interplay Engine acts as the CCS as
soon as it is started after the installation. Each Interplay Engine must be associated with a
CCS. An Interplay Engine can be its own CCS.
4 User Management
92
Depending on the number of Interplay Engines that are installed, several CCS configurations
are possible:
• One Interplay Engine: Configure this server as the CCS.
• Several Interplay Engines: Usually you configure only one Interplay Engine as the CCS.
The use of more than one CCS in a company might be useful if there are several
independent domains, departments, or sites where there is no need to share users or
other settings in Avid Interplay. In the case where several sites are located in different
locations, having one CCS for each site could be practical.
If necessary, you can use the Central Configuration Server view to change the CCS that you
set during the Interplay Engine installation.
cDo not reset the CCS unless there is real need to do so, such as a space issue. All the
information that was stored on the old CCS, including users and local administration
settings, is lost when the CCS is changed to another server unless you first move the
_InternalData folder to the server that will be used as the new CCS. If you do not or
cannot move the _InternalData folder to the new CCS, and you set the new CCS for the
database, you must migrate the database through the Manage Databases view. In this
case, all previous CCS-related information will be lost.
The following procedures describe how to change the CCS:
•“Moving the CCS to Another Server” on page 92
•“Viewing and Changing the CCS for a Server” on page 93.
Specifying an incorrect CCS can prevent login. See “Troubleshooting Login Problems” on
page 191.
Moving the CCS to Another Server
cBefore beginning the following procedure, be sure to make a backup of the database.
See “Creating and Restoring Database Backups” on page 36 for information on
running a backup. You can use the Start Backup Now feature to start a backup
immediately.
The following procedure is based on these assumptions:
• Server A is the CCS.
• You want to keep the CCS settings and user information that exist on server A, but move
them to server B.
• You do not want to keep the original CCS information that exists server B.
Understanding the Central Configuration Server
93
cServer B should be created by a clean installation and should serve as its own CCS. No
other database should point to Server B as a CCS, because any existing user data on
Server B will be lost.
To move a CCS to another server:
1. Back up the database. See “Creating and Restoring Database Backups” on page 36.
2. Make sure that the Interplay Engine on both servers is the same version. See “Viewing
Server Information” on page 82.
3. Start Interplay Administrator and log in to server A (which is the current CCS).
4. Lock server A. See “Locking and Unlocking the Server” on page 84.
5. In Interplay Administrator, log out of server A.
6. Log in to server B.
7. Lock server B.
8. Log out of server B.
9. Use Windows Explorer to delete the _InternalData folder on server B.
The folder is located by default in \\IEServer\WG_Database$ (usually
D:\Workgroup_Databases\). See “Identifying the Root Folder of the Interplay Server
Database” on page 210.
10. Copy the _InternalData folder from server A to the default database location of server B.
11. In Interplay Administrator, log in to server A, unlock the server, and log out.
12. Log in to server B and unlock the server.
13. Make sure the CCS for server B is set as server B itself. If necessary, complete “Viewing
and Changing the CCS for a Server” on page 93.
14. Log out of server B.
15. On server A, change the CCS for server A to server B using “Viewing and Changing the
CCS for a Server” on page 93.
Viewing and Changing the CCS for a Server
cBefore beginning the following procedure, be sure to make a backup of the database.
See “Creating and Restoring Database Backups” on page 36 for information on
running a backup. You can use the Start Backup Now feature to start a backup
immediately.

4 User Management
94
The following procedure is based on these assumptions:
• Server A is the CCS.
• You want server B to be the CCS for server A. You want to use the settings and user
information that exists on server B.
• You do not want to keep the CCS information that exists on server A.
To change the CCS for a server:
1. Back up the database. See “Creating and Restoring Database Backups” on page 36.
2. Make sure that server A and server B are the same version, otherwise the CCS does not
reset. See “Viewing Server Information” on page 82.
3. Start the Interplay Administrator on server A, and log in to Server A.
4. In the User Management section of the Interplay Administrator window, click the
Central Configuration Server icon.
The Central Configuration Server view opens.
5. Use the arrow in the Central Configuration Server list to select server B to use as the
CCS.
A warning appears explaining the consequences if you have not followed the procedure
“Moving the CCS to Another Server” on page 92 and moved the _InternalData folder to
server B.
Moving the _InternalData folder is usually recommended. If you do not, all users and
local administration settings are lost.

Understanding the Central Configuration Server
95
6. Do one of the following:
tTo keep the original CCS, click Cancel.
tTo change to a new CCS, click Change CCS.
7. If you have not moved the original CCS server (see “Moving the CCS to Another
Server” on page 92), you need to migrate the database to the new CCS and all of your
CCS-related data (such as users and local administration) are lost. Unmigrated
databases should not be used; databases should always be migrated to a CCS.
Unmigrated databases cannot be administered. For more information, see “Migrating a
Database” on page 67.
4 User Management
96
Adding Users to a Central Configuration Server
There are several ways to add users to a Central Configuration Server:
• Automatically adding Avid Unity (shared-storage) users. These users are added to the
CCS the first time they log in. They log in using their Avid Unity username and
password. For more information, see “Setting Avid Unity Authentication” on page 98.
• Importing users from a Windows domain or LDAP directory. You need to use the User
Authentication Providers view to import these users. They log in using their Windows or
LDAP username and password. For more information, see “Setting Windows Domain
Authentication and Importing Users” on page 99 and “Setting LDAP Authentication
and Importing Users” on page 101.
• Individually creating users. You need to use the User Management view to create
individual users. They log in using the username and password that you set. For more
information, see “Adding Users Manually” on page 109.
Setting User Authentication Providers and
Importing Users
The User Authentication Providers view lets you set the type of authentication users need to
provide when logging in to Avid Interplay. You can select one or more of the following
authentication providers:
• Avid Unity
• Windows Domain
•LDAP
Selecting these providers lets users log in without requiring them to use an additional
username and password for Avid Interplay. You still have the option of creating individual
users specifically for Avid Interplay (see “Adding Users Manually” on page 109).
The User Authentication Providers view lets you import users from a Windows domain or
LDAP server. You do not need to explicitly import Avid Unity users; they are imported at the
time they log in.
Information from this view is saved in the CCS (see “Understanding the Central
Configuration Server” on page 91).

Setting User Authentication Providers and Importing Users
97
nAll special characters are allowed in user names except for \ (backslash), / (forward slash),
| (vertical bar), and quotes (" and '). When LDAP and Windows Domain users are imported,
these characters are replaced with “_”. If two users have different user names that are
mapped to the same converted name (for example, dann/o and dann\o become dann_o), only
one converted user name is imported. These users currently cannot be authorized through
LDAP or Windows Domain; they can only be imported.
The users are added to the Imported Users folder in the User Management page, under the
respective subfolder for LDAP, Microsoft, or Avid Unity. Users are also added to the
Everyone folder. The following illustration shows these subfolders with the LDAP folder
selected.

4 User Management
98
These types of user authentication and how users are imported are described in the following
topics:
•“Setting Avid Unity Authentication” on page 98
•“Setting Windows Domain Authentication and Importing Users” on page 99
•“Setting LDAP Authentication and Importing Users” on page 101
•“LDAP Server Configuration Settings” on page 103
Setting Avid Unity Authentication
If you select the Unity Authentication option, a user can log in to the Avid Interplay database
using a valid Avid Unity password. The authentication mechanism always checks this User
Authentication Provider first.
Setting User Authentication Providers and Importing Users
99
This method of authorization is implicit. In other words, there is no active import of users at
the time the Avid Unity authentication is enabled. Instead, the first time that an Avid Unity a
user logs in to Avid Interplay, the user is added to the UNITY user group subfolder. By
default, this user group has Read rights.
To enable Avid Unity authentication:
1. In the User Management section of the Interplay Administrator window, click the User
Authentication Providers icon.
The User Authentication Providers view opens.
2. Click Avid Unity Authentication.
3. Type the Avid Unity server name with which the CCS should cross-check
for authentication.
In an Avid Unity MediaNetwork environment, type the name of the File Manager. In an
Avid ISIS environment, type the name of the System Director.
4. Click Apply.
When an Avid Unity user logs into Interplay, the user is added to the CCS as part of the
UNITY user group under Imported Users, with Read rights by default.
To reassign an Avid Unity user’s Interplay rights:
tMove the user to a different user group later if you want to give the user a different role.
For more information, see “Managing Database Roles” on page 116.
Setting Windows Domain Authentication and Importing Users
If you activate Windows Domain authentication, a user is able to log in to an Avid Interplay
database with a Windows domain user name and password. Any time a user tries to access
an Avid Interplay database, the CCS (Central Configuration Server) can use the Windows
login information to authenticate the user and in turn to check which databases the user can
access.
To use this feature, the Interplay Engine Server Execution User must be a member of the
domain from which you import users and against which you want to authenticate users. If
the user is logged in to a supported Windows machine, and logged into the same domain as
the Interplay Engine, the user can log in using the domain user name and password.
An administrator needs to assign suitable roles to the imported users before they can access
the database. By default, imported users do not have access rights to the database, which will
cause a login to fail even if a user is properly authenticated by the domain. In this case, the
following error message is displayed:

4 User Management
100
Note also that for Interplay to import users from an Active Directory, these users must be
placed in groups. Interplay does not support importing of single users. To facilitate
administration, Avid recommends that you align the Interplay group structure with the
Active Directory group structure.
nSome large organizations might use a hierarchical domain structure called a “forest root
domain.” For example, an organization with a domain named “company.com” might choose
to place its Interplay production system in a sub-domain named “avid.company.com.” In
Windows, users from different parts of this organization can be managed in groups (for
example, a “Universal Group”) and can be authenticated across the entire forest. Interplay
domain authentication does not support this structure. If you select a domain for
authentication, users from other forest domains will be stripped from the group during the
import process.
To enable Windows domain authentication:
1. In the User Management section of the Interplay Administrator window, click the User
Authentication Providers icon.
The User Authentication Providers view opens.
2. Select the Windows Domain Authentication option.
3. Click Import Windows Domain Users.
The Import User Groups dialog box opens.
4. Do one of the following:
tSelect the user groups you want to import into the Avid Interplay system.
tClick Select All to import all the user groups into the Avid Interplay system.
5. Click OK.
nDepending on the size and complexity of the import, the import operation might prevent
users from logging on, browsing, checking in, or doing on work on the server
Setting User Authentication Providers and Importing Users
101
Upon import, Interplay creates a new user group and subfolder called MICROSOFT
under Imported Users in the User Management view. It imports all the users
authenticated on the Windows domain that are not currently in the Avid Interplay user
database. These users are imported to the MICROSOFT group and have the default role
of No Access. Users can then be moved to different groups to gain a new user role. See
“Managing Database Roles” on page 116.
Users that are already in the Avid Interplay user database during a Windows Domain
User import are added to the MICROSOFT group again but retain the group placement
and role they already had.
nNew users added to the Windows domain are not continually imported to the CCS. You need
to add them manually. See “Adding Users Manually” on page 109.
Setting LDAP Authentication and Importing Users
If you select the LDAP Authentication option, a user can log in to Avid Interplay databases
with an LDAP user name and password. Avid Interplay supports LDAP Version 2 and LDAP
Vers i on 3 .
To properly configure LDAP authentication, you must know the schema of the LDAP
database. Two common schemas are
• Microsoft Active Directory LDAP implementation
• A freely available LDAP service such as OpenLDAP
The configuration you specify depends on the LDAP schema against which you are
authenticating. The following illustration shows some differences between Active Directory
and OpenLDAP.

4 User Management
102
nDetails on the LDAP schema objects can be found in RFC1274, “The Cosine and Internet
X.500 Schema.”
To import LDAP users and enable LDAP authentication:
1. In the User Management section of the Interplay Administrator window, click the User
Authentication Providers icon.
The User Authentication Providers view opens.
2. Select the LDAP Authentication option.
3. Type the information in the edit fields that specifies the individual LDAP settings of
your LDAP server.
The settings are described in “LDAP Server Configuration Settings” on page 103.
4. Click Apply.
5. Click Import LDAP Users to add all the LDAP users to the user group “LDAP Users”
for the Interplay CCS.
The Import LDAP Users dialog box opens.
Active Directory LDAP OpenLDAP

Setting User Authentication Providers and Importing Users
103
6. Select the users that you want to import.
7. Click OK.
Interplay creates a new user group and subfolder called LDAP under Imported Users
and imports all the users from the LDAP server that match the filter criteria in the LDAP
configuration, and are not currently available in the Avid Interplay user database. These
users are imported to the LDAP group and have the default role of No Access. Users can
then be moved to different groups to gain a new user role. See “Managing Database
Roles” on page 116.
Users that are already in the Avid Interplay user database during an LDAP User import
are added to the LDAP group again but retain the additional group placement and role
they already have.
nNew users added to the LDAP server are not continually imported to the CCS. You need to
add them manually. See “Adding Users Manually” on page 109.
LDAP Server Configuration Settings
The following table describes the LDAP server settings that are needed for authentication
and import.
Setting Description
LDAP Server IP address of the LDAP server.
LDAP Port Port for the LDAP service. For Standard LDAP, accept the default port
389. For Active Directory Global Catalog LDAP, specify port 3268. For
LDAP enabled over SSL (LDAPS), specify port 636
Use SSL Select this option if the LDAP uses Secure Sockets Layer (SSL)
technology.
nSecured LDAP requires an X.509 certificate infrastructure. For
more information, see the Microsoft article “How to enable LDAP
over SSL with a third-party certification authority.”
User DN for Searches User DN for a user who has the right to query the directory. This DN will
be used for logging on to the LDAP directory and performing a search for
importable objects after you click the Import LDAP Users button.
Password for Searches Password for a user who has the right to query the directory. This
password will be used for logging on to the LDAP directory after you
click the Import LDAP Users button.

4 User Management
104
Search Root DN DN root for searches in the LDAP database. This DN specifies the search
root that will be used after you click the Import LDAP Users button. This
DN typically points to the branch of the LDAP tree where the user objects
are located. Typical examples are
“CN=queryuser,CN=Users,DC=company,DC=com” for Windows Active
Directory LDAP, or “CN=queryuser,DC=company,DC=com” for
OpenLDAP.
User Object Class Object class attribute of a User. This value will be used as a search filter
after you click the Import LDAP Users button. Interplay will perform an
ldap_search request on the directory, and all returned objects that match
User Object Class will be imported. A typical setting for Microsoft AD
LDAP would be organizationalPerson. For OpenLDAP, a typical object
class would be simpleSecurityObject.
User Name Attribute Attribute that stores the user name to use for LDAP-authenticated logins.
The content of this attribute becomes the imported user name in Interplay
and defines the user name for LDAP-authenticated login attempts. This
attribute might vary according to the LDAP schema, and there might be
multiple attributes storing different varieties of the user name. For
Microsoft Active Directory LDAP and OpenLDAP, the most standard
attribute is “cn,” the common name as defined in RFC 4519. Other
attributes such as displayName or mailNickname (in an Exchange-enabled
environment) might also exist.
User DN Suffix Suffix that must be appended to the user name to form a valid
Distinguished User Name (DN). The resulting DN will be used whenever
a user tries to authenticate through LDAP: Interplay will issue a simple
ldap_bind request to the directory service, using a DN constructed
according to the rule given above, and the clear text password as given by
the user.
For example, if the user name specified during login is “journalist” and
the User DN Suffix is “CN=Users,DC=company,DC=com,” Interplay will
try to bind to the LDAP service using a DN of
“CN=journalist,CN=Users,DC=company,DC=com.” Access will be
granted if the bind request is allowed by the LDAP service. Depending on
the LDAP service implementation, there might be other possible ways of
constructing a DN valid for binding to the LDAP service. In Active
Directory LDAP, for example, a DN suffix of “@company.com,” resulting
in a DN of “journalist@company.com” might also work.
Setting Description

Setting User Authentication Providers and Importing Users
105
The following illustration shows an example of settings for an Active Directory LDAP
implementation.
The following illustration shows an example of settings for an OpenLDAP implementation.
4 User Management
106
Managing Users, User Groups, and User Rights
The User Management view lets you create, modify, manage and delete users and user
groups. It also lets you define user roles and authentication protocols. If you are working in
an environment that includes more than one Interplay Engine, you should manage users
through a CCS (see “Understanding the Central Configuration Server” on page 91).
Managing users through a CCS lets you manage users across multiple workgroups.
If you work at a relatively small site where all editors and assistants have access to all the
current projects, then you can set all user roles by user groups. If you work at a site where
you need to limit access to some projects, you can set roles for users on specific folders. See
“Managing Database Roles” on page 116.
For more information about managing user roles, with specific examples, see “Setting Up a
Folder Structure and a User Database” in the Avid Interplay Best Practices Guide.
The following illustration shows the User Management view with the Administrators group
selected. In this example, there are three custom user groups: Assistants, Editors, and
Graphic Artists.

Managing Users, User Groups, and User Rights
107

4 User Management
108
Understanding Default User Groups, Users, and Roles
The User Management view displays all user groups and users. The user groups created
during the server installation are as follows:
• Administrators, with the user Administrator: Users with administrator rights. When you
first log in after the first installation, if you have not yet imported Windows Domain or
LDAP server users, the only user displayed is the user “Administrator” with
administrator rights. This user cannot be deleted, nor can the user rights be restricted in
any way.
• Everyone: All users. This group contains the master user for every user in all the other
groups. The master user in the Everyone group is the original user object. Instances of a
user in other groups are linked to the master user. By default, the group role is set to No
Access. The following illustration shows the master user for Administrator in the
Everyone group and a link to the master user in the Administrators group. The icon for
the linked user includes a link symbol.
• Imported Users: Users imported from Avid Unity, Windows Domain or LDAP (see
“Setting User Authentication Providers and Importing Users” on page 96). By default,
the group roles are set as follows:
- LDAP: No Access.
- MICROSOFT: No Access.
- UNITY: Read Access.
• Migrated Users: The group for users migrated from an Avid Unity MediaManager
environment to an Avid Interplay environment. By default, the group role is set to No
Access. For more information on migrating users from an Avid Unity MediaManager
environment to an Interplay environment, see your Avid representative.
Link to Administrator master
Administrator master user
(in the Everyone group)
Managing Users, User Groups, and User Rights
109
Adding User Groups
Interplay creates default user groups during the server installation. You can create additional
groups so that you can more easily manage access to the database. For example, you might
have a group of editors that should always have Read/Write/Delete privileges on all files.
You might also have a group of assistants that should have Read/Write privileges. In this
case you can set up two user groups that have different sets of privileges: one named Editors,
and one named Assistants.
To create a user group:
1. In the User Management section of the Interplay Administrator window, click the User
Management icon.
The User Management view opens.
2. In the Users pane, select the group into which you want to add a the new user group. To
create a group at the top level, select Users.
3. Do one of the following:
tPress Ctrl+G for a new user group.
tClick the Create User Group button.
4. Add a name and a description for the new group.
By default, the description is inherited from the group in which you created the group.
All special characters are allowed in user and group names except “\”, “/”, “|” and
quotes (" and '). For more information, see “Viewing and Setting Attributes” on
page 110.
5. (Option) Select a role for the new group.
Roles are inherited from the group in which you create the group. For more information,
see “Viewing and Changing Roles” on page 112.
6. Click Apply.
Adding Users Manually
You need to add users manually if you do not automatically add them through Unity
(shared-storage) authentication. Even if you import Windows Domain or LDAP users, you
need to add users manually if they are added to the Windows domain or LDAP server.
To add a user manually:
1. In the User Management section of the Interplay Administrator window, click the User
Management icon.
The User Management view opens.

4 User Management
110
2. In the Users pane, select the group into which you want to add a user.
3. Do one of the following:
tPress Ctrl+U for a new user.
tClick the Create User button.
4. Add attributes for the new user: name, description (inherited from the user group by
default), password, password confirmation, and email.
All special characters are allowed in user and group names except “\”, “/”, “|” and
quotes (" and '). For more information, see “Viewing and Setting Attributes” on
page 110.
5. (Option) Select a role for the new user.
Roles are inherited from the group in which you create the user. For more information,
see “Viewing and Changing Roles” on page 112.
6. Select an authentication provider.
For more information, see “Viewing and Setting Authentication Providers for Individual
Users” on page 114.
7. Click Apply.
Viewing and Setting Attributes
To view attributes for a user group or a user:
tIn the Users list of the User Management view, select the user group or user.
Attributes for the selected group or user are displayed in the Attributes pane.
If you select a group, the name and description are displayed. For an existing group, you
can add or edit a description.
If you select a user, the name is displayed, plus a description (inherited from the user
group by default), password, password confirmation, and email address, if you have
entered them.
Managing Users, User Groups, and User Rights
111
By default, the password field in the Attributes text box shows asterisks. If you choose
to allow the user to log in to the server with Internal Authentication, then you need to set
the password in the Attributes text box. For users that log in through other providers,
you do not need to specify the password. For more information, see “Viewing and
Setting Authentication Providers for Individual Users” on page 114.
nThe password should only include characters from the ASCII the character set. Multibyte
passwords might cause login problems, and the administrator then has to reset the
password.
To set the internal password:
1. In the Users list, select a user.
2. Type the password and the confirmation in the text box.
3. Click Apply.
The user can change his or her password anytime in the login dialog box.
cIf you select the Internal Authentication option and do not set a password, anyone can
log in with that user name and no password.
Understanding Standard Roles and Default Rights
After you have created the user groups and individual users, you can review and if necessary
change their roles. The role determines the rights or permissions that the user groups and
individual users have. If you assign a role to a user group, all the users in that group inherit
the group rights. If you add a user to a user group, the user inherits the group rights.
A user might have different roles, depending on the group in which the user belongs. The
overall accumulated inherited role for a user is the highest role (the role with the most
rights) that the user has in any one user group. This is the role that is displayed in the User
Management view. See “Guidelines for User Management” on page 125 for an example of
an accumulated inherited role.
The five standard roles and their default rights are as follows:
• Administrator: An Administrator has Read/Write/Delete rights plus the right to carry
out administrative tasks such as logging on to the Interplay Administrator, adding users,
managing groups, and so on. Only Administrators can see all items in the Deleted Items
folder in Interplay Access.
• Read/Write/Delete: Users are allowed to view, import, edit, delete, rename, and move
any item in the database. They can view items they have deleted themselves in the
Deleted Items folder in Interplay Access.
• Read/Write: This role allows users to view, import, and edit items in the database.
4 User Management
112
• Read: These users can copy files to their local disk, but cannot delete, edit or import any
item into the database. Read-only users cannot change properties.
• No Access: This role takes away all user rights, but the user is not removed. This is
useful if you want to control access on a folder basis, for example, if you do not want a
particular set of users to be able to view selected folders in the database. This is the
default role for users in the Everyone, Imported Users, and Migrated Users folders.
You can assign rights for specific users on specific folders in the Manage Database Roles
view (see “Managing Database Roles” on page 116).
Viewing and Changing Roles
By default, all users in a group inherit the role assigned to the group. You cannot assign
rights to specific users in the User Management view. If you want to change a user’s rights,
you can move the user to a different group.
For more information about setting up roles correctly, see “Managing Database Roles” on
page 116.
For information about the right to modify properties in Access (displayed in the Additional
Roles pane), see “Setting Access Control for Custom Properties” on page 136.
To view the role of a group or user:
tIn the Users list of the User Management view, select the group or user.
The role is displayed in the Roles pane. If a user has more than one role, the User
Management view displays the accumulated inherited role, the highest role (the role
with the most rights) that the user has in any one user group.
The groups to which a user or group belongs are shown in the Part of Group(s) pane.
These entries also display the role inherited from each group.
The following illustration shows information about the user Composer1. This user has
Read/Write/Delete access that is inherited from the Editors group.

Managing Users, User Groups, and User Rights
113
To navigate to the Users tree from the Part of Group(s) pane:
1. Select the user group in the Part of Group(s) pane.
2. For any user group other than the Users group, right-click and select one of the
following:
tSelect “Go To” to switch the focus of the Users tree to the group you selected.
tSelect “Go to user in this group” to switch the focus of the Users tree to the selected
user in the selected user group. The Part of Group(s) dialog box focus does not
update.
To change the role for a user group:
1. In the Users list of the User Management view, select the user group for which you want
to change the role.
2. In the Roles area, select the appropriate role.

4 User Management
114
3. Click Apply.
To change the role for a user, do one of the following:
tRight-click the user and select Cut, select the group, right-click the group and select
Paste. This action moves the user from one group to another. You can also drag the user
from one group to another.
tRight-click the user and select Copy, select the group, right-click the group and select
Paste. This action removes the user from one group and adds it to another. You can also
hold down the Ctrl key and drag the user from one group to another.
Viewing and Setting Authentication Providers for Individual Users
You set an authentication method in the User Authentication Providers view and these
settings carry over to all users by default. See “Setting User Authentication Providers and
Importing Users” on page 96 for details.
You can change the methods by which individual users can be authenticated. The method
must be enabled in the User Authentication Providers view (a global authentication method)
before it is available for the individual user. If you set an authentication method for an
individual user, and later change the global authentication method, the individual user does
not inherit the global settings.
You can select more than one authentication provider. The list of providers is checked on
logon and if one provider authenticates the user, the user can log on.
The following table provides information about the authentication providers you can select:
cIf you do not select an authentication method for a user, the user cannot log in.
Type of Authentication Description
Avid Unity Authentication The user can log in to the Interplay database using a valid Avid
Unity password.
Internal Authentication The user can log in to the Interplay database using the password
you set in the User Management view. By default, the password
field in the Attributes pane is empty. The user can change this
password anytime in the Interplay login dialog box.
LDAP Authentication The user can log in to the Interplay database using an LDAP user
name and password.
Windows Domain Authentication The user can log in to the Interplay database using a Windows
domain user name and password.

Managing Users, User Groups, and User Rights
115
To change or add an authentication provider:
1. In the Users list of the User Management view, select the user.
2. In the Authentication Providers pane of the User Management view, select the
appropriate options.
3. Click Apply to make the change, or Revert to discard your changes.
Deleting Users and User Groups
You can delete any user except Administrator and you can delete any user group except
Administrators, Migrated Users, and Everyone.
Avid recommends that a user check in all files and log off before you delete the user.
cDeleting a user or user group deletes it from all groups in the Users list and from the
Central Configuration Server.
To delete a user group or a user:
1. Select the user group or user in the Users pane.
2. Click the Delete User/Group button.
A user remains in all other user groups it is in, if any.

4 User Management
116
Removing Users from User Groups
You can remove any user except Administrator from any user group except the Everyone
group. Removing a user does not delete the user from other groups.
To remove a user from a user group:
1. Select the user in the group from which you want it removed.
2. Do one of the following:
tPress the Delete key.
tClick the Remove User button.
Managing Database Roles
You set and manage global roles for users in the User Management view (see “Managing
Users, User Groups, and User Rights” on page 106). You have the option of limiting or
granting rights for specific users on specific folders. Use the Manage Database Roles view to
manage rights on specific folders.
For example, you might have editors and graphic artists that are working on different
projects. To avoid confusion, you might want to prevent editors on one project from having
write and delete rights on projects that they are not working on. For information about the
five standard roles, see “Understanding Standard Roles and Default Rights” on page 111.
There are two different ways to assign roles to folders:
• General role assignments (see “Viewing General Role Assignments” on page 116 and
“Setting or Changing a General Role Assignment” on page 119)
• Special access folders (see “Managing Special Access Folders” on page 122)
For more examples of setting up rights on folders, see “Setting Up a Folder Structure and a
User Database” in the Avid Interplay Best Practices Guide.
Viewing General Role Assignments
To view assigned roles for users of the database or a folder:
1. In the User Management section of the Interplay Administrator window, click the
Manage Database Roles icon.
The Manage Database Roles view opens.

Managing Database Roles
117
2. Select the General Role Assignment option.
3. In the Database pane, select the database or a folder for which you want to view roles.
General Role Assignment option

4 User Management
118
If the database icon has a red X, you are not connected. Click the database icon to
connect. The database icon shows a green check mark when you are connected. The
following table describes three different states of the database icon.
4. In the User/Group pane, select the user or group.
tTo view roles for all users of the selected folder, select All Users and Groups.
tTo view roles for a particular user or user group of the selected folder, select that
user or user group.
5. In the Roles pane, select the role you want to view:
tTo view all roles for the selected users of the selected folder, select “All roles.”
tTo view particular roles for the selected users of the selected folder, select a role.
The path in the middle of the view displays a formula for what is displayed in the lower
panel.
The Node (item in the database), User, and corresponding role are displayed in the lower
panel. Roles that are inherited from a group are grayed out. Roles that have been
assigned directly are black.
The following illustration shows the Projects folder, the Editors group, and All roles
selected. All roles are listed in the lower panel.
Icon Meaning
(Green circle with check mark) Database you are connected to.
(Red box with X) Database you are not connected to.
(Red box with X and yellow arrow) Database needs migration.
See “Migrating a Database” on page 67.

Managing Database Roles
119
Setting or Changing a General Role Assignment
Use the Manage Database Roles view to set or change rights to a particular folder. Note the
following:
• To delete items, the user must have deletion rights for the folder, even if the user is the
owner of the item to be deleted.
• To move items, the user must have write rights on the object, the folder the object is
being moved out of, and the target folder.
• All users are automatically assigned the Read role for the folder Unchecked-in Avid
Assets (but not the contents), and the Read/Write/Delete role for their private folder
within the Unchecked-in Avid Assets folder. All users are automatically assigned the No

4 User Management
120
Access role for Orphan Clips. Administrators have full access to all folders. For more
information about the Unchecked-in Avid Assets folder and the Orphan Clips folder, see
the Avid Interplay Access User’s Guide.
To set or change a role for users of the database or a folder:
1. In the User Management section of the Interplay Administrator window, click the
Manage Database Roles icon.
The Manage Database Roles view opens.
2. Select the General Role Assignment option.
3. In the Database pane, select the database or a folder for which you want to set a role.
4. In the User/Group column, select the user or user group.
5. In the Roles column, select the role you want to set.
The formula in the middle of the view shows your selection. For example, in the
following illustration, you are going to give Editors the Read role (read-only access) for
the Antarctica folder.

Managing Database Roles
121
6. Click Set Role.
The role appears in the lower panel.
To change a role:
tSelect the entry in the lower pane, right-click, and select Set Role > role name.
To remove a role for users of the database or a folder:
1. Select the database or a folder in the Database column.
2. Select an entry in the list in the lower pane.
3. Do one of the following:
tClick the Remove Role button.
tRight-click and select Remove Role.
The role for the users on that item is inherited from the parent user group again.
4 User Management
122
Blocking Access by a Group or User
When you are trying to block access by a whole group, it is not sufficient to change the user
rights for the user group to NoAccess; individual users who have rights assigned to them
specifically or through memberships in other user groups could still log in.
To block members of an entire group:
1. In the Manage Database Roles view, in the Database pane, select the project from which
you want to block users.
2. In the User/Group pane, expand the group.
3. Select each user, and in the Roles pane select No Access.
4. Click Set Role.
To prevent a user from accessing all databases:
tIn the User Management view, deselect all authentication providers available to a user.
Managing Special Access Folders
If necessary, you can allow a user to access a specific folder that they otherwise would not
have access to. For example, if a new user is assigned the No Access role for the Projects
folder, you can allow access to a particular project within the folder.
To allow access to a Special Access folder:
1. In the Manage Database Roles view, set the No Access role for the specific user on the
top-level folder that you want to be hidden (see “Setting or Changing a General Role
Assignment” on page 119).
2. On the item for which the user needs access, set the role to Read (or higher).
The “Folder is not visible” dialog box opens, telling you how applying the role to the
selected location will affect the user’s rights on other folders.

Managing Database Roles
123
3. Click the Apply button for the option “Mark as Special Access Folder: Grant path
access and allow to view path.”
This option allows users to log in to the database and navigate to the specified location.
The tree structure above the folder will be visible, but not the contents of the other
folders in the structure. The first option makes the contents of the tree structure
accessible as well (not recommended).
After you set the special access, when users connect to the database, they see the
structure of the database above the special access folder, but not the contents of the
individual folders. Only the contents of the folder for which they have Read or higher
rights are available.
To view who has been assigned access to Special Access folders:
1. Select the Special Access Folders option.
2. In the Database pane, select the entire database or the folder for which you want to
check for Special Access folder rights.
3. In the User/Group pane, select All Users to see all users who have special access to the
folders you selected, or select a specific user.
Special Access
Folders option

4 User Management
124
4. The bottom panel displays the users who have special access according to your
selections.
The following illustration shows that the user jeditor has special access to the folder
/Outside Productions/Graphics. To view what specific role jeditor has, select the folder
in the Database pane.
To remove a role assigned for Special Access folders:
1. Click the Special Access Folders option.
2. Select the appropriate folder.
3. Select the user in the list in the lower pane.
4. Do one of the following:
tClick Remove Role.
tRight-click the user and select Remove Role.
The role for the user on that item is inherited from the parent user groups again.
User who
can access
Special
Access
Folders
Special
Access
Folder
Guidelines for User Management
125
Guidelines for User Management
This topic provides information and suggestions that can help you manage users and access.
For more information about managing user roles, with specific examples, see “Setting Up a
Folder Structure and a User Database” in Avid Interplay Best Practices.
• The fundamental rule of user management is that explicit rights override inherited
rights, and database rights (set in the Database Management view) override CCS rights
(set in the User Management view and stored in the CCS). The exception to this rule is
the user who is a global Administrator set through the User Management view. This
Administrator always has Administrative rights on all folders, even if rights are set
otherwise in the Manage Database Roles view.
• By default, the root group Users is assigned the NoAccess role. That means that all user
subgroups (Everyone, Imported Users, Migrated Users and any other groups you add)
except for the Administrators and UNITY (under the Imported Users) have the role
NoAccess through inheritance. NoAccess means that a user cannot even log in to the
server. (The Administrators group is assigned the Administrator role and the UNITY
group is assigned the Read role.)
To override the NoAccess role, create another user group with a different role and copy
the user into that group.
cChanging the role for the Users group or the Everyone group (from No Access to Read,
for example) makes it impossible to take away this role from individual users. Avid
recommends that you do not change the role of the Users group or the Everyone group.
• You can assign a user to more than one user group (see “Setting or Changing a General
Role Assignment” on page 119) and each group can have a different role. As a result,
the user inherits different roles, which can be useful if a user contributes to different
projects in different ways.
• In the User Management view, you can set only group roles. You can set roles for
individual users in the Manage Database Roles view. See “Managing Database Roles”
on page 116.
How the Interplay Engine Determines Access
The following steps describe how the Interplay Engine server determines access to an object
(usually a folder). This process can help you understand how to assign roles and access:
1. The server checks on the object in question to see if explicit rights are set. If a user is
assigned a role on the object, the evaluation stops and the server grants the user only the
role allowed and the accompanying rights, if any.
2. If no explicit permissions were found on the object, the server checks the inherited
rights on the object in question.
4 User Management
126
3. If there are no inherited permissions, the server checks the global user rights. In this
case, the server determines what role the user has from the CCS settings.
4. In case of a conflict where the evaluation sees a user with multiple roles, for example:
- the user has the read role through one group
- the user has the read/write role through another group
then the highest ranking role wins. In this case, the user gets the read/write role.
This is an example of an accumulated inherited role. The user’s overall role for the database
is the highest role he or she is assigned to in any group, unless otherwise specified in the
Manage Database Roles view. For example: If User A is in Group 1 (which is assigned a
Read role) and User A is also in Group 2 (which is assigned a No Access role), then User A
has the accumulated inherited role Read. When you select User A in the User Management
view, this role is displayed in the Roles pane.

5Site Settings
Site settings include configuration options for various Interplay components. The following
topics provide information about site settings:
•Defining Property Layouts
•Setting the Resolutions Available for Display
•Creating Custom Properties
•Configuring Remote Workgroups
•Configuring Categories
•Setting Server Hostnames and the Workgroup Name
•Interplay Media Services View
•Interplay Transfer Status View
•Interplay Transfer Settings View
•Workgroup Transfer Presets View
•Specifying Archive Settings
•Setting the Ownership for New Database Folders
•Setting Options for Deletion
•Viewing and Setting the Metadata Override Status
Defining Property Layouts
Administrators can use the System Properties tab in the Property Layout view to specify
which properties are available for display in the following client applications:
• Interplay Access
• Interplay Assist
• Avid Instinct
• Avid editing systems (Interplay Window)

5 Site Settings
128
These properties are sometimes referred to as system metadata. However, it is only part of
the metadata included in an Avid Interplay database. For a description of available
properties, see “System Metadata Properties” on page 257.
For Interplay Access, administrators select which properties are displayed by default in the
Content tab and Object Inspector Property tabs. Users can then add other available
properties to these tabs. They can also use available properties in an extended search. For the
other client applications, the default properties are preset, and users can add other available
properties as columns in the Research panel.
By default, a set of properties categorized as Broadcast is selected and displayed. You can
customize this set or you can display an alternative set of properties, either Post or Film, and
then customize this set.
The following illustration is an example of properties displayed in the Properties tab of the
Interplay Access Object Inspector.
The administrator can also use the Property Layout view to do the following:
• Create custom columns. See “Creating Custom Properties” on page 132.
• Control the resolutions that are available for display. See “Setting the Resolutions
Available for Display” on page 130
To set the properties displayed in Interplay Access:
1. In the Site Settings section of the Interplay Administrator window, click the Property
Layout icon.
The Property Layout view opens.

Defining Property Layouts
129
2. Select the database for which you want to set properties.
3. Click the System Properties tab.
4. From the Active Layout options, select one of the following layouts:
-Broadcast
-Post
-Film
This option determines which set of properties is displayed in the client
applications.
5 Site Settings
130
5. Select and deselect properties as follows:
t(Option) To make a property available for users to add into displays on their own,
and to use in an Extended Search in Interplay Access, select the property in the
Available column. To make a property unavailable, deselect it.
t(Option) To include a property in the Interplay Access Content tab, select the
property in the Content Default Column. To remove a property from the Content
tab, deselect it.
t(Option) To include a property in the Interplay Access Object Inspector’s Properties
tab, select properties in the Inspector Default column. To remove a property from
the Object Inspector’s Properties tab, deselect it.
nYou must select a property in the Available column if you want to display the property in the
Object Inspector or the Content tab.
6. (Option) Click Revert to reset properties to the defaults.
7. Click Apply to save the changes.
The changes appear the next time you log in to Interplay Access.
Setting the Resolutions Available for Display
Administrators can use the Resolutions tab in the Property Layout view to specify which
resolutions are available for display in the following client applications:
• Interplay Access
• Interplay Assist
• Avid Instinct
• Avid editing systems (Interplay Window)
Lists of available resolutions appear in various places in these clients. For example, Interplay
Access includes a Resolutions dialog box that lets you select which resolutions to display as
columns in the Content view (available when you click the Presets button). Interplay Assist
and Avid Instinct include a dialog box that lets you select the columns you want to display in
the Research panel.
The Resolutions tab in the Property Layout view displays a list of all current Avid
resolutions. By default, the available resolutions that are currently used in the database are
selected and are displayed in bold.

Setting the Resolutions Available for Display
131
In some circumstances you might want to make additional resolutions available for display.
For example, if you are using Interplay Access to view the status of assets on remote
workgroups, and the database for the local workgroup does not include resolutions used on
the remote workgroup, you can select those resolutions for display in the local version of
Interplay Access.
By default, the option “Enable used resolutions automatically” is selected. If you add an
asset associated with a previously unused resolution to the Interplay database, this option
automatically adds it to the default list. It also prevents you from deselecting currently used
resolutions (check boxes are grayed out). If you want to remove a currently used resolution
from the list for display, deselect this option.
To set the resolutions that are available for display:
1. In the Site Settings section of the Interplay Administrator window, click the Property
Layout icon.
The Property Layout view opens.
2. Select the database for which you want to set resolutions.
3. Click the Resolutions tab.
Resolutions that are used in the database are selected by default.
4. To add a resolution, select its check box in the Available column.
The check box for the selected resolution is colored green. The name of the resolution is
not in bold face.

5 Site Settings
132
5. To remove a resolution, deselect its check box in the Available column.
If you want to remove a default resolution, deselect “Enable used resolutions
automatically” and then deselect the resolution’s checkbox. Keep in mind that any new
resolutions added to the database will not be automatically selected as available for
display.
6. Click Apply to save your changes.
The changes you made appear the next time you open a list of available resolutions in the
client. If a new resolution is available, a user needs to select it for display. If a resolution was
displayed as a column, the column might remain until the next time you log into the client.
Creating Custom Properties
Administrators can create custom properties and specify how they are displayed in the
following clients:
• Interplay Access
• Interplay Assist
Resolution in local
database:
grayed-out check box,
name in bold face Resolution not in local database:
grayed-out check box,
name not n bold face
Creating Custom Properties
133
• Avid Instinct
• Avid editing systems (Interplay Window)
By default, the user needs to type the value for a custom property. Administrators can import
an XML file that creates a list of values from which the user can select a value.
The following topics describe how to create and use custom properties:
•“Adding a Custom Property” on page 133
•“Setting Access Control for Custom Properties” on page 136
•“Working with Lists for Custom Properties” on page 138
Adding a Custom Property
You can add a custom property (custom metadata) that requires text to be entered as a value.
The same set of custom properties are available in all layouts (Broadcast, Post, and Film).
An entry in a custom property field is limited to 31 characters. If you use multi-byte
characters, this limit is lowered in a variable way.
You can also add a list of values from which users can choose (see “Working with Lists for
Custom Properties” on page 138).
To add a custom property:
1. In the Site Settings section of the Interplay Administrator window, click the Property
Layout icon.
The Property Layout view opens.
2. Select the database for which you want to set properties.
3. Click the Custom Meta Data tab.
Any previously defined custom properties are displayed.
4. In the Add Custom Meta Data Field text box, type a name for the custom property.
5. Click the green plus sign (+).
After a few seconds, the custom property appears in the list, with the Available column
selected. The following illustration shows a new Custom Property named “Teams.”

5 Site Settings
134
When the Available column is selected, the custom property is available for users to add
into the application displays, and to use in an Extended search. If the user performs an
All Custom search, only the available custom properties are used in the search.
nDeselect the property in the Available column to turn off custom properties that you do not
want displayed in the properties lists. You cannot delete custom properties for this release
but you can turn off their display.
6. Select whether to include the property in the Content tab or the Object Inspector’s
Properties tab, as needed (Access only).
7. (Option) If you created an XML file for a list of values:
a. Click the Import button for the Custom Property.
The Import Custom Attribute Values dialog box opens.
b. Navigate to the XML file and click Open.
The Values and Default Value appear in the Custom Meta Data tab. The following
illustration shows the custom property “Teams” with a list of values and the default
value displayed.

Creating Custom Properties
135
8. Click Apply to save the added custom property and new layout.
9. (Option) If you want to prevent a user or group from supplying a value for a custom
property, change the role in the User Management view (see “Setting Access Control for
Custom Properties” on page 136).
The next time a user starts Interplay Access and logs in, the new custom property is
displayed. The following illustration shows the custom property “Teams” and its list of
values, with the default value highlighted.

5 Site Settings
136
To select a value, click an item in the list, then click Apply. In this example, a user associated
the value Team A to the folder.
Users can add a custom property as a column in Interplay Assist, Avid Instinct, and the
Interplay Window.
Setting Access Control for Custom Properties
You can control which users can supply a value for a custom property. This setting applies to
both typing a value and selecting one from a list. By default, users are allowed to supply a
value.
To set access control for custom properties:
1. In the User Management section of the Interplay Administrator window, click the User
Management icon.
The User Management view opens.

Creating Custom Properties
137
2. In the Users pane, select a group or user.
3. In the Additional Roles pane, select an option for “Can modify properties in Access”:
- Inherited: Allows the selected user or group to inherit the role of the parent group
- Yes: Allows users to type a value or to select from a menu.
- No: Prevents users from typing or selecting from a menu. Users can see the property
and its text box, but cannot supply a value for it.
If the options are grayed out, click the Edit button.
4. Click Apply.
Users pane Edit button
Additional Roles pane
5 Site Settings
138
Working with Lists for Custom Properties
You can create a custom property that includes a list of values from which users can choose
(see “Creating Custom Properties” on page 132). These lists are sometimes referred to as
dictionaries or taxonomies. The following topics provide more information about working
with lists for custom properties:
•“Creating and Editing a File for Custom Properties” on page 138
•“Removing a List for a Custom Property” on page 140
•“Using Custom Properties in an Extended Search” on page 141
Creating and Editing a File for Custom Properties
If you want to provide users with a list of values they can choose from, you need to create an
XML file and then import it into the Interplay Administrator. You can create a simple list of
options, or you can create a hierarchy of options and suboptions. For example, if a user
wants to label clips of sports teams, you can create a file so that the user can select a league,
and then select a team from that league. You can specify a default selection that is
highlighted in the list.
The following example shows an XML file that creates a single level set of choices, with
Team A as the default value. Substitute the values you want for the description (which
appears in the Values column of the Custom Meta Data tab) and team names. Use the
quotation marks as shown.
<?xml version="1.0" encoding="UTF-8"?>
<!DOCTYPE values SYSTEM "custom_attributes.dtd">
<values description="Teams">
<value name="Team A" default="true"/>
<value name="Team B"/>
<value name="Team C"/>
<value name="Team D"/>
</values>
The choices will appear in Interplay Access as shown in the following illustration:

Creating Custom Properties
139
The following example shows an XML file that creates a two-level hierarchy, with
“League 1 Team A” as the default value.
<?xml version="1.0" encoding="UTF-8"?>
<!DOCTYPE values SYSTEM "custom_attributes.dtd">
<values description="Teams">
<value name="League 1">
<value name="Team A" default="true"/>
<value name="Team B"/>
</value>
<value name="League 2">
<value name="Team C"/>
<value name="Team D"/>
</value>
</values>
The choices will appear in Interplay Access as shown in the following illustration:

5 Site Settings
140
nA custom property with a list of values is blank until you select a value. After you select a
value, you cannot return the field to a blank state. If appropriate for your custom property,
you can include a value in the list called “No Value” or something similar. To clear a value
and completely remove a list, see “Removing a List for a Custom Property” on page 140.
To create an XML file of values for a custom property:
1. Use a text editor or XML editor to create a file that matches one of the formats presented
above.
2. Name and save the file.
3. In the Custom Meta Data tab, create a custom property and import the file, as described
in “Adding a Custom Property” on page 133.
To edit a list of values:
1. Do one of the following:
tEdit the original file.
tExport the existing file by clicking Export in the Custom Properties tab and then
edit it.
2. Save the file.
3. In the Custom Meta Data tab, select the custom property and import the file.
Removing a List for a Custom Property
To remove a list of values for a custom property, you need to create and import a valid but
empty XML file.

Creating Custom Properties
141
To remove a list of values for a custom property:
1. Use a text editor or XML editor to create a file that matches the following format. Use
quotation marks as shown:
<?xml version="1.0" encoding="UTF-8"?>
<!DOCTYPE values SYSTEM "custom_attributes.dtd">
<values/>
2. Save the file.
3. In the Custom Meta Data tab, select the custom property and import the file, as
described in “Adding a Custom Property” on page 133.
Using Custom Properties in an Extended Search
Users can select a value for a custom property in the Access Extended Search tab. If a user
selects a custom property that uses a list of values, and selects “is,” “is not,” “starts with, “or
“does not start with” as an operator, the list of values is displayed.
The following illustration shows a list of values for a search that uses the property “Team.”
For more information on searching in Access, see the Avid Interplay Access User’s Guide or
the Access Help.
5 Site Settings
142
Configuring Remote Workgroups
A large site can include more than one workgroup. When a workflow requires searching
across remote workgroups or performing workgroup-to-workgroup transfers through
Interplay Access, you must set up the local workgroup so that a user can access a remote
workgroup. You set up this access in the Configure Remote Workgroups view. You can add
an Interplay Archive Engine as a remote workgroup.
After access to a workgroup is properly configured, an Interplay Access user can select from
a list of remote workgroups when performing a search or a transfer. For example, databases
for properly configured remote workgroups are listed in the Interplay Access Send to
Workgroup dialog box.
nConfiguring a remote workgroup in this view is not needed for transfer from Interplay Assist,
Avid Instinct, or Avid editing systems.
For complete information on transferring Avid assets, see the Avid Interplay Transfer Setup
and User’s Guide or the Interplay Transfer Help.
nYou can configure a maximum of 10 hostnames. For example, you can configure for
searching five remote workgroups and five Nearchive servers for a total of 10.
To set up access to a remote workgroup:
1. For transfers, make sure the Transfer Engines for both workgroups are correctly
configured.
2. Make sure the list of users for the remote workgroup includes the user name and
password of users in the local workgroup who require access to the remote workgroup.
For transfers, make sure the user name and password match exactly, and that
Administrator passwords also match exactly.
In Interplay Access, if the local user’s account is not included in the remote user
database, a login screen appears. If you log in with an account on the remote workgroup,
you can add the remote workgroup to the accessible remote servers list but you cannot
transfer to the workgroup.
3. In the Site Settings section of the Interplay Administrator window, click the Configure
Remote Workgroups icon.
The Configure Remote Workgroups view opens.

Configuring Remote Workgroups
143
4. Select a database from the Available Databases list.
5. In the New server pane, add information about the remote workgroup you want to
access.
a. Select the Host Type:
- Interplay Server/Remote Search—to add access to a remote Interplay
workgroup
- TransferManager—to add access to a Workgroup 4 TransferManager
- MediaManager—to add access to a Workgroup 4 workgroup or Nearchive™
system
- Interplay Server / 3d Party Search—to add access for a third-party plug-in. The
plug-in needs to be properly installed before you can configure it. See “Using
Third-Party Search Plug-Ins” in the Interplay Access User’s Guide or Help.
b. Type information for the remote workgroup. The fields vary, depending on the Host
Type you selected.
- For the Server, you can type the remote workgroup’s IP address instead of the
host name.
- For Database, select AvidWG for an Interplay Engine or AvidAM for an
Interplay Archive Engine.

5 Site Settings
144
- The Nickname is displayed in the Interplay Access Remote Search list and
must be less than 255 characters. If you do not supply a Nickname, the
Interplay Engine creates one that combines the host name and the database.
c. Click Add.
The Server name and other information about the remote workgroup appears in the
list of accessible remote servers.
To remove a remote workgroup from the accessible list:
1. Click the name of the remote workgroup in the list.
2. Click Remove.
Configuring Categories
Categories provide a grouping mechanism for the data that is stored in the database.
Categories are displayed in Interplay Access, Interplay Assist, and Avid Instinct. A user can
assign database items to these categories and use these categories in a search. You can
double-click a category to view a list of the category’s items.
By default, no categories are configured in the Interplay Administrator.
cThere is no option to rename a category. The database items identify the categories
they belong to by the category name, so this name cannot be changed once it is used.
Adding Categories
To make categories available in Interplay Access:
1. In the Site Settings section of the Interplay Administrator window, click the Configure
Categories icon.
The Configure Categories view opens.

Configuring Categories
145
2. Select a database from the Available Databases list.
3. In the New Categories text box, type one name for a category, or type a
comma-separated list (commas and spaces are automatically removed).
4. Click Add, and then click Apply.
After refreshing Interplay Access, the categories you specified are visible in the
Categories pane.
When performing a search, you can use a Category name to locate items that belong to
that category.

5 Site Settings
146
Removing Categories
Removing a category only removes it from the Configured Categories list in the Interplay
Administrator. Objects in the database that have this category keep it, even if it is not listed
anymore. If an item was assigned to a category but you removed that category in the
Interplay Administrator, users are informed that the category is not valid anymore in the
Interplay Access Categories tab.
To remove a category:
1. In the Interplay Administrator, click Configure Categories.
2. In the Configure Categories view, from the Configured Categories list, select the
category you want to delete from the Configured Categories list.
3. Click Remove.
4. Click Apply to save the changes, or Revert to discard your changes.
You must refresh Interplay Access to see that the category is no longer available.
Setting Server Hostnames and the Workgroup Name
147
Setting Server Hostnames and the Workgroup
Name
The Server Hostname Settings view lets you set the following information:
• The computer name of the Interplay Media Services Engine. You must register the
Interplay Media Services Engine before you can run the Interplay Media Services view
(see “Interplay Media Services View” on page 151) or use any Interplay Media
Services. For more information, see the Avid Interplay Media Services Setup and User’s
Guide.
• The hostname and port for the Interplay Delivery Receiver service. You must enter the
name of the system where the Interplay Delivery Receiver service is installed before you
can receive transfers from the Delivery service. By default the port is 33321. For more
information, see the Avid Interplay Media Services Setup and User’s Guide.
• The name of the Interplay workgroup. You must enter the name of the workgroup so
that Interplay Access, Interplay Assist, and Avid Instinct can locate the Media Indexer,
which is used to monitor shared storage. For more information, see the Avid Service
Framework User’s Guide.
cThe Workgroup Name field is case sensitive and the name must exactly match the
workgroup name used by the Avid Service Framework. You can view or change this
workgroup name in the Avid Interplay Workgroup Properties, which is an application
that is part of the Avid Service Framework.
• The computer name of the fallback shared-storage server. This name is automatically
entered after the first connection from the Interplay Engine to the shared storage system,
so in most cases you do not need to enter this computer name. Usually the Interplay
Engine gets the name of the shared-storage server from the Media Indexer. If this is not
possible, the Interplay Engine gets the name of the shared-storage server from the
Fallback Shared-Storage Server setting. Use this setting in case you need to change the
name of the shared-storage server.
• The computer name of the server that is running the Interplay Stream Server, a Windows
service that is used to play clips that are published for WAN browsing. You need to enter
this computer name after you install the Interplay Stream Server software. See
“Configuring the Interplay Stream Server” on page 149.

5 Site Settings
148
To register the Interplay Media Services Engine:
1. In the Site Settings section of the Interplay Administrator window, click the Server
Hostname Settings icon.
The Server Hostname Settings view opens.
2. In the Interplay Media Services Settings area, type the name of the Interplay Media
Services Engine server in the text box.
3. Click Apply Changes.
To set the Interplay Delivery Receiver host and port:
1. In the Interplay Media Services Settings area, type the name of the host and the port
number. By default, the port number is 33321.
2. Click Apply Changes.
Setting Server Hostnames and the Workgroup Name
149
To set the workgroup name and check Media Indexer:
1. In the Workgroup and Media Indexer Settings area, type the workgroup name.
cThe Workgroup Name field is case sensitive and the name must exactly match the
workgroup name used by the Avid Service Framework.
2. Click Apply Changes.
3. Click Check Media Indexer to check whether the Media Indexer that monitors shared
storage is running.
If the Media Indexer is running, the system displays the message “Connected to Media
Indexer successfully” in the Notifications area at the bottom of the Interplay
Administrator window.
If there is a problem, an error message is displayed, such as “No lookup service found
for workgroup.” See “Configuring Avid Interplay Media Indexers” in the Avid Interplay
Best Practices Guide.
To change the name of the shared-storage server:
1. Clear the field by deleting the name of the previously used shared-storage server.
2. Click Apply Changes.
The name is automatically entered after the first connection from the Interplay Engine to
the shared-storage system.
Configuring the Interplay Stream Server
After you install the Interplay Stream Server software, you need to enter the name of the
computer on which you installed the software. For installation information, see Avid
Interplay Software Installation and Configuration.
After you enter the name of the computer, the share name for the streaming directory is
automatically added. This share name represents a local folder that holds the reference
movies that are required for streaming. This folder is automatically shared after the
installation with the required full control for everyone. The default location is
C:\Workgroup_Streams, or D:\Workgroup_Streams if a D drive is available. This folder is
shared as \\hostname\wg_streams$.
cAfter installation, exclude the folder C:\Program Files\Darwin Streaming Server from
scanning by any virus protection software. Scanning for virus protection could cause
severe disruptions to the Interplay Stream Server and could cause it to shut down.

5 Site Settings
150
The following topics are described in the Avid Interplay Software Installation and
Configuration Guide:.
• Moving the streaming directory to another server, and then renaming the Stream Server.
• Deleting a Stream Server and adding a new one. However, any published reference
movies in the streaming directory will be unplayable and will need to be republished for
the new server.
• Adding additional Stream Servers to a workgroup
To add an Interplay Stream Server to a workgroup:
1. In the Site Settings section of the Interplay Administrator window, click the Server
Hostname Settings icon.
The Server Hostname Settings view opens.
2. In the Stream Server Settings area, click the Add button.
The Add Stream Server and Share dialog box opens.
3. Type the computer name of the system that is running the Interplay Stream Server. You
do not have to type \\ before the name of the server.
4. Click OK.
The computer name is displayed in the Server Hostname Settings view, along with the
sharename that is the storage location for the required reference movies.
Interplay Media Services View
151
To rename an Interplay Stream Server:
1. In the Stream Server Settings area, click the Rename button.
The Rename Stream Server and Share dialog box opens.
2. Type the computer name of the system that is now running the Interplay Stream Server.
You do not have to type \\ before the name of the server.
3. Click OK.
The computer name is displayed in the Server Hostname Settings view, along with the
sharename that is the storage location for the required reference movies.
To delete an Interplay Stream Server:
1. In the Stream Server Settings area, click the Remove button.
A message warns you that removing a Stream Server will make the reference movies
stored on the server unplayable.
2. Click OK.
The Interplay Stream Server is deleted.
Interplay Media Services View
The Interplay Media Services view is a tool for administering the Interplay Media Services
Engine and monitoring job status. This view provides settings for the following tasks:
• Filtering jobs to monitor
• Registering providers
• Installing services
• Setting up users
• Setting up profiles
nThese options are also available from the Admin Tool in the Avid Interplay Media Services
application dialog box.
Before you can use the Interplay Media Services view, the Interplay Media Services Engine
for the workgroup must be configured in the Server Hostname Settings view. For details, see
“Setting Server Hostnames and the Workgroup Name” on page 147. Also, the Interplay
Media Services Engine must be running.
If the Interplay Media Services connection to the Interplay Media Services Engine fails, the
login panel is displayed to let you manually attempt to login again.
5 Site Settings
152
For details on installing and using the Interplay Media Services Engine, see Avid Interplay
Media Services Setup and User's Guide.
Interplay Transfer Status View
The Interplay Transfer Status view is used for monitoring the progress of transactions being
handled by one or more Interplay Transfer Engines in the workgroup. It allows
administrators to quickly view all the relevant details for each transaction. You can choose to
have the status window open at all times in their control center.
nThe list of Interplay Transfer Engines available from the Interplay Transfer Status filter is
created from the Interplay Transfer Settings. For details, see “Interplay Transfer Settings
View” on page 152.
For descriptions of the various filters and configuration settings, see the Avid Interplay
Transfer Setup and User's Guide.
Interplay Transfer Settings View
The Interplay Transfer Settings view lets an administrator configure the names and locations
of the Interplay Transfer Engines in the workgroup. The settings determine which cache
server monitors which Transfer Engines and Transfer Engine enabled devices. The Interplay
Transfer Status view uses these settings to access the Transfer Engines in the workgroup.
For procedures that explain these settings, see the Avid Interplay Transfer Setup and
User's Guide.
Workgroup Transfer Presets View
When performing workgroup transfers, you can use presets to select a predefined destination
for the transferring files. Transfer presets provide the name of the remote workgroup, a
destination workspace, and a destination folder for the metadata. You can also choose
whether to display the preset in the Send to Workgroup dialog box.
nUsers with Administration rights can change the configuration to another destination in the
Send to Workgroup dialog box in Interplay Access.
For procedures that explain the Workgroup Transfer Presets view, see the Avid Interplay
Transfer Setup and User's Guide.

Specifying Remote Servers for Asset Tracking
153
Specifying Remote Servers for Asset Tracking
If your facility includes more than one workgroup, you can use Interplay Access to display
information for assets that are shared by different workgroups. For example, you can
determine if assets stored in one workgroup are correctly archived in an archive workgroup.
In the Interplay Administrator, you need to specify the name of the Interplay Engine server
for the remote workgroup.
For complete information about asset tracking, see the Avid Interplay Access User’s Guide.
To specify a remote server for asset tracking:
1. In the Site Settings section of the Interplay Administrator window, click the Asset
Tracking/Archive Settings icon.
The Asset Tracking/Archive Settings view opens.
2. If you want to track assets in a non-archive server, in the Online server name text box,
type the computer name of the Interplay Engine server and click Add.
The server name is added to the list of configured hosts.
5 Site Settings
154
3. If you want to track assets on an archive server, in the Archive Server name text box,
type the computer name of the Interplay Archive Engine.
4. Click Apply Changes.
Specifying Archive Settings
The Asset Tracking/Archive Settings view lets you select options for how the Interplay
Engine operates with the Interplay Archive Engine and the Archive Provider. The view
displays different settings, depending on where you are logged in.
If you are logged into an Interplay Archive Engine, the settings include:
• Allow duplicate media files )
- This option lets you choose whether the Archive Provider archives duplicate
versions of the media.
• Allow Metadata Archive
- This option lets you choose whether the AAF metadata for Avid assets is sent to the
tape archive along with the media.
If you are logged into an Interplay Engine, the settings include:
• Archive server name
•Archive Segment size
• Use best effort restore
These settings are described in the following topics. For more information about using an
Interplay Archive Engine, see Avid Interplay Best Practices and the Avid Interplay Media
Services Setup and User’s Guide.
Archiving Duplicate Versions of Media
By default, the Archive Provider does not archive duplicate versions of media, however, you
can choose to have it do so.
When you archive a master clip, subclip, or sequence for the first time, the Archive Provider
automatically archives all the associated media. If you are archiving another subclip or
sequence that refers to the original master clip, the Archive Provider does not automatically
archive a duplicate version of the associated media. The Archive Provider archives all of the
metadata associated with the new subclip or sequence but it does not archive duplicate
versions of the media. Selecting “Allow duplicate media file(s)” tells the Archive Provider to
create multiple versions of the media files.

Specifying Archive Settings
155
The Interplay Archive Engine avoids duplication by default. If you prefer to have the
Archive Engine archive duplicate media files, you can use the Interplay Administrator to
change the setting.
This setting appears only when you log in to an Archive Engine database.
To change whether archive operations create duplicate media:
1. Open the Interplay Administrator and log into the system running the Archive Engine.
2. In the Site Settings section of the Interplay Administrator window, click the Asset
Tracking/Archive Settings icon.
The Asset Tracking/Archive Settings view opens.
3. Select the Archive database AvidAM from the database list.
The system displays the Asset Tracking/Archive Settings window for the Interplay
Archive Engine.
4. Select one of the following settings for “Allow duplicated media files” option:
- No — When you archive an Avid asset the first time, the Archive Provider archives
all associated media. If you archive other assets that reference the same media, the
Archive Provider archives the metadata but does not archive duplicate versions of
the associated media (default setting).

5 Site Settings
156
- Yes — The Archive Provider archives the associated media each time you archive
an asset. If you delete an asset that references the duplicated media, the system asks
if you want to delete the associated media files. If you choose the delete the media,
the system deletes all copies of the media.
5. Click Apply Changes.
Adding AAF Metadata to an Archive
The Asset Tracking/Archive Settings view on the Interplay Archive Engine includes an
option labeled “Allow Metadata Archive.” If you select Yes, AAF metadata for Avid assets is
sent to the tape archive along with the media. This option requires special implementation by
the tape archive vendor. If you select No, only media is sent to tape (the default). For the
SGL FlashNet™ solution, keep the default selection No.
This setting appears only when you log in to an Archive Engine database.
Specifying the Archive Server, Segment Size, and Restore Process
These settings appear when you log in to an Interplay Engine online database (AvidWG).
You must set the name of the Archive Engine server. You might need to set the other options,
depending on your workflow.
To specify Archive settings for an online database:
1. Open the Avid Interplay Administrator and log into the system running the Interplay
Engine.
2. In the Site Settings section of the Interplay Administrator window, click the
Asset Tracking/Archive Settings icon.
The Asset Tracking/Archive Settings view opens.
3. Select the AvidWG database from the database list.
The Archive Settings area displays these options.
4. In the Archive Settings area, do the following:
Setting the Ownership for New Database Folders
157
tIn the Archive server name text box, type the name of the computer running the
Avid Interplay Archive Engine.
tIn the Archive Segment size (frames) text box, type the segment size used for partial
restore operations, in frames. The default and minimum value is 1800 frames.
nIf you later change the Archive Segment size, the new size applies only to new archives.
Partial restores of media that is already archived use the original segment size.
tUse best effort restore - if you select this option, a restore process restores as many
files as it can without returning errors. This option requires special implementation
by supported third-party vendors to ignore any missing files that are no longer in the
archive storage. If you do not select this option, then the restore process fails when
there are any missing files (the default).
cThe “Use best effort restore” option is not supported by all third-party archive
vendors. If you select this option and your archive vendor supports it, then a restore
process restores as many files as it can without returning errors.
5. Click Apply Changes at the bottom of the window.
Setting the Ownership for New Database Folders
The Ownership Behavior view lets you determine how the owner is assigned when a user
creates a new Interplay folder in the following applications:
• Interplay Access
• Interplay Assist
• Avid Instinct
• Interplay Window
• Interplay checkin from Avid editing system
By default, the user who creates a folder is set as the owner. As the owner, the user by default
has read/write/delete permission on the folder. In Interplay Access, a problem could develop
in the following situation:
1. Editor 1 owns a folder named Final that contains a sequence named Final_Sequence and
has read/write/delete permission on the folder.
2. Editor 2 has read/write permission on the folder, but not delete rights.
3. Editor 2 creates a folder named Final_2 within folder Final, and thus has
read/write/delete permission on the new folder.

5 Site Settings
158
4. Editor 2 duplicates Final_Sequence, moves it into folder Final_2 and renames it
Final_Sequence_2. Referenced assets are selected to be displayed in folder Final_2
(Tools > Options > Filter Settings), so the master clips that make up the sequence are
displayed in the folder.
5. Editor 2 deletes Final_Sequence_2, its master clips, and its associated media.
As a result, all media for the original Sequence_Final is also deleted (unless there is a
reservation active on the material).
To prevent this situation, you can set an option so that a new folder is owned by the same
owner as the parent folder. If this option is set, in the previous example, Editor 2 inherits
read/write permissions on the new folder but does not have delete permission and thus
cannot delete the sequence or master clips.
nAn administrator can change the owner and permissions for a folder after it is created. For
more information, see the Avid Interplay Access User’s Guide or Help.
To specify how ownership is set for new folders:
1. In the Site Settings section of the Interplay Administrator window, click the Ownership
Behavior icon.
The Ownership Behavior view opens.
2. Select the database for which you want to set the behavior.
3. Select the option you want.
Setting Options for Deletion
159
- “Set creator as owner” is the default.
- “Set same owner as parent folder” sets the owner of a new folder to be the owner of
the folder in which the new folder was created.
4. Click Apply.
The change takes effect immediately.
5. To undo your change, click Revert, then click Apply.
Setting Options for Deletion
The Delete Behavior view let you set options for the Delete dialog box, as described in the
following topics:
•Setting Options for Deleting Only OMF Media, Only MXF Media, or Both
•Setting Options for Deleting Locked Media
Setting Options for Deleting Only OMF Media, Only MXF Media, or
Both
If a clip is associated with both OMF and MXF media, you might want to delete only the
OMF media or only the MXF media. You can enable an option in the Interplay
Administrator so that the Delete dialog box gives users the option of which media format to
delete.
To set an option that allows deleting only OMF media or only MXF media:
1. In the Site Settings section of the Interplay Administrator window, click the Delete
Behavior icon.
2. In the OMF media handling section, select “Allow user choice for deleting OMF/MXF
media.”
3. Click Apply.
The next time a user logs into Interplay Access and opens the Delete dialog box, the
following options are displayed:
- MXF and OMF media (default)
- Only OMF media
- Only MXF media
5 Site Settings
160
Setting Options for Deleting Locked Media
Editors working in an Avid editing application can use the Lock feature to lock a clip. This
can cause a problem if the lock is no longer needed and the administrator wants to delete the
asset. The administrator can set an option to control how Interplay Access handles locked
clips during a Delete operation. The default setting is for Interplay Access to skip any locked
files.
To set an option for deleting locked media:
1. In the Site Settings section of the Interplay Administrator window, click the Delete
Behavior icon.
2. In the Locked media handling section, select one of the following options:
- Allow user choice in Delete dialog: Two options are available in the Delete dialog
box: “Skip” and “Force delete.”
- Always skip (default): In the Delete dialog box, the “Skip” option is shown but
cannot be changed.
- Always force-delete: In the Delete dialog box, the “Force delete” option is shown
but cannot be changed.
Both “Skip” and “Force Delete” options are always active for Interplay Access users
with administrative privileges
3. Click Apply to save any changes.
The next time a user logs into Interplay Access and opens the Delete dialog box, the
options are active or inactive, depending on the current settings in the Delete Behavior
view of the Interplay Administrator.
Viewing and Setting the Metadata Override Status
The Metadata Override Settings view lets you manage how the Archive Provider handles
metadata when an asset is archived more than once. This view appears only when the
Interplay Administrator is logged on to an Archive Engine.
By default, the Archive Provider overrides the archived metadata for an Avid asset if you
archive the asset again. You can use the Metadata Override feature in Interplay Access to
disable metadata override on archived folders, or re-enable it if it is disabled. There is
currently no visual indication in Interplay Access whether metadata override is enabled or
disabled on a folder.
You can view the metadata override status in the Metadata Override Settings view in the
Interplay Administrator. You can also use this view to enable or disable metadata override
for a folder.

Viewing and Setting the Metadata Override Status
161
To view whether metadata override is enabled:
1. In the Site Settings section of the Interplay Administrator window, click the Metadata
Override Settings icon.
A folder tree displays the archive database.
- Folders that have metadata override enabled are marked with a blue check mark
icon.
- Folders with metadata override disabled are marked with a red x icon.
- Folders marked with a gray icon indicate the inherited setting.
Folders with metadata override disabled are listed in the Locations window.
2. (Option) Select a folder in the folder tree to limit the folders displayed in the Locations
window to subfolders.
To enable metadata override:
tSelect a folder in the folder tree or one or more folders in the Locations window and
click Enable Override.
To disable metadata override:
tSelect a folder in the folder tree or one or more folders in the Locations window and
click Disable Override.
Blue icon =
metadata override
is enabled
Gray icons =
inherited setting
Red icon =
metadata override
is disabled
5 Site Settings
162

6Application Settings
In the Application settings, you can configure application-specific permissions and options,
as described in the following topics:
•Application Database Settings View
•Setting Instinct/Assist User Options
•Pro Tools Plug-Ins Settings
Application Database Settings View
The Application Database Settings view lets you specify on a database or folder level the
settings that are relevant when using an Interplay application.
All files and subfolders of the folder inherit its settings, but you can override the inherited
settings for specific files and subfolders. Inherited settings are grayed out. These settings are
used as the default for all new folders in the database, and are valid for all users unless they
are changed explicitly for a user or user group in the Instinct/Assist User Settings view (see
“Setting Instinct/Assist User Options” on page 177).
The Application Database Settings view has two tabs.
• Editor Settings tab. For a description of options in this tab, see the following topics:
-“Setting Options in the Editing Settings Tab” on page 164
-“Application Database Settings: Editing Settings Tab” on page 166
• Application Defaults. For a description of options in this tab, see the following topics:
-“Setting Audio Mixing Defaults for Access and Assist” on page 172
-“Setting the Shotlist Start Timecode for Interplay Access and Interplay Assist” on
page 174
-“Setting an Automatic Timeout for Interplay Assist and Avid Instinct” on page 175
-“Configuring the Frame Locators Display” on page 175

6 Application Settings
164
Setting Options in the Editing Settings Tab
The Editing Settings tab in the Application Database Settings view includes settings that
apply to several different applications. Some settings apply to Interplay Instinct and
Interplay Assist, some apply to Interplay Instinct only, and one setting (“Check in bins when
closing”) applies only to Avid editing systems such as Media Composer®.
For information about these settings, see “Application Database Settings: Editing Settings
Tab” on page 166.
To change the editor database settings in the Editing Settings tab:
1. In the Editing Settings section of the Interplay Administrator window, click the
Application Database Settings icon.
2. Click the Editing Settings tab.
3. Select a folder in the database.

Application Database Settings View
165
If the database icon has a red X, you are not connected. Click the database icon to
connect. The database icon shows a green check mark when you are connected. For
more information, see “Viewing General Role Assignments” on page 116.
4. Do one of the following:
tSelect an option from a drop-down list or by clicking an option button.
tType a setting in the text box.
If a setting is grayed out, click the Edit button to enable editing.
5. Click Apply.
A notification box tells you whether or not the changes have been successfully applied.
Users who are currently logged in need to log out and log in again to see the changes.
6. Click Dismiss to close the notification box.
If you do not click Dismiss or the close box, after a few seconds the notification box
minimizes to a green bar at the bottom of the dialog box. To view the notification again,
click the green bar. The green bar is available for approximately 45 seconds.
To undo a setting:
1. Click the red X button.
This button appears only if you have explicitly set the value of the setting. Clicking the
red X button clears the setting, but does not revert the setting to the previous value.
2. Click Apply.
Audio Settings for Two NAT or SOT Tracks in Avid Instinct
Avid Instinct version 2.5 and later supports two channels of input for both NAT (natural
sound) and SOT (sound-on-tape). The following settings in the Editing Settings tab in the
Application Database Settings view apply to this support:
• Audio Patching
• Audio - Source audio patching
• Audio - Storyline audio patching
• Send to Playback - Audio Mixdown Mode
• Audio Effects - Center-Panned Sound on Tape and Voice Over
Edit button

6 Application Settings
166
These settings are described in “Application Database Settings: Editing Settings Tab” on
page 166. For more information about using these settings, see the Avid Instinct User’s
Guide.
Application Database Settings: Editing Settings Tab
You can set options for the Editing Settings tab in the Application Database Settings view as
described in the following table. Options apply to Avid Instinct or Avid Interplay Assist
unless specified otherwise.
Application Database Settings: Editing Settings Tab
Option Setting Description
Format Video Format (Avid Instinct only) Sets the default video format for
your sequences Select a format or select Any. If you
select Any, Avid Instinct allows you to select a video
format for your sequence when you create a new
story.
nFor HDV projects, select the HD1080i_60
video format.
Audio Patching Natural Sound (Avid Instinct only) Lets you specify whether NAT
clips should be patched to a single channel or to two
channels when added to the storyline.
Sound on Tape (Avid Instinct only) Lets you specify whether SOT
clips should be patched to a single channel or to a
two channels when added to the storyline.
Audio – Track labels Natural Sound label (Avid Instinct only) Allows you to specify a name
for the NAT track in source clips. The default is
NAT.
Sound on Tape label (Avid Instinct only) Allows you to specify a name
for the SOT track in source clips. The default is
SOT.
Voice Over label (Avid Instinct only) Allows you to specify a name
for the voice-over track in source clips. The default
is VOICE.
Audio – Source audio
patching
Natural Sound track 1 (Avid Instinct only) Specifies which track of the
source clip is mapped to NAT track 1. The default is
A1.

Application Database Settings View
167
Natural Sound track 2 (Avid Instinct only) If two channels are selected for
NAT, specifies which track of the source clip is
mapped to NAT track 2. The default is A4.
Sound on Tape track 1 (Avid Instinct only) Specifies which track of the
source clip is mapped to SOT track 1. The default is
A2.
Sound on Tape track 2 (Avid Instinct only) If two channels are selected for
SOT, specifies which track of the source clip is
mapped to SOT track 2. The default is A5.
Voice Over track (Avid Instinct only) Specifies which track of the
source clip is mapped to voice-over sound. The
default is A3.
Audio – Storyline audio
patching
Natural Sound track 1 (Avid Instinct only) Specifies which track of the
output sequence is mapped to NAT track 1. The
default is A1.
Natural Sound track 2 (Avid Instinct only) If two channels are selected for
NAT, specifies which track of the output sequence is
mapped to NAT track 2. The default is A4.
Sound on Tape track 1 (Avid Instinct only) Specifies which track of the
output sequence is mapped to SOT track 1. The
default is A2.
Sound on Tape track 2 (Avid Instinct only) If two channels are selected for
SOT, specifies which track of the output sequence is
mapped to SOT track 2. The default is A5.
Voice Over track (Avid Instinct only) Specifies which track of the
output sequence is mapped to voice-over sound. The
default is A3.
Application Database Settings: Editing Settings Tab (Continued)
Option Setting Description

6 Application Settings
168
Audio – general settings Media Creation workspace Sets the workspace location used for media clips
created by Instinct and Assist users, such as
voice-over recordings and clips created during
send-to-playback operations.
To view a list of available workspaces, the user
logged into the Interplay Administrator must have a
matching username and password on the Avid
shared-storage system. The list shows all
workspaces to which the logged-in user has write
access.
Audio sample rate Sets the audio sample rate for audio clips created in
Avid Instinct and Interplay Assist. The sample rate
is used in send-to-playback operations, and it must
match the setting on your playback device (for
example, an Avid AirSpeed®). The default sample
rate for DV resolutions is 48 kHz. Not changeable.
Sample bit depth Sets the sample bit depth for audio clips created in
Avid Instinct and Interplay Assist, such as
voice-over recordings and audio mixdowns. The
more bits used to sample the audio, the more
accurately the amplitude is represented by the clip.
The sample rate is used in send-to-playback
operations, and it must match the setting on your
playback device (for example, an Avid AirSpeed).
The default is 16 bits.
Ducking [-dB] (Avid Instinct only) Allows you to specify the
amount of audio ducking (automatic lowering of
audio gain in background audio). The default is
12 dB.
Audio file format Sets the audio file format to PCM. Not changeable.
Application Database Settings: Editing Settings Tab (Continued)
Option Setting Description

Application Database Settings View
169
Dynamic Relink Enables or disables the Dynamic Relink feature (for
MultiRez editing). If Dynamic Relink is “true,” all
relink settings in the Send to Playback option are
enabled; if Dynamic Relink is “false,” these settings
are disabled, with the exception Audio Mixdown
Mode. The default for Dynamic Relink is “not set.”
nYou can enable and disable Dynamic Relink
only at the top level of your database. You
cannot enable or disable Dynamic Relink at
the folder level.
If Dynamic Relink is “true,” all relink settings in the
Instinct/Assist User Settings are enabled as well. For
information about user settings, see “Setting
Instinct/Assist User Options” on page 177.
Send to playback Target resolution, primary Sets a resolution for output to a playback device.
The default is DV 25 411.
nIf dynamic relink is enabled, this field is
enabled and you must select an option.
Target resolution,
secondary
(Avid Instinct only) Sets a resolution to use for a
second playback device.
Secondary target field (Avid Instinct only) Leave the field blank to send a
sequence to playback on the primary device. Enter a
value to send the sequence to the secondary
playback device.
nStory fields are set in Avid Instinct.
Application Database Settings: Editing Settings Tab (Continued)
Option Setting Description

6 Application Settings
170
Audio Mixdown Mode Sets the mixdown mode used for send-to-playback
operations:
• Mono — Maps to a center pan, which creates a
mono mixdown of all audio tracks and outputs
the resulting track to two channels when sent to
playback. This results in two identical channels
of audio, each containing the original audio
tracks.
• Stereo — Maps to a left/right alternating pan
(odd tracks on one channel, even tracks on the
other channel), creates a stereo mixdown of all
audio tracks, and outputs the resulting two tracks
to two channels when sent to playback. This
results in two channels of audio. For Avid
Instinct, the default mapping is NAT/VOICE
tracks (A1/A3) on one channel and the SOT
track (A2) on the other channel. You specify
how tracks are mapped in the Audio - Storyline
Audio Patching settings.
• Direct Out — Does not combine audio in any
way; all audio tracks remain as they are in the
source media, which creates separate output
channels for each audio track in the source
media when it is sent to playback. Select this
option to retain the greatest flexibility to do
further audio manipulation after the source
media is sent to the playback device.
The default mixdown mode is Mono.
Application Database Settings: Editing Settings Tab (Continued)
Option Setting Description

Application Database Settings View
171
Audio Target Resolution Sets an audio resolution for output to a playback
device. The default is PCM.
If the working resolution differs from the target
resolution, audio clips relink to the target resolution
when they are sent to playback. However, if the
settings on the playback device differ from the target
resolution, the clips convert to the playback
resolution after relinking.
Sample Rate and Bit Depth: sets the resolution of
the source audio for audio mixdowns.
nIf dynamic relink is enabled, you must set the
audio target resolution to PCM and select a
Sample Rate and Bit Depth.
Audio Effects Dissolve Duration (frames) (Avid Instinct only) Sets the length of an audio
dissolve in frames. For example, to create a default
dissolve of 2 frames (the default), type 2.
Center-Panned Sound on
Tape and Voice Over
(Avid Instinct only) If enabled, maps SOT and
VOICE sounds as center-panned (played on both
channels). This effect applies to both Mono and
Stereo Mixdown modes.
Auto Reservation Duration [h] Allows you to set a default duration (in hours) for
auto reservations. If you do not want auto
reservation on a folder, set the duration to zero. The
default duration is 24 hours.
There are two situations that trigger an automatic
reservation:
• Capturing a master clip to the Interplay Window
• Checking in a new or modified asset from a bin
Bins Check in bins when closing (Avid editing systems only) Allows you to set the
default behavior for checking in media objects from
open bins to the Interplay database when closing
your Avid editing application. The default is “Ask
user.”
nThis setting does not apply to Avid Instinct or
Avid Assist.
Application Database Settings: Editing Settings Tab (Continued)
Option Setting Description
6 Application Settings
172
Setting Audio Mixing Defaults for Access and Assist
The Audio Mixing Defaults in the Application Defaults tab apply to Interplay Access and
Interplay Assist.
• For Interplay Access, the settings apply to the Audio Mixer controls, which let you
enable and mute tracks and adjust volume. Adjustments that you make with these
controls apply only when you play Avid assets and file assets in Interplay Access. For
more information, see the Avid Interplay Access User’s Guide.
• For Interplay Assist, the settings apply to the Local Audio Mixing controls, which let
you edit audio settings for clips or subclips that you load in the Monitor. Adjustments
that you make with these controls apply only when you play clips, subclips, or shotlists
in Interplay Assist. For more information, see the Avid Interplay Assist User’s Guide.
These settings apply to the entire database only. You cannot set them for individual folders.
The following illustration shows audio tracks 1 through 16 enabled, with left/right
alternating pan (the initial default setting). Buttons for enabled tracks display a green icon.

Application Database Settings View
173
To set audio mixing defaults for Interplay Access and Interplay Assist:
1. In the Application Settings section of the Interplay Administrator window, click the
Application Database Settings icon.
2. Click the Application Defaults tab.
3. Select the Enable Audio Mixing Defaults option so that a green check mark is
displayed.
4. For each track that you want to enable, click the corresponding button, so that the button
has a green icon.
6 Application Settings
174
5. For each track, select Left, Mono, or Right to assign the track to an output channel (pan
setting).
6. Click Apply.
Setting the Shotlist Start Timecode for Interplay Access and Interplay
Assist
An administrator can set the default starting timecode for shotlists that are created in
Interplay Access or Interplay Assist. The default starting timecode for shotlists is
01;00;00;00 (drop frame) or 01:00:00:00 (non-drop frame). For example, you can use this
setting to change the starting timecode hour from 01 to 00.
This setting applies to the entire database only. You cannot set it for individual folders.
Interplay Access and Interplay Assist determine the format of the timecode differently:
• For Interplay Access, the timecode format is determined by the first clip in the shotlist.
You cannot mix drop-frame and non-drop-frame clips in the same shotlist.
• For Interplay Assist, you set the default starting timecode as Drop Frame or Non-Drop
Frame in the Interplay Administrator. If you select Drop Frame, and if the frame rate of
the first clip in the shotlist supports drop-frame timecode (for example, 29.97 fps), the
timecode will be drop-frame. If you select Non-Drop Frame, or the first clip in the
shotlist does not support drop-frame timecode, the default timecode will be
non-drop-frame. You can mix drop-frame and non-drop-frame clips in the same shotlist.
nInterplay Assist users can change the starting timecode for an individual shotlist by using
the command Edit > Edit Shotlist Start Timecode.
To set the shotlist start timecode:
1. Start Interplay Administrator and log on to the database for which you want to set the
shotlist start timecode.
2. In the Application Settings section of the Interplay Administrator window, click the
Application Database Settings icon.
3. Click the Application Defaults tab.
4. Select the database (AvidWG).
5. For the Shotlist Start Timecode option, enter the timecode in the format HH:MM:SS.
You cannot enter a default starting frame.
6. For Interplay Assist, specify the Default NTSC Shotlist Format as Drop Frame or
Non-Drop Frame.
7. Click Apply.
Application Database Settings View
175
Setting an Automatic Timeout for Interplay Assist and Avid Instinct
An Interplay administrator has the option of letting Interplay Assist and Avid Instinct
automatically time out after a specified period of inactivity. This feature helps in license
management, because it enables an unused license to be freed up without the administrator
manually finding and closing inactive applications on user desktops.
If a timeout period is set, and the application does not detect any activity during that period,
the application displays a message that asks if you want to quit. Click Yes to quit, or click
No to keep the application open. If you do not click Yes or No, the application quits in
twenty seconds.
The default setting is one hour. This setting applies to the entire database.
To set the timeout period:
1. Start Interplay Administrator and log on to the database for which you want to set the
automatic timeout.
2. In the Application Settings section of the Interplay Administrator, click the Application
Database Settings icon.
3. Click the Application Defaults tab.
4. Select the database (AvidWG).
5. In the Assist/Instinct - Defaults section, enter a value in hours for the Automatic
Timeout option. Decimal values are allowed. For example, for a timeout period of one
and a half hours, enter:
1.5
If you do not want a timeout period, enter 0 (zero).
6. Click Apply.
The timeout period begins the next time you launch the application.
Configuring the Frame Locators Display
The Frame Locators tab in the Object Inspector displays information about locators
associated with an Avid asset. Administrators and users can configure which attributes (as
columns) are displayed in the Frame Locators tab. Administrators can select a default set of
columns in the Interplay Administrator, and users can change the default settings in
Interplay Access.
You can display the following columns:

6 Application Settings
176
The ability to configure which columns you display can be useful if you use locator
information in another application. You can export locator information in various formats or
you can copy rows of information and paste them into another application by using your
desktop copy and paste commands.
To configure the default display in the Interplay Administrator:
1. Open the Interplay Administrator and log in to the database for which you want to set
the default display.
2. In the Application Settings section, click Application Database Settings.
3. Click the Application Defaults tab.
4. In the Access Frame Locators View section, select the columns that you want to display
in the Frame Locators tab.
The Timecode and Comment columns are always displayed.
5. Click Apply.
To override the default display in Interplay Access:
1. Open Interplay Access and log in to a database.
2. Select Preferences > Options
3. Click the View Settings tab.
4. In the Frame Locators View section, select “Use local column configuration.”
5. Select the columns you want to display, or deselect the columns you do not want to
display, then click OK.
6. Refresh Interplay Access (select View > Refresh or perform an action).
Frame Locators
Column
Default Setting in
Interplay Administrator
Timecode Always selected
Comment Always selected
Track Selected by default
User Selected by default
Color Selected by default
UID (Unique Identifier) Selected by default
Setting Instinct/Assist User Options
177
Setting Instinct/Assist User Options
In the Instinct/Assist User Settings view, you can set permissions for various editing
functions on the group or user level (working resolutions for video and audio are not
available for groups). These settings apply to all folders in the database, so in some cases the
settings apply to users on Avid editing systems (NewsCutter, Media Composer, and
Symphony) who are checking Avid assets into the Interplay database.
For information about these settings, see “Instinct/Assist User Settings” on page 180.
The settings in the following illustration are for an Instinct or Assist user who has
permission to use only low-resolution MPEG2 media. In this example, most settings are
grayed out, which indicate that they are inherited from the user group. For this user, the
working video resolution is MPEG2-MPML NTSC and the “Can use higher resolutions”
setting is No. The working audio resolution is MP2.

6 Application Settings
178
To change the Instinct/Assist User settings:
1. In the Application Settings section of the Interplay Administrator window, click the
Instinct/Assist User Settings icon.
2. In the Users tree on the left, select a group of users or an individual user.
The settings for the selected user or user group area are displayed in the pane on the
right.
3. Do one of the following:
tSelect an option from the drop-down list or by clicking an option button.
tType a setting in the text box.

Setting Instinct/Assist User Options
179
If a setting is grayed out (inherited), click the Edit button to enable editing
4. Select among the following options for each setting:
If you select Inherited, and then click Apply, the option changes to the inherited setting
and the options are grayed out.
5. Click Apply.
A notification box tells you whether or not the changes have been successfully applied.
Users who are currently logged on need to log out and log in again to see the changes.
6. Click Dismiss to close the notification box.
If you do not click Dismiss or the close box, after a few seconds the notification box
minimizes to a green bar at the bottom of the dialog box. To view the notification again,
click the green bar. The green bar is available for approximately 45 seconds.
To undo a setting:
1. Click the red X button.
This button appears only if you have explicitly set the value of the setting. Clicking the
red X button clears the setting, but does not revert the setting to the previous value.
2. Click Apply.
Edit button
Option Description
Inherited The user inherits this setting from the group it is a part of.
Yes Grants the user this setting.
No Denies the user this setting.

6 Application Settings
180
Instinct/Assist User Settings
The following table describes options for the Instinct/Assist User Settings. The table
includes columns that specify which applications the setting applies to.
Setting Instinct Assist Access
Avid editing
applications Description
Can send to playback x x If yes, allows the selected user or
group to send material to a
playback device.
Can modify column
properties
x x x If yes, allows the selected user or
group to modify the properties of
an asset (such as the name or a
comment). If an editing
application user regularly checks
assets into Interplay, select “yes.”
Administrators and folder owners
have this right set by default.
Other users who have this right
must also have a read/write or
read/write/delete role for at least
one folder that contains the asset.
Can create new column
properties
x x x If yes, allows the selected user or
group to add new properties to an
asset. If an editing application
user regularly checks assets into
Interplay, select “yes.”
Administrators and folder owners
have this right set by default.
Other users who have this right
must also have a read/write or
read/write/delete role for at least
one folder that contains the asset.
Can see other users’ logs x x If yes, allows the selected user or
group to see locators and
restrictions set by other users.

Setting Instinct/Assist User Options
181
Can use higher resolutions x x If yes, allows the selected user or
group to work with a higher
quality than the working
resolution for video and audio
clips if the working resolution is
not available. If this option is set
to No and the only available
resolution is higher than the
working resolution, the user sees
Media Offline in the Video
monitor.
If you want a user to work with
any available media, select “yes”
for this option and “Can use lower
resolutions.”
Can use lower resolutions x x If yes, allows the selected user or
group to work with a lower
quality for video and audio clips
than the working resolution if the
working resolution is not
available. If this option is set to
No and the only available
resolution is lower than the
working resolution, the user sees
Media Offline in the Video
monitor.
If you want a user to work with
any available media, select “yes”
for this option and “Can use
higher resolutions.”
Setting Instinct Assist Access
Avid editing
applications Description

6 Application Settings
182
Can create locators x x x If yes, allows the selected user or
group to create locators. If no, a
user of an Avid editing
application can still create
locators for an asset, but can
check in only the asset, not the
locator metadata (an error
message is displayed).
In most cases, if you want a user
to create locators, select "yes" for
both "Can create locators" and
"Can modify locators." Both
settings are needed because
adding text is one aspect of
modifying a locator.
Administrators and owners have
the ability to create locators by
default. Other users must have
“Can create locators” set to “yes”
and must also have a read/write or
read/write/delete role for at least
one folder that contains the asset.
Can modify locators x x x If yes, allows the selected user or
group to modify or delete
locators. If no, a user of an Avid
editing application can still
modify locators on an asset, but
can check in only the asset, not
the locator metadata (an error
message is displayed).
Administrators and owners have
the ability to modify locators by
default. Other users must have
“Can modify locators” set to
“yes” and must also have a
read/write or read/write/delete
role for at least one folder that
contains the asset.
Setting Instinct Assist Access
Avid editing
applications Description

Setting Instinct/Assist User Options
183
Can create restrictions x If yes, allows the selected user or
group to mark a section of a clip
with a restriction locator. In most
cases, if you want a user to create
restrictions, select “yes” for both
“Can create restrictions” and
“Can modify restrictions.” Adding
text is considered modifying a
restriction.
Administrators and owners have
this right set by default. Other
users who have this right must
also have a read/write or
read/write/delete role for at least
one folder that contains the asset.
Can modify restrictions x If yes, allows the selected user or
group to modify a restriction.
Administrators and owners have
this right set by default. Other
users who have this right must
also have a read/write or
read/write/delete role for at least
one folder that contains the asset.
Video Settings: Working
Resolution
x x If Dynamic Relink is enabled,
specifies the default working
video resolution for the selected
user. You cannot apply this setting
to a group.
Audio Settings: Working
Resolution
x x If Dynamic Relink is enabled,
specifies the default working
audio resolution for the selected
user. If the working resolution is
set to PCM, you can select a
sample rate and a bit depth for
audio clips. You cannot apply this
setting to a group.
Setting Instinct Assist Access
Avid editing
applications Description
6 Application Settings
184
Pro Tools Plug-Ins Settings
You can use Interplay Pro Tools Plug-ins to pass audio files back and forth between Avid
video editing systems and Pro Tools audio editing and mixing systems.
The following topics include information for installing and configuring the plug-ins. For
details on using these plug-ins, see the Avid Interplay Best Practices guide.
Installing the Pro Tools Plug-Ins for Interplay
Before you use the Avid editing application to check files into Interplay for Pro Tools, you
must install Interplay Access and the Pro Tools Interplay Option on the Pro Tools system.
The installation software adds the following plug-ins to the Application Settings section in
the Interplay Administrator on the Pro Tools system.
• Pro Tools Import Settings
• Editor Export Settings for Pro Tools
• Pro Tools User Settings
You can install Interplay Access and the Pro Tools Interplay Option on any Windows system
that you want to use to configure the import and export settings. For example, you can install
the Pro Tools option on the Interplay Engine server.
For information on installing the Pro Tools Interplay Option, see the Avid Interplay Software
Installation and Configuration Guide.
Configuring the Pro Tools Import Plug-In
The settings that you configure in the Pro Tools Import plug-in are used by a Pro Tools
system when a Pro Tools editor performs an import. You can select import settings for the
entire database or for particular folders. All files and subfolders in the parent folder inherit
the settings of the parent folder.
If you do not configure Import Plug-in settings for a particular folder, the Pro Tools editor
can modify those settings in the New Session dialog box and the Pro Tools AAF Import
dialog box during the import into Pro Tools.
To configure the Pro Tools Import settings:
1. In the Application Settings section of the Interplay Administrator window, click the Pro
Tools Import Settings icon.
The Pro Tools Import Settings view opens.

Pro Tools Plug-Ins Settings
185
2. Select the database or folder for which you want to configure import settings.
If the database icon has a red X, you are not connected. Click the database icon to
connect. The database icon shows a green check mark when you are connected. For
more information, see “Viewing General Role Assignments” on page 116.
The following illustration shows the Pro Tools Import Settings view. In this example, the
settings are configured for the entire database AvidWG. You can also select an
individual folder and set specific values for that folder and its subfolders. Settings are
inherited from the parent folder.
3. Select the values that Pro Tools should use to import the files and create a new session.
For more information about these settings, see the Pro Tools documentation.
4. Click Apply.

6 Application Settings
186
Configuring the Pro Tools Export Plug-In
The settings that you configure in the Pro Tools Export plug-in are used by an Avid editing
application when an editor performs an audio export. You can select export settings for the
entire database or for particular folders. All files and subfolders in the parent folder inherit
the settings of the parent folder.
If you do not configure Export Plug-in settings for a particular folder, the Avid editing
application displays the Pro Tools Export Settings dialog box when you perform the “Check
In to Interplay for Pro Tools” operation to that folder. You can specify the settings for that
particular export in the dialog box.
To configure the Editor Export Settings for Pro Tools:
1. In the Application Settings section of the Interplay Administrator window, click the
Editor Export Settings for Pro Tools icon.
The Editor Export Settings for Pro Tools view opens.
2. Select the database or folder for which you want to configure export settings.
If the database icon has a red X, you are not connected. Click the database icon to
connect. The database icon shows a green check mark when you are connected. For
more information, see “Viewing General Role Assignments” on page 116.
The following illustration shows the settings for a project folder named
“PR3 NTSC 30i.” You can modify the settings for any folder in the hierarchy.
Subfolders inherit settings.

Pro Tools Plug-Ins Settings
187
3. Select options as described in the following table.
4. Click Apply.
Changes take effect for the Avid editing application the next time the Avid editor logs
into the Interplay Window. The editor might have to log out of the Interplay Window
and log back in.
Configuring the Pro Tools User Settings Plug-In
This option is for future use.
Category Option Description
Video Details Transcode Video
Resolution
The Avid editing application uses this value to perform a
video mixdown when you select the Video Mixdown option
for a “Check In to Interplay for Pro Tools” operation.
The application might also use the value when you perform
a “link to existing media” export. For more information, see
the Avid Interplay Best Practices.
Audio Details Audio Mixdown Specifies whether to include an audio mixdown with each
export. Available options are No Mixdown, Stereo, and
Mono.
Convert Audio Sample
Rate
Specifies the audio sample rate for the export. The Project
option refers to the current Avid editor project setting.
Convert Audio Bit Depth Specifies the audio bit depth for the export. The Project
option refers to the current Avid editor project setting.
6 Application Settings
188

7Avid Interplay Services
The Avid Interplay Services settings include the Workgroup Properties and Service
Configuration views, which are identical to parts of the Avid Service Framework. For
example, the following illustration shows the Service Configuration view examining the
Avid Interplay Media Indexer settings for a computer in the Interplay workgroup. You can
use the Service Configuration view to configure services such as the Interplay Media
Indexers for all the clients in your workgroup from one computer.
For more information about the Avid Interplay Services, see the Avid Service Framework
User's Guide or Avid Interplay Best Practices.
7 Avid Interplay Services
190
nAvid Workgroup Properties and Avid Service Configuration are also available from the
Interplay Access View menu.

8Troubleshooting
The following topics provide information for troubleshooting problems with the Avid
Interplay Engine server:
•Troubleshooting Login Problems
•Troubleshooting Client Connection Problems
•Optimizing Avid Interplay Performance
•Troubleshooting Firewalls and Avid Interplay
•Troubleshooting the Server Execution User Account
•Shutting Down or Locking the Server Process
Troubleshooting Login Problems
If you are not able to log in to the Interplay Administrator even when you are sure you
provided a correct user name and password, verify if the Central Configuration Server for
the server is set correctly. For information about the Central Configuration Server, see
“Understanding the Central Configuration Server” on page 91.
To verify if the Central Configuration Server is set correctly:
1. Click Start, then click Run.
2. Type
regedit
in the text box.
The Registry Editor opens.
3. Navigate to the following folder:
HKEY_LOCAL_MACHINE/Software/Avid Technology/Workgroup/Avid Workgroup/
DatabaseServer
The string value CMS should specify the computer name of the Central Configuration
Server.
4. If this value is not correct, shut down the Avid Interplay Engine by locking the server
(see “Locking and Unlocking the Server” on page 84).
5. In the Registry Editor, double-click CMS, type a valid entry, and click OK.
6. Unlock the server.
8 Troubleshooting
192
Troubleshooting Client Connection Problems
This topic provides suggestions for settings to check if a client system is not connecting
properly.
Network Configuration
• Check the TCP/IP connection by typing
ping
<servername>
in the Command Prompt
on the client.
Server Settings
• Check if there is a user account for the user. See “Managing Users, User Groups, and
User Rights” on page 106.
• Check if the password is expired. See “Viewing and Setting Attributes” on page 110.
• Check that the user has access to the database (a role other than No Access).
• Make sure the user authorization provider includes the user account. See “Setting User
Authentication Providers and Importing Users” on page 96.
Client Settings
• Reinstall Interplay Access. This client application hosts Interplay Access, Interplay
Administrator, and the connection package for any connection to Interplay.
Optimizing Avid Interplay Performance
This topic provides some basic items to check if you are running into unexplained slowness
(either server or client side) with Avid Interplay:
• Make sure that the server meets the current specifications. See the Avid Interplay
ReadMe.
• Make sure that the client is running on a system that meets specifications.
• Run the client from the server machine.
If Interplay Access runs well on the server machine, it might indicate that the other
clients are communicating slowly with the server because of a network problem. Start
the client on the server machine and see if you have the same problems.
• Check for other processes running on the server machine.
Most installations should run the Avid Interplay Engine on a dedicated machine. If you
are relying on the server machine to perform other duties as well, you might have
performance issues. For example, some virus scanners can lock files on a server, and the
Avid Interplay Engine waits until the file is unlocked before it can be moved, renamed,
deleted, and so on.
Troubleshooting Firewalls and Avid Interplay
193
• Check the speed of the LAN between the Avid Interplay Engine and the shared storage
server.
Make sure that the Avid Interplay Engine and the Avid shared-storage server are
connected appropriately; for example, the Avid Interplay Engine needs to read the files
to create thumbnails. If the connection is slow, performance can drop.
• Check the speed of file operations of the Avid Interplay Engine on the shared storage
server.
Make sure that the Avid Interplay Engine can move data quickly on the
Avid shared-storage system. Log in to the Interplay Engine server and use Windows
Explorer to transfer files from an Avid shared-storage workspace to the Interplay Engine
server. The speed performance of these operations should be independent of file size and
instantaneous. Make sure the connectivity and credentials are correct.
Troubleshooting Firewalls and Avid Interplay
Firewalls on client machines interfere with Avid Interplay’s TCP/IP communications.
Symptoms
• The list of servers does not appear, for example, when you are connecting to a new
database.
• Connection establishment to the server fails.
Cause
These problems can be caused by personal firewalls installed on the client machine. A
typical example for such a firewall is ZoneAlarm® from ZoneLabs™ or the Windows XP
firewall.
These applications intercept all outgoing and incoming network traffic and decide whether
to let the traffic go through or block it. The effect is that applications like Avid Interplay fail
to connect to their servers.
Typically when the client looks for available Avid Interplay Engines in the network, no
servers can be retrieved. When the client is looking for servers, a UDP broadcast is sent out
on port 8321.
Solution
Usually these personal firewalls can be configured to allow all network traffic for specific
applications. This should be done for Avid Interplay locally or for Internet access depending
on which servers Avid Interplay should connect to.
8 Troubleshooting
194
For information about ports used by Avid Interplay, see “Required TCP/IP Ports” on
page 231 and “Interplay Port Usage” in the Avid Interplay Software Installation and
Configuration Guide.
Troubleshooting the Server Execution User
Account
The Server Execution User is a Windows operating system user account that is used only to
run the Interplay Engine processes. You specify the user name and password for the Server
Execution User when you install the Interplay Engine on the server. The following topics
provide more information about the Server Execution User account and information about
how to recreate the account.
nThe Server Execution User account is different from the Interplay Administrator account.
The Server Execution User account is used to run the Interplay Engine processes.The
Interplay Administrator account is used to manage users and the database.
The following topics provide more information about the Server Execution User account:
•Creating the Server Execution User Account
•Determining the Server Execution User Name
•Re-creating the Server Execution User
Creating the Server Execution User Account
You need to specify the user name and password of the Server Execution User account the
first time that you install the Interplay Engine software. This account must fill the following
requirements:
• The account must have local administrator rights on the operating system for the
Interplay Engine Server (both nodes on a cluster system). The Interplay Engine
installation software asks you for a user name and password and automatically creates
the account in the Administrator group. In a domain environment, you can use an
existing domain account.
The account must have the following local security policy settings:
- Act as part of the operating system
- Back up files and directories
- Restore files and directories
- Adjust memory quotas for a process
- Log on as a service
Troubleshooting the Server Execution User Account
195
- Increase scheduling priorities
- Manage auditing and security log
- Impersonate a client after authentication
- Debug programs
Ideally this should be an account that users do not use to log onto the system. This
prevents accidental changes to the Server User Account during normal administration
duties. For example, if someone changes the password by mistake, users might not be
able to access the Interplay database.
For security reasons, do not use the Interplay Engine server operating system
Administrator account. Create a unique account that you use only as the Server
Execution User. For example, you can create an administrative account called
“IPEngine.” Avoiding the word Administrator can help indicate that this account is not
used for normal administrative tasks.
• An account with an identical user name and password must have read/write access to the
Avid shared-storage workspaces that contain media (including the workspace used for
file asset sources in a split database). Use the Avid ISIS or Avid Unity MediaNetwork
Administration tool to create this account.
nThe Server Execution User account is different from the Interplay Administrator account.
The Server Execution User account is used to run the Interplay Engine processes. The
Interplay Administrator account is used to manage users and the database
You need to create an account with the identical user name and password in two or three
places, depending on your configuration:
• If your Interplay system is part of a domain, create a domain user (for example,
“IPEngine”). In an Interplay Engine cluster configuration, the Server Execution User
must be a domain user. If you want to run the Avid Interplay Engine within your domain
and also want to automatically make use of domain user management, such as Windows
Domain or LDAP, you must specify a domain user as the Server Execution User.
• On the Avidshared-storage system, create an account with read/write access to the Avid
shared-storage workspaces that contain media. Use the Avid ISIS or Avid Unity
MediaNetwork Administration tool to create the account.
• On the Interplay Engine server, create an account during the installation process. The
Interplay Engine installation software automatically creates the account in the
Administrator group. Usually this is a domain account that you already created.
cWhen you install the Interplay Engine or the Interplay Archive Engine, do not select
the default Server Execution User. Create a custom user instead. The default user
account is AVID_WORKGROUP_USER. Do not use this account.
8 Troubleshooting
196
Determining the Server Execution User Name
If necessary, you can check the user name of the Server Execution User account.
To determine the Server Execution User name:
1. Right-click My Computer and select Manage.
2. Expand the Services and Applications branch, then click Services.
3. Right-click Avid Workgroup TCP COM Bridge and select Properties.
4. Click the Log On tab.
The Log On tab contains the name of the Server Execution User.
On a cluster system, the Server Execution User name and password must match the
Windows user account that is running the cluster service. On a cluster system, perform
the next step.
5. (Option) In the list of services, right-click Cluster Service, select Properties, and click
the Log On tab. This is the Windows user account that is running the cluster service. If
this account does not match the Avid Workgroup TCP COM Bridge account, do one of
the following:
- Run the cluster-aware version of the NXNServerUser tool.
- Use the Custom install option when you upgrade the Interplay Engine software.
See the Avid Interplay ReadMe for more information about upgrading and troubleshooting a
cluster system.
Re-creating the Server Execution User
If you need to re-create the Server Execution User, use the NXNServerUser.exe tool.
To re-create the Server Execution User account:
1. Run the tool NxNServerUser.exe on the Avid Interplay Engine server.
The tool is located in the following directory on the Avid Interplay Installer DVD:
Installers\AssetMgr\Tools\NxNServerUser
2. Select Custom User.
3. Type the name, such as MYDOMAIN\IPEngine, and the password of the account.
Make sure that this name exactly matches the user name and password of an account in
the Avid shared-storage Administration tool that has read/write access to the appropriate
workspaces (see “Creating the Server Execution User Account” on page 194).
Shutting Down or Locking the Server Process
197
nMake sure that you use the correct password for the specified user because the tool cannot
verify the password.
The tool changes the execution user settings for the following servers and services:
- Avid Interplay Engine Server: The Avid Interplay Engine Server runs under the
specified account. The NxNServerUser tool changes the corresponding DCOM
settings. You can verify that the new user has been set using the dcomcnfg tool as
described in “Avid Interplay Engine Server” on page 232.
- Avid Interplay TCP/COM Bridge: The Avid Interplay TCP/COM Bridge Service
runs under the specified account. You can verify that the new user has been set in
the service control panel tool as described in “Required TCP/IP Ports” on page 231.
- Impersonation of Apache® Modules: The Apache modules that need to access files
on the file server are impersonated to the specified user account (see “Avid
Workgroup HTTP Server” on page 233 and “Avid Workgroup Preview Server
Service” on page 234). You can verify that the new user has been set in the registry
key HKEY_LOCAL_MACHINE\SOFTWARE\Avid Technology\Workgroup\Avid
Workgroup Server\ExecutionUser and the encrypted password in the registry key
HKEY_LOCAL_MACHINE\SOFTWARE\Avid Technology\Workgroup\Avid
Workgroup Server\ExecutionSettings.
4. Restart the server.
The Avid Interplay Engine processes have all necessary access rights.
Shutting Down or Locking the Server Process
You might need to shut down or lock the Avid Interplay Engine Server process in certain
circumstances, such as low disk space conditions (see “Moving a Database Under Low Disk
Space Conditions” on page 78). For more information about the process, see “Avid Interplay
Engine Server” on page 232.
To shut down or lock the Avid Interplay Engine Server process, do one of the
following:
tLock the server using NxNServerLock.exe in the Avid Interplay Engine installation
directory.
tLock the server using the Lock Server view in the Interplay Administrator. See
“Locking and Unlocking the Server” on page 84.
tShut down the server using NxNServerShutdown.exe in the Avid Interplay Engine
installation directory.
8 Troubleshooting
198

9Configuring Interplay for a Split
Database
An Interplay database includes a metadata database and a file repository (for file assets). If
you do not have adequate local storage for your Interplay database, you can configure (or
“split”) the Interplay database so that the metadata database remains on the Interplay Engine
server and the file repository resides on an Avid shared storage workspace.
If your Interplay system uses a cluster configuration, it includes a large amount of local
storage space, and a split database is probably not necessary.
nStoring the file repository of a large Interplay database on ISIS shared storage in a
split-database configuration might reduce the maximum number of media files you can store
on the ISIS system. If the number of assets in your Interplay database might exceed 50,000,
contact your Avid representative for a recommendation.
The following topics provide information about this configuration:
•Understanding a Split Database
•Supported Configurations
•Preparing for a Split Database
•Splitting a Database for New Interplay Installations
•Splitting a Database for Existing Interplay Installations
•Reuniting a Split Database

9 Configuring Interplay for a Split Database
200
Understanding a Split Database
When you first install Interplay Engine software, the installation program requires you to set
one root folder for the database on a local drive. This folder functions as the root for two
parts of the Interplay database:
• A metadata database, which the Interplay Engine uses to store metadata for all assets.
These assets can include both Avid assets and file assets. (File assets include Photoshop
files, Microsoft Office files, and other files that are not created through Avid systems.)
• A file repository, which holds the source files for file assets, streamed properties for
Avid assets (such as head frames and AAF information),and other files.
If the Interplay Engine server does not have adequate local storage for your Interplay
database, you can configure the Interplay Engine to store only the metadata database on the
Interplay Engine. All other database files and folders can be stored on an Avid
shared-storage workspace. This configuration is called a split database.
nStoring the file repository of a large Interplay database on ISIS shared storage in a
split-database configuration may reduce the maximum number of media files you can store
on the ISIS system. If the number of assets in your Interplay database might exceed 50,000,
contact your Avid representative for a recommendation.
If your Interplay system uses a cluster configuration, it includes a large amount of local
storage space, and a split database is probably not necessary.
The following illustration shows the metadata database stored on the internal drive of the
Interplay Engine server and the source files for the assets stored on Avid shared-storage
workspaces.
Metadata
Database
Avid
Shared Storage
File Assets
Media for
Avid Assets
Avid Interplay Engine
Streamed
Properties
Understanding a Split Database
201
nIn a split database, source files for file assets and streamed properties for Avid assets are
stored on a shared storage workspace. Media files for Avid assets, such as .mxf files, are
always stored on a shared storage workspace.
Relationship Between the File Repository and the Metadata Database
The file repository contains folders that hold the file versions created through importing and
checking in files, as well as other files such as preview images and head frames of clips. The
metadata database contains the information needed by the Interplay Engine to access the
files in the database, and stores metadata about the files.
nFor a description of the files that make up the database, see “Avid Interplay Databases,
Folders, and Files” on page 33.
You can configure your system to store the file repository on shared storage. However, for
performance and reliability reasons, Avid requires that the metadata database be stored on
the server running the Interplay Engine. If the metadata database is stored on an external file
server, network problems or unavailability of the shared storage server causes the Interplay
Engine to lock the databases because it cannot write changes persistently.
Methods for Splitting a Database
There are two methods for splitting the database:
• Specify how to split the database before you first create it.
• Split the database after you create it.
In either case, you need to prepare the shared storage workspace before you split the
database. These procedures are described in the following topics:
•“Preparing for a Split Database” on page 202
•“Splitting a Database for New Interplay Installations” on page 203
•“Splitting a Database for Existing Interplay Installations” on page 205

9 Configuring Interplay for a Split Database
202
Supported Configurations
The following table summarizes the supported configurations for the Interplay Engine.
Preparing for a Split Database
To split the database, you need to prepare the Avid ISIS or Avid Unity MediaNetwork
workspace. A split database is supported on an Avid Unity MediaNetwork if the server can
access the file system over a UNC path, such as \\Unity_Server\WorkspaceName.
To prepare for a split database:
1. Do one of the following:
tSelect an Avid shared-storage workspace to store the source files for file assets (file
repository).
tCreate and name a new workspace.
Supported Configurations for the Interplay Engine
Metadata Location
File Repository
Location Supported Comments
Interplay Engine server Dedicated file server
(Avid Unity MediaNetwork
or Avid ISIS)
Yes High reliability, high
speed performance, large
amount of storage space.
Interplay Engine server Interplay Engine server Yes High reliability, high
speed performance,
limited storage space.
Dedicated file server A Dedicated file server A No Not supported. Metadata
database must be on
Interplay Engine server.
Dedicated file server A Dedicated file server B No Not supported. Metadata
database must be on
Interplay Engine server.
Dedicated file server Interplay Engine server No Not supported. Metadata
database must be on
Interplay Engine server.
Splitting a Database for New Interplay Installations
203
For example, you can create a workspace named \\SharedStorageServer\File_Assets.
For SharedStorageServer, substitute the network name of your Avid ISIS System
Director or Avid Unity MediaNetwork File Manager.
Make sure there is adequate space to hold the files that will be created.
2. Make sure that the Server Execution User has full access to the Avid shared-storage
workspace.
The Server Execution User is usually a domain user, such as \\MYDOMAIN\IPEngine.
In this case, create a user on the Avid shared-storage system that has the identical name
and password as the domain user and the Server Execution User. For more information,
see “Creating the Server Execution User Account” on page 194.
3. Set read-only access on the workspace for all users that will connect to the Interplay
Engine. Users will be able to edit local copies on their client systems.
Splitting a Database for New Interplay Installations
To split the database for new Interplay installations:
1. Prepare the shared storage workspace, as described in “Preparing for a Split Database”
on page 202.
2. Install the Interplay Engine. During the installation process, accept the default share on
the Interplay Server as the database location.
3. Edit the workgroup.xml file to include the path for the shared storage workspace (see
“Configuring the workgroup.xml File” on page 209).
4. Open the Interplay Administrator.
5. In the Server section of the Interplay Administrator window, click Server Settings.
The Server Settings view opens. This view shows the settings for two root folders: one
for the metadata database and one for the data (file assets). Leave the root folder for the
database unchanged.
6. In the text box labeled “Root folder for data (Assets),” type the UNC path or browse to
the Avid shared-storage workspace you want to use as a file repository for the file assets.
The following screen capture shows an example.
- DOCWG is the Interplay Engine server, and WG_Database$ is the administrative
share name for the folder that holds the metadata database. This location was set
during the installation; by default the folder is named D:\Workgroup_Databases.
For more information, see “Identifying the Root Folder of the Interplay Server
Database” on page 210.
- AAC-ISIS is the Avid ISIS server and File_Assets is the workspace.

9 Configuring Interplay for a Split Database
204
7. Click Apply Changes.
If an error message tells you that the server is not configured to accept the UNC path,
make sure the workgroup.xml file is correctly edited to include the shared storage
workspace (see “Configuring the workgroup.xml File” on page 209).
8. Click the Menu button.
9. In the Database section of the Interplay Administrator window, click the Create
Database icon.
The Create Database view opens. The root folders displayed should match those in the
Server Settings view.
Splitting a Database for Existing Interplay Installations
205
10. Accept the Database Name, type a description, and click Create.
The new database is created.
- You should find the database folder on the Interplay Engine, for example
D:\Workgroup_Databases\AvidWG\_Database.
- You should find the file repository on the Avid shared-storage workspace, for
example \\AAC-ISIS\File_Assets\AvidWG. The AvidWG folder should contain
_Master and other database folders and files.
11. In the Schedule Backups view of the Interplay Administrator, change the backup
location to an external file server.
By default, the _Backup folder is now located on the shared storage workspace. To
avoid filling up the workspace with backups, select Custom and specify the UNC path
for a different external file server. Make sure the Server Execution User has read/write
access to this external file server.
Splitting a Database for Existing Interplay
Installations
In some situations, you might need to split the database after you have created it. The
following procedure assumes that you want to relocate the file repository of database
AvidWG from the Interplay Engine server to an Avid ISIS or Avid Unity MediaNetwork
workspace.
nDuring the installation of the Interplay Engine, a shared folder for the database is created
on the Interplay Engine server. In the Interplay Administrator this folder is displayed as
WG_Database$, which is a hidden share name and not an actual folder. By default the
folder is named D:\Workgroup_Databases (non-cluster systems) or
S:\Workgroup_Databases (cluster systems). For more information, see “Identifying the Root
Folder of the Interplay Server Database” on page 210.
The following procedure refers to two different types of backups:
• Interplay database backup: A backup copy of the Interplay database created by the
automated backup system built into the Interplay Engine. For more information, see
“Creating and Restoring Database Backups” on page 36.
• Archive database backup: A copy of the Interplay database manually created by using a
third-party tool that can handle long path names (longer than 256 characters). Two
examples are Robocopy (contained in rktools.exe, available on Microsoft.com) and
7-Zip. For more information, see “Using an Archiving Tool for Backup” on page 46 and
documentation for the third-party tool.
9 Configuring Interplay for a Split Database
206
If you create an archive backup, keep in mind that creating a complete archive backup
can take several hours. You must lock and deactivate the database before creating the
archive. You can save time by removing old backups from the _Backup folder, located
by default in \\IEServer\WG_Database$\AvidWG\_Backup.
To split an existing database:
1. Create a full Interplay database backup by using the Interplay Administrator.
Alternatively, manually create an archive database backup of all files and folders in
\\IEServer\WG_Database$\AvidWG.
2. Prepare the shared storage workspace, as described in “Preparing for a Split Database”
on page 202.
3. On the Interplay Engine server, edit the workgroup.xml file to include the path for the
new folder on the shared storage workspace (see “Configuring the workgroup.xml File”
on page 209).
4. Lock the database to make sure that no user can access it:
a. In the Database section of the Interplay Administrator window, click Lock/Unlock
Databases.
b. Select the database in the Unlocked Databases list.
c. Click Lock Database.
The database name appears in the Locked Databases list.
5. Deactivate the database:
a. In the Database section of the Interplay Administrator window, click Manage
Databases.
b. Select the database name in the Databases list.
c. Click Deactivate.
The database name no longer appears in the Databases list.
6. Log out of the Interplay Administrator.
7. Mount the shared storage workspace you prepared, for example,
\\AAC-ISIS\File_Assets.
8. Use Windows Explorer to navigate to the shared storage workspace and create a folder
named AvidWG.
cThis folder name (AvidWG) must exactly match the name of the corresponding folder
on the Interplay Engine server.

Splitting a Database for Existing Interplay Installations
207
9. Copy all files and folders except the _Database folder from
\\IEServer\WG_Database$\AvidWG to the new location
\\SharedStorageServer\WorkspaceName\AvidWG.
Windows Explorer cannot copy paths longer than 256 characters or Unicode names that
are not in the default operating system language. If the database includes either or both
of these items, use a tool such as Robocopy or 7-Zip.
After copying the files and folders, delete them from the original location (or rename
them), so that this location contains only the _Database folder. The following
illustration shows both locations: the metadata database on the Interplay Engine and the
file repository on the shared storage workspace.
10. Navigate to the folder \\SharedStorageServer\WorkspaceName\AvidWG and open the
FolderLocations.xml file.
9 Configuring Interplay for a Split Database
208
11. Make sure the file includes the correct path for the _Database directory. It should
include the line
<Path>\\IEServer\WG_Database$\AvidWG\_Database</Path>
For IEServer, substitute the network name for the Interplay Engine server. This path
points to the metadata database on the Avid Interplay Engine.
If the FolderLocations.xml file does not exist on the workspace, or it is empty, use a text
editor or an XML editor to create the file in the folder AvidWG.
Add the file location information as follows:
<XML>
<Folder Name="_Database">
<Path>\\IEServer\WG_Database$\AvidWG\_Database</Path>
</Folder>
</XML>
For IEServer, substitute the network name for the Interplay Engine server. Be sure to
use a UNC path. The Interplay Engine effectively maps it to a local path if possible.
cMake sure to type this information accurately. Errors in the file can prevent you from
activating the database. XML files are case sensitive. Make sure that a text editor does
not automatically change the XML tags to lower case.
12. Activate the database:
a. In the Interplay Administrator, click Manage Databases.
b. In the “Database (.pro) file to activate” text box, type the full UNC path to the .pro
file, which now resides on the shared storage workspace. For example:
\\SharedStorageServer\WorkspaceName\AvidWG\AvidWG.pro.
You can also navigate through the network to select the file. For example, open My
Network Places > Entire Network > Avid ISIS Network. Then navigate to
\\SharedStorageServer\WorkspaceName\AvidWG\AvidWG.pro
c. Make sure “Load Database on Activation” is selected, and click Activate.
When the database is activated, its name is displayed in the Databases list. The
database is automatically unlocked.
If the following error message is displayed, check the FolderLocations.xml file for
accuracy: “Failed to open the database (the system cannot find the path specified).”
13. Test the setup by doing the following:
a. Open one Interplay Access client.
b. Connect to the database and import a new file asset.
Splitting a Database for Existing Interplay Installations
209
c. Lock and unlock the database.
d. After reconnecting to the database with Interplay Access, check if the file is still in
the database.
14. In the Schedule Backups view of the Interplay Administrator, change the backup
location to an external file server.
By default, the _Backup folder is now located on the shared storage workspace. To
avoid filling up the workspace with backups, select Custom and specify the UNC path
for a different external file server. Make sure the Server Execution User has read/write
access to this external file server.
15. (Option) In the Server Settings view of the Interplay Administrator, specify the path for
the shared storage workspace as the root folder for data, as described in step 6 in
“Splitting a Database for New Interplay Installations” on page 203.
Configuring the workgroup.xml File
When you move the file repository to a shared storage workspace, you must edit the
workgroup.xml file to include a path for the file repository share.
This file is located in the Interplay Engine installation directory, for example,
• C:\Program Files\Avid\Avid Interplay Engine\Data\Apache\conf\workgroup.xml
(non-cluster systems)
• S:\WorkgroupData\Apache\conf\workgroup.xml (cluster systems).
nOn a cluster system, the following file might be installed on both nodes: C:\Program
Files\Avid\Avid Interplay Engine\Data\Apache\conf\workgroup.xml. These files are not
currently used and do not need to be edited.
The default database location that you specified during the Interplay Engine installation is
published through this file as a default. The following example shows the section of
workgroup.xml that includes the database location:
<filetransfer>
<path read="true" write="true”>
\\IEServer\WG_Database$
</path>
</filetransfer>
For IEServer, substitute the network name for the Interplay Engine server.
9 Configuring Interplay for a Split Database
210
If you move the file repository to a different location, this location must be published in this
file as well. For example:
<filetransfer>
<path read="true" write="true”>
\\IEServer\WG_Database$
</path>
<path read="true" write="true”>
\\SharedStorageServer\WorkspaceName
</path>
</filetransfer>
For SharedStorageServer, substitute the network name for the Avid ISIS System Director or
the Avid Unity MediaNetwork File Manager. For WorkspaceName, substitute the workspace
you designated for the file repository. For example, \\AAC-ISIS\File_Assets.
Identifying the Root Folder of the Interplay Server Database
WG_Database$ is a hidden administrative share name and not an actual folder. It represents
the root folder of the database. For example, the default root folder (which is set during
installation) is named D:\Workgroup_Databases (S:\Workgroup_Databases on a cluster
system).
To identify the root folder of the database:
1. Log onto the Interplay server (local computer) with an administrative account.
2. Open a Command Prompt by clicking All Programs and selecting Accessories >
Command Prompt.
3. Type the following command at the Windows Command line:
net share
All shares on the system are displayed, along with their paths, as shown in the following
illustration:

Reuniting a Split Database
211
Reuniting a Split Database
An Interplay configuration might include a split database (see “Understanding a Split
Database” on page 200). This topic provides information about reuniting a split database.
The following illustrations show a correctly split database:
• The _Database folder is located in the AvidWG folder on the Interplay Engine server
• The remaining folders and files are located in the AvidWG folder on a shared storage
workspace
Database
root
folder

9 Configuring Interplay for a Split Database
212
The following illustration shows all database files located in the same AvidWG folder on the
Interplay Engine server.

Reuniting a Split Database
213
cIn a correctly split database, the AvidWG folder on the Interplay Engine should
contain only the _Database folder. If the AvidWG folder on shared storage includes a
_Database folder, do not copy this folder to the Interplay Engine. Rename this folder
_Database_UNUSED or something similar before copying the other content to the
Interplay Engine.
In some configurations, the _InternalData folder (which holds user metadata) might also be
located on the shared storage workspace, or might be split between the Interplay Engine and
the shared storage workspace. This folder should be located in \\IEServer\WG_Database$,
for example, D:\Workgroup_Databases, as shown in the following illustration.
9 Configuring Interplay for a Split Database
214
Follow one of these procedures to reunite a split database:
• If the _InternalData folder is already located on the Interplay Engine, see “Reuniting a
Split Database (AvidWG Only)” on page 214.
• If the _InternalData folder is located on a shared storage workspace, or split between the
Interplay Engine and shared storage, see “Reuniting a Split Database (AvidWG and
_InternalData)” on page 217.
These procedures refer to two different types of backups:
• Interplay database backup: A backup copy of the Interplay database created by the
automated backup system built into the Interplay Engine. For more information, see
“Creating and Restoring Database Backups” on page 36.
• Archive database backup: A copy of the Interplay database manually created by using a
third-party tool that can handle long path names (longer than 256 characters). Two
examples are Robocopy (contained in rktools.exe, available on Microsoft.com) and
7-Zip. For more information, see “Using an Archiving Tool for Backup” on page 46 and
documentation for the third-party tool.
If you create an archive backup, keep in mind that creating a complete archive backup
can take several hours. You must lock and deactivate the database before creating the
archive. You can save time by removing old backups from the _Backup folder, located
by default in \\IEServer\WG_Database$\AvidWG\_Backup.
Reuniting a Split Database (AvidWG Only)
To reunite a split database (AvidWG only):
1. If you are working on a cluster system, make sure that cluster services that provide the
local S drive are running.
2. Lock the database to make sure that no user can access it:
a. In the Database section of the Interplay Administrator window, click Lock/Unlock
Database.
b. Select the database in the Unlocked Databases list.
c. Click Lock Database.
The database name appears in the Locked Databases list.
3. Deactivate the database:
a. In the Database section of the Interplay Administrator window, click Manage
Databases.
b. Select the database name in the Databases list.
Reuniting a Split Database
215
c. Click Deactivate.
The database name no longer appears in the Databases list.
4. If you do not have a complete Interplay database backup available, manually create an
archive backup of the database from both database locations:
- \\SharedStorageServer\WorkspaceName\AvidWG
- \\IEServer\WG_Database$\AvidWG
By default, this folder is
D:\Workgroup_Databases\AvidWG (non-cluster system)
S:\Workgroup_Databases\AvidWG (cluster system)
5. Copy the necessary files and folders from
\\SharedStorageServer\WorkspaceName\AvidWG
to
\\IEServer\WG_Database$\AvidWG
Windows Explorer cannot copy paths longer than 256 characters or Unicode names that
are not in the default operating system language. If the database includes either or both
of these items, use a tool such as Robocopy or 7-Zip.

9 Configuring Interplay for a Split Database
216
The following table lists the files and folders that you need to copy. These files and
folders are illustrated in “Reuniting a Split Database” on page 211.
cIn a correctly split database, the AvidWG folder on the Interplay Engine should
contain only the _Database folder. If the AvidWG folder on shared storage includes a
_Database folder, do not copy this folder to the Interplay Engine. Rename this folder
_Database_UNUSED or something similar before copying the other content to the
Interplay Engine.
6. Delete or rename \\IEServer\WG_Database$\AvidWG\FolderLocations.xml.
7. Edit the workgroup.xml file to include only the following path:
\\IEServer\WG_Database$
See “Configuring the workgroup.xml File” on page 209.
Copy from
\\SharedStorageServer\WorkspaceName\AvidWG
to
\\IEServer\WG_Database$\AvidWG
_Backup folder
_Buckets folder
_CheckIn folder
_Handover folder
_Import folder
_Master folder
_PropertyHandover folder
_PropertyStore folder
_AvidWG.nif
Aliasconfig.xml
AvidWG.pro
FolderLocations.xml
Reuniting a Split Database
217
8. Activate the database:
a. In the Interplay Administrator, click Manage Databases.
b. In the “Database (.pro) file to activate” text box, type the full UNC path to the .pro
file, which now resides on the Interplay Engine server. For example:
\\IEServer\WG_Database$\AvidWG\AvidWG.pro.
c. Make sure “Load Database on Activation” is selected, and click Activate.
If the database is activated, its name is displayed in the Databases list. The database is
automatically unlocked.
9. Check the backup location in the Schedule Backups view of the Interplay Administrator.
If the _Backup folder was located on shared storage, it is now located on the Interplay
Engine. If necessary, change the location to the Interplay Engine or to another external
file server.
10. In the Server Settings view of the Interplay Administrator, make sure the path for the
“Root folder for data” matches the path for the “Root folder for database.”
This location is used if you create a new database.
11. Test the setup by doing the following:
a. Open one Interplay Access client.
b. Connect to the database and import a new file asset.
c. Lock and unlock the database.
d. After reconnecting to the database with Interplay Access, check if the file is still in
the database.
12. If the test is successful, delete or rename the folder
\\SharedStorageServer\WorkspaceName\AvidWG.
Reuniting a Split Database (AvidWG and _InternalData)
To reunite a split database (AvidWG and _InternalData):
1. If you are working on a cluster system, make sure that cluster services that provide the
local S drive are running.
2. Lock the database to make sure that no user can access it:
a. In the Database section of the Interplay Administrator window, click Lock/Unlock
Database.
b. Select the database in the Unlocked Databases list.
9 Configuring Interplay for a Split Database
218
c. Click Lock Database.
The database name appears in the Locked Databases list.
3. Deactivate the database:
a. In the Database section of the Interplay Administrator window, click Manage
Databases.
b. Select the database name in the Databases list.
c. Click Deactivate.
The database name no longer appears in the Databases list.
4. In the Server Settings view of the Interplay Administrator, edith the path for the “Root
folder for data” to match the path for the “Root folder for database.”
This location is used if you create a new database.
5. Shut down the Interplay Engine services:
- On a cluster system, bring the Avid Workgroup Server resource (not the resource
group) offline.
- On a non-cluster system, stop the services Avid Workgroup TCP COM Bridge and
the service Avid Workgroup Server Browser and run C:\Program Files\Avid\Avid
Interplay Engine\Server\NxNServerShutdown.exe.
For more information on Interplay Engine services, see “Avid Interplay Engine Servers
and Services” on page 231.
6. If you do not have a complete Interplay database backup available, manually create an
archive backup from both database locations:
-\\SharedStorageServer\WorkspaceName\AvidWG
-\\IEServer\WG_Database$\AvidWG
By default, this folder is
D:\Workgroup_Databases\AvidWG (non-cluster system)
S:\Workgroup_Databases\AvidWG (cluster system)
7. Copy the necessary files and folders from
\\SharedStorageServer\WorkspaceName\AvidWG
to
\\IEServer\WG_Database$\AvidWG
Windows Explorer cannot copy paths longer than 256 characters or Unicode names that
are not in the default operating system language. If the database includes either or both
of these items, use a tool such as Robocopy or 7-Zip.

Reuniting a Split Database
219
The following table lists the files and folders that you need to copy. These files and
folders are illustrated in “Reuniting a Split Database” on page 211.
cIn a correctly split database, the AvidWG folder on the Interplay Engine should
contain only the _Database folder. If the AvidWG folder on shared storage includes a
_Database folder, do not copy this folder to the Interplay Engine. Rename this folder
_Database_UNUSED or something similar before copying the other content to the
Interplay Engine.
8. Use Windows or a tool that can copy long path names to copy the _InternalData folder
from
\\SharedStorageServer\WorkspaceName
to
\\IEServer\WG_Database$
Copy from
\\SharedStorageServer\WorkspaceName\AvidWG
to
\\IEServer\WG_Database$\AvidWG
_Backup folder
_Buckets folder
_CheckIn folder
_Handover folder
_Import folder
_Master folder
_PropertyHandover folder
_PropertyStore folder
_AvidWG.nif
Aliasconfig.xml
AvidWG.pro
FolderLocations.xml

9 Configuring Interplay for a Split Database
220
If the contents of the folder are split between the Interplay Engine and the shared storage
workspace, copy the files and folders listed in the following table.
cIf the _InternalData folder on shared storage includes a _Database folder, do not copy
this folder to the Interplay Engine. Rename this folder _Database_UNUSED or
something similar before copying the other content to the Interplay Engine.
9. Delete or rename \\IEServer\WG_Database$\AvidWG\FolderLocations.xml.
10. Delete or rename \\IEServer\WG_Database$\_InternalData\FolderLocations.xml.
11. Edit the workgroup.xml file to include only the following path:
\\IEServer\WG_Database$
See “Configuring the workgroup.xml File” on page 209.
Copy from
\\SharedStorageServer\WorkspaceName\_InternalData
to
\\IEServer\WG_Database$\_InternalData
_Backup folder
_Buckets folder
_CheckIn folder
_Handover folder
_Import folder
_Master folder
_PropertyHandover folder
_PropertyStore folder
_AvidWG.nif
Aliasconfig.xml
AvidWG.pro
FolderLocations.xml

Reuniting a Split Database
221
12. Open a Command Prompt window, type
regedit
, and navigate to
HKEY_LOCAL_MACHINE\SOFTWARE\Avid
Technology\Workgroup\DatabaseServer.
Check the UNC paths for RecentProject1 and RecentProject2. Both paths should show
the Interplay Engine server, as shown in the following illustration.
13. Start the Interplay Engine services:
- On a cluster system, bring the Avid Workgroup Server resource (not the resource
group) online.
- On a non-cluster system, start the services Avid Workgroup TCP COM Bridge and
the service Avid Workgroup Server Browser.
14. Activate the database:
a. In the Interplay Administrator, click Manage Databases.
b. In the “Database (.pro) file to activate” text box, type the full UNC path to the .pro
file, which now resides on the Interplay Engine server. For example:
\\IEServer\WG_Database$\AvidWG\AvidWG.pro.
c. Make sure “Load Database on Activation” is selected, and click Activate.
If the database is activated, its name is displayed in the Databases list. The database is
automatically unlocked.
15. Check the backup location in the Schedule Backups view of the Interplay Administrator.
If the _Backup folder was located on shared storage, it is now located on the Interplay
Engine. If necessary, change the location to the Interplay Engine or to another external
file server.
9 Configuring Interplay for a Split Database
222
16. Test the setup by doing the following:
a. Open one Interplay Access client.
b. Connect to the database and import a new file asset.
c. Lock and unlock the database.
d. After reconnecting to the database with Interplay Access, check if the file is still in
the database.
17. If the test is successful, delete or rename the folder
\\SharedStorageServer\WorkspaceName\AvidWG.

AInstalled Components and Services
The following topics provide information about components and services that are installed
as part of the Interplay Administrator:
•Avid Interplay Engine Directory: Folders and Files
•Required TCP/IP Ports
•Avid Interplay Engine Servers and Services
Avid Interplay Engine Directory: Folders and Files
The following components are installed in the Avid Interplay Engine directory. By default,
this directory is created during installation as C:\Program Files\Avid\Avid Interplay Engine.
• Apache: This folder includes an Apache server to provide access to Preview images and
to provide client access. See “Apache Folder” on page 224.
• Data: This folder contains all server-relevant configuration and data files. See “Data
Folder” on page 225.
• Logs: This folder contains the log files written by the Avid Interplay Engine. See “Logs”
on page 226.
• NxN: This directory contains services and modules for the Apache server.
• PreviewServer: This directory contains a tool for cleaning the Preview Server cache. See
“Preview Server Folder” on page 230.
• Server: This directory contains all data to execute an Avid Interplay Engine on this
machine. See “Server Folder” on page 231.

A Installed Components and Services
224
Apache Folder
The Apache web server handles every incoming request and forwards them to the database
server. The Apache folder includes important logs from the Apache process.
nNew log entries are appended to the log files, which makes them grow over time. The log
files are not deleted automatically. This must be done manually, if required.
error.log
This log file contains error messages and notices. An entry is received, for example, if a
connection to the TCP/COM bridge failed. An entry is also created when a client logged in
or logged off. The entries in this case look similar to the following:
[Thu Mar 14 18:24:07 2002] [notice] logon request received, session
'bad5781de4bd712b8bf49c7376de3cd4:1016126647' created
[Thu Mar 14 18:43:45 2002] [notice] logoff request for session
'bad5781de4bd712b8bf49c7376de3cd4:1016126647' received
A logon entry is always created when a client logs on, while a logoff entry is only created if
the client performs a clean logout. No logoff entry is created if, for example, the network
connection is interrupted.
access.log
The access.log file contains a log of every incoming request similar to the following:
192.168.1.199 - - [22/Jan/2002:21:11:49 +0100] "POST /nxn/workgroup/http
HTTP/1.1" 200 172
File Path (C:\Program
Files\Avid\Avid Interplay Engine) Description
Apache\logs\error.log The central Apache web server log file
that contains important messages from
the Apache process, especially warnings
and errors.
Apache\logs\access.log The central Apache web server access log
file. Only created if you enable this in
Apache's configuration (httpd.conf).
Apache\bin\Machines\[MACHINENAM
E]\Apache.log
Contains preview server and generator
errors.
Avid Interplay Engine Directory: Folders and Files
225
The items in such a log entry are:
• The IP address of the machine where the request was coming from;
• The date and time when the request was received;
• The request method (GET or POST), the request URI and any request parameters;
• The HTTP status codes returned to the client.
The returned status codes are the standard HTTP codes as described in RFC 2616 available
under http://www.ietf.org/rfc/rfc2616.txt. Some of the important values are:
• 200 OK: The request has succeeded.
• 403 Forbidden: The server refuses to perform the request.
• 404 Not found: The server has not found anything matching the requested URI.
• 500 Internal server error.
nThe creation of the access.log file is by default deactivated for performance and space
reasons.
Activating Creation of the access.log File
To activate creation of the access.log file:
1. Open the httpd.conf file.
This is the Apache server configuration file located in the Avid Interplay Engine
installation directory, for example, C:\Program
Files\Avid\Avid Interplay Engine\Data\Apache\conf
2. Remove the # from one of the two lines in the file that appear as follows:
#CustomLog logs/access.log common
or
#CustomLog logs/access.log combined
See the file itself for further information.
Data Folder
The Data folder contains server-relevant configuration and data files, including the following
Apache modules and configuration files used by the Avid Interplay Preview Server and Avid
Interplay HTTP Server.

A Installed Components and Services
226
Logs
The Logs folder contains the following logs:
File Path (C:\Program
Files\Avid\Avid Interplay Engine) Description
Data\Apache\conf\httpd.conf The configuration file for the Apache web
server.
Data\Apache\conf\workgroup.xml This file contains settings for the
Avid Interplay Apache modules.
The settings in this file are used, for
example, by the filetransfer and the
preview server modules. The file transfer
section contains items such as a list of
UNC paths to which the Avid Interplay
HTTP server can browse. The preview
section defines variables such as when the
preview cache expires.
Data\TCPCOMBridge\ServerXML.xml Contains settings for client access.
File Path (C:\Program
Files\Avid\Avid Interplay Engine) Description
Logs\Machines\[COMPUTER
NAME]\AvDeletes.log
Records information about media delete
operations. See “AvDeletes.log” on
page 227.
Logs\Machines\[COMPUTER
NAME]\AvMetaDataDelete.log
Records information about metadata
delete operations. See
“AvMetaDataDelete.log” on page 228
Logs\Machines\[COMPUTER
NAME]\AvMoveEx.log
Records information about move
operations. See “AvMoveEx.log” on
page 229.
Logs\Machines\[COMPUTER
NAME]\NxNServer.log
The central Avid Interplay Engine Server
log file containing information messages,
warning and error messages generated by
the Avid Interplay Engine Server.

Avid Interplay Engine Directory: Folders and Files
227
In Interplay version 1.6 and later, the Interplay Engine compresses and archives log files
older than 7 days. The log compression process runs during project backup. For more
information see “Restoring Archived Log Files” on page 60.
AvDeletes.log
The AvDeletes.log file includes the following information about media delete operations:
• Date and time of the delete operation
• Login of the user who performed the delete operation
• Computer name of the machine on which the delete operation was performed
• Name and path of the master clip deleted
• Name and path of the media files deleted, with deletion time in milliseconds (ms)
Logs\Machines\[COMPUTERNAME]\
NxNTCPCOMBridge.log
The log file for the Avid Interplay
TCP/COM Bridge. Is not created until the
first message occurs.
Logs\Machines\[COMPUTERNAME]\
NxNBackup.log
Contains the backup log.
File Path (C:\Program
Files\Avid\Avid Interplay Engine) Description

A Installed Components and Services
228
The following example shows these items.
AvMetaDataDelete.log
The AvMetaDataDelete.log includes the following information about metadata delete
operations:
• Date and time of the delete operation
• Login of the user who performed the delete operation
• Computer name of the machine from on the delete operation was performed
• Display name, object handle, and path for every deleted object, grouped by path
• If an object could not be deleted, the error code (for example, a reservation)
q
w
e
r
q
w
eNames and paths of four media files successfully deleted, with deletion time in milliseconds (ms)
rFailure to delete one object with Windows error “net path not found 0x35”
Date, time, user login, and host system for the delete operation
Name and path of master clip deleted
[Mon May 25 14:02:29 2009] User 'airspeed' on host 'muc-ifsputnik' deleting media
for:
[Mon May 25 14:02:29 2009] /Projects/ETPB-
1/INCOMING1/VIEWCUT_7151_MEDEA_020809_JT
[Mon May 25 14:02:29 2009] Media locations:
[Mon May 25 14:02:29 2009] Successfully deleted file //caetavdisis/feeds_a/avid
mediafiles/mxf/tm_caetavdetpb-1/etpb_1v01d015d6.mxf 57 ms
[Mon May 25 14:02:29 2009] Successfully deleted file //caetavdisis/feeds_a/avid
mediafiles/mxf/tm_caetavdetpb-1/etpb_1a01d015d6.mxf 25 ms
[Mon May 25 14:02:29 2009] Successfully deleted file //caetavdisis/feeds_a/avid
mediafiles/mxf/tm_caetavdetpb-1/etpb_1a02d015d6.mxf 25 ms
[Mon May 25 14:02:29 2009] Successfully deleted file //caetavdisis/lowres/Avid
MediaFiles/MXF/CAETAVDTC02.1/VIEWCUT_7151_MEDEA_498FCF9C.mxf 25 ms
[Mon May 25 14:02:29 2009] User 'airspeed' on host 'muc-ifsputnik' deleting media
for:
[Mon May 25 14:02:29 2009] /Projects/ETPB-1/INCOMING1/ccut street song recut
012809
[Mon May 25 14:02:29 2009] Media locations:
[Mon May 25 14:02:29 2009] Successfully deleted file //caetavdisis/Feeds_A/Avid
MediaFiles/MXF/TM_caetavdetpb-1/ETPB_1V01249C352.mxf 25 ms
[Mon May 25 14:02:29 2009] Unable to delete file //caetavdisis/Feeds_A/Avid
MediaFiles/MXF/TM_caetavdetpb-1/ETPB_1A01249C352.mxf (net path not found 0x35) 0
ms
[Mon May 25 14:02:29 2009] Successfully deleted file //caetavdisis/Feeds_A/Avid
MediaFiles/MXF/TM_caetavdetpb-1/ETPB_1A02249C352.mxf 25 ms
AvDeletes.log

Avid Interplay Engine Directory: Folders and Files
229
The following example shows these items.
AvMoveEx.log
The AvMoveEx.log includes the following information:
• Date and time of the move operation
• Login of the user who performed the move operation
• Computer name of the machine on which the move operation was performed
• Mime type (master clip, sequence, and so on), display name, object handle, and source
and target path of the moved objects
• If the objects are sequences or subclips, the deleted and created proxies and references
[Mon May 25 14:02:30 2009] User 'airspeed' on host 'muc-ifsputnik' deleting meta-
data:
[Mon May 25 14:02:39 2009] From '/Projects/ETPB-1/INCOMING1/'
[Mon May 25 14:02:39 2009] 'ET_VCT_7143_US_MICHELLE_5A_CY' handle 163841
[Mon May 25 14:02:39 2009] 'VIEWCUT_7151_MEDEA_020809_JT.tr' handle 758621
[Mon May 25 14:02:39 2009] 'IN_VIEWCUT_STREETSONG_FINAL 012' handle 1260969
[Mon May 25 14:19:18 2009] User 'Administrator' on host 'muc-ifsputnik' deleting
metadata:
[Mon May 25 14:21:22 2009] From '/Orphan Clips/'
[Mon May 25 14:21:22 2009] 'Channel 4 News @ 5' handle 1231 failed to delete,
error 0x899901a6
[Mon May 25 14:21:39 2009] User 'Administrator' on host 'muc-ifsputnik' deleting
metadata:
[Mon May 25 14:21:40 2009] From '/Orphan Clips/'
[Mon May 25 14:21:40 2009] 'Channel 4 News @ 5' handle 1231
q
w
e
r
t
q
w
eNames and object handles of three objects successfully deleted
rName and object handle of an object that could not be deleted with error 0x899901a6 (Object is still referencing
media and cannot be deleted).
tSame object successfully deleted
Date, time, user login, and host system for the delete operation
Name of the folder that holds the deleted objects

A Installed Components and Services
230
The following example shows these items.
Preview Server Folder
The Preview Server folder contains a script to clear the Preview Cache.
q
w
e
r
q
w
ePath the clip is being moved to
rDate, time, user login, and name of sequence being moved
Date, time, user login, host system, and name and object handle of the master clip being moved
Path the clip is being moved from
Fri May 29 11:02:45 2009] User 'airspeed' on host 'muc-ifsputnik' moving master-
clip 'Flash 1.mov' handle 1962859:
[Fri May 29 11:02:45 2009] From '/Projects/DAILY PROJECTS/ETS PROJECTS/ETS DAILY
PROJECTS/DONT_DELETE/LIGHT LEAKS ETC/'
[Fri May 29 11:02:45 2009] To '/Projects/AOT/Test/'
[Fri May 29 11:03:08 2009] User 'airspeed' on host 'muc-ifsputnik' moving sequence
'President' handle 538510:
[Fri May 29 11:03:08 2009] From '/Projects/AOT/Test/'
[Fri May 29 11:03:08 2009] To '/Projects/DAILY PROJECTS/ETS PROJECTS/ETS DAILY
PROJECTS/DONT_DELETE/LIGHT LEAKS ETC/'
[Fri May 29 11:03:09 2009] Proxies & References deleted at '/Projects/AOT/Test/'
during move:
[Fri May 29 11:03:09 2009] 'President' handle 538510
[Fri May 29 11:03:09 2009] 'President.Voice Over.1' handle 1108345
[Fri May 29 11:03:09 2009] Proxies & References created at '/Projects/DAILY
PROJECTS/ETS PROJECTS/ETS DAILY PROJECTS/DONT_DELETE/LIGHT LEAKS ETC/' during
move:
[Fri May 29 11:03:09 2009] 'President' handle 2799799
[Fri May 29 11:03:09 2009] 'Channel 4 News @ 5' handle 69537
[Fri May 29 11:03:09 2009] 'President.Voice Over.1' handle 376256
AvMoveEx.log
t
tProxy files and reference clips deleted and recreated for the sequence

Required TCP/IP Ports
231
Server Folder
The Server folder contains the Avid Interplay Engine Server installation.
Required TCP/IP Ports
When a client connects to the server through a local area network, the client uses HTTP.
On the server, port 8321 is used by the Avid Workgroup Server Browser service. The Avid
Workgroup Server Browser service listens and broadcasts on this port.
Port 80 on the server is used for client communication.
Avid Interplay Engine Servers and Services
This topic describes the different servers and services that Avid Interplay needs to run
properly. It also provides information about the necessary access rights of these components
to the file server.
Avid Interplay has a typical client/server structure. The Interplay Engine (the server) is
configured to run on a central machine that is accessible to all users through a local area
network (LAN) or the Internet (WAN). The Avid Interplay client applications are used to
access and browse the central database. An Avid Interplay database consists of assets (files
and folders) and metadata. See “Avid Interplay Databases, Folders, and Files” on page 33.
File Path (C:\Program
Files\Avid\Avid Interplay Engine) Description
Server\Machines\[COMPUTER
NAME]\MachineConfig.ini
This file is generated by the Avid
Interplay Engine Server. It contains
information about the versions of the dll's
loaded by the server.
Server\Config\Config.xml This file contains the current
configuration settings for the Avid
Interplay Engine events, such as
whenever the server runs out of disk
space, emails can be sent to the
administrator.
A Installed Components and Services
232
Two servers are installed on the Interplay Engine:
• The Avid Interplay Engine Server is the central process where all assets and asset
meta-information are managed. See “Avid Interplay Engine Server” on page 232.
• The Avid Workgroup HTTP Server is a module for the Apache server that allows clients
to connect to the Avid Interplay Engine Server using a HTTP protocol. See “Avid
Workgroup HTTP Server” on page 233
Four services are installed on the Interplay Engine. You can view these services through the
Control Panel (Click Start and select Control Panel > Administrative Tools > Services):
• Avid Workgroup Server Browser service: This service makes the Avid Interplay Engine
visible to the network. It answers requests on the 8313 port, which are called from the
clients. See “Avid Workgroup Server Browser Service” on page 234.
• Avid Workgroup Preview Server service: This service is an Apache web server. It
provides the thumbnail images for the Preview facility and the client connection
interface. See “Avid Workgroup Preview Server Service” on page 234.
• Avid Workgroup TCP COM Bridge service: This service provides a bridge from TCP
calls to the Avid Workgroup COM interface. See “Avid Workgroup TCP/COM Bridge
Service” on page 238.
• Avid Workgroup VSS service: This service provides backup functionality to the Avid
Interplay Engine (Interplay version 2.1 and later only). See “Avid Workgroup VSS
Service” on page 238.
One service is installed only on the Interplay Failover Cluster:
• Avid Workgroup Engine Monitor: This service starts the Engine Server process and
monitors the health of the Engine Server, Apache HTTP Server, and TCP/COM Bridge
components (Interplay version 2.3 and later only) See “Avid Workgroup Engine Monitor
Service” on page 239.
Avid Interplay Engine Server
The Avid Interplay Engine Server is the central process where all assets and asset metadata
are managed. The main task of the server is to manage all the information that is in the
database and implement the server-side logic of database operations. The database itself is
changed whenever content in the database has been changed; therefore the Interplay Engine
process needs fast access to the location where the database is installed.
Backups
The database files, as well as the assets, can be backed up while the Interplay Engine is
running. For details, see “Creating and Restoring Database Backups” on page 36.
Avid Interplay Engine Servers and Services
233
Processes
The process running is usually listed as NxNServer.exe or NXNSer~3.exe.
This process is automatically launched at startup (machine boot) from the Avid Workgroup
Server Browser Service. If, however, it is not running at any time and clients try to access it,
it is automatically launched.
The Interplay Engine always runs under the user specified in the DCOMConfig Settings.
DCOMCNFG is a Windows utility that allows you to configure various DCOM-specific
settings in the registry. To access it, type dccomcnfg at the Command Prompt.
cDo not change the settings using the DCOM configuration tool. Instead, use
NxNServerUser.exe to change the user under which the Avid Interplay Engine Server
and other servers and services run. See “Troubleshooting the Server Execution User
Account” on page 194.
Windows Services
There is no Windows service associated with this server process.
Requirements
• The Avid Interplay Engine Server must run on a Windows 2003 Server. For additional
hardware requirements, see the Avid Interplay Software Installation and Configuration
Guide.
• The user under which the Avid Interplay Engine Server runs (the Server Execution
User) needs to have full read/write access to the database directory and to the Avid
shared-storage workspaces.
Avid Workgroup HTTP Server
The Avid Workgroup HTTP Server is a module for the Apache server which allows clients
to connect to the Avid Interplay Engine Server using a HTTP protocol.
These modules are run by the same instance of Apache as the Avid Workgroup Preview
Server modules.
Connectivity
See “Avid Workgroup Preview Server Service” on page 234.
Processes
See “Avid Workgroup Preview Server Service” on page 234.
A Installed Components and Services
234
nThe Avid Interplay HTTP Server uses the Apache modules
NxNworkgroupFileTransferService.nsm and NxNworkgroupInternetBridge.nsm.
Windows Services
See “Avid Workgroup Preview Server Service” on page 234.
Requirements
See “Avid Workgroup Preview Server Service” on page 234.
Avid Workgroup Server Browser Service
The Avid Workgroup Server Browser service is responsible for providing information about
the Interplay Engine server to Avid Interplay clients and searching for the available servers
and databases. The Avid Workgroup Server Browser listens to port 8313.
Processes
The process running is usually listed as NxNworkgroupServerBrowser.exe or
NxNworkgroupSe. This process launches the Avid Interplay Engine Server during startup.
Windows Services
The Avid Workgroup Server Browser is started automatically at system startup. This service
always runs under the local system account. The main task of this service is to start the main
Avid Interplay Engine process (NXNServer.exe). In order to access files on the file server,
the main Interplay Engine process needs to run under a user account that has access to the
file server.
Requirements
• The Avid Workgroup Server Browser must run on the same machine as the Avid
Interplay Engine Server.
• Port 8313 needs to be open.
Avid Workgroup Preview Server Service
The Avid Workgroup Preview Server service generates upon demand thumbnails and
preview images of items already in the database.
For items only on the local machine (not imported yet), the previews are generated directly
on the client machine.
Avid Interplay Engine Servers and Services
235
On both the Preview Server and on the local machine, cache directories keep the generated
previews.
• On the Preview Server: in the directory you specified during installation, by default
\\IEServer\\WG_Database$\PreviewServer\Cache.
• On the local machine: C:\Documents and Settings\User\Local Settings\Application
Data\Avid\Workgroup\Cache\Preview.
The server is implemented as a module for Apache.
Connectivity
The Preview Server is accessed only from clients via HTTP. It uses the default port 80.
nMake sure that no other application allocates port 80. For example, IIS might be installed as
the default HTTP server. In this case, deactivate the corresponding application.
Processes
There are two processes of Apache.exe running. One of them is a watchdog whose only task
is to make sure that the main Apache process is running. The main Apache process serves
the preview requests of port 80.
nThe Avid Interplay Preview Server uses the Apache module
NxNworkgroupPreviewService.nsm.
Windows Services
The Avid_Workgroup_Preview_Server is started automatically at system startup. This
service always runs under the local system account.
Requirements
• The Avid Workgroup Preview Server must run on the same machine as the Avid
Interplay Engine Server.
• Since the Avid Workgroup Preview Server needs to access the files on the file server
during thumbnail rendering, a user with appropriate access rights must be impersonated
for each preview action. To ensure that the impersonated user can access the files, we
strongly advise setting it to the same user under which the Avid Interplay Engine Server
runs.
The user name for the impersonation is stored in the registry under
HKEY_LOCAL_MACHINE\Software\Avid Technology\Workgroup\Avid Workgroup.
Server\ExecutionUser. The corresponding password is stored encrypted under
HKEY_LOCAL_MACHINE\Software\Avid Technology\Workgroup\Avid Workgroup
Server\ExecutionSettings.
A Installed Components and Services
236
cChange the impersonation settings for the Avid Interplay Preview Server with the
NXNServerUser.exe tool only. See “Troubleshooting the Server Execution User
Account” on page 194.
Configuring the Preview Service
The Preview Service is responsible for the generation of thumbnails and preview images on
the server, as well as delivering them to the Interplay application.
All settings can be edited in the workgroup.xml file in the <preview><settings … /> section.
This file is located in the Interplay Engine installation directory, for example,
• C:\Program Files\Avid\Avid Interplay Engine\Data\Apache\conf\workgroup.xml
(non-cluster systems)
• S:\WorkgroupData\Apache\conf\workgroup.xml (cluster systems).
The settings should look similar to the following. Default settings are shown; the actual file
references the locations you specified during installation:
<settings
CacheRoot="C:\WG_Database$\PreviewServer/Cache"
IconRoot=”C:\Program Files\Avid\Avid Interplay
Engine\Data\Apache/icons"
ServerEnableDiskGuard="yes"
ServerCacheMinFreeDiskSpace="250mb"
ThumbnailImageFormat="png"
ThumbnailsUseAlpha="yes"
PreviewsUseAlpha="yes"
/>
The Preview Server reads the settings from this file when the service is started. This means
settings become active only after you restart the Preview Server. You can do this without
restarting the whole machine by restarting the service Avid_Workgroup_Preview_Server.
Select Control Panel > Administrative Tools > Services, double-click the service, and click
Start.
Avid Interplay Engine Servers and Services
237
Description of Preview Generation Settings in workgroup.xml
• CacheRoot: Path where previews and thumbnails generated by the preview server are
stored. This location is used by the preview server to create a cache of converted images.
The preview server can reuse those images for subsequent requests from any client. To
ensure best performance, this path should reside on a disk that has enough free space
available to hold a reasonable working set of cached images. While the default is inside
of the database directory of the Avid Interplay Engine, it is a good idea to place it on a
different disk.
• IconRoot: Path to a directory where a set of icons is stored, usually pointing into the
Avid Interplay Engine installation directory. The icons stored here are used by the
Preview Server if, for example, a thumbnail generation failed or if an asset has an
unknown format or is not an image/video file.
• ServerEnableDiskGuard: If “yes”, the free space on disk is constantly checked and
cache files are purged if necessary. If “no”, cache files are never deleted. “1” and “0” are
other possible notations.
• ServerCacheMinFreeDiskSpace: If the disk guard is enabled it tries to ensure that the
disk cache leaves at least this amount of space free on the disk. The disk guard cannot
always ensure this limit because it works in parallel to the normal preview server
operation and other applications might store data on the same disk. Use a value that is
high enough to overcome spike usage on your disk. The disk guard removes the oldest
cached files first.
Values are by default (no suffix) in megabytes, but can be specified in gigabytes ('gb'),
or terabytes ('tb'), respectively ('1gb' == '1024').
• ThumbnailImageFormat: This is the format used by client application to request
thumbnails. This should always match the requests made by the client application. It is
advisable to set this to “png.” Note: The client does not change the request format if this
setting is changed.
• ThumbnailsUseAlpha: If “yes,” generated thumbnails use the alpha channel to let a
white background shine through the normal image. Use “no” to ignore alpha channel
information.
nGenerated thumbnails never contain any alpha information. This setting only renders the
alpha channel into the normal image data.
• PreviewsUseAlpha: If “yes,” generated preview images are delivered to the client with
the alpha channel included (if it is actually displayed is a client option). Use “no” to
generate previews without any alpha channel information.
A Installed Components and Services
238
Avid Workgroup TCP/COM Bridge Service
The Avid Workgroup TCP/COM Bridge service acts as bridge to the Avid Interplay Engine
Server.
The Avid Workgroup HTTP Server needs the Avid Interplay TCP/COM Bridge to connect to
the Avid Interplay Engine Server.
Connectivity
The Avid Workgroup TCP/COM Bridge listens to port 8318.
Processes
The process running is usually NXNTCP~1.exe from NXNTCPCOMBridge.exe.
Windows Services
The service “Avid Workgroup TCP COM Bridge” is automatically started at system startup
and should be running all the time.
Requirements
• The Avid Workgroup Server Browser must run on the same machine as the Avid
Interplay Engine Server.
• The Avid Workgroup TCP/COM bridge needs to run under the same user account as the
Avid Interplay Engine Server. To check under which user the bridge runs, use the
Windows Services Control Panel.
To check the user account, click Start, click Run, and type services.msc. Right-click
Avid Workgroup TCP COM Bridge and select Properties. In the Log On tab, the This
Account option should display the Server Execution User.
cUse the tool NXNServerUser.exe to change the Server Execution User. Do not change
the settings in the Control Panel. See “Troubleshooting the Server Execution User
Account” on page 194.
Avid Workgroup VSS Service
The Avid Workgroup VSS service provides backup functionality to the Avid Interplay
Engine (Interplay version 2.1 and later only). By working with the Windows Volume
Shadow Copy service, it significantly reduces the impact of the backup process on other
engine operations.
The Avid Interplay Engine needs the Avid Workgroup VSS Service to create scheduled
backups of its databases.
Avid Interplay Engine Servers and Services
239
Connectivity
The VSS Service communicates with the Avid Interplay Engine using standard Operating
System pipes.
Processes
The process running is usually IEVSSS~1.EXE or IEVSSService.exe.
Windows Services
The Avid Workgroup VSS service is automatically started at system startup and should be
running all the time. This service always runs under the local system account. The Avid
Workgroup VSS service requires that the Windows Volume Shadow Copy service is also
running. The Windows Volume Shadow Copy service is installed by default and started
automatically.
Requirements
• The Avid Workgroup VSS service must run on the same machine as the Avid Interplay
Engine Server.
• The Avid Workgroup VSS service requires that the Windows Volume Shadow Copy
service is also running.
Avid Workgroup Engine Monitor Service
The Avid Workgroup Engine Monitor is responsible for creating the Engine Server process
and for monitoring the health of the Engine Server process, the Apache HTTP server, and
the TCP/COM Bridge. On Failover Cluster installations this service is controlled by a cluster
resource of the same name.
The Avid Workgroup Engine Monitor regularly tries to connect to the Engine Server
process, the Apache HTTP server, and the TCP/COM Bridge. If those components are too
slow to respond or do not respond at all, the Engine Monitor will trigger restarts of those
components through the corresponding cluster resources.
The Avid Workgroup Engine Monitor logs actions and health issues to the Application Event
log.
A Installed Components and Services
240
Example 1: Startup:
Avid Workgroup Engine Monitor Event ID 22: Service has been started
successfully
Avid Workgroup Engine Monitor Event ID 28: Workgroup Engine process
started
Avid Workgroup Engine Monitor Event ID 30: Monitoring thread started:
thorough ping 90 sec, heart beat max idle 90 sec, monitoring interval 15
sec
Example 2: COM Failure
Avid Workgroup Engine Monitor Event ID 42: Failed to connect Workgroup
Engine with DCOM 'Error 800706bb happened 8 times within the last 14981
msec'
Avid Workgroup Engine Monitor Event ID 31: Thorough check failed: Result
code: 0x800706be
Avid Workgroup Engine Monitor Event ID 33: Monitoring thread terminated
Processes
The process running is usually listed as IEMonitorService.exe or IEMONI~1.EXE.
Windows Services
The service Avid Workgroup Engine Monitor is started by the cluster resource “Avid
Workgroup Engine Monitor.”
Requirements
• The Avid Workgroup Engine Monitor must run on the same machine as the Avid
Interplay Engine Server. (This is ensured by the “Avid Workgroup Server” cluster
resource group.)
• The Avid Workgroup Engine Monitor needs to run under the same user account as the
Avid Interplay Engine Server. To check under which user the Engine Monitor runs, use
the Windows Services Control Panel.
To check the user account, click Start, click Run, and type services.msc. Right-click Avid
Workgroup Engine Monitor and select Properties. In the Log On tab, the This Account
option should display the Server Execution User.

BInterplay Engine Configuration Files
The following topics provide information for configuration that you might need to do only
under certain circumstances, such as troubleshooting:
•Configuring the Server Event Manager
•Configuring Client Access
•Setting the Filetransfer Server
If you are moving the file repository to a shared-storage workspace, you need to edit the
workgroup.xml file. See “Configuring the workgroup.xml File” on page 209.
Configuring the Server Event Manager
The Server Event Manager is a service that automatically informs administrators whenever
an important event occurs on the server, for example, when the hard drive is almost full.
Basic settings are configured in the Config.xml and LogWatch.xml files.
Consider the following:
• When the Interplay Engine server sends e-mails, it uses the login of the Server
Execution User. Make sure the mail server is aware of the username and password of
this account (usually a domain account). If the mail server is not aware of this account, it
might reject the e-mail request.
• E-mail service might be unreliable if there are too many event notices in a short time
frame. Some events might be dropped. Because a large number of event notices
indicates a problem, the administrator needs to investigate and correct the problem.
Config.xml File
The Avid Interplay Engine reads its event manager settings from a file called Config.xml. By
default, e-mail notification is disabled in the installation program. If you select e-mail
notification during installation, basic settings are created in this file. If you want to add
e-mail notification after installation, you can edit the Config.xml file.
The Config.xml file is located in the Avid Interplay Engine installation directory, for
example, C:\Program Files\Avid\Avid Interplay Engine\Data\Server\Config.
B Interplay Engine Configuration Files
242
The configuration file is an XML file that has the following format:
<XML>
<Events>
<Event Name=”Name of Event”>
<Action Name=”Name of Action”>
<Parameter Name=”Name of Parameter”>
Value of Parameter
</Parameter>
...
</Action>
<Parameter Name=”Name of Parameter”>
Value of Parameter
</Parameter>
...
</Event>
<Parameter Name=”Name of Parameter”>
Value of Parameter
</Parameter>
...
</Events>
</XML>
The <Events> block specifies to which events the Avid Interplay Engine should react. The
<Events> block contains <Event> blocks that specify the names of the events that you want
configured here.
Inside each <Event> block is the <Action> block that specifies the actions to be performed
whenever an event occurs. The attribute “Name” describes which action is to be performed.
Configuring the Server Event Manager
243
The <Parameter> blocks are used to specify the behavior of an action. It is also possible to
identify a parameter by its “Name” attribute. Parameters are identified by their
“Name” attributes.
Whenever the server performs an action, it searches the parameters from the inside out,
which means it searches the parameter block inside the <Action> block first and then inside
the <Events> block. This allows you to specify a parameter for all events. Alternatively, you
can specify a parameter for all actions of an event.
Note the following:
• When the Interplay Engine server sends e-mails, it uses the login of the Server
Execution User. Make sure the mail server is aware of the username and password of
this account (usually a domain account). If the mail server is not aware of this account, it
might reject the e-mail request.
• E-mail service might be unreliable if there are too many event notices in a short time
frame. Some events might be dropped. Because a large number of event notices
indicates a problem, the administrator needs to investigate and correct the problem.
Supported Actions in Config.xml
The following section describes the action that is currently supported in Avid Interplay and
that is configured in Config.xml to be performed when an event occurs.
B Interplay Engine Configuration Files
244
SendMail
The SendMail action is configured with the following XML block:
<Action Name=”SendMail”>
<Parameter Name=”SenderMachine”>
SERVERMACHINE
</Parameter>
<Parameter Name=”RCPTList”>
administrator@mydomain.com, info@mydomain.com
</Parameter>
<Parameter Name =”SenderAddress”>
ServerExecutionUser@mydomain.com
</Parameter>
<Parameter Name=”SMTPServer”>
123.123.123.123
</Parameter>
</Action>
The “SenderMachine” parameter specifies the name of the machine on which the server
resides.
The “RCPTList” parameter contains a comma separated list of valid e-mail addresses. These
addresses should receive an e-mail whenever the server performs an action.
The “SenderAddress” parameter contains the e-mail address of the sender (the Server
Execution User). The sender should act as the originator of the sent e-mail.
Make sure the mail server is aware of the username and password of this account (usually a
domain account). If the mail server is not aware of this account, it might reject the e-mail
request.
The “SMTPServer” parameter contains a valid IP address of the mail server to which the
mail is to be sent.
Configuring the Server Event Manager
245
Supported Events in Config.xml
The following sections describe the events that are currently supported in Avid Interplay and
that can be configured in Config.xml as events to which the Avid Interplay Engine should
react.
DiskLimit Event
The “DiskLimit” event is configured with the following XML block:
<Event Name=”DiskLimit”>
<Parameter Name=”FreeSpace”>
30 100 500
</Parameter>
</Event>
The “FreeSpace” parameter contains a list of numbers that specify the free space on the disk
in megabytes. Whenever the free space falls below one of the specified numbers, it triggers
the server to perform one of the configured actions.
BackupFailed Event
The “BackupFailed” event is triggered whenever the automatic backup of a database fails,
that is, when the _Database folder cannot be copied to the backup location.
The “BackupFailed” event is configured with the following XML block:
<Event Name="BackupFailed">
</Event>
To send an e-mail when a “BackupFailed” event is triggered, use the “SendMail” action
described in “Supported Actions in Config.xml” on page 243.
LogEvent Event
The “LogEvent” event is triggered according to the settings in the LogWatch.xml, in which
an administrator can specify what actions should happen if a severe problem inside of the
Interplay Engine occurs (for example, send an e-mail or shut down the server). The file
allows a rough definition by severity of the problem or a very detailed configuration via the
message ID of the problem.
B Interplay Engine Configuration Files
246
The LogEvent is configured in the Config.xml with the following XML block:
<Event Name="LogEvent">
</Event>
To send an e-mail when a “LogEvent” event is triggered, use the “SendMail” action.
See also “LogWatch.xml” on page 248.
ClusterResourceFailure Event
The “ClusterResourceFailure” event is triggered only in a failover cluster setup. It is sent
whenever a problem inside the cluster is detected.
The “ClusterResourceFailure” event is configured with the following XML block:
<Event Name="ClusterResourceFailure">
</Event>
To send an e-mail when a “ClusterResourceFailure” event is triggered, use the “SendMail”
action.
Configuring the Server Event Manager
247
Server Event Configuration Example
The following is an example of the configuration of a server to send e-mails whenever the
backup fails, or the free space on a server disk reaches one of the limits set, in this case 30,
100, or 500 MB:
<XML>
<Events>
<Event Name=”DiskLimit”>
<Action Name=”SendMail”>
</Action>
<Parameter Name=”FreeSpace”>
30 100 500
</Parameter>
</Event>
<Event Name="BackupFailure">
<Action Name="SendMail">
</Action>
</Event>
<Parameter Name=”SenderMachine”>
SERVERMACHINE
</Parameter>
<Parameter Name=”RCPTList”>
administrator@mydomain.com, info@mydomain.com
</Parameter>
<Parameter Name=”SenderAddress”>
ServerExecutionUser@mydomain.com
</Parameter>
<Parameter Name=”SMTPServer”>

B Interplay Engine Configuration Files
248
123.123.123.123
</Parameter>
</Events>
</XML>
Here is an example of an e-mail sent by the Event Manager:
11/23/1999 12:09:14 [WGServer]
INFO:
This is a message sent by the Event Manager.
LogWatch.xml
Log event notifications are configured in LogWatch.xml, located in the Avid Interplay
Engine installation directory:
C:\Program Files\Avid\Avid Interplay Engine\Data\Server\Config.
Edit this file to assign actions for different log events. Actions can be assigned to all message
events of a given severity or to specific events by message IDs.
Action Value
None 0
Send mail 1
Shutdown server 2
Shutdown and lock server 3
ID Severity
-500 Dump (debug dumps)
-400 Info (internal info)
-300 Message (external info, for users)
-200 Notes (status messages like "database
opened successfully")

Configuring the Server Event Manager
249
Sending E-mail Notifications from LogWatch.xml
To send e-mail notification on any error with a specific severity level:
tAdd a mapping entry to LogWatch.xml within the <SeverityMappings> scope.
For example:
<SeverityMappings>
<Mapping Severity = "<severity level>" Action = "<action id>"/>
</SeverityMappings>
For example, following entry sends an e-mail on every [FATAL]:
<SeverityMappings>
<Mapping Severity = "100" Action = "1"/>
</SeverityMappings>
To configure how and where the event notification should be sent, see “Supported
Actions in Config.xml” on page 243.
To send e-mail notification on a specific message event:
tAdd a mapping entry within MessageMapping scope (the message ID is decimal
number)
<MessageMappings>
<Mapping MessageID = "<msg id>" Action = "<action id>"/>
</MessageMappings>
-100 [WARN] (warnings like “loading took
more than 3 sec”)
0 [ERROR] (normal errors, like “file
couldn't be imported because it exists
already”)
100 [FATAL] (Recoverable critical Errors,
like “couldn't save database - disk
full”)
200 Critical (non-recoverable errors, such
as crashes)
ID Severity
B Interplay Engine Configuration Files
250
The message ID is the last number in brackets before the actual message string in the log
file. The message ID of the entry below is 0x00004678. Note that the log file displays
hexadecimal ids. You need to convert the numbers to decimal format before adding to
the message mapping.
[Thu Sep 16 17:27:43 2004] [FATAL] [.\NxNDbServer.cpp ] [
4627]
[0000034c] [00004678] Could not connect to Central Configuration
Service 'XXX' for database 'YYY'
The message mapping for the error [4678] hex (which is 18040 in decimal) triggering
“Send email” action looks like the following:
<MessageMappings>
<Mapping MessageID = “18040" Action = "1"/>
</MessageMappings>
Configuring Client Access
The configuration file ServerXML.xml allows you to specify the client access when
accessing the server using HTTP from the client. In this configuration file, you specify
servers that should be visible to clients, which databases are available, and which users are
allowed to access these databases.
The Configuration file is located in a folder in the Avid Interplay Engine installation
directory, by default, C:\Program Files\Avid\Avid Interplay Engine\Data\TCPCOMBridge.
You configure access for the client in this file.The ServerXML.dll resides at
NxN/Workgroup.
nSettings you configure in the User Management view through the Avid Interplay
Administrator also apply to the databases (see “Managing Database Roles” on page 116).
These settings are an additional security layer on top of the Avid Interplay User
Management.
Configuring Access
The <server> token specifies the name of the server on your network that should be visible
to clients connecting to a single server machine. Make sure that all of the database
directories to be accessed are shared and visible on the single server machine.
Through <project> tokens, you specify which databases should be visible to clients
connecting to the single server. The token can have two attributes: “name” and “access.”
Configuring Client Access
251
The “name” attribute specifies the name of the database. This name must be the same as the
name of the database configured in the Active Database List through the Avid Interplay
Administrator. If a database is not in the Active Database List, it cannot be made visible by
specifying its name in <project> token either. You can also use the “*” as a wildcard
character representing all databases in the Active Database List.
The “access” attribute specifies the type of access for the database. If it is set to “allow,”
clients can see the database in the database browser and are allowed to access it. If the
attribute is set to “deny,” the database is not accessible and is not even visible to the clients.
By default, everything is set to “deny.”
With the <user> token, you specify which users are allowed to connect to a database. As
with the <project> token, the “name” and “access” attributes can also be used here. The
name attribute is the name of a user in the database. The “name” attribute supports the “*”
(wildcard) value representing all users.
Database and user settings are inherited from the parent node in the token tree if the settings
are not specified on the current level. This allows you to specify access permissions for all
databases on a server, or even for all servers.
The additional attribute “emptypassword” is supported for the <project> and <server>
tokens. This attribute can be set to the value “allow” or “deny.” If set to “deny,” then all
connection attempts by a user with no password specified are refused by the server or the
database, respectively. By default, whenever you create a user in an Avid Interplay database,
the password is set to empty. Avid highly recommends setting this value to “deny” for
security reasons.
Following are some examples illustrating the configuration of database and user access.
Example 1:
<XML>
<server name="WGSERVER">
</server>
</XML>
The server WGSERVER is visible to the outside, although no databases are accessible.
B Interplay Engine Configuration Files
252
Example 2:
<XML>
<server name="WGSERVER”>
<project name=”*” access=”allow” emptypassword=”deny”>
<user name=”*” access=”allow” />
</project>
</server>
</XML>
All databases on server WGSERVER are visible and any user can connect to the database.
For all databases, connection requests with empty passwords are refused.
Example 3:
<XML>
<server name="WGSERVER” emptypassword=”deny”>
<project name=”*” access=”allow”>
<user name=”*” access=”allow” />
<user name=”Administrator” access=”deny” />
<user name=”John” access=”deny” />
</project>
</server>
</XML>
All users except Administrator and John are allowed to access the databases on server
WGSERVER. For all databases on the server, connection requests with empty passwords are
refused.
Configuring Client Access
253
Example 4:
<XML>
<server name="WGSERVER”>
<user name=”*” access=”allow” />
<user name=”Administrator” access=”deny” />
<user name=”John” access=”deny” />
<project name=”Project1” access=”allow” />
<project name=”Project2” access=”allow”>
<user name=”Nina” access=”deny” />
</project>
</server>
</XML>
All users except Administrator and John are allowed to access the databases “Project1” and
“Project2.” Access to “Project2” for the user “Nina” is refused.
Example 5:
<XML>
<project name=”*” access=”allow” />
<user name=”*” access=”deny” />
<user name=”Administrator” access=”allow” />
<server name="WGSERVER” />
</XML>
All databases on the specified servers are accessible only to Administrators.
B Interplay Engine Configuration Files
254
Setting the Filetransfer Server
Additional configuration might be required when the Interplay Server is running inside of a
network configured using NAT. In this case, the IP returned by the Avid Interplay Engine is
the internal address and not the external address needed by the client. The following change
in the workgroup.xml configuration file tells the client to connect to the file transfer server
via its name instead of address. This allows clients to connect to the file transfer server in
most standard NAT configurations.
<XML>
...
<http>
<filetransferservername>
myserver.mydomain.com
</filetransferservername>
</http>
...
</XML>
This file is located in the Interplay Engine installation directory, for example,
• C:\Program Files\Avid\Avid Interplay Engine\Data\Apache\conf\workgroup.xml
(non-cluster systems)
• S:\WorkgroupData\Apache\conf\workgroup.xml (cluster systems).

CValid and Invalid Characters in Avid
Interplay
The following table lists the valid and invalid characters (also known as special characters)
for Avid Interplay.
Although the following characters are valid for users and user groups in Interplay, they are
not supported when naming projects, bins, and users on Avid editing systems:
: * ? < >
Do not use these characters in Interplay user names or group names.
For information on International Character Support (ICS), see the Avid Interplay Help.
nWhen you name a Mac OS X computer, use single-byte ASCII characters without spaces.
Allowed Not Allowed
Avid asset names Characters: / \ |
File asset names All characters allowed
for files in Windows
Characters: * ? : / \ " < > |
Names ending with a dot
Names used as DOS devices (LPT1, com1, .., .,, for
example)
Property names
(metadata field
names)
Characters: / \ |
Video ID
metadata field
Spaces, or characters / \ : * ? " < > |
Users and user
groups
Characters: / \ |" '
C Valid and Invalid Characters in Avid Interplay
256

DSystem Metadata Properties
Metadata is textual data you can use to identify and describe the creation, contents, and
disposition of the clip or shotlist you are logging. Avid Interplay comes with an extensive list
of system metadata.
The administrator determines some of the metadata properties that can be viewed in
Interplay Access as headings in the Content View and Object Inspector, and also used in
Interplay searches. Some metadata properties are always available and cannot be disabled.
By default, the Interplay Engine includes default sets of properties for Broadcast, Post and
Film layouts, as described in the following table.
The following table lists all system metadata properties.
Broadcast Post Film
Content
Default
Inspector
Default
Content
Default
Inspector
Default
Content
Default
Inspector
Default
Comments
Created By
Creation Date
DRM
Duration
Format
Media Status
Modified Date
Name
Tape ID
Tracks
Comments
Duration
Media File
Format
Name
Tape ID
Tracks
Comments
Created By
Creation Date
DRM
Duration
Format
Media Status
Modified Date
Name
Tape
Tracks
Comments
Created By
Creation Date
Duration
Media File
Format
Name
Tape
Tracks
Camroll
Comments
Duration
End
KN Dur
KN End
KN Start
Name
Pullin
Pullout
Start
Camroll
Comments
Duration
End
KN Dur
KN End
KN Start
Name
Pullin
Pullout
Start

D System Metadata Properties
258
Heading Description
Search Values and Hints on
Searching in Interplay
All Custom All custom properties defined in the
Property Layout of the Interplay
Administrator.
Searches for all the custom properties that
are set.
Access Rights The access level or user role assigned to a
particular folder or asset. The column
displays an icon that represents the type
of access.
AudioBitDepth Audio bit depth used when you work with
audio files: 16 bit or 24 bit.
Type a value or use the arrows to select a
value.
AudioFormat Audio format of master clips (AIFF-C,
SDII, or WAVE).
AudioSR Audio resolution (sample rate).
AuxTC24 Original HDTV sources (1080p/24) or
audio DATs created for PAL feature film
productions that use in-camera timecode.
Type numbers only in the four
colon-separated entry fields displayed.
Auxiliary Ink Auxiliary ink format settings allow you to
display an additional type of ink number.
This lets you track additional types of
film information for different film gauges.
Used for 24p projects, 25p projects, and
matchback projects only. Auxiliary Ink is
the starting frame for the clip.
AuxiliaryTC1 through
TC5
You can type an auxiliary timecode or
another timecode for editing film or audio
timecode for film.
Type numbers only in the four
colon-separated entry fields displayed.
AuxInkDur Length of the clip, expressed in the
auxiliary ink number.
Type numbers only in the four
colon-separated entry fields displayed.
AuxInkEdge Type of edgecode used in the auxiliary
ink number.
AuxInkEnd Ending auxiliary ink number for the clip. Type numbers only in the four
colon-separated entry fields displayed.
AuxInkFilm

259
Cadence Type of pulldown present on the source
NTSC tapes when in a 23.976 or 24p
project.
Camera Camera used to film this clip. This feature
is used in multicamera shoots.
Camroll Camera roll containing this clip. Used for
24p projects, 25p projects, and matchback
projects only.
Category Assigned category. Categories are defined
by the administrator in the Configure
Categories view of the Interplay
Administrator.
Set to Ignore by default, change to a
category name to search only for items
assigned to that category.
CFPS Captured frames per second. Type a value or use the arrows to select a
value.
Color The text display color for metadata of the
selected item in all Interplay Access
displays.
Returns items of selected color found.
The search does not find items colored
only by inheritance (only the parent is
returned).
Comments Displays any comments added as
metadata to the media file when it was
originally ingested or captured. You can
edit this field in Interplay Access.
Type text.
Created by Displays the name of the user who
created the shotlist.
Creation Date When the asset was created. Select a time range and a particular date
(for example, 12/4/04 or 12/4/2004) or a
time period from the pop-up menu. Click
the calendar to get clickable calendar.
Current Video Resolution Last resolution checked in with the asset.
Current/Last User Last user that checked the asset in or out.
Data Format Data format AAF or OMF. Select Is and then either AAF or OMF.
Database
Heading Description
Search Values and Hints on
Searching in Interplay

D System Metadata Properties
260
Disk Label Displays the XDCAM disk label created
when you import XDCAM media. (This
value is not currently displayed in
Interplay Access.)
DPX Frame-counting field for Digital Picture
Exchange, a SMPTE standard describing
frames scanned from film. The format is
the following: a descriptor of up to 32
alphanumeric characters, followed by a
hyphen (-), followed by a six-digit frame
count, for example,
DPXChildDocu-023657.
DRM Digital Rights Management property. Has
the special operators Has DRM and Does
not have DRM.
Depending on the search flags, this search
can retrieve links to the assets, assets or
links and assets which have at least one
DRM protected media somewhere in the
structure. Searches for DRM should
return all of the sequences, subclips,
rendered effects, and so on that use a
restricted master clip. DRM is referred to
as “restrictions” in Interplay Assist, Avid
Instinct, and Avid editing systems.
Duration The length of the asset in hours, minutes,
seconds, and frames.
Type numbers only in the four
colon-separated entry fields displayed.
End Timecode of the clip’s tail frame. Type numbers only in the four
colon-separated entry fields displayed.
FilmTC Timecode used on film. Used for 24p and
25p projects only.
Type numbers only in the four
colon-separated entry fields displayed.
Format The format of a clip or sequence as
determined by the project type, such as
30i NTSC or 1080i/59.94. This is
especially useful if you have both SD and
HD clips in the same bin.
FPS Play rate: the number of frames to be
displayed each second. The default is
29.97 for NTSC and 25 for PAL for
video. The play rate can also be 24 or
23.98.
Type a value or use the arrows to select a
value.
Heading Description
Search Values and Hints on
Searching in Interplay

261
Frame Chase Expected
Duration
Expected length of a clip captured by the
Frame Chase Editing method.
Type numbers only in the four
colon-separated entry fields displayed.
Frame Chase Known
Duration
Current length of a clip being captured by
the Frame Chase Editing method.
Type numbers only in the four
colon-separated entry fields displayed.
In Use If Is in use, asset is referenced by a
sequence also in the database.
Select Is in use or Is not in use.
IN-OUT The length of the marked segment of a
clip, if any.
Select an operator and then type numbers
only in the four colon-separated entry
fields displayed.
Initial Checkin Date Date that the asset was first checked in. Select a time range and a particular date
(for example, 12/4/04 or 12/4/2004) or a
time period from the pop-up menu. Click
the calendar to get clickable calendar.
InkDur Length of the clip, expressed in ink
number. Used for 24p projects, 25p
projects, and matchback projects only.
You cannot modify this number.
Select an operator and then type numbers
only in the four colon-separated entry
fields displayed.
InkEdge Type of edgecode used in the ink number.
InkEnd Ending ink number for the clip. You
cannot modify this number.
Select an operator and then type numbers
only in the four colon-separated entry
fields displayed.
InkFilm Film gauge for the ink number.
InkNumber Ink number for the clip. Used for 24p
projects, 25p projects, and matchback
projects only.
KNDur Length of the clip, expressed in feet and
frames. Used for 24p projects, 25p
projects, and matchback projects only.
Select an operator and then type numbers
only in the four colon-separated entry
fields displayed.
KNEnd Ending key number for the clip. Used for
24p projects, 25p projects, and matchback
projects only.
Select an operator and then type numbers
only in the four colon-separated entry
fields displayed.
KNFilm Key number film gauge.
Heading Description
Search Values and Hints on
Searching in Interplay

D System Metadata Properties
262
KNIN-OUT Mark IN and Mark OUT key number for
the clip. Used for 24p projects, 25p
projects, and matchback projects only.
KNMarkIN Key number for the IN point, if you set
one for the clip. Used for 24p projects,
25p projects, and matchback projects
only.
Select an operator and then type numbers
only in the four colon-separated entry
fields displayed.
KNMarkOUT Key number for the OUT point, if you set
one for the clip. Used for 24p projects,
25p projects, and matchback projects
only.
Select an operator and then type numbers
only in the four colon-separated entry
fields displayed.
KNStart Starting key number for the clip. Used for
24p projects, 25p projects, and matchback
projects only.
Select an operator and then type numbers
only in the four colon-separated entry
fields displayed.
Labroll Labroll containing the clip.
Last Checkin Date Date when the asset was last checked in. Select a time range and a particular date
(for example, 12/4/04 or 12/4/2004) or a
time period from the pop-up menu. Click
the calendar to get clickable calendar.
LUT File name of the color look-up table used
for the series of clips or frames.
Mark IN Timecode for the IN point, if you set one
for the clip.
Select an operator and then type numbers
only in the four colon-separated entry
fields displayed.
Mark OUT Timecode for the OUT point, if you set
one for the clip.
Select an operator and then type numbers
only in the four colon-separated entry
fields displayed.
Master Dur Length of the final master sequence,
expressed in feet and frames. You cannot
modify this number.
Select an operator and then type numbers
only in the four colon-separated entry
fields displayed.
Master Edge Type of edgecode used in the final master
sequence.
Master End Ending key number for the final master
sequence. You cannot modify this
number.
Select an operator and then type numbers
only in the four colon-separated entry
fields displayed.
Heading Description
Search Values and Hints on
Searching in Interplay

263
Master Film Gauge of the final master sequence.
Master Start Starting key number of the final master
sequence. Used for 24p projects, 25p
projects, and matchback projects only.
Select an operator and then type numbers
only in the four colon-separated entry
fields displayed.
Media File Format Clip media format. MXF or OMF.
Media Size Media file size. Specify KB, MB, GB and type a number.
Note that this specification cannot be
saved in a Saved Search.
Media Status Online, offline, or partially offline status,
or exists on another workgroup.
Select is/is not, and then online, offline,
partial, or nearonline.
Modified Date When the asset was last modified (from
the bin).
Select a time range and a particular date
(for example, 12/4/04 or 12/4/2004) or a
time period from the pop-up menu. Click
the calendar to get clickable calendar.
Name The name of the asset. Type text (not case sensitive; spaces
permitted).
Original Bin Name of the bin where the media for this
asset was originally captured.
Original Machine Name Name of the computer where the media
for this asset was originally captured.
Original Project Name of the project under which the
media for this asset was originally
captured.
Project name (dropdown list).
Offline Track names for any media files that are
offline.
Heading Description
Search Values and Hints on
Searching in Interplay

D System Metadata Properties
264
Path Path to assets in the Interplay database. Meant to be used in conjuction with other
search conditions to narrow the area
where the results are coming from: for
example, combine a search for all
masterclips that have been updated in the
last 10 minutes and that are in path
"/Projects/MyName/MyBin2.”
Select is or is not, then click the Select
button and choose a path from the tree.
Alternately, select contains or does not
contain and type text.
Perf Film edge perforations format used for
3-perf projects. Used for projects brought
forward from earlier releases only; now
superseded by the film size and perf
options available in Ink Film, AuxInk
Film, KN Film, and Master Film.
Playable in Access A green triangle in this column indicates
that a clip is published through the
Interplay Stream Server and can be
played in the Interplay Access Monitor.
Also applies to subclips or shotlists
created from published clips.
Pullin Telecine pulldown of the first frame of the
clip (pulldown phase). Pullin can have the
values A, B, X (matchback only), C, or D.
Used for NTSC 24p projects and
matchback projects only.
Pullout Telecine pulldown of the last frame of the
clip. Pullout can have the values A, B, X
(matchback only), C, or D. Used for 24p
projects and matchback projects only.
(NTSC only)
Record Complete Indicates whether the capture operation is
finished for this asset.
Reel # Source reel number. Used for 24p and 25p
projects only.
Heading Description
Search Values and Hints on
Searching in Interplay

265
Reservation Indicates whether there is a reservation
applied to this asset.
Reserved Indicated item is reserved for specified
timeframe by specifies user.
Select a user and then select a time frame.
Scene Scene number of the clip. Type text.
ShootDate Date the footage was shot.
Slip Number and direction of perfs for
subclips (audio clips only).
SoundTC Timecode for audio. Select an operator and then type numbers
only in the four colon-separated entry
fields displayed.
Soundroll Sound roll this clip came from. Used for
24p projects, 25p projects, and matchback
projects only.
Start Timecode of the clip’s head frame. Select an operator and then type numbers
only in the four colon-separated entry
fields displayed.
Take Take number of the scene. Type a number.
Tape Source tape name (from the bin). Type text (not case sensitive; spaces
permitted).
TC24 24-fps timecode. Select an operator and then type numbers
only in the four colon-separated entry
fields displayed.
TC25 25-fps timecode, no pulldown. Used for
24p and 25p projects only.
Select an operator and then type numbers
only in the four colon-separated entry
fields displayed.
TC25P 25-fps timecode with PAL pulldown.
Used for 24p and 25p projects only.
Select an operator and then type numbers
only in the four colon-separated entry
fields displayed.
TC30 30-fps timecode with 2:3 pulldown. Used
for 24p and 25p projects only.
Select an operator and then type numbers
only in the four colon-separated entry
fields displayed.
Heading Description
Search Values and Hints on
Searching in Interplay

D System Metadata Properties
266
TC30NP 30-fps timecode with no pulldown
(frames 00 through 29).
Select an operator and then type numbers
only in the four colon-separated entry
fields displayed.
TC60 60-fps timecode. Used for HD projects. Select an operator and then type numbers
only in the four colon-separated entry
fields displayed.
Text Combination of Name, Tape, User
Attributes, Comments, and Annotations
attributes. Allows you to search for text in
all attributes at once. Type text (not case
sensitive; spaces permitted).
Tracking Displays colored icons that indicate the
status of shared assets across workgroups.
For more information, see “Viewing the
Status Assets Across Workgroups (Asset
Tracking).”
Tracks All tracks used by the asset (from the bin) Select Video, Audio, or Both.
Transfer Frame-counting field for sources that
have been prepped for transfer. The
format is the following: a descriptor of up
to 32 alphanumeric characters, followed
by a hyphen (-), followed by a six-digit
frame count, for example,
TransferChildDocu-023657.
Type Type of asset. Select an operator and then an asset type
from the dropdown list.
UNC Path Universal Naming Convention that
specifies the location of resources on a
server. The location you type becomes a
hyperlink to that location. Ctrl+click the
cell, and then type the location.
Version Comment
Heading Description
Search Values and Hints on
Searching in Interplay

267
VFX Frame-counting field for visual effects.
The format is the following: a descriptor
of up to 32 alphanumeric characters,
followed by a hyphen (-), followed by a
six-digit frame count, for example,
FXChildDocu-023657.
VFX Reel Source reel identification for the FX shot.
Video ID Lists the identification number created to
track a clip in a broadcast environment.
This ID is equivalent to the Tape ID in
Avid editors. You can edit this field in
Interplay Access.
VITC Vertical interval timecode.
Workspace Name of an Avid shared-storage
workspace
Type the name of the workspace.
Heading Description
Search Values and Hints on
Searching in Interplay
D System Metadata Properties
268

EServer Error Codes
The following table lists the error codes and the textual expressions that the Interplay Engine
can return.
0x52e Logon failure: unknown user name or bad password.
0x525 The specified user does not exist.
0x8000ffff Failed to open the database (catastrophic failure). Contact your
administrator. May require Avid support.
8007000e out of memory
80070005 Failed to open project: Access denied. The project is deactivated.
80004001 not implemented
80004005 general failure
89990010 out of range
89990011 nesting too deep
89990012 the operation was only partially successful
89990013 operation was canceled
89990020 database not initialized
89990021 database already initialized
89990022 database not available
89990023 database not found
89990024 database not open
89990025 database already exists
89990026 cannot load database initialization file
89990027 unable to write to database. Please contact your system administrator.
89990028 the database is not active
89990030 invalid path

E Server Error Codes
270
89990031 invalid name
89990032 invalid handle
89990033 invalid destination
89990034 invalid property
89990035 invalid parameter
89990036 invalid filename
89990037 invalid object
89990038 invalid hostname
89990039 invalid macro string or tool installation file
89990040 object not found
89990041 parent not found
89990042 the template for the object could not be found
89990043 titerator is invalid for this iteration-capable command
89990050 property not found
89990051 property not set
89990052 cannot set property
89990053 cannot modify the property
89990054 the property is read-only
89990055 the object's style sheet was not found
89990057 the streamed property name is too long
89990060 folder not empty
89990061 object is not a folder
89990062 an item with that name already exists
89990068 dependency usage too long
89990069 The operation failed because non-versionable objects cannot live in
versionable folders
89990070 cannot delete the root object
89990071 tree is not mounted into file system

271
89990072 root object has no parent
89990073 invalid operation for root object
89990080 cannot open file
89990081 cannot write to file
89990082 cannot read from file
89990083 the file does not exist
89990084 file system operation failed
89990085 access to file denied
89990086 sharing violation
89990087 corrupt file
89990090 cannot set mount point
89990091 object not mounted into file system
89990092 cannot create directory
89990093 cannot move directory or file
89990094 cannot copy file
89990095 cannot delete directory or file
89990096 cannot create a link to a link
89990097 folder does not exist
8999009b cannot move the item to another branch. Due to the branch settings, the
source and destination locations are in different branches.
8999009c cannot create a share to a file in another branch. Due to the branch settings,
the share and share target locations are in different branches.
8999009d The original parent is currently in the recycle bin
8999009e The original parent does not exist anymore
89990100 database not found
89990101 database with that name already exists
89990102 default database location not set
89990110 workspace not initialized

E Server Error Codes
272
89990111 workspace already initialized
89990120 already connected to a server
89990121 not connected to a server
89990122 cannot connect to server
89990123 cannot disconnect from server
89990124 The database share on the server is not accessible. Please contact your
administrator.
89990130 client connection was refused
89990131 invalid user name or password
89990132 client is not logged on
89990140 cannot lock folders, only files
89990141 cannot lock system items
89990142 the object could not be checked out
89990143 not authorized for this operation
89990144 the item is already checked out
89990145 the item is not checked out
89990146 the item is checked out by someone else
89990147 the object could not be checked in
89990148 the working path for the item is not set
89990149 error during reversal of transaction, file still pending, you must recover
manually
8999014a the item is already checked out to you
8999014b the item is checked out exclusively by someone else
8999014c multiple check out is not possible for this item
8999014d Another check-in operation was performed before yours. Try the merge
again against the correct version.
8999014e The item or one of its children is checked out
89990160 the server evaluation period expired
89990161 limited server license

273
89990162 the dongle is not available on the server
89990163 the registration key is invalid
89990164 the server and client versions are not compatible
89990165 the server could not be instantiated (is the server installed on this
machine?)
89990166 the server is locked by the Administrator
89990167 the server is low on virtual memory
89990168 the server is low on disk space
89990169 the server is out of disk space
89990170 the specified search expression is invalid
89990171 the database is locked by the Administrator
89990172 a temporary key cannot be installed if a permanent key is already active
89990173 the server with the CCS is locked by the Administrator
89990174 The server is temporarily locked because of a shutdown
89990175 cannot init indexed search
89990177 The hardware id is invalid
89990178 The license key contained one or more expired licenses. These licenses are
ignored.
89990192 The object or one of its sub-objects is locked. It is not possible to make
changes to this object.
89990195 the database was created with a newer version and cannot be opened with
this server
89990196 The transaction commit failed because a merge is needed
8999019c a file or folder has a pending change
8999019f setting a property failed because the condition for setting did not match
899901a4 An item in a folder was removed while the folder was being enumerated
89990200 object not initialized
89990201 object not found
89990202 object already exists

E Server Error Codes
274
89990220 CopyFile command failed
89990221 file already exists
89990222 file does not exist
89990224 cookie file does not exist
89990225 can not create cookie file
89990226 can not read cookie file
89990227 cookie file is corrupt
89990228 found cookie does not match wanted cookie
89990230 object must support INxNPersistDatabase
89990231 object must support INxNPersistDatabaseObj
89990232 object must support INxNVersionControlProperty
89990233 object must support INxNHandleStore
89990234 object must support INxNHandleStoreObj
89990235 unknown command passed to RunCommand
89990236 requested version was not found
89990237 versions are identical
89990238 not enough free disk space for new version
89990239 can not rollback to latest version
89990240 user is not correctly logged on
89990244 The specified object was already touched in the current transaction
89990250 incorrect cookie
89990251 incorrect user name
89990252 incorrect password
89990253 version control database not found
89990260 lookup for vital creation properties failed
89990261 version control is disabled for this object
89990262 Connect to version control server failed

275
89990280 Copying file from server location to local destination failed
89990290 archive is corrupted
89990291 file is not of correct type
89990292 Disabling version creation for abstract assets is not supported
89990300 the user 'UserManagement' is not allowed
89990301 user rights do not allow this operation
89990302 user/user group exists already
89990303 command exists already
89990304 user does not exist
89990305 user is invalid
89990306 user rights do not allow this operation in system folder
89990307 user rights do not allow this operation in level
89990308 user rights do not allow this operation (no ownership)
89990309 the login was disabled for this database
89990310 database is not a CCS
89990311 The given object is not an action
89990312 The given object is not a role
89990313 The given object is not an action category
89990314 The given action category name already used by another action category
89990315 The given action name already used by another action
89990316 The given action id is already used by another action
89990317 Unable to complete the operation because the action exists with another
type
89990318 The given role name already used by another role
89990319 The given role id is already used by another role
89990320 Unable to complete the operation because the role exists with another type
89990321 The operation cannot be performed on a system defined role
89990322 The operation cannot be performed on a system defined action

E Server Error Codes
276
89990323 The action is not assigned to the role
89990324 The system id's for roles or actions are out - impossible to create new
system actions or roles
89990326 The operation is not permitted on the user administrator
89990327 The initialization of the authorization subsystem failed - read message for
more information
89990340 The initialization of the user management subsystem failed - read message
for more information
89990341 A generic command was called which is not supported for user or group
objects
89990342 Internal requirements for user or groups objects are not fulfilled (for
example, link broken)
89990351 The given user name is already used
89990352 The given user could not be created
89990353 The user can neither be moved nor removed (that is, users cannot be moved
from the Everyone group and the Administrator cannot be moved from the
Administrators group)
89990354 The given user shall be destroyed but was not deleted before
89990355 Not a user
89990356 Your user account has been deleted
89990361 The given group name is already used
89990362 The given group could not be created
89990363 The given group can neither be removed nor moved
89990364 the member creation for the given group failed
89990365 the group cannot be destroyed because it contains children
89990366 not a serigraph
8999036 the group must not contain other groups
89990368 the database is from a different CCS and needs a migration
89990369 could not connect to the LDAP server
8999036a The operation failed because the object is protected by a reservation

277
8999036b CCS Connection failed
8999036c CCS is corrupt (for example, GUID missing)
8999036d The authorization config file is missing
8999036e The CCS does not have the same version as the server of the database
89990370 An LDAP search enum failed
89990371 Structural changes are not allowed on that object
89990372 No Children can be added to this folder or moved out of this folder
89990401 no handler was found
89990450 There is no open session for this client. If you are using an older version of
the client, JXDK or MDK please upgrade to a newer version
89990500 cannot convert variant to given type
89990600 HTTP request error
89990601 continue
89990602 switching protocols
89990603 OK
89990604 created
89990605 accepted
89990606 non-authoritative information
89990607 no content
89990608 reset content
89990609 partial content
89990610 multiple choices
89990611 permanently moved
89990612 moved temporarily
89990613 see other
89990614 not modified
89990615 use proxy
89990620 bad request

E Server Error Codes
278
89990621 unauthorized
89990622 payment required
89990623 forbidden
89990624 not found
89990625 method not allowed
89990626 not acceptable
89990627 proxy authentication required
89990628 request timeout
89990629 conflict
8999062a gone
8999062b length required
8999062c precondition failed
8999062d request entity too large
8999062e request URI too long
8999062f unsupported media type
89990630 internal server error
89990631 not implemented
89990632 bad gateway
89990633 service unavailable
89990634 gateway timeout
89990635 HTTP version not supported
89990700 database journal error
89990701 database journal initialization failed
89990702 database journal recovery failed
89990703 invalid entry in database journal found
89990704 failed to apply database journal transaction
89990705 failed to apply database journal operation

279
89990706 error opening database journal
89990707 error reading from database journal
89990708 error writing to database journal
89990709 database journal file error
89990800 SQL error
89990801 SQL error, more info available
89990802 invalid SQL configuration
89990900 the sender of the message does not exist
89990901 the recipient of the message does not exist
89990902 The sender must be a user. It cannot be a user group
89990903 The attachment of the message is invalid
89990904 A block size was 0 or negative
89990905 A message handle was invalid
89990906 the viewing counter of a mailbox is inconsistent with the viewing status of
the messages
89990907 the outbox of a user could not be created
89990908 the inbox of a user could not be created
89990a00 Could not open an image because the file could not be found or the caller is
not allowed to open the file.
89990a01 Could not read an image. The file could be opened but not be read.
89990a02 Could not create an image file. Maybe the destination folder does not exist
or the caller is not allowed to write to that location.
89990a03 Could not write an image file. The file was created but writing to the file
failed. This could for example happen if disk has insufficient disk space.
89990a04 The image could not be read because it does not have a known format.
89990a05 The image could not be read because the bitmap in it is invalid.
89990a06 An unknown error occurred in the image lib.
89990a07 An image could not be loaded or saved because the license for the LZW
algorithm is not available.

E Server Error Codes
280
89990a08 The image could not be read or stored because the file or image has an
invalid format.
89990b00 The LDAP server detected an internal error, LDAP error:
LDAP_OPERATIONS_ERROR(0x1)
89990b01 The LDAP server received an invalid request from the server, LDAP error:
LDAP_PROTOCOL_ERROR(0x2)
89990b02 A specified time limit was exceeded in a request to the LDAP server,
LDAP error: LDAP_TIMELIMIT_EXCEEDED(0x3)
89990b03 A specified size limit was exceeded in a request to the LDAP server, LDAP
error: LDAP_SIZELIMIT_EXCEEDED(0x4)
89990b04 The LDAP server does not support the authentication method specified by
the server, LDAP error:
LDAP_AUTH_METHOD_NOT_SUPPORTED(0x7)
89990b05 The request sent to the LDAP server required strong authentication and
therefore failed, LDAP error: LDAP_STRONG_AUTH_REQUIRED(0x8)
89990b06 A limit set by the LDAP administrator was exceeded in a request to the
LDAP server, LDAP error: LDAP_ADMINLIMIT_EXCEEDED(0xB)
89990b07 The LDAP server was unable to satisfy a request because one or more
critical extensions were not available, LDAP error:
LDAP_UNAVAILABLE_CRITICAL_EXTENSION(0xC)
89990b08 The request sent to the LDAP server required confidentiality by the
transport protocol and therefore failed, LDAP error:
LDAP_CONFIDENTIALITY_REQUIRED(0xD)
89990b09 A search request sent to the LDAP server is not compatible with the
attribute syntax specified by the LDAP database, LDAP error:
LDAP_INAPPROPRIATE_MATCHING(0x12)
89990b0a An LDAP object specified in a request could be found by the LDAP server,
LDAP error: LDAP_NO_SUCH_OBJECT(0x20)
89990b0b The LDAP server detected an error when trying to dereference an alias,
LDAP error: LDAP_ALIAS_PROBLEM(0x21)
89990b0c The syntax of a DN sent to the LDAP server is incorrect, LDAP v:
LDAP_INVALID_DN_SYNTAX(0x22)
89990b0d The LDAP server cannot perform the operation on a leaf entry, LDAP
error: LDAP_IS_LEAF(0x23)

281
89990b0e A search request sent to the LDAP server could not dereference an alias
because of missing access rights, LDAP error:
LDAP_ALIAS_DEREF_PROBLEM(0x24)
89990b0f An incorrect authentication method was used when sending a request to the
LDAP server, LDAP v: LDAP_INAPPROPRIATE_AUTH(0x30)
89990b10 The credentials sent to the LDAP server are invalid, LDAP error:
LDAP_INVALID_CREDENTIALS(0x31)
89990b11 The request sent to the LDAP server was not completed because of missing
access rights, LDAP error: LDAP_INSUFFICIENT_ACCESS(0x32)
89990b12 The LDAP server is too busy at the moment to fulfill the request, LDAP v:
LDAP_BUSY(0x33)
89990b13 The LDAP server is currently unavailable, LDAP v:
LDAP_UNAVAILABLE(0x34)
89990b14 The LDAP server cannot process the request due to server-defined
restrictions, LDAP error: LDAP_UNWILLING_TO_PERFORM(0x35)
89990b15 A loop was detected in an LDAP alias or referral, LDAP error:
LDAP_LOOP_DETECT(0x36)
89990b18 The LDAP server could not complete the request because it violates the
naming convention, LDAP error: LDAP_NAMING_VIOLATION(0x40)
89990b19 The LDAP server could not complete the request because it violates the
rules set for the object class, LDAP error:
LDAP_OBJECT_CLASS_VIOLATION(0x41)
89990b1a The LDAP server cannot perform the operation on a non-leaf entry, LDAP
error: LDAP_NOT_ALLOWED_ON_NONLEAF(0x42)
89990b1b The LDAP server cannot perform the operation because it attempts to
change attributes that are necessary for the relative DN of the entry, LDAP
error: LDAP_NOT_ALLOWED_ON_RDN(0x43)
89990b1c The LDAP server cannot perform the operation because the entry already
exists, LDAP error: LDAP_ALREADY_EXISTS(0x44)
89990b1d The LDAP server cannot perform the operation because it would change
the structure rules of the object class, LDAP error:
LDAP_NO_OBJECT_CLASS_MODS(0x45)
89990b1e The results of a request to the LDAP server are too large to return them,
LDAP error: LDAP_RESULTS_TOO_LARGE(0x46)

E Server Error Codes
282
89990b1f The LDAP operation needs to be performed by multiple LDAP servers,
where this operation is not permitted, LDAP error:
LDAP_AFFECTS_MULTIPLE_DSAS(0x47)
89990b20 The LDAP server cannot perform the operation because of a virtual list
view error, LDAP error: LDAP_VIRTUAL_LIST_VIEW_ERROR(0x4C)
89990b21 The LDAP server encountered an unknown error, LDAP error:
LDAP_OTHER(0x50)
89990b22 The LDAP server could not be contacted, LDAP error:
LDAP_SERVER_DOWN(0x51)
89990b23 The LDAP client detected an error, LDAP error:
LDAP_LOCAL_ERROR(0x52)
89990b24 The LDAP protocol detected an encoding error, LDAP error:
LDAP_ENCODING_ERROR(0x53)
89990b25 The LDAP protocol detected an decoding error, LDAP error:
LDAP_DECODING_ERROR(0x54)
89990b26 An LDAP search was aborted because of a timeout, LDAP error:
LDAP_TIMEOUT(0x55)
89990b27 The LDAP server encountered an unknown authentication error, LDAP
error: LDAP_AUTH_UNKNOWN(0x56)
89990b28 An LDAP search filter has an invalid format, LDAP error:
LDAP_FILTER_ERROR(0x57)
89990b29 An LDAP operation was cancelled by the user, LDAP error:
LDAP_USER_CANCELLED(0x58)
89990b2a An LDAP operation failed because an invalid parameter was specified,
LDAP error: LDAP_PARAM_ERROR(0x59)
89990b2b n LDAP operation failed because the system is out of memory, LDAP
error: LDAP_NO_MEMORY(0x5a)
89990b2c The LDAP connection could not be created, LDAP error:
LDAP_CONNECT_ERROR(0x5b)
89990b2d An LDAP operation failed because it is not supported by the LDAP server,
LDAP error: LDAP_NOT_SUPPORTED(0x5c)
89990b2e The LDAP server refused to return results, LDAP error:
LDAP_NO_RESULTS_RETURNED(0x5e)
89990b2f An LDAP operation failed because a required control was not found,
LDAP error: LDAP_CONTROL_NOT_FOUND(0x5d)

283
89990b31 A loop was detected in an LDAP alias or referral, LDAP error:
LDAP_CLIENT_LOOP(0x60)
89990b32 An LDAP operation failed because a referral required too many referral
hops, LDAP error: LDAP_REFERRAL_LIMIT_EXCEEDED(0x61)
89990b50 The operation failed because the user authentication provider is not enabled
89990b51 The authentication failed because empty passwords are not allowed
89990b52 The CCS was unable to retrieve the users from a user authentication
provider
89990b53 The specified user authentication provider was not found
89990b54 The required setting for the LDAP server is not set
89990b55 The required setting for the LDAP user object class is not set
89990b56 The required setting for the LDAP user name attribute is not set
89990b57 The specified search root DN was not found
89990b70 The Unity API could not be found
E Server Error Codes
284

FConsistency Check Codes
The following tables explain the codes reported when you run a Consistency Check:
•Consistency Check Critical Errors
•Consistency Check Errors
•Consistency Check Warnings
cThe Consistency Check is for support purposes. You should perform this check only if
requested by Avid Technical Support.
Consistency Check Critical Errors
cIf any of the following critical errors are reported, do not use your database; contact
Avid immediately using the protocol outlined in the “If You Need Help” topic in the
front of this manual.
Code Meaning
7050 object refers to the wrong parent
7051 object is not exist in name directory
7052 object has an invalid BIH
7053 object has an invalid BDH
7088 pending change table inconsistency
7089 pending change table inconsistency
7099 object doesn't have a parent
7100 internal error in database structure
7101 internal error in database structure
7110 streamed properties structure invalid
7141 repository data corruption

F Consistency Check Codes
286
Consistency Check Errors
nIf any of the following errors are reported, some problems were found related to the
particular object. It is still possible to use your database, but you should contact Avid using
the protocol outlined in the “If You Need Help” topic in the front of this manual to resolve
the problem.
7142 repository data corruption
7143 repository data corruption
7144 repository data corruption
11064 user management failed to initialize
Code Meaning
7061 Not possible to determine the server master path for the file
7063 file doesn't exist
7064 internal object state is invalid
7065 internal object state is invalid
7066 internal object state is invalid
7067 internal object state is invalid
7068 internal object state is invalid
7069 internal object state is invalid
7070 object history is not accurate
7071 object history is not accurate
7077 internal object state is invalid
7078 internal object state is invalid
7081 internal object state is invalid
7082 internal object state is invalid
7083 internal object state is invalid
Code Meaning

Consistency Check Errors
287
7085 internal object state is invalid
7111 unknown property handle
7112 streamed property flag is not set
7113 unknown streamed property name
7114 invalid streamed property
7153 internal object state is invalid
7171 link is invalid
7172 link is invalid
7173 link is invalid
7174 link is invalid
7175 link is invalid
7176 link is invalid
11058 master user is not valid
11059 master user is not valid
11060 master user does not exist
11061 master user is not valid
11062 master user is not valid
23020 authorization assignment is incorrect
23021 authorization assignment is incorrect
23023 authorization assignment is incorrect
Code Meaning

F Consistency Check Codes
288
Consistency Check Warnings
If any of the following warnings are reported, some problems were found, but no action is
urgently needed.
Code Meaning
7062 file size mismatch
7072 invalid dependency source
7073 invalid dependency source
7074 invalid dependency target
7075 invalid dependency target
7076 incorrect dependency type
7091 pending change problem fixed
23022 invalid entry in the authorization role table. This can happen when there is
an entry in the permission table that does not refer back to an object. For
example, an object was deleted or the creation of a folder was cancelled.

A B C D E F G H I J K L M N O P Q R S T U V W X Y Z
Symbols
_Backup directory
described 33
_Buckets directory
described 33
_Database directory
backing up and restoring 36, 37
described 33
_Master directory
described 33
_PropertyStore directory
backing up and restoring 36, 37
described 33
Numerics
7-Zip
for Interplay backups 46
A
AAF metadata
adding to tape archive 156
Access control
for custom properties 136
Accumulated inherited role
described 111
Activating
database 64
Administrator role
described 111
Administrators group 108
Apache web server
activating creation of access.log 225
folder and files 224
Application Database Settings view 163, 164
options 166
Application key (dongle) 86
Archive
metadata override 160
Archive Engine
setting computer name 156
Archive settings
adding AAF metadata 156
allow duplicate media files 154
allow metadata archive 154
archive segment 154
archive server name 154
best effort restore 156
duplicate versions 154
online database 156
segment size 156
server name 156
use best effort 154
Archive Settings view 154
Archiving 154
Attributes
setting for users or groups 110
Authentication
described 96
global 96
setting for individual users 114
Authentication providers
for individual users 114
global 96
Automatic backups
scheduling 41
Automatic reservations 171
Automatic timeout
setting 175
AvDeletes.log 227
Index

Index A B C D E F G H I J K L M N O P Q R S T U V W X Y Z
290
Avid
online support 15
training services 17
Avid assets
described 20
Avid Instinct
Application Database options 166
setting Application Database options 163, 164
setting user options 177
user options 180
Avid Interplay
client-server application 23
optimizing performance 192
Avid Interplay Administrator
See Interplay Administrator
Avid Interplay Assist
Application Database options 166
setting Application Database options 163, 164
setting user options 177
user options 180
Avid Interplay Engine directory
Apache folder 224
Data folder 225
folders and files 223
Logs folder 226
Preview Server folder 230
Server folder 231
Avid Interplay Engine Server process 232
locking or shutting down 197
Avid Media Composer
setting Application Database option 163, 164
Avid Service Framework
Services views 189
Avid Unity
account for Server Execution User 194
authentication 98
file repository on workspace 200
Avid Unity ISIS
workspace for file repository 202
Avid Unity MediaManager
migrating users from 108
Avid Unity MediaNetwork
workspace for file repository 202
Avid Workgroup Engine Monitor service 239
Avid Workgroup HTTP Server process 233
Avid Workgroup Preview Server service 234
Avid Workgroup Server Browser service 234
Avid Workgroup TCP/COM Bridge service 238
Avid Workgroup VSS service 238
AvidAM.pro file
described 33
AvidWG.pro file
described 33
AvMetaDataDelete.log 228
AvMoveEx.log 229
B
BackupArchive tool 57
BackupFailed event 245
Backups
described 36, 37
manual, starting 45, 45
number of backups to keep 37
performing 41
recommendations for configuring 37
restoring 48
scheduling 41
scheduling automatic backups 41
using archiving tool 46
Best effort restore
setting 156
C
Categories
adding 144
configuring 144
removing 146
Central Configuration Server (CCS)
adding users 96
caution when moving 91
described 23
moving to another server 92
overview 91
selecting a different server 94
Client access
configuration 250
Client connections
troubleshooting 192
Clients
disconnecting all 85
list of connected 82
ClusterResourceFailure event 245

A B C D E F G H I J K L M N O P Q R S T U V W X Y Z Index
291
Complete backup
described 36, 37
Config.xml 241
supported actions 243
supported events 245
Configuration files
Interplay Engine 241
Configuring
automatic backup 37
categories 144
client access 250
Interplay Engine files 241
Pro Tools Export plug-in 186
Pro Tools Import plug-in 184
project token attributes 250
remote workgroups 142
Consistency Check
critical errors 285
error codes 285
errors 286
performing 60
warnings 288
Create Database view 31
Custom Meta Data tab
using 133
Custom properties
adding 133
creating 132
custom lists for 138
extended search 141
removing a list 140
setting access control 136
XML files for 138
D
Data folder 225
Database
activating 64
backing up 36
blocking access to 122
changing root folders 81
creating 31
deactivating 63
described 19
directories and files 33
limits 36
locking 62
migrating 67
moving (clustered) 73
moving (non-clustered) 69
moving database and users (clustered) 76
moving database and users (non-clustered) 71
moving when disk space low 78
renaming 79
restoring 36
restoring example 56
splitting 200
supported storage configurations 202
unlocking 62
viewing information about 60
Database Information View 60
DCOMConfig Settings 232
Deactivating
database 63
Deleting
options for deleting locked media 160
options for deleting OMF or MXF 159
users and user groups 115
Dictionaries
for custom properties 138
Differential backup
described 37
DiskLimit event 245
Dongle 86
DRM (restrictions) 260
Duration attribute 260
Dynamic relink
Editor Database option 166
E
E-mail notifications
errors and severity level 249
Engine Monitor Service 239
Error codes
Consistency Check 285
server 269
Event Manager settings 241
Everyone group 108
Exiting
Interplay Administrator 29
Exporting
license 89

Index A B C D E F G H I J K L M N O P Q R S T U V W X Y Z
292
Extended search
custom properties 141
F
Fast backup
described 37
File assets
described 20
source files for 200
File repository
described 200
Filetransfer server 254
Firewalls
troubleshooting 193
Folderlocations.xml
described 33
Folders
assigning roles to 116
blocking access to 122
setting ownership 157
Frame Locators tab
configuring display 175
Full backup
described 36, 37
G
General role assignments
setting 119
viewing 116
Global authentication 96
H
Handover directories
described 33
Hardware ID 86
Help
opening 28
I
Imported Users group 108
Importing
LDAP users 101
license 88
users 96
Windows domain users 99
Incremental backup
described 37
Inherited rights 111
IN-OUT attribute 261
Installing
Pro Tools Import plug-in 184
Instinct/Assist User Settings view 177
options 180
Interplay Access
default folders in 31
defining property layouts for 127
enabling login from Windows domain 99
Interplay Administrator
described 24
exiting 29
Help 28
opening a view 28
starting 24
Interplay Administrator views
opening 28
Interplay Administrator window
using 26
Interplay Archive Engine
described 22
Interplay database
described 19
See also Database
Interplay Engine
Avid Interplay Engine Server process 232
Avid Workgroup Engine Monitor service 239
Avid Workgroup HTTP Server process 233
Avid Workgroup Preview Server service 234
Avid Workgroup Server Browser service 234
Avid Workgroup TCP/COM Bridge service 238
Avid Workgroup VSS service 238
configuration files 241
described 19
folders and files 223
optimizing performance 192
ports used 231
servers and services 231
Interplay Media Services Engine
registering 147
Interplay Media Services view 151

A B C D E F G H I J K L M N O P Q R S T U V W X Y Z Index
293
Interplay Portal
viewing 15
Interplay Transfer
configuring for remote workgroups 142
Interplay Transfer Settings view 152
Interplay Transfer Status view 152
Interplay Window
automatic reservation 171
Interplay workgroup
described 19
multiple workgroups 21
InterplayRestore tool
described 48
example 56
J
Journal files
described 33
L
LDAP authentication 101
LDAP server settings 103
LicenseKeyInfo.exe 90
Licenses
displaying and printing 90
exporting 89
importing 88
managing 86
permanent 88
troubleshooting 90
types 89
Licenses view 86
Lock Server view 84
Lock/Unlock Database view 62
Locked clips
deleting 160
Locking
database 62
server process 197
LogEvent event 245
Logging in
troubleshooting 191
Logging out
Interplay Administrator 29
Logs folder 226
Logwatch.xml 248
M
Manage Database Roles view 116
Managing Databases view 63
Manual backup
starting 45, 45
Media Composer
setting Application Database option 163, 164
Media Indexer
registering in Interplay Administrator 147
MediaManager
migrating users from 108
Metadata
system, list 257
Metadata override
for archive 160
Migrated Users group 108
Migrating
database 67
Moving
database (clustered) 73
database (non-clustered) 69
database and users (clustered) 76
database and users (non-clustered) 71
database when disk space low 78
MXF files
option for deleting 159
N
No Access role
described 111
NxNServerLock.exe
locking server process 197
moving database with 78
NxNServerShutdown.exe
moving database with 78
shutting down server process 197
NxNServerUnlock.exe
moving database with 78
NXNServerUser.exe
recreating Server Execution User 196

Index A B C D E F G H I J K L M N O P Q R S T U V W X Y Z
294
O
Object Inspector
configuring Frame Locators 175
OMF files
option for deleting 159
Online support 15
Ownership Behavior view 157
P
Passwords
viewing and setting 110
Perform Consistency Check view 60
Performance
optimizing Interplay 192
Permanent license 88
Permissions
setting 111
See also Roles
Presets
workgroup transfer 152
Preview Server folder 230
pro file
described 33
Pro Tools
configuring Export plug-in 186
configuring Import plug-in 184
installing plug-ins 184
plug-ins for Interplay 184
User Settings plug-in 187
Property Layout view 127
R
Read role
described 111
Read/Write role
described 111
Read/Write/Delete role
described 111
Remote workgroups
configuring for search or transfer 142
Renaming
database 79
Reservations
automatic 171
Resolutions
setting available in clients 130
Restart Server view 85
Restarting
server 85
Restoring
backup version 48
Restrictions
DRM property 260
Reuniting
split database 211
Rights
setting 111
See also Roles
Robocopy
for Interplay backups 46
Role assignments
general 116
Roles
assigning to folders 116
described 111
viewing and changing 112
Root folders
setting 81
S
Schedule Backups view 41
Searches
custom properties 141
Searching
remote workgroups 142
Send mail action 243
Server
error codes 269
information about 82
locking 84
restarting 85
shutting down 84
unlocking 84
Server Event configuration
example 247
Server Event Manager
configuring 241
Server Execution User
described 23
overview 194

A B C D E F G H I J K L M N O P Q R S T U V W X Y Z Index
295
recreating 196
troubleshooting 194
Server folder 231
Server Hostname Settings view 147
Server Information view 82
Server Settings view 81
ServerXML.xml 250
Service Configuration view (Avid Service
Framework) 189
Shotlist
changing default start timecode 174
Shutting down
server process 197
Split database
configuring workgroup.xml file 209
described 200
existing Interplay installations 205
new Interplay installations 203
preparing for 202
reuniting 211
reuniting AvidWG and _InternalData 217
reuniting AvidWG only 214
Start timecode
changing default for shotlist 174
Streamed properties
described 33
System metadata
list 257
T
Taxonomies
for custom properties 138
TCP/COM Bridge service 238
TCP/IP
ports required 231
Timecode
changing default start for shotlist 174
Timeout
setting automatic 175
Tracks attribute 266
Training services 17
Transferring
to remote workgroup 142
Transfers
configuring transfer engines 152
monitoring status 152
preset view 152
Troubleshooting 15
client connection problems 192
firewalls 193
licenses 90
login-in problems 191
optimizing Interplay performance 192
server process 197
U
Unlocking
database 62
User Authentication Providers view 96
User groups
adding 109
default 108
deleting 115
removing users from 116
roles 111
setting attributes for 110
setting passwords for 110
User management
guidelines 125
User Management view 106
Users
adding from Avid Unity 98
adding manually 109
adding to a CCS 96
default 108
deleting 115
disconnecting all 85
importing 96
importing from LDAP 101
importing from Windows domain 99
list of connected 82
management guidelines 125
managing 106
removing from group 116
roles 111
setting attributes for 110
setting passwords for 110

Index A B C D E F G H I J K L M N O P Q R S T U V W X Y Z
296
V
VITC (Vertical Interval Timecode)
in a bin 267
VSS service 238
W
WG_Database$
identifying root folder for 210
Windows Domain authentication 99
Workgroup name
setting 147
Workgroup Properties view (Avid Service
Framework) 189
Workgroup Transfer Presets view 152
workgroup.xml file
configuring for file transfer server 254
configuring for split database 209
Workgroups
described 19
multiple workgroups 21
remote 142
X
XML files
for custom properties 138

Avid
75 Network Drive
Burlington, MA 01803-2756 USA
Technical Support (USA)
Visit the Online Support Center at
www.avid.com/support
Product Information
For company and product information,
visit us on the web at www.avid.com