Avid Interplay Engine And Access Administration Guide 1.1.5 Manual Admin V1 1 5
User Manual: avid Interplay Engine - 1.1.5 - Administration Manual Free User Guide for Avid Interplay Software, Manual
Open the PDF directly: View PDF .
Page Count: 212 [warning: Documents this large are best viewed by clicking the View PDF Link!]
- Title Page
- Contents
- Using This Guide
- Getting Started with the Avid Interplay Administrator
- Database Settings
- Creating an Interplay Database
- Avid Interplay Database Directories and Files
- Scheduling and Restoring Database Backups
- Performing a Consistency Check
- Viewing Database Information
- Locking and Unlocking Databases
- Managing Databases: Deactivating, Activating, and Migrating
- Moving a Database to Another Server
- Moving a Database and Users to Another Server
- Moving a Database Under Low Disk Space Conditions
- Renaming a Database
- Server Settings
- User Management
- Understanding the Central Configuration Server
- Adding Users to a Central Configuration Server
- Setting User Authentication Providers and Importing Users
- Managing Users, User Groups, and User Rights
- Understanding Default User Groups, Users, and Roles
- Adding Users and User Groups Manually
- Viewing and Setting Attributes
- Understanding Standard Roles and Default Rights
- Viewing and Changing Roles
- Viewing and Setting Authentication Providers for Individual Users
- Deleting Users and User Groups
- Removing Users from User Groups
- Managing Database Roles
- Guidelines for User Management
- Site Settings
- Editor Settings
- Avid Interplay Services
- Troubleshooting
- Recommendation for Database Storage
- Installed Components and Services
- Interplay Engine Configuration Files
- Valid and Invalid Characters in Avid Interplay
- System Metadata Properties
- Server Error Codes
- Consistency Check Codes
- Index

make manage move | media™
Avid ®
Avid® Interplay™ Engine and
Avid Interplay Archive Engine
Administration Guide
2
Copyright and Disclaimer
Product specifications are subject to change without notice and do not represent a commitment on the part of Avid Technology,
Inc.
The software described in this document is furnished under a license agreement. You can obtain a copy of that license by
visiting Avid's Web site at www.avid.com. The terms of that license are also available in the product in the same directory as
the software. The software may not be reverse assembled and may be used or copied only in accordance with the terms of the
license agreement. It is against the law to copy the software on any medium except as specifically allowed in the license
agreement.
Avid products or portions thereof are protected by one or more of the following United States Patents: 4,746,994; 4,970,663;
5,045,940; 5,267,351; 5,309,528; 5,355,450; 5,396,594; 5,440,348; 5,452,378; 5,467,288; 5,513,375; 5,528,310; 5,557,423;
5,577,190; 5,584,006; 5,640,601; 5,644,364; 5,654,737; 5,715,018; 5,724,605; 5,726,717; 5,729,673; 5,745,637; 5,752,029;
5,754,851; 5,799,150; 5,812,216; 5,828,678; 5,842,014; 5,852,435; 5,987,501; 6,061,758; 6,223,211; 6,301,105; 6,532,043;
6,546,190; 6,636,869; 6,747,705, 6,763,523; 6,813,622. Other patents are pending.
This document is protected under copyright law. An authorized licensee of Avid Interplay may reproduce this publication for the
licensee’s own use in learning how to use the software. This document may not be reproduced or distributed, in whole or in
part, for commercial purposes, such as selling copies of this document or providing support or educational services to others.
This document is supplied as a guide for Avid Interplay. Reasonable care has been taken in preparing the information it
contains. However, this document may contain omissions, technical inaccuracies, or typographical errors. Avid Technology,
Inc. does not accept responsibility of any kind for customers’ losses due to the use of this document. Product specifications
are subject to change without notice.
Copyright © 2007 Avid Technology, Inc. and its licensors. All rights reserved.
The following disclaimer is required by Sam Leffler and Silicon Graphics, Inc. for the use of their TIFF library:
Copyright © 1988–1997 Sam Leffler
Copyright © 1991–1997 Silicon Graphics, Inc.
Permission to use, copy, modify, distribute, and sell this software [i.e., the TIFF library] and its documentation for any purpose
is hereby granted without fee, provided that (i) the above copyright notices and this permission notice appear in all copies of
the software and related documentation, and (ii) the names of Sam Leffler and Silicon Graphics may not be used in any
advertising or publicity relating to the software without the specific, prior written permission of Sam Leffler and Silicon
Graphics.
THE SOFTWARE IS PROVIDED “AS-IS” AND WITHOUT WARRANTY OF ANY KIND, EXPRESS, IMPLIED OR
OTHERWISE, INCLUDING WITHOUT LIMITATION, ANY WARRANTY OF MERCHANTABILITY OR FITNESS FOR A
PARTICULAR PURPOSE.
IN NO EVENT SHALL SAM LEFFLER OR SILICON GRAPHICS BE LIABLE FOR ANY SPECIAL, INCIDENTAL, INDIRECT
OR CONSEQUENTIAL DAMAGES OF ANY KIND, OR ANY DAMAGES WHATSOEVER RESULTING FROM LOSS OF USE,
DATA OR PROFITS, WHETHER OR NOT ADVISED OF THE POSSIBILITY OF DAMAGE, AND ON ANY THEORY OF
LIABILITY, ARISING OUT OF OR IN CONNECTION WITH THE USE OR PERFORMANCE OF THIS SOFTWARE.
The following disclaimer is required by the Independent JPEG Group:
This software is based in part on the work of the Independent JPEG Group.
This Software may contain components licensed under the following conditions:
Copyright (c) 1989 The Regents of the University of California. All rights reserved.
Redistribution and use in source and binary forms are permitted provided that the above copyright notice and this paragraph
are duplicated in all such forms and that any documentation, advertising materials, and other materials related to such
distribution and use acknowledge that the software was developed by the University of California, Berkeley. The name of the
University may not be used to endorse or promote products derived from this software without specific prior written
permission. THIS SOFTWARE IS PROVIDED ``AS IS'' AND WITHOUT ANY EXPRESS OR IMPLIED WARRANTIES,
INCLUDING, WITHOUT LIMITATION, THE IMPLIED WARRANTIES OF MERCHANTABILITY AND FITNESS FOR A
PARTICULAR PURPOSE.
Copyright (C) 1989, 1991 by Jef Poskanzer.
Permission to use, copy, modify, and distribute this software and its documentation for any purpose and without fee is hereby
granted, provided that the above copyright notice appear in all copies and that both that copyright notice and this permission
notice appear in supporting documentation. This software is provided "as is" without express or implied warranty.
Copyright 1995, Trinity College Computing Center. Written by David Chappell.
3
Permission to use, copy, modify, and distribute this software and its documentation for any purpose and without fee is hereby
granted, provided that the above copyright notice appear in all copies and that both that copyright notice and this permission
notice appear in supporting documentation. This software is provided "as is" without express or implied warranty.
Copyright 1996 Daniel Dardailler.
Permission to use, copy, modify, distribute, and sell this software for any purpose is hereby granted without fee, provided that
the above copyright notice appear in all copies and that both that copyright notice and this permission notice appear in
supporting documentation, and that the name of Daniel Dardailler not be used in advertising or publicity pertaining to
distribution of the software without specific, written prior permission. Daniel Dardailler makes no representations about the
suitability of this software for any purpose. It is provided "as is" without express or implied warranty.
Modifications Copyright 1999 Matt Koss, under the same license as above.
Copyright (c) 1991 by AT&T.
Permission to use, copy, modify, and distribute this software for any purpose without fee is hereby granted, provided that this
entire notice is included in all copies of any software which is or includes a copy or modification of this software and in all
copies of the supporting documentation for such software.
THIS SOFTWARE IS BEING PROVIDED "AS IS", WITHOUT ANY EXPRESS OR IMPLIED WARRANTY. IN PARTICULAR,
NEITHER THE AUTHOR NOR AT&T MAKES ANY REPRESENTATION OR WARRANTY OF ANY KIND CONCERNING THE
MERCHANTABILITY OF THIS SOFTWARE OR ITS FITNESS FOR ANY PARTICULAR PURPOSE.
This product includes software developed by the University of California, Berkeley and its contributors.
The following disclaimer is required by Paradigm Matrix:
Portions of this software licensed from Paradigm Matrix.
The following disclaimer is required by Ray Sauers Associates, Inc.:
“Install-It” is licensed from Ray Sauers Associates, Inc. End-User is prohibited from taking any action to derive a source code
equivalent of “Install-It,” including by reverse assembly or reverse compilation, Ray Sauers Associates, Inc. shall in no event be
liable for any damages resulting from reseller’s failure to perform reseller’s obligation; or any damages arising from use or
operation of reseller’s products or the software; or any other damages, including but not limited to, incidental, direct, indirect,
special or consequential Damages including lost profits, or damages resulting from loss of use or inability to use reseller’s
products or the software for any reason including copyright or patent infringement, or lost data, even if Ray Sauers Associates
has been advised, knew or should have known of the possibility of such damages.
The following disclaimer is required by Videomedia, Inc.:
“Videomedia, Inc. makes no warranties whatsoever, either express or implied, regarding this product, including warranties with
respect to its merchantability or its fitness for any particular purpose.”
“This software contains V-LAN ver. 3.0 Command Protocols which communicate with V-LAN ver. 3.0 products developed by
Videomedia, Inc. and V-LAN ver. 3.0 compatible products developed by third parties under license from Videomedia, Inc. Use
of this software will allow “frame accurate” editing control of applicable videotape recorder decks, videodisc recorders/players
and the like.”
The following disclaimer is required by Altura Software, Inc. for the use of its Mac2Win software and Sample
Source Code:
©1993–1998 Altura Software, Inc.
The following disclaimer is required by Interplay Entertainment Corp.:
The “Interplay” name is used with the permission of Interplay Entertainment Corp., which bears no responsibility for Avid
products.
This product includes portions of the Alloy Look & Feel software from Incors GmbH.
This product includes software developed by the Apache Software Foundation (http://www.apache.org/).
© DevelopMentor
This product may include the JCifs library, for which the following notice applies:
JCifs © Copyright 2004, The JCIFS Project, is licensed under LGPL (http://jcifs.samba.org/). See the LGPL.txt file in the Third
Party Software directory on the installation CD.
4
Avid Interplay contains components licensed from LavanTech. These components may only be used as part of and in
connection with Avid Interplay.
Attn. Government User(s). Restricted Rights Legend
U.S. GOVERNMENT RESTRICTED RIGHTS. This Software and its documentation are “commercial computer software” or
“commercial computer software documentation.” In the event that such Software or documentation is acquired by or on behalf
of a unit or agency of the U.S. Government, all rights with respect to this Software and documentation are subject to the terms
of the License Agreement, pursuant to FAR §12.212(a) and/or DFARS §227.7202-1(a), as applicable.
Trademarks
888 I/O, Adrenaline, AirPlay, AirSPACE, AirSPACE HD, AirSpeed, ALEX, AniMatte, AudioSuite, AudioVision, AutoSync, Avid,
Avid Advanced Response, Avid DNA, Avid DNxcel, Avid DNxHD, AVIDdrive, AVIDdrive Towers, Avid DS Assist Station,
Avid ISIS, Avid Learning Excellerator, Avid Liquid, Avid Mojo, AvidNet, AvidNetwork, Avid Remote Response, AVIDstripe,
Avid Unity, Avid Unity ISIS, Avid Xpress, AVoption, AVX, CamCutter, ChromaCurve, ChromaWheel, DAE, Dazzle, Deko,
DekoCast, D-Fi, D-fx, DigiDelivery, Digidesign, Digidesign Audio Engine, Digidesign Intelligent Noise Reduction, DigiDrive,
Digital Nonlinear Accelerator, DigiTranslator, DINR, DNxchange, do more, D-Verb, Equinox, ExpertRender, Face Robot,
FACE ROBOT, FASTBREAK, Fast Track, FieldPak, Film Composer, FilmScribe, FluidMotion, FXDeko, HIIP, HyperSPACE,
HyperSPACE HDCAM, IllusionFX, Image Independence, iNEWS, iNEWS ControlAir, Instinct, Interplay, Intraframe, iS9, iS18,
iS23, iS36, IsoSync, LaunchPad, Lightning, Lo-Fi, Magic Mask, make manage move | media, Marquee, Matador, Maxim,
MCXpress, Media Browse, Media Composer, MediaDock, MediaDock Shuttle, Media Fusion, Media Illusion, MediaLog,
Media Reader, Media Recorder, MEDIArray, MediaShare, MediaStream, Meridien, MetaFuze, MetaSync, MicroTrack,
MissionControl, NaturalMatch, Nearchive, NetReview, NewsCutter, Nitris, OMF, OMF Interchange, OMM,
Open Media Framework, Open Media Management, PCTV, Pinnacle MediaSuite, Pinnacle Studio, Pinnacle Systems,
ProEncode, Pro Tools, QuietDrive, Recti-Fi, RetroLoop, rS9, rS18, Sci-Fi, ScriptSync, SecureProductionEnvironment,
Show Center, Softimage, Sound Designer II, SPACE, SPACEShift, SpectraGraph, SpectraMatte, SteadyGlide, Symphony,
TARGA, Thunder, Thunder Station, TIMELINER, Trilligent, UnityRAID, Vari-Fi, Video RAID, Video Slave Driver, VideoSPACE,
Xdeck, and X-Session are either registered trademarks or trademarks of Avid Technology, Inc. in the United States and/or
other countries.
Adobe and Photoshop are either registered trademarks or trademarks of Adobe Systems Incorporated in the United States
and/or other countries. Apple and Macintosh are trademarks of Apple Computer, Inc., registered in the U.S. and other
countries. Windows is either a registered trademark or trademark of Microsoft Corporation in the United States and/or other
countries. All other trademarks contained herein are the property of their respective owners.
Footage
News material provided by WFTV Television Inc.
GOT FOOTAGE?
Editors — Filmmakers — Special Effects Artists — Game Developers — Animators — Educators — Broadcasters — Content
creators of every genre — Just finished an incredible project and want to share it with the world?
Send us your reels and we may use your footage in our show reel or demo!*
For a copy of our release and Avid’s mailing address, go to www.avid.com/footage.
*Note: Avid cannot guarantee the use of materials submitted.
Avid Interplay Engine and Avid Interplay Archive Engine Administration Guide • 0130-07640-02 Rev B •
September 18, 2007
5
Contents
Using This Guide . . . . . . . . . . . . . . . . . . . . . . . . . . . . . . . . . . . . . . . . . . . . 11
Symbols and Conventions . . . . . . . . . . . . . . . . . . . . . . . . . . . . . . . . . . . . . . . . . . . . 11
If You Need Help. . . . . . . . . . . . . . . . . . . . . . . . . . . . . . . . . . . . . . . . . . . . . . . . . . . . 12
Viewing Documentation on the Avid Interplay Portal . . . . . . . . . . . . . . . . . . . . . . . . 13
Avid Interplay Documentation . . . . . . . . . . . . . . . . . . . . . . . . . . . . . . . . . . . . . . . . . . 13
Accessing the Online Library . . . . . . . . . . . . . . . . . . . . . . . . . . . . . . . . . . . . . . . . . . 14
How to Order Documentation . . . . . . . . . . . . . . . . . . . . . . . . . . . . . . . . . . . . . . . . . . 14
Avid Training Services . . . . . . . . . . . . . . . . . . . . . . . . . . . . . . . . . . . . . . . . . . . . . . . 15
Chapter 1 Getting Started with the Avid Interplay Administrator . . . . . . . . . . . . . . 17
Understanding the Interplay Engine and Interplay Workgroups . . . . . . . . . . . . . . . . 17
Using the Avid Interplay Administrator . . . . . . . . . . . . . . . . . . . . . . . . . . . . . . . . . . . 21
Starting the Avid Interplay Administrator. . . . . . . . . . . . . . . . . . . . . . . . . . . . . . . . . . 22
Using the Avid Interplay Administrator Window . . . . . . . . . . . . . . . . . . . . . . . . . . . . 23
Opening an Interplay Administrator View . . . . . . . . . . . . . . . . . . . . . . . . . . . . . . . . . 25
Opening Interplay Administrator Help . . . . . . . . . . . . . . . . . . . . . . . . . . . . . . . . . . . . 25
Exiting the Avid Interplay Administrator . . . . . . . . . . . . . . . . . . . . . . . . . . . . . . . . . . 26
Chapter 2 Database Settings . . . . . . . . . . . . . . . . . . . . . . . . . . . . . . . . . . . . . . . . . . . 27
Creating an Interplay Database . . . . . . . . . . . . . . . . . . . . . . . . . . . . . . . . . . . . . . . . 27
Avid Interplay Database Directories and Files . . . . . . . . . . . . . . . . . . . . . . . . . . . . . 29
Scheduling and Restoring Database Backups . . . . . . . . . . . . . . . . . . . . . . . . . . . . . 31
Scheduling Database Backups . . . . . . . . . . . . . . . . . . . . . . . . . . . . . . . . . . . . . 31
Recommendations for Automatic Backup Configuration . . . . . . . . . . . . . . . . . . 34
Restoring an Earlier Version of a Database. . . . . . . . . . . . . . . . . . . . . . . . . . . . 35
Using the InterplayRestore Tool on a Local Machine . . . . . . . . . . . . . . . . . 36
Database Restore Session Example. . . . . . . . . . . . . . . . . . . . . . . . . . . . . . 38
Using the InterplayRestore Tool to Restore Backups Remotely . . . . . . . . . 39
Backing Up and Restoring the Interplay Users Database . . . . . . . . . . . . . . . . . 40
Performing a Consistency Check . . . . . . . . . . . . . . . . . . . . . . . . . . . . . . . . . . . . . . . 41
Viewing Database Information . . . . . . . . . . . . . . . . . . . . . . . . . . . . . . . . . . . . . . . . . 41
6
Locking and Unlocking Databases. . . . . . . . . . . . . . . . . . . . . . . . . . . . . . . . . . . . . . 42
Managing Databases: Deactivating, Activating, and Migrating . . . . . . . . . . . . . . . . 44
Deactivating a Database . . . . . . . . . . . . . . . . . . . . . . . . . . . . . . . . . . . . . . . . . . 44
Activating a Deactivated Database . . . . . . . . . . . . . . . . . . . . . . . . . . . . . . . . . . 45
Migrating a Database . . . . . . . . . . . . . . . . . . . . . . . . . . . . . . . . . . . . . . . . . . . . 48
Moving a Database to Another Server . . . . . . . . . . . . . . . . . . . . . . . . . . . . . . . . . . . 50
Moving a Database and Users to Another Server . . . . . . . . . . . . . . . . . . . . . . . . . . 51
Moving a Database Under Low Disk Space Conditions. . . . . . . . . . . . . . . . . . . . . . 53
Renaming a Database . . . . . . . . . . . . . . . . . . . . . . . . . . . . . . . . . . . . . . . . . . . . . . . 54
Chapter 3 Server Settings . . . . . . . . . . . . . . . . . . . . . . . . . . . . . . . . . . . . . . . . . . . . . . 55
Changing the Database and Data Locations . . . . . . . . . . . . . . . . . . . . . . . . . . . . . . 55
Viewing Server Information . . . . . . . . . . . . . . . . . . . . . . . . . . . . . . . . . . . . . . . . . . . 57
Locking and Unlocking the Server . . . . . . . . . . . . . . . . . . . . . . . . . . . . . . . . . . . . . . 58
Restarting the Server . . . . . . . . . . . . . . . . . . . . . . . . . . . . . . . . . . . . . . . . . . . . . . . . 59
Managing Licenses . . . . . . . . . . . . . . . . . . . . . . . . . . . . . . . . . . . . . . . . . . . . . . . . . 60
License Key Info Tool . . . . . . . . . . . . . . . . . . . . . . . . . . . . . . . . . . . . . . . . . . . . 62
Getting a Permanent License . . . . . . . . . . . . . . . . . . . . . . . . . . . . . . . . . . . . . . 62
License Types and Usage. . . . . . . . . . . . . . . . . . . . . . . . . . . . . . . . . . . . . . . . . 63
Exporting a License. . . . . . . . . . . . . . . . . . . . . . . . . . . . . . . . . . . . . . . . . . . . . . 63
Troubleshooting Licensing Problems . . . . . . . . . . . . . . . . . . . . . . . . . . . . . . . . 64
Chapter 4 User Management . . . . . . . . . . . . . . . . . . . . . . . . . . . . . . . . . . . . . . . . . . . 65
Understanding the Central Configuration Server . . . . . . . . . . . . . . . . . . . . . . . . . . . 65
Moving the CCS to Another Server . . . . . . . . . . . . . . . . . . . . . . . . . . . . . . . . . . 66
Viewing and Changing the CCS for a Server . . . . . . . . . . . . . . . . . . . . . . . . . . 67
Adding Users to a Central Configuration Server . . . . . . . . . . . . . . . . . . . . . . . . . . . 69
Setting User Authentication Providers and Importing Users . . . . . . . . . . . . . . . . . . 70
Setting Avid Unity Authentication . . . . . . . . . . . . . . . . . . . . . . . . . . . . . . . . . . . 72
Setting Windows Domain Authentication and Importing Users . . . . . . . . . . . . . 73
Setting LDAP Authentication and Importing Users . . . . . . . . . . . . . . . . . . . . . . 75
LDAP Server Configuration Settings . . . . . . . . . . . . . . . . . . . . . . . . . . . . . . . . . 76
Managing Users, User Groups, and User Rights. . . . . . . . . . . . . . . . . . . . . . . . . . . 76
Understanding Default User Groups, Users, and Roles . . . . . . . . . . . . . . . . . . 77
Adding Users and User Groups Manually . . . . . . . . . . . . . . . . . . . . . . . . . . . . . 78
7
Viewing and Setting Attributes . . . . . . . . . . . . . . . . . . . . . . . . . . . . . . . . . . . . . . 79
Understanding Standard Roles and Default Rights . . . . . . . . . . . . . . . . . . . . . . 80
Viewing and Changing Roles . . . . . . . . . . . . . . . . . . . . . . . . . . . . . . . . . . . . . . . 81
Viewing and Setting Authentication Providers for Individual Users . . . . . . . . . . 83
Deleting Users and User Groups . . . . . . . . . . . . . . . . . . . . . . . . . . . . . . . . . . . . 84
Removing Users from User Groups . . . . . . . . . . . . . . . . . . . . . . . . . . . . . . . . . . 84
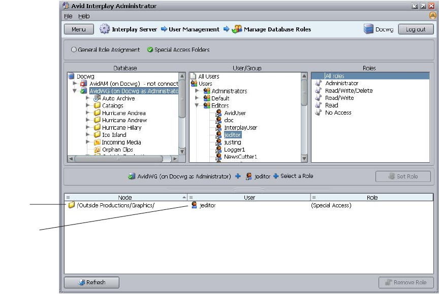
Managing Database Roles . . . . . . . . . . . . . . . . . . . . . . . . . . . . . . . . . . . . . . . . . . . . 85
Viewing General Role Assignments. . . . . . . . . . . . . . . . . . . . . . . . . . . . . . . . . . 85
Setting or Changing a General Role Assignment. . . . . . . . . . . . . . . . . . . . . . . . 88
Blocking Access by a Group or User . . . . . . . . . . . . . . . . . . . . . . . . . . . . . . . . . 91
Managing Special Access Folders . . . . . . . . . . . . . . . . . . . . . . . . . . . . . . . . . . . 91
Guidelines for User Management . . . . . . . . . . . . . . . . . . . . . . . . . . . . . . . . . . . . . . . 94
Chapter 5 Site Settings . . . . . . . . . . . . . . . . . . . . . . . . . . . . . . . . . . . . . . . . . . . . . . . . 97
Defining Property Layouts. . . . . . . . . . . . . . . . . . . . . . . . . . . . . . . . . . . . . . . . . . . . . 97
Creating Custom Properties . . . . . . . . . . . . . . . . . . . . . . . . . . . . . . . . . . . . . . . . . . . 99
Configuring Remote Workgroups . . . . . . . . . . . . . . . . . . . . . . . . . . . . . . . . . . . . . . 100
Configuring Categories . . . . . . . . . . . . . . . . . . . . . . . . . . . . . . . . . . . . . . . . . . . . . . 102
Adding Categories . . . . . . . . . . . . . . . . . . . . . . . . . . . . . . . . . . . . . . . . . . . . . . 103
Removing Categories. . . . . . . . . . . . . . . . . . . . . . . . . . . . . . . . . . . . . . . . . . . . 104
Setting the Server Hostname and Workgroup Name . . . . . . . . . . . . . . . . . . . . . . . 105
Interplay Media Services View . . . . . . . . . . . . . . . . . . . . . . . . . . . . . . . . . . . . . . . . 106
Interplay Transfer Status View . . . . . . . . . . . . . . . . . . . . . . . . . . . . . . . . . . . . . . . . 106
Interplay Transfer Settings View . . . . . . . . . . . . . . . . . . . . . . . . . . . . . . . . . . . . . . . 107
Workgroup Transfer Presets View . . . . . . . . . . . . . . . . . . . . . . . . . . . . . . . . . . . . . 107
Specifying Archive Settings. . . . . . . . . . . . . . . . . . . . . . . . . . . . . . . . . . . . . . . . . . . 107
Archiving Duplicate Versions of Media. . . . . . . . . . . . . . . . . . . . . . . . . . . . . . . 107
Specifying the Archive Server and Segment Size . . . . . . . . . . . . . . . . . . . . . . 109
Chapter 6 Editor Settings . . . . . . . . . . . . . . . . . . . . . . . . . . . . . . . . . . . . . . . . . . . . . 111
Setting Editor Database Options. . . . . . . . . . . . . . . . . . . . . . . . . . . . . . . . . . . . . . . 111
Editor Database Settings . . . . . . . . . . . . . . . . . . . . . . . . . . . . . . . . . . . . . . . . . 113
Setting Instinct/Assist User Options . . . . . . . . . . . . . . . . . . . . . . . . . . . . . . . . . . . . 117
Instinct/Assist User Settings. . . . . . . . . . . . . . . . . . . . . . . . . . . . . . . . . . . . . . . 119
8
Pro Tools Plug-Ins Settings . . . . . . . . . . . . . . . . . . . . . . . . . . . . . . . . . . . . . . . . . . 119
Installing the Pro Tools Plug-Ins for Interplay . . . . . . . . . . . . . . . . . . . . . . . . . 120
Configuring the Pro Tools Import Plug-In . . . . . . . . . . . . . . . . . . . . . . . . . . . . 120
Configuring the Pro Tools Export Plug-In . . . . . . . . . . . . . . . . . . . . . . . . . . . . 122
Configuring the Pro Tools User Settings Plug-In. . . . . . . . . . . . . . . . . . . . . . . 124
Chapter 7 Avid Interplay Services . . . . . . . . . . . . . . . . . . . . . . . . . . . . . . . . . . . . . . 125
Chapter 8 Troubleshooting . . . . . . . . . . . . . . . . . . . . . . . . . . . . . . . . . . . . . . . . . . . . 127
Troubleshooting Log-In Problems . . . . . . . . . . . . . . . . . . . . . . . . . . . . . . . . . . . . . 127
Troubleshooting Client Connection Problems . . . . . . . . . . . . . . . . . . . . . . . . . . . . 128
Optimizing Avid Interplay Performance . . . . . . . . . . . . . . . . . . . . . . . . . . . . . . . . . 128
Troubleshooting Firewalls and Avid Interplay. . . . . . . . . . . . . . . . . . . . . . . . . . . . . 129
Troubleshooting the Server Execution User Account. . . . . . . . . . . . . . . . . . . . . . . 130
Understanding the Server Execution User Account . . . . . . . . . . . . . . . . . . . . 130
Recreating the Server Execution User . . . . . . . . . . . . . . . . . . . . . . . . . . . . . . 131
Shutting Down or Locking the Server Process. . . . . . . . . . . . . . . . . . . . . . . . . . . . 132
Chapter 9 Recommendation for Database Storage . . . . . . . . . . . . . . . . . . . . . . . . 133
Understanding a Split Database. . . . . . . . . . . . . . . . . . . . . . . . . . . . . . . . . . . . . . . 133
Supported Configurations. . . . . . . . . . . . . . . . . . . . . . . . . . . . . . . . . . . . . . . . . . . . 135
Preparing for a Split Database . . . . . . . . . . . . . . . . . . . . . . . . . . . . . . . . . . . . . . . . 135
Splitting a Database for New Interplay Installations. . . . . . . . . . . . . . . . . . . . . . . . 136
Splitting a Database for Existing Interplay Installations . . . . . . . . . . . . . . . . . . . . . 138
Configuring the workgroup.xml File. . . . . . . . . . . . . . . . . . . . . . . . . . . . . . . . . 141
Identifying the Root Folder of the Interplay Server Database . . . . . . . . . . . . . 142
Restoring a Split Database. . . . . . . . . . . . . . . . . . . . . . . . . . . . . . . . . . . . . . . . . . . 142
Appendix A Installed Components and Services. . . . . . . . . . . . . . . . . . . . . . . . . . . . 145
Avid Interplay Engine Directory: Folders and Files . . . . . . . . . . . . . . . . . . . . . . . . 145
Apache Folder . . . . . . . . . . . . . . . . . . . . . . . . . . . . . . . . . . . . . . . . . . . . . . . . . 146
Activating Creation of the access.log File. . . . . . . . . . . . . . . . . . . . . . . . . 147
Data Folder . . . . . . . . . . . . . . . . . . . . . . . . . . . . . . . . . . . . . . . . . . . . . . . . . . . 147
Logs. . . . . . . . . . . . . . . . . . . . . . . . . . . . . . . . . . . . . . . . . . . . . . . . . . . . . . . . . 148
Preview Server Folder. . . . . . . . . . . . . . . . . . . . . . . . . . . . . . . . . . . . . . . . . . . 148
Server Folder. . . . . . . . . . . . . . . . . . . . . . . . . . . . . . . . . . . . . . . . . . . . . . . . . . 149
Required TCP/IP Ports. . . . . . . . . . . . . . . . . . . . . . . . . . . . . . . . . . . . . . . . . . . . . . 149
9
Avid Interplay Engine Servers and Services. . . . . . . . . . . . . . . . . . . . . . . . . . . . . . 149
Avid Interplay Engine Server . . . . . . . . . . . . . . . . . . . . . . . . . . . . . . . . . . . . . . 150
Avid Workgroup HTTP Server . . . . . . . . . . . . . . . . . . . . . . . . . . . . . . . . . . . . . 151
Avid Workgroup Server Browser Service. . . . . . . . . . . . . . . . . . . . . . . . . . . . . 152
Avid Workgroup Preview Server Service . . . . . . . . . . . . . . . . . . . . . . . . . . . . . 152
Avid Workgroup TCP/COM Bridge Service . . . . . . . . . . . . . . . . . . . . . . . . . . . 156
Appendix B Interplay Engine Configuration Files . . . . . . . . . . . . . . . . . . . . . . . . . . . 157
Configuring the Server Event Manager. . . . . . . . . . . . . . . . . . . . . . . . . . . . . . . . . . 157
Config.xml File . . . . . . . . . . . . . . . . . . . . . . . . . . . . . . . . . . . . . . . . . . . . . . . . . 157
Supported Actions in Config.xml . . . . . . . . . . . . . . . . . . . . . . . . . . . . . . . . . . . 159
Supported Events in Config.xml. . . . . . . . . . . . . . . . . . . . . . . . . . . . . . . . . . . . 160
Server Event Configuration Example . . . . . . . . . . . . . . . . . . . . . . . . . . . . . . . . 162
LogWatch.xml. . . . . . . . . . . . . . . . . . . . . . . . . . . . . . . . . . . . . . . . . . . . . . . . . . 163
Sending Email Notifications . . . . . . . . . . . . . . . . . . . . . . . . . . . . . . . . . . . . . . . 164
Configuring Client Access. . . . . . . . . . . . . . . . . . . . . . . . . . . . . . . . . . . . . . . . . . . . 165
Setting the Filetransfer Server . . . . . . . . . . . . . . . . . . . . . . . . . . . . . . . . . . . . . . . . 169
Appendix C Valid and Invalid Characters in Avid Interplay . . . . . . . . . . . . . . . . . . . 171
Appendix D System Metadata Properties . . . . . . . . . . . . . . . . . . . . . . . . . . . . . . . . . . 173
Appendix E Server Error Codes . . . . . . . . . . . . . . . . . . . . . . . . . . . . . . . . . . . . . . . . . 185
Appendix F Consistency Check Codes . . . . . . . . . . . . . . . . . . . . . . . . . . . . . . . . . . . 201
Consistency Check Critical Errors. . . . . . . . . . . . . . . . . . . . . . . . . . . . . . . . . . . . . . 201
Consistency Check Errors. . . . . . . . . . . . . . . . . . . . . . . . . . . . . . . . . . . . . . . . . . . . 202
Consistency Check Warnings . . . . . . . . . . . . . . . . . . . . . . . . . . . . . . . . . . . . . . . . . 204
Index . . . . . . . . . . . . . . . . . . . . . . . . . . . . . . . . . . . . . . . . . . . . . . . . . . . . . 205
10

AVID CONFIDENTIAL DRAFT VERSION 9/18/07
Using This Guide
Congratulations on your purchase of Avid® Interplay™, a powerful system for managing
media in a shared storage environment.
This guide is intended for all Avid Interplay administrators who are responsible for
installing, configuring and maintaining an Avid Interplay Engine or Avid Interplay Archive
Engine (database, server, and all related client connections and user rights) in an Interplay
workgroup. This guide includes a detailed description of each of the Avid Interplay
Administrator task groups and how you can use them to administer your server and
databases. Some of the settings that you are able to change affect the server itself, while
others only affect the database stored on the server.
nThe documentation describes the features and hardware of all models. Therefore, your
system might not contain certain features and hardware that are covered in the
documentation.
Symbols and Conventions
Avid documentation uses the following symbols and conventions:
Symbol or Convention Meaning or Action
nA note provides important related information, reminders,
recommendations, and strong suggestions.
cA caution means that a specific action you take could cause harm to
your computer or cause you to lose data
wA warning describes an action that could cause you physical harm.
Follow the guidelines in this document or on the unit itself when
handling electrical equipment.
> This symbol indicates menu commands (and subcommands) in the
order you select them. For example, File > Import means to open the
File menu and then select the Import command.
tThis symbol indicates a single-step procedure. Multiple arrows in a list
indicate that you perform one of the actions listed.

12 AVID CONFIDENTIAL DRAFT VERSION 9/18/07
If You Need Help
If you are having trouble using your Avid product:
1. Retry the action, carefully following the instructions given for that task in this guide. It
is especially important to check each step of your workflow.
2. Check the latest information that might have become available after the documentation
was published:
- If the latest information for your Avid product is provided as printed release notes,
they ship with your application and are also available online.
- If the latest information for your Avid product is provided as a ReadMe file, it is
supplied on your Avid installation CD or DVD as a PDF document and is also
available online.
You should always check online for the most up-to-date release notes or ReadMe
because the online version is updated whenever new information becomes
available. To view these online versions, select ReadMe from the Help menu, or visit
the Knowledge Base at www.avid.com/readme.
3. Check the documentation that came with your Avid application or your hardware for
maintenance or hardware-related issues.
4. Visit the online Knowledge Base at www.avid.com/onlinesupport. Online services are
available 24 hours per day, 7 days per week. Search this online Knowledge Base to find
answers, to view error messages, to access troubleshooting tips, to download updates,
and to read or join online message-board discussions.
(Windows), (Windows
only), (Macintosh), or
(Macintosh only)
This text indicates that the information applies only to the specified
operating system, either Windows XP or Macintosh OS X.
Bold font Bold font is primarily used in task instructions to identify user interface
items and keyboard sequences.
Italic font Italic font is used to emphasize certain words and to indicate variables.
Courier Bold font
Courier Bold font identifies text that you type.
Ctrl+key or mouse action Press and hold the first key while you press the last key or perform the
mouse action. For example, Command+Option+C or Ctrl+drag.
Symbol or Convention Meaning or Action

Viewing Documentation on the Avid Interplay Portal
AVID CONFIDENTIAL DRAFT VERSION 9/18/07 13
Viewing Documentation on the Avid Interplay
Portal
You can quickly access PDF versions of the Avid Interplay user guides from any system in
the Avid Interplay environment.
To open the Avid Interplay Portal web page:
1. Type the following line in your web browser:
http://Interplay_Engine_name
For
Interplay_Engine_name
substitute the name of the computer running the
Interplay Engine software.
For example, the following line opens the portal web page on a system named
docwg
:
http://docwg
2. Click the “Avid Interplay User Documentation” link to access the User Information
Center page.
Avid Interplay Documentation
The following documents describe how to use Avid Interplay:
•Avid Interplay Best Practices — provides an overview of the major Interplay
components, shows sample configuration diagrams, and describes several of the key
features, such as setting up a user database and using the Avid Interplay Archive Engine.
•Avid Interplay Software Installation and Configuration Guide — describes how to use
the Avid Interplay Installer DVD to install and configure software on the various
systems that make up a Interplay environment.
•Avid Interplay Engine Failover Guide — describes how to set up a cluster configuration
for the Avid Interplay Engine and the Avid Interplay Archive engine.
•Avid Interplay Engine and Avid Interplay Archive Engine Administration Guide —
describes how to administer your Avid Interplay Engine or Avid Interplay Archive
Engine and Avid Interplay database.
•Avid Interplay Access User’s Guide — describes how to use Interplay Access to browse,
search, and work with assets in the Avid Interplay database.
•Avid Interplay Assist User’s Guide — describes how to use Interplay Assist for logging,
archiving, and sending to Playback material in an Interplay environment.
•Avid Interplay Framework User’s Guide — describes how to use the logging,
monitoring, and management features of the Avid Interplay Framework applications.

14 AVID CONFIDENTIAL DRAFT VERSION 9/18/07
•Avid CaptureManager User’s Guide — describes how to use CaptureManager™ in a
newsroom environment to coordinate video feeds, schedule feed captures at both high
and low resolutions, and record late breaking events instantly.
•Avid Low Res Encode Setup and Configuration — describes how to set up and configure
an Avid Low Res Encode system. Includes information on updating the bootset, root
disk image, and configuring a Low Res Encode system to work with CaptureManager.
•Avid Interplay Transfer Setup and User’s Guide — describes how to use Interplay
Transfer to transfer media to and from another workgroup, send finished sequences to a
configured playback device, ingest media from a configured ingest device, and perform
standalone transfers between workstations.
•Avid Interplay Media Services Setup and User’s Guide — Avid Interplay Media
Services lets you control and automate Transcode, Archive, and ProEncode services.
•Avid iNEWS Instinct User’s Guide — describes how to use the Avid iNEWS Instinct
application to write iNEWS stories and put together simple audio and video sequences.
Accessing the Online Library
The Avid Interplay Online Library DVD contains all the Avid Interplay product
documentation in PDF format.The Online Library includes a Master Glossary of all
specialized terminology used in the documentation for Avid products.
Most Avid online libraries also include multimedia content such as feature presentations.
This multimedia content is an excellent first resource for learning how to use your
application or for helping you understand a particular feature or workflow.
nYou need Adobe® Reader® to view the documentation online. You can download the latest
version from the Adobe web site.
To access the online library from the Online Library DVD:
1. Insert the Online Library DVD into the drive.
2. Double-click the Mainmenu file.
How to Order Documentation
To order additional copies of this documentation from within the United States, call Avid
Sales at 800-949-AVID (800-949-2843). If you are placing an order from outside the United
States, contact your local Avid representative.

Avid Training Services
AVID CONFIDENTIAL DRAFT VERSION 9/18/07 15
Avid Training Services
Avid makes lifelong learning, career advancement, and personal development easy and
convenient. Avid understands that the knowledge you need to differentiate yourself is always
changing, and Avid continually updates course content and offers new training delivery
methods that accommodate your pressured and competitive work environment.
To learn about Avid's new online learning environment, Avid Learning Excellerator
(ALEX), visit http://learn.avid.com.
For information on courses/schedules, training centers, certifications, courseware, and
books, please visit www.avid.com/training or call Avid Sales at 800-949-AVID
(800-949-2843).

16 AVID CONFIDENTIAL DRAFT VERSION 9/18/07

1Getting Started with the Avid Interplay
Administrator
The Avid Interplay Administrator provides database administrators and maintenance
engineers with the tools required to configure the Avid Interplay Engine and to manage the
database on the server.
The following topics provide basic information for using the Interplay Administrator:
•Understanding the Interplay Engine and Interplay Workgroups
•Using the Avid Interplay Administrator
•Starting the Avid Interplay Administrator
•Using the Avid Interplay Administrator Window
•Opening an Interplay Administrator View
•Opening Interplay Administrator Help
•Exiting the Avid Interplay Administrator
For an overview of all Avid Interplay components, see the Avid Interplay Best Practices
Guide.
Understanding the Interplay Engine and Interplay
Workgroups
The Avid Interplay Engine forms the backbone of the Interplay environment. The Interplay
Engine is a server that combines an asset database with workflow management software,
both of which are integrated with Avid shared storage and Avid archive solutions. This topic
provides basic information about the functions and components of the Interplay Engine.
One Interplay Engine, One Interplay Database, One Shared Storage Network
The Interplay Engine is one component of an Interplay workgroup. At a minimum, an
Interplay workgroup is composed of one Interplay Engine, one Interplay database, one Avid
Unity shared storage network (Avid Unity ISIS, Avid Unity MediaNetwork, or Avid Unity
LANshare), and associated software and services.

1 Getting Started with the Avid Interplay Administrator
18
An Interplay database consists of two parts:
• A metadata database, which holds information about the assets, or metadata. The
metadata database is always stored on the Interplay Engine server.
• Source files for the assets, for example, graphics files or Avid media files. The source
files for the assets are usually stored on an Avid Unity shared storage system.
The following illustration shows the metadata database stored on the internal drive of the
Interplay Engine server and the sources for the assets stored on an Avid Unity shared storage
workspace.
Metadata
Database
Avid Unity
Shared Storage
Files for
File Assets
Media for
Avid Assets
Avid Interplay Engine
For information about all Interplay components and detailed sample configurations, see Avid
Interplay Best Practices.
Avid Assets, File Assets, and Splitting the Database
Interplay manages two different kids of assets. Avid assets are assets that are created by Avid
applications through capture, ingest, import, or transfer. Avid assets include:
• Master clips
• Subclips
•Sequences
• Effects
• Motion effects
• Rendered effects
• Group clips
File assets are any assets that are not created by an Avid application. Any file you can create
on your workstation, through applications such as Adobe Photoshop or Microsoft Word, can
be added to the Interplay database and managed by Interplay as a file asset.
Understanding the Interplay Engine and Interplay Workgroups
19
Media files for Avid assets are always stored on an Avid Unity shared storage system.
Source files for file assets can be stored on the Interplay Engine or on an Avid Unity shared
storage workspace. Avid recommends that you store the source files for file assets on an
Avid Unity shared storage workspace. This location is sometimes called the file repository.
When you first install Interplay Engine software, the installation program requires you to set
one root folder for the database on a local drive. By default, this root folder holds both the
metadata database and files for file assets. To avoid filling this local drive with files for file
assets, you can configure the Interplay Engine to store the metadata database on the local
drive and store the file repository on a shared-storage workspace. This is called splitting the
database. For more information, see “Recommendation for Database Storage” on page 133.
Multiple Workgroups
A large production facility can have more than one Interplay workgroup. Each workgroup
must have its own Interplay Engine, database, and shared storage network. Users on
Interplay Access can view and access assets from more than one workgroup and can transfer
them from one to another using a file copy procedure for file assets and Avid Interplay
Transfer for Avid assets.
Interplay Archive Engine
A facility might also include an Interplay Archive Engine. An Interplay Archive Engine is
configured similarly to an Interplay Engine. An Archive Engine is integrated with a
third-party archive system. An Interplay Archive database is always named AvidAM. An
Interplay database is always named AvidWG.
An Interplay Archive database and an Interplay database use different icons, as shown in the
following illustration from Interplay Access. The archive database is represented by a safe,
and archive folders are represented by boxes.

1 Getting Started with the Avid Interplay Administrator
20
For more information about the Interplay Archive Engine, see Avid Interplay Best Practices.
nIn this guide, references to the Interplay Engine also refer to the Archive Engine, unless
otherwise noted.
Central Configuration Server
If a production facility includes more than one Interplay workgroup, you can specify one
Interplay Engine as the Central Configuration Server (CCS). The CCS is an Interplay
Engine module that stores information that is common to all other Interplay Engines. The
CCS provides a means to manage user accounts across multiple workgroups. For more
information, see “Understanding the Central Configuration Server” on page 65.
Server Execution User
The Server Execution User is a Windows operating system user that runs the Interplay
Engine processes. You specify the user name and password for the Server Execution User
when you install the Interplay Engine on the server. The Server Execution User needs local
administrator rights on the operating system for the Interplay Engine server and read/write
access to the Avid Unity shared storage file system.
Interplay online
database
Interplay
Archive Engine
database
Using the Avid Interplay Administrator
21
For more information, see “Troubleshooting the Server Execution User Account” on
page 130.
Avid Interplay as a Client-Server Application
Avid Interplay is designed as a client-server application. The Interplay Engine is configured
to run on a central machine that is accessible to all users through a network. An Avid
Interplay application that runs on a client machine is a client of the Avid Interplay Engine
server. Avid Interplay client applications, such as Interplay Access, Interplay Assist,
Avid iNEWS Instinct, and Avid editing applications that use the Interplay Window can
access and browse multiple databases. The Interplay Administrator is also a client
application.
Avid Interplay uses TCP/IP and related protocols for its network communication. Therefore,
TCP/IP must be installed on all machines. Since TCP/IP is used to access the Internet, most
users already have this component installed. See “Required TCP/IP Ports” on page 149 for
more information.
Using the Avid Interplay Administrator
The Avid Interplay Administrator is a client application that you use to manage either the
Interplay Engine or the Interplay Archive Engine. The Interplay Administrator is installed at
the same time that you install Interplay Access. You can install the Interplay Administrator
as a client on any computer in your network and then use it to manage any Interplay Engine
or Interplay Archive Engine that is available on the network. For information on installing
the Interplay Administrator, see the Avid Interplay Software Installation and Configuration
Guide.
The Interplay Administrator provides you with the tools you need for the following major
tasks:
• Setting up a new database. See “Creating an Interplay Database” on page 27.
• Backing up the database. Backing up the database regularly protects your data, allowing
you to restore the database to a saved state in the event of failure. See “Scheduling and
Restoring Database Backups” on page 31.
• Maintenance tasks, such as locking, unlocking, and restarting the server. See “Server
Settings” on page 55.
• Creating, editing, and deleting user accounts and managing user authorization. See
“User Management” on page 65.
• Configuring client applications and the workgroup. See “Site Settings” on page 97.

1 Getting Started with the Avid Interplay Administrator
22
• Configuring the Interplay Archive Engine. See “Specifying Archive Settings” on page
107. For more information on archiving, see Avid Interplay Best Practices and the Avid
Interplay Media Services Setup and User’s Guide.
• Configuring Editor Settings and Avid Interplay Services. See “Editor Settings” on page
111 and “Avid Interplay Services” on page 125.
Starting the Avid Interplay Administrator
To start the Avid Interplay Administrator:
1. Do one of the following:
tClick the Start button and then select All Programs > Avid >
Avid Interplay Access Utilities > Avid Interplay Administrator.
tFrom Interplay Access, select Tools > Open Interplay Administrator.
The Avid Interplay Administrator Server Login screen appears.
The first time you open the Interplay Administrator, the Server text box is empty. If you
have already logged into a server, the text box shows the last server you logged in to.
2. Select the server you want to work with by doing one of the following:
tAccept the server that is displayed.
tType the name of the server that you want to log in to. You can also use an IP
address.

Using the Avid Interplay Administrator Window
23
tClick the arrow for the Server list and select the server name from the list.
The first part of the list shows recent servers, the second part of the list shows
servers that were added manually (not on a local area network), and the third part
shows servers available on your local area network.
tClick the arrow for the server list and select Add Server. Type a new server name.
3. Type a user name with administration rights.
On the first start after installing the Avid Interplay Engine, only the user Administrator
exists. Type “Administrator” in the dialog box. The password is empty by default.
Change the password of the Administrator as soon as possible (see “Viewing and
Setting Attributes” on page 79).
nThe Interplay Administrator account is different from the Server Execution User account.
The Interplay Administrator account is used to manage users and the database. The Server
Execution User account is used to run the Interplay Engine processes.
4. Click Connect.
The Interplay Administrator window opens.
If you have any problems logging in, see “Troubleshooting Log-In Problems” on page
127.
Using the Avid Interplay Administrator Window
The Avid Interplay Administrator window is divided into six groups: Database, Server, User
Management, Site Settings, Editor Settings, and Avid Interplay Services. The name of the
Interplay Engine server you are connected to is displayed in the upper right of the window.

1 Getting Started with the Avid Interplay Administrator
24
Each group contains views for managing components of the Avid Interplay Engine. Each
group is described in a separate section of this guide:
•“Database Settings” on page 27
•“Server Settings” on page 55
•“User Management” on page 65
•“Site Settings” on page 97
•“Editor Settings” on page 111
•“Avid Interplay Services” on page 125

Opening an Interplay Administrator View
25
Opening an Interplay Administrator View
To open an Interplay Administrator view:
tIn the Interplay Administrator window, click an icon.
The view you select replaces the Interplay Administrator window. Each view includes a
path that shows the relative location of that view. The following illustration shows part
of the Create Database view. In this example, the path shows that the Create Database
view is included in the Database section of the Interplay Administrator window
(referred to as the Interplay Server).
To return to the Interplay Administrator window:
tClick the Menu button in the upper left of the view.
Opening Interplay Administrator Help
The Interplay Administrator includes a hyperlinked Help system that provides all the
information that is included in the Avid Interplay Engine and Avid Interplay Archive Engine
Administration Guide (this document).
To open Help:
tSelect Help > Interplay Administrator Help.
For information on using Help, click the Contents tab and double-click “Using Help.”
1 Getting Started with the Avid Interplay Administrator
26
Exiting the Avid Interplay Administrator
When you are finished using the Avid Interplay Administrator, you should log out or close
the application.
To log out:
tClick the Log out button in the upper right of the Interplay Administrator window.
The window remains open.
To close the Interplay Administrator, do one of the following:
tSelect File > Exit.
tClick the close button in the upper right of the window.
The Interplay Administrator window closes.

2Database Settings
The Database Settings allow you to create, configure, and manage the Interplay database.
The following topics describe how to use these settings:
•Creating an Interplay Database
•Avid Interplay Database Directories and Files
•Scheduling and Restoring Database Backups
•Performing a Consistency Check
•Viewing Database Information
•Locking and Unlocking Databases
•Managing Databases: Deactivating, Activating, and Migrating
•Moving a Database to Another Server
•Moving a Database and Users to Another Server
•Moving a Database Under Low Disk Space Conditions
•Renaming a Database
Creating an Interplay Database
The Create Database view lets you name and create a new Interplay database. You need to
create an Interplay database after you install the Interplay Engine and Interplay Access
software.
cAvid supports only one database for each Interplay Engine. The database must be
named AvidWG, or for an Archive Engine database, AvidAM.
The root folder for a new database is set during the installation of the Interplay Engine
software. By default, the installation program creates one shared folder for both the metadata
database and the source files for file assets (the file repository). The default location is the
D:\Workgroup_Databases folder, which is represented by the administrative share name
WG_Database$. The $ indicates a hidden share.
nTo identify the actual folder, open a Command Prompt window and type
net share
.

2 Database Settings
28
Avid recommends that you divide an Interplay database so that the metadata database
remains on the Interplay Engine server (the only supported setup) and the file repository
resides on an Avid Unity shared storage workspace. The most efficient approach is to
specify how to divide the database before you create it. You specify the locations in the
Server Settings view (see “Changing the Database and Data Locations” on page 55) and then
create the database in the Create Database view.
The following illustration shows the Create Database view with two locations specified:
• The metadata database will be installed in \\DOCWG\WG_Database$, which represents
a folder on the Interplay Engine (by default, D:\Workgroup_Databases).
• The file repository will be installed in \\AAC-ISIS\File_Assets\, which is a shared
storage workspace that was set in the Server Settings view.
For complete information on configuring a split database, see “Recommendation for
Database Storage” on page 133.
To create an Interplay database:
1. In the Database section of the Interplay Administrator window, click the Create
Database icon.
The Create Database view opens.
Avid Interplay Database Directories and Files
29
2. In the New Database Information section, leave the default “AvidWG” in the Database
Name text box. For an archive database, leave the default “AvidAM.” These are the only
two supported database names.
3. Type a description for the database in the Description text box, such as “Main
Production Server.”
4. Select “Create default Avid Interplay structure.”
After the database is created, a set of default folders within the database are visible in
Interplay Access and other Interplay clients. For more information about these folders,
see the Avid Interplay Access User’s Guide.
5. Keep the root folder for the New Database Location (Meta Data).
The metadata database must reside on the Interplay Engine server.
6. Keep the root folder for the New Data Location (Assets).
If you are creating a split database, this entry should show the Avid Unity workspace
that you set in the Server Settings view (see “Changing the Database and Data
Locations” on page 55).
7. Click Create to create directories and files for the database.
The Interplay database is created.
Avid Interplay Database Directories and Files
When the Interplay Engine creates a database, it creates a set of directories and files in the
locations you specified in the Create Database view (see “Creating an Interplay Database”
on page 27). If you configured your system to create a split database, only the _Database
folder is created on the local Interplay Engine server. Other folders are created on the shared
storage workspace.
nThe default location for the database is the administrative share that was set during the
Interplay Engine installation. By default, this administrative share is named WG_Database$
and it is associated with the folder D:\Workgroup_Databases. The “$” indicates a hidden
share. To identify the actual folder, open a Command Prompt window and type
net share
.
During normal work, users or administrators do not need to work directly with the
directories and files listed in the following table. All access for normal work is through Avid
Interplay products. You need to work with these files when splitting a database or possibly
when troubleshooting a problem.
cThe _Database and _PropertyStore folders of each database should be excluded from
any kind of virus checking (virus checking tools might try to lock the database files).

2 Database Settings
30
Database Directories and Files
Directory or File Directory or File Description
_Database The main database directory, which contains database files and the database
journal. These files contain the database structure and all metadata. All files
within this folder contain binary information and cannot be viewed or edited
with a text editor.
If you are working with a split database, this directory is located on the Interplay
Engine server and other directories are located on a shared storage workspace.
mor, .mos, .dor, .dos, .dps, .dep
(Located in _Database)
The main database files. They contain the metadata for all versions of assets
managed by Avid Interplay. The overall size of these files can be expected to
grow linearly with the number of versions in your database. As a rough size
estimate, expect about 0.5 to 1 KB per asset (independent of its number of
versions) plus 0.5 to 1 KB per version. The exact numbers depend on the
amount of custom metadata attached to the assets.
.jrn
(Located in _Database)
Files that contain the journal data. Whenever a change to the database is
performed (ex: after check in, import, check out, rollback, or just setting a
property), the updated metadata is first written into the journal, which is then
periodically integrated into the main database files. Because journal files are
created automatically when necessary and deleted when no longer needed, they
are assigned random number that is part of the file name. These files are not
backed up.
_Master The main data directory, which contains the source files for file assets that are
managed by the database (the file repository). This directory contains source
files for all versions of the file assets.
nSource files for Avid assets are always stored in Avid media folders on
shared storage.If you are working with a split database, this directory is
located on a shared storage workspace.
Handover Directories:
_Import, _CheckIn,
_PropertyHandover,
_Handover
Whenever a file is copied from the client to the server, the file is first copied
into one of these directories, depending on what operation (check in, import,
and so on) was performed. The server then moves the file from these handover
directories into the _Master directory.
_PropertyStore The database directory that contains files holding the contents of streamed
properties. Streamed properties include metadata about Avid assets, such as
head frames and AAF information.
_Backup The data folder that contains backup versions of the _Database folder.
AvidWG.pro, AvidAM.pro A cookie file representing the database. It contains no vital information, but can
be used to set databases active.

Scheduling and Restoring Database Backups
31
Scheduling and Restoring Database Backups
The Schedule Backups view lets you schedule and manage backups of the Interplay
database. These backups create copies of metadata files, but do not create copies of the
assets. You need to use another method to back up your assets.
You can schedule two kinds of backups:
• Complete (or Full) backup: Creates copies of database files (in the _Database folder)
and streamed properties files (in the _PropertyStore folder). Streamed properties include
metadata about Avid assets, such as head frames and AAF information.
• Fast backup: Creates copies of database files in the _Database folder, but not streamed
properties files in the _PropertyStore folder. As the number of streamed properties
grows, the time it takes to run a Complete backup also grows, so you can save time by
scheduling Fast backups.
For more information about database files, see “Avid Interplay Database Directories and
Files” on page 29.
You cannot restore parts of a backup, for example, a specific sequence or folder. You can
restore only a Complete backup or a Fast backup.
cOnly _Database and _PropertyStore are backed up through the Interplay
Administrator backup process. Other directories, such as _Master, need to be backed
up through a different process. See “Recommendations for Automatic Backup
Configuration” on page 34.
Scheduling Database Backups
Use the Schedule Backups view to schedule the type and frequency of your backups.
You can also use this view to run a one-time manual backup. In this case, use this procedure
and schedule a complete backup at the next available time.
Folderlocations.xml A file that informs the server about the location of the _Database directory. If
you set a new location for the file assets, you might need to edit this file. See
“Splitting a Database for Existing Interplay Installations” on page 138.
_Buckets Not currently used.
Database Directories and Files (Continued)
Directory or File Directory or File Description

2 Database Settings
32
For recommendations on developing a backup strategy, see “Recommendations for
Automatic Backup Configuration” on page 34.
To schedule database backups:
1. In the Database section of the Interplay Administrator window, click the Schedule
Backups icon.
The Schedule Backups view opens.
Scheduling and Restoring Database Backups
33
2. In the list on the left side of the view, select the database for which you want to view or
specify automatic backup settings. The current settings are displayed.
3. (Option) In the Backup Information section, change your preferences if necessary.
“Backup only if modified” is selected by default to save space and avoid duplicate
identical copies. The default number of versions to keep is 10. To avoid deleting your
last Complete backup, make sure that the “number of backups to keep” is higher than
the number of Fast backups that you schedule between Complete backups. For more
information, see “Recommendations for Automatic Backup Configuration” on page 34.
4. (Option) In the Backup Location preference, change the path if desired.
The default is the backups folder _Backup, which is located in the file repository
location (a shared storage workspace if you split the database). To change this, select
Custom and then select Browse to go to another location. This folder can have a
different name. Make sure the Server Execution User has write access this folder. See
“Troubleshooting the Server Execution User Account” on page 130.
5. (Option) In the Fast Meta Data Backup section, select “Fast Meta Data Backup enabled”
(disabled by default). A Fast backup backs up only the Interplay metadata, and relies on
subsequent Complete backups for restoring streamed properties.
6. (Option) If Fast Meta Data Backup is enabled, you can change the Fast backup
frequency. The default is set to Daily. You can select any number of days you would like
to perform Fast backups or you can set a Fast backup for one day a month.
7. (Option) If Fast Meta Data Backup is enabled, you can change the Fast backup time as
follows.
- Select Once at and change the hour and minutes (within 10 minute intervals) on
which it occurs using the up and down arrows.
- Select Every and set the backup to occur at regular intervals starting at midnight.
Use the down arrow to select the interval.
- Select Custom and specify custom backup times. Use the up and down arrows to
select the time, and then select Add. Repeat to add more times to perform the
backup. Select a time and then Remove to cancel a backup.
The Backup time is the Interplay Engine server's local time.
8. In the Complete Meta Data Backup section, make sure the option “Complete Meta Data
Backup Enabled” is selected (default).
At a minimum, you should schedule one regular Complete backup.
9. (Option) Change the Complete backup frequency. Complete backups can take a long
time and Avid recommends that you perform Complete backups when the server is not
being used or when usage is lowest. The default is set to Sunday. You can select any
number of days you would like to perform Complete backups or you can set a Complete
backup for one day a month.
2 Database Settings
34
10. (Option) Change the Backup time by selecting one of the following:
tSelect Once at and change the hour and minutes (within 10 minute intervals) on
which it occurs using the up and down arrows.
tSelect Every and set the backup to occur at regular intervals starting at midnight.
Use the down arrow to select the interval.
tSelect Custom and specify custom backup times. Use the up and down arrows to
select the time, and then select Add. Repeat to add more times to perform the
backup. Select a time and then Remove to cancel a backup.
11. Click the Apply Changes button.
Recommendations for Automatic Backup Configuration
A backup of the entire database requires two different processes:
• Automatic backup through the Administrator tool, as described in “Scheduling
Database Backups” on page 31. This process backs up the _Database and
_PropertyStore folders.
•Another backup process, such as tape. This process needs to back up the file assets by
backing up all other folders, such as the _Backup and _Master folders.
cThe _Master folder is not included in the database backup, which includes only
metadata; therefore it must be backed up by another backup mechanism regularly.
It is extremely important to use the automatic backup process available through the
Interplay Administrator instead of just a tape backup for backing up the _Database and
_PropertyStore folders. Tape backups can be:
• Inconsistent: A tape backup of the _Database folder while the server is running can lead
to inconsistent backup files because the server might not have applied all the
transactions to the database yet.
• Inconvenient: Because it is not safe to make tape backups of the _Database folder while
the server is running, the server must be completely shut down during tape backup,
causing inconvenience.
• Unpredictable and dangerous: The backup might lock the database files. This prevents
the server from reading and writing those files. The database could become damaged.
Automatic backup, however, ensures database consistency.
Scheduling and Restoring Database Backups
35
Recommended Backup Configuration
Avid recommends the following backup configuration:
• Enable a daily Avid Interplay database backup, as described in “Scheduling Database
Backups” on page 31. The backup should be set to run once daily at night, when the
server is not being used or usage is lowest.
• Decide whether to schedule the daily backup as a Complete backup or Fast backup. If
you have a very large database, you can save time by scheduling a Fast backup daily and
a Complete backup every few days. For information about Fast and Complete backups,
see “Scheduling and Restoring Database Backups” on page 31.
• To avoid deleting your last Complete backup, make sure that the “number of backups to
keep” is higher than the number of Fast backups that you schedule between Complete
backups. If the “number of Backups to keep” is smaller than the scheduled Fast
backups, you will lose your last full backup and the associated _PropertyStore.
The number of backups to keep includes Complete and Fast backups. When the number
of backups to keep is exceeded, the system deletes the oldest backup. For example, if
you schedule full backups once a week and schedule partial backups every day, your
number of backups to keep must be larger than 6. Otherwise, on the 6th day the system
will delete your last full backup.
• Ensure that the backups are working and actually creating backups. To test the backup,
check that the backup subfolders databasename_date_time are being created at the
specified times (according to the backup configuration) and that these subfolders are not
empty. Every backup should create its own subfolder
For example, your backup folders might be created in the following location:
\\UnityServer\WorkspaceName\AvidWG\_Backup
A backup subfolder might be named AvidWG_2007-05-22_03-00.
• Enable a different backup mechanism, such as tape backup, for all folders except the
_Database and _PropertyStore folders. The _Backup and the _Master folder of each
database are the most important for the tape backup. Do not include the _Database and
_PropertyStore folders of each database in the tape backup.
cThe _Database and _PropertyStore folders of each database should be excluded from
any kind of virus checking (virus checking tools might try to lock the database files).
Restoring an Earlier Version of a Database
Restoring a backup version of the _Database folder returns a database to the state it was in
when the backup was created. Before restoring a database, make sure that it is
really necessary, because changes since the backup could be lost.
2 Database Settings
36
To restore a backup, you need to run the InterplayRestore tool in a Command Prompt
window. The InterplayRestore tool is installed in the C:\Program Files\Avid\Avid Interplay
Engine\Server directory and includes in-line help for using the tool. For an example of how
the tool works, see “Database Restore Session Example” on page 38.
You can restore either a Complete backup or a Fast backup. The InterplayRestore tool
identifies the type of backup for you to select. You can determine whether a backup is
Complete or Fast by opening the folder. A Complete backup contains a _Database folder and
a _PropertyStore folder. A Fast backup contains only a _Database folder.
You cannot restore parts of a backup, for example, a specific sequence or folder. You can
restore only a Complete backup or a Fast backup.
How the Restore Tool Renames Files
When the tool begins the restore, it locks the database and then renames the existing
directory _Database to _Database.1. If you are performing a restore from a Complete
backup, the tool renames _PropertyStore to _PropertyStore.1.
If the backup restore is not completed (you kill the process, system crashes, error message,
and so on), you can restore the system to its previous state by deleting the _Database (and
possibly _PropertyStore) directories that the tool created, and renaming _Database.1 to
_Database (and also possibly _PropertyStore.1 to _PropertyStore).
If a directory _Database.1 already exists, the tool creates _Database.2, and so on up to
_Database.9. If there are more than nine such directories, the tool exits with an error stating
that you should clean up these old temporary directories from previous restores.
After you make sure the database is correctly restored, you can delete the _Database.1 and
_PropertyStore.1 directories.
Using the InterplayRestore Tool on a Local Machine
You can run the InterplayRestore tool in interactive mode (which prompts you for
information) or as a command line.
To restore an earlier version of a database from a backup using interactive mode:
1. On the Interplay Server, click Programs and select Accessories > Command Prompt.
2. At the command line, navigate to the folder that contains InterplayRestore. For example,
type:
cd C:\Program Files\Avid\Avid Interplay Engine\Server
and press Enter.
Scheduling and Restoring Database Backups
37
3. Type:
InterplayRestore
and press Enter.
4. InterplayRestore prompts you for the database root directory. Type the path and press
Enter.
You can use a local path or a UNC path. For example:
D:\Workgroup_Databases\AvidWG
\\IEServer\WG_Database$\AvidWG
You can use the administrative share name WG_Database$ only in a UNC path.
5. At the next prompt, type the backup home directory and press Enter. For example:
D:\Workgroup_Databases\AvidWG\_Backup
If you are working with a split database, this location will be on the shared storage
server. For example:
\\UnityServer\WorkspaceName\AvidWG\_Backup
6. At the next prompt, select the correct backup from the numbered list of available
backups and press Enter.
The restore process begins. For an example of the process, see “Database Restore
Session Example” on page 38. At the end of the process, a message informs you that
you need to restore the _Master directory manually.
7. Restore your _Master folder through whatever mechanism you use for backup.
nThe _Master database is not backed up by the automated backup feature of Interplay. See
“Recommendations for Automatic Backup Configuration” on page 34.
8. Unlock the database by using the Lock/Unlock Database view in the Interplay
Administrator.
9. Check to make sure you can access the restored database from Interplay Access, and
that you can preview clip headframes.
10. Delete the _Database.1 and _PropertyStore.1 directories.
To restore an earlier version of a database from a backup using the command line, do
one of the following:
tNavigate to the folder that holds InterplayRestore, type the following, and press Enter:
InterplayRestore <database root dir> <database backup dir>
For example:
InterplayRestore d:\Workgroup_Databases\AvidWG\
d:\Workgroup_Databases\AvidWG\_Backup
2 Database Settings
38
InterplayRestore prompts you to choose from a numbered list of available backups and
then performs the restore.
tNavigate to the folder that holds InterplayRestore, type the following, and press Enter:
InterplayRestore <database root dir> <database backup dir> <backup
folder for restore>
For example:
InterplayRestore d:\Workgroup_Databases\AvidWG\
d:\Workgroup_Databases\AvidWG\_Backup
d:\Workgroup_Databases\AvidWG\_Backup\AvidWG_2007-08-20_01-00
InterplayRestore performs the restore.
Database Restore Session Example
Here is an example interactive session, which begins with the command for starting the
InterplayRestore tool.
C:\>”C:\Program Files\Avid\Avid Interplay
Engine\Server\InterplayRestore”
********************************************************************
InterplayRestore - Restore Interplay databases from backup
A non interactive mode is also available.
Run "InterplayRestore.exe /?" for help
Enter the Interplay database root directory:
D:\Workgroup_Databases\AvidWG
Enter the backup root directory: D:\Workgroup_Databases\AvidWG\_Backup
Choose a backup to restore from:
[1] Tuesday, September 12, 2007 3:05:00 AM Full
[2] Thursday, September 14, 2007 3:04:00 AM Fast
[3] Friday, September 15, 2007 3:05:00 AM Full
[4] Saturday, September 16, 2007 3:00:00 AM Full
Choose an entry ( 1 - 4 ):
Scheduling and Restoring Database Backups
39
Assume you choose 1. The tool locks the project so that no one can access the database and
then copies the files:
Beginning restore from
d:\Workgroup_Databases\avidwg\_Backup\AvidWG_2006-09-12_03-05\
This is a Full backup
Restoring to d:\Workgroup_Databases\avidwg\
Locked project AvidWG
Copying files into d:\Workgroup_Databases\avidwg\_Database
Copying file AvidWG.dor
...
It leaves the database locked and gives you the following message:
Database AvidWG is still locked because you need to restore _Master
manually, or through your existing tape backup mechanism.
When you are done restoring _Master, use the Lock/Unlock Database view
in Interplay Administrator to unlock the AvidWG database. This will
complete your restore operation.
Using the InterplayRestore Tool to Restore Backups Remotely
Restoring backups remotely is the most advanced restore mechanism. This feature is
recommended for experienced administrators who have a number of Interplay Engines to
maintain and do not want to log in locally on each server.
However, you must lock the database by using the Interplay Administrator before you can
restore the backup. The InterplayRestore tool cannot lock the database when operating
remotely. If the database is not locked, the Interplay Engine will block access to the files in
the _Database and _PropertyStore directories and the restore will fail.
You can run the InterplayRestore tool from any system that includes the InterplayRestore
tool and two DLLs. You do not need to install the Interplay Engine on the local system, but
you do need to copy the necessary files from an Interplay Engine server.
To prepare a local system to run the InterplayRestore tool:
tCopy the following files from an Interplay Engine server to the same locations on the
local system:
- C:\Program Files\Avid\Avid Interplay Engine\Server\InterplayRestore.exe
2 Database Settings
40
- C:\WINDOWS\system32\nxn_workgroup_eem.dll
- C:\WINDOWS\system32\nxn_workgroup_library_129.dll
Alternatively, you can keep all three files in the same folder.
To remotely restore an earlier version of a database from a backup:
1. Open Interplay Administrator, log in to the Interplay Engine whose database you want
to restore, and lock the database. For more information, see “Locking and Unlocking
Databases” on page 42.
The InterplayRestore tool cannot lock the database when operating remotely.
2. On a local system, click Programs and select Accessories > Command Prompt.
3. At the command line, navigate to the folder that contains InterplayRestore.
For example, type:
cd C:\Program Files\Avid\Avid Interplay Engine\Server
and press Enter.
4. Type:
InterplayRestore /nolock
and press Enter.
5. Continue the procedure as described in “Restoring an Earlier Version of a Database” on
page 35.
You can use a command line call to restore a database remotely. In the following
example, the Interplay Engine resides on a machine called “remote-server” and the
backups reside on another server called “backup-server.”
InterplayRestore.exe /nolock
\\remote-server\Workgroup_Databases\AvidWG\
\\backup-server\backups\AvidWG\_Backup
\\backup-server\backups\AvidWG\_Backup\AvidWG_2007-02-13_18-40
Backing Up and Restoring the Interplay Users Database
The Interplay users database (_InternalData folder) is not backed up as part of the automated
backup process. You can back up this database by copying it to another location. By default,
the _InternalData folder is located on the server that is configured as the Central
Configuration Server (see “Understanding the Central Configuration Server” on page 65), in
\\IEServer\WG_Database$ (usually D:\Workgroup_Databases).
Performing a Consistency Check
41
To back up the Interplay users database
1. Lock the server in the Lock Server view. For more information, see “Locking and
Unlocking the Server” on page 58.
2. Copy the _InternalData folder to a backup location, such as a shared storage workspace.
3. Unlock the server.
To restore the Interplay users database:
1. Lock the server.
2. Copy the _InternalData folder from the backup location to the installed location
\\IEServer\WG_Database$ (usually D:\Workgroup_Databases).
If an _InternalData folder exists in the location, overwrite it with the backup file or
rename it and then copy the backup file.
3. Unlock the server.
Performing a Consistency Check
The database Consistency Check compares the version of the database or databases on the
master directory with the current database file. The Perform Consistency Check view
provides a useful tool for checking if all references are correct, seeing if all necessary files
are on the disk, and other database checks.
cThe Consistency Check is for support purposes. You should perform this check only if
requested by Avid Technical Support.
Viewing Database Information
Use the Database Information view to display information about an Interplay database,
including information about the connected users.
cAvid recommends storing file assets on Avid Unity shared storage. See
“Recommendation for Database Storage” on page 133.
To view the information about a database:
1. In the Database section of the Interplay Administrator window, click the Database
Information icon.
The Database Information view opens.

2 Database Settings
42
2. Select the database name from the list.
A summary of information about the database appears:
- Name and description: Either AvidWG (Interplay Engine) or AvidAM (Interplay
Archive Engine) with a description supplied when the database was first created.
- Root folder for database (Meta Data): see “Creating an Interplay Database” on
page 27.
- Root folder for data (Assets): see “Creating an Interplay Database” on page 27.
- Connected user information: see “Managing Licenses” on page 60.
Locking and Unlocking Databases
If you need to make changes to a database, use the Lock/Unlock Databases view to prevent
users from connecting to the database. By default, the database is unlocked.

Locking and Unlocking Databases
43
To lock a database:
1. In the Database section of the Interplay Administrator window, click the Lock/Unlock
Database icon.
The Lock/Unlock database view opens.
2. Select the database in the Unlocked Databases list.
3. (Option) Type a Lock comment explaining why you are locking the database. This
information appears in the Locked Database Information section for the database.
4. Click Lock Database.
Your user ID and the time at which you locked the database are filled in, and the
database is displayed in Locked Databases.
To unlock a database:
1. Select the database in the Locked Databases list.
2. Click Unlock Database.
The database is displayed in Unlocked Databases.
2 Database Settings
44
Managing Databases: Deactivating, Activating,
and Migrating
Use the Managing Databases view to remove a database from the list of active databases
(deactivate) or to restore it to the list (activate). This view also lets you migrate a database to
a new Central Configuration Server (CCS) when necessary.
The following topics provide more information about activating, deactivating, and migrating
databases:
•Deactivating a Database
•Activating a Deactivated Database
•Migrating a Database
Deactivating a Database
You might want to prevent users from connecting to a database if the database has been
“retired” and the files have been moved elsewhere. In other cases, such as when you are
backing up or moving databases, you might need to ensure that no connections can be made
to the database to avoid interference. Deactivating the database removes it from the list of
active databases.
cDeactivating a database does not delete the database files. It makes the database
inactive so that users cannot connect to it until it is activated again. The database data
is kept at the location that was specified when the database was created.
To deactivate a database:
1. In the Database section of the Interplay Administrator window, click the Manage
Databases icon.
The Manage Databases view opens.

Managing Databases: Deactivating, Activating, and Migrating
45
2. Select the database name in the Databases list.
3. Click Deactivate.
The database name is removed from the Databases list.
Activating a Deactivated Database
If a specific database is not listed in the Databases view, it means that it is unknown to the
Interplay Engine and users cannot connect to it.
To add an existing but inactive database to the list of active databases:
1. In the Database section of the Interplay Administrator window, click the Manage
Databases icon.
The Manage Databases view opens.
2. Do one of the following:
tIn the “Database (.pro) file to activate” text box, type the full UNC path to the .pro
file. For example:
\\IEServer\WG_Database$\AvidWG\AvidWG.pro

2 Database Settings
46
tClick the Browse button, log in if prompted, navigate to the .pro file, select the file,
and click Open.
The following illustration shows the path to AvidWG.pro, using the Microsoft Windows
smb network and the administrative share.
nAvid recommends keeping the default share name WG_Database$. If you decide on a
different share name, consider that if the name is longer than 12 characters, you cannot
browse to it graphically. If a share name is longer than 12 characters, you need to type the
complete path in the “Database (pro) file to activate” text box.
Make sure to navigate through the network to select the file. You must use a UNC path.
This is especially important if you are working with a split database. In this case, the
.pro file is located on the shared storage server. The following illustration shows the path
to AvidWG.pro, using an Avid Unity ISIS network and the workspace where the
AvidWG folder is stored. In an Avid Unity MediaNetwork, the network name is “Avid
Unity Network.”

Managing Databases: Deactivating, Activating, and Migrating
47
The .pro file is displayed in the Activate Database dialog box.

2 Database Settings
48
3. Make sure the option “Load Database on Activation” is selected. Deselect this option
only if directed by Avid support.
4. Click Activate.
The database is activated and loaded. The database name is displayed in the Databases
list and users can connect to the database.
Migrating a Database
You usually need to perform a database migration under the following circumstances:
• When you want to remove all users and group-related data from a database. This allows
you to start with new users and groups and maintain the metadata and the data inside the
database.
• When troubleshooting a problem with customer support. For example, customer support
might ask you to provide a copy of your database.
• If you changed the Central Configuration Server (CCS) for a database without first
moving the _InternalData folder. If a database needs to be migrated, the State reads
“Database Requires Migration.”
Do not use a database that requires migration; always migrate a database to a CCS. You
cannot administer an unmigrated database.
If a database needs migration, the database icon shows a red box with an X and a yellow
arrow. The database icon appears in several views in the Interplay Administrator,
including the Manage Database Roles view.
cWhen you migrate a database, the system deletes all the information inside the
database that was stored from the old CCS, including users, user settings and local
administration settings.
cIf you plan to migrate an Interplay Engine or Interplay Archive Engine database, turn
off the database backup process before you perform the migration. If you do not turn
off the backup process and it coincides with the migration, your backup will write out
an inconsistent state of the database (half current and half migrated).
(Red box with X and yellow arrow) Database needs migration.

Managing Databases: Deactivating, Activating, and Migrating
49
To migrate a database to a new CCS:
1. In the Database section of the Interplay Administrator window, click the Manage
Databases icon.
The Manage Databases view opens.
2. In the Manage Databases view, click the name of the database that needs migration. The
State reads “Database Requires Migration.”
A warning explains the consequences of a database migration.
3. Click Migrate Database.
After the migration, the State reads “OK.” The database now has the CCS users and
administration properties of the new CCS you have set.
2 Database Settings
50
Moving a Database to Another Server
Under special circumstances, you might need to move a database to a different server.
nAvid recommends that you have telephone support from Avid during the process in case
complications arise.
cIf you move a database to a server that points to a different CCS, all the old CCS
information that was stored, including users, user settings, and local administration
settings for the database, will be lost because you will have to migrate the database (see
“Migrating a Database” on page 48). If you move a database to another server and also
move the CCS, however, this information is preserved. To move both a database and a
CCS, see “Moving a Database and Users to Another Server” on page 51.
To move a database to another server:
1. Install the Interplay Engine on a new server (the target server).
Make sure the configuration is the same on both systems. For example, if the original
system uses a split database, the new system should also use a split database (see
“Recommendation for Database Storage” on page 133).
2. Disconnect all clients from the existing server (the source server) and make sure no
clients will connect to the server.
Make sure the number of connected clients is 0 in the Server Information view.
3. On the source server, lock the database by using the Lock/Unlock Database view (see
“Locking and Unlocking Databases” on page 42).
4. Deactivate the database using the Manage Databases view (see “Deactivating a
Database” on page 44).
5. Make sure the database is unloaded from the server by opening the Interplay
Administrator, opening the Restart Server view, and clicking Restart.
6. Locate the database folder on the source server.
The default path is D:\WG_Database$\AvidWG (or AvidAM for an Archive Manager).
By default, the administrative share WG_Database$ refers to D:\Workgroup_Databases.
For more information, see “Identifying the Root Folder of the Interplay Server
Database” on page 142.
7. Pack the database folder into a zip file or use Robocopy from the Microsoft Windows
Resource Kit for path names longer than 256 characters.
To save time and storage you do not need to copy all the backups in the
D:\WG_Database$\AvidWG\_Backup folder. One complete backup and the most recent
Fast backup are sufficient.
8. Copy the zipped file to a network server, removable media, or a laptop.
Moving a Database and Users to Another Server
51
9. On the target server, make sure no clients attempt to connect to the server.
10. Copy the zipped file to the target server and unzip the file to the database folder. Make
sure the path on the target server matches the path on the source server.
11. Activate the database by using the Manage Databases view (see “Activating a
Deactivated Database” on page 45).
12. On a client system, connect to the database, load AvidWG, and verify that all data is
available.
13. On all client systems, remove the old database from Interplay Access by right-clicking
the database name and then clicking Remove Databases.
14. On all client systems, reinsert the database by selecting Databases > Connect to
Database.
15. (Option) On the source server, rename the original database folder to avoid unwanted
future access.
Moving a Database and Users to Another Server
Under special circumstances, you might need to move a database and users to a different
server.
cIf you move a database to a server that points to a different CCS, all the old CCS
information that was stored, including users, user settings, and local administration
settings for the database, will be lost because you will have to migrate the database (see
“Migrating a Database” on page 48). If you move a database to another server and also
move the CCS, however, this information is preserved. To move both a database and a
CCS, use this procedure. For more information about a CCS, see “Understanding the
Central Configuration Server” on page 65.
To move a database and users to another server:
1. Install the Interplay Engine on a new server (the target server).
Make sure the configuration is the same on both systems. For example, if the original
system uses a split database, the new system should also use a split database (see
“Recommendation for Database Storage” on page 133).
2. On the source server, lock the database by using the Lock/Unlock Database view (see
“Locking and Unlocking Databases” on page 42).
3. Deactivate the database using the Manage Databases view (see “Deactivating a
Database” on page 44).
4. Disconnect all clients from the existing server (the source server) and make sure no
clients will connect to the server.
2 Database Settings
52
Make sure the number of connected clients is 0 in the Server Information view.
5. Make sure the database is unloaded from the server by opening the Interplay
Administrator, opening the Restart Server view, and clicking Restart.
6. Locate the database folder on the source server.
The default path is D:\WG_Database$\AvidWG (or AvidAM for an Archive Manager).
By default, the administrative share WG_Database$ refers to D:\Workgroup_Databases.
For more information, see “Identifying the Root Folder of the Interplay Server
Database” on page 142.
7. Pack the database folder into a zip file or use Robocopy from the Microsoft Windows
Resource Kit for path names longer than 256 characters.
To save time and storage you do not need to copy all the backups in the
D:\WG_Database$\AvidWG\_Backup folder. One complete backup and the most recent
Fast backup are sufficient.
8. Locate the user folder _InternalData on the source server.
The default path is D:\Workgroup_Databases\_InternalData.
9. Copy the zipped file and the _InternalData folder to a network server, removable media,
or a laptop.
10. On the target server, make sure no clients attempt to connect to the server.
11. Make sure the _InternalData database is unloaded from the server by opening the
Interplay Administrator, opening the Restart Server view, and clicking Restart.
12. Rename the existing _InternalData folder _InternalData_old.
If you get an error message that the server loaded the database because someone
connected from a client, go back to step 8.
13. Copy the zipped file to the target server and unzip the file to the database folder. Copy
the _InternalData folder to the Workgroup_Databases folder. Make sure the path on the
target server matches the path on the source server.
14. Verify that all users are on the system by opening the User Management view and
viewing the lists of user groups.
15. Activate the database by using the Manage Databases view (see “Activating a
Deactivated Database” on page 45).
16. On a client system, connect to the database, load AvidWG, and verify that all data is
available.
17. On all client systems, remove the old database from Interplay Access by right-clicking
the database name and then clicking Remove Databases.
18. On all client systems, reinsert the database by selecting Databases > Connect to
Database.
Moving a Database Under Low Disk Space Conditions
53
19. (Option) On the source server, rename the original database folder to avoid unwanted
future access.
Moving a Database Under Low Disk Space
Conditions
If disk space on the server is critically low, the Interplay Engine refuses client connections
and displays an error message. In this situation, the administrator cannot log in and shut
down the server, and move a database by normal means (as described in “Moving a Database
to Another Server” on page 50 and “Moving a Database and Users to Another Server” on
page 51). In the Server installation directory (by default, C:\Program Files\Avid\Avid
Interplay Engine\Server), there are tools provided to solve such problems:
• NxNServerLock.exe
• NxNServerUnlock.exe
• NxNServerShutdown.exe
cBefore beginning this procedure, be sure to make a backup of the database. See
“Scheduling and Restoring Database Backups” on page 31 for information on running
a backup. Temporarily change the Backup time field to “Once at” and enter or select
from the list the time in the future closest to the current time.
To move a database under low disk space conditions:
1. Lock the server using NxNServerLock.exe.
2. Shut down the server using NxNServerShutdown.exe, if necessary.
3. Move the database folder (AvidWG or AvidAM) to another drive or free up some disk
space.
4. Unlock the server by doing one of the following:
tUse the Interplay Administrator’s Lock Server view (see “Locking and Unlocking
the Server” on page 58).
tUse NxNServerUnlock.exe.
5. Deactivate the moved database using the Manage Databases view (see “Deactivating a
Database” on page 44).
6. Activate the moved database in the correct location using the Manage Databases view
(see “Activating a Deactivated Database” on page 45).
2 Database Settings
54
Renaming a Database
Under some circumstances you might need to rename a database For example, if you need to
create a new database with the same name, you can rename the original database. You can
keep the original database as an archive for searching.
cBefore beginning this procedure, be sure to make a backup of the database. See
“Scheduling and Restoring Database Backups” on page 31 for information on running
a backup. Temporarily change the Backup time field to “Once at” and enter or select
from the list the time in the future closest to the current time.
To rename a database:
1. In the Database section of the Interplay Administrator window, click the Manage
Databases icon.
The Manage Databases view opens.
2. Select the database and click the Deactivate Database button to ensure that the database
is not in use.
3. On the server or at the database location, use the Windows desktop to rename the
database folder, .pro file, and .nif directory, and all files within the _Database folder, that
is, replace the old <DatabaseName> with the new name for all files fitting the following
mask:
<DatabaseName>\<DatabaseName>.pro
<DatabaseName>\<DatabaseName>.nif
<DatabaseName>\<DatabaseName>\_*.pro.jrn
<DatabaseName>\_Database\<DatabaseName>.*
<DatabaseName>\_Database\<DatabaseName>_*.jrn
Do not forget to rename the .jrn files correctly: make sure there are no typos in the
database name, and that they are followed by the underscore and the numeric id.
4. In the Interplay Administrator, click the Manage Databases icon and activate the
database (see “Activating a Deactivated Database” on page 45).

3Server Settings
The Server Settings enable you to configure and change server settings and shutdown and
restart the server. The following topics describe how to use these settings:
•Changing the Database and Data Locations
•Viewing Server Information
•Locking and Unlocking the Server
•Restarting the Server
•Managing Licenses
Changing the Database and Data Locations
The Server Settings view lets you change the default locations for a new database.
cDo not change the location for the metadata database. The metadata database must be
stored directly on the local Interplay Engine server because permanent access to these
files is required. This is the only supported setup. Avid recommends that you store the
source files for file assets on an Avid Unity shared storage workspace. This
configuration is known as a split database.
Changing the root folder for file assets is part of the process of creating a split database. For
more information and instructions, see “Recommendation for Database Storage” on page
133.
The root folder for a new database is set during the installation of the Interplay Engine
software. By default, the installation program creates a shared folder that functions as the
root folder for both the metadata database and the source files for file assets (the file
repository). The default location is the D:\Workgroup_Databases folder, which is
represented by the administrative share name WG_Database$. The $ indicates a hidden
share.
nTo identify the actual folder, open a Command Prompt window and type
net share
.
If you need to create a new database, changing these settings will not affect any existing
databases.

3 Server Settings
56
To change the root folders for a new database:
1. In the Server section of the Interplay Administrator window, click the Server Settings
icon.
The Server Settings view opens.
2. For the root folder of the database (metadata), keep the folder that was set during the
installation of the server (the default is \\IEServer\WG_Database$\).
3. For the root folder of the data (file assets), Avid recommends that you change the folder
to a workspace on Avid Unity shared storage (see “Recommendation for Database
Storage” on page 133). Type a UNC path or browse through the Avid Unity Network or
Avid Unity ISIS Network to the workspace.
You might need to provide proper credentials to browse and access the shared storage
workspaces.
4. Click Apply Changes to change the setting for new databases.
5. If you changed the root folder for the file assets, complete the tasks described in
“Splitting a Database for New Interplay Installations” on page 136 or “Splitting a
Database for Existing Interplay Installations” on page 138.

Viewing Server Information
57
Viewing Server Information
The Server Information view has two sections:
• The Server Information section displays information about the following:
- The version of the Avid Interplay Engine software
- The number of connected clients (through Interplay Access and other client
applications)
- The number of databases on the server
• The Connected User Information section displays information about the following:
- Which database users are connected to
- Which user is connected to which database
- Which machine the user is connected from
-What time a user has been connected since
• The type of licenses in use (see “License Types and Usage” on page 63)
To view information about the Interplay Engine server:
tIn the Server section of the Interplay Administrator window, click the Server
Information icon.
The Server Information view opens.

3 Server Settings
58
Locking and Unlocking the Server
The Lock Server view allows the administrator to lock the Interplay Engine server for a
specific period of time by shutting down the server process. Locking the server is useful
when carrying out tasks such as:
• Server maintenance or upgrading the server software.
• Maintaining or rebooting the Avid Unity server (File Manager or System Director).
Whenever a database or data location is unavailable, you should lock the database or the
server.
If the database becomes corrupt, the server might be locked automatically.
When the server is locked, all the clients that are connected to it are disconnected, the
database is saved, and the server process is shut down so that no data is lost. While the server
remains locked, users are unable to connect to the database that is stored on that server.
nIf possible, use the database lock instead of the server lock. Use the server lock if you want
to do maintenance on the server machine itself or the shared storage system. Use the
database lock if you need to do maintenance on a database or its related files (for example,
moving a database to another server). Using the database lock provides more security and is
also preferable since it avoids making the entire server inaccessible. See “Locking and
Unlocking Databases” on page 42.
To lock the server:
1. In the Server section of the Interplay Administrator window, click the Lock Server icon.
The Lock Server view opens.
Restarting the Server
59
2. Select one of the following for the locking duration:
- Indefinitely: An indefinite shutdown. This is a good choice when shutting down the
server to carry out any vital maintenance, for example replacing hard drives, or
making the first backup of a new database. The server needs to be manually
unlocked after maintenance work.
- Minutes: Allows you to stipulate when to restart the server (short time frame). It is
useful when you are making routine backups and you know how much time you
need. Specify the time period by clicking the Up and Down arrows.
- Lock until: Allows you to stipulate when to restart the server (longer time frame).
Specify the time period by clicking the Up and Down arrows.
3. In the Lock Details text box, type a comment as to why you are locking the server. This
comment is displayed when clients try to connect to the server.
4. Click Lock Server.
The Lock Server view changes to display lock information. You cannot return to the
Interplay Administrator window by clicking the Menu button. You can log out of the
Interplay Administrator tool and then log in again.
To manually unlock the server:
1. If necessary, log in to the Interplay Administrator.
The Lock Server view opens.
2. Click Unlock Server.
The Server Login window opens.
3. Log in to the Interplay Administrator.
Restarting the Server
Restarting the server disconnects any clients and shuts down the database before the server
process is restarted. You will rarely need to restart the server. Typically you restart the server
if you want to disconnect all clients and want to make sure no one is connected to the server
so that you can perform maintenance. For example, you might restart the server and then
lock the database as part of the process of moving the database.
Restarting only restarts the server process and not the server machine itself.
cDepending on the size of the database, this process can take several minutes. Do not
attempt to reboot the server under any circumstances before this process is completed.

3 Server Settings
60
To restart the server process:
1. In the Server section of the Interplay Administrator window, click the Restart Server
icon.
The Restart Server view opens.
2. Click Restart.
Managing Licenses
Avid Interplay needs a valid license in order to function. A license consists of a hardware ID
and a license key. The hardware ID is associated with the physical application key, or
dongle. The license key is created by a license file and includes information about the
license types for individual applications.
The Licenses view has two sections:
• The License Types section displays information about the following:
- Your current license types (see “License Types and Usage” on page 63).
- Number of license types available.
- License types used.
- Time limit (days): the total days included in the license. If you have more than one
license loaded that includes the same license type, only one time limit is stored for
each type.
- Days remaining: the number of days until expiration. If you have more than one
license loaded that includes the same license type, only one value for the days
remaining is stored for each type.
• The Server Information section displays information about the following:
- Customer ID. The customer name or ID number.
- The permitted number of databases.

Managing Licenses
61
- Hardware ID, obtained from the physical application key (dongle). The Hardware
ID is required to obtain technical support.
- License mode: All Interplay licenses are nodelocked.
-Lock timeout: The lock timeout is the time the server freezes a license on the server
before it is freed for use by another user or machine. All Interplay licenses use a
setting of 0 hours, 0 minutes, and 0 seconds.
To view information about your licenses:
tIn the Server section of the Interplay Administrator window, click the Licenses icon.
The Licenses view opens.
For information about importing a license file, see “Getting a Permanent License” on
page 62. For information about exporting a license file, see “Exporting a License” on
page 63.
3 Server Settings
62
License Key Info Tool
You can use the LicenseKeyInfo.exe tool to display and print out the license information for
an Interplay Engine or Interplay Archive Engine.
To examine the license key information for an Interplay Engine:
1. Navigate to the following folder:
C:\Program Files\Avid\Avid Interplay Engine\Server
2. Double-click LicenseKeyInfo.exe
The Interplay License Info dialog box opens.
3. Click Get License Info.
4. Select the License file and click OK.
The system displays the license info.
5. (Option) Click Save License Info or Print License Info and follow the on-screen
instructions.
Getting a Permanent License
During Interplay Engine installation a temporary license for one user is activated
automatically so that you can administer and install the system. There is no time limit for
this license. A permanent license is provided by Avid in the form of a file (*.nxn) on a
CD-ROM.
If you purchase additional licenses, the licenses are additive. For example, one license key
with 2 Access and 2 Assist users and an additional license key with 2 Access and 3 Assist
users yields a total of 4 Access and 5 Assist clients.
To set up your permanent license:
1. Insert the Avid Interplay Licenses CD-ROM into a CD drive.
2. In the Server section of the Interplay Administrator, click the Licenses icon.
3. Click the Import license button.
4. Browse for the .nxn file on the CD-ROM.
5. Select the file and click Open.
You should see information about the permanent license in the License Types section.

Managing Licenses
63
License Types and Usage
The following table describes the license types displayed in the Licenses view. Each license
type is associated with a particular license key.
All Interplay applications running on the same machine share can share the same license in
the following ways:
• If Interplay Assist has been started, KEY-XL will also cover Interplay Access on the
same machine. If Interplay Assist is started after Interplay Access is started, KEY-X will
be released and KEY-XL will be used instead.
• If an Avid editing application has been started, KEY-XE will also cover Interplay
Access on the same machine. If the editing application is started after Interplay Access
is started, KEY-X will be released and KEY-XE will be used instead. The same behavior
applies to a Digidesign Pro Tools Integration license.
If an Avid editing client, an Interplay Assist client, or Avid iNEWS Instinct client is idle for
ten minutes, its license is released and can be used by another client. Interplay Access does
not time out, so its license is not released until you close the application.
Exporting a License
You might need to export your license information for support purposes.
nExport functionality is intended for support purposes. An exported license might not be able
to be reimported.
License Types Used for Avid Applications
Key Product
KEY_X Interplay Access
KEY_XL Interplay Assist
KEY_XE Avid Editing Applications
KEY_XI Avid Instinct
KEY_AM Interplay Archive Engine
KEY_XP Digidesign™ Pro Tools®Integration
3 Server Settings
64
To export your license to a file:
1. Click the Export license button in the Licenses view.
2. Type or browse to a .nxn file name.
3. Select Save.
Troubleshooting Licensing Problems
If you previously attached one application key (dongle) and loaded the registration file for
that dongle, and then attach a different dongle and try to load a new registration file, the
registration file will not load. You need to delete the Windows registry key for the dongle.
To delete the registry key for a dongle:
1. Click Start, then click Run.
2. In the Open text box, type regedit and click OK.
The Registry Editor view opens.
3. Locate the registry key for the original dongle, found here:
HKEY_LOCAL_MACHINE\SOFTWARE\Avid Technology\Workgroup\Avid
Workgroup Server\FeatureKeys\Permanent
4. Delete the Permanent folder.
5. Close the Registry Editor window.
6. Reload the new registration file as described in “Getting a Permanent License” on page
62.

4User Management
An administrator controls access to Avid Interplay through user accounts and user roles. The
following topics provide information about how to manage user accounts and access to the
database:
•Understanding the Central Configuration Server
•Adding Users to a Central Configuration Server
•Setting User Authentication Providers and Importing Users
•Managing Users, User Groups, and User Rights
•Managing Database Roles
•Guidelines for User Management
For specific examples of how to manage user roles, see “Setting Up a User Database” in the
Avid Interplay Best Practices.
Understanding the Central Configuration Server
The Central Configuration Server (CCS) is an Interplay Engine with a special module that is
useful if you are working in an environment that includes more than one Interplay Engine
(including an Interplay Archive Engine). The CCS uses this module to store information that
is common to all other Interplay Engines. Cross-database management of administrative
tasks is possible because all of the Interplay Engines under the CCS inherit its settings by
default. A Central Configuration Server is especially useful for user management tasks.
You set a CCS whenever you install an Interplay Engine. At that time, you can set the CCS
as the server on which you are installing, or you can specify a previously installed Interplay
Engine, including an Interplay Archive Engine. The Interplay Engine acts as the CCS as
soon as it is started after the installation. Each Interplay Engine must be associated with a
CCS. An Interplay Engine can be its own CCS.
Depending on the number of Interplay Engines that are installed, several CCS configurations
are possible:
• One Interplay Engine: Configure this server as the CCS.
4 User Management
66
• Several Interplay Engines: Normally, configure only one Interplay Engine as the CCS.
The use of more than one CCS in a company might be useful if there are several
independent domains, departments, or sites where there is no need to share users or
other settings in Avid Interplay. In the case where several sites are located in different
locations, having one CCS for each site could be practical.
If necessary, you can use the Central Configuration Server view to change the CCS that you
set during the Interplay Engine installation.
cDo not reset the CCS unless there is real need to do so, such as a space issue. All the
information that was stored on the old CCS, including users and local administration
settings, is lost when the CCS is changed to another server unless you first move the
_InternalData folder to the server that will be used as the new CCS. If you do not or
cannot move the _InternalData folder to the new CCS, and you set the new CCS for the
database, you must migrate the database through the Manage Databases view. In this
case, all previous CCS-related information will be lost.
The following procedures describe how to change the CSS:
•“Moving the CCS to Another Server” on page 66
•“Viewing and Changing the CCS for a Server” on page 67.
Specifying an incorrect CCS can prevent login. See “Troubleshooting Log-In Problems” on
page 127.
Moving the CCS to Another Server
cBefore beginning the following procedure, be sure to make a backup of the database.
See “Scheduling and Restoring Database Backups” on page 31 for information on
running a backup. Temporarily change the Backup time field to “Once at” and enter
or select from the list the time in the future closest to the current time.
The following procedure is based on these assumptions:
• Server A is the CCS.
• You want to keep the CCS settings and user information that exist on server A, but move
them to server B.
•You do not want to keep the original CCS information that exists server B.
cServer B should be created by a clean installation and should serve as its own CCS. No
other database should point to Server B as a CCS, because any existing user data on
Server B will be lost.
Understanding the Central Configuration Server
67
To move a CCS to another server:
1. Back up the database. See “Scheduling and Restoring Database Backups” on page 31.
2. Make sure that the Interplay Engine on both servers is the same version. See “Viewing
Server Information” on page 57.
3. Start Interplay Administrator and log in to server A (which is the current CCS).
4. Lock server A. See “Locking and Unlocking the Server” on page 58.
5. In Interplay Administrator, log out of server A.
6. Log in to server B.
7. Lock server B.
8. Log out of server B.
9. Use Windows Explorer to delete the _InternalData folder on server B.
The folder is located by default in \\IEServer\WG_Database$ (usually
D:\Workgroup_Databases\). See “Identifying the Root Folder of the Interplay Server
Database” on page 142.
10. Copy the _InternalData folder from server A to the default database location of server B.
11. In Interplay Administrator, log in to server A, unlock the server, and log out.
12. Log in to server B and unlock the server.
13. Make sure the CCS for server B is set as server B itself. If necessary, complete “Viewing
and Changing the CCS for a Server” on page 67.
14. Log out of server B.
15. On server A, change the CCS for server A to server B using “Viewing and Changing the
CCS for a Server” on page 67.
Viewing and Changing the CCS for a Server
cBefore beginning the following procedure, be sure to make a backup of the database.
See “Scheduling and Restoring Database Backups” on page 31 for information on
running a backup. Temporarily change the Backup time field to “Once at” and enter
or select from the list the time in the future closest to the current time.
The following procedure is based on these assumptions:
• Server A is the CCS.
• You want server B to be the CCS for server A. You want to use the settings and user
information that exists on server B.
• You do not want to keep the CCS information that exists on server A.

4 User Management
68
To change the CCS for a server:
1. Back up the database. See “Scheduling and Restoring Database Backups” on page 31.
2. Make sure that server A and server B are the same version, otherwise the CCS will not
be reset. See “Viewing Server Information” on page 57.
3. Start the Interplay Administrator on server A, and log in to Server A.
4. In the User Management section, click the Central Configuration Server icon.
The Central Configuration Server view opens.
5. Use the arrow in the Central Configuration Server list to select server B to use as the
CCS.
A warning appears explaining the consequences if you have not followed the procedure
“Moving the CCS to Another Server” on page 66 and moved the _InternalData folder to
server B.
Moving the _InternalData folder is usually recommended. If you do not, all users and
local administration settings will be lost.

Adding Users to a Central Configuration Server
69
6. Do one of the following:
tTo keep the original CCS, click Cancel.
tTo change to a new CCS, click Change CCS.
7. If you have not moved the original CCS server (see “Moving the CCS to Another
Server” on page 66) you need to migrate the database to the new CCS and all of your
CCS-related data (such as users and local administration) will be lost. Unmigrated
databases should not be used; databases should always be migrated to a CCS.
Unmigrated databases cannot be administered. For more information, see “Migrating a
Database” on page 48.
Adding Users to a Central Configuration Server
There are several ways to add users to a Central Configuration Server:
• Automatically adding Avid Unity users. These users are added to the CCS the first time
they log in. They log in using their Avid Unity username and password. For more
information, see “Setting Avid Unity Authentication” on page 72.
•Importing users from a Windows domain or LDAP directory. You need to use the User
Authentication Providers view to import these users. They log in using their Windows or
LDAP username and password. For more information, see “Setting Windows Domain
Authentication and Importing Users” on page 73 and “Setting LDAP Authentication
and Importing Users” on page 75.
4 User Management
70
• Individually creating users. You need to use the User Management view to create
individual users. They log in using the username and password that you set. For more
information, see “Adding Users and User Groups Manually” on page 78.
Setting User Authentication Providers and
Importing Users
The User Authentication Providers view lets you set the type of authentication users need to
provide when logging in to Avid Interplay. You can select one or more of the following
authentication providers:
• Avid Unity
• Windows Domain
•LDAP
Selecting these providers lets users log in without having to remember and enter an
additional password for Avid Interplay. However, you can create individual users
specifically for Avid Interplay (see “Adding Users and User Groups Manually” on page 78).
The User Authentication Providers view also lets you import users from a Windows domain
or LDAP server. You do not need to explicitly import Avid Unity users; they are imported at
the time they log in.
Information from this view is saved in the CCS (see “Understanding the Central
Configuration Server” on page 65).

Setting User Authentication Providers and Importing Users
71
nAll special characters are allowed in user names except for “\”, “/”, “|” and quotes (" and
'). When LDAP and Windows Domain users are imported, these characters are replaced with
“_”. If two users have different user names that are mapped to the same converted name (for
example, dann/o and dann\o become dann_o), only one converted user name will be
imported. These users currently cannot be authorized through LDAP or Windows Domain;
they can only be imported.
The users are added to the Imported Users folder in the User Management page, under the
respective subfolder for LDAP, Microsoft, or Avid Unity. Users are also added to the
Everyone folder. For more information, see “Managing Users, User Groups, and User
Rights” on page 76.

4 User Management
72
These types of user authentication and how users are imported are described in the following
topics.
Setting Avid Unity Authentication
If you select the Unity Authentication option, a user can log in to the Avid Interplay database
using a valid Avid Unity password. The authentication mechanism always checks this User
Authentication Provider first.
This method of authorization is implicit. In other words, there is no active import of users at
the time the Avid Unity authentication is enabled. Instead, the first time that an Avid Unity a
user logs in to Avid Interplay, the user is added to the UNITY user group subfolder. By
default, this user group has Read rights.
Setting User Authentication Providers and Importing Users
73
To enable Avid Unity authentication:
1. In the User Management section of the Avid Interplay Administrator, click the User
Authentication Providers icon.
The User Authentication Providers view opens.
2. Click Avid Unity Authentication.
3. Type the Avid Unity server name with which the CCS should cross-check
for authentication.
In an Avid Unity MediaNetwork environment, type the File Manager name. In an
Avid Unity ISIS environment, type the System Director’s name.
4. Click Apply.
When an Avid Unity user logs into Interplay, the user is added to the CCS as part of the
UNITY user group under Imported Users, with Read rights by default.
To reassign an Avid Unity user’s Interplay rights:
tMove the user to a different user group later if you want to give the user a different role.
See “Managing Database Roles” on page 85.
Setting Windows Domain Authentication and Importing Users
If you activate Windows Domain authentication, a user is able to log in to an Avid Interplay
database with a Windows domain user name and password. If the user is logged in to the
same domain as the server on a Windows NT, Windows 2000, or Windows XP machine, the
user can reuse the login to that domain. This means that the user does not need to enter a
password. If the user is not logged in to the same domain, the user can use a domain user
name and password to log in.
nMac OS X users who are logging in with Windows domain credentials need to enter a
username and password.
Any time a user tries to access an Avid Interplay database, the CCS can use the Windows
login information to authenticate the user and in turn to check which databases the user can
access. To be able to log in to an Avid Interplay database with Avid Interplay Access, a user
needs to provide a domain user name and password in the Avid Interplay database login
dialog box.
nIf you want to run the Avid Interplay Engine within your domain and also want to
automatically make use of domain user management, such as Windows Domain or LDAP,
you need to specify a domain user as the Server Execution User.

4 User Management
74
To enable Windows domain authentication:
1. In the User Management section of the Avid Interplay Administrator, click the User
Authentication Providers icon.
The User Authentication Providers view opens.
2. Select the Windows Domain Authentication option.
3. Click Import Windows Domain Users.
4. The Import User Groups dialog box opens. Do one of the following:
tSelect the user groups you want to import into the Avid Interplay system.
tClick Select All to import all the user groups into the Avid Interplay system.
5. Click OK.
nThe import operation might take a while and no one can log in or work on the server during
the import.
Upon import, Interplay creates a new user group and subfolder called MICROSOFT
under Imported Users in the User Management view, It imports all the users
authenticated on the Windows domain that are not currently in the Avid Interplay user
database. These users are imported to the MICROSOFT group and have the default role
of No Access. Users can then be moved to different groups to gain a new user role. See
“Managing Database Roles” on page 85.
Users that are already in the Avid Interplay user database during a Windows Domain
User import are re-added to the MICROSOFT group but retain the group placement and
role they already had.
nNew users added to the Windows domain are not continually imported to the CCS. You need
to add them manually. See “Adding Users and User Groups Manually” on page 78.
Setting User Authentication Providers and Importing Users
75
Setting LDAP Authentication and Importing Users
If you select the LDAP Authentication option, a user can log in to Avid Interplay databases
with an LDAP user name and password.
nIf you want to run the Avid Interplay Engine within your domain and also want to
automatically make use of domain user management, such as Windows Domain or LDAP,
you need to specify a domain user as the Server Execution User.
To enable LDAP authentication:
1. In the User Management section of the Avid Interplay Administrator, click the User
Authentication Providers icon.
The User Authentication Providers view opens.
2. Select the LDAP Authentication option.
3. Type the information in the edit fields that specifies the individual LDAP settings of
your LDAP server.
The settings are described in “LDAP Server Configuration Settings” on page 76.
4. Click Apply.
5. Click Import LDAP Users to add all the LDAP users to the user group “LDAP Users”
for the Interplay CCS.
The Import User Groups dialog box opens.
6. Select the groups that you want to import.
7. Click OK.
Upon import, Interplay creates a new user group and subfolder called LDAP under
Imported Users and imports all the users authenticated on the LDAP server that are not
currently available in the Avid Interplay user database. These users are imported to the
LDAP group and have the default role of No Access. Users can then be moved to
different groups to gain a new user role. See “Managing Database Roles” on page 85.
Users that are already in the Avid Interplay user database during an LDAP User import
are re-added to the LDAP group but retain the additional group placement and role they
already have.
nNew users added to the LDAP server are not continually imported to the CCS.You need to
add them manually. See “Adding Users and User Groups Manually” on page 78.

4 User Management
76
LDAP Server Configuration Settings
The following table describes the LDAP server settings. Depending on your local LDAP,
some of the settings might be necessary and some might not.
Managing Users, User Groups, and User Rights
The User Management view lets you create, modify, manage and delete users and user
groups. It also lets you define user roles and authentication protocols. If you are working in
an environment that includes more than one Interplay Engine, you should manage users
through a CCS (see “Understanding the Central Configuration Server” on page 65).
Managing users through a CCS lets you manage users across multiple workgroups.
If you work at a relatively small site where all editors and assistants have access to all the
current projects, then you can set all user roles by user groups. If you work at a site where
you need to limit access to some projects, you can set roles for users on specific folders. See
“Managing Database Roles” on page 85.
For more information about managing user roles, with specific examples, see “Setting Up a
User Database” in the Avid Interplay Best Practices Guide.
The following illustration shows the User Management view with the Administrators group
selected. In this example, there are three custom user groups: Assistants, Editors, and
Graphic Artists.
Setting Description
LDAP Server IP address of the LDAP Server.
LDAP Port Port of LDAP Service (leave empty for Standard Port).
User DN for Searches User DN for User to use for searches.
Password for Searches User Password for User to use for searches.
Search Root DN DN root for Searches in LDAP database.
User Object Class Object class attribute of a User.
User Name Attribute Attribute for User DN, for example, if DN of user is
"uid=tgawlik,cn=users,dc=nxnzonemunich" set User Name Attribute to
"uid".
User DN Suffix Distributed name part which must be added to the User DN part, for
example, if DN of user is "uid=tgawlik,cn=users,dc=nxnzonemunich" set
User DN Suffix to "cn=users,dc=nxnzonemunich".

Managing Users, User Groups, and User Rights
77
Understanding Default User Groups, Users, and Roles
The User Management view displays all user groups and users. The user groups created
during the server installation are as follows:
• Administrators, with the user Administrator: Users with administrator rights. When you
first log in after the first installation, if you have not yet imported Windows Domain or
LDAP server users, the only user displayed is the user “Administrator” with
administrator rights. This user cannot be deleted, nor can the user rights be restricted in
any way.

4 User Management
78
• Everyone: All users. This group contains the master user for every user in all the other
groups. The master user in the Everyone group is the original user object. Instances of a
user in other groups are linked to the master user. By default, the group role is set to No
Access. The following illustration shows the master user for Administrator in the
Everyone group and a link to the master user in the Administrators group. The icon for
the linked user includes a link symbol.
• Imported Users: Users imported from Avid Unity, Windows Domain or LDAP (see
“Setting User Authentication Providers and Importing Users” on page 70). By default,
the group roles are set as follows:
- LDAP: No Access.
- MICROSOFT: No Access.
- UNITY: Read Access.
• Migrated Users: The group for users migrated from an Avid Unity MediaManager
environment to an Avid Interplay environment. By default, the group role is set to No
Access. For more information on migrating users from an Avid Unity MediaManager
environment to an Interplay environment, see your Avid representative.
Adding Users and User Groups Manually
To create a new user or user group manually:
1. In the User Management section of the Avid Interplay Administrator window, click the
User Management icon.
The User Management view opens.
2. In the Users pane, select the group into which you want to add a new user or user group.
3. Do one of the following:
tPress Ctrl+U for a new user.
tPress Ctrl+G for a new user group.
tClick the Create User button or the Create User Group button.
Link to Administrator master
Administrator master user
(in the Everyone group)

Managing Users, User Groups, and User Rights
79
4. Add attributes for the new user or group.
- For a user, add a name, description (inherited from the user group by default),
password, password confirmation, and email.
- For a user group, add a name and a description.
All special characters are allowed in user and group names except “\”, “/”, “|” and
quotes (" and '). For more information, see “Viewing and Setting Attributes” on
page 79.
5. (Option) Select a role for the new user or group.
Roles are inherited from the group in which you create the user or group. For more
information, see “Viewing and Changing Roles” on page 81.
6. Select an authentication provider.
For more information, see “Viewing and Setting Authentication Providers for Individual
Users” on page 83.
7. Click Apply.
Viewing and Setting Attributes
To view attributes for a user group or a user:
tIn the Users list of the User Management view, select the user group or user.
Attributes for the selected group or user are displayed in the Attributes pane.
If you select a group, the name and description are displayed. For an existing group, you
can add or edit a description.
If you select a user, the name is displayed, plus a description (inherited from the user
group by default), password, password confirmation, and email address, if you have
entered them.
By default, the password field in the Attributes text box shows asterisks. If you choose
to allow the user to log in to the server with Internal Authentication, then you need to set
the password in the Attributes text box. For users that log in through other providers,
you do not need to specify the password. For more information, see “Viewing and
Setting Authentication Providers for Individual Users” on page 83.
4 User Management
80
nThe password should only include characters from the ASCII the character set. Multibyte
passwords might cause login problems, and the administrator then has to reset the
password.
To set the internal password:
1. In the Users list, select a user.
2. Type the password and the confirmation in the text box.
3. Click Apply.
The user can change his or her password anytime in the login dialog box.
cIf you select the Internal Authentication option and do not set a password, anyone can
log in with that user name and no password.
Understanding Standard Roles and Default Rights
After you have created the user groups and individual users, you can review and if necessary
change their roles. The role determines the rights or permissions that the user groups and
individual users have. If you assign a role to a user group, all the users in that group inherit
the group rights. If you add a user to a user group, the user inherits the group rights.
A user might have different roles, depending on the group in which the user belongs. The
overall accumulated inherited role for a user is the highest role (the role with the most
rights) that the user has in any one user group or set on the user himself. This is the role that
is displayed in the User Management view.
The five standard roles and their default rights are as follows:
• Administrator: An Administrator has Read/Write/Delete rights plus the right to carry
out administrative tasks such as adding users, managing groups, and so on. Only
Administrators can see all items in the Deleted Items folder in Interplay Access.
• Read/Write/Delete: Users are allowed to view, import, edit, delete, rename, and move
any item in the database. They can view items they have deleted themselves in the
Deleted Items folder in Interplay Access.
• Read/Write: This role allows users to view, import, and edit items in the database.
• Read: These users can copy files to their local disk, but cannot delete, edit or import any
item into the database. Read-only users cannot change properties.
• No Access: This role takes away all user rights, but the user is not removed. This is
useful if you know that you do not want a particular set of users to be able to view
selected folders in the database.
Managing Users, User Groups, and User Rights
81
You can assign rights for specific users on specific folders in the Manage Database Roles
view (see “Managing Database Roles” on page 85).
Viewing and Changing Roles
By default, all users in a group inherit the role assigned to the group. You cannot assign
rights to specific users in the User Management view. If you want to change a user’s rights,
you can move the user to a different group.
For more information about setting up roles correctly, see “Managing Database Roles” on
page 85.
To view the role of a group or user:
tIn the Users list of the User Management view, select the group or user.
The role is displayed in the Roles pane. If a user has more than one role, the User
Management view displays the accumulated inherited role, the highest role (the role
with the most rights) that the user has in any one user group.
The groups to which a user or group belongs are shown in the Part of Group(s) pane.
These entries also display the role inherited from each group.
The following illustration shows information about the user NewsCutter1. This user has
Read/Write/Delete access that is inherited from the Editors group.

4 User Management
82
To navigate to the Users tree from the Part of Group(s) pane:
1. Select the user group in the Part of Group(s) pane.
2. For any user group other than the Users group, right-click and select one of the
following:
tSelect “Go To” to switch the focus of the Users tree to the group you selected.
tSelect “Go to user in this group” to switch the focus of the Users tree to the selected
user in the selected user group. The Part of Group(s) dialog box focus does not
update.
To change the role for a user group:
1. In the Users list of the User Management view, select the user group for which you want
to change the role.
2. In the Roles section, select the appropriate role.
3. Click Apply.

Managing Users, User Groups, and User Rights
83
To change the role for a user, do one of the following:
tRight-click the user and select Cut, select the group, right-click the group and select
Paste. This action moves the user from one group to another. You can also drag the user
from one group to another.
tRight-click the user and select Copy, select the group, right-click the group and select
Paste. This action removes the user from one group and adds it to another. You can also
hold down the Ctrl key and drag the user from one group to another.
Viewing and Setting Authentication Providers for Individual Users
You set an authentication method in the User Authentication Providers view and these
settings carry over to all users by default. See “Setting User Authentication Providers and
Importing Users” on page 70 for details.
You can change the methods by which individual users can be authenticated. The method
must be enabled in the User Authentication Providers view (a global authentication method)
before it is available for the individual user. If you set an authentication method for an
individual user, and later change the global authentication method, the individual user does
not inherit the global settings.
You can select more than one authentication provider. The list of providers is checked on
logon and if one provider authenticates the user, the user can log on.
The following table provides information about the authentication providers you can select:
cIf you do not select an authentication method for a user, the user cannot log in.
Type of Authentication Description
Avid Unity Authentication The user can log in to the Interplay database using a valid Avid
Unity password.
Internal Authentication The user can log in to the Interplay database using the password
you set in the User Management view. By default, the password
field in the Attributes pane is empty. The user can change this
password anytime in the Interplay login dialog box.
LDAP Authentication The user can log in to the Interplay database using an LDAP user
name and password.
Windows Domain Authentication The user can log in to the Interplay database using a Windows
domain user name and password.

4 User Management
84
To change or add an authentication provider:
1. In the Users list of the User Management view, select the user.
2. In the Authentication Providers pane of the User Management view, select the
appropriate options.
3. Click Apply to make the change, or Revert to discard your changes.
Deleting Users and User Groups
You can delete any user except Administrator and you can delete any user group except
Administrators, Migrated Users, and Everyone.
Avid recommends that a user check in all files and log off before you delete the user.
cDeleting a user or user group deletes it from all groups in the Users list and from the
Central Configuration Server.
To delete a user group or a user:
1. Select the user group or user in the Users pane.
2. Click the Delete User/Group button.
A user remains in all other user groups it is in, if any.
Removing Users from User Groups
You can remove any user except Administrator from any user group except the Everyone
group. Removing a user does not delete the user from other groups.

Managing Database Roles
85
To remove a user from a user group:
1. Select the user in the group from which you want it removed.
2. Do one of the following:
tPress the Delete key.
tClick the Remove User button.
Managing Database Roles
You set and manage global roles for users in the User Management view (see “Managing
Users, User Groups, and User Rights” on page 76). You have the option of limiting or
granting rights for specific users on specific folders. Use the Manage Database Roles view to
manage rights on specific folders.
For example, you might have editors and graphic artists that are working on different
projects. To avoid confusion, you might want to prevent editors on one project from having
write and delete rights on projects that they are not working on. For information about the
five standard roles, see “Understanding Standard Roles and Default Rights” on page 80.
There are two different ways to assign roles to folders:
• General role assignments (see “Viewing General Role Assignments” on page 85 and
“Setting or Changing a General Role Assignment” on page 88)
•Special access folders (see “Managing Special Access Folders” on page 91)
For more examples of setting up rights on folders, see “Setting Up a User Database” in the
Avid Interplay Best Practices Guide.
Viewing General Role Assignments
To view assigned roles for users of the database or a folder:
1. In the User Management section of the Avid Interplay Administrator window, click the
Manage Database Roles icon.
The Manage Database Roles view opens.

4 User Management
86
2. Select the General Role Assignment option.
General Role Assignment option

Managing Database Roles
87
3. In the Database pane, select the database or a folder for which you want to view roles.
If the database icon has a red X, you are not connected. Click the database icon to
connect. The database icon shows a green check mark when you are connected. The
following table describes three different states of the database icon.
4. In the User/Group pane, select the user or group.
tTo view roles for all users of the selected folder, select All Users and Groups.
tTo view roles for a particular user or user group of the selected folder, select that
user or user group.
5. In the Roles pane, select the role you want to view:
tTo view all roles for the selected users of the selected folder, select “All roles.”
tTo view particular roles for the selected users of the selected folder, select a role.
The path in the middle of the view displays a formula for what is displayed in the lower
panel.
The Node (item in the database), User, and corresponding role are displayed in the lower
panel. Roles that are inherited from a group are grayed out. Roles that have been
assigned directly are black.
The following illustration shows the Projects folder, the Editors group, and All roles
selected. All roles are listed in the lower panel.
Icon Meaning
(Green circle with check mark) Database you are connected to.
(Red box with X) Database you are not connected to.
(Red box with X and yellow arrow) Database needs migration.
See “Migrating a Database” on page 48.

4 User Management
88
Setting or Changing a General Role Assignment
Use the Manage Database Roles view to set or change rights to a particular folder. Note the
following:
• To delete items, the user must have deletion rights for the folder, even if the user is the
owner of the item to be deleted.
• To move items, the user must have write rights on the object, the folder the object is
being moved out of, and the target folder.
• All users are automatically assigned the Read role for the folder Unchecked-in Avid
Assets (but not the contents), and the Read/Write/Delete role for their private folder
within the Unchecked-in Avid Assets folder. All users are automatically assigned the No

Managing Database Roles
89
Access role for Orphan Clips. Administrators have full access to all folders. For more
information about the Unchecked-in Avid Assets folder and the Orphan Clips folder, see
the Avid Interplay Access User’s Guide.
To set or change a role for users of the database or a folder:
1. In the User Management section of the Avid Interplay Administrator window, click the
Manage Database Roles icon.
The Manage Database Roles view opens.
2. Select the General Role Assignment option.
3. In the Database pane, select the database or a folder for which you want to set a role.
4. In the User/Group column, select the user or user group.
5. In the Roles column, select the role you want to set.
The formula in the middle of the view shows your selection. For example, in the
following illustration, you are going to give Editors the Read role (read-only access) for
the Antarctica folder.

4 User Management
90
6. Click Set Role.
The role appears in the lower panel.
To change a role:
tSelect the entry in the lower pane, right-click, and select Set Role > role name.
To remove a role for users of the database or a folder:
1. Select the database or a folder in the Database column.
2. Select an entry in the list in the lower pane.
Managing Database Roles
91
3. Do one of the following:
tClick the Remove Role button.
tRight-click and select Remove Role.
The role for the users on that item is inherited from the parent user group again.
Blocking Access by a Group or User
When you are trying to block access by a whole group, it is not sufficient to change the user
rights for the user group to NoAccess; individual users who have rights assigned to them
specifically or through memberships in other user groups could still log in.
To block members of an entire group:
1. In the Manage Database Roles view, in the Database pane, select the project from which
you want to block users.
2. In the User/Group pane, expand the group.
3. Select each user, and in the Roles pane select No Access.
4. Click Set Role.
To prevent a user from accessing all databases:
tIn the User Management view, deselect all authentication providers available to a user.
Managing Special Access Folders
If necessary, you can allow a user to access a specific folder that they otherwise would not
have access to. For example, if a new user is assigned the No Access role for the Projects
folder, you can allow access to a particular project within the folder.
To allow access to a Special Access folder:
1. In the Manage Database Roles view, set the No Access role for the specific user on the
top-level folder that you want to be hidden (see “Setting or Changing a General Role
Assignment” on page 88).
2. On the item for which the user needs access, set the role to Read (or higher).
The “Folder is not visible” dialog box opens, telling you how applying the role to the
selected location will affect the user’s rights on other folders.

4 User Management
92
3. Click the Apply button for the option “Mark as Special Access Folder: Grant path
access and allow to view path.”
This option allows users to log in to the database and navigate to the specified location.
The tree structure above the folder will be visible, but not the contents of the other
folders in the structure. The first option makes the contents of the tree structure
accessible as well (not recommended).
After you set the special access, when users connect to the database, they see the
structure of the database above the special access folder, but not the contents of the
individual folders. Only the contents of the folder for which they have Read or higher
rights are available.
To view who has been assigned access to Special Access folders:
1. Select the Special Access Folders option.
2. In the Database pane, select the entire database or the folder for which you want to
check for Special Access folder rights.
3. In the User/Group pane, select All Users to see all users who have special access to the
folders you selected, or select a specific user.
Special Access
Folders option

Managing Database Roles
93
4. The bottom panel displays the users who have special access according to your
selections.
The following illustration shows that the user jeditor has special access to the folder
/Outside Productions/Graphics. To view what specific role jeditor has, select the folder
in the Database pane.
To remove a role assigned for Special Access folders:
1. Click the Special Access Folders option.
2. Select the appropriate folder.
3. Select the user in the list in the lower pane.
4. Do one of the following:
tClick Remove Role.
tRight-click the user and select Remove Role.
The role for the user on that item is inherited from the parent user groups again.
User who
can access
Special
Access
Folders
Special
Access
Folder
4 User Management
94
Guidelines for User Management
This section provides information and suggestions that can help you manage users and
access. For more information about managing user roles, with specific examples, see
“Setting Up a User Database” in Avid Interplay Best Practices.
• The fundamental rule of user management is that explicit rights override inherited
rights, and database rights (set in the Database Management view) override CCS rights
(set in the User Management view and stored in the CCS). The exception to this rule is
the user who is a global Administrator set through the User Management view. This
Administrator always has Administrative rights on all folders, even if rights are set
otherwise in the Manage Database Roles view.
• By default, the root group Users is assigned the NoAccess role. That means that all user
subgroups (Everyone, Imported Users, Migrated Users and any other groups you add)
except for the Administrators and UNITY (under the Imported Users) have the role
NoAccess through inheritance. NoAccess means that a user cannot even log in to the
server.
To override the NoAccess role, create another user group with a different role and copy
the user into that group.
cChanging the role for the Users group or the Everyone group (from No Access to Read,
for example) makes it impossible to take away this role from individual users. Avid
recommends that you do not change the role of the Users group or the Everyone group.
• You can assign a user to more than one user group (see “Setting or Changing a General
Role Assignment” on page 88) and each group can have a different role. As a result, the
user inherits different roles, which can be useful if a user contributes to different
projects in different ways.
• In the User Management view, you can set only group roles. You can set roles for
individual users in the Manage Database Roles view. See “Managing Database Roles”
on page 85.
How the Interplay Engine Determines Access
The following steps describe how the Interplay Engine server determines access to an object
(usually a folder). This process can help you understand how to assign roles and access:
1. The server checks on the object in question to see if explicit rights are set. If a user is
assigned a role on the object, the evaluation stops and the server grants the user only the
role allowed and the accompanying rights, if any.
2. If no explicit permissions were found on the object, the server checks the inherited
rights on the object in question.
Guidelines for User Management
95
3. If there are no inherited permissions, the server checks the global user rights. In this
case, the server determines what role the user has from the CCS settings.
4. In case of a conflict where the evaluation sees a user with multiple roles, for example:
- the user has the read role through one group
- the user has the read/write role through another group
then the highest ranking role wins. In this case, the user gets the read/write role.
This is an example of an accumulated inherited role. The user’s overall role for the database
is the highest role he or she is assigned to in any group, unless otherwise specified in the
Manage Database Roles view. For example: If User A is in Group 1 (which is assigned a
Read role) and User A is also in Group 2 (which is assigned a No Access role), then User A
has the accumulated inherited role Read. When you select User A in the User Management
view, this role is displayed in the Roles pane.
4 User Management
96

5Site Settings
Site settings include configuration options for various Interplay components. The following
topics provide information about site settings:
•Defining Property Layouts
•Configuring Remote Workgroups
•Configuring Categories
•Setting the Server Hostname and Workgroup Name
•Interplay Media Services View
•Interplay Transfer Status View
•Interplay Transfer Settings View
•Workgroup Transfer Presets View
•Specifying Archive Settings
Defining Property Layouts
The Property Layout view lets an administrator define which properties are shown by default
when an Interplay Access client connects to the database. In Interplay Access, these
properties appear in the Content tab and the Object Inspector Property tab. These properties
are sometimes referred to as system metadata. However, it is only part of the metadata
included in an Avid Interplay database.
The administrator can also use the Property Layout view to create custom columns.
By default, a set of properties categorized as Broadcast is selected and displayed. You can
customize this set or you can display an alternative set of properties: either Post or Film, and
then customize these sets. For a complete list of available properties, see “System Metadata
Properties” on page 173.
To set the properties displayed in Interplay Access:
1. In the Site Settings section of the Interplay Administrator window, click the Property
Layout icon.
The Property Layout view opens.

5 Site Settings
98
2. Select the database for which you want to set properties.
3. From the Active Layout options, select one of the following layouts:
- Broadcast
-Post
-Fi
lm
This setting determines which set of properties is displayed in the client
applications.
4. Select and deselect properties as follows:
t(Option) To include the property in the Content tab, select properties in the Content
Default Column.
t(Option) To include the property in the Object Inspector’s Properties tab, select
properties in the Inspector Default column.

Creating Custom Properties
99
t(Option) To make the property available for users to add into Interplay Access
displays on their own, and use these fields in an Extended Search, select properties
in the Available column.
nIf a property is not selected in the Available column, the property is not displayed in the
Object Inspector or the Content tab, even if it is selected to be displayed in them.
5. (Option) Click Revert to reset properties to the defaults.
6. Click Apply to save the changes.
The changes appear the next time you log in to Interplay Access.
The following illustration is an example of properties displayed in the Properties tab of
the Interplay Access Object Inspector.
The properties can be further modified on the individual clients. For details, see the Avid
Interplay Access User's Guide.
Creating Custom Properties
To add a custom property, do the following:
1. In the Site Settings section of the Interplay Administrator window, click the Property
Layout icon.
The Property Layout view opens.
2. Select the database for which you want to set properties.
3. From the Active Layout options, select one of the following layouts:
-Broadcast
-Post
-Fi
lm
This setting determines which set of properties will include the custom property.

5 Site Settings
100
4. Click Custom Meta Data to open the custom options area.
5. In the Add Custom Meta Data text box, type a name for the custom property.
6. Click the green plus sign (+).
7. Select whether to include the property in the Content tab or the Object Inspector’s
Properties tab, as needed.
8. (Option) To make a custom property available for users to add into Interplay Access
displays on their own, and to use in an Extended Search, select the Available column. If
the user performs an All Custom search, only the available Custom properties are used
in the search.
nClear the check box in the Available column to turn off custom properties that you do not
want displayed in the Interplay Access properties lists. You cannot delete custom properties
for this release but you can turn off their display.
Configuring Remote Workgroups
A large site can include more than one workgroup. When a workflow requires searching
across remote workgroups or performing workgroup-to-workgroup transfers through
Interplay Access, you must set up the local workgroup so that a user can access a remote
workgroup. You set up this access in the Configure Remote Workgroups view.
After access to a workgroup is properly configured, an Interplay Access user can select from
a list of remote workgroups when performing a search or a transfer. For example, databases
for properly configured remote workgroups are listed in the Interplay Access Send to
Workgroup dialog box.
nConfiguring a remote workgroup in this view is not needed for transfer from Interplay Assist,
Interplay Instinct, or Avid editors.

Configuring Remote Workgroups
101
For complete information on transferring Avid assets, see the Avid Interplay Transfer Setup
and User’s Guide.
nYou can configure a maximum of 10 hostnames. For example, you can configure for
searching five remote workgroups and five Nearchive servers for a total of 10.
To set up access to a remote workgroup:
1. Make sure the Transfer Engines for both workgroups are correctly configured. See the
Avid Interplay Transfer Setup and User’s Guide or the Help.
2. Make sure the list of users for the remote workgroup includes the user name and
password of users in the local workgroup who require access to the remote workgroup.
Make sure the user name and password match exactly (transfer only). Administrator
passwords must also match exactly.
3. In the Site Settings section of the Interplay Administrator window, click the Configure
Remote Workgroups icon.
The Configure Remote Workgroups view opens.
4. Select a database from the Available Databases list.

5 Site Settings
102
5. In the New server pane, add information about the remote workgroup you want to
access.
a. Select the Host Type:
Interplay Server/Remote Search—to add access to a remote Interplay workgroup
TransferManager—to add access to a Workgroup 4 TransferManager
MediaManager—to add access to a Workgroup 4 workgroup or Nearchive system
Interplay Server / 3d Party Search—to add access for a third-party plug-in. The
plug-in needs to be properly installed before you can configure it. See “Using
Third-Party Search Plug-Ins” in the Interplay Access User’s Guide or Help.
b. Type information for the remote workgroup. The fields vary, depending on the Host
Type you selected. For the Server, you can type the remote workgroup’s IP address
instead of the host name. If you do not supply a Nickname, the Interplay Engine
creates one that combines the host name and the database. The Nickname is
displayed in the Interplay Access Remote Search list and must be less than 255
characters.
c. Click Add.
The Server name and other information about the remote workgroup appears in the
list of accessible remote servers.
If the local user is not included in the remote user database, a login screen appears.
This login lets you add the remote workgroup to the accessible remote servers list
but you cannot transfer to the workgroup.
To remove a remote workgroup from the accessible list:
1. Click the name of the remote workgroup in the list.
2. Click Remove.
Configuring Categories
Categories provide a grouping mechanism for the data that is stored in the database.
Categories are displayed in Access, Assist, and Instinct. A user can assign database
items to these categories and use these categories in a search. You can double-click
a category to view a list of the category’s items.

Configuring Categories
103
By default, no categories are configured in the Interplay Administrator.
cThere is no option to rename a category. The database items identify the categories
they belong to by the category name, so this name cannot be changed once it is used.
Adding Categories
To make categories available in Interplay Access:
1. In the Site Settings section of the Interplay Administrator window, click the Configure
Categories icon.
The Configure Categories view opens.
2. Select a database from the Available Databases list.
3. In the New Categories text box, type one name for a category, or type a
comma-separated list (commas and spaces are automatically removed).
4. Click Add, and then click Apply.
After refreshing Interplay Access, the categories you specified are visible in the
Categories pane.

5 Site Settings
104
When performing a search, you can use a Category name to locate items that belong to
that category.
Removing Categories
Removing a category only removes it from the Configured Categories list in the Interplay
Administrator. Objects in the database that have this category keep it, even if it is not listed
anymore. If an item was assigned to a category but you removed that category in the
Interplay Administrator, users are informed that the category is not valid anymore in the
Interplay Access Categories tab.
To remove a category:
1. In the Interplay Administrator, click Configure Categories.
2. In the Configure Categories view, from the Configured Categories list, select the
category you want to delete from the Configured Categories list.
3. Click Remove.
4. Click Apply to save the changes, or Revert to discard your changes.
You must refresh Interplay Access to see that the category is no longer available.

Setting the Server Hostname and Workgroup Name
105
Setting the Server Hostname and Workgroup
Name
The Server Hostname Settings view lets you register the Interplay Media Services Engine.
You must register the Interplay Media Services Engine before you can run the Interplay
Media Services view (see “Interplay Media Services View” on page 106) or use any
Interplay Media Services. For more information, see the Avid Interplay Media Services
Setup and User’s Guide.
This view also provides the workgroup name that Interplay Assist and Avid iNEWS Instinct
use to locate the Media Indexer, which is used to monitor shared storage.You can view or
change this workgroup name in the Avid Interplay Workgroup Properties, which is an
application that is part of the Avid Interplay Framework. For more information, see the Avid
Interplay Framework User’s Guide.
To register the Interplay Media Services Engine:
1. In the Site Settings section of the Interplay Administrator window, click the Server
Hostname Settings icon.
The Server Hostname Settings view opens.
2. Type the name of the Interplay Media Services Engine server in the text box.
3. Click Apply Changes.
To set the Workgroup and MediaIndexer Settings:
1. In the Workgroup and MediaIndexer Settings section, type the workgroup name.
The Workgroup name field is case sensitive and must exactly match the workgroup
name used by the Interplay Framework.
2. Click Apply Changes.
3. Click Check MediaIndexer to check whether the Media Indexer that monitors shared
storage is running.
If the Media Indexer is running, the system returns the name of the High Availability
group that the Media Indexer is associated with, and the name of the Interplay Engine
server. In the following example, Unity is the name of the High Availability group and
docwg is the computer name of the Interplay Engine server.
5 Site Settings
106
Interplay Media Services View
The Interplay Media Services view is a tool for administering the Interplay Media Services
Engine and monitoring job status. This view provides settings for the following tasks:
• Filtering jobs to monitor
• Registering providers
• Installing services
• Setting up users
• Setting up profiles
nThese options are also available from the Admin Tool in the Avid Interplay Media Services
application dialog box.
Before you can use the Interplay Media Services view, the Interplay Media Services Engine
for the workgroup must be configured in the Server Hostname Settings view. For details, see
“Setting the Server Hostname and Workgroup Name” on page 105. Also, the Interplay
Media Services Engine must be running.
If the Interplay Media Services connection to the Interplay Media Services Engine fails, the
login panel is displayed to let you manually attempt to login again.
For details on installing the Interplay Media Services Engine, see Avid Interplay
Media Services Setup and User's Guide.
Interplay Transfer Status View
The Interplay Transfer Status view is used for monitoring the progress of transactions being
handled by one or more Interplay Transfer Engines in the workgroup. It allows
administrators to quickly view all the relevant details for each transaction. You can choose to
have the status window open at all times in their control center.
nThe list of Interplay Transfer Engines available from the Interplay Transfer Status filter is
created from the Interplay Transfer Settings. For details, see “Interplay Transfer Settings
View” on page 107.
For descriptions of the various filters and configuration settings, see the Avid Interplay
Transfer Setup and User's Guide.
Interplay Transfer Settings View
107
Interplay Transfer Settings View
The Interplay Transfer Settings view lets an administrator configure the names and locations
of the Interplay Transfer Engines in the workgroup. The settings determine which cache
server monitors which Transfer Engines and Transfer Engine enabled devices. The Interplay
Transfer Status view uses these settings to access the Transfer Engines in the workgroup.
For procedures that explain these settings, see the Avid Interplay Transfer Setup and
User's Guide.
Workgroup Transfer Presets View
When performing workgroup transfers, you can use presets to select a predefined destination
for the transferring files. Transfer presets provide the name of the remote workgroup, a
destination workspace, and a destination folder for the metadata. You can also choose
whether to display the preset in the Send to Workgroup dialog box.
nUsers with Administration rights can change the configuration to another destination in the
Send to Workgroup dialog box in Interplay Access.
For procedures that explain the Workgroup Transfer Presets view, see the Avid Interplay
Transfer Setup and User's Guide.
Specifying Archive Settings
The Archive Settings view lets you select options for how the Interplay Engine operates with
the Archive Engine and the Archive Provider. The view displays two different settings: one
if you are logged into the Archive Engine and another if you are logged into an Interplay
Engine.
For more information about using an Archive Engine, see Avid Interplay Best Practices and
the Avid Interplay Media Services Setup and User’s Guide.
Archiving Duplicate Versions of Media
You can use the Archive Settings view choose whether the Archive Provider archives
duplicate versions of media.
When you archive a master clip, subclip, or sequence for the first time, the Archive Provider
automatically archives all the associated media. If you are archiving another subclip or
sequence that refers to the original master clip, the Archive Provider does not automatically

5 Site Settings
108
archive a duplicate version of the associated media. The Archive Provider archives all of the
metadata associated with the new subclip or sequence but it does not archive duplicate
versions of the media. Setting “Allow duplicate media file(s)” to “Yes” tells the Archive
Provider to create multiple versions of the media files, if required
To change whether archive operations create duplicate media:
1. Open the Interplay Administrator and log into the system running the Archive Engine.
2. In the Site Settings section of the Interplay Administrator window, click the Archive
Settings icon.
The Archive Settings view opens.
3. Select the Archive database.
The system displays the Archive Settings window for the Interplay Archive Engine.
4. Select Yes or No. The system uses the following options:
- No: When you archive an Avid asset the first time, the Archive Provider archives all
associated media. If you archive other assets that reference the same media, the
Archive Provider archives the metadata but does not archive duplicate versions the
associated media.
- Yes: The Archive Provider archives the associated media each time you archive an
asset. If you delete an asset that references the duplicated media, the system asks if
you want to delete the associated media files. If you choose the delete the media, the
system deletes all copies of the media.
5. Click Apply Changes.

Specifying Archive Settings
109
Specifying the Archive Server and Segment Size
Before you use the Archive Engine, you need to specify settings on the Interplay Engine.
The following illustration shows the Archive options for an online database.
To specify the Archive Server and archive segment size:
1. Open the Interplay Administrator on the system running the Interplay Engine.
2. In the Site Settings section of the Interplay Administrator window, click the Archive
Settings icon.
The Archive Settings view opens.
3. Select the AvidWG database.
4. In the Archive server name text box, type the name of the computer running the Avid
Interplay Archive Engine.
5. In the Archive Segment size (frame), type the segment size to be used for partial restore
operations, in frames.
If you later change the Archive Segment size, the new size applies only to new archives.
Partial restores of media that is already archived will use the original segment size.
5 Site Settings
110

6Editor Settings
In the Editor Settings, you can configure editor-specific permissions and options, as
described in the following topics:
•Setting Editor Database Options
•Setting Instinct/Assist User Options
•Pro Tools Plug-Ins Settings
Setting Editor Database Options
The Editor Database Settings view lets you specify on a database or folder level the settings
that are relevant when using an editing system. Most of the settings apply to Avid iNEWS
Instinct or Avid Interplay Assist. One setting (“Check in bins when closing”) applies only to
Avid editing systems such as Media Composer.
All files and subfolders of the folder inherit its settings, but you can override the inherited
settings for specific files and sub-folders. Inherited settings are grayed out. These settings
are used as the default for all new folders in the database, and are valid for all users unless
they are changed explicitly for a user or user group in the Instinct/Assist User Settings view
(see “Setting Instinct/Assist User Options” on page 117).

6 Editor Settings
112
To change the editor database settings:
1. In the Editor Settings section of the Interplay Administrator window, click the Editor
Database Settings icon.
2. Select a folder in the database.
If the database icon has a red X, you are not connected. Click the database icon to
connect. The database icon shows a green check mark when you are connected. For
more information, see “Viewing General Role Assignments” on page 85.

Setting Editor Database Options
113
3. Do one of the following:
tSelect an option from the drop-down list.
tType a setting in the text box.
If a setting is grayed out, click the Edit button to enable editing.
For information about the options, see “Editor Database Settings” on page 113.
4. Click Apply.
To undo a setting:
tClick the red X button.
This button appears only if you have explicitly set the value of the setting. Clicking the
red X button changes the setting to -not set-, but does not revert the setting to the
previous value.
Editor Database Settings
You can set options for the Editor Database Settings as described in the following table.
Options apply to Avid iNEWS Instinct or Avid Interplay Assist unless specified otherwise.
Edit button
Editor Database Settings
Option Setting Description
Format Video Format (Avid Instinct only) Sets the default video format for
your sequences Select a format or select Any. If you
select Any, Avid Instinct allows you to select a video
format for your sequence when you create a new
story.
Audio – Track labels Natural Sound label (Avid Instinct only) Allows you to specify a name
for the NAT track in source clips. The default is
NAT.
Sound on Tape label (Avid Instinct only) Allows you to specify a name
for the SOT track in source clips. The default is
SOT.

6 Editor Settings
114
Voice Over label (Avid Instinct only) Allows you to specify a name
for the voice-over track in source clips. The default
is Voice.
Audio – Source audio
patching
Natural Sound track Maps the audio track for NAT sound in the source
input. The default is A1.
Sound on Tape track Maps the audio track for SOT sound in the source
input. The default is A2.
Voice Over track Maps the audio track for voice-over sound in the
source input. The default is A3.
Audio – Storyline audio
patching
Natural Sound track Maps the audio track for NAT sound in clips in your
sequence. The default is A1.
Sound on Tape track Maps the audio track for SOT sound in the clips in
your sequence. The default is A2.
Voice Over track Maps the audio track for voice-over sound in the
clips in your sequence. The default is A3.
Audio – general settings Media Creation workspace Sets the workspace location used for media clips
created by Instinct and Assist users, such as
voice-over recordings and clips created during
send-to-playback operations.
nYou must have write access to the
target workspace.
Audio sample rate Sets the audio sample rate for audio clips created in
Avid Instinct and Interplay Assist. The sample rate
is used in send-to-playback operations, and it must
match the setting on your playback device (for
example, an Avid AirSpeed). The default sample
rate for DV resolutions is 48 kHz. Not changeable.
Sample bit depth Sets the sample bit depth for audio clips created in
Avid Instinct and Interplay Assist, such as
voice-over recordings and audio mixdowns. The
more bits used to sample the audio, the more
accurately the amplitude is represented by the clip.
The sample rate is used in send-to-playback
operations, and it must match the setting on your
playback device (for example, an Avid AirSpeed).
The default is 16 bits.
Editor Database Settings (Continued)
Option Setting Description

Setting Editor Database Options
115
Ducking [-dB] (Avid Instinct only) Allows you to specify the
amount of audio ducking (automatic lowering of
audio gain in background audio). The default is
12 dB.
Audio file format Sets the audio file format to PCM. Not changeable.
Dynamic Relink Enables or disables the Dynamic Relink feature (for
MultiRez editing). If Dynamic Relink is “true,” all
relink settings in the Send to Playback option are
enabled; if Dynamic Relink is “false,” these settings
are disabled, with the exception Audio Mixdown
Mode. The default for Dynamic Relink is “not set.”
nYou can enable and disable Dynamic Relink
only at the top level of your database. You
cannot enable or disable Dynamic Relink at
the folder level.
If Dynamic Relink is “true,” all relink settings in the
Instinct/Assist User Settings are enabled as well. for
information about user settings, see “Setting
Instinct/Assist User Options” on page 117.
Send to playback Target resolution, primary Sets a resolution for output to a playback device.
The default is DV 25 411.
nIf dynamic relink is enabled, this field is
enabled and you must select an option.
Target resolution,
secondary
(Avid Instinct only) Sets a resolution to use for a
second playback device.
Secondary target field (Avid Instinct only) Leave the field blank to send a
sequence to playback on the primary device. Enter a
value to send the sequence to the secondary
playback device.
nStory fields are set in Avid Instinct.
Editor Database Settings (Continued)
Option Setting Description

6 Editor Settings
116
Audio Mixdown Mode Sets the mixdown mode used for send-to-playback
operations:
• Mono — mixes all audio tracks to two channels
of mono output, each channel containing the
source audio tracks
• Stereo — mixes all audio tracks to two channels
of stereo output
• Direct Out — maintains the audio tracks used in
the source story or shotlist for audio output
channels
• The default mixdown mode is Mono.
Audio Target Resolution Sets an audio resolution for output to a playback
device. The default is PCM.
If the working resolution differs from the target
resolution, audio clips relink to the target resolution
when they are sent to playback. However, if the
settings on the playback device differ from the target
resolution, the clips convert to the playback
resolution after relinking.
Sample Rate and Bit Depth: sets the resolution of
the source audio for audio mixdowns.
nIf dynamic relink is enabled, you must set the
audio target resolution to PCM and select a
Sample Rate and Bit Depth.
Auto Reservation Duration [h] Allows you to set a default duration (in hours) for
auto reservations. If you do not set a duration, auto
reservation is set to zero.
Bins Check in bins when closing (Avid editing systems only) Allows you to set the
default behavior for checking in media objects from
open bins to the Interplay database when closing
your Avid editing application. The default is “Ask
user.”
nThis setting does not apply to Avid Instinct or
Avid Assist.
Editor Database Settings (Continued)
Option Setting Description

Setting Instinct/Assist User Options
117
Setting Instinct/Assist User Options
In the Instinct/Assist User Settings view, you can set permissions for various editing
functions on the user level. These settings apply to all folders in the database. Inherited
settings are grayed out.
The settings in the following illustration are for an Avid Interplay Assist user who has
permission to use only the low res MPEG2 media created by the Avid Interplay Low Res
Encoder. In this example the working resolution is MPEG2-MPML NTSC and the “Can use
higher resolutions” setting is No.
To change the Instinct/Assist User settings:
1. In the Editor Settings section of the Interplay Administrator window, click the
Instinct/Assist User Settings icon.
2. In the Users tree on the left, select a group of users or an individual user.

6 Editor Settings
118
The settings for the selected user or user group area are displayed in the pane on the
right.
3. Do one of the following:
tSelect an option from the drop-down list.
tType a setting in the text box.
If a setting is grayed out, click the Edit button to enable editing
For information about the options, see “Instinct/Assist User Settings” on page 119.
4. Select among the following options for each setting:
5. Click Apply.
To undo a setting:
1. Click the red X button.
This button appears only if you have explicitly set the value of the setting. Clicking the
red X button changes the setting to Inherited.
2. Click Apply.
The inherited setting is displayed.
Edit button
Option Description
Inherited The user inherits this capability from the group it is a part of.
Yes Grants the user this power.
No Denies the user this power.

Pro Tools Plug-Ins Settings
119
Instinct/Assist User Settings
You can set options for the Instinct/Assist User Settings as described in the following table.
Pro Tools Plug-Ins Settings
You can use Interplay Pro Tools Plug-ins to pass audio files back and forth between Avid
video editing systems and Pro Tools audio editing and mixing systems.
The following topics include information for installing and configuring the plug-ins. For
details on using these plug-ins, see the Avid Interplay Best Practices guide.
Instinct/Assist User Settings
Option Description
Can send to playback Allows the user to send material to a playback device.
Can modify column properties Allows the user to modify asset properties.
Can create new column properties Allows the user to add new properties to assets.
Can see other users’ logs Allows the user to see other users’ logging data in Avid Interplay Assist.
Can use higher resolutions Allows the user to use a higher resolution than the working resolution for
video and audio clips if the working resolution is not available. If this
option is set to No and the only available resolution is higher than the
working resolution, the user sees Media Offline in the Video monitor.
Can use lower resolutions Allows the user to use a lower resolution for video and audio clips than the
working resolution if the working resolution is not available. If this option
is set to No and the only available resolution is lower than the working
resolution, the user sees Media Offline in the Video monitor.
Can create locators Administrators and owners have this right set by default.
Can modify locators Administrators and owners have this right set by default.
Can create restrictions Administrators and owners have this right set by default.
Can modify restrictions Administrators and owners have this right set by default.
Video Settings:
Working Resolution
Sets the user’s working video resolution.
nThis setting is not available for groups.
Audio Settings:
Working Resolution
Sets the user’s working audio resolution. If the working resolution is set to
PCM, you can select a sample rate and a bit depth for audio clips.

6 Editor Settings
120
Installing the Pro Tools Plug-Ins for Interplay
Before you use the Avid editing application to check files into Interplay for Pro Tools, you
must install Interplay Access and the Pro Tools Interplay Option on the Pro Tools system.
The installation software adds the following plug-ins to the Interplay Administrator on the
Pro Tools system.
• Pro Tools Import Settings
• Editor Export Settings for Pro Tools
• Pro Tools User Settings
You can install Interplay Access and the Pro Tools Interplay Option on any Windows system
that you want to use to configure the import and export settings. For example, you can install
the Pro Tools option on the Interplay Engine server.
The following illustration shows the Pro Tools plug-ins in the Editor Settings section of the
Interplay Administrator window.
For information on installing the Pro Tools Interplay Option, see the Avid Interplay Software
Installation and Configuration Guide.
Configuring the Pro Tools Import Plug-In
The settings that you configure in the Pro Tools Import plug-in are used by a Pro Tools
system when a Pro Tools editor performs an import. You can set import settings for the
entire database or for particular folders. All files and subfolders in the parent folder inherit
the settings of the parent folder.
If you do not configure Import Plug-in settings for a particular folder, the Pro Tools editor
can modify those settings in the New Session dialog box and the Pro Tools AAF Import
dialog box during the import into Pro Tools.

Pro Tools Plug-Ins Settings
121
To configure the Pro Tools Import settings:
1. In the Editor Settings section of the Interplay Administrator window, click the Pro Tools
Import Settings icon.
The Pro Tools Import Settings view opens.
2. Select the database or folder for which you want to configure import settings.
If the database icon has a red X, you are not connected. Click the database icon to
connect. The database icon shows a green check mark when you are connected. For
more information, see “Viewing General Role Assignments” on page 85.
The following illustration shows the Pro Tools Import Settings view. In this example, the
settings are configured for the entire database.
6 Editor Settings
122
3. Select the values that Pro Tools should use to import the files and create a new session.
For more information about these settings, see the Pro Tools documentation.
4. Click Apply.
Configuring the Pro Tools Export Plug-In
The settings that you configure in the Pro Tools Export plug-in are used by an Avid editing
application when an editor performs an audio export. You can select export settings for the
entire database or for particular folders. All files and subfolders in the parent folder inherit
the settings of the parent folder.
If you do not configure Export Plug-in settings for a particular folder, the Avid editing
application displays the Pro Tools Export Settings dialog box when you perform the “Check
In to Interplay for Pro Tools” operation to that folder. You can specify the settings for that
particular export in the dialog box.
To configure the Editor Export Settings for Pro Tools:
1. In the Editor Settings section of the Interplay Administrator window, click the Editor
Export Settings for Pro Tools icon.
The Editor Export Settings for Pro Tools view opens.
2. Select the database or folder for which you want to configure export settings.
If the database icon has a red X, you are not connected. Click the database icon to
connect. The database icon shows a green check mark when you are connected. For
more information, see “Viewing General Role Assignments” on page 85.
The following illustration shows the settings for a project folder named
“PR3 NTSC 30i.”

Pro Tools Plug-Ins Settings
123
3. Select options as described in the following table.
4. Click Apply.
Changes take effect for the Avid editing application the next time the Avid editor logs
into the Interplay Window. The editor might have to log out of the Interplay Window
and log back in.
Category Option Description
Video Details Transcode Video
Resolution
The Avid editing application uses this value to perform a
video mixdown when you select the Video Mixdown option
for a “Check In to Interplay for Pro Tools” operation.
The application might also use the value when you perform
a “link to existing media” export. For more information, see
the Avid Interplay Best Practices.
Audio Details Audio Mixdown Specifies whether to include an audio mixdown with each
export. Available options are No Mixdown, Stereo, and
Mono.
Convert Audio Sample
Rate
Specifies the audio sample rate for the export. The Project
option refers to the current Avid editor project setting.
Convert Audio Bit Depth Specifies the audio bit depth for the export. The Project
option refers to the current Avid editor project setting.
6 Editor Settings
124
Configuring the Pro Tools User Settings Plug-In
This option is for future use.

7Avid Interplay Services
Avid Interplay Services contains the Workgroup Properties and Service Configuration
views, which are identical to parts of the Avid Interplay Framework. For example, the
following illustration shows the Service Configuration view examining the Avid Interplay
Media Indexer settings for a computer in the Interplay workgroup. You can use the Service
Configuration view to configure services such as the Interplay Media Indexers for all the
clients in your workgroup from one computer.
For more information about the Avid Interplay Services, see the Avid Interplay Framework
User's Guide or Avid Interplay Best Practices.
7 Avid Interplay Services
126

8Troubleshooting
The following topics provide information for troubleshooting problems with the Avid
Interplay Engine server:
•Troubleshooting Log-In Problems
•Troubleshooting Client Connection Problems
•Optimizing Avid Interplay Performance
•Troubleshooting Firewalls and Avid Interplay
•Troubleshooting the Server Execution User Account
•Shutting Down or Locking the Server Process
Troubleshooting Log-In Problems
If you are not able to log in to the Interplay Administrator even when you are sure you
provided a correct user name and password, verify if the Central Configuration Server for
the server is set correctly. For information about the Central Configuration Server, see
“Understanding the Central Configuration Server” on page 65.
To verify if the Central Configuration Server is set correctly:
1. Click Start, then click Run.
2. In the text box, type
regedit
.
The Registry Editor opens.
3. Navigate to the following folder:
HKEY_LOCAL_MACHINE/Software/Avid Technology/Workgroup/Avid Workgroup/
DatabaseServer
The string value CMS should specify the computer name of the Central Configuration
Server.
4. If this value is not correct, shut down the Avid Interplay Engine by locking the server
(see “Locking and Unlocking the Server” on page 58).
5. In the Registry Editor, double-click CMS, type a valid entry, and click OK.
6. Unlock the server.
8 Troubleshooting
128
Troubleshooting Client Connection Problems
This topic provides suggestions for settings to check if a client system is not connecting
properly.
Network Configuration
• Check the TCP/IP connection by typing
ping
<servername>
in the Command Prompt
on the client.
Server Settings
• Check if there is a user account for the user. See “Managing Users, User Groups, and
User Rights” on page 76.
• Check if the password is expired. See “Viewing and Setting Attributes” on page 79.
• Check that the user has access to the database (a role other than No Access).
• Make sure the user authorization provider includes the user account. See “Setting User
Authentication Providers and Importing Users” on page 70.
Client Settings
• Reinstall Interplay Access. This client application hosts Interplay Access, Interplay
Administrator, and the connection package for any connection to Interplay.
Optimizing Avid Interplay Performance
This topic provides some basic items to check if you are running into unexplained slowness
(either server or client side) with Avid Interplay:
• Make sure that the server meets the current specifications. See “Interplay Server System
Configurations” in the Avid Interplay Installation and Configuration Guide.
• Make sure that the client is running on a system that meets specifications.
• Run the client from the server machine.
If Interplay Access runs well on the server machine, it might indicate that the other
clients are communicating slowly with the server because of a network problem. Start
the client on the server machine and see if you have the same problems.
• Check for other processes running on the server machine.
Most installations should run the Avid Interplay Engine on a dedicated machine. If you
are relying on the server machine to perform other duties as well, you might have
performance issues. For example, some virus scanners can lock files on a server, and the
Avid Interplay Engine waits until the file is unlocked before it can be moved, renamed,
deleted, and so on.
Troubleshooting Firewalls and Avid Interplay
129
• Check the speed of the LAN between the Avid Interplay Engine and the shared storage
server.
Make sure that the Avid Interplay Engine and the Avid Unity shared storage server are
connected appropriately; for example, the Avid Interplay Engine needs to read the files
to create thumbnails. If the connection is slow, performance can drop.
• Check the speed of file operations of the Avid Interplay Engine on the shared storage
server.
Make sure that the Avid Interplay Engine can move data quickly on the Avid Unity
system. Log in to the Interplay Engine server and use Windows Explorer to transfer files
from an Avid Unity workspace to the Interplay Engine server. The speed performance of
these operations should be independent of file size and instantaneous. Make sure the
connectivity and credentials are correct.
Troubleshooting Firewalls and Avid Interplay
Firewalls on client machines interfere with Avid Interplay’s TCP/IP communications.
Symptoms
• The list of servers does not appear, for example, when you are connecting to a new
database.
• Connection establishment to the server fails.
Cause
These problems can be caused by personal firewalls installed on the client machine. A
typical example for such a firewall is ZoneAlarm® from ZoneLabs™ or the Windows XP
firewall.
These applications intercept all outgoing and incoming network traffic and decide whether
to let the traffic go through or block it. The effect is that applications like Avid Interplay fail
to connect to their servers.
Typically when the client looks for available Avid Interplay Engines in the network, no
servers can be retrieved. When the client is looking for servers, a UDP broadcast is sent out
on port 8321.
Solution
Usually these personal firewalls can be configured to allow all network traffic for specific
applications. This should be done for Avid Interplay locally or for Internet access depending
on which servers Avid Interplay should connect to.
8 Troubleshooting
130
For information about ports used by Avid Interplay, see “Required TCP/IP Ports” on page
149.
Troubleshooting the Server Execution User
Account
The Server Execution User is a Windows operating system user account that is used only to
run the Interplay Engine processes. You specify the user name and password for the Server
Execution User when you install the Interplay Engine on the server. The following topics
provide more information about the Server Execution User account and information about
how to recreate the account.
nThe Server Execution User account is different from the Interplay Administrator account.
The Server Execution User account is used to run the Interplay Engine processes.The
Interplay Administrator account is used to manage users and the database.
Understanding the Server Execution User Account
You need to specify the user name and password of the Server Execution User account the
first time that you install the Interplay Engine software. This user account must fill the
following requirements:
• The account must have local administrator rights on the operating system for the
Interplay Engine Server. This account is created automatically during the installation
process or you can use an existing account.
• An account with an identical user name and password must have read/write access to the
Avid Unity workspaces that contain media (including the workspace used for file asset
sources in a split database). Use the Avid Unity ISIS or Avid Unity MediaNetwork
Administration tool to create this account.
For security reasons, do not use the Interplay Engine server operating system Administrator
account. Create a unique account that you use only as the Server Execution User. For
example, you can create an administrative account called “IPEngine.” Avoiding the word
Administrator can help indicate that this account is not used for normal administrative tasks.
If your Interplay system is part of a domain, you can create a domain user (for example,
“IPEngine”), create an account with the identical user name and password in the Avid Unity
Administration tool, and then specify this account as the Server Execution User during
installation. In an Interplay Engine cluster configuration, the Server Execution User must be
a domain user.
Troubleshooting the Server Execution User Account
131
If you want to run the Avid Interplay Engine within your domain and also want to
automatically make use of domain user management, such as Windows Domain or LDAP,
you must specify a domain user as the Server Execution User.
cWhen you install the Interplay Engine or the Interplay Archive Engine, do not select
the default Server Execution User. Create a custom user instead. The default user
account is AVID_WORKGROUP_USER. Do not use this account.
Recreating the Server Execution User
If you need to recreate the Server Execution User, use the NXNServerUser.exe tool.
To recreate the Server Execution User account:
1. Run the tool NxNServerUser.exe on the Avid Interplay Engine server.
The tool is located in the following directory on the Avid Interplay Installer DVD:
Installers\AssetMgr\Tools\NxNServerUser
The Specify Server Execution User dialog box opens.
2. Select Custom User.
3. Type the name, such as MYDOMAIN\IPEngine, and the password of the account.
Make sure that this name exactly matches the user name and password of an account in
the Avid Unity Administration tool that has read/write access to the appropriate
workspaces (see “Understanding the Server Execution User Account” on page 130).
nMake sure that you use the correct password for the specified user because the tool cannot
verify the password.
The tool changes the execution user settings for the following servers and services:
- Avid Interplay Engine Server: The Avid Interplay Engine Server runs under the
specified account. The NxNServerUser tool changes the corresponding DCOM
settings. You can verify that the new user has been set using the dcomcnfg tool as
described in “Avid Interplay Engine Server” on page 150.
8 Troubleshooting
132
- Avid Interplay TCP/COM Bridge: The Avid Interplay TCP/COM Bridge Service
runs under the specified account. You can verify that the new user has been set in
the service control panel tool as described in “Required TCP/IP Ports” on page 149.
- Impersonation of Apache Modules: The Apache modules that need to access files
on the file server are impersonated to the specified user account (see “Avid
Workgroup HTTP Server” on page 151 and “Avid Workgroup Preview Server
Service” on page 152). You can verify that the new user has been set in the registry
key HKEY_LOCAL_MACHINE\SOFTWARE\Avid Technology\Workgroup\Avid
Workgroup Server\ExecutionUser and the encrypted password in the registry key
HKEY_LOCAL_MACHINE\SOFTWARE\Avid Technology\Workgroup\Avid
Workgroup Server\ExecutionSettings.
4. Restart the server.
The Avid Interplay Engine processes have all necessary access rights.
Shutting Down or Locking the Server Process
You might need to shut down or lock the Avid Interplay Engine Server process in certain
circumstances, such as low disk space conditions (see “Moving a Database Under Low Disk
Space Conditions” on page 53). For more information about the process, see “Avid Interplay
Engine Server” on page 150.
To shut down or lock the Avid Interplay Engine Server process, do one of the
following:
tLock the server using NxNServerLock.exe in the Avid Interplay Engine installation
directory.
tLock the server using the Lock Server view in the Interplay Administrator. See
“Locking and Unlocking the Server” on page 58.
tShut down the server using NxNServerShutdown.exe in the Avid Interplay Engine
installation directory.

9Recommendation for Database Storage
An Interplay database includes a metadata database and a file repository (for file assets).
Avid recommends that you split Interplay databases so that the metadata database remains
on the Interplay Engine server and the file repository resides on an Avid Unity shared
storage workspace.
The following topics provide information about this recommendation:
•Understanding a Split Database
•Supported Configurations
•Preparing for a Split Database
•Splitting a Database for New Interplay Installations
•Splitting a Database for Existing Interplay Installations
•Restoring a Split Database
Understanding a Split Database
When you first install Interplay Engine software, the installation program requires you to set
one root folder for the database on a local drive. This folder functions as the root for two
parts of the Interplay database:
• A metadata database, which the Interplay Engine uses to store metadata for all assets.
These assets can include both Avid assets and file assets. (File assets include PhotoShop
files, Microsoft Office files, and other files that are not created through Avid systems.)
• A file repository, which holds the source files for file assets.
If you check in a lot of file assets, you can fill up this local drive. To solve this problem, you
can configure the Interplay Engine to store the metadata database on the Interplay Engine
and store the source files for file assets (the file repository) on an Avid Unity shared storage
workspace. This is called a split database. Avid recommends that you configure a
workgroup to use a split database.
nA split database applies only to file assets (non-Avid assets). Sources files for Avid assets,
such as clips, are always stored on a shared storage workspace.
9 Recommendation for Database Storage
134
Relationship Between the File Repository and the Metadata Database
The file repository contains folders that hold the file versions created through importing and
checking in files, as well as other files such as preview images and head frames of clips. The
metadata database contains the information needed to run the Interplay Engine and to access
the files in the database, and stores metadata about the files.
nFor a description of the files that make up the database, see “Avid Interplay Database
Directories and Files” on page 29.
For performance and reliability reasons, Avid requires that the metadata database be stored
on the server running the Interplay Engine and recommends that the file repository be stored
on an external file server (an Avid Unity ISIS or Avid Unity MediaNetwork shared storage
system). If the metadata database is stored on an external file server, network problems or
unavailability of the shared storage server causes the Interplay Engine to lock the databases
because it cannot write changes persistently.
Methods for Splitting a Database
There are two methods for splitting the database:
• Specify how to split the database before you first create it.
• Split the database after you create it.
In either case, you need to prepare the shared storage workspace before you split the
database. These procedures are described in the following topics:
•“Preparing for a Split Database” on page 135
•“Splitting a Database for New Interplay Installations” on page 136
•“Splitting a Database for Existing Interplay Installations” on page 138
cBefore beginning the following procedures, be sure to make a backup of the database.
See “Scheduling and Restoring Database Backups” on page 31 for information on
running a backup.

Supported Configurations
135
Supported Configurations
The following table summarizes the recommended configuration setups for an Interplay
Engine.
Preparing for a Split Database
To split the database, you need to prepare the Avid Unity ISIS or Avid Unity MediaNetwork
workspace. A split database is supported on an Avid Unity MediaNetwork if the server can
access the file system over a UNC path, such as \\UnityServer\WorkspaceName.
To prepare for a split database:
1. Do one of the following:
tSelect an Avid Unity workspace to store the source files for file assets (file
repository).
tCreate and name a new workspace.
Metadata Location
File Repository
Location Supported Comments
Interplay Engine server Dedicated file server
(Avid Unity MediaNetwork
or Avid Unity ISIS)
Yes Recommended. High
reliability, high speed
performance, maximum
storage space.
Interplay Engine server Interplay Engine server Yes High reliability, high
speed performance,
limited storage space.
Dedicated file server A Dedicated file server A No Not supported. Metadata
database must be on
Interplay Engine server.
Dedicated file server A Dedicated file server B No Not supported. Metadata
database must be on
Interplay Engine server.
Dedicated file server Interplay Engine server No Not supported. Metadata
database must be on
Interplay Engine server.
9 Recommendation for Database Storage
136
For example, you can create a workspace named \\UnityServer\File_Assets. For
UnityServer, substitute the network name of your Avid Unity ISIS System Director or
Avid Unity MediaNetwork File Manager.
Make sure there is adequate space to hold the files that will be created.
2. Make sure that the Server Execution User has full access to the Avid Unity workspace.
The Server Execution User is usually a domain user, such as \\MYDOMAIN\IPEngine.
In this case, create a user on the Avid Unity system that has the identical name and
password as the domain user and the Server Execution User. For more information, see
“Understanding the Server Execution User Account” on page 130.
3. Set read-only access on the workspace for all users that will connect to the Interplay
Engine. Users will be able to edit local copies on their client systems.
Splitting a Database for New Interplay Installations
To split the database for new Interplay installations:
1. Prepare the shared storage workspace, as described in “Preparing for a Split Database”
on page 135.
2. Install the Interplay Engine. During the installation process, accept the default share on
the Interplay Server as the database location.
3. Edit the workgroup.xml file to include the path for the shared storage workspace (see
“Configuring the workgroup.xml File” on page 141).
4. Open the Interplay Administrator.
5. In the Server section, click Server Settings.
The Server Settings view opens. This view shows the settings for two root folders: one
for the metadata database and one for the data (file assets). Leave the root folder for the
database unchanged.
6. In the text box labeled “Root folder for data (Assets),” type the UNC path or browse to
the Avid Unity workspace you want to use as a file repository for the file assets.
The following screen capture shows an example.
- DOCWG is the Interplay Engine server, and WG_Database$ is the administrative
share name for the folder that holds the metadata database. This location was set
during the installation; by default the folder is named D:\Workgroup_Databases.
For more information, see “Identifying the Root Folder of the Interplay Server
Database” on page 142.
- AAC-ISIS is the Avid Unity ISIS server and File_Assets is the workspace.

Splitting a Database for New Interplay Installations
137
7. Click Apply Changes.
8. Click the Menu button.
9. In the Database section of the Interplay Administrator window, click the Create
Database icon.
The Create Database view opens. The root folders displayed should match those in the
Server Settings view.
10. Accept the Database Name, type a description, and click Create.
The new database is created.
9 Recommendation for Database Storage
138
- You should find the database folder on the Interplay Engine, for example
D:\Workgroup_Databases\AvidWG\_Database.
- You should find the file repository on the Avid Unity workspace, for example
\\AAC-ISIS\File_Assets\AvidWG. The AvidWG folder should contain _Master and
other database folders and files.
Splitting a Database for Existing Interplay
Installations
In some situations, you might need to split the database after you have created it. The
following procedure assumes that you want to relocate the file repository of database
AvidWG from the Interplay Engine server to an Avid Unity ISIS or Avid Unity
MediaNetwork workspace.
nDuring the installation of the Interplay Engine, a shared folder for the database is created
on the Interplay Engine server. In the Interplay Administrator this folder is displayed as
WG_Database$, which is a hidden share name and not an actual folder. By default the
folder is named D:\Workgroup_Databases. For more information, see “Identifying the Root
Folder of the Interplay Server Database” on page 142.
To split an existing database:
1. Prepare the shared storage workspace, as described in “Preparing for a Split Database”
on page 135.
2. On the Interplay Engine server, edit the workgroup.xml file to include the path for the
new folder on the shared storage workspace (see “Configuring the workgroup.xml File”
on page 141).
3. Lock the database using the Interplay Administrator to make sure that no user can
access it (see “Locking and Unlocking Databases” on page 42).
4. Deactivate the database (see “Deactivating a Database” on page 44).
5. Log out of the Interplay Administrator.
6. Back up the database (all files and folders in \\IEServer\WG_Database$\AvidWG).
nUse a backup tool that can handle long path names (longer than 255 characters). For
example, perform a backup with Robocopy or use a tool such as 7-zip to zip the folder.
7. Mount the shared storage workspace you prepared, for example,
\\AAC-ISIS\File_Assets.
8. Use Windows Explorer to navigate to the shared storage workspace and create a folder
named AvidWG.

Splitting a Database for Existing Interplay Installations
139
cThis folder name (AvidWG) must exactly match the name of the corresponding folder
on the Interplay Engine server.
9. Copy everything except the _Database folder from \\IEServer\WG_Database$\AvidWG
to the new location \\UnityServer\WorkspaceName\AvidWG.
After copying the files, delete them from the original location, so that this location
contains only the _Database folder. The following illustration shows both locations: the
metadata database on the Interplay Engine and the file repository on the shared storage
workspace.
10. Navigate to the folder \\UnityServer\WorkspaceName\AvidWG and open the
FolderLocations.xml file.
9 Recommendation for Database Storage
140
11. Make sure the file includes the correct path for the _Database directory. It should
include the line
<Path>\\IEServer\WG_Database$\AvidWG\_Database</Path>
For IEServer, substitute the network name for the Interplay Engine server. This path
points to the metadata database on the Avid Interplay Engine.
If the FolderLocations.xml file does not exist on the workspace, or it is empty, use a text
editor or an XML editor to create the file in the folder AvidWG.
Add the file location information as follows:
<XML>
<Folder Name="_Database">
<Path>\\IEServer\WG_Database$\AvidWG\_Database</Path>
</Folder>
</XML>
For IEServer, substitute the network name for the Interplay Engine server. Be sure to
use a UNC path. The Interplay Engine effectively maps it to a local path if possible.
12. Use the Interplay Administrator to activate the database
\\UnityServer\WorkspaceName\AvidWG\AvidWG.pro (see “Activating a Deactivated
Database” on page 45).
The AvidWG.pro file now resides on the shared storage workspace, so you need to
browse through the network to select the file. For example, open My Network Places >
Entire Network > Avid Unity Network. Then navigate to
\\UnityServer\WorkspaceName\AvidWG\AvidWG.pro
13. Unlock the database (see “Locking and Unlocking Databases” on page 42).
14. Test the setup by doing the following:
a. Open one Interplay Access client.
b. Connect to the database and import a new file.
c. Lock and unlock the database.
d. After reconnecting to the database with Interplay Access, check if the file is still in
the database.
15. (Option) In the Server Settings view of the Interplay Administrator, specify the path for
the shared storage workspace as the root folder for data, as described in step 6 in
“Splitting a Database for New Interplay Installations” on page 136.
Splitting a Database for Existing Interplay Installations
141
Configuring the workgroup.xml File
When you move the file repository to a shared storage workspace, you must edit the
workgroup.xml file to include a path for the file repository share.
This file is located in the Interplay Engine installation directory, for example,
C:\Program Files\Avid\Avid Interplay Engine\Data\Apache\Conf (non-cluster systems)
S:\WorkgroupData\Apache\conf\workgroup.xml (cluster systems).
nOn a cluster system, the following file is installed on both nodes: C:\Program
Files\Avid\Avid Interplay Engine\Data\Apache\conf\workgroup.xml. These files are not
currently used and do not need to be edited.
The default database location that you specified during the Interplay Engine installation is
published through this file as a default. For example:
<filetransfer>
<path read="true" write="true”>
\\IEServer\WG_Database$
</path>
</filetransfer>
For IEServer, substitute the network name for the Interplay Engine server.
If you move the file repository to a different location, this location must be published in this
file as well. For example:
<filetransfer>
<path read="true" write="true”>
\\IEServer\WG_Database$
</path>
<path read="true" write="true”>
\\UnityServer\WorkspaceName
</path>
</filetransfer>
9 Recommendation for Database Storage
142
For UnityServer, substitute the network name for the Avid Unity ISIS System Director or the
Avid Unity MediaNetwork File Manager. For WorkspaceName, substitute the workspace
you designated for the file repository. For example, \\AAC-ISIS\File_Assets.
Identifying the Root Folder of the Interplay Server Database
WG_Database$ is a hidden share name and not an actual folder. It represents the root folder
of the database. For example, the default root folder (which is set during installation) is
named D:\Workgroup_Databases.
To identify the root folder of the database:
1. Log onto the Interplay server (local computer) with an administrative account.
2. Open a Command Prompt by clicking All Programs and selecting Accessories >
Command Prompt.
3. Type the following command at the Windows Command line:
net share
All shares on the system are displayed, along with their paths.
Restoring a Split Database
Avid recommends that you split an Interplay database so that the metadata database is on the
Interplay Engine server and the file repository is on a shared storage workspace. If you need
to restore or “unsplit” the database, follow these directions.
To restore a split database:
1. Lock the database using the Avid Interplay Administrator to make sure that no user can
access it (see “Locking and Unlocking Databases” on page 42).
2. Deactivate the database (see “Deactivating a Database” on page 44).
3. Back up the data from both locations:
-\\UnityServer\WorkspaceName\AvidWG
-\
\IEServer\WG_Database$\AvidWG.
4. Copy all files and folders from \\UnityServer\WorkspaceName\AvidWG to
\\IEServer\WG_Database$\AvidWG.
5. Delete the FolderLocations.xml on the Interplay Engine server.
6. Edit the workgroup.xml file to include only the following path:
\\IEServer\WG_Database$
See “Configuring the workgroup.xml File” on page 141.
9 Recommendation for Database Storage
144

AInstalled Components and Services
The following topics provide information about components and services that are installed
as part of the Interplay Administrator:
•Avid Interplay Engine Directory: Folders and Files
•Required TCP/IP Ports
•Avid Interplay Engine Servers and Services
Avid Interplay Engine Directory: Folders and Files
The following components are installed in the Avid Interplay Engine directory. By default,
this directory is created during installation as C:\Program Files\Avid\Avid Interplay Engine.
• Apache: This folder includes an Apache server to provide access to Preview images and
to provide client access. See “Apache Folder” on page 146.
• Data: This folder contains all server-relevant configuration and data files. See “Data
Folder” on page 147.
• Logs: This folder contains the log files written by the Avid Interplay Engine. See “Logs”
on page 148.
• NxN: This directory contains services and modules for the Apache server.
• PreviewServer: This directory contains a tool for cleaning the Preview Server cache. See
“Preview Server Folder” on page 148.
• Server: This directory contains all data to execute an Avid Interplay Engine on this
machine. See “Server Folder” on page 149.

146
Apache Folder
The Apache web server handles every incoming request and forwards them to the database
server. The Apache folder includes important logs from the Apache process.
nNew log entries are appended to the log files, which makes them grow over time. The log
files are not deleted automatically. This must be done manually, if required.
error.log
This log file contains error messages and notices. An entry is received, for example, if a
connection to the TCP/COM bridge failed. An entry is also created when a client logged in
or logged off. The entries in this case look similar to the following:
[Thu Mar 14 18:24:07 2002] [notice] logon request received, session
'bad5781de4bd712b8bf49c7376de3cd4:1016126647' created
[Thu Mar 14 18:43:45 2002] [notice] logoff request for session
'bad5781de4bd712b8bf49c7376de3cd4:1016126647' received
A logon entry is always created when a client logs on, while a logoff entry is only created if
the client performs a clean logout. No logoff entry is created if, for example, the network
connection is interrupted.
access.log
The access.log file contains a log of every incoming request similar to the following:
192.168.1.199 - - [22/Jan/2002:21:11:49 +0100] "POST /nxn/workgroup/http
HTTP/1.1" 200 172
File Path (C:\Program
Files\Avid\Avid Interplay Engine) Description
Apache\logs\error.log The central Apache web server log file
that contains important messages from
the Apache process, especially warnings
and errors.
Apache\logs\access.log The central Apache web server access log
file. Only created if you enable this in
Apache's configuration (httpd.conf).
Apache\bin\Machines\[MACHINENAM
E]\Apache.log
Contains preview server and generator
errors.
Avid Interplay Engine Directory: Folders and Files
147
The items in such a log entry are:
• The IP address of the machine where the request was coming from;
• The date and time when the request was received;
• The request method (GET or POST), the request URI and any request parameters;
• The HTTP status codes returned to the client.
The returned status codes are the standard HTTP codes as described in RFC 2616 available
under http://www.ietf.org/rfc/rfc2616.txt. Some of the important values are:
• 200 OK: The request has succeeded.
• 403 Forbidden: The server refuses to perform the request.
• 404 Not found: The server has not found anything matching the requested URI.
• 500 Internal server error.
nThe creation of the access.log file is by default deactivated for performance and space
reasons.
Activating Creation of the access.log File
To activate creation of the access.log file:
1. Open the httpd.conf file.
This is the Apache server configuration file located in the Avid Interplay Engine
installation directory, for example, C:\Program
Files\Avid\Avid Interplay Engine\Data\Apache\conf
2. Remove the # from one of the two lines in the file that appear as follows:
#CustomLog logs/access.log common
or
#CustomLog logs/access.log combined
See the file itself for further information.
Data Folder
The Data folder contains server-relevant configuration and data files, including the following
Apache modules and configuration files used by the Avid Interplay Preview Server and Avid
Interplay HTTP Server.

148
Logs
The Logs folder contains the following logs:
Preview Server Folder
The Preview Server folder contains a script to clear the Preview Cache.
File Path (C:\Program
Files\Avid\Avid Interplay Engine) Description
Data\Apache\conf\httpd.conf The configuration file for the Apache web
server.
Data\Apache\conf\workgroup.xml This file contains settings for the
Avid Interplay Apache modules.
The settings in this file are used, for
example, by the filetransfer and the
preview server modules. The file transfer
section contains items such as a list of
UNC paths to which the Avid Interplay
HTTP server can browse. The preview
section defines variables such as when the
preview cache expires.
Data\TCPCOMBridge\ServerXML.xml Contains settings for client access.
File Path (C:\Program
Files\Avid\Avid Interplay Engine) Description
Logs\Machines\[COMPUTER
NAME]\NxNServer.log
This is the central Avid Interplay Engine
Server log file containing information
messages, warning and error messages
generated by the Avid Interplay Engine
Server.
Logs\Machines\[COMPUTERNAME]\
NxNTCPCOMBridge.log
This is the log file for the Avid Interplay
TCP/COM Bridge. Is not created until the
first message occurs.
Logs\Machines\[COMPUTERNAME]\
NxNBackup.log
Contains the backup log.

Required TCP/IP Ports
149
Server Folder
The Server folder contains the Avid Interplay Engine Server installation.
Required TCP/IP Ports
When a client connects to the server through a local area network, the client uses HTTP.
On the server, port 8321 is used by the Avid Workgroup Server Browser service. The Avid
Workgroup Server Browser service listens and broadcasts on this port.
Port 80 on the server is used for client communication.
For a complete list of TCP/IP ports for Interplay, see the
Avid Interplay Engine Servers and Services
This section describes the different servers and services that Avid Interplay needs to run
properly. It also provides information about the necessary access rights of these components
to the file server.
Avid Interplay has a typical client/server structure. The Interplay Engine (the server) is
configured to run on a central machine that is accessible to all users through a local area
network (LAN) or the Internet (WAN). The Avid Interplay client applications are used to
access and browse the central database. An Avid Interplay database consists of assets (files
and folders) and metadata. See “Avid Interplay Database Directories and Files” on page 29.
File Path (C:\Program
Files\Avid\Avid Interplay Engine) Description
Server\Machines\[COMPUTER
NAME]\MachineConfig.ini
This file is generated by the Avid
Interplay Engine Server. It contains
information about the versions of the dll's
loaded by the server.
Server\Config\Config.xml This file contains the current
configuration settings for the Avid
Interplay Engine events, such as
whenever the server runs out of disk
space, emails can be sent to the
administrator.
150
Two servers are installed on the Interplay Engine:
• The Avid Interplay Engine Server is the central process where all assets and asset
meta-information are managed. See “Avid Interplay Engine Server” on page 150.
• The Avid Workgroup HTTP Server is a module for the Apache server that allows clients
to connect to the Avid Interplay Engine Server using a HTTP protocol. See “Avid
Workgroup HTTP Server” on page 151
Three services are installed on the Interplay Engine. You can view these services through the
Control Panel (Click Start and select Control Panel > Administrative Tools > Services):
• Avid Workgroup Server Browser service: This service makes the Avid Interplay Engine
visible to the network. It answers requests on the 8313 port, which are called from the
clients. See “Avid Workgroup Server Browser Service” on page 152.
• Avid Workgroup Preview Server service: This service is an Apache web server. It
provides the thumbnail images for the Preview facility and the client connection
interface. See “Avid Workgroup Preview Server Service” on page 152.
• Avid Workgroup TCP COM Bridge service: This service provides a bridge from TCP
calls to the Avid Workgroup COM interface. See “Avid Workgroup TCP/COM Bridge
Service” on page 156
Avid Interplay Engine Server
The Avid Interplay Engine Server is the central process where all assets and asset metadata
are managed. The main task of the server is to manage all the information that is in the
database and implement the server-side logic of database operations. The database itself is
changed whenever content in the database has been changed; therefore the Interplay Engine
process needs fast access to the location where the database is installed.
Backups
The database files, as well as the assets, can be backed up while the Interplay Engine is
running. For details, see “Scheduling and Restoring Database Backups” on page 31.
Processes
The process running is usually listed as NxNServer.exe or NXNSer~3.exe.
This process is automatically launched at startup (machine boot) from the Avid Workgroup
Server Browser Service. If, however, it is not running at any time and clients try to access it,
it is automatically launched.
Avid Interplay Engine Servers and Services
151
The Interplay Engine always runs under the user specified in the DCOMConfig Settings.
DCOMCNFG is a Windows utility that allows you to configure various DCOM-specific
settings in the registry. To access it, type dccomcnfg at the Command Prompt.
cDo not change the settings using the DCOM configuration tool. Instead, use
NxNServerUser.exe to change the user under which the Avid Interplay Engine Server
and other servers and services run. See “Troubleshooting the Server Execution User
Account” on page 130.
Windows Services
There is no Windows service associated with this server process.
Requirements
• The Avid Interplay Engine Server must run on a Windows 2003 Server. For additional
hardware requirements, see the Avid Interplay Software Installation and Configuration
Guide.
• The user under which the Avid Interplay Engine Server runs (the Server Execution
User) needs to have full read/write access to the database directory and to the
Avid Unity workspaces.
Avid Workgroup HTTP Server
The Avid Workgroup HTTP Server is a module for the Apache server which allows clients
to connect to the Avid Interplay Engine Server using a HTTP protocol.
These modules are run by the same instance of Apache as the Avid Workgroup Preview
Server modules.
Connectivity
See “Avid Workgroup Preview Server Service” on page 152.
Processes
See “Avid Workgroup Preview Server Service” on page 152.
nThe Avid Interplay HTTP Server uses the Apache modules
NxNworkgroupFileTransferService.nsm and NxNworkgroupInternetBridge.nsm.
Windows Services
See “Avid Workgroup Preview Server Service” on page 152.
152
Requirements
See “Avid Workgroup Preview Server Service” on page 152.
Avid Workgroup Server Browser Service
The Avid Workgroup Server Browser service is responsible for providing information about
the Interplay Engine server to Avid Interplay clients and searching for the available servers
and databases. The Avid Workgroup Server Browser listens to port 8313.
Processes
The process running is usually listed as NxNworkgroupServerBrowser.exe or
NxNworkgroupSe. This process launches the Avid Interplay Engine Server during startup.
Windows Services
The Avid Workgroup Server Browser is started automatically at system startup. This service
always runs under the local system account. The main task of this service is to start the main
Avid Interplay Engine process (NXNServer.exe). In order to access files on the file server,
the main Interplay Engine process needs to run under a user account that has access to the
file server.
Requirements
• The Avid Workgroup Server Browser must run on the same machine as the Avid
Interplay Engine Server.
• Port 8313 needs to be open.
Avid Workgroup Preview Server Service
The Avid Workgroup Preview Server service generates upon demand thumbnails and
preview images of items already in the database.
For items only on the local machine (not imported yet), the previews are generated directly
on the client machine.
On both the Preview Server and on the local machine, cache directories keep the generated
previews.
• On the Preview Server: in the directory you specified during installation, by default
\\IEServer\\WG_Database$\PreviewServer\Cache.
• On the local machine: C:\Documents and Settings\User\Local Settings\Application
Data\Avid\Workgroup\Cache\Preview.
Avid Interplay Engine Servers and Services
153
The server is implemented as a module for Apache.
Connectivity
The Preview Server is accessed only from clients via HTTP. It uses the default port 80.
nMake sure that no other application allocates port 80. For example, IIS might be installed as
the default HTTP server. In this case, deactivate the corresponding application.
Processes
There are two processes of Apache.exe running. One of them is a watchdog whose only task
is to make sure than the main Apache process is running. The main Apache process serves
the preview requests of port 80.
nThe Avid Interplay Preview Server uses the Apache module
NxNworkgroupPreviewService.nsm.
Windows Services
The Avid_Workgroup_Preview_Server is started automatically at system startup. This
service always runs under the local system account.
Requirements
• The Avid Workgroup Preview Server must run on the same machine as the Avid
Interplay Engine Server.
• Since the Avid Workgroup Preview Server needs to access the files on the file server
during thumbnail rendering, a user with appropriate access rights must be impersonated
for each preview action. To ensure that the impersonated user can access the files, we
strongly advise setting it to the same user under which the Avid Interplay Engine Server
runs.
The user name for the impersonation is stored in the registry under
HKEY_LOCAL_MACHINE\Software\Avid Technology\Workgroup\Avid Workgroup.
Server\ExecutionUser. The corresponding password is stored encrypted under
HKEY_LOCAL_MACHINE\Software\Avid Technology\Workgroup\Avid Workgroup
Server\ExecutionSettings.
cChange the impersonation settings for the Avid Interplay Preview Server with the
NXNServerUser.exe tool only. See “Troubleshooting the Server Execution User
Account” on page 130.
154
Configuring the Preview Service
The Preview Service is responsible for the generation of thumbnails and preview images on
the server, as well as delivering them to the Interplay application.
All settings can be edited in the workgroup.xml file (found in the Avid Interplay Engine
installation directory, by default C:\Program Files\Avid\Avid Interplay
Engine\Data\Apache\Conf) in the <preview><settings … /> section.
The settings should look similar to the following. Default settings are shown; the actual file
references the locations you specified during installation:
<settings
CacheRoot="C:\WG_Database$\PreviewServer/Cache"
IconRoot=”C:\Program Files\Avid\Avid Interplay
Engine\Data\Apache/icons"
ServerEnableDiskGuard="yes"
ServerCacheMinFreeDiskSpace="250mb"
ThumbnailImageFormat="png"
ThumbnailsUseAlpha="yes"
PreviewsUseAlpha="yes"
/>
The Preview Server reads the settings from this file when the service is started. This means
settings become active only after you restart the Preview Server. You can do this without
restarting the whole machine by restarting the service Avid_Workgroup_Preview_Server.
Select Control Panel > Administrative Tools > Services, double-click the service, and click
Start.
Description of Preview Generation Settings in workgroup.xml
• CacheRoot: Path where previews and thumbnails generated by the preview server are
stored. This location is used by the preview server to create a cache of converted images.
The preview server can reuse those images for subsequent requests from any client. To
ensure best performance this path should reside on a disk that has enough free space
available to hold a reasonable working set of cached images. While the default is inside
of the database directory of the Avid Interplay Engine, it is a good idea to place it on a
different disk.
Avid Interplay Engine Servers and Services
155
• IconRoot: Path to a directory where a set of icons is stored, usually pointing into the
Avid Interplay Engine installation directory. The icons stored here are used by the
Preview Server if, for example, a thumbnail generation failed or if an asset has an
unknown format or is not an image/video file.
• ServerEnableDiskGuard: If “yes”, the free space on disk is constantly checked and
cache files are purged if necessary. If “no”, cache files are never deleted. “1” and “0” are
other possible notations.
• ServerCacheMinFreeDiskSpace: If the disk guard is enabled it tries to ensure that the
disk cache leaves at least this amount of space free on the disk. The disk guard cannot
always ensure this limit because it works in parallel to the normal preview server
operation and other applications might store data on the same disk. Use a value that is
high enough to overcome spike usage on your disk. The disk guard removes the oldest
cached files first.
Values are by default (no suffix) in megabytes, but can be specified in gigabytes ('gb'),
or terabytes ('tb'), respectively ('1gb' == '1024').
• ThumbnailImageFormat: This is the format used by client application to request
thumbnails. This should always match the requests made by the client application. It is
advisable to set this to “png.” Note: The client does not change the request format if this
setting is changed.
• ThumbnailsUseAlpha: If “yes,” generated thumbnails use the alpha channel to let a
white background shine through the normal image. Use “no” to ignore alpha channel
information.
nGenerated thumbnails never contain any alpha information. This setting only renders the
alpha channel into the normal image data.
• PreviewsUseAlpha: If “yes,” generated preview images are delivered to the client with
the alpha channel included (if it is actually displayed is a client option). Use “no” to
generate previews without any alpha channel information.
156
Avid Workgroup TCP/COM Bridge Service
The Avid Workgroup TCP/COM Bridge service acts as bridge to the Avid Interplay Engine
Server.
The Avid Workgroup HTTP Server needs the Avid Interplay TCP/COM Bridge to connect to
the Avid Interplay Engine Server.
Connectivity
The Avid Workgroup TCP/COM Bridge listens to port 8318.
Processes
The process running is usually NXNTCP~1.exe from NXNTCPCOMBridge.exe.
Windows Services
The service “Avid Workgroup TCP COM Bridge” is automatically started at system startup
and should be running all time.
Requirements
• The Avid Workgroup Server Browser must run on the same machine as the Avid
Interplay Engine Server.
• The Avid Workgroup TCP/COM bridge needs to run under the same user account as the
Avid Interplay Engine Server. To check under which user the bridge runs, use the
Windows Services Control Panel.
To check the user account, click Start, click Run, and type services.msc. Right-click
Avid Workgroup TCP COM Bridge and select Properties. In the Log On tab, the This
Account option should display the Server Execution User.
cUse the tool NXNServerUser.exe to change the Server Execution User. Do not change
the settings in the Control Panel. See “Troubleshooting the Server Execution User
Account” on page 130.

BInterplay Engine Configuration Files
The following topics provide information for configuration that you might need to do only
under certain circumstances, such as troubleshooting:
•Configuring the Server Event Manager
•Configuring Client Access
•Setting the Filetransfer Server
If you are moving the file repository to a shared-storage workspace, you need to edit the
workgroup.xml file. See “Configuring the workgroup.xml File” on page 141.
Configuring the Server Event Manager
Server events automatically inform administrators whenever an important event occurs on
the server, for example, when the hard drive is almost full. Basic settings are configured in
the Config.xml and LogWatch.xml files.
Config.xml File
The Avid Interplay Engine reads its event manager settings from a file called Config.xml. By
default, email notification is disabled. If you select email notification during installation,
basic settings are created in this file.
The Config.xml file is located in the Avid Interplay Engine installation directory, for
example, C:\Program Files\Avid\Avid Interplay Engine\Data\Server\Config.
158
The configuration file is an XML file that has the following format:
<XML>
<Events>
<Event Name=”Name of Event”>
<Action Name=”Name of Action”>
<Parameter Name=”Name of Parameter”>
Value of Parameter
</Parameter>
...
</Action>
<Parameter Name=”Name of Parameter”>
Value of Parameter
</Parameter>
...
</Event>
<Parameter Name=”Name of Parameter”>
Value of Parameter
</Parameter>
...
</Events>
</XML>
The <Events> block specifies to which events the Avid Interplay Engine should react. The
<Events> block contains <Event> blocks that specify the names of the events that you want
configured here.
Inside each <Event> block is the <Action> block that specifies the actions to be performed
whenever an event occurs. The attribute “Name” describes which action is to be performed.
Configuring the Server Event Manager
159
The <Parameter> blocks are used to specify the behavior of an action. It is also possible to
identify a parameter by its “Name” attribute. Parameters are identified by their
“Name” attributes.
Whenever the server performs an action, it searches the parameters from the inside out,
which means it searches the parameter block inside the <Action> block first and then inside
the <Events> block. This allows you to specify a parameter for all events. Alternatively, you
can specify a parameter for all actions of an event.
Supported Actions in Config.xml
The following section describes the actions that are currently supported in Avid Interplay
and that are configured in Config.xml to be performed when an event occurs.
SendMail
The SendMail action is configured with the following XML block:
<Action Name=”SendMail”>
<Parameter Name=”SenderMachine”>
SERVERMACHINE
</Parameter>
<Parameter Name=”RCPTList”>
administrator@mydomain.com, info@mydomain.com
</Parameter>
<Parameter Name =”SenderAddress”>
administrator@mydomain.com
</Parameter>
<Parameter Name=”SMTPServer”>
123.123.123.123
</Parameter>
</Action>
The “SenderMachine” parameter specifies the name of the machine on which the server
resides.
160
The “RCPTList” parameter contains a comma separated list of valid email addresses. These
addresses should receive an email whenever the server performs an action.
The “SenderAddress” parameter contains the email address of the sender. The sender should
act as the originator of the sent email.
The “SMTPServer” parameter contains a valid IP address of the mail server to which the
mail is to be sent.
Supported Events in Config.xml
The following sections describe the events that are currently supported in Avid Interplay and
that can be configured in Config.xml as events to which the Avid Interplay Engine should
react.
DiskLimit Event
The “DiskLimit” event is configured with the following XML block:
<Event Name=”DiskLimit”>
<Parameter Name=”FreeSpace”>
30 100 500
</Parameter>
</Event>
The “FreeSpace” parameter contains a list of numbers that specify the free space on the disk
in megabytes. Whenever the free space falls below one of the specified numbers, it triggers
the server to perform one of the configured actions.
BackupFailed Event
The "BackupFailed" event is triggered whenever the automatic backup of a database fails,
that is, when the _Database folder cannot be copied to the backup location.
The "BackupFailed" event is configured with the following XML block:
<Event Name="BackupFailed">
</Event>
To send an email when a “BackupFailed” event is triggered, use the “SendMail” action
described in “Sending Email Notifications” on page 164.
Configuring the Server Event Manager
161
LogEvent Event
The “LogEvent” event is triggered according to the settings in the LogWatch.xml, in which
an administrator can specify what actions should happen if a severe problem inside of the
Interplay Engine occurs (for example, send an email or shut down the server). The file
allows a rough definition by severity of the problem or a very detailed configuration via the
message ID of the problem. Notification via email when a configured “LogEvent” event is
triggered requires the “SendMail” action. See “Sending Email Notifications” on page 164.
The LogEvent is configured in the Config.xml with the following XML block:
<Event Name="LogEvent">
</Event>
See also “LogWatch.xml” on page 163.
ClusterResourceFailure Event
The "ClusterResourceFailure" event is triggered only in a failover cluster setup. It is sent
whenever a problem inside the cluster is detected.
The "ClusterResourceFailure" event is configured with the following XML block:
<Event Name="ClusterResourceFailure">
</Event>
To send an email when a "ClusterResourceFailure" event is triggered, use the "SendMail"
action. See “Sending Email Notifications” on page 164.
162
Server Event Configuration Example
The following is an example of the configuration of a server to send emails whenever the
backup fails, or the free space on a server disk reaches one of the limits set, in this case 30,
100, or 500 MB:
<XML>
<Events>
<Event Name=”DiskLimit”>
<Action Name=”SendMail”>
</Action>
<Parameter Name=”FreeSpace”>
30 100 500
</Parameter>
</Event>
<Event Name="BackupFailure">
<Action Name="SendMail">
</Action>
</Event>
<Parameter Name=”SenderMachine”>
SERVERMACHINE
</Parameter>
<Parameter Name=”RCPTList”>
administrator@mydomain.com, info@mydomain.com
</Parameter>
<Parameter Name=”SenderAddress”>
administrator@mydomain.com
</Parameter>
<Parameter Name=”SMTPServer”>

Configuring the Server Event Manager
163
123.123.123.123
</Parameter>
</Events>
</XML>
Here is an example of an email sent by the Event Manager:
11/23/1999 12:09:14 [WGServer]
INFO:
This is a message sent by the Event Manager.
LogWatch.xml
Log event notifications are configured in LogWatch.xml, located in the Avid Interplay
Engine installation directory C:\Program
Files\Avid\Avid Interplay Engine\Data\Server\Config. Edit this file to assign actions for
different log events. Actions can be assigned to all message events of a given severity or to
specific events by message IDs.
Action Value
None 0
Send mail 1
Shutdown server 2
Shutdown and lock server 3
ID Severity
-500 Dump (debug dumps)
-400 Info (internal info)
-300 Message (external info, for users)
-200 Notes (status messages like "database
opened successfully")
-100 [WARN] (warnings like “loading took
more than 3 sec”)

164
Sending Email Notifications
To send email notification on any error with a specific severity level:
tAdd a mapping entry to LogWatch.xml within the <SeverityMappings> scope.
For example:
<SeverityMappings>
<Mapping Severity = "<severity level>" Action = "<action id>"/>
</SeverityMappings>
For example, following entry sends an email on every [FATAL]:
<SeverityMappings>
<Mapping Severity = "100" Action = "1"/>
</SeverityMappings>
To configure how and where the event notification should be sent, see “Sending Email
Notifications” on page 164.
To send email notification on a specific message event:
tAdd a mapping entry within MessageMapping scope (the message ID is decimal
number)
<MessageMappings>
<Mapping MessageID = "<msg id>" Action = "<action id>"/>
</MessageMappings>
0 [ERROR] (normal errors, like “file
couldn't be imported because it exists
already”)
100 [FATAL] (Recoverable critical Errors,
like “couldn't save database - disk
full”)
200 Critical (non-recoverable errors, such
as crashes)
ID Severity
Configuring Client Access
165
The message ID is the last number in brackets before the actual message string in the log
file. The message ID of the entry below is 0x00004678. Note that the log file displays
hexadecimal ids. Note: You need to convert the numbers to decimal format before
adding to the message mapping.
[Thu Sep 16 17:27:43 2004] [FATAL] [.\NxNDbServer.cpp ] [
4627]
[0000034c] [00004678] Could not connect to Central Configuration
Service 'XXX' for database 'YYY'
The message mapping for the error [4678] hex (which is 18040 in decimal) triggering
“Send email” action looks like the following:
<MessageMappings>
<Mapping MessageID = 18040" Action = "1"/>
</MessageMappings>
Configuring Client Access
The configuration file ServerXML.xml allows you to specify the client access when
accessing the server using HTTP from the client. In this configuration file, you specify
servers that should be visible to clients, which databases are available, and which users are
allowed to access these databases.
It is located in a folder in the Avid Interplay Engine installation directory, by default,
C:\Program Files\Avid\Avid Interplay Engine\Data\TCPCOMBridge. You configure access
for the client in this file.The ServerXML.dll resides at NxN/Workgroup.
nSettings you configure in the User Management view through the Avid Interplay
Administrator also apply to the databases (see “Managing Database Roles” on page 85).
These settings are an additional security layer on top of the Avid Interplay User
Management.
Configuring Access
The <server> token specifies the name of the server on your network that should be visible
to clients connecting to a single server machine. Make sure that all of the database
directories to be accessed are shared and visible on the single server machine.
Through <project> tokens, you specify which databases should be visible to clients
connecting to the single server. The token can have two attributes: “name” and “access.”
166
The “name” attribute specifies the name of the database. This name must be the same as the
name of the database configured in the Active Database List through the Avid Interplay
Administrator. If a database is not in the Active Database List, it cannot be made visible by
specifying its name in <project> token either. You can also use the “*” as a wildcard
character representing all databases in the Active Database List.
The “access” attribute specifies the type of access for the database. If it is set to “allow,”
clients can see the database in the database browser and are allowed to access it. If the
attribute is set to “deny,” the database is not accessible and is not even visible to the clients.
By default, everything is set to “deny.”
With the <user> token, you specify which users are allowed to connect to a database. As
with the <project> token, the “name” and “access” attributes can also be used here. The
name attribute is the name of a user in the database. The “name” attribute supports the “*”
(wildcard) value representing all users.
Database and user settings are inherited from the parent node in the token tree if the settings
are not specified on the current level. This allows you to specify access permissions for all
databases on a server, or even for all servers.
The additional attribute “emptypassword” is supported for the <project> and <server>
tokens. This attribute can be set to the value “allow” or “deny.” If set to “deny,” then all
connection attempts by a user with no password specified are refused by the server or the
database, respectively. By default, whenever you create a user in an Avid Interplay database,
the password is set to empty. Setting this value to “deny” is highly recommended for security
reasons.
Following are some examples illustrating the configuration of database and user access.
Example 1:
<XML>
<server name="WGSERVER">
</server>
</XML>
The server WGSERVER is visible to the outside, although no databases are accessible.
Configuring Client Access
167
Example 2:
<XML>
<server name="WGSERVER”>
<project name=”*” access=”allow” emptypassword=”deny”>
<user name=”*” access=”allow” />
</project>
</server>
</XML>
All databases on server WGSERVER are visible and any user can connect to the database.
For all databases, connection requests with empty passwords are refused.
Example 3:
<XML>
<server name="WGSERVER” emptypassword=”deny”>
<project name=”*” access=”allow”>
<user name=”*” access=”allow” />
<user name=”Administrator” access=”deny” />
<user name=”John” access=”deny” />
</project>
</server>
</XML>
All users except Administrator and John are allowed to access the databases on server
WGSERVER. For all databases on the server, connection requests with empty passwords are
refused.
168
Example 4:
<XML>
<server name="WGSERVER”>
<user name=”*” access=”allow” />
<user name=”Administrator” access=”deny” />
<user name=”John” access=”deny” />
<project name=”Project1” access=”allow” />
<project name=”Project2” access=”allow”>
<user name=”Nina” access=”deny” />
</project>
</server>
</XML>
All users except Administrator and John are allowed to access the databases “Project1” and
“Project2.” Access to “Project2” for the user “Nina” is refused.
Example 5:
<XML>
<project name=”*” access=”allow” />
<user name=”*” access=”deny” />
<user name=”Administrator” access=”allow” />
<server name="WGSERVER” />
</XML>
All databases on the specified servers are accessible only to Administrators.
Setting the Filetransfer Server
169
Setting the Filetransfer Server
Additional configuration may be required when the Interplay Server is running inside of a
network configured using NAT. In this case, the IP returned by the Avid Interplay Engine is
the internal address and not the external address needed by the client. The following change
in the workgroup.xml configuration file tells the client to connect to the file transfer server
via its name instead of address. This will allow clients to connect to the file transfer server in
most standard NAT configurations.
<XML>
...
<http>
<filetransferservername>
myserver.mydomain.com
</filetransferservername>
</http>
...
</XML>
170

CValid and Invalid Characters in Avid
Interplay
The following table lists the valid and invalid characters for Avid Interplay.
Allowed Not Allowed
Avid assets characters: \ / |
Video ID metadata field: spaces or characters \ / : * ? " < >
File assets All characters allowed
for files in Windows
characters: \ / : * ? " < > |
names ending with a dot
names used as DOS devices (LPT1, com1, .., .,, for
example)
Property names
(metadata field
names)
characters: \ / |
Users and user
groups
characters: \ / |" '
172

AVID CONFIDENTIAL DRAFT VERSION 9/18/07
DSystem Metadata Properties
Metadata is textual data you can use to identify and describe the creation, contents, and
disposition of the clip or shotlist you are logging. Avid Interplay comes with an extensive list
of system metadata. Most of these properties match those available in Avid editing bins.
The administrator determines some of the metadata properties that can be viewed in
Interplay Access as headings in the Content View and Object Inspector, and also used in
Interplay searches. Some metadata properties are always available and cannot be disabled.
For information about managing the display of metadata properties, see “Defining Property
Layouts” on page 97.
By default, the Interplay Engine includes default sets of properties for Broadcast, Post and
Film layouts, as described in the following table.
Default Properties for Broadcast, Post, and Film Layouts
Broadcast Post Film
Content
Default
Inspector
Default
Content
Default
Inspector
Default
Content
Default
Inspector
Default
Comments
Created By
Creation Date
DRM
Duration
Format
Media Status
Modified Date
Name
Tape I D
Tracks
Comments
Duration
Media File
Format
Name
Tape I D
Tracks
Comments
Created By
Creation Date
DRM
Duration
Format
Media Status
Modified Date
Name
Tape
Tracks
Comments
Created By
Creation Date
Duration
Media File
Format
Name
Tape
Tracks
Camroll
Comments
Duration
End
KN Dur
KN End
KN Start
Name
Pullin
Pullout
Start
Camroll
Comments
Duration
End
KN Dur
KN End
KN Start
Name
Pullin
Pullout
Start

174 AVID CONFIDENTIAL DRAFT VERSION 9/18/07
The following table lists all system metadata properties.
System Metadata Properties
Heading Description
Search Values and Hints on
Searching in Interplay
All Custom All custom properties defined in the
Property Layout of the Interplay
Administrator.
Searches for all the custom properties that
are set.
AudioBitDepth Audio bit depth used when you work with
audio files: 16 bit or 24 bit.
Type a value or use the arrows to select a
value.
AudioFormat Audio format of master clips (AIFF-C,
SDII, or WAVE).
AudioSR Audio resolution (sample rate).
AuxTC24 Original HDTV sources (1080p/24) or
audio DATs created for PAL feature film
productions that use in-camera timecode.
Type numbers only in the four
colon-separated entry fields displayed.
Auxiliary Ink Auxiliary ink format settings allow you to
display an additional type of ink number.
This lets you track additional types of
film information for different film gauges.
Used for 24p projects, 25p projects, and
matchback projects only. Auxiliary Ink is
the starting frame for the clip.
AuxiliaryTC1 through
TC5
You can type an auxiliary timecode or
another timecode for editing film or audio
timecode for film.
Type numbers only in the four
colon-separated entry fields displayed.
AuxInkDur Length of the clip, expressed in the
auxiliary ink number.
Type numbers only in the four
colon-separated entry fields displayed.
AuxInkEdge Type of edgecode used in the auxiliary
ink number.
AuxInkEnd Ending auxiliary ink number for the clip. Type numbers only in the four
colon-separated entry fields displayed.
AuxInkFilm
Cadence Type of pulldown present on the source
NTSC tapes when in a 23.976 or 24p
project.

AVID CONFIDENTIAL DRAFT VERSION 9/18/07 175
Camera Camera used to film this clip. This feature
is used in multicamera shoots.
Camroll Camera roll containing this clip. Used for
24p projects, 25p projects, and matchback
projects only.
Category Assigned category. Categories are defined
by the administrator in the Configure
Categories view of the Interplay
Administrator.
Set to Ignore by default, change to a
category name to search only for items
assigned to that category.
CFPS Captured frames per second. Type a value or use the arrows to select a
value.
Color The text display color for metadata of the
selected item in all Interplay Access
displays.
Returns items of selected color found.
Note: the search does not find items
colored only by inheritance (only the
parent is returned).
Comment Displays any comments added as
metadata to the media file when it was
originally ingested or captured.
Type text.
Created by Displays the name of the user who
created the shotlist.
Creation Date When the asset was created. Select a time range and a particular date
(for example, 12/4/04 or 12/4/2004) or a
time period from the pop-up menu. Click
the calendar to get clickable calendar.
Current Video Resolution Last resolution checked in with the asset.
Current/Last User Last user that checked the asset in or out.
Data Format Data format AAF or OMF. Select Is and then either AAF or OMF.
Database
System Metadata Properties (Continued)
Heading Description
Search Values and Hints on
Searching in Interplay

176 AVID CONFIDENTIAL DRAFT VERSION 9/18/07
DPX Frame-counting field for Digital Picture
Exchange, a SMPTE standard describing
frames scanned from film. The format is
the following: a descriptor of up to 32
alphanumeric characters, followed by a
hyphen (-), followed by a six-digit frame
count, for example,
DPXChildDocu-023657.
DRM Digital Rights Management property. Has
the special operators Has DRM and Does
not have DRM.
Depending on the search flags, this search
can retrieve links to the assets, assets or
links and assets which have at least one
DRM protected media somewhere in the
structure. Searches for DRM should
return all of the sequences, subclips,
rendered effects, and so on that use a
restricted master clip.
Duration The length of the asset in hours, minutes,
seconds, and frames.
Type numbers only in the four
colon-separated entry fields displayed.
EditWhileCapture
Expected Duration
Expected length of a clip captured by the
Frame Chase Editing method.
Type numbers only in the four
colon-separated entry fields displayed.
EditWhileCapture
Known Duration
Current length of a clip being captured by
the Frame Chase Editing method.
Type numbers only in the four
colon-separated entry fields displayed.
End Timecode of the clip’s tail frame. Type numbers only in the four
colon-separated entry fields displayed.
FilmTC Timecode used on film. Used for 24p and
25p projects only.
Type numbers only in the four
colon-separated entry fields displayed.
Format The format of a clip or sequence as
determined by the project type, such as
30i NTSC or 1080i/59.94. This is
especially useful if you have both SD and
HD clips in the same bin.
FPS Play rate: the number of frames to be
displayed each second. The default is
29.97 for NTSC and 25 for PAL for
video. The play rate can also be 24 or
23.98.
Type a value or use the arrows to select a
value.
System Metadata Properties (Continued)
Heading Description
Search Values and Hints on
Searching in Interplay

AVID CONFIDENTIAL DRAFT VERSION 9/18/07 177
In Use If Is in use, asset is referenced by a
sequence also in the database.
Select Is in use or Is not in use.
IN-OUT The length of the marked segment of a
clip, if any.
Select an operator and then type numbers
only in the four colon-separated entry
fields displayed.
Initial Checkin Date Date that the asset was first checked in. Select a time range and a particular date
(for example, 12/4/04 or 12/4/2004) or a
time period from the pop-up menu. Click
the calendar to get clickable calendar.
InkDur Length of the clip, expressed in ink
number. Used for 24p projects, 25p
projects, and matchback projects only.
You cannot modify this number.
Select an operator and then type numbers
only in the four colon-separated entry
fields displayed.
InkEdge Type of edgecode used in the ink number.
InkEnd Ending ink number for the clip. You
cannot modify this number.
Select an operator and then type numbers
only in the four colon-separated entry
fields displayed.
InkFilm Film gauge for the ink number.
InkNumber Ink number for the clip. Used for 24p
projects, 25p projects, and matchback
projects only.
KNDur Length of the clip, expressed in feet and
frames. Used for 24p projects, 25p
projects, and matchback projects only.
Select an operator and then type numbers
only in the four colon-separated entry
fields displayed.
KNEnd Ending key number for the clip. Used for
24p projects, 25p projects, and matchback
projects only.
Select an operator and then type numbers
only in the four colon-separated entry
fields displayed.
KNFilm Key number film gauge.
KNIN-OUT Mark IN and Mark OUT key number for
the clip. Used for 24p projects, 25p
projects, and matchback projects only.
System Metadata Properties (Continued)
Heading Description
Search Values and Hints on
Searching in Interplay

178 AVID CONFIDENTIAL DRAFT VERSION 9/18/07
KNMarkIN Key number for the IN point, if you set
one for the clip. Used for 24p projects,
25p projects, and matchback projects
only.
Select an operator and then type numbers
only in the four colon-separated entry
fields displayed.
KNMarkOUT Key number for the OUT point, if you set
one for the clip. Used for 24p projects,
25p projects, and matchback projects
only.
Select an operator and then type numbers
only in the four colon-separated entry
fields displayed.
KNStart Starting key number for the clip. Used for
24p projects, 25p projects, and matchback
projects only.
Select an operator and then type numbers
only in the four colon-separated entry
fields displayed.
Labroll Labroll containing the clip.
Last Checkin Date Date when the asset was last checked in. Select a time range and a particular date
(for example, 12/4/04 or 12/4/2004) or a
time period from the pop-up menu. Click
the calendar to get clickable calendar.
LUT File name of the color look-up table used
for the series of clips or frames.
Mark IN Timecode for the IN point, if you set one
for the clip.
Select an operator and then type numbers
only in the four colon-separated entry
fields displayed.
Mark OUT Timecode for the OUT point, if you set
one for the clip.
Select an operator and then type numbers
only in the four colon-separated entry
fields displayed.
Master Dur Length of the final master sequence,
expressed in feet and frames. You cannot
modify this number.
Select an operator and then type numbers
only in the four colon-separated entry
fields displayed.
Master Edge Type of edgecode used in the final master
sequence.
Master End Ending key number for the final master
sequence. You cannot modify this
number.
Select an operator and then type numbers
only in the four colon-separated entry
fields displayed.
Master Film Gauge of the final master sequence.
System Metadata Properties (Continued)
Heading Description
Search Values and Hints on
Searching in Interplay

AVID CONFIDENTIAL DRAFT VERSION 9/18/07 179
Master Start Starting key number of the final master
sequence. Used for 24p projects, 25p
projects, and matchback projects only.
Select an operator and then type numbers
only in the four colon-separated entry
fields displayed.
Media File Format Clip media format. MXF or OMF.
Media Size Media file size. Specify KB, MB, GB and type a number.
Note that this specification cannot be
saved in a Saved Search.
Media Status Online, offline, or partially offline status,
or exists on another workgroup.
Select is/is not, and then online, offline,
partial, or nearonline.
Modified Date When the asset was last modified (from
the bin).
Select a time range and a particular date
(for example, 12/4/04 or 12/4/2004) or a
time period from the pop-up menu. Click
the calendar to get clickable calendar.
Name The name of the asset. Type text (not case sensitive; spaces
permitted).
Original Bin Name of the bin where the media for this
asset was originally captured.
Original Machine Name Name of the computer where the media
for this asset was originally captured.
Original Project Name of the project under which the
media for this asset was originally
captured.
Project name (dropdown list).
Offline Track names for any media files that are
offline.
System Metadata Properties (Continued)
Heading Description
Search Values and Hints on
Searching in Interplay

180 AVID CONFIDENTIAL DRAFT VERSION 9/18/07
Path Path to assets in the Interplay database. Meant to be used in conjuction with other
search conditions to narrow the area
where the results are coming from: for
example, combine a search for all
masterclips that have been updated in the
last 10 minutes and that are in path
"/Projects/MyName/MyBin2.”
Select is or is not, then click the Select
button and choose a path from the tree.
Alternately, select contains or does not
contain and type text.
Perf Film edge perforations format used for
3-perf projects. Used for projects brought
forward from earlier releases only; now
superseded by the film size and perf
options available in Ink Film, AuxInk
Film, KN Film, and Master Film.
Pullin Telecine pulldown of the first frame of the
clip (pulldown phase). Pullin can have the
values A, B, X (matchback only), C, or D.
Used for 24p projects and matchback
projects only. (NTSC only)
Pullout Telecine pulldown of the last frame of the
clip. Pullout can have the values A, B, X
(matchback only), C, or D. Used for 24p
projects and matchback projects only.
(NTSC only)
Record Complete Indicates whether the capture operation is
finished for this asset.
Reel # Source reel number. Used for 24p and 25p
projects only.
Reservation Indicates whether there is a reservation
applied to this asset.
Reserved Indicated item is reserved for specified
timeframe by specifies user.
Select a user and then select a time frame.
System Metadata Properties (Continued)
Heading Description
Search Values and Hints on
Searching in Interplay

AVID CONFIDENTIAL DRAFT VERSION 9/18/07 181
Scene Scene number of the clip. Type text.
ShootDate Date the footage was shot.
Slip Number and direction of perfs for
subclips (audio clips only).
SoundTC Timecode for audio. Select an operator and then type numbers
only in the four colon-separated entry
fields displayed.
Soundroll Sound roll this clip came from. Used for
24p projects, 25p projects, and matchback
projects only.
Start Timecode of the clip’s head frame. Select an operator and then type numbers
only in the four colon-separated entry
fields displayed.
Take Take number of the scene. Type a number.
Tape Source tape name (from the bin). Type text (not case sensitive; spaces
permitted).
TC24 24-fps timecode. Select an operator and then type numbers
only in the four colon-separated entry
fields displayed.
TC25 25-fps timecode, no pulldown. Used for
24p and 25p projects only.
Select an operator and then type numbers
only in the four colon-separated entry
fields displayed.
TC25P 25-fps timecode with PAL pulldown.
Used for 24p and 25p projects only.
Select an operator and then type numbers
only in the four colon-separated entry
fields displayed.
TC30 30-fps timecode with 2:3 pulldown. Used
for 24p and 25p projects only.
Select an operator and then type numbers
only in the four colon-separated entry
fields displayed.
TC30NP 30-fps timecode with no pulldown
(frames 00 through 29).
Select an operator and then type numbers
only in the four colon-separated entry
fields displayed.
System Metadata Properties (Continued)
Heading Description
Search Values and Hints on
Searching in Interplay

182 AVID CONFIDENTIAL DRAFT VERSION 9/18/07
TC60 60-fps timecode. Used for HD projects. Select an operator and then type numbers
only in the four colon-separated entry
fields displayed.
Text Combination of Name, Tape, User
Attributes, Comments, and Annotations
attributes. Allows you to search for text in
all attributes at once. Type text (not case
sensitive; spaces permitted).
Tracks All tracks used by the asset (from the bin) Select Video, Audio, or Both.
Transfer Frame-counting field for sources that
have been prepped for transfer. The
format is the following: a descriptor of up
to 32 alphanumeric characters, followed
by a hyphen (-), followed by a six-digit
frame count, for example,
TransferChildDocu-023657.
Type Type of asset. Select an operator and then an asset type
from the dropdown list.
UNC Path Universal Naming Convention that
specifies the location of resources on a
server. The location you type becomes a
hyperlink to that location. Ctrl+click the
cell, and then type the location.
Version Comment
VFX Frame-counting field for visual effects.
The format is the following: a descriptor
of up to 32 alphanumeric characters,
followed by a hyphen (-), followed by a
six-digit frame count, for example,
FXChildDocu-023657.
VFX Reel Source reel identification for the FX shot.
Video Video compression ratio (from the bin). Available in the Simple Search only. Type
a ratio (for example, 2:1).
System Metadata Properties (Continued)
Heading Description
Search Values and Hints on
Searching in Interplay

AVID CONFIDENTIAL DRAFT VERSION 9/18/07 183
Video ID Resolution under which the media for that
clip was captured.
VITC Vertical interval timecode.
Workspace Name of an Avid Unity workspace Type the name of the workspace.
System Metadata Properties (Continued)
Heading Description
Search Values and Hints on
Searching in Interplay

184 AVID CONFIDENTIAL DRAFT VERSION 9/18/07

EServer Error Codes
The following table lists the error codes and the textual expressions that the Interplay Engine
can return.
8007000e out of memory
80004001 not implemented
80004005 general failure
89990010 out of range
89990011 nesting too deep
89990012 the operation was only partially successful
89990013 operation was canceled
89990020 data base not initialized
89990021 database already initialized
89990022 database not available
89990023 database not found
89990024 database not open
89990025 database already exists
89990026 cannot load database initialization file
89990027 unable to write to database. Please contact your system administrator.
89990028 the database is not active
89990030 invalid path
89990031 invalid name
89990032 invalid handle
89990033 invalid destination
89990034 invalid property

186
89990035 invalid parameter
89990036 invalid filename
89990037 invalid object
89990038 invalid hostname
89990039 invalid macro string or tool installation file
89990040 object not found
89990041 parent not found
89990042 the template for the object could not be found
89990043 titerator is invalid for this iteration-capable command
89990050 property not found
89990051 property not set
89990052 cannot set property
89990053 cannot modify the property
89990054 the property is read-only
89990055 the object's style sheet was not found
89990057 the streamed property name is too long
89990060 folder not empty
89990061 object is not a folder
89990062 an item with that name already exists
89990068 dependency usage too long
89990069 The operation failed because non-versionable objects cannot live in
versionable folders
89990070 cannot delete the root object
89990071 tree is not mounted into file system
89990072 root object has no parent
89990073 invalid operation for root object
89990080 cannot open file
89990081 cannot write to file

187
89990082 cannot read from file
89990083 the file does not exist
89990084 file system operation failed
89990085 access to file denied
89990086 sharing violation
89990087 corrupt file
89990090 cannot set mount point
89990091 object not mounted into file system
89990092 cannot create directory
89990093 cannot move directory or file
89990094 cannot copy file
89990095 cannot delete directory or file
89990096 cannot create a link to a link
89990097 folder does not exist
8999009b cannot move the item to another branch. Due to the branch settings, the
source and destination locations are in different branches
8999009c cannot create a share to a file in another branch. Due to the branch settings,
the share and share target locations are in different branches.
8999009d The original parent is currently in the recycle bin
8999009e The original parent does not exist anymore
89990100 database not found
89990101 database with that name already exists
89990102 default database location not set
89990110 workspace not initialized
89990111 workspace already initialized
89990120 already connected to a server
89990121 not connected to a server
89990122 cannot connect to server

188
89990123 cannot disconnect from server
89990124 The database share on the server is not accessible. Please contact your
administrator.
89990130 client connection was refused
89990131 invalid user name or password
89990132 client is not logged on
89990140 cannot lock folders, only files
89990141 cannot lock system items
89990142 the object could not be checked out
89990143 not authorized for this operation
89990144 the item is already checked out
89990145 the item is not checked out
89990146 the item is checked out by someone else
89990147 the object could not be checked in
89990148 the working path for the item is not set
89990149 error during reversal of transaction, file still pending, you must recover
manually
8999014a the item is already checked out to you
8999014b the item is checked out exclusively by someone else
8999014c multiple check out is not possible for this item
8999014d Another check-in operation was performed before yours. Try the merge
again against the correct version.
8999014e The item or one of its children is checked out
89990160 the server evaluation period expired
89990161 limited server license
89990162 the dongle is not available on the server
89990163 the registration key is invalid
89990164 the server and client versions are not compatible

189
89990165 the server could not be instantiated (is the server installed on this
machine?)
89990166 the server is locked by the Administrator
89990167 the server is low on virtual memory
89990168 the server is low on disk space
89990169 the server is out of disk space
89990170 the specified search expression is invalid
89990171 the database is locked by the Administrator
89990172 a temporary key cannot be installed if a permanent key is already active
89990173 the server with the CCS is locked by the Administrator
89990174 The server is temporarily locked because of a shutdown
89990175 cannot init indexed search
89990177 The hardware id is invalid
89990178 The license key contained one or more expired licenses. These licenses are
ignored
89990192 The object or one of its sub-objects is locked. It is not possible to make
changes to this object.
89990195 the database was created with a newer version and cannot be opened with
this server
89990196 The transaction commit failed because a merge is needed
8999019c a file or folder has a pending change
8999019f setting a property failed because the condition for setting did not match
899901a4 An item in a folder was removed while the folder was being enumerated
89990200 object not initialized
89990201 object not found
89990202 object already exists
89990220 CopyFile command failed
89990221 file already exists
89990222 file does not exist

190
89990224 cookie file does not exist
89990225 can not create cookie file
89990226 can not read cookie file
89990227 cookie file is corrupt
89990228 found cookie does not match wanted cookie
89990230 object must support INxNPersistDatabase
89990231 object must support INxNPersistDatabaseObj
89990232 object must support INxNVersionControlProperty
89990233 object must support INxNHandleStore
89990234 object must support INxNHandleStoreObj
89990235 unknown command passed to RunCommand
89990236 requested version was not found
89990237 versions are identical
89990238 not enough free disk space for new version
89990239 can not rollback to latest version
89990240 user is not correctly logged on
89990244 The specified object was already touched in the current transaction
89990250 incorrect cookie
89990251 incorrect user name
89990252 incorrect password
89990253 version control database not found
89990260 lookup for vital creation properties failed
89990261 version control is disabled for this object
89990262 Connect to version control server failed
89990280 Copying file from server location to local destination failed
89990290 archive is corrupted
89990291 file is not of correct type

191
89990292 Disabling version creation for abstract assets is not supported
89990300 the user 'UserManagement' is not allowed
89990301 user rights do not allow this operation
89990302 user/user group exists already
89990303 command exists already
89990304 user does not exist
89990305 user is invalid
89990306 user rights do not allow this operation in system folder
89990307 user rights do not allow this operation in level
89990308 user rights do not allow this operation (no ownership)
89990309 the login was disabled for this database
89990310 database is not a CCS
89990311 The given object is not an action
89990312 The given object is not a role
89990313 The given object is not an action category
89990314 The given action category name already used by another action category
89990315 The given action name already used by another action
89990316 The given action id is already used by another action
89990317 Unable to complete the operation because the action exists with another
type
89990318 The given role name already used by another role
89990319 The given role id is already used by another role
89990320 Unable to complete the operation because the role exists with another type
89990321 The operation cannot be performed on a system defined role
89990322 The operation cannot be performed on a system defined action
89990323 The action is not assigned to the role
89990324 The system id's for roles or actions are out - impossible to create new
system actions or roles

192
89990326 The operation is not permitted on the user administrator
89990327 The initialization of the authorization subsystem failed - read message for
more information
89990340 The initialization of the user management subsystem failed - read message
for more information
89990341 A generic command was called which is not supported for user or group
objects
89990342 Internal requirements for user or groups objects are not fulfilled (for
example, link broken,.)
89990351 The given user name is already used
89990352 The given user could not be created
89990353 The user can neither be moved nor removed (i.e. users cannot be moved
from the Everyone group and the Administrator cannot be moved from the
Administrators group)
89990354 The given user shall be destroyed but was not deleted before
89990355 Not a user
89990356 Your user account has been deleted
89990361 The given group name is already used
89990362 The given group could not be created
89990363 The given group can neither be removed nor moved
89990364 the member creation for the given group failed
89990365 the group cannot be destroyed because it contains children
89990366 not a serigraph
8999036 the group must not contain other groups
89990368 the database is from a different CCS and needs a migration
89990369 could not connect to the LDAP server
8999036a The operation failed because the object is protected by a reservation
8999036b CCS Connection failed
8999036c CCS is corrupt (e.g. GUID missing)
8999036d The authorization config file is missing

193
8999036e The CCS does not have the same version as the server of the database
89990370 An LDAP search enum failed
89990371 Structural changes are not allowed on that object
89990372 No Children can be added to this folder or moved out of this folder
89990401 no handler was found
89990450 There is no open session for this client. If you are using an older version of
the client, JXDK or MDK please upgrade to a newer version
89990500 cannot convert variant to given type
89990600 HTTP request error
89990601 continue
89990602 switching protocols
89990603 OK
89990604 created
89990605 accepted
89990606 non-authoritative information
89990607 no content
89990608 reset content
89990609 partial content
89990610 multiple choices
89990611 permanently moved
89990612 moved temporarily
89990613 see other
89990614 not modified
89990615 use proxy
89990620 bad request
89990621 unauthorized
89990622 payment required
89990623 forbidden

194
89990624 not found
89990625 method not allowed
89990626 not acceptable
89990627 proxy authentication required
89990628 request timeout
89990629 conflict
8999062a gone
8999062b length required
8999062c precondition failed
8999062d request entity too large
8999062e request URI too long
8999062f unsupported media type
89990630 internal server error
89990631 not implemented
89990632 bad gateway
89990633 service unavailable
89990634 gateway timeout
89990635 HTTP version not supported
89990700 database journal error
89990701 database journal initialization failed
89990702 database journal recovery failed
89990703 invalid entry in database journal found
89990704 failed to apply database journal transaction
89990705 failed to apply database journal operation
89990706 error opening database journal
89990707 error reading from database journal
89990708 error writing to database journal

195
89990709 database journal file error
89990800 SQL error
89990801 SQL error, more info available
89990802 invalid SQL configuration
89990900 the sender of the message does not exist
89990901 the recipient of the message does not exist
89990902 The sender must be a user. It cannot be a user group
89990903 The attachment of the message is invalid
89990904 A block size was 0 or negative
89990905 A message handle was invalid
89990906 the viewing counter of a mailbox is inconsistent with the viewing status of
the messages
89990907 the outbox of a user could not be created
89990908 the inbox of a user could not be created
89990a00 Could not open an image because the file could not be found or the caller is
not allowed to open the file.
89990a01 Could not read an image. The file could be opened but not be read.
89990a02 Could not create an image file. Maybe the destination folder does not exist
or the caller is not allowed to write to that location.
89990a03 Could not write an image file. The file was created but writing to the file
failed. This could for example happen if disk has insufficient disk space.
89990a04 The image could not be read because it does not have a known format.
89990a05 The image could not be read because the bitmap in it is invalid.
89990a06 An unknown error occurred in the image lib.
89990a07 An image could not be loaded or saved because the license for the LZW
algorithm is not available.
89990a08 The image could not be read/stored because the file/image has an invalid
format.
89990b00 The LDAP server detected an internal error, LDAP error:
LDAP_OPERATIONS_ERROR(0x1)

196
89990b01 The LDAP server received an invalid request from the server, LDAP error:
LDAP_PROTOCOL_ERROR(0x2)
89990b02 A specified time limit was exceeded in a request to the LDAP server,
LDAP error: LDAP_TIMELIMIT_EXCEEDED(0x3)
89990b03 A specified size limit was exceeded in a request to the LDAP server, LDAP
error: LDAP_SIZELIMIT_EXCEEDED(0x4)
89990b04 The LDAP server does not support the authentication method specified by
the server, LDAP error:
LDAP_AUTH_METHOD_NOT_SUPPORTED(0x7)
89990b05 The request sent to the LDAP server required strong authentication and
therefore failed, LDAP error: LDAP_STRONG_AUTH_REQUIRED(0x8)
89990b06 A limit set by the LDAP administrator was exceeded in a request to the
LDAP server, LDAP error: LDAP_ADMINLIMIT_EXCEEDED(0xB)
89990b07 The LDAP server was unable to satisfy a request because one or more
critical extensions were not available, LDAP error:
LDAP_UNAVAILABLE_CRITICAL_EXTENSION(0xC)
89990b08 The request sent to the LDAP server required confidentiality by the
transport protocol and therefore failed, LDAP error:
LDAP_CONFIDENTIALITY_REQUIRED(0xD)
89990b09 A search request sent to the LDAP server is not compatible with the
attribute syntax specified by the LDAP database, LDAP error:
LDAP_INAPPROPRIATE_MATCHING(0x12)
89990b0a An LDAP object specified in a request could be found by the LDAP server,
LDAP error: LDAP_NO_SUCH_OBJECT(0x20)
89990b0b The LDAP server detected an error when trying to dereference an alias,
LDAP error: LDAP_ALIAS_PROBLEM(0x21)
89990b0c The syntax of a DN sent to the LDAP server is incorrect, LDAP v:
LDAP_INVALID_DN_SYNTAX(0x22)
89990b0d The LDAP server cannot perform the operation on a leaf entry, LDAP
error: LDAP_IS_LEAF(0x23)
89990b0e A search request sent to the LDAP server could not dereference an alias
because of missing access rights, LDAP error:
LDAP_ALIAS_DEREF_PROBLEM(0x24)
89990b0f An incorrect authentication method was used when sending a request to the
LDAP server, LDAP v: LDAP_INAPPROPRIATE_AUTH(0x30)

197
89990b10 The credentials sent to the LDAP server are invalid, LDAP error:
LDAP_INVALID_CREDENTIALS(0x31)
89990b11 The request sent to the LDAP server was not completed because of missing
access rights, LDAP error: LDAP_INSUFFICIENT_ACCESS(0x32)
89990b12 The LDAP server is too busy at the moment to fulfill the request, LDAP v:
LDAP_BUSY(0x33)
89990b13 The LDAP server is currently unavailable, LDAP v:
LDAP_UNAVAILABLE(0x34)
89990b14 The LDAP server cannot process the request due to server-defined
restrictions, LDAP error: LDAP_UNWILLING_TO_PERFORM(0x35)
89990b15 A loop was detected in an LDAP alias or referral, LDAP error:
LDAP_LOOP_DETECT(0x36)
89990b18 The LDAP server could not complete the request because it violates the
naming convention, LDAP error: LDAP_NAMING_VIOLATION(0x40)
89990b19 The LDAP server could not complete the request because it violates the
rules set for the object class, LDAP error:
LDAP_OBJECT_CLASS_VIOLATION(0x41)
89990b1a The LDAP server cannot perform the operation on a non-leaf entry, LDAP
error: LDAP_NOT_ALLOWED_ON_NONLEAF(0x42)
89990b1b The LDAP server cannot perform the operation because it attempts to
change attributes that are necessary for the relative DN of the entry, LDAP
error: LDAP_NOT_ALLOWED_ON_RDN(0x43)
89990b1c The LDAP server cannot perform the operation because the entry already
exists, LDAP error: LDAP_ALREADY_EXISTS(0x44)
89990b1d The LDAP server cannot perform the operation because it would change
the structure rules of the object class, LDAP error:
LDAP_NO_OBJECT_CLASS_MODS(0x45)
89990b1e The results of a request to the LDAP server are too large to return them,
LDAP error: LDAP_RESULTS_TOO_LARGE(0x46)
89990b1f The LDAP operation needs to be performed by multiple LDAP servers,
where this operation is not permitted, LDAP error:
LDAP_AFFECTS_MULTIPLE_DSAS(0x47)
89990b20 The LDAP server cannot perform the operation because of a virtual list
view error, LDAP error: LDAP_VIRTUAL_LIST_VIEW_ERROR(0x4C)
89990b21 The LDAP server encountered an unknown error, LDAP error:
LDAP_OTHER(0x50)

198
89990b22 The LDAP server could not be contacted, LDAP error:
LDAP_SERVER_DOWN(0x51)
89990b23 The LDAP client detected an error, LDAP error:
LDAP_LOCAL_ERROR(0x52)
89990b24 The LDAP protocol detected an encoding error, LDAP error:
LDAP_ENCODING_ERROR(0x53)
89990b25 The LDAP protocol detected an decoding error, LDAP error:
LDAP_DECODING_ERROR(0x54)
89990b26 An LDAP search was aborted because of a timeout, LDAP error:
LDAP_TIMEOUT(0x55)
89990b27 The LDAP server encountered an unknown authentication error, LDAP
error: LDAP_AUTH_UNKNOWN(0x56)
89990b28 An LDAP search filter has an invalid format, LDAP error:
LDAP_FILTER_ERROR(0x57)
89990b29 An LDAP operation was cancelled by the user, LDAP error:
LDAP_USER_CANCELLED(0x58)
89990b2a An LDAP operation failed because an invalid parameter was specified,
LDAP error: LDAP_PARAM_ERROR(0x59)
89990b2b n LDAP operation failed because the system is out of memory, LDAP
error: LDAP_NO_MEMORY(0x5a)
89990b2c The LDAP connection could not be created, LDAP error:
LDAP_CONNECT_ERROR(0x5b)
89990b2d An LDAP operation failed because it is not supported by the LDAP server,
LDAP error: LDAP_NOT_SUPPORTED(0x5c)
89990b2e The LDAP server refused to return results, LDAP error:
LDAP_NO_RESULTS_RETURNED(0x5e)
89990b2f An LDAP operation failed because a required control was not found,
LDAP error: LDAP_CONTROL_NOT_FOUND(0x5d)
89990b31 A loop was detected in an LDAP alias or referral, LDAP error:
LDAP_CLIENT_LOOP(0x60)
89990b32 An LDAP operation failed because a referral required too many referral
hops, LDAP error: LDAP_REFERRAL_LIMIT_EXCEEDED(0x61)
89990b50 The operation failed because the user authentication provider is not enabled
89990b51 The authentication failed because empty passwords are not allowed

199
89990b52 The CCS was unable to retrieve the users from a user authentication
provider
89990b53 The specified user authentication provider was not found
89990b54 The required setting for the LDAP server is not set
89990b55 The required setting for the LDAP user object class is not set
89990b56 The required setting for the LDAP user name attribute is not set
89990b57 The specified search root DN was not found
89990b70 The Unity API could not be found
200

FConsistency Check Codes
The following tables explain the codes reported when you run a Consistency Check:
•Consistency Check Critical Errors
•Consistency Check Errors
•Consistency Check Warnings
cThe Consistency Check is for support purposes. You should perform this check only if
requested by Avid Technical Support.
Consistency Check Critical Errors
cIf any of the following critical errors are reported, do not use your database; contact
Avid immediately using the protocol outlined in the “If You Need Help” section in the
front of this manual.
Code Meaning
7099 Object doesn't have a parent
7050 Object refers to the wrong parent
7051 Object is not exist in name directory
7052 Object has an invalid BIH
7053 Object has an invalid BDH
7088 pending change table inconsistency
7089 pending change table inconsistency
7100 internal error in database structure
7101 internal error in database structure
7110 streamed properties structure invalid
7141 repository data corruption

202
Consistency Check Errors
nIf any of the following errors are reported, some problems were found related to the
particular object. It is still possible to use your database, but you should contact Avid using
the protocol outlined in the “If You Need Help” section in the front of this manual to resolve
the problem.
7142 repository data corruption
7143 repository data corruption
7144 repository data corruption
11064 user management failed to initialize
Code Meaning
7061 Not possible to determine the server master path for the file
7063 file doesn't exist
7064 internal object state is invalid
7065 internal object state is invalid
7066 internal object state is invalid
7067 internal object state is invalid
7068 internal object state is invalid
7069 internal object state is invalid
7077 internal object state is invalid
7078 internal object state is invalid
7081 internal object state is invalid
7082 internal object state is invalid
7083 internal object state is invalid
7085 internal object state is invalid
7153 internal object state is invalid
Code Meaning

Consistency Check Errors
203
7070 object history is not accurate
7071 object history is not accurate
7111 unknown property handle
7112 streamed property flag is not set
7113 unknown streamed property name
7114 invalid streamed property
7171 link is invalid
7172 link is invalid
7173 link is invalid
7174 link is invalid
7175 link is invalid
7176 link is invalid
11058 master user is not valid
11059 master user is not valid
11060 master user does not exist
11061 master user is not valid
11062 master user is not valid
23020 authorization assignment is incorrect
23021 authorization assignment is incorrect
23023 authorization assignment is incorrect
Code Meaning

204
Consistency Check Warnings
If any of the following warnings are reported, some problems were found, but no action is
urgently needed.
Code Meaning
7062 file size mismatch
7072 invalid dependency source
7073 invalid dependency source
7074 invalid dependency target
7075 invalid dependency target
7076 incorrect dependency type
7091 pending change problem fixed
23022 invalid entry in the authorization role table. This can happen when there is
an entry in the permission table that does not refer back to an object. For
example, an object was deleted or the creation of a folder was cancelled.
A B C D E F G H I J K L M N O P Q R S T U V W X Y Z
Symbols
_Backup directory
described 29
_Buckets directory
described 29
_Database directory
backing up and restoring 31
described 29
_Master directory
described 29
_PropertyStore directory
backing up and restoring 31
described 29
A
Accumulated inherited role
described 80
Activating
database 45
Administrator role
described 80
Administrators group 77
Apache web server
activating creation of access.log 147
folder and files 146
Application key (dongle) 60
Archive server
settings for 109
Archive Settings view 107
Archiving 107
duplicate versions 107
Attributes
setting for users or groups 79
Authentication
described 70
global 70
setting for individual users 83
Authentication providers
for individual users 83
global 70
Automatic backups 34
Avid assets
described 18
Avid iNEWS Instinct
Editor Database options 113
setting Editor Database options 111
setting user options 117
user options 119
Avid Interplay
client-server application 21
optimizing performance 128
valid and invalid characters 171
Avid Interplay Administrator
See Interplay Administrator
Avid Interplay Assist
Editor Database options 113
setting Editor Database options 111
setting user options 117
user options 119
Avid Interplay Engine directory
Apache folder 146
Data folder 147
folders and files 145
Logs folder 148
Preview Server folder 148
Server folder 149
Avid Interplay Engine Server process 150
locking or shutting down 132
Avid Interplay Framework
Services views 125
Avid Media Composer
setting Editor Database option 111
Index
Index A B C D E F G H I J K L M N O P Q R S T U V W X Y Z
206
Avid Unity
account for Server Execution User 130
file repository on workspace 133
Avid Unity authentication 72
Avid Unity ISIS
workspace for file repository 135
Avid Unity MediaManager
migrating users from 77
Avid Unity MediaNetwork
workspace for file repository 135
Avid Workgroup HTTP Server process 151
Avid Workgroup Preview Server service 152
Avid Workgroup Server Browser service 152
Avid Workgroup TCP/COM Bridge service 156
AvidAM.pro file
described 29
AvidWG.pro file
described 29
B
BackupFailed event 160
Backups
described 31
number of backups to keep 34
performing 31
recommendations for configuring 34
restoring 35
scheduling 31
Bins
properties 173
C
Categories
adding 103
configuring 102
removing 104
Central Configuration Server (CCS)
adding users 69
caution when moving 65
described 20
moving to another server 66
overview 65
selecting a different server 67
Characters
valid and invalid in Interplay 171
Client access
configuration 165
Client connections
troubleshooting 128
Clients
disconnecting all 59
list of connected 57
ClusterResourceFailure event 160
Complete backup
described 31
Config.xml 157
supported actions 159
supported events 160
Configuration files
Interplay Engine 157
Configuring
automatic backup 34
categories 102
client access 165
Interplay Engine files 157
Pro Tools Export plug-in 122
Pro Tools Import Plug-in 120
project token attributes 165
remote workgroups 100
Consistency Check
critical errors 201
error codes 201
errors 202
performing 41
warnings 204
Create Database view 27
Custom properties
creating 99
D
Data folder 147
Database
activating 45
backing up 31
backing up and restoring users 40
blocking access to 91
changing root folders 55
creating 27
deactivating 44
described 17
directories and files 29
A B C D E F G H I J K L M N O P Q R S T U V W X Y Z Index
207
locking 42
migrating 48
moving 50
moving database and users 51
moving when disk space low 53
renaming 54
restoring 31
restoring example 38
splitting 133
storage configurations 135
unlocking 42
viewing information about 41
Database Information View 41
DCOMConfig Settings 150
Deactivating
database 44
Deleting
users and user groups 84
DiskLimit event 160
Dongle 60
Dynamic relink
Editor Database option 113
E
Editor Database Settings view 111
options 113
Email notifications
errors and severity level 164
Error codes
Consistency Check 201
server 185
Event Manager settings 157
Everyone group 77
Exiting
Interplay Administrator 26
Exporting
license 63
F
File assets
described 18
source files for 133
File repository
described 133
Filetransfer server 169
Firewalls
troubleshooting 129
Folderlocations.xml
described 29
Folders
assigning roles to 85
blocking access to 91
Full backup
described 31
G
General role assignments
setting 88
viewing 85
Global authentication 70
H
Handover directories
described 29
Hardware ID 60
Help
opening 25
I
Imported Users group 77
Importing
LDAP users 75
license 62
users 70
Windows domain users 73
Inherited rights 80
Instinct/Assist User Settings view 117
options 119
Interplay Access
default folders in 27
defining property layouts for 97
enabling login from Windows domain 73
Interplay Administrator
described 21
exiting 26
Help 25
opening a view 25
starting 22
Index A B C D E F G H I J K L M N O P Q R S T U V W X Y Z
208
Interplay Administrator views
opening 25
Interplay Administrator window
using 23
Interplay Archive Engine
described 19
Interplay database
described 17
See also Database
Interplay Engine
Avid Interplay Engine Server process 150
Avid Workgroup HTTP Server process 151
Avid Workgroup Preview Server service 152
Avid Workgroup Server Browser service 152
Avid Workgroup TCP/COM Bridge service 156
configuration files 157
described 17
folders and files 145
optimizing performance 128
ports used 149
servers and services 149
Interplay Media Services Engine
registering 105
Interplay Media Services view 106
Interplay Transfer Settings view 107
Interplay Transfer Status view 106
Interplay workgroup
described 17
multiple workgroups 19
InterplayRestore tool
described 35
example 38
remote restore 39
Invalid characters
Avid Interplay 171
J
Journal files
described 29
L
LDAP authentication 75
LDAP server settings 76
LicenseKeyInfo.exe 62
Licenses
displaying and printing 62
exporting 63
importing 62
managing 60
permanent 62
troubleshooting 64
types 63
Licenses view 60
Lock Server view 58
Lock/Unlock Database view 42
Locking
database 42
server process 132
LogEvent event 160
Logging in
troubleshooting 127
Logging out
Interplay Administrator 26
Logs folder 148
Logwatch.xml 163
M
Manage Database Roles view 85
Managing Databases view 44
Media Indexer
registering in Interplay Administrator 105
MediaManager
configuring 100
migrating users from 77
Metadata
list of properties 173
Migrated Users group 77
Migrating
database 48
Moving
database 50
database and users 51
database when disk space low 53
N
No Access role
described 80
A B C D E F G H I J K L M N O P Q R S T U V W X Y Z Index
209
NxNServerLock.exe
locking server process 132
moving database with 53
NxNServerShutdown.exe
moving database with 53
shutting down server process 132
NxNServerUnlock.exe
moving database with 53
NXNServerUser.exe
recreating Server Execution User 131
P
Passwords
viewing and setting 79
Perform Consistency Check view 41
Performance
optimizing Interplay 128
Permanent license 62
Permissions
setting 80
See also Roles
Presets
workgroup transfer 107
Preview Server folder 148
pro file
described 29
Pro Tools
configuring Export plug-in 122
configuring Import plug-in 120
installing plug-ins 120
plug-ins for Interplay 119
User Settings plug-in 124
Properties
metadata 173
Property Layout view 97
R
Read role
described 80
Read/Write role
described 80
Read/Write/Delete role
described 80
Remote restore 39
Remote workgroups
configuring for search or transfer 100
Renaming
database 54
Restart Server view 59
Restarting
server 59
Restoring
backup version 35
backup version remotely 39
Rights
setting 80
See also Roles
Role assignments
general 85
Roles
assigning to folders 85
described 80
viewing and changing 81
Root folders
setting 55
S
Schedule Backups view 31
Searching
remote workgroups 100
Send mail action 159
Server
error codes 185
information about 57
locking 58
restarting 59
shutting down 58
unlocking 58
Server Event configuration
example 162
Server Event Manager
configuring 157
Server Execution User
described 20
overview 130
recreating 131
troubleshooting 130
Server folder 149
Server Hostname Settings view 105
Server Information view 57
Index A B C D E F G H I J K L M N O P Q R S T U V W X Y Z
210
Server Settings view 55
ServerXML.xml 165
Service Configuration view (Interplay Framework)
125
Shutting down
server process 132
Split database
configuring workgroup.xml file 141
described 133
existing Interplay installations 138
new Interplay installations 136
preparing for 135
restoring 142
Streamed properties
described 29
System metadata
list 173
T
TCP/COM Bridge service 156
TCP/IP
ports required 149
TransferManager
configuring 100
Transferring
to remote workgroup 100
Transfers
configuring transfer engines 107
monitoring status 106
preset view 107
Troubleshooting
client connection problems 128
firewalls 129
licenses 64
login-in problems 127
optimizing Interplay performance 128
server process 132
U
Unlocking
database 42
User Authentication Providers view 70
User groups
default 77
deleting 84
removing users from 84
roles 80
setting attributes for 79
setting passwords for 79
User management
guidelines 94
User Management view 76
Users
adding from Avid Unity 72
adding to a CCS 69
default 77
deleting 84
disconnecting all 59
importing 70
importing from LDAP 75
importing from Windows domain 73
list of connected 57
management guidelines 94
managing 76
removing from group 84
roles 80
setting attributes for 79
setting passwords for 79
Users database
backing up and restoring 40
V
Valid characters
Avid Interplay 171
W
WG_Database$
identifying root folder for 142
Windows Domain authentication 73
Workgroup
described 17
multiple workgroups 19
Workgroup name
setting 105
Workgroup Properties view (Interplay Framework)
125
Workgroup Transfer Presets view 107
workgroup.xml file
configuring for file transfer server 169
configuring for split database 141