Avid MediaCentral Administration Guide Media Central 2.0 AG V2 0 EN
User Manual: avid MediaCentral - 2.0 - Administration Guide Free User Guide for Avid MediaCentral Software, Manual
Open the PDF directly: View PDF
.
Page Count: 117 [warning: Documents this large are best viewed by clicking the View PDF Link!]
- Title Page
- Contents
- Administration and System Settings
- The Administrator Account
- Signing In to MediaCentral | UX
- Configuring System Settings
- MediaCentral System Settings
- Configuring Image Quality
- Configuring a Session Timeout
- Configuring MediaCentral | UX for Sharing Messages
- Configuring Message Archiving
- Configuring E-Mail Forwarding
- Configuring for Send to Playback
- Configuring Settings in the Interplay | Production Administrator
- User Management
- Opening the Users Layout
- The Users Layout
- Understanding Users and Groups
- Available Layouts: Administrators and Users
- Working with MediaCentral Zones
- Managing Users and Groups
- Importing Users
- Creating a New User or Editing User Details
- Creating a New Group or Editing Group Details
- Adding a User to a Group
- Removing a User from a Group
- Removing Groups from Groups
- Adding or Removing Group Membership Through Selection in a Window
- Understanding the Unassigned Group
- Deleting Users and Groups
- Changing Passwords
- Creating, Deleting, and Assigning Roles
- Displaying Information in the Details Pane
- Searching for Users or Groups
- Viewing and Ending Active Sessions
- Monitoring and Troubleshooting
- User Management Utility Tools
- MediaCentral Glossary
- Index

Avid MediaCentral | UX
Administration Guide
Version 2.0
2
Legal Notices
Product specifications are subject to change without notice and do not represent a commitment on the part of Avid Technology, Inc.
This product is subject to the terms and conditions of a software license agreement provided with the software. The product may
only be used in accordance with the license agreement.
This product may be protected by one or more U.S. and non-U.S patents. Details are available at www.avid.com/patents.
This document is protected under copyright law. An authorized licensee of MediaCentral may reproduce this publication for the
licensee’s own use in learning how to use the software. This document may not be reproduced or distributed, in whole or in part, for
commercial purposes, such as selling copies of this document or providing support or educational services to others. This document
is supplied as a guide for MediaCentral. Reasonable care has been taken in preparing the information it contains. However, this
document may contain omissions, technical inaccuracies, or typographical errors. Avid Technology, Inc. does not accept
responsibility of any kind for customers’ losses due to the use of this document. Product specifications are subject to change without
notice.
Copyright © 2014 Avid Technology, Inc. and its licensors. All rights reserved.
The following disclaimer is required by Apple Computer, Inc.:
APPLE COMPUTER, INC. MAKES NO WARRANTIES WHATSOEVER, EITHER EXPRESS OR IMPLIED, REGARDING THIS
PRODUCT, INCLUDING WARRANTIES WITH RESPECT TO ITS MERCHANTABILITY OR ITS FITNESS FOR ANY PARTICULAR
PURPOSE. THE EXCLUSION OF IMPLIED WARRANTIES IS NOT PERMITTED BY SOME STATES. THE ABOVE EXCLUSION
MAY NOT APPLY TO YOU. THIS WARRANTY PROVIDES YOU WITH SPECIFIC LEGAL RIGHTS. THERE MAY BE OTHER
RIGHTS THAT YOU MAY HAVE WHICH VARY FROM STATE TO STATE.
The following disclaimer is required by Sam Leffler and Silicon Graphics, Inc. for the use of their TIFF library:
Copyright © 1988–1997 Sam Leffler
Copyright © 1991–1997 Silicon Graphics, Inc.
Permission to use, copy, modify, distribute, and sell this software [i.e., the TIFF library] and its documentation for any purpose is
hereby granted without fee, provided that (i) the above copyright notices and this permission notice appear in all copies of the
software and related documentation, and (ii) the names of Sam Leffler and Silicon Graphics may not be used in any advertising or
publicity relating to the software without the specific, prior written permission of Sam Leffler and Silicon Graphics.
THE SOFTWARE IS PROVIDED “AS-IS” AND WITHOUT WARRANTY OF ANY KIND, EXPRESS, IMPLIED OR OTHERWISE,
INCLUDING WITHOUT LIMITATION, ANY WARRANTY OF MERCHANTABILITY OR FITNESS FOR A PARTICULAR PURPOSE.
IN NO EVENT SHALL SAM LEFFLER OR SILICON GRAPHICS BE LIABLE FOR ANY SPECIAL, INCIDENTAL, INDIRECT OR
CONSEQUENTIAL DAMAGES OF ANY KIND, OR ANY DAMAGES WHATSOEVER RESULTING FROM LOSS OF USE, DATA OR
PROFITS, WHETHER OR NOT ADVISED OF THE POSSIBILITY OF DAMAGE, AND ON ANY THEORY OF LIABILITY, ARISING
OUT OF OR IN CONNECTION WITH THE USE OR PERFORMANCE OF THIS SOFTWARE.
The following disclaimer is required by the Independent JPEG Group:
This software is based in part on the work of the Independent JPEG Group.
This Software may contain components licensed under the following conditions:
Copyright (c) 1989 The Regents of the University of California. All rights reserved.
Redistribution and use in source and binary forms are permitted provided that the above copyright notice and this paragraph are
duplicated in all such forms and that any documentation, advertising materials, and other materials related to such distribution and
use acknowledge that the software was developed by the University of California, Berkeley. The name of the University may not be
used to endorse or promote products derived from this software without specific prior written permission. THIS SOFTWARE IS
PROVIDED ``AS IS'' AND WITHOUT ANY EXPRESS OR IMPLIED WARRANTIES, INCLUDING, WITHOUT LIMITATION, THE
IMPLIED WARRANTIES OF MERCHANTABILITY AND FITNESS FOR A PARTICULAR PURPOSE.
Copyright (C) 1989, 1991 by Jef Poskanzer.
Permission to use, copy, modify, and distribute this software and its documentation for any purpose and without fee is hereby
granted, provided that the above copyright notice appear in all copies and that both that copyright notice and this permission notice
appear in supporting documentation. This software is provided "as is" without express or implied warranty.
Copyright 1995, Trinity College Computing Center. Written by David Chappell.
3
Permission to use, copy, modify, and distribute this software and its documentation for any purpose and without fee is hereby
granted, provided that the above copyright notice appear in all copies and that both that copyright notice and this permission notice
appear in supporting documentation. This software is provided "as is" without express or implied warranty.
Copyright 1996 Daniel Dardailler.
Permission to use, copy, modify, distribute, and sell this software for any purpose is hereby granted without fee, provided that the
above copyright notice appear in all copies and that both that copyright notice and this permission notice appear in supporting
documentation, and that the name of Daniel Dardailler not be used in advertising or publicity pertaining to distribution of the software
without specific, written prior permission. Daniel Dardailler makes no representations about the suitability of this software for any
purpose. It is provided "as is" without express or implied warranty.
Modifications Copyright 1999 Matt Koss, under the same license as above.
Copyright (c) 1991 by AT&T.
Permission to use, copy, modify, and distribute this software for any purpose without fee is hereby granted, provided that this entire
notice is included in all copies of any software which is or includes a copy or modification of this software and in all copies of the
supporting documentation for such software.
THIS SOFTWARE IS BEING PROVIDED "AS IS", WITHOUT ANY EXPRESS OR IMPLIED WARRANTY. IN PARTICULAR,
NEITHER THE AUTHOR NOR AT&T MAKES ANY REPRESENTATION OR WARRANTY OF ANY KIND CONCERNING THE
MERCHANTABILITY OF THIS SOFTWARE OR ITS FITNESS FOR ANY PARTICULAR PURPOSE.
This product includes software developed by the University of California, Berkeley and its contributors.
The following disclaimer is required by Paradigm Matrix:
Portions of this software licensed from Paradigm Matrix.
The following disclaimer is required by Ray Sauers Associates, Inc.:
“Install-It” is licensed from Ray Sauers Associates, Inc. End-User is prohibited from taking any action to derive a source code
equivalent of “Install-It,” including by reverse assembly or reverse compilation, Ray Sauers Associates, Inc. shall in no event be liable
for any damages resulting from reseller’s failure to perform reseller’s obligation; or any damages arising from use or operation of
reseller’s products or the software; or any other damages, including but not limited to, incidental, direct, indirect, special or
consequential Damages including lost profits, or damages resulting from loss of use or inability to use reseller’s products or the
software for any reason including copyright or patent infringement, or lost data, even if Ray Sauers Associates has been advised,
knew or should have known of the possibility of such damages.
The following disclaimer is required by Videomedia, Inc.:
“Videomedia, Inc. makes no warranties whatsoever, either express or implied, regarding this product, including warranties with
respect to its merchantability or its fitness for any particular purpose.”
“This software contains V-LAN ver. 3.0 Command Protocols which communicate with V-LAN ver. 3.0 products developed by
Videomedia, Inc. and V-LAN ver. 3.0 compatible products developed by third parties under license from Videomedia, Inc. Use of this
software will allow “frame accurate” editing control of applicable videotape recorder decks, videodisc recorders/players and the like.”
The following disclaimer is required by Altura Software, Inc. for the use of its Mac2Win software and Sample Source
Code:
©1993–1998 Altura Software, Inc.
The following disclaimer is required by 3Prong.com Inc.:
Certain waveform and vector monitoring capabilities are provided under a license from 3Prong.com Inc.
The following disclaimer is required by Interplay Entertainment Corp.:
The “Interplay” name is used with the permission of Interplay Entertainment Corp., which bears no responsibility for Avid products.
This product includes portions of the Alloy Look & Feel software from Incors GmbH.
This product includes software developed by the Apache Software Foundation (http://www.apache.org/).
© DevelopMentor
This product may include the JCifs library, for which the following notice applies:
JCifs © Copyright 2004, The JCIFS Project, is licensed under LGPL (http://jcifs.samba.org/). See the LGPL.txt file in the Third Party
Software directory on the installation CD.
4
Avid Interplay contains components licensed from LavanTech. These components may only be used as part of and in connection
with Avid Interplay.
This product includes FFmpeg, which is covered by the GNU Lesser General Public License.
This product includes software that is based in part of the work of the FreeType Team.
This software is based in part on the work of the Independent JPEG Group.
This product includes libjpeg-turbo, which is covered by the wxWindows Library License, Version 3.1.
Portions copyright 1994, 1995, 1996, 1997, 1998, 1999, 2000, 2001, 2002 by Cold Spring Harbor Laboratory. Funded under Grant
P41-RR02188 by the National Institutes of Health.
Portions copyright 1996, 1997, 1998, 1999, 2000, 2001, 2002 by Boutell.Com, Inc.
Portions relating to GD2 format copyright 1999, 2000, 2001, 2002 Philip Warner.
Portions relating to PNG copyright 1999, 2000, 2001, 2002 Greg Roelofs.
Portions relating to gdttf.c copyright 1999, 2000, 2001, 2002 John Ellson (ellson@lucent.com).
Portions relating to gdft.c copyright 2001, 2002 John Ellson (ellson@lucent.com).
Portions relating to JPEG and to color quantization copyright 2000, 2001, 2002, Doug Becker and copyright (C) 1994, 1995, 1996,
1997, 1998, 1999, 2000, 2001, 2002, Thomas G. Lane. This software is based in part on the work of the Independent JPEG Group.
See the file README-JPEG.TXT for more information. Portions relating to WBMP copyright 2000, 2001, 2002 Maurice Szmurlo and
Johan Van den Brande.
Permission has been granted to copy, distribute and modify gd in any context without fee, including a commercial application,
provided that this notice is present in user-accessible supporting documentation.
This does not affect your ownership of the derived work itself, and the intent is to assure proper credit for the authors of gd, not to
interfere with your productive use of gd. If you have questions, ask. "Derived works" includes all programs that utilize the library.
Credit must be given in user-accessible documentation.
This software is provided "AS IS." The copyright holders disclaim all warranties, either express or implied, including but not limited to
implied warranties of merchantability and fitness for a particular purpose, with respect to this code and accompanying
documentation.
Although their code does not appear in gd, the authors wish to thank David Koblas, David Rowley, and Hutchison Avenue Software
Corporation for their prior contributions.
This product includes software developed by the OpenSSL Project for use in the OpenSSL Toolkit (http://www.openssl.org/)
MediaCentral may use OpenLDAP. Copyright 1999-2003 The OpenLDAP Foundation, Redwood City, California, USA. All Rights
Reserved. OpenLDAP is a registered trademark of the OpenLDAP Foundation.
Media | Distribute enables its users to access certain YouTube functionality, as a result of Avid's licensed use of YouTube's API. The
charges levied by Avid for use of Media | Distribute are imposed by Avid, not YouTube. YouTube does not charge users for accessing
YouTube site functionality through the YouTube APIs.
Media | Distribute uses the bitly API, but is neither developed nor endorsed by bitly.
Android is a trademark of Google Inc.
Attn. Government User(s). Restricted Rights Legend
U.S. GOVERNMENT RESTRICTED RIGHTS. This Software and its documentation are “commercial computer software” or
“commercial computer software documentation.” In the event that such Software or documentation is acquired by or on behalf of a
unit or agency of the U.S. Government, all rights with respect to this Software and documentation are subject to the terms of the
License Agreement, pursuant to FAR §12.212(a) and/or DFARS §227.7202-1(a), as applicable.
Trademarks
003, 192 Digital I/O, 192 I/O, 96 I/O, 96i I/O, Adrenaline, AirSpeed, ALEX, Alienbrain, AME, AniMatte, Archive, Archive II, Assistant
Station, AudioPages, AudioStation, AutoLoop, AutoSync, Avid, Avid Active, Avid Advanced Response, Avid DNA, Avid DNxcel, Avid
DNxHD, Avid DS Assist Station, Avid Ignite, Avid Liquid, Avid Media Engine, Avid Media Processor, Avid MEDIArray, Avid Mojo, Avid
Remote Response, Avid Unity, Avid Unity ISIS, Avid VideoRAID, AvidRAID, AvidShare, AVIDstripe, AVX, Beat Detective, Beauty
Without The Bandwidth, Beyond Reality, BF Essentials, Bomb Factory, Bruno, C|24, CaptureManager, ChromaCurve,
5
ChromaWheel, Cineractive Engine, Cineractive Player, Cineractive Viewer, Color Conductor, Command|24, Command|8,
Control|24, Cosmonaut Voice, CountDown, d2, d3, DAE, D-Command, D-Control, Deko, DekoCast, D-Fi, D-fx, Digi 002, Digi 003,
DigiBase, Digidesign, Digidesign Audio Engine, Digidesign Development Partners, Digidesign Intelligent Noise Reduction,
Digidesign TDM Bus, DigiLink, DigiMeter, DigiPanner, DigiProNet, DigiRack, DigiSerial, DigiSnake, DigiSystem, Digital
Choreography, Digital Nonlinear Accelerator, DigiTest, DigiTranslator, DigiWear, DINR, DNxchange, Do More, DPP-1, D-Show, DSP
Manager, DS-StorageCalc, DV Toolkit, DVD Complete, D-Verb, Eleven, EM, Euphonix, EUCON, EveryPhase, Expander,
ExpertRender, Fader Pack, Fairchild, FastBreak, Fast Track, Film Cutter, FilmScribe, Flexevent, FluidMotion, Frame Chase, FXDeko,
HD Core, HD Process, HDpack, Home-to-Hollywood, HYBRID, HyperSPACE, HyperSPACE HDCAM, iKnowledge, Image
Independence, Impact, Improv, iNEWS, iNEWS Assign, iNEWS ControlAir, InGame, Instantwrite, Instinct, Intelligent Content
Management, Intelligent Digital Actor Technology, IntelliRender, Intelli-Sat, Intelli-sat Broadcasting Recording Manager, InterFX,
Interplay, inTONE, Intraframe, iS Expander, iS9, iS18, iS23, iS36, ISIS, IsoSync, LaunchPad, LeaderPlus, LFX, Lightning, Link &
Sync, ListSync, LKT-200, Lo-Fi, MachineControl, Magic Mask, Make Anything Hollywood, make manage move | media, Marquee,
MassivePack, Massive Pack Pro, Maxim, Mbox, Media Composer, MediaFlow, MediaLog, MediaMix, Media Reader, Media
Recorder, MEDIArray, MediaServer, MediaShare, MetaFuze, MetaSync, MIDI I/O, Mix Rack, Moviestar, MultiShell, NaturalMatch,
NewsCutter, NewsView, NewsVision, Nitris, NL3D, NLP, NSDOS, NSWIN, OMF, OMF Interchange, OMM, OnDVD, Open Media
Framework, Open Media Management, Painterly Effects, Palladium, Personal Q, PET, Podcast Factory, PowerSwap, PRE,
ProControl, ProEncode, Profiler, Pro Tools, Pro Tools|HD, Pro Tools LE, Pro Tools M-Powered, Pro Transfer, QuickPunch,
QuietDrive, Realtime Motion Synthesis, Recti-Fi, Reel Tape Delay, Reel Tape Flanger, Reel Tape Saturation, Reprise, Res Rocket
Surfer, Reso, RetroLoop, Reverb One, ReVibe, Revolution, rS9, rS18, RTAS, Salesview, Sci-Fi, Scorch, ScriptSync,
SecureProductionEnvironment, Serv|GT, Serv|LT, Shape-to-Shape, ShuttleCase, Sibelius, SimulPlay, SimulRecord, Slightly Rude
Compressor, Smack!, Soft SampleCell, Soft-Clip Limiter, SoundReplacer, SPACE, SPACEShift, SpectraGraph, SpectraMatte,
SteadyGlide, Streamfactory, Streamgenie, StreamRAID, SubCap, Sundance, Sundance Digital, SurroundScope, Symphony, SYNC
HD, SYNC I/O, Synchronic, SynchroScope, Syntax, TDM FlexCable, TechFlix, Tel-Ray, Thunder, TimeLiner, Titansync, Titan, TL
Aggro, TL AutoPan, TL Drum Rehab, TL Everyphase, TL Fauxlder, TL In Tune, TL MasterMeter, TL Metro, TL Space, TL Utilities,
tools for storytellers, Transit, TransJammer, Trillium Lane Labs, TruTouch, UnityRAID, Vari-Fi, Video the Web Way, VideoRAID,
VideoSPACE, VTEM, Work-N-Play, Xdeck, X-Form, Xmon and XPAND! are either registered trademarks or trademarks of Avid
Technology, Inc. in the United States and/or other countries.
Adobe and Photoshop are either registered trademarks or trademarks of Adobe Systems Incorporated in the United States and/or
other countries. Apple and Macintosh are trademarks of Apple Computer, Inc., registered in the U.S. and other countries. Windows
is either a registered trademark or trademark of Microsoft Corporation in the United States and/or other countries. All other
trademarks contained herein are the property of their respective owners.
Avid MediaCentral Administration Guide • 9329-065180-00 Rev A • June 2014 • Created 6/6/14 • This document is
distributed by Avid in online (electronic) form only, and is not available for purchase in printed form.
6
Contents
Using This Guide. . . . . . . . . . . . . . . . . . . . . . . . . . . . . . . . . . . . . . . . . . . . . . . . 8
Symbols and Conventions . . . . . . . . . . . . . . . . . . . . . . . . . . . . . . . . . . . . . . . . . . . . . . . . 8
If You Need Help. . . . . . . . . . . . . . . . . . . . . . . . . . . . . . . . . . . . . . . . . . . . . . . . . . . . . . . . 9
Avid Training Services . . . . . . . . . . . . . . . . . . . . . . . . . . . . . . . . . . . . . . . . . . . . . . . . . . . 9
Chapter 1 Administration and System Settings. . . . . . . . . . . . . . . . . . . . . . . . . . . . . . . 10
The Administrator Account . . . . . . . . . . . . . . . . . . . . . . . . . . . . . . . . . . . . . . . . . . . . . . . 10
Signing In to MediaCentral | UX . . . . . . . . . . . . . . . . . . . . . . . . . . . . . . . . . . . . . . . . . . . 11
Configuring System Settings. . . . . . . . . . . . . . . . . . . . . . . . . . . . . . . . . . . . . . . . . . . . . . 12
MediaCentral System Settings . . . . . . . . . . . . . . . . . . . . . . . . . . . . . . . . . . . . . . . . . . . . 13
Configuring Image Quality. . . . . . . . . . . . . . . . . . . . . . . . . . . . . . . . . . . . . . . . . . . . . . . . 16
Configuring a Session Timeout . . . . . . . . . . . . . . . . . . . . . . . . . . . . . . . . . . . . . . . . . . . . 18
Configuring MediaCentral | UX for Sharing Messages . . . . . . . . . . . . . . . . . . . . . . . . . . 19
Configuring Message Archiving . . . . . . . . . . . . . . . . . . . . . . . . . . . . . . . . . . . . . . . . . . . 19
Configuring E-Mail Forwarding . . . . . . . . . . . . . . . . . . . . . . . . . . . . . . . . . . . . . . . . . . . . 21
Configuring for Send to Playback . . . . . . . . . . . . . . . . . . . . . . . . . . . . . . . . . . . . . . . . . . 23
Understanding the Send-to-Playback Components and Process . . . . . . . . . . . . . . 23
Creating or Editing a Send-to-Playback Profile . . . . . . . . . . . . . . . . . . . . . . . . . . . . 29
Send-to-Playback Profile Examples . . . . . . . . . . . . . . . . . . . . . . . . . . . . . . . . . . . . . 34
Configuring Settings in the Interplay | Production Administrator. . . . . . . . . . . . . . . . . . . 42
Chapter 2 User Management . . . . . . . . . . . . . . . . . . . . . . . . . . . . . . . . . . . . . . . . . . . . . . 46
Opening the Users Layout . . . . . . . . . . . . . . . . . . . . . . . . . . . . . . . . . . . . . . . . . . . . . . . 46
The Users Layout . . . . . . . . . . . . . . . . . . . . . . . . . . . . . . . . . . . . . . . . . . . . . . . . . . . . . . 47
Understanding Users and Groups. . . . . . . . . . . . . . . . . . . . . . . . . . . . . . . . . . . . . . . . . . 50
Available Layouts: Administrators and Users . . . . . . . . . . . . . . . . . . . . . . . . . . . . . . . . . 52
Working with MediaCentral Zones . . . . . . . . . . . . . . . . . . . . . . . . . . . . . . . . . . . . . . . . . 53
Managing Multi-Zone Environments. . . . . . . . . . . . . . . . . . . . . . . . . . . . . . . . . . . . . 53
Configuring MediaCentral Zones . . . . . . . . . . . . . . . . . . . . . . . . . . . . . . . . . . . . . . . 55
7
Managing Users and Groups . . . . . . . . . . . . . . . . . . . . . . . . . . . . . . . . . . . . . . . . . . . . . 56
Importing Users . . . . . . . . . . . . . . . . . . . . . . . . . . . . . . . . . . . . . . . . . . . . . . . . . . . . 57
Creating a New User or Editing User Details . . . . . . . . . . . . . . . . . . . . . . . . . . . . . . 63
Creating a New Group or Editing Group Details . . . . . . . . . . . . . . . . . . . . . . . . . . . 65
Adding a User to a Group. . . . . . . . . . . . . . . . . . . . . . . . . . . . . . . . . . . . . . . . . . . . . 67
Removing a User from a Group . . . . . . . . . . . . . . . . . . . . . . . . . . . . . . . . . . . . . . . . 67
Removing Groups from Groups . . . . . . . . . . . . . . . . . . . . . . . . . . . . . . . . . . . . . . . . 68
Adding or Removing Group Membership Through Selection in a Window . . . . . . . 69
Understanding the Unassigned Group. . . . . . . . . . . . . . . . . . . . . . . . . . . . . . . . . . . 72
Deleting Users and Groups . . . . . . . . . . . . . . . . . . . . . . . . . . . . . . . . . . . . . . . . . . . 72
Changing Passwords . . . . . . . . . . . . . . . . . . . . . . . . . . . . . . . . . . . . . . . . . . . . . . . . 73
Creating, Deleting, and Assigning Roles. . . . . . . . . . . . . . . . . . . . . . . . . . . . . . . . . . . . . 74
Default Roles . . . . . . . . . . . . . . . . . . . . . . . . . . . . . . . . . . . . . . . . . . . . . . . . . . . . . . 74
MediaCentral | UX Client Licensing . . . . . . . . . . . . . . . . . . . . . . . . . . . . . . . . . . . . . 74
Creating and Deleting Roles . . . . . . . . . . . . . . . . . . . . . . . . . . . . . . . . . . . . . . . . . . 80
Assigning Roles . . . . . . . . . . . . . . . . . . . . . . . . . . . . . . . . . . . . . . . . . . . . . . . . . . . . 82
Displaying Information in the Details Pane . . . . . . . . . . . . . . . . . . . . . . . . . . . . . . . . . . . 84
Searching for Users or Groups . . . . . . . . . . . . . . . . . . . . . . . . . . . . . . . . . . . . . . . . . . . . 85
Viewing and Ending Active Sessions . . . . . . . . . . . . . . . . . . . . . . . . . . . . . . . . . . . . . . . 86
Chapter 3 Monitoring and Troubleshooting . . . . . . . . . . . . . . . . . . . . . . . . . . . . . . . . . . 88
Log Files . . . . . . . . . . . . . . . . . . . . . . . . . . . . . . . . . . . . . . . . . . . . . . . . . . . . . . . . . . . . . 88
Troubleshooting Send to Playback Problems . . . . . . . . . . . . . . . . . . . . . . . . . . . . . . . . . 92
Troubleshooting Mixdown Problems . . . . . . . . . . . . . . . . . . . . . . . . . . . . . . . . . . . . . . . . 97
Appendix A User Management Utility Tools . . . . . . . . . . . . . . . . . . . . . . . . . . . . . . . . . . . 98
MediaCentral Glossary . . . . . . . . . . . . . . . . . . . . . . . . . . . . . . . . . . . . . . . . . 100
Index . . . . . . . . . . . . . . . . . . . . . . . . . . . . . . . . . . . . . . . . . . . . . . . . . . . . . . . . 114

Using This Guide
This guide is intended for all Avid MediaCentral | UX administrators who are responsible for
configuring and maintaining a MediaCentral UX system (formerly Interplay Central). This guide
describes product features and administrative procedures, such as MediaCentral UX system
settings and user management.
For initial installation and configuration, see the Avid MediaCentral Platform Services
Installation and Configuration Guide. For user information, see the Avid MediaCentral | UX
User’s Guide.
Symbols and Conventions
Avid documentation uses the following symbols and conventions:
Symbol or Convention Meaning or Action
nA note provides important related information, reminders,
recommendations, and strong suggestions.
cA caution means that a specific action you take could cause harm to
your computer or cause you to lose data.
wA warning describes an action that could cause you physical harm.
Follow the guidelines in this document or on the unit itself when
handling electrical equipment.
> This symbol indicates menu commands (and subcommands) in the
order you select them. For example, File > Import means to open the
File menu and then select the Import command.
This symbol indicates a single-step procedure. Multiple arrows in a list
indicate that you perform one of the actions listed.
(Windows), (Windows
only), (Macintosh), or
(Macintosh only)
This text indicates that the information applies only to the specified
operating system, either Windows or Macintosh OS X.
Bold font Bold font is primarily used in task instructions to identify user interface
items and keyboard sequences.

If You Need Help
9
If You Need Help
If you are having trouble using your Avid product:
1. Retry the action, carefully following the instructions given for that task in this guide. It is
especially important to check each step of your workflow.
2. Check the latest information that might have become available after the documentation was
published. You should always check online for the most up-to-date release notes or ReadMe
because the online version is updated whenever new information becomes available. To view
these online versions, select ReadMe from the Help menu, or visit the Knowledge Base at
www.avid.com/support.
3. Check the documentation that came with your Avid application or your hardware for
maintenance or hardware-related issues.
4. Visit the online Knowledge Base at www.avid.com/support. Online services are available 24
hours per day, 7 days per week. Search this online Knowledge Base to find answers, to view
error messages, to access troubleshooting tips, to download updates, and to read or join
online message-board discussions.
Avid Training Services
Avid makes lifelong learning, career advancement, and personal development easy and
convenient. Avid understands that the knowledge you need to differentiate yourself is always
changing, and Avid continually updates course content and offers new training delivery methods
that accommodate your pressured and competitive work environment.
For information on courses/schedules, training centers, certifications, courseware, and books,
please visit www.avid.com/support and follow the Training links, or call Avid Sales at
800-949-AVID (800-949-2843).
Italic font Italic font is used to emphasize certain words and to indicate variables.
Courier Bold font
Courier Bold font identifies text that you type.
Ctrl+key or mouse action Press and hold the first key while you press the last key or perform the
mouse action. For example, Command+Option+C or Ctrl+drag.
| (pipe character) The pipe character is used in some Avid product names, such as
Interplay | Production. In this document, the pipe is used in product
names when they are in headings or at their first use in text.
Symbol or Convention Meaning or Action

1Administration and System Settings
The following topics provide information about configuration of MediaCentral UX components:
•The Administrator Account
•Signing In to MediaCentral | UX
•Configuring System Settings
•MediaCentral System Settings
•Configuring Image Quality
•Configuring a Session Timeout
•Configuring MediaCentral | UX for Sharing Messages
•Configuring Message Archiving
•Configuring E-Mail Forwarding
•Configuring for Send to Playback
•Configuring Settings in the Interplay | Production Administrator
The Administrator Account
During MediaCentral UX installation, a user named Administrator is created. This user is a
member of the Administrator group by default, and as a result has administrator privileges.
During installation, the default Administrator password
Avid123
is set. The first time a user
signs in with the user name Administrator, the user must supply this password. Note that this
password is context-sensitive. For security, the user must then change the password. For
more information, see “Changing Passwords” on page 73 and “User Management Utility Tools”
on page 98.
After the first sign-in, the administrator must configure system settings such as information
about the Avid iNEWS and Interplay Production systems. For more information, see “Signing In
to MediaCentral | UX” on page 11 and “Configuring System Settings” on page 12.
Signing In to MediaCentral | UX
11
Additional Administrator Accounts
An administrator can add other users to the Administrators group. All members of the
Administrators group have the same administrator privileges. For more information, see
“Creating a New Group or Editing Group Details” on page 65.
Layouts Available Only to an Administrator
Administrator tasks are performed in MediaCentral UX layouts. The following layouts are
available only to a MediaCentral UX administrator:
• System Settings
•Users
Signing In to MediaCentral | UX
Use a supported browser to connect to and sign in to your MediaCentral UX server. See the Avid
MediaCentral ReadMe for a list of supported browsers.
MediaCentral UX lets you use a single user name and password to access all Avid systems for
which your account is configured. A journalist might have access to both an Avid iNEWS
database and an Interplay Production database, while a logger might have access only to an
Interplay Production database. Access is determined by the user’s role. For more information,
see “Default Roles” on page 74.
To access an Avid iNEWS database or an Interplay Production database, a MediaCentral UX
user or administrator needs to set a user name and password in the iNEWS or Interplay
Production sections of the User Settings dialog box.
The first time you sign in to MediaCentral UX, you are asked to confirm or supply the user name
and password of an Avid iNEWS account, an Interplay Production account, or both. These
credentials provide you with the appropriate access and rights to the iNEWS and Interplay
Production databases, and enable you to supply only the MediaCentral UX user name and
password at future sign-ins.
To sign in to MediaCentral UX:
1. Open a supported browser and type the URL of your MediaCentral Services server.
The URL is the computer name of the server.
2. At the sign-in screen, type your user name and password.
3. Click Sign In, or press Enter (Windows) or Return (Macintosh).
After a few moments, the MediaCentral UX application opens and displays the last layout
that you used.

Configuring System Settings
12
nWhen you sign in to MediaCentral UX, you are automatically signed in to your iNEWS
newsroom computer system, your Interplay Production system, or both. If, however, the security
settings for one of these integrated systems is inaccurate, you might see a warning message that
states that the application is unable to authorize the sign-in name or password. If you receive
this message, click the link provided and verify your security settings.
4. (Optional) If the layout you want is not displayed, select the one you want from the Layout
selector.
Left: Sign Out button. Right: Layout selector.
To sign out:
tClick Sign Out in the menu bar.
Configuring System Settings
The MediaCentral UX administrator needs to specify configuration information before users can
use MediaCentral UX. You specify these settings in the System Settings layout, which is only
available to administrators. The System Settings layout includes a Settings pane, in which you
select the group of settings, and the Details pane, in which you specify the settings.
For information about these settings, see “MediaCentral System Settings” on page 13.
To configure MediaCentral UX system settings:
1. Sign in to MediaCentral UX as an administrator.
2. Select System Settings from the Layout selector.
The System Settings layout opens.
3. In the Settings pane select a settings group, for example, General.
The Details pane displays the settings in that group.
4. In the Details pane, specify one or more settings, as described in the table at the end of this
procedure.
5. Click Apply to save your new settings or click Revert to replace changed information with
the previously saved settings.

MediaCentral System Settings
13
MediaCentral System Settings
This topic describes settings in the System Settings layout. For information about how to access
and save these settings, see “Configuring System Settings” on page 12.
Load Balancer
Provides a view of server nodes and connections. See “Monitoring Load Balancing” in the Avid
MediaCentral Platform Services Installation and Configuration Guide.
Playback Service
Settings and user credentials for the MediaCentral Playback Service. This is the service
responsible for the compression and playback of media. See “Configuring MCPS for Interplay”
in the Avid MediaCentral Platform Services Installation and Configuration Guide.
Player
Setting Description
Server The computer name of the MediaCentral Platform server. The
MediaCentral Player uses this setting to communicate with the
MediaCentral Platform server.
Media Composer | Cloud User The credentials that Media Composer Cloud uses to
communicate with the Media Central player. This user is
automatically assigned a special Media Composer Cloud user
role named “Playback-Only Client.” The user and role are listed
in the Users layout.
You need to configure Media Composer Cloud to use this user
name and password. For more information, see the Media
Composer | Cloud Installation and Configuration Guide.

MediaCentral System Settings
14
General
Variable Speed Playback Control the speed of the L key (forward) and J key (backward)
for variable speed playback (J-K-L). The default settings are:
• Press 2 times: 2x normal speed
• Press 3 times: 3x normal speed
• Press 4 times: 4x normal speed
To change a value, type a number directly in a field. You can also
use the Up Arrow and Down Arrow keys on the keyboard, or the
up and down arrows next to the field, to increase or decrease the
value by .10.You can include values with a decimal point. If you
type more than two decimal places, the application rounds the
value to two decimal places. The maximum value allowed is
9.99.
To save the new settings, click Apply. These settings apply to all
users.
Image Quality Settings Define the image quality, which you set for a user group. For
more information, see “Configuring Image Quality” on page 16.
Setting Description
Setting Description
Search Pane: Maximum Number The maximum number of items listed in a pane. To view more
items, click the Show More Results button. The range is 5 to
1000 items.
Session Timeout If you select Enabled, the number of minutes of inactivity before
a user’s session is disconnected. Session Timeout is enabled by
default, and the default value is 30 minutes. You can set a time
between 10 minutes and 1440 minutes (24 hours). For more
information, see “Configuring a Session Timeout” on page 18.

MediaCentral System Settings
15
iNEWS
Interplay Production
Setting Description
iNEWS Server: System ID The system ID for an iNEWS cluster, which is set in the iNEWS
/site/system file. Using this ID ensures load balancing and
failover if necessary. Do not include a suffix such as -a or -b.
Ensure that all MediaCentral servers can resolve the IP addresses
of systemID-a, systemID-b, and if present, systemID-c. Address
resolution can be through DNS or hosts file.
Pagination: Maximum Number The maximum number of items listed in the Queue/Story pane or
the Project/Story pane. To view more items beyond the number
displayed, click the Show More Results button. The range is 5 to
255 items.
Setting Description
Interplay Production Server: Hostname The computer name or the IP address of the server that hosts the
Interplay Production database.
MediaCentral Distribution Service:
Service URL
A secure URL for the server that hosts the MediaCentral
Distribution Service (MCDS), which is used for
send-to-playback operations. Provide the URL in the following
format, including the port number: https://hostname:port. For
example, https://localhost:8443. You can use an IP address
instead of a hostname.
If your Interplay Production workgroup is configured for
multiple MCDS servers, specify the multiple URLs separated by
a comma and a space. The first server listed is the active MCDS
server. Multiple MCDS servers provide a failover capability. See
“Failover for Multiple MCDS Servers” on page 27.
Location for Script Sequences: Path A path for a folder in the Interplay Production database to store
the sequences created as part of an iNEWS script. Select whether
you want sub-folders created by Queue name, Date, or Story
name.
Assets Pane: Maximum Number The maximum number of items listed in a pane. To view more
items, click the Show More Results button. The range is 5 to
1000 items.

Configuring Image Quality
16
Messages & Sharing
Also see “Configuring MediaCentral | UX for Sharing Messages” on page 19.
Modules
Modules used in MediaCentral UX showing name, version, location, state, fragment. For
reference only.
Send to Playback
See “Creating or Editing a Send-to-Playback Profile” on page 29.
Configuring Image Quality
The Player system settings include options to improve the image quality that is displayed in the
Media viewer:
• Maximum size of the proxy video. You can select the pixel dimensions of the image
displayed by selecting the pixel width. This is especially useful if a user wants to work with
a large Media viewer. The default pixel width is 480. As you enlarge the Media viewer, the
pixel size of the image enlarges up to the maximum size.
• Option to display high-resolution video (for a multi-resolution asset). You can enable a
button in the Media pane that lets the user view the highest resolution video that is available
for an asset. If video is available only in one resolution, the video is displayed in that
resolution.
This button also allows the user to view the asset in the STP Target Resolution. If the asset is
not available in the target resolution (as specified in the selected STP profile), a Media
Offline screen is displayed.
You set these options for a user group that is defined in the Users layout.
Setting Description
Message Archiving The interval (in days) before messages are moved to an
archive location, the most recent archive date, and the
number of messages archived. The default interval is 7 days.
See “Configuring Message Archiving” on page 19.
Email Forwarding Enables and configures e-mail forwarding. You can
configure MediaCentral UX to forward messages to e-mail
accounts so users can receive messages when they are not
logged on to MediaCentral UX. See “Configuring E-Mail
Forwarding” on page 21.

Configuring Image Quality
17
Note the following:
• If a user is a member of more than one group, and different pixel sizes are associated with
the groups, the user is assigned the largest pixel size.
• This setting does not apply to remote assets.
cIf workstations in a facility will regularly use enlarged images for proxy video or
high-resolution video, Avid recommends changes to the MediaCentral infrastructure. For
more information, see How to Buy Hardware for MediaCentral Services.
nYou can also set the compression of the proxy video. Select Playback Quality in the Media pane
menu. For more information, see “Selecting the Playback Quality” in the Avid
MediaCentral | UX User’s Guide.
To enable settings for image quality:
1. Sign in to MediaCentral UX as an administrator.
2. Select System Settings from the Layout selector.
The System Settings layout opens.
3. In the Settings pane, select Player.
4. In the Image Quality Settings section of the Details pane, do one of the following:
tTo add a new group, click the plus button, then select the user group from the User
Group menu.

Configuring a Session Timeout
18
tTo edit settings for an existing group, click the user group name.
5. To set the image size, select the width in pixels from the Maximum Size menu.
6. To enable a button for viewing high-resolution video, select MultiRez.
After applying this setting, a user who is a member of the selected group can select STP
Target Resolution or Highest Resolution from the MultiRez button, which is displayed in
Asset mode and in Output mode in the Media pane.
7. Click Apply.
Configuring a Session Timeout
By default, MediaCentral UX is configured for a session timeout. After 30 minutes of inactivity,
a user’s session is disconnected. An administrator can change the time or disable the option.
This setting applies to all users. If you change and apply the setting, the new setting takes effect
the next time a user loads a layout.
Timeout is a good way of ensuring that a system license is released when a user leaves for the
day without signing out of MediaCentral UX. With the implementation of auto-save for stories
and sequences, any unsaved changes are saved in a recovery file. For more information, see the
Avid MediaCentral | UX User’s Guide.
To configure a session timeout:
1. Sign in to MediaCentral UX as an administrator.
2. Select System Settings from the Layout selector.
The System Settings layout opens.
3. In the Settings pane, select General.
4. In the Session Timeout section of the Details pane, make sure Enable is selected and specify
the number of minutes of inactivity before a user’s session is disconnected.
You can set a time between 10 minutes and 1440 minutes (24 hours).
Configuring MediaCentral | UX for Sharing Messages
19
Configuring MediaCentral | UX for Sharing Messages
Before you can send messages from MediaCentral UX to Media Composer or NewsCutter, you
need to configure your Interplay Production database so it uses the correct MediaCentral UX
server for the messaging service.
To configure Interplay Production for sharing messages with Avid editing applications:
1. Start the Interplay | Administrator application and log in to the server for the appropriate
Interplay Production workgroup.
2. In the Application Settings section of the Interplay Administrator window, click the
Application Database Settings icon.
3. Click the Editing Settings tab.
4. In the database tree on the left, select the server used for your Interplay Production database
(in most cases, the top-level database AvidWG).
5. In the MCS Settings section, type the URL for the server that hosts your MediaCentral
Messaging Pane:
https://[MediaCentral server hostname]
.
6. Click Apply.
Configuring Message Archiving
You can archive MediaCentral UX messages sent using the Messages pane. Messages are
archived and stored on a server, and you can view archived messages using the Messenger
Archive tool.
You can specify the interval for MediaCentral UX message archiving using the following
increments: 1 day, 3 days, 7 days, 14 days, or 30 days. After this time, MediaCentral UX deletes
messages from the users’ view.
nMessage archiving applies only to messages sent using the Messages pane.
You can use the Messenger Archive tool to retrieve the following information about the message
archive:
• Number of messages in the archive
• Size of the archive
• The oldest message in the archive, including the date of the message
• The most recent message in the archive, including the date of the message

Configuring Message Archiving
20
You can also use the Messenger Archive tool to export the archive to a comma-separated values
(CSV) file, with the options of compressing the file and of deleting the exported message archive
from your server.
The Messenger Archive tool is located in the following folder:
/opt/avid/bin
. You must run
the archive utility program as
root
from a command line. You can run the tool on any of the
Linux nodes in your cluster setup.
To configure message archiving:
1. Sign in to MediaCentral UX as an administrator.
2. Select System Settings from the Layout selector.
The System Settings layout opens.
3. In the Settings pane select Messages & Sharing.
The Details pane displays the settings in that group.
4. Type a number in the Archiving Interval (days) text box.
The default period for archiving messages is 7 days. Any message older than the interval
specified are moved from the Message list to the archive location.
5. Click Apply.
To use the Message Archive tool:
1. On one of the nodes in your cluster setup, use the standard Linux command to navigate to
the directory containing the Messenger Archive tool:
cd opt/avid/bin

Configuring E-Mail Forwarding
21
2. Type
acs-messenger-archive-tool
to run the utility, selecting the appropriate options
from the following table:
nIf you do not specify any options, the command displays the help text for the Messenger Archive
tool.
Configuring E-Mail Forwarding
You can configure MediaCentral UX to forward messages to e-mail accounts so users can
receive messages when they are not logged on to MediaCentral UX. You can also specify the
protocols used to encrypt e-mails, using a Secure Sockets Layer (SSL), and by using or ignoring
a Transport Layer Security (TLS) protocol.
E-mail forwarding requires a MediaCentral UX administrator to enable e-mail forwarding and to
assign a valid SMTP server. When your administrator enables e-mail forwarding in the System
Settings, MediaCentral UX users can then use the User settings to enable e-mail forwarding for
their accounts and specify the e-mail address to which they want their messages sent when not
logged in to MediaCentral UX.
Option Description
-c
Adds a command. You can use the following values:
•
info
(lists the number of messages and the size of the archive, as well as the first
and last messages)
•
export
(creates a CSV file with all messages in the archive)
-o
Specifies the output folder for the exported CSV file. The default folder is
/opt/avid/share/message_archives
.
-p
Specifies a time period for the exported messages. You can use the following values:
•day
•week
• month
• half_year
•year
•all
The default value is
all
.
-z
Creates a compressed file (.zip) for the CSV output file.
-d
Deletes the exported data from the message archive.

Configuring E-Mail Forwarding
22
To enable and configure e-mail forwarding:
1. Sign in to MediaCentral UX as an administrator.
2. Select System Settings from the Layout selector.
The System Settings layout opens.
3. In the Settings pane select Messages & Sharing.
The Details pane displays the settings in that group.
4. Select Email forwarding.
5. Type a valid SMTP server name for the hosting e-mail application, and then type the
appropriate port number.
6. (Option) If you want to use Secure Sockets Layer protocol, select Use SSL, and then type a
user name and password for your administrator e-mail account.
7. (Option) If you do not want to use Transport Layer Security, select Ignore TLS.
8. Select Validate to ensure that your SMTP configuration is correct.
An error message informs you if the validation process fails. If you receive an error message,
try entering your configuration information again.
9. Click Apply.
Configuring for Send to Playback
23
Configuring for Send to Playback
You can transfer a sequence to a playback device or playout server for viewing or broadcast. This
process is called send to playback, or STP. Users can also send to playback a sequence stored in
an Interplay Production database.
The following topics describe administrator tasks for sending a sequence to a playback device:
•“Understanding the Send-to-Playback Components and Process” on page 23
•“Creating or Editing a Send-to-Playback Profile” on page 29
•“Send-to-Playback Profile Examples” on page 34
The following topic provides troubleshooting information:
•“Troubleshooting Send to Playback Problems” on page 92
For information about how users send to playback, see the “Sending to Playback” chapter in the
Avid MediaCentral | UX User’s Guide.
Understanding the Send-to-Playback Components and Process
A MediaCentral UX system and an Interplay Production system are required for the
send-to-playback process.
Required Components
Make sure the following components are correctly installed and configured:
•MediaCentral
- MediaCentral Middleware Service
- MediaCentral Common Playback Service
- MediaCentral Distribution Service. The Distribution Service coordinates and monitors
send-to-playback and mixdown operations. It determines if there is any preprocessing
required. If it determines an audio mixdown is required, it submits a Transcode
Mixdown request. If Long GOP media is required, it submits an STP Encode request.
You can configure your workgroup for more than one MCDS.
nThe MediaCentral Distribution Service communicates with other Interplay Production Services,
but it is not an Interplay Production Service itself.
For information about installing and configuring these components, see the MediaCentral
Services Installation and Configuration Guide.
Configuring for Send to Playback
24
• Interplay | Production
- Interplay | Production Services Engine. This component serves as a broker for all
Production Services. The Interplay | Transcode service and the Interplay | STP Encode
service are used for MediaCentral UX send-to-playback operations.
For installation and configuration information for the Production Services Engine and
Production Services, see the Interplay | Production Services Setup and User’s Guide.
- Interplay | Transcode service. This service mixes down audio for script sequences and
checks the sequence in to the Interplay | Engine. No video mixdown is required when
sending a script sequence to a playback device.
- Interplay | STP Encode service. This service exports and encodes Long GOP media,
then passes the media to the Transfer Engine for a send-to-playback operation. The STP
Encode service supports various XDCAM media formats.
- Interplay | Engine. This component manages the Interplay Production database.
Sequences that are sent to playback are checked into the Send to Playback folder in the
Interplay Production database.
- Media Indexer. This component is used to store information of all available resolutions
for an Interplay Production asset. It enables relinking of a clip to a particular resolution
(Dynamic Relink).
- Avid System Framework (ASF). This component is used for various Interplay
Production interactions. For send-to-playback, it identifies the high-availability group
(HAG) that includes the Media Indexer used for relinking.
- Interplay | Transfer Engine. This component sends the sequence to the playout device. If
you are sending to an Avid AirSpeed, Avid AirSpeed Multi Stream, or Avid
AirSpeed 5000 server, you do not need a separate Transfer Engine, because it is
included as a component of the AirSpeed Multi Stream server. For installation and
configuration information, see the Interplay | Transfer Setup and User’s Guide.
• Playback Servers
- AirSpeed 5000, AirSpeed Multi Stream. A playback server that can handle different
formats, including HD media. It includes a Transfer Manager as an installable
component.
- AirSpeed (Classic). A playback server that can handle different formats but only one at
a time.
- Third-party playback servers
For more information, see the following topics:
•“Send-To-Playback Workflow: I-Frame Sequences” on page 25
•“Send-To-Playback Workflow: Long GOP Sequences” on page 26

Configuring for Send to Playback
25
•“Sending a Mixed-Resolution Long GOP Sequence to a Playback Device” on page 27
•“Failover for Multiple MCDS Servers” on page 27
Send-To-Playback Workflow: I-Frame Sequences
The following illustration shows a typical send-to-playback workflow for I-frame (non-Long
GOP) sequences.
1. The user starts an STP process in MediaCentral UX.
2. The MediaCentral Middleware Service checks media status through Media Indexer.
3. The MediaCentral Middleware Service creates an STP job and sends it to the MediaCentral
Distribution Service (MCDS). MCDS performs an analysis of the sequence to determine if it
needs an audio mixdown, a video mixdown, or both.
4. The MCDS uses MI to dynamically relink the sequence to media in the target resolution.
5. The MCDS sends a request for any required mixdowns to the Production Services Engine,
which then sends the jobs to the Interplay | Transcode provider.
6. Interplay | Transcode performs the mixdowns and saves the media on the Avid ISIS system.
7. MCDS initiates a transfer to the playback server, through Interplay | Transfer.
8. Interplay | Transfer transfers the sequence to the playback server.
MediaCentral
Client (Browser)
ww
qqee
ISIS Shared
Storage
Media Indexer
MediaCentral
Middleware
Service
y
Production
Services
Engine
Playback
Server
i
Interplay
Transcode
t
MediaCentral
Distribution
Service
wru
Interplay
Transfer

Configuring for Send to Playback
26
Send-To-Playback Workflow: Long GOP Sequences
The following illustration shows a typical send-to-playback workflow for a Long GOP sequence.
1. The user starts an STP process in MediaCentral UX.
2. The MediaCentral Middleware Service checks media status with through Media Indexer.
3. The MediaCentral Middleware Service creates an STP job and sends it to the MediaCentral
Distribution Service (MCDS). MCDS performs an analysis of the sequence to determine if it
needs mixdown or Long GOP encoding.
- If an audio mixdown or video mixdown is needed, the MCDS will send a Transcode
mixdown job to the Production Services Engine, which sends the job to the
Interplay | Transcode provider.
- If no transcoding is required, the MCDS will send an STP Encode job to the Production
Services Engine, which sends the job to the STP Encode provider.
4. The MCDS uses ASF and MI to dynamically relink the sequence to media in the target
resolution.
5. The MCDS sends a request for any required mixdowns to the Production Services Engine,
which then sends the jobs to the Interplay | Transcode provider.
After sending the Transcode jobs, the MCDS periodically checks the Production Services
Engine to determine when to send the encoding job to the STP Encode provider.
6. Interplay | Transcode performs the required jobs and saves the media on the Avid ISIS
system.
7. When the transcode jobs are complete, MCDS sends an encoding job to the STP Encode
provider.
MediaCentral
Client (Browser)
ww
qqee
ISIS Shared
Storage
Media Indexer
y
Production
Services
Engine
Playback
Server
i
Interplay
Transcode
t
MediaCentral
Distribution
Service
wr
u
Interplay
Transfer
STP
Encode
o
1)
MediaCentral
Middleware
Service
Configuring for Send to Playback
27
8. STP Encode creates Long GOP OP1a media, stores it on the ISIS system, and initiates a
transfer to the playout server, through Interplay | Transfer.
9. Interplay | Transfer transfers the sequence to the playback server.
Sending a Mixed-Resolution Long GOP Sequence to a Playback Device
In most cases, all media used in the sequence must be available in the target resolution to start an
STP operation.
However, when you select a Long GOP resolution as a target resolution, you can mix media of
different resolutions if the frame rates match. For example, if the target resolution is
XDCAM-HD 1080i, you can include both XDCAM 1080i clips and DV25 411 NTSC clips in
the same sequence. Both use an actual frame rate of 29.97 fps.
The DV25 clips do not need to be transcoded to XDCAM 1080i before the STP operation begins.
For Long GOP sequences, any necessary transcoding takes place during the STP operation.
For more information, see “Sending a Mixed-Resolution Long GOP Sequence to a Playback
Device” in the Avid MediaCentral | UX User’s Guide.
Failover for Multiple MCDS Servers
You can configure your Interplay Production workgroup for multiple MediaCentral Distribution
Service (MCDS) servers. Multiple MCDS servers provide a high-availability configuration and
failover capability. For installation and configuration information, see the MediaCentral Services
Installation and Configuration Guide and “Configuring System Settings” on page 12.
The MediaCentral Middleware Service (MCMS) keeps an ordered list of the available MCDS
servers to be used for send to playback (STP). The active server is determined by the order in
which it is listed in the Interplay Production settings (see “Configuring System Settings” on
page 12). Initially, the first server listed is the active server. Each time you send an STP job, the
ICMS checks if the currently active server is available. If not, the next available server in the list
is made the active server. If none of the listed servers are available, the job will fail.

Configuring for Send to Playback
28
Example
The following example shows servers MCDS Server A, MCDS Server B, and MCDS Server C
configured for MCDS high availability.
Configuration Changes
If you change the servers listed in the System Settings, and the currently active MCDS server is
in the new list, the order in which availability is checked on failover begins with the currently
active server, no matter where it is located on the list.
Example 1:
1. Servers A, B and C were initially configured for MCDS high availability.
2. Server B is the currently the active MCDS.
3. You reconfigure the settings list to use servers D, B and E.
a. Server B remains the active server (not D).
b. The sequence for testing on failover is B > E > D.
1. Server A is listed first, so it is initially the
active server.
2. Server A stops responding, so all new jobs
go to Server B.
3. Server A comes back up, but jobs
continue to go to Server B.
4. Server B stops responding, so all new jobs
go to Server C.
5. Server C stops responding, so all new jobs
go to Server A.
6. Server A stops responding, Server B is
not responding, so all new jobs go to
Server C
qq
qw
qe
qr
qt
qy
Configuring for Send to Playback
29
Example 2:
1. Servers A, B and C were initially configured for MCDS high availability.
2. Server B is the currently the active MCDS.
3. You reconfigure the settings list to use servers D, E, and F.
a. Server B will no longer be active because it is not on the list.
b. The sequence for testing on failover is now D> E > F.
Creating or Editing a Send-to-Playback Profile
A send-to-playback operation requires a profile, which a MediaCentral UX administrator creates
in the Send to Playback settings Details pane.
The values displayed in some fields are retrieved from the Interplay Production system. Make
sure the send-to-playback configuration in Interplay Production is done correctly before creating
profiles in MediaCentral UX.
The following procedure provides general steps in creating or editing a send-to-playback profile.
For more information, see “Send-to-Playback Profile Examples” on page 34.
nThe first time you sign in, information might not be available to create a profile. In this case, sign
out and sign in again to MediaCentral UX. MediaCentral UX can then get the send-to-playback
information from the Interplay Production engine, and you can create a send-to-playback profile.
To create or edit a send-to-playback profile:
1. Sign in to MediaCentral UX as an Administrator.
2. Select System Settings from the Layouts list.
The Settings pane and Details pane open.
3. In the Settings tab, select Send to Playback.
The top part of the Details pane lists the send-to-playback profiles, and the bottom part lists
the profile details.

Configuring for Send to Playback
30
cIf the menus do not display any values, the connection to Interplay Production might not
be working. Try signing out and signing back in, or check the configuration between
MediaCentral UX and Interplay Production. For more information, see the MediaCentral
Services Installation and Configuration Guide.
4. Do one of the following:
tTo create a new profile, click the + (plus) button in the Send to Playback Profiles
section.
A profile named “New Profile” is created in the Send to Playback Profiles section.
tTo edit an existing profile, select the profile in the Send to Playback Profiles section.
5. In the Details tab, specify the required settings, as described in the table at the end of this
procedure.
6. Click Apply to save the profile. If you are editing a file, click Revert to return to the original
settings.

Configuring for Send to Playback
31
The following table describes the settings in each group.
Send to Playback Setting Description
Name A name for the profile. Choose a meaningful, descriptive name because
this name is displayed to users.
Individual Device or Studio Specifies if the profile applies to a single playout server or to an
AirSpeed Studio.
If you select Individual Device, the following fields are displayed:
• Servers. Select the Transfer Engine server for the profile. This list
includes all Interplay | Transfer Engines, AirSpeed Transfer
Engines, and AirSpeed Multi Stream Transfer Engines in the
Interplay Production workgroup. See “Selecting a Transfer Server”
on page 34.
• Playback Device. Select the playback device for the profile. This list
includes device profiles created on an Interplay | Transfer Engine as
well as individually named AirSpeed and AirSpeed Multi Stream
servers. This list can also include individual devices in an AirSpeed
Studio if the following option is selected in the Interplay | Transfer
Settings view in the Interplay | Administrator: “Show individual
studio hosts in Send to Playback choices.”
If you select an AirSpeed Multi Stream server, you have a choice of
a playback device with the name of the server and a playback device
with the name of the server followed by -HD. Use the HD device for
XDCAM-HD Long GOP media only. See “Selecting a Playback
Device” on page 35.
If you select Studio, the following fields are displayed:
• Studio. Select the AirSpeed Studio group for the profile. This list
displays the AirSpeed Studio groups in the Interplay Production
workgroup.
• Playback Device. Select the playback device for the profile. You
have a choice of a playback device with the name of the server and a
playback device with the name of the server followed by -HD. Use
the HD device for XDCAM-HD Long GOP media only.

Configuring for Send to Playback
32
Video Options Long GOP: Select Long GOP if this profile will be used to transfer
Long GOP media (for example, XDCAM HD). Long GOP media is
transferred through the STP Encode service.
AirSpeed: Select AirSpeed if this profile will be used to transfer to an
Avid AirSpeed or AirSpeed Multi Stream server.
Accelerated STP: If you select both Long GOP and AirSpeed, the
Accelerated STP option is activated. Select this option if this profile will
be used with an AirSpeed Multi Stream server version 1.7 or later. This
feature allows an AirSpeed Multi Stream user to play media while it is
being transferred.
Dalet: Select Dalet if this profile will be used to transfer the audio part
of story sequences or other sequences for further reuse in a Dalet audio
system. To completely enable this feature, you also need to install a dll
file that was developed by Dalet especially for this workflow. You need
to contact Dalet to obtain this dll file.
nSelecting this option enables transfer of audio only. There is
currently no support for transferring video.
Video Target Resolution Select the resolution for the sequence that you want to send to the
playback device. This list includes video resolutions that are supported
in the Interplay Production workgroup.
If you select Long GOP as a video option and a Long GOP (XD CAM)
resolution, the MediaCentral Distribution Service uses the Interplay
Production Dynamic Relink technology to link to media in a similar
resolution (closest match) if media is not available in the target
resolution.
If you do not select Long GOP as a video option, and media is not
available in a target resolution, the send-to-playback operation fails with
an error message.
In both cases, audio is linked to a similar resolution (closest match).
Video Frame Rate Select a frame rate that matches the selected video target resolution.
Some resolutions specify a frame rate and others do not. The frame rate
is also a more exact value. For example, for XDCAM-HD 50 mbps
1080i 60, select 59.94.
Audio Target Sample Rate 48 kHz (this is the only choice)
The audio target format is always PCM
Audio Target Bit Depth Select 16 bit or 24 bit.
Send to Playback Setting Description

Configuring for Send to Playback
33
To delete a profile, select the profile you want to delete and click the minus (-) button in the Send
to Playback Profiles section.
For information about performing a send-to-playback operation, see the Avid MediaCentral | UX
User’s Guide.
Audio Target Mixdown Mode Select Stereo or Direct Out. The maximum number of audio tracks
supported for send to playback is 16.
• Stereo: Maps to a left/right alternating pan (odd tracks on one
channel, even tracks on the other channel), creates a stereo mixdown
of all audio tracks, and outputs the resulting two tracks to two
channels when sent to playback. This results in two channels of
audio.
• Direct Out: Does not combine audio in any way; all audio tracks
remain as they are in the source media, which creates separate
output channels for each audio track in the source media when it is
sent to playback. Select this option to retain the greatest flexibility to
do further audio manipulation after the source media is sent to the
playback device.
Interplay ISIS Workspace Select a workspace for storing media that results from an audio
mixdown or an STP Encode operation.
Send to Playback Setting Description

Configuring for Send to Playback
34
Send-to-Playback Profile Examples
The following examples of send-to-playback profiles show settings for different resolutions and
different playback servers.
Selecting a Transfer Server
When you select a server in an STP profile, the Servers list includes all Interplay | Transfer
Engines, AirSpeed Transfer Engines, and AirSpeed Multi Stream Transfer Engines that are
specified in the Interplay Production workgroup. The following illustration shows the Servers list
and the corresponding Interplay | Transfer Settings in the Interplay | Administrator.
Individual AirSpeed Multi Stream servers in a studio are listed because the option “Show
individual studio hosts in Send to Playback choices” is selected in the Interplay Transfer Settings
in the Interplay | Administrator.
Configuring for Send to Playback
35
Selecting a Playback Device
When you select a playback device in an STP profile, the Playback Device list includes the
playback devices that are associated with the Interplay | Transfer server you selected.
• For AirSpeed servers, there is only one selection that matches the server name.
• For AirSpeed Multi Stream servers, there might be two types of selections:
- One selection that matches the server name. Select this playback device for all
resolutions except for XDCAM-HD Long GOP media.
- One selection that adds -HD to the server name. The -HD suffix indicates that the
AirSpeed Multi Stream server is equipped with an HD board. Select this playback
device for XDCAM-HD Long GOP media.
• For Transfer Engine servers, the list includes all devices that have been configured for the
selected Transfer Engine server. The following illustration shows the Playback Device list
for a Transfer Engines server and the corresponding list in the Transfer Engine
Configuration window.

Configuring for Send to Playback
36

Configuring for Send to Playback
37
XDCAM-HD on AirSpeed Multi Stream
This profile, named AMS1-XDCAM1080i60_50mb, specifies settings for an AirSpeed Multi
Stream server that supports XDCAM-HD media.
Note the following:
• Servers: Airspeed Multi Stream includes a Transfer Engine, so A51-WG1-AMS1 is the
computer name for the AMS server.
• Playback Device: Because this profile supports XDCAM-HD Long GOP media, the
playback device name includes the -HD suffix.

Configuring for Send to Playback
38
• Long GOP and AirSpeed must be selected for this profile. With these options selected
Accelerated STP (Send to Playback) becomes available, and can be used in this case because
the AirSpeed MultiStream server is version 1.7 or later.
• The remaining media options specifically describe the target video and audio resolutions.
The Mixdown Mode is set for Stereo, and the specified ISIS workspace will hold the
mixed-down media.
XDCAM-HD on AirSpeed Multi Stream Studio
The following profile, named AMS_studio, is similar to the previous profile but is configured for
an AirSpeed Multi Stream Studio.
Configuring for Send to Playback
39
Note the following:
• Studio: The Studio option is selected and the Servers list is replaced by the Studio list.
A51-WG1-AMS[3] is the computer name for the AirSpeed Multi Stream Studio group.
• Playback Device: Because this profile supports XDCAM-HD Long GOP media, the
playback device name includes the -HD suffix.
• Long GOP and AirSpeed must be selected for this profile. With these options selected
Accelerated STP (Send to Playback) becomes available, and can be used in this case because
the AirSpeed MultiStream server is version 1.7 or later.
• The remaining media options specifically describe the target video and audio resolutions.
The Mixdown Mode is set for Direct Out, and the specified ISIS workspace will hold the
mixed-down media.

Configuring for Send to Playback
40
SD on AirSpeed Multi Stream
The following profile, named AMS2, specifies settings for an AirSpeed Multi Stream server that
supports DV 25 SD media.
Note the following:
• Servers: A51-WG1-AMS2 is the computer name for this AirSpeed Multi Stream server.
• Playback Device: Because this profile supports SD media, the playback device name
matches the server name and does not include the -HD suffix.
• AirSpeed must be selected for this profile.
• The remaining media options specifically describe the target video and audio resolutions.
The Mixdown Mode is set for Stereo, and the specified ISIS workspace will hold the
mixed-down media.

Configuring for Send to Playback
41
Generic FTP Profile
The following profile, named Omneon, specifies settings for a third-party server configured for
Generic FTP settings through a Transfer Engine server.
Note the following:
• Servers: A51-WG1-TM2 is the computer name for the Transfer Engine server.
• Playback Device: a51-wg1-tm2:6534/OMN_SD is the third-party server configured through
the Transfer Engine.
• The remaining media options specifically describe the target video and audio resolutions.
The Mixdown Mode is set for Stereo, and the specified ISIS workspace will hold the
mixed-down media.

Configuring Settings in the Interplay | Production Administrator
42
Configuring Settings in the Interplay | Production
Administrator
The Interplay Production Administrator application includes settings that apply to
MediaCentral UX. The initial configuration of these settings is described in the MediaCentral
Services Installation and Configuration Guide. After the initial configuration, you might want to
modify these settings.
Settings that apply to MediaCentral UX are in the following views:
• Application Database Settings: audio settings
• Instinct/Assist User Options: markers (locators) and restrictions settings
nIn Media Composer v6.0, Avid Symphony v6.0, and NewsCutter v10.0, the term “locators” was
changed to “markers” in both the user interface and the documentation. MediaCentral UX uses
the term “markers.” Interplay Production currently uses the term “locators.”
To check or modify Application Database settings in the Interplay | Administrator:
1. Start the Interplay | Administrator application and log in to the server for the appropriate
Interplay Production workgroup.
2. In the Application Settings section of the Interplay Administrator window, click the
Application Database Settings icon.
3. Click the Editing Settings tab.
4. In the database tree on the left, select the folder to which you want to apply the settings (in
most cases, the top-level database AvidWG.
5. Select the desired settings and click Apply.
The following table describes settings that are applicable to MediaCentral UX.
Section Setting Description
Audio Patching Natural Sound What you choose in the Audio Patching section determines how
many channels are shown (for NAT or SOT) in the context menu
options for audio when a user right-clicks on a clip in the
Sequence Timeline.
This setting is the channel count for natural sound. Options
include: 1-Channel or 2-Channel.
Sound on Tape This setting is the channel count for sound on tape. Options
include: 1-Channel or 2-Channel.

Configuring Settings in the Interplay | Production Administrator
43
Audio - Track
labels
Natural Sound
label
This setting determines the wording or character(s) used as a
label for the natural sound track control in the Audio pane as well
as the header for the natural sound column in the Script Editor’s
Sequence Timeline. By default, NAT is used.
Sound on Tape
label
This setting determines the wording or character(s) used as a
label for the sound on tape track control in the Audio pane as
well as the header for the sound on tape column in the Script
Editor’s Sequence Timeline. By default, SOT is used.
Voice Over label This setting determines the wording or character(s) used as a
label for the voice-over track control in the Audio pane as well as
the header for the voice-over column in the Script Editor’s
Sequence Timeline. By default, VO is used.
Audio - Source
audio patching
Natural Sound
tracks 1 & 2
These settings determine which two tracks are used for natural
sound from the source media.
Sound on Tape
tracks 1 & 2
These settings determine which two tracks are used for sound on
tape from the source media.
Voice Over track This setting determines which track is used for voice-over audio
from the source media.
Audio - Storyline
audio patching
Natural Sound
tracks 1 & 2
These settings determine which two tracks are used for natural
sound on the output sequence. Each track for natural sound and
sound on tape must be unique. For instance, do not set the first
track for natural sound to A1 if the first track for sound on tape is
already set to A1.
Sound on Tape
tracks 1 & 2
These settings determine which two tracks are used for sound on
tape on the output sequence. Each track for natural sound and
sound on tape must be unique. For instance, do not set the first
track for sound on tape to A1 if the first track for natural sound is
already set to A1.
Voice Over track This settings determines which track is used for voice-over audio
on the output sequence.
Audio - General
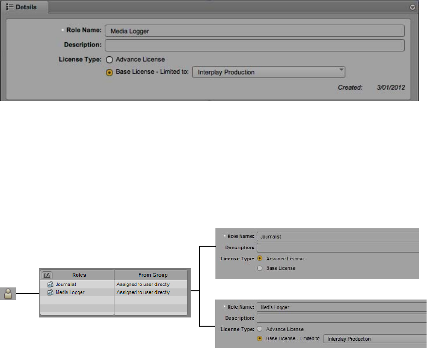
settings
Media Creation
workspace
This is the name of the location on ISIS where MediaCentral UX
creates voice-over files.
Sample bit depth Set this to 16 for MediaCentral UX.
Ducking [-db] When audio must be ducked because of overlapping tracks, this
setting (in decibels) is what determines the reduction in audio
level.
Section Setting Description

Configuring Settings in the Interplay | Production Administrator
44
To check or modify settings for markers and restrictions in the Interplay | Administrator:
1. Start the Interplay | Administrator application and log in to the server for the appropriate
Interplay Production workgroup.
2. In the Application Settings section of the Interplay Administrator window, click the
Instinct/Assist User Settings icon.
3. In the Users tree on the left, select an individual user or a group of users.
The settings for the selected user or user group area are displayed in the pane on the right.
4. Select the desired settings and click Apply.
The following table describes settings that are applicable to MediaCentral UX.
Dynamic Relink Dynamic Relink
Enabled
This setting is not configured for MediaCentral UX in this
location in the Interplay | Administrator application. Instead, this
setting is configured in the Playback Service group of the
MediaCentral UX System Settings layout.
Audio Effects Dissolve Duration
[frames]
Brief dissolves between audio tracks are used to make audio edits
sound smooth. Set this to the number of frames you want
dissolves between audio edits to last.
Center-Panned
Sound on Tape
and Voice Over
This setting is not used for MediaCentral UX.
MediaCentral
Playback Service
Hostname
Username
Password
These settings are used for Media Composer Cloud, not
MediaCentral UX.
MCS Settings Messaging URL Type the URL for the server that hosts your MediaCentral
Messaging Pane, using the following syntax:
https://MediaCentral server hostname
Section Setting Description

Configuring Settings in the Interplay | Production Administrator
45
Section Setting Description
Permission
Settings
Can create
locators
If yes, allows the selected user or group to create markers. If
no, a user of an Avid editing application can still create
markers for an asset, but can check in only the asset, not the
marker metadata (an error message is displayed).
In most cases, if you want a user to create markers, select
“yes” for both “Can create locators” and “Can modify
locators.” Both settings are needed because adding text is one
aspect of modifying a marker.
Administrators and owners have the ability to create markers
by default. Other users must have “Can create locators” set to
“yes” and must also have a read/write or read/write/delete
role for at least one folder that contains the asset.
Permission
Settings
Can modify
locators
If yes, allows the selected user or group to modify or delete
markers. If no, a user of an Avid editing application can still
modify markers on an asset, but can check in only the asset,
not the marker metadata (an error message is displayed).
Administrators and owners have the ability to modify
markers by default. Other users must have “Can modify
locators” set to “yes” and must also have a read/write or
read/write/delete role for at least one folder that contains the
asset.
Permission
Settings
Can create
restrictions
If yes, allows the selected user or group to mark a section of a
clip with a restriction marker. In most cases, if you want a
user to create restrictions, select “yes” for both “Can create
restrictions” and “Can modify restrictions.” Adding text is
considered modifying a restriction.
Administrators and owners have this right set by default.
Other users who have this right must also have a read/write or
read/write/delete role for at least one folder that contains the
asset.
Permission
Settings
Can modify
restrictions
If yes, allows the selected user or group to modify a
restriction.
Administrators and owners have this right set by default.
Other users who have this right must also have a read/write or
read/write/delete role for at least one folder that contains the
asset.

2User Management
The following topics provide information about managing MediaCentral UX users and groups:
•Opening the Users Layout
•The Users Layout
•Understanding Users and Groups
•Available Layouts: Administrators and Users
•Working with MediaCentral Zones
•Managing Users and Groups
•Creating, Deleting, and Assigning Roles
•Displaying Information in the Details Pane
•Searching for Users or Groups
•Viewing and Ending Active Sessions
Opening the Users Layout
The Users layout is a layout that a MediaCentral UX administrator uses to import, create, and
manage users and groups.
To open the Users layout:
1. Sign in to MediaCentral UX as an administrator and select Users from the Layout selector.
The Layout selector shows the name of the current layout. The list shows the role for the
signed-in user, along with the layouts that role can access. In the following illustration, the
signed-in user is assigned the Administrator role and has five layouts available.

The Users Layout
47
The Users Layout
The Users layout consists of four major panes: User Tree, Roles, Details, and Search. The
following illustration identifies these panes and other controls. In this illustration, the group
Journalists is selected and the Details pane shows information about the group.
1Menu bar 4Search pane
2User Tree pane, MediaCentral Zones pane 5Layout selector
3Roles pane 6Details pane, Active Sessions pane
w
q
t
y
r
e

The Users Layout
48
You can adjust the size and location of the panes in the same way as you do in other
MediaCentral UX layouts. For more information, see the Avid MediaCentral | UX User’s Guide
or the Avid MediaCentral | UX Help.
The following sections describe areas of the Users layout.
Menu Bar
The Users layout includes the same Menu bar as other MediaCentral UX layouts. The contents
of the Panes menu depends on the current layout.
User Tree Pane
The User Tree pane displays the contents of the user database in a hierarchical arrangement of
groups and users. Each entry in the hierarchy is represented by an icon, as shown in the
following illustration.
The User Tree pane includes a menu that you open by clicking the Pane Menu button. The menu
items depend on the selected entry in the user tree, as listed in the following table.
w
e
r
t
q
1User Tree toolbar 4Group
2Top-level group (Users) 5Pane Menu button
3User (default Administrator)
Selected Entry in the User Tree:
Top-Level Group Group User
Refresh Refresh Refresh
Create User Create User Create User
Create Group Create Group Create Group
Remove from Group (child groups only) Remove from Group

The Users Layout
49
Roles Pane
The Roles pane lists the default roles and any roles you created. For more information, see
“Creating, Deleting, and Assigning Roles” on page 74.
MediaCentral Zones Pane
Lists the registered MediaCentral Zones. Configuring MediaCentral servers as MediaCentral
zones allows the servers to share a central User Management Service (UMS). It also allows users
to search for assets across multiple zones and to have remote assets delivered to the local zone.
For more information, see “Working with MediaCentral Zones” on page 53.
Search Pane
The Search pane lets you enter criteria to search the user database for users and groups. For more
information, see “Searching for Users or Groups” on page 85.
Layout Selector
The Layout selector includes the same options as other MediaCentral UX layouts, but only
administrators have access to the Systems Settings and Users layouts. For more information, see
“Available Layouts: Administrators and Users” on page 52.
Details Pane
The Details pane displays information about the group or user you double-click in the user tree.
If you double-click the top-level group (Users), the pane lets you specify information about the
selected Authentication Providers. For more information, see “Importing Users” on page 57.
Expand All Expand All
Collapse All Collapse All
Delete (except for Administrators, Import, and
Unassigned)
Delete
Import Users Import Users Import Users
Help Help Help
Selected Entry in the User Tree:
Top-Level Group Group User
Understanding Users and Groups
50
Active Sessions Pane
The Active Session pane displays a list of users who are currently signed in to the
MediaCentral UX Web application. For more information, see “Viewing and Ending Active
Sessions” on page 86.
Understanding Users and Groups
Users and groups are the basic entities that you manage in MediaCentral UX. The following are
concepts about users and groups that you should understand:
•MediaCentral User Management is a service that provides the ability to do the following:
- Create users and groups
- Manage users and groups
- Authenticate users across iNEWS and Interplay Production
- Manage which MediaCentral UX licenses a user has access to
MediaCentral User Management is one of the MediaCentral Services that runs on the
MediaCentral Services server.
•A user is an entity that represents a real-world user. Users are authenticated through the
MediaCentral User Management Service.
•A group is an entity that represents a collection of users. For example, the group named
Administrators is a collection of users that have administrator privileges. The Administrators
group and the Administrator user are created by default. For more information, see
“Creating a New Group or Editing Group Details” on page 65.
• A user is a member of a group. The group to which the user belongs is referred to as the
parent group. A new user is created as a member of the top-level group (Users) and can be
assigned to one or more groups. For more information, see “Creating a New User or Editing
User Details” on page 63.
• A group can be a member of another group. The group to which the group belongs is
referred to as the parent group.

Understanding Users and Groups
51
• A user can be a member of more than one group, and a group can be a member of more than
one group. Users and groups are considered members only of their immediate parent groups.
The following illustration shows the relationships that are allowed.
1 User X is a member of Groups A and B.
2 Group C is a member of Groups A and B.
A user or a group can be a member of more than one group in a single subtree. In the
following illustration, user X can be a member of both group B and group C.
1 User X can be a member of both Group C and Group B.
AB
C
X
qq
ww
AB
C
X
qq

Available Layouts: Administrators and Users
52
Relationships are hierarchical. Cyclical relationships, as in the following illustration, are not
permitted.
1 Group C is a member of Group A.
2 Group A is a member of Group B.
3 Group B cannot be a member of Group C.
• If a user or a group is removed from all parent groups, the user or group is moved to the
Unassigned group. For more information, see “Understanding the Unassigned Group” on
page 72.
• Users and groups have properties. Properties are defined fields that describe a user or a
group. Only the values of properties can be changed. Examples of properties are group
name, user first name and last name, and description.
Available Layouts: Administrators and Users
Which layouts are available in MediaCentral UX depends on the group to which a user belongs.
• Administrators group: A user in the Administrators group can access the System Settings
and Users layouts and perform administrative actions that are available in the layouts. An
Administrator can also access any other layout.
• Other groups: A user in a group other than the Administrators group can access only the Cut,
Media | Distribute, Log, Rundown, and Story layouts.
The following tables lists the available layouts:
qq
ww
ee
AB
C
Layout Available To...
Cut All users based on configuration and license
Log All users based on configuration and license
Rundown All users based on configuration and license
Story All users based on configuration and license

Working with MediaCentral Zones
53
An administrator assigns layouts and license types to a role. For more information, see
“Creating, Deleting, and Assigning Roles” on page 74.
Working with MediaCentral Zones
A MediaCentral zone consists of the following configuration:
• One MediaCentral server or MediaCentral cluster server
• One Interplay | Production engine, one iNEWS database, or both
• One or more ISIS storage systems
By default, a MediaCentral system is configured as a single zone. Large organizations can
combine two or more single-zone systems into a multi-zone environment. For more information,
see the following topics:
•“Managing Multi-Zone Environments” on page 53
•“Configuring MediaCentral Zones” on page 55
Managing Multi-Zone Environments
Some large organizations have multiple MediaCentral zones, which can be located in a single
facility or geographically distributed over several facilities. Prior to MediaCentral v2.0, each
zone functioned as an individual workgroup. Users had credentials for only a single zone, and
there was no way for a user signed into one zone to search for assets in other zones.
Starting with MediaCentral v2.0, administrators can configure two or more MediaCentral zones
to work together in the following workflows:
• Multi-zone user management
• Multi-zone central index search
• Multi-zone media asset delivery
Media | Distribute (if
installed)
All users based on configuration and license
System Settings Administrators only
Users Administrators only
Layout Available To...
Working with MediaCentral Zones
54
Multiple zones are connected (or federated) through the MediaCentral Platform bus. For
information about configuring multiple zones, see the Avid MediaCentral Platform Services
Installation and Configuration Guide.
Multi-Zone User Management
Multi-zone user management is a workflow in which a single user authentication database is
used to manage users across multiple MediaCentral zones. An administrator signed into one
zone can manage users and roles for all other zones. Although users are centrally managed in a
multi-zone environment, a user’s roles can vary from zone to zone. Multi-zone user management
makes the administrator role easier when faced with a complex multi-zone environment.
A user needs to have at least one role in a zone before the user can sign into that zone. For more
information, see “Creating and Deleting Roles” on page 80.
The User Management Service is configured with a master zone and slave zones (for
configuration information, see the Avid MediaCentral Platform Services Installation and
Configuration Guide). If the master zone becomes unavailable for some reason, users can
continue to sign in and work, using a slave zone. Note, however, that in this situation, databases
in the slave zones are automatically switched to read-only mode. Thus, there is no way to work
with the database (for example, adding new users or changing roles until the master zone is
available again. When this happens, databases are automatically switched to Read/Write mode.
Multi-Zone Search
A user signed into one zone can search for assets across a multi-zone environment. Although
users work and create sequences in their local zone, they can find media assets in remote zones,
then obtain them and include them in their local work. There are two types of search available:
• Federated search: Searches each zone in a multi-zone environment.
• Indexed search: Searches a central index, which receives its data from the original data
sources and then pushes the data to the service that does the indexing.
Multi-zone search gives storytellers broader and faster access to media assets across the network,
to tell better stories faster. For more information, see “Searching for Assets” in the Avid
MediaCentral | UX User’s Guide.
Multi-Zone Media Asset Delivery
Multi-zone media asset delivery lets you trigger the transfer of a remote media asset to a local
zone. You can search Interplay Production databases across all zones, view remote assets, and
deliver them to your local Interplay Production workgroup.

Working with MediaCentral Zones
55
Multi-zone media asset delivery makes all media assets on the network no more than one step
away from being assets that can be used in local projects. For more information, see “Delivering
Assets and Media” in the Avid MediaCentral | UX User’s Guide.
nEach of these workflows can be configured and used independently (multi-zone central index
search and multi-zone media asset delivery are licensed and enabled separately).
Configuring MediaCentral Zones
You perform the first steps in configuring MediaCentral zones on the MediaCentral server. For
complete information, see the Avid MediaCentral Platform Services Installation and
Configuration Guide.
After configuration on the server, the MediaCentral zones are listed in the MediaCentral Zones
pane. These are the zones that make up your multi-zone environment. Information about each
zone is displayed in the Details tab.
If there are no zones configured on the server, the MediaCentral Zones tab lists the default zone.
No further configuration is needed.
If multiple zones are configured, they are listed in the MediaCentral Zones pane.
Managing Users and Groups
56
The following fields are displayed in the Details tab:
• ID: The UUID of the selected zone, which is assigned when the zone is created on the
MediaCentral server. This field is not editable. This ID can be useful for troubleshooting, for
example, to understood data in logs.
• Name: The name of the zone as it was configured on the MediaCentral server. An
administrator can edit the name of zone, and the changed name will be used in the Users
layout. Changing the name in the Users layout does not change the name of the zone on the
server.
To edit the name of a MediaCentral zone
tClick the Name field, edit the name, and click Apply.
Managing Users and Groups
MediaCentral UX requires its own database of users. You can import users from a Windows
domain, individually create users, or both.
The MediaCentral UX user database is independent of the Interplay Production user database
and the Avid iNEWS user database. However, the MediaCentral UX database, through the
MediaCentral User Management Service, serves as a password manager that authenticates the
MediaCentral UX user against the Interplay Production and iNEWS user databases.
When a user first signs in to MediaCentral UX, the user needs to accept or change the displayed
credentials to access the iNEWS database or the Interplay Production database or both. For more
information, see “Signing In to MediaCentral | UX” on page 11.
The following topics describe tasks for managing users and groups:
•“Importing Users” on page 57
•“Creating a New User or Editing User Details” on page 63
•“Creating a New Group or Editing Group Details” on page 65
•“Adding a User to a Group” on page 67
•“Removing a User from a Group” on page 67
•“Removing Groups from Groups” on page 68
•“Adding or Removing Group Membership Through Selection in a Window” on page 69
•“Understanding the Unassigned Group” on page 72
•“Deleting Users and Groups” on page 72
•“Changing Passwords” on page 73
Managing Users and Groups
57
Importing Users
If you enable Windows Domain authentication, you can import groups from a Windows domain.
This authentication uses the LDAP protocol. Users imported from a Windows domain can use
their Windows domain user names and passwords to sign in to MediaCentral UX. Importing
users is a two part process:
• Supply information about the authentication provider.
• Perform the actual import.
cDuring the import process authentication requests cannot be handled. Currently signed-in
users might not be able to complete their work. Other users will not be able to sign in. You
should inform active users that the system will not be available.
MediaCentral does not support importing of single users. To facilitate administration, Avid
recommends that you align the MediaCentral group structure with the Active Directory group
structure.
New users added to the Windows domain are not continually imported to the MediaCentral UX
user database. To add new users, you need to perform another import.
Users deleted from the Windows domain are not automatically deleted from the
MediaCentral UX user database and they are not deleted if you perform another import. A user
deleted from the Windows domain cannot be authenticated and thus will not be able to sign in. If
you want to delete that user’s account, you need to delete the account manually.
An organization might have an Active Directory that includes several domains.
MediaCentral UX allows user authentication from multiple sub-domains. In this case, set the
common root of the domain instead of the Base DN of a specific domain. MediaCentral User
Management will then authenticate against the overall directory, allowing users from all
imported domains to log in.
To supply information about an authentication provider:
1. Sign in to MediaCentral UX as an administrator and select Users from the Layout selector.
2. In the user tree, double-click the top-level group Users.
3. In the Authentication Providers section of the Details pane, select the option Windows
Domain Authentication.

Managing Users and Groups
58
4. In the Server section, supply the following information:
- (Optional) If the Active Directory uses Secure Sockets Layer (SSL) technology, select
Use SSL Connection.
- Type the hostname of the Windows domain server on which the user database is stored.
- Type the port for the domain server. The default port is 389. For an SSL connection, the
default port is 636.
- Type the Base DN (root location) where the import of the user tree should be started.
When you begin the import procedure, the user tree is displayed and you can select the
subgroups you want to import.
How you type the Base DN depends on how your Active Directory is configured and
which domains you want to authenticate from. If you want to authenticate from multiple
sub-domains, set the common root of the sub-domains instead of the Base DN of a
specific domain.

Managing Users and Groups
59
For example, the common root of an Active Directory with multiple domains could be
named “company.com” and could be divided into the domain components
DC=company and DC=com. Type these entries separated by a comma, but no space:
DC=company,DC=com
For a specific sub-domain, you might type:
DC=company,DC=division,DC=com
5. In the Sign-In Credentials section, do one of the following:
- Select Use Anonymous Access. If you select this option, the User Name and Password
fields in this section are inactive and not required.
- Type the user name and password of a domain user who has access to the domain server.
How you type the user name depends on how your Active Directory is configured. For
example, you can specify the user “Administrator” in the group “Users” by typing the
following, separated by a comma, but no space:
CN=administrator,CN=Users
Your Active Directory can also be configured to use only a user name, for example:
administrator
The password is represented by asterisks.
To test if your user name and password are correct, click Test Connection.
6. (Optional) If your facility uses SAM Account Names instead of the newer Active Directory
Principal Names, select “Import users by SAM Account Name instead of Principal Name.”
This configuration is specifically for those users who are used to logging into Interplay
Production with the older Windows Domain style login.
If you later decide to change to Principal Name, you need to reimport users and the current
settings will be lost.
7. Click Apply.
Clicking Apply saves the settings but does not import users.

Managing Users and Groups
60
To import users from a Windows domain:
1. Click the User Tree Pane Menu button and select Import Users.
The Import Users dialog box opens.
If you did not specify an authentication provider, the following message appears: “You have
no authentication providers configured.” Click the Go to Authentication Providers button to
display the Details pane and then complete the previous procedure.
2. Select whether you want to overwrite existing users that have the same user names.
In most cases, especially when reimporting, select “Do not overwrite existing users that have
the same names.” This option preserves any existing user settings.
3. Click the Load User Tree button.
A bar displays the progress while the user tree is loading. When the loading is complete, the
root of the user tree appears.

Managing Users and Groups
61
4. If necessary, click the triangle to expand a group and display subgroups. You can also use the
maximize icon to expand the pane. Select the groups that you want to import, and click
Import.
A message box displays the progress of the import. If the import process fails for any reason,
such as a failure to connect to the Active Directory server, a message box describes the
problem and gives you an option to retry.
If the import process is successful, the User Import Results dialog box opens.

Managing Users and Groups
62
There are four tabs:
- All: Lists all users and groups and their status
- Failed: Lists the users and groups that could not be imported and their status
- Skipped: If you selected “Do not overwrite existing users that have the same names,”
lists the users and groups that were not imported because they already exist in the user
database.
- Successful: Lists the users and groups that were successfully imported.
The following table explains some messages that can prevent a successful import. Check
with the Active Directory administrator to resolve these problems.
Message Cause
Mandatory attribute
‘userPrincipalName’ not set.
The required userPrincipalName attribute of the user is
empty. This can be caused by migrating pre-Windows 2000
users or by creating users without providing this attribute.
Insufficient access rights The user account provided for the import does not have
sufficient privileges to read the user information.
Managing Users and Groups
63
5. Click OK.
The selected group is imported in the user tree, in the folder named
Users/Import/Microsoft/full_qualified_name. You can then assign imported users to other
groups.
Creating a New User or Editing User Details
You can create individual users instead of importing a group of users. You can assign a user to
one or more groups, including the Administrators group.
To create a new user:
1. Sign in to MediaCentral UX as an administrator and select Users from the Layout selector.
2. (Optional) In the user tree, select a group to which you want to add a new user.
You can also add a user to a group after you select Create User. If you do not add a user to a
group, the new user is added to the top-level Users group.
3. Click the Create User button or click the Pane Menu button and select Create User.
4. In the Details pane, type the properties for the new user.
User Name, Password, and Confirm Password are required fields and are marked by small
white stars. Other fields and settings are optional.

Managing Users and Groups
64
Note the following restrictions:
- Passwords are case-sensitive.
- Minimum length of user names and passwords: 1 character
- Maximum length of user names and passwords: 255 characters
- Passwords cannot consist of spaces only.
5. Select the options you want, such as “User must change password at next sign-in.”
6. (Optional) Add the new user to a group.
If you selected a group and then selected Create User, the group you selected is listed in the
Groups section. To add the user to another group, drag the group icon from the user tree to
the Groups section or click the Edit button (see “Adding or Removing Group Membership
Through Selection in a Window” on page 69).
If you do not assign a user to a group, the user is added to the top-level group (Users).
7. (Optional) Assign one or more roles to a user.
Managing Users and Groups
65
By default, a user inherits the role of the assigned group. This default role is not displayed
until you save the new user. If you are working in a multi-zone environment, assign the
appropriate role for each zone.
For more information, see “Creating, Deleting, and Assigning Roles” on page 74.
8. If you do not want to create the user, click Cancel.
This action clears the Details pane.
9. When you are satisfied with the information, click Save.
The user is added to the groups that you specified. If you did not specify a group, the user is
added to the top-level group (Users).
If you navigate away from the Details pane without clicking Cancel or Save, a message box
asks if you want to apply your changes. Click Yes to apply changes, click No to ignore the
changes, or click Cancel to go back to the details pane and make additional changes.
To edit user details:
1. In the user tree, double-click a user.
2. Change the properties, options, membership, or roles.
3. If you want to cancel your changes and return to the last set of saved information, click
Revert.
4. When you are satisfied with the information, click Apply.
Creating a New Group or Editing Group Details
To create a new group:
1. Sign in to MediaCentral UX as an administrator and select Users from the Layout selector.
2. (Optional) In the user tree, select a group.
You can also add a group to a group after you click Create Group. If no items are selected in
the user tree, the new group will be added to the top-level Users group. If you select a user,
the new group will be created in the group that contains the selected user.
3. Click the Create Group button or click the Pane Menu button and select Create Group.
4. In the Details pane, type the properties for the new group.
Group Name is a required field (marked by a white star). Other fields are optional.

Managing Users and Groups
66
5. Add members to the new group by dragging users from the user tree to the Members section.
Use Ctrl+click (Windows) or Command+click (Macintosh) to select multiple users, or
Shift+click to select contiguous users.
To remove a member from the group, click the Edit button, deselect the member, and close
the dialog box (see “Adding or Removing Group Membership Through Selection in a
Window” on page 69).
6. Assign one or more roles to the group.
By default, the group inherits the roles assigned to the parent group, unless the parent group
is the top-level Users group. The top-level group cannot be assigned a role.
By default, members of the group inherit the roles assigned to the group. If you are working
in a multi-zone environment, assign the appropriate role for each zone. For more
information, see “Creating, Deleting, and Assigning Roles” on page 74.
7. (Optional) If you want to make the group a member of another group, drag the new parent
group from the user tree to the Groups section. To remove the parent group, click the Edit
button, deselect the parent group, and close the dialog box (see “Adding or Removing Group
Membership Through Selection in a Window” on page 69).
8. If you want to clear and close the Details pane before creating the group, click Cancel.
Managing Users and Groups
67
9. When you are satisfied with the information, click Save.
To edit group details:
1. In the user tree, double-click a group.
2. Change the properties, membership, or roles.
3. If you want to cancel your changes and return to the last set of saved information, click
Revert.
4. When you are satisfied with the information, click Apply.
Adding a User to a Group
To add an existing user to a group, do one of the following:
tIn the user tree, double-click a user, drag the group to the Groups section of the Details pane,
and click Apply.
tIn the user tree, double-click a group, drag the user to the Members section of the Details
pane, and click Apply.
Use Ctrl+click (Windows) or Command+click (Macintosh) to select multiple users, or
Shift+click to select contiguous users.
Removing a User from a Group
If you remove a user from a group, and the user is not a member of any other groups, the user is
moved to the Unassigned group. You can reassign a user from the Unassigned group to another
group or to the top-level group (Users). For more information, see “Understanding the
Unassigned Group” on page 72.
To remove a user from a group by using a menu command:
1. In the user tree or search results list, click the turn-down arrow to open the group from which
you want to remove the user.
2. Select the user you want to remove.
Use Ctrl+click (Windows) or Command+click (Macintosh) to select multiple users, or
Shift+click to select contiguous users.
3. Click the Pane Menu button and select Remove from Group.
To remove a user from a group by using the user’s details:
1. In the user tree or search results list, click the turn-down arrow to open the group from which
you want to remove the user.
2. Double-click the user you want to remove.
Managing Users and Groups
68
3. In the Groups section of the Details pane, select the group from which you want to delete the
user.
4. Click the Edit button in the upper left of the section, deselect the group, and click the close
button.
5. Click Apply.
To remove a user from a group by using the group’s details:
1. In the user tree or search results list, double-click the group from which you want to remove
the user.
2. In the Members section of the Details pane, select the user you want to remove from the
group.
3. Click the Edit button in the upper left of the section, deselect the user, and click the close
button.
4. Click Apply.
Removing Groups from Groups
If you remove a group from a group, and the group is not a member of any other groups, the
group is moved to the Unassigned group. You can reassign a group from the Unassigned group to
another group or to the top-level group (Users). For more information, see “Understanding the
Unassigned Group” on page 72.
To remove a group from a group by using a menu command:
1. In the user tree or search results list, click the turn-down arrow to open the group from which
you want to remove the group.
2. Select the group you want to remove.
Use Ctrl+click (Windows) or Command+click (Macintosh) to select multiple groups, or
Shift+click to select contiguous groups.
3. Click the Pane Menu button and select Remove from Group.
To remove a group from a group by using the group’s details:
1. In the user tree or search results list, double-click the group you want to remove.
2. In the Groups section of the Details pane, select the group from which you want to delete the
group.
3. Click the Edit button in the upper left of the section, deselect the group, and click the close
button.
4. Click Apply.

Managing Users and Groups
69
To remove a group from a group by using the parent group’s details:
1. In the user tree or search results list, double-click the group from which you want to remove
the group.
2. In the Members section of the Details pane, select the group you want to remove from the
group.
3. Click the Edit button in the upper left of the section, deselect the group, and click the close
button.
4. Click Apply.
Adding or Removing Group Membership Through Selection in a Window
The Details pane in the Users layout includes an Edit button in the Members and Groups
sections. Clicking the Edit button opens a window in which you can select or deselect users or
groups.
To add a user or a group to a group (“Members” section):
1. Select Users from the Layout selector.
2. In the user tree, double-click the group to which you want to add members.
3. In the Members section of the Details pane, click the Edit button.
The Add or Remove Users or Groups window opens.
4. In the Add or Remove Users or Groups window, select the users or group you want to add to
the group by doing one of the following:
tOpen the Users folder or the Groups folder if necessary, and select the check box for the
user or group you want to add.

Managing Users and Groups
70
tIn the Search bar, type the name of the user or group you want to add. For each letter
that you type, the list or users and groups is reduced to names that contain those letters.
You might need to open the Users folder or the Groups folder to view the search results.
Then select the check box for the user or group you want to add.
5. Click the close button in the Add or Remove Users or Groups window.
The user or group is added to the Members list.
6. Click Apply to save your changes or click Revert to cancel your changes.
To remove users or groups from a group (“Members” section):
1. Select Users from the Layout selector.
2. In the user tree, double-click the group from which you want to remove members.
3. In the “Members” section of the Details pane, click the Edit button.
The Add or Remove Users or Groups window opens.
4. Select the users or group you want to remove from the group by doing one of the following:
tOpen the Users folder or the Groups folder if necessary, and deselect the check box for
the user or group you want to remove.
tIn the Search bar, type the name of the user or group you want to remove. For each letter
that you type, the list or users and groups is reduced to names that contain those letters.
You might need to open the Users folder or the Groups folder to view the search results.
Then deselect the check box for the user or group you want to remove.
5. Click the close button in the Add or Remove Users or Groups window.
The user or group is removed from the “Members” list.
6. Click Apply to save your changes or click Revert to cancel your changes.
To add a user or a group to a group (“Groups” section):
1. Select Users from the Layout selector.
2. In the user tree, double-click the user or group you want to add to a group.
The Details pane displays information about the user or group.
3. In the Groups section of the Details pane, click the Edit button.
Managing Users and Groups
71
The Add or Remove Groups window opens.
4. Select the group to which you want to add the user or group by doing one of the following:
tOpen the Groups folder if necessary, and select the check box for the group to which
you want to add the user or group.
tIn the Search bar, type the name of the group to which you want to add the user or
group. For each letter that you type, the list of groups is reduced to names that contain
those letters. You might need to open the Groups folder to view the search results. Then
deselect the check box for the group to which you want to add the user or group.
5. Click the close button in the Add or Remove Groups window.
The user or group is added to the Groups list.
6. Click Apply to save your changes or click Revert to cancel your changes.
To remove a user or a group from a group (“Groups” section):
1. Select Users from the Layout selector.
2. In the user tree, double-click the user or group you want to remove from a group.
The Details pane displays information about the user or group.
3. In the Groups section of the Details pane, click the Edit button.
The Add or Remove Groups window opens.
4. Select the group from which you want to remove the user or group by doing one of the
following:
tOpen the Groups folder if necessary, and deselect the check box for the group from
which you want to remove the user or group.
tIn the Search bar, type the name of the group from which you want to remove the user or
group. For each letter that you type, the list of groups is reduced to names that contain
those letters. You might need to open the Groups folder to view the search results. Then
deselect the check box for the group from which you want to remove the user or group.
5. Click the close button in the Add or Remove Groups window.
The group is removed from the Groups list.
6. Click Apply to save your changes or click Revert to cancel your changes.
Managing Users and Groups
72
Understanding the Unassigned Group
A group labeled Unassigned is included by default as a member of the top-level group (Users).
The Unassigned group holds users and groups that have been removed from all other groups.
The Unassigned group is a system group and thus you cannot rename it, move it, delete it, or
make it a member of another group. You cannot manually add or remove users or groups. You
can reassign the users or groups in the same way that you assign users and groups to other
groups. (For more information, see “Creating a New User or Editing User Details” on page 63
and “Creating a New Group or Editing Group Details” on page 65.) After you reassign the users
or groups, they are removed from the Unassigned group.
If a group is moved to the Unassigned group, the group and its members are moved to the
Unassigned group. Members of this group can be members of other groups. In other words, only
the group is unassigned.
Deleting Users and Groups
When you delete a user or a group, the user or group is permanently deleted from all groups of
which it is a member. If you delete a user that was imported, the user can be reimported during
the next import sync operation.
If you delete a group, members of the group are not deleted. Members that belong to other
groups remain as members of the other groups. Members that are not members of other groups
are moved to the Unassigned group.
If you delete a group that contains one or more subgroups, the subgroups remain in the user tree.
A subgroup might remain as a member of a different group or, if the subgroup is not part of a
different group, it is moved to the Unassigned group.
If you imported users from a Windows domain, users deleted from the Windows domain are not
automatically deleted from the MediaCentral UX user database and they are not deleted if you
perform another import. You need to disable or delete the accounts manually.
To delete a user:
1. In the user tree or search list, select a user.
Use Ctrl+click (Windows) or Command+click (Macintosh) to select multiple users, or
Shift+click to select contiguous users.
2. Do one of the following:
tClick the Delete button.
tRight-click and select Delete.
tClick the Pane Menu button and select Delete.
Managing Users and Groups
73
nIf one user is selected in the user tree, and a different user is displayed in the Details pane, the
user selected in the user tree is deleted.
To delete a group:
1. In the user tree or search list, select a group.
Use Ctrl+click (Windows) or Command+click (Macintosh) to select multiple groups, or
Shift+click to select contiguous groups.
2. Do one of the following:
tClick the Delete button.
tRight-click and select Delete.
tClick the Pane Menu button and select Delete.
nIf one group is selected in the user tree, and a different group is displayed in the Details pane, the
group selected in the user tree is deleted.
Changing Passwords
To change a user’s password:
1. In the user tree or search list, double-click the user whose password you want to change.
2. In the Details pane, click Change Password.
3. In the Change Password dialog box, type the new password, and then type it again in the
Confirm Password text box.
Note the following restrictions:
- Passwords are case-sensitive.
- Minimum length of passwords: 1 character
- Maximum length of passwords: 255 characters
- Passwords cannot contain only spaces.
4. Click OK.

Creating, Deleting, and Assigning Roles
74
Creating, Deleting, and Assigning Roles
The Users layout includes a pane labeled Roles.
In MediaCentral UX, a role is a set of features, privileges, and layouts that are assigned to a user
by a MediaCentral UX administrator. An administrator can create MediaCentral UX roles based
on roles within an organization.The following topics describe how to manage roles:
•“Default Roles” on page 74
•“MediaCentral | UX Client Licensing” on page 74
•“Creating and Deleting Roles” on page 80
•“Assigning Roles” on page 82
Default Roles
MediaCentral UX includes the following default roles.
The Media | Distribute installation and configuration process creates additional roles. For more
information, see the Media | Distribute Installation and Configuration Guide.
An administrator can change the layouts for a role. See “Creating and Deleting Roles” on
page 80.
MediaCentral | UX Client Licensing
MediaCentral UX requires a user to be assigned one of the following licenses.
• Base license: Can connect to only one system type: iNEWS or Interplay Production. Access
is limited to specific panes.
• Advance license: Can connect to both system types: iNEWS and Interplay Production, with
access to all panes.
nEarlier versions of MediaCentral UX used a different way of assigning licenses. Beginning with
Interplay Central v1.5, you need to reassign licenses based on roles.
Role Default Layouts
Administrator Cut, Media | Distribute (if installed) Log, Rundown, Story, System
Settings, Users
Journalist Rundown, Story
Media Logger Log
Creating, Deleting, and Assigning Roles
75
A client workstation can use a single license to run MediaCentral UX and Interplay Production
client applications concurrently. For example, a user can run both MediaCentral UX and
Interplay | Access while using a single MediaCentral UX license. For more information, see the
Interplay | Engine and Interplay | Archive Engine Configuration Guide.
nTo run applications concurrently with a single license, the client workstation must be connected
to the same LAN as the MediaCentral server. The client workstation must have a correct DNS
entry and the MediaCentral server must be configured to resolve the client workstation’s host
name.
Installation
Licenses are installed on an iNEWS server, an Interplay Production server, or both. No licenses
are installed on the MediaCentral Services server. For Interplay Production, the license types are
J (Interplay Production Base license) and G (Advance license).
See the MediaCentral Services Installation and Configuration Guide for information on
installing licenses.
Available Layouts, Panes, and Features in the MediaCentral | UX Web Application
Which layouts and panes are available to a user depends on the following:
• Configuration on the MediaCentral server: iNEWS plugin, Interplay Production plugin, or
both.
• Role configuration in the Users layout: license assignment and layout assignment.
nYou can open only those panes that are available through the license you are currently using. If a
pane that is not available is open, such as through the Reset Layout command, a message is
displayed in the center of the pane that reads “The pane_name is not available for your license
type.”
The following tables summarize which panes, layouts, and features are available with which
license for the MediaCentral UX Web application.

Creating, Deleting, and Assigning Roles
76
Licenses for MediaCentral UX Web Application with iNEWS
License Type and
Configuration
Layouts
Available Panes Available Major Features Available
Base Central with iNEWS
configured
Rundown, Story • Launch pane
• Assets pane
• Queue/Story pane
• Project/Story pane
• Search pane
• Help pane
• Progress pane
• Messages pane
• Access to iNEWS databases
• Creating and editing stories
• Sending iNEWS links
• Searching for stories
Advance Central with
iNEWS and Interplay
Production configured
All layouts All panes listed above. All available with Base Central plus:
• Access to Interplay Production
database
• Viewing and editing media
• Sending links for media assets
• Searching for media assets
Licenses for MediaCentral UX Web Application for Interplay Production
License Type and
Configuration
Layouts
Available Panes Available Major Features Available
Base Central with
Interplay Production
configured
Cut, Log All panes except
Queue/Story pane and
Project/Story pane.
• Access to Interplay Production
database
• Viewing media
• Creating and editing basic
sequences
• Viewing advanced sequences
(read-only)
• Creating and editing markers and
restrictions

Creating, Deleting, and Assigning Roles
77
If you install and configure Media | Distribute, additional panes and features are available. For
more information, see the Media | Distribute User’s Guide.
Available Features in the MediaCentral | UX iOS Mobile Applications
The following tables summarize which features are available with which license for the iOS
mobile applications: MediaCentral UX for the iPad and MediaCentral UX for the iPhone
Advance Central with
Interplay Production and
iNEWS configured
All layouts All panes All available with Base Central plus:
• Access to iNEWS databases
• Creating and editing stories
• Searching for stories
• Creating and editing advanced
sequences
• Recording voice-overs.
Licenses for MediaCentral UX Web Application for Interplay Production
License Type and
Configuration
Layouts
Available Panes Available Major Features Available
Licenses for iNEWS and iOS Mobile Applications
License Type and
Configuration Major Features Available
Base Central with iNEWS
configured
• Access to iNEWS databases
• Creating, editing, and approving stories
• Creating and launching iNEWS favorites
• Presenter mode
Advance Central with
iNEWS and Interplay
Production configured
All available with Base Central plus:
• Access to Interplay Production database
• Viewing media
• Reviewing sequences associated with stories
• Launching Interplay Production favorites

Creating, Deleting, and Assigning Roles
78
Assigning Licenses
After licenses are installed, a MediaCentral UX administrator assigns a license to a role. The two
license types are displayed in the Details pane of the Users layout:
• Advance License
• Base License. The Base License includes a drop-down menu that lets you select either
Interplay Production or iNEWS.
Licenses for Interplay Production and iOS Mobile Applications
License Type and
Configuration Major Features Available
Base Central with Interplay
Production configured
• Access to Interplay Production database
• Viewing media
• Creating and launching Interplay Production favorites
Advance Central with
Interplay Production and
iNEWS configured
All available with Base Central plus:
• Access to iNEWS databases
• Creating, editing, and approving stories
• Creating and launching iNEWS favorites
• Presenter mode
Licenses for iNEWS and for Interplay Production and Android Mobile Applications
License Type and
Configuration Major Features Available
Base Central with iNEWS
configured
• Access to iNEWS databases (browse and view folders, queues, and
stories)
Base Central with Interplay
Production configured
• Access to Interplay Production not supported in this release
Advance Central with
iNEWS and Interplay
Production configured
• Access to iNEWS databases (browse and view folders, queues, and
stories)

Creating, Deleting, and Assigning Roles
79
An administrator can assign multiple roles to a user. Multiple-role assignments can help license
management by letting the user consume either a Base or an Advance license, depending on the
work that needs to be done and the licenses that are available.
The following illustration shows an example of a multiple-role assignment. By default, the
Journalist role is associated with an Advance license, and the Media Logger role is associated
with a Base license. An administrator can assign both Journalist and Media Logger roles to a
user, as shown in the following illustration.
Which license the user consumes is determined by the role the user selects after signing in. This
selection depends on the MediaCentral UX application you are using:
• For the MediaCentral UX Web application, the user selects a different role by choosing a
layout assigned to that role in the Layout selector.
• For the MediaCentral UX iOS applications, the user selects a different role by choosing the
role in the role switcher.
The following illustration shows the Layout selector for the MediaCentral UX Web application.
The Layout selector shows two roles, Journalist and Media Logger, with different layouts
assigned to each role.

Creating, Deleting, and Assigning Roles
80
If the user selects the Story layout, the user is working as a Journalist and is consuming an
Advance license. If the user switches to the Log layout, the user is then working as a Media
Logger and is consuming a Base license.
You can open only those panes that are available through the license you are currently using. If a
pane that is not available is open, such as through the Reset Layout command, a message is
displayed in the center of the pane that reads “The pane_name is not available for your license
type.”
An administrator can assign the same layout to roles that use different licenses. Changing from
one license type to another can also cause some panes to be unavailable.
This behavior also applies if you receive an Interplay Production link through the
MediaCentral UX Messenger and you do not have a license that allows access to the Interplay
Production database. A message is displayed that reads “You do not have permission to view this
asset.”
Creating and Deleting Roles
The three default roles are Administrator, Media Logger, and Journalist. You can create
additional roles and name them as you like. You cannot rename or delete the Administrator role.
nIn Interplay Central v1.2.x and earlier, the names of roles were case-sensitive. As a result, the
roles Journalist and JOURNALIST were treated as separate roles. In Interplay Central v1.3 and
later, names of roles are no longer case-sensitive and cannot be duplicated. If you upgraded from
a version earlier than Interplay Central v1.3, any duplicate roles were renamed, for example,
JOURNALIST DUPLICATE_d8abb. You can rename this role to something more meaningful.
To create a role:
1. Select Users from the Layout selector.
2. Click the Roles pane.
3. Do one of the following:

Creating, Deleting, and Assigning Roles
81
tClick the Pane Menu button and select Create Role.
tClick the New Role button.
4. In the Details pane, type a name for the role.
This field is required.
5. (Optional) Type a description of the new role.
6. Select one of the following license types for the role:
-Advance
-Base
For more information on license types, see “MediaCentral | UX Client Licensing” on
page 74.
7. In the Layouts section, click the Edit button.
The Add or Remove Layouts window opens.
8. Select the check box for the layout or layouts you want to assign to the role.
9. Click the close button in the Add or Remove Layouts window.
The layout is added to the Layouts list.
10. Click Save.
The role is added to the list in the Roles pane.
To delete a role:
1. Select Users from the Layout selector.
2. Click the Roles pane.
3. Select the role you want to delete.
4. Click the Pane Menu button and select Delete Role.
A confirmation box asks if you want to delete the selected role.

Creating, Deleting, and Assigning Roles
82
5. Click Yes.
The role is deleted.
Assigning Roles
You can assign roles in two ways:
• In the Role Details pane
• In the User or Group Details pane.
You can assign roles by dragging and dropping.
If you are working in a multi-zone environment, a user needs at least one role in a zone to sign in
to the server for that zone. The same user can have different roles in different zones.
To assign a role in the Role Details pane:
1. Select Users from the Layout selector.
2. In the Roles pane, double-click the role that you want to assign to a user or group.
Information about the role is displayed in the Details pane.
3. Click the User Tree pane.
4. Select the user or group to which you which you want to assign the role and drag it to the
Users and Groups section of the Details pane.
The following illustration shows the Journalists group assigned the role Journalist.

Creating, Deleting, and Assigning Roles
83
The following illustration shows the Journalists group assigned the role Journalist in two
zones: news-ipc1 and news-ipc4.
5. Click Apply to save your changes or click Revert to cancel your changes.
To assign a role in the User or Group Details pane:
1. Select Users from the Layout selector.
2. In the user tree, double-click the user or group to which you want to assign a role.
Information about the user or group is displayed in the Details pane.
3. Click the Roles tab.
4. Select the role you want to assign to the user or group and drag it to the Role section of the
Details pane.
The following illustration shows the Journalists group assigned the role Journalist.
The following illustration shows the Journalists group assigned the role Journalist in both
zones of a multi-zone configuration.

Displaying Information in the Details Pane
84
5. Click Apply to save your changes or click Revert to cancel your changes.
The From Group column shows if the role is assigned directly (“Assigned to group directly”)
or inherited from a parent group. If a role is inherited, the parent group is listed in the From
Group column.
To remove a role, select the role and do one of the following:
tClick the x to the right of the role.
tRight-click and select Revoke Role.
The Revoke Role option works with multiple selections. This option skips roles that cannot
be deleted, for example the default Administrator role for the Administrators group or any
other role inherited from a group.
nThe only way to remove roles inherited from a group is to remove the user or group from that
group.
Displaying Information in the Details Pane
You can double-click users or groups in the Details pane to select the item in the User Tree pane,
and display information about the item in the Details pane. For example, in the following
illustration, if you double-click Journalist 2, information about the user Journalist 2 is displayed
in the Details pane.

Searching for Users or Groups
85
Searching for Users or Groups
If you want to display details about a user or group but you do not want to navigate the user tree,
you can use the Search pane. You can perform tasks using the items in the search results, such as
adding selected users to a new group or deleting selected users.
The search process looks for users or groups whose initial letters match the characters you type
(a “prefix search”). The search is not case-sensitive. You cannot use an asterisk as a wild card.
For example, “Jo” and “joh” would both return “John” but “J*n” would not return anything.
To search for a user or group:
1. In the Search pane, type a sequence of one or more characters that begin the name of a user
or group.
2. Click the Search icon (magnifying glass) or press Enter (Windows) or Return (Macintosh).
Users and groups that match the criteria are listed in the search results list.
To display information about a user or group:
tDouble-click the name in the search results list.double-click the name in the search results
list.
The user or group is selected in the user tree, and information is displayed in the Details
pane.
To delete users or groups:
1. Select one or more users or groups from the search results list.
Use Ctrl+click (Windows) or Command+click (Macintosh) to select multiple items, or
Shift+click to select contiguous items.

Viewing and Ending Active Sessions
86
2. Do one of the following:
tClick the Delete button.
tRight-click and select Delete.
tClick the Pane Menu button and select Delete.
Viewing and Ending Active Sessions
A MediaCentral UX administrator can view a list of users who are currently signed in to the
MediaCentral UX Web application. If a user has more than one session open in a browser, only
one session is shown. To sort the sessions, click the heading for the column you want to sort by.
The following illustration shows an example, sorted by Login Name.
The administrator has the option to end one or more sessions. If more than one session is open in
a browser, all sessions are ended.
nA user can have multiple roles assigned, of which only one is active at any time. A user can select
a different role by choosing a layout assigned to that role in the Layout selector. When the user
switches the role, the old session stays active until it automatically times out after five minutes.
This might cause multiple sessions for that user to appear in the Active Sessions view.
cEnding a user session can cause data loss if the user has not saved all changes.
To view active sessions:
1. Open the Users layout.
2. Click the Active Sessions pane. If the pane is not open, select Panes > Active Sessions.
3. Click the Refresh button to display the most recent information.
To end one or more sessions:
1. Select one or more sessions.
2. Do one of the following:
Viewing and Ending Active Sessions
87
tClick the End Session button.
tRight-click and select End Session.
The session is ended on the server. These options skip sessions that cannot be ended (such as
your own session).
After a short delay (up to a minute), a message box is displayed on the selected clients that
reads “Your session has been terminated. You will be redirected to the Sign-in screen.”
3. The user must click the Sign Out button.

3Monitoring and Troubleshooting
The following topics include information that you can use for monitoring and troubleshooting:
•Log Files
•Troubleshooting Send to Playback Problems
•Troubleshooting Mixdown Problems
Log Files
The following sections list some useful log files. Not all log files are listed.
For information about log files related to a server cluster, see the Avid MediaCentral Server
Clustering Guide.
MediaCentral Middleware Service
Log files for the MediaCentral Middleware Service are located in the following folder on the
MediaCentral Services server:
/var/log/avid/avid-interplay-central
There are several sets of log files, which are described in the following table.
Log File Description
interplay_central_n.log Contains the main log messages. The folder contains a
maximum of ten files, numbered from 0 (most recent) to
10.

Log Files
89
MediaCentral User Management Service
Log files for the MediaCentral User Management Service are located in the following folder on
the MediaCentral Services server:
/var/log/avid/avid-ums
These logs are described in the following table.
client/client-yyyy_mm_dd.n.log Contains log messages pertaining to the client
application. The folder contains a maximum of ten files,
numbered from 0 (most recent) to 10.
Prior to Interplay Central v1.5, this information was in
the interplay_central_n.log file
If necessary, you can disable client logging by adding a
property to the application.properties file:
/opt/avid/etc/avid/avid-interplay-central/co
nfig/application.properties
Add the following line:
system.clientLoggingEnabled=false
If the application.properties file does not exist, you need
to create it. For more information, see the MediaCentral
Services Installation and Configuration Guide.
jetty-yyyy_mm_dd.request.log Contains logs of all HTTP requests to Jetty.
performance/performance.yyyy-MM-dd.csv.log
performance/performance.yyyy-MM-dd.csv.tree.log
Contains HTTP performance statistics when enabled.
Logging is disabled by default; contact Avid for
instructions for enabling. The folder contains log files
for the last 7 days.
Log File Description
Log File Description
importer.log Contains information about import issues
service.log General log output and issues for the User Management Service
session.log User session related information.

Log Files
90
MediaCentral Distribution Service
Log files for the MediaCentral Distribution Service are located in the following folder on the
server where you installed the MediaCentral Distribution Service:
C:\ProgramData\Avid\Interplay Central Distribution Service
These logs are described in the following table:
MediaCentral Playback Service
Log files for the MediaCentral Playback Service are located in the following folder on the
MediaCentral Services server:
/var/log/avid
The most useful logs are described in the following table:
Also, log files for the Avid AAF service are created in the following subfolder:
/var/log/avid/avid-aaf-gen
Log files are created in the following subfolder for each instance of the service:
Log File Description
STPService_nn.log Contains log messages from the MediaCentral Distribution Service
STPTimerTask_nn.log Contains log messages from the MediaCentral Distribution Service’s automatic clean-up of
job status.
Log File Description
edit.log Contains information about the streaming service.
isis.log Contains information about access to ISIS shared storage.
jips.log Contains information about the Interplay gateway.
spooler.log Contains information about the dynamic resolver service.
Log File Description
/log_n/avid_aaf_gen_n.log Contains information about the Avid AAF service, created in a subfolder.

Log Files
91
MediaCentral Common Services
Log files for common services used in MediaCentral (messaging and e-mail forwarding) are
located in the following folder on the MediaCentral Services server:
/var/log/avid/acs
These logs are described in the following table:
MCPS Manager Service
Log files for the MCPS Manager Service are located in the following folder on the MediaCentral
Services server:
/var/log/avid/avid-icps-manager
These logs are described in the following table:
MediaCentral | UX iPad and iPhone Applications
You can create a log file for the MediaCentral UX iPad or iPhone application and send it to Avid
support by opening the Settings for MediaCentral UX and turning on the Logging setting.
• If set to On, MediaCentral UX keeps logs on session activities, which you can use to
troubleshoot issues. Use the Logging Level setting to determine how much information is
logged.
If you tap the Actions button, a Send Log option appears that lets you e-mail the logs
directly to Avid.
• If set to Off (default), logging and the Send Log option are disabled.
Log File Description
avid.acs-messenger.log Contains log messages from the MediaCentral messaging service.
avid.acs-mail.log Contains log messages from the e-mail forwarding service.
Log File Description
avid-icps-manager.log Contains log messages from the MCPS Manager service.
avid-icps-manager-err.log Contains service startup errors.

Troubleshooting Send to Playback Problems
92
If the log file is more than 15 MB, you cannot send it directly. Use the iTunes File Sharing
feature:
1. Connect your device to a Macintosh computer.
2. Open iTunes and navigate to Device > Apps.
3. Open iTunes and navigate to Device > Apps.
4. In the Avid Central Documents list, select the Logs folder.
5. Click “Save to” or drag the folder to a location on your computer.
6. Zip the folder and send it to Avid as an e-mail attachment.
Troubleshooting Send to Playback Problems
The following information will help you solve Send to Playback problems. See the following
sections:
•“Problems and Error Messages” on page 92
•“MediaCentral Send to Playback Configuration Check List” on page 95
•“Information to Provide to Support” on page 96
First check the table of problems and error messages for a possible solution. Then check the
configuration check list. Finally, if necessary, gather the information needed for Avid support.
Problems and Error Messages
Problem or Error Message Probable Cause Solution
The STP progress seems to hang and
there is no error message
No specific cause. Check the status of the related
Production Services job. Connect to
your Production Services Engine,
using the Production Services and
Transfer Status tool, and check the
jobs list.
Message: “Bad out track mode
P0=1,S1=0” when sending
sequences to a playback device.
The version of Interplay | Transcode
is not correct. Use v2.6 or later, if
you are using Interplay Central
v1.2.1 and the related Distribution
Service.
Update the version of
Interplay | Transcode. See the Avid
MediaCentral ReadMe for
information about version
compatibility.
Message: Failed to find
mediaIndexer host null
The MediaCentral Middleware
Service did not find a Media Indexer
host in the Avid System Framework
(ASF)
Check the ASF configuration. The
workgroup Media Indexer should be
displayed when you start the ASF
configuration application.

Troubleshooting Send to Playback Problems
93
Message: Remote STP process
failed:
CM_INCOMPAT_TRACK_TYPES
(in "wait render" phase) for sequence
with D-track and dissolve.
Wrong version of
Interplay | Transcode.
Install Interplay | Transcode v2.7.0.1
or later.
Message:Remote STP process
failed: Exporter failed with error
code:4 (in “wait long GOP export”
hase)
Clip is in the process of being
captured
Wait until the capture is complete.
Message: Remote STP process
failed: java.lang. RuntimeException:
Relink process time out after 60000
ms (in “preprocess” phase)
No specific cause. On the server running the
MediaCentral Distribution Service
check if the Windows process
“STPDR” is running. If not, check if
it is possible to start it by
double-clicking the exe file.
Message: Remote STP process
failed: java.lang.RuntimeException:
Relink process return error:
DynamicRelinker::Relink failed
error code:80000008 (in
"preprocess" phase).
Sequence contains a title. (Error
from CDS v2.7.0.1).
MediaCentral UX does not support
STP of sequences containing titles.
(Avid MediaCentral ReadMe,
UDevC00176883, ICTD-316)
Message: Remote STP process
failed:
net.nxn.JXDK.MonikerNotFoundEx
ception: ID/Moniker:nnnn
The sequence you want to send to
playback cannot be found in the
Interplay Production database.
1. Check if the sequence exists in
the Interplay Production
database. You can run a search
for the sequence or browse to the
location of the sequence. When
you save a story, the related
sequence is saved in the
Interplay Production database
location for script sequences, for
example,
projects/iNEWSsequences.
This location is defined in the
iNEWS System Settings.
2. Check the STP profile settings
(especially the frame rate).
Message: Remote STP process
failed: null. (in "wait transfer"
phase).
The send-to-playback operation to
AirSpeed Classic is using Interplay
Central Distribution Service (ICDS)
earlier than v2.7.
Update to Interplay Central v1.3 or
later with ICDS v2.7 or later.
Problem or Error Message Probable Cause Solution

Troubleshooting Send to Playback Problems
94
Message: Remote STP process
failed: SessionRefused (in "wait long
GOP export" phase).
or
Remote STP process failed: The
server is currently disabled. (in "wait
long GOP export" phase).
Indicates that in the STP profile the
target resolution is not compatible
with the resolution specified on the
in the AMS Channel Configuration >
Video Standard setting.
Edit the profile or change the setting
on the AMS.
Message: “Remote STP process
failed: The server is currently
disabled. (in "wait long GOP export"
phase).”
Indicates that in the STP profile the
option “Accelerated STP” is enabled,
but on the AirSpeed Multi Stream
(AMS) the “Play while Transfer”
option is disabled.
Edit the profile or change the setting
on the AMS.
Message: Remote STP process
failed: Unable to connect to media
services: (in “started” phase)
The MediaCentral Distribution
Service cannot connect to the
Production Services Engine.
Check the connection between the
server running the MediaCentral
Distribution Service and the
Production Services Engine server.
Message: Remote STP process
failed: Unable to start the job
[com.avid.utils.provider.ProviderExc
eption: Unable to start the job
Checkout asset:1] (in "wait
mixdown" phase).
Problem communicating with the
Interplay | Transcode service. This
error could occur after an
Interplay | Engine reboot when
Transcode cannot re-establish the
connection
Restart Interplay | Transcode.
Message: Remote STP process
failed: unexpected error occurred. (in
"wait long GOP export" phase).
Error occurs exactly at 50%
completion of STP Encode process.
Error message in Transfer client on
AMS: for example,. "2012/09/05
19:46:22 16F4
TransferController::TransferError
Error encountered in Session 1, (An
unexpected error occured) () 25 0"
Problem with connection between
AirSpeed Multi Stream (AMS) and
ISIS shared storage.
Check the connection and try to copy
files from AMS to ISIS.
Message: Remote STP process
failed: There must be an even
number of audio channels for export,
except for a one audio track export.
(in "wait long GOP export" phase).
The sequence has an odd number of
audio tracks.
Use a sequence with an even number
of audio tracks or set the audio
mixdown option in the STP profile
to Stereo.
Problem or Error Message Probable Cause Solution

Troubleshooting Send to Playback Problems
95
MediaCentral Send to Playback Configuration Check List
Message: STP service is not
available.
The MediaCentral Middleware
Service cannot find the
MediaCentral Distribution Service.
Check the server name for the
MediaCentral Distribution Service in
the System Settings (Interplay
Production section).
Message: Unable to map TM Profile
AirSpeed_name on TM Server
AirSpeed_name to a
resolution/project ID
• The Interplay | Transfer server
could be down.
• You selected an STP profile that
does not use the playback device
with the -HD option when
attempting to send to playback
an HD sequence.
• Make sure Interplay | Transfer is
correctly configured and running
on the AirSpeed server.
• For AirSpeed Multi Stream with
the HD option there are usually
two choices for Playback
Device: one is the
Airspeed_name and the other one
is the Airspeed_name with -HD
appended. For HD target
resolutions you need to specify
Airspeed_name-HD as the
Playback Device in the STP
profile.
Problem or Error Message Probable Cause Solution
Task Section Reference
Make sure the MediaCentral Distribution Service
is installed and running.
Avid MediaCentral Platform Services
Installation and Configuration Guide. Also
see “Understanding the Send-to-Playback
Components and Process” on page 23
Make sure the following Interplay Production
components are installed, configured, and running
correctly:
• Interplay Engine
• Interplay Production Services Engine
• Interplay Transcode
• STP Encode Service (for Long GOP formats)
• Interplay Transfer (if not using an AirSpeed or
Air Speed Multi Stream server)
• Avid Service Framework
Avid Interplay Installation and
Configuration Guide and other Interplay
Production documentation.

Troubleshooting Send to Playback Problems
96
Information to Provide to Support
If you cannot solve the problem, provide the following information to Avid support for further
analysis.
Error message: The error message that is shown in MediaCentral UX after the failed STP job.
Alternatively, the amount of progress when the STP job stops and times out without error.
Collect Tool: Run the Collect tool (one of the Avid System Diagnostic Tools):
1. Restart the MediaCentral Distribution Service in the Windows Service Manager. This will
start a new log file STPService_00.log.
2. Note your system time.
3. Reproduce the problem.
4. Run the Collect tool and send the output along with the time the problem was reproduced.
If the Collect Tool is not available: If the Collect tool is not available, provide the following:
• Version numbers of the services running on the MediaCentral Server:
On the MediaCentral server run these commands:
cd /opt/avid/bin/
./ics_version
Make sure iNEWS is correctly installed,
configured, and running.
Avid iNEWS documentation.
Make sure the playback server is installed,
configured, and running correctly (AirSpeed,
AirSpeed Multi Stream, or other)
AirSpeed or AirSpeed Multi Stream
documentation or third-party documentation.
Make sure the Send to Playback profiles are
correct, for example,
• Make sure the ISIS workspace is correct
• For XD CAM (Long GOP) make sure the
Long GOP option is selected.
“Configuring for Send to Playback” on
page 23.
Task Section Reference

Troubleshooting Mixdown Problems
97
The output will be similar to the following:
[root@mun-kvmicps14 bin]# ./ics_version
UMS Version: 1.5.0.6
IPC Version: 1.5.0.17
ICPS Version: 1.5.0.6407889
ACS Version: 1.5.0.6407889
ICS installer: 1.5
• Version numbers of MediaCentral Distribution Service (MCDS), Interplay Transcode, and
Interplay STP Encode.
• The MediaCentral Distribution Service log from “C:\ProgramData\Avid\Interplay Central
Distribution Service\STPService_00.log”
- Restart the MediaCentral Distribution Service in the Windows Service Manager. This
will start a new log file STPService_00.log.
- Note your system time
- Reproduce the problem
- Send the STPService_00.log from the above path and the system time you noted.
Troubleshooting Mixdown Problems
Use the following table to help you solve MediaCentral |UX sequence mixdown problems.
Problem or Error Message Probable Cause Solution
Message: “Not all source media
found or needed transcoding.”
The Interplay Transcode profile
specifies a Transcode mode other
than Mixdown
Use a profile that specifies Mixdown
mode.

AUser Management Utility Tools
The MediaCentral User Management Utility tools are programs that an administrator runs as
root
from a command line on the Linux server that is running the User Management service,
avid-ums.
Special Characters
Be careful when using special characters in path names and when resetting the administrator
password using this command line utility. Some characters will not be processed correctly.
If you need to use special characters such as
"/[]:;|=,+*< > ? &
or an empty space in a
parameter, enclose the parameter in either single quotes (
'
) or double quotes (
"
). For example, to
produce
para*meter
, type
"para*meter"
.
If you need to use quotes in a parameter, do the following:
• To produce double quotes within double quotes, use a backslash as an escape character. For
example,
"para\"meter"
results in
para"meter.
• To produce a single quote within single quotes, use single quotes and a backslash as an
escape character. For example,
'para'\''meter'
results in
para'meter
.
• For quotes that do not match the enclosing quotes, do not use an escape character. For
example,
"para'meter"
results in
para'meter
.
Commands
Utility Tool Command Options Description
avid-ums-reset-admin-password NEW_PASSWORD
Resets the password for
the default MediaCentral
administrator account.
avid-ums-statistics
Returns MediaCentral
User Management
Service statistics.

99
For information on a specific command, type the following:
[root]# avid-ums-[UTILITY_TOOL_NAME]
avid-ums-create-role ROLE_NAME
ROLE_DESCRIPTION
LICENSE
[LAYOUT1][LAYOUT2]...[OPTIONS]
-p, --admin-password <arg>
Creates a role and
assigns licenses and
layouts to the role.
Specifying one or more
layouts is optional.
avid-ums-backup BACKUP_FILE [options]
-pp, --postgres-superuser-password <arg>
-pu, --postgres-superuser-name <arg>
Performs a backup of the
UMS database to a file
that can be restored later.
This command can be
used for manual backup
or as part of an
automated backup.
For instructions on
backing up and restoring
MediaCentral databases,
see the MediaCentral
Services Installation and
Configuration Guide.
avid-ums-restore BACKUP_FILE [options]
-pp, --postgres-superuser-password <arg>
-pu, --postgres-superuser-name <arg>
Restores the UMS
database from the
supplied file. If a user
database already exists,
it will be replaced by the
restored one.
Utility Tool Command Options Description
100
MediaCentral Glossary
A
Administrators group
A default group used for MediaCentral UX user management that contains users with
administrative privileges.
active angle
In a group clip, the camera angle selected for single-angle view and the angle displayed when
you add the clip to a sequence.
advanced sequence
A sequence you create in MediaCentral UX that includes a timeline with one video track and
user-specified audio tracks. By default, these tracks are named NAT, SOT, and VO for use with
iNEWS stories. However, you can rename these and use the sequence independently from an
iNEWS story
angle
In a group clip, one of the individual clips, each of which has a different camera angle.
area
A section of the MediaCentral UX Web application. You can customize the application to reduce
or expand the number of areas. Also referred to as a pane area.
asset
An object that you can use to create stories and sequences. There are different types of assets,
such as video media, audio media, graphics, images, and text. Asset usually refers to objects or
also lists of objects, such as rundowns, that are stored in an asset management database.
Asset mode
If you click the Asset button in the Media pane, you can view media for the currently loaded
asset and use controls that apply specifically to assets, such as controls for setting In and Out
points. Compare with the definition of Output mode.
101
Assets pane
A pane in the client application that displays assets. These assets can result from a search or from
browsing. Assets are displayed in a folder hierarchy, if applicable to the assets displayed.
audio follows video
An audio setting that allows the audio mapping for a track in a group clip to automatically
“follow” any active angle change and use the audio from the new active angle.
authentication provider
A server that checks the credentials (user name and password) of a user and allows access. A
MediaCentral UX administrator designates an authentication provider for imported users, such
as a Windows Domain server.
B
basic sequence
A sequence you create in MediaCentral UX that includes a timeline with one video track and one
audio track. This single audio track represents all source audio tracks. Typically you use it to
create a simple sequence (sometimes referred to as a cut list or a shotlist).
C
Contacts list
In the Message bar, a list of iNEWS users from which you can select a recipient of a message.
Cue List
The area in the Script Editor in which the journalist adds or edits production cues and machine
control events, such as those for a character generator (CG).
D
Details pane
A pane in the Users layout and the System Settings layout that displays information and settings
for a selected item.
102
drop zone
The part of an area into which you can move a pane. Each area has five drop zones: center, top,
bottom, left, and right.
E
edit while capture (EWC)
See Frame Chase editing.
F
facet
A subtopic of an iNEWS project that provides additional granularity. Any stories associated to a
facet are automatically associated to that facet’s parent project. See also project.
federated search
A search that uses the search capabilities of the MediaCentral Platform to provide the full search
functionality that individual databases provide.
Frame Chase editing
A feature that lets you view and edit media while it is being captured from a line feed or ingest
device. Also known as edit while capture (EWC).
G
group clip
A master clip created in Media Composer or another Avid editing application by syncing a group
of clips based on common source timecode, auxiliary timecode, or marks placed in the footage.
I
indexed search
A search that queries a central index synced with multiple databases and finds anything stored in
the index. It does not directly search Interplay Production databases. See also Media | Index
103
J
J-K-L play
The J-K-L keys on the keyboard allow you to play and shuttle through media at varying speeds.
This feature is also referred to as three-button play or variable-speed play.
L
Launch pane
A pane in the client application from which you navigate to various locations. This pane displays
remote file systems, local files systems, and other locations for assets.
Layout
A collection of panes designed for a specific purpose, such as a layout for journalists or a layout
for administrators.
Layout selector
A list from which you select the layout that you want to work in.
L-cut
A split edit between two clips in which the video transition and the audio transition do not occur
simultaneously. The audio transition can occur before the video transition or the video transition
can occur before the audio transition.
locator
See marker.
Log layout
A layout that a media logger or journalist uses to view and create markers.
logging
Adding information to clips, subclips, and sequences. This information includes markers,
restrictions, and text, which can be used for reference during story creation and media editing.
104
M
marker
An indicator added to a selected frame to mark a particular location in a clip, subclip, or
sequence. Markers can be different colors and can be associated with user-defined text. Markers
are displayed in the Media Timeline and marker text is displayed as an overlay in the Media
viewer. Formerly called locator.
master clip
A media object that contains pointers to media files in which the actual digital video and audio
data is stored.
Match Frame
A feature that lets you load a source clip, a portion of which is contained in a sequence.
MediaCentral Distribution Service (MCDS)
An Interplay Production service that coordinates jobs with Interplay Production Services for
send to playback.
MediaCentral Platform
The software infrastructure that supports MediaCentral products and services
MediaCentral User Management Service (UMS)
One of the MediaCentral Platform services. It provides the ability to create and manage users
and groups and authenticate users across multiple systems.
MediaCentral Zone
A MediaCentral zone consists of the following configuration:
• One MediaCentral server or MediaCentral cluster server
• One Interplay | Production engine, one iNEWS database, or both
• One or more ISIS storage systems
By default, a MediaCentral system is configured as a single zone. Large organizations can
combine two or more single-zone systems into a multi-zone environment.
105
Media Distribute layout
A layout that displays different options for publishing to multiple platforms. The layout includes
the Social Message, Web Story, and Packages panes used for publishing media packages.
Media controls
In the Media pane, controls that let you play and move through an asset and edit an asset for use
in creating a sequence. Which controls are displayed depends on the selected asset.
Media | Index
A search engine that allows users to search a central index for multiple Interplay Production
databases over multiple zones. See also indexed search.
Media pane
A pane in the client application in which you can view and edit media assets, using the Media
controls.
Media viewer
The section of the Media pane used to view an asset.
Media Timeline
In the Media pane, a graphical representation of the length and time spans of an asset or
sequence.
Media zoom bar
In the Media pane, a control located below the Media Timeline that lets you enlarge a section of
the Media Timeline so you can work more easily with long clips. See also Sequence zoom bar.
Message bar
A section of the client application in which you can send and receive messages. The Message bar
consists of the To field, the Message field, and the Send button.
Menu bar
A section of the client application from which you can select various menu options.
Message History
In the Message bar, arrow buttons are provided to let you read recent messages. A numerical
indicator appears when multiple unread messages exist.
106
Messages pane
A pane in the client application that displays a message box for sending both text messages and
media asset links to other MediaCentral UX users. It also lists all received messages.
metadata
Data that describes an asset. Metadata includes properties, reservations, restrictions, and other
information.
Metadata pane
A pane that displays properties that are associated with a selected asset in the Interplay
Production database, such as Start Timecode or Comments.
mixdown
A process in which multiple video tracks, multiple audio tracks, and effects are combined into a
new master clip with one video track and a reduced number of audio tracks.
N
NAT (natural sound)
Audio recorded at the same time as the video, often by a microphone built in to a camera.
Compare with the definition of SOT (sound on tape).
O
Output mode
If you click the Output button in the Media pane, you can view media for the currently loaded
sequence and use controls that apply specifically to sequences, such as voice-over controls.
Compare with the definition of Asset mode.
P
package
In Media Distribute, a collection of text (messages or stories), images, video, and audio, all
associated with a common iNEWS story and Interplay Production master clip or sequence.
107
Packages pane
A pane in the client application that displays a history of packages ready for publication and
already published. The pane also allows you to review and approve packages submitted for
publication.
pagination
A system setting the specifies the maximum number of items listed in the Queue/Story pane or
the Project/Story pane.
pane
A section of the MediaCentral UX Web application. An area contains one or more panes.
Multiple panes can be layered within an area, with the names of each pane appearing on tabs that
the user can select to view.
Pane menu
A menu of commands that are available for each pane. To access the menu, click the Pane Menu
button.
position indicator
A vertical bar in the Media Timeline that indicates the location of the frame displayed in the
Media viewer. The Sequence Timeline also includes a position indicator, which can be vertical or
horizontal, depending on the orientation of the Sequence pane. You can drag the position
indicator to scrub through a clip or sequence.
presenter mode
A feature of the MediaCentral UX tablet application lets users view a show’s scripts in a
page-by-page layout, similar to printed scripts used by news presenters.
production cue
An object in an iNEWS story that provides important information to technical staff as well as
machine control commands for devices, such as character generators.
Progress pane
A pane in the client application that displays the progress and status of MediaCentral UX
processes such as sequence mixdown and send to playback.
108
Project/Story pane
A pane in the client application that displays the contents of a project, its facets, and any
associated stories.
project
An iNEWS term for a group of stories categorized by topic so that news teams working on a
particular topic can find everything related to it in a single place. See also facet.
Q
Queue/Story pane
A pane in the client application that displays the contents of a queue with the contents of the
story, including the story form.
queue
A subfolder in an iNEWS database that contains stories.
R
read-only sequence
A sequence that you open from an Interplay Production folder but cannot edit or save because
you do not have a read/write role for the folder. You can play the sequence but you cannot edit or
save it. See also uneditable sequence.
restriction
A set of two markers that indicate clips whose use is limited in some way, such as through
intellectual property rights management or content compliance.
role
A set of features, privileges, and layouts that are assigned to a user by a MediaCentral UX
administrator. An administrator can create MediaCentral UX roles based on roles within an
organization.
rundown
A lineup or timed list of scripts indicating the order in which they will be aired during a news
program.
109
Rundown layout
A layout that a journalist uses to edit and create stories.
S
script
The text that is read on air. Also the content for organizing a feature.
Script Editor
A section of the Queue/Story pane in which a journalist creates and organizes the elements of a
story. There are four sub-sections of the Script Editor: Story Form, Cue List, Story, and Sequence
Timeline.
script sequence
A series of video, audio, and images that you compose in the Sequence pane and play in the
Media pane. Script sequences are saved in the Interplay Production database and can be sent to a
playback device.
Search bar
A section of the client application in which you can conduct a search for assets that match
specific criteria.
Search pane
1. A pane that lets a user search for information and assets.
2. A pane in the Users layout that lets an administrator search for MediaCentral UX groups and
users.
Send button
In the Message bar, the button you click to send a message.
segment
1. In a rundown, a portion of the show aired between commercial breaks.
2. A portion of the story body/text. A journalist uses segments to time the text and integrate it
with video, audio, and production cues. Multiple timed segments are combined to form the
overall story.
3. In a sequence, a portion of media contained on a track.
110
send to playback (STP)
The process of transferring a sequence to a playback device or playout server for broadcast.
sequence
Video, images and audio clips, or any combination, arranged in a series. See also basic sequence
and advanced sequence.
Sequence pane
A pane in which you can work with video and audio clips to create or edit a sequence. You can
associate the sequence with a new story as a script sequence or store it as an independent asset in
an Interplay Production database.
Sequence Timeline
The area of the Sequence pane that hold the video and audio clips. The Sequence Timeline
includes a video track, one or three audio tracks, and a timing track.
Sequence zoom bar
The Sequence zoom bar is located below the Sequence Timeline for horizontal orientation or to
the right of the timeline for vertical orientation. You can use the zoom bar to enlarge a section of
the Sequence Timeline so that you can work more easily with long sequences or make precise
edit decisions. See also Media zoom bar.
Settings pane
A pane in the System Settings layout from which you can select a group of settings to view or
edit.
shuttle
To view media at speeds slower or faster than real time. In MediaCentral UX you can use the J,
K, and L keys to shuttle through a clip or sequence.
sidebar
A feature of the MediaCentral UX mobile application from which you can navigate various
systems integrated with MediaCentral UX, such as an iNEWS newsroom computer system
simple sequence
See basic sequence.
111
Social Message pane
A pane in the client application that allows you to create packages for publication to social media
sites, such as Facebook or Twitter.
SOT (sound on tape)
Audio recorded at the same time as the video, often by a microphone separate from the one built
in to a camera. Compare with the definition of NAT (natural sound).
source clip
A video clip or audio clip that is used as part of a sequence.
story
A compilation of elements that includes the script that is sent to the teleprompter and read on air,
any video and audio that is broadcast with the script, as well as production cues and machine
control instructions associated with the queue. A story can also be created as a feature that uses
the script to organize the feature.
Story Form
A section of the Script Editor that provides story information in fields that are predetermined by
the iNEWS system administrator for each queue in the database.
Story layout
A layout that a journalist uses to edit and create stories that include video and audio.
STP (send to playback)
The process of transferring a sequence to a playback device or playout server for broadcast.
subclip
A clip created by marking IN and OUT points in a master clip and saving the frames between the
points. The subclip does not contain pointers to media files. The subclip references the master
clip, which contains pointers to the media files.
System Settings layout
A layout that a MediaCentral UX administrator uses to specify various configuration settings.
112
T
Thumbnails pane
A pane that displays small images of an asset that is loaded in the Asset mode of the Media pane.
Images are displayed by timecode, marker, or both.
Timecode displays
In the Media pane, displays that provide timecode information for the loaded asset or sequence.
timing block
A section of a script sequence that corresponds in duration to the read rate of a story segment. A
timing block serves as a container for editing actions.
track selector
In the Audio pane, a drop-down menu that lets you map an audio track of a group clip to the
corresponding audio track of any other angle in the group clip.
trim indicator
In the Sequence Timeline, a mark that appears at the beginning or end of a clip in the video
column or audio column when hovering over that area with the mouse pointer. You can trim
video and audio together, or you can trim them separately to create an L-cut.
U
Unassigned group
A default group used for MediaCentral UX user management that includes users that were
removed from a group but are not members of any other groups.
uneditable sequence
A sequence created on Media Composer or another Avid editing application that cannot be
edited in MediaCentral UX, such as a sequence that includes rendered effects. Uneditable
sequences are colored dark red in the Sequence Timeline. See also read-only sequence.
User Management Service (UMS)
See MediaCentral User Management Service (UMS).
113
User Tree pane
A pane in the Users layout that displays groups and users in a hierarchical layout.
Users layout
A layout for MediaCentral UX user management that a MediaCentral UX administrator uses to
import, create, and manage users and group.
V
Voice-over controls
Controls that let you record a voice-over and adjust its volume.
W
Web Story pane
A pane in the client application that allows you to create packages for publication to Web
Content Management Systems.
window
The primary user interface element of the application.
Z
zoom bar
See Media zoom bar and Sequence zoom bar.
A
Active sessions
ending 86
viewing 86
Administrator
available layouts 10
default account 10
AirSpeed Multi Stream
sending to 23
Authentication provider
specifying 57
Avid
online support 9
training services 9
D
Details pane
displaying information in 84
G
General settings 13
Groups
adding to 69
creating 65
deleting 72
described 50
editing details 65
managing 56
removing from a group 68, 69
searching for 85
I
ICS Zones
described 47
Image Quality
configuring 16
iNEWS settings 13
Interplay Production
configuring settings in Interplay Administrator 42
configuring settings in MediaCentral 13
Interplay Production Services
described 23
Interplay Transcode service
described 23
Interplay Transfer Engine
described 23
IPUMUtils.exe utility 98
L
Layouts
access to 52
administrator 10
System Settings 12
Users 46
Licenses
assigned to roles 74
assigning to roles 80
layouts available 74
types of 74
Load Balancer settings 13
Log files 88
Index
Index
115
M
Maximum size of proxy video 16
MediaCentral Distribution Service
described 23
MediaCentral User Management service
described 50
MediaCentral Zones
configuring 55
managing 53
working with 53
Messages
configuring e-mail forwarding 21
configuring message archiving 19
Messages & Sharing settings 13
Modules 13
Multiple resolutions
configuraing for 16
MultiRez button 16
Multi-zone environments
managing 53
O
Online support 9
P
Passwords
changing 73
Playback Service settings 13
Player settings 13
Production Services
described 23
Proxy video
maximum size 16
R
Roles
assigning 82
creating 80
default licenses and layouts 74
defined 74
deleting 80
S
Search pane
in Users layout 85
Searching
for users or groups 85
Send to playback (STP)
configuration 23
described 23
failover for multiple ICDS servers 27
mixed-resolution Long GOP 27
profile 29
profile examples 34
workflow for Long GOP 26
workflows 23
Send to Playback settings 13
Sequence
sending to playback 23
Session Timeout
setting 18
Signing in 11
STP Encode service
described 23
System settings
configuring 12
System Settings layout 13
T
Training services 9
Transcode service
described 23
Transfer Engine
described 23
Troubleshooting 9
U
Unassigned group 72
User Management service
described 50
User Management Utilities Tool
options 98
User Tree pane
described 47

Avid
75 Network Drive
Burlington, MA 01803-2756 USA
Technical Support (USA)
Visit the Online Support Center at
www.avid.com/support
Product Information
For company and product information,
visit us on the web at www.avid.com