Prestashop Ok JainaOK 1.4 Reference Guide PRSH Ref Upd En
User Manual: prestashop Prestashop - 1.4 - Reference Guide Free User Guide for Prestashop Software, Manual
Open the PDF directly: View PDF
.
Page Count: 19

!
!
Page!1!
!
!
!
!
!
!
!"#"$"%&"'()*+"'
"#$%&'()!*+,-&%./0#!
"-,!&/'-!$0123,(&!%-!%!-&,#4564-&,#!)2'$,!&0!2#$%&,!602+!-&0+,!&0!
*+,-&%./0#!7,+-'0(!89:!
!"#$%&'()&*(+&),-$.&/+0,1#2"(3&
&
&
&
&
&
&
&
4(5)60$1&70+,-($&8&9:;:9<=&
>?3@#10@&A#'&BC"D&EC99F&
' '

!
!
Page!2!
!
!
!
,'-."/0'.1'213314'#1$'5'-)&&"00#)3'6/7$5+"''
!
;/,-,!<'7,!-&,#-!%+,!(,1,--%+6!<0+!%!-211,--<2=!2#)+%$,9!*=,%-,!#%6!1=0-,!%&&,(&'0(!%($!$0!
(0&!->'#!%(6!-&,#-9!!
!
89 .%7,!%($!?%1>2#!@02+!A2++,(&!./0#!
;/'-!-&,#!10(-'-&-!0<!5%1>'()!2#!602+!$%&%5%-,!%($!602+!<'=,-9!;/'-!-&,#!'-!(0&!%70'$%5=,!<0+!
-211,--!%($!-/02=$!(,7,+!,7,+!5,!')(0+,$!0+!->'##,$9!!B0!(0&!#+01,,$!&0!-&,#!&C0!C'&/02&!
103#=,&'()!&/'-!-&,#9!!
!
D9 E,&&'()!F,%$6!<0+!&/,!G,C!H,+-'0(!
;/'-!-&,#!10(-'-&-!0<!#+,#%+'()!&/,!<'=,-!&/%&!602!C'==!(,,$!&0!10#6!'(&0!&/,!(,C!7,+-'0(!0<!
*+,-&%./0#9!!
!
I9 .&%+&'()!&/,!"#$%&,!
;/'-!-&,#!10(-'-&-!0<!-&%+&'()!&/,!2#)+%$,!-1+'#&!C/'1/!C'==!2#)+%$,!602+!$%&%5%-,9!!
!
:9 JK!%($!;,-&'()!
;/'-!-&,#!10(-'-&-!0<!$0'()!7%+'02-!1/,1>-!&0!3%>,!-2+,!&/%&!&/,!-&0+,!/%-!5,,(!#+0#,+=6!2#$%&,$!
&0!&/,!=%&,-&!7,+-'0(9!!
!
L9 E0'()!M'7,!C'&/!&/,!G,C!N,5-'&,!
;/'-!-&,#!C'==!%1103#%(6!602!'(!)0'()!='7,!C'&/!&/,!=%&,-&!2#$%&,9!!
B0(,!C,==O!&/,!C/0=,!2#$%&,!#+01,--!$,-1+'5,$!C'&/'(!&/,-,!#%),-!-/02=$!(0&!&%>,!30+,!
&/%(!/%=<!%(!/02+9!B0!(0&!&+6!&0!->'#!%!-&,#!'(!0+$,+!&0!5,!$0(,!C'&/!'&!<%-&,+O!%-!&/,6!%==!
%+,!1+21'%=9!
81%.5&.'60'
!
P2+!-2##0+&!&,%3!'-!%&!602+!$'-#0-'&'0(!<0+!%==!&,1/('1%=!#+05=,3-!+,=%&,$!&0!&/,!2#)+%$,!
0<!602+!*+,-&%./0#!-&0+,9!!
'
9*5'":5*3;!-2##0+&Q#+,-&%-/0#9103!
!
!

!
!
Page!3!
!
!
!
-."/'<'='-5>"'5%+'?5&@)/'A1)$'8)$$"%.'-.1$"'
!
!
A.!Backing!Up!Your!Files!
@02!32-&!-%7,!%==!0<!&/,!<'=,-!+,=%&,$!&0!602+!*+,-&%./0#!-&0+,9!
;/,+,!%+,!&C0!3%'(!C%6-!0<!5%1>'()!2#!602+!<'=,-R!
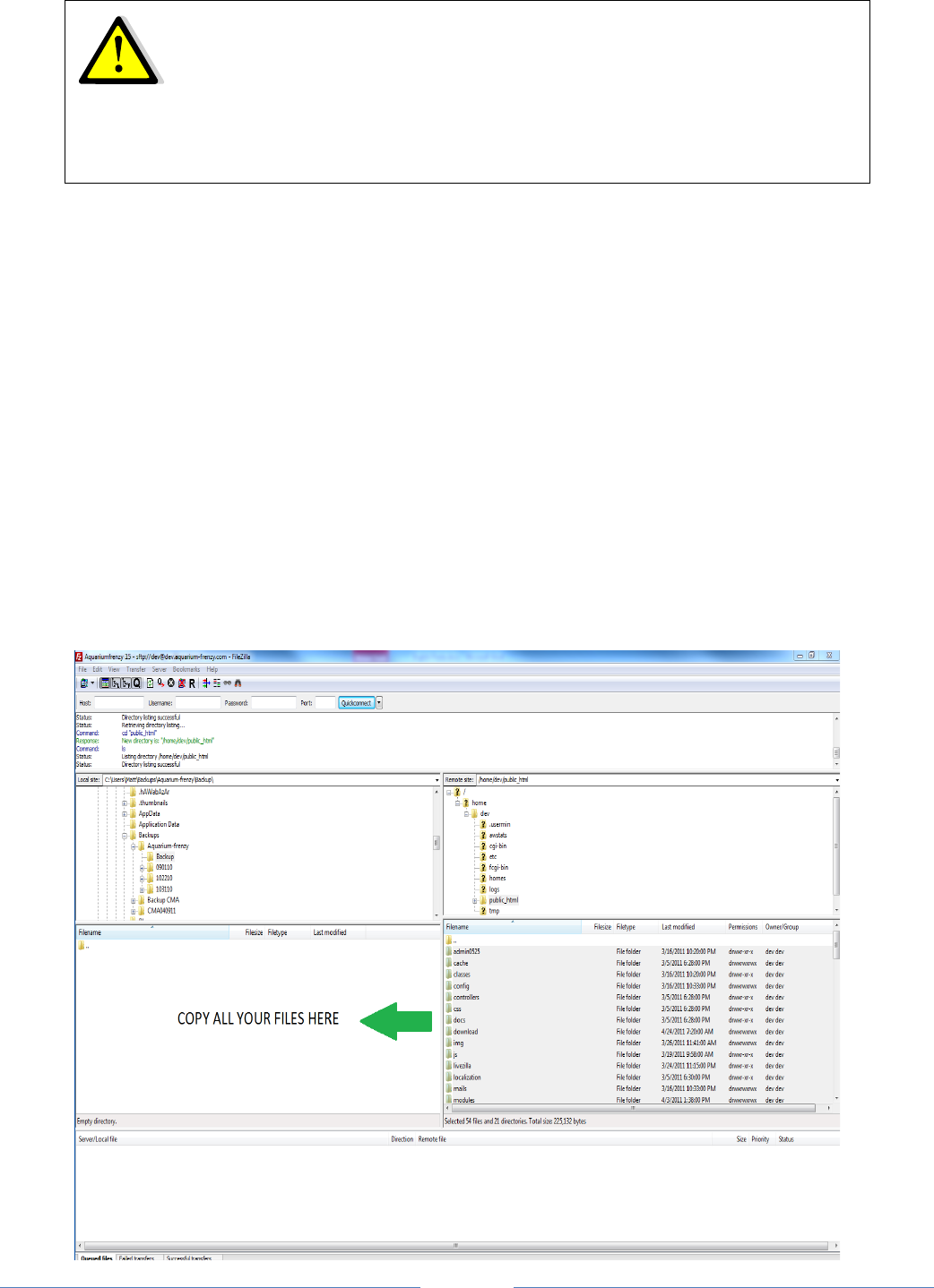
• B0@'C1)$'D10.*%7'&1:/5%C'.1'E5&@')/'C1)$'#*3"0F!
S%>'()!-2+,!&/%&!&/'-!5%1>2#!'-!<2==6!<2(1&'0(%=O!+,1,(&O!%($!30+,!'3#0+&%(&=6!&/%&!'&!+,<=,1&-!&/,!
10(&,(&!0<!602+!12++,(&!-&0+,9!!
!!!!!!!!!!!"or"!!!!!!!!!!!"
• 81/C'533'1#'C1)$'2GH'#*3"0'#$1:'C1)$'0"$>"$'.1'C1)$'31&53'&1:/)."$F''
;/'-!3,&/0$!'-!0(=6!#0--'5=,!'<!602+!/0-&'()!#+07'$,+!/%-!#+07'$,$!602!C'&/!%(!T;*!%11,--!&0!602+!
-,+7,+9!A+,%&,!%!U?%1>2#V!<0=$,+!0(!602+!103#2&,+O!&/,(O!2-'()!%(!T;*!1=',(&!W-21/!%-!T'=,X'==%YO!
-,=,1&!%==!&/,!*+,-&%./0#!<'=,-!%($!<0=$,+-!0(!602+!-,+7,+!W2-,!&/,!A&+=4K!1033%($Y!%($!10#6!
&/,3!&0!602+!U?%1>2#V!<0=$,+9!
!
! !
!!!!
!85).*1%;!G0&!5%1>'()!2#!602+!-&0+,!10(-&'&2&,-!%!7,+6!'3#0+&%(&!+'->!'<!602!
,(102(&,+!%(6!$'<<'12=&',-!C'&/!&/,!2#)+%$,9!!;/,+,!'-!%!+'->!0<!$%&%!=0--9!!
I1'%1.'">"$'0@*/'.D*0'0."/F''I1'%1.'/$1&""+'.1'0."/'J')%3"00'C1)'5$"'
5E013)."3C'&"$.5*%'.D5.'C1)$'E5&@)/0'5$"'&1:/3"."+K'0)&&"00#)3K'5%+'#)33C'#)%&.*1%53F'
!I1'&D"&@'0">"$53'.*:"0F

!
!
Page!4!
!
!
!
B.!Deactivating!Your!Store!
!
E0!&0!602+!-&0+,Z-!5%1>40<<'1,O!1='1>!0(!&/,!U*+,<,+,(1,V!&%5O!&/,(!-,=,1&!UG0V!<0+!&/,!U[(%5=,!./0#V!
0#&'0(9!
!
\(!&/,!US%'(&,(%(1,!\*V!<',=$O!=01%&,$!]2-&!5,=0C!&/,!U[(%5=,!./0#V!0(,O!,(&,+!602+!0C(!\*!%$$+,--O!-0!
&/%&!602!1%(!>,,#!0(!2-'()!602+!-&0+,!$2+'()!&/,!2#$%&,9!;/'-!C'==!%==0C!602!&0!&,-&!&/,!-&0+,O!C/'=,!-&'==!
3%>'()!-2+,!7'-'&0+-!1%((0&!%11,--!&/,!C,5-'&,9!!
\(!0+$,+!&0!<'($!02&!602+!\*!%$$+,--O!7'-'&!&/'-!#%),R!/&&#R^^CCC936'#9$>^!!
!
!!
!!!!
!L5$%*%7;!$'-%5='()!602+!-&0+,!'-!7,+6!'3#0+&%(&9!
?6!$0'()!-0O!602!3%>,!-2+,!&/%&!&/,+,!'-!(0!%1&'7'&6!0(!602+!-&0+,!C/'=,!602!%+,!
2#$%&'()!'&9!;/,+,<0+,O!'<!602!,7,+!/%7,!&0!+,7,+&!&/,!2#$%&,!2-'()!%!5%1>2#O!602!C0(Z&!/%7,!
=0-&!%(6!2(<'('-/,$!1%+&-!0+!0+$,+-9!

!
!
Page!5!
!
!
!
C.!Backing!Up!Your!Database!
@02!32-&!%5-0=2&,=6!5%1>!2#!&/,!C/0=,!$%&%5%-,!'(!10(]2(1&'0(!&0!602+!*+,-&%./0#!-&0+,9!
;/,+,!%+,!&/+,,!$'<<,+,(&!C%6-!&0!5%1>!2#!602+!$%&%5%-,R!
• B0@'C1)'D10.*%7'/$1>*+"$'.1'E5&@')/'C1)$'+5.5E50"!
?,!-2+,!&/%&!602+!$%&%5%-,!5%1>2#!'-!<2(1&'0(%=O!+,1,(&O!%($!,-#,1'%==6!&/%&!'&!10(&%'(-!%==!0<!602+!
$%&%!<0+!602+!*+,-&%./0#!.&0+,9!
!!!!!!!!!!!"or"!!!!!!!!!!!"
• I14%315+'5'&1/C'1#'C1)$'+5.5E50"'>*5'/D/MCB+:*%!
?,!-2+,!&/%&!602+!$%&%5%-,!5%1>2#!'-!<2(1&'0(%=O!+,1,(&O!%($!,-#,1'%==6!&/%&!'&!10(&%'(-!%==!0<!602+!
$%&%!<0+!602+!*+,-&%./0#!.&0+,9!\<!602+!$%&%5%-,!'-!&00!5')O!602!3')/&!+,1,'7,!%(!,++0+9!\<!&/%&!'-!
&/,!1%-,O!602!C'==!(,,$!&0!10(&%1&!602+!/0-&'()!#+07'$,+9!!
!
!
!!!!!!!!!!!"or"!!!!!!!!!!!"
• I14%315+'5'I5.5E50"'?5&@)/'#$1:'C1)$'H$"0.5-D1/'?5&@NO##*&"!!
H'-'&!&/,!U;00=-!&%5O!&/,(!&/,!UB?!5%1>2#V!-254&%59!;/'-!#+01,--!C'==!&%>,!5,&C,,(!8!%($!D_!
3'(2&,-!$,#,($'()!0(!&/,!-'`,!0<!602+!$%&%5%-,9!!S%>,!-2+,!&/'-!5%1>2#!'-!<2(1&'0(%=O!+,1,(&O!
%($!,-#,1'%==6!&/%&!'&!10(&%'(-!0<!%==!&/,!$%&%!0<!602+!C,5-'&,9!!P#,(!&/,!`'#!<'=,!%($!3%>,!-2+,!
&/%&!&/,+,!%+,!%5-0=2&,=6!GP
!
!
Page!6!
!
!
!
D.!Backing!up!Your!Customized!Translation!
\<!602!$'$!(0&!%$$!%(6!#,+-0(%='`,$!&+%(-=%&'0(!%&!&/,!+00&!0<!602+!30$2=,-O!#=,%-,!#+01,,$!&0!-&,#!D9!
G%7')%&,!&0!&/,!U;00=-V!&%5O!&/,(!&/,!U;+%(-=%&'0(-V!-254&%5!0<!602+!5%1>40<<'1,9!
\(!&/,!-,1&'0(!U[a#0+&!%!M%()2%),V!-,=,1&!&/,!=%()2%),!&0!C/'1/!602!/%7,!3%$,!%(6!30$'<'1%&'0(-O!&/,(!
-,=,1&!602+!12++,(&!&/,3,O!%($!1='1>!U[a#0+&V9!
.%7,!&/,!$0C(=0%$,$!<'=,!'(&0!%!5%1>2#!<0=$,+!0<!602+!1/0'1,O!0(!602+!=01%=!103#2&,+b!
!
!
!
!
! !
!!!!
9"$*#C'C1)$'?5&@)/'#13+"$K'+1"0'*.'&1%.5*%P'
c!b%!103#=,&,!10#6!0<!%==!0<!602+!<'=,-!'
c!b%!103#=,&,!%($!,++0+=,--!10#6!0<!602+!$%&%5%-,!
c!b%!10#6!0<!602+!12-&03'`,$!&+%(-=%&'0(-!W0#&'0(%=Y!
@02!/%7,!1/,1>,$!&/,!,(&'+,!5%1>2#!%507,O!%($!3%$,!-2+,!&/%&!&/,6!%+,!%==!10++,1&!%($!
&/%&!602!C02=$!5,!%5=,!&0!+,&2+(!&0!602+!12++,(&!7,+-'0(!^!+,-&0+,!%==!0<!602+!$%&%9!!
Q#'C1)'5%04"$"+'C"0'.1'533'1#'.D"'R)"0.*1%0'5E1>"K'.D"%'/$1&""+'.1'-."/'JF'

!
!
Page!7!
!
!
!
-."/'J'='("..*%7'!"5+C'#1$'.D"'S"4'9"$0*1%'
!
A.!Downloading!and!Unzipping!of!the!Latest!PrestaShop!Version!
H'-'&!/&&#R^^CCC9#+,-&%-/0#9103!%($!$0C(=0%$!&/,!=%&,-&!7,+-'0(!0<!*+,-&%./0#!W1='1>!&/,!UB0C(=0%$V!52&&0(!0(!
&/,!/03,#%),Y9!
@02!(0C!-/02=$!/%7,!%!<'=,R!#+,-&%-/0#d89a9a9`'#!WC/,+,!UaV!+,#+,-,(&-!&/,!7,+-'0(!(235,+Y9!
"(`'#!&/,!<'=,!&0!602+!103#2&,+9!\<!602!$0!(0&!6,&!/%7,!%(!2(`'##'()!&00=O!602!1%(!$0C(=0%$!%!<+,,!0(,!/,+,R!
/&&#R^^CCC9e4`'#90+)^!!9!
P(1,!2(`'##,$O!0#,(!&/,!U#+,-&%-/0#V!<0=$,+!&/%&!'&!10(&%'(,$9!
\(!&/%&!U#+,-&%-/0#V!<0=$,+O!-,=,1&!&/,!U%$3'(V!<0=$,+!%($!+,(%3,!'&!&0!-03,&/'()!2('f2,!&0!602!W<0+!'(-&%(1,O!
U%$3'(:IgV9!@02+!0(='(,!-&0+,!12++,(&=6!%=-0!/%-!%!2('f2,!U%$3'(V!<0=$,+O!<+03!'&-!0+')'(%=!'(-&%==%&'0(h!602!1%(!
2-,!&/%&!2('f2,!(%3,!'<!602!C'-/9!\<!602!$0!(0&!>(0C!&/,!2('f2,!(%3,!0<!602+!0(='(,!-&0+,Z-!U%$3'(V!<0=$,+O!2-,!
C/'1/,7,+!(%3,!602!C%(&9!
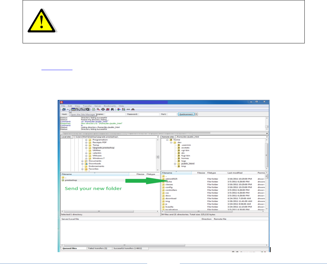
B.!Copy!the!files!backed!up!during!Step!1!to!the!“prestashop”!folder!
.03,!0<!&/,!<0=$,+-!&/%&!602!/%7,!5%1>,$!2#!C'==!(,,$!&0!5,!10#',$!&0!602+!i!#+,-&%-/0#!j!<0=$,+9!
!
!
! !
'
'' '
GD"'#13314*%7'#13+"$0':)0.'E"'&1/*"+'#$1:'C1)$'E5&@)/'.145$+0'.D"'$"&"%.3C')%T*//"+'U/$"0.50D1/V'#13+"$;'
c!U3%'=-V!<0=$,+!/%-!%==!&/,!3%'=-!&/%&!602!/%7,!30$'<',$9!
\<!602!/%7,!(,7,+!3%$,!%(6!30$'<'1%&'0(!&/,+,O!$0!(0&!C0++6!%502&!&/'-!<0=$,+9!
c!U'3)V!<0=$,+!10(&%'(-!602+!=0)0!%($!%==!&/,!#'1&2+,-!0<!602+!-&0+,!W1%&,)0+',-O!#+0$21&-bY!
c!U30$2=,-V!<0=$,+O!1%3C'&1/C'.D"':1+)3"0'.D5.'C1)'D5>"'5++"+F'
!!!!
!85).*1%;!@02!C'==!5,!10#6'()!<'=,-!<+03!602+!U?%1>2#V!$'+,1&0+6!&0!&/,!
U#+,-&%-/0#V!$'+,1&0+69!K(-C,+!i!@,-!j!C/,(!&/,!-6-&,3!%->-!602!&0!+,#=%1,!
&/,!,a'-&'()!<'=,-9!

!
!
Page!8!
!
!
!
c!U&/,3,-^602+&/,3,V!<0=$,+O!1%3C'&1/C'C1)$'&)$$"%.'.D":"F'Q#'C1)')0"'.D"'+"#5)3.'.D":"'#$1:'H$"0.5-D1/K'+1'
%1.'&1/C'*.K'C1)':)0.')0"'.D"'1%"'#$1:'.D"'%"4'>"$0*1%F'
c!U$0C(=0%$V!%($!U2#=0%$V!<0=$,+-O!C/'1/!10(&%'(!%==!&/,!$0C(=0%$%5=,!#+0$21&-O!&/,!%&&%1/,$!<'=,-!%($!&/,!
12-&03'`%5=,!#+0$21&-F'\<!602!$0!(0!2-,!%(6!0<!&/,-,!<2(1&'0(%='&',-O!$0!(0&!10#6!&/,-,!<0=$,+-9!'
c!U1=%--,-V!<0=$,+R!*%'&50"'C1)'D5>"'5++"+'&)0.1:*T"+'&3500"0'.1'.D*0'#13+"$O!10#6!&/,3!&0!&/,!(,C!U1=%--,-V!
<0=$,+9!;/,(!0#,(!,%1/!%($!,7,+6!0(,!0<!&/,3O!%($!+,(%3,!&/,'+!(%3,O!%$$'()!&/,!UA0+,V!-2<<'a9!T0+!'(&%(1,O!
US6A=%--,V!5,103,-!US6A=%--,A0+,V9!
P(=6!1/%(),!&/,!(%3,!'(!&/,!*k*!1=%--!C'&/'(!<'=,O!%1.!&/,!(%3,!0<!&/,!<'=,!'&-,=<9!!!
c!U10(<')V!<0=$,+-O!1%3C'&1/C'.D"'0"..*%70F*%&F/D/'#*3"O!&/,(!30$'<6!&/,!<0==0C'()!='(,-R!
4!;/,!='(,!&/%&!10(&%'(-!U*.d?K.[d"F\V!32-&!10(&%'(!&/,!(%3,!0<!&/,!-25<0=$,+!C/,+,!602!%+,!)0'()!&0!$0!602+!
2#$%&,9!T0+!'(-&%(1,O!U^#+,-&%-/0#^V!'(-&,%$!0<!U^VO!0+!0<!&/,!(%3,!0<!12++,(&!<0=$,+!<0+!602+!12++,(&!-&0+,9!
4!\<!602!30$'<',$!602+!$%&%5%-,!1+,$,(&'%=-!W602!-/02=$!(0&!/%7,!/%$!&0!$0!&/%&!(0+3%==6YO!2#$%&,!%==!&/,!='(,-!
&/%&!10(&%'(!UB?dGKS[VO!UB?d".[FV!,&!UB?d*K..NBV!&009!
C.!Moving!the!folder!«!prestashop!»!to!your!FTP!server.!!
;/,! U#+,-&%-/0#V! <0=$,+! &/%&! 602! /%7,! 2(`'##,$O! (0C! 10(&%'(-! %==! &/,! 30$'<'1%&'0(-! <+03! 602+! U?%1>2#V!
<0=$,+!W%($!&/,+,<0+,O!<+03!602+!12++,(&=6!='7,!-&0+,Y9!;/'-!(,a&!-&,#!C'==!/%7,!602!2#=0%$!&/%&!<0=$,+!0(!602+!
T;*!-,+7,+9!
!
!
!
!
!
!
!
\<!602!+,(%3,$!&/,!U#+,-&%-/0#V!<0=$,+O!$0!(0&!<0+),&!&0!2#$%&,!&/,!10(<')^-,&&'()-9'(19#/#!<'=,!%110+$'()=6O!
%-!,a#=%'(,$!'(!-&,#!D4?9!
!
"-'()!602+!T;*!1=',(&O!2#=0%$!&/,!U#+,-&%-/0#V!<0=$,+!&0!602+!-,+7,+9!!
!
!
!!!!
!85).*1%;!\<!&/,!<0=$,+!0<!602+!-&0+,!'-!%=+,%$6!(%3,$!i!#+,-&%-/0#!jO!+,(%3,!&/,!
<0=$,+!i!#+,-&%-/0#!j!0(!602+!/%+$!$+'7,!5,<0+,!-,($'()!'&!0(&0!602+!T;*!
-,+7,+9!

!
!
Page!9!
!
!
!
!
D.!Checking!before!going!further!
!
M,&Z-!-%6!602+!-&0+,!'-!%&!&/,!<0==0C'()!"FMR!!/&&#R^^CCC936-/0#9103!
!
89!;0!&,-&!&/,!2#$%&,O!602!<'+-&!$0C(=0%$,$!&/,!=%&,-&!7,+-'0(!0<!*+,-&%./0#9!!
!
D9!@02!2(`'##,$!&/'-!7,+-'0(O!C/'1/!10(&%'(,$!%!<0=$,+!1%==,$!U#+,-&%-/0#V!
!
I9!@02!10#',$!602+!12-&03'`,$!<'=,-!<+03!602+!5%1>2#!&0!&/'-!(,C!U#+,-&%-/0#V!<0=$,+9!
!
:9!@02!30$'<',$!&/,!<'=,!10(<')^-,&&'()-9'(19#/#!0(!='(,!U*.d?K.[d"F\V!-0!&/%&!'&!/%-!&/,!(%3,!0<!&/,!
<0=$,+!0(!602+!-,+7,+!W-/02=$!5,!U#+,-&%-/0#VY!
!
T0+!'(-&%(1,R!
!
+"#*%"WXYYH-Y?B-ZY6!QYY[K'X\[]^'!
C%-!+,#=%1,$!56!
+"#*%"WXYYH-Y?B-ZY6!QYY[K'X\/$"0.50D1/\[]^!
!
L9!@02!2#=0%$,$!602+!U#+,-&%-/0#V!<0=$,+!&0!602+!T;*!-,+7,+O!%($!'&!1%(!5,!%11,--,$!%&R!
/&&#R^^CCC936-/0#9103^#+,-&%-/0#!
'
!
!
' '
!!!!
I*+'C1)'#13314'.D"0"','0."/0_'
c!B0C(=0%$,$!%($!,a&+%1&,$!*+,-&%./0#'
c!"(`'##'()!&/,!$0C(=0%$,$!9`'#!<'=,!
c!S%(2%=!10#6!0<!&/,!<0=$,+!0<!-&,#!D9?!
c!;+%(-<,+!&/,!C/0=,!$'+,1&0+6!U#+,-&%-/0#V!0(&0!602+!T;*!
c!;/,!='(,!*.d?K.[d"F\!0<!&/,!<'=,-!10(<')^-,&&'()-9'(19#/#!-/02=$!-/0C!&/,!
(%3,!0<!&/,!&+%(-<,++,$!<0=$,+!T;*!W!-/02=$!U#+,-&%-/0#VY!
'
Q#'C1)'5%04"$"+'C"0'.1'533'.D"'R)"0.*1%0'5E1>"K'.D"%'/$1&""+'.1'0."/'`F!

!
!
Page!10!
!
!
!
-."/'`'='-.5$.*%7'.D"'6/+5."'
!
A.!Launching!the!update!script!
!
H'-'&!&/,!<0==0C'()!"FMR!/&&#R^^CCC936-/0#9103^#+,-&%-/0#^'(-&%==!
!
WF,#=%1,!36-/0#9103!C'&/!&/,!%1&2%=!"FM!0<!602+!-&0+,O!%($!U#+,-&%-/0#V!C'&/!&/,!(%3,!0<!&/,!<0=$,+!&/%&!
602!/%7,!]2-&!&+%(-<,++,$!&0!602+!T;*Y!
!
;/%&!"FM!-/02=$!-/0CR!
!
!
!
!
89 .,=,1&!i!"#$%&,!j!
D9 F,%$!&/,!='1,(-,!%)+,,3,(&O!&/,(!-,=,1&!&/,!0#&'0(!U\!%)+,,!&0!&/,!%507,!&,+3-!%($!10($'&'0(-V!
I9 A='1>!0(!&/,!UG,a&V!52&&0(!
!
!

!
!
Page!11!
!
!
!
\<!602!$'$!<0==0C!&/,!<'+-&!-&,#!0<!&/'-!)2'$,!10(1,+('()!5%1>42#-O!602!1%(!1='1>!U\!1,+&'<6!&/%&!\!5%1>,$!2#!36!
$%&%5%-,!%($!%##='1%&'0(!<'=,-9!\!%--23,!%==!+,-#0(-'5'='&6!<0+!%(6!$%&%!=0--!0+!$%3%),!+,=%&,$!&0!&/'-!
2#)+%$,9V!!\<!602!$'$!(0&!$0!&/,!+,f2'+,$!5%1>42#-!0+!'<!602!$'$!(0&!/%7,!%!1/%(1,!&0!7,+'<6!&/,!$%&%Z-!
'(&,)+'&6!%($!&/%&!&/,-,!5%1>2#-!%+,!<2(1&'0(%=!%($!+,1,(&O!#=,%-,!)0!5%1>!&0!-&,#!8!0<!&/'-!)2'$,9!!
!
!
B.!Verification!of!all!parameters!before!the!update!
!
;/,! #%+%3,&,+-! 0<! 602+! /0-&'()! #+07'$,+! -/02=$! -/0C! 0(! &/,! -1+,,(O! %-! C,==! %-!30+,! $,&%'=-! %502&! &/,!
0#,+%&'0(!%502&!&0!5,!=%2(1/,$9!
!
• :5aY"a"&).*1%Y.*:"!-/0C-!&/,!3%a'323!&'3,!'(!-,10($-!%2&/0+'`,$!56!602+!/0-&'()!#+07'$,+!<0+!
&/,! 2#$%&,! &0! &%>,! #=%1,9! \<! &/'-! (235,+! '-! -3%==,+! &/%(! &/,! ,-&'3%&,$! &'3,! 0<! '(-&%==%&'0(O! C,!
+,1033,($!&/%&!602!(0&'<6!602+!/0-&'()!#+07'$,+!-0!&/%&!/,!1%(!'(1+,%-,!&/'-!='3'&9!!
!
• :":1$CY3*:*.!'-! &/,! 3%a'323! 3,30+6! &/%&! 602Z+,!/0-&'()! #+07'$,+! C'==! -,&! %-'$,! <0+! 602! &0!
103#=,&,!&/,!2#)+%$,9!\<!&/'-!7%=2,!'-!-3%==,+!&/%(!UIDSVO!602!-/02=$!10(&%1&!602+!/0-&'()!103#%(6!
&0!+,f2,-&!%(!'(1+,%-,!0<!&/'-!7%=2,9!!
!
\<!%(6!0<!&/,-,!&C0!#%+%3,&,+-!$0,-!(0&!3,,&!&/,!+,f2'+,3,(&-O!602!%+,!&%>'()!&/,!+'->!0<!+,1,'7'()!%(!,++0+!
3,--%),!0+!%!5=%(>!#%),!%<&,+!1='1>'()!&/,!UG,a&V9!
P&/,+C'-,O!1='1>!&/,!UG,a&V!52&&0(!%&!&/,!50&&03!0<!&/,!#%),9!!
!
!
! !

!
!
Page!12!
!
!
!
\<!-2<<'1',(&!+')/&-!%+,!%--')(,$!&0!602+!<'=,-!%($!<0=$,+-O!&/,!<0==0C'()!#%),!C'==!-/0CR!
!
!
!
\<!(0&O!3%>,!-2+,!&/%&!&/,!<0=$,+-!%+,!#+0#,+=6!10(<')2+,$R!1/%(),!&/,'+!#,+3'--'0(-!0<!&/,!<0=$,+-!'(!+,$!0(!602+!
T;*!-,+7,+!WAkSPB!eee!0+!eeLO!$,#,($'()!0(!602+!/0-&'()!#+07'$,+Y!&/,(!1='1>!&/,!UF,<+,-/!&/,-,!-,&&'()-V!
52&&0(9!
G$&(+@0+&1(&30+*(+6&#&HIAJ4D&),-$.&'()+&K!/&5L-0$1D&*-$@&1"0&*(L@0+,&1"#1&"#70&1"0&M+($.&30+6-,,-($&,011-$.,D&
+-."1N5L-5%&($&0#5"&(*&1"06&-$&(+@0+&1(&@-,3L#'&1"0-+&3+(30+1-0,&>(+&070$&O0110+D&1"0-+Ȧ,,&+-."1,FD&#$@&1-5%&1"0&
O(P0,&1"#1&#+0&$(1&'01&1-5%0@D&)$1-L&#&+0*+0,"&(*&1"0&Q2',106&#$@&/0+6-,,-($,R&3#.0&.-70,&'()&($L'&.+00$&*(L@0+:&
!
P(1,!602Z+,!$0(,O!1='1>!UG,a&V!%&!&/,!50&&03!0<!&/,!#%),O!&/,!2#$%&,!C'==!-&%+&!%($!#+05%5=6!=%-&!%!<,C!3'(2&,-9!
!
!
!
!
!
!
!!
!!!!
!85).*1%;!@02!1%(!1/,1>!'<!&/,!2#$%&,!/%-!-&%+&,$!'(!&/,!2##,+!+')/&!#%+&!0<!&/,!
-1+,,(O!&/%(>-!&0!&/,!#+0)+,--!5%+9!B0!(0&!=,%7,!&/,!#%),h!C%'&!<0+!&/,!2#$%&,!
&0!5,!103#=,&,$9!

!
!
Page!13!
!
!
!
C.!Finishing!the!update!
!
P(1,!&/,!2#$%&,!'-!<'('-/,$O!602!-/02=$!-,,!&/,!<0==0C'()!-1+,,(R!
!
!
!
P(!602+!T;*!-,+7,+O!'(-'$,!&/,!U#+,-&%-/0#V!<0=$,+O!602!-/02=$!$,=,&,R!
!
• ;/,!!U'(-&%==V!<0=$,+!W&/'-!-25<0=$,+!10(&%'(-!&/,!2#$%&,!&00=-Y!
• ;/,!!F[KBS[!<'=,-!W10(&%'(!'(<0+3%&'0(!%502&!&/,!'(-&%==%&'0(Y!
• ;/,!AkKGE[MPE!<'=,!W10(&%'(-!'(<0+3%&'0(!%502&!&/,!=%&,-&!1/%(),-!'(!*+,-&%./0#Y!
!
@02! 1%(! (0C! %11,--! 602+!-&0+,Z-!<+0(&40<<'1,!%&!/&&#R^^CCC936-/0#9103^#+,-&%-/0#!W1/%(),! &/,! "FM!
%110+$'()=6Y9!
'
!!!!
I*+'C1)'#"3314'.D"0"'`'0."/0_'
c!M%2(1/'()!&/,!"#$%&,!&00='
c!H,+'<6'()!!&/,!#%+%3,&,+-!%($!-&%+&,$!&/,!2#$%&,!
c!T'('-/'()!&/,!'(-&%==%&'0(!%($!+,307'()!&/,!2((,,$,$!<0=$,+-!%($!<'=,-9!!
'
Q#'C1)'5%04"$"+'C"0'.1'533'1#'.D"0"'R)"0.*1%0K'/$1&""+'.1'0."/'bF!

!
!
Page!14!
!
!
!
-."/'b'='9"$*#C*%7'.D"')/+5."'
A.!Import!your!Translation!that!you!saved!in!Step!1!
!
\<!602!$'$!,a#0+&!602+!0C(!&+%(-=%&'0(-!$2+'()!-&,#!8!W?%1>2#-YO!'3#0+&!&/,3! 5%1>!'(&0!602+!(,C! -&0+,!56!
)0'()!&0!&/,!U;00=-V!&%5O!&/,(!&/,!U;+%(-=%&'0(-V!-254&%59!!
!
!
!
!
!
!
!
!
!
!
!
!
!
!

!
!
Page!15!
!
!
!
B.!Verification!of!the!main!Domain!Name!and!regeneration!of!your!.htaccess!
!
@02!-/02=$!7,+'<6!&/%&!&/,! $03%'(! (%3,! %--')(,$!'(!&/,! $%&%5%-,!'-!'($,,$!&/,!0(,! &/%&! 602!%+,! C0+>'()!
C'&/9!!;0!$0!-0O!7'-'&!&/,!U*+,<,+,(1,-V!&%5O!&/,(!&/,!U.[P!l!"FM-V!-254&%59!
!!
!
!
!
@02!32-&!1/,1>!&/,!<0==0C'()!'(<0+3%&'0(R!
• U*.!$'+,1&0+6VR!&/'-!<0=$,+!-/02=$!5,!&/,!0(,!&/%&!602!/%7,!&+%(-<,++,$!0(&0!602+!T;*!-,+7,+h!'(!&/'-!
&2&0+'%=O!'&!C02=$!5,!U^#+,-&%-/0#^V!
!
• UB03%'(!G%3,VR!;/'-!-/02=$!5,!&/,!$03%'(!(%3,!&0!C/'1/!602!%+,!12++,(&=6!10((,1&,$9!P&/,+C'-,O!
%==!602+!='(>-!C'==!5,!'(7%='$!%($!C'==!2-,!%(!'(10++,1&!$03%'(!(%3,9!!
!
!
!
!
!
!
!
!
!
C.!Verifying!your!theme’s!compatibility!
!
@02! 1%(! 7,+'<6! 602+! &/,3,Z-!103#%&'5'='&6! C'&/! &/,! 2#$%&,$! 7,+-'0(!56! 7'-'&'()! &/,! U&/,3,! 7%='$%&0+V!
$,7,=0#,$!56!*+,-&%-/0#9!
!
;/'-!&00=-!'-!%7%'=%5=,!%&!&/,!<0==0C'()!%$$+,--R!/&&#R^^7%='$%&0+9#+,-&%-/0#9103^!
!
\<!602!2-,!%(!2(30$'<',$!10#6!0<!&/,!$,<%2=&!&/,3,!0<!*+,-&%./0#O!&/'-!-&,#!'-!(0&!(,1,--%+69!
!
!!!!
!85).*1%;!!\(!%(6!1%-,O!$0!(0&!<0+),&!&0!+,),(,+%&,!602+!9/&%11,--!<'=,!56!)0'()!&0!
&/,!U;00=-V!&%5O!&/,(!UE,(,+%&0+-V9!\<!602+!0=$!9/&%11,--!!<'=,!10(&%'(-!-#,1'<'1!
'(<0+3%&'0(!+,=%&,$!&0!602+!/0-&'()O!10#6^#%-&,!&/,3!'(&0!&/,!U.#,1'<'1!
A0(<')2+%&'0(U!-#%1,!#+07'$,$!'(!&/'-!-%3,!&%59!

!
!
Page!16!
!
!
!
D.!Tests!to!be!done!on!your!new!store.!
!
;0!3%>,!-2+,!&/%&!,7,+6&/'()!'-!C0+>'()!#+0#,+=6!0(!602+!2#$%&,$!-&0+,O!602!-/02=$!#,+<0+3!%!<,C!&,-&-!R!
!
'
'
'
'
'
'
'
'
'
'
'
!!!!
G"0.*%7'G1NI1'c*0.'W.D*0'*0'%1.'5'&1:/3"."'3*0.K'C1)'0D1)3+'+1'50':)&D'."0.*%7'50'/100*E3"];'
c!K==!#%),-!=0%$!#+0#,+=6!Wk03,O!A%&,)0+',-O!*+0$21&-bY'
c!A+,%&,!%!12-&03,+!%1102(&!
c!*=%1,!%(!0+$,+!!W%$$!&0!1%+&!%($!0+$,+Y!
c!H,+'<6!&/%&!#%63,(&-!C0+>!#+0#,+=6!W1+,$'&!1%+$O!*%6#%=O!,&19Y!
c!\(!&/,!?%1>!P<<'1,!O!1/,1>!&/%&!&/,!0+$,+!C%-!#+0#,+=6!#=%1,$!%($!+,1,'7,$!
c!.,($!%(!,3%'=!<+03!&/,!10(&%1&!#%),!0+!!UT0+)0&!36!#%--C0+$V!
c!A/,1>!&/,!+,-2=&'()!'(70'1,!
c!A/,1>!%==!&/,!30$2=,-!&/%&!602!/%7,!%1&'7%&,$!
'
Q#'">"$C.D*%7'."0.'/"$#"&.K'81%7$5.)35.*1%0d'H$1&""+'.1'0."/',F!

!
!
Page!17!
!
!
!
-."/','='(1*%7'3*>"'4*.D'C1)$'6/'.1'I5."'-.1$"F'
!
A.!Swapping!your!updated!store!and!your!production!store.!
!
A0()+%&2=%&'0(-O!602!/%7,!%1/',7,$!%==!&/,!,--,(&'%=!-&,#-!&0!2#$%&,!602+!-&0+,m!
@02!(0C!(,,$!&0!-C%#!602+!2#$%&,$!-&0+,!C'&/!602+!#+0$21&'0(!-&0+,9!
@02!/%7,!&C0!0#&'0(-!&0!$0!-0R!
• P(!602+!T;*!.,+7,+O!-,=,1&!&/,!,(&'+,!10(&,(&!0<!&/,!U#+,-&%-/0#V!<0=$,+!%($!$+%)Z(Z$+0#!'&!&0!&/,!
<0=$,+!0<!602+!#+0$21&'0(!-&0+,9!;/'-!0#&'0(!'-!<%-&9!\<!602+!T;*!1=',(&!0<<,+-!&0!$0!'&O!%->!&0!/%7,'&!
07,+C+'&,!%==!,a'-&'()!<'=,-!!
NNNNNNNNNNN&(+NNNNNNNNNNN&
• @02!1%(!%=-0!$0C(=0%$!602!C/0=,!2#$%&,$!-&0+,!$'+,1&0+6!WU#+,-&%-/0#VY!<+03!&/,!T;*!-,+7,+!
'(&0!602+!=01%=!103#2&,+O!%($!&/,(!2#=0%$!%==!&/,!<'=,-!5%1>!0(&0!602+!#+0$21&'0(!<0=$,+9!;/'-!
0#&'0(!C'==!&%>,!%!='&&=,!5'&!=0(),+O!%($!602!-/02=$!%)%'(!-,=,1&!&/,!0#&'0(!&0!07,+C+'&,!%==!&/,!
<'=,-9!!
!
!
!
!
!
B.!Activating!your!store!
!
H'-'&!&/,!U*+,<,+,(1,V!&%5!'(!&/,!5%1>40<<'1,!0<!602+!#+0$21&'0(!-&0+,!%($!1='1>!U@,-V!<0+!&/,!0#&'0(!U[(%5=,!
./0#V9!
!
!
!
!
!
!!!!
!'B.'.D"'"%+'1#'.D"'1/"$5.*1%O!,$'&!&/,!<'=,!10(<')^-,&&'()-9'(19#/#R!=00>!<0+!&/,!
='(,!10(&%'('()!d*.d?K.[d"F\dO!%($!+,#=%1,!U^#+,-&%-/0#^V!56!U^V9!\<!602!$0(Z&!
$0!&/%&O!602+!'3%),-!%($!&/,3,!C'==!(0&!%##,%+!10++,1&=69!
!!T0+!30+,!'(<0+3%&'0(O!=00>!%&!&/,!,($!0<!&/,!*%+%)+%#/!B9:!-&,#!D9!

!
!
Page!18!
!
!
!
' '

!
!
Page!19!
!
!
!
Q%'&50"'1#'*00)"0'
\(!-03,!+%+,!1%-,-O!-03,!30$2=,-!%+,!(0&!103#%&'5=,!C'&/!(,C!7,+-'0(!0<!*+,-&%./0#9!@02!-/02=$!
10(&%1&!&/,!103#%(6!^!#,+-0(!&/%&!#+07'$,$!602!C'&/!&/'-!30$2=,!&0!+,f2,-&!%!<,C!10$,!1/%(),-!&0!
5+'()!'&!2#!&0!$%&,9!!
A.!Rolling!back!your!database.!!(Only!proceed!to!this!step!if!you!have!no!other!way!
out)!
\<!602+!2#$%&,!C,(&!5%$!%($!602!$0!(0&!-,,!%(6!0&/,+!<'a!&/%(!&0!+0==!5%1>!&0!&/,!#+,7'02-!7,+-'0(!0<!
602+!$%&%5%-,O!&/,+,!%+,!&C0!3%'(-!C%6!0<!$0'()!-0R!
• B0@'C1)$'D10.*%7'/$1>*+"$'.1'$"0.1$"'.D"'E5&@')/'#1$'C1)F'!
S%>,!-2+,!&0!#+07'$,!&/,3!C'&/!&/,!=%&,-&!5%1>2#!&/%&!602!/%7,!$0(,!$2+'()!.&,#!8m!
NNNNNNNNNNN&(+&NNNNNNNNNNN&
• Q:/1$.'C1)$'E5&@"+')/'+5.5'>*5'/D/MCB+:*%!
\<!&/,!-'`,!0<!602+!$%&%5%-,!'-!&00!5')O!602!3')/&!,(102(&,+!%(!,++0+!3,--%),9!\<!-0O!602!3')/&!
(,,$!&0!%->!602+!/0-&'()!#+07'$,+!<0+!/,=#!56!1/%()'()!&/,!-'`,!0<!&/,!$%&%5%-,!3%a'323!
2#=0%$9!!
;/'-!'-!&6#'1%==6!$0(,!56!&/,!&00=-!#+07'$,$!&0!602!56!602+!#+07'$,+O!30-&!0<&,(!#/#S6K$3'(9!
@02!C'==!<'($!&/,!5%1>2#!$%&%!2($,+!&/,!^%$3'(^5%1>2#-!<0=$,+9!!
@02!1%(!%=-0!$0C(=0%$!&/,!$%&%5%-,!<+03!C'&/'(!602+!5%1>!0<<'1,9!H'-'&!U;00=-V!&/,(!
UB??%1>2#V9!.,=,1&!602+!=%&,-&!$%&%5%-,!%($!$0C(=0%$!'&!&0!602+!103#2&,+!56!1='1>'()!0(!'&9!!\&!
-/02=$!&6#'1%==6!&%>,!5,&C,,(!8!%($!D_!3'(2&,-!&0!$0C(=0%$9!
!
!
B.!Contact!us!
G0&+,!nf2'#,!-2##0+&!,-&!o!70&+,!,(&'p+,!$'-#0-'&'0(!#02+!&02&!#+05=p3,!&,1/('f2,!='n!o!=%!3'-,!o!]02+!
$,!70&+,!502&'f2,!*+,-&%./0#9!
H5$'"N:5*3';!-2##0+&Q#+,-&%-/0#9103!
H5$'.e3e/D1%"';!qII9_89:_98r9I_9_:'
/&&#R^^-2##0+&9#+,-&%-/0#9103^<+^!
!