3Si Security Systems MCU102A Octopus ATM Defense System User Manual FCC Part 15
3Si Security Systems Inc. Octopus ATM Defense System FCC Part 15
Manual

5015 B.U. Bowman Drive Buford, GA 30518 USA Voice: 770-831-8048 Fax: 770-831-8598
Certification Exhibit
FCC ID: Q6K-MCU102A
IC: 5043A-MCU102A
FCC Rule Part: 15.231
IC Radio Standards Specification: RSS-210
ACS Report Number: 10-0184.W06.11.A
Manufacturer: 3Si Security Systems
Model: MCU-102A
Manual

Octopus Installation & User Manual
Last Updated: 06/07/2010

Octopus Installation & User Manual
2
Table of Contents
How To Use This Guide ..................................................................................................... 3
FCC Statement .................................................................................................................... 3
Octopus System Description ............................................................................................. 4
System Overview ........................................................................................................... 4
Operational States .......................................................................................................... 4
Disabled State ......................................................................................................... 4
Enabled State .......................................................................................................... 5
Arming Delay State................................................................................................. 5
Armed State ............................................................................................................ 5
Activation State ....................................................................................................... 5
Daily Operating Procedure ............................................................................................. 5
System Maintenance ...................................................................................................... 5
Octopus Components ........................................................................................................ 6
Monitor and Control Unit (MCU) .................................................................................. 6
Cassette Staining Unit (CSU)......................................................................................... 8
iButton Reader ............................................................................................................. 10
Appendix A – Preparing for Installation .......................................................................... A1
Appendix B – Installation Report ..................................................................................... B1
Appendix C – Installation Procedures .............................................................................. C1
Appendix D – Managing iButton Keys ........................................................................... D1
Appendix E – Serial Communications Access ................................................................. E1
Appendix F – Optional Features ....................................................................................... F1
Bank Alarm Interface ................................................................................................... F1
Internal Siren ................................................................................................................ F1
Breach Sensor............................................................................................................... F1
Note-Stop ..................................................................................................................... F3

Octopus Installation & User Manual
3
How To Use This Guide
This guide is designed to introduce you to the features of the 3SI Octopus ATM Defense
System and to assist in installation and operation. Due to the numerous variations in
currency cassettes, procedures for the cassette installation are provided in separate
documentation.
The section on system description includes a brief background of the Octopus system,
definition of the various operational states, daily operating procedures and system
maintenance. The appendices give further technical details for installation, and other
specific procedures for operation and management of the Octopus system.
FCC Statement
This equipment has been tested and found to comply with the limits for a Class B digital
device, pursuant to Part 15 of the FCC Rules. Operation is subject to the following two
conditions: (1) this equipment may not cause harmful interference; and (2) this equipment
must accept any interference received, including interference that may cause undesired
operation. This equipment generates, uses, and can radiate radio frequency energy, and if
not properly installed and used in accordance with the manufacturer’s instructions, may
cause harmful interference to radio communications. If this equipment does cause
harmful interference to radio or television reception, which can be determined by turning
the equipment off and on, the user is encouraged to try to correct the interference by one
or more of the following measures:
Reorient or relocate the receiving antenna.
Increase the separation between the equipment and the receiver.
Connect the equipment into an outlet on a circuit different from that to which the
receiver is connected.
Consult the dealer or an experienced radio/TV technician for help.
Warning: Any changes or modifications to this device not expressly approved by 3SI
Security Systems could void the user’s authority to operate the equipment.

Octopus Installation & User Manual
4
Octopus System Description
System Overview
The 3SI Octopus ATM Defense System is a patented wireless system designed to
protect automatic teller machines (ATMs) from theft (pull-out) and break-in attacks. The
system is comprised of three main components: a Monitor and Control Unit (MCU), up
to 6 Cassette Staining Units (CSU), and an iButton Key Reader. The MCU is located in
the main ATM safe area, and monitors the ATM for theft or break-in. The CSU is located
within the currency cassette, and provides the ability to stain the currency in the event of
attack - thus rendering the money useless to the attackers. The iButton Key Reader
provides a secure method of accessing and controlling the MCU state (as defined below),
and contains an LED to provide status of the present operational state (see below). The
system is designed for continuous monitoring and protection of cassette-based ATM
currency for a period of two years without system maintenance or service interruption.
The MCU is powered by a plug-in Power Adapter, but also has an internal rechargeable
battery which will provide backup in case of power loss. The CSUs are powered by an
internal battery pack which provides maintenance free operation for a full two years. The
small dimensions of the MCU allow it to be placed almost anywhere within the ATM
safe, while the small bracket design of the CSU allows for fast field installation with
minimal cassette modification.
The Octopus system offers two modes of protection:
Auto-Arm mode - Auto-Arm mode is the default mode, and provides for theft
(pull-out) protection only.
Door-Bolt mode - Door-Bolt mode is optional, and provides additional protection
against break-in by monitoring the proper opening/closing of the door dead-bolt.
The door-bolt option must be specified at the time of ordering since additional
installation components are required.
The Octopus system offers several optional features to enhance the detection and alarm
capabilities of the system. (Refer to Appendix F for details.)
Operational States
The Octopus system has 5 operational states: Disabled, Enabled, Arming Delay, Armed,
and Activation. Each of these states is indicated by a specific iButton LED color:
Disabled State – LED Off
When in the Disabled state, the system is essentially OFF and will not monitor for an
ATM attack. The Disabled state is the only state in which serial communications can be
established with the MCU via the computer serial port.

Octopus Installation & User Manual
5
Enabled State – LED Green
The Enabled state is applicable only to an Octopus system operating in the Door-Bolt
mode. When both the door and door dead-bolt have been properly opened, the iButton
LED will turn green indicating that the system is enabled but not armed. The system
proceeds to the armed state (see below) when both the door and door dead-bolt are
properly closed.
Arming Delay (or “Pre-Armed”) State – LED Flash Red / Green
Prior to arming there is a delay called the ―Arming Delay‖. The delay is 5 seconds for
Auto-Arm mode, and 5 minutes if the optional Door-Bolt mode. During the arming delay
the system is not monitoring for an attack, and the iButton LED will flash red then green.
Armed State – LED Red
When in the Armed state, the system is monitoring for attack. The iButton LED will be
red. If the ATM is attacked, the system will activate (see below) and stain the ATM
currency.
Activation State – LED Rapid Flash Red
When the system has detected an attack on the ATM, the MCU commands the CSU to
activate and stain the currency. The iButton LED will rapidly flash red. The activation
state can be reset by using an iButton Key (see iButton description below). In addition,
the following optional features will activate (refer to Optional Features, Appendix F):
Optional Bank Alarm Interface: If configured for external bank alarm interface,
the MCU’s normally closed contacts will open, thereby activating the external
bank alarm.
Optional Internal Siren: If the Internal Siren is installed, the siren will sound on
activation. After 15 minutes, the siren will cease.
Optional Note-Stop: If the Note-Stop module is installed, the ATM will be
disabled and will not dispense bills.
Daily Operating Procedures
Regardless of the protection mode being used (Auto-Arm or Door-Bolt), normal daily
operating procedures for the ATM itself are not affected. The Octopus system will
automatically arm and disarm as the machine is serviced and money cassettes are
replenished.
If physical repair of the ATM is required, maintenance personnel should be made aware
that an anti-theft protection system is installed. Prior to beginning the ATM repair, the
Octopus system should be disabled via the iButton Key (see procedures below).
System Maintenance
No special maintenance is required for the Octopus system for a period of two years.

Octopus Installation & User Manual
6
Octopus Components
The Octopus system has 3 major components: the Monitor and Control Unit (MCU), the
Cassette Staining Units (CSU), and the iButton reader.
Monitor and Control Unit (MCU)
The Monitor and Control Unit (MCU) is mounted inside the ATM safe. The purpose of
the MCU is to monitor the status of the system and to control the activation of the
Cassette Staining Units (CSU) and other optional features. The MCU is enabled or
disabled using an I-Button Key (see iButton description below). The MCU monitors tilt
violation, proper door and door-bolt opening (if configured for the Door-Bolt mode), and
integrity of the optional breach panel. When the system detects an attack, it directs the
CSUs to activate and stain the currency, and also activates any optional alarm features.
MCU
Back-up
Battery
MCU Self Test
Button
MCU LED
Indicators
External Sensor
Connection
iButton Connector
MCU with cover removed
Relay Output Connection
Configuration
Switches
6VDC Power
Connector

Octopus Installation & User Manual
7
Power Supply & Backup Battery
The MCU is powered by a UL approved plug-in 6 VDC power supply (1Amp minimum
rating). It also has a back-up battery to maintain power in the event of an ATM power
loss. The battery will provide backup power for approximately 3 weeks.
Self Test Button
On initial power up the MCU performs a self test routine. The MCU is also provided with
a Push-To-Test (PTT) button which causes the unit to perform a self diagnostic test. If the
test returns no errors, the MCU will beep 1 time. (See Installation Procedures for
diagnostics information.)
The MCU self test also sends a test message to the CSUs. The CSU will perform its own
self diagnostic, and return 1 beep for no error and 2 beeps to indicate an error.
LED Indicators
The MCU has 4 LEDs that indicate the status of the various inputs. (See Installation
Procedures for details.)
NOTE: The LEDs are only active when the MCU is in the Disabled state and operating
on external power.
External Sensor Connection
The MCU may be connected to optional Door/Door-Bolt switches and Breach Panel
sensor. Connection is made via a terminal block on the side of the MCU. The terminal
block may be removed for easy wire connection. (See Installation Procedures for wiring
details.)
MCU front panel
MCU side view with iButton/serial interface connector and ext sensor terminal block
LED Indicators
PTT Button
iButton Connector
Ext Sensor Connector

Octopus Installation & User Manual
8
Connector (iButton)
The iButton Connector is a locking, polarized 10-pin connector. This connector is used to
attach the cable from the iButton reader to the MCU. (Refer to the iButton reader
description below)
Relay Output Connection
The MCU has two RJ11 output jacks which provide relay interface to the optional
accessories such as: Internal Siren; Bank Alarm Interface; ATM Note-Stop. Both jacks
are identical in function and pin-out. (Refer to Installation Procedures for wiring details.)
Configuration Switches
The 10 MCU Configuration Switches are used to configure the operating mode and
options for the system. (Refer to the Installation Procedures for details.)
Cassette Staining Unit (CSU)
The Cassette Staining Unit (CSU) is mounted in each of the ATM currency cassettes. The
CSU utilizes a small profile mounting bracket unique to each make/model cassette. The
CSU is comprised of 4 components: Electronics, Ink Block, Spray Bar, and Mounting
Bracket. The link between the MCU and CSU is via a proprietary patented radio
frequency (RF) communications link.
The CSU contains an internal battery pack which will provide power to the CSU for two
years. The CSU Push-To-Test (PTT) button is for use by service personnel only. Once
installed in the currency cassettes, no action is required by the user.
MCU side view with RJ11 connectors and 6VDC Power Connector
Relay Connectors
6VDC Power

Octopus Installation & User Manual
9
Spray Bar
Ink Block
Electronics
PTT
(Service Only)
Battery
Ink Block Connector
CSU Installed in Cassette
CSU Electronics
Bracket

Octopus Installation & User Manual
10
iButton Reader
The iButton reader is used to enable and disable the Octopus system via the iButton
Key. The iButton DB-9 serial interface connector provides a computer interface for initial
system setup, and for retrieval of the system event log. The iButton Reader is mounted
outside of the actual ATM safe, but inside the ATM enclosure in an area that is readily
accessible during service. The iButton Reader is wired to the MCU via a multi-conductor
cable.
The bicolor LED on the face of the iButton reader indicates the status of the system.
When using normal external AC power the LED color is solid. When operating on
backup power the LED color flashes. Table 1 below shows the iButton LED indications
for the various system states.
Table 1. Octopus States and Corresponding iButton LED Color
Octopus State
LED Color
Disabled
LED is not lit
Enabled but not Armed (Door-Bolt Mode only)
Green
Arming Delay
Alternating red/green prior to arming
Armed
Red
Activation
Rapidly blinking red
iButtton Reader & Key
Key Reader
MCU
Connector
iButton Key
DB-9 Serial Connector
Status LED

Octopus Installation & User Manual – APPENDIX A
A1
Appendix A – Preparing for Installation
Each installation has its own special requirements depending on the system configuration
and options selected.
The following configuration options and requirements must be determined prior to
installation:
Mode of protection required (Auto-Arm or Door-Bolt)
Make and model of ATM
Type and number of Cassettes to be protected
Requirement for Breach Sensor Option
Requirement for Note-Stop Option
Requirement for other alarm options: Internal Siren, Bank Alarm Interface
Cassette Assembly
The installation of all CSUs and ink blocks in cassettes must be completed before
installing the Octopus System in the ATM. Installing the CSUs in cassettes beforehand
minimizes down-time during the Octopus System installation.
Field Logistics
It is important to define all personnel involved and their respective responsibilities prior
to beginning the Octopus installation. (Refer to table below)
NOTE - Important: The CSU Ink Block connector must not be
connected until the Octopus System installation is complete, and all
tests have been run.

Octopus Installation & User Manual – APPENDIX A
A2
Field Logistics / Responsibilities:
Personnel Involved
Responsibility
Supplier Project Manager
Develop the installation schedule with the
Customer Project Manager
Provide installation reports upon request
Coordinate policy decisions relating to the
responsibilities of the supplier
Maintain channel of communication with the
Customer Project Manager
Plan the actions of those involved in the project
under his responsibility
Customer Project Manager
Develop the installation schedule with the
Supplier Project Manager
Coordinate policy decisions relating to the
responsibilities of the Customer
Define personnel involved in the project
Plan the actions of those involved in the project
under his responsibility
Installer
Be present for the scheduled installation
Wait as CIT Company withdraws cash from
ATMs
Wait as ATM technician prepares the ATM
and installs the Note-Stop option (if
appropriate)
Install the Octopus System and set
appropriate configuration options
Install CSUs in all cassettes
Test & verify proper system operation
Notify the customer representative that the
installation is completed
Complete an Installation Report
CIT (cash replenishing) Company
Be present for the scheduled installation
Withdraw cash / cassettes from the ATM
Release the electronic lock (if appropriate)
Replenish money in the ATM when installation
is complete
ATM Technician
Be present for the scheduled installation
Prepare the ATM (or remove dispenser
module) as required
Perform a connection to the Note-Stop circuit
(if appropriate)
Reassemble and verify ATM operation on
completion
Customer representative
Be present for the scheduled installation
Coordinate with the Customer Project Manager
as needed
Assume responsible for the ATM
Provide necessary conditions for installation

Octopus Installation & User Manual – APPENDIX B
B1
Appendix B – Installation Report
Date: ___/___/___ Initial Time: ___:___ Finished Time: ___:___
Customer:
Location:
ATM Make/Model: ATM Serial No:
MCU Serial No:
Check Point
Remarks/Comments
√
iButton Reader
AC Power & Batteries Installed
Breach Panel: quantity and location
Taperwire: quantity and location
Internal Siren Installed
Door Switch Bolt Switch Installed
Configuration & Mode Set
MCU PTT OK
MCU HyperTerminal Test OK
Arming/Disarming Key Test OK
Note-Stop installed / tested OK
Bank Alarm Interface Installed
CSU quantity
CSU PTT OK
Ink block connector attached
External Sticker Applied
Internal Sticker Applied
Installer/Customer Comments
Customer Representative Installer
Company:
Name:
ID:
Signature
Company:
Name:
ID:
Signature

Octopus Installation & User Manual – APPENDIX C
C1
Appendix C – Installation Procedures
1. Determine where all system components are to be mounted:
Refer to specific mounting requirements defined below. In particular the location
of the MCU must be defined so that routing of all wiring can be planned.
2. Install any optional features:
Refer to the Installation of Optional Features section below
3. Install Plug-In Power Supply:
Plug the Power Supply into an available 120 VAC Power Strip within the ATM
safe. Route the low voltage wiring (with connector) to the planned MCU location.
4. Install Door and Door-Bolt Switches (as required), and other system components
as described below:
Door Switch (Door-Bolt Mode only)
The Door Switch is a long throw-plunger switch. Its purpose is to detect the ATM safe
door position (open / closed) The Door Switch is supplied with a mounting frame with
permanent adhesive mounting tape. The Door Switch contacts are normally closed (NC)
when the door is closed.
Door Switch
Mounting Frame
Door Switch Assembly
Crimp Connectors

Octopus Installation & User Manual – APPENDIX C
C2
Mounting Notes:
a) The door switch should be mounted away from the hinge side and cause no
obstruction to the service or operation of the machine.
b) Clean the surface where it will be mounted with the alcohol pad provided
c) Mount the door switch ¾ inch back from the closed face of the door when shut.
d) The door switch plunger should not impact the door where an item that moves,
slides, or might otherwise cause a shearing action to the plunger.
Door-Bolt Switch (Door-Bolt Mode only)
The Door-Bolt Switch is used to detect proper authorized opening of the ATM safe lock
dead-bolt. The Door-Bolt Switch contacts are normally open (NO) when the bolt is
locked.
Mounting Notes:
a) The Door-Bolt switch should detect bolt movement, and if possible be wired in
parallel with the electronic lock’s Normally Open (NO) output.
b) Customer should provide instructions for attaching to their lock. The contact used
should be NO (normally open) when the bolt is locked and NC (normally closed)
when the bolt is unlocked. This mirrors the operation of our door-bolt switch and
ensures that either switch closure signals the MCU to disarm its protection.
c) Door-Bolt switch brackets of various designs are available. Some machines may
require a custom fabrication which cannot be provided at installation. If this is the
case, install the system as Auto-Arming, and provide pictures, make & model to
3SI Engineering. Re-schedule door-bolt installation giving at least 2 weeks for
3SI to fabricate and provide a new bracket assembly.
d) Route all wiring away from moving parts and secure with wire-ties.
Door-Bolt Switch Assembly
Mounting Frame
Door-Bolt Switch
Crimp Connectors
Mounting Hardware

Octopus Installation & User Manual – APPENDIX C
C3
iButton Reader
Mount the iButton Reader module in a place that is easy to access and highly visible
to any ATM service technicians. It should be located inside the lockable outer ATM
cabinet for security, but outside of the ATM safe. Route the iButton cable to the
MCU location.
MCU
Mount the MCU using hook-and-latch mounting tape, and attach all wiring.
Mounting Notes:
a) Communication between the MCU and CSU is the best when the MCU has an
unobstructed path to the CSUs. (Note: The antenna on the MCU is on the opposite
side from the PTT button.)
b) Always mount the MCU with the power plug facing up to prevent accidental
unplugging.
c) The MCU PTT button and LEDs will generally face to the rear of the ATM. They
are not intended for customer use.
d) Ideally the MCU should be mounted on the non-hinge side, forward (as close to
door as possible), and low on the mounting wall. If the MCU is to be installed on
the hinge side of the ATM, it should be placed as far back from the door as
possible.
e) Do not place the MCU against the rear wall of the ATM where it is obstructed by
the bill picker. In 2-cassette machines this location may be acceptable, as long as
the unit is mounted low on the rear wall.
LED
Serial Port
iButton Reader Mounting

Octopus Installation & User Manual – APPENDIX C
C4
ATM Warning Labels
Two sets of warning labels are provided for each ATM installation. The external label is
applied to the ATM exterior, and indicates to ATM users that the ATM is protected with
the Octopus ATM Defense System. The internal labels are applied to the interior of the
ATM cabinet and on all Cassettes, and indicate to maintenance personnel that an
Octopus System is installed.
CSU Installations
Install a CSU in each of the currency cassettes in accordance with the 3SI Cassette
Installation Instructions for the specific make and model of cassette. (Refer to separate
3SI procedures.)
External Label
Internal Labels
NOTE - Important: The CSU Ink Block connector must not be
connected until the Octopus System installation is complete, and all
tests have been run.

Octopus Installation & User Manual – APPENDIX D
D1
Appendix D – Managing iButton Keys
The Octopus system uses 3 distinct iButton keys: a blue iButton key, a black iButton
key, and a white iButton key. The system is shipped with 2 blue iButton keys configured
to work only with the supplied MCU. The blue iButton keys are used for turning the
system on and off.
The black and white iButton keys are used only by 3SI service personnel for key
management and replacement. Up to 3 blue keys can be stored / registered in the MCU.
Multiple MCUs can also have the same keys stored to them if required.
If no keys are stored to an MCU, any blue key will work.
Training Blue iButton Keys
To train up to 3 blue iButton keys to an MCU, follow these directions:
1. Place the black iButton key on the iButton reader of the MCU to open the session
and train new keys. The LED on the iButton reader should begin blinking green.
2. Place the black iButton key on the iButton reader. The LED on the iButton reader
should go to solid green.
3. Place at least 2 and up to 3 blue iButton keys on the reader, one at a time.
4. The LED should flash once for 1 key, twice for 2 keys and solid green for 3 keys.
5. To end the session, place the black iButton key on the iButton reader, after at least
2 blue keys have been trained.
6. If the storage is successful, the LED will alternate red/green for approximately 2
seconds, then go off.
7. If the storage is unsuccessful, the unit will timeout and blink the LED red for 2
seconds.
Erasing Blue iButton Keys
To erase stored blue iButton keys:
1. Place the black iButton key on the iButton reader to open the session and erase
keys. The LED on the iButton reader should begin blinking green.
2. Place the white iButton key on the iButton reader to which the blue keys are
trained.
3. If the erase is successful, the LED will alternate red/green for approximately 2
seconds before extinguishing.
4. If the storage is unsuccessful, the unit will timeout and blink the LED red for 2
seconds.

Octopus Installation & User Manual – APPENDIX E
E1
Appendix E – Serial Communications Access
If the system is Disabled (iButton LED off), serial communications can be established
with the MCU. Any ASCII serial communication tool can be connected. Communication
parameters are 9600 baud, 1 stop bit, no flow control. The serial interface provides:
Retrieval of the internal system event log.
Ability to enable a system without a preconfigured iButton Key.
Ability to upgrade the system firmware without system removal.
Various test procedures for installation personnel.
Needed: RS232 cable, laptop computer, valid blue iButton key
Setting up Initial Serial Communications
1. On your desktop, choose Start Menu > Programs > Accessories >
Communications > HyperTerminal.
2. When prompted with the Connection Description box, name the new connection
―Octopus‖ and click Ok.

Octopus Installation & User Manual – APPENDIX E
E2
3. When prompted with the Connect To box, go to ―Connect Using‖ and choose
COM1. This tells the computer which hardware interface to use. COM1 is the
standard.
4. After choosing COM1, click Ok.

Octopus Installation & User Manual – APPENDIX E
E3
5. When prompted with the Port Settings box, enter the following information, then
click OK:
Bits per second: 9600
Data bits: 8
Parity: None
Stop bits: 1
Flow control: None
6. Successful communication is indicated in the bottom left-hand corner of the
screen where it will say ―Connected‖, followed by the elapsed time of the
connection.

Octopus Installation & User Manual – APPENDIX E
E4
7. Go to File > Properties, choose the Settings tab, then click the ASCII Setup
button.

Octopus Installation & User Manual – APPENDIX E
E5
8. In the ASCII Setup box, change the following:
Check ―Send line ends with line feeds‖
Change the Line Delay to 1 millisecond
Click Ok.
9. Click Ok on Settings to close the window.
10. Close the HyperTerminal window. You will get a dialogue box asking if you are
sure you want to disconnect. Click Yes.
11. You will get a dialogue box that asks if you want to save session. Click Yes.

Octopus Installation & User Manual – APPENDIX E
E6
After saving the HyperTerminal connection ―Octopus‖, the connection will always be in
HyperTerminal folder.
To save it on the desktop for easy future access, right click on the file and choose Send to
> Desktop (create shortcut). An icon will appear on the desktop.

Octopus Installation & User Manual – APPENDIX E
E7
Accessing Serial Communications and Using the Menu
To initiate serial communications with the Octopus system, follow these instructions.
Note: The Octopus system can only communicate with a computer when the
system is in the Disabled State. If the system is Armed, it must first be turned off
with a blue iButton key.
1. Plug in an RS232 cable to the mating RS232 connector on the Octopus iButton
reader.
2. Open the saved HyperTerminal connection by clicking on the previously created
desktop shortcut or by going to Start Menu > Programs > Accessories >
Communications > HyperTerminal > Octopus.
3. Once the session is started, you will see the following screen.

Octopus Installation & User Manual – APPENDIX E
E8
4. Press spacebar to access the main menu which will look like this:
5. If no key is pressed for 1 minute, you will receive the PC Communication
Timeout screen. Press spacebar again to return to main menu.

Octopus Installation & User Manual – APPENDIX E
E9
Navigating the Main Menu (Note: Caps lock must be ON)
1. Turn Unit On
a) Press 1 on the keyboard
b) You will receive the following warning screen because you can only turn the unit
ON with serial communications—if you do not have a blue iButton key, you
cannot turn the system OFF once it is On.
c) After you type ―Y,‖ the unit is on but won’t go into Armed state yet. You must
exit this menu by pressing ―Y,‖ then type ―6‖ to exit the main menu.
Note: Remember that there is no way to get back once you exit the main menu
and enter the Armed State, unless you have a key.

Octopus Installation & User Manual – APPENDIX E
E10
2. Capture Text File and Read Log
Note: Before you choose Read Log, you must first capture the session to text file.
That way, if there is a problem you want to report, you have a copy of the session to
send to 3SI.
a) At the top of the window, Choose Transfer > Capture text.
b) Browse to the folder where you want to save text file by clicking Browse.

Octopus Installation & User Manual – APPENDIX E
E11
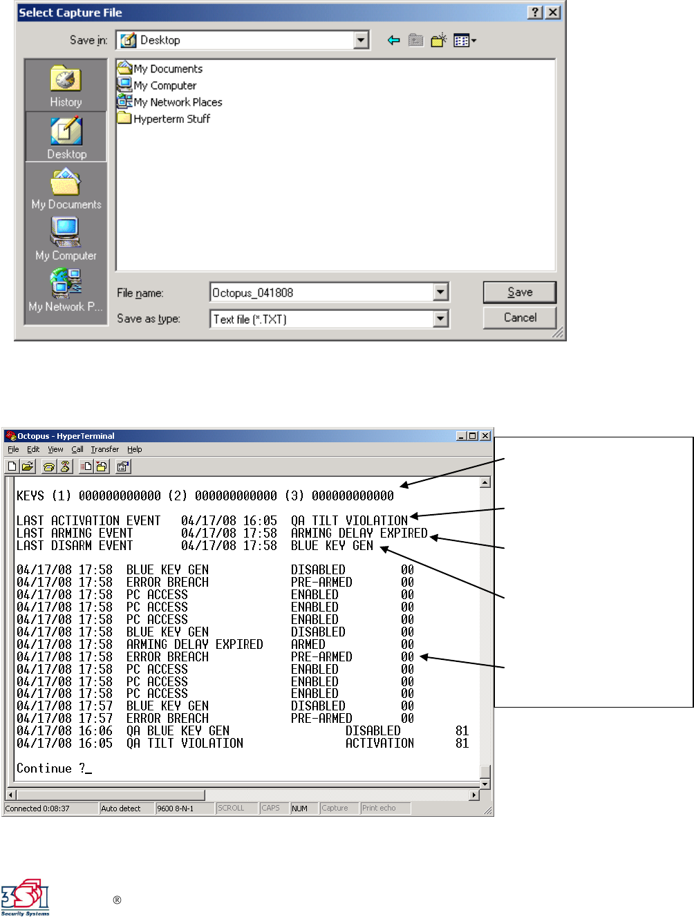
c) Name the file Octopus_‖date‖ and click Save. Then click Start.
d) After you save the text file, type ―2‖ to read the log:
Serial # of each key. If all
0s, any 3SI key will work.
Cause of last activation.
Cause of last Arming.
Cause of last Disarming.
Last 16 events. Next 14
are on following page
(press Y to continue).

Octopus Installation & User Manual – APPENDIX E
E12
The log readout shows the last 30 events, date, time (in GMT), what the event was,
what state the unit was in, and the status of dip-switches (whether dip-switches were
on or off).
The 30 events are provided on two pages: 16 events on the first page, 14 events on
second page. To continue and access the second page, type ―Y‖.
3. Update Firmware
Update Firmware should not be accessed without first contacting 3SI.

Octopus Installation & User Manual – APPENDIX E
E13
4. Run Self-Test
Typing ―4‖ to run the self-test will produce the following screen:
Each line provides system status information:
System Time: Provides current time in GMT with a real-time clock.
Last iButton: Provides the serial number of the last iButton Key used. If, during self-
test you key an iButton, the screen will provide the serial number and color of
the button. Use this to verify that the iButton Key is valid.
Start Position: Provides analog-to-digital converter readings of the accelerometer
XYZ axes at startup that are used as the reference for detecting tilt.
Current Position: Provides analog-to-digital converter readings of the accelerometer
XYZ axes in their current position.
Difference: Shows the difference between start position and current position. You
can slowly move the unit around and watch the current position change.
Watch Difference to confirm the accelerometer is working.
Tilt Status: Shows whether unit is tilted or not. Tilt Status changes as you rotate the
MCU.
Door Status: Shows whether the door is open or closed.
Bolt Status: Shows whether the bolt is open or closed.
Breach Status: Shows whether the breach panel is open or closed.
Battery Voltage: Provides the current battery voltage and whether the voltage is
strong enough for operation.

Octopus Installation & User Manual – APPENDIX E
E14
Charge Current: Shows whether the battery is being charged. If the number is
greater than 100 mA, the unit is being charged.
External Power: Shows whether external power is present or not.
Door-Bolt Mode: Shows whether Door-Bolt Mode is selected or not.
Time Left: Shows the self-test time remaining. Self test will run continuously for 5
minutes (300 seconds) or until a key is pressed to exit.
5. Relay Control Menu
a) The Relay Control Menu allows you to test the MCU relays, which control
external devices (Internal Siren, Note-Stop, etc.). Once in the Relay Control
Menu, type the number you want. (You do not have to press enter after the
number.) Type 5 to exit.
6. Exit Menu
Type ―6‖ to exit the main menu. If you want to Arm the system, you must exit the
menu and then key it on with a blue iButton key.

Octopus Installation & User Manual – APPENDIX F
F1
Internal Siren Module
Appendix F – Optional Features
Bank Alarm Interface
The Bank Alarm Interface feature enables the MCU to notify the bank’s alarm system
that the ATM has been attacked. A set of normally closed (NC) contacts are provided for
this purpose. Connection is made via either J14 or J15 using a standard RJ-11 connector.
Internal Siren Module
The Internal Siren Module is a self-powered 128 dB audio siren. The siren will alert
onlookers and possible witnesses that the ATM has been attacked. Once activated, the
siren will require battery replacement. The siren uses a standard 9V alkaline battery.
Breach Sensor
The Breach Sensor is used to detect drill or torch attacks on the ATM safe walls. The
circuit is normally closed until the sensor is penetrated or broken. The sensor is wired to
J31 pin 1 and J10 pin 2. The normally closed circuit is made up of a Mesh Panel (for
wide areas), and flat Taperwire (for small spot protection).
Mesh Panel
The Mesh Panel is an adhesive panel whose purpose is to provide penetration protection
for ATM safe walls. The customer should provide details as to the most likely methods of
attack and desired protection areas.

Octopus Installation & User Manual – APPENDIX F
F2
Taperwire
The Taperwire is an adhesive-backed flat wire. Its purpose is to provide spot protection
for along the ATM safe walls. The customer should provide details as to the most likely
methods of attack and desired protection areas.
Mesh Panel
Taperwire

Octopus Installation & User Manual – APPENDIX F
F3
Note-Stop
The Note-Stop option adds the capability to shut down the ATM in the event of an attack
(so that it will not dispense money). Installation of the Note-Stop requires interruption of
the ATM internal power, and requires coordination with the ATM manufacturer.