Afimilkricultural Cooperative 4256000 Wireless reader User Manual
SAE Afikim Wireless reader
Contents
- 1. Installation_guide
- 2. user manual
user manual

iHeat Detection TieStall™– Test Group Guide
Oct 2012

Preface
Oct 2013 AfiAct II™ User Manual
i
Preface
AfiAct II™
This Manual: P/N 9440312
Version 1.00
Date Completed – Oct 2013
afimilk Ltd., Kibbutz Afikim, 15148 Israel
Tel: 972-4-6754812 | Fax: 972-4-6751862
market@afimilk.co.il | www.afimilk.com
Federal Communications
Commission, USA
Conformité Européenne
(European Conformity)
Standards Institute
of Israel

Preface
Oct 2013 AfiAct II™ User Manual
ii
Preface
Preface Material
About this Manual
This manual describes how to manage your dairy cows via AfiAct II software, which
is a dedicated edition of the AfiFarm software for detecting cows in heat, to allow
optimal breeding results and optimise herd fertility, in either a standalone system or
as part of the larger afimilk system. The manual describes how to use the system
step-by-step, includingcommon fault handling.
Intended Users
This manual is intended for the dairy farmer responsible for the care of the dairy
cows’ breeding and fertility issues. It is assumed that the system has been fully
installed and tested by afimilk autorized technicians, where Cow Tags were attached
by the farmer.
The manual includes information for both; experienced AfiFarm users, as well as new
users, where chapters that are also relevant for experienced users are explicitly
marked out.
Document Scope
This manual describes the new features and usage of AfiAct II system. For a
description of the AfiAct II Installation, refer to AfiAct II Installation Manual.
Contacting Technical Support HelpDesk
afimilk technical support contact information:
email: support@afimilk.co.il
Tel: +972-4-675-4824.

Preface
Oct 2013 AfiAct II™ User Manual
iii
Preface
Notes
This device complies with FCC Rules Part 15 and with Industry Canada license-
exempt RSS standard(s). Operation is subject to two conditions: (1) This device may
not cause harmful interference, and (2) this device must accept any interference that
may be received or that may cause undesired operation.
Le présent appareil est conforme aux CNR d'Industrie Canada applicables aux
appareils radio exempts de licence. L'exploitation est autorisée aux deux conditions
suivantes :
(1) l'appareil ne doit pas produire de brouillage, et
(2) l'utilisateur de l'appareil doit accepter tout brouillage radioélectrique subi, même
si le brouillage est susceptible d'en compromettre le fonctionnement.
NOTE: The digital circuit of this device has been tested and found to comply with the
limits for a Class B digital device, pursuant to part 15 of the FCC Rules. These limits
are designed to provide reasonable protection against harmful interference in a
residential installation. This equipment generates, uses and can radiate radio
frequency energy and, if not installed and used in accordance with the instructions,
may cause harmful interference to radio communications. However, there is no
guarantee that interference will not occur in a particular installation. If this
equipment does cause harmful interference to radio or television reception, which
can be determined by turning the equipment off and on, the user is encouraged to
try to correct the interference by one or more of the following measures:
xReorient or relocate the receiving antenna.
xIncrease the separation between the equipment and receiver.
xConnect the equipment into an outlet on a circuit different from that to which
the receiver is connected.
xConsult the dealer or an experienced radio/TV technician for help.
Changes or modifications to this equipment not expressly approved by the party
responsible for compliance (Afimilk Ltd.) could void the user’s authority to operate
the equipment.
WARNING
To comply with FCC RF exposure compliance requirements, the
antenna used for this transmitter must be installed to provide a
separation distance of at least 20 cm from all persons and must not be
co-located or operating in conjunction with any other antenna or
transmitter.

Preface
Oct 2013 AfiAct II™ User Manual
iv
Preface
Legal Notice
Copyright
Copyright © 2013 afimilk Ltd., All Rights Reserved
Disclaimer
This document contains proprietary information of afimilk Ltd. and may not be
reproduced in any form without the prior written consent of afimilk Ltd.
No part of this document may be reproduced, translated, stored in a retrieval system
or transmitted in any form and by any means, electronic, mechanical, photographic,
photocopying, recording, or otherwise, without the prior written permission of
afimilk Ltd.
Information provided in this document is subject to change without notice and does
not represent a commitment on the part of afimilk Ltd.
All products and company names are trademarks or registered trademarks of their
respective holders.
Software License Terms
The software and the system design is the property of afimilk Ltd.
It is supplied to the user to be used solely for its stated purposes. It is strictly
forbidden to make copies of the software or transfer it in any way, for any purpose,
to any third party.
In addition to application software specifically developed by afimilk Ltd., the system
makes use of certain third party utilities and system software. These are licensed for
a single user. They must not be copied in any way, for any purpose, by the user, its
employees, or anybody else.
The license to use the software is granted to the user only for the specific system it is
installed on by afimilk Ltd., or its authorized distributors and representatives.
The purchaser shall not modify the software in any way.
It is strictly forbidden to use this product for any purpose other than originally
designated for or stipulated by afimilk Ltd.

Preface
Oct 2013 AfiAct II™ User Manual
v
Preface
Conventions
Important information is highlighted in a frame, as explained below:
Safety Instructions and Notice
xRead this manual carefully. Proper handling of the equipment is the
basis for correct functioning.
xOnly technicians who are skilled and authorized by afimilk, dealer
technicians together with the farm staff, may carry out installation of
the equipment.
xThe equipment may be used only for the described purpose.
xThis system has been checked for viruses prior to delivery. If in the
course of a service call, a virus is detected, removal of the virus and any
software or hardware repairs resulting from it, will be charged to the
purchaser.
WARNING
Do not dispose of WEEE as unsorted municipal waste!
NOTE
Hints and recommendations for working efficiently.
CAUTION
Actions requiring special attention, to avoid possible damage to
equipment or livestock.
WARNING
Actions requiring special attention to avoid serious bodily injury.
For example, working with high-voltage components.

Preface
Oct 2013 AfiAct II™ User Manual
vi
Preface
xThe system and its components are powered by electricity from a main
power supply. The power is sufficient to cause serious personal injury or
even death. Check that the electricity is disconnected when assembling
and/or repairing electrical and electronic components.
xNever remove cover/s or parts of the system from the system before the
electrical power is disconnected.
xDo not flush the electrical or electronic equipment with water or any
other liquid.
xIt is the responsibility of the operator to install, operate, and maintain
the system in accordance with all applicable codes, regulations, by-laws,
and safety regulations.
xHigh voltage surges and other power irregularities can cause extensive
damage to a system. It is the responsibility of the operator to provide a
power protection system.

Preface
Oct 2013 AfiAct II™ User Manual
vii
Preface
List of Terms and Abbreviations
Term/Abbreviation Description
AfiAct II AfiAct enables detecting heat, managing herd fertility, etc.
AfiFarm Afimilk herd management software.
AfiAct II Software AfiAct II software is a dedicated edition of the AfiFarm
software.
DIM Days in Milk
Number of days since last calving (Days in Milk = dry date -
calving date).
DNB Do Not Breed
PD Pregnancy Diagnosis
VWP Voluntary Waiting Period, also known as Rest Days
Insemination Breeding, Breeding service
Postpartum The period of the dairy cow that determines productive and
reproductive responses during lactation. Monitoring
postpartum health involves the examination of cows early in
the postpartum period (7 to 10 days in milk).
Open animal An animal that is not pregnant.
Estrus, Heat The exact period of time in which an animal can get
pregnant.
Estrous cycle The recurring physiological changes indicating the
reproductive cycle. Estrus (or heat) is a specific period
during the estrous cycle.
Anestrous, Missed
heat The time interval between two periods of estrus. Cows are
reported as missed-heat when this interval is longer than
the expected heat cycle (~20-21 days).
WEEE Waste Electrical and Electronic Equipment
Referred Documents
PN Document Name
9440311 AfiAct II installation manual
Revision History
Version Date Description
01 Aug 2013 Revision one.

Preface
Oct 2013 AfiAct II™ User Manual
viii
Preface
Table of Contents
Preface Material ......................................................................................................................................ii
About this Manual ...............................................................................................................................ii
Intended Users ....................................................................................................................................ii
Document Scope ..................................................................................................................................ii
Contacting Technical Support HelpDesk ..............................................................................................ii
Notes ..................................................................................................................................................iii
Legal Notice ........................................................................................................................................iv
Copyright........................................................................................................................................iv
Disclaimer ......................................................................................................................................iv
Software License Terms ................................................................................................................. iv
Conventions .........................................................................................................................................v
Safety Instructions and Notice ............................................................................................................ v
List of Terms and Abbreviations ........................................................................................................ vii
Referred Documents .......................................................................................................................... vii
Revision History .................................................................................................................................vii
1 Introduction .............................................................................................................................. 11
1.1 AfiAct II Features .............................................................................................................. 12
1.2 AfiAct II Reports ................................................................................................................ 13
1.2.1 Fertility Reports ................................................................................................................. 13
1.2.2 AfiFarm Today: Animals Reports ....................................................................................... 13
1.2.3 Additional and Advanced Fertility Reports ....................................................................... 14
1.3 Principle of Operation ....................................................................................................... 15
1.4 Deployment Types ............................................................................................................. 15
1.5 Prerequisites ..................................................................................................................... 16
1.6 Main System Components ................................................................................................ 17
2AfiTag II Maintenance ............................................................................................................... 18
2.1 Attach AfiAct II Tags ......................................................................................................... 19
2.2 Replace Tags ..................................................................................................................... 22
2.3 Store Tags ......................................................................................................................... 25
3 Navigating AfiAct II Application ................................................................................................ 26
3.1 Opening AfiAct II Software ............................................................................................... 27
3.2 AfiAct II Workspace .......................................................................................................... 28
3.3 Accessing AfiAct II Reports and Graphs ............................................................................ 32
3.3.1 Accessing AfiAct II Most Common Reports ....................................................................... 33
3.3.2 Switching to another Report from a Presented Report ..................................................... 35
3.3.3 Accessing Additional Herd Reports (e.g. Lactation, 10-days, Activity, Events, etc.) ......... 37
3.3.4 Accessing Reports from the Folder List ............................................................................. 38
3.4 Adjusting the Look-and-Feel for a Report ......................................................................... 39

Preface
Oct 2013 AfiAct II™ User Manual
ix
Preface
3.5 Setting Parameters for a Report ....................................................................................... 40
4AfiActII To-be-Bred & Activity Reports .................................................................................... 42
4.1 Adjusting “to be Bred” Reported Animals ......................................................................... 43
4.1.1 Adjusting Breeding Lists VWP and Deviation Thresholds .................................................. 44
4.1.2 Setting DNB or Pregnant Events ....................................................................................... 47
4.1.3 Adjusting the Displayed Events’ Colors ............................................................................. 48
4.2 Animals to be Bred Report Fields ...................................................................................... 49
4.3 Activity Graph Display and Analysis .................................................................................. 51
4.3.1 Reading the Activity Graph ............................................................................................... 51
4.3.2 Adjusting the Activity Graph Time Period Display ............................................................ 52
4.4 Activity and To-be-Bred Report Examples ......................................................................... 53
4.4.1 Example I: Heat Cycle Duration Complete/Open .............................................................. 53
4.4.2 Example II: Heat Detection and Duration ......................................................................... 54
4.4.3 Example III: Deviation ....................................................................................................... 55
4.4.4 Example IV: Analyzing the Cow-ID legend (! + Green) ...................................................... 56
4.4.5 Example V: Heat Detection ............................................................................................... 57
5 System Common Reports and Scheduler .................................................................................. 58
5.1 Suspected Heat (Excessive Activity) Report....................................................................... 58
5.2 Managing Scheduled Reports ........................................................................................... 60
6 Daily Breeding Activity Using AfiAct II ...................................................................................... 63
6.1 Determine Animals to be Bred via AfiAct II ...................................................................... 64
6.2 Breeder Additional Actions ............................................................................................... 64
6.3 Report Performed Actions ................................................................................................. 64
7 Herd Data Maintenance ............................................................................................................ 65
7.1 Adding/Deleting Data or Events - Overview ..................................................................... 66
7.2 Entering Events directly from a Report ............................................................................. 69
7.3 Report a Fertility Event ..................................................................................................... 69
7.4 Heat Event......................................................................................................................... 70
7.5 Bred Event ......................................................................................................................... 71
7.6 Abortion Event .................................................................................................................. 73
7.7 Calving Event .................................................................................................................... 74
7.8 Dry Event ........................................................................................................................... 76
7.9 Rejection Breeder .............................................................................................................. 78
7.10 Report a Cow as Do Not Breed .......................................................................................... 79
7.11 Report a Veterinary Pregnancy Event (PD+/-) .................................................................. 81
7.12 Report a Confirmed Pregnant (PD+) Event ....................................................................... 81
7.13 Report a Confirmed Open (PD-) Event .............................................................................. 83
7.14 Report a DNB .................................................................................................................... 85
7.15 Report a new Cow ............................................................................................................. 86
7.16 Report a new Bull .............................................................................................................. 88

Preface
Oct 2013 AfiAct II™ User Manual
x
Preface
7.17 Remove a Cow from the Herd ........................................................................................... 89
8 Advanced Analysis Tools ........................................................................................................... 90
8.1 Advanced Analysis of Heat Cycles ..................................................................................... 90
8.1.1 Enhanced Activity and Lactation Graph – Examples ......................................................... 92
8.2 Identifying Fertility Problems ............................................................................................ 95
8.2.1 Identify Abortions ............................................................................................................. 95
8.2.2 Identify Missed-Heat ......................................................................................................... 98
8.3 Advanced Reports ........................................................................................................... 103
8.3.1 Customizing general Fertility Reports Time Period ......................................................... 103
8.3.2 General Fertility Report - Categories .............................................................................. 105
8.3.3 Pregnancy Rate Detection Report ................................................................................... 112
8.3.4 Expected Dry and Calving Reports .................................................................................. 115
8.4 AfiAct II Best Practices .................................................................................................... 117
8.4.1 Importance of Reporting Fertility Events ........................................................................ 117
8.4.2 Financial Considerations ................................................................................................. 118
8.4.3 Excessive Activity Considerations and Best Practices...................................................... 119

Oct 2013 AfiAct II™ User Manual11
Introduction
Chapter
1
1 Introduction
Running a profitable dairy farm is based on maintaining lactation efficiency at peak
levels, via an efficient reproductive policy. This is achieved by ensuring accurate
detection of cows that are in heat, to optimize breeding.
AfiAct II is an estrus and fertility monitoring system that provides a full picture at
a glance of your farm animals that are in estrus. It may be utilized for heifers and/or
for milking cows, to provide complete fertility coverage of the dairy farm. It may be
implemented either as a standalone system or as part of a comprehensive afimilk
system.
AfiAct II automated estrus detection system is based on AfiTag II sensors, designed
to help the dairy farmer determine the optimal times for breeding cows. This is done
by collecting cows’ physical activity data, aggregating the data with events
information, to generate heat lists, fertility reports and fertility disorder alerts
(missed-heat & abortion).
This document describes the AfiAct II new features and provides an overview of the
system navigation and basic capabilities.
NOTE
This manual is intended for new and for experienced AfiFarm users. The
following chapters provide guidelines for all users: 1, 2, 3, 4, 5; Chapters 6, 7
are for new users; Chapter 8 provides information for advanced system
usage.
NOTE
AfiAct II software is a dedicated edition of the AfiFarm software.

Oct 2013 AfiAct II™ User Manual12
Introduction
Chapter
1
1.1 AfiAct II Features
AfiAct II provides an immediate and intuitive view on your farm’s in-heat animals. It
includes enhanced heat detection features, and allows access to all of the basic
AfiAct features.
Enhanced Capabilities
x Auto-refreshed, aggregated cows & heifers heat lists – default system opening
on an auto-refreshed, immediate and aggregated observation of all animals
listed in the To be Bred reports (both: cows and heifers); see chapter 4, 8.1.
Note: aggregated graph is also available for animals that are not in heat.
x Activity graph – a 1 to 50 day graph, showing aggregated data of activity,
deviations and reported events, providing the estrous cycle history picture of an
animal that is listed in a To be bred report; see chapters 4, 8.1.
x User-determined tracking intervals (hourly/daily/per-session) – the user may
zoom-in/zoom-out in the activity graph time interval (between 1 and 50 days),
where the graph is shown with a corresponding scale, see 4.3.2
x Provide exact estrus detection and duration data – the system provides exact
timing of the last estrus detection and duration, see 4.3
AfiAct II Basic Features
The system includes all the AfiAct basic capabilities, providing:
x Fertility analysis graphs and reports – the system provides various graphs and
reports (based on activity, breeding, abortion, lactation, heat interval, etc.), to
allow fertility management and analysis, early detection of fertility problems, etc.
(see report list in section 1.2; abortion and missed-heat detection – section 8.2;
advanced heat cycles analysis, section 8.1).
x Monitoring and adjustment tools – to allow adjustment of the system report
thresholds (e.g. deviations etc.) to specific farm needs; see sections 3.4, 3.5.
NOTE
You may set the system to sort the animals in heat via the afimilk sorting
gates system. To set the system sort-codes and triggering, refer to the
relevant manual.

Oct 2013 AfiAct II™ User Manual13
Introduction
Chapter
1
1.2 AfiAct II Reports
AfiAct II system provides various fertility, animals and advanced reports. The
following sections list the AfiAct II most common reports.
1.2.1 Fertility Reports
The following fertility reports are the most commonly accessed:
xAnimals to be bred – lists all animals that should be bred (cows & heifers),
based on a comprehensive analysis; see chapter 4
xCows to be Bred – lists all the cows that should be bred
xExpected Dry – lists the daily dry off plan according to the number of days the
cow is pregnant.
xExpected Calving – assists in moving dry cows from regular dry pens to steam-
up groups and then to calving enclosures.
xHeifers to be Bred – lists all the heifers that should be bred
xMissed heat – lists cows that may require hormonal treatment for getting into
estrus; see section 8.2.2
xSuspected Abortions – lists cows that may have aborted, providing early
detection and allowing you to take necessary action for making these cows
eligible for breeding once again; see section 8.2.1.
1.2.2 AfiFarm Today: Animals Reports
The listed animal reports provide details for each of the following classification:
xMilk / Dry / Cows: – lists cows that are in milk; cows that are dry
correspondingly.
xMales – provides a list of the herd’s males.
xHeifers (Pre) – lists heifers that are before lactation (including pregnant heifers)
xPregnant Cows – lists cows that are not pregnant
xPregnant Heifers– lists heifers that are not pregnant
xHeifers Open > 18 Months – lists heifers that are 18 months old but are still not
pregnant.
xCows Open > 150 DIM – lists cows that are more than 150 DIM but are still not
pregnant.

Oct 2013 AfiAct II™ User Manual14
Introduction
Chapter
1
1.2.3 Additional and Advanced Fertility Reports
AfiAct II provides advanced reports, to be used when performing deeper analysis.
The following list provides the most commonly used advanced reports.
xSuspected Heat (Excessive Activity) Report – lists cows that show excessive
deviations but are not eligible to be listed in the Cows in Heat report, see
section 5.1
xFertility – provides fertility and breeding performance analysis of the farm; see
8.3
xPregnancy Rates Analysis – an advanced report used for reviewing pregnancy
rates, heat detection, abortions etc. , see 8.3.3
xSuspected Heats – lists the cows that show signs of heat but are not eligible for
breeding (according to Estrus Deviation Report parameters), see sections
3.3.2.1, 5.1
xEvents Reports – List of events per type in a defined period.
xGroup Reports (Group List; Gynecological Status; Reproduction) - allows
comparisons between the performances of groups.

Oct 2013 AfiAct II™ User Manual15
Introduction
Chapter
1
1.3 Principle of Operation
AfiAct II provides aggregated fertility information, based on cow activity and on
farmer events. The following diagram shows the data flow in the AfiAct II system.
Figure 1: AfiAct II system data flow
AfiTag II placed on the cows’ leg holds the unique ID of each cow, and records its
number of steps, standing time, rest time and bout.
AfiAct II collects data from cow tags via AfiAct II Reader, which transfers the
information to a PC-based analysis.
The farmer enters all fertility events into AfiAct II, to ensure a complete and
comprehensive analysis.
The AfiAct II software, located on the PC, uses the collected activity data and event
data of each cow to calculate when the cow is in estrus and find the best time for
breeding. The application generates reports and alerts the farmer. According to the
provided reports, the farmer may decide which cow to breed, which cows may have
aborted, which are showing signs of missed-heat, and more.
1.4 Deployment Types
AfiAct II can be installed and operated in the following deployments:
xIn farms using AfiFarm 4 – AfiAct II is integrated into an existing AfiFarm
system. It is installed on a dedicated station, where AfiAct II collects the activity
data, and the user enters the rest of the animal data into AfiFarm4 software,
forming a single interface for data entry. The system automatically synchronizes
data between the applications, and the user may view the aggregated AfiAct II
data via the AfiAct II computer.
xIn farms with no management system – AfiAct II is separately installed as a
standalone heat detection system.
xIn farms with other management systems - AfiAct II is installed as a
standalone heat detection system, with no data sharing with the AfiFarm system
(data sharing is available via supported protocols).
Long Range (LR)
communication
Wired/Wi-Fi
communication

Oct 2013 AfiAct II™ User Manual16
Introduction
Chapter
1
1.5 Prerequisites
For correct functionality, the AfiAct II system must be properly installed; then, tags
and data must be maintained on a regular basis:
1. Installation verification: Verify that the system has been properly installed,
mandatory data has been entered, and AfiTags II have been attached to the
animals (see AfiAct II installation manual, referred documents, page vii).
2. Daily AfiTag II maintenance: Manage tags of animals removed from or added
to the AfiAct II group, see chapter 2
3. Daily (per session) data maintenance: Enter mandatory events into the
system on a regular (per session) basis, see chapter 7
NOTE
If the number of sessions are changed, contact afimilk representative to re-
configure the system.
NOTE
AfiActII analysis is based on deviations from the normal behavior of the cow.
To calculate the average activity level AfiAct must calculate a baseline
average. This requires at least 3-5 days readings (including all sessions per
each day) of cow activity.

Oct 2013 AfiAct II™ User Manual17
Introduction
Chapter
1
1.6 Main System Components
The following table lists the main elements of the AfiAct II™system.
Picture Name Description
AfiTag II afimilk’s cow-tag, including the
attachment strap.
A tag should be attached to every
cow participating in the AfiAct II
group.
AfiAct II
Reader AfiAct II hardware components
(e.g. Reader, antennas, etc.) are
installed by afimilk or dealer
technicians.
Computer
running
AfiAct II
software
AfiAct II application includes:
AfiFarm for AfiAct II + RT Studio,
installed by afimilk or dealer
technicians.
Printer
Recommended: A printer
connected to the computer, to
allow printing the breeding lists
and other reports.
Breeding
Reports

Oct 2013 AfiAct II™ User Manual18
AfiTag II Maintenance
Chapter
2
2AfiTagII Maintenance
AfiTag II is responsible for continuously sending cow data to the AfiAct II system. It
is factory-set to use the specific frequency and channel corresponding to your
region. It is the farmer’s responsibility to attach the tags to all cows in the group and
enter their ID into the system. Furthermore, when a cow is removed from the group,
it is the farmer’s responsibility to remove the tag from its leg and inform the system.
A removed tag may be stored or immediately re-used on another animal.
The tag is attached to the cow’s leg using a flexible strap. It is mandatory to use an
original afimilk strap.
This chapter provides detailed instructions for tag management:
x Tag attachment, see 2.1
x Tag replacement (when a tag is moved from one animal to another) , see 2.2
x Tag storage, see 2.3
NOTE
The tags only transmit when held in vertical
position. Therefore, when tags are transported,
ensure they are in horizontal position.
When a cow is lying down, the data is
collected, but will only be transmitted when the
cow is up again.
Tag transmits
Tag does not
transmit

Oct 2013 AfiAct II™ User Manual19
AfiTag II Maintenance
Chapter
2
2.1 Attach AfiAct II Tags
To attach the tag onto a cow’s leg:
1. Identify the tag elements, as shown below:
2. Connect the strap to the tag as follows:
a. Locate the tag with the arrow pointing upwards.
b. Insert the narrow side of the strap through the back of the tag’s “ear”.
c. Pull the strap to the right, until it is locked in the tag’s “ear”. (Ensure the
strap is locked by pulling it back).
Strap
Tag “ear”
Tag side view Tag front view
Tag arrow pointing
upwards
Insert strap through tag ear. Insert strap through tag ear.

Oct 2013 AfiAct II™ User Manual20
AfiTag II Maintenance
Chapter
2
3. Prepare all tags for attachment as described in steps 1, 2.
4. Apply the tag to the cow’s leg as follows:
a. Position the arrow of the tag upwards and wrap the strap around the cow’s
leg above the hoof, about 20cm/8inch above floor level.
b. Insert the narrow side of the strap through the tag’s ear.
Tag arrow
pointing upwards
Narrow side
of strap
Tag ear

Oct 2013 AfiAct II™ User Manual21
AfiTag II Maintenance
Chapter
2
c. Pull the strap through the ear, ensuring the tag is not too tight, by inserting
two fingers between the strap and the cow’s leg.
5. Cut off the excess length of strap.
6. Keep a record of each cow with its corresponding AfiTag II number.
7. When entering a new cow into AfiAct II software, enter its corresponding AfiTag
II number. See chapter 7.
CAUTION
The AfiTag II attached to a cow should be loose enough to rotate freely
around the cows’ leg, to avoid injuries or leg disease. This is especially
important with heifers, where the legs are still growing.
Pull strap
Two fingers distance
between tag and cow’s leg

Oct 2013 AfiAct II™ User Manual22
AfiTag II Maintenance
Chapter
2
2.2 Replace Tags
AfiTag II can be transferred from one cow to another, for example, on the following
occasions:
x Removing from culled cows.
x Removing from cows that are dry until the time of their calving.
x Removing from a heifer that is ready for calving.
As the legs of a heifer grow, the straps can become too tight. In this case, it is highly
recommended to remove the tag from a heifer before calving (if heifer heat detection
is used). When the heifer starts its first lactation, the tag can be reattached with new
straps.
To ensure proper maintenance and storage of tags and increase tag longevity,
handle tags as follows:
x When removing a tag from a cow's leg, cut off the strap. Do not re-use straps.
x AfiTags II are encased in sealed plastic containers. A tag can be washed under
running water (warm or cold) before storage or before attaching to new cows.
However, tags should not be soaked in water for long periods (hours) of time.
NOTE
Replacing an animal’s tag will be reflected in the Activity graph; as the activity
count re-starts resulting with a gap in the presented graph.
CAUTION
Soaking AfiTags in water for hours may reduce their life expectancy.

Oct 2013 AfiAct II™ User Manual23
AfiTag II Maintenance
Chapter
2
To remove a tag or move it to another animal’s leg:
1. Use pruning-shears and carefully cut the strap of the attached tag.
2. Hold the tag removed from the cow’s leg and use Leatherman pliers to remove
the remaining strap edges as demonstrated below:
a. Insert the pliers into the tag-ear and grip one of the strap edges.
y
c
Strap edges to be removed
Insert pliers into the tag ear.

Oct 2013 AfiAct II™ User Manual24
AfiTag II Maintenance
Chapter
2
b. Twist the strap edge using the pliers, until the edge breaks off, leaving the
tag corner clear.
c. Repeat phase B with the second edge, leaving two clear corners.
3. Pull the strap out of the tag.
4. Your tag is now clear for re-use or storage. Make sure you record each cow
with its corresponding AfiTag II number. When a tag is removed – inform the
system of the removed/replaced tag and the reason (e.g. culling), See chapter
7.
o
ff
,
Twist Clear tag corner
Edge breaks of
f
Clear tag corners
Pull strap out of tag

Oct 2013 AfiAct II™ User Manual25
AfiTag II Maintenance
Chapter
2
2.3 Store Tags
When necessary, AfiTag II should be stored in a dry protected area. Storage should
be at least 1 meter (3 feet) away from any radiating device such as main power
cables, PC screens, electric crowd gates, and other high power devices.
In order to save battery life, it is recommended to lay the tag horizontally.
Following all recommendations for AfiTag II care will ensure smooth operation and
maximize AfiTag II longevity.
CAUTION
Radiating devices may create an electromagnetic field that energizes the
AfiTags, thus shortening their life expectancy.

Oct 2013 AfiAct II™ User Manual26
Navigating AfiAct II Application
Chapter
3
3 Navigating AfiAct II Application
AfiAct II consists of two modules:
x Afimilk RT System module – this module controls and monitors the
system and collects data from the animals (via sensors and devices). Although
the GUI may be turned off, the module always runs in the background and must
never be turned off. The RTG icon is located in the Windows tasks bar.
xAfiFarm for AfiAct II – contains the AfiAct II program and reports. In
farms that do not use other AfiFarm elements, the data entry screens and
activities are also accessed through this component. The AfiFarm program icon
is located on the desktop. It is recommended not to turn off this module.
AfiAct II default opening view shows at a glance the farm animals that are in heat,
allowing the user to scroll between these listed animals’ activity graphs (see 3.1).
Additional graphs and reports related to the selected animal may be accessed
directly through this view.
Access to other classification-type of animals (e.g. pregnant; expected calving, etc.)
or access to the entire herd’s reports may be done in several flexible ways, through
the report-list and herd’s view.
This chapter provides guidelines for navigating the AfiAct II application.
NOTE
Terms that appear in the screens below may differ slightly according to the
specific user language (e.g. insemination vs. breeding).
NOTE
The screens’ layout may be customized according to the user’s preferences.
The following sections provide a typical screen layout as an example.
NOTE
This chapter provides the basic navigation instructions for the AfiFarm
application, as required for AfiActII usage. For further details on AfiFarm
navi
g
ation
,
refer to the relevant UM.

Oct 2013 AfiAct II™ User Manual27
Navigating AfiAct II Application
Chapter
3
3.1 Opening AfiAct II Software
By default, when your computer starts, the AfiFarm special edition for AfiAct II
software automatically starts. If AfiFarm was manually closed, to re-open your
AfiFarm application, double-click on the AfiFarm icon placed on your desktop:
The default opening display is animals be bred view:
NOTE
The default display may be edited by the user via the scheduler, which lists
the default opening report; see section 5.2 for details.
A listed animal’s activity
graph (by default: 1st
listed animal)
List of animals
in heat
Standard
navigation
tree

Oct 2013 AfiAct II™ User Manual28
Navigating AfiAct II Application
Chapter
3
3.2 AfiAct II Workspace
AfiAct II screens consist of three major areas:
xToolbars area – for performing general operations such as file-saving, search-
options, printing, editing, etc.
xNavigation-tree area – for choosing the required reports and management
options.
xMain view area – provides the selected reports or options and its sub-
functions.
Figure 1: Typical AfiFarm for AfiAct II Workspace
Tool and menu bars area
Two tool and menu bars are provided in the AfiFarm workspace:
x A standard menu bar for general-operations
x An AfiFarm-specific icon toolbar
Toolbars
area
Navigation-
tree area
Click to display folder
list navigation tree
Navigation-tree
area
Main view area
Examples of main-
view screens
Click to see
AfiActII most
accessed reports
Report
AfiFarm Today:
quick-access to
reports

Oct 2013 AfiAct II™ User Manual29
Navigating AfiAct II Application
Chapter
3
The following table details the main operations provided by the icon toolbar.
Table 3-1. AfiFarm Icon Toolbar Options
Icon Description
Allows entering new data into the application.
Opens the Find window for defining search criteria.
Opens the Find Animal window, allowing the user to
enter free-text for free search.
Enables the user to toggle between search results
(enabled when applicable).
Prints displayed information.
Lists the windows that are currently open.
Closes all the open windows.
Opens the AfiFarm Help window.

Oct 2013 AfiAct II™ User Manual30
Navigating AfiAct II Application
Chapter
3
Navigation-trees area
The navigation tree area allows the user to select the desired report or operation.
The selection may be either from the standard list of folders (providing all the
available functions) or from a user-customized shortcut list.
Example I – using the shortcuts tree (to display Animals to be Bred view):
On the shortcut navigation-tree, click the Animals to be Bred button.
A list of the farm’s animals that are in heat is displayed, along with the activity
graph of the 1st listed animal.
NOTE
You may scroll between the listed animals to display their corresponding
activity graph.
Click to see To
be Bred
animals
To be Bred
animals Activity graph for
a to be Bred
(listed animal)

Oct 2013 AfiAct II™ User Manual31
Navigating AfiAct II Application
Chapter
3
Example II: Using the Folder list OR Shortcut navigation trees
to access enter-animal-data screens (for systems without AfiFarm4):
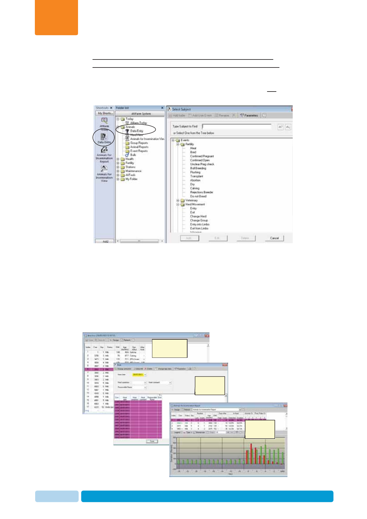
Either one of the following actions will open the Data Entry view:
x On the shortcut navigation-tree: click the Data Entry button OR
x From the folder list: choose Animals Æ
Æ
Data Entry.
Main view area
The main view area provides details and sub-options according to the selected
navigation path, e.g. reports, data-entry operations, etc.
The following major types of main-view screens are available:
x Reports and graphs (e.g. cows-to-be-bred report).
x User-actions (e.g. screen for entering new cows or data on existing cows).
Examples:
Report
(Missed-heat)
Data entry
Graph
(activity)

Oct 2013 AfiAct II™ User Manual32
Navigating AfiAct II Application
Chapter
3
3.3 Accessing AfiAct II Reports and Graphs
AfiAct II provides various reports. For easy access, the most popular fertility and
animal reports and graphs are grouped in AfiFarm Today quick-access list that was
customized for AfiAct II. Additional system reports for the whole herd may be
accessed via different paths.
The following sections describe major navigation paths for the quick-access reports
and for the entire herd and system reports.
AfiFarm Today: allows quick-access to the following AfiAct II reports

Oct 2013 AfiAct II™ User Manual33
Navigating AfiAct II Application
Chapter
3
3.3.1 Accessing AfiAct II Most Common Reports
The most common reports can be accessed via several paths. Two examples are
provided below.
To access common-reports via the shortcut navigation tree
1. In the AfiFarm application open the Animals to be Bred report, showing the
activity graph of the first listed animal.
2. From the shortcut navigation-tree select the required report.
NOTE
To customize the shortcut navigation tree, refer to the relevant user manual.
Single-click Æ show activity graph
Double-click Æ access herd-view
Select
required
report

Oct 2013 AfiAct II™ User Manual34
Navigating AfiAct II Application
Chapter
3
To access reports via AfiFarm Today
1. In your AfiFarm screen select AfiFarm Today from the standard navigation
shortcut tree.
2. From the displayed AfiFarm Today access-list select the desired report, by
clicking on the blue triangle near that report. The relevant report appears.
Quick access to most
common reports Open required
report
Number
indicates the
number of
animals reported

Oct 2013 AfiAct II™ User Manual35
Navigating AfiAct II Application
Chapter
3
3.3.2 Switching to another Report from a Presented Report
To switch to another related report directly from within a presented report
Click the report name combo box to display a list of available reports, and select
the desired report from the roll-down menu.
Note: You may also use F4\down arrow button, etc. to select values from the
combo-box.
NOTE
This option is available only for some reports, when switching to a related
report that is within the same reports’ folder (same domain).
Click to show
available reports

Oct 2013 AfiAct II™ User Manual36
Navigating AfiAct II Application
Chapter
3
3.3.2.1 Example: Accessing the Suspected Heat (Excessive Activity)
Report
To access the Cows Suspected Heat (Excessive Activity) Report:
1. From the Cows to be Bred report, expand the report name field and select
Cows Suspected Heat (Excessive Activity).
2. The relevant report appears

Oct 2013 AfiAct II™ User Manual37
Navigating AfiAct II Application
Chapter
3
3.3.3 Accessing Additional Herd Reports (e.g. Lactation, 10-
days, Activity, Events, etc.)
Some reports are accessed through the Herds view (e.g. lactation, 10-days or any
animal’s activity graph)
To access Herd view additional system reports
1. Perform the action relevant to your path:
xFrom within the report: double-click on the required animal’s row.
xFor any animal in the herd: Open AfiFarm folder list navigation tree, and
from the Folder list select AnimalsÆHerd view. Then choose the relevant
animal-ID.
2. In the displayed Herd view of the selected animal, click the requested report:
Lactation, 10-days, Activity, etc.
Double-click to
access Herd-view
Click to access
required graph
Click to open
Folder-List
Select relevant
report-set OR
Herd view
Select required
animal card
Access reports
for the selected
animal

Oct 2013 AfiAct II™ User Manual38
Navigating AfiAct II Application
Chapter
3
3.3.4 Accessing Reports from the Folder List
Additional system reports are available through the folder list.
To access reports via the folder-list
1. Open AfiFarm folder list navigation tree (click on Folder list)
2. From the presented Folder list navigation tree, expand and select the required
report-set. In the following example, the fertility report-set was selected.
3. From the presented report-set list, select the required report and double-click to
open the report. In the following example, the Cows to be Bred report was
selected.
Note: To access additional graphs for this animal (e.g. Lactation, 10-days, etc.)
refer to 3.3.3
Click to open
Folder-List
Select required
report OR report
set Double-click to select a
report from the list

Oct 2013 AfiAct II™ User Manual39
Navigating AfiAct II Application
Chapter
3
3.4 Adjusting the Look-and-Feel for a Report
Some reports have their specific look-and-feel adjustment capabilities, for example:
the lactation, activity and 10-days reports. The adjustment options are accessed
through the upper toolbar of the presented report and allow performing actions,
some of which are specified in the table below.
Table 3-2. Look-and-Feel Customization
Icon Opens Dialog… Allows… Available for…
Selecting the type of
events and data to be
displayed.
10-days, lactation,
activity
Toggle between graph
and report display;
For graph – select the
required display (see
examples below)
10-days, lactation
Toggle between linear
or 2-D bar display 10-days, activity
Graph Display Examples:
Examples of graph
display options
Sessions
Linear
Combined

Oct 2013 AfiAct II™ User Manual40
Navigating AfiAct II Application
Chapter
3
3.5 Setting Parameters for a Report
System parameters enable adjustments of the system reports and graphs
thresholds, to allow fine-tuning according to specific conditions and farm policy. The
system allows both; permanent changes (done via the system parameters) OR
temporary changes, where the defaults are restored when exiting the report.
To setup report parameters permanently
From the standard toolbar, select ToolsÆ
Æ
Parameters
Æ
General. In the displayed
Parameters screen, expand the Reports folder, then expand the Deviation folder
and choose Estrus. In the displayed dialog, select the required tab and set the
parameters needed.
NOTE
The system factory defaults are usually suitable for most farms. When these
are changed, it is highly recommended to consult with an expert.

Oct 2013 AfiAct II™ User Manual41
Navigating AfiAct II Application
Chapter
3
To temporarily setup parameters of a presented report
From within the report, click the Design button. The specific report’s parameter-
adjustment dialog is displayed. In the following example, the Expected-Dry design
dialog is displayed:
NOTE
Saving changes done by the user are available for some reports only (e.g.
Fertility reports do not allow saving changes). When changes may be saved,
the following options appear on the screen .

Oct 2013 AfiAct II™ User Manual42
AfiAct II To-be-Bred & Activity Reports
Chapter
4
4AfiActII To-be-Bred & Activity Reports
AfiAct II’s Animals-to-be-Bred reports provide lists of animals that were detected
by the system as ready for breeding. AfiAct II adds enhanced Activity Graphs to
improve estrus detection, by providing all of the following data on a single graph:
xConfigurable zoom-in/zoom-out report interval for the tracked activity &
deviations over time (as shown in the Days/Hours axis)
xExact estrus detection and duration indications, according to the configured
activity deviation threshold
xReported events presentation within the graph’s time frame
This aggregated visual data allows the user to obtain valuable information, such as:
a cow’s repetitive cycle (when looking at a longer interval); the exact and best timing
for breeding (when looking at the shorter per-hour interval); is there a probability that
the deviation is due to stressful conditions (such as a group change), etc.
This chapter explains how to:
x Adjust the Animals-to-be-Bred reports’ threshold and display, see 4.1
x Read and investigate To-be-Bred report fields, see 4.2
x Read and analyze the activity graph, see 4.3
x Examples, see 4.4
NOTE
To perform advanced heat cycles analysis of animals that appear in the To-
be-Bred reports, refer to chapter 8.
Green Bars:
Animal’s activity
[steps per hour]
Days/
Hours
Deviation %
Colored Boxes:
Reported events
Red Bars:
Animal’s
deviation
[]
Graph’s interval
(3 days in this example)
Graphs selected interval

Oct 2013 AfiAct II™ User Manual43
AfiAct II To-be-Bred & Activity Reports
Chapter
4
4.1 Adjusting “to be Bred” Reported Animals
The system detects animals To be Bred via these steps:
1. Cows /Heifers in heat are identified when their increased activity deviation is
above the defined threshold. The deviation thresholds may be adjusted by the
user, see 4.1.1
2. Cows/Heifers not eligible for breeding are excluded from the above list,
according to several adjustable parameters or events:
xDo Not Breed (DNB) event – when assigned to a specific animal (due to a
culling decision), the animal will be excluded from the list; see 4.1.2
xPregnant cow event – a cow whose pregnancy is confirmed is excluded
from the breeding list; see 4.1.2
xVoluntary Waiting Period (VWP) – determines the “rest” period in which
animals are excluded from the breeding lists even if they do show estrus
behavior, corresponding with the DIM (Days in Milk; the number of days
from calving date to dry date). The value of these rest days is determined by
the farm policy for reaching optimal lactation; see 4.1.1
xFor Cows: cows are listed for breeding when they have passed the
VWP number of milking days.
xFor Heifers: the VWP determines the minimum age before which they
are not to be bred.
The following sections explains how to adjust the breeding report via parameter-
thresholds (when the default value is not sufficient) and animal events, as well as
visual and color adjustments (see 4.1.3).
NOTE
Cows that show excessive deviations but are excluded from the Cows to be
Bred report, will be listed in the Cows Suspected Heat (Excessive Activity)
report, see section 5.1
NOTE
If the farmer notes that the number of animals that appear in the To-be-Bred
reports is not valid (e.g. not enough cows), it may be an indication that the
deviation threshold parameters require fine-tuning.

Oct 2013 AfiAct II™ User Manual44
AfiAct II To-be-Bred & Activity Reports
Chapter
4
4.1.1 Adjusting Breeding Lists VWP and Deviation Thresholds
To set the Breeding list thresholds (VWP, deviations)
1. In the AfiFarm application, from the standard toolbar, select
ToolsÆ
Æ
Parameters
Æ
General.
2. In the displayed Parameters screen, expand the Reports folder, then expand
the Deviation folder and choose Estrus.
3. In the displayed dialog, select the Estrus tab.
NOTE
The factory defaults of VWP and deviation thresholds are suitable values for
most farms. When changing these defaults, it is strongly recommended to
consult with experts, as such wrong values may affect the system behavior.
Expand

Oct 2013 AfiAct II™ User Manual45
AfiAct II To-be-Bred & Activity Reports
Chapter
4
To set VWP values
4. In the Breeding Report area, set the following VWP parameters according to
farm needs:
x For the When more than # days after birth or calving parameter: set
values of VWP for heifers, cows’ 1st lactation, cows’ 2nd or higher lactation
x For the and less than # days after birth or calving parameter: set values
of VWP for heifers, cows’ 1st lactation, cows’ 2nd or higher lactation.
To set activity deviation thresholds
5. To set the Activity Deviations, click Table in the Excessive activity report area
NOTE
The value 999 indicates that the VWP is infinite.
Breeding
Report area
Click to set the activity
deviation values

Oct 2013 AfiAct II™ User Manual46
AfiAct II To-be-Bred & Activity Reports
Chapter
4
6. In the displayed activity table, fill in the activity deviation parameters, according
to the recommended table that follows.
Activity Deviation Parameters
Adjust the activity deviation parameter table according to your farm specific needs,
where the same parameters should be used for Heifers and for Milking cows.
The following table provides the default factory values.
Table 4-1. Deviation Parameter Default Setup
Deviation (%) Activity Average (steps / hour)
80 0-49
80 50-99
75 100-149
65 150-199
55 200-249
45 250-299
40 300-349
35 350-399
35 400-499
30 500-599
30 600-699
30 700+
7. Click OK to save changes.

Oct 2013 AfiAct II™ User Manual47
AfiAct II To-be-Bred & Activity Reports
Chapter
4
4.1.2 Setting DNB or Pregnant Events
Animals with a DNB or a Pregnant event are excluded from the To be Bred
reports. You may see these animals in the Suspected Heat (Excessive Activity)
report, see chapter 5.1
To set an animal as pregnant, see 7.12
To set an animal as DNB, see 7.14
NOTE
When a cow is selected for culling at the end of the lactation, a Do Not Breed
event for this cow should be entered, and the cow will be excluded from the
Cows to be Bred Report in the future.

Oct 2013 AfiAct II™ User Manual48
AfiAct II To-be-Bred & Activity Reports
Chapter
4
4.1.3 Adjusting the Displayed Events’ Colors
To determine the events color codes
1. In your AfiFarm application, from the standard toolbar select Tools
Æ
Æ
Parameters
Æ
General. The Parameters screen appears.
2. Expand General
Æ
Display
Æ
Visible and click Graph Events
3. Expand Fertility. Select the event for which the color is to be changed and click
Set Color.
Click
Select event
to be colored

Oct 2013 AfiAct II™ User Manual49
AfiAct II To-be-Bred & Activity Reports
Chapter
4
4. Choose the desired color for the event and click OK.
4.2 Animals to be Bred Report Fields
The following figure and table describe the To be Bred report columns
Activity Deviation, as
compared with regular activity
per corresponding session
The time that
passed since heat
was detected
Duration of
last heat

Oct 2013 AfiAct II™ User Manual50
AfiAct II To-be-Bred & Activity Reports
Chapter
4
Table 4-2. Cows to be Bred Report Fields
Field Means… Notes
Cow Animal number
(identifier). Legend:
xGreen:high activity deviation
x!:high probability for estrus (current
high activity is during the cow’s normal
heat cycle)
x+:Increased activity within the last 24
hours, BUT
no heat/bred events OR
activity continued after event
See examples in section 4.4.4.
Group Group number to
which the cow is
assigned.
Two group numbers indicate the cow moved
from its original group (1st number) to
another group.
Lactation
Number Number of times
the cow has
lactated.
Bred
(Service)
Number
Number of
breeding services
for this cow in the
present lactation.
This value facilitates a culling decision after a
maximum number of breeding attempts was
made (as determined by farm policy).
DIM Days In Milk Number of days since last calving, see
section 4.1
Days
After Heat Number of days
since the last heat
(i.e. since last Bred
event).
This value may indicate double/long/ missed
cycles.
Days
After Bred Number of days
since last breeding Farm policy may determine whether or not to
send a cow to be bred according to this
parameter.
In Heat:
Detection Enhanced option The time that passed since the cow was
detected in heat and up to this moment. See
examples in sections 4.4.5, 4.4.2
In Heat:
Duration The overall time
that the cow was in
heat since the last
detection.
If the cow is still in heat, the value will be
equal to the Heat Detection. See examples in
sections 4.4.1, 4.4.2
Activity
(%) Deviation in
percentage from
the average of the
last 10 similar
sessions, measured
per defined session.
Green: increased activity in current session,
above the threshold defined in the Estrus
Deviation Report Parameters. Example: for 2
or 3 sessions
x
Session #1
: morning
x
Session #2:
noon /evening
x
Session #3:
evening.

Oct 2013 AfiAct II™ User Manual51
AfiAct II To-be-Bred & Activity Reports
Chapter
4
4.3 Activity Graph Display and Analysis
The activity graph displays the animals detected by the system as ready for
breeding, with their activity, deviation levels, and reported events (e.g. Bred,Heat,
etc.). The user may choose to view the graph interval, and display the data either as
a bar chart or in linear format (see section 3.4).
4.3.1 Reading the Activity Graph
The green bars show the cow activity (per hour/session/day, depending on graph
resolution).
The red bars show the cow deviations.
The colored squares under the graph indicate reported events, corresponding to
the color code. To change event colors refer to 4.1.3
Green Bars:
Animal’s activity
Days
Colored Boxes:
Reported events
Red Bars:
Animal’s
deviation
Deviation %
Set graph time
interval

Oct 2013 AfiAct II™ User Manual52
AfiAct II To-be-Bred & Activity Reports
Chapter
4
4.3.2 Adjusting the Activity Graph Time Period Display
The user may determine the activity graph’s interval – between 1 day and up to 50
days (default: 25 days, allowing a full 20-21 days cycle view), where the scale
changes correspondingly:
x For one-three days – the scale is hourly.
x For 4-10 days – the scale is per session.
x For 11-50 days – the scale is per day.
To view a longer history of the heat cycle and cyclic behavior, the user may choose
to see a lactation graph, which provides the behavior over the whole cycle between
calvingÆDIM (e.g. 60) Æheat cycle ~21 days (with breeding & PD+ event) Æ dryoff.
To access the lactation graph see 3.3.3. For lactation graph advanced examples
see 8.1.1.
To select the required interval:
In the graph’s top menu Days field, click the number of days to be displayed.
Graph interval

Oct 2013 AfiAct II™ User Manual53
AfiAct II To-be-Bred & Activity Reports
Chapter
4
4.4 Activity and To-be-Bred Report Examples
The following sections provide examples for using the activity graphs and the To-be-
Bred reports.
4.4.1 Example I: Heat Cycle Duration Complete/Open
The heat duration field shows the time that the cow was in heat since the last
detection. The end of the cycle is identified by the system, when for two hours the
deviation had been lower than the threshold. If the current heat had not been
completed yet, the duration values will be identical to the detection.
The following figure shows a heat cycle that had not been terminated yet, and
therefore – the duration field’s value is identical to the detection.
The following example shows a heat cycle that had been terminated, where the
duration field shows the heat duration.

Oct 2013 AfiAct II™ User Manual54
AfiAct II To-be-Bred & Activity Reports
Chapter
4
4.4.2 Example II: Heat Detection and Duration
The following figure shows the last 3 days of behavior of the second cow listed (ID
180) plotted on a graph.
As appears in the table for cow 180, the estrus detection was 1 day 18 hours ago
(i.e. -42 hours). The total estrus duration was 15 hours.
Duration: total time of
estrus since last detection:
15 hours
Now
Detection:
-42 hours (1day18hs) -10 Hs -20 Hs -30 Hs -40 Hs

Oct 2013 AfiAct II™ User Manual55
AfiAct II To-be-Bred & Activity Reports
Chapter
4
4.4.3 Example III: Deviation
The following figure shows a cow’s activity report and graph, with the corresponding
10-days report. (For accessing the 10-days report see 3.3.3). The figures show a
deviation of 172%, as calculated for the last session’s activity value of 373.
(The maximum session’s activity deviation is compared with the average. Note that
the report displays the deviation values and not the activity; the graph shows both).
Last day Steps
Average steps
Calculated Deviation
(for session 2)
Sessions 1, 2
Report (table)
Graph
10-days
Report

Oct 2013 AfiAct II™ User Manual56
AfiAct II To-be-Bred & Activity Reports
Chapter
4
4.4.4 Example IV: Analyzing the Cow-ID legend (! + Green)
Using a sample Cows to be Bred Report, this section explains how to use the
information in the report for breeding cows.
In the above Cows to be Bred Report figure, we learn the following:
Table 4-3. Estrus Report Parameters for Cows
Index
/Line Cow ID Description
1 6049
This cow is showing an activity increase (51% in
session 1) but not during a normal heat cycle (21
days). May require further investigation to determine
best time for breeding. See chapter 8.1.
36535!+ !+: during the previous 24 hours this cow showed
signs of heat within a normal cycle (21 days); If no
Bred event - breed this cow as soon as possible.
96745! !: This cow is showing a high activity increase (166%
in session 1 and 529% in session 2) within a normal
cycle (21 days). Breed this cow as soon as possible.
7 6649+
This cow has shown an activity increase during the
previous 24 hours but not during the normal heat cycle
(21 days). May require further investigation to
determine best time for breeding. See chapter 8.1.

Oct 2013 AfiAct II™ User Manual57
AfiAct II To-be-Bred & Activity Reports
Chapter
4
4.4.5 Example V: Heat Detection
The following figure shows an example Cows to be Bred activity graph, listing three
cows. These cows were detected by the system as cows that had deviation levels
indicating they are ready for breeding, where the graph shows the behavior of the
first listed cow (ID 160).
NOTE
The deviation threshold determining the level for breeding is set per system
level.
-4 hours

Oct 2013 AfiAct II™ User Manual58
System Common Reports and Scheduler
Chapter
5
5 System Common Reports and
Scheduler
This chapter explains how to use the system most commonly accessed reports and
the system scheduler
5.1 Suspected Heat (Excessive Activity) Report
Cows that show excessive activity deviations but are not eligible to be listed in the
Cows to be Bred report will appear in the Cows Suspected Heat Excessive
Activity report. This allows verifying and analyzing animals that are in heat, but are
excluded from the To-be-Bred reports due to one of the following reasons:
x The deviation signs are detected in fewer days than the configured VWP (see
4.1):
xFor Cows: when they have not passed the VWP number of milking days.
xFor Heifers: when their age did not reach the configured VWP.
x Pregnant cows (suspected of an abortion)
x Cows in a DNB status (allowing a re-consideration of the culling decision)
To access the Cows Suspected Heat Excessive Activity Report:
From the Cows to be Bred report, expand the report name field and select Cows
Suspected Heat Excessive Activity.

Oct 2013 AfiAct II™ User Manual59
System Common Reports and Scheduler
Chapter
5
The Cows Suspected Heat Excessive Activity report appears.

Oct 2013 AfiAct II™ User Manual60
System Common Reports and Scheduler
Chapter
5
5.2 Managing Scheduled Reports
AfiAct II allows the user to add / delete / change the default view and generate
timed reports. This process is managed through the scheduler.
To manage scheduled reports
1. In your AfiFarm application, access the scheduler screen: in the toolbars area,
select ToolsÆ
Æ
Schedule from the standard toolbar.
The scheduler screen appears, showing the report viewed when accessing the
screens. The following row is the default, where Animals for Insemination
view is displayed when opening the application.
Click to add a
scheduled
report
Click to edit an
existing
schedule

Oct 2013 AfiAct II™ User Manual61
System Common Reports and Scheduler
Chapter
5
2. To delete a scheduled report:
Select the required row showing the scheduled report and click Delete. The line
is removed.
3. To add/edit a scheduled report:
x Click New or select an existing report and click Edit. The schedule wizard
appears, allowing you to select a report from the list by double-clicking it. In
the following example, Cows-Breeding was selected.
x Click Next. Select the times or events (by session / by start AfiFarm) in
which the report will be generated.

Oct 2013 AfiAct II™ User Manual62
System Common Reports and Scheduler
Chapter
5
x Select the calendar months and days on which the report will be performed.
x Click Finish. The report schedule details are added to the scheduler.

Oct 2013 AfiAct II™ User Manual63
Daily Breeding Activity Using AfiAct II
Chapter
6
6 Daily Breeding Activity Using AfiAct II
This chapter describes a basic per-session workflow for breeding cows, and
provides tools that can assist in making breeding decisions
Breeder arrives: Determine animals to be bred
using AfiAct II reports, see 6.1
Breed cows, see 6.2
Report performed actions to AfiFarm, 6.3

Oct 2013 AfiAct II™ User Manual64
Daily Breeding Activity Using AfiAct II
Chapter
6
6.1 Determine Animals to be Bred via AfiAct II
To determine animals to be bred, perform the following actions:
1. Adjust the reports’ parameters to suit your farm needs (activity deviation
thresholds, VWP, event color-codes), see section 4.1
2. Review and analyze Cows/Heifers to be Bred Reports and activity graphs, see
sections 4.2, 4.3.
3. Perform advanced analysis where needed, see chapter 8.
6.2 Breeder Additional Actions
When the breeder arrives, the following actions must be performed at the cowshed:
x Identify each cow by the cow number.
x Check if the identified animal appears in your Cows-to-be-Bred report, and
examine the cow.
x Perform the required breeding decisions based on the report and on the
breeder’s examination of each reported cow.
6.3 Report Performed Actions
Update AfiFarm with the performed actions, entering all of the mandatory events (as
listed in chapter 7) by recording the actions performed by the breeder, and then
updating the AfiFarm application with the performed actions.
NOTE
Refer to chapter 8.5 for AfiAct II Best Practices Recommendations.

Oct 2013 AfiAct II™ User Manual65
Herd Data Maintenance
Chapter
7
7 Herd Data Maintenance
Animals to be tracked by the system must be entered into the AfiFarm application.
The interface for entering the data depends on your specific configuration as
follows:
x For standalone AfiAct II systems without any other afimilk components (i.e. no
AfiFarm application is used) – the data is entered via AfiAct II report interface.
x For a comprehensive afimilk system (i.e. AfiFarm4 is installed) – the data is
entered via the existing AfiFarm4 screens, and AfiAct II interface is only used
for viewing reports.
To allow the system to perform an aggregated analysis that is based on activity and
events, the following animal data is mandatory for using the AfiAct II system:
xTag Number - AfiTag II has a unique number.
This data is written on the tag case.
xCow Number – The cow’s unique ID is entered
into the system manually.
xGroup Number
xDate of Birth
xLactation Number
xLast calving date
xLast Heat/Breed date (if the cow was in heat during the current lactation)
xAny other event that could be relevant
After entering the animal data, the following events must be entered regularly:
x Heat
x Bred
x PD+ (confirmed pregnant)
x PD- (confirmed open)
x Sync injection (drugs)
x Change group
x Hoof trimming
x Diseases (mastitis, lameness, other)
y
s

Oct 2013 AfiAct II™ User Manual66
Herd Data Maintenance
Chapter
7
The steps for adding / deleting any of the available events are similar and involve
the following sequence of operations:
1. Access the Data Entry screen.
2. Select the type of event/data to be entered (e.g. Fertility events) and click Add.
3. Select the relevant animal(s) on which the event is reported (e.g. select cow
numbers to be reported in heat).
4. Fill in the required data on the form presented for your operation.
This chapter explains how to enter animal data into the system.
7.1 Adding/Deleting Data or Events - Overview
This section details the general steps to be followed when adding / deleting data or
events.
To add/delete data/events
1. Access your AfiFarm application.
Note: You may click the Folder List button to view and use the folder navigation tree.
Shortcut
navigation-tree
Click to display
folder list
navigation tree,
and select
Click to enter
events/data

Oct 2013 AfiAct II™ User Manual67
Herd Data Maintenance
Chapter
7
2. Access the Data Entry screens by either of the following:
x Click the Data Entry button on the shortcut navigation tree
OR
x In the Folders List choose the AnimalsÆ
Æ
Data Entry folder
The Data Entry selection dialog is displayed:
3. In the displayed Data Entry Selection dialog, navigate to the required
event/data entry type by either of the following:
x Browse through the folder-list to choose the required event/data,
OR
x Type your required event in the Type Subject to Find field and click enter.
4. Click the Add button to add a new entry.
NOTE
You may click Cancel to exit the data-entry-selection dialog.
Data entry
selection dialog
Operation buttons
Find field
Folder list – for user
selection of data
type
Click to add data
entry on
selected folder/
item

Oct 2013 AfiAct II™ User Manual68
Herd Data Maintenance
Chapter
7
5. If the data entry is an event which is related to a farm animal: the Select
Animals window opens. Proceed as follows:
a. Select the cow numbers to be reported for your event (e.g. cows in heat to
be reported) by either of the following:
x Scroll through the Animals List and double-click the relevant ID
OR
x Enter the animal ID into the Type animal number field and press
Enter.
The selected cow numbers appear in the Selected Cows box on the right.
Note: You may add IDs to the selected animals list using the add button ;
delete a selected ID from the selected animals list using the del button ;
remove all IDs from the selected animals list using the All button
b. Click OK
3. The specific data-entry / event screen is displayed.
4. Continue with the instructions relevant for your specific event-type.
Click to
proceed
Select relevant
animals for the
added event
Type ID of
selected
animal
List of cow-
IDs for
selection Selected
cows

Oct 2013 AfiAct II™ User Manual69
Herd Data Maintenance
Chapter
7
7.2 Entering Events directly from a Report
The most efficient way to enter events is directly from AfiAct reports. Entering
events directly from a report enables you to multi-select from the animals that are
listed in the report. Then when the Data Entry window opens, the selected cows are
listed.
To enter an event directly from an AfiAct report:
1. From within an AfiAct report, select the cow/s.
2. Right-click the selected cows and from the right-click menu, select Data Entry.
The Select Subject window opens. Events are listed in the Events tree.
3. In the Type Subject to Find field, type a subject. OR Select an option from the
Events tree. The selected subject appears highlighted in the tree.
4. Click Add. The Data Entry window for the selected event opens. All of the
selected animals are listed and appear highlighted in pink.
5. In the Data Entry window, you can assign the same event details to all of the
selected animals. Or, alternatively, you can select specific animals and assign
different event details to different animals.
7.3 Report a Fertility Event
Fertility events include: Heat, Bred, PD, Abortion, Calving, Dry, Rejection
Breeder, Do-Not-Breed.
All the above fertility events are accessed through the Data
EntryÆ
Æ
Events
Æ
Fertility path:
The following sections detail the steps for each type of event.
Data Entry
Selection Dialog

Oct 2013 AfiAct II™ User Manual70
Herd Data Maintenance
Chapter
7
7.4 Heat Event
To report a heat event
1. In your AfiFarm application, select the Data Entry screen (either from the
shortcut navigation-tree, OR from the folder-list).
2. In the displayed Data Entry selection dialog, navigate to the
EventsÆ
Æ
Fertility
Æ
Heat folder (browse through the folders or type Heat in the
find field), and click Add .
Note: You may need to expand the fertility folders by clicking the plus sign to the
left of Fertility folder:
3. In the displayed Select Animals screen select the IDs of cows in heat to be
reported in heat by either:
x Scrolling through the Animals List and double-clicking the relevant ID(s) ,
OR
x Selecting the relevant cow IDs using the arrow buttons , OR
x Entering the animal ID into the Type animal number field and clicking
Enter.
4. Click OK. The Heat dialog box opens.
For each cow, enter the
relevant data (you may
select a few cows and
enter their data
simultaneously)
Scroll-down menus:

Oct 2013 AfiAct II™ User Manual71
Herd Data Maintenance
Chapter
7
5. For each cow in the list, type in the relevant data, using the roll-down values
xDate – date of heat detection (current date is entered by default).
xSymptom – select the detected symptoms from the roll-down menu.
xHeat Comment - select a description from the roll-down menu.
Note: You may select a group of cows and set the same data for all of them
simultaneously.
6. To save the data, click Save. To exit the window, click Cancel.
7.5 Bred Event
To report a Bred event
1. In your AfiFarm application, select the Data Entry screen (either from the
shortcut navigation-tree, OR from the folder-list), and click Add.
2. In the displayed Data Entry selection dialog, navigate to the
EventsÆ
Æ
Fertility
Æ
Bred folder (browse through the folders or type Bred in the
find field).
Note: You may need to expand the fertility folders by clicking the plus sign to the
left of Fertility folder:
3. In the displayed Select Animals screen, select the IDs of bred cows to be
reported by either:
x Scrolling through the Animals List and double-clicking the relevant ID(s),
OR
x Selecting the relevant cow IDs using the arrow buttons , OR
x Entering the animal ID into the Type animal number field and clicking
Enter.
NOTE
If you click Cancel before saving the changed data, a save-confirmation
dialog will appear, prompting the user: Save data? You may click Yes to save
or No to abort.

Oct 2013 AfiAct II™ User Manual72
Herd Data Maintenance
Chapter
7
4. Click OK. The Bred dialog box opens.
5. For each cow in the list, type in the relevant data, using the scroll-down values:
xDate – date of breeding service (current date is entered by default).
xBull-ID or Bull-Name – select breeding bull ID or name from bull-selection
dialog.
xBreeder’s name - select from listed breeders in the roll-down menu (to add
breeders, refer to the AfiFarm user manual).
xBreeder Comment – select the relevant comment from the roll-down menu.
Note: You may select a group of cows and set the same data for all of them
simultaneously.
6. To save the data, click Save. To exit the window, click Cancel.
NOTE
If you click Cancel before saving the changed data, a save-confirmation
dialog will appear, prompting the user: Save data? You may click Yes to save
or No to abort.
For each cow, enter
the relevant data
(you may select a
few cows and enter
their data
simultaneously)
Bull-selection dialog

Oct 2013 AfiAct II™ User Manual73
Herd Data Maintenance
Chapter
7
7.6 Abortion Event
To report an abortion event
1. In your AfiFarm application, select the Data Entry screen (either from the
shortcut navigation-tree, OR from the folder-list), and click Add.
2. In the displayed Data Entry selection dialog, navigate to the
EventsÆ
Æ
Fertility
Æ
Abortion folder (browse through the folders or type
Abortion in the find field).
Note: You may need to expand the fertility folders by clicking the plus sign to the
left of Fertility folder:
3. In the displayed Select Animals screen select the IDs of cows that aborted to
be reported:
x Scrolling through the Animals List and double-clicking the relevant ID(s),
OR
x Selecting the relevant cow IDs using the arrow buttons , OR
x Entering the animal ID into the Type animal number field and clicking
Enter.
4. Click OK. The Abortion dialog box opens.
NOTE
The cows to be reported for abortion must be listed as Pregnant. Otherwise
the system does not allow reporting them for Abortion.
For each cow, enter
the relevant data
(you may select a
few cows and enter
their data
simultaneously)
Scroll-down menus:

Oct 2013 AfiAct II™ User Manual74
Herd Data Maintenance
Chapter
7
5. For each cow in the list, type in the relevant data, using the roll-down values
xDate – date of abortion (current date is entered by default).
xOptional Reason of Abortion – select the relevant abortion cause from the
roll-down menu (only if such comments exist in the system).
xOptional Abortion Comment – select the relevant comment from the roll-
down menu.
Note: You may select a group of cows and set the same data for all of them
simultaneously.
6. To save the data click Save. To exit the window, click Cancel.
7.7 Calving Event
To report a calving event
1. In your AfiFarm application, select the Data Entry screen (either from the
shortcut navigation-tree, OR from the folder-list), and click Add.
2. In the displayed Data Entry selection dialog, navigate to the
EventsÆ
Æ
Fertility
Æ
Calving folder (browse through the folders or type Calving
in the find field).
Note: You may need to expand the fertility folders by clicking the plus sign to the
left of Fertility folder:
3. In the displayed Select Animals screen select the IDs of calving cows to be
reported:
x Scrolling through the Animals List and double-clicking the relevant ID(s),
OR
x Selecting the relevant cow IDs using the arrow buttons , OR
x Entering the animal ID into the Type animal number field and clicking
Enter.
NOTE
If you click Cancel before saving the changed data, a save-confirmation
dialog will appear, prompting the user: Save data? You may click Yes to save
or No to abort.

Oct 2013 AfiAct II™ User Manual75
Herd Data Maintenance
Chapter
7
4. Click OK. The Calving dialog box opens.
5. Fill in the fields in the form according to the following table:
Table 7-1. Calving Form Fields
Field Roll-down screen/menu Remarks/Description
Calving date Date of calving
Cow’s Group Animal group to which the
animal is assigned (if groups
exist).
Tag Cow’s tag ID
Manner of
Calving
Comment
Offspring Æ
sex After selecting the offspring
sex, additional offspring
fields are displayed.
Offspring Æ
Destination

Oct 2013 AfiAct II™ User Manual76
Herd Data Maintenance
Chapter
7
Field Roll-down screen/menu Remarks/Description
Offspring
Æcondition
Herd Herd number, for multi herd
management or classification
of cows according to original
herd or breed (if relevant).
Number AfiFarm ID of offspring
6. To save the data, click Save. To exit the window, click Cancel.
7.8 Dry Event
To report a dry event
1. In your AfiFarm application, select the Data Entry screen (either from the
shortcut navigation-tree, OR from the folder-list), and click Add.
2. In the displayed Data Entry selection dialog, navigate to the
EventsÆ
Æ
Fertility
Æ
Dry folder (browse through the folders or type Dry in the
find field).
Note: You may need to expand the fertility folders by clicking the plus sign to the
left of Fertility folder:
3. In the displayed Select Animals screen, select the IDs of Dry cows to be
reported:
x Scrolling through the Animals List and double-clicking the relevant ID(s),
OR
x Selecting the relevant cow IDs using the arrow buttons , OR
x Entering the animal ID into the Type animal number field and clicking
Enter.
NOTE
If you click Cancel before saving the changed data, a save-confirmation
dialog will appear, prompting the user: Save data? You may click Yes to save
or No to abort.

Oct 2013 AfiAct II™ User Manual77
Herd Data Maintenance
Chapter
7
4. Click OK. The Dry dialog box opens.
5. For each cow in the list, type in the relevant data, using the scroll-down values
xDate – date of dry event (current date is entered by default).
xGrp. - Animal group to which the animal is assigned (if groups exist).
xDrug for Dry – in case a drug is used, click the browse button to open
the drug-form; select the drug used, select the dose used, and click OK.
xVet – select the name of the vet from the roll-down menu. To add a vet to
the list, refer to the AfiFarm user-manual.
xDry Comment – select the relevant comment from the roll-down menu.
Note: You may select a group of cows and set the same data for all of them
simultaneously.
6. To save the data click Save. To exit the window click Cancel.
NOTE
If you click Cancel before saving the changed data, a save-confirmation
dialog will appear, prompting the user: Save data? You may click Yes to save
or No to abort.
For each cow, enter
the relevant data
(you may select a
few cows and enter
their data
simultaneously)
Drug for Dry
dialog)

Oct 2013 AfiAct II™ User Manual78
Herd Data Maintenance
Chapter
7
7.9 Rejection Breeder
To report a rejection breeder event
1. In your AfiFarm application, select the Data Entry screen (either from the
shortcut navigation-tree, OR from the folder-list), and click Add.
2. In the displayed Data Entry selection dialog, navigate to the
EventsÆ
Æ
Fertility
Æ
Rejection Breeder folder (browse through the folders or
type Rejection Breeder in the find field).
Note: You may need to expand the fertility folders by clicking the plus sign to the
left of Fertility folder:
3. In the displayed Select Animals screen select the IDs of Rejected Breeder
cows to be reported:
x Scrolling through the Animals List and double-clicking the relevant ID(s),
OR
x Selecting the relevant cow IDs using the arrow buttons , OR
x Entering the animal ID into the Type animal number field and clicking
Enter.
4. Click OK. The Rejection Breeder dialog box opens.
For each cow, enter
the relevant data
(you may select a
few cows and enter
their data
simultaneously)

Oct 2013 AfiAct II™ User Manual79
Herd Data Maintenance
Chapter
7
5. For each cow in the list, type in the relevant data, using the roll-down values
xDate – date of rejection event (current date is entered by default).
xBreeder’s name – select the name of the breeder from the roll-down menu.
To add a name to the list, refer to the AfiFarm user-manual.
xBreeder’s reject. Comment – select the relevant comment from the roll-
down menu.
Note: You may select a group of cows and set the same data for all of them
simultaneously.
6. To save the data click Save. To exit the window click Cancel.
7.10 Report a Cow as Do Not Breed
To report a cow Do Not Breed event
1. In your AfiFarm application, select the Data Entry screen (either from the
shortcut navigation-tree, OR from the folder-list), and click Add.
2. In the displayed Data Entry selection dialog, navigate to the
EventsÆ
Æ
Fertility
Æ
Do Not Breed folder (browse through the folders or type Do
Not Breed in the find field).
Note: You may need to expand the fertility folders by clicking the plus sign to the
left of Fertility folder:
3. In the displayed Select Animals screen select the IDs of Do-Not-Breed cows to
be reported:
x Scrolling through the Animals List and double-clicking the relevant ID(s),
OR
x Selecting the relevant cow IDs using the arrow buttons , OR
x Entering the animal ID into the Type animal number field and clicking
Enter.
NOTE
If you click Cancel before saving the changed data, a save-confirmation
dialog will appear, prompting the user: Save data? You may click Yes to save
or No to abort.

Oct 2013 AfiAct II™ User Manual80
Herd Data Maintenance
Chapter
7
4. Click OK. The Do Not Breed dialog box opens.
5. For each cow in the list, type in the relevant data, using the scroll-down values
xDate – date of rejection event (current date is entered by default).
xNot to be Bred Comment – select the relevant comment from the roll-down
menu.
Note: You may select a group of cows and set the same data for all of them
simultaneously.
6. To save the data click Save. To exit the window click Cancel.
NOTE
If you click Cancel before saving the changed data, a save-confirmation
dialog will appear, prompting the user: Save data? You may click Yes to save
or No to abort.
For each cow, enter
the relevant data
(you may select a
few cows and enter
their data
simultaneously)

Oct 2013 AfiAct II™ User Manual81
Herd Data Maintenance
Chapter
7
7.11 Report a Veterinary Pregnancy Event (PD+/-)
Veterinary Pregnancy events are accessed through the Data
entryÆ
Æ
Events
Æ
Veterinary
Æ
Diagnosis
Æ
Pregnant path:
7.12 Report a Confirmed Pregnant (PD+) Event
To report a Confirmed Pregnant (PD+) event
1. In your AfiFarm application, select the Data Entry screen (either from the
shortcut navigation-tree, OR from the folder-list), and click Add.
2. In the displayed Data Entry selection dialog, navigate to the
Events
Æ
Veterinary
Æ
Diagnosis
Æ
Pregnant
Æ
PD(+) folder (browse through
the folders or type PD (+) in the find field).
Note: You may need to expand the veterinary folders by clicking the plus sign to
the left of Veterinary folder:
Data Entry
Selection Dialog

Oct 2013 AfiAct II™ User Manual82
Herd Data Maintenance
Chapter
7
3. In the displayed Select Animals screen select the cow-numbers to be reported
in PD+ by either:
x Scrolling through the Animals List and double-clicking the relevant ID(s),
OR
x Selecting the relevant cow IDs using the arrow buttons , OR
x Entering the animal ID into the Type animal number field and clicking
Enter.
4. Click OK. The PD+ dialog box opens.
5. For each cow in the list, type in the relevant data, using the scroll-down values
xVisit Date – date of vet visit (current date is entered by default).
xBreed. Date – date of breeding service.
xDays preg. – days in pregnancy
xVet - select the name of the vet from the roll-down menu. To add a name to
the list, refer to the AfiFarm user-manual.
xAmount of embryo – fill in the number of embryo (default is 1)
xVet Comment – select the relevant comment from the roll-down menu
Note: You may select a group of cows and set the same data for all of them
simultaneously.
6. To save the data click Save. To exit the window click Cancel.
NOTE
If you click Cancel before saving the changed data, a save-confirmation
dialog will appear, prompting the user: Save data? You may click Yes to save
or No to abort.
For each cow, enter
the relevant data
(you may select a
few cows and enter
their data
simultaneously)

Oct 2013 AfiAct II™ User Manual83
Herd Data Maintenance
Chapter
7
7.13 Report a Confirmed Open (PD-) Event
To report a Confirmed Open (PD-) event
1. In your AfiFarm application, select the Data Entry screen (either from the
shortcut navigation-tree, OR from the folder-list), and click Add.
2. In the displayed Data Entry selection dialog, navigate to the
EventsÆ
Æ
Veterinary
Æ
Diagnosis
Æ
Pregnant
Æ
PD(-) folder (browse through
the folders or type PD (-) in the find field).
Note: You may need to expand the veterinary folders by clicking the plus sign to
the left of Veterinary folder:
3. In the displayed Select Animals screen select the cow-numbers to be reported
in PD- by either:
x Scrolling through the Animals List and double-clicking the relevant ID(s),
OR
x Selecting the relevant cow IDs using the arrow buttons , OR
x Entering the animal ID into the Type animal number field and clicking
Enter.

Oct 2013 AfiAct II™ User Manual84
Herd Data Maintenance
Chapter
7
4. Click OK.PD- dialog box opens.
5. For each cow in the list, type in the relevant data, using the roll-down values
xVisit Date – date of vet visit (current date is entered by default).
xTreatment – click the browse button to open the treatment-form; select
the type of treatment and click OK.
xDrug– in case a drug is used, click the browse button to open the drug-
form; select the drug used, select the dose used, and click OK.
xVet - select the name of the vet from the roll-down menu. To add a name to
the list, refer to the AfiFarm user-manual.
xVet Comment – select the relevant comment from the roll-down menu
Note: You may select a group of cows and set the same data for all of them
simultaneously.
6. To save the data click Save. To exit the window click Cancel.
NOTE
If you click Cancel before saving the changed data, a save-confirmation
dialog will appear, prompting the user: Save data? You may click Yes to save
or No to abort.
For each cow, enter
the relevant data
(you may select a
few cows and enter
their data
simultaneously)

Oct 2013 AfiAct II™ User Manual85
Herd Data Maintenance
Chapter
7
7.14 Report a DNB
To report a DNB cow
1. In your AfiFarm application, select the Data Entry screen (either from the
shortcut navigation-tree, OR from the folder-list), OR from the Herd view screen
or by right-clicking from any report screen).
2. In the Data Entry selection dialog, navigate to FertilityÆ
Æ
DNB (browse through
the folders or type DNB in the find field).
3. In the displayed Select Animals screen select the cow-numbers to be reported
in DNB by either:
x Scrolling through the Animals List and double-clicking the relevant ID(s),
OR
x Selecting the relevant cow IDs using the arrow buttons , OR
x Entering the animal ID into the Type animal number field and clicking
Enter.
4. Click OK.DNB dialog box opens.
5. For each cow in the list, type in the relevant data, using the roll-down values
6. To save the data click Save. To exit the window click Cancel.
NOTE
If you click Cancel before saving the changed data, a save-confirmation
dialog will appear, prompting the user: Save data? You may click Yes to save
or No to abort.

Oct 2013 AfiAct II™ User Manual86
Herd Data Maintenance
Chapter
7
7.15 Report a new Cow
To report a new cow
1. In your AfiFarm application, select the Data Entry screen (either from the
shortcut navigation-tree, OR from the folder-list), OR from the Herd view screen
or by right-clicking from any report screen).
2. In the Data Entry selection dialog, navigate to Herd MovementÆ
Æ
Entry
(browse through the folders or type Entry in the find field). The Entry Animals
screen appears.
3. Click the New button. The new cow screen appears:
Click New

Oct 2013 AfiAct II™ User Manual87
Herd Data Maintenance
Chapter
7
4. Fill in the data in the relevant fields, according to the following table, describing
the fields that are mandatory for the system (for additional information refer to
AfiFarm UM).
Table 7-2. Animal Data Entry Fields
Field Description
Cow Unique cow ID for AfiFarm reports.
Registration no. Government registration number.
Birth date Date of birth
Grp. Animal group to which the animal is assigned (if groups
exist).
Herd Herd number, for multi-herd management or classification
of cows according to original herd or breed (if relevant).
Calving date Calving date
Lact. No. Lactation number
Type breed. Type of breeding service. If the field is not blank (a value is
entered), the rest of breeding-related fields are enabled.
Bred date Date of last breeding service
Ins no. Breeding service number in the present lactation.
Bull ID ID of breeding bull
Bull Name Name of breeding bull
Pregnant Pregnancy status
Dry date Dry off date
5. When finished, click Save and Close.
NOTE
To enter a new calf born in the herd it is recommended to use: Data Entry
Æ
Calving. That window has automatic counters for animal #, registration # and
automaticall
y
u
p
dates the mother’s data and status.

Oct 2013 AfiAct II™ User Manual88
Herd Data Maintenance
Chapter
7
7.16 Report a new Bull
To report a new bull
1. In your AfiFarm application, from the View tab select Go ToÆAnimalsÆ
Æ
Bulls
OR in the Folders List select Animals Æ Bulls
2. The Bulls screen appears. Select New to enter a new bulls data.
3. Fill in the data in the relevant fields, according to the Bull’s details (for additional
information refer to AfiFarm UM).
Click to add a
new bull New bull
screen

Oct 2013 AfiAct II™ User Manual89
Herd Data Maintenance
Chapter
7
7.17 Remove a Cow from the Herd
To report a cow removed from herd (due to death or other)
1. In your AfiFarm application, select the Data Entry screen (either from the
shortcut navigation-tree, OR from the folder-list), OR from the Herd view screen
or by right-clicking from any report screen).
2. In the Data Entry selection dialog, navigate to Herd MovementÆ
Æ
Exit (browse
through the folders or type exit in the find field), and click Add.
3. In the displayed Select Animals screen select the cow-numbers to be reported
as Exit by either:
x Scrolling through the Animals List and double-clicking the relevant ID(s),
OR
x Selecting the relevant cow IDs using the arrow buttons , OR
x Entering the animal ID into the Type animal number field and clicking
Enter.
The Exit cow screen appears:
4. Fill in the following fields:
x In the Cow field, enter the AfiFarm unique cow-ID of the cow to be removed
x In the Exit date field enter the date the cow was removed from the herd.
5. Check-mark the Delete from DB field.
6. Click Save. The cow is listed as removed from the herd. However, the cow data
is still available in the AfiFarm database.
AfiFarm-ID of cow
to be removed
Checkmark to
delete from
database

Oct 2013 AfiAct II™ User Manual90
Advanced Analysis Tools
Chapter
8
8 Advanced Analysis Tools
For most animals, the animals to be bred and basic (quick-list) reports provide all
the information required for making best breeding decisions. However, the system
provides advanced tools for analyzing fertility of specific animals in the herd, by
investigating their history of heat cycles and identifying fertility problems. These
advanced tools and optimizations are described in this chapter.
8.1 Advanced Analysis of Heat Cycles
In most cases, the animals listed in the To be Bred reports should be sent for
breeding. However, some listed animals require further investigation, to avoid false
detection of heat and to eliminate other factors that may have caused an increase in
activity. Viewing heat cycle history is the key to this analysis and can be seen in the
following reports and graphs:
xActivity report – provides data of the last 1 – 50 days
x10 days report – provides the last 10-days of activity information
xLactation graph – provides the full cycle from calving to dry-off.
Advanced heat cycle analysis is based on the following items:
xSpecific cows estrus behavior duration, as determined from the cow’s heat cycle
history. For example, cows that show signs of heat for a short period of time
should be bred as soon as signs of heat appear, while for cows that show signs
of heat for a longer time period, it may be preferable to delay breeding.
xSpecific cows estrus deviation percentage
xStressful conditions (e.g. group change) that may cause an increase in activity.
NOTE
When a cow was moved between groups, the increase in activity may not be
due to estrus. Depending on your farm’s policy, the farmer may choose to
check this cow before sendin
g
it to the breeder.

Oct 2013 AfiAct II™ User Manual91
Advanced Analysis Tools
Chapter
8
To determine a cow’s heat cycle factors
The cyclic behavior of a cow can be obtained by looking at a long time interval (e.g.
last 50 days) of the activity graph or the cow lactation graph. As these graphs
display activity deviations and reported events on a single graph, they indicate both:
this specific cow’s cyclic increased activity level, and the duration of heat signs.
Heat may be identified according to the visual cycle (activity deviation that appears
within a normal 18-24 day cycle is probably heat), and according to the increase in
activity (a high peak in activity is usually expected before ovulation).
When analyzing cows’ cycles, the following decisions can be taken, as
demonstrated in the examples below.
x For cows showing a relatively short heat duration, with relative low activity
deviation: the activity deviation must not be missed. When this sign of heat
appears, these cows need to be bred immediately.
x For cows showing relatively long heat duration, it is recommended to check
when is the highest peak of the activity deviation, and breed only then.

Oct 2013 AfiAct II™ User Manual92
Advanced Analysis Tools
Chapter
8
8.1.1 Enhanced Activity and Lactation Graph – Examples
8.1.1.1 Example 1: Short Heat Cycle with Low Activity Increase
The following lactation graph shows a Short Heat Duration: Cow #6539 displayed
a single, low increase in activity. This activity deviation is a sign of heat that must
not be missed. When this sign of heat appeared, this cow had to be bred
immediately.
8.1.1.2 Example 2: Long Heat Cycle
The following lactation graph shows a Long Heat Duration: Cow #6587 initially
displayed a low increase in activity. As time progressed, the activity deviation
increased and reached a high peak. In this example, it would have been best to
delay breeding this cow until its activity deviation reached its high peak.
No
Peak heat sign; Breed!
Low increase in activity;
Delay breeding

Oct 2013 AfiAct II™ User Manual93
Advanced Analysis Tools
Chapter
8
8.1.1.3 Example 3: Heat Deviation – High Peak
The following lactation graph shows a High Peak: this cow has increased its activity
from an average of 150-200 steps/hour to 500-600 steps/hour, since its previous
heat. This will be the expected activity deviation for this cow when in heat.
8.1.1.4 Example 4: Heat Deviation – Low Peaks
The following lactation graph displays a cow showing a low activity deviation when
in heat. In this case, the cow must be bred when the first signs of the activity
increase appear.

Oct 2013 AfiAct II™ User Manual94
Advanced Analysis Tools
Chapter
8
8.1.1.5 Example 5: Activity Report: History of Cyclic Behavior
The following graph shows the behavior of the third listed cow (ID 206).
As shown in the table, cow 206 is 25 days after Heat and also 25 days after Bred.
In this 50-day graph, you may see that the cow shows periodic cyclic behavior. The
colored squares indicate reported events (heat, bred,…).
As shown in the table, cow 206 has a 75% deviation in the first session. The cow ID
appears with a plus sign (+), indicating that the deviation detected was not reported
with a corresponding bred or heat event. The graph also shows that the deviation
was higher in the previous day (perhaps breeding was performed but not reported).
50 day graph

Oct 2013 AfiAct II™ User Manual95
Advanced Analysis Tools
Chapter
8
8.2 Identifying Fertility Problems
This chapter describes how to identify the following fertility problems:
x Abortions, see 8.2.1
x Missed-heat, see 8.2.2
8.2.1 Identify Abortions
Abortions have a great impact on the economical performance of a dairy farm. Late-
term abortions often result in early culling of productive cows. The loss could be as
high as $4500 per cow if it is considered to be an open cow at the end of lactation.
An annual abortion rate of up to 3-4% is considered to be normal for most farms.
Since common practice for pregnancy confirmation in most farms is performed close
to the dry period, abortions may often go undetected until re-breeding is no longer
economically feasible.
Most cows resume normal estrus behavior after abortion. AfiAct’s ability to detect
signs of heat in pregnant cows can alert the farmer to re-check the pregnancy in its
early stages, allowing detection of cows that were confirmed pregnant but in
actuality are currently open (not pregnant).
A cow that has been confirmed pregnant but shows an increase in activity high
enough to be considered in heat (as defined in the estrus deviation parameters), is
listed in the Suspected Abortions Report.
The Suspected Abortion Report lists cows that show an increase in activity after
confirmed pregnancy, but excludes cows that were assigned the following events
within the preceding 5 days:
x Cows that were moved to a new group.
x Cows that had their hooves trimmed.
x Cows during early stages of pregnancy that are within 5 days of the pregnancy
check.
x Cows that are pregnant for 265 days or more. In this case, the event is
considered to be early calving and not an abortion.
Note that in some situations, cows may demonstrate excessive activity due to
environmental causes. In these cases, if a cow is found to be open, an economic
decision should be made whether to rebreed or cull the cow.
The following sections describe how to detect abortions in AfiAct, and how to further
investigate a cow suspected of abortion.

Oct 2013 AfiAct II™ User Manual96
Advanced Analysis Tools
Chapter
8
8.2.1.1 Accessing the Suspected Abortions Report
To access the Suspected Abortion Report
1. In your AfiFarm application, select AfiFarm Today from the standard navigation
tree (or select the relevant report set from the folder list navigation tree) and
choose Suspected Abortion.
2. The Suspected Abortion report opens, displaying a list of cows that are
suspected to have aborted.
In the above example, Cow #6686 is over 107 days into its pregnancy. If an
abortion is confirmed, this cow may be worth re-breeding. But its activity
behavior must be further investigated, as explained below.
To further investigate a cow suspected of abortion:
3. From the Suspected Abortion Report, double-click on the cow’s row. A 10-Day
graph of this cow’s activity is displayed.
4. From the 10-Day graph menu, click Lactation. The lactation graph for the cow
suspected of abortion appears.
Double-click to
enter the report

Oct 2013 AfiAct II™ User Manual97
Advanced Analysis Tools
Chapter
8
8.2.1.2 Suspected Abortions Example
In the above example, Cow #6686 was bred when the 3rd and 4th heat events
occurred (see green boxes ), and pregnancy was confirmed 48 days after the
second service, at 155 DIM (see blue box ).
On the last day of this graph, a significant spike (increase) of activity was detected,
indicating that the cow may have aborted.
In this case, the suggested procedure is to check the pregnancy. If the pregnancy
check indicates that the cow is open (aborted), a Confirmed Open event should be
entered into AfiAct. Then, the next time increased activity is detected, this cow will
be listed in the Cows to be Bred report. If the farmer decides not to breed the cow
again, it must be assigned a DNB (Do Not Breed – Not for Insemination) event. The
DNB event will exclude the cow from the Cows to be Bred Report.
Green Line:
Animal’s activity graph
Days
Steps per Hour
Blue Box:
PD+ event
Green Box:
Bred events
Significant peek after
confirmed pregnancy

Oct 2013 AfiAct II™ User Manual98
Advanced Analysis Tools
Chapter
8
8.2.2 Identify Missed-Heat
The Missed-Heat (anestrus) Report lists the cows that fail to display heat symptoms,
for both cases:
x Cows in their first stage of lactation
x Cows that failed to maintain a normal cycle during the main stage of lactation.
A cow is considered anestrus if no sign of heat is detected after the VWP. The
reasons for anestrus vary from after-calving diseases and late transfer into positive
energy balance after calving, to clinical ovarian problems. In most cases, these
cows should receive veterinary treatment (usually hormones, to trigger ovarian
activity) to resume proper estrus activity.
Long or double cycles can occur as a result of an actual physical reaction - for
example, under stressful conditions such as hot weather, a group change, or any
other environmental problem. A long cycle can also appear if actual estrus activity
failed to be detected. Since long and double cycles affect the number of open days,
identifying the problem and administering early treatment can minimize loss caused
by late pregnancy.
For best missed-heat report results, it is recommended to first set the parameters
according to your specific farm needs.
NOTE
AfiAct works on the basis of the events reported to the system. Therefore, if
the farmer does not report heat unless breeding was performed, cows whose
first insemination is delayed beyond the VWP may appear in the Anestrus
Report regardless of actual estrus activity.

Oct 2013 AfiAct II™ User Manual99
Advanced Analysis Tools
Chapter
8
8.2.2.1 Setting Missed-heat Report Parameters
Missed-heat Report parameters determine which cows are listed in the report. The
parameters can be customized to meet each farm’s breeding policy.
The following table details the parameters affecting the Missed-heat report.
Table 8-1. Missed-heat Report Parameters
Parameter Name Default Value Description
Heifers first breeding 427 days VWP for heifers:
If a heifer shows no record of heat
by this time, it is listed in the
Anestrus Report.
Cows on their first
lactation 70 days
after
calving
VWP for cows in their 1st lactation
(the first breeding may be delayed).
A cow from this population with no
record of heat after 70 DIM is listed
in the Anestrus Report.
Cows on their second
lactation or more 52 days
after
calving
VWP for cows in their 2nd lactation:
Cows from this population with no
record of heat after 52 DIM is listed
in the Anestrus Report.
Cycle 25 days
since the
last heat
The length of a cow’s normal cycle
(after the VWP) – Cows/Heifers that
fail to show signs of heat within the
defined cycle will be listed in the
Anestrus Report as an animal with
missed heat.
Abortions 30 days
after
abortion
If a cow aborts its calf and 30 days
or more pass and no signs of heat
are detected, this cow is listed in the
Anestrus Report.
PD Minus (-) Cows found open in a pregnancy
check will appear in the report. Note:
When such a cow shows no signs of
heat for at least 30 days, it should be
checked for pregnancy

Oct 2013 AfiAct II™ User Manual100
Advanced Analysis Tools
Chapter
8
To update the missed-heat report parameters:
From within the report, click the Design button. The parameter-adjustment dialog is
displayed, allowing you to update the report’s parameters.

Oct 2013 AfiAct II™ User Manual101
Advanced Analysis Tools
Chapter
8
8.2.2.2 Accessing the Missed-Heat Report
To access the Missed Heat Report
1. In your AfiFarm application, select AfiFarm Today from the standard navigation
tree (or select the relevant report set from the folder list navigation tree) and
choose Missed Heat.
2. The Missed-Heat report opens. This section explains how to use the
information in the report to identify fertility issues.
Double-click to
enter the report

Oct 2013 AfiAct II™ User Manual102
Advanced Analysis Tools
Chapter
8
8.2.2.3 Example I: Missed-heat Report Analysis
In the above Sample Anestrus Report, we learn the following:
x The cows that appear on Index/Line numbers 1, 3, 4, 6 (5965, 6073, 6138,
6438) are assigned the Calving status. These cows have shown no signs of
heat since their calving and are considered anestrus.
x Cows on Index/Line numbers 2 and 5 (6049 and 6316) were discovered to be
open at their last pregnancy check. The reason for failing to show signs of heat
since the last breeding service must be investigated.
x Cows on Index/Line numbers 7 and 8 (6489 and 6674) show prolonged cycles
(or missed heats) of 27 and 31 days since the last heat. These cows may be
pregnant.
x Cows on Index/Line numbers 9 and 10 (7074 and 7077) are heifers. Heifer
#7074 has shown no sign of heat since its birth (its age is 16.8months, around
504 days since its birth). Heifer #7077 showed signs of heat 36 days ago but no
new sign has appeared since. This heifer should be brought to the veterinarian
to be tested for pregnancy.

Oct 2013 AfiAct II™ User Manual103
Advanced Analysis Tools
Chapter
8
8.3 Advanced Reports
The system provides a variety of fertility, animal, and other system reports.
AfiAct provides four general Fertility Reports:
xGeneral Fertility Report – An overview of the entire herd’s fertility performance
for a defined period of time. Use this report to compare the herd’s fertility
performance with fertility goals, and for assessing fertility improvements.
xFertility Report (by Bull) – An overview of the fertility performance of specific
bulls. Use this report to assess the fertility success of specific bulls. This report
assists in ascertaining the effectiveness of each bull’s semen.
xFertility Report (by Breeder) – An overview of your farm’s fertility performance
according to breeder. Use this report to evaluate the success rate of each
breeder.
xPregnancy Rate Detection Report – An overview of the heat detection and
pregnancy rates at your farm.
This chapter provides detailed information on selected reports.
8.3.1 Customizing general Fertility Reports Time Period
The Default Time Frame for the Fertility Reports displayed data is the preceding
year, ending one month (30 days) before the current date, and starting 13 months
prior to the current date. Report results in this setting include information up until the
current date. In addition, the report includes calculations based on fertility events
that occurred during the 45 days after the last date in the report’s time frame
The time frame may be customized; the maximum that can be defined is 12
months.

Oct 2013 AfiAct II™ User Manual104
Advanced Analysis Tools
Chapter
8
To customize the default time frame for the Fertility Report:
1. In your AfiFarm application, select the relevant report set from the folder list
navigation tree and choose Fertility Report (General) OR Fertility report (by
bull) or Fertility report (by breeder).
2. Click Design. The Design window opens.
3. In the Period tab, fill in the following attributes:
x In the From field, enter a start date for the time frame.
x In the To field, enter an end date for the time frame.
4. Click OK.
The Fertility Report displays fertility information for the time period within these
dates, including up to 45 days after the date defined in the To field.
NOTE
You may compare breeding performance for corresponding time periods, by
redisplaying Fertility Report results for the different parallel or corresponding
time
p
eriods.

Oct 2013 AfiAct II™ User Manual105
Advanced Analysis Tools
Chapter
8
8.3.2 General Fertility Report - Categories
The general fertility reports shows data sorted into categories. These categories are
detailed below, and examples are provided in the sections that follow, for explaining
how to use the data for further analysis.
The following figure shows an example of a Fertility Report (General).
The report displays information according to the following categories:
Table 8-2. Fertility Report Categories
Category Description Used for…
Not Bred No. of animals that have no breeding
event within the report’s time frame, and
the number of animals with a late first
breeding service. Includes:
xHeifers with a late first breeding service
(older than 16 months)
x1st lactation cows whose first breeding
service is 130 days postpartum
xCows whose 1st breeding service is 110
days postpartum.
evaluating
data of
animals
without
breeding
events OR that
were bred for
the first time
Not Bred by
Decision No. of animals with a Do Not Breed event
assigned during the report’s time frame.

Oct 2013 AfiAct II™ User Manual106
Advanced Analysis Tools
Chapter
8
Category Description Used for…
1st Service
Distribution No. and conception rate (C.R.) of animals
according to the time of 1st breeding
service after calving.
This category is used for evaluating VWP
(Voluntary waiting period).
Normal
Breedings and
Conception
Rates
No. animals that have been bred normally
according to the number of times
breeding service was performed, and the
corresponding percentage of these
animals that were confirmed pregnant as
a result.
All breedings that were assigned follow-up
events are considered normal breeding
services. Follow-up events include another
Bred event, a heat event, a pregnancy
check (PD+ or PD-), or a Do Not Breed
event
Evaluating
Quality of Heat
Detection and
Conceptions
Distribution of
Breedings Compares the no. and percentage of
normal breedings to those breedings with
no follow-up
Heat Detection Provides information about the animals’
heat cycles divided according to cycle
length.
Sums and
Averages Evaluation of
the fertility
performance
of the herd

Oct 2013 AfiAct II™ User Manual107
Advanced Analysis Tools
Chapter
8
8.3.2.1 Fertility Report Categories – more details & Examples
8.3.2.1.1 1st Service Distribution Section Example
In the above example figure, we learn the following:
x The VWP of the first lactation cows was short. 25% of these animals were bred
before 50 days post-partum.
x Both the 1st lactation and older cows show a low C.R. (Conception Rate) after
their first breeding service. When these animals were bred later, the C.R.
improved.
In most cases, a low C.R. after the 1st breeding service indicates a problem in the
length of the dry period or fresh cow program/nutrition, causing late entry into a
post-partum positive energy balance. Though the reason for the low C.R. at this
farm is not known, it is clear that the cows on this farm were not ready to be bred so
early in lactation.

Oct 2013 AfiAct II™ User Manual108
Advanced Analysis Tools
Chapter
8
8.3.2.1.2 Distribution of Breeding Services – More Details
This category compares the number and percentage of normal breeding with the
breeding with no follow-up.
x Normal breeding: No. of animals that were bred with follow-up events that were
entered into AfiAct within 60 days after the breeding. For a list of follow-up
events, see Normal Breedings and Conception Rates above.
x Breedings without follow-up: Animals that were bred but no follow-up events
were entered into AfiAct within 60 days after the breeding.
x Double breeding services: The number and percentage of animals that were
bred multiple times within four days around heat. Only the first breeding service
is included in statistical analysis.
8.3.2.1.3 Heat Detection – more details
This category provides information about the animals’ heat cycles divided according
to cycle length.
x Distribution of cycles: The number and percentage of animals whose heat
cycles correspond to the following cycles:
x 5-17 days (short cycle)
x 18-25 days (medium or normal cycle)
x 26-35 days (long cycle)
x 36-60 days (double cycle)
x Average days between Breeding services: The average number of days
between breeding services within the natural cycles.
x Rejections by breeder: The number of “Rejection breeder” events.
x If the number of animals rejected by the breeder for lacking physical heat
symptoms is high, heat detection sensitivity should be checked.
x Pregnancy checks with negative results: The number and percentage of cows
found open at pregnancy check.
The percentages in this category are derived from Found Open (PD-) events from
all cows checked for pregnancy (PD+ and PD-).

Oct 2013 AfiAct II™ User Manual109
Advanced Analysis Tools
Chapter
8
8.3.2.1.4 Breeding and Conception Rate Example
In the above Breeding and Conception Rate Example, we learn the following:
x The first service (breeding) C.R. (Conception Rate) is lower than expected. This
requires investigating the cows’ nutrition and the farm’s dry period policy.
x In the second lactation and older cows, the third service C.R. is significantly
higher than the first and second service.
x This requires evaluating the dry cows' protocol and feeding program.
x Heat detection of the heifers group is very poor. From the 70% of double cycles
(36-60 days) we may deduce that for many cows, only one of two heats is
detected.
At this farm, there is no automated heat detection for the heifers group, and
their alternative heat detection program is providing very poor results.
x The percentage of double cycles (see Distribution of Cycles, 26-35 days, and
36-60 days) for both 1st and 2nd lactation cows is very high. This requires
evaluating the heat detection system used at the farm, as well as the way AfiAct
is being used.
If heats are detected properly and cows are bred on time, a genuine health
problem that is causing early embryonic losses (for example, BVD) may be the
cause of double cycles. If this is the case, a veterinarian must be consulted to
analyze if heats are detected properly. Review your cows’ fertility performance
in the Lactation graphs. See chapters 4, 5 .

Oct 2013 AfiAct II™ User Manual110
Advanced Analysis Tools
Chapter
8
8.3.2.1.5 Sums and Averages – more details and Example
x Calving Interval: The time interval, in days, between two successive calvings.
x Total of Confirmed Pregnancies: The number and percentage of animals with
an effective breeding service (pregnancy was confirmed). Percentage
calculations include all confirmed pregnancies from all normal breeding services
for the defined time frame. For information about normal breeding services, see
Normal Breeding services and Conception Rates on page 59.
x Average Days Open: The average number of days from the end of the
Voluntary Waiting Period until the effective breeding service (pregnancy) during
the last lactation.
The Average Days Open value is most commonly used to describe a herd’s
overall level of reproductive performance, usually used as a reference to
describe the average of all cows in the herd that are eligible for breeding.
The Average Days Open value for heifers is measured in months, calculated
from birth until an effective breeding date.
x Average Days to First Service: The average number of days between the
calving date and the date of the first breeding service. This value is the same as
the actual Voluntary Waiting Period.
The Average Days to First Service for heifers is measured in months, calculated
from birth until the first breeding service within the time frame of the report.
x Average Wasted Days: The average number of days between the last effective
breeding and the first breeding service after calving. Since the Voluntary
Waiting Period differs between farms and may be determined by the market
environment, the Average Wasted Days represent the time lost due to reduced
fertility.
x Open at More than 150 DIM: Cows eligible for breeding that are still open after
150 Days In Milk, including pregnant cows whose effective breeding service
was 150 DIM or more, after calving.
x Average Breeding services per Cow: The average number of normal breedings
services for eligible for breeding cows, whether pregnant or yet to be confirmed
pregnant.
x Average Breeding services per Pregnancy: The average number of breeding
per conception in the herd, calculated for all cows confirmed pregnant within the
report’s time frame.

Oct 2013 AfiAct II™ User Manual111
Advanced Analysis Tools
Chapter
8
Sums and Averages Example
In the above Sums and Averages Example, we learn the following:
x The Calving Interval is very long (457 days). While this may be due to farm
policy, with Voluntary Waiting Period set according to the local market situation,
the long calving interval was probably caused by poor heat detection or
conception.
x The Average Days Open:
x The Average Days Open for heifers is very high (18.36 months), probably
due to poor heat detection.
x The Average Days Open for 1st lactation cows is also very high (205 days).
The high Average Days Open for heifers and 1st lactation cows may be due
to heifer growth issues
x The Average Breeding services per Cow is high (3.02 for all cows). This high
value can be used to better understand the high number of open days.
x The cows on this farm conceive late. The cause for this late conception rate
(probably due to late conversion into positive energy balance) should be
explored and corrected. The consequence of cows that conceive late is a high
number of days in low milk production, causing substantial economic loss to the
farm.

Oct 2013 AfiAct II™ User Manual112
Advanced Analysis Tools
Chapter
8
8.3.3 Pregnancy Rate Detection Report
Pregnancy Rate Detection Report displays heat detection and pregnancy rates for
21-day periods (Normal expected cycle). Starting from the least to the most recent
date, each line displays the rates for each 21-day time period throughout the
report’s time frame.

Oct 2013 AfiAct II™ User Manual113
Advanced Analysis Tools
Chapter
8
Pregnancy Rate Detection Report Columns
Table 8-3. Pregnancy Rate Report Columns
Column Description
Dates 21-day period
Heat Eligible The number of cows that have completed the VWP and
were not tagged with a DNB command.
Heat The number of heat events, regardless of whether or not
the heat was followed by a breeding service. (In the
General Fertility Report, Distribution of Cycles is calculated
only for heat followed by a breeding service.)
Heat Detection
Rate % The percentage of heat events, regardless of whether or
not the heat was followed by a breeding service
Pregnancy
Eligible The number of open cows that completed the VWP that
are eligible for breeding. Cows that are culled during the
21-day period are excluded from the Pregnancy Eligible
category
Pregnancy The number of pregnant cows whose effective breeding
service occurred during the 21 day period
Pregnancy Rate
%The percentage of pregnant cows whose effective
breeding service occurred during the 21 day period
Abortions The number of abortions that occurred during the 21-day
period
To access the Pregnancy Rate Report:
1. In your AfiFarm application, select the relevant report set from the folder list
navigation tree and choose Fertility Reports.
2. Double-click Pregnancy Rate Detection Report. The Pregnancy Rate
Detection Report appears.

Oct 2013 AfiAct II™ User Manual114
Advanced Analysis Tools
Chapter
8
8.3.3.1 Pregnancy Rate Detection Report Example
In the following Pregnancy Rate Detection report, during the colder months (October
through December), good pregnancy rates are apparent. Conversely, during the
hotter months (July through October), a dramatic drop in the pregnancy rate can be
seen, during which rates drop below 20% and reach as low as 12-16% during heat
peak stress. This drop is very common at most farms (even in cooler areas) and can
be corrected by implementing cooling devices, like fans and sprinklers, in the pens.

Oct 2013 AfiAct II™ User Manual115
Advanced Analysis Tools
Chapter
8
8.3.4 Expected Dry and Calving Reports
The timing for drying off a cow is determined by farm policy. Even in farms that dry
off cows solely according to the number of days the cow is pregnant, the number of
days of pregnancy before drying off a cow is based on a dry period policy. Since the
recommended dry period is 50-60 days, the default number of days in pregnancy
before drying off a cow is 215 days.
Some farms include the cow’s physical condition (estimated BCS, Body Condition
Score) and milk production rate in determining, or even delaying, the dry-off date.
Regardless of your farm’s drying-off policy, when a cow is 215 days pregnant, it
should be either dried off or checked before drying off.
AfiAct II lists the cows that are expected to be dried off or calve according to the
number of days that they are pregnant. This tool is based on dry period definitions in
AfiAct, and may alert the farmer to allow preparation for calving.
To display the Expected Dry and Expected Calving Reports:
1. In your AfiFarm application, select AfiFarm Today from the standard navigation
tree (or select the relevant report set from the folder list navigation tree) and
choose Fertility Reports.
2. Click the blue triangle to the right of the topic you want to view. The relevant
report opens, displaying a list of cows that are already in dry/calving pens, and
the cows that are expected to dry-off or calve within the next three days.
In the above example, from the Days to Dry Off column, we learn the following:
x Cow #6813 should have been dried off yesterday.
x Cow #6416, #6559, and #6685 are expected to dry off today.
x Cow #6481, #6702, #6766, #6822 are expected to dry off in three days from
now.

Oct 2013 AfiAct II™ User Manual116
Advanced Analysis Tools
Chapter
8
Expected Dry/Expected Calving Calendars
Additional tools for assisting in your farm’s operation are the Expected Dry and
Expected Calving calendars. These calendars display the numbers of cows that are
expected to dry off/calve on specific days during the coming year. These reports
help plan milk production and provide a practical aid in designating drying off dates.
To access the Expected Dry or Expected Calving calendar:
1. In your AfiFarm application, select AfiFarm Today from the standard navigation
tree (or select the relevant report set from the folder list navigation tree) and
choose Fertility Reports. A list of Fertility reports appears.
2. Double-click the Expected Dry or Expected Calving calendar. The selected
calendar appears. The number of animals that are expected to be dry/calving
per day is displayed.
3. Check the Show Details box. Then, in the upper (calendar) area, click a
number for a specific date. Details about the cows that are expected dry/calving
for that day are displayed in the bottom half of the window.
4. To display information about a cow that is scheduled to dry off/calve on a
specific date, in the bottom half of the window, double-click a specific animal. A
10-Day graph for the selected cow appears.
Click No. of
animals
expected
dry per day

Oct 2013 AfiAct II™ User Manual117
Advanced Analysis Tools
Chapter
8
8.4 AfiAct II Best Practices
This section describes considerations and recommendations for managing your
farm in AfiAct and includes the following topics:
x Importance of reporting fertility events, see 8.4.1
x Financial considerations, see 8.4.2
x Excessive activity considerations and best practices, see 8.4.3
8.4.1 Importance of Reporting Fertility Events
Fertility events provide crucial information about each cow and the herd. The more
information you have about your cows’ fertility, the better your analysis and
decision-making will be. When entered and analyzed regularly, event information
can streamline processes at the farm.
Below are tips and guidelines to entering events into AfiAct:
x Review your cows’ activity daily.
x Enter all farm activity as events into AfiAct! Recorded farm activity will enable
AfiAct to provide accurate and detailed reports about your farm. Events include
fertility, veterinary treatments and diagnosis, group change, and more.
x Heat events should be entered regularly!
Each time you determine that excessive activity is due to heat (estrus), this
should be entered into AfiAct as an event. When done regularly, AfiAct shows
valuable information about your cows’ estrus cycles and general health over
time.
x When heat events are entered regularly, activity cycles can be easily identified
and tracked. Shorter and more frequent heat cycles can be identified. If this
becomes apparent, this may indicate a medical problem. When heat events are
entered regularly, early detection and treatment are ensured!
If heat events are not entered regularly, tracking a cow’s status may become
time-consuming and lack accuracy. It may be difficult to assess whether a cow
is anestrus, when to inseminate, and even the cow’s general health.
x Use the heat (estrus) events as your base for determining when to inseminate.
x Insemination events must be entered on time! Entering insemination events is
critically important to tracking the progress of your cow.
x Each time a cow is inseminated, it is recommended to enter the name of the
inseminator and the bull’s ID into AfiAct. This information will assist in future
performance evaluations.
x Pregnancy events must be entered into AfiAct! A pregnant event will remove a
cow from the Breeding and Cows for Insemination Reports. Instead, when this
cow shows increased activity, it will be included in the Suspected Heat Report.

Oct 2013 AfiAct II™ User Manual118
Advanced Analysis Tools
Chapter
8
x A Rejection by Inseminator event occurs when the farmer recommends that a
cow be inseminated, but the inseminator rejects the recommendation. When
this occurs, a Rejection by Inseminator event must be entered into AfiAct. This
is important information for the farmer and can facilitate in preventing mistakes
in the future.
x If a cow shows signs of heat during its cycle, and a Rejection by Inseminator
event for this cow was entered during the previous cycle, it is possible that
during the previous cycle the inseminator made a mistake.
x After a Rejection by Inseminator event is entered, the next time the cow shows
signs of heat during its cycle, if the inseminator comes twice a day to perform
inseminations. Consider inseminating at different times of day.
x Check if the inseminator associated with the Rejections by Inseminator event
has a high rate of Rejection by Inseminator events with cows that have clear
heat cycles.
8.4.2 Financial Considerations
Below are financial considerations for breeding the cows at the farm:
x The optimization of the lactation interval depends on production income/cost vs.
yield persistency, and is most influenced by the VWP (Voluntary Waiting Period)
together with pregnancy rates. When adjustments need to be made, the main
parameter to adjust is the VWP.
Many farms start breeding first lactation cows later (at 70 DIM) because their
production persistency throughout the lactation is usually good. However,
dairies with low pregnancy rates start breeding earlier.
x Cows that produce large quantities of milk: Some farmers delay the first
insemination of high-yield cows beyond the regular VWP, especially if these
cows are known to conceive easily.
x Cows that indicate difficulty becoming pregnant (four or more inseminations
were performed): The farmer must consider whether to continue breeding these
cows, knowing that toward the end of their lactation period, they will no longer
be profitable.
x The limit to the number of a cow’s wasted days is an important consideration in
optimizing the farm’s management. Wasted days refer to the time period allotted
to a cow for its rest period up until the time when it can be inseminated.

Oct 2013 AfiAct II™ User Manual119
Advanced Analysis Tools
Chapter
8
8.4.3 Excessive Activity Considerations and Best Practices
Below are activity considerations and best practices in managing your animals on
the farm:
x When AfiAct shows increased activity in one animal, check the activity of the
entire herd. The increased activity may have nothing to do with estrus.
x If a cow moved from one group to another, was this move initiated by the
farmer, or has the cow moved to another group on its own? This can affect a
cow’s behavior.
x The increased activity was detected in Session #1 (estrus occurred during the
previous night - Session #2 or #3 - depending on your AfiAct configuration) and
the inseminator comes during the early morning hours only:
x Cow on its second lactation or more: Early morning may be premature for
insemination. Consider waiting another day.
x Cow on its first lactation: Ready for insemination.
x The increased activity was detected in Session #1 (estrus occurred during the
previous night - Session #2 or #3 - depending on your AfiAct configuration) and
the inseminator comes in the middle of the day only:
x Cow on its second lactation or more: Ready for insemination.
x Cow on its first lactation: Ready for insemination.
x When the inseminator comes twice a day:
x Cows that showed increased activity in Session #1: Consider inseminating in
the second half of the day (toward the end of the day).
x Cows that showed increased activity in Session #2 or #3, depending on your
AfiAct configuration: Consider inseminating in the morning.
x Increased activity is detected when it exceeds the average activity of the last ten
similar sessions, according to the Activity Deviation thresholds (defined in the
Estrus Deviation Report parameters.
x The recommended order for reviewing cow activity is as follows:
x Review the Cows/Heifers for Insemination Report.
x Further investigation: Review the Estrus Graphs.
x Always use the Lactation Graph for viewing heat (estrus) events over time.
Increased activity may be due to a change that affected the entire herd.