Bontec HM-T003 SECURITY/REMOTE CONTROL TRANSMITTER User Manual HM T003 UserMan
Bontec Co., Ltd. SECURITY/REMOTE CONTROL TRANSMITTER HM T003 UserMan
Bontec >
Contents
- 1. USERS MANUAL 1
- 2. USERS MANUAL 2
USERS MANUAL 2

Remote Keyless Entry
(HM-T003)
Users Manual
HYUNDAI MOBIS Co., Ltd.
#80-9,MABOOK-RI, GUSEONG-EUP, YONGIN-SHI, GYUNGGI,449-910,KOREA
- Block diagram for Transmitter
- INDEX -
- An outline
- Description of Transmitter
- Circuit diagram for Transmitter

1. How to use HM-T003
- HM-T003 is Remote Keyless Tramsmitter
- This unit controll door lock/unlock with wireless.
- This unit consist of Transmitter(HM-T003) & Receiver
- Push button , then door lock. Or Unlock
2. Introduction of Transmitter(HM-T003)
- Transmitter has one button
- Button marking are LOCK, UNLOCK
- Transmitter use 3V DC internal battery
- Freqency is 315MHz
- Modulation item is SAW Resonator
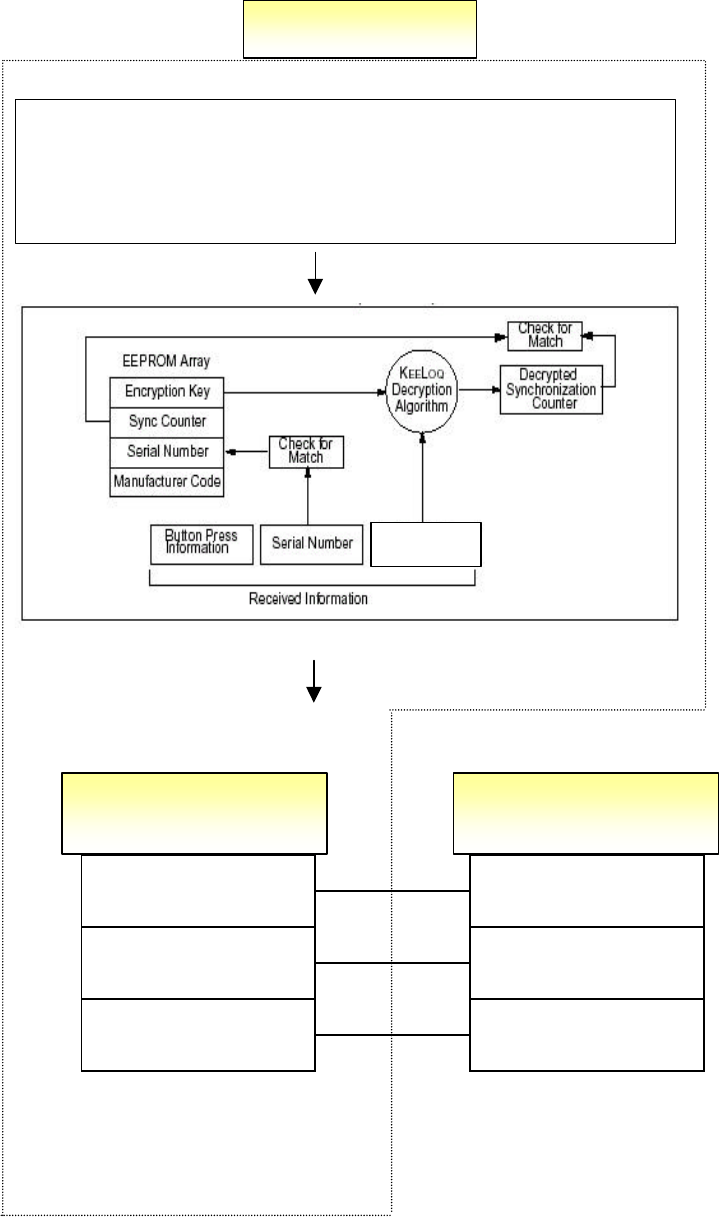
- Transmitter use Rolling code algorithm
This device complies with Part 15 of the FCC Rules. Operation is subject to the
following two conditions: (1) This device may not cause harmful interference,
and (2) this device must accept any interference received, including
interference that may cause undesired operation.
The manufacturer is not responsible for any Radio or TV
Interference caused by unauthorized modifications to this
Equipment. Such modifications could void the user's authority
To operate the equipment.
An outline of Transmitter

1. PRIMARY FUNTION
- Remote door lock/unlock
- LED turn on ( When The button is pushed )
- Operating distance :10 m over
- Id input(setting mode)
2. ELECTRICAL CHARACTERISTICS
Sensitivity
Description of Transmitter and ETACS
315㎒
model name HM-T003
Operating voltage 3 VDC
TRANSMITTER
Operating temperature -20 ~ +60℃
Operating frequency
Power 10mW under
Consumption current Max 15mA
-

1) TRANSMITTER
A) DATA FRAME
B) DATA FORMAT
C) TRANSMISSION SPECIFICATION
- BAUD RATE : 625bps
- CODING METHOD : MANCHESTER
- TRANSMISSION BIT COUNT : 1 FRAME = 234BIT
- TRANSMISSION TIME : 377.4msec
LOGIC "0" LOGIC "1"

2) ETACS
Hazard Relay
Horn Relay
Door Lock
Door Unlock
Panic
Door lock Relay
Door unlock Relay
RF DATA INPUT
ETACS
Output Circuit CAR
ENCRYPTI
ON
ALGORITH
M
12 Bits of
Encrypted Data

TRANSMITTER(HM-T003)
Block diagram for Transmitter and Receiver

TRANSMITTER(HM-T003)
Block diagram for Transmitter

* PCB PATTERN
Product ; HM-T003
TOP PATTERN
* Method of continuous transmit
Short #14 Pin of R2/C3 CPU IC