PROFINET With STEP 7 V15 Step7 Function Manual En US
User Manual:
Open the PDF directly: View PDF
.
Page Count: 277 [warning: Documents this large are best viewed by clicking the View PDF Link!]
- PROFINET with STEP 7 V15
- Legal information
- Preface
- Table of contents
- 1 Documentation guide
- 2 Description
- 3 Parameter assignment/addressing
- 3.1 Assigning an IO device to an IO controller
- 3.2 Device name and IP address
- 3.3 Configuring an IO device through hardware detection
- 3.4 Specifying the router for a PROFINET IO device
- 3.5 Configuring topology
- 3.5.1 Topology view in STEP 7
- 3.5.2 Interconnecting ports in the topology view
- 3.5.3 Interconnecting ports - Inspector window
- 3.5.4 Automatic assignment of devices by offline/online comparison
- 3.5.5 Apply the port interconnections identified online manually to the project
- 3.5.6 Include the devices identified online manually in the project
- 3.5.7 Automatic assignment of devices by advanced offline/online comparison
- 4 Diagnostics and maintenance
- 5 Functions
- 5.1 Connecting other bus systems
- 5.2 Intelligent IO devices (I-devices)
- 5.2.1 I-device functionality
- 5.2.2 Properties and Advantages of the I-Device
- 5.2.3 Characteristics of an I-Device
- 5.2.4 Data Exchange between higher- and lower-level IO system
- 5.2.5 Configuring the I-device
- 5.2.6 Program examples
- 5.2.7 Diagnostics and interrupt characteristics
- 5.2.8 Rules for the Topology of a PROFINET IO System with I-Device
- 5.2.9 Boundary conditions when using I-devices
- 5.2.10 Configuring PROFIenergy with I-devices
- 5.3 Shared device
- 5.4 Media redundancy (ring topologies)
- 5.5 Real-time communication
- 5.6 PROFINET with performance upgrade
- 5.7 Isochronous mode
- 5.7.1 What is isochronous mode?
- 5.7.2 Use of isochronous mode
- 5.7.3 Isochronous applications
- 5.7.4 Time sequence of synchronization
- 5.7.5 Basics of Programming
- 5.7.6 Program processing according to the IPO model with application cycle = 1
- 5.7.7 Program execution according to the IPO model with application cycle > 1
- 5.7.8 Configuring isochronous mode
- 5.7.9 Setting the application cycle and delay time
- 5.8 Device replacement without exchangeable medium
- 5.9 Standard machine projects
- 5.10 Saving energy with PROFIenergy
- 5.11 Docking systems
- 5.12 Accelerating startup
- Glossary
- Index


___________________
___________________
___________________
___________________
___________________
___________________
SIMATIC
PROFINET
PROFINET with STEP 7 V15
Function Manual
12/2017
A5E03444486
-AH
Preface
Documentation guide
1
Description
2
Parameter
assignment/addressing
3
Diagnostics and
maintenance
4
Functions
5

Siemens AG
Division Digital Factory
Postfach 48 48
90026 NÜRNBERG
GERMANY
A5E03444486-AH
Ⓟ
12/2017 Subject to change
Copyright © Siemens AG 2013 - 2017.
All rights reserved
Legal information
Warning notice system
This manual contains notices you have to observe in order to ensure your personal safety, as well as to prevent
damage to property. The notices referring to your personal safety are highlighted in the manual by a safety alert
symbol, notices referring only to property damage have no safety alert symbol. These notices shown below are
graded according to the degree of danger.
DANGER
indicates that death or severe personal injury will result if proper precautions are not taken.
WARNING
indicates that death or severe personal injury may result if proper precautions are not taken.
CAUTION
indicates that minor personal injury can result if proper precautions are not taken.
NOTICE
indicates that property damage can result if proper precautions are not taken.
If more than one degree of danger is present, the warning notice representing the highest degree of danger will
be used. A notice warning of injury to persons with a safety alert symbol may also include a warning relating to
property damage.
Qualified Personnel
The product/system described in this documentation may be operated only by
personnel qualified
for the specific
task in accordance with the relevant documentation, in particular its warning notices and safety instructions.
Qualified personnel are those who, based on their training and experience, are capable of identifying risks and
avoiding potential hazards when working with these products/systems.
Proper use of Siemens products
Note the following:
WARNING
Siemens products may only be used for the applications described in the catalog and in the relevant technical
documentation. If products and components from other manufacturers are used, these must be recommended
or approved by Siemens. Proper transport, storage, installation, assembly, commissioning, operation and
maintenance are required to ensure that the products operate safely and without any problems. The permissible
ambient conditions must be complied with. The information in the relevant documentation must be observed.
Trademarks
All names identified by ® are registered trademarks of Siemens AG. The remaining trademarks in this publication
may be trademarks whose use by third parties for their own purposes could violate the rights of the owner.
Disclaimer of Liability
We have reviewed the contents of this publication to ensure consistency with the hardware and software
described. Since variance cannot be precluded entirely, we cannot guarantee full consistency. However, the
information in this publication is reviewed regularly and any necessary corrections are included in subsequent
editions.
PROFINET with STEP 7 V15
Function Manual, 12/2017, A5E03444486-AH 3
Preface
Purpose of the documentation
This function manual provides an overview of the PROFINET communication system with
SIMATIC STEP 7 V15.
STEP 7 V15 is integrated into the high-performance graphical Totally Integrated Automation
Portal (TIA Portal), the new integration platform for all automation software tools.
This function manual supports you in planning a PROFINET system. The manual is
structured into the following subject areas:
● PROFINET basics
● PROFINET diagnostics
● PROFINET functions
Basic knowledge required
The following knowledge is required in order to understand the manual:
● General knowledge of automation technology
● Knowledge of the industrial automation system SIMATIC
● Knowledge about the use of Windows-based computers
● Knowledge about how to use STEP 7 (TIA Portal)
Scope
This documentation is the basic documentation for all SIMATIC products from the
PROFINET environment. The product documentation is based on this documentation.
The examples are based on the functionality of the S7-1500 automation system.

Preface
PROFINET with STEP 7 V15
4 Function Manual, 12/2017, A5E03444486-AH
What's new in the PROFINET function manual, version 12/2017 compared to version 09/2016
This manual (version 12/2017) encompasses the following new functions compared to the
previous version (version 09/2016):
Function
Applications
Your benefits
Specifying the router
for a PROFINET IO
device
You can specify the IP address of a router for
each IO device. You reach the IO device from
outside the IP subnet through the router.
In the past, it was only possible to specify a rout-
er for a PROFINET IO interface at the IO control-
ler. The IO devices inherited the setting of the IO
controller interface.
Now you can set the router address independent-
ly of the IO controller setting. This allows, for
example, a router address at the IO device alt-
hough you have not set a router address or have
set a different address at the IO controller.
Configuring an IO
device through hard-
ware detection
You can detect an existing IO device and enter
it in your project.
STEP
7 inserts the IO device with all the modules
and submodules into the project. Article numbers
and firmware versions between real and config-
ured IO devices match.
You reduce the project planning work required.
Asset management You can centrally manage non-PROFINET
components (assets) of a PROFINET device.
The PROFINET device makes the identifica-
tion data of the assets available for evaluation
via a standardized data record.
The new standardized PROFINET service makes
it possible to manage all the hardware and firm-
ware components of PROFINET devices central-
ly. The possibilities available for filtering device
data, for example, depend on the range of per-
formance of the evaluating application.
Asset manage-
ment data record for I-
devices
Special application of asset management:
From the point of view of a higher-level IO
controller, the modules plugged into the I-
device represent assets. The user program in
the I-device compiles the asset management
data record. The IO controller can read identi-
fication data of the I-device modules through
this data record.
See Asset management.

Preface
PROFINET with STEP 7 V15
Function Manual, 12/2017, A5E03444486-AH 5
What's new in the PROFINET function manual, Version 09/2016 compared to Version 12/2014
This manual (version 09/2016) encompasses the following new functions compared to the
previous version (version 12/2014):
Function
Applications
User benefits
PROFINET IO on the
2nd PROFINET inter-
face
You can operate another PROFINET IO sys-
tem on the CPU or connect additional IO de-
vices.
You use a fieldbus type in the plant.
The CPU can perform fast and deterministic data
exchange as an I-device with a higher-level con-
troller (PROFINET/Ethernet) through the second
line.
IRT with very short
data cycle times down
to 125 µs
You realize high-end applications with IO
communication which place very high perfor-
mance demands on the IO processing.
You make PROFINET IO communication and
standard communication possible via one cable
even with a send clock of 125 µs.
MRPD: Media Re-
dundancy with
Planned Duplication
of frames
PROFINET IO IRT enables you to realize
applications that place particularly high de-
mands on the reliability and accuracy (isochro-
nous mode).
By sending the cyclic IO data in both directions in
the ring, the communication to the IO devices is
maintained even when the ring is interrupted and
does not result in device failure even with fast
update times. You achieve higher reliability than
with MRP.
PROFINET perfor-
mance upgrade
You can implement applications with high
speed and send clock requirements. This is
interesting for applications with high demands
on performance.
Better utilization of the bandwidth results in short
reaction times.
Limitation of the data
infeed into the net-
work
You limit the network load for standard Ether-
net communication to a maximum value.
You flatten peaks in the data feed.
You share the remaining bandwidth based on
demand.
Conventions
STEP 7:
We refer to "STEP 7" in this documentation as a synonym for the configuration and
programming software "STEP 7 as of V12 (TIA Portal)" and subsequent versions.
This documentation contains pictures of the devices described. The figures may differ
slightly from the device supplied.
You should also pay particular attention to notes such as the one shown below:
Note
A note contains important information on the product, on handling of the product and on the
section of the
documentation to which you should pay particular attention.

Preface
PROFINET with STEP 7 V15
6 Function Manual, 12/2017, A5E03444486-AH
Security information
Siemens provides products and solutions with industrial security functions that support the
secure operation of plants, systems, machines and networks.
In order to protect plants, systems, machines and networks against cyber threats, it is
necessary to implement – and continuously maintain – a holistic, state-of-the-art industrial
security concept. Siemens' products and solutions constitute one element of such a concept.
Customers are responsible for preventing unauthorized access to their plants, systems,
machines and networks. Such systems, machines and components should only be
connected to an enterprise network or the internet if and to the extent such a connection is
necessary and only when appropriate security measures (e.g. firewalls and/or network
segmentation) are in place.
For additional information on industrial security measures that may be implemented, please
visit (http://www.siemens.com/industrialsecurity).
Siemens' products and solutions undergo continuous development to make them more
secure. Siemens strongly recommends that product updates are applied as soon as they are
available and that the latest product versions are used. Use of product versions that are no
longer supported, and failure to apply the latest updates may increase customers' exposure
to cyber threats.
To stay informed about product updates, subscribe to the Siemens Industrial Security RSS
Feed under (http://www.siemens.com/industrialsecurity).
Siemens Industry Online Support
You can find current information on the following topics quickly and easily here:
●
Product support
All the information and extensive know-how on your product, technical specifications,
FAQs, certificates, downloads, and manuals.
●
Application examples
Tools and examples to solve your automation tasks – as well as function blocks,
performance information and videos.
●
Services
Information about Industry Services, Field Services, Technical Support, spare parts and
training offers.
●
Forums
For answers and solutions concerning automation technology.
●
mySupport
Your personal working area in Industry Online Support for messages, support queries,
and configurable documents.
This information is provided by the Siemens Industry Online Support in the Internet
(http://www.siemens.com/automation/service&support).

Preface
PROFINET with STEP 7 V15
Function Manual, 12/2017, A5E03444486-AH 7
Industry Mall
The Industry Mall is the catalog and order system of Siemens AG for automation and drive
solutions on the basis of Totally Integrated Automation (TIA) and Totally Integrated Power
(TIP).
You can find catalogs for all automation and drive products on the Internet
(https://mall.industry.siemens.com).
PROFINET with STEP 7 V15
8 Function Manual, 12/2017, A5E03444486-AH
Table of contents
Preface ................................................................................................................................................... 3
1 Documentation guide ............................................................................................................................ 12
2 Description ............................................................................................................................................ 17
2.1 Introduction to PROFINET ..................................................................................................... 17
2.1.1 PROFINET terms ................................................................................................................... 19
2.1.2 Basic terminology of communication ..................................................................................... 22
2.1.3 PROFINET interface .............................................................................................................. 25
2.1.4 Implementation of the PROFINET device model in SIMATIC ............................................... 28
2.2 Setting up PROFINET ............................................................................................................ 30
2.2.1 Active Network Components .................................................................................................. 31
2.2.2 Cabling technology ................................................................................................................ 33
2.2.3 Wireless design ...................................................................................................................... 35
2.2.3.1 Basics ..................................................................................................................................... 35
2.2.3.2 Tips on assembly ................................................................................................................... 37
2.2.4 Network security..................................................................................................................... 38
2.2.4.1 Basics ..................................................................................................................................... 38
2.2.4.2 Network components and software........................................................................................ 40
2.2.4.3 Application example ............................................................................................................... 41
3 Parameter assignment/addressing ........................................................................................................ 43
3.1 Assigning an IO device to an IO controller ............................................................................ 45
3.2 Device name and IP address ................................................................................................. 47
3.2.1 Device name .......................................................................................................................... 48
3.2.2 IP address .............................................................................................................................. 49
3.2.3 Assigning a device name and IP address .............................................................................. 52
3.2.4 Assign device name via communication table ....................................................................... 57
3.2.5 Permitting changes to the device name and IP address directly on the device .................... 60
3.3 Configuring an IO device through hardware detection .......................................................... 62
3.4 Specifying the router for a PROFINET IO device .................................................................. 64
3.5 Configuring topology .............................................................................................................. 68
3.5.1 Topology view in STEP 7 ....................................................................................................... 70
3.5.2 Interconnecting ports in the topology view ............................................................................. 71
3.5.3 Interconnecting ports - Inspector window .............................................................................. 73
3.5.4 Automatic assignment of devices by offline/online comparison ............................................ 74
3.5.5 Apply the port interconnections identified online manually to the project .............................. 75
3.5.6 Include the devices identified online manually in the project ................................................. 76
3.5.7 Automatic assignment of devices by advanced offline/online comparison ............................ 76

Table of contents
PROFINET with STEP 7 V15
Function Manual, 12/2017, A5E03444486-AH 9
4 Diagnostics and maintenance ............................................................................................................... 77
4.1 Diagnostics mechanisms of PROFINET IO ............................................................................ 77
4.1.1 Diagnostics levels in PROFINET IO ....................................................................................... 79
4.1.2 Maintenance ........................................................................................................................... 81
4.1.2.1 I&M data (identification and maintenance) ............................................................................. 81
4.1.2.2 Loading I&M data to PROFINET IO devices and your modules ............................................ 81
4.1.2.3 Asset management ................................................................................................................. 82
4.2 Diagnostics using status LEDs ............................................................................................... 96
4.3 Diagnostics via the display of the S7-1500 CPUs .................................................................. 97
4.4 Diagnostics via Web server .................................................................................................. 100
4.5 Diagnostics in STEP 7 .......................................................................................................... 103
4.6 Extended maintenance concept ........................................................................................... 106
4.7 Diagnostics of the network topology ..................................................................................... 108
4.8 Diagnostics in the user program ........................................................................................... 109
4.8.1 Diagnostics and configuration data records ......................................................................... 109
4.8.2 Evaluate diagnostics in the user program ............................................................................ 111
5 Functions ............................................................................................................................................ 113
5.1 Connecting other bus systems ............................................................................................. 113
5.1.1 Connecting other bus systems ............................................................................................. 113
5.1.2 Linking PROFINET and PROFIBUS ..................................................................................... 115
5.1.3 Connect the DP slave via the IE/PB Link to a PROFINET IO system .................................. 116
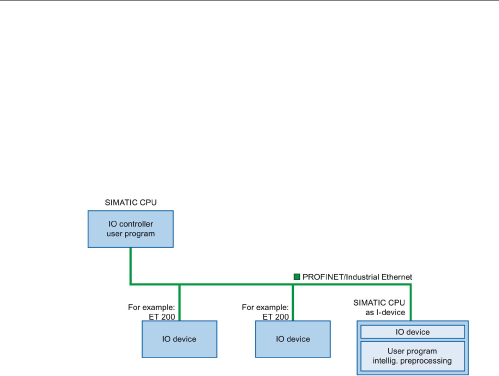
5.2 Intelligent IO devices (I-devices) ........................................................................................... 118
5.2.1 I-device functionality ............................................................................................................. 118
5.2.2 Properties and Advantages of the I-Device .......................................................................... 119
5.2.3 Characteristics of an I-Device ............................................................................................... 120
5.2.4 Data Exchange between higher- and lower-level IO system ................................................ 123
5.2.5 Configuring the I-device ........................................................................................................ 125
5.2.6 Program examples ................................................................................................................ 127
5.2.7 Diagnostics and interrupt characteristics .............................................................................. 130
5.2.8 Rules for the Topology of a PROFINET IO System with I-Device ........................................ 133
5.2.9 Boundary conditions when using I-devices .......................................................................... 135
5.2.10 Configuring PROFIenergy with I-devices.............................................................................. 136
5.3 Shared device ....................................................................................................................... 138
5.3.1 Useful information on shared devices ................................................................................... 138
5.3.2 Configuring shared device .................................................................................................... 141
5.3.3 Configuring an I-device as a shared device.......................................................................... 145
5.3.4 Module-internal shared input/shared output (MSI/MSO) ...................................................... 154
5.4 Media redundancy (ring topologies) ..................................................................................... 161
5.4.1 Media Redundancy Protocol (MRP) ..................................................................................... 162
5.4.2 Configuring media redundancy ............................................................................................. 164
5.4.3 Media Redundancy with Planned Duplication of frames (MRPD) ........................................
167
5.4.4 Multiple rings ......................................................................................................................... 169

Table of contents
PROFINET with STEP 7 V15
10 Function Manual, 12/2017, A5E03444486-AH
5.5 Real-time communication .................................................................................................... 173
5.5.1 Introduction .......................................................................................................................... 173
5.5.2 RT ........................................................................................................................................ 174
5.5.3 IRT ....................................................................................................................................... 175
5.5.4 Comparison of RT and IRT .................................................................................................. 178
5.5.5 Configuring PROFINET IO with IRT .................................................................................... 178
5.5.6 Setting the bandwidth usage for the send clock .................................................................. 181
5.5.7 Setup recommendations for optimizing PROFINET ............................................................ 183
5.5.8 Limitation of the data infeed into the network ...................................................................... 187
5.6 PROFINET with performance upgrade ................................................................................ 189
5.6.1 Dynamic frame packing ....................................................................................................... 190
5.6.2 Fragmentation ...................................................................................................................... 191
5.6.3 Fast forwarding .................................................................................................................... 192
5.6.4 Configuration of IRT with high performance ........................................................................ 193
5.6.5 Sample configuration for IRT with high performance........................................................... 197
5.7 Isochronous mode ............................................................................................................... 198
5.7.1 What is isochronous mode? ................................................................................................. 198
5.7.2 Use of isochronous mode .................................................................................................... 199
5.7.3 Isochronous applications ..................................................................................................... 199
5.7.4 Time sequence of synchronization ...................................................................................... 200
5.7.5 Basics of Programming ........................................................................................................ 201
5.7.6 Program processing according to the IPO model with application cycle = 1 ....................... 202
5.7.7 Program execution according to the IPO model with application cycle > 1 ......................... 204
5.7.8 Configuring isochronous mode ............................................................................................ 205
5.7.9 Setting the application cycle and delay time ........................................................................ 208
5.8 Device replacement without exchangeable medium ........................................................... 210
5.8.1 Device replacement without exchangeable medium/PG function ....................................... 211
5.8.2 Replacing an IO device without exchangeable medium ...................................................... 212
5.8.3 Permit overwriting of PROFINET device name ................................................................... 213
5.9 Standard machine projects .................................................................................................. 217
5.9.1 Multiple use IO systems ....................................................................................................... 218
5.9.1.1 What you should know about multiple use IO systems ....................................................... 218
5.9.1.2 Configuring multiple use IO systems ................................................................................... 221
5.9.1.3 Adapt multiple use IO systems locally ................................................................................. 224
5.9.2 Configuration control for IO systems ................................................................................... 226
5.9.2.1 Information about configuration control of IO systems ........................................................ 226
5.9.2.2 Configuring IO devices as optional ...................................................................................... 229
5.9.2.3 Enabling optional IO devices in the program ....................................................................... 230
5.9.2.4 Configuring flexible order of IO devices ............................................................................... 236
5.9.2.5 Customizing arrangement of IO devices in the program ..................................................... 238
5.9.2.6 System behavior and rules .................................................................................................. 241
5.10 Saving energy with PROFIenergy........................................................................................ 243
5.11 Docking systems .................................................................................................................. 246
5.11.1 Configuring docking systems ............................................................................................... 248

Table of contents
PROFINET with STEP 7 V15
Function Manual, 12/2017, A5E03444486-AH 11
5.12 Accelerating startup .............................................................................................................. 251
5.12.1 Options for accelerating the startup of IO devices ................................................................ 251
5.12.2 Prioritized startup .................................................................................................................. 252
5.12.3 Configuring prioritized startup ............................................................................................... 254
5.12.4 Optimize the port settings ..................................................................................................... 255
5.12.5 Optimize the cabling of the ports .......................................................................................... 256
5.12.6 Measures in the user program .............................................................................................. 257
Glossary ............................................................................................................................................. 258
Index................................................................................................................................................... 271

PROFINET with STEP 7 V15
12 Function Manual, 12/2017, A5E03444486-AH
Documentation guide
1
The documentation for the SIMATIC S7-1500 automation system, for CPU 1516pro-2 PN
based on SIMATIC S7-1500, and for the distributed I/O systems SIMATIC ET 200MP,
ET 200SP and ET 200AL is divided into three areas.
This division allows you easier access to the specific information you require.
Basic information
System manuals and Getting Started manuals describe in detail the configuration,
installation, wiring and commissioning of the SIMATIC S7-1500, ET 200MP, ET 200SP and
ET 200AL systems; use the corresponding operating instructions for CPU 1516pro-2 PN.
The STEP 7 online help supports you in configuration and programming.
Device information
Product manuals contain a compact description of the module-specific information, such as
properties, terminal diagrams, characteristics and technical specifications.

Documentation guide
PROFINET with STEP 7 V15
Function Manual, 12/2017, A5E03444486-AH 13
General information
The function manuals contain detailed descriptions on general topics such as diagnostics,
communication, Motion Control, Web server, OPC UA.
You can download the documentation free of charge from the Internet
(https://support.industry.siemens.com/cs/ww/en/view/109742705).
Changes and additions to the manuals are documented in product information sheets.
You will find the product information on the Internet:
● S7-1500/ET 200MP (https://support.industry.siemens.com/cs/us/en/view/68052815)
● ET 200SP (https://support.industry.siemens.com/cs/us/en/view/73021864)
● ET 200AL (https://support.industry.siemens.com/cs/us/en/view/99494757)
Manual Collections
The Manual Collections contain the complete documentation of the systems put together in
one file.
You will find the Manual Collections on the Internet:
● S7-1500/ET 200MP (https://support.industry.siemens.com/cs/ww/en/view/86140384)
● ET 200SP (https://support.industry.siemens.com/cs/ww/en/view/84133942)
● ET 200AL (https://support.industry.siemens.com/cs/ww/en/view/95242965)
"mySupport"
With "mySupport", your personal workspace, you make the best out of your Industry Online
Support.
In "mySupport", you can save filters, favorites and tags, request CAx data and compile your
personal library in the Documentation area. In addition, your data is already filled out in
support requests and you can get an overview of your current requests at any time.
You must register once to use the full functionality of "mySupport".
You can find "mySupport" on the Internet (https://support.industry.siemens.com/My/ww/en).
"mySupport" - Documentation
In the Documentation area in "mySupport" you can combine entire manuals or only parts of
these to your own manual.
You can export the manual as PDF file or in a format that can be edited later.
You can find "mySupport" - Documentation on the Internet
(http://support.industry.siemens.com/My/ww/en/documentation).

Documentation guide
PROFINET with STEP 7 V15
14 Function Manual, 12/2017, A5E03444486-AH
"mySupport" - CAx data
In the CAx data area in "mySupport", you can access the current product data for your CAx
or CAe system.
You configure your own download package with a few clicks.
In doing so you can select:
● Product images, 2D dimension drawings, 3D models, internal circuit diagrams, EPLAN
macro files
● Manuals, characteristics, operating manuals, certificates
● Product master data
You can find "mySupport" - CAx data on the Internet
(http://support.industry.siemens.com/my/ww/en/CAxOnline).
Application examples
The application examples support you with various tools and examples for solving your
automation tasks. Solutions are shown in interplay with multiple components in the system -
separated from the focus on individual products.
You will find the application examples on the Internet
(https://support.industry.siemens.com/sc/ww/en/sc/2054).
TIA Selection Tool
With the TIA Selection Tool, you can select, configure and order devices for Totally
Integrated Automation (TIA).
This tool is the successor of the SIMATIC Selection Tool and combines the known
configurators for automation technology into one tool.
With the TIA Selection Tool, you can generate a complete order list from your product
selection or product configuration.
You can find the TIA Selection Tool on the Internet
(http://w3.siemens.com/mcms/topics/en/simatic/tia-selection-tool).

Documentation guide
PROFINET with STEP 7 V15
Function Manual, 12/2017, A5E03444486-AH 15
SIMATIC Automation Tool
You can use the SIMATIC Automation Tool to run commissioning and maintenance activities
simultaneously on different SIMATIC S7 stations as a bulk operation, independently of the
TIA Portal.
The SIMATIC automation tool provides a variety of functions:
● Scanning of a PROFINET/Ethernet plant network and identification of all connected CPUs
● Address assignment (IP, subnet, gateway) and station name (PROFINET device) to a
CPU
● Transfer of the date and programming device/PC time converted to UTC time to the
module
● Program download to CPU
● Operating mode switchover RUN/STOP
● CPU localization by means of LED flashing
● Reading out CPU error information
● Reading of CPU diagnostic buffer
● Reset to factory settings
● Updating the firmware of the CPU and connected modules
You can find the SIMATIC Automation Tool on the Internet
(https://support.industry.siemens.com/cs/ww/en/view/98161300).
PRONETA
With SIEMENS PRONETA (PROFINET network analysis), you analyze the plant network
during commissioning. PRONETA features two core functions:
● The topology overview independently scans PROFINET and all connected components.
● The IO check is a fast test of the wiring and the module configuration of a plant.
You can find SIEMENS PRONETA on the Internet
(https://support.industry.siemens.com/cs/ww/en/view/67460624).

Documentation guide
PROFINET with STEP 7 V15
16 Function Manual, 12/2017, A5E03444486-AH
SINETPLAN
SINETPLAN, the Siemens Network Planner, supports you in planning automation systems
and networks based on PROFINET. The tool facilitates professional and predictive
dimensioning of your PROFINET installation as early as in the planning stage. In addition,
SINETPLAN supports you during network optimization and helps you to exploit network
resources optimally and to plan reserves. This helps to prevent problems in commissioning
or failures during productive operation even in advance of a planned operation. This
increases the availability of the production plant and helps improve operational safety.
The advantages at a glance
● Network optimization thanks to port-specific calculation of the network load
● Increased production availability thanks to online scan and verification of existing systems
● Transparency before commissioning through importing and simulation of existing STEP 7
projects
● Efficiency through securing existing investments in the long term and optimal exploitation
of resources
You can find SINETPLAN on the Internet (https://www.siemens.com/sinetplan).
PROFINET with STEP 7 V15
Function Manual, 12/2017, A5E03444486-AH 17
Description
2
2.1
Introduction to PROFINET
What is PROFINET IO?
Within the framework of Totally Integrated Automation (TIA), PROFINET IO is the logical
further development of:
● PROFIBUS DP, the established fieldbus and
● Industrial Ethernet
PROFINET IO is based on 20 years of experience with the successful PROFIBUS DP and
combines the normal user operations with the simultaneous use of innovative concepts of
Ethernet technology. This ensures the integration of PROFIBUS DP into the PROFINET
world.
PROFINET IO as the Ethernet-based automation standard of PROFIBUS/PROFINET
International defines a cross-vendor communication, automation, and engineering model.
Objectives of PROFINET
The objectives of PROFINET:
● Industrial networking, based on Industrial Ethernet (open Ethernet standard)
● Compatibility of Industrial Ethernet and standard Ethernet components
● High robustness due to Industrial Ethernet devices. Industrial Ethernet devices are suited
to the industrial environment (temperature, noise immunity, etc.).
● Use of IT standards such as TCP/IP, http.
● Real-time capability
● Seamless integration of other fieldbus systems

Description
2.1 Introduction to PROFINET
PROFINET with STEP 7 V15
18 Function Manual, 12/2017, A5E03444486-AH
Implementation of PROFINET in SIMATIC
PROFINET is implemented in SIMATIC as follows:
● We have implemented communication between field devices in SIMATIC with
PROFINET IO
.
● Installation technology and network components are available as SIMATIC NET products.
● Ethernet standard protocol and procedures (e.g., SNMP = Simple Network Management
Protocol for network parameter assignment and diagnostics) are used for remote
maintenance and network diagnostics.
Figure 2-1 PROFINET overview configuration

Description
2.1 Introduction to PROFINET
PROFINET with STEP 7 V15
Function Manual, 12/2017, A5E03444486-AH 19
STEP 7
The STEP 7 engineering tool supports you in setting up and configuring an automation
solution. STEP 7 provides a uniform application view over all bus systems.
Documentation from PROFIBUS & PROFINET International on the Internet
You will find numerous documents on the topic of PROFINET at the Internet address
(http://www.profibus.com) of the "PROFIBUS & PROFINET International" PROFIBUS user
organization, which is also responsible for PROFINET.
Additional information can be found on the Internet (http://www.siemens.com/profinet).
Overview of the most important documents and links
A compilation of the most important PROFINET application examples, FAQs and other
contributions in the Industry Online Support is available in this FAQ
(https://support.industry.siemens.com/cs/ww/en/view/108165711).
2.1.1
PROFINET terms
Definition: Devices in the PROFINET environment
In the PROFINET environment, "device" is the generic term for:
● Automation systems (PLC, PC, for example)
● Distributed I/O systems
● Field devices (for example, hydraulic devices, pneumatic devices)
● Active network components (for example, switches, routers)
● Gateways to PROFIBUS, AS interface or other fieldbus systems

Description
2.1 Introduction to PROFINET
PROFINET with STEP 7 V15
20 Function Manual, 12/2017, A5E03444486-AH
PROFINET IO devices
The following graphic shows the general names used for the most important devices in
PROFINET. In the table below the graphic you can find the names of the individual
components in the PROFINET IO context.
Number
PROFINET
Explanation
①
PROFINET IO System
②
IO controller Device used to address the connected IO devices.
This means that: The IO controller exchanges input and
output signals with field devices.
③
Programming device / PC
(PROFINET IO supervisor)
PG/PC/HMI device used for commissioning and for di-
agnostics
④
PROFINET/Industrial Ethernet
Network infrastructure
⑤
HMI (Human Machine Interface)
Device for operating and monitoring functions.
⑥
IO device A distributed field device that is assigned to one of the
IO controllers (e.g., Distributed IO, valve terminals, fre-
quency converters, switches with integrated
PROFINET IO functionality)
⑦
I-device
Intelligent IO device
Figure 2-2 PROFINET devices

Description
2.1 Introduction to PROFINET
PROFINET with STEP 7 V15
Function Manual, 12/2017, A5E03444486-AH 21
IO communication via PROFINET IO
The inputs and outputs of distributed I/O devices are read and written by means of
PROFINET IO using what is referred to as IO communication. The following figure provides
an overview of IO communication by means of PROFINET IO.
A
IO controller - IO controller communication via PN/PN coupler
B
IO controller - I-device communication
C
IO controller - IO-device communication
Figure 2-3 IO communication via PROFINET IO

Description
2.1 Introduction to PROFINET
PROFINET with STEP 7 V15
22 Function Manual, 12/2017, A5E03444486-AH
IO communication via PROFINET IO
Table 2- 1 IO communication via PROFINET IO
Communication between ...
Explanation
IO controllers and IO devices The IO controller sends data cyclically to the IO devices of its PROFINET IO system and
receives data from these devices.
IO controller and I-device
A fixed quantity of data is transferred cyclically between the user programs in CPUs of IO
controllers and I-devices.
The IO controller does not access the I/O module of the I-device, but instead accesses
configured address ranges, i.e. transfer ranges, which may be located inside our outside
the process image of the CPU of the I-device. If parts of the process image are used as
transfer ranges, it is not permitted to use these for real I/O modules.
Data transfer takes place using load- and transfer operations via the process image or
via direct access.
IO controller and IO controller
A fixed quantity of data is cyclically transferred between the user programs in CPUs of IO
controllers. A PN/PN coupler is required as additional hardware.
The IO controllers mutually access configured address ranges, i.e. transfer ranges,
which may be located inside or outside the process image of the CPU. If parts of the
process image are used as transfer ranges, it is not permitted to use these for real I/O
modules.
Data transfer takes place using load- and transfer operations via the process image or
via direct access.
See also
Communication (http://support.automation.siemens.com/WW/view/en/59192925)
Network security (Page 38)
Functions (Page 113)
2.1.2
Basic terminology of communication
PROFINET communication
PROFINET communication takes place via Industrial Ethernet. The following transmission
types are supported:
● Acyclic transmission of engineering and diagnostics data and interrupts
● Cyclic transmission of user data
The PROFINET-IO communication takes place in real-time.
For additional information on the real-time communication, refer to chapter Real-time
communication (Page 173).

Description
2.1 Introduction to PROFINET
PROFINET with STEP 7 V15
Function Manual, 12/2017, A5E03444486-AH 23
Transparent data access
Access to process data from different levels of the factory is supported by PROFINET
communication. By using Industrial Ethernet, standard mechanisms of communication and
information technology such as OPC/XML can now be used along with standard protocols
such as UDP/TCP/IP and HTTP in automation engineering. This allows transparent access
from company management level directly to the data from the automation systems at the
control level and production level.
①
Management level
②
Control level
③
Production level
Figure 2-4 Access to process data

Description
2.1 Introduction to PROFINET
PROFINET with STEP 7 V15
24 Function Manual, 12/2017, A5E03444486-AH
Update time
The update time is a time interval. IO controller and IO device/I-device exchange IO data
cyclically in the IO system within this time interval. The update time can be configured
separately for each IO device and determines the interval at which output data is sent from
the IO controller to the IO device (output module/submodule) as well as input data from the
IO device to the IO controller (input module/submodule).
STEP 7 calculates the update time automatically in the default setting for each IO device of
the PROFINET IO system, taking into account the volume of data to be exchanged as well
as the set send clock.
For additional information on the update time, refer to section Real-time communication
(Page 173).
Watchdog time
The watchdog time is the time interval that an IO controller or IO device permits, without
receiving IO data. If the IO device is not supplied by the IO controller with data within the
watchdog time, the device detects the missing frames and outputs substitute values. This is
reported in the IO controller as a station failure.
In STEP 7, the watchdog time is made up from an integral multiple of the update time and
can be set by the user.
Send clock
The period of time between two consecutive communication cycles. The send clock is the
shortest possible interval in data exchange.
Relationship between the update time and send clock
The calculated update times are reduction ratios (1, 2, 4, 8, ..., 512) of the send clock. The
minimum possible update time thus depends on the minimum send clock of the IO controller
that can be set and the efficiency of the IO controller and IO device. Depending on the send
clock, it can be that only some of the reduction ratios are available (STEP 7 guarantees this
through a pre-selection).
The following tables illustrate the dependency of the update time that can be set on the send
clock, using an example of the CPU 1516-3 PN/DP. The update times satisfy the
requirements of the PROFINET standard IEC 61158.
Table 2- 2 With real-time communication the following applies:
Send clock
Update time
Reduction ratios
250 μs
250 μs to 128 ms
1,2, ..., 512
500 μs 500 μs to 256 ms 1,2, ..., 512
1 ms
1 ms to 512 ms
1,2, ..., 512
2 ms 2 ms to 512 ms 1,2, ..., 256
4 ms
4 ms to 512 ms
1,2, ..., 128
Additional information
For information on real-time communication, refer to the section Real-Time Communication
(RT) (Page 174).

Description
2.1 Introduction to PROFINET
PROFINET with STEP 7 V15
Function Manual, 12/2017, A5E03444486-AH 25
2.1.3
PROFINET interface
Overview
PROFINET devices of the SIMATIC product family have one or more PROFINET interfaces
(Ethernet controller/interface). The PROFINET interfaces have one or more ports (physical
connection options).
In the case of PROFINET interfaces with multiple ports, the devices have an integrated
switch.
PROFINET devices with two ports on one interface allow you to configure the system in a
line or ring topology. PROFINET devices with three or more ports on one interface are also
ideal for setting up tree topologies.
Properties and rules for naming the PROFINET interface and its representation in STEP 7
are explained in the following.
Properties
Every PROFINET device on the network is uniquely identified via its PROFINET interface.
For this purpose, each PROFINET interface has:
● A MAC address (factory default)
● An IP address
● A PROFINET device name
Identification and numbering of the interfaces and ports
Interfaces and ports for all modules and devices in the PROFINET system are identified with
the following characters:
Table 2- 3 Identification for interfaces and ports of PROFINET devices
Element
Symbol
Interface number
Interface X In ascending order starting from
number 1
Port P In ascending order starting from
number 1
(for each interface)
Ring port
R

Description
2.1 Introduction to PROFINET
PROFINET with STEP 7 V15
26 Function Manual, 12/2017, A5E03444486-AH
Examples of identification
Three examples illustrate the rules for identifying PROFINET interfaces:
Table 2- 4 Examples for identifying PROFINET interfaces
Sample labeling
Interface number
Port number
X2 P1
2
1
X1 P2 1 2
X1 P1 R
1
1 (ring port)
Representation of PROFINET Interfaces in the Topology Overview in STEP 7
You can find the PROFINET interface in the topology overview in STEP 7. The PROFINET
interface for an IO controller and an IO device is represented as follows in STEP 7:
Number
Description
①
PROFINET interface of an IO controller in STEP 7
②
PROFINET interface of an IO device in STEP 7
③
These lines represent the PROFINET interface.
④
These lines represent the "ports" of a PROFINET interface.
Figure 2-5 Representation of the PROFINET interfaces in STEP 7
Schematic Representation of a PROFINET Interface with Integrated Switch
The following schematic diagram shows the PROFINET interface with integrated switch and
its ports for all PROFINETdevices.
Figure 2-6 PROFINET interface with integrated switch

Description
2.1 Introduction to PROFINET
PROFINET with STEP 7 V15
Function Manual, 12/2017, A5E03444486-AH 27
Functional differences of the PROFINET interfaces
PROFINET interfaces can provide different functions. PROFINET interface functions include
identification, configuration, diagnostics and communication services (e.g., open
communication). PROFINET interfaces that provide PROFINET IO functions and network
security functions are also available.
The following table illustrates the differences using the example of the CPU 1516-3 PN/DP
(as of firmware version V2.0), which features two PROFINET interfaces with different
functionality.
Table 2- 5 Differences between the PROFINET interfaces of the CPU 1516-3 PN/DP (as of firm-
ware version V2.0)
PROFINET interface (X1)
PROFINET interface (X2)
2 ports with PROFINET IO functionality:
1 port with PROFINET IO functionality:
Identification, configuration and diagnostics
PG communication
HMI communication
S7 communication
Time-of-day synchronization
Web server
Open communication
OPC UA server
IO controller
I-device
RT
IRT
-
Isochronous mode
-
Media redundancy
-
Prioritized startup
-
Additional Information on the Functionality of PROFINET interfaces
You can find information on the number and functionality of the interfaces of a PROFINET
device in the documentation for the specificPROFINET device.
PROFINET communication services are described in the Communication function manual.
In the Network security section you can find components that are used to protect networks
against hazards.
The Functions section describes the PROFINET IO functions.

Description
2.1 Introduction to PROFINET
PROFINET with STEP 7 V15
28 Function Manual, 12/2017, A5E03444486-AH
2.1.4
Implementation of the PROFINET device model in SIMATIC
Slots and modules
A PROFINET device can have a modular and compact structure. A modular PROFINET
device consists of slots into which the modules are inserted. The modules have channels
which are used to read and output process signals. A compact device has the same design
and can include modules, however, it cannot be physically expanded, which means that no
modules can be inserted.
This is illustrated by the following graphic.
Figure 2-7 Configuration of a PROFINET device
Number
Description
①
Slot with bus
interface
②
Slot with module
③
Subslot with submodule
④
Channel
A module can contain multiple submodules.

Description
2.1 Introduction to PROFINET
PROFINET with STEP 7 V15
Function Manual, 12/2017, A5E03444486-AH 29
Representation of PROFINET Device Model in the Device View of STEP 7
The following figure shows the representation of the PROFINET device model in the device
view of STEP 7, based on the example of a distributed I/O system ET 200MP:
Figure 2-8 PROFINET device model in the device view of STEP 7

Description
2.2 Setting up PROFINET
PROFINET with STEP 7 V15
30 Function Manual, 12/2017, A5E03444486-AH
2.2
Setting up PROFINET
Contents of this chapter
The following chapter provides background information on building your communication
network.
● Overview of the most important passive network components: These are network
components that forward a signal without the possibility of actively influencing it, for
example, cables, connectors, etc.
● Overview of the most important active network components: These are network
components that actively affect a signal, for example switches, routers, etc.
● Overview of the most common network structures (topologies).
Physical connections of industrial networks
PROFINET devices can be networked in industrial systems in two different physical ways:
● Connected line
– By means of electrical pulses via copper cables
– By means of optical pulses via fiber-optic cables
● Wireless via wireless network using electromagnetic waves
PROFINET devices and cabling technology in SIMATIC are suited for industrial use, as they
are based on Fast Ethernet and Industrial Ethernet.
●
Fast Ethernet
You can use Fast Ethernet to transfer data at a speed of 100 Mbps. This transmission
technology uses the 100 Base-T standard for this.
●
Industrial Ethernet
Structure of Ethernet in industrial environment.
The biggest difference from standard Ethernet is the mechanical current carrying capacity
and noise immunity of the individual components.

Description
2.2 Setting up PROFINET
PROFINET with STEP 7 V15
Function Manual, 12/2017, A5E03444486-AH 31
2.2.1
Active Network Components
Introduction
The following active network components are available for PROFINET:
● Switch
● Router
Switched Ethernet
PROFINET IO is based on switched Ethernet with full-duplex operation and a bandwidth of
100 Mbps. In this way, the network can be used much more efficiently through the
simultaneous data transfer of several devices. The PROFINET IO frames are processed with
high priority.
Switches
Switches are network components used to connect several terminal devices or network
segments in a local network (LAN).
For the communication of a device with several other devices on PROFINET, the device is
connected to the port of a switch. Other communication devices (including switches) can
then be connected to the other ports of the switch. The connection between a
communication device and the switch is a point-to-point connection.
A switch has the task of receiving and distributing frames. The switch "learns" the Ethernet
address(es) of a connected PROFINET device or additional switches and only forwards
those frames that are intended for the connected PROFINET device or the connected
switch.
Switch variants
Switches are available in two models:
● Integrated into a PROFINET device
For PROFINET devices with multiple ports (two or more), we are dealing with devices
with an integrated switch (for example, CPU 1516-3 PN/DP).
● As autonomous device (for example, switches of the SCALANCE product family)

Description
2.2 Setting up PROFINET
PROFINET with STEP 7 V15
32 Function Manual, 12/2017, A5E03444486-AH
Selection Guide for Switches
To use PROFINET with the RT class "RT", you can use any switch of "PROFINET
Conformance Class A" or higher. All switches of the SCALANCE product family meet these
requirements.
If you want to use PROFINET functions that provide an additional value, such as topology
recognition, diagnostics, device exchange without exchangeable medium/programming
device, you have to use a switch of the "PROFINET Conformance Class B" or higher.
To use PROFINET with the RT class "IRT", you must use a switch of "PROFINET
Conformance Class C". With switches of the SCALANCE product family, watch out for the
catalog feature "IRT PROFINET IO switch".
To select appropriate switches, we recommend the SIMATIC NET Selection Tool on the
Internet (http://support.automation.siemens.com/WW/view/en/39134641).
Switches of the SCALANCE product family
Use the switches of the SCALANCE product family if you want to use the full scope of
PROFINET. They are optimized for use in PROFINET IO.
In the SCALANCE X device family, you will find switches with electrical and optical ports and
with a combination of both variants. SCALANCE X202-2IRT, for example, has two electrical
ports and two optical ports and supports IRT communication.
Beginning with the SCALANCE X200, you can configure, diagnose and address switches of
the SCALANCE X device series as PROFINET IO devices using STEP 7.
Router
A router connects separated network segments with each other (e.g. management level and
control level). The volume of data volume must be coordinated with the services of the
respective network segment. A router also separates two networks and acts as a mediator
between both networks. It thus reduces the network load. Routing functionality is provided in
the SCALANCE X device family, with SCALANCE X300 or higher.
Communication devices on different sides of a router can only communicate with one
another if you have explicitly enabled communication between them via the router.
If you want to access manufacturing data directly from SAP, for example, use a router to
connect your Industrial Ethernet in the factory with the Ethernet in your office.
Note
If devices need to communicate beyond the limits of a network, you must configure the
router so
that it allows this communication to take place.
Information on routing with STEP 7 is available in the function manual Communication
(http://support.automation.siemens.com/WW/view/en/59192925).

Description
2.2 Setting up PROFINET
PROFINET with STEP 7 V15
Function Manual, 12/2017, A5E03444486-AH 33
2.2.2
Cabling technology
Cables for PROFINET
Electrical and optical cables are available for PROFINET. The type of cable depends on the
data transfer requirements and on the ambient conditions.
Simple method for the prefabrication of twisted pair cables
When you set up your PROFINET system, you can cut the twisted-pair cable to the required
length on site, strip it with the
stripping tool
(for Industrial Ethernet), and fit the
Industrial
Ethernet Fast Connect RJ45 plugs
using the cut-and-clamp method. For more information on
installation, refer to the installation instructions in the "SIMATIC NET Industrial Ethernet
Network Manual" (http://support.automation.siemens.com/WW/view/en/8763736).
Note
A maximum of four plug
-in pairs are allowed between two switches per Ethernet path.
Simple method for the prefabrication of fiber-optic cables
The FastConnect FO cabling system is available for the easy, fast and error-free
prefabrication of fiber-optic cables. The glass-fiber optic cable consists of:
● FC FO Termination Kit for SC and BFOC plug (cleave tool, Kevlar scissors, buffer grip,
fiber remains container)
● FC BFOC Plug
● FC SC Duplex plug
● FO FC Standard cable
● FO FC Trailing cable
Simple method for the prefabrication of POF and PCF cables
The following special tools provide an easy and safe way to prefabricate POF / PCF cables
and fit the SC RJ POF plugs:
● POF cable
Prefabrication case IE Termination Kit SC RJ POF plug
● PCF cable
Prefabrication case IE Termination Kit SC RJ PCF plug

Description
2.2 Setting up PROFINET
PROFINET with STEP 7 V15
34 Function Manual, 12/2017, A5E03444486-AH
Overview of transmission media with PROFINET
The following table summarizes the technical specifications of a PROFINET interface with
integrated switch or an external switch, and possible transmission media.
Table 2- 6 Transmission media with PROFINET
Physical
properties
Connection methods
Cable type / transmission
medium
standard
Transmission
rate /
mode
Max. segment
length
(be-
tween two
devices)
Advantages
Electrical
RJ45 connector ISO
60603-7
100Base-TX
2x2 twisted, symmetrical
and shielded copper cable,
CAT 5 transmission re-
quirement
IEEE 802.3
100 Mbps, full
duplex
100 m Simple and cheap
cable connection
Optical
SCRJ 45
ISO/IEC 61754-24
100Base-FX
POF fiber-optic cable (Po-
lymer Optical Fiber, POF)
980/1000 µm (core diameter
/ external diameter)
ISO/IEC 60793-2
100 Mbps, full
duplex
50 m Use when there are
large differences in
potential
Insensitive towards
electromagnetic
radiation
Low line attenuation
Considerably longer
segments possible1
Plastic-cladded glass fiber
(Polymer Cladded Fiber,
PCF)
200/230 µm (core diameter /
external diameter)
ISO/IEC 60793-2
100 Mbps, full
duplex
100 m
BFOC (Bayonet
Fiber Optic Connect-
or) and SC (Sub-
scriber Connector)
ISO/IEC 60874
Monomode glass fiber optic
cable
10/125 µm (core diameter /
external diameter)
ISO/IEC 60793-2
100 Mbps, full
duplex
26 km
Multimode glass fiber optic
cable
50/125 µm and 62.5/125 µm
(core diameter / external
diameter)
ISO/IEC 9314-4
100 Mbps, full
duplex
3000 m
Electroma
gnetic
waves
- IEEE 802.11 x Depends on the
extension used
(a, g, h, etc.)
100 m Greater mobility
Cost-effective net-
working to remote,
difficult to access
devices
1 Applies for fiber-optic cables only

Description
2.2 Setting up PROFINET
PROFINET with STEP 7 V15
Function Manual, 12/2017, A5E03444486-AH 35
See also
PROFINET interface (Page 25)
Assembly Instructions for SIMATIC NET Industrial Ethernet
(http://support.automation.siemens.com/WW/view/en/27069465)
PROFINET Installation Guideline (http://www.profibus.com/nc/download/installation-
guide/downloads/profinet-installation-guide/display/)
2.2.3
Wireless design
2.2.3.1
Basics
What is Industrial Wireless LAN?
In addition to data communication in accordance with the IEEE 802.11 standard, the
SIMATIC NET Industrial Wireless LAN provides a number of enhancements which offer
significant benefits for industrial customers. IWLAN is particularly suitable for demanding
industrial applications that require reliable wireless communication. This is supported by the
following properties:
● Automatic roaming when the connection to Industrial Ethernet is interrupted (Forced
Roaming)
● Cost savings generated by using a single wireless network for reliable operation of a
process with both process-critical data (alarm message, for example) and non-critical
communication (service and diagnostics, for example)
● Cost-effective connection to devices in remote environments that are difficult to access
● Predictable data traffic (deterministic) and defined response times
● Cyclical monitoring of the wireless link (link check)
Objectives and advantages of Industrial Wireless LAN
Wireless data transmission achieves the following objectives:
● Seamless integration of PROFINET devices into the existing bus system via the wireless
interface
● Mobile use of PROFINET devices for different production-linked tasks
● Flexible configuration of the system components for fast development in accordance with
customer requirements
● Maintenance costs are minimized by savings in cables

Description
2.2 Setting up PROFINET
PROFINET with STEP 7 V15
36 Function Manual, 12/2017, A5E03444486-AH
Application examples
● Communication with mobile subscribers (mobile controllers and devices, for example),
conveyor lines, production belts, translation stages , and rotating machines
● Wireless coupling of communication segments for fast commissioning or cost-effective
networking where routing of wires is extremely expensive (e.g. public streets, railroad
lines)
● Stacker trucks, automated guided vehicle systems and suspended monorail systems
The following graphic illustrates the many possible applications and configurations for
SIMATIC device family wireless networks.
Figure 2-9 Application example for the use of Industrial Wireless LAN
Data transmission rate
In Industrial Wireless LAN, gross data transmission rates of 11 Mbps or 54 Mbps without full
duplex are permitted.

Description
2.2 Setting up PROFINET
PROFINET with STEP 7 V15
Function Manual, 12/2017, A5E03444486-AH 37
Range
With SCALANCE W (access points), wireless networks can be set up indoors and outdoors.
Multiple access points can be installed to create large wireless networks in which mobile
subscribers are transferred seamlessly from one access point to another (roaming).
As an alternative to a wireless network, point-to-point connections of Industrial Ethernet
segments can also be set up over large distances (several hundred meters). In this case, the
range and characteristics of the RF field are determined by the antennas used.
Note
Range
The range can be considerably less, depending on spatial factors, the w
ireless standard
used, the data rate, and the antennas on the send and receive sides.
2.2.3.2
Tips on assembly
Wireless networks, SCALANCE device family
With PROFINET, you can also set up wireless networks with Industrial Wireless Local Area
Network (IWLAN) technology. We recommend implementing the SCALANCE W device line
for this.
Update time in STEP 7
If you set up PROFINET with Industrial Wireless LAN, you may have to increase the update
time for the wireless devices. The IWLAN interface provides lower performance than the
wired data network: Several communication stations have to share the limited transmission
bandwidth. For wired solutions, 100 Mbps is available for each communication device.
The Update time parameter can be found in the "Realtime settings" section in the Inspector
window of IO devices in STEP 7.
Figure 2-10 Update time in STEP 7

Description
2.2 Setting up PROFINET
PROFINET with STEP 7 V15
38 Function Manual, 12/2017, A5E03444486-AH
Additional information
More information about SCALANCE W Industrial Wireless LAN components can be found in
the manual SIMATIC NET SCALANCE W-700
(http://support.automation.siemens.com/WW/view/en/42784493).
More information about wired data transmission can be found in the manual SIMATIC NET
Twisted Pair and Fiber Optic Networks
(http://support.automation.siemens.com/WW/view/en/8763736).
More information about wireless data transmission can be found in the manual Basics for
configuring an industrial wireless LAN
(http://support.automation.siemens.com/WW/view/en/9975764).
You should also read the PROFINET installation guideline of the PROFIBUS User
Organization on the Internet (http://www.profibus.com/nc/download/installation-
guide/downloads/profinet-installation-guide/display/). Various documents that assist with the
setting up of your PROFINET automation solution are available here:
● PROFINET planning guideline
● PROFINET installation guideline
● PROFINET commissioning guideline
● Additional documents for setup of PROFINET
2.2.4
Network security
2.2.4.1
Basics
Introduction
The topic of data security and access protection (Security) has become increasingly
important in the industrial environment. The increased networking of entire industrial
systems, vertical integration and networking of levels within a company and new techniques
such as remote maintenance all result in higher requirements for protecting the industrial
plant.
Data security solutions for office environments cannot simply be transferred one-to-one to
industrial applications to protect against manipulation in sensitive systems and production
networks.
Requirements
Additional security requirements arise from the specific communication requirements in the
industrial environment (real-time communication, for example):
● Protection against interaction between automated cells
● Protection of network segments
● Protection against faulty and unauthorized access
● Scalability of network security
● Must not influence the network structure

Description
2.2 Setting up PROFINET
PROFINET with STEP 7 V15
Function Manual, 12/2017, A5E03444486-AH 39
Definition of security
Generic term for all the measures taken to protect against:
● Loss of confidentiality due to unauthorized access to data
● Loss of integrity due to manipulation of data
● Loss of availability due to destruction of data, for example, through faulty configuration
and denial-of-service attacks
Threats
Threats can arise from external and internal manipulation. The loss of data security is not
always caused by intentional actions.
Internal threats can arise due to:
● Technical errors
● Operator errors
● Defective programs
Added to these internal threats there are also external ones. The external threats are not
really any different to the known threats in the office environment:
● Software viruses and worms
● Trojans
● Man-in-the-middle attacks
● Password Phishing
● Denial of Service

Description
2.2 Setting up PROFINET
PROFINET with STEP 7 V15
40 Function Manual, 12/2017, A5E03444486-AH
Protective measures
The most important precautions to prevent manipulation and loss of data security in the
industrial environment are:
● Filtering and control of data traffic by means of firewall
● A virtual private network (VPN) is used to exchange private data on a public network
(Internet, for example).
The most common VPN technology is IPsec. IPsec (Internet Protocol Security) is a
collection of security protocols that are used as the basis for the IP protocol at the
mediation level and allow a secured communication via potentially unsecure IP networks.
● Segmenting in protected automation cells
This concept has the aim of protecting the lower-level network devices by means of
security modules. A group of protected devices forms a protected automation cell.
● Authentication (identification) of the devices
The security modules identify each other over a safe (encrypted) channel using
authentication procedures. It is therefore impossible for unauthorized parties to access a
protected segment.
● Encrypting the data traffic
The confidentiality of data is ensured by encrypting the data traffic. Each security module
is given a VPN certificate which includes the encryption key.
2.2.4.2
Network components and software
Protection against unauthorized access
The following solutions may be used to connect industrial networks to the intranet and
Internet to protect against internal and external threats:
● Communication processors, such as the SIMATIC CP 1543-1
● SCALANCE X-300 and SCALANCE S - the data security components of the
SIMATIC NET product family
● SOFTNET security client for use on PCs
Features
Both of these products have a wide variety of features, such as:
● Easy integration of existing networks without configuration, with integrated firewall.
● Segmenting in protected automation cells
● Authentication (identification) of the devices
● Encrypting the data traffic

Description
2.2 Setting up PROFINET
PROFINET with STEP 7 V15
Function Manual, 12/2017, A5E03444486-AH 41
2.2.4.3
Application example
Data security at the office and production levels
The following graphic contains an application example with protected areas at different levels
of the company created using SCALANCE S and the security client. The protected areas are
highlighted in light gray.
Figure 2-11 Network configuration with the SCALANCE S security module and the SOFTNET security client

Description
2.2 Setting up PROFINET
PROFINET with STEP 7 V15
42 Function Manual, 12/2017, A5E03444486-AH
Additional information
Additional information on the configuration of a security standard in PROFINET, is available:
● In the PROFINET security guideline. These guidelines can be found on the homepage of
the PROFIBUS user organization on the Internet (http://www.profinet.com).
● In the Industrial Ethernet Security
(http://support.automation.siemens.com/WW/view/en/56577508) manual
● In the SCALANCE S and SOFTNET Security Client
(http://support.automation.siemens.com/WW/view/en/21718449) manual
You can find general information on industrial security concepts, functions and news on the
Industrial Security website (http://www.siemens.com/industrialsecurity).
PROFINET with STEP 7 V15
Function Manual, 12/2017, A5E03444486-AH 43
Parameter assignment/addressing
3
To set up an automation system, you will need to configure, assign parameters and interlink
the individual hardware components. In STEP 7, the work needed for this is undertaken in
the device, topology and network view.
Configuring
"Configuring" is understood to mean arranging, setting and networking devices and modules
within the device, topology or network view.
An I/O address is automatically assigned to each module. The I/O addresses can be
subsequently modified.
The CPU compares the configuration preset in STEP 7 with the actual current configuration
of the system. In this way, potential errors can be detected and reported straight away.
The exact procedure for configuring devices is described in detail in the STEP 7 online help.
Assigning parameters
"Assigning parameters" is understood to mean setting the properties of the components
used. The settings for the hardware components and for data communication are configured
at the same time.
In STEP 7, you can "assign parameters" for the following settings PROFINET:
● Device names and IP address parameters
● Port interconnection and topology
● Module properties / parameters
The parameters are loaded into the CPU and transferred to the corresponding modules
when the CPU starts up. Modules are easy to replace from spare parts, as the parameters
assigned for the SIMATIC CPUs are automatically loaded into the new module at each
startup.

Parameter assignment/addressing
PROFINET with STEP 7 V15
44 Function Manual, 12/2017, A5E03444486-AH
Adjusting the hardware to the project requirements
You need to configure hardware if you want to set up, expand or change an automation
project. To do this, add hardware components to your structure, link these with existing
components, and adapt the hardware properties to the tasks.
The properties of the automation systems and modules are preset such that in many cases
they do not have to be assigned parameters again.
Parameter assignment is however needed in the following cases:
● You want to change the default parameter settings of a module.
● You want to use special functions.
● You want to configure communication connections.

Parameter assignment/addressing
3.1 Assigning an IO device to an IO controller
PROFINET with STEP 7 V15
Function Manual, 12/2017, A5E03444486-AH 45
3.1
Assigning an IO device to an IO controller
PROFINET IO System
A PROFINET IO system is comprised of a PROFINET IO controller and its assigned
PROFINET IO devices. After these devices have been placed in the network or topology
view, STEP 7 assigns default values for them. Initially, you only have to worry about the
assignment of IO devices to an IO controller.
Requirement
● You are in the network view of STEP 7.
● A CPU has been placed (e.g., CPU 1516-3 PN/DP).
● An IO device has been placed (e.g., IM 155-6 PN ST).
Procedure
To assign IO devices to an IO controller, proceed as follows:
1. Place the pointer of the mouse over the interface of the IO device.
2. Press and hold down the left mouse button.
3. Move the pointer.
The pointer now uses the networking symbol to indicate "Networking" mode. At the same
time, you see the lock symbol on the pointer. The lock symbol disappears only when the
pointer is over a valid target position.
4. Now move the pointer onto the interface of the IO controller. You can keep the left mouse
button pressed or release it when performing this action.
5. Now release the left mouse button or press it again (depending on your previous action).
Figure 3-1 Assigning an IO device to an IO controller in the network view of STEP 7

Parameter assignment/addressing
3.1 Assigning an IO device to an IO controller
PROFINET with STEP 7 V15
46 Function Manual, 12/2017, A5E03444486-AH
Result
You have assigned an IO device to an IO controller.
Checking the assignment
You can find an overview of the communication relationships in the "IO communication" tab
in the tabular area of the network view. This table is context-sensitive for selection in the
graphic area:
● Selection of the interface shows the I/O communication of the respective interface.
● Selection of the CPU shows all I/O communication of the CPU (including PROFIBUS).
● Selection of the station (as in the above figure) interface shows the I/O communication of
the complete station.

Parameter assignment/addressing
3.2 Device name and IP address
PROFINET with STEP 7 V15
Function Manual, 12/2017, A5E03444486-AH 47
3.2
Device name and IP address
Introduction
In order that the PROFINET device can be addressed as node on PROFINET, the following
are required:
● A unique PROFINET device name
● A unique IP address in the relevant IP subnet
STEP 7 assigns a device name during the arrangement of a PROFINET device in the
hardware and network editor. The IP addresses are typically assigned automatically by
STEP 7 and assigned to the devices based on the device name.
You can change the name and IP address manually.
In STEP 7
You can find the device name and the IP address under "Ethernet addresses" in the
properties of the PROFINET interface in the Inspector window.
Figure 3-2 Device name and IP address in STEP 7
The function, the assignment and the changing of the device name and the IP address are
described in the following sections.

Parameter assignment/addressing
3.2 Device name and IP address
PROFINET with STEP 7 V15
48 Function Manual, 12/2017, A5E03444486-AH
3.2.1
Device name
Device names
Before an IO device can be addressed by an IO controller, it must have a device name. In
PROFINET, this method was selected because it is simpler to work with names than with
complex IP addresses.
The assignment of a device name for a specific IO device can be compared to setting the
PROFIBUS address of a DP slave.
In delivery state, an IO device does not have a device name. A device name must first be
assigned before an IO device can be addressed by an IO controller, for example, for
transferring configuration data during startup or for exchanging user data in cyclic mode. You
assign the device names to the IO device, for example, with the programming device / PC.
IO devices that have a slot for removable storage media provide the option of writing the
device name directly to the removable storage medium in the programming device.
When a device is replaced by a device without removable medium, the IO controller assigns
the device name based on topological configuration (see section Configuring topology
(Page 68)).
Structured device names
The device name is automatically assigned by default for PROFINET devices S7-1200,
S7-1500, ET 200MP, ET 200SP and ET 200AL when these are configured in STEP 7. The
device names are formed from the name of the CPU or the name of the interface module.
For devices with several PROFINET interfaces, the name of the interface is enhanced, for
example, "plc_1.profinet-interface_2" or "io-device_1".
You can structure the device names using DNS conventions.
These conventions are defined by "Internationalizing Domain Names in Applications (IDNA).
According to this, device names are written in lower case.
The "Domain Name System" (DNS) is a distributed database (http://iana.org), which
manages the name space on the Internet. To structure the names, you use the dot ("."). The
hierarchy is shown in ascending order from left to right.
...<Subdomain name>.<Domain name>.<Top-level domain name>
If the name is not DNS-compliant, the name will be converted by STEP 7, for example, to
"plcxb1.profinet-schnittstellexb2022c" or "io-devicexb15b32".

Parameter assignment/addressing
3.2 Device name and IP address
PROFINET with STEP 7 V15
Function Manual, 12/2017, A5E03444486-AH 49
Device number
In addition to the device name, STEP 7 also assigns a device number beginning with "1"
when an IO device is allocated.
The device number is located in the Inspector window in the properties of the PROFINET
interface, under "Ethernet addresses" in the area PROFINET.
Figure 3-3 Device number
This device number can be used to identify an IO device in the user program (for example,
with the instruction "LOG2GEO").
3.2.2
IP address
IP address
To allow a PROFINET device to be addressed as a device on Industrial Ethernet, this device
also requires an IP address that is unique within the network. The IP addresses are typically
assigned automatically by STEP 7 and assigned to the devices based on the device name. If
it is a standalone network, you can apply the IP address and subnet mask suggested by
STEP 7. If the network is part of an existing Ethernet company network, obtain the
information from your network administrator.
Configuration of the IP address
In accordance with Internet Protocol version 4 (IPv4), the IP address is made up of four
decimal numbers with a range of values from 0 through 255. The decimal numbers are
separated by periods (for example, 192.162.0.0).
The IP address consists of the following:
● Address of the network
● Address of the device (PROFINET interface of the IO controller/IO device)

Parameter assignment/addressing
3.2 Device name and IP address
PROFINET with STEP 7 V15
50 Function Manual, 12/2017, A5E03444486-AH
Generating IP addresses
The IP addresses of the IO devices are generated by STEP 7 and first assigned to the IO
devices when the CPU starts up. In addition, for some IO devices (e.g., SCALANCE X,
S7-300 CPs), it is possible not to obtain the IP address during startup of the IO controller, but
rather to set it beforehand on the device (see Permitting changes to the device name and IP
address directly on the device (Page 60)).
The IP addresses of the IO devices always have the same subnet mask as the IO controller
and are assigned from the IP address of the IO controller in ascending order. The IP address
can be changed manually, if necessary.
For devices with several PROFINET interfaces (e.g., CPU 1516-3 PN/DP), the IP addresses
must be located in different subnets.
Default router
The default router is used when data has to be forwarded via TCP/IP or UDP to a partner
located outside the local network.
In STEP 7, the default router is named Router. You can activate the use of a router in the
Inspector window of a CPU with the "Use router" check box in the "IP protocol" section.
STEP 7 assigns the local IP address to the default router by default.
The router address that is set on the PROFINET interface of the IO controller is
automatically transferred for the configured IO devices.
Subnet mask
The bits set in the subnet mask decide the part of the IP address that contains the address
of the network.
In general, the following applies:
● The network address is obtained from the AND operation of the IP address and subnet
mask.
● The device address is obtained from the AND NOT operation of the IP address and
subnet mask.
Example of the subnet mask
Subnet mask: 255.255.0.0 (decimal) = 11111111.11111111.00000000.00000000 (binary)
IP address: 192.168.0.2 (decimal) = 11000000.10101000.00000000.00000010 (binary)
Meaning: The first 2 bytes of the IP address determine the network - i.e., 192.168. The last
two bytes address the device, i.e. 0.2.

Parameter assignment/addressing
3.2 Device name and IP address
PROFINET with STEP 7 V15
Function Manual, 12/2017, A5E03444486-AH 51
Relation between IP address and default subnet mask
An agreement exists relating to the assignment of IP address ranges and so-called "Default
subnet masks". The first decimal number (from the left) in the IP address determines the
structure of the default subnet mask with respect to the number of "1" values (binary) as
follows:
IP address (decimal)
IP address (binary)
Address class
Default subnet mask
0 to 126
0xxxxxxx.xxxxxxxx....
A
255.0.0.0
128 to 191 10xxxxxx.xxxxxxxx... B 255.255.0.0
192 to 223
110xxxxx.xxxxxxxx...
C
255.255.255.0
Note
Range of values for the first decimal point
A value between 224 and 255 is also possible for the first decimal number of the IP address
(address class D
etc.). However, this is not recommended because there is no address
check for these values.
Masking other subnets
You can use the subnet mask to add further structures and form "private" subnets for a
subnet that is assigned one of the address classes A, B or C. This is done by setting other,
less significant bits of the subnet mask to "1". For each bit set to "1", the number of "private"
networks doubles and the number of devices they contain is halved. Externally, the network
continues to function as an individual network.
Example:
You have a subnet of address class B (for example, IP address 129.80.xxx.xxx) and change
the default subnet mask as follows:
Masks
Decimal
Binary
Default subnet mask 255.255.0.0 11111111.11111111.00000000.
00000000
Subnet mask 255.255.128.0 11111111.11111111.10000000.
00000000
Result:
All devices with addresses from 129.80.001.000 to 129.80.127.254 are located in a subnet,
all devices with addresses from 129.80.128.000 to 129.80.255.254 in a different subnet.
Reading out an IP address in the user program
You can read out the IP address of a PROFINET device in the user program of a
S7-1500 CPU. You can find information in this FAQ
(https://support.industry.siemens.com/cs/ww/en/view/82947835).

Parameter assignment/addressing
3.2 Device name and IP address
PROFINET with STEP 7 V15
52 Function Manual, 12/2017, A5E03444486-AH
3.2.3
Assigning a device name and IP address
Assigning an IP address and subnet mask for an IO controller for the first time
You have the following options:
●
Using a programming device or PC:
Connect your programming device/PC to the same network as the relevant PROFINET
device. The interface of the programming device/PC must be set to TCP/IP mode. During
the download, first of all display all available devices via the "Accessible devices"
download dialog box. Select the target device via its MAC address and then assign its
IP address before you download the hardware configuration including the configured
IP address (IP address is saved retentively).
●
Using the display of a S7-1500 CPU:
The S7-1500 CPUs have a front cover with a display and operating keys. You can use
this display to assign or change the IP address. To set the IP address, navigate on the
display via the menu items "Settings" > "Addresses" > "X1 (IE/PN)" > "Parameters".
●
Using a memory card:
If your PROFINET device is equipped for a memory card (Micro Memory Card/SIMATIC
memory card), plug this into your programming device/PC and save the hardware
configuration together with the configured IP address on this memory card. Then plug the
memory card into the PROFINET device. Once inserted, the PROFINET device
automatically applies the IP address.
If you have saved a configuration to the memory card with the "IP address is set directly
at the device" option, you must assign the IP address using a different method after
inserting the memory card (see section Permitting changes to the device name and IP
address directly on the device (Page 60)).
Assigning device names and IP address for "Device replacement without exchangeable
medium/programming device"
For devices without exchangeable medium (e.g., ET 200MP, ET 200SP) and devices that
support "Device replacement without exchangeable medium/PG" (e.g., ET 200S), the IO
controller can identify the device without name from the neighbor relationships specified by
the set topology and from actual neighbor relationships determined by the real PROFINET
devices. The IO controller then assigns the PROFINET device the configured name and
incorporates the PROFINET device in the user data traffic. (See also Device replacement
without exchangeable medium (Page 210)).

Parameter assignment/addressing
3.2 Device name and IP address
PROFINET with STEP 7 V15
Function Manual, 12/2017, A5E03444486-AH 53
IP address assignment when replacing IO devices with exchangeable mediumPG
The following is contained on the memory card of the programmable logic controller:
● On the IO controller: Device name and IP address
● On the IO device: Device name
When you remove the memory card from a PROFINET device and insert it in another
PROFINET device with exchangeable medium (e.g., ET 200S), device-specific information
and the device name are loaded to the device.
If an IO device has to be replaced in its entirety due to a device or module defect, the IO
controller automatically assigns parameters and configures the replaced device or module.
The cyclic exchange of user data is then restarted. In addition to this, before the power ON
of the IO device, the memory card with the valid name must be removed from the faulty IO
device and added to the replaced device.
In the event of an error in the PROFINET device, the memory card allows you to replace a
module without a programming device/PC. You can also transfer the device data directly
from the programming device/PC to the memory card.
Procedure: Changing the device name using properties of the PROFINET interface
You can change the PROFINET name via the properties of the PROFINET interface. This is
useful when the PROFINET device has not received its previous name from the automatic
generation, for example, in the case of a migration.
1. In the network or device view of the STEP 7 hardware and network editor, select the
PROFINET interface of a PROFINET device.
2. In the Inspector window, go to "Ethernet addresses" in the PROFINET area.
3. Clear the "Generate PROFINET device name automatically" check box.
4. Enter the new PROFINET device name in the relevant field.
Figure 3-4 Changing the device name of a PROFINET device in the properties

Parameter assignment/addressing
3.2 Device name and IP address
PROFINET with STEP 7 V15
54 Function Manual, 12/2017, A5E03444486-AH
Alternative procedure: Changing the device name of a PROFINET device in the network view
Requirement: The "Generate PROFINET device name automatically" check box is selected.
1. In STEP 7, select the "Network overview" tab in the tabular area of the network view.
2. In the "Device" column, overwrite the name in the row of the relevant PROFINET device.
The name is also changed accordingly in the graphic area of the network view.
Figure 3-5 Changing the device name of a PROFINET device in STEP 7

Parameter assignment/addressing
3.2 Device name and IP address
PROFINET with STEP 7 V15
Function Manual, 12/2017, A5E03444486-AH 55
Procedure: Changing the IP address
To change the IP address, follow these steps:
1. In the network or device view of the STEP 7 hardware and network editor, select the
PROFINET interface of a PROFINET device.
2. In the Inspector window, go to "Ethernet addresses" in the "IP protocol" area.
3. Check that the option "Set IP address in the project" is selected.
4. Enter the new IP address in the relevant field.
Figure 3-6 Changing the IP address of a PROFINET device in STEP 7
Downloading configured device name to IO device
To load the configured device names to the IO device, follow these steps:
1. Connect your programming device/PC to the same network as the relevant IO device.
The interface of the programming device/PC must be set to TCP/IP mode.
2. In STEP 7, select the relevant IO device in the "Accessible devices" dialog based on the
MAC address.
3. Click "Assign name" to download the configured device name to the IO device.
The IO controller recognizes the IO device automatically by its device name and
automatically assigns the configured IP address to it.

Parameter assignment/addressing
3.2 Device name and IP address
PROFINET with STEP 7 V15
56 Function Manual, 12/2017, A5E03444486-AH
Identification of the PROFINET device
To clearly identify a device from several identical devices in a control cabinet, for example,
you can flash the link LED of the PROFINET device.
To do this, select the menu command
Online > Accessible devices...
in STEP 7. In the
"Accessible devices" dialog, set the "PG/PC" interface by means of which you are connected
to the devices. STEP 7 now automatically searches for the accessible devices and displays
them in the "Accessible devices in target subnet" table. Select the desired PROFINET device
and click on the "Flash LED" button. The PROFINET device is identified based on its MAC
address.
Figure 3-7 "Accessible devices" dialog
Using an different way to assign IP addresses for IO devices
Various IO devices, for example, SCALANCE X,S7-300 CPs, support the option of not
having the IP addresses assigned by the IO controller during startup. In this case, the IP
address is assigned in a different way. For additional information, refer to the manual of the
respective PROFINET device of the SIMATIC device family.

Parameter assignment/addressing
3.2 Device name and IP address
PROFINET with STEP 7 V15
Function Manual, 12/2017, A5E03444486-AH 57
Additional information
You can find a detailed description of the operation and functions of the display of the
S7-1500 CPUs in the system manual S7-1500, ET 200MP
(http://support.automation.siemens.com/WW/view/en/59191792).
3.2.4
Assign device name via communication table
Introduction
You can assign the device names of PROFINET IO devices configured offline to the devices
online. You can do this in the table area of the network view in the table "I/O
communication". You can also assign the device names to several devices at the same time.
"Online assignment" tab
In the I/O communication table, you will find the tabs "Offline configuration" and "Online
assignment". In the "Online assignment" tab, you can assign the PROFINET device names
that were assigned offline to the corresponding IO devices online. To do this, use the buttons
"Check devices" and "Assign now".
Figure 3-8 Assign device name via communication table
The objects displayed in the table of the "Online assignment" tab depend on the setting of
the filter function. If only selected objects should be displayed, only objects of the
corresponding context are displayed depending on the selection in the network view.
● PROFINET subnet: All connected devices and their PROFINET interfaces
● IO system All devices involved and their PROFINET interfaces
● Sync domain: All devices involved and their PROFINET interfaces
● Devices: The device and any existing PROFINET interfaces
● Other subnets or interfaces such as MPI or PROFIBUS are not displayed
If the display is set for all devices using the filter function, all devices are displayed that have
a PROFINET interface, regardless of whether they are connected via a PROFINET subnet
or are part of an IO system. Devices without a PROFINET interface, for example only with a
DP or MPI interface, are not displayed.

Parameter assignment/addressing
3.2 Device name and IP address
PROFINET with STEP 7 V15
58 Function Manual, 12/2017, A5E03444486-AH
General procedure
To assign PROFINET device names, you must first detect the IO devices available online.
With this procedure, it matters whether the MAC addresses are known or unknown. This
results in a general procedure in two steps:
1. Detecting the IO devices available online
2. Assigning configured PROFINET device names to the IO devices available online
Requirements
● You are in the network view.
● There is an online connection to the devices.
Procedure (step 1)
To detect IO devices available online from the I/O communication table, follow these steps:
1. Optional: Entered known MAC addresses in the "MAC address" column. After every valid
entry, the check box under "Assign device" is selected for the relevant row.
Note
You can enter, insert or import the MAC address in different formats. The correct format
is automatically entered in the cell. The following entries are supported and then
converted to the required format:
•
"08:00:06:BA:1F:20"
•
"08 00 06 BA 1F 20"
•
"080006BA1F20"
The formats used in the example are automatically converted to "08
-00-06-BA-1F-20".
2. Click "Check devices" to start the check of the IO devices available online.
3. Set the PG/PC interface in the dialog window and click "Start".

Parameter assignment/addressing
3.2 Device name and IP address
PROFINET with STEP 7 V15
Function Manual, 12/2017, A5E03444486-AH 59
Intermediate result
After the check, the result is displayed for every device in the table. Online data found is
automatically entered in the table and the check box "Assign device" is set to "checked" in
the rows in which a MAC address was entered or found online. The result of the check is
shown as an icon in the "Status" column.
Status
Meaning
Matching device and compatible type
Matching device and incompatible type
Non-matching device
Device cannot be reached (with a known MAC address)
Ready for assignment (with known MAC address)
Note
The icon "Ready for assignment" appears when a MAC address exists and matching device
data was found, but no PROFINET device name was found online.
You can update the data of the detected devices again via their MAC addresses at any time.
To do this, you specify the MAC address and the status of the device is displayed
immediately without having to re-detect the device.
Procedure (step 2)
All PROFINET device names configured offline will be assigned to the devices available
online in a bulk operation.
1. Click the "Assign now" button.
Note
The bulk operation cannot be reversed. A message to this effect appears in a dialog
window.
2. Click "Start" in the dialog window to start the assignment of the PROFINET device
names.
Result
The PROFINET device names configured offline will be assigned to the devices available
online. This relates to devices in whose row the check box under "Assign device" is selected,
that have a MAC address and have the status "Ready for assignment".

Parameter assignment/addressing
3.2 Device name and IP address
PROFINET with STEP 7 V15
60 Function Manual, 12/2017, A5E03444486-AH
Importing and exporting data
Using the import and export button, you can import or export the data of the I/O
communication table for the online assignment:
● When you export, the currently displayed data of the table is exported to a CSV file. Using
the filter function of the table, you can select which data will be exported.
● When you import, the data of the CSV file is written to the table. If there are conflicts with
values already existing in the table, you can decide whether the data should be
overwritten or whether the import needs to be stopped.
3.2.5
Permitting changes to the device name and IP address directly on the device
Introduction
Machines are frequently commissioned on site or integrated into the existing infrastructure
without STEP 7. You can find typical applications in all areas of the series machine building.
Alternative means for assigning the IP address are available for this.
Procedure
1. In the network or device view of the STEP 7 Hardware and Network editor, select the
PROFINET interface of an IO controller.
2. Navigate in the Inspector window to "Ethernet addresses".
3. Select the "IP address is set directly at the device" option in the "IP protocol" area.

Parameter assignment/addressing
3.2 Device name and IP address
PROFINET with STEP 7 V15
Function Manual, 12/2017, A5E03444486-AH 61
4. In the "PROFINET" area, select the " PROFINET device name is set directly at the
device" check box.
Figure 3-9 Setting the device name and IP address on the device
Note
Gateway
When you operate a PROFINET device with the option "Allow adaption of the device
name/IP address directly on device", you cannot use this PROFINET device as gateway
for S7 routing.
Options for assigning IP addresses and device names
Apart from the known address and device name assignment in the "Ethernet addresses"
section of the Inspector window, there are other ways in which the IP address and name can
be assigned:
● Assigning by means of the user program with the instruction "T_CONFIG"
● Assignment when downloading the configuration to the target system via the "Extended
download to device" dialog box.
● Assignment via the Primary Setup Tool (PST)
● Assignment via the PRONETA ("PROFINET network analysis") commissioning and
diagnostics tool
● Assignment via the SIMATIC Automation Tool
Additional information
For information on the "T_CONFIG" instruction and on downloading to the target system,
refer to the STEP 7 online help.
A free Download (http://support.automation.siemens.com/WW/view/en/14929629) of the
Primary Setup Tool (PST) can be found on the Internet. On this Internet page, you will also
find a list of devices for which the PST is approved.

Parameter assignment/addressing
3.3 Configuring an IO device through hardware detection
PROFINET with STEP 7 V15
62 Function Manual, 12/2017, A5E03444486-AH
3.3
Configuring an IO device through hardware detection
Introduction
As of STEP 7 V15, you have the possibility to detect a real existing IO device and to import it
into your project.
You find the IO device in STEP 7 through the "Hardware detection" function. A detected
device can be imported into your project. STEP 7 inserts the IO device with all the modules
and submodules.
Prerequisites
● STEP 7 (TIA Portal) as of V15
● It must be possible to technically access the IO device via IP
Procedure
Proceed as follows to detect one or more existing IO devices in STEP 7 and to import them
into the project:
1. In STEP 7, navigate to "Online" > "Hardware detection".
2. Click "IO devices".
STEP 7 opens the "Hardware detection of IO devices."
3. Select the interface of your programming device at "PG/PC interface:".
4. Click "Start search".
STEP 7 begins with the hardware detection. When the hardware detection is completed,
STEP 7 displays all the detected IO devices.
5. Select the IO devices that you want to import into the project by clicking the
corresponding check box before the IO device.
6. Click "Add devices".
After a brief moment, a window is opens to report about the success or failure of the
hardware detection.

Parameter assignment/addressing
3.3 Configuring an IO device through hardware detection
PROFINET with STEP 7 V15
Function Manual, 12/2017, A5E03444486-AH 63
Result of the hardware detection
If the hardware detection is successful, STEP 7 inserts the IO device with all the modules
and submodules into the project.
An IO device configured via hardware detection responds as follows:
● Modules configured through the "Hardware detection" are configured as if they have been
inserted from the catalog.
● MAC address: STEP 7 imports the MAC address of the detected IO device into the
project.
● IP settings:
– If the detected IO device already has an IP address, STEP 7 imports the IP address
into the project.
– If the detected IO device does not have an IP address, STEP 7 automatically assigns
an IP address in the project.
PROFINET device name:
– If the detected IO device already has a PROFINET device name, STEP 7 imports the
PROFINET device name into the project.
– If the detected IO device does not have a PROFINET device name, STEP 7
automatically assigns a PROFINET device name in the project.
● IO devices configured through "Hardware detection" have neither an IP subnet nor an IO
controller assigned.

Parameter assignment/addressing
3.4 Specifying the router for a PROFINET IO device
PROFINET with STEP 7 V15
64 Function Manual, 12/2017, A5E03444486-AH
3.4
Specifying the router for a PROFINET IO device
Introduction
You always require a router (also referred to as a "Standard Gateway") when the PROFINET
device has to communicate with a node whose IP addresses lie outside the own IP subnet. If
the PROFINET device sends an IP packet to an IP address outside its own IP subnet, the IP
packet first goes to the configured router. The router in turn checks the IP address. If this lies
outside its own subnet, the router passes the IP packet on to the next router. The IP packet
is routed to the next router until it has reached the target address.
Like all S7-1500 CPUs, S7-1500 CPUs with several PROFINET interfaces provide the
possibility to configure the IP address of a router. However, there is the restriction that you
can only enter the IP address of a router at a PROFINET interface.
You cannot include an IP address of a router on the other PROFINET interfaces of the CPU.
IO devices that are connected to this PROFINET interface adopt this setting. Up to and
including STEP 7 V14 SP1, these IO devices did not have any possibility to reach devices in
a different IP subnet.
As of STEP 7 V15, you have the possibility to assign the address of a router for an IO device
independent of the setting of the IO controller. You can now, for example, set a router
address at the IO device in the following cases as well:
● You have not set an IP address of a router for the interface of the associated IO
controller.
● You have already set a router address for a different interface in the CPU.
①
Router R1 configured at PROFINET X1
②
If a router is configured at X1, you cannot configure a router at X2.
③
Because a router is configured at X1, the IO device adopts the IP address of the router R1.
The IO device can be reached from a different IP subnet.
④
As of STEP 7 V15, you set the IP address of the router R2 at the IO device irrespective of
the setting at the interface X2. The IO device can be reached from a different IP subnet.
Figure 3-10 Specifying the router for an IO device

Parameter assignment/addressing
3.4 Specifying the router for a PROFINET IO device
PROFINET with STEP 7 V15
Function Manual, 12/2017, A5E03444486-AH 65
Further information about the "User router" setting
You have the possibility to configure the use of a router including IP address of the router in
the "IP protocol" section of the settings for the PROFINET interface (Ethernet addresses).
Rules
Observe the following rules if you want to configure a router for the PROFINET interface of
an IO controller:
● A PROFINET IO device supports exactly one router, irrespective of the number of
interfaces.
● You can configure a router for exactly one PROFINET interface. All IO devices that are
assigned to the PROFINET interface adopt the configured router from the IO controller.
● You cannot configure a router for the further PROFINET interfaces of the CPU. The
further PROFINET interfaces take on the IP address "0.0.0.0" as the router and pass it on
to their IO devices.
As of STEP 7 V15, you can configure the use of a router for an IO device. This allows the
IO device to communicate with a node outside its own IP subnet, irrespective of the setting
of the PROFINET interface of the IO controller.

Parameter assignment/addressing
3.4 Specifying the router for a PROFINET IO device
PROFINET with STEP 7 V15
66 Function Manual, 12/2017, A5E03444486-AH
Configuration example: Configuring a router for an IO device
The following example shows a configuration in which you configure a router at the IO device
so that the IO device reaches IP addresses in the higher-level network.
Figure 3-11 Configuration example: Configuring a router for an IO device
You have a CPU 1516-3PN/DP. The two PROFINET interfaces X1 and X2 of the CPU work
in the "IO controller" operating mode. The PROFINET interface X1 is connected with the
subnet "Production line 1". PROFINET interface X2 is connected with the subnet "Production
line 2". The two subnets "Production line 1" and "Production line 2" are each connected via a
router with the higher-level network "Superior line".
For PROFINET X1, you configure the router "Router 1" with the IP address 192.168.1.100.
The IO device (ET 200SP) in the "Production line 1" subnet adopts the router from the
IO controller.
You cannot configure a router for the PROFINET interface X2 because you have already
configured a router for the PROFINET interface X1 of the CPU.
No router is transferred by the PROFINET interface X2 to the IO device in the subnet
"Production line 2".
In order for the IO device in the subnet "Production line 2" to reach nodes in the higher-level
"Superior line", configure the router "Router 2" with the IP address 192.168.2.100 for the IO
device.

Parameter assignment/addressing
3.4 Specifying the router for a PROFINET IO device
PROFINET with STEP 7 V15
Function Manual, 12/2017, A5E03444486-AH 67
Configuring the router for the IO controller
Requirements: You use the "Set IP address in the project" option for the PROFINET
interface.
Follow these steps to configure a router for the IO controller in STEP 7:
1. In the network view of STEP 7, select the PROFINET interface of the IO controller.
2. In the Inspector window, navigate to "Properties" > "General" > "Ethernet addresses".
3. Select the "Use router" check box in the "IP protocol" field.
4. Enter the IP address of the router at "Router address".
Configuring a router for an IO device
Requirements:
● STEP 7 as of V15
● CPU 1500 as of firmware version V2.5
● IO device is assigned to the PROFINET interface of an IO controller. The PROFINET
interface of the IO controller uses the "Set IP address in the project" option.
Follow these steps to configure a router for the IO device in STEP 7:
1. In the network view of STEP 7, select the PROFINET interface of the IO device.
2. In the Inspector window, navigate to "Properties" > "General" > "Ethernet addresses".
3. Clear the "Synchronize router settings with IO controller" check box.
4. Select the "Use router" check box.
5. Enter the IP address of the router at "Router address".

Parameter assignment/addressing
3.5 Configuring topology
PROFINET with STEP 7 V15
68 Function Manual, 12/2017, A5E03444486-AH
3.5
Configuring topology
Introduction
If an IO device is assigned to an IO controller, this does not yet specify how the ports are
connected to each other.
A port interconnection is not required to use RT, but it provides the following advantages:
● A set topology is assigned with the port interconnection. Based on an online-offline
comparison, it is possible to conduct a set-actual comparison with all devices that support
this function.
● The "Device replacement without exchangeable medium" function can be used.
A port interconnection is an essential requirement for using IRT.
An overview of various options for setting up a PROFINET network is given below.
Line
All the communication devices are connected in a linear bus topology.
In PROFINET, the linear bus topology is implemented with switches that are already
integrated into the PROFINET devices. Therefore, the linear bus topology at PROFINET is
merely a special form of tree / star topology.
If a link element (switch, for example) fails, communication across the failed link element is
no longer possible. The network is then divided into 2 subsegments.
Linear bus topology structures require the least cabling.
Star
If you connect communication devices to a switch with more than two PROFINET ports, you
automatically create a star network topology.
If an individual PROFINET device fails, this does not automatically lead to failure of the
entire network, in contrast to other structures. It is only if a switch fails that part of the
communication network will fail as well
Tree
If you interconnect several star structures, you obtain a tree network topology.
Ring
In order to increase the availability of a network, use ring structures. In principle, a linear bus
topology is connected to a ring through a so-called redundancy manager.
The task of the redundancy manager is managed by an external switch SCALANCE X, a
CPU that supports the Media Redundancy Protocol MRP (e.g., CPU 1516-3 PN/DP) or a CP
(e.g., CP 343-1 Lean).
If there is a break in the network, the redundancy manager ensures that the data is
redirected over an alternative network connection in the ring.

Parameter assignment/addressing
3.5 Configuring topology
PROFINET with STEP 7 V15
Function Manual, 12/2017, A5E03444486-AH 69
Example for topology
The following example shows a combination of different topologies.
Number
Meaning
①
S7-1500 as IO controller
②
S7-300 as IO controller
③
Industrial WLAN with SCALANCE W
④
SCALANCE X 307-3 with seven electrical and three optical ports
⑤
ET 200SP with integrated 2-port switch
⑥
SCALANCE X 204 with four electrical ports
⑦
PROFINET/Industrial Ethernet
⑧
IE/PB-Link PN IO
⑨
PROFIBUS DP
⑩
ET 200S with two optical ports
Star topology
Linear bus topology
The combination of topology forms results in a tree topology.
Figure 3-12 Combined topology

Parameter assignment/addressing
3.5 Configuring topology
PROFINET with STEP 7 V15
70 Function Manual, 12/2017, A5E03444486-AH
Additional information
Observe the PROFINET Installation Guideline
(http://www.profibus.com/nc/download/installation-guide/downloads/profinet-installation-
guide/display/) of the PROFIBUS User Organization when planning your PROFINET
topology.
For more detailed information, see the SIMATIC NET Twisted Pair and Fiber Optic Networks
(http://support.automation.siemens.com/WW/view/en/8763736) manual.
You can find basic information in the Communication with SIMATIC
(http://support.automation.siemens.com/WW/view/en/1254686) manual.
3.5.1
Topology view in STEP 7
Introduction
The topology view is one of three working areas of the hardware and network editor. You
undertake the following tasks here:
● Displaying the Ethernet topology
● Configuring the Ethernet topology
● Identify and minimize differences between the set and actual topology (online)
The topology view in STEP 7 consists of a graphic area and a table area.
Graphic area
The graphic area of the topology view displays PROFINET devices with their appropriate
ports and port connections. Here you can add more PROFINET devices.
The following figure shows the graphic area of the topology view.
①
Selector: Device view/Network view/Topology view
②
Toolbar
③
Graphic area of the topology view
④
Overview navigation
⑤
Selector for the table area of the topology view
Figure 3-13 Graphic area of the topology view

Parameter assignment/addressing
3.5 Configuring topology
PROFINET with STEP 7 V15
Function Manual, 12/2017, A5E03444486-AH 71
Overview navigation
Click in the overview navigation to obtain an overview of the created objects in the graphic
area. By holding down the mouse button, you can quickly navigate to the desired objects and
display them in the graphic area.
Table area
● Topology overview: This displays the Ethernet or PROFINET devices with their
appropriate ports and port connections in a table. This table corresponds to the network
overview table in the network view.
● Topology comparison: Here you can import devices and port interconnections
automatically through offline/online comparison or extended Offline/Online comparison
into STEP 7.
①
Selector for the graphic area of the topology view
②
Selector: Device view/Network view/Topology view
③
Selector: Topology overview/Topology comparison
④
Table area of the topology view
Figure 3-14 Table area of the topology view
3.5.2
Interconnecting ports in the topology view
Requirement
You are in the graphic view of the topology view.

Parameter assignment/addressing
3.5 Configuring topology
PROFINET with STEP 7 V15
72 Function Manual, 12/2017, A5E03444486-AH
Procedure
To interconnect ports in the topology view, follow these steps:
1. Place the pointer of the mouse on the port you want to interconnect.
2. Press and hold down the left mouse button.
3. Move the pointer.
The pointer now uses the networking symbol to indicate "Interconnecting" mode. At the
same time, you see the lock symbol on the pointer. The lock symbol disappears only
when the pointer is over a valid target position.
4. Now drag the pointer to the target port. You can keep the left mouse button pressed or
release it when performing this action.
5. Now release the left mouse button or press it again (depending on your previous action).
Figure 3-15 Interconnecting ports in the topology view
Result
You have created a port interconnection.

Parameter assignment/addressing
3.5 Configuring topology
PROFINET with STEP 7 V15
Function Manual, 12/2017, A5E03444486-AH 73
3.5.3
Interconnecting ports - Inspector window
Interconnecting ports in the Inspector window
To interconnect ports, follow these steps:
1. In the device or network view, select the PROFINET device or PROFINET interface.
2. In the Inspector window, navigate to the port property "Port interconnection".
When the PROFINET interface is selected, you can find this setting in the Inspector
window as follows: "Properties > General > Advanced Options > Port [...] > Port
Interconnection."
3. In the "Local port" section, you can find the settings at the local port. In the case of fiber-
optic cable you can, for example, set the cable names here.
In the "Partner port" area, select the drop-down list for "Partner port" in order to display
the available partner ports and make a selection.
Figure 3-16 Interconnecting ports in the Inspector window in STEP 7
If the PROFINET interface was disconnected, it is automatically connected by this action. In
the properties of the subnet you can set whether this subnet should or should not be used for
the networking.

Parameter assignment/addressing
3.5 Configuring topology
PROFINET with STEP 7 V15
74 Function Manual, 12/2017, A5E03444486-AH
3.5.4
Automatic assignment of devices by offline/online comparison
Overview
During the offline/online comparison, the configured topology is compared with the actual
existing topology. Devices identified online are automatically assigned to configured devices
as far as this is possible.
Start of availability detection
You start the availability detection the first time by clicking the "Compare offline/online"
button in the toolbar of the "Topology comparison" tab.
You restart availability detection by clicking the "Update" button.
Note
The availability detection can take several seconds. D
uring this time, no user input is
possible.
Automatic assignment of a PNIO device
A PNIO device identified online is automatically assigned to a configured device if the
following properties of the two devices match up:
● Article no.
● Type
● PROFINET device name
No automatic assignment
In the following situations, no automatic assignment is possible:
● No device can be identified online to match a configured device. (This means that the
corresponding columns in the "Online topology" area of the topology comparison table
are empty.)
In this case, you should add the already configured device to your system or delete the
configured device from the configuration.
● A device identified online can be assigned to a configured device, but there are
differences in the port interconnections.
In this case, you can Apply the port interconnections identified online manually to the
project (Page 75).
● A device identified online cannot be assigned to a configured device. (In this case, the
corresponding columns in the "Offline topology" area of the topology comparison table
are empty.)
In this case, you can Include the devices identified online manually in the project
(Page 76).

Parameter assignment/addressing
3.5 Configuring topology
PROFINET with STEP 7 V15
Function Manual, 12/2017, A5E03444486-AH 75
3.5.5
Apply the port interconnections identified online manually to the project
Requirements
You have run an offline/online comparison in the topology view. The result of this is that at
least one device identified online was automatically assigned to a configured device, but that
there are differences relating to the interconnection.
Procedure
To adopt one more port interconnections identified online in the project manually, follow
these steps:
1. Select the row belonging to the port interconnection.
2. If applicable, select further roles using multi-selection.
3. Select "Apply" > "Use selected" in the shortcut menu.
The content of the corresponding table cells in the "Action" column changes to "Apply".
4. If you have mistakenly prepared too many port interconnections to be included in the
project:
Select the rows belonging to the port interconnections you have mistakenly prepared for
inclusion in the project using multi-selection.
Select "Reset" > "Reset selected" in the shortcut menu.
The content of the corresponding table cells in the "Action" column change to "No action".
5. Click the "Synchronize" button.
Result
The port interconnections identified online for the corresponding devices are included in the
project. Successful adoption is indicated by the diagnostics icon "Identical topology
information" for each port.
Note
If other port interconnections are recognized for a device identified online and these differ
from those that
exist in the project, adopting these in the project means that the port
interconnections that were previously in the project are replaced by those identified online. If
no port interconnections are detected for a device identified online, adopting in the
project
means that all the port interconnections of this device are deleted in the project.

Parameter assignment/addressing
3.5 Configuring topology
PROFINET with STEP 7 V15
76 Function Manual, 12/2017, A5E03444486-AH
3.5.6
Include the devices identified online manually in the project
Requirements
You have run an offline/online comparison in the topology view. The result of this is that at
least one device identified online could not be assigned to any configured device.
Procedure
To adopt one more devices identified online in the project manually, follow these steps:
1. For a configured device without an online partner, move the mouse pointer to the
"Device/port" column of the online topology.
2. Select the device you want to assign to the configured device from the drop-down list of
this box.
3. Repeat the previous steps if necessary for other configured devices without an online
partner.
Result
The selected device that was identified online is moved up from the end of the table.
Following this, it is in the row of the configured device to which you have just assigned it.
3.5.7
Automatic assignment of devices by advanced offline/online comparison
Overview
With the advanced offline/online comparison, ICMP is also used alongside DCP to be able to
detect devices that do not support DCP.
Automatic assignment of devices detected by ICMP
With devices detected by ICMP, no type is available.
With passive devices, no article number is available. For this reason, passive devices can
only be assigned automatically if you have not assigned an article number in the configured
data and the offline and online IP addresses match.
With switches, automatic assignment is possible if the offline and online article number, IP
address and PROFINET device name match.

PROFINET with STEP 7 V15
Function Manual, 12/2017, A5E03444486-AH 77
Diagnostics and maintenance
4
4.1
Diagnostics mechanisms of PROFINET IO
Totally Integrated Diagnostics Concept
All SIMATIC products have integrated diagnostics functions that they can use to detect and
remedy faults. The components automatically flag a potential fault in the operation and
provide detailed information.
Each individual error or several errors occurring concurrently are transferred from the IO
device to the IO controller. If you require the full status of the IO device including any
pending errors, you can also read the status directly from the IO device.
The following sections provide basic information on using diagnostics via PROFINET IO.
You can find a detailed description of the system diagnostics for S7-1500, ET 200MP,
ET 200SP and ET 200AL in the Diagnostics
(http://support.automation.siemens.com/WW/view/en/59192926) function manual.

Diagnostics and maintenance
4.1 Diagnostics mechanisms of PROFINET IO
PROFINET with STEP 7 V15
78 Function Manual, 12/2017, A5E03444486-AH
Accessing the status of an IO device with a PG/PC or an HMI device
If you are connected to the Industrial Ethernet via a PG/PC with STEP 7 or an HMI device,
you can also call up diagnostics information online. This is illustrated by the following
graphic.
Num-
ber
Description
①
The IO device detects an error and sends diagnostics data to the IO controller.
②
The IO controller notifies the programming/HMI device. The display of the system diagnostics
is updated.
③
In STEP
7, you can read the station status for "Accessible devices" directly from the IO device
regardless of the IO controller. This is only possible if the programming device is connected to
Industrial Ethernet.
This means that you can access diagnostics information during the commissioning phase or
for servicing even if the IO controller is not operational.
Figure 4-1 PROFINET IO diagnostics with PG/PC or HMI device

Diagnostics and maintenance
4.1 Diagnostics mechanisms of PROFINET IO
PROFINET with STEP 7 V15
Function Manual, 12/2017, A5E03444486-AH 79
4.1.1
Diagnostics levels in PROFINET IO
Concept
The IO device sends all error messages that occur to the IO controller. The scope and
volume of diagnostics information varies according to the level of diagnostics data evaluation
and the PROFINET devices you are using.
Diagnostics levels
You can evaluate diagnostics data at different levels. The number and type of channels is
selected, for example, at the diagnostics level 4.
The following figure shows the diagnostics levels with PROFINET IO.
Figure 4-2 Diagnostics levels with PROFINET IO

Diagnostics and maintenance
4.1 Diagnostics mechanisms of PROFINET IO
PROFINET with STEP 7 V15
80 Function Manual, 12/2017, A5E03444486-AH
Representation of diagnostics levels in the device view in STEP 7
The following figure shows the representation of the PROFINET device model in the device
view of STEP 7, based on the example of a distributed I/O system ET 200MP:
Number
Description
①
Level 1:
Error(s) in the device
②
Level 2:
Error(s) in the module
Figure 4-3 Diagnostics levels in the device view of STEP 7
Which PROFINET nodes support the extended PROFINET diagnostics?
An overview of the PROFINET nodes that support extended PROFINET diagnostics and of
what you have to configure is provided in this FAQ
(https://support.industry.siemens.com/cs/ww/en/view/23678970).

Diagnostics and maintenance
4.1 Diagnostics mechanisms of PROFINET IO
PROFINET with STEP 7 V15
Function Manual, 12/2017, A5E03444486-AH 81
4.1.2
Maintenance
4.1.2.1
I&M data (identification and maintenance)
Definition and properties
Identification and maintenance data (I&M) is information saved to module memory in order to
provide support when:
● Checking the plant configuration
● Locating hardware changes in a plant
Identification data (I data) is module information (some of which may be printed on the
module housing) such as the order and serial number. I data is read-only vendor-specific
module data.
Maintenance data (M data) is plant-specific information such as the location identifier and
installation date. M data is created during configuration.
The modules can be uniquely identified in online mode by means of the I&M data.
Further information
To find out whether and to what extent a PROFINET device supports I&M data, refer to the
documentation of the relevant device.
4.1.2.2
Loading I&M data to PROFINET IO devices and your modules
Which I&M data can be loaded to PROFINET IO devices and your modules?
You can load I&M 1 data (plant designation and location identifier) and/or I&M 2 data
(installation date) and/or I&M 3 data (additional information) to the actual hardware.
Requirements
● In the project settings (Options > Settings, Hardware configuration > Compiling and
downloading), the option "Download I&M data" must be enabled.
● There is an online connection to the PROFINET IO devices and the modules to which you
want to load I&M data.
● You have entered the I&M data you want to download in the properties of the respective
PROFINET IO devices and your modules (Inspector window: "Properties" tab > "General"
tab, Settings > Identification & Maintenance).

Diagnostics and maintenance
4.1 Diagnostics mechanisms of PROFINET IO
PROFINET with STEP 7 V15
82 Function Manual, 12/2017, A5E03444486-AH
Where do I specify which I&M data is downloaded to which PROFINET IO devices?
You specify which I&M data you want to download to which PROFINET IO devices in the
"Load preview" dialog. You will find the following alternatives in the drop-down list of the
"Identification and maintenance data (I&M)" row:
● Load nothing
The check boxes for all PROFINET IO devices as well as the check boxes for the
loadable I&M data are cleared.
No I&M data is transferred to the actual hardware during loading with this setting.
● Load data
The check boxes for all PROFINET IO devices as well as the check boxes for the
loadable I&M data are selected.
The respective I&M 1, I&M 2 and I&M 3 data is transferred to all PROFINET IO devices
during loading with this setting.
● Load selected
You select the check boxes of those PROFINET IO devices to which you want to load
I&M data. You also select the check boxes of the identification data you want to load.
With this setting, you transfer the selected I&M data to the selected PROFINET IO
devices during loading.
Note
Language dependency of the I&M data to be loaded
The I&M data are loaded to the real hardware in the
form that you specified in the properties
of the relevant PROFINET IO devices and your modules.
There is no language dependency.
4.1.2.3
Asset management
Further information about asset management at PROFINET
Operation of machines and plants without a detailed knowledge of devices and assets is
difficult to imagine.
Maintenance requires data for this – data that is extensive and up-to-date as far as possible.
The requirement of greater transparency with regard to the data made available by plant
components has been fulfilled by PROFIBUS & PROFINET International (PI): The
identification and maintenance data familiar since PROFIBUS times have been extended.
The current PROFINET fulfills this requirement through the definition of a special data
record: the Asset Management Record (AMR).
The aim of this definition is to enable you to acquire
all
the components to be maintained
online - and not only those components that can be addressed and accessed through the
PROFINET device model (Device / Module / Submodule). PROFINET now also reaches
non-PROFINET components!

Diagnostics and maintenance
4.1 Diagnostics mechanisms of PROFINET IO
PROFINET with STEP 7 V15
Function Manual, 12/2017, A5E03444486-AH 83
Assets general and asset management data records
Assets
are components (hardware and software / firmware) of a machine, for example a
laser welding machine, or a plant.
A large number of these device components can already be identified through tried-and-
tested I&M functions or corresponding data records (I&M0 to I&M5) in the PROFINET
context: The device itself as well as its modules and submodules. Meaning all components
that can be addressed through the PROFINET device model.
Components that
cannot
be addressed via the PROFINET device model, but whose data it
should be possible to acquire online for operation and maintenance, can be identified
through
asset management
functions. This asset management data (short: AM data) is
stored in a defined structure in a special data record, the
asset management record
(AMR)
mentioned above.
The PROFINET Guideline "Identification & Maintenance Functions" differentiates here
between I&M functions (I&M data) and asset management functions (AM data): The
following sections only deal with the AM data.
The components that can be read additionally online through asset management data
records include both hardware components, such as backplane bus modules of a device as
well as firmware components such as a drive control unit with own versioning.
Application examples
Importing asset management records enables you to read the following information during
installation or operation, for example:
● Are only approved devices being used (whitelist check)?
● A firmware update is due. Obtain a fast overview: Which devices or components are
affected and have to be upgraded?
Making asset management data available
The concept for the asset management of PROFINET devices stipulates that the
manufacturers of PROFINET devices have to ensure that non-PROFINET automation
components are made available through an asset management record. This data record is
assigned to the PROFINET device.
In contrast to a "standard" IO device, with an I-device the project engineer has to make the
asset management record available. In this case, the central modules of the I-device are
assets. From the perspective of PROFINET, these central modules are not visible from the
point of view of the higher-level IO controller. The higher-level IO controller only "sees" the
transfer areas through which it exchanges IO data with the I-device.
The principle of this provision is explained in the section.

Diagnostics and maintenance
4.1 Diagnostics mechanisms of PROFINET IO
PROFINET with STEP 7 V15
84 Function Manual, 12/2017, A5E03444486-AH
Reading asset management data
The asset management record has the index 0xF880 and is read with standard PROFINET
mechanisms by the user of the records, for example a tool or program for evaluating these
data.
A user program in the S7-1500 IO controller, for example, can read out the AMR of an IO
device with the RDREC instruction (Index 0xF880).
It is not possible to write to this data record.
Further information
Whether and to which extent a PROFINET device supports asset management data,
meaning whether it makes an AMR available, is specified in the documentation of the
respective device.
Content and structure of an asset management record
Basic structure of the asset management record
You are first provided with an overview of the general structure of the record. The following
table describes the framework within which the asset management data blocks are
embedded. Each data block represents an asset, a terminal block for example.
Element of the data structure
Designation according to IEC
61158-6-10
Code
Data type / length in
bytes
Header AssetManagement-
Data
BlockType
0x0035
UINT / 2
BlockLength Number of bytes without
counting the bytes for
BlockType and BlockLength
UINT / 2
BlockVersion
0x0100
UINT / 2
AssetManagementInfo
AssetManagementBlocks (n)
NumbersOfEntries Number of AssetManage-
mentBlocks
UINT / 2
AssetManagementBlock 1
See the table below
AssetManagementBlock 2
...
AssetManagementBlock n

Diagnostics and maintenance
4.1 Diagnostics mechanisms of PROFINET IO
PROFINET with STEP 7 V15
Function Manual, 12/2017, A5E03444486-AH 85
Structure of asset management blocks
Each AssetManagementBlock contains identification data and localization information for an
asset. An AssetManagementBlock has a substructure with basic characteristics described
below.
The header of an AssetManagementBlocks contains the coded information about which of
the three possible AM data compilations the record contains. Devices make a suitable
BlockType available in accordance with the various device types:
● Complex devices with information about the hardware and firmware (BlockType
"AM_FullInformation")
● Complex devices with information about the hardware (BlockType
"AM_HardwareOnlyInformation")
● Devices with information about the firmware (BlockType "AM_FirmwareOnlyInformation")
The differentiation provides an efficient data structure below the header. Nevertheless, the
data record can have a considerable size (maximum of 64 KB, depending on the number of
assets that the IO device supplies).
Table 4- 1 Structure of AssetManagementBlock
Element of the data
structure
Designation according to
IEC 61158-6-10
Code
Data type /
length in bytes
Header AssetManage-
mentBlock
BlockType 0x0036 (AM_FullInformation)
0x0037 (AM_HardwareOnlyInformation)
0x0038 (AM_FirmwareOnlyInformation)
UINT / 2
BlockLength Number of bytes without counting the bytes
for BlockType and BlockLength
UINT / 2
BlockVersion
0x0100
UINT / 2
Padding
0x0000 (padding byte)
USINT / 1
Padding
0x0000 (padding byte)
USINT / 1

Diagnostics and maintenance
4.1 Diagnostics mechanisms of PROFINET IO
PROFINET with STEP 7 V15
86 Function Manual, 12/2017, A5E03444486-AH
Element of the data
structure
Designation according to
IEC 61158-6-10
Code
Data type /
length in bytes
AssetManagementBlock
(Structure depends on
the BlockType. Here it is
shown using
AM_FullInformation as
an example)
IM_UniqueIdentifier Manufacturer-generated Universal Unique
Identifier (UUID) conforming to ISO/IEC 9834-
8. Used as a reference key to uniquely identify
this asset.
Example: 550c5300-d34a-22b4-11d3-
5533991111
Array of Byte / 16
AM_Location Description of the location of the asset:
Either slot-oriented ("Slot and SubslotNumber
format") or hierarchical ("Twelve level tree
format").
See following description
Array of Byte / 16
IM_Annotation Manufacturer-specific notation
Example: "Terminal block, Type xyz123 ".
64 bytes are always used. Spaces are used
for padding if the string is shorter.
Array of Char /
64
IM_OrderID Manufacturer-specific article number
Example: "6ES7 131-6BF00-0BA0 ".
64 bytes are always used. Spaces are used
for padding if the string is shorter.
Array of Char /
64
AM_SoftwareRevision
(not at
AM_HardwareOnlyInformati
on)
Manufacturer-specific SW version
Example: "V6.3.8 ".
64 bytes are always used. Spaces are used
for padding if the string is shorter.
If the asset supports IM_Software_Revision,
the AM_SoftwareRevision is padded with
spaces.
Array of Char /
64
AM_HardwareRevision
(not at
AM_FirmwareOnlyInformati
on)
Manufacturer-specific hardware version
Example: "A4 ".
64 bytes are always used. Spaces are used
for padding if the string is shorter.
If the asset supports IM_Hardware_Revision,
the AM_HardwareRevision is padded with
spaces.
Array of Char /
64
IM_Serial_Number Manufacturer-specific unique production-
related number.
The characters come from the visible range
(0x20 ... 0x7E), no control characters.
Example: "A78C-1C82 ".
16 bytes are always used. Spaces are used
for padding if the string is shorter.
Array of Char /
16

Diagnostics and maintenance
4.1 Diagnostics mechanisms of PROFINET IO
PROFINET with STEP 7 V15
Function Manual, 12/2017, A5E03444486-AH 87
Element of the data
structure
Designation according to
IEC 61158-6-10
Code
Data type /
length in bytes
IM_Software_Revision
(not at
AM_HardwareOnlyInformati
on)
Software version, follows a strict structure
(SW version prefix, for example "V", digits for
functional extension, digits for BugFix, digits
for internal change).
Example: 'V' 0x01 0x2 0x3
If AM_SoftwareRevision is padded with spac-
es, you should evaluate
IM_Software_Revision.
If the asset does not support any hardware,
the coding 'V' 0x00 0x00 0x00.
Array of Byte / 4
Prefix (character
"V", "R", "P", "U",
or "T"), then 3
digits "0" to "9"
AM_DeviceIdentification Identification of the device. The structure is as
follows:
AM_DeviceIdentification.DeviceSubID
(for SIEMENS e.g. 0x0000)
AM_DeviceIdentification.DeviceID
(Device ID from manufacturer, 0x0000 to
0xFFFF)
AM_DeviceIdentification.VendorID
(Example for Siemens assets: 0x002A)
AM_DeviceIdentification.Organization: Exa-
mple for Siemens assets: 0x0000
(PROFINET)
Array of Byte / 8
AM_TypeIdentification Manufacturer-allocated type identification:
0x0000: Unspecified
0x0001: Controller (PLC)
0x0002: PC-based
0x0003: IO module, IO submodule
0x0004: Communications module / submod-
ule
0x0005: Interface module / submodule
0x0006: Active network component
0c0007: Media attached unit (bus adapter)
0x0100 to 0x7FF: Manufacturer-specific
UINT / 2
IM_Hardware_Revision
(not at
AM_FirmwareOnlyInformati
on)
Version of the hardware (0x0000 to 0xFFFF)
Example: 0x0003
If AM_HardwareRevision is padded with
spaces, you should evaluate
IM_Hardware_Revision.
UINT / 2

Diagnostics and maintenance
4.1 Diagnostics mechanisms of PROFINET IO
PROFINET with STEP 7 V15
88 Function Manual, 12/2017, A5E03444486-AH
AM_Location
Asset management at PROFINET supports two formats for coding the location of an asset:
● Slot-oriented format ("Slot and SubslotNumber format")
● Hierarchical format ("Twelve
L
evel
T
ree format" abbreviated
LT
format)
Assets that are part of the PROFINET device use the slot-oriented format. These assets are
bound completely to the PROFINET modules and submodules.
Assets that are located outside the PROFINET device use the hierarchical format (LT
format) for coding the location of an asset.
These assets are localized by their tree level. The tree level begins with Level 0. The value
of Level 0 provides information about the proximity to the PROFINET device:
● If the asset is connected to a module that can be addressed through the PROFINET
device model, Level 0 has the value 0. The subsequent levels (Level 1 to Level 3) then
have the meaning of slot address, subslot address and channel number. If further assets
are connected to this asset, the next Level 4 is used. The limit is reached at Level 11.
● If the asset belongs to a PROFINET device but is not connected to a module that can be
addressed through the PROFINET device model, Level 0 has a value between 1 and
0x1FF. An example of such an asset is a power supply unit in the PROFINET device. If a
further asset is connected to this power supply unit, for example a sensor, the next tree
level is used to localize this sensor (Level 1).
● If the asset is located outside the PROFINET device, but, for example, belongs to a
machine into which the PROFINET device is installed, Level 0 has a value between
0x200 and 0x3FE.
The value 0x3FF for a tree level shows that this tree level is not used. This means that no
further asset is connected. In this case, all the lower tree levels down to Level 11 must also
have this value.

Diagnostics and maintenance
4.1 Diagnostics mechanisms of PROFINET IO
PROFINET with STEP 7 V15
Function Manual, 12/2017, A5E03444486-AH 89
Example AM_Location slot-oriented
A rack and the terminal blocks located on it each supply AM data. The slot assignments are
shown in the figure.
Figure 4-4 Example of assets with slot-oriented AM_Location coding.
Code the AM_Location as an asset for each module as follows:
Bit 0 – 7: AM_Location.Structure = 0x02 (coding "Slot and SubslotNumber format")
Bit 8 – 15: AM_Location.Reserved1 = 0x00 (padding byte)
Bit 16 – 31: AM_Location.BeginSlotNumber = 2 (the "Rack" asset begins from Slot 2 on)
Bit 32 – 47: AM_Location.BeginSubslotNumber = 0xFFFF (the asset encompasses all the
subslots of Slot 2. Otherwise you specify the no. of the subslot at which the asset begins)
Bit 48 – 63: AM_Location.EndSlotNumber = 4 (the asset ends at Slot 4)
Bit 64 – 79: AM_Location.EndSubslotNumber = 0xFFFF (the asset encompasses all the
subslots of Slot 4. Otherwise you specify the no. of the subslot at which the asset ends)
Bit 80 – 95: AM_Location.Reserved2 = 0x0000 (padding byte)
Bit 96 – 111: AM_Location.Reserved3 = 0x0000
Bit 112 – 127: AM_Location.Reserved4 = 0x0000

Diagnostics and maintenance
4.1 Diagnostics mechanisms of PROFINET IO
PROFINET with STEP 7 V15
90 Function Manual, 12/2017, A5E03444486-AH
Example AM_Location level-oriented
A complex sensor is connected to an IO module (Slot 5, Subslot 1, Channel 1). Two simple
sensors, in turn, are connected to the complex sensor. The module can be addressed within
the PROFINET device model. Level 0 therefore has the value 0x0000. The next level (Level
1) is specified by the assigned slot. This is followed by the further levels for the subslot and
channel and, if appropriate, further subordinate layers.
Figure 4-5 Example of assets with hierarchical AM_Location coding.
Detailed coding for the example:
Bit 0 – 7: AM_Location.Structure = 0x01 (LT format)
Bit 8 – 17: AM_Location.Level0 = 0x000 (assets that are assigned to modules always have
the Level 0 value 0x000)
Bit 18 – 27: AM_Location.Level1 = 0x005 (Slot 5)
Bit 28 – 37: AM_Location.Level2 = 0x001 (Subslot 1)
Bit 38 – 47: AM_Location.Level3 = 0x001 (Channel 1)
Bit 48 – 57: AM_Location.Level4 = 0x3FF (coding for "Level not used")
Bit 58 – 67: AM_Location.Level5 = 0x3FF (coding for "Level not used")
...
Bit 118 – 127: AM_Location.Level11 = 0x3FF (coding for "Level not used")
Notation used in the screen for the LT coding of complex sensors: 0.5.1.1
The following correspondingly applies for the remaining sensors:
LT coding for simple Sensor 1 at complex sensor: 0.5.1.1.1
LT coding for second simple Sensor 2 at complex sensor: 0.5.1.1.2

Diagnostics and maintenance
4.1 Diagnostics mechanisms of PROFINET IO
PROFINET with STEP 7 V15
Function Manual, 12/2017, A5E03444486-AH 91
Asset management data record for I-devices
With STEP 7 (TIA Portal) as of V15 and with S7-1500 CPUs as of Firmware V2.5, you have
the possibility to compile an asset management record via a user program. Configured as an
I-device, these CPUs then supply the data from centrally plugged modules to a requesting IO
controller as assets.
"S7-1500 CPUs" also refers to the CPU variants S7-1500F, S7-1500T, S7-1500C, S7-1500
SW Controller, S7-1500pro CPUs and ET 200SP CPUs.
Asset management records for I-devices
I-devices often represent machines. The PROFINET IO controller to which the I-device is
assigned only sees the PROFINET interface (also configured as an IO device) and the
transfer areas of the I-device configured by the machine manufacturer. The local modules of
the I-device are not visible or cannot be accessed.
The assigned IO controller can read the central modules as assets of the I-device by means
of an asset management record that the user program of the I-device compiles.
Figure 4-6 Assets of an I-device
Requirement
● S7-1500-CPU as of firmware V2.5, configured as an I-device
● STEP 7 (TIA Portal) as of V15
● If an IO controller is to read the asset management record:
The PROFINET IO controller is programmed correspondingly to read an asset
management record.
For a SIMATIC IO controller, for example, you call a read instruction (RDREC) with
record index 0xF880. The instruction addresses any submodule of the I-device, for
example the first configured transfer area submodule.

Diagnostics and maintenance
4.1 Diagnostics mechanisms of PROFINET IO
PROFINET with STEP 7 V15
92 Function Manual, 12/2017, A5E03444486-AH
Basic procedure
The following steps are fundamentally required to create the requirements so that an I-
device can make its local modules available as an asset management record to a requesting
IO controller:
1. Make the settings in the properties of the PROFINET interface of the CPU.
– Activate "IO device" operating mode
– Activate the "Activate asset management using user program" option
PROFINET interface forwards a request of an IO controller to the user program of the
I-device for reading the asset management record only if the option is selected.
Figure 4-7 Activating asset management using a data record
2. Configure the program routine for compiling the asset management record. The program
part collects the required I&M0 data of the plugged central modules and stores them in
the corresponding fields of the data record structure of the asset management record.
3. Configure the program part for coordinating the data record provision:
For this, call the instruction PRVREC (Provide Record) in accordance with the following
templates in the corresponding modes:
– Cyclic calling (for example in the cycle OB) of the PRVREC instruction with Mode 0, in
order to recognize the AMR request.
– When the AM record request is recognized, the PRVREC program has to
acknowledge within one second that the request has been recognized. This means
that PRVREC must be called with the Mode 2, and with the required AM record. If the
I-device does not adhere to the time frame, the I-device acknowledges the record
request of the IO controller as negative!
Particular aspect for configuration of the PRVREC call: PRVREC has to be called with
F_ID = 0
. This codes that this is an IO-device-specific data record. The SLOT and
SUBSLOT output parameters therefore also return the value 0.
– Within 10 seconds the AM record now has to be completed and PRVREC be called
with Mode 3 (positive response to the IO controller with provision of the AM record). If
the I-device does not adhere to the time frame, the I-device acknowledges the record
request of the IO controller as negative!
A detailed description of the PRVREC instruction and possible error codes for evaluating
the function can be found in the online help of STEP 7 (TIA Portal).

Diagnostics and maintenance
4.1 Diagnostics mechanisms of PROFINET IO
PROFINET with STEP 7 V15
Function Manual, 12/2017, A5E03444486-AH 93
Compilation of the asset management record
You have various possibilities for compiling the asset management record for an I-device:
● Recommendation: The Siemens Industry Online Support makes an application available
to you that helps you to compile the asset management record.
The data area of the asset management record is divided in two. The first part consists of
an automatically determined area that packages the IM0 data of the slots of the I-device
into an asset management block. The second part consists of the user-specific asset
management blocks. You configure the user-specific asset management blocks based on
pre-configured asset management record structures, fill them with information and make
them available to the application.
The application performs the following:
– The application determines the required size of all the asset management blocks.
– The application fills the data block in accordance with the specifications of an asset
management record with the automatically determined asset management blocks and
your user-specific asset management blocks.
– The application makes this asset management record available to the higher-level
IO controller.
The application is described in this application example
(https://support.industry.siemens.com/cs/ww/en/view/109748894)
● You create the asset management record yourself.
The following section describes how you can compile an asset management record for an
I-device yourself.
The concept assumes you yourself determine the I&M data for each centrally plugged
module and fill the asset management record with this information. The I&M0 data of a
module contains basic information about the module such as the manufacturer's code,
article number, serial number, hardware and firmware version. These are the data that
are also required in the AM record for an asset.
Determine the I&M data of centrally plugged modules
The central structure consists of an optionally plugged power supply unit (Slot 0), followed by
the I-device CPU (Slot 1), and then followed by the further modules, such as digital modules,
analog modules, etc. (as of Slot 2).
You determine the I&M data with the "Get_IM_Data" instruction for the plugged modules with
exception of the CPU:
To assign parameters for the "Get_IM_Data" instruction, you require the hardware identifier
(LADDR input parameter). You determine the hardware identifier for each occupied slot with
the "GEO2LOG" instruction (Determine hardware identifier from slot).
Summary of the theoretical steps:
1. In a loop, determine the hardware identifiers of the plugged modules with the
"GEO2LOG" instruction.
2. For each hardware identifier found, determine the I&M data by using the "Get_IM_Data"
instruction and store these data in a data block that you address with the input parameter
DATA. Use ARRAY of BYTE for the data storage. This corresponds to the description of
the AM record contents in the preceding section.

Diagnostics and maintenance
4.1 Diagnostics mechanisms of PROFINET IO
PROFINET with STEP 7 V15
94 Function Manual, 12/2017, A5E03444486-AH
Forming an AM record with the determined I&M data
The following sections are based on the description of the fundamental structure of the AM
record, see the preceding section.
Since each module of an S7-1500 contains hardware and firmware information, select the
coding for "AM_FullInformation" for the assigned BlockType.
For the data types used:
● IM_Annotation, IM_OrderID, AM_SoftwareRevision and AM_HardwareRevision:
Characters (UTF-8)
● IM_Serial_Number: Characters ("ASCII characters") with the exception of the characters
for DEL (0x7F)
● Do not use String data types. They require additional bytes and therefore do not conform
to the conventions of the PROFINET standard 61158-6-10 "Application layer protocol
specification"
Form the AM_FullInformationBlock for each module as follows:
Table 4- 2 AM_FullInformationBlock for modules
Data record element
Description
IM_UniqueIdentifier Generate a (pseudo) random UUID (hash value) in accordance with ISO 9834-8 as follows:
• Generate an 8-byte hash value across the I&M0 data of the module (as of Slot 2).
Use the algorithm Fowler-Noll-Vo (in short: FNV); an algorithm for generating variance coef-
ficients (hash values) across data field, see corresponding example code in the Internet or
online support.
• Generate an 8-byte hash value across the I&M0 data of the CPU.
(Use the algorithm Fowler-Noll-Vo (in short: FNV) as described above)
• IM_UniqueIdentifier
Byte 0 to 7: Hash value of module I&M0 data
Bytes 8 to 15: Hash value for CPU-I&M0 data
Required customizations to ISO 9834-8:
Byte 8, Bit 7 has to be set to 1, and Byte 8, Bit 6 to 0 (result of the AND operator with
00
11
1111, subsequent OR operator with
10
00 0000)
Byte 6, Bit 4 to 7 have to be set to 0100 (result of the AND operation with 0000 1111, then
OR operation with 0001 0000)
Since this algorithm is based on the I&M0 data of the CPU as well as of the modules, it gener-
ates a constant IM_UniqueIdentifier for an individual module. When the configuration changes
the IM_UniqueIdentifier also changes.
AM_Location
Byte 0 = 0x02 (slot-oriented coding), see description in the preceding section.
IM_Annotation
Example: "S7-1500 module" and pad the remaining bytes of IM_Annotation with spaces (0x20).
IM_OrderID Copy 20 bytes of the I&M0 data of the module (beginning with offset 2 of the I&M0 data). Pad
the remaining 44 bytes with spaces (0x20)
AM_SoftwareRevision
Pad the field with 64 spaces (0x20)
AM_HardwareRevision
Pad the field with 64 spaces (0x20)
IM_Serial_Number
Copy 16 bytes of the I&M0 data of the module (beginning with offset 22 of the I&M0 data)
IM_Software_Revision
Copy 4 bytes of the I&M0 data of the module (beginning with offset 40 of the I&M0 data)

Diagnostics and maintenance
4.1 Diagnostics mechanisms of PROFINET IO
PROFINET with STEP 7 V15
Function Manual, 12/2017, A5E03444486-AH 95
Data record element
Description
AM_DeviceIdentification Byte 0, 1, 2, 6, 7 = 0x00
Byte 3 = 0x2A (Vendor = Siemens)
Byte 4 = 01, Byte 5 = DeviceID (e.g. CPU 15xx = 0x0E)
AM_TypeIdentification Copy 2 bytes of the I&M0 data of the module (beginning with offset 48 of the I&M0 data)
IM_Hardware_Revision
Copy 2 bytes of the I&M0 data of the module (beginning with offset 38 of the I&M0 data)

Diagnostics and maintenance
4.2 Diagnostics using status LEDs
PROFINET with STEP 7 V15
96 Function Manual, 12/2017, A5E03444486-AH
4.2
Diagnostics using status LEDs
LEDs for diagnostics on PROFINET
Each port of a PROFINET interface of a SIMATIC device has one LED.
The following table shows a summary of the meaning of these LEDs in the S7-1500,
ET 200MP, ET 200SP and ET 200AL systems.
Table 4- 3 S7-1500, ET 200MP, ET 200SP, ET 200AL: LEDs for diagnostics on PROFINET
LED image
Meaning
S7-1500
ET 200MP
ET 200SP
ET 200AL
LINK/TX/RX LED
LK LED
P1 Link LED
P2 Link LED
LED off
There is no Ethernet connection between
the PROFINET interface of the PROFINET
device and the communication partner.
No data is currently being sent/received via
the PROFINET interface.
X X X X
LED green
There is an Ethernet connection between
the PROFINET interface of your PROFINET
device and a communication partner.
X X X X
LED flashes
green
The "LED flashing test" is being performed. X X X X
LED flickers yel-
low
Data is currently being received from or sent
to a communications partner on Ethernet via
the PROFINET interface of the PROFINET
device.
X X - -
Additional information
You can find a detailed description of all LEDs of the module with cause of the error and
remedies in the relevant documentation for the module.

Diagnostics and maintenance
4.3 Diagnostics via the display of the S7-1500 CPUs
PROFINET with STEP 7 V15
Function Manual, 12/2017, A5E03444486-AH 97
4.3
Diagnostics via the display of the S7-1500 CPUs
Display
The S7-1500 CPU has a display and operating keys. The display of the CPU shows you the
control and status information in different menus. You use operating keys to navigate
through the menus and make a variety of settings in the process.
Diagnostics via the display
The following indicators can be evaluated for diagnostics purposes on the display:
● Error and alarm texts (system diagnostics, alarm messages)
● Module status for central and distributed modules
In the following example of a display of the CPU 1516-3 PN/DP, you can see a warning on
the diagnostics icon and an exclamation mark on the icon for module.
Figure 4-8 Display of overview

Diagnostics and maintenance
4.3 Diagnostics via the display of the S7-1500 CPUs
PROFINET with STEP 7 V15
98 Function Manual, 12/2017, A5E03444486-AH
Module status
To show the module status, navigate on the display through the menu items "Module" >
"PROFINET I/O (X1)" > "Station" > "Slot" > "Status" > "Module status".
The module status indicates that a fault has occurred in the module. The "lower-level status"
is the status of the module in the diagnostics level below this. In the example, the status is
"good", i.e., the fault is not in the lower diagnostics level submodule or channel, but instead
in the module.
Figure 4-9 Display of module status
Error and alarm texts
You can show diagnostics buffer entries and alarm messages for the relevant automation
system on the display.
To show the diagnostics buffer entries of the CPU, navigate on the display via the menu
items "Diagnostics" > "Diagnostics buffer".
Figure 4-10 Display of diagnostics buffer

Diagnostics and maintenance
4.3 Diagnostics via the display of the S7-1500 CPUs
PROFINET with STEP 7 V15
Function Manual, 12/2017, A5E03444486-AH 99
To show the alarm messages of the automation system, navigate through the menu items
"Diagnostics" > "Alarms" > "Alarm text" on the display.
Note
Updating the alarm display
The display shows the currently read status of the CPU in static form, the display is not
automatically updated. The alarm display is updated after it has been exited and opened
again.
You set the automatic updating of the diagnostics information under: "
Display" >
"DiagnosticRefresh".
Figure 4-11 Display of alarms
Figure 4-12 Display of alarm message
Additional information
You can find the description of the operation and functions of the display in the
SIMATIC S7-1500 Display Simulator (http://www.automation.siemens.com/salesmaterial-
as/interactive-manuals/getting-started_simatic-s7-1500/disp_tool/start_de.html).

Diagnostics and maintenance
4.4 Diagnostics via Web server
PROFINET with STEP 7 V15
100 Function Manual, 12/2017, A5E03444486-AH
4.4
Diagnostics via Web server
The CPUs belonging to the S7 family have their own integrated Web server with a wide
range of functions.
For diagnostics, the Web server supports you with the following displays:
● Contents of the diagnostic buffer
● Module status
● Actual topology of the PROFINET system
● Set topology of the PROFINET system (from the configuration)
Set topology and actual topology - graphic view
Requirements for displaying the set and actual topology:
● You have configured the PROFINET ports in the topology editor of the hardware and
network editor of STEP 7.
● You have loaded the entire project with STEP 7 in the CPU.
The following shows an example of the graphic view.
Figure 4-13 Topology - graphic view via the Web server

Diagnostics and maintenance
4.4 Diagnostics via Web server
PROFINET with STEP 7 V15
Function Manual, 12/2017, A5E03444486-AH 101
Meaning of the colored connections in the set/actual topology:
Table 4- 4 Meaning of the colored connections in the set/actual topology:
Connection
Meaning
Set topology
Actual topology
green The current actual connection matches the configured set
connection.
detected connections
red The current actual connection does not match the config-
ured set connection (e.g., port interchanged).
-
yellow The connection cannot be diagnosed. Causes:
• The communication to an IO device has been disrupted
(e.g., cable removed)
• Connection to a passive component
• Connection to PROFINET devices of another IO control-
ler or PROFINET system
-
① Configured and accessible PROFINET devices
Configured and accessible PROFINET devices are displayed dark-gray. Connections show
the ports through which the PROFINET devices of a station are connected.
① Configured but not accessible PROFINET devices
The configured but not accessible PROFINET devices are displayed in pink with red border
(e.g., device has failed, cable disconnected).
③ Disabled devices
All disabled, configured PROFINET devices are displayed light-gray.
④ Interchanged ports
Interchanged ports are marked red in the set topology view. The currently connected ports
are displayed in the actual topology, the configured set connection in the set topology.

Diagnostics and maintenance
4.4 Diagnostics via Web server
PROFINET with STEP 7 V15
102 Function Manual, 12/2017, A5E03444486-AH
⑤ PROFINET devices of another PROFINET IO system
● In the set topology:
A PROFINET device of another PROFINET IO system is displayed with a green
connection (or red connected if the ports have been interchanged), when it is directly
adjoining a configured and accessible PROFINET device ① and it is also accessible.
When the PROFINET device of another PROFINET IO system is not accessible, a yellow
connection line is displayed.
The connection between two PROFINET devices that both belong to a different
PROFINET IO system, cannot be determined and is always displayed in yellow.
● In the actual topology:
A PROFINET device of another PROFINET IO system is only displayed if the PROFINET
device is in direct proximity to a configured PROFINET device. The PROFINET device is
displayed light-gray and with dashed line.
For PROFINET devices of a different PROFINET IO system,
no
status display is shown on
the device head.
⑥ Representation of faulty neighbor relations
The devices whose neighbor relations cannot be read out completely or correctly are
displayed light-gray with red border.
Additional information
The tabular view of the actual topology and the status overview of the PROFINET devices in
the project are possible.
You can find these views, additional topology examples, and detailed information on the
operation and the functions of the Web server in the Web server
(http://support.automation.siemens.com/WW/view/en/59193560) manual.

Diagnostics and maintenance
4.5 Diagnostics in STEP 7
PROFINET with STEP 7 V15
Function Manual, 12/2017, A5E03444486-AH 103
4.5
Diagnostics in STEP 7
For PROFINET, you have the following options to evaluate diagnostics in STEP 7:
● Online & diagnostics - Devices & networks
● Online & diagnostics - diagnostics of PROFINET ports
Online & diagnostics network view
In the hardware and network editor (launched from the "Project tree" by double-clicking
"Devices & networks"), you can get an overview of the current state of your system by
clicking on the "Go online" button. It also shows the configuration information (for example,
non-configured modules). This option is also available in the topology view in similar form.
Schematic drawing of the network view (online):
Figure 4-14 Online & diagnostics network view

Diagnostics and maintenance
4.5 Diagnostics in STEP 7
PROFINET with STEP 7 V15
104 Function Manual, 12/2017, A5E03444486-AH
Online & diagnostics device view
In STEP 7, you can display an overview of the modules in which faults have occurred. To do
this, select the menu command "Online > Online & diagnostics". Once you are connected,
you can see the status of the accessible devices in the project tree.
Double-click the device which displays an alarm message to access the faulty module
directly. The device view is opened in the work area. In the device view of the device that
reports the fault you can see directly in which module the fault occurs.
Open the "Diagnostics" tab and the subordinate "Device information" tab in the Inspector
window for a more detailed error description.
Schematic drawing of the device view (online):
Figure 4-15 Online & diagnostics device view

Diagnostics and maintenance
4.5 Diagnostics in STEP 7
PROFINET with STEP 7 V15
Function Manual, 12/2017, A5E03444486-AH 105
Diagnostics of PROFINET ports
If you select "PROFINET interface > Ports" in the Diagnostics area in the online &
diagnostics device view of a PROFINET device, the ports of the PROFINET interface are
listed in a table.
The table provides you with the following information about the ports of the PROFINET
interface.
● Name
● Status
● Settings
● Operating mode
Figure 4-16 Diagnostics of PROFINET ports in STEP 7
Additional information
You can find information on the system diagnostics for S7-1500, ET 200MP, ET 200SP and
ET 200AL in the Diagnostics
(http://support.automation.siemens.com/WW/view/en/59192926) function manual and online
help for STEP 7.

Diagnostics and maintenance
4.6 Extended maintenance concept
PROFINET with STEP 7 V15
106 Function Manual, 12/2017, A5E03444486-AH
4.6
Extended maintenance concept
Extended maintenance concept
The PROFINET interfaces with integrated switch of the SIMATIC devices support the four-
level diagnostics concept in accordance with PROFINET specification Version V2.3 or higher
with the following status:
Table 4- 5 Classification of the diagnostic status
Diagnostic status
Symbol
Severity of the error
Good
Green checkmark
Maintenance
required
Green wrench
Maintenance
demanded
Yellow wrench
Bad
Red wrench
The aim of the diagnostics concept is the early detection and elimination of potential faults -
before they cause a production outage.
Other status information is defined in addition to the Good (no fault) and Bad (fault) status
information for a PROFINET device.
The maintenance information is generated with the following system alarms:
● Maintenance required (symbolized by a green wrench) and
● Maintenance demanded (symbolized by a yellow wrench)
The times at which the two system alarms are generated can be customized for most wear
parameters.

Diagnostics and maintenance
4.6 Extended maintenance concept
PROFINET with STEP 7 V15
Function Manual, 12/2017, A5E03444486-AH 107
Example: Maintenance demanded for a PROFINET cable
The following graphic illustrates how diagnostics information is exchanged when the
transmission quality on the optical cable decreases due to ageing, for example. In this
example, the scenario is considered after a maintenance required has already been
diagnosed.
Num-
ber
Description
①
The system reserve of the fiber-optic cable drops below 0 dB.
②
Both the ET 200S PN FO and the switch send the maintenance demanded alarm to the IO
controller.
③
Based on the interrupts, the IO controller detects the maintenance demanded from the switch
and from the IO device. The module information data is updated in the IO controller and the
corresponding error OBs are called. Note: To be able to start the error OBs in the IO control-
ler, the "Call the user program if communication errors occur" property must be selected in
STEP 7 for the relevant IO controller.
④
In STEP 7 (on the programming device/PC), the maintenance demanded message is indica-
ted on the IO device and at the switch by a yellow wrench symbol.
⑤
STEP 7 can also read out detailed information directly from the switch.
Figure 4-17 Maintenance demanded for a PROFINET cable

Diagnostics and maintenance
4.7 Diagnostics of the network topology
PROFINET with STEP 7 V15
108 Function Manual, 12/2017, A5E03444486-AH
4.7
Diagnostics of the network topology
Availability
As an open standard, you can use any SNMP based systems or software solutions for
diagnostics in PROFINET.
Network diagnostics
The network management protocol SNMP (Simple Network Management Protocol) uses the
wireless UDP transport protocol. It consists of two network components, similar to the
client/server model. The SNMP manager monitors the network nodes and the SNMP clients
collect the various network-specific information in the individual network nodes and store it in
a structured form in the
MIB
(Management Information Base). This information allows a
network management system to run detailed network diagnostics.
MIB
The MIB (Management Information Base) is the database of a device. SNMP clients access
this database in the device. The S7 device family supports the following standard MIBs:
● MIB II, standardized in the RFC 1213
● LLDP-MIB, standardized in the international standard IEC 802.1AB
● LLDP-PNIO-MIB, standardized in the international standard IEC 61158-6-10
Detecting the network topology
LLDP (Link Layer Discovery Protocol) is a protocol that is used to detect the closest
neighbor. LLDP enables a device to send information about itself and to receive information
from its neighbor devices. This information is then saved in the LLDP MIB, for example, and
can be queried using SNMP. This information allows a network management system to
determine the network topology.
Use of SNMP (Simple Network Management Protocol)
SNMP can be used as follows:
● By users to integrate network diagnostics into a central HMI/SCADA system using the
SIMATIC NET OPC server
● By the IT administration of machine and plant operators to monitor their Industrial
Ethernet network using standard network management systems.
● By the IT administration, to monitor the automation network, alongside the office network,
using standard network management systems.
Use of SNMP in the SIMATIC NET environment
SNMP-compliant devices from the SIMATIC NET family can be monitored and operated via
a conventional standard Internet browser. The management system known as web-based
management offers a wide range of device-specific information (network statistics, status of
redundant supply, for example).

Diagnostics and maintenance
4.8 Diagnostics in the user program
PROFINET with STEP 7 V15
Function Manual, 12/2017, A5E03444486-AH 109
4.8
Diagnostics in the user program
4.8.1
Diagnostics and configuration data records
Diagnostics mechanism
The IO device outputs a diagnostics interrupt to the IO controller when it detects faults such
as wire break on an IO module. This interrupt calls a corresponding organization block in the
user program (diagnostics interrupt OB82), in order to generate a defined (programmed)
response to the fault and passes a diagnostics data record.
Diagnostics data records in PROFINET IO
There are two different types of diagnostics data record:
1. Channel diagnostics data records
Channel diagnostics data records are generated if a channel is in an error state and / or
has triggered an interrupt.
A diagnostics data record of length 0 is returned if there is no fault.
2. Vendor-specific diagnostics data records
The structure and size of vendor-specific diagnostics data records depend on the
vendor's settings.
For information about vendor-specific diagnostics data records, refer to the appropriate
device manual.
Addressing levels of diagnostics data records
Diagnostics and configuration data is evaluated at the following addressing levels:
● Device level
● AR (Application Relation)
● API (Application Process Identifier)
● Slot
● Subslot

Diagnostics and maintenance
4.8 Diagnostics in the user program
PROFINET with STEP 7 V15
110 Function Manual, 12/2017, A5E03444486-AH
A group of diagnostics and configuration data records are available for each address level
(exception: device level always 0xF80c). In HEX representation, the individual groups of data
records are distinguished by the first letter of the data record number.
Figure 4-18 Addressing levels of diagnostics data records
The information for each IO device (addressing level AR), module (addressing level slot) or
submodule (addressing level subslot) is always transferred in separate diagnostics or
configuration data records. The data record returns diagnostics data or configuration data for
one or more subslots, slots and APIs, depending on the addressing level.
Note
The diagnostics information is only generated for configured modules / submodules /
channels.

Diagnostics and maintenance
4.8 Diagnostics in the user program
PROFINET with STEP 7 V15
Function Manual, 12/2017, A5E03444486-AH 111
4.8.2
Evaluate diagnostics in the user program
Diagnostics in the user program
For PROFINET IO, a cross-vendor structure of data records with diagnostics information
applies. Diagnostics information is created only for channels on which a fault has occurred.
With PROFINET, there are two basic ways to obtain diagnostics information.
1. Evaluating the diagnostics status
Read out the diagnostics of your PROFINET IO system using the instructions "DeviceStates"
and "ModuleStates", to localize those stations / modules or station / modules with
maintenance demanded or maintenance required that have faults within a PROFINET IO
system.
The instruction RDREC (read data record) is then used to read various diagnostics data
records directly from the module concerned and thus obtain detailed information about the
error.
Num-
ber
Description
①
All individual errors are collected in a single data record on the interface module.
②
In your user program, the instruction "RDREC" reads the entire station status asynchronous-
ly directly from the IO device.
Figure 4-19 Example: Evaluating diagnostics data records with the instruction "RDREC"

Diagnostics and maintenance
4.8 Diagnostics in the user program
PROFINET with STEP 7 V15
112 Function Manual, 12/2017, A5E03444486-AH
2. Evaluation of interrupts
When the error OB (OB 82) is called, the OB's start information provides you with information
on the cause and location of the error. Detailed information on the error event can be
obtained in the error OB using the instruction "RALRM" (read additional interrupt
information).
Num-
ber
Description
①
Every error is sent to the IO controller individually as channel diagnostics information in the
form of an interrupt.
②
In the IO controller, the module status data is updated automatically and the error OB
(OB 82) is started.
③
In your user program in the error OB (OB 82), the instruction "RALRM" reads the error syn-
chronously from the IO controller without addressing the IO device.
Figure 4-20 Diagnostics with OB 82 and the instruction "RALRM"
Instructions and OBs
You will find information on the instructions and OBs in the STEP 7 online help.

PROFINET with STEP 7 V15
Function Manual, 12/2017, A5E03444486-AH 113
Functions
5
Introduction
The following section describes the PROFINET IO functions for field of application,
properties and configuration in STEP 7.
Refer to the documentation for the respective device to see to what extent the PROFINET
devices support the described functions.
You can find a tabular overview of the PROFINET devices and the functions these support
on the Internet (https://support.industry.siemens.com/cs/ww/en/view/102325771).
5.1
Connecting other bus systems
5.1.1
Connecting other bus systems
Fieldbus integration
PROFINET allows you to use a proxy-capable PROFINET device to integrate existing
fieldbus systems (for example, PROFIBUS, AS interface). The devices of these fieldbus
systems are mapped on proxy PROFINET devices. In this way, you can set up any hybrid
systems consisting of fieldbus and Ethernet-based subsystems. This allows a continuous
exchange of information.
Figure 5-1 Gateways on PROFINET IO

Functions
5.1 Connecting other bus systems
PROFINET with STEP 7 V15
114 Function Manual, 12/2017, A5E03444486-AH
Gateways of an S7-1500 CPU
An overview of the gateways at an S7-1500 CPU is provided in this FAQ
(https://support.industry.siemens.com/cs/ww/en/view/88778900).
Connecting to building busses
● BACnet: You can find an application example for configuring communication between a
SIMATIC PLC and a BACnet network with a gateway here:Application example
(https://support.industry.siemens.com/cs/ww/en/view/109476182).
● M-bus: You can find an application example for configuring communication between a
SIMATIC PLC and an M-bus network with a gateway here:Application example
(https://support.industry.siemens.com/cs/ww/en/view/109478527).
● DALI: You can find an application example for configuring communication between a
SIMATIC PLC and a DALI network with a gateway here:Application example
(https://support.industry.siemens.com/cs/ww/en/view/109740160).
● KNX: You can find an application example for configuring communication between a
SIMATIC PLC and a KNX network with a gateway here:Application example
(https://support.industry.siemens.com/cs/ww/en/view/109739689).

Functions
5.1 Connecting other bus systems
PROFINET with STEP 7 V15
Function Manual, 12/2017, A5E03444486-AH 115
5.1.2
Linking PROFINET and PROFIBUS
Linking PROFINET and PROFIBUS
With a proxy-capable PROFINET device which is equipped with a PROFINET interface in
addition to a PROFIBUS interface (for example, IE/PB Link PN IO), you can integrate
existing PROFIBUS configurations into the PROFINET configuration.
The following figures shows how a PROFIBUS system is connected via IE/PB Link to a CPU
S7-1500 (as of firmware version 1.7).
Figure 5-2 Gateway from PROFINET and PROFIBUS via IE/PB link
PROFINET device with proxy functionality
The PROFINET device with proxy functionality is the substitute for a PROFIBUS device on
Ethernet. The proxy functionality allows a PROFIBUS device to communicate not only with
its master but also with all devices on PROFINET.
With PROFINET you can connect an existing PROFIBUS system to an IO controller, for
example with the help of an IE/PB Link PN IO.
From the IO controller perspective, the PROFIBUS DP slaves are connected to the same
network as the IE/PB Link PN IO. These slaves have the same device name and IP address
as the IE/PB Link PN IO, but different device numbers. Furthermore, each also has a specific
PROFIBUS address.
In this way, you can link both DPV0 and DPV1 slaves to PROFINET.
For information on how to connect a DP slave to a PROFINET IO system, refer to section
Connect the DP slave via the IE/PB Link to a PROFINET IO system (Page 116).

Functions
5.1 Connecting other bus systems
PROFINET with STEP 7 V15
116 Function Manual, 12/2017, A5E03444486-AH
Diagnostic options with a CPU S7-1500 as IO controller
The CPU S7-1500 (as of firmware version 1.7) as IO controller detects disrupted DP slaves
behind the IP/PB link.
5.1.3
Connect the DP slave via the IE/PB Link to a PROFINET IO system
Requirements
● STEP 7 as of V13 SP1
● S7-1500 CPU as of firmware version 1.7
● ET 200SP CPU as of firmware version 1.7
● CPU 1516pro-2 PN as of firmware version 2.0
● S7-1500 Software Controller as of firmware version 1.7
● S7-300/400 CPU
Procedure for connecting a DP slave via an IE/PB Link
To connect a DP slave to a PROFINET IO system via an IE/PB Link in STEP 7, follow these
steps:
1. Drag-and-drop a PROFINET CPU, for example CPU 1513-1 PN, from the hardware
catalog into the network view of STEP 7.
2. Drag-and-drop an IE/PB Link PN IO from the hardware catalog into the network view of
STEP 7. The IE/PB Link PN IO is located under Network components > Gateways >
IE/PB Link PN IO.
3. Assign the IE/PB Link PN IO to the CPU.
4. Drag a PROFIBUS interface module e.g. IM155-6 DP HF, from the hardware catalog to
the network view.
5. Assign the interface module to the IE/PB Link.
Figure 5-3 Configuring an IE/PB link
6. Select the IE/PB Link PN IO in the network view of STEP 7.

Functions
5.1 Connecting other bus systems
PROFINET with STEP 7 V15
Function Manual, 12/2017, A5E03444486-AH 117
7. In the Inspector window, go to the "Gateway" area and select the "Network gateway as
PROFINET IO proxy" option.
Figure 5-4 Setting a gateway
8. In the PROFINET device number area, you can assign a PROFINET device number for
the DP slave.
If you have selected the "Device number = PB address" check box (default), STEP 7
automatically assigns the device number according to the PROFIBUS address of the
slave. In addition, you no longer need to update the device number if the PROFIBUS
address changes.
Figure 5-5 Assigning PN device numbers for IE/PB link
Result
You have connected the DP slave to the PROFINET IO system.
Reference
Additional information on the IE/PB link is available in the manual Gateway IE/PB Link PN IO
(http://support.automation.siemens.com/WW/view/en/19299692).

Functions
5.2 Intelligent IO devices (I-devices)
PROFINET with STEP 7 V15
118 Function Manual, 12/2017, A5E03444486-AH
5.2
Intelligent IO devices (I-devices)
5.2.1
I-device functionality
I-device functionality
The "I-device" (intelligent IO device) functionality of a CPU facilitates data exchange with an
IO controller and operation of the CPU as intelligent preprocessing unit of sub processes, for
example. The I-device is linked as an IO device to a "higher-level" IO controller.
The preprocessing is handled by the user program in the I-device. The process values
acquired in the centralized or distributed (PROFINET IO or PROFIBUS DP) I/O are
preprocessed by the user program and made available to the IO controller.
Figure 5-6 I-device
"I-device" naming conventions
In the remainder of this description, a CPU or a CP with I-device functionality is simply called
an "I-device".
Application example: Configuration and application of the PROFINET I-device function
A detailed application example is available here
(https://support.industry.siemens.com/cs/ww/en/view/109478798).

Functions
5.2 Intelligent IO devices (I-devices)
PROFINET with STEP 7 V15
Function Manual, 12/2017, A5E03444486-AH 119
5.2.2
Properties and Advantages of the I-Device
Fields of application
Fields of application of the I-device:
● Distributed processing
A complex automation task can be divided into smaller units/subprocesses. This results
in manageable processes which lead to simplified subtasks.
● Separating subprocesses
Complicated, widely distributed and extensive processes can be subdivided into several
subprocesses with manageable interfaces by using I-devices. These subprocesses can
be stored in individual STEP 7 projects if necessary, which can later be merged to form
one master project.
● Know-how protection
Components can only be delivered with a GSD file for the I-device interface description
instead of with a STEP 7 project. The know-how of the user program may no longer be
published.
Properties
Properties of the I-device:
● Unlinking STEP 7 projects
Creators and users of an I-device can have completely separated STEP 7 automation
projects. The GSD file forms the interface between the STEP 7 projects. This allows a link
to standard IO controllers via a standardized interface.
● Real-time communication
The I-device is provided with a deterministic PROFINET IO system via a PROFINET IO
interface and therefore supports RT (real-time communication) and IRT (isochronous real
time).
Advantages
The I-device has the following advantages:
● Simple linking of IO controllers
● Real-time communication between IO controllers
● Relieving the IO controller by distributing the computing capacity to I-devices.
● Lower communication load by processing process data locally.
● Manageable, due to processing of subtasks in separate STEP 7 projects

Functions
5.2 Intelligent IO devices (I-devices)
PROFINET with STEP 7 V15
120 Function Manual, 12/2017, A5E03444486-AH
5.2.3
Characteristics of an I-Device
Principle
An I-device is included in an IO system like a standard IO device.
I-device without lower-level PROFINET IO system
The I-device does not have its own distributed I/O. The configuration and parameter
assignment of the I-devices in the role of an IO device is the same as for a distributed I/O
system (for example ET 200).
Figure 5-7 I-device without lower-level PROFINET IO system
I-device with lower-level PROFINET IO system
Depending on the configuration, an I-device can also be an IO controller on a PROFINET
interface in addition to having the role of an IO device.
This means that the I-device can be part of a higher-level IO system via its PROFINET
interface and as an IO controller can support its own lower-level IO system.
The lower-level IO system can, in turn, contain I-devices (see figure below). This makes
hierarchically structured IO systems possible.

Functions
5.2 Intelligent IO devices (I-devices)
PROFINET with STEP 7 V15
Function Manual, 12/2017, A5E03444486-AH 121
In addition to its role as IO controller, an I-device can also be used via a PROFIBUS
interface as DP master for a lower-level PROFIBUS system.
Figure 5-8 I-device with lower-level IO system

Functions
5.2 Intelligent IO devices (I-devices)
PROFINET with STEP 7 V15
122 Function Manual, 12/2017, A5E03444486-AH
Example - the I-device as IO device and IO controller
The I-device as IO device and IO controller is explained based on the example of a print
process. The I-device controls a unit (a subprocess). One unit is used, for example, to insert
additional sheets such as flyers or brochures in a package of printed material.
Figure 5-9 Example - the I-device as IO device and IO controller
Unit 1 and unit 2 each consist of an I-device with centralized I/O. The I-device along with the
distributed I/O system (for example ET 200) forms unit 3.
The user program on the I-device is responsible for preprocessing the process data. For this
task, the user program of the I-device requires default settings (for example control data)
from the higher-level IO controller. The I-device provides the higher-level IO controller with
the results (for example status of its subtask).

Functions
5.2 Intelligent IO devices (I-devices)
PROFINET with STEP 7 V15
Function Manual, 12/2017, A5E03444486-AH 123
I-device as a shared device
An I-device can also be used simultaneously by multiple IO controllers as a shared device.
Figure 5-10 I-device as a shared device
Information about configuring an I-device as a shared device is available in the section
Configuring an I-device as a shared device (Page 145).
5.2.4
Data Exchange between higher- and lower-level IO system
Introduction
The next chapter shows the data exchange between the higher- and lower-level IO system.

Functions
5.2 Intelligent IO devices (I-devices)
PROFINET with STEP 7 V15
124 Function Manual, 12/2017, A5E03444486-AH
Transfer areas
Transfer areas are an interface to the user program of the I-device CPU. Inputs are
processed in the user program and outputs are the result of the processing in the user
program.
The data for communication between IO controller and I-device is made available in the
transfer areas. A transfer area contains an information unit that is exchanged consistently
between IO controller and I-device. You can find more information on configuration and use
of transfer areas in the section Configuring the I-device (Page 125).
The next figure shows the data exchange between the higher- and lower-level IO system.
The individual communication relations are explained below based on the numbers.
Figure 5-11 Data exchange between higher- and lower-level IO system

Functions
5.2 Intelligent IO devices (I-devices)
PROFINET with STEP 7 V15
Function Manual, 12/2017, A5E03444486-AH 125
① Data exchange between higher-level IO controller and normal IO-device
In this way, the IO controller and IO devices exchange data through PROFINET.
② Data exchange between higher-level IO controller and I-device
In this way, the IO controller and the I-device exchange data through PROFINET.
The data exchange between a higher-level IO controller and an I-device is based on the
conventional IO controller / IO device relationship.
For the higher-level IO controller, the transfer areas of the I-devices represent submodules of
a preconfigured station.
The output data of the IO controller is the input data of the I-device. Analogously, the input
data of the IO controller is the output data of the I-device.
③ Transfer relationship between the user program and the transfer area
In this way, the user program and the transfer area exchange input and output data.
④ Data exchange between the user program and the I/O of the I-device
In this way, the user program and the centralized / distributed I/O exchange input and output
data.
⑤ Data exchange between the I-device and a lower-level IO device
In this way, the I-device and its IO devices exchange data. The data transfer is via
PROFINET.
5.2.5
Configuring the I-device
Introduction
There are basically two possibilities for configuration:
● Configuration of an I-device within a project
● Configuration of an I-device that is used in another project or in another engineering
system.
STEP 7 allows you to configure an I-device for another project or for another engineering
system by exporting a configured I-device to a GSD file. You import the GSD file in other
projects or engineering systems as with other GSD files. The transfer areas for the data
exchange, among other data, are stored in this GSD file.

Functions
5.2 Intelligent IO devices (I-devices)
PROFINET with STEP 7 V15
126 Function Manual, 12/2017, A5E03444486-AH
Configuration of an I-device within a project
1. Drag-and-drop a PROFINET CPU from the hardware catalog into the network view.
2. Drag-and-drop a PROFINET CPU, which can also be configured as an IO device, from
the hardware catalog into the network view. This device is configured as I-device (e.g.,
CPU 1516-3 PN/DP).
3. Select the PROFINET interface for the I-device.
4. In the Inspector window in the area navigation choose "Operating mode" and select the
check box "IO device".
5. Now you have the option of choosing the IO controller in the "Assigned IO controller"
drop-down list.
Once you have chosen the IO controller, the networking and the IO system between both
devices are displayed in the network view.
Figure 5-12 Configuring the I-device
6. With the "Parameter assignment of PN interface by higher-level IO controller" check box,
you specify whether the interface parameters will be assigned by the I-device itself or by
a higher-level IO controller.
If you operate the I-device with a lower-level IO system, then the parameters of the I-
device PROFINET interface (for example, port parameter) cannot be assigned with the
higher-level IO controller.

Functions
5.2 Intelligent IO devices (I-devices)
PROFINET with STEP 7 V15
Function Manual, 12/2017, A5E03444486-AH 127
7. Configure the transfer areas. The transfer areas are found in the area navigation section
"I-device communication".
– Click in the first field of the "Transfer area" column. STEP 7 assigns a default name
which you can change.
– Select the type of communication relation: you can currently only select CD or F-CD
for "Controller-device communication relation".
– Addresses are automatically preset; you can correct addresses if necessary, and
determine the length of the transfer area which is to be consistently transferred.
Figure 5-13 Configuring the transfer areas
8. A separate entry is created in the area navigation for each transfer area. If you select one
of these entries, you can adjust the details of the transfer area, or correct them and
comment on them.
Configuring an I-device with a GSD file
If you use an I-device in another project, or if the I-device is used in another engineering
system, then configure the higher-level IO controller and the I-device as described above.
However, click on the "Export" button after configuring the transfer areas so a new GSD file
is created from the I-device. This GSD file represents the configured I-device in other
projects.
The "Export" button is found in the "I-device communication" section of the Inspector
window.
The hardware configuration is compiled and the export dialog opened.
Assign a name for the I-device proxy as well as a description in the fields provided. Click the
"Export" button to complete your process.
Finally, import the GSD file, for example, in another project.
5.2.6
Program examples
Introduction
This simple program example shows how you use the transfer areas of an I-device.

Functions
5.2 Intelligent IO devices (I-devices)
PROFINET with STEP 7 V15
128 Function Manual, 12/2017, A5E03444486-AH
Requirements
You have configured an I-device.
Task
The result of an "AND logic operation" of two inputs (preprocessing) in the I-device is to be
provided to the higher-level IO controller. This result is to be assigned to a local output in the
IO master (further processing).
Use a transfer area with the following addresses for this purpose:
● Address in the I-device: Q568
● Address in the IO controller: I68
Required steps
The following steps to solve the task:
1. Configuring the transfer area
2. Programming I-device
3. Programming IO controller
Configuring the transfer area
Configure a transfer area with the following properties in the I-device:
Figure 5-14 I-device transfer area, sample program

Functions
5.2 Intelligent IO devices (I-devices)
PROFINET with STEP 7 V15
Function Manual, 12/2017, A5E03444486-AH 129
Programming I-device
To program the sample program for the I-device, follow these steps:
1. Using the SCL programming language, create a new function with the name
"preprocessing" in the project tree in "Program blocks" > "Add new block". Open the
function.
2. In the interface of the function "preprocessing", create the following tags:
Name
Data type
Input / output type
input 1
bool
Input
input 2 bool Input
result
bool
Output
3. In the instruction window of the function "preprocessing", write the following program
code:
#result:=#input 1&#input 2;
4. Call the function "preprocessing" in a program cycle OB, for example, in OB1.
5. Wire the function "preprocessing" in the program cycle OB as follows:
Figure 5-15 I-device sample program
Programming IO controller
To program the sample program for the IO controller, follow these steps:
1. Using the SCL programming language, create a new function with the name "further
processing" in the project tree in "Program blocks" > "Add new block". Open the function.
2. In the interface of the function "further processing", create the following tags:
Name
Data type
Input / output type
result
bool
Input
output
bool
Output
3. In the instruction window of the function "further processing", write the following program
code:
#output:=#result;

Functions
5.2 Intelligent IO devices (I-devices)
PROFINET with STEP 7 V15
130 Function Manual, 12/2017, A5E03444486-AH
4. Call the function "further processing" in a program cycle OB, for example, in OB1.
5. Wire the function "further processing" in the program cycle OB as follows:
Figure 5-16 IO controller sample program
Result
The IO controller and the I-device can exchange data with each other through the
input/output transfer areas.
5.2.7
Diagnostics and interrupt characteristics
Diagnostics and interrupt characteristics
S7 CPUs have numerous diagnostics and interrupt functions that can, for example, report
errors or failures of lower-level IO systems. These diagnostics messages reduce down times
and simplify localization and elimination of problems.
Diagnostics options in the higher-level IO controller and in the I-device
The following diagnostics functions are available to the higher-level IO controller and the I-
device CPU:
● OB 83 (pull/plug)
● OB 86 (rack failure)
● OB 122 (I/O access error)
Note
The diagnostics messages of the I/O can be processed in the user program of the I
-
device CPU and passed on from there to the
higher-level IO controller via transfer areas.

Functions
5.2 Intelligent IO devices (I-devices)
PROFINET with STEP 7 V15
Function Manual, 12/2017, A5E03444486-AH 131
Operating state changes and station failure / station return
In the following table, you can see which consequences an operating state change or the
failure of an IO controller / I-device of the SIMATIC family has on the respective other(s):
Table 5- 1 Operating state changes and station failure / station return
Initial status
Event
I-device response
Higher-level IO controller
I-device CPU is
in RUN, higher-
level IO control-
ler is in RUN
The I-device CPU
changes to STOP
- During the updating of the process image
with the instructions "UPDAT_PI" and
"UPDAT_PO" an error report is returned at
the parameter RET_VAL.
With direct IO access to all transfer areas
to the I-device: depending on the type of
error handling, e.g., call of OB 122 (IO
access error).
I-device CPU is
in STOP higher-
level IO control-
ler is in RUN
The I-device CPU
is starting up
Call of OB 100 (startup).
Call of OB 83 (pull/plug) for input
transfer areas to the higher-level IO
controller.
Until call of OB 83 in the case of
direct access to the input transfer
areas to the higher-level IO control-
ler: depending on the type of error
handling, e.g., call of OB 122 (IO
access error).
Call of OB 83 (pull/plug) for all transfer
areas to the I-device.
Until call of OB 83 in the case of direct
access to the transfer areas to the I-
device: depending on the type of error
handling, e.g., call of OB 122 (IO access
error).
I-device CPU is
in RUN, higher-
level IO control-
ler is in RUN
The higher-level
IO controller chan-
ges to STOP
During the updating of the process
image with the instructions
"UPDAT_PI" and "UPDAT_PO" an
error report is returned at the para-
meter RET_VAL.
With direct IO access to the input
transfer areas to the higher-level IO
controller: depending on the type of
error handling, e.g., call of OB 122
(IO access error).
Note: Output transfer areas can still
be accessed.
-
Higher-level IO
controller is in
STOP, I-device
CPU in RUN
The higher-level
IO controller starts
up
Call of OB 83 (pull/plug) for input
transfer areas to the higher-level IO
controller.
Until call of OB 83 in the case of
direct access to the input transfer
areas to the higher-level IO control-
ler: depending on the type of error
handling, e.g., call of OB 122 (IO
access error).
Call of OB 100 (startup).

Functions
5.2 Intelligent IO devices (I-devices)
PROFINET with STEP 7 V15
132 Function Manual, 12/2017, A5E03444486-AH
Initial status
Event
I-device response
Higher-level IO controller
I-device CPU is
in RUN, higher-
level IO control-
ler is in RUN
Station failure I-
device, for examp-
le, through bus
interruption
If the I-device continues to run wit-
hout a bus connection:
Call of OB 86 (rack failure).
During the updating of the process
image with the instructions
"UPDAT_PI" and "UPDAT_PO" an
error report is returned at the para-
meter RET_VAL.
With direct IO access to all transfer
areas to the higher-level IO control-
ler: depending on the type of error
handling, e.g., call of OB 122 (IO
access error).
Call of OB 86 (rack failure).
During the updating of the process image
with the instructions "UPDAT_PI" and
"UPDAT_PO" an error report is returned at
the parameter RET_VAL.
With direct IO access to all transfer areas
to the I-device: depending on the type of
error handling, e.g., call of OB 122 (IO
access error).
I-device CPU is
in RUN, higher-
level IO control-
ler is in RUN,
communication
connection
between IO
controller and I-
device is inter-
rupted (bus inter-
ruption).
The bus connec-
tion between the
IO controller and I-
device has been
reestablished and
the I-device is
again included in
the user data traf-
fic.
Call of OB 86 (rack failure).
Call of OB 83 (pull/plug) for input
transfer areas to the higher-level IO
controller.
Until call of OB 83 in the case of
direct access to the input transfer
areas to the higher-level IO control-
ler: depending on the type of error
handling, e.g., call of OB 122 (IO
access error).
Call of OB 86 (rack failure).
Until reporting of station re-integration by
OB 86 with direct IO access to all transfer
areas to the I-device: depending on the
type of error handling, e.g., call of OB 122
(IO access error)
Note
Special characteristic during startup of the higher-level IO controller
In contrast to the station return message from IO devices in the IO controller, which are
covered completely by the call of the OB
86, the station return message of a higher-level IO
controller in the I
-device is separated into 2 parts:
1.
Call of the OB 86: The initial values for the outputs of the I-device are set. However, the
input values are not yet valid. These values will first be valid with the opening of OB 86 in
the higher-level IO controller.
2.
Call of OB 83 for each input transfer area; with this call, the validity of an input transfer
area is displayed. The starting up of the I device is first complete when the OB 83 has
been called for the input transfer areas. This step can be delayed or not occur at all in the
following situations:
– Higher-level IO controller is in STOP: OB 83 is first called at the STOP-RUN transition
of the higher-level IO controller.
– The IRT communication has been disrupted (sync-master failure, topology error, ...).
OB 83 is opened only after the IRT communication has taken place.
Reference
For more information on error handling in the case of direct I/O access, refer to "Error
handling" in the STEP 7 online help.

Functions
5.2 Intelligent IO devices (I-devices)
PROFINET with STEP 7 V15
Function Manual, 12/2017, A5E03444486-AH 133
5.2.8
Rules for the Topology of a PROFINET IO System with I-Device
Introduction
The following recommendations for the structure and configuration of an IO system when
using I-devices will help you to keep the bandwidths required for keeping communication
small.
The following communication paths should not overlap:
● Communication paths between the IO controller and the IO device of its IO system.
● Communication paths of the I-device CPU and the IO devices of your IO system.
I-device with one port
Connect an I-device with only one port to a PROFINET switch that is uncoupled from the
higher-level IO system. Connect the lower-level IO system to another port of the switch as
shown in the following figure.
Figure 5-17 I-device with one port

Functions
5.2 Intelligent IO devices (I-devices)
PROFINET with STEP 7 V15
134 Function Manual, 12/2017, A5E03444486-AH
I-device with two ports
With an I-device with two ports, connect one port, uncoupled from the higher-level IO
system, to the port of the PROFINET switch. Use the second port for the lower-level IO
system as shown in the following figure.
Figure 5-18 I-device with two ports

Functions
5.2 Intelligent IO devices (I-devices)
PROFINET with STEP 7 V15
Function Manual, 12/2017, A5E03444486-AH 135
I-device with three or more ports
If you have an I-device with three or more ports, connect the I-device to one or both ports to
the higher-level IO system in a linear bus topology. Connect the third port to the lower-level
IO system uncoupled from the linear bus topology as shown in the following figure.
Figure 5-19 I-device with three or more ports
5.2.9
Boundary conditions when using I-devices
Note the following boundary conditions when using I-devices:
Bandwidth
The number of addresses of the configured transfer areas affects the usable bandwidth of
the I-device:
● Bandwidth of the transfer areas + bandwidth of the lower-level IO system = total
bandwidth used on the I-device
If the address space of the transfer areas is too large, this indicates a larger bandwidth
requirement and can thus lead to longer update times.
Tip
: Keep the address space of the transfer area as small as possible.

Functions
5.2 Intelligent IO devices (I-devices)
PROFINET with STEP 7 V15
136 Function Manual, 12/2017, A5E03444486-AH
Rules for RT and IRT communication.
IO systems with I-devices are also suitable for setting up real-time applications with RT and
IRT communication. The following rules must be followed for this:
● Both the higher-level and the lower-level IO system support RT communication. You can
use RT communication for both IO systems at the same time.
● IRT communication can be combined with RT communication. You can use IRT
communication in one of the two IO systems. Use IRT either in a higher-level or in a
lower-level IO system.
5.2.10
Configuring PROFIenergy with I-devices
The requirement for program-controlled pauses for saving energy with PROFINET devices is
that the PROFINET devices support the PROFIenergy protocol.
Only if a PROFINET device (I/O device) supports the PROFIenergy protocol does an I/O
controller actually send PE commands to this I/O device, for example to start or stop pauses.
If an I/O device supports the PROFIenergy protocol, this property is saved in its PROFINET
GSD file and is available for configuration in an engineering system.
For S7-1500 CPUs as intelligent I/O devices (I-devices), you have the option with STEP 7
V13 service pack 1 or later to set PROFIenergy support for each transfer area.
If you have selected the "Enable PROFIenergy communication" option for a transfer area
and import the generated PROFINET GSD file into another project, you can handle an I-
device as a PE entity there.
Requirements
● STEP 7 as of V13 service pack 1
● CPU supports PROFIenergy with I-devices, for example CPU 1215C DC/DC/DC as of
firmware version 4.2
● You use the PROFINET IO interface as an I-device and have created transfer areas.
● The user program in the I-device handles PROFIenergy commands
Background: You need to program PROFIenergy functions with I-devices in the user
program using the "PE_I_DEV" instruction and corresponding auxiliary blocks; this is
different compared with IO devices for which this functionality is made available by the
firmware. You may therefore only activate the PROFIenergy support for transfer areas if
the user program in the I-device is configured correspondingly as well.

Functions
5.2 Intelligent IO devices (I-devices)
PROFINET with STEP 7 V15
Function Manual, 12/2017, A5E03444486-AH 137
Enabling PROFIenergy for transfer areas of I-devices
Proceed as follows to assign parameters for the support of PROFIenergy:
1. Select the PROFINET interface (X1) of the CPU.
2. Select the required transfer area in the area navigation, for example:
Operating mode > I-device communication > Transfer_area_1.
3. Select the check box "Enable PROFIenergy communication".
Figure 5-20 Configuring PROFIenergy with I-devices
Once the I-device is fully configured, generate the GSD file for the I-device and import this
file in the project for the I/O controller. The GSD file generated contains an entry that
specifies that the I-device supports the PROFIenergy profile.
To address the I-device, for example for the PE command "PE_START_END", use the
hardware identifier of the "PROFIenergy supporting" transfer area in the I-device.
To address the IO controller for the PE command "PE_I_DEV", use the hardware identifier of
the transfer area that is supplied with the data for PROFIenergy on the IO controller.
You can find more information on PROFIenergy in the sectoin Saving energy with
PROFIenergy (Page 243).

Functions
5.3 Shared device
PROFINET with STEP 7 V15
138 Function Manual, 12/2017, A5E03444486-AH
5.3
Shared device
5.3.1
Useful information on shared devices
shared device functionality
Numerous IO controllers are often used in larger or widely distributed systems.
Without the "Shared Device" function, each I/O module of an IO device is assigned to the
same IO controller. If sensors that are physically close to each other must provide data to
different IO controllers, several IO devices are required.
The "Shared Device" function allows the modules or submodules of an IO device to be
divided up among different IO controllers. Thus allowing flexible automation concepts. You
have, for example, the possibility of combining I/O modules lying near other into an IO
device.
①
PROFINET
②
Logical assignment
Figure 5-21 Example: Shared device with 2 IO controllers

Functions
5.3 Shared device
PROFINET with STEP 7 V15
Function Manual, 12/2017, A5E03444486-AH 139
Principle
Access to the submodules of the shared device is then divided up among the individual
IO controllers. Each submodule of the shared device is assigned exclusively to one
IO controller.
Requirements
● STEP 7 V12 Service Pack 1 or higher
● IO device supports the shared device function, e.g. interface module IM 155-5 PN ST
● IO controller supports the shared device function, for example CPU 1516-3 PN/DP as of
firmware version 1.1 or CPU 1215 DC/DC/DC as of firmware version 4.1
Explanatory notes:
● A CPU that is configured as an I-device can be used as a shared device. For this
purpose, you create a GSD file for the I-device in STEP 7 via "GSD export". You then
import the GSD file into a different project and assign the I-device to the IO controller
there. The CPU has to support the GSD export, for example CPU 1215C DC/DC/DC as
of firmware version 4.1.
The maximum number of IO controllers that you can assign to a CPU configured as a
shared I-device is given in the technical specifications in the CPU manuals.
Configuring the access
The IO device must be present in several projects so that the modules or submodules of an
IO device can be assigned to different IO controllers. A separate project is required for each
IO controller.
You use the "Shared device" parameter of the interface module to determine the modules or
submodules to which the IO controller has access:
● If the local IO controller has access to the configured module, select the name of the
IO controller from the list.
● If the IO controller from a different project and not the local IO controller is to have access
to the configured module, select the entry "---".
The configuration is consistent regarding access if each module or submodule in exactly one
project is assigned to an IO controller.
Module or submodule is assigned to another IO controller
The paragraph below describes the consequences of the "---" setting of the "Shared device"
parameter from the point of view of the local IO controller.
In this case, the local IO controller does not have access to the module configured in this
way. Specifically, this means:
● No data exchange with the module or submodule
● No reception of alarms or diagnostics, which means no display of the diagnostics status
in the online view
● No parameter assignment of the module or submodule

Functions
5.3 Shared device
PROFINET with STEP 7 V15
140 Function Manual, 12/2017, A5E03444486-AH
Setting of the real-time properties
STEP 7 calculates the communication load and thus the resulting update times. You must
enter the number of project-external IO controllers in the project in which the PROFINET
interface of the shared device is assigned to the IO controller so that a calculation is possible
with shared device configurations.
The maximum possible number of IO controllers for the shared device depends on the
device. This number is stored in the GSD file of the shared device.
You can set a very short send clock with a CPU as IO controller. The send clock can be
shorter than the shortest send clock supported by the shared device. In this case, the shared
device is operated by the IO controller with a send clock that it supports (send clock
adaptation).
Example:
A CPU supports send clocks starting from 0.25 ms. A configured IO device also supports
send clocks starting at 0.25 ms; another IO device supports send clocks starting at 1 ms. In
this case, you have the option of setting the short send clock of 0.25 ms for the CPU. The
CPU operates the "slow" IO device with the send clock of 1 ms, for example.
Rules for the configuration
● IO controllers that use the shared device are created in different projects. In each project,
care must be taken that the shared device is configured identically in each station. Only
one IO controller may ever have full access to a submodule. Inconsistencies in the
configuration result in a failure of the shared device.
● If you have selected the "Use router" option for the IO controllers in use, you need to set
the same router address in all the IO controllers involved.
● I/O addresses of a module or submodule can only be edited if a module or submodule is
assigned to the IO controller in the same project.
● The shared device must have the same IP parameters and the same device name in
each project.
● The send clock must be identical for all IO controllers that have access to the shared
device.
● The S7 subnet ID of the subnet to which the shared device is connected must be identical
in all projects.
● The following functions are only available if the PROFINET interface of the shared device
is assigned to the local IO controller:
– IRT operation
– Prioritized startup
– Parameter assignment of the port properties

Functions
5.3 Shared device
PROFINET with STEP 7 V15
Function Manual, 12/2017, A5E03444486-AH 141
Boundary conditions
The following boundary conditions result because a shared device configuration is
distributed across several projects:
● The addresses of modules or submodules that are not assigned to this IO controller are
missing in the address overview of each IO controller that has access to a shared device.
● The modules or submodules that are not assigned are not taken into consideration in the
configuration limit calculation for the shared device during the consistency check. For this
reason, you must verify for yourself that the maximum number of submodules or the
maximum amount of cyclic IO data for the shared device will not be exceeded.
For information on the maximum quantities, refer to the documentation for the devices
you are using.
● Configuration errors such as the assignment of a module or submodule to several
IO controllers are not detected in STEP 7.
● CPUs that are loaded with a shared device configuration do not have any information on
whether the IO device is a shared device. Modules or submodules that are assigned to
other IO controllers and therefore other CPUs are missing in the loaded configuration.
These modules or submodules are therefore displayed neither in the CPU web server nor
in the CPU display.
Response in the event of fault
Information about how PROFINET IO controllers behave in the event of a fault when
accessing the data of a shared device is available in this FAQ
(https://support.industry.siemens.com/cs/ww/en/view/109572804).
5.3.2
Configuring shared device
Below, you will find a description of how to configure a distributed I/O system as a shared
device with STEP 7 V12, Service Pack 1 or higher.
A "distributed" configuration with different engineering tools for different IO controller families
is always possible. However, the description of the procedure is based solely on STEP 7 as
of V12, service pack 1. The description is limited to two IO controllers of the S7-1500 family
that share a shared device.
Two projects are created (Shared-Device-1 and Shared-Device-2), each with one
IO controller (PLC1 and PLC2). You must create the shared device in both projects, even
though it is physically one and the same IO device.
Requirements
● STEP 7 V12 Service Pack 1 or higher
● The IO controller supports the shared device function, for example CPU 1513-1 PN as of
firmware version 1.1.
● IO device supports shared device functionality, for example interface module
IM 155-5 PN ST as of firmware version 2.0.

Functions
5.3 Shared device
PROFINET with STEP 7 V15
142 Function Manual, 12/2017, A5E03444486-AH
Procedure - Creating project 1
To create the first project with a shared device, follow these steps:
1. Start STEP 7.
2. Create a new project with the name "Shared-Device-1".
3. Insert, for example, a CPU 1513-1 PN from the hardware catalog in the network view.
Name it "PLC1".
4. Insert an IO device with the "Shared device" function from the hardware catalog.
5. Assign the IO controller "PLC1" to the IO device.
6. Double-click the IO device and insert all required modules and submodules from the
hardware catalog in the device overview table.
7. Assign the module parameters.
8. Save the project.
Procedure - Creating project 2
To create the second project with a shared device, follow these steps:
1. Start STEP 7 once again.
A new instance of STEP 7 opens.
2. In the new instance, create a new project with the name "Shared-Device-2".
3. Insert, for example, a CPU 1513-1 PN in the network view. Name it "PLC2".
4. Copy the IO device from the project "Shared-Device-1" and insert it in the network view of
project "Shared-Device-2".
5. Assign the IO controller "PLC2" to the IO device.
6. Save the project.
Both projects now have an identically structured IO device that must be configured in the
next step for the different types of IO controller access.
Procedure - Configuring access to the shared device
The modules and submodules you insert in the shared device are automatically assigned to
the local CPU. To change the assignment, follow these steps:
1. Select the interface module in the network view or device view of project "Shared-Device-
1".
2. Select the "Shared Device" area in the Inspector window.
A table shows which CPU has access to the respective module or submodule for all
configured modules. The default setting is that the local CPU has access to all modules
and submodules.

Functions
5.3 Shared device
PROFINET with STEP 7 V15
Function Manual, 12/2017, A5E03444486-AH 143
3. Keep the "PLC1" setting for all modules and submodules that are to remain in the
address range of the local CPU.
Select the setting "---" for all modules and submodules that are to be located in the
address range of the CPU from the "Shared-Device-2" project (PLC2). This means that
an IO controller outside the project is to have access to the module or submodule.
Figure 5-22 Configuring shared device
4. Select the interface module in the network view or device view of project "Shared-Device-
2".
5. Select the "Shared Device" area in the Inspector window.
A table shows which CPU has access to the respective module or submodule for all
configured modules.
6. Select the setting "---" for all modules and submodules that are to be located in the
address range of the CPU from the "Shared-Device-1" project (PLC1).
7. Finally, check whether the settings for access are "complementary" for each module or
submodule in both projects. This means that if the local CPU has access in one project,
the option "---" must be set in the other project and vice versa.
Special consideration: The option "---" for the PROFINET interface and therefore for the
ports makes the associated parameters read-only and not changeable. Parameters of the
PROFINET interface and port parameters can only be edited in the project in which the
PROFINET interface is assigned to the local CPU. The ports can be interconnected in
both projects regardless of this.
8. Check whether the same IP address parameters and device name are set for the shared
device in all projects.
Check whether the same S7 subnet ID is set in all projects for the subnet to which the
shared device is connected (subnet properties, "General" area in the Inspector window).
Note
If you make changes to the shared device: Make the same changes in each project on
the shared device. Make sure that only one IO controller has access to a module or
submodule.

Functions
5.3 Shared device
PROFINET with STEP 7 V15
144 Function Manual, 12/2017, A5E03444486-AH
Procedure - Adjusting the real-time settings
To ensure that all IO controllers and shared devices are operated with the appropriate send
clock and that the update times are calculated correctly based on the communication load,
you must adjust and check the following settings:
1. Select the project whose IO controllers have access to the PROFINET interface and the
ports of the shared device.
2. Select the interface module of the shared device in the network view.
3. In the Inspector window, navigate to the "PROFINET interface > Advanced options >
Real time settings > IO cycle" area.
4. In the "Shared Device" area, set the number of project-external IO controllers. The
maximum number depends on the IO device (specification in GSD file).
5. You must set the same send clock for each IO controller that has access to modules and
submodules of the shared device:
– If you configure the IO controller with STEP 7 (TIA Portal):
Open the corresponding project.
Select the PROFINET interface of the IO controller.
Select the "Advanced options > Real time settings > IO communication" area in the
Inspector window and set the shared send clock.
– If you configure the IO controller with a different engineering tool:
Select the PROFINET interface of the shared device in STEP 7 (TIA Portal) and read
out the send clock on the shared device ("Advanced options > Real time settings"
area)
Enter the read send clock in the engineering tool.
– Special consideration: If you configure
all
IO controllers that have access to the
shared device in STEP 7 (TIA Portal or V5.5), you can set shorter send clocks on the
IO controller than supported by the shared device (send clock adaptation).
Compiling and loading
You must compile the configurations for the different IO controllers and load them to the
CPUs one after the other.
Due to the distributed configuration with separate projects, STEP 7 does not output
consistency errors in the case of incorrect access parameter assignment. Example for
incorrect access parameter assignment:
● Several IO controllers have access to the same module
● IP address parameters or send clocks are not identical

Functions
5.3 Shared device
PROFINET with STEP 7 V15
Function Manual, 12/2017, A5E03444486-AH 145
These errors do not show up until operation and are output as configuration errors, for
example.
Note
After a configuration has been loaded in the IO controller, non
-assigned modules or
submodul
es retain their current parameterization state to ensure the independence from the
parameterizations of other IO controllers.
5.3.3
Configuring an I-device as a shared device
Below, you will find a description of how you configure an S7-1500 as an I-device with
STEP 7 Version 13 or higher and then use it in two projects as a shared device.
A "distributed" configuration with different engineering tools for different IO controller families
is generally also possible here. The procedure described below is based on STEP 7 V13 and
is limited to a configuration with two IO controllers of the S7-1500 family that share the
transfer areas of an I-device as a shared device. The I-device itself is also an S7-1500 CPU.
Three projects are created with one IO controller each (PLC-I-Device, PLC_1, and PLC_2).
PLC-I-Device is used to configure the I-device. The PROFINET GSD variant of PLC-I-Device
is used in the PLC_1 and PLC_2 projects in order to assign the transfer areas in the
respective higher-level IO controller.
Shared I-device concept
For the introduction of the shared I-device concept, two roles are distinguished:
● The role of manufacturer (e.g., machine manufacturer): The manufacturer configures and
programs an I-device that performs a particular automation task. Transfer areas are
defined as the I/O interface to the operator of the machine. These transfer areas can be
assigned to different IO controllers. For the connection to higher-level IO controllers, the
manufacturer provides a PROFINET GSD file and discloses the transfer areas via which
the I-device can be accessed.
● The role of the operator: The operator uses the I-device as a PROFINET GSD variant
during configuration of the PROFINET IO system and, in this process, specifies the
I/O addresses under which the IO controllers access the transfer areas.
Manufacturer view
You assign the following parameters for an S7-1500 CPU as an I-device: centralized and
distributed I/O, the desired transfer areas, and the number of IO controllers having access to
this I-device (always greater than 1 for a shared device!).
Special consideration: The I-device is configured without a higher-level IO controller. As a
result, only the local I/O addresses of the transfer area are available (= "Address in the I-
device") in order to create the user program for editing the addresses from the transfer area.
The I-device that has been completely configured except for the connection to the higher-
level IO controller is loaded to the S7-1500 CPU.

Functions
5.3 Shared device
PROFINET with STEP 7 V15
146 Function Manual, 12/2017, A5E03444486-AH
You export a PROFINET GSD file from the I-device configuration.
Figure 5-23 Exporting an I-device as a GSD file

Functions
5.3 Shared device
PROFINET with STEP 7 V15
Function Manual, 12/2017, A5E03444486-AH 147
Operator view
You must install the PROFINET GSD file created from the I-device configuration in all
engineering systems that are involved in configuring a PROFINET IO system with this
shared I-device. If all uses of this I-device will be configured with STEP 7 V13, it is sufficient
to install the GSD file in STEP 7.
You configure the I-device as a GSD variant on the PROFINET IO system in the projects
involved. In STEP 7 V13, this I-device can be found under "Other field devices > PROFINET
IO > PLCs & CPs" following installation.
Figure 5-24 Configuring an I-device as a GSD file

Functions
5.3 Shared device
PROFINET with STEP 7 V15
148 Function Manual, 12/2017, A5E03444486-AH
In each of the projects involved, you define which transfer areas are assigned exclusively to
the higher-level IO controller (default setting: all). You set the other transfer areas to "---" (not
assigned). As a result of this setting, the local IO controller has no access to this transfer
area and it can therefore be assigned to another IO controller in another project.
Figure 5-25 Setting the access to the shared I-device.
You adapt the addresses from the view of the IO controller in the device overview. To open
the device overview, double-click the I-device.
Figure 5-26 I/O addresses of the transfer areas in the device overview
Requirements
● STEP 7 as of V13

Functions
5.3 Shared device
PROFINET with STEP 7 V15
Function Manual, 12/2017, A5E03444486-AH 149
Procedure - Creating the PLC-I-device project
To create the project with a shared I-device, follow these steps:
1. Start STEP 7.
2. Create a new project with the name "PLC-I-device".
3. Insert, for example, a CPU 1518-4 PN/DP from the hardware catalog in the network view.
Assign the name "PLC-I-device".
4. Double-click the IO device and configure all required modules and submodules.

Functions
5.3 Shared device
PROFINET with STEP 7 V15
150 Function Manual, 12/2017, A5E03444486-AH
5. Assign the module parameters.
In particular, the following settings for the CPU are necessary in the area of the
PROFINET interface [X1]:
– Enable the "IO device" option in the "Operating mode" area.
– Configure the transfer areas in the "Operating mode" > "I-device configuration" area.
The "Address in IO controller" column remains empty because no IO controller is
assigned.
Note: To change an input area to an output area, and vice versa, you must navigate to
the area of the corresponding transfer area.
Figure 5-27 Changing the address type for the transfer area

Functions
5.3 Shared device
PROFINET with STEP 7 V15
Function Manual, 12/2017, A5E03444486-AH 151
– Select the number of IO controllers (at least two) that will access the shared I-device
during operation ("Operating mode" > "Real time settings" area, "Shared Device"
area).
6. Save the project.
7. Click the "Export" button ("Mode" > "I-device configuration" area, "Export general station
description file (GSD)" section).
If you do not change the name in the Export dialog, the GSD file has a name in the form
"GSDML-V2.31-#Siemens-PreConf_PLC-I-Device-20130925-123456", for example.
Procedure - Creating the PLC_1 project
To create the first project with a shared I-device, follow these steps:
1. Start STEP 7.
2. Install the PROFINET GSD file from the export of the I-device CPU (PLC-I-Device).
3. Create a new project with the name "PLC_1".
4. Insert, for example, a CPU 1516-3 PN/DP in the network view. The name of the CPU
should be "PLC_1".
5. Insert the I-device from the hardware catalog (Hardware catalog: Other field devices >
PROFINET IO > PLCs & CPs).
6. Assign the IO controller "PLC_1" to the I-device.
7. Select the "Shared Device" area in the properties of the I-device.
In the table, all transfer areas and the PROFINET interface are assigned to the local IO
controller (PLC_1).
8. Define the transfer areas to which the PLC_1 CPU should
not
have access. Select the "---
" entry for these areas. These transfer areas are provided for PLC_2.
9. Save the project.
Procedure - Creating the PLC_2 project
To create the second project with a shared I-device, follow these steps:
1. Start STEP 7 once again.
A new instance of STEP 7 opens.
2. In the new instance, create a new project with the name "PLC_2".
3. Insert, for example, a CPU 1516-3 PN/DP in the network view. Assign the name "PLC_2".
4. Insert the I-device from the hardware catalog (Hardware catalog: Other field devices >
PROFINET IO > PLCs & CPs).
5. Assign the IO controller "PLC_2" to the I-device.
6. Adapt the access to the transfer areas as in the PLC_1 project. Ensure that no duplicate
assignments result.

Functions
5.3 Shared device
PROFINET with STEP 7 V15
152 Function Manual, 12/2017, A5E03444486-AH
7. Adapt the parameters of the subnet and PROFINET interface. Because the shared I-
device involves the same device in different projects, these data must match.
8. Save the project.
Both projects now have an identically configured shared I-device. The IO controller access
and the parameters of the PROFINET interface should still be checked in the different
projects during the next step.
Summary - Assigning parameters for access to the shared device
The transfer areas are automatically assigned to the local IO controller. To change the
assignment, follow these steps:
1. Click the "PLC_I-Device" device in the network view of the "PLC_1" project, and select
the "Shared Device" area.
2. A table shows which CPU has access to each of the configured transfer areas. The
default setting is that the local CPU has access to all modules and submodules.
3. Keep the setting "PLC_1" for all transfer areas that are to remain in the address range of
the local CPU
Select the setting "---" for all transfer areas that are to be located in the address range of
the "PLC_2" CPU from the "PLC_2" project. This means that an IO controller outside the
project is to have access to the transfer area.
4. Follow the same procedure for the remaining projects.
5. Finally, check whether the settings for access are "complementary" for each module or
submodule in both projects. This means that if the local CPU has access in one project,
the option "---" must be set in the other project and vice versa.
Special consideration: The option "---" for the PROFINET interface and therefore for the
ports makes the associated parameters read-only and not changeable. Parameters of the
PROFINET interface and port parameters can only be edited in the project in which the
PROFINET interface is assigned to the local CPU. The ports can be interconnected in
both projects regardless of this.
6. Check whether the same IP address parameters and device name are set for the shared
device in all projects.
Check whether the same S7 subnet ID is set in all projects for the subnet to which the
shared device is connected (subnet properties, "General" area in the Inspector window).
Note
If you make changes to the I
-device (e.g., change the number or length of the transfer
areas):
Export the I
-device as a GSD file again. Re-install the GSD file in each project that uses
the I
-device as a shared device. Make sure that only one IO controller has access to a
transfer area.

Functions
5.3 Shared device
PROFINET with STEP 7 V15
Function Manual, 12/2017, A5E03444486-AH 153
Procedure - Adjusting the real-time settings
To ensure that all IO controllers and shared devices are operated with the appropriate send
clock and that the update times are calculated correctly based on the communication load,
you must adjust and check the following settings:
1. You must set the same send clock for each IO controller that has access to modules and
submodules of the shared device:
– If you configure the IO controller with STEP 7 (TIA Portal):
Open the corresponding project.
Select the PROFINET interface of the IO controller.
Select the "Advanced options > Real time settings > IO communication" area in the
Inspector window and set the shared send clock.
– If you configure the IO controller with a different engineering tool:
Select the PROFINET interface of the shared device in STEP 7 (TIA Portal) and read
out the send clock on the shared device ("Advanced options > Real time settings"
area)
Enter the read send clock in the engineering tool.
– Special consideration: If you configure
all
IO controllers that have access to the
shared I-device in STEP 7 (TIA Portal or V5.5), you can set shorter send clocks on the
IO controller than supported by the shared device (send clock adaptation).
Compiling and loading
You must compile the configurations for the different IO controllers and load them to the
CPUs one after the other.
Due to the distributed configuration with separate projects, STEP 7 does not output
consistency errors in the case of incorrect access parameter assignment. Example for
incorrect access parameter assignment:
● Several IO controllers have access to the same module
● IP address parameters or send clocks are not identical
These errors do not show up until operation and are output as configuration errors, for
example.
Note
After a configuration has been loaded in the IO controller, non
-assigned modules or
submodules retain their current parameterization state to ensure the independence from the
parameterizations of other
IO controllers.

Functions
5.3 Shared device
PROFINET with STEP 7 V15
154 Function Manual, 12/2017, A5E03444486-AH
5.3.4
Module-internal shared input/shared output (MSI/MSO)
Introduction
This section describes the module-internal shared input/shared output (MSI/MSO)
functionality for I/O modules that are operated on PROFINET.
Module-internal shared input/shared output functionality
The module-internal shared input (MSI) function allows an input module to make its input
data available to up to four IO controllers. Each controller has read access to the same
channels.
The following figure shows the MSI functionality.
①
CPU 1516-3 PN/DP as IO controller
②
CPU 1511-1 PN as IO controller
③
Input module with MSI
④
Read access to the input channels of the input module
⑤
Write access to the channels of the I/O module (only with MSO)
Figure 5-28 Example configuration with MSI

Functions
5.3 Shared device
PROFINET with STEP 7 V15
Function Manual, 12/2017, A5E03444486-AH 155
The module-internal shared output (MSO) function allows an output module to make its
output data available to up to four IO controllers. An IO controller has write access to the
channels of the output module. Up to three IO controllers can additionally have read-access
to the channels.
The following figure shows the MSO functionality.
①
CPU 1516-3 PN/DP as IO controller
②
CPU 1511-1 PN as IO controller
③
Output module with MSO
④
Write access to the output channels of the output module
⑤
Read access to the output channels of the output module
Figure 5-29 Example configuration with MSO
Advantages of MSI/MSO
Module-internal shared input/shared output (MSI/MSO) offers the following advantages:
● Real-time acquisition in multiple CPUs
● Lower costs due to saving on additional IO devices and modules
● Lower space requirements due to saving on additional IO devices and modules
● Reduced communication load because no CPU-CPU communication is needed
● No additional programming effort is needed for CPU-CPU communication

Functions
5.3 Shared device
PROFINET with STEP 7 V15
156 Function Manual, 12/2017, A5E03444486-AH
Requirements for the use of MSI/MSO
Observe the following requirements:
● MSI/MSO can only be used with PROFINET IO
● Configuration software: STEP 7 (TIA Portal) as of V12 SP1 with GSD file; the modules
are integrated in the hardware catalog as of V13.
● The IM 155-5 PN ST interface module and the modules support MSI/MSO as of firmware
version V2.0.0.
Boundary conditions for the use of MSI/MSO
Note the following boundary conditions:
● The use of MSI/MSO is not possible in the case of module grouping.
● Modules with MSI/MSO cannot be operated in isochronous mode.
● The maximum number of IO controllers is dependent on the interface module. To find out
how many IO controllers the interface module supports, refer to the manual for the
respective interface module.
MSI submodules
The input values of all channels are copied to a basic submodule and up to three other MSI
submodules during MSI configuration of an input module. The channels of the module are
then available with identical input values in the basic submodule and the MSI submodules.
The MSI submodules can be assigned to up to three IO controllers when the module is used
in a shared device. Each IO controller has read access to the same channels.

Functions
5.3 Shared device
PROFINET with STEP 7 V15
Function Manual, 12/2017, A5E03444486-AH 157
The following figure shows a digital input module with the basic submodule and three MSI
submodules. Each submodule is assigned to an IO controller. Diagnostics and parameter
assignment of the digital input module can be performed from the IO controller 1 via the
basic submodule.
①
Read access
②
Parameter assignment and system diagnostics
Figure 5-30 DI module with MSI submodules
Value status (Quality Information, QI)
The meaning of the value status depends on the submodule to which it pertains.
With basic submodule (= 1st submodule), the "0" value status indicates that the value is
incorrect.
With an MSI submodule (2nd to 4th submodule), the "0" value status indicates that the value
is incorrect or the basic submodule has not yet been configured (not ready).

Functions
5.3 Shared device
PROFINET with STEP 7 V15
158 Function Manual, 12/2017, A5E03444486-AH
MSO submodules
During MSO configuration of an output module, the output values of all channels of the
module are copied from a basic submodule to up to three other MSO submodules. The
channels of the module are then available with identical values in the basic submodule and
the MSO submodules. The MSO submodules can be assigned to up to three IO controllers
when the module is used in a shared device.
● The IO controller to which the basic submodule is assigned has write access to the
outputs of the module. The basic submodule therefore occupies output addresses in the
process image of the IO controller.
● The IO controllers to which the MSO submodules are assigned have read access to the
outputs of the module. MSO submodules therefore occupy input addresses in the
process image of the IO controller.
The following figure shows a digital output module with the basic submodule and three MSO
submodules. Each submodule is assigned to an IO controller. Diagnostics and parameter
assignment of the digital output module can be performed from IO controller 1 via the basic
submodule.
①
Write access
②
Read access
③
Parameter assignment and system diagnostics
Figure 5-31 DQ module with MSO submodule

Functions
5.3 Shared device
PROFINET with STEP 7 V15
Function Manual, 12/2017, A5E03444486-AH 159
Value status (Quality Information, QI)
The meaning of the value status depends on the submodule to which it pertains.
With basic submodule (= 1st submodule), the "0" value status indicates that the value is
incorrect.
With MSO submodule (= 2nd to 4th submodule) the "0" value status indicates that the value
is incorrect or one of the following errors has occurred:
● The basic submodule parameters have not yet been assigned (not ready for operation).
● The connection between the IO controller and the basic submodule has been interrupted.
● The IO controller of the basic submodule is in STOP or POWER OFF state.
Configuring I/O modules with MSI/MSO submodules
Requirements
● Configuration software STEP 7 as of V13
● IO device supports MSI/MSO (for example IM 155-5 PN ST as of firmware version 2.0.0)
Procedure
1. In the network view of STEP 7, insert an IM 155-5 PN ST interface module as of V2.0.
2. Double-click the IO device.
You are now in the device view.

Functions
5.3 Shared device
PROFINET with STEP 7 V15
160 Function Manual, 12/2017, A5E03444486-AH
3. Place the I/O modules from the hardware catalog in a suitable slot.
4. Add MSI/MSO submodules to the I/O modules:
– Input modules: Select the number of MSI submodules under "Module parameters
" > "DI configuration" or "AI configuration" in the area "Copy of module for Shared
Device (MSI)".
– Output modules: Select the number of MSO submodules under "Module parameters
" > "DQ configuration" or "AW configuration" in the area "Copy of module for shared
device (MSO)".
Figure 5-32 Configuring I/O modules with MSI/MSO
Assigning MSI/MSO submodules to an IO controller
You can assign the submodules in a shared device to an IO controller.
For more information, refer to Configuring shared device (Page 141).
Configuring access to a shared device and the module-internal shared input / shared output
(MSI /MSO) function
You can learn how to access a shared device and the MSI /MSO function in STEP 7 with this
FAQ (https://support.industry.siemens.com/cs/ww/en/view/109736536).

Functions
5.4 Media redundancy (ring topologies)
PROFINET with STEP 7 V15
Function Manual, 12/2017, A5E03444486-AH 161
5.4
Media redundancy (ring topologies)
In order to increase the network availability of an Industrial Ethernet network with optical or
electrical linear bus topologies, you can convert a linear bus topology to a ring topology by
joining the ends together.
Media redundancy in ring topologies
Devices in a ring topology can be IO devices, IO controllers, external switches and/or the
integrated switches of communication modules.
To set up a ring topology with media redundancy, you need to bring together the two free
ends of a linear bus topology in one device. Closing the linear bus topology to form a ring is
achieved with two ports (ring ports) of a device in the ring. One device of the resulting ring
then takes over the role of the redundancy manager. All other devices in the ring are
redundancy clients.
①
Redundancy manager
②
Test frames
③
Redundancy clients
Figure 5-33 Media redundancy in ring topology
The ring ports of a device are the ports that establish the connection to the two neighboring
devices in the ring topology. The ring ports are selected and set in the configuration of the
relevant device (is also preset, if applicable).
How media redundancy works in a ring topology
The data paths between the individual devices are automatically reconfigured if the ring is
interrupted at any point. The devices are available again after reconfiguration.

Functions
5.4 Media redundancy (ring topologies)
PROFINET with STEP 7 V15
162 Function Manual, 12/2017, A5E03444486-AH
In the redundancy manager, one of the two ring ports is blocked in uninterrupted network
operation for normal communication so that no data frames are circulated. In terms of data
transmission, the ring topology is a linear bus topology. The redundancy manager monitors
the ring for interruptions. For this purpose, it sends test frames not only from ring port 1 but
also from ring port 2. The test frames pass through the ring in both directions until they arrive
at the other ring port of the redundancy manager.
An interruption of the ring can be caused by loss of the connection between two devices or
by failure of a device in the ring.
If the test frames of the redundancy manager no longer arrive at the other ring port during an
interruption of the ring, the redundancy manager connects its two ring ports. This substitute
path once again restores a functioning connection between all remaining devices in the form
of a linear bus topology.
The time between the ring interruption and restoration of a functional linear topology is
known as the reconfiguration time.
As soon as the interruption has been eliminated, one of the two ring ports is blocked again in
the redundancy manager. The redundancy clients are informed about the change and use
the original paths to the other devices again.
Media redundancy method
The standard method of media redundancy in SIMATIC is MRP (Media Redundancy
Protocol) with a typical reconfiguration time of 200 ms. Up to 50 devices can participate per
ring.
In addition, the real-time capable media redundancy process MRPD (Media Redundancy
with Planned Duplication of frames) is also available.
5.4.1
Media Redundancy Protocol (MRP)
Media Redundancy Protocol (MRP)
The "MRP" process works in conformity with the Media Redundancy Protocol (MRP) that is
specified in the standard IEC 62439-2.
Requirements
● All devices in the ring support MRP.
● You have complied with the rules for topology set out below. STEP 7 monitors
compliance with the rules during compilation and outputs corresponding alarms.
Topology
The following schematic shows a possible topology for devices in a ring with MRP. The
devices inside the shaded oval are in the redundancy domain.
Example of a ring topology with the MRP media redundancy protocol:

Functions
5.4 Media redundancy (ring topologies)
PROFINET with STEP 7 V15
Function Manual, 12/2017, A5E03444486-AH 163
Figure 5-34 Example of a ring topology with the MRP media redundancy protocol:
The following rules apply to a ring topology with media redundancy using MRP:
● All devices must be connected to one other via their ring ports.
● All devices in the ring belong to the same redundancy domain.
● A device in the ring takes on the task of a redundancy manager.
– One device only has the role of "Manager". No other device may have the role of
"Manager". Or
– Several devices in the ring have the role of "Manager (auto)". The devices with the
role of "Manager (auto)" then negotiate between themselves which device is to take
on the role of redundancy manager. In this case, no device is permitted to have the
role of "Manager".
● All other devices in the ring are redundancy clients.
● You can connect up to 50 devices in a ring.
Non MRP-compliant devices can, for example, be connected to the ring via a SCALANCE X
switch or via a PC with a CP 1616.
Rules for loading the devices of an MRP domain
When loading devices of an MRP domain, frame loops can occur and result in network
failure if there is an invalid MRP configuration.
Example: You change the MRP roles of several devices and consecutively load the
configuration into the devices involved. Configurations can arise that contradict the roles
mentioned above, for example, there may be devices that simultaneously have the
"Manager" and "Manager (auto)" roles in the ring.

Functions
5.4 Media redundancy (ring topologies)
PROFINET with STEP 7 V15
164 Function Manual, 12/2017, A5E03444486-AH
In order to ensure that an invalid MRP configuration does not result in the failure of the
network, delete the ring before loading.
Follow these steps:
1. Delete the ring.
2. Load the error-free and consistent MRP configuration from your project onto all the
devices involved and ensure that the devices are in data exchange mode (i.e. the
application relations (ARs) are set up).
3. Close the ring.
Boundary conditions
MRP and RT
RT operation is possible with the use of MRP.
Note
The RT communication is disrupted (station failure) if the reconfiguration time of the ring is
greater than the selected response monitoring time of the IO device. This is why you
should
select a response monitoring time of the IO devices that is sufficiently large.
MRP and IRT
IRT mode is not possible together with MRP.
If you want to use media redundancy together with IRT in a ring, only use devices that
support MRPD.
MRP and TCP/IP (TSEND, HTTP, ...)
The TCP/IP communication with MRP is possible, because lost data packages are resent, if
applicable.
MRP and prioritized startup
If you configure MRP in a ring, you cannot use the "prioritized startup" function in PROFINET
applications on the devices involved.
If you want to use the "prioritized startup" function, then you must disable MRP in the
configuration (the device may also not be part of the ring).
5.4.2
Configuring media redundancy
Configuring MRP
Proceed as follows to create a PROFINET IO configuration with MRP in STEP 7:
1. Generate a ring via the port interconnections in the topology view. First interconnect the
devices to a line topology. Connect the unassigned port of the last device in the line with

Functions
5.4 Media redundancy (ring topologies)
PROFINET with STEP 7 V15
Function Manual, 12/2017, A5E03444486-AH 165
the unassigned port of the first device.
The following example shows one CPU 1516-3 PN/DP and two interface modules IM
155-6 PN HF that are interconnected in a ring in the topology view of STEP 7.
Figure 5-35 Configuring media redundancy
2. Select the PROFINET IO system in the network view.
3. In the Inspector window, navigate to "Properties" > "General" > "PROFINET" > "MRP
domains" in the "Ring interconnections" field.
This field shows you all the topological rings in the IO system with the associated MRP
domains.
4. Select the ring generated above in the "Ring interconnections" field.
The table below it shows all the PROFINET devices in the ring.
5. Set the media redundancy role for the PROFINET devices in the MRP role column.
Figure 5-36 MRP domain
Automatic MRP configuration
You can also have the media redundancy roles assigned automatically for your PROFINET
devices in the ring.

Functions
5.4 Media redundancy (ring topologies)
PROFINET with STEP 7 V15
166 Function Manual, 12/2017, A5E03444486-AH
To have the media redundancy roles assigned automatically, click the "Configure MRP
automatically" button. STEP 7 automatically assigns the media redundancy role for each
device in the ring. After the automatic MRP configuration, you can make modifications to the
media redundancy roles in the "MRP role" column.
"Media redundancy" setting options
Media redundancy role
Depending on the device used, the roles "Manager", "Manager (Auto)", "Client" and "Not
device in the ring" are available.
Rules:
● A ring must have precisely one device with the role "Manager". No additional devices with
the role "Manager" or "Manager (Auto)" are permissible. All the other devices may only
have the "Client" role.
● If a ring has no device with the "Manager" role, the ring must at least have a device with
the role "Manager (Auto)". Any number of devices with the "Client" role may exist.
Ring port 1 / Ring port 2
Select one at a time those ports you want to configure as ring port 1 or ring port 2. The drop-
down list box shows the selection of possible ports for each device type. If the ports are set
at the factory, then the fields are unavailable.
If you use single-stage commissioning, use the preset ring ports in STEP 7.
Diagnostic interrupts
If diagnostic interrupts to the MRP state are to be output in the local CPU, select the
"Diagnostic interrupts" check box. The following diagnostic interrupts can be configured:
● Wiring or port error
Diagnostic interrupts will be generated for the following errors in the ring ports:
– A neighbor of the ring port does not support MRP.
– A ring port is connected to a non-ring port
– A ring port is connected to the ring port of another MRP domain.
● Interruption / return (redundancy manager only)
If the ring is interrupted and the original configuration is returned, diagnostic interrupts will
be generated. If both of these interrupts occur within 0.2 seconds, this indicates an
interruption of the ring.
You can respond to these events in the user program by programming the appropriate
response in the diagnostic error interrupt OB (OB 82).

Functions
5.4 Media redundancy (ring topologies)
PROFINET with STEP 7 V15
Function Manual, 12/2017, A5E03444486-AH 167
5.4.3
Media Redundancy with Planned Duplication of frames (MRPD)
MRP extension "Media Redundancy with Planned Duplication of frames" (MRPD)
The MRP extension "Media Redundancy with Planned Duplication of frames" (MRPD)
provides the advantage that, in the case of a failure of a device or a line in the ring, all other
devices continue to be supplied with IO data without interruption and with short update times.
MRPD is based on IRT and MRP. To realize media redundancy with short update times, the
PROFINET devices participating in the ring send their data in both directions. The devices
receive this data at both ring ports so that there is no reconfiguration time.
Requirements for media redundancy with MRPD
● All the devices of the ring must support MRPD, for example interface module IM
155-6 PN HS as of firmware version 4.0.
● You have configured MRP for all the devices of the ring. You have assigned the MRP role
"Not device in the ring" to devices that are not located in the ring.
● You have configured IRT for all the involved components.
Configuring MRPD
You do not have to explicitly activate MRPD in STEP 7. The function is available
automatically as soon as all the requirements for MRPD are fulfilled.
Redundancy levels of IO devices with MRPD
The redundancy level of an IO device specifies how strongly the real-time communication is
influenced in the case of a power interruption between an IO device and its IO controller.
● Full redundancy: No influence, because the IO controller and IO device are located in the
same ring.
● Partial redundancy:
– If the interruption takes place on a non-redundant part (line) between the IO device
and IO controller, real-time communication is influenced.
– If the interruption takes place on a redundant part (ring), real-time communication is
not influenced.
● No redundancy: No redundant path between the IO device and its IO controller,
communication is always influenced.
The figure below shows the redundancy levels of the IO devices for an example
configuration with MRPD. The three devices in the ring and the switch have the redundancy
level "Full redundancy". Device 4 has the redundancy level "Partial redundancy", because
the connection between the switch and the device is not redundant.

Functions
5.4 Media redundancy (ring topologies)
PROFINET with STEP 7 V15
168 Function Manual, 12/2017, A5E03444486-AH
①
IO controller in the ring
②
IO device in the ring with redundancy level "Full redundancy"
③
Switch in the ring with redundancy level "Full redundancy"
④
IO device in the spur with the redundancy level "Partial redundancy"
Figure 5-37 Example configuration with MRPD

Functions
5.4 Media redundancy (ring topologies)
PROFINET with STEP 7 V15
Function Manual, 12/2017, A5E03444486-AH 169
The figure below shows the display of the redundancy levels in STEP 7 for the example
configuration.
Figure 5-38 Display of the redundancy levels in STEP 7
5.4.4
Multiple rings
Multiple rings
Use multiple rings to achieve higher availability for PROFINET IO networks with star
topology.
In a multiple ring configuration, several PROFINET lines lead from a switch (star topology).
The individual PROFINET lines lead from IO device to IO device. Redundant PROFINET
cables run back to the switch from the last IO device on each individual line.
The switch operates as a manager. The manager must have two ring ports for each ring.
Several rings are possible. For example, the SCALANCE X414 as of firmware version 3.10
supports up to 4 rings.
The manager monitors all the rings individually: It checks for each particular ring (an MRP
domain) whether the transmission path is intact. To do this, it uses an MRP instance in each
case. An MRP instance is required for each connected ring (set up automatically by
STEP 7).
Figure 5-39 Configuration with several rings

Functions
5.4 Media redundancy (ring topologies)
PROFINET with STEP 7 V15
170 Function Manual, 12/2017, A5E03444486-AH
Requirements
● SCALANCE X414 as of version 3.10
● SCALANCE X300 as of version 4.0 (configured via GSD file)
Rules for the configuration of multiple rings
● MRP role at multiple rings:
– The device that belongs to all the rings must have the MRP role in every instance that
is entered in the GSD file in the "SupportedMultipleRole" attribute.
– The switches from the series SCALANCE X300 as of version 4.0 and the switch X414
as of version 4.10 support the MRP role "Manager" for multiple rings.
● If the device that belongs to all rings has the "Manager" role in one ring, no devices with
the "Manager (Auto)" role may exist in this ring.
Configuring multiple rings
To configure an MRP configuration with multiple rings, follow these steps:
1. In the topology view, interconnect the ring ports of the devices that are intended to belong
to an MRP domain to form a ring.
2. Select the PROFINET IO system in the network view.
3. In the Inspector window, navigate to "Properties" > "General" > "PROFINET" > "MRP
domains" in the "Ring interconnections" field.
This field shows you all the topological rings in the IO system with the associated MRP
domains.
4. Select one of the rings generated above in the "Ring interconnections" field.
The table below it shows all the PROFINET devices in the ring.
5. Set the media redundancy role for the PROFINET devices in the MRP role column.
Example of multiple rings
The following figure shows an example configuration for multiple rings.
Figure 5-40 Example configuration with two rings ① and ②

Functions
5.4 Media redundancy (ring topologies)
PROFINET with STEP 7 V15
Function Manual, 12/2017, A5E03444486-AH 171
In the example, Switch 1 belongs to two MRP rings. Ring 1 is formed by Switch 1 and PLC 1,
Ring 2 by Switch 1 and IO device 1.
STEP 7 automatically assigns the "Manager" role to the switch. The other devices receive
the "Client" role.
The manager is located at the point of intersection of the two rings 1 and 2. The manager
monitors the two rings separately. To do this, it uses two MRP instances.
One MRP instance checks whether all devices in ring 1 are reachable, another instance
monitors whether all devices in ring 2 are reachable (only one device in each case in the
example).
You can configure each MRP instance separately.
The following figure shows the two MRP instances in the manager (PROFINET interface of
the switch). Here in the example, MRP instance 1 checks whether the devices in the MRP
domain "mrpdomain-1" can be reached. The MRP instance 2 is responsible for monitoring
the devices of the MRP domain "mrpdomain-2".
Figure 5-41 Setting media redundancy for multiple rings

Functions
5.4 Media redundancy (ring topologies)
PROFINET with STEP 7 V15
172 Function Manual, 12/2017, A5E03444486-AH
The following figure shows Ring 1 (mrpdomain-1). The participants of the mrpdomain-1 are
the PROFINET interface of the CPU as the "Client" and the MRP interface 1 of the
PROFINET interface of the switch as the "Manager".
Figure 5-42 Ring 1
The following figure shows Ring 2 (mrpdomain-2). The participants of the mrpdomain-2 are
the PROFINET interface of the IO device as the "Client" and the MRP instance 2 of the
PROFINET interface of the switch as the "Manager".
Figure 5-43 Ring 2

Functions
5.5 Real-time communication
PROFINET with STEP 7 V15
Function Manual, 12/2017, A5E03444486-AH 173
5.5
Real-time communication
5.5.1
Introduction
Properties
PROFINET IO is a scalable real-time communication system based on the Layer 2 protocol
for Fast Ethernet. With the RT transmission method, two real-time-support performance
levels are available for time-critical process data and IRT for high-accuracy and also
isochronous processes .
Figure 5-44 Real-time communication performance
Real-time communication and IT communication
Industrial communication, especially in the factory automation and process automation,
requires a punctual and deterministic data transmission. This is why, for the cyclic exchange
of time-critical IO user data, PROFINET IO does not use TCP/IP, it uses real-time
communication (RT) or isochronous real-time communication (IRT) for the synchronized data
exchange in reserved time intervals.
Fields of application of PROFINET with RT
PROFINET with RT is suited for:
● Time-critical applications in factory automation
● The implementation of large quantity structures in line process plants

Functions
5.5 Real-time communication
PROFINET with STEP 7 V15
174 Function Manual, 12/2017, A5E03444486-AH
Fields of application of PROFINET with IRT
PROFINET with IRT is particularly suitable for:
● Considerable deterministics with large quantity structures concerning the I/O user data
communication (productive data)
● Considerable performance also with many devices concerning the I/O user data
communication (productive data)
● Parallel transfer of productive and TCP/IP data via a cable, even with considerable data
traffic whilst ensuring the forwarding of productive data by reserving the transmission
bandwidth.
International standard IEC 61158
The communication procedures RT and IRT are standardized in the international standard
IEC 61158.
5.5.2
RT
PROFINET IO with real-time communication (RT) is the ideal solution for integrating IO
systems. This is a solution that also uses standard Ethernet in the devices and commercially
available industrial switches as infrastructure components. A special hardware support is not
required.
If you want to use PROFINET functions that provide an additional value, such as topology
detection, diagnostics, device exchange without exchangeable medium/PG, you have to use
switches that support the PROFINET standard according to the IEC 61158 standard. In the
integrated switches of PROFINET devices and PROFINET switches (e.g., the SCALANCE
product family), PROFINET functions in accordance with the PROFINET standard are
implemented and can be used without restriction for integration in the PROFINET IO system
(see also section Active network components (Page 31).
Real-time communication (RT)
PROFINET IO frames have priority over standard frames in accordance with IEEE802.1Q.
This ensures the required determinism in the automation technology. The data is transferred
via prioritized Ethernet frames. With RT, you can achieve update times ≥ 250 μs with RT.
Switching mechanisms
Switches in SIMATIC meet the real-time requirements with two mechanisms on PROFINET:
"Store and forward" and "Cut through".
Store and forward
In the Store and forward method, the switch stores the frames completely and places them in
a queue. If the switch supports the international standard IEEE 802.1Q, then the data is
sorted according to its priority in the queue. The frames are then forwarded selectively to the
specific port that can access the addressed node (Store and forward).

Functions
5.5 Real-time communication
PROFINET with STEP 7 V15
Function Manual, 12/2017, A5E03444486-AH 175
Cut through
In the Cut through process the entire data package is not stored temporarily in a buffer, it is
passed directly onto the target port as soon as the target address and the target port have
been determined.
The times required by the data package to pass through the switch are then minimal and
independent of the frame length. The data are only stored temporarily in accordance with the
Store and forward process as per priority when the section between the target segment and
the port of the next switch is occupied.
5.5.3
IRT
Isochronous real-time communication (IRT)
IRT is a synchronized communication protocol for cyclic exchange of IRT data between
PROFINET devices. A reserved bandwidth is available in the send cycle for IRT data. The
reserved bandwidth ensures that the IRT data can be transferred at reserved synchronized
intervals, without being influenced also by higher other network loads (such as TCP/IP
communication, or additional real-time communication).
Advantages
PROFINET with IRT is synchronized communication in reserved time intervals. With IRT
you have the option to be able to control time-critical applications such as motion control via
PROFINET. With IRT you use further advantages:
● High-precision deterministics allow highest control quality and thus, for example, exact
positioning of axes
● Simple and flexible integration of PROFINET devices for real-time applications in existing
company networks
● Shortest response times and highest deterministics by means of bandwidth reservation
and thus also for applications that have to satisfy highest performance requirements (e.g.,
printing control/position control for presses, print-mark recognition with packaging
machines)
● Secured standard communication parallel to real-time communication via the same
transmission medium
● You can continue to use standard components for your PROFINET IO system outside of
the sync domain

Functions
5.5 Real-time communication
PROFINET with STEP 7 V15
176 Function Manual, 12/2017, A5E03444486-AH
Properties of isochronous real-time
Topology configuration is a prerequisite for IRT.
In addition to the reserved bandwidth, the frames from defined transmission paths are
exchanged for the further optimization of data transfers. For this, the topological information
from the configuration is used for planning the communication. Transmission and reception
points of every individual data frame at every communication node are thus guaranteed. This
allows you to achieve optimal usage of the bandwidth and reach the best possible
performance in the PROFINET IO system.
Use of IRT allows you to achieve update times with very high deterministics ≥ 125 µs and a
jitter accuracy of the send clock < 1 µs. Isochronous applications are possible with IRT (see
section Isochronous mode (Page 198)).
* The minimum update time depends on the CPU used. The update times supported by a
CPU are listed in the technical specifications of the CPU manual.
Note
IWLAN and IRT
PROFINET devices that are connected to PROFINET IO via access points, do not support
IRT.
Synchronization
The prerequisite for the IRTcommunication is a synchronization cycle for all PROFINET
devices in a sync domain for distributing a mutual time basis. A synchronism of the
transmission cycle of the PROFINET devices within a sync domain is achieved with this
basic synchronization.
A sync master specifies the clock to which sync slaves are synchronized. An IO controller or
an IO device can have the role of sync master. If the sync master fails, all IO devices with
IRT will fail.
Sync master and sync slaves are always devices in a sync domain. Bandwidth is reserved
within the sync domain for IRT communication. Real-time and non-real-time communication
(TCP/IP communication) is possible outside of the reserved bandwidth.
Default sync domain
If you have created a PROFINET subnet, a special sync domain is automatically created, the
default sync domain. All PROFINET devices configured for the PROFINET subnet
automatically belong to this sync domain.
For additional information on creating sync domains, refer to the STEP 7 online help.

Functions
5.5 Real-time communication
PROFINET with STEP 7 V15
Function Manual, 12/2017, A5E03444486-AH 177
Time ranges of the communication cycle
The communication cycle is divided into three time ranges, which are shown in the following
chart:
Figure 5-45 Reserving bandwidth
● IRT data (synchronized communication)
This time range can be reserved in specific steps, depending on the send clock. Only
IRT data is transmitted during this time range.
● RT data (real-time communication)
The cyclic RT data is transferred in this time range. RT data is prioritized over "normal"
TCP/IP data. TCP/IP data or Ethernet frames can have a priority of between 1 and 7.
RT data have the Priority 6.
● TCP/IP data (standard communication)
Standard communication (e.g., TCP/IP) is transmitted in the remaining interval of the
communication cycle.
In STEP 7, you can set the ratio of the bandwidth usage of cyclic IO data to standard
communication. For information on how to set the bandwidth usage, refer to the section
Setting the bandwidth usage for the send clock (Page 181)

Functions
5.5 Real-time communication
PROFINET with STEP 7 V15
178 Function Manual, 12/2017, A5E03444486-AH
5.5.4
Comparison of RT and IRT
The most important differences between RT and IRT
Table 5- 2 Comparison between RT and IRT
Property
RT
IRT
Transmission method Prioritizing the RT frames through
Ethernet priority (VLAN tag)
Path-based switching on the basis of a communi-
cation path plan; no transmission of TCP/IP fra-
mes in the time range with IRT communication.
Determinism Variance of the duration of trans-
mission by the shared use of the
transmission bandwidth with other
protocols (e.g., TCP/IP)
Exact, planned transmission, transmission and
reception times are guaranteed for all topologies.
Hardware support through special
Ethernet controllers is required
Not required Required
Isochronous application
-
Yes
Starting time of the isochronous
application
- The point in time for the reception of the data is
planned exactly. Application can be started syn-
chronized to the cycle.
5.5.5
Configuring PROFINET IO with IRT
Introduction
If you want to configure a PROFINET IO system with IRT, you have to configure the
PROFINET IO devices. These PROFINET devices must support IRT. Set which device acts
as the sync master and synchronizes the other devices. This is done by configuring a sync
domain with a sync master and at least one sync slave.
Requirement
● There is an IO system with an IO controller and at least one IO device.
● You have configured the topology for the IO system.
● The devices support IRT.

Functions
5.5 Real-time communication
PROFINET with STEP 7 V15
Function Manual, 12/2017, A5E03444486-AH 179
Procedure
Proceed as follows to enable an existing IO system for the use of IRT:
1. Select the PROFINET interface of the IO controller.
2. In the Inspector window, navigate to "Advanced options > Real time settings >
Synchronization".
Figure 5-46 IRT configuring sync master
3. Assign the IO controller the role of sync master under "Synchronization role".
4. Select the PROFINET interfaces of an associated IO device.

Functions
5.5 Real-time communication
PROFINET with STEP 7 V15
180 Function Manual, 12/2017, A5E03444486-AH
5. In the Inspector window, navigate to "Advanced options > Real time settings >
Synchronization".
Figure 5-47 IRT configuring sync slave
6. Activate the RT class "IRT". The IO device will then automatically be assigned the
synchronization role "sync slave".
7. You can check and correct your settings at any time using the "Domain settings" button.
Or
1. Highlight the PROFINET IO system in the network view.
2. Click on the PROFINET IO system.

Functions
5.5 Real-time communication
PROFINET with STEP 7 V15
Function Manual, 12/2017, A5E03444486-AH 181
3. Navigate to the device of the required sync domain in the Inspector window.
Figure 5-48 IRT configuring sync domain
4. Enter all necessary settings in the tables:
– Select an IO system.
– Set the synchronization role "sync master" for the IO controller.
– Set the RT class for the IO devices to "IRT". The IO devices will then automatically be
assigned the synchronization role "sync slave".
You can now load the configuration to the relevant devices with PROFINET IRT.
5.5.6
Setting the bandwidth usage for the send clock
Bandwidth level
For PROFINET IO with IRT, you can specify the maximum portion of the send cycle that you
want to use for cyclic IO communication.
You have the following setting options for the bandwidth usage in STEP 7.
● Maximum 25% cyclic IO data. Focus on non-cyclic data.
● Maximum 37.5% cyclic IO data. Focus on non-cyclic data.
● Maximum 50% cyclic IO data. Balanced proportion.
● Maximum 90% cyclic IO data. Focus on cyclic IO data. (Requirement: The "Make 'high
performance' possible" option is activated)

Functions
5.5 Real-time communication
PROFINET with STEP 7 V15
182 Function Manual, 12/2017, A5E03444486-AH
Setting the bandwidth usage
To set the bandwidth usage for a PROFINET IO system in STEP 7, follow these steps:
1. Select your IO system in the network view of STEP 7.
2. In the Inspector window, go to "Properties" > "General" > "PROFINET" > "Domain
management" > "Sync domains" > "Name of the sync domain" > "Details".
3. Select the desired level of bandwidth usage from the "Bandwidth use" drop-drop down list
box.
Figure 5-49 Setting the bandwidth usage
For information on how to set the bandwidth usage for IRT with maximum performance, refer
to the section Configuration of IRT with high performance (Page 193)

Functions
5.5 Real-time communication
PROFINET with STEP 7 V15
Function Manual, 12/2017, A5E03444486-AH 183
5.5.7
Setup recommendations for optimizing PROFINET
Optimizing PROFINET with RT
PROFINET provides you with high-performance communication on all levels.
The following figures shows an example of an optimized PROFINET topology.
Figure 5-50 Optimized PROFINET topology
When setting up your PN network topology, take care that the various automation
applications are distributed among separate network branches so that a sufficient bandwidth
reserve will be available for future expansions.
● If you integrate standard Ethernet devices into the network topology or use standard
Ethernet communication, take into account the network load caused by standard Ethernet
and adapt the network topology as appropriate (max. bandwidth 100 Mbps).
● For communication with higher-level networks with a high data volume, use the most
direct paths possible to the higher-level network infrastructure.
Also observe the Installation Guideline (http://www.profibus.com/nc/download/installation-
guide/downloads/profinet-installation-guide/display/) of the PROFIBUS User Organization.

Functions
5.5 Real-time communication
PROFINET with STEP 7 V15
184 Function Manual, 12/2017, A5E03444486-AH
Setting up PROFINET with IRT
Keep in mind the following rules for setting up and operating a PROFINET IO system in
IRT mode. These rules will ensure best possible operation of your PROFINET IO system.
● When using IRT, you must configure the topology. This will enable exact calculation of
the update time, bandwidth, and other parameters.
● If you would like to use multiple sync domains, configure a sync boundary for the port
which is currently connected to the PROFINET device of another sync domain.
● In a sync domain, you can only configure one sync master at a time.
● A PROFINET IO system may only be part of a single sync domain.
● If you configure PROFINET devices in a sync domain and want to synchronize with IRT,
the PROFINET devices concerned must support IRT communication.
● If possible, use the same PROFINET device as the PROFINET IO controller and sync
master.
● If only some of the PROFINET devices in a PROFINET IO system are synchronized,
please keep in mind the following: Assign PROFINET devices that are not participating in
the IRT communication to the RT class "RT" and the synchronization role
"unsynchronized" in the sync domain.

Functions
5.5 Real-time communication
PROFINET with STEP 7 V15
Function Manual, 12/2017, A5E03444486-AH 185
Applications for CPU with multiple PROFINET IO interfaces
● Connecting machines: Your configuration contains machines located on separate
IO lines. You can perform real-time communication between the CPUs over PROFINET
IO interface X2. Use the I-device or shared I-device function for this purpose.
The figure below shows an example configuration for two machines connected over the
X2 interface with an I-device relationship.
Figure 5-51 I-device connection over 2nd PNIO interface
● Distribution by automation tasks:
– For automation tasks with high performance and deterministic requirements, use
PROFINET with IRT over the X1 interface.
– For other tasks that you can implement with RT, use the X2 interface.
If you use interface X2 as the PROFINET IO interface for one of the following CPUs, this can
affect performance:
● CPU 1515(F)-2 PN
● CPU 1515T(F)-2 PN
● CPU 1516(F)-3 PN/DP
● CPU 1516T(F)-3 PN/DP
● CPU 1516(F)pro-2 PN
You can find additional information in the section PROFINET interface (Page 25) and in the
Cycle and Response Times (https://support.industry.siemens.com/cs/ww/en/view/59193558)
function manual.

Functions
5.5 Real-time communication
PROFINET with STEP 7 V15
186 Function Manual, 12/2017, A5E03444486-AH
Topological overlap of IO systems in multi-controller applications
In a configuration with multiple IO controllers, shared paths are subject to the combined
network loads of all connected PROFINET IO systems.
To avoid high communication loads in multi-controller applications, observe the following
recommendations:
● Avoid paths that are shared by multiple IO systems.
The figure below shows a configuration with two PROFINET IO systems that use the
same paths.
①
Shared path
Figure 5-52 Multi-controller application with shared path
In the figure below, the two PROFINET IO systems do not use shared paths.
Figure 5-53 Multi-controller application with separate paths
● If separation is not possible: Increase the update time for the affected IO devices.
Installation guidelines of the PROFIBUS user organization
The installation guidelines can be found on the Internet
(http://www.profibus.com/nc/download/installation-guide/downloads/profinet-installation-
guide/display/).

Functions
5.5 Real-time communication
PROFINET with STEP 7 V15
Function Manual, 12/2017, A5E03444486-AH 187
5.5.8
Limitation of the data infeed into the network
Limiting the data infeed into the network on PROFINET interfaces
The "Limit data infeed into the network" function limits the network load of standard Ethernet
communication which is fed into the network by the interface to a maximum value. This does
not apply to cyclic real-time communication (RT/IRT).
In a PROFINET IO system, critical network loads can occur quickly with standard Ethernet
communication, especially in line topologies. Devices which feed a lot of standard Ethernet
communication into the PROFINET IO system, should support the function "Limit data infeed
into the network". If necessary, you should optimize your topology by avoiding e.g. standard
Ethernet devices in line topologies. You can find additional information on this in section
Setup recommendations for optimizing PROFINET (Page 183).
Depending on the interface, you can activate or deactivate the "Limit data infeed into the
network" function. If you use the X1 interface of an S7-1500 CPU as the IO controller or I-
device, the "Limit data infeed into the network" function is always enabled. Example: If you
are not using the X1 interface of an S7-1500 CPU as IO controller or I-device, you can
enable or disable the function.
Uses of the limitation of the data infeed to the network
● Division of the bandwidth for standard Ethernet communication between devices:
In PROFINET networks cyclic real-time communication and standard Ethernet
communication share the same network. This means that only a limited bandwidth
remains for standard Ethernet communication. The limitation of the data infeed ensures
that the remaining bandwidth for standard Ethernet communication is not used just by
one device, but is divided between several devices.
● Smoothing peaks in the data infeed:
The limitation of the data infeed smooths peak loads of standard Ethernet communication
(for example, from Open User Communication, access by the Web server).
● Limiting problems in the data infeed:
If applications in a device generate too much data, this data is not forwarded to the
PROFINET network. Negative effects (for example data loss, communication breakdown)
remain limited to the device and its communications partner. Other nodes are not
disturbed.

Functions
5.5 Real-time communication
PROFINET with STEP 7 V15
188 Function Manual, 12/2017, A5E03444486-AH
Setting limitation of the data infeed into the network for a CPU
To set the limitation of the data infeed into the network, follow these steps:
1. In the network view of STEP 7, select the interface of the CPU.
2. In the Inspector window, go to "Properties" > "General" > "Advanced options" > "Interface
options".
3. Select or clear the "Limit data infeed into the network" check box.
Figure 5-54 Limit data infeed into the network

Functions
5.6 PROFINET with performance upgrade
PROFINET with STEP 7 V15
Function Manual, 12/2017, A5E03444486-AH 189
5.6
PROFINET with performance upgrade
Performance upgrade
The performance upgrade implements the application class "High Performance" of the
PROFINET specification V2.3.
The performance upgrade provides a series of measures that lead to the following
improvements for PROFINET with IRT:
● Reduction of runtime delays in the IO devices
● Increase in the bandwidth for cyclic IO data
● Reduction of the bandwidth used for PROFINET frames
● Reduction of the send clocks
The improvements achieved with the performance upgrade mean that you can operate your
PROFINET IO system with more devices with the same send clock or the same number of
devices with a shorter send clock.
With PROFINET, it was previously possible to reach a send clock of 250 µs.
With the performance upgrade, it is now possible to achieve isochronous send clocks of up
to 125 µs with the fast forwarding, dynamic frame packing and fragmentation procedures,
depending on the performance capability of the CPU (see Technical Specifications in the
device manuals). With short send clocks, standard communication remains possible.
The performance upgrade will help you to implement applications with high speed and send
clock requirements.

Functions
5.6 PROFINET with performance upgrade
PROFINET with STEP 7 V15
190 Function Manual, 12/2017, A5E03444486-AH
5.6.1
Dynamic frame packing
Dynamic frame packing
Previously, individual PROFINET IO frames were sent for every PROFINET IO device.
The performance upgrade uses the dynamic frame packing procedure that is based on the
summation frame method. With the summation frame method, a frame contains the user
data for neighboring devices on a line. With Dynamic Frame Packing, every IO device takes
its data from the frame and forwards the rest. The frame is shortened from IO device to IO
device. Dynamic frame packing improves the use of the bandwidth in a line topology.
The following figure shows how Dynamic Frame Packing works based on the example of a
frame containing the user data for 3 IO devices.
①
The PROFINET IO frame contains the user data for all 3 IO devices (green, blue and orange).
②
The PROFINET IO frame reaches the first IO device. The IO device takes its user data (green)
from the frame and forwards the remaining frame.
③
The PROFINET IO frame contains the user data for two IO devices (blue and orange).
④
The PROFINET IO frame reaches the second IO device. The IO device takes its user data
(blue) from the frame and forwards the remaining frame.
⑤
The PROFINET IO frame contains the user data for one IO device (orange).
⑥
The PROFINET IO frame reaches the last IO device. The IO device saves the entire frame
including user data (orange).
Figure 5-55 Dynamic Frame Packing (DFP)
DFP groups
Dynamic frame packing automatically groups IO devices that support the performance
upgrade into DFP groups. To be grouped together in a DFP group. the IO devices must be
located one after the other in a line and must have the same update time and watchdog time.
As soon as a maximum frame size for the DFP group is exceeded or a maximum number of
members for a DFP group is reached, Dynamic Frame Packing automatically opens a new
DFP group.

Functions
5.6 PROFINET with performance upgrade
PROFINET with STEP 7 V15
Function Manual, 12/2017, A5E03444486-AH 191
STEP 7 shows the DFP groups in "Domain management" > "Sync domains" > "Name of the
sync domain" > "Device" in the "IO devices" box.
Figure 5-56 Display of the DFP groups in STEP 7
Note
Dynamic frame packing with high watchdog times
If you set the parameter "Accepted update cycles without I
O data" higher than 31, Dynamic
Frame Packing does not place this IO device in a DFP group.
5.6.2
Fragmentation
The transfer of a complete standard Ethernet frame with TCP/IP data takes up to 125 µs.
This means that the cycle time for PROFINET IO data cannot be reduced by any desired
amount.
The performance upgrade uses the fragmentation procedure, which breaks down TCP/IP
frames into sub-frames. These frame segments are transferred to the target device over
multiple send clocks; there they are reassembled to the original TCP/IP frame.
Fragmentation is a requirement for cycle times lower than 250 µs. In these short send
clocks, you can use more bandwidth for cyclic IO data, since the fragments of the standard
Ethernet frames use significantly less bandwidth than a complete standard Ethernet frame.

Functions
5.6 PROFINET with performance upgrade
PROFINET with STEP 7 V15
192 Function Manual, 12/2017, A5E03444486-AH
The following figure shows how fragmentation works.
①
A standard Ethernet frame with TCP/IP data is up to 125 µs.
②
During fragmentation, the standard Ethernet frame is divided into frame segments.
③
The frame segments are divided into multiple short send clocks.
Figure 5-57 Fragmentation
Note
The PROFINET
IO interface of the IO controller supports fragmentation if all the ports except
one are deactivated.
5.6.3
Fast forwarding
To be able to decide whether a frame should be forwarded or used, a PROFINET IO device
requires the frame ID. It previously took 1440 ns until the frame ID was present in the IO
device.
The performance upgrade uses the fast forwarding procedure in which the frame ID is
located nearer the front of the frame. The throughput time in the device is reduced to 320 ns.
With fast forwarding, the throughput time of the frame is reduced in your PROFINET IO
system. This results in decisive performance advantages, particularly in line, ring and tree
topologies.

Functions
5.6 PROFINET with performance upgrade
PROFINET with STEP 7 V15
Function Manual, 12/2017, A5E03444486-AH 193
The figure below compares the throughput of a PROFINET IO frame in an IO device with
and without fast forwarding.
①
Start:
• Both PROFINET frames reach the IO device.
The IO devices start to check the frames for the frame ID
②
After 320 ns:
• Without fast forwarding: The IO device is still checking the PROFINET frame for the frame
ID.
• With fast forwarding: The IO device receives the frame ID from the PROFINET frame and
forwards the frame.
③
After 1440 ns:
• Without fast forwarding: The IO device receives the frame ID from the PROFINET frame
and forwards the frame.
• The PROFINET frame with fast forwarding is "ahead" of the PROFINET frame without fast
forwarding.
Figure 5-58 Fast forwarding
5.6.4
Configuration of IRT with high performance
High-end applications with IO communication require excellent performance in IO
processing, for example in the control of wind turbines (converter control).
To use IRT communication with the highest performance in your PROFINET IO system,
enable the option "Make 'high performance' possible".
When you enable the "Make 'high performance' possible" option, this has the following
effects:
● You can set send clocks of 187.5 µs and 125 µs (for example CPU 1518-4 PN/DP) or
187.5 µs (for example CPU 1517-3 PN/DP), see Technical specifications in the CPU
device manuals.
● You can set more bandwidth use for cyclic IO data.
● You can use the option "Allows the use of 'fast forwarding'".
Requirements
● S7-1500 CPU as of firmware version V2.0

Functions
5.6 PROFINET with performance upgrade
PROFINET with STEP 7 V15
194 Function Manual, 12/2017, A5E03444486-AH
Enable the "Make 'high performance' possible" option.
Follow these steps to activate the "Make 'high performance' possible" option:
1. Select the PROFINET IO system in the network view of STEP 7.
2. In the Inspector window, go to "Properties" > "General" > "PROFINET" > "Domain
management" > "Sync domains" > "Name of the sync domain".
3. Enable the "Make 'high performance' possible" option.
Figure 5-59 Activating high performance
Using more bandwidth for cyclic IO data
Requirement: The "Make 'high performance' possible" option is enabled.
To set more bandwidth for cyclic IO data for your PROFINET IO system, follow these steps:
1. Select your IO system in the network view of STEP 7.
2. In the Inspector window, go to "Properties" > "General" > "PROFINET" > "Domain
management" > "Sync domains" > "Name of the sync domain" > "Details".
3. In the drop-down list, select "Maximum 90% cyclic IO data. Focus on cyclic IO data".
Figure 5-60 Using more bandwidth for cyclic IO data
Note
Bandwidth usage in isochronous mode
If you operate your PROFINET
IO system in isochronous mode, avoid using the setting for
the bandwidth usage "Maximum 90% cyclic IO data. Focus on cyclic IO
data."

Functions
5.6 PROFINET with performance upgrade
PROFINET with STEP 7 V15
Function Manual, 12/2017, A5E03444486-AH 195
Setting low send clocks (example CPU 1518-4 PN/DP)
Requirement: The "Make 'high performance' possible" option is enabled.
1. Select the PROFINET IO system in the network view of STEP 7.
2. In the Inspector window, go to "Properties" > "General" > "PROFINET" > "Domain
management" > "Sync domains" > "Name of the sync domain".
3. Select the send clock for "Send clock" in the drop-down list.
Figure 5-61 Setting low send clocks
Requirements for the fragmentation process (example CPU 1518-4 PN/DP)
If you use the following combinations for send clock and bandwidth settings, the devices in
the IO system use the fragmentation process.
● Send clock cycle 125 µs: Always fragmentation irrespective of the bandwidth setting.
● Send clock cycle 187.5 µs: Fragmentation with the bandwidth settings "Maximum 50%
cyclic IO data. Balanced proportion." and "Maximum 90% cyclic IO data. Focus on cyclic
IO data."
The PROFINET IO interface of the controller supports fragmentation if all the ports except
one are deactivated.
Optimizing port settings for low send clocks
You can further optimize the bandwidth use in your PROFINET IO system by using cables
with a short cable length (< 20 m) or a short signal delay (max. 0.12 µs) between the
devices.
To configure cables with a shorter length or signal delay in STEP 7, follow these steps:
1. Select the port in the topology view of STEP 7.
2. Navigate in the Inspector window to "Port interconnection" in the "Partner port" box.

Functions
5.6 PROFINET with performance upgrade
PROFINET with STEP 7 V15
196 Function Manual, 12/2017, A5E03444486-AH
3. Select the option "Cable length" or "Signal delay:".
4. Select the cable length or enter the signal delay.
Figure 5-62 Optimizing port settings for low send clocks
Allowing fast forwarding
Requirements:
● The PROFINET IO device has to support the fast forwarding process so that the process
can be used by the device.
● The "Make 'high performance' possible" option is enabled.
● The PROFINET IO interface supports fast forwarding if all the ports except one are
deactivated.
Follow these steps to allow fast forwarding:
1. Select the PROFINET IO system in the network view of STEP 7.
2. In the Inspector window, go to "Properties" > "General" > "PROFINET" > "Domain
management" > "Sync domains" > "Name of the sync domain".
3. Enable the "Allows the use of ‘fast forwarding'" option.
Figure 5-63 Allowing fast forwarding

Functions
5.6 PROFINET with performance upgrade
PROFINET with STEP 7 V15
Function Manual, 12/2017, A5E03444486-AH 197
Note
Fast forwarding and IPv6
The operation of fast forwarding in combination with IPv6 is not supported.
As soon as an IO device
in the subnet uses an IPv6 address, you must not activate "fast
forwarding".
5.6.5
Sample configuration for IRT with high performance
The figure below shows an example configuration with which you can achieve maximum
performance.
Port 1 of the X1 interface of the CPU is deactivated.
Port 2 of the X1 interface and the ports of the interface modules on the bus use the following
setting: Medium copper, cable length < 20 m or signal delay max. 0.12µs
A programming device connection to the CPU can be established via the interfaces X2 and X3
of the CPU or via the free port at the end of the line.
Figure 5-64 Example configuration for IRT with high performance
Use the following settings for the Sync domain:
● Enable the "Make 'high performance' possible" option.
● Set the send clock to 125 µs.
● Enable the "Allows the use of ‘fast forwarding'" option.
Standard Ethernet communication for IRT with high performance
Standard Ethernet communication is still possible even in a PROFINET IO system with high
performance. Keep in mind that you first arrange the IRT nodes, as seen from the IO
controller, and arrange the standard Ethernet nodes at the end of the line.
With a large volume of data through standard Ethernet communication, it makes sense to
reduce the load on your network by separating standard Ethernet communication and cyclic
real-time communication. Example: Use the interface X1 for the PROFINET IO
communication and a different interface for the standard Ethernet communication.

Functions
5.7 Isochronous mode
PROFINET with STEP 7 V15
198 Function Manual, 12/2017, A5E03444486-AH
5.7
Isochronous mode
5.7.1
What is isochronous mode?
Objectives of isochronous operation
Assuming public transport were to operate at maximum speed while reducing stop times at
the passenger terminals to absolute minimum, the last thing many potential passengers
would notice of the departing contraption are its red tail lights. The overall travel time is,
however, decided by the train, bus or underground-railway clock, because well adjusted
timing is essential to a good service. This also applies to distributed automation engineering.
Not only fast cycles but also the adaptation and synchronization of the individual cycles
result in optimum throughput.
Just-In-Time
Figure 5-65 System cycle
The high speed and reliable reaction time of a system operating in isochronous mode is
based on the fact that all data are provided just-in-time. The constant bus cycle time
PROFINET IO cycle beats the time here.

Functions
5.7 Isochronous mode
PROFINET with STEP 7 V15
Function Manual, 12/2017, A5E03444486-AH 199
Advantages of isochronous mode
The use of isochronous mode allows high-precision control.
● Optimized control
● Determinism
● Consistent (simultaneous) reading in of input data
● Consistent (simultaneous) output of output data
5.7.2
Use of isochronous mode
With the "Isochronous mode" system property, measured values and process data can be
acquired in a fixed system clock. The signal processing up to the switching-through to the
"output terminal" occurs within the same system clock. Isochronous mode thus contributes to
high-quality control and hence to greater manufacturing precision. With isochronous mode,
the possible fluctuations of process response times are drastically reduced. The time-
assured processing can be utilized to improve machine cycle times.
In principle, isochronous mode is worthwhile whenever measured values must be acquired
synchronously, movements must be coordinated, and process responses must be defined
and simultaneously executed, as in the following example. There are thus numerous areas in
which isochronous mode can be used.
5.7.3
Isochronous applications
Example: Isochronous measurement at several measuring points
Quality assurance requires precise measurement of dimensions within a camshaft
production process.
Figure 5-66 Measuring of camshafts

Functions
5.7 Isochronous mode
PROFINET with STEP 7 V15
200 Function Manual, 12/2017, A5E03444486-AH
Isochronous workflow
When the isochronous mode property of the system is used, the measured value acquisition
is clocked and occurs simultaneously at the various measuring points. The time required for
measurement is reduced. Resultant workflow:
● Continuous machining of the camshaft
● Synchronous measurement of the camshaft positions and gradients within a continuous
rotation.
● Machining of the next camshaft
All camshaft positions and the corresponding measured values (red) are measured
synchronously within a single rotation of the camshaft. This increases machine output and
maintains or enhances precision of the measurement.
5.7.4
Time sequence of synchronization
From reading-in of input data to outputting of output data
The basic time sequence of all components involved in synchronization is explained in the
following:
● Reading-in of input data in isochronous mode
● Transport of input data to the IO controller (CPU) via the PROFINET subnet
● Further processing in the isochronous application of the CPU
● Transport of output data to the outputting IO device via the PROFINET subnet
● Outputting of output data in isochronous mode
T_DC
Data cycle (Time_DataCycle)
TI
Time for reading in the input data
TO
Time for outputting the output data
Figure 5-67 Time sequence of synchronization

Functions
5.7 Isochronous mode
PROFINET with STEP 7 V15
Function Manual, 12/2017, A5E03444486-AH 201
The start of the I/O read cycle is advanced by the amount of a bias time TI in order to make
all input data available for transfer on the PROFINET IO line at the start of the next
PROFINET IO cycle. TI is the "flashlight" for the inputs; at this instant all synchronized inputs
are read in. TI is necessary in order to compensate for analog-to-digital conversion,
backplane bus times, and the like. The bias time TI can be configured by STEP 7 or by the
user. We recommend automatically assigning the bias time TI of STEP 7.
The PROFINET IO line transports the input data to the IO controller. The application can be
started synchronized to the cycle, i.e., the isochronous mode interrupt OB is called after a
parameterizable delay time. The user program in the isochronous mode interrupt OB decides
the process reaction and provides the output data in time for the start of the next data cycle.
The length of the data cycle is always configured by the user.
TO is the compensation arising from the backplane bus and the digital-to-analog conversion
within the IO device. TO is the "flashlight" for the outputs; at this instant the synchronized
outputs are output. The time TO can be configured by STEP 7or by the user. We recommend
automatically assigning the bias time To of STEP 7.
Isochronous mode and non isochronous mode distributed I/O
It is possible to combine isochronous mode distributed I/O with non isochronous mode
distributed I/O on one IO controller.
5.7.5
Basics of Programming
Programming in the isochronous mode interrupt OBs
The isochronous part of the program is always programmed in the isochronous mode
interrupt OBs OB 61 to OB 64. As the isochronous mode interrupts are processed with high
priority, only the time-sensitive elements of the program should be processed in OB 6x. The
isochronous mode interrupt is called with a configured delay time.
Accessing isochronous I/O by calling system functions
The isochronous I/O are updated exclusively by calling the "SYNC_PI" and "SYNC_PO"
instructions and therefore in the corresponding process image partition.
Note
To
prevent inconsistent data from being returned to OB6x, you should avoid using the
"DPRD_DAT" and "DPWR_DAT" instructions (direct data access) in the isochronous mode
OB.
Direct access to the I/O areas returns current values of the process that do not, howe
ver,
necessarily match the values supplied by "SYNC_PI" and "SYNC_PO".

Functions
5.7 Isochronous mode
PROFINET with STEP 7 V15
202 Function Manual, 12/2017, A5E03444486-AH
The "SYNC_PI" and "SYNC_PO" instructions can update the process image partition only
within the permitted execution window. The execution window for the possible call of the
"SYNC_PI" and "SYNC_PO" instructions stretches from the end of the cyclical data
exchange on the PROFINET IO until the point in time before the end of T_DC at which the
outputs can still be copied on time. The data exchange must be started within this time
window. If the "SYNC_PI" and "SYNC_PO" instructions are not processed within the
execution window, the system functions will indicate this with a corresponding error
message. An image in which the execution window and the corresponding times are
displayed can be found in the next section.
Program execution models
Depending on the order of the "SYNC_PI" and "SYNC_PO instructions in OB6x and the
application cycle factor used, the program execution can be divided into two basic models:
●
IPO
model (read
I
nputs -
P
rocessing - write
O
utputs), CACF = 1
●
IPO
model (read
I
nputs -
P
rocessing - write
O
utputs), CACF > 1
5.7.6
Program processing according to the IPO model with application cycle = 1
Characteristics of the IPO-model with application cycle factor = 1
The IPO model with application cycle factor = 1 is characterized by the fact that the
execution of the I/O data is complete within one system clock cycle T_DC. The shortest
response times are achieved with this model.

Functions
5.7 Isochronous mode
PROFINET with STEP 7 V15
Function Manual, 12/2017, A5E03444486-AH 203
IPO model with application cycle factor = 1
With the IPO model with application cycle factor = 1, there is a constant execution time from
the "input terminal" to the "output terminal" of TI + T_DC + TO. TI + 2×T_DC + TO can be
guaranteed for the process response time.
Figure 5-68 Program execution according to the IPO model with application cycle = 1
The figure shows the IPO model with the application cycle factor = 1 from acquisition through
processing on the CPU to output of the process values. STEP 7 calculates the delay time or
you can enter it yourself (see section Setting the application cycle and delay time
(Page 208)). During this time, the read input data and the written output data is on its way on
PROFINET IO. The delay time is set as a default to the start of the execution window.
The isochronous user program in OB 6x begins with the "SYNC_PI" instruction and ends
with the "SYNC_PO" instruction.
The "SYNC_PI" and "SYNC_PO" instructions may only be processed within the execution
window. The processing of the user program must be completed within the data cycle T_DC.

Functions
5.7 Isochronous mode
PROFINET with STEP 7 V15
204 Function Manual, 12/2017, A5E03444486-AH
5.7.7
Program execution according to the IPO model with application cycle > 1
Characteristics of the IPO-model with application cycle factor > 1
The IPO model with application cycle factor > 1 is an IPO model over multiple data cycles
T_DC. In this case, it is an IPO model with an output delayed by one application cycle
(OB6x). The input and processing take place in the same application clock cycle. Output is
performed at the start of the next application clock cycle, directly before the next input.
You call the "SYNC_PI" and "SYNC_PO" instructions in the execution window of the first
data cycle T_DC of the application clock cycle (only available there with application cycle
factor > 1.) The other user program execution in OB 6x then occurs after "SYNC_PO" and
extends into the next data cycle or over the following data cycles T_DC.
Figure 5-69 Program execution according to the IPO model with application cycle factor > 1
The figure shows the signals of the IPO model with application cycle factor = 2 over time
from the acquisition through the processing on the IO controller to the output of the process
values. STEP 7 calculates the delay time TM. During this time, the read input data and the
written output data is on its way on PROFINET IO.
The IPO model with application cycle factor > 1 is particularly ideal for large IO
infrastructures with a comprehensive user program in the OB6x. With this model, longer
calculation times are possible when executing the input data and obtaining the
corresponding output data.
With the IPO model with application cycle factor > 1, there is a constant execution time from
the "input terminal" to the "output terminal" of TI + (application cycle factor + 1) x T_DC + TO.
TI + (2 x application cycle factor + 1) x T_DC + TO can be guaranteed for the process
response time.

Functions
5.7 Isochronous mode
PROFINET with STEP 7 V15
Function Manual, 12/2017, A5E03444486-AH 205
5.7.8
Configuring isochronous mode
Introduction
The configuring of isochronous mode for a module is described as IO device in the following
based on the ET 200MP distributed I/O system. The procedure described also applies to
other distributed I/O systems (e.g., ET 200S or ET 200SP).
The IO controller is an S7-1500 CPU.
Requirements
● The STEP 7 network view is open.
● A S7-1500 CPU has been placed (e.g., CPU 1516-3 PN/DP).
● An interface module IM 155-5 PN HF (ET 200MP) has been placed and networked with
the CPU.
● All requirements for an IRT configuration are met, namely:
– The ports of the CPU and the interface module are interconnected.
– The RT class of the interface module is set to "IRT" (area "Advanced options > Real
time settings > Synchronization").
– You have assigned the "sync master" and "sync slave" roles.
Procedure
To create an isochronous connection between the I/O and user program, follow these steps:
1. Select the "IM 155-5 PN HF" in the network view of STEP 7 and switch to the device
view.
2. Insert an IO module that can be operated in isochronous mode (module with the
extension "HF").

Functions
5.7 Isochronous mode
PROFINET with STEP 7 V15
206 Function Manual, 12/2017, A5E03444486-AH
3. Go to the "I/O addresses" area in the Inspector window of the selected I/O module.
Figure 5-70 Configuring isochronous mode in STEP 7

Functions
5.7 Isochronous mode
PROFINET with STEP 7 V15
Function Manual, 12/2017, A5E03444486-AH 207
4. Make the following settings in the I/O addresses area:
– Select the "Isochronous mode" option.
– Select a process image partition, e.g., process image partition 1.
– Click on the "Assigned organization block" in the drop-down list and click the "Add
object" button, or select an already existing OB.
Figure 5-71 Creating the organization block for programming isochronous mode
A dialog box for selecting organization blocks opens.
– Select the "Synchronous Cycle" OB and confirm the selection with "OK".
In the case of automatic number assignment, OB 61 will be generated and opened.
The "Isochronous mode" area is selected in the Inspector window, and you can
continue directly with the setting of the application cycle and delay time and start the
programming of the OB in the instruction section.
5. Add other IO devices as required in the network view and adapt the configuration and the
isochronous mode settings.
6. To retrieve information about calculated bandwidths or to adapt the send clock, select the
subnet and navigate to the corresponding area of the domain management in the
Inspector window.
Programming isochronous mode
The user program must be set up accordingly in order to operate your plant in isochronous
mode. To do this, you must create an isochronous mode interrupt OB (OB 6x) in an I/O
module (see above). You access the isochronous I/O via a process image partition, i.e., the
addresses of isochronous modules must be in a process image partition. You have to
program accesses to the isochronous IO with the instructions SYNC_PI and SYNC_PO in
the isochronous mode interrupt OB.
With an application cycle = 1 you call the SYNC_PI instruction at the start of the isochronous
mode interrupt OB, provided you have selected the automatic setting for the delay time. You
call the instruction SYNC_PO at the end of the OB 6x.
With an application cycle > 1 you first call the SYNC_PO instruction at the start of the
isochronous mode interrupt OB, then the SYNC_PI instruction and subsequently the actual
user program.

Functions
5.7 Isochronous mode
PROFINET with STEP 7 V15
208 Function Manual, 12/2017, A5E03444486-AH
5.7.9
Setting the application cycle and delay time
Requirement
● You have created an isochronous mode configuration in STEP 7.
● You have created an isochronous mode interrupt OB.
● The isochronous mode interrupt OB is open.
Setting the application cycle and delay time
To set the application cycle for your isochronous mode application, follow these steps:
1. Open the "Properties" dialog associated with the relevant isochronous mode interrupt OB.
2. In the area navigation, click the "Isochronous mode" group .
3. Set the application cycle in "Application cycle (ms)". Open the drop-down list box and
select the application cycle. The drop-down list box offers multiples of the PROFINET
send cycle clock as possible values for the application cycle. The PROFINET send cycle
clock is set to 2 ms in the following figure.
Figure 5-72 Setting the application cycle

Functions
5.7 Isochronous mode
PROFINET with STEP 7 V15
Function Manual, 12/2017, A5E03444486-AH 209
Setting the delay time
STEP 7 sets the delay time automatically to the start of the execution window by default. As
a result, the isochronous mode update of the process image partition automatically falls
within the execution window of the application cycle.
You can also set the delay time manually. A shorter delay time enables you to increase the
processing time for your user program in the isochronous mode interrupt OB. If a manual
setting is made, note that you must call the "SYNC_PI" and "SYNC_PO" instructions in the
execution window of the application cycle.
To set the delay time for your isochronous mode application, follow these steps:
1. Open the "Properties" dialog associated with the relevant isochronous mode interrupt OB.
2. In the area navigation, click the "Isochronous mode" group .
3. Clear the "Automatic setting" check box.
4. Enter your desired delay time in "Delay time (ms)".
Figure 5-73 Setting the delay time

Functions
5.8 Device replacement without exchangeable medium
PROFINET with STEP 7 V15
210 Function Manual, 12/2017, A5E03444486-AH
5.8
Device replacement without exchangeable medium
Definition
IO devices which have no slot for exchangeable medium (e.g. ET 200SP, ET 200MP) or
IO devices which support the PROFINET functionality "Device replacement without
exchangeable medium/PG" can be replaced without having an exchangeable medium with
saved device names inserted and without having to assign the device name with the PG.
The new IO device is given a device name by the IO controller and not by the exchangeable
medium or the PG.
To assign the device name, the IO controller uses the configured topology and the
neighborhood relations established from the IO devices.
Figure 5-74 Device replacement without exchangeable medium
Note
When you exchange a device, make sure that the PROFINET cable is again inserted into the
correct port, as it is configured in STEP
7.
Otherwise, the system will not run.
Advantages
With the Device replacement without exchangeable medium/PG PROFINET functionality,
you can profit from the following advantages:
● After the replacement of the IO device, it automatically obtains its device name from the
IO controller. You no longer have to assign device names with the PG or exchangeable
medium.
● You can save on the storage medium for the IO device that replaces the removed one.
● Simple device name allocation with series machines that have the same configuration
and set topology. It is no longer necessary to assign device names via exchangeable
medium/PG.
Which devices support device replacement without exchangeable medium?
An overview of the devices that support the "Device replacement without exchangeable
medium" function is provided in this FAQ
(https://support.industry.siemens.com/cs/ww/en/view/36752540).

Functions
5.8 Device replacement without exchangeable medium
PROFINET with STEP 7 V15
Function Manual, 12/2017, A5E03444486-AH 211
5.8.1
Device replacement without exchangeable medium/PG function
Neighborhood
Neighborhood is the physical relationship between two ports of adjacent PROFINET devices.
A PROFINET device is connected in this case through one of its ports over a physical
Ethernet line to a specific port of the second PROFINET device in close proximity
(neighbors).
Both terminal devices, for example, IO controllers and IO devices with a port, and network
components, for example, switches, IO controllers and IO devices with multiple ports, are
considered PROFINET devices.
Failure and replacement of an IO device
The following example describes device replacement without exchangeable medium in the
case of failure of an IO device.
Figure 5-75 Example configuration of device replacement without exchangeable medium
For the device replacement, the following information is available to the IO controller:
PROFINET device
Device alias
Controller
"port-001.Switch"
Switch
"port-002.Controller", "port-001.Press", "port-001.Pump"
Press
"port-002.Switch", "port-001.Mill"
Mill
"port-002.Press"
Pump "port-004.Switch"
The IO device with the device name "Mill" fails in this example:
Requirement
The PROFINET device replacing the removed one has no device name.

Functions
5.8 Device replacement without exchangeable medium
PROFINET with STEP 7 V15
212 Function Manual, 12/2017, A5E03444486-AH
Principles of name assignment
The failure of the "Mill" IO device is considered here.
1. The IO controller queries the device name of the replaced IO device.
2. The IO controller detects that the IO device with the device alias "port-002.Press" does
not have a device name.
3. The IO controller assigns the device name "Mill" to the replaced IO device via the device
alias "port-002.Press" of the failed IO devices.
Note
If you insert a device with the Device replacement without exchangeable medium/PG
PROFINET functionality at a different location than the configuration, a different device
name is then assigned to the device.
Reset a wrongly inserted devi
ce to delivery state before you use it again.
5.8.2
Replacing an IO device without exchangeable medium
Introduction
Replacement of IO devices is sometimes frequently required in automation systems. The IO
devices are generally assigned a device name by either inserting an exchangeable medium
or via the programming device. The CPU identifies the IO device by using these device
names.
Under certain circumstances, replacing an IO device can be done without inserting an
exchangeable medium or without the PG.

Functions
5.8 Device replacement without exchangeable medium
PROFINET with STEP 7 V15
Function Manual, 12/2017, A5E03444486-AH 213
Requirements
● The topology of the PROFINET IO system with the respective IO devices must be
configured.
By configuring the topology, the neighbor relationships of all the PROFINET devices
located in the PROFINET IO system are announced to the PROFINET IO system or the
IO controller. From the neighbor relationships specified by the set topology and the actual
neighbor relationships established by the real PROFINET devices, the IO controller can
identify the replaced IO device without a name and assign to it the configured name and
the IP address and then again list it in the user data traffic.
● The affected IO devices in the automation system must support device replacement
without exchangeable medium.
If the individual IO devices in the automation system do not support device replacement
without exchangeable medium, a corresponding alarm is output for the IO device.
Note
Use only new IO devices as replacements or restore configured IO devices to their
delivery state.
Activating/deactivating device replacement without exchangeable medium
The "Device replacement without exchangeable medium" function is activated in the
IO controller by default.
To deactivate device replacement without exchangeable medium, follow these steps:
1. In the device or network view of the STEP 7, select the PROFINET interface in the
corresponding IO controller.
2. In the interface properties under "Advanced options > Interface options", clear the
"Support device replacement without exchangeable medium" check box.
To reactivate device replacement without exchangeable medium, you must select the
"Support device replacement without exchangeable medium" check box again.
5.8.3
Permit overwriting of PROFINET device name
With the option "Permit overwriting of PROFINET device names of all assigned IO devices",
you can overwrite PROFINET device names of IO devices during startup of the CPU. This
option reduces the effort during automatic commissioning, for example, when replacing a
device.
Requirements
● IO controller supports the "Permit overwriting of device names of all assigned IO devices"
option, for example CPU 1215C DC/DC/DC as of firmware version 4.0

Functions
5.8 Device replacement without exchangeable medium
PROFINET with STEP 7 V15
214 Function Manual, 12/2017, A5E03444486-AH
How the "Permit overwriting of PROFINET device names of all assigned IO devices" option works
The IO controller (CPU) can overwrite the PROFINET device names of IO devices in the
IO system when the "Permit overwriting of PROFINET device names of all assigned IO
devices" option is enabled.
Multiple use IO systems can only be operated when this option is enabled. The IO controller
checks prior to overwriting if the type of the IO device matches the configured type.
If the option is not selected, the IO controller cannot overwrite the device names of the
IO devices. In this case, you must manually assign the PROFINET device name on the
IO device if the PROFINET device name changes in the configuration or when a device is
replaced, or delete the device names of the IO devices prior to an automatic commissioning.
Response during commissioning
Select the option "Permit overwriting of PROFINET device names of all assigned IO devices"
only if the following requirements are fulfilled:
● All the configured IO devices are available.
● All IO devices are wired correctly in accordance with the topology configuration.
● No IO device is jumpered.
If configured IO devices are missing or are jumpered (partial commissioning), do not use the
option.
CAUTION
Error at partial commissioning
If device names are assigned incorrectly during partial commissioning or incorrect wiring,
these have to be deleted manually after a correction of the wiring in order to attain correct
assignment of the device names.

Functions
5.8 Device replacement without exchangeable medium
PROFINET with STEP 7 V15
Function Manual, 12/2017, A5E03444486-AH 215
Behavior during operation
After commissioning, you may exchange or jumper IO devices as long as the IO devices do
not have a PROFINET device name that is used for a different IO device in the project.
Otherwise, incorrect assignment of PROFINET device names in the neighborhood or further
vicinity of the IO device can occur.
WARNING
Wrong PROFINET device name
When the "Permit overwriting of PROFINET device names of all assigned IO devices"
option is enabled, incorrectly connected devices can be assigned an incorrect PROFINET
device name from the configuration.
Depending on the connected I/O, there is risk of death, severe injuries or damage caused
by malfunctions.
To rule out any danger, check whether the suitable replacement device has been
connected in case of a device replacement and whether the port interconnection matches
the configured preset topology.
Typical source of danger
When replacing an IO device ("standard case"), it is almost guaranteed that the replaced
device will be connected according to the configured port interconnection.
The figure below shows a scenario whereby the connections of two identical PROFINET
cables are swapped at two switch ports. Because the IO controller assigns the device names
according to the preset topology, the incorrect connection of the devices has serious effects
on the naming.

Functions
5.8 Device replacement without exchangeable medium
PROFINET with STEP 7 V15
216 Function Manual, 12/2017, A5E03444486-AH
Due to the control of different actuators, the plant could become hazardous in this case.
①
Switch with connected PROFINET cables
②
Device A, device name "IOD-1": controls motor 1
③
Device B, device name "IOD-10": controls motor 10
④
Device A controls motor 10!
⑤
Device B controls motor 1!
Procedure
Proceed as follows to change the "Permit overwriting of PROFINET device names of all
assigned IO devices" option:
1. Select the PROFINET interface of the CPU for which you want to change the option in the
network view or in the device view.
2. Select the area "Advanced options", section "Interface options".
3. Change the option.

Functions
5.9 Standard machine projects
PROFINET with STEP 7 V15
Function Manual, 12/2017, A5E03444486-AH 217
5.9
Standard machine projects
Introduction
Standard machine projects are STEP 7 projects that use a set of innovative functions
allowing simple configuration and commissioning of flexible automation solutions for
standard machines or for machines with a modular structure.
A hardware configuration consisting of an IO controller and any number of connected
IO devices represents a "PROFINET IO system master". This master is configured with a
maximum configuration based on a template from which various options can be derived for
different standard machines, for example with different configuration variants of the
IO system.
Greater flexibility at all levels
Standard machine projects have the following central characteristics:
● Different variants of a standard machine can be loaded from precisely one project with an
engineered maximum configuration (IO system options). The standard machine project
covers all variants (options) of the IO system.
● An IO system option can be integrated in an existing network locally using simple tools.
Flexibility is provided in more ways than one:
● With suitable configuration, adaptation of the IP address parameters of the IO controller is
possible locally using simple tools. This allows a standard machine to be integrated in
different plants with little effort or to be included in a network several times.
IO systems with this property are known as
multiple use IO systems
.
● With suitable configuration and programming, different setups of IO system options can
be operated locally that differ in terms of the selection of IO devices used or in terms of
the arrangement of the IO devices.
Since the specific configuration of the IO system is controlled by the user program, this is
known as
configuration control for IO systems
.
● Independently of the functions described above, with suitable configuration and
programming, you can use different station options of central devices or distributed I/O
devices in one project. The devices can be different in terms of the selection and
arrangement of the modules.
Since the concrete configuration of the station is controlled by the user program, this is
also known as
configuration control at the device layer
.
Application examples
You can find application examples for configuration control at the device layer, configuration
control for IO systems and multiple-use IO systems on the Internet
(https://support.industry.siemens.com/cs/ww/en/view/29430270).

Functions
5.9 Standard machine projects
PROFINET with STEP 7 V15
218 Function Manual, 12/2017, A5E03444486-AH
Additional information
For more information on multiple use IO systems, refer to section Multiple use IO systems
(Page 218).
For more information on the configuration control for IO systems, refer to section
Configuration control for IO systems (Page 226).
For more information on configuration control, refer to the system manual S7-1500,
ET 200MP (http://support.automation.siemens.com/WW/view/en/59191792).
5.9.1
Multiple use IO systems
5.9.1.1
What you should know about multiple use IO systems
Multiple use automation solutions
For a flexible reusable automation solution as is the case with series machines, the following
use cases are typical:
● The machine (and therefore also the PROFINET IO system) is used more than once by
the customers.
● The machine is used in different plants by various customers.
For this to be possible, the automation solution must meet the following requirements:
● A project (configuration and program) can be loaded on various machines of the same
type without changes.
● Only a few easy adaptations need to be performed locally to integrate the machine into
an existing network infrastructure.

Functions
5.9 Standard machine projects
PROFINET with STEP 7 V15
Function Manual, 12/2017, A5E03444486-AH 219
The following figure shows how an automation solution with a multiple use IO system is
loaded on different automation systems and then one automation system is adapted to the
existing network infrastructure locally.
①
Load configuration with multiple use IO system
②
Set IP address and device name locally on the IO controller
Figure 5-76 "Multiple use IO system" principle
Principle
The automation components for a machine include a PROFINET IO system, consisting of an
IO controller (PROFINET interface of a CPU) and the IO devices assigned to it.
With the "Multiple use IO system" setting for the IO system, you turn a STEP 7 project into a
"Standard machine project".
The "Multiple use IO system" setting triggers various settings and checks of the configuration
by STEP 7. The settings ensure that the IO system is self-contained and there are no
dependencies on components outside the IO system.
Requirements
● STEP 7 as of V13
● The IO controller supports the "Multiple use IO system" function, for example a CPU
1512SP-1 PN as of firmware version 1.6.

Functions
5.9 Standard machine projects
PROFINET with STEP 7 V15
220 Function Manual, 12/2017, A5E03444486-AH
Rules
The following rules apply to a multiple use IO system:
● No IO device can be configured as shared device.
● The ports of the devices must be interconnected.
Devices for which no port interconnection is configured, for example, interface module
IM 154-6 IWLAN (ET 200pro PN), cannot be operated with STEP 7 V13 as IO devices on
a multiple use IO system.
● If an IO device in a multiple use IO system is an I-device (CPU as an "intelligent"
IO device):
– If the I-device has a lower-level IO system, this I-device cannot be connected to the
same PROFINET interface as the higher-level IO controller.
Note: If the I-device is configured using a PROFINET GSD, STEP 7 cannot check for
compliance with this rule. In this case, you are responsible for ensuring compliance
with the rule.
①
I-device in multiple use IO system. The PROFINET interface is operated as IO device. No other IO system is
connected here.
②
A lower-level IO system on the I-device is connected to another PROFINET interface.
Figure 5-77 Example configuration for "Multiple use IO system" with I-device
– The PROFINET interface of the I-device must be set to "Parameter assignment of PN
interface by higher-level controller".
● If MRP (Media Redundancy Protocol) is configured:
– All IO devices on the multiple use IO system must belong to the same MRP domain.
● If IRT (Isochronous Real Time) is configured:
– All IO devices in multiple use IO systems must belong to the same sync domain.
– The sync domain must not include any other IO devices.
● IE/PB Links cannot be operated as an IO device in a multiple use IO system with STEP 7
V13.

Functions
5.9 Standard machine projects
PROFINET with STEP 7 V15
Function Manual, 12/2017, A5E03444486-AH 221
Configuration
You specify whether or not a configuration can be used multiple times in the properties of the
IO system.
All other parameter settings for the configured devices are then set automatically by STEP 7
and checked during compilation.
Boundary conditions
To prevent a standard machine project from having dependencies on other devices outside
of the machine, observe the following:
● A standard machine project consists of an IO controller and the corresponding IO
devices. You should therefore configure only one CPU as IO controller and the
corresponding IO devices in the standard machine project.
● Do not use connection configured at both ends for the communication. Instead, use only
a connection configured at one end or unspecified connections if necessary.
Background: To configure the communication in a STEP 7 project, it is always possible to
set the IP address parameters in the project. For multiple use IO systems, however, this
strategy is not possible since the IP address parameters of the IO controller and the
assigned IO devices are assigned locally. At the time of the configuration, the IP address
parameters are therefore unknown.
If you nevertheless want to configure communication with devices on PROFINET, for
example with a central coordinator, you can only use communications mechanisms that
allow dynamic assignment of the IP address parameters in the user program.
Example: Open User Communication
If, for example, the device is configured as an active end point (initiator of the
connection), the IP address parameters can be stored, for example, in a data block. You
then supply the data block with the currently valid IP address parameters during
commissioning. For this dynamic type of IP address parameter assignment, there is no
system support; in other words, if you change the configuration of the system, the IP
address parameters are not automatically adapted.
You will find a description of handling instructions for Open User Communication under
this keyword in the STEP 7 online help.
5.9.1.2
Configuring multiple use IO systems
Requirements
● STEP 7 as of V13
● The IO controller supports the "Multiple use IO system" function, for example a CPU
1512SP-1 PN as of firmware version 1.6.

Functions
5.9 Standard machine projects
PROFINET with STEP 7 V15
222 Function Manual, 12/2017, A5E03444486-AH
Procedure
The configuration of a series machine using an S7-1500-CPU as an example is described
below.
To create a standard machine project, follow these steps:
1. Create a project.
2. Configure a CPU as the IO controller, for example a CPU 1518-4 PN/DP as of firmware
version 1.5.
3. Configure the required IO devices and assign the IO devices to the IO controller.
4. Configure the port interconnection between the devices.
5. Select the IO system so that you can edit the properties in the inspector window.
6. Select the "Multiple use IO system" check box in the "General" area of the inspector
window.
Figure 5-78 Activate "Multiple use IO system"
Result
: The following settings are made by STEP 7:
● The device name of the IO controller (CPU) in the standard machine project is set to
"PROFINET device name is set directly at the device". The IO controller (CPU) has no
PROFINET device name initially.
● The IP protocol of the IO controller (CPU) is set to "IP address is set directly at the
device". The CPU has no IP address initially.
● The "Support device replacement without exchangeable medium" option is selected
automatically. This option enables automatic commissioning. A commissioning engineer
does not have to assign device names to the IO devices locally. The IO controller assigns
the device name and IP address to the IO devices based on the preset topology and
other settings during startup.
● The device name of the IO devices is set to "Generate PROFINET device name
automatically" (from the configured name of the IO device).
● The IP protocol of the IO devices is set to "IP address is set by the IO controller during
runtime". The IO devices have no IP address initially. If an IO device is not a typical
distributed I/O system (e.g., ET 200 systems), but rather another device such as an HMI
device, change the option to "IP address is set directly at the device"; see below.
● The device number for the IO devices is automatically assigned and is used locally for
making the IP address unique.

Functions
5.9 Standard machine projects
PROFINET with STEP 7 V15
Function Manual, 12/2017, A5E03444486-AH 223
The option "Permit overwriting of PROFINET device name" must be selected (CPU
parameters, properties of the PROFINET interface, Ethernet addresses area) so that the
IO controller can adapt the device name later at the operator.
This option is disabled by default.
The following figure shows the above-described settings for the IP address and PROFINET
device name.
①
After the configuration is loaded from the standard machine project, the IO controller has no
device name and no IP address.
②
Following loading, the IO devices have a device name and a device number but no IP address.
Figure 5-79 Settings for the IP address and the PROFINET device name
How an IO device obtains an IP address locally
Below, you will find an explanation of the "IP address is set by the IO controller during
runtime" and "IP address is set directly at the device" options, which can generally be
configured for a multiple use IO system.
If you have set the "Multiple use IO system" option for the IO system, STEP 7 automatically
sets the "IP address is set by the IO controller during runtime" option for the IO devices.
In this case, the IO controller assigns the IO device an IP address that results from the
locally assigned IP address of the IO controller (see next section). This option is appropriate
if the IO device is a field device, e.g., ET 200MP, ET 200SP, ET 200AL, or another
distributed I/O system.
If the IO device is not a "standard" field device, for example, an HMI device for a Windows
operating system, the "IP address is set by the IO controller during runtime" option described
above does not work. In this case, choose the "IP address is set directly at the device"
option. You must then assign the IP address to the device locally and take steps to ensure
that this address is suitable for the IP addresses of the other IO devices and the IP address
of the IO controller.

Functions
5.9 Standard machine projects
PROFINET with STEP 7 V15
224 Function Manual, 12/2017, A5E03444486-AH
5.9.1.3
Adapt multiple use IO systems locally
A few steps are needed to adapt the machine that was loaded with the standard machine
project.
Only the device name and IP address of the IO controller must be adapted locally. The
device names and IP addresses of the IO devices result from these adaptations. In this
example, the effects of local settings are described for two specific machine modules.
The local settings are possible, for example, with the CPU display and commissioning tools
such as Primary Setup Tool (PST) or PRONETA. You do not need a programming device
with STEP 7 to make these settings, even though it is possible to do so.
Requirements
● The machine was loaded with a standard machine project (see Configuring multiple use
IO systems (Page 221)).
● The display is ready for operation and the desired tool for assigning the IP address and
device name is available (e.g., PST Tool, STEP 7).
● The ports of the IO controller and IO devices are interconnected according to the
configuration.
Procedure
Observe the boundary conditions and instructions for commissioning an S7-1500. For more
information on commissioning an S7-1500 CPU, refer to the system manual S7-1500,
ET 200MP (http://support.automation.siemens.com/WW/view/en/59191792).
To adapt a standard machine locally, follow these steps:
1. Integrate the machine into the network.
2. Connect the device for assigning the IP address and device name to the CPU, for
example a PG/PC with the appropriate software.
3. Assign the desired device name and IP address to the IO controller.
4. Start up the CPU.
The IO controller then assigns the adapted PROFINET device name and a unique IP
address to the IO devices.
The following rules apply to the assignment:
● The device names of the IO devices are formed by chaining together the following name
components, separated by a period:
<configured name of the IO device from the standard machine project>.<name of the
associated IO controller set on the device>
● The IP addresses of the IO devices result from the locally configured IP address of the
associated IO controller and the device number (sum).

Functions
5.9 Standard machine projects
PROFINET with STEP 7 V15
Function Manual, 12/2017, A5E03444486-AH 225
Note
Make sure that duplicate IP addresses cannot be created on the subnet during the
assignment. The IO controller does not assign a new IP address in this case.
In the following figure, the device name "m1" and the IP address 192.168.1.10 have been
assigned to the IO controller of the first machine.
The device name "m2" and the IP address 192.168.1.20 has been assigned for the second
machine.
Refer to the figure for the resulting device names and IP addresses.
①
Set device name and IP address on the IO controller
②
After startup, the IO devices have an updated device name (<configured device name>.<device name of IO con-
troller>) and an adapted IP address (= <IP address of IO controller> + <device number>)
Figure 5-80 Example of the assignment of IP addresses and device names at "Multiple use IO system"
See also
Configuring multiple use IO systems (Page 221)

Functions
5.9 Standard machine projects
PROFINET with STEP 7 V15
226 Function Manual, 12/2017, A5E03444486-AH
5.9.2
Configuration control for IO systems
5.9.2.1
Information about configuration control of IO systems
Configuration control of IO systems makes it possible to generate several concrete versions
of a standard machine from a standard machine project.
You are given the flexibility to vary the configuration of an IO system for a specific application
as long as the real configuration can be derived from the set configuration. The configured
configuration therefore represents the superset of all real configurations that can be derived
from it.
The following figure shows an example of how two IO systems with a different number of
IO devices arise from one standard machine project.
Figure 5-81 Example of configuration control for PROFINET IO systems
In the following sections, you find a description of how to configure and program a
PROFINET IO system to commission, for example, a standard machine on-site without using
configuration software.

Functions
5.9 Standard machine projects
PROFINET with STEP 7 V15
Function Manual, 12/2017, A5E03444486-AH 227
Concept
The principle of configuration control is already known at the device level for the flexible use
of submodules/modules ("option handling"). Different configurations can be derived from one
engineering project both for central as well as for distributed I/O.
With S7-1500 CPUs as of firmware version V1.7, this principle can also be applied at the
IO system level. You have the option of omitting, adding or changing the order of stations
(IO devices) of a PROFINET IO system in a specific plant.
Configuration control for devices and configuration control for IO systems can be combined;
the functions are independent of each other.
It is possible to operate variants deviating from a maximum configuration of an IO system. In
a standard machine project, you can prepare a kit of IO devices which can be flexibly
customized for various configurations using configuration control.
The following variations are available:
● Variation of the number of IO devices involved
You include optional IO devices for the configuration control in the configuration by
transferring a suitable data record with the required configuration in the user program.
● Variation of the order of IO devices involved
You adapt the port interconnection of the IO devices to the topology being used by
transferring a suitable data record with the required topology in the user program.
The following figure shows how you serve two different configurations with an IO device
marked as optional in the network view of STEP 7.
● Configuration without the optional IO device:
In this case, you use the instruction "ReconfigIOSystem" to transfer a data record to the
PROFINET interface containing the information that no optional IO device is to be
included in the configuration.
● Configuration with the optional IO device:

Functions
5.9 Standard machine projects
PROFINET with STEP 7 V15
228 Function Manual, 12/2017, A5E03444486-AH
In this case, you use the instruction "ReconfigIOSystem" to transfer a data record to the
PROFINET interface adding the optional IO device to the configuration.
①
Determined through parameter assignment: IO Device_2 is optional IO device
②
Configuration without the optional IO device
③
Configuration with the optional IO device
Figure 5-82 Example configuration with "Optional IO device" and the associated configuration options
Summary: The procedure in principle
The following phases are distinguished when it comes to the implementation of a standard
machine concept:
1. Engineering phase: Creating a standard machine project and loading into specific
machine or plant:
– Completely configuring all IO devices (options) ever required in a specific machine or
plant
– Configuring as optional those IO devices that will be omitted in specific machines or
plants
– Configuring the interconnection of ports with respect to various arrangements of IO
devices
– Preparing user program (see Configuring flexible order of IO devices (Page 236)) with
the possibility of selecting on-site the actually existing configuration via switch or HMI
device
2. Commissioning phase: Preparing specific machine or plant for operation:
– Integrating machine or plant in the on-site network (see Adapt multiple use IO systems
locally (Page 224))
– Selecting the currently existing configuration of the IO system via configured option

Functions
5.9 Standard machine projects
PROFINET with STEP 7 V15
Function Manual, 12/2017, A5E03444486-AH 229
5.9.2.2
Configuring IO devices as optional
Requirements
● IO controller supports configuration control for IO systems, for example CPU
1516-3 PN/DP as of firmware version 1.7
● STEP 7 V13 SP1 or higher
● The rules (Page 241) for the establishment and operation of a standard machine project
have been considered.
Procedure
To configure an IO device as optional IO device, proceed as follows:
1. Create a project.
2. Configure an S7-1500 CPU firmware version V1.7 or higher as IO controller.
3. Configure the required IO devices and assign the IO devices to the IO controller.
4. Configure the port interconnection between the devices.
Note
A port interconnection between the devices of the IO system is mandatory for IO systems
to be customized with the user program. Otherwise, no order would be defined for the
interconnected IO devices. The following settings are possible for the partner port:
•
Specific partner port of an IO device (selection via the "Partner port" drop-down list in
the port properties or interconnection with drag-and-drop in the topology view)
•
"Setting partner port by user program" (selection via the "Partner port" drop-down list
in the port properties).
5. Select the IO device you want to mark as optional.
6. Select the area "PROFINET interface [X1]" > Advanced options".
7. Enable the "Optional IO device" option.
8. Repeat steps 5 to 7 for all IO devices to be configured as optional.
9. Load the configuration onto the CPU.
Figure 5-83 Configure the IO device as an optional IO device

Functions
5.9 Standard machine projects
PROFINET with STEP 7 V15
230 Function Manual, 12/2017, A5E03444486-AH
Result
: Once this configuration is loaded, the system behavior is as follows:
● The CPU is prepared for the configuration control of the IO system.
● All IO devices are disabled.
● Irrespective of whether you customize the configuration with the user program (adding
optional IO devices) or make no changes to the loaded configuration: You must call the
instruction "ReconfigIOSystem" in the user program and notify the current configuration to
the system!
The system will not be operational without calling the instruction "ReconfigIOSystem".
For further information on the proceeding see Enabling optional IO devices in the
program (Page 230).
Fast parameter assignment in the "IO communication" table
You can also specify whether or not an IO device is optional in the "IO communication" tab.
In an additional "Optional IO device" column, a selectable check box is available for each IO
device that indicates whether or not an IO device is optional. Here, you can adjust the setting
centrally.
5.9.2.3
Enabling optional IO devices in the program
Requirements
● IO controller supports configuration control for IO systems, for example CPU
1516-3 PN/DP as of firmware version 1.7
● STEP 7 V13 SP1
● At least one IO device was configured as optional IO device.
● The rules (Page 241) for the establishment and operation of a standard machine project
have been considered.
Procedure
Observe the information on and rules for commissioning in the documentation for SIMATIC
S7-1500, for the ET 200SP CPUs and for the CPU 1516pro-2 PN.
The following description of the proceeding only includes steps required to understand the
program-controlled activation of an optional IO device.
To activate or deactivate IO devices, follow these steps:
1. Create a data record "CTRLREC" for the instruction "ReconfigIOSystem". You can find
information on the structure of the data record in the STEP 7 online help.

Functions
5.9 Standard machine projects
PROFINET with STEP 7 V15
Function Manual, 12/2017, A5E03444486-AH 231
2. Call the instruction "ReconfigIOSystem" and select MODE 1 to deactivate all IO devices.
If you set the CPU to STOP or POWER OFF state in order to modify the plant in this
status (for example to add an optional IO device), explicit deactivation using
"ReconfigIOSystem" with mode 1 is not necessary. In this case, i.e. following a STOP-
RUN transition and following a POWER-OFF > POWER-ON transition, all IO devices are
deactivated automatically.
3. When you have brought the plant to a safe status that allows restructuring without any
danger:
Put the plant together according to your intended application. Add the required optional
IO devices at the points at which you planned this in the configuration (observe the
order!) or remove optional IO devices that you no longer require.
4. Network the IO devices.
5. Startup the S7-1500 system and call again the instruction "ReconfigIOSystem". Select
MODE 2 to transfer the data record CTRLREC.
6. Following successful transfer of the data record, call again the instruction
"ReconfigIOSystem". Select MODE 3 to activate all IO devices forming part of the current
configuration.
Result:
The CPU
activates
the following IO devices:
– All IO devices that you have not set as optional IO devices.
– All optional IO devices listed in the control data record (CTRLREC).
The following IO devices remain
disabled
:
– Docking units (IO devices changing during operation).
– Optional IO devices that are not listed in the control data record.
Note
Call the instruction "ReconfigIOSystem" for all values of the parameter MODE with the same
control data record (CTRLREC)!
If you use different data records for the values of the MODE parameter, this results in an
inconsistent customization o
f the configuration and thus to rather incomprehensible error
messages.
Example: Data record structure for the activation of an IO device
The IO device "IO-Device_2" is to be activated as the only IO device in the user program.
To do this, you only require the hardware identifier of "IO-Device_2".
Recommendation: Use the system constants of the hardware identifiers instead of the
absolute values as shown in this example. With this procedure, the content of the DB is not
influenced by changes to the hardware identifiers as the result of changes to the
configuration.

Functions
5.9 Standard machine projects
PROFINET with STEP 7 V15
232 Function Manual, 12/2017, A5E03444486-AH
The data record is to be stored in a data block and to be transmitted to the PROFINET
interface of the IO controller in the user program using the instruction "ReconfigIOSystem".
①
IO device_2 is configured as optional IO device.
②
Once the data record is transmitted and the configuration is activated using the instruction
"ReconfigIOSystem" IO device_2 is included in the configuration and participates in the data
exchange with the IO controller.
Figure 5-84 Example: Activating an optional IO device
Creating data block
In this example, the control data record is created in a data block. The data block is
structured as follows:
Line 2: Array definition: Array of type Word with 4 elements. Array of Word is permitted as
the data type.
Line 3: Version of the data record (currently: V1.0).
Line 4: Number of optional IO devices to be activated (here: 1).
Line 5: List of the hardware identifiers of the IO devices, inserted here as system constants.
Line 6: Number of port interconnections that are set in the user program (here: 0).
Line 7: Additional data records (optional)
Figure 5-85 Data block with control records

Functions
5.9 Standard machine projects
PROFINET with STEP 7 V15
Function Manual, 12/2017, A5E03444486-AH 233
Parameter MODE of instruction "ReconfigIOSystem"
You control how the "ReconfigIOSystem" instruction works with the MODE parameter.
The following values are possible for the MODE input parameter:
MODE
Description
1
All IO devices of the IO system can be disabled by calling the instruction with MODE 1. The
"ReconfigIOSystem" instruction uses the "D_ACT_DP" instruction internally. "ReconfigIO-
System" returns errors that are detected by D_ACT_DP in the following output parameters:
• STATUS (error code)
• ERR_INFO (hardware identifier of the IO device causing the error).
In STATUS and ERR_INFO, the CPU enters the last determined error/HW identifier and in
so doing overwrites an existing error code. For this reason, additional errors can be present
besides the entered error.
2
For controlling the actual configuration of the IO system, the instruction transfers the data
record to the PROFINET interface, which is addressed with LADDR block parameter (HW
identifier of the PROFINET interface).
3
All non-optional IO devices in the IO system and optional IO devices that are listed in the
control data record CTRLREC are enabled.
The optional IO devices that are
not
listed in the CTRLREC data record remain disabled.
If IO devices that are part of docking units (alternating IO devices in operation) are listed in
the CTRLREC control data record, the PN IO system reacts as follows:
• IO devices of the docking units remain disabled when ReconfigIOSystem is called with
MODE 3.
This reaction corresponds to the reaction of a configuration without configuration-
controlled IO devices. IO devices of docking units are disabled by default and must be
enabled in the user program.
For more information on docking units, refer to the section Docking systems (Page 246).
Rules for the call sequence of "ReconfigIOSystem"
● Always supply the instruction "ReconfigIOSystem" with the same control data record
(CTRLREC input parameter)!
● Call sequence following POWER OFF -> POWER ON transition:
– ReconfigIOSystem call with MODE 1 (optional).
– ReconfigIOSystem call with MODE 2 (mandatory, even without previous
reconfiguration!).
– ReconfigIOSystem call with MODE 3 (mandatory).
● Call sequence following STOP > RUN transition:
– ReconfigIOSystem call with MODE 1 (optional).
– ReconfigIOSystem call with MODE 2 (mandatory, even when configuration was
modified in STOP state). Otherwise not required).
– ReconfigIOSystem call with MODE 3 (mandatory).
● Call sequence for reconfiguration in RUN state:
– ReconfigIOSystem call with MODE 1 (mandatory).
– ReconfigIOSystem call with MODE 2 (mandatory).
– ReconfigIOSystem call with MODE 3 (mandatory).

Functions
5.9 Standard machine projects
PROFINET with STEP 7 V15
234 Function Manual, 12/2017, A5E03444486-AH
Explanations and recommendations concerning the rules
● If you do not list an IO device to be configured as optional IO device in the control data
record or data block resp. this IO device does not form part of the configuration and does
not take part in data exchange with the CPU.
● If you do not activate any optional IO device at all and work with the loaded configuration
without reconfiguration, you still have to follow the proceeding described in the above
section and transmit the control data record to the CPU.
The control data record has the simple structure with the following tags:
– Version (High Byte =1, Low Byte = 0)
– Number of optional devices to be activated = 0
– Number of port interconnections that are set in the user program = 0
● Following a STOP > RUN transition and following a POWER-OFF > POWER-ON
transition, all IO devices are deactivated automatically. For this reason, no
ReconfigIOSystem call with MODE 1 is required for configuration control to function
properly.
If you use your project as a universally valid sample for programming the configuration
control, we still recommend to perform the ReconfigIOSystem call with MODE 1 prior to
any reconfiguration. This way, the sample can also be used for reconfigurations in RUN
mode.
● Commissioning extensive I/O systems (more than 8 optional IO devices) while using IRT
at the same time:

Functions
5.9 Standard machine projects
PROFINET with STEP 7 V15
Function Manual, 12/2017, A5E03444486-AH 235
To keep the startup times short when activating the optional IO devices
(ReconfigIOSystem, mode 3), note the following tip: Check the device numbers of the IO
devices. The device numbers should follow the topological interconnection starting at the
IO controller in ascending order. The further an IO device is from the IO controller
topologically, in other words the more IO devices there are between the IO controller and
the IO device in question, the higher the device number should be.
You set the device numbers in the "Ethernet addresses - PROFINET" area in the
Inspector window with the PROFINET interface selected.
Example of the assignment of device numbers with a linear topology:
Figure 5-86 Example: Device numbers in a line topology
● The CPU processes the instruction "ReconfigIOSystem" to transfer the control data
record asynchronously.
For this reason, you must call "ReconfigIOSystem" in a loop repeatedly when calling the
instruction in the startup program until the output parameter "BUSY" or "DONE" indicate
that the data record has been transferred.
Tip: To program the loop, use the SCL programming language with the instruction
REPEAT ... UNTIL.
REPEAT
"ReconfigIOSystem"(REQ := "start_config_ctrl",
MODE := 1,
LADDR := 64,
CTRLREC := "myCTRLREC".ArrMachineConfig0,
DONE => "conf_DONE",
BUSY => "conf_BUSY",
ERROR => "conf_ERROR",
STATUS => "conf_STATUS");
UNTIL NOT "conf_BUSY"
END_REPEAT;
Additional information
For information on the basic structure of the data record and on using the instruction
"ReconfigIOSystem" see the STEP 7 online help.
See also
Configuring IO devices as optional (Page 229)

Functions
5.9 Standard machine projects
PROFINET with STEP 7 V15
236 Function Manual, 12/2017, A5E03444486-AH
5.9.2.4
Configuring flexible order of IO devices
The following section shows how you can create the conditions required to change the order
of IO devices in a PROFINET IO system.
This function is also supported with optional IO devices. For simplicity, a maximum
configuration without optional IO devices is shown below.
Concept
A typical application for a standard machine project consists of composing an entire plant
from a set of various plant units which only differ with respect to the different arrangement of
the units, e.g. in the case of transport systems. Each plant unit consists of a functional unit of
mechanics (rails or conveyor belts) and electrics (power supply, IO device with IO modules,
sensors, actuators, motors, PROFINET port for data exchange with central control ...).
The following figure shows how, simply by exchanging two rail segments, a new transport
system is created that is adapted with an upstream points to the local conditions.
Figure 5-87 Example: Changing the arrangement of IO devices
From the automation viewpoint, no change in the project is required for the flexible
adjustment of the PROFINET configuration.
The order of the IO devices is determined by the port interconnection. For each IO device,
you define in the port properties the partner port and thus the neighboring device connected
at the respective local port. If the partner port is to be defined by the user program, the
option "Partner set by user program" is to be selected as partner port.

Functions
5.9 Standard machine projects
PROFINET with STEP 7 V15
Function Manual, 12/2017, A5E03444486-AH 237
The figure below shows the initial configuration of the transport system shown above, which
is to permit the order of the connected IO devices to be changed via the user program. In the
example, the order of IO-Device_2 and IO-Device_3 is to be controlled via the user program.
Figure 5-88 Example configuration: Configuring flexible order of IO devices
To determine how the partner port settings are to be selected, you must note for each device
and each port of a device which partner can be interconnected.
● If the partner is always the same in the different configurations provided, you select the
partner port for this partner.
● If the partners vary in the different configurations, you select "Setting partner by user
program".
For the example in the figure above, the following port settings result:
Device
Local
port
Partner port setting
Explanation
PLC_1
p1
p1 (IO device_1)
Partner of PLC_1 at port 1 is IO device_1 (always)
IO device_1 p1 p1 (PLC_1) Partner of IO device_1 at port 1 is PLC_1 (always)
IO device_1 p2 Partner is set by
user program
Partner of IO device_1 at port 2 is either IO device_2 or
IO device_3 => Setting partner by user program
IO device_2 p1 Partner is set by
user program
Partner of IO device_2 at port 1 is either IO device_1 or
IO device_3 => Setting partner by user program
IO device_2 p2 Partner is set by
user program
Partner of IO device_2 at port 2 is either IO device_3 or
IO device_4 => Setting partner by user program
IO device_3 p1 Partner is set by
user program
Partner of IO device_3 at port 1 is either IO device_2 or
IO device_1 => Setting partner by user program
IO device_3 p2 Partner is set by
user program
Partner of IO device_3 at port 2 is either IO device_4 or
IO device_2 => Setting partner by user program
IO device_4 p1 Partner is set by
user program
Partner of IO device_4 at port 1 is either IO device_3 or
IO device_2 => Setting partner by user program
IO device_4
p2
Any partner
No partner planned at port 2

Functions
5.9 Standard machine projects
PROFINET with STEP 7 V15
238 Function Manual, 12/2017, A5E03444486-AH
Requirements
● IO controller supports configuration control for IO systems, for example CPU 1515-2 PN
as of firmware version 1.7
● STEP 7 V13 SP1 or higher
● The rules (Page 241) for the establishment and operation of a standard machine project
have been considered.
Procedure
To set the partner port for a program controlled interconnection, proceed as follows:
1. Select the PROFINET interface of the device (IO controller or IO device) whose port you
want to set.
2. In the properties of the PROFINET interface, select the area "Port interconnection"
(Extended options > Port [...] > Port interconnection).
3. From the drop-down list, select "Setting partner by user program" as partner port.
4. Repeat steps 1 to 3 for each port to be interconnected via the user program.
See also
Customizing arrangement of IO devices in the program (Page 238)
5.9.2.5
Customizing arrangement of IO devices in the program
Requirements
● IO controller supports configuration control for IO systems, for example CPU 1516pro-2
PN as of firmware version 1.7 as an IO controller
● STEP 7 V13 SP1
● At least one partner port was configured as "Partner set by user program".
● The rules (Page 241) for the establishment and operation of a standard machine project
have been considered.
Procedure
The proceedings corresponds to the proceeding for activating optional IO devices.
Only the structure of the data record must be extended for the program-controlled
assignment of the ports. The extension is described in the following sections.

Functions
5.9 Standard machine projects
PROFINET with STEP 7 V15
Function Manual, 12/2017, A5E03444486-AH 239
Example: Data record structure for the assignment of partner ports
For the data record structure, you need the HW identifications of the ports.
The data record is to be stored in a data block and to be transmitted to the PROFINET
interface of the IO controller in the user program using the instruction "ReconfigIOSystem".
As the input parameter RECORD of the instruction "ReconfigIOSystem" is of the VARIANT
data type, you first have to create a data type for the data block.
In the following sections, you find a description of the structure of the PLC data type as well
as of the structure of the data block based on this type.
Selecting derived configuration
For the following selected configuration it is shown below what the data record must look like
so that the IO devices are interconnected in the planned order by the user program.
Figure 5-89 Example configuration: Customizing arrangement of IO devices in the user program
This example is based on the flexible configuration from the previous section (Page 236)
with the settings for the respective partner ports described there.
The partner ports in the specific derived configuration have been defined so that it is possible
to name the HW identifications of the ports involved.
The following table only contains those devices whose ports can be defined by the user
program. Only these devices are relevant for the data record structure.
Device
Local port
Partner port setting
Partner port of the selected confi-
guration
IO device_1 p2 = Port 2
HW identifier: 251
Partner is set by user
program
Port 1 of IO device_3
HW identifier: 261
IO device_2 p1 = Port 1
HW identifier: 281
Partner is set by user
program
Port 2 of IO device_3
HW identifier: 291
IO device_2 p2 = Port 2
HW identifier: 311
Partner is set by user
program
Port 1 of IO device_4
HW identifier: 321

Functions
5.9 Standard machine projects
PROFINET with STEP 7 V15
240 Function Manual, 12/2017, A5E03444486-AH
Creating data block
For the derived configuration, the structure of the data block "DB-IO-SYSTEM-Port-
Interconnections" is explained as an example.
This data block is used when calling the instruction "ReconfigIOSystem" at input parameter
"CTRLREC".
Instead of the absolute values for the hardware identifiers of the ports, the system constants
of the hardware identifiers are used here.
The data block is structured as follows:
Line 2: Declaration of an Array of Word (only this data type is possible).
Line 3: Version of the control data record: V1.0.
Line 4: Number of optional IO devices: 0.
Line 5: Number of specified port interconnections: 3.
Line 6: Port interconnection 1, local port.
Line 7: Port interconnection 1, partner port.
Line 8: Port interconnection 2, local port.
Line 9: Port interconnection 2, partner port
Line 10: Port interconnection 3, local port.
Line 11: Port interconnection 3, partner port.
Figure 5-90 Data block with data record for port interconnections
Interconnection not listed in data block
If the partner port was configured as "Setting partner by user program" in the port properties
and this port is not listed in the data record or data block resp., then the CPU sets this port to
the setting "any partner". If no data record is transmitted at all, the CPU sets this "any
partner" setting for all program-controlled assignments.
Additional information
For information on the basic structure of the data record and on using the instruction
"ReconfigIOSystem" see the STEP 7 online help.

Functions
5.9 Standard machine projects
PROFINET with STEP 7 V15
Function Manual, 12/2017, A5E03444486-AH 241
5.9.2.6
System behavior and rules
Below, you find a description of how an IO system whose configuration is controlled by the
user program behaves in operation.
In addition, rules and restrictions are listed here which must be considered when configuring
the maximum structure of the configuration in a standard machine project.
System behavior
● System diagnostics:
If an optional IO device is deactivated, the IO device is displayed as "deactivated" from
the system diagnostics viewpoint (online view or Online & Diagnostics).
● Topology view:
Offline view: As configured. No interconnection is shown for ports with partner ports
configured as "Setting partner by user program".
Online view: Ports and interconnections with deactivated IO devices are shown in a
different shade of green as error-free ports and interconnections of activated IO devices.
● Representation in the Web server:
The names of devices are shown as configured (Properties > General > Project
information).
The assigned PROFINET device name for the CPU is shown on the "Communication"
website, at the "Parameter" tab.
IP address parameters: Currently assigned IP address parameters are shown on the site
"Module state".
Topology: The current topology resulting from any customizations via user program is
shown in the Web server. IO devices configured as optional are shown as "deactivated"
IO devices in the Web server.

Functions
5.9 Standard machine projects
PROFINET with STEP 7 V15
242 Function Manual, 12/2017, A5E03444486-AH
Rules
The rules for standard machine projects as described here (Page 218) apply.
For configuration-controlled IO systems, the following additional rules apply:
● When configuring MRP (Media Redundancy Protocol):
The ports configured as ring ports must not be interlinked via user program.
However, devices with ring ports (devices of an MRP domain) can be optional IO devices.
● When configuring docking stations (= IO devices changing during operation):
Neither the docking station nor the first IO device of a docking unit may be optional IO
devices.
The ports of the docking units must not be interlinked via user program.
● When configuring IRT:
The order of synchronized IO devices ("IRT devices") must be defined by the
configuration and must not be changed in the different variants of a standard machine.
For this reason, the ports of the IRT devices must not be interlinked via user program.
However, you have the possibility to configure IRT devices primarily as optional IO
devices.
You also have the option to interconnect, by user program, RT devices that are, for
example, separated from this line by a switchport (see figure).
Figure 5-91 Example: Configuration control for IO systems with separated RT device

Functions
5.10 Saving energy with PROFIenergy
PROFINET with STEP 7 V15
Function Manual, 12/2017, A5E03444486-AH 243
5.10
Saving energy with PROFIenergy
Saving energy with PROFIenergy
PROFIenergy is a PROFINET-based data interface for switching off consumers centrally and
with full coordination during pause times regardless of the manufacturer or device type.
Through this, the process should only be provided with the energy that is absolutely
required. The majority of the energy is saved by the process; the PROFINET device itself
only contributes a few watts of savings potential.
Figure 5-92 Energy savings during pauses with PROFIenergy
Basic information
In order to use the PROFIenergy functionality, the existing IO controller has to be "upgraded"
to a so-called "PROFIenergy controller" by means of a function block in the PROFINET IO
system and at least one PROFIenergy-capable IO device ("PROFIenergy device") has to
exist. The PROFIenergy commands (for example to start or end a pause) are sent by the
"PROFIenergy controller" to the individual "PROFIenergy devices". Each
"PROFIenergy device" decides individually how it responds to the PROFIenergy command
(response is device- and manufacturer-specific).
No additional hardware is needed; the PROFIenergy commands are directly interpreted by
the PROFINET devices.
Principle of operation
At the beginning and end of pauses, the system manager enables or disables the pause
function of the system; then the IO controller sends the PROFIenergy command
"Start_Pause"/"End_Pause" to the PROFINET devices. The device interprets the contents of
the PROFIenergy command and switches off or back on.
Through other PROFIenergy functions, device information can be accessed during pauses.
The user can use this information in order to optimally time the transfer of the
"Start_Pause"/"End_Pause" command.

Functions
5.10 Saving energy with PROFIenergy
PROFINET with STEP 7 V15
244 Function Manual, 12/2017, A5E03444486-AH
PROFIenergy instructions for IO controllers
Two instructions are needed for controlling and monitoring the PROFIenergy functions.
The instruction
PE_START_END allows you to easily activate and deactivate the idle state of
PROFINET devices. This occurs by means of an incoming edge or outgoing edge. The
instruction
PE_START_END provides a simple interface for implementing the PROFIenergy
commands Start_Pause and End_Pause.
The instruction
PE_CMD allows you to transmit all PROFIenergy commands, including
Start_Pause and End_Pause. The other commands can be used, for example, to query the
current status of the PROFINET device or the behavior during the pauses. The instruction
PE_CMD is a convenient means for handling all PROFIenergy functions.
PROFIenergy instruction for I-devices
The instruction PE_I_DEV allows you to also implement PROFIenergy on I-devices. The
instruction receives PROFIenergy commands on the I-device and forwards these to the user
program for execution. After executing the command, the user program calls the PE_I_DEV
instruction again in order to send the acknowledgment to the IO controller. For these replies,
each command offers you a helper instruction that supplies the reply data to the instruction.
The instructions can be found in the "Instructions" task card of the STEP 7 program editor.
Configuration and programming
The functions can be comfortably integrated into existing systems. No configuration is
required for the use of PROFIenergy. However, amendments to the user program are
required:
● Before the "Start_Pause" command, you must ensure that your system is brought into a
condition that is suitable for a pause.
● A sequential control system for the beginning of the pause of the devices and for the
punctual restarting of the device on break must be programmed (depending on the
required startup times that the respective PROFINET device demands).
● The error messages of the PE_CMD instruction must be evaluated, and the required
reaction must be programmed (for example, cancellation or continuation of further
commands on lower-level PROFINET devices).
Note
In the case of the ET
200S distributed I/O system, you have to configure the application
of PROFIenergy in STEP
7. You configure PROFIenergy by selecting the "Use energy
saving for this potential group" check box in the PM
-E DC24V/8A RO power module.
If you want to use PROFIenergy for an I
-device, you have to configure this in STEP 7.
Information about configuring PROFIenergy for an I
-device is available in the section
Configuring
PROFIenergy with I-devices (Page 136).

Functions
5.10 Saving energy with PROFIenergy
PROFINET with STEP 7 V15
Function Manual, 12/2017, A5E03444486-AH 245
Application examples
● SIMATIC S7 library for simple configuration of PROFIenergy.
The application example is available here
(https://support.industry.siemens.com/cs/ww/en/view/109478388).
● Application guide for implementation of shutdown concepts with PROFIenergy.
The application example is available here
(https://support.industry.siemens.com/cs/ww/en/view/96837137).
● Saving energy with SIMATIC S7 PROFIenergy with I-device
The application example is available here
(https://support.industry.siemens.com/cs/ww/en/view/41986454).

Functions
5.11 Docking systems
PROFINET with STEP 7 V15
246 Function Manual, 12/2017, A5E03444486-AH
5.11
Docking systems
Using alternating IO devices ("alternating partners") during operation in a docking station
The following figure shows an automation cell with a docking station and several docking
units.
Figure 5-93 Alternating IO devices (partner ports) in a docking system
Area of application for alternating IO devices during operation
You can use the PROFINET function "Alternating IO devices during operation" ("alternating
partners"), for the tool changeover for robots, for example. Typical tools include:
● Welding guns
● Positioning tools for manufacturing parts

Functions
5.11 Docking systems
PROFINET with STEP 7 V15
Function Manual, 12/2017, A5E03444486-AH 247
Requirements for interconnecting alternating partner ports during operation
You can interconnect IO devices with alternating partner ports during operation in the
following situations:
● The alternating IO device (docking unit) has no IRT communication configured.
● The PROFINET interface is connected to the Ethernet subnet.
● The PROFINET devices support topology configuration.
● The IO controller, the alternating IO devices (docking unit) and the switch (docking
station) on which the alternating IO devices are to be operated support this feature.
Note
Unique IP address
Each docking unit of a docking system must be configured with a unique IP address in a
shared project and operated on the same IO controller as all other docking units of the
system.
Applicative conditions
The following points should be observed when implementing a docking system with
alternating IO devices during operation:
● The IO devices of all docking units must be deactivated by default in the configuration.
● At any time, only one docking unit can be active, i.e., only the IO devices of one docking
unit can be activated. All IO devices of other docking units must be deactivated or
become deactivated before the IO devices of a docking unit can be activated. You
activate an IO device with the "D_ACT_DP" instruction.
● A physical connection to this docking unit and its IO devices must be created in order to
activate a docking unit. The IO devices are then switched on (power on). At the same
time, all the IO devices of this docking unit must be activated in the user program with the
"D_ACT_DP" instruction.
Note
Automatic deactivation in "Startup" mode of the CPU
If the CPU is in "Startup" mode, IO devices of a docking s
ystem that alternate during
operation are deactivated automatically.

Functions
5.11 Docking systems
PROFINET with STEP 7 V15
248 Function Manual, 12/2017, A5E03444486-AH
● After the feedback "IO device activated", you can access the IO device by means of direct
I/O access.
● Call the "D_ACT_DP" instruction to activate and deactivate the IO device as close as
possible to the start of the OB 1 cycle.
Note
Number of alternating IO devices during operation ("alternating partner port") - number of
docking units
If you wish to achieve the shortest possible tool changeover times, you must observe the
following
points that are dependent on the CPU or the CP that is being used:
•
Only those IO devices that have been configured with the PROFINET function
"Prioritized startup" can start up in an optimized fashion. The number of IO devices
with configuration for this PROFINET function is restricted.
•
Only a limited number of IO devices can be activated at the same time. This number
depends on the available "D_ACT_DP" resources. A docking unit should not contain
more than the corresponding number of IO devices. If more I
O devices are operated in
a docking unit, the IO devices must be activated one after the other, which takes
correspondingly longer.
Example: An S7
-CPU 1516-3 PN/DP can operate a maximum of 32 IO devices with
prioritized startup and can simultaneously activ
ate 8 IO devices by means of
"D_ACT_DP".
Therefore, for a scheduled optimum use, a docking unit should include no more than 8 IO
devices and no more than 32 IO devices should be used in all the alternating docking
units.
5.11.1
Configuring docking systems
Configuring docking systems
The possible connections to the individual IO devices must be configured in STEP 7.
Procedure in STEP 7
1. Configure your system as usual, but do not yet configure the topological interconnections
of the individual PROFINET devices.
2. Navigate to the "Topology view" tab.
3. Select the port which you want to operate with alternating partners during operation.
4. Navigate to the "Properties" tab of the inspector window and select "Port interconnection"
in the area navigation.

Functions
5.11 Docking systems
PROFINET with STEP 7 V15
Function Manual, 12/2017, A5E03444486-AH 249
5. Under "Partner port", select the "Alternative partners" option.
6. Select the desired partner ports: To do this, click "<Add alternative partners... and choose
a partner port. Repeat this process until all required partner ports are connected.
Figure 5-94 Configuring docking systems in STEP 7
Tip:
You can also use drag-and-drop operation to connect alternative partner ports in the
topology view.
Result
You have interconnected the respective port with one or more alternating IO devices. The
connections with the individual alternating partner ports during operation are shown in the
topology view by a green, dashed line.

Functions
5.11 Docking systems
PROFINET with STEP 7 V15
250 Function Manual, 12/2017, A5E03444486-AH
Multiple IO devices as a docking unit ("Alternating partner port")
A docking unit may also consist of several IO devices connected in series. If you use IO
devices connected in series as a docking unit, ensure that the topology of the IO devices is
configured. A docking unit consisting of two IO devices connected in series (Tool_3_1 and
Tool_3_2) is shown at the bottom right in the figure below.
Figure 5-95 Docking system in the topology view of STEP 7
Restriction in the interconnection
The interconnection with a partner port is not possible in the following cases:
● The partner port does not have a suitable type of cable. In this case, a media convertor
from the catalog must be inserted.
● The partner port is blocked (deactivated).
● The two ports that are to be interconnected belong to the same interface (it is only
possible to interconnect the ports from different interfaces in a station).
● The two ports that are to be interconnected belong to different Ethernet subnets.
Deleting interconnections
Select the port of the alternating partner and remove the interconnection with the "Remove"
button.

Functions
5.12 Accelerating startup
PROFINET with STEP 7 V15
Function Manual, 12/2017, A5E03444486-AH 251
5.12
Accelerating startup
5.12.1
Options for accelerating the startup of IO devices
Reducing the startup time of IO devices
The time needed for the startup of IO devices depends on various factors and can be
reduced in different ways.
You can achieve a significant reduction in the startup time using the "Prioritized startup"
PROFINET function.
To further reduce the startup times, use the following measures in addition to the "Prioritized
startup":
● Optimize the port settings
● Optimize the cabling of the ports
● Perform measures in the user program (for docking systems only)
These measures will accelerate the startup of IO devices even without "Prioritized startup".
However, you can only achieve the fastest startup times of about 500 ms by combining all
the measures with "Prioritized startup".
Note
Startup time up to 8 s
In the following situation, despite prioritized startup, a startup time of up to 8 s may occur:
On a docking point, multiple physical IO devices dock as an IO device with identical device
names and identical IP configurations (for example,
docking point for automatic transport
system).
Dependencies
The length of the startup time for an IO device (distributed I/O) with the "Prioritized startup"
PROFINET function depends on the following factors:
● IO devices (distributed I/O)
● IO structure of the IO device (distributed I/O)
● Modules of the IO device (distributed I/O)
● IO controller
● Switch
● Port setting
● Cabling

Functions
5.12 Accelerating startup
PROFINET with STEP 7 V15
252 Function Manual, 12/2017, A5E03444486-AH
● Configured RT class of the IO device
Note
Startup time and RT class of the IO device
An IO device with IRT communication requires
longer than an IO device with RT
communication for the accelerated startup.
The longer startup for IRT is due to the necessity of synchronizing the IO device before
the communication can be set up.
Note
IWLAN and prioritized startup
PROFINET devices
which are connected via access points to PROFINET IO do not
support the "Prioritized startup" PROFINET function.
5.12.2
Prioritized startup
Definition
Prioritized startup refers to the PROFINET function for accelerating the startup of IO devices
in a PROFINET IO system with RT communication. It shortens the time that the respective
configured IO devices require in order to reach the cyclic user data exchange in the following
cases:
● After the power supply has returned
● After a station has returned
● After activation of IO devices
WARNING
Data exchange despite multiple use IP addresses/device names in PROFINET IO system
To achieve higher ramp-up times, the IO controller checks the uniqueness of device name
of IP address parallel to the device ramp-up. In the case of incorrect or double assignment
of device name or IP address, a short-time data exchange is possible until the IO controller
reacts to the error. In this time the IO controller can exchange IO data with the false device.
During commissioning, ensure that no IP addresses / device names are assigned multiple
times in the PROFINET IO system.

Functions
5.12 Accelerating startup
PROFINET with STEP 7 V15
Function Manual, 12/2017, A5E03444486-AH 253
Advantages
The PROFINET functionality "prioritized startup" enables PROFINET IO applications in
which machine parts or tools and their IO devices have been permanently replaced. Waiting
times of several seconds between the scheduled processes of the restart are reduced to a
minimum by this optimization. This accelerates the production process with alternating IO
devices (PROFINET functionality "docking systems"), e.g. in tool changer applications, and
enables a greater throughput in production.
The PROFINET functionality "prioritized startup" also offers a considerable increase in
performance for applications where a quick startup time of the IO devices after "power on" or
after station failure / station return is required, or when activating IO devices.
Area of application
You can use prioritized startup, for example, for changing tools for robots in the automotive
industry. Typical tools are, for example:
● Welding guns
● Positioning tools for the manufacture of car body parts
Figure 5-96 Example configuration of a tool changer: Tools 1-3 configured with "Prioritized startup".

Functions
5.12 Accelerating startup
PROFINET with STEP 7 V15
254 Function Manual, 12/2017, A5E03444486-AH
5.12.3
Configuring prioritized startup
Requirements
You can enable the "Prioritized startup" PROFINET function for the IO devices (distributed
I/O) only in the following cases:
● The IO controller used can prioritize selected IO devices during startup.
● The IO device used supports prioritization.
Procedure
1. Select the IO device in the network view or device view for which you wish to accelerate
startup.
2. Open the IO device properties in the Inspector window.
3. Select "PROFINET interface > Advanced options > Interface options".
4. Select the "Prioritized startup" check box.
Figure 5-97 Configuring prioritized startup in STEP 7
5. Download the configuration to the IO controller.
Note
Prioritized startup after a startup for the first time
A prioritized startup of the IO device is always available to you after the first configuration
of this IO device in the very first startup of the PROFINET
IO system. Even in the case of
spare parts or a reset to factory settings, the first startup is a standard startup for the
respective configured IO devices.
Note
Number of IO devices (distributed I/O) with prioritized startup
You can only start up a maximum number of
IO devices with the "Prioritized startup"
PROFINET functionality within one PROFINET
IO system. This maximum number
depends on the IO controller used.

Functions
5.12 Accelerating startup
PROFINET with STEP 7 V15
Function Manual, 12/2017, A5E03444486-AH 255
5.12.4
Optimize the port settings
Optimizing port settings on the IO device and IO controller
The transfer medium and the duplex option are checked during startup of the IO device in
the case of copper cabling.
These checks require time, but with specific presets of these options you can save the time
the check requires. Make certain that the settings made correspond to the actual conditions
(using the correct cables).
Optimizing port settings for accelerated startup
To optimize port settings for accelerated startup, follow these steps:
1. Select the ports of the IO controller or the partner port of the corresponding IO device.
2. Navigate to "Port options > Connection" in the Inspector window. Select the setting
"TP 100 Mbps full duplex" under "Transmission rate/duplex"
3. Clear the "Enable autonegotiation" check box.
Figure 5-98 Optimizing port settings for accelerated startup in STEP 7
These settings are automatically applied during topology configuration for the partner port.

Functions
5.12 Accelerating startup
PROFINET with STEP 7 V15
256 Function Manual, 12/2017, A5E03444486-AH
5.12.5
Optimize the cabling of the ports
Requirements
You have made the following settings for the port in question to reduce the startup time of
the IO device:
● Fixed transmission rate
● Autonegotiation deactivated
The time for negotiating the transmission rate during startup is saved.
If you have disabled autonegotiation, you must observe the cabling rules.
Properties of ports
PROFINET devices have the following two types of ports:
Type of port
PROFINET devices
Switch port with crossed pin assignment For IO devices: Port 2
For S7-CPUs with two ports: Ports 1 and 2
Terminal device port with normal pin assign-
ment
For IO devices: Port 1
For S7-CPUs with one port: Port 1
Crossed pin assignment means that the pin assignment for the ports for sending and
receiving between the respective PROFINET devices is inverted internally.
Validity of the cabling rules
The cabling rules described in the following paragraph apply exclusively for the situation in
which you have specified a fixed port setting in STEP 7.
Rules for cabling
You can connect several IO devices in series using patch cables. To do this, connect port 2
of the IO device (distributed I/O) with port 1 of the next IO device. The following graphic
provides an example with two IO devices.
Figure 5-99 Optimized cabling for accelerated startup

Functions
5.12 Accelerating startup
PROFINET with STEP 7 V15
Function Manual, 12/2017, A5E03444486-AH 257
5.12.6
Measures in the user program
Introduction
You can make certain changes in the user program to accelerate the startup for IO devices
of docking systems that alternate during operation.
Making the required changes to the user program
To accelerate the startup by making changes to the user program, follow these steps:
1. Call the "D_ACT_DP" instruction to activate and deactivate the IO device at the start of
the OB 1 cycle.
If the IO device is replaced, the device that is no longer required must be deactivated and
the new device must be activated.
2. If you control the "Power ON" command of the IO devices via the application, then start
the activation of the IO devices via the corresponding call of the "D_ACT_DP" instruction
as near to the same time as possible. The IO device has to be physically connected for
this.
3. You access the IO device using direct access commands after the "D_ACT_DP"
instruction has provided the feedback "IO device activated".
PROFINET with STEP 7 V15
258 Function Manual, 12/2017, A5E03444486-AH
Glossary
API
API (
A
pplication
P
rocess
I
dentifier) is a parameter, the value of which specifies the IO data
processing process (application).
The PROFINET standard IEC 61158 assigns profiles to specific APIs (PROFIdrive,
PROFIsave), which are defined by the PROFINET user organization.
The standard API is 0.
Application
An application is a program that runs directly on the MS-DOS/Windows operating system. An
application on the PG is STEP 7, for example.
AR
AR (
A
pplication
R
elation) is an addressing level for diagnostics data records.
Asset
An asset is a component of a machine or plant This can be either hardware or
software/firmware.
Automation system
Programmable logic controller for the open-loop and closed-loop control of process chains of
the process engineering industry and manufacturing technology. The automation system
consists of different components and integrated system functions according to the
automation task.
Backplane bus
The backplane bus is a serial data bus for module intercommunication and the distribution of
the necessary power to the modules. Bus connectors interconnect the modules.
Bus
A bus is a transfer medium that interconnects several devices. Data transmission can be
performed electrically or via optical fibers, either in series or in parallel.

Glossary
PROFINET with STEP 7 V15
Function Manual, 12/2017, A5E03444486-AH 259
Communications Cycle and Reservation of Transmission Bandwidth
PROFINET IO is a scalable real-time communication system based on the Layer 2 protocol
for Fast Ethernet. With the RT transmission method, two real-time-support performance
levels are available for time-critical process data and IRT for high-accuracy and also
isochronous processes .
Communications processor
Communication processors are modules used for point-to-point and bus connections.
Configuring
Selecting and putting together individual components of an automation system or installing
necessary software and adapting it for a specific application (for example, by configuring the
modules).
Consistent data
Data which belongs together in terms of content and must not be separated is known as
consistent data.
For example, the values of analog modules must always be handled as a whole, that is, the
value of an analog module must not be corrupted as a result of reading out at two different
points in time.
CP
→
Communications processor
CPU
C
entral
P
rocessing
U
nit - Central module of the S7 automation system with a control and
arithmetic unit, memory, operating system and interface for programming device.
DCP
DCP (
D
iscovery and Basic
C
onfiguration
P
rotocol). Enables the assignment of device
parameters (for example, the IP address) using manufacturer-specific
configuration/programming tools.
Default router
The default router is used when data has to be forwarded via TCP/IP to a partner located
outside the local network.
Determinism
Determinism means that a system responds in a predictable (deterministic) manner.

Glossary
PROFINET with STEP 7 V15
260 Function Manual, 12/2017, A5E03444486-AH
Device
In the PROFINET environment, "device" is the generic term for:
● Automation systems (for example, PLC, PC)
● Distributed I/O systems
● Field devices (for example, PLC, PC, hydraulic devices, pneumatic devices)
● Active network components (for example, switches, routers)
● Gateways to PROFIBUS, AS interface or other fieldbus systems
Device name (PROFINET device name)
In the PROFINET IO environment, the device name is a unique identifier for the
PROFINET IO interface of a device.
Diagnostics
→
System diagnostics
Diagnostics buffer
The diagnostics buffer represents a backup memory in the CPU, used to store diagnostics
events in their order of occurrence.
Diagnostics error interrupt
Modules capable of diagnostics operations report detected system errors to the CPU by
means of diagnostics interrupts.
→ See also CPU
DP master
A master which behaves in accordance with EN 50170, Part 3, is known as a DP master.
→ See also Master
DP slave
A slave operated on PROFIBUS with PROFIBUS DP protocol and in accordance with
EN 50170, Part 3 is referred to as DP slave.
→ See also Slave
DPV1
The designation DPV1 refers to the functional extension of acyclic services (to include new
interrupts, for example) provided by the DP protocol. The DPV1 functionality is integrated in
IEC 61158/EN 50170, Volume 2, PROFIBUS.

Glossary
PROFINET with STEP 7 V15
Function Manual, 12/2017, A5E03444486-AH 261
Duplex
Half duplex: One channel is available for alternating exchange of information.
Full duplex: Two channels are available for simultaneous exchange of information in both
directions.
Ethernet
Ethernet is an international standard technology for local area networks (LAN) based on
frames. It defines types of cables and signaling for the physical layer and packet formats and
protocols for media access control.
GSD file
As a Generic Station Description, this file contains all properties of a PROFINET device that
are necessary for its configuration in XML format.
I-device
The "I-device" (intelligent IO device) functionality of a CPU facilitates data exchange with an
IO controller, for example, as intelligent preprocessing unit of sub-processes. In its role as an
IO device, the I-device is accordingly integrated into a "higher-level" IO controller.
Industrial Ethernet
Industrial Ethernet is a guideline for installing an Ethernet in an industrial environment. The
biggest difference from standard Ethernet is the mechanical current carrying capacity and
noise immunity of the individual components.
Interrupt
An interrupt is an event that causes the operating system of an S7-CPU to automatically call
an assigned organization block (interrupt OB) in which the user can program the desired
reaction.
Interrupt, diagnostics
→
Diagnostics error interrupt

Glossary
PROFINET with STEP 7 V15
262 Function Manual, 12/2017, A5E03444486-AH
IP address
To allow a PROFINET device to be addressed as a device on Industrial Ethernet, this device
also requires an IP address that is unique within the network. Example: An IPv4 address
consists of 4 decimal numbers with the value range 0 to 255. The decimal numbers are
separated by periods.
The IP address is made up of the following components:
● Address of the network
● Address of the device (generally called the host or network node).
IRT
IRT is a synchronized communication protocol for cyclic exchange of IRT data between
PROFINET devices. A reserved bandwidth is available in the send cycle for IRT data. The
reserved bandwidth ensures that the IRT data can be transferred at reserved synchronized
intervals, without being influenced also by higher other network loads (such as TCP/IP
communication, or additional real-time communication).
LAN
L
ocal
A
rea
N
etwork - a local network to which multiple computers within a company are
connected. The LAN therefore has a limited geographical span and is only available to the
company or institution.
Line depth
Designates the number of external switches or integrated switches interconnected in series.
MAC address
Worldwide unique device identification for all Ethernet devices. It is assigned by the
manufacturer and has a 3-byte vendor ID and 3-byte device ID as a consecutive number.
Every PROFINET device is assigned a worldwide unique device identifier at the factory. This
6-byte long device identifier is the MAC address.
Maintenance Required / Maintenance Demanded
A "Maintenance required" system message can be defined for different wear parameters and
an inspection of a component can be recommended, for example, when a certain number of
operating hours has elapsed.
The "Maintenance demanded" alarm is sent when the part involved needs to be replaced
within a foreseeable period.
(Example printer: The maintenance demanded alarm is sent when the ink/printer cartridges
have to be replaced immediately.)

Glossary
PROFINET with STEP 7 V15
Function Manual, 12/2017, A5E03444486-AH 263
Master
Higher-level, active participant in the communication/on a PROFIBUS subnet. It has rights to
access the bus (token), sends data and requests it.
Media redundancy
The so-called
M
edia
R
edundancy
P
rotocol (MRP) enables the configuration of redundant
networks. Redundant transmission links (ring topology) ensure that an alternating
communication path is made available if a transmission link fails. The PROFINET devices
that are a part of this redundant network form an MRP domain.
Micro Memory Card (MMC)
Micro Memory Cards are memory media for CPUs and CPs. Their only difference to the
SIMATIC memory card is the smaller size. S7-1500 and ET 200SP-CPUs use
SIMATIC memory cards.
MPI
The multipoint interface (
M
ulti
P
oint
I
nterface,MPI) represents the programming device
interface of SIMATIC S7. It enables multiple devices (programming devices, text-based
displays, OPs) to be operated simultaneously by one or more CPUs. Each device is
identified by its unique (MPI) address.
MRPD
MRPD (
M
edia
R
edundancy with
P
lanned
D
uplication of Frames) based on IRT and MRP. To
realize media redundancy with short update times, the PROFINET devices participating in
the ring send their data in both directions. The devices receive this data at both ring ports so
that there is no reconfiguration time.
Network
A network consists of one or more interconnected subnets with any number of devices.
Several networks can exist alongside each other.
OB
→
Organization block
OPC
OPC (OLE for Process Control) refers to a standard interface for communication in
automation technology.

Glossary
PROFINET with STEP 7 V15
264 Function Manual, 12/2017, A5E03444486-AH
Operating mode
The SIMATIC S7 automation systems know the following operating states: STOP,
STARTUP, RUN.
Organization block
Organization blocks (OBs) form the interface between the CPU operating system and the
user program. The order in which the user program is executed is defined in the organization
blocks.
Parameter
1. Tag of a
STEP 7 code block:
2. Tag used to set one or several characteristics of a module
In delivery state, every module has practical basic settings, which can be modified by
configuration in STEP 7.
There are static and dynamic parameters
PG
→
Programming device
PLC
→
Programmable logic controller
Prioritized startup
Prioritized startup denotes the PROFINET functionality for accelerating the startup of IO
devices operated on a PROFINET IO system with RT and IRT communication. It reduces the
time that the correspondingly configured IO devices require in order to return to cyclic user
data exchange in the following cases:
● After the power supply has returned
● After a station has returned
● After activation of IO devices
Process image
The process image is part of CPU system memory. At the start of cyclic program execution,
the signal states of the input modules are transferred to the process image of the inputs. At
the end of cyclic program execution, the process image of the outputs is transferred to the
output modules as signal state.
→
See also System memory

Glossary
PROFINET with STEP 7 V15
Function Manual, 12/2017, A5E03444486-AH 265
PROFIBUS
Pro
cess
Fi
eld
Bus
- European Fieldbus standard.
PROFIBUS device
A PROFIBUS device has at least one PROFIBUS interface with an electrical (RS485) or
optical (polymer optical fiber, POF) interface.
PROFIBUS DP
A PROFIBUS with DP protocol that complies with EN 50170. DP stands for distributed I/O
(fast, real-time capable, cyclic data exchange). From the perspective of the user program,
the distributed I/Os are addressed in exactly the same way as the centralized I/Os.
PROFIBUS Users Organization
Technical committee dedicated to the definition and development of the PROFIBUS and
PROFINETstandard. Additional information can be found on the Internet (Page ).
PROFIenergy
Function for energy saving in the process, for example, during pause times by briefly
switching off the entire system via standardized PROFIenergy commands.
PROFINET
Open component-based industrial communication system based on Ethernet for distributed
automation systems. Communication technology promoted by the PROFIBUS Users
Organization.
PROFINET device
A PROFINET device always has a PROFINET interface (electrical, optical, wireless). A lot of
devices also have a PROFIBUS DP interface to connect PROFIBUS devices.
PROFINET IO
Communication concept for the realization of modular, distributed applications within the
scope of PROFINET.
PROFINET IO is based on switched Ethernet with full-duplex operation and a bandwidth of
100 Mbps.
PROFINET IO Controller
Device used to address the connected IO devices. This means that the IO controller
exchanges input and output signals with assigned field devices. The IO controller is often the
controller on which the automation program runs.

Glossary
PROFINET with STEP 7 V15
266 Function Manual, 12/2017, A5E03444486-AH
PROFINET IO Device
A distributed field device that is assigned to one of the IO controllers (e.g. remote IO, valve
terminals, frequency converters, switches)
PROFINET IO System
PROFINET IO controller with assigned PROFINET IO devices.
Programmable logic controller
Programmable logic controllers (PLCs) are electronic controllers whose function is stored as
a program in the control unit. The structure and wiring of the device does not therefore
depend on the controller's function. A programmable logic controller is structured like a
computer. It consists of a CPU with memory, input/output modules and an internal bus
system. The IOs and the programming language are oriented to the requirements of the
control technology.
Programming device
Programming devices are essentially compact and portable PCs which are suitable for
industrial applications. They are identified by a special hardware and software configuration
for programmable logic controllers.
Proxy
The PROFINET device with proxy functionality is the substitute for a PROFIBUS device on
Ethernet. The proxy functionality allows a PROFIBUS device to communicate not only with
its master but also with all devices on PROFINET.
With PROFINET, existing PROFIBUS systems can be integrated into the PROFINET
communication with the aid of an IE/PB link, for example. The IE/PB Link PN IO then
handles communication via PROFINET on behalf of the PROFIBUS components.
In this way, you can link both DPV0 and DPV1 slaves to PROFINET.
Real-time
Real-time means that a system processes external events within a defined time.
Real-time communication
Group error for RT and IRT.
PROFINET uses its own real-time channel (RT) rather than TCP/IP for communication of
time-critical IO user data.

Glossary
PROFINET with STEP 7 V15
Function Manual, 12/2017, A5E03444486-AH 267
Router
A router interconnects two subnets. A router works in a similar way to a switch. With a router,
however, you can also specify which communication devices may communicate via the
router and which may not. The communication devices on various sides of a router can only
communicate with one another if you have explicitly enabled communication between these
devices via the router. Real-time data cannot be exchanged beyond subnet boundaries.
RT
PROFINET IO with
R
eal
T
ime communication (RT) is the optimal transmission method for
time-critical applications in factory automation. PROFINET IO frames are prioritized over
standard frames in accordance with IEEE802.1Q. This ensures the required determinism in
the automation technology.
Security
Generic term for all the measures taken to protect against
● Loss of confidentiality due to unauthorized access to data
● Loss of integrity due to manipulation of data
● Loss of availability due to the destruction of data
Send clock
Period between two consecutive intervals for IRT or RT communication. The send clock is
the shortest possible transmit interval for exchanging data.
SIMATIC
The term denotes Siemens AG products and systems for industrial automation.
SIMATIC NET
Siemens Industrial Communication division for Networks and Network Components.
SIMATIC PC Station
A "PC station" is a PC with communication modules and software components within a
SIMATIC automation solution.
SIMATIC Memory Card (SMC)
→
Micro Memory Card (MMC)

Glossary
PROFINET with STEP 7 V15
268 Function Manual, 12/2017, A5E03444486-AH
Slave
A slave can only exchange data after being requested to do so by the master.
→ See also DP slave
SNMP
The network management protocol SNMP (
S
imple
N
etwork
M
anagement
P
rotocol) uses the
wireless UDP transport protocol. It consists of two network components, similar to the
client/server model. The SNMP manager monitors the network nodes and the SNMP agents
collect the various network-specific information in the individual network nodes and stores it
in a structured form in the MIB (
M
anagement
I
nformation
B
ase). This information allows a
network management system to run detailed network diagnostics.
STEP 7
STEP 7 is an engineering system and contains programming software for the creation of
user programs for SIMATIC S7 controllers.
Subnet
All the devices interconnected by switches are nodes of the same network or subnet. All the
devices in a subnet can communicate directly with each other.
All devices in the same subnet have the same subnet mask.
A subnet is physically restricted by a router.
Subnet mask
The bits set in the subnet mask decide the part of the IP address that contains the address
of the network.
In general, the following applies:
● The network address is obtained from the AND operation of the IP address and subnet
mask.
● The device address is obtained from the AND NOT operation of the IP address and
subnet mask.
Switch
Network components used to connect several terminal devices or network segments in a
local network (LAN).

Glossary
PROFINET with STEP 7 V15
Function Manual, 12/2017, A5E03444486-AH 269
Sync domain
All PROFINET devices to be synchronized with IRT via PROFINET IO must belong to a sync
domain.
The sync domain consists of exactly one sync master and at least one sync slave. An IO
controller or switch generally handles the role of the sync master.
Non-synchronized PROFINET devices are not part of a sync domain.
System diagnostics
System diagnostics refers to the detection, evaluation, and signaling of errors that occur
within the automation system, for example, programming errors or module failures. System
errors can be indicated by LEDs or in STEP 7.
TCP/IP
The Ethernet itself is only a transport system for data - similar to a highway, which is a
transport system for people and goods. The actual data transport is performed by so-called
protocols - similar to cars and trucks, which transport people and goods on the highway.
The two basic protocols TCP (
T
ransmission
C
ontrol
P
rotocol) and IP (
I
nternet
P
rotocol) -
TCP/IP for short - perform the following tasks:
1. The data is broken down into packets at the sender.
2. The packets are transported over the Ethernet to the correct recipient.
3. At the recipient, the packets are reassembled in the correct order.
4. Corrupt packets continue to be sent until they are received correctly.
Most higher-level protocols use TCP/IP to perform their duties.
H
yper
T
ext
T
ransfer
P
rotocol
(HTTP), for example transfers documents written in
H
yper
T
ext
M
arkup
L
anguage (HTML) in
the
W
orld
W
ide
W
eb (WWW). This technique is what enables you to view web pages in your
Internet browser in the first place.
Topology
Structure of a network. Common structures include:
● Linear bus topology
● Ring topology
● Star topology
● Tree topology
Topology configuration
All the interconnected ports of the PROFINET devices in the STEP 7 project and their
relationships to each other.

Glossary
PROFINET with STEP 7 V15
270 Function Manual, 12/2017, A5E03444486-AH
Twisted-pair
Fast Ethernet via twisted-pair cables is based on the IEEE 802.3u standard (100 Base-TX).
The transmission medium is a shielded 2x2 twisted-pair cable with an impedance of 100 Ω
(AWG 22). The transmission characteristics of this cable must meet the requirements of
category 5.
The maximum length of the connection between the terminal and the network component
must not exceed 100 m. The connectors are designed according to the 100Base-TX
standard with the RJ45 connector system.
Update time
An IO device / IO controller in the PROFINET IO system is supplied cyclically with new data
from the IO controller / IO device within this time interval. The update time can be configured
separately for each IO device and determines the interval at which data is sent from the IO
controller to the IO device (outputs) as well as from the IO device to the IO controller
(inputs).
User program
In SIMATIC, we distinguish between the CPU operating system and user programs. The
user program contains all instructions, declarations and data by which a plant or process can
be controlled. The user program is assigned to a programmable module (for example, CPU,
CM) and can be structured in smaller units.
WAN
A network that extends beyond LAN boundaries and enables, for example, intercontinental
network communication. Legal rights do not belong to the user but to the provider of the
communication network.
XML
XML (E
x
tensible
M
arkup
L
anguage) is a flexible, easy to understand and easy to learn data
description language. Information is exchanged using readable XML documents. These
include continuous text supplemented by structure information.
PROFINET with STEP 7 V15
Function Manual, 12/2017, A5E03444486-AH 271
Index
A
Accelerating startup, 252, 252
Adapting the user program, 257
Optimize the port settings, 255
Optimizing cabling, 256
Advanced offline/online comparison
Automatic device assignment, 76
Alarm texts, 98
Alternating IO devices during operation, 246
Alternating partner ports during operation, 246
Asset management, 83
Assigning parameters, 43
Assignment IO device - controller, 45
B
Bandwidth, 135
C
Cables, 33
Calling status from IO device, 78
Channel, 28
Communication, 22
Compare offline/online
Automatic device assignment, 74
Configuration control, 217
Configuration control for IO systems, 217, 227, 241
Configuring, 43
Configuring docking system, 248
Configuring hardware and assigning parameters for
hardware, 43
CPU display
Diagnostics, 97
IP address, 52
Cut through, 175
D
D_ACT_DP, 247
Data access, 23
Data exchange between IO systems, 123
Data security
Basics, 38
Example, 41
SCALANCE, 40
Security, 39
Default router, 50
Device name, 48, 216
Automatically assign, 47
Changing, 54
Exchanging without removable storage medium, 52
Permitting changes directly on the device, 60
Structured, 48
Device number, 49
Device replacement
Assign device name, 212
Configuring, 212
Failure and replacement of an IO device, 211
Neighborhood detection, 211
Without exchangeable medium/programming
device, 210
Device replacement without exchangeable
medium/programming device, 52, 210
Devices & networks, 103
DHCP, 61

Index
PROFINET with STEP 7 V15
272 Function Manual, 12/2017, A5E03444486-AH
Diagnostics, 77
Diagnostics status, 111
Evaluation of interrupts, 112
I-device, 130
PROFINET ports, 105
STEP 7, 103
User program, 111
via CPU display, 97
via LEDs, 96
via Web server, 100
Diagnostics buffer, 98
Diagnostics data record, 109
Channel-specific, 109
Vendor-specific, 109
Diagnostics levels, 79
Diagnostics status, 111
Display
Diagnostics, 97
IP address, 52
DNS conventions, 48
Docking station, 246
Docking unit, 246
E
Evaluation of interrupts, 112
Exchangeable medium, 210
F
Fast Ethernet, 30
Fiber-optic cable (FOC), 33
Fieldbus integration, 113
Full-duplex mode, 31
Functionality
I-device, 118
PROFINET IO, 27
G
Gateway, 61
Go online, 103
GSD file, 127
H
Hardware and network editor
Assign device name, 47
Assign IP address, 47
Topology view, 70
I
I&M data, 81
downloading to PROFINET IO devices, 81
I/O communication, 46, 57
Identification data, 81
Identification of the PROFINET device, 56
I-device, 137
Configuring with GSD file, 127
I-device (intelligent IO device)
Alarm response, 130
Configuring, 125
Diagnostics, 130
Functionality, 118
Lower-level PN IO system, 120
Properties, 119
Topology rules, 133
IE/PB link, 115
Industrial Ethernet, 17, 30
Industrial Wireless LAN, 35
Application examples, 36
Range, 37
Instruction
SYNC_PI, 207

Index
PROFINET with STEP 7 V15
Function Manual, 12/2017, A5E03444486-AH 273
SYNC_PO, 207
T_CONFIG, 61
Interconnecting ports
In the Inspector window, 73
In topology view, 72
IO controller, 45
IO device
Activating and deactivating during change, 247
Assigning, 45
Calling status, 78
Configuring alternating partners, 248
IO system, 218, 222, 224, 227, 229, 230, 238, 238
Checking the assignment, 46
Data exchange, 123
IP address, 49
Assigning for the first time, 52
assigning using an different way, 56
Changing, 55
Permitting changes directly on the device, 60
IPO model CAFC = 1
Isochronous mode, 202
IPO model CAFC > 1
Isochronous mode, 204
IRT
Area of application, 174
Communication, 175
Communication cycle, 177
Configuring, 179
Definition, 175
Differences of RT, 178
Properties, 176
Rules, 136
Setup recommendations, 184
Synchronization, 176
Isochronous mode
Configuring, 205
Definition, 198
Example, 199
IPO model CAFC = 1, 202
IPO model CAFC >1, 204
Programming, 207
Time synchronization, 200
Isochronous mode interrupt OB
OB61 to OB64, 201
Isochronous real-time, (see IRT)
L
LEDs for diagnostics, 96
Linking PROFINET and PROFIBUS, 115
LLDP, 108
M
Machine tailoring, (see Configuration control for IO
systems)
Maintenance concept, 106
Maintenance data, 81
Maintenance demanded, 106
Maintenance required, 106
Media redundancy
Configuring, 164
Functions in ring topology, 161
Media Redundancy Protocol (MRP), 162
MIB, 108
Module, 28
Module status, 98
Module-internal shared input (MSI), 154
Module-internal shared output (MSO), 154
MRP, 162
MRPD, 167

Index
PROFINET with STEP 7 V15
274 Function Manual, 12/2017, A5E03444486-AH
MSI/MSO, 154
Multiple use IO system, 216, 218, 222, 224
Multiple use IO systems, 217
N
Neighborhood detection, 211
Network limits, 32
Network view
I/O communication, 57
O
OB 6x, 207
OB 82, 112
Online & diagnostics network view, 103
Online assignment (PROFINET device names), 57
Option handling in the network
see Configuration control for IO systems, 227
Optional IO device, 229
Overwriting the PROFINET device name, 216
P
Port
Alternating partners, 246
Diagnostics, 105
Switchport, 256
Terminal port, 256
Prefabricating PCF cables, 33
Prefabricating POF cables, 33
Primary Setup Tool (PST), 61
Prioritized startup, 247
Configuring, 254
Definition, 252
PROFIBUS, 17
PROFIBUS & PROFINET International, 19
PROFIenergy, 137, 243
PROFINET, 17
Assigning a device name, 57
Communication, 22
Device model, 28
Devices, 19
Equipment designations, 20
Implementation, 18
Interface, 19, 25
Objectives, 17
Optimizing with IRT, 184
Optimizing with RT, 183
Send clock, 24
Topology rules with I-device, 133
Transmission media, 34
Update time, 24
Watchdog time, 24
PROFINET device name, 216
PROFINET interface
Properties, 25
Topology overview, 26
PROFINET IO, 18
Diagnostics levels, 79
Functionality, 27, 113
System, 45
Proxy functionality, 115
PST, 61
R
Real-time class, 32
Real-time communication, 173, 174
Redundancy, 161
Redundancy clients, 161
Redundancy domains, 162
Redundancy manager, 161
Redundancy manager, 161

Index
PROFINET with STEP 7 V15
Function Manual, 12/2017, A5E03444486-AH 275
Ring port, 161, 166
Ring topology, 161
Router, 32, 50, 65
RT
Area of application, 173
Communication cycle, 177
Definition, 174
Differences of IRT, 178
Rules, 136
S
Saving energy, 243
SCALANCE, 32, 37, 40
Security
Definition, 39
Example of data security, 41
Protective measures, 40
Send clock, 24
Set/actual topology, 100
SFC 126 "SYNC_PI, 201
SFC 127 "SYNC_PO", 201
Shared device, 138, 154
SNMP, 108
MIB, 108
Network diagnostics, 108
Standard machine
project, 216, 217, 218, 222, 224, 229, 230, 238, 238
Startup of IO devices, 247, 251
Store and forward, 174
Submodule, 28, 154
Subnet, 46
Subnet mask, 50
Assigning for the first time, 52
Example, 50
Switch, 31
Integrated, 26
Selection guide, 32
Switched Ethernet, 31
Switchport, 256
Sync domain, 176
SYNC_PI, 207
SYNC_PO, 207
System diagnostics, 77
T
T_CONFIG, 61
TCP/IP in the communication cycle, 177
Terminal port, 256
Ti, 200
To, 200
Tool changer, 246
Topology
Example, 69
Line, 68
Ring, 68, 161, 162
Rules about the IO-system with I-device, 133
Set/actual, 100
Star, 68
Tree, 68
Topology overview, 26
Topology view
Adopt devices identified online, 76
Adopt port interconnections identified online, 75
Hardware and network editor, 70
Interconnecting ports, 72
Transfer area, 137
Transmission bandwidth, 31
Transmission media with PROFINET, 34
Twisted-pair, 33
