Hewlett Packard 76530R CRD 3000 Control Router User Manual Exhibit D Users Manual per 2 1033 b3
Hewlett Packard GmbH CRD 3000 Control Router Exhibit D Users Manual per 2 1033 b3
Exhibit D Users Manual per 2 1033 b3
@
e
ch
e
l
o
n
®
CRD 3000
Integrator’s Guide
078-0439-01F

Echelon, LONWORKS, i.Lon, LonTalk, Neuron, 3120, 3150, 3170,
and the Echelon logo are trademarks of Echelon
Corporation that may be registered in the United States and
other countries.
Other brand and product names are trademarks or
registered trademarks of their respective holders.
Smart Transceivers, Neuron Chips, and other OEM Products
were not designed for use in equipment or systems, which
involve danger to human health or safety, or a risk of
property damage and Echelon assumes no responsibility or
liability for use of the Smart Transceivers or Neuron Chips in
such applications.
Parts manufactured by vendors other than Echelon and
referenced in this document have been described for
illustrative purposes only, and may not have been tested
by Echelon. It is the responsibility of the customer to
determine the suitability of these parts for each
application.
ECHELON MAKES AND YOU RECEIVE NO WARRANTIES OR
CONDITIONS, EXPRESS, IMPLIED, STATUTORY OR IN ANY
COMMUNICATION WITH YOU, AND ECHELON SPECIFICALLY
DISCLAIMS ANY IMPLIED WARRANTY OF MERCHANTABILITY
OR FITNESS FOR A PARTICULAR PURPOSE.
No part of this publication may be reproduced, stored in a
retrieval system, or transmitted, in any form or by any means,
electronic, mechanical, photocopying, recording, or
otherwise, without the prior written permission of Echelon
Corporation.
Printed in the United States of America.
Copyright © 1997, 2011, 2016, 2017 Echelon Corporation.
Echelon Corporation
www.echelon.com

CRD 3000 Integrator’s Guide
iii
Welcome
Intelligent street lighting uses electronic ballasts, power line communications
hardware, and local network controllers that are interconnected with specialized
control and reporting software. A street lighting network establishes two-way
communications with each lighting fixture so that you can control the lighting
level of each fixture, turn it on and off, and monitor its condition.
The luminaires in a street lighting network use a LONWORKS® power line
communications channel for the network, which is managed by an Echelon
SmartServer, known as the Segment Controller because it controls segments of
the street lighting network. To extend the network across low-voltage step-down
distribution transformers, Echelon introduces a power line and radio frequency
(RF) wireless hybrid device, the CRD 3000 Street Light Bridge (SLB) module.
This document describes the elements of the Echelon street lighting solution,
including the CRD 3000 Street Light Bridge module and the Segment Controller.
Audience
This document assumes that you understand basic networking and that you have
some experience working with a SmartServer. It also assumes that you
understand the basics of a low-voltage power distribution network.
Related Documentation
The following manuals are available from the Echelon Web site
(www.echelon.com) and provide additional information that can help you manage
a street lighting network:
Echelon Enterprise Services 2.0 User’s Guide (078-0423-01). This
document describes how to use the i.LON AdminServer and LNS Proxy
Web service included in Echelon Enterprise Services 2.0 (EES 2.0).
SmartServer User's Guide (078-0345-01). This document describes how
to configure the SmartServer and use its applications to manage control
networks.
Introduction to the LONWORKS Platform (078-0183-01). This manual
provides an introduction to the ISO/IEC 14908-1 (ANSI/CEA-709.1 and
EN14908) Control Network Protocol, and provides a high-level
introduction to LONWORKS networks and the tools and components that
are used for developing, installing, operating, and maintaining them.
NodeUtil Node Utility User’s Guide (078-0438-01). This manual describes
the NodeUtil Node Utility, which allows you to diagnose and configure
LONWORKS network interfaces, routers, and devices.
All of the Echelon documentation is available in Adobe PDF format. To view the
PDF files, you must have a current version of the Adobe Reader, which you can
download from Adobe at: get.adobe.com/reader.

iv
FCC Compliance Notice
Federal Communications Commission Radio Frequency Interference
Statement
This equipment has been tested and found to comply with the limits for a Class B
digital device pursuant to Part 15 of the FCC Rules, per sections 15.107 and
15.109.
These limits are designed to provide reasonable protection against
harmful interference in a residential installation. This equipment generates,
uses, and can radiate radio frequency energy and, if not installed and used in
accordance with the manufacturer’s instruction manual, may cause interference
with radio communications. However, there is no guarantee that interference
will not occur in a particular installation. If this equipment does cause harmful
interference to radio or television reception, which can be determined by turning
the equipment off and on, you are encouraged to try to correct the interference by
one or more of the following measures:
Reorient or relocate the receiving antenna.
Increase the separation between the equipment and the receiver.
Connect the equipment into an outlet on a circuit different from that
which the receiver is connected.
Consult the dealer or an experienced radio/television technician for help.
Changes or modifications not expressly approved by Echelon Corporation could
void the user’s authority to operate the equipment.
RF Statements
This equipment also complies with the limits for wireless devices per FCC
sections 15.203, 15.205, 15.207, 15.209 and 15.247. It uses frequency 2.4 GHz
per Institute of Electrical and Electronics Engineers (IEEE) standard 802.15.4-
2006, and uses a frequency bandwidth from 2400 MHz to 2483.5 MHz.
This equipment complies with the FCC RF radiation exposure limits set forth for
an uncontrolled environment. This equipment should be installed and operated
with a minimum distance of 20 centimeters between the radiator and your body.
This transmitter must not be co-located or operating in conjunction with any
other antenna or transmitter.

CRD 3000 Integrator’s Guide
v
CRD 3000 Planning Checklist
This checklist is intended for installers who will use the CRD 3000 power line to RF
bridge to extend outdoor range in outdoor lighting systems. To better differentiate
the CRD 3000 from the CPD 3000 and CPL 4000 devices, the checklist below calls
the CRD 3000 an SLB (Street Light Bridge). The CPD 3000 and CPL 3000 devices
are referred to as OLCs (Outdoor Lighting Controllers). Any power line device using
the ISO/IEC 14903-3 standard may be used with the SLB.
1.
Determine the best location for the power line segment controller. This is
often in the geographic center of an area of outdoor lights.
2.
If the service to the lighting circuit is 240 split phase, system performance
may improve if you locate the segment controller high on an existing light
pole, near the end of the circuit if the existing lighting cabinet does not have
available space. The housing for the segment controller may provide a good
mounting location for the socket for the SLB.
3.
Lighting cabinets that use 3-phase service need to have the segment
controller at a location that can easily access all 3-phases and neutral.
4.
All communicating devices must share a common set of conductors. If the
lighting cabinet supplies 240 VAC power to the light fixtures, the Segment
controller must be powered with the same 240 VAC.
5.
The SLB should ideally be mounted on top of the pole or on top of the fixture
such that the pole does not provide a possible reflection that could interfere
with the signal. If a socket needs to be mounted to the poll, mount it so that
the SLB is 6” from the poll, and positioned so the poll does not shadow the
view from neighbor SLBs. The pole and the sight line to the neighbor SLB
should not form a straight line, as shown below.
85m Max
vi
6.
If the lighting circuit will contain only lighting loads that are controlled using
power line based controllers like the CPD 3000 or CLP 4000 you should
expect solid communication across dedicated lighting segment. If there are
other devices attached to the same electrical service, such as traffic
controllers, you may need to use a filter to isolate these devices from the
outdoor lighting circuits.
7.
If the circuit includes a mixture of CPD 3000/CLP 4000 devices, and fixtures
controlled by the Top900 or other means, it may be necessary to install filters
to reduce the impact of the impairments by these devices. Small filters such
as the Schaffner FN2060-1-06 may be placed at each in line with the service
connection. These filters must be installed with the line side facing the
load to provide the best power line impairment isolation.
8.
Limit the number of CPD 3000/CLP 4000 devices to 200 devices when the
SmartServer is used as the segment controller, and 500 devices in LPG
applications.
9.
It is generally best to build out from the segment controller. The SLB on the
first power line segment that contains the segment controller should be
installed first.
10.
Installers should document the unique ID and the configured state by
observing the green LED. Flashing green LED: unconfigured, Solid ON:
configured.
11.
Only unconfigured SLBs should be installed in LPG applications.
12.
Installers must document the location or pole ID where the SLB is installed.
13.
Installers must capture the state of the RF signal LED. If OFF, or flashing
On/Off with a ¼ ON ¾ OFF, the SLB may not function reliably.
14.
Limit the number of communication hops to 6.

CRD3000 Integrator’s Guide
vii
Table of Contents
Welcome .................................................................................................................. iii
Audience .................................................................................................................. iii
Related Documentation ....................................................................................... iii
FCC Compliance Notice ........................................................................................ iv
RF Statements ........................................................................................................ iv
CRD 3000 Planning Checklist .............................................................................. v
Introduction
............................................................................................................
1
The Echelon Street Lighting Solution ................................................................ 2
The Segment Controller ................................................................................. 3
Luminaires and Street Light Controllers ................................................... 4
CRD 3000 Street Light Bridge Modules ..................................................... 4
Benefits of Managed Street Lighting .................................................................. 5
Examples ........................................................................................................... 6
Street Lighting Solution Restrictions ................................................................. 7
Installation for the Street Lighting Solution
................................................
9
Overview ................................................................................................................. 10
High-Voltage Warning ......................................................................................... 11
ESD Warning ......................................................................................................... 11
Safety Warning ...................................................................................................... 12
New Installations .................................................................................................. 12
Step 1: Install the Segment Controller ..................................................... 14
Step 2: Install Luminaires ........................................................................... 14
Step 3: Install CRD 3000 Street Light Bridge Modules ........................ 15
Step 4: Complete Installation...................................................................... 16
Existing Installations ........................................................................................... 16
Verifying Successful Installation ....................................................................... 17
Verify Green Power LED State ................................................................... 17
Verify Amber RF LED State ....................................................................... 17
Example Installations .......................................................................................... 18
Basic Installation ........................................................................................... 18
Extending a Basic Installation ................................................................... 19
Adding Multiple RF Hops ............................................................................ 20
Setting Up the Segment Controller
...............................................................
23
Placing the Segment Controller in Standalone Mode ................................... 24
Placing a Network in Standalone Mode.................................................... 24
Network Limitations in Standalone Mode ............................................... 24
Configuring the LonWorks Channel for Power Line Repeating ................. 25
Copying Resource Files ........................................................................................ 26
Deploying a “Golden Master” Segment Controller ........................................ 27
Automatically Discovering Devices ................................................................... 27
Planning for the Street Lighting Solution
...................................................
29
Security Planning ................................................................................................. 30
General Network Communications Security ........................................... 30
Network Security for Device Installation ................................................. 31
Using a NodeUtil Script to Define Security ............................................. 32
Device Upgrade Planning ................................................................................... 33
Network Management Planning ....................................................................... 34
Defining the Networking Channels ........................................................... 34
Signal Strength ....................................................................................... 35
viii
Defining the Media Access Protocol ........................................................... 35
Preparing the Segment Controller ............................................................. 36
Preparing the CRD 3000 Street Light Bridge Modules......................... 36
Preparing the Luminaires ........................................................................... 37
Device Discovery ............................................................................................ 37
Defining Repeating ........................................................................................ 38
PL/RF Repeater ....................................................................................... 38
PL/PL Repeater ....................................................................................... 39
RF/RF Repeater ...................................................................................... 39
Scheduling ....................................................................................................... 40
Device and Network Recovery Planning .......................................................... 40
Scenario 1: Loss of SLB A ............................................................................ 41
Scenario 2: Brief Loss of SLB B .................................................................. 41
Scenario 3: Prolonged Loss of SLB B ......................................................... 42
Simulating Communications Errors ................................................................. 42
Error Codes ............................................................................................................ 43
Managing a Street Lighting Network
...........................................................
45
Manually Installing a Street Lighting Network ............................................ 46
Creating Devices ............................................................................................ 46
Entering Device Locations and Neuron IDs ............................................ 47
Selecting Devices ........................................................................................... 47
Installing Devices with Smart Network Management .......................... 48
Enabling Smart Network Management ............................................ 48
Installing Devices ................................................................................... 49
Checking Device Installation Status .................................................. 49
Troubleshooting Street Lighting Network Installation ................................ 51
Maintaining a Street Lighting Network .......................................................... 51
Analyzing a Power Line Repeating Network ........................................... 52
Adding Devices ............................................................................................... 62
Upgrading Devices ......................................................................................... 63
Replacing Devices .......................................................................................... 66
Decommissioning Devices ............................................................................ 68
Setting Devices Offline ................................................................................. 69
Testing Devices .............................................................................................. 71
Querying Devices .................................................................................... 71
Winking Devices ..................................................................................... 73
Deleting Devices ............................................................................................. 74
Controlling a Street Lighting Network
.........................................................
75
Scheduling Overview ............................................................................................ 76
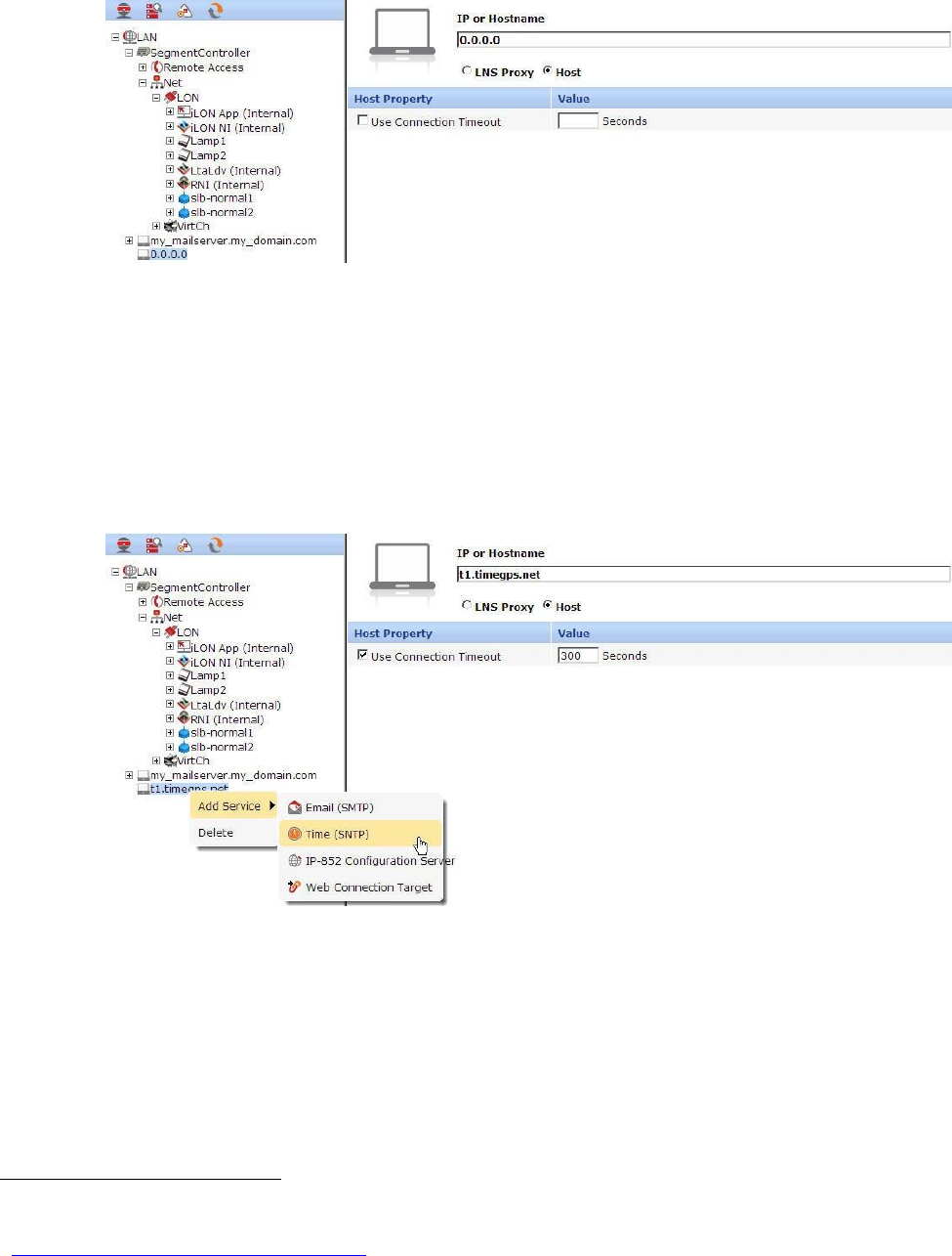
Configuring the Real-Time Clock ...................................................................... 77
Setting the Segment Controller Time ....................................................... 77
Adding an SNTP Time Server ............................................................. 77
Manually Configuring the Time .......................................................... 80
Entering the Location of the Segment Controller................................... 80
Creating Event Schedulers ................................................................................. 82
Adding Data Point Preset Values ...................................................................... 86
Selecting Data Points ........................................................................................... 86
Creating Scheduled Events ................................................................................ 89
Creating Exception Schedules............................................................................ 94
Demonstrating a Street Lighting Schedule..................................................... 95
Creating the Weekday Schedule................................................................. 96
Creating the Weekend Schedule ................................................................ 97
CRD3000 Integrator’s Guide
ix
The Example Schedule ................................................................................. 98
Copying Event Schedulers to Other Segment Controllers ........................... 99
Interoperable Interface for the Street Light Bridge
..........................
101
Interface ................................................................................................................ 102
Output Data Points ..................................................................................... 102
Input Data Points ........................................................................................ 102
Cryptography License
......................................................................................
107
License ................................................................................................................... 108
Glossary
................................................................................................................
109
CRD 3000 Integrator’s Guide
1
1
Introduction
This chapter introduces the Echelon Street Lighting
solution.

2
Introduction
The Echelon Street Lighting Solution
Energy and maintenance costs are increasing for municipal street lighting.
Studies show that the electricity used for street lighting can account for up to
40% of municipal electric bills. With an estimated 90 million street lights in
Europe and 63 million in North America, efficient use of energy for street lighting
is important, both for economic reasons and for environmental reasons.
Fortunately, components and systems are now available to manage, monitor, and
reduce that electricity demand.
Such a system incorporates several key elements: electronic ballasts, power line
communications hardware, and local network controllers that are interconnected
with specialized control and reporting software. Together, they create a flexible
and powerful control system that simplifies day-to-day operations and facilitates
the implementation of cost-cutting strategies. Establishing two-way
communications with each lighting fixture in a street lighting network allows you
to control the lighting level of each fixture, turn it on and off, and monitor its
condition.
Because each luminaire in a street lighting network is already connected to the
power grid, defining a power line communications channel for the network is a
straightforward way to establish two-way communications with each lighting
fixture. However, in many countries, there are a limited number of luminaires
per low-voltage service distribution transformer.
Echelon introduces the Echelon Control Router Device (CRD) 3000 Street Light
Bridge Module: a power line and wireless hybrid device that allows
communications to bridge gaps in the power line network created by the low-
voltage service distribution transformers, and manage an extended street
lighting network.
Figure 1 shows part of a basic street lighting network, with a SmartServer
Segment Controller, several street lights, and a pair of CRD 3000 Street Light
Bridge modules. The Segment Controller uses power line communications to
communicate with the street light luminaires and the CRD 3000 Street Light
Bridge modules. The CRD 3000 Street Light Bridge modules use radio frequency
communications to communicate with each other, and thus provide a
communications bridge across the power line gap. Such a gap represents the end
of one transformer’s service distribution and the beginning of the next
transformer’s service distribution.

CRD 3000 Integrator’s Guide
3
Figure 1. A Basic Street Lighting Network
Because the CRD 3000 Street Light Bridge module provides both ISO/IEC 14908-
3 Control Network Protocol power line communications and IEEE 802.15.4 (2.4
GHz) radio frequency (RF) wireless communications, the street lighting network
can leverage the existing power line circuits to communicate with the luminaires,
and create small RF bridges to bypass power line gaps created service
distribution transformers. Each CRD 3000 Street Light Bridge module manages
RF communications with other CRD 3000 Street Light Bridge modules, so that
you do not need to set up and manage a complex RF network – you simply install
CRD 3000 Street Light Bridge modules to extend power line communications for
the street lighting network.
You manage and control the street lighting network using an Echelon
SmartServer, known as the Segment Controller because it controls segments of
the street lighting network. A Segment Controller can consolidate data from half
a dozen or more service distribution transformers in a municipal residential
environment, allowing you to manage and control up to 200 devices – luminaires
and CRD 3000 Street Light Bridge modules. For larger street lighting networks,
you can install additional Segment Controllers.
The Segment Controller
The Segment Controller is a SmartServer 2.0 (or later) that is configured to
manage a street lighting network. You use it to configure the power line channel
for repeating, so that each luminaire and CRD 3000 Street Light Bridge module
can forward messages to luminaires and to CRD 3000 Street Light Bridge
modules within the network. You also use the Segment Controller to define
operational schedules for the luminaires.
See Chapter 3, Setting Up the Segment Controller, Chapter 5, Managing a Street
Lighting Network, and Chapter 6, Controlling a Street Lighting Network or more

4
Introduction
information about the Segment Controller. See the SmartServer User's Guide for
more information about the SmartServer.
Luminaires and Street Light Controllers
Each street light in an intelligent street light network must be able to
communicate over a LONWORKS power line communications channel. Thus, each
luminaire must include a LONWORKS power line communications chip (such as
an Echelon Power Line Smart Transceiver). If the luminaire does not already
include power line communications, you can add a street light controller1 to
either the luminaire or to the street light pole to provide power line
communications.
A luminaire in a street lighting network remains on until it is commissioned by
the Segment Controller. After it is commissioned, the luminaire turns on or off
based on the schedule defined for it by the Segment Controller.
CRD 3000 Street Light Bridge Modules
A CRD 3000 Street Light Bridge module is a power line channel device that
extends the communications range of the Segment Controller. A CRD 3000
Street Light Bridge module uses the Institute of Electrical and Electronics
Engineers (IEEE) wireless personal area network standard 802.15.4 for radio
frequency (RF) communications to allow it to bypass service distribution
transformers and extend the street lighting network.
The primary function of a CRD 3000 Street Light Bridge module is to act as a
repeater for the street lighting network. A CRD 3000 Street Light Bridge module
can repeat network packets on the power line channel, an RF channel, or both.
The Segment Controller determines both the route and channel type that the
CRD 3000 Street Light Bridge module should use for repeating.
Figure 2 shows a simple repeating chain that could be used to relay a network
management command from the Segment Controller to a target device (a
luminaire in this case, but it could be a CRD 3000 Street Light Bridge module).
In this example:
Lamp 1 and Lamp 2 have direct power line communications with the
Segment Controller
Lamp 2 and Lamp 3 use SLB 1 and SLB 2 for RF communications
Lamp 3 and Lamp 4 use power line communications
Lamp 5 is a power line repeater (a repeating-enabled luminaire), and so
forwards messages from the Segment Controller to Lamp 6, and from
Lamp 6 to the Segment Controller
Lamp 6 is at the end of the repeating chain
1 Street light controllers that provide power line communications are available from companies such
as Citylone, Koninklijke Philips® Electronics.N.V., Luminext BV, ROMlight™ International Inc,
SCS StreetLight Control Solutions, S.L., Siteco Beleuchtungstechnik GmbH, and Superior
Electronic Lighting Controllers (SELC Ireland Limited).

CRD 3000 Integrator’s Guide
5
RF Repeating
Channel
1 2
Lamp 1
Lamp 2 Lamp 3
Lamp 4 Lamp 5
(Repeater)
Lamp 6
PLC
PL Channel PL Repeating Channel
Figure 2. An Example Repeating Network
Each time that a message is repeated, on either channel type, is a repeater hop.
A message within a street lighting network must be able to reach its destination
in eight or fewer hops. That is, there can be no more than eight repeater hops on
the path (power line, RF, or both) between the Segment Controller and the
luminaire for which a message is destined. Figure 2 shows four hops between
the Segment Controller and Lamp 6.
From a LONWORKS network point of view, a CRD 3000 Street Light Bridge
module acts like any other power line device: It has a number of network
variables that are used to provision the CRD 3000 Street Light Bridge module
and collect status and statistics.
Installation of a CRD 3000 Street Light Bridge module is similar to installation
for any power line device. You must add it to the Segment Controller, either by
providing the Segment Controller with the Neuron® ID for the CRD 3000 Street
Light Bridge module, or by allowing the Segment Controller to automatically
discover and commission the CRD 3000 Street Light Bridge module. In either
case, power and RF communication LEDs on the CRD 3000 Street Light Bridge
module provide a visual cue to the installer that the CRD 3000 Street Light
Bridge module is operational. Additional configuration of the CRD 3000 Street
Light Bridge module is generally not necessary, but advanced configuration
options are available.
Benefits of Managed Street Lighting
A managed street lighting network can offer many benefits, including2:
Electricity use can be reduced – in one installation, by as much as 45%,
which in turn resulted in a 30% reduction in streetlight electricity costs
(USD 80 000 per year for this installation).
Reduction in carbon dioxide (CO2) emissions – in one installation, by 70
tons per year (corresponding to the 45% reduction in electricity use).
2 See Monitored Outdoor Lighting Market, Challenges, Solutions, and Next Steps, Echelon Corp,
September 2007
(www.echelon.com/solutions/streetlight/documents/Echelon_StreetlightWhitepaper_FINAL.pdf).

6
Introduction
Lamp failures can be identified quickly, reducing average lamp downtime
by as much as 90%.
Alarms can be triggered when lamp voltage exceeds recommended levels,
preventing future lamp failures.
Reduction in replacement costs for aging lamps – for one installation that
uses electronic ballasts that regulate high-pressure sodium lamps, lamp
replacement costs were reduced by 20% by replacing the lamp before its
power consumption became uneconomical.
Because software enables most operations to be performed remotely, the
number of onsite maintenance operations can be reduced – in one
installation, by at least 30%.
The SmartServer as the Segment Controller can serve as a gateway for a variety
of devices types. It provides:
Universal connectivity for devices attached to it, making data available to
a city’s IT system.
Local device monitoring and control through built-in scheduling,
alarming, and data logging applications.
An astronomical clock, which is used to automatically switch lamps on
and off, thus reducing lamp burning hours and saving energy (compared
to a fixed scheduler or to photocells that require field maintenance).
The SmartServer is the streetlight segment controller and logs and reports lamp
failures, lamp behavior (dimming level and voltage), energy use, and burning
hours. It could also collect information from traffic and weather sensors to adapt
lamp dimming levels. The astronomical clock switches lamps off and on
depending on the position of the sun. Lamps are dimmed at a fixed time, using
the SmartServer’s internal scheduler, during low activity hours at night. This
highly efficient method of controlling light levels results in significant energy
savings. Lamp lifetime is extended due to the way electronic ballasts regulate
the lamp.
Examples
Cities, counties, and other local authorities need ways to contain their expenses
and limit local taxes while increasing the level of service and security they
provide to citizens.
For example, the portion of the United Kingdom budget that is related to
streetlight services is estimated at more than GBP 280 million per year, of which
40 percent is spent on energy. As another example, the electricity costs for the
city of Los Angeles, California, with 270 000 streetlights, is estimated at over
USD 17 million per year. Streetlights are the main electricity consumer in a
modern city.
In Milton Keynes, U.K., the managed street lighting system includes dimming
controls that lower light output by 2 lux between the hours of 22h00 (10 PM) and
05h00 (5 AM). As a result, the city has reduced its electricity use by 30%.
Furthermore, Milton Keynes installed white light lamps that, in addition to

CRD 3000 Integrator’s Guide
7
offering far longer operating life, have helped the city improve its closed-circuit
television (CCTV) image capturing system for increased public safety.3
As stated by the city of Oslo, Norway, in November 2004, cities that take
advantage of today’s new technologies and solutions can reduce the overall costs
associated with streetlight networks by almost 50%, while increasing the quality
of service and safety. The city of Oslo and its energy supplier have shown that
deploying a solution based on electronic programmable and dimmable ballasts
that identify and communicate failures over power lines using a standardized
protocol can pay for itself immediately.4
Street Lighting Solution Restrictions
The following restrictions apply to a street lighting network:
Each Segment Controller supports up to a total of 200 devices (luminaires
plus CRD 3000 Street Light Bridge modules).
A CRD 3000 Street Light Bridge module must be within 85 meters (275
feet) of another CRD 3000 Street Light Bridge module and should have
direct line of sight in all seasons.
Each Segment Controller supports up to eight repeating hops to any
device (luminaire or CRD 3000 Street Light Bridge module). However,
during installation, there can be no more than six hops (power line or RF)
between any luminaire and the Segment Controller. After installation, it
is possible to add hops (power line or RF), up to the maximum of eight,
between a luminaire and the Segment Controller.
3 Source: HBS Case Study, Netherfield Improved Lighting System, Milton Keynes Council, May 2007,
cited in Monitored Outdoor Lighting Market, Challenges, Solutions, and Next Steps, Echelon Corp,
September 2007
(www.echelon.com/solutions/streetlight/documents/Echelon_StreetlightWhitepaper_FINAL.pdf).
4 Source: Hafslund presentation, November 2004, cited in Monitored Outdoor Lighting Market,
Challenges, Solutions, and Next Steps, Echelon Corp, September 2007
(www.echelon.com/solutions/streetlight/documents/Echelon_StreetlightWhitepaper_FINAL.pdf).

CRD 3000 Integrator’s Guide
9
2
Installation for the Street Lighting
Solution
This chapter describes installation for a street lighting network. See
the CRD 3000 Planning Checklist before you install a street light
bridge.

10
Installation for the Street Lighting Solution
Overview
The process for installing a street lighting network includes the following basic
tasks:
Install a Segment Controller
Install luminaires
Install CRD 3000 Street Light Bridge modules, as needed
For a typical new installation, you install the Segment Controller first. However,
you could install luminaires (or have already existing luminaires), and then
install the Segment Controller. In either case, you install CRD 3000 Street Light
Bridge modules, as needed, to enable and extend the network. A single Segment
Controller can support up to 200 devices, including both luminaires and CRD
3000 Street Light Bridge modules.
For an existing installation, typically the luminaires and the Segment Controller
are already installed. In this case, you can add additional luminaires to define
additional network segments, or you can install CRD 3000 Street Light Bridge
modules to enable and extend the communications range for the network.
To decide when to install a CRD 3000 Street Light Bridge module, you generally
install luminaires and add them to the Segment Controller (or allow the Segment
Controller to automatically discover and commission the luminaires), then verify
that they were all commissioned. If any of them could not be commissioned,
install a CRD 3000 Street Light Bridge module near one of the commissioned
luminaires (to be sure that the Segment Controller can communicate with the
newly installed CRD 3000 Street Light Bridge module). Then, you install a
companion CRD 3000 Street Light Bridge module at the luminaire that could not
be commissioned so that the Segment Controller can discover and commission it.
If there are additional uncommissioned luminaires after the installation of the
first pair of CRD 3000 Street Light Bridge modules, you can add additional CRD
3000 Street Light Bridge modules, for example, at the end of the first
uncommissioned street light chain and the start of the next chain.
You can repeat these three steps many times to install a complete street lighting
solution. Typically, you install hundreds or thousands of luminaires, a small
number of Segment Controllers, and dozens or hundreds of CRD 3000 Street
Light Bridge modules. How many CRD 3000 Street Light Bridge modules are
required depends on the number of luminaires each service distribution
transformer supports, and on the kind of network topology that is required for
the street lighting solution.

CRD 3000 Integrator’s Guide
11
High-Voltage Warning
ESD Warning
!
High-voltage installation must be performed only by a qualified service person.
!
Hochspannungs-Installation darf nur von einem qualifizierten Servicetechniker
durchgeführt werden.
!
This product contains components which are sensitive to static electricity.
!
Dieses Produkt beinhaltet Komponenten, die empfindlich für eine statische
Aufladung sind.

12
Installation for the Street Lighting Solution
Safety Warning
New Installations
Figure 3 shows an overview of the basic process for installing intelligent street
lights with Echelon’s Street Light Bridge technology. The process includes the
following basic steps:
1.
Install a Segment Controller
2.
Install luminaires
3.
Install CRD 3000 Street Light Bridge modules, as needed
Alternatively, you can install the luminaires, and then install the Segment
Controller. However, this document does not describe details for this alternate
installation scenario.
!
Fuse F1 in the Street Light Bridge uses a Littleman rated, 300 VAC, 10 A, SLO-
BLO.
This device has no user-serviceable parts.
Only qualified personnel should perform the procedures in this guide.
!
Sicherung F1 im Street Light Bridge ist ein Littleman Sicherung bewertet 300
VAC, 10 A, SLO-BLO.
Dieses Gerät hat keine vom Anwender zu wartenden Teile.
Nur qualifiziertes Personal sollte die in diesem Handbuch beschriebenen
Verfahren durchführen.

CRD 3000 Integrator’s Guide
13
Install Luminaires
Install luminaires
Each lamp turns on
Install
SmartServer
Segment Controller
discovers as many lamps
as it can, and turns each
one off to indicate that
communications are
established
Install SLB
Install a Street Light
Bridge module on a
previously installed
luminaire; install another
Street Light Bridge within
line of sight of the first
Install Luminaires
Install luminaires
Segment Controller
discovers lamps and
turns each off
START
OR
YES
All
Lamps Off?
NO
DONE
Figure 3. Basic Street Lighting Installation Process
After your initial network of the Segment Controller and luminaires is defined,
you can add CRD 3000 Street Light Bridge modules to extend the
communications range of the network.
Install
SmartServer
Place Segment
Controller in Acquisition
Mode to discover
luminaires and SLB
modules
1
2
3

14
Installation for the Street Lighting Solution
Step 1: Install the Segment Controller
Configure the Segment Controller (see Chapter 3, Setting Up the Segment
Controller) and install it at any convenient location for the street lighting
solution. For example, you can install it on one of the street light poles or utility
poles (typically below the neutral space) within the area for the street lighting
solution. Ensure that the Segment Controller has power.
Place the Segment Controller into Acquisition Mode; see Automatically
Discovering Devices. While in Acquisition Mode, the Segment Controller
continually attempts to discover devices (luminaires and CRD 3000 Street Light
Bridge modules) on the power line network. In Acquisition Mode, the Segment
Controller’s Service LED flashes at 4 Hz.
As the Segment Controller establishes communications with each luminaire and
commissions it, the Segment Controller turns the lamp off.5
Note that if you install luminaires first, all of the lamps within the network stay
on until you install the Segment Controller. Some installations might require
several days of installation time, so some of the lamps could remain on for one or
more days.
Recommendation: For installations in which the luminaires are managed by
monitoring software (such as Streetlight.Vision Data Collect) and have group
switching established, install the Segment Controller during the day so that the
schedule defined by the monitoring software can specify the luminaire’s behavior
(that is, the schedule should specify that lamps are off during the day) as the
Segment Controller establishes communications with each luminaire. Thus, you
can receive visual confirmation that the Segment Controller has established
communications with each luminaire.
When all of the lamps are off, the installation is complete. For any that do not
turn off, proceed to Step 3 to install CRD 3000 Street Light Bridge modules; the
Segment Controller will discover and commission the installed luminaires
through the CRD 3000 Street Light Bridge modules.
Step 2: Install Luminaires
Install one or more luminaires. Each luminaire’s lamp should turn on to indicate
that it has power.
Allow the Segment Controller to discover and commission each installed
luminaire. If you install the luminaires before the Segment Controller, record
each luminaire’s physical location and Neuron ID so that you can enter this
information into the Segment Controller Device Web page for each luminaire.
For example, record the luminaire’s GPS coordinates, pole ID, or map grid
reference.
If you install the Segment Controller before any of the luminaires, the Segment
Controller will discover and commission each luminaire as it is installed. If a
given lamp does not turn off within approximately two minutes, you should
5 This behavior is defined by the luminaire’s LonMark® interoperable profile. The Segment
Controller updates the primary data point for the luminaire during device commissioning; for a
luminaire’s LonMark profile, the primary data point is the on/off snvt_switch network variable.

CRD 3000 Integrator’s Guide
15
assume that the Segment Controller cannot communicate with the luminaire,
and you should proceed to step 3.
If you install the luminaires before the Segment Controller, the Segment
Controller will discover and commission all of the luminaires; however, this
process could take some time.
After an installed luminaire is discovered and commissioned by the Segment
Controller, the lamp should turn off. For any that do not turn off, proceed to Step
3 to install CRD 3000 Street Light Bridge modules; the Segment Controller will
discover the installed luminaires through the CRD 3000 Street Light Bridge
modules.
Step 3: Install CRD 3000 Street Light Bridge Modules
Install a CRD 3000 Street Light Bridge module to extend the communications
range of the Segment Controller. See the CRD 3000 Planning Checklist before
you begin.
Return to any previously installed luminaire for which the lamp is off (that is, it
has communications with the Segment Controller). Install the CRD 3000 Street
Light Bridge module on the luminaire or on a pole near the luminaire, and record
its physical location (GPS coordinates, pole ID, or map grid reference) and its
Neuron ID (the barcoded number printed on or attached to the module); or
alternatively, let the Segment Controller automatically discover and commission
the CRD 3000 Street Light Bridge module.
You can install the CRD 3000 Street Light Bridge module in the luminaire’s
photocell receptor after removing the photocell. For luminaires that do not have
a photocell receptor, you need to add a locking-type photocontrol receptacle that
conforms to the ANSI C136.10 standard/BS5972.6 Only the Supply Line (black
or brown cable) and Neutral Line (white or blue cable) of the receptacle need to
be connected. The load control cable (red cable) should be suitably insulated.
Ensure the receptacle voltage rating is appropriate for your application. Insert
the module into the photocell receptor or locking-type photo-control receptacle,
and turn the module ¼ turn clockwise to lock it into position.
The CRD 3000 Street Light Bridge module has a green LED to indicate that it is
receiving power. In addition, if this LED is on solid, the CRD 3000 Street Light
Bridge module has been discovered and commissioned by the Segment Controller;
if this LED is flashing slowly, the CRD 3000 Street Light Bridge module has not
yet been commissioned.
Install a second CRD 3000 Street Light Bridge module on a luminaire (or on a
nearby pole) for which the lamp is on (that is, the luminaire does not have
communications with the Segment Controller). This second CRD 3000 Street
Light Bridge module should have direct line-of-sight with the previously installed
CRD 3000 Street Light Bridge module. Ensure that the two modules are within
85 meters (275 feet) of one another.
Verify that the newly installed CRD 3000 Street Light Bridge module’s amber
LED is on to indicate that the module has good radio frequency (RF)
6 Locking-type photocontrol receptacles are available from companies such as Ripley Lighting
Controls (for example, their 5927 or 5926 Receptacle with Cast Housing can accommodate the Street
Light Bridge module).

16
Installation for the Street Lighting Solution
communication with a previously installed module; see Verifying Successful
Installation. If the newly installed CRD 3000 Street Light Bridge module does
not have a sufficient RF signal with a nearby CRD 3000 Street Light Bridge
module, reinstall the CRD 3000 Street Light Bridge module in a different
location (perhaps closer to or within a different line-of-sight of a previously
installed CRD 3000 Street Light Bridge module).
After you install the second CRD 3000 Street Light Bridge module, wait a few
minutes for the Segment Controller to discover and commission it. When the
CRD 3000 Street Light Bridge module’s green LED is on solid, the module has
been discovered and commissioned. Within a few more minutes, one or more
lamps should turn off as the Segment Controller discovers and commissions the
luminaires. If all of the lamps are off, the installation is complete.
For those lamps that do not turn off, install additional CRD 3000 Street Light
Bridge modules to further extend the communications range of the Segment
Controller.
If a newly installed CRD 3000 Street Light Bridge module does not cause any
lamps to turn off (perhaps because the newly installed module exceeds the
maximum hop count or range), it is likely that you need return to step 1 to install
a new Segment Controller.
Step 4: Complete Installation
After all of the luminaires, the Segment Controller, and the CRD 3000 Street
Light Bridge modules are installed, you can establish remote communications
with the Segment Controller and can manage the installed network. For
example, you can modify the installation information for each of the luminaires
and CRD 3000 Street Light Bridge modules, and define schedules for the lights
within the network. These tasks are typically performed by a network
integrator.
Recommendation: For installations in which each luminaire has its photocell
removed to allow network communications to manage the luminaires (for
example, a typical US installation), install a small number of luminaires
(perhaps 20 to 30) and CRD 3000 Street Light Bridge modules each day so that
you can minimize the amount of time that any luminaire remains on (out of
communications with the Segment Controller).
For installations in which the luminaires are managed by monitoring software
(such as Streetlight.Vision Data Collect) and have group switching established,
normal switching operations control the lamps’ behavior (that is, they are off
during the day and on at night). Thus, for such preconfigured networks, you can
install as many luminaires as required for the project without concern for the
amount of time that any luminaire remains on.
Existing Installations
Installation for existing street lighting networks is similar to installation for new
networks. In general, you can add new luminaires and CRD 3000 Street Light
Bridge modules to add new segments to the network, or you can relocate,
reassign, or replace existing luminaires or CRD 3000 Street Light Bridge
modules based on the needs of the network.

CRD 3000 Integrator’s Guide
17
If a luminaire or CRD 3000 Street Light Bridge module fails, you can use the
Segment Controller Web pages to determine which device is bad. You can
decommission the failing device, physically replace the failing device, assign the
new device’s Neuron ID to the decommissioned device, then recommission it. See
Chapter 5, Managing a Street Lighting Network, for more information about
these tasks.
Verifying Successful Installation
You can verify a successful Street Light Bridge installation in two ways:
Verify the states of the power LED and the RF signal LED – both LEDs
are off initially
Query the status of the CRD 3000 Street Light Bridge module from the
Segment Controller
See Testing Devices for more information about using the Segment Controller to
verify Street Light Bridge installation.
Verify Green Power LED State
The green power LED turns on as soon as possible after you supply power to the
CRD 3000 Street Light Bridge module. The state of the power LED depends on
the state of the CRD 3000 Street Light Bridge module:
If the module is configured and running normally, the power LED is on
solid.
If the module is not configured, but is otherwise operating normally, the
power LED flashes at a ½ Hz rate.
If there is a serious error, the power LED flashes at a 4 Hz rate. In this
case, the CRD 3000 Street Light Bridge module continues to operate as
well as possible, but functionality could be reduced. You can manually
reset the device to attempt to recover and restore functionality. You can
also query the module’s error log to determine the cause of the problem.
If the problem persists, replace the CRD 3000 Street Light Bridge
module.
Verify Amber RF LED State
The amber RF signal LED is used during installation to indicate whether the
CRD 3000 Street Light Bridge module can establish RF communications with a
nearby CRD 3000 Street Light Bridge module. If so, the RF signal flashes in a
pattern that represents the signal quality, as shown in Figure 4.

18
Installation for the Street Lighting Solution
Figure 4. RF Signal Quality as Represented by the RF Signal LED
The flashing pattern of the RF signal LED allows the installer to confirm good
RF communications with nearby CRD 3000 Street Light Bridge modules without
having to return to the Segment Controller. Echelon does not recommend using
a link that indicates poor or no margin; such a link is likely to have poor
reliability.
However, the RF communications indicated by the LED could possibly be with an
unrelated street lighting network that uses a different Segment Controller than
the network into which you installed the CRD 3000 Street Light Bridge module.
In addition, the quality of the RF communications link has some dependency on
ambient temperature conditions, so you should verify RF communications at
extreme temperatures as well as at nominal temperatures.
By default, both LEDs turn off after one hour. You can modify this timeout value
by updating the nciLedTimeout data point. Setting this data point to zero
disables LED shutoff (that is, the LEDs remain on or flashing indefinitely). See
Appendix A, Interoperable Interface for the Street Light Bridge, for more
information about this and other data points that comprise the Street Light
Bridge interoperable interface.
Example Installations
You can install CRD 3000 Street Light Bridge modules in almost any
configuration to provide power line and radio frequency communications for
street lights within a street lighting solution.
In the figures, the street lights in the figures are shown in straight lines, but they
could be in any physical configuration. Also, the service distribution
transformers are shown installed on utility poles, but the transformers could be
pad mounted.
Basic Installation
Figure 5 and Figure 6 shows a basic installation with a Segment Controller and
two CRD 3000 Street Light Bridge modules. The Segment Controller uses the
power line communications channel for the nearest set of luminaires, and two
CRD 3000 Street Light Bridge modules provide the communications bridge
between the two service distribution transformers.

CRD 3000 Integrator’s Guide
19
Note that the Segment Controller does not share a power line connection with the
luminaires on the other side of the RF bridge; the CRD 3000 Street Light Bridge
modules forward all communications between the two network segments.
Figure 5. Basic Street Light Bridge Installation (Typical US Installation)
Figure 6. Basic Street Light Bridge Installation (Typical European Installation)
Extending a Basic Installation
A single CRD 3000 Street Light Bridge module can communicate with more than
one companion CRD 3000 Street Light Bridge module to define a more complex
configuration. Figure 7 shows an extension to the configuration shown in
Figure 5 (a European installation is not shown, but can be extended in the same
way). A single CRD 3000 Street Light Bridge module communicates with three
CRD 3000 Street Light Bridge modules to further extend the range of the
Segment Controller and provide communications to a greater number of
luminaires.
Communications between the Segment Controller and the network segments in
the foreground (the bottom of Figure 7) connect to the Segment Controller’s
network segment through an RF hop.

20
Installation for the Street Lighting Solution
Figure 7. Extending the Street Light Bridge Installation
Adding Multiple RF Hops
Because CRD 3000 Street Light Bridge modules provide communications across
power line boundaries, you can connect them in a series to provide maximum
range extension. Figure 8 shows such an extension from the configuration
shown in Figure 7. By adding CRD 3000 Street Light Bridge modules in series
as shown in the bottom portion of Figure 8, you can create complex networks to
provide power line and RF communications for almost any physical configuration
of luminaires in a street lighting solution.

CRD 3000 Integrator’s Guide
21
Figure 8. Adding Multiple RF Hops
CRD 3000 Integrator’s Guide
23
3
Setting Up the Segment Controller
This chapter describes the tasks required to set up the Segment
Controller.

24
Setting Up the Segment Controller
Placing the Segment Controller in Standalone
Mode
A street lighting network is a power line repeating network, which requires that
the Segment Controller operate in standalone mode with power line repeating
enabled. Standalone mode allows the Segment Controller to operate as the
exclusive network manager of the system, and to establish and maintain the
appropriate repeating chains. A repeating chain is the path that a message must
travel on the PL-20 or RF channel from the Segment Controller to one or more
repeating devices (luminaires or CRD 3000 Street Light Bridge modules) before
reaching the target device (a luminaire or a CRD 3000 Street Light Bridge
module).
In standalone mode, the Segment Controller controls the network management
commands sent to the devices attached to its channel. In this mode, the Segment
Controller can directly download the application image file to the devices and
commission, set the application state (online/offline), wink, test, and reset the
devices attached to its channel.
Placing a Network in Standalone Mode
To set a network to standalone mode using the Segment Controller Web pages,
perform the following steps:
1.
Open the Segment Controller Web pages, as described in Chapter 3 of the
i.
LON SmartServer User’s Guide.
2.
Click the Net network to display the Lon Network Property page.
3.
From the Setup tab, select Standalone.
4.
Click Submit. A dialog appears informing you that the Segment
Controller is switching to standalone mode.
It could take several minutes for the Segment Controller to switch to standalone
mode. After the Segment Controller has switched to standalone mode, the dialog
closes and you can continue preparing your Segment Controller for the network
installation.
Network Limitations in Standalone Mode
Managing a power line repeating network in standalone mode has the following
restrictions:
Network is limited to a maximum of approximately 200 devices
(luminaires and CRD 3000 Street Light Bridge modules).

CRD 3000 Integrator’s Guide
25
Network is limited to a single channel.
Network cannot have a router attached to the channel.
Network does not use LNS® management.
Devices cannot be configured with LNS Plug-ins
Network cannot be connected to any other network management tool
through the network interface or remote network interface.
LONWORKS network variable connections are not supported. A network
in standalone mode functions strictly as a master-slave system. This
differs from the standard LNS mode in which the devices attached to the
Segment Controller’s channel can communicate with each other and the
Segment Controller in a peer-to-peer manner.
Configuring the LonWorks Channel for Power
Line Repeating
For a power line repeating network, the LON channel attached to the Segment
Controller must be configured as a PL-20C or a PL-20N channel and repeating
must be enabled on the channel. To configure the channel, perform the following
steps:
1.
Expand the Net network, and then click the LON channel to display the
Lon Channel Property page.
2.
From the Setup tab, select the PL-20C, PL-20N, or other appropriate
channel type from the Channel Type dropdown listbox.
Important: The channel type that you select must match the channel
type required by local regulations for the area of device deployment. The
channel type must also match the channel settings for all devices that
will participate in power line communications with the Segment
Controller.
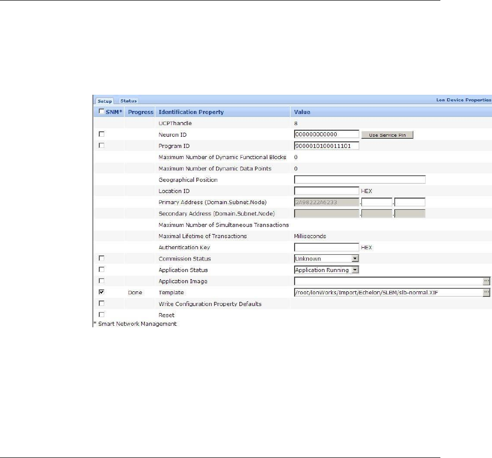
Important: A model 76520R CRD 3000 Street Light Bridge module uses
the CENELEC media access protocol by default. To change the media
access protocol used by the CRD 3000 Street Light Bridge module, modify
the nciMediaAccess data point. See Appendix A, Interoperable Interface
for the Street Light Bridge, for a description of this data point.
3.
Select the Repeating checkbox to enable repeating on the channel.
4.
If a network message fails, a data point and its device are marked offline.
You can select the Use Minimal Offline Time checkbox so that all the

26
Setting Up the Segment Controller
data points on the offline device with pending network messages
(read/write requests, polls, or heartbeats) are marked offline and network
messages are not sent to them. Thus, network performance is not
impacted by an offline device.
You can also set the minimum period of time (in seconds) that the
Segment Controller waits before transmitting network messages to
offline data points. During this period, an offline device transmits an
OFFLINE status in response to data point requests. After the Minimal
Offline Time elapses, the Segment Controller sends a read/write request
to one offline data point. If the read/write request succeeds, the data
point and its device are marked online, and all cached read/write requests
for the offline data points on the device are executed. If you do not
configure this property on a power line repeating channel, it is set to 60
seconds.
5.
Optionally, you can set the Use Offline Delay property to specify the
period of time (in seconds) that the Segment Controller waits before
marking a data point and its parent device offline (red) in the Segment
Controller tree after the LON driver detects that the data point is offline.
For example, if you poll a data point every 5 minutes and you set Use
Offline Delay to 1 hour, it takes 12 polls for the data point and its
parent device to be marked offline—even though the LON driver detected
that it could not communicate with the data point after the first poll.
6.
Optionally, you can click Advanced to set the retry timer and retry
counts that determine the frequency in which network messages are re-
sent to a device after no confirmation of delivery is received. Although
you can change these properties, it is recommended that you use the
default transmit timer (512 ms) and the default retry count (3).
7.
Click Submit.
Copying Resource Files
The Segment Controller needs a copy of the resource files for each device type
(luminaire and CRD 3000 Street Light Bridge module) in the street lighting
network. You can obtain the resource files for the CRD 3000 Street Light Bridge
module from www.echelon.com/slb. You can obtain the appropriate resource files
for each luminaire type from the manufacturer.
To copy these files to the Segment Controller:
1.
Open an FTP connection to the Segment Controller. See the i.LON
SmartServer User’s Guide for more information about using FTP with the
Segment Controller.
2.
For the Street Light Bridge files, unzip the downloaded file to the
Segment Controller’s root folder. The files should unzip to the correct
subfolders.
3.
For luminaire files, copy the files from the downloaded (or otherwise
provided) resource files to the folder defined by the manufacturer,
typically within the Segment Controller /lonworks/Import or
/lonworks/types folders.

CRD 3000 Integrator’s Guide
27
Deploying a “Golden Master” Segment Controller
After you set up a Segment Controller with a configuration that is appropriate for
your installation, you can make a template of that configuration, and then deploy
that template on multiple Segment Controllers. See chapter 2 of the Echelon
Enterprise Services 2.0 User’s Guide for information about how to use the Echelon
Enterprise Services to create and deploy an i.LON template.
A golden master template should include the resource files for the CRD 3000
Street Light Bridge module and any luminaire types that the installed network
would likely contain.
Automatically Discovering Devices
If you want the Segment Controller to automatically discover and commission
luminaires and CRD 3000 Street Light Bridge modules within the network, you
can place the Segment Controller in Acquisition Mode. To enable this mode,
perform the following steps:
1.
Open the Segment Controller Web pages, as described in Chapter 3 of the
i.
LON SmartServer User’s Guide.
2.
Click the Tools icon to open the Tools dialog.
3.
From the Tools dialog, click Street Light Bridge Installation to open
the Street Light Bridge Installation page.
4.
From the Street Light Bridge Installation page, click the … button at the
top of the page to open the LON Scan Settings dialog.

28
Setting Up the Segment Controller
5.
Select the Predictive Scanning checkbox. You can also specify the
maximum hop count for repeating chains; the default is 8. Click OK to
close the dialog and return to the Lon Devices page.
8. From the Street Light Bridge Installation page, select the Continuously
checkbox to initiate continuous scanning. Alternatively, click Scan to
initiate a one-time scan. The Segment Controller discovers any
unconfigured devices (street light devices or CRD 3000 Street Light
Bridge modules) and commissions them.
Important: The Street Light Bridge Installation page (or browser tab)
must remain open while the predictive scan is in progress. Predictive
scanning can take some time to find all devices on the network. For a
large network, you might consider manually installing devices, as
described in Manually Installing a Street Lighting Network.
6. When all street light devices and CRD 3000 Street Light Bridge modules
have been successfully commissioned, deselect the Continuously
checkbox to return the Segment Controller to Operational Mode. You can
also close the Street Light Bridge Installation page and return to the
main Segment Controller page.
All devices that have been commissioned are automatically added to the Segment
Controller tree, under the LON icon.
While in Operational Mode, if you need to add devices to the street lighting
network, you can add them manually and use the Segment Controller Web pages
to commission them, as described in Chapter 5, Managing a Street Lighting
Network.
CRD 3000 Integrator’s Guide
29
4
Planning for the Street Lighting
Solution
This chapter includes information needed for planning a street
lighting network.

30
Planning for the Street Lighting Solution
Security Planning
Security planning for a street lighting network must address both of the
following concerns:
Physical security of the luminaires, CRD 3000 Street Light Bridge
modules, and the Segment Controller
Network communications security
This document does not describe planning for physical security. The luminaires
do not require extra security to participate in a street lighting network. Because
the CRD 3000 Street Light Bridge modules are typically installed on or near the
luminaires, they have minimal physical security requirements. The Segment
Controller should be installed in a secure location, within communications
distance of the street lighting network.
Network communications security must consider:
Power line communications between the Segment Controller and the
street lighting network (luminaires, CRD 3000 Street Light Bridge
modules, and possibly other Segment Controllers)
Power line communications between luminaires
Power line communications between CRD 3000 Street Light Bridge
modules
Radio frequency communications between CRD 3000 Street Light Bridge
modules
In addition, network communications security must address communications
between Segment Controllers and between Ethernet or Internet devices and
Segment Controllers. See the i.LON SmartServer User's Guide for more
information about network communications security for the Segment Controller.
General Network Communications Security
Devices within a street lighting network communicate over the power line
channel using an open-standard protocol, the ISO/IEC 14908-3 Control Network
Protocol. Power line communications are not encrypted; however, messages sent
within a general power line network between devices can use authentication to
prevent unauthorized access to devices and their applications. Devices within a
street lighting network generally use authentication, as defined by the ISO/IEC
14908-3 Control Network Protocol, for power line communications.
CRD 3000 Street Light Bridge modules communicate over an RF channel using a
private protocol. RF communications are not encrypted; however, the CRD 3000
Street Light Bridge modules always use authentication within the RF channel to
prevent unauthorized access to the devices and their applications. For RF-
channel authentication, the Street Light Bridge firmware uses a cryptographic
hash function, the Secure Hash Algorithm (SHA), described by the National
Institute of Standards and Technology (NIST) Federal Information Processing
Standards Publication 180-2 (FIPS PUB 180-2). This hash function ensures that
a CRD 3000 Street Light Bridge module accepts messages only from another
CRD 3000 Street Light Bridge module.

CRD 3000 Integrator’s Guide
31
In addition, CRD 3000 Street Light Bridge modules provide the following security
measures for the RF channel:
Each message includes the sender’s RF address.
Each message contains a 32-bit sequence number that allows for
duplicate detection and protection against replay attacks.
Network Security for Device Installation
When installing devices within a power line network, you have the following
options for managing authentication security:
No security for the devices
Security is configured (in a pre-deployment facility) before devices are
installed
Security configured (in the field) after devices are installed
For a street lighting network, having no authentication security is not
recommended because the network is generally deployed with minimal physical
security. When you configure security for the devices depends on your network,
but typically, security is configured after installation.
If you configure security after installation, your network must include two
domains: one for device discovery and one for normal communications. In this
case, both domains use the same subnet/node address. Domain index 1 would be
the discovery domain, which the Segment Controller would use to discover and
commission each device (luminaires and CRD 3000 Street Light Bridge modules).
If security is not required for your network, your network can use a single
domain for both discovery and normal communications.
In addition, because ISO/IEC 14908-3 authentication uses distributed
authentication keys, you must consider how to manage the number and
distribution of the keys:
Each device (luminaire and CRD 3000 Street Light Bridge module) has
its own unique key assigned before installation
Each Segment Controller has a unique key, but the luminaires and CRD
3000 Street Light Bridge modules have non-unique keys (different from
the Segment Controller’s key)
All devices within the street lighting network have the same key (a city-
wide key)
In general, assigning a unique key to each device in the street lighting network
before installation is unnecessary. Assigning one key to all devices within the
network is a valid option; be sure to document that key so that the network can
be expanded over time. For most street lighting networks, assigning a unique
key to each Segment Controller, and non-unique keys to all other devices, is the
most economical and secure method. From the Segment Controller, you can
increment the keys for the other devices so that each one has a unique key if you
require additional security.
For a secure network (one in which security is configured before devices are
installed), each device must be defined with the configured and authenticated
attributes set. That is, each device added to the street lighting network must be

32
Planning for the Street Lighting Solution
a LONWORKS configured device and must use authentication. If security is less
important, the devices can be in the unconfigured state before installation and be
configured during commissioning. In both cases, authentication is recommended
using 12-byte authentication keys.
Using a NodeUtil Script to Define Security
You can use the NodeUtil Node Utility, version 2.21 or later, to create and run
script files to automate command entry for the NodeUtil Node Utility. You can
use script files for unit testing, for system testing, and for manufacturing testers.
You run a NodeUtil script using the –I command-line parameter. See the
NodeUtil Node Utility User’s Guide for more information about using the
NodeUtil Node Utility.
You can create a script file using any text or programming editor that can
produce standard ASCII files. You can also capture the output from running the
NodeUtil Node Utility to a specified file by using the –O parameter. You can
then edit the output file (to remove text and output that are not commands) and
use it with the –I parameter.
You can also use the < command to redirect input from a file for either main
menu commands or device menu commands.
Commands that do not require a carriage return must be on their own line and
input that requires a carriage return must be on its own line. Lines that start
with a tab character are treated as comments by the NodeUtil Node Utility
during scripting. Network variable and other data is entered in hexadecimal
format.
The following example script defines the domain and authentication key for a
luminaire or CRD 3000 Street Light Bridge module that will be discovered and
managed by a Segment Controller. The script also places the device in the
configured, online state and enables network management authentication. Run
this script from the NodeUtil device menu for the device.
Step 1. Set domain 0 to unused with OMA
and set the first half of the 96-bit key.
d
0
y
u
112233445566
y
y
Step 2. Set domain 1 to the discovery clone domain
and set the second half of the 96-bit key.
d
1
y
6
7a3340f1bcd2
1
1
y
665544332211

CRD 3000 Integrator’s Guide
33
y
Step 3. Set the channel ID to 0 so that the i.LON
SmartServer can discover this device.
q
q
y
6e
02000002040000
Step 4. Set the device to the configured state
and online
m
s
c
m
n
Step 5. Turn on NM authentication.
q
q
y
6e
0200180104E8
Step 6. Exit to force user to issue another
"g" command (to enter the key to talk to the device)
e
Note that this script uses the string “112233445566” as the first half of the 96-bit
key and the string “665544332211” as second half of the 96-bit key. Using a key
of “112233445566665544332211” is better than not using authentication, but it is
considered a weak key.
Device Upgrade Planning
To allow your street lighting network to be upgraded over time, you can download
an updated Street Light Bridge application (as Echelon releases application
updates) over the power line network. The application download uses the
standard ISO/IEC 14908-3 download protocol. See Upgrading Devices for
information about how to perform the application upgrade using the Segment
Controller Web pages.
The application download process includes the following steps:
The Street Light Bridge detects the start of a download by a transition to
the applicationless state.
The Segment Controller then downloads the application, which is stored
in onboard flash memory.
After the download is complete, the Street Light Bridge firmware
computes a checksum of the downloaded application image to verify that
the download was successful. If the checksum fails, the Street Light
Bridge firmware sends a failure response to the “go unconfigured” request
that follows the computation of the checksum. In this case, you should
begin a new download for the application or contact Echelon Support.

34
Planning for the Street Lighting Solution
The Street Light Bridge firmware transfers the application image from
off-chip to on-chip flash.
The Street Light Bridge resets and begins running the new application
image.
Note that although you can upgrade the Street Light Bridge application over the
network, you cannot upgrade the Street Light Bridge firmware over the network.
Network Management Planning
Planning for a street lighting network involves tasks for the luminaires, the CRD
3000 Street Light Bridge modules, and the Segment Controller. In addition, you
need to plan for both power line channels and RF channels for the CRD 3000
Street Light Bridge modules.
Although a CRD 3000 Street Light Bridge module provides options for
configuring the network, many networks can operate successfully using default
settings, without additional configuration.
See Chapter 5, Managing a Street Lighting Network, for information about
network planning for the Segment Controller.
Defining the Networking Channels
A CRD 3000 Street Light Bridge module uses the Institute of Electrical and
Electronics Engineers (IEEE) wireless personal area network standard 802.15.4
for its radio frequency (RF) communications. The standard defines up to 16
channels in the 2.4 GHz industrial, scientific and medical (ISM) radio band.
A CRD 3000 Street Light Bridge module creates a set of virtual RF channels by
using broadcast messages, transmitting and receiving unfragmented packets. To
define an RF channel, all the CRD 3000 Street Light Bridge modules within a
street lighting network coordinate which frequencies they use. Multiple CRD
3000 Street Light Bridge modules can use a single set of RF channels.
A CRD 3000 Street Light Bridge module identifies its channels through a pair of
data points (nciPriChs and nciSecChs), which define three channels in the
range 11..25, with SLB Model 76530R default values for the primary channel of
25, 20, and 15, and default values for the secondary channel of 11, 17, and 24.
The two data points represent the primary (normal) and secondary (alternate)
LonTalk® (ISO/IEC 14908-3) path, which allow the transceiver to define a
primary and a secondary channel for communications. If communications fail on
the primary channel, the CRD 3000 Street Light Bridge module can switch to the
secondary channel. The secondary channel is used when the Segment Controller
requests that the alternate path be used.
Important: For all CRD 3000 Street Light Bridge modules within the street
lighting network, the set of defined primary channels must match for all CRD
3000 Street Light Bridge modules, and the set of defined secondary channels
must match for all CRD 3000 Street Light Bridge modules. In general, the
primary and secondary channels should not be the same.
A CRD 3000 Street Light Bridge module broadcasts a packet once, followed by a
number of repeats (the default number is 1; you can modify the nciPriRpt and
nciSecRpt data points to specify additional repeats) on each of the configured
RF channels. For each path, the product of the number of configured channels

CRD 3000 Integrator’s Guide
35
and the repeat count plus one should not exceed 12. The default is 6 (three
channels with one repeat). Thus, for three configured channels, you should
define no more than three repeats.
Signal Strength
The Segment Controller Power Line Repeating Analysis Web page shows
cumulative device signal strength and margin information. When a CRD 3000
Street Light Bridge module is used for power line repeating, the Web page shows
power line signal strength and margin information, which defines overall link
quality. Note that the cumulative reading is adversely affected by current or
past link failures, so that the report might show lower margin values than are
currently in effect for the channel. When the CRD 3000 Street Light Bridge
module is used for RF repeating (or both power line and RF repeating), you can
also retrieve RF signal strength and margin information.
You can also obtain on-demand measurements of signal strength and margin
from the Power Line Repeating Analysis Web page: Right-click the device and
select Online Measurement from the shortcut menu to display the Online
Measurement dialog.
See Analyzing a Power Line Repeating Network for more information about the
Power Line Repeating Analysis Web page.
Defining the Media Access Protocol
Each CRD 3000 Street Light Bridge module has its media access protocol pre-
programmed in the factory. For European street lighting networks, the CRD
3000 Street Light Bridge module uses the comité européen de normalisation
electrotechnique7 (CENELEC) EN50065-1 media access protocol for power line
networks. For other geographies, the CENELEC protocol is not used.
Important: All devices within the network must use the same media access
protocol, that is, all devices must use the CENELEC protocol or all devices must
not use the CENELEC protocol.
See Configuring the LonWorks Channel for Power Line Repeating for information
about setting the media access protocol for the Segment Controller. For
luminaires, see the manufacture’s documentation for information about selecting
the media access protocol.
For device testing, or for power line networks that do not connect to public mains
power lines, you can decide to enable or disable the use of the CENELEC protocol
for a CRD 3000 Street Light Bridge module. From the Segment Controller, you
can change the value of the nciMediaAccess data point to specify the power line
media access protocol:
0 (default): The CRD 3000 Street Light Bridge module uses the media
access protocol setting defined in the firmware. That is, European
models use the CENELEC protocol, and other models do not.
1 (normal): The CRD 3000 Street Light Bridge module uses the
communication parameters of a PL-20N device. That is, the CENELEC
7 European Committee for Electrotechnical Standardization

36
Planning for the Street Lighting Solution
EN50065-1 media access protocol is disabled. The device program ID
reports a PL-20N channel. The XIF file for this mode is slb-normal.xif.
2 (cenelec): The CRD 3000 Street Light Bridge module uses the
communication parameters of a PL-20C device. That is, the CENELEC
EN50065-1 media access protocol is enabled. The device program ID
reports a PL-20C channel. The XIF file for this mode is slb-cenelec.xif.
Changing the value of this data point overrides the setting maintained in the
device firmware. Changes to this data point require a device reset, and that all
devices (luminaires, CRD 3000 Street Light Bridge modules, and the Segment
Controller) within the same network use the same media access protocol setting.
Preparing the Segment Controller
To prepare a Segment Controller for a street lighting network, perform the
following tasks:
1.
Place the Segment Controller in standalone mode; see Placing the
Segment Controller in Standalone Mode.
2.
Specify the channel type and enable the Segment Controller to manage a
power line repeating network; see Configuring the LonWorks Channel for
Power Line Repeating.
3.
Copy the resource files for the luminaires within the network to the
appropriate Segment Controller folder. See Copying Resource Files.
4.
If the network configuration is known, or if device security is configured
before the devices are installed (that is, in a pre-deployment facility),
enter the Neuron IDs of all of the CRD 3000 Street Light Bridge modules
and luminaires for the network.
5.
If the network configuration is not known, or if device security is
configured after the devices are installed (that is, in the field), place the
Segment Controller in acquisition mode so that it can discover and
commission all devices within the network; see Automatically Discovering
Devices.
6.
Back up the Segment Controller database; see the SmartServer User's
Guide. For a remote backup, you could back up just the /config folder;
for a local backup (for example, in a pre-deployment facility), you should
back up all folders within the Segment Controller.
Preparing the CRD 3000 Street Light Bridge Modules
To prepare a CRD 3000 Street Light Bridge module for a street lighting network,
perform the following tasks:
1.
If the network configuration is known, or if device security is configured
before the devices are installed (that is, in a pre-deployment facility),
define the authentication key for the device. You can use any 12-byte
(96-bit) key.
2.
If the network configuration is not known, or if device security is
configured after the devices are installed (that is, in the field), note the
Neuron ID for the device (printed on the module) so that you can match

CRD 3000 Integrator’s Guide
37
the installed location of the CRD 3000 Street Light Bridge module with
its Neuron ID in the Segment Controller.
3.
Define which domains the device should use for normal communications.
You can use any 1-, 3-, or 6-byte domain, but a 6-byte domain is
recommended; for example, you could use the 6-byte Neuron ID of the
Segment Controller as the network segment domain. If security is not
required for your network, each device can use a single domain for both
discovery and normal communications.
You can use a script file with the NodeUtil Node Utility to configure security for
the CRD 3000 Street Light Bridge modules; see Using a NodeUtil Script to Define
Security.
Preparing the Luminaires
To prepare a luminaire for a street lighting network, perform the following tasks:
1.
If the network configuration is known, or if device security is configured
before the devices are installed (that is, in a pre-deployment facility),
define the authentication key for the device. You can use any 12-byte
(96-bit) key.
2.
If the network configuration is not known, or if device security is
configured after the devices are installed (that is, in the field), note the
Neuron ID for the device (generally printed on or attached to the device)
so that you can match the installed location of the luminaire with its
Neuron ID in the Segment Controller.
3.
Define which domains the device should use for device discovery and for
normal communications. You can use any 1-, 3-, or 6-byte domain, but a
6-byte domain is recommended; for example, you could use the 6-byte
Neuron ID of the Segment Controller as the network segment domain. If
security is not required for your network, each device can use a single
domain for both discovery and normal communications.
You can use a script file with the NodeUtil Node Utility to configure security for
luminaires; see Using a NodeUtil Script to Define Security.
Device Discovery
Before the Segment Controller can discover and commission luminaires and CRD
3000 Street Light Bridge modules within the street lighting network, you must
place the Segment Controller in acquisition mode; see Automatically Discovering
Devices for more information.
If you install the Segment Controller before installing any luminaires or CRD
3000 Street Light Bridge modules, you can pre-define each luminaire or CRD
3000 Street Light Bridge module within the Segment Controller. In this case,
the Segment Controller discovers and commissions each device as it is installed.
For any devices that the Segment Controller cannot discover, you can install a
CRD 3000 Street Light Bridge module to extend the communications range so
that the device can be discovered.
If you install luminaires or CRD 3000 Street Light Bridge modules before
installing their corresponding Segment Controller, the Segment Controller must
discover and commission all luminaires and CRD 3000 Street Light Bridge

38
Planning for the Street Lighting Solution
module in the entire street lighting network. The Segment Controller discovers
and commissions nearby devices first, then discovers additional devices through
the Street Light Bridge or luminaire repeaters, and then commissions them.
Thus, the discovery and commissioning process is iterative, and could take some
time to complete. The process also depends on your having installed Street Light
Bridge or luminaire repeaters in appropriate positions within the network.
Both installation methods are supported, and both work well in most cases. The
first method is recommended for new installations because it allows you to create
and document the network as you install it. For either installation method, you
can manually commission any device within the network if you have the device’s
Neuron ID.
Defining Repeating
The main purpose of a CRD 3000 Street Light Bridge module is to act as a
repeater for power line communications, for RF communications, or for both. By
repeating the communications packets, the CRD 3000 Street Light Bridge
module can extend the overall range of the street lighting network, or it can
bypass obstacles that could otherwise restrict communications within the
network.
What kind of repeater the Street Light Bridge becomes depends on the value of
the nciRepeatMode data point:
If nciRepeatMode is 0, proxy requests received on the power line
channel are repeated onto the RF channel. This is the default value.
If nciRepeatMode is 1, no packets are sent on the RF channel (that is,
the CRD 3000 Street Light Bridge module acts as a power line repeater
only).
If nciRepeatMode is 2, no packets are sent on the power line channel
(that is, the CRD 3000 Street Light Bridge module acts as an RF repeater
only).
Regardless of the CRD 3000 Street Light Bridge module’s repeating mode, when
it receives a message that requires a response, an acknowledgement, or a
challenge, the CRD 3000 Street Light Bridge module sends that response,
acknowledgement, or challenge on the channel on which the original message
was received.
PL/RF Repeater
In normal mode, the CRD 3000 Street Light Bridge module serves both power
line and RF channels according to the following rules:
When receiving a message, the CRD 3000 Street Light Bridge module
replies only on the channel on which the message was received (PL or
RF). In this case, “reply” means response, acknowledgement, or
challenge.
When receiving a proxy request, the CRD 3000 Street Light Bridge
module forwards the request to both the RF and PL channels.
A CRD 3000 Street Light Bridge module does not repeat a packet onto the RF
channel unless it receives a request from the Segment Controller to repeat.
CRD 3000 Integrator’s Guide
39
When directed to repeat onto the RF channel, the receiver waits until all the
retries from the originator have completed before repeating onto the same
channel. Thus, a CRD 3000 Street Light Bridge module attempts to keep the RF
channel clear while another module is using it, and does not send responses while
the originator is busy sending repeats of the request.
The CRD 3000 Street Light Bridge module uses information in each packet
header to detect packet duplication, replay attacks, and network intrusion.
PL/PL Repeater
You can define the CRD 3000 Street Light Bridge module as power line repeater
to extend the range of power line communications. By default, the CRD 3000
Street Light Bridge module acts as power line repeater, but by setting
nciRepeatMode to 1, you can block RF communications, which might be useful
for situations in which RF communications are not used.
In a multi-phase system with insufficient cross-coupling between the phases, a
pair of CRD 3000 Street Light Bridge modules in PL/PL repeating mode acts as
intelligent phase couplers.
RF/RF Repeater
You can define the CRD 3000 Street Light Bridge module as an RF repeater to
extend the range of RF communications. If you set nciRepeatMode to 2, you
block power line communications, which can be useful if the CRD 3000 Street
Light Bridge module should act as a repeater for a different Segment Controller
than the one with which it has power line communications.
Figure 9 shows an example for RF/RF repeating mode. The street lighting
network on the left side of the figure is installed and running. Then, install the
street lighting network on the right side of the figure. If SLB A and SLB B
cannot establish RF communications, you can install an RF/RF repeater (SLB X)
between them. By defining SLB X as an RF/RF repeater, it does not interfere
with power line communications on its own power line network (the previously
installed network).

40
Planning for the Street Lighting Solution
Scheduling
Figure 9. RF/RF Repeating
The Segment Controller includes an Event Scheduler application that you can
use to schedule events. Thus, for example, you can schedule luminaires to turn
on at sundown, dim at the end of the evening rush hour, brighten at the start of
the morning rush hour, and then turn off at sunrise. In general, you would not
define an event schedule for CRD 3000 Street Light Bridge modules (they should
run continuously).
See Chapter 6, Controlling a Street Lighting Network, for more information about
scheduling.
Device and Network Recovery Planning
The CRD 3000 Street Light Bridge module has a watchdog mechanism that
covers the main processor, the Smart Transceiver, and the radio communication
chip. That is, if LonTalk (ISO/IEC 14908-3) communications are lost, the Smart
Transceiver resets; if the radio communications are lost, the radio communication
chip resets.
Figure 10 shows a simple street lighting network with two CRD 3000 Street
Light Bridge modules. This section considers two recovery scenarios: loss of SLB
A or loss of SLB B. For any extended outage (generally longer than 15 minutes),

CRD 3000 Integrator’s Guide
41
the Segment Controller should report the outage so that network management
personnel can investigate and repair the outage.
Figure 10. An Example Street Lighting Network
These scenarios assume that both SLB A and SLB B have the same RF channel
lists (primary 25, 20, 15 and secondary 11, 17, 26) – an assumption that should
apply to nearly all street lighting networks. Also, these scenarios assume that
the network has good communications prior to device failure.
Scenario 1: Loss of SLB A
When SLB A fails (for example, it experiences a power outage), any
communications initiated by the Segment Controller cannot reach SLB B or the
street light.
At this point, SLB B determines that the RF channel is idle. After the channel
has been idle for 15 minutes, SLB B tunes to another channel from its configured
channel list. If that channel is also idle, SLB B cycles through all of its
configured channels to attempt to reestablish communications. SLB B cycles
through all of its defined channels until SLB A rejoins the network.
When SLB A becomes active, SLB A and SLB B negotiate a new primary channel
for communications. Because the two CRD 3000 Street Light Bridge modules are
likely not to be using the same channel at the same time when SLB A rejoins the
network, both cycle through their defined channels until communications are
established. By default, the cycle time is approximately 3 minutes for each
channel.
If SLB A had been offline for less than 15 minutes, RF communications would be
reestablished immediately because SLB B would not have switched from the
original channel and SLB A, after it becomes active, would use the same channel.
Scenario 2: Brief Loss of SLB B
If SLB B experiences a brief outage (less than 15 minutes), communications
between the Segment Controller and SLB B or the street light fail. When SLB B
becomes operational, RF communications are reestablished quickly as the devices
negotiate the use of the channel.

42
Planning for the Street Lighting Solution
Scenario 3: Prolonged Loss of SLB B
If SLB B experiences an extended outage (longer than 15 minutes),
communications between the Segment Controller and SLB B or the street light
fail. SLB A detects an idle channel, and begins cycling through the channel list.
If the Segment Controller continues to attempt to communicate with SLB B, SLB
A delays cycling through the channels until the number of failed messages equals
the retry count.
When SLB B becomes operational, it uses its last-known-good channel. If the
Segment Controller has not switched the path (for example, from normal to
alternate), one of the message retries should succeed as SLB A cycles through the
configured channel list. Otherwise, SLB A and SLB B negotiate a new primary
channel for communications. The channel negotiation for downstream
communications (from the Segment Controller) is fairly quick because it
alternates between the primary and the alternate path. For upstream
communications (to the Segment Controller), message retries guarantee that
communications are reestablished.
If the Segment Controller has marked SLB B as “Confirmed Down” (see
Analyzing a Power Line Repeating Network), reestablishment of communications
could take additional time, depending on the retry timer for Confirmed Down
devices.
Simulating Communications Errors
A CRD 3000 Street Light Bridge module autonomously determines which
frequency to monitor, and then continues using this frequency until some failure
condition occurs that makes the frequency unusable. When determining which
channel to use, the Street Light Bridge firmware monitors the channel quality
and the signal quality for the channel, and chooses the best transmit and receive
channel. The firmware considers a receive channel bad if the CRD 3000 Street
Light Bridge module receives fewer than five valid LonTalk (ISO/IEC 14908-3)
packets in a window of 3600 seconds. CRD 3000 Street Light Bridge modules
send a heartbeat signal periodically to ensure that the channel is not idle within
this window.
Before deploying a street lighting network, or for a field trial, you can simulate
packet errors for receiving messages, for transmitting messages, or for both. You
can set the simulation mode individually for both the primary and the alternate
PL path and for each of the 16 RF channels.
To enable the error simulation mode, write a non-zero value to both the
nviErrMode and nviErrRate input data points. By default, both data points
have a value of 0 (zero) to disable error simulation. The values of these data
points persist across device reset and power outage.
Writing a non-zero value to the nviErrMode data point initiates the error
simulation mode, but only if the corresponding error rate, defined by the
nviErrRate data point, also has a non-zero value. Thus, you can start and stop
error simulation by writing to the nviErrMode data point.
In addition, error simulation ends after a time period equal to the value of the
nciErrTimeout data point (a number of minutes, default of one day, up to a
maximum of three days). This timeout value is updated only while the CRD 3000

CRD 3000 Integrator’s Guide
43
Street Light Bridge module is powered on; any time spent powered off is not
included in this timeout value.
Because the Street Light Bridge application writes the remaining error
simulation time to onboard flash memory once every 30 minutes, completion of
error simulation might be delayed by up to 30 minutes if the CRD 3000 Street
Light Bridge module is powered off or reset during the simulation.
Updating the nviErrRate data point has the following effect:
If error simulation is active, the error simulation expiration timer is
restarted with the current nciErrTimeout value. Note that setting the
nviErrRate data point to zero still causes the error simulation
expiration timer to restart, even though no errors are simulated.
If error simulation is not active, the value is stored but has no other
immediate effect.
Updating the nviErrMode data point has the following effect:
If error simulation is active, and if nviErrMode is not all zeroes, the
error simulation expiration timer is restarted with the current
nciErrTimeout value.
Setting nviErrMode to all zeroes ends error simulation mode, regardless
of how much time remains.
Updating the nciErrTimeout data point has the following effect:
If error simulation mode is active, error simulation mode is restarted
with the new timeout value, regardless of how much time has already
passed or how much time would be left in the previous simulation.
If error simulation mode is not active, the value is stored but has no other
immediate effect.
Note that a value of zero (0) is not valid for the nciErrTimeout data point; the
Street Light Bridge application rounds a zero value up to 1 (one) to ensure that
error simulation mode can eventually end.
Error Codes
The Segment Controller displays the last error code on the Web page for the CRD
3000 Street Light Bridge module. You can also use network management tools to
send a query status message to the CRD 3000 Street Light Bridge module to
retrieve the error log. See the Neuron Tools Errors Guide (078-0402-01B) for a
listing of Neuron firmware error codes. The Street Light Bridge firmware can
also post the errors listed in Table 1.

44
Planning for the Street Lighting Solution
Table 1. Street Light Bridge Firmware Error Codes
Error
Description
0x40
Logged when a download fails because the image has a bad
CRC, fails to decompress, or is improperly formed in some way.
0x41
Logged when a download fails because an image is incompatible
with the target. This error includes image incompatibility (for
example, not a Street Light Bridge image), hardware
incompatibility, bootrom incompatibility, or feature
incompatibility.
CRD 3000 Integrator’s Guide
45
5
Managing a Street Lighting
Network
This chapter describes how to manage a street lighting
network that uses power line repeating.

46
Managing a Street Lighting Network
Manually Installing a Street Lighting Network
You can manually install a street lighting network using the Segment Controller
Web pages (see Automatically Discovering Devices for information about
installing devices automatically). The installer should create a device list that
accurately records the device location (such as light pole number) and the Neuron
ID of the device installed at that location. For example, the installer can peel a
bar code sticker off the device and record its location next to the bar code, or just
record the device location and the Neuron ID. With the Segment Controller Web
pages, the network installation includes the following steps, which are each
described in the subsequent sections:
1.
Create the devices.
2.
Manually enter the locations and Neuron IDs of the devices to be
installed.
3.
Select the devices to be installed.
4.
Enable smart network management for the selected devices. After smart
network management is enabled, the Segment Controller automatically
loads, commissions, and sets the devices online. You can then check the
installation status using the LON Command Queue Web page.
Creating Devices
To create a device, perform the following steps:
1.
Expand the Net network, right-click the LON channel, and select Add
Device from the shortcut menu to open the Add Device dialog.
2.
Enter the following device properties:
The name of the device (for example, “Oak Creek Road Lamp 46N”)

CRD 3000 Integrator’s Guide
47
The location of the device (select External)
The XIF file for the device (for example, “slb-normal”)
3.
Click OK to add the device. It is added to the tree of its parent channel.
4.
Click Submit on the main Segment Controller page to accept the change
to the network.
5.
Repeat steps 1–4 for each device on the network to be installed.
Entering Device Locations and Neuron IDs
Use the Segment Controller Web pages to enter the locations and Neuron IDs of
the devices being installed:
1.
Select the device from the LON device tree to display the device
properties page.
2.
From the Setup tab, specify the 12-digit hex string comprising the
device’s Neuron ID in the Neuron ID field.
3.
You should also enter a description of the device location such as a light
pole number or GPS coordinates that can be associated with the device in
the Geographical Position field.
4.
Click Submit. The Segment Controller discovers the repeating path for
the device and commissions it.
5.
Repeat steps 1–5 for each device on the network to be installed.
Selecting Devices
After entering the locations and Neuron IDs of the devices to be installed, you
select those devices on the tree:
1.
Select one or more devices from the tree to be installed.

48
Managing a Street Lighting Network
To select one device, click that device.
To select multiple devices, click one device and then either hold down
CTRL and click all other devices to be installed or hold down SHIFT
and select another device to install the entire range of devices.
2.
The device page opens. Proceed to the next section, Installing Devices
with Smart Network Management, to install the devices.
Installing Devices with Smart Network Management
After you select the devices to be installed, use the Smart Network Management
feature to install them. With this option, the Segment Controller asynchronously
sets the following device properties to the states it determines to be desired:
Program ID
Commission status (commissioned or decommissioned)
Application state (online or offline)
Application image
Device template (external interface)
Configuration property default values
Enabling Smart Network Management
You can enable smart network management for a device by selecting the
checkbox at the top of the SNM column of the device properties page (setup tab),
and then clicking Submit. You can also enable smart network management for
specific device properties by selecting the checkbox in the SNM column for the
specific property, and then clicking Submit. Which checkboxes you should select
depends on whether you are installing devices pre-loaded with the current
application image files:
If you are installing pre-loaded devices, select the Smart Network
Management checkboxes for the following properties: Commission
Status, State, Template, Write Configuration Property Defaults,
and Reset. Verify that all other checkboxes are cleared to ensure that
the Segment Controller does not update the application image currently
on the devices.
If you are installing devices that need to be loaded with an application
image file, select the checkbox at the top of the SNM column to enable
smart network management for all device properties. Note that the
application image to be downloaded to the devices must be in the
/LonWorks/Import folder on the Segment Controller flash disk for the
Segment Controller to install the devices successfully.
After smart network management is enabled for a device property, the Segment
Controller attempts to perform the corresponding network management
command. The current statuses of the network management commands appear
in the Progress column.
CRD 3000 Integrator’s Guide
49
Installing Devices
After enabling smart network management for all the applicable device
properties, click Submit. The Segment Controller performs the following tasks
for each device that you are installing:
1.
Fetches the program ID of the device (if the Smart Network Management
checkbox is selected for the Program ID property).
2.
Downloads the application image file to the device (if the Smart Network
Management checkbox is selected for the Application Image property).
The Segment Controller downloads the application image file that has a
program ID matching that of the device application; the application
image file must be in the /LonWorks/Import folder.
3.
Loads and instantiates the device interface (if the Smart Network
Management checkbox is selected for the Template property):
a.
The Segment Controller first attempts to load the device template
(.XML file) that has a matching program ID; the device template
must be in the /config/template/lonworks folder on the flash disk.
b.
If the Segment Controller cannot find a matching device template,
the Segment Controller loads the device interface (XIF) file that has a
matching program ID; the XIF file must be in the
/LonWorks/Import folder.
c.
The Segment Controller creates all the functional blocks and data
points defined by the device interface.
4.
Re-commissions the device. Commissioning downloads network
configuration data and application configuration data to the device.
5.
Writes configuration property default values defined in the XIF file to the
device.
6.
Resets the device, which starts the device application.
7.
Sets the device application online.
Checking Device Installation Status
You can use the LON Command Queue Web page to check the status of the
management commands you have submitted for one or more devices:
1.
Right-click the local Segment Controller icon, select Setup, and select
LON Command Queue from the shortcut menu. Alternatively, you can
click the Tools icon and select LON Command Queue.

50
Managing a Street Lighting Network
2.
The LON Command Queue page opens.
3.
The management commands submitted for all devices and their statuses
appear in a table. By default, the names of the first 20 devices listed in
the tree in the left frame are listed in descending alphabetical order and
the commands executed on them are listed in descending chronological
order (most recent to earliest). You can sort the management commands
by clicking the column headers.
To view multiple additional devices, click a device in the tree, and then
either hold down CTRL and click all other additional devices to be
viewed, or hold down SHIFT and select another device to view the entire
range of additional devices.
To view the status of a specific device, click one of the 20 blue-highlighted
devices in the tree to clear the pre-selected devices and then click the
device to be viewed. To view the statuses for a set of specific devices,
click one of the 20 blue-highlighted devices in the tree to clear the pre-
selected devices, click a device in the tree, and then either hold down
CTRL and click all other devices to be viewed, or hold down SHIFT and
select another device to view the entire range of devices.
4.
You can right-click the header, a table entry, or an empty space in the
application frame and select one of the following options from the
shortcut menu:

CRD 3000 Integrator’s Guide
51
Clear Table Clears all entries in the LON Command Queue table. The table
automatically re-lists pending commands (STATUS_REQUEST)
and updates their statuses after the commands successfully
complete or fail.
Configure
Device
Opens the Driver or General properties page for the selected
device.
Cancel
Command
Cancels the selected command and deletes it from the table. You
can select multiple commands by clicking one, holding down
CTRL, and clicking the other commands to cancel. You can also
use this option to delete inactive commands from the table.
Troubleshooting Street Lighting Network
Installation
If a device is not installed by the Segment Controller even after the entire
network installation has been completed, it is likely that the device has failed or
the Segment Controller cannot reach it through a repeating device. In this case,
you can do the following:
1.
Add another device (such as a CRD 3000 Street Light Bridge module) at
an intermediate spot on the network that will serve only as a repeater.
See Adding Devices for more information about adding devices to an
installed power line repeating network.
2.
Replace the device to determine if it has failed. See Replacing Devices for
more information about replacing devices on a power line repeating
network.
Maintaining a Street Lighting Network
You can perform routine maintenance to update, repair, and optimize an
installed street lighting network. You can use the Segment Controller to
maintain the network and its devices. For example, if a device fails, you can
replace it on the physical network and then logically replace it on the Segment
Controller, preserving the device’s configuration.
This section describes the following network maintenance tasks that you can
perform with the Segment Controller:
Analyze the power line repeating network using the Power Line
Repeating Analysis Web page
Adding devices
Upgrade devices
Replace devices
Decommission devices
Set devices offline
Test (query and wink) devices

52
Managing a Street Lighting Network
Delete devices
Analyzing a Power Line Repeating Network
When running on a power line repeating network, the Segment Controller
transmits network messages to the repeating devices with which it can directly
communicate, and those repeating devices in turn relay the messages to
repeating devices located further down the power line, and so on until the
message reaches the target device. Figure 2 illustrates a repeating chain that
could be used to relay a network management command from the Segment
Controller to a target device. A luminaire enabled for repeating would use power
line repeating. A CRD 3000 Street Light Bridge module could use power line
repeating or forward the message using an RF channel to another CRD 3000
Street Light Bridge module.
You can use the Power Line Repeating Analysis Web page to view the repeating
chain a device is using to communicate with the Segment Controller. In addition,
you can use this Web page to analyze and debug the power line repeating
network.
To open and use the Power Line Repeating Analysis Web page, perform the
following steps:
1.
Right-click the Segment Controller icon, select Setup, and select Power
Line Repeating Analysis from the shortcut menu. Alternatively, you
can click the Tools icon and select Power Line Repeating Analysis.
2.
The Power Line Repeating Analysis Web page opens.
The rows in this Web page represent established repeating paths between
the listed devices. The target device in a repeating chain is listed

CRD 3000 Integrator’s Guide
53
farthest to the right. The current chain of repeating devices used to relay
messages to the target device are listed to the left of the target device.
The repeating chains lead back to the Segment Controller, which is listed
farthest to the left, in the column titled Center.
The Segment Controller is always listed in the column titled Center
because all network messages originate from its local LonTalk (ISO/IEC
14908-3) device (Net/LON/LtaLdv).
The repeating chains of the first 20 repeating devices listed in the tree
view are displayed in this Web page. Devices that have been installed
successfully are marked black, devices in the process of being installed
are marked orange, and devices with communication failures or other
errors are marked red.
To view the repeating chain of another device, click that device in the
tree. To view multiple additional devices, click a device in the tree, and
then either hold down CTRL and click all other additional devices to be
viewed, or hold down SHIFT and select another device to view the entire
range of additional devices.
To view the repeating chain of a specific device, click one of the 20 blue-
highlighted devices in the tree to clear the pre-selected devices and then
click the device to be viewed. To view the repeating chains for a set of
specific devices, click one of the 20 blue-highlighted devices in the tree to
clear the pre-selected devices, click a device in the tree, and then either
hold down CTRL and click all other devices to be viewed, or hold down
SHIFT and select another device to view the entire range of devices.
3.
You can identify proxies (repeating devices that can relay messages to
devices located further down the channel) and target devices (the
destination device in a repeating chain) by observing whether there is a
device listed in the column to the right. If there is no device listed in the
column to the right, that device is a target device.
Because the Segment Controller has no knowledge of the physical
network topology, the displayed repeating chain might not match your
intuition for how it “ought” to appear. The Segment Controller reports
the repeating chain as it finds and communicates with devices in the
network. It also maintains a low-priority background process that
periodically confirms the repeating chain, which, based on current
network conditions, could change the displayed repeating chain as it finds
more efficient repeating paths.
The simple power line repeating network shown in the figure above
corresponds to the following physical configuration:

54
Managing a Street Lighting Network
The direct communication devices (proxies that can directly receive
messages from the Segment Controller without any repeating) are listed
in the Direct Communication column (in the example above, the
Segment Controller can reach both Lamp 1 and SLB 1 directly). The
direct communication devices can relay messages to proxies and target
devices further down the power line (in the example above, SLB 2 and
Lamp 2).
The proxies and target devices are listed under the Proxy Zone columns
(in the example above, SLB 2 is Proxy Zone 1, and Lamp 2 is in Proxy
Zone 2). The last repeating device in the chain before the target device is
referred to as the “proxy agent”.
For example, if a target device uses four hops to receive a message, you
would observe:
a.
The proxy in the repeating chain that directly communicates with
the Segment Controller is listed in the Direct Communication
column.
b.
The next proxy in the repeating chain, which does not have direct
communication with the Segment Controller, is listed in the
Proxy Zone 1 column.
c.
The proxy that can directly communicate with the target device
(the proxy agent) is listed in the Proxy Zone 2 column.
d.
The target device is listed in the Proxy Zone 3 column.
If a target device requires the maximum of eight hops, you can scroll to
the right to Proxy Zone 7 column to view the target device and its
repeating chain to the left.
4.
You can display statistics related to the power line signal at the hop
between a device and its proxy by selecting the following checkboxes at
the top of the Web page (you can view all the statistics by clicking the
Display All Standard Information checkbox).

CRD 3000 Integrator’s Guide
55
Last Time
Reached
The time at which the device last responded to a network
message.
Frequency in use The frequency carrier of the signal at the hop (Primary or
Secondary). For more information on the use of these
frequency carriers on a LONWORKS power line channel, see the
LonWorks PLT-22 Power Line Transceiver User’s Guide (110kHz
- 140kHz Operation).
For RF hops, Primary or Secondary refer to the CRD 3000
Street Light Bridge module’s primary or secondary channel lists.
Signal Strength Direct Communication Devices: The reduction in signal
strength measured at the device in decibels (dB).
Proxies and Target Devices: The reduction in signal strength
at the hop in decibels (dB). This value is the minimum of the
signal strengths measured at the device and its proxy.
Signal Margin Direct Communication Devices: The amount in decibels (dB)
that the signal margin exceeds the recommended amount
calculated by the SmartServer for reliable communications at
the device.
Proxies and Target Devices: The amount in decibels (dB)
that the signal margin exceeds the recommended amount
calculated by the SmartServer for reliable communications at
the hop.

56
Managing a Street Lighting Network
Available Proxies The approximate number of repeating devices that can directly
communicate with the device, including the current proxy. The
signal strength at the repeating device and the number of hops
required to reach it determine whether a repeating device can
serve as a proxy for a given device.
Failure History
(24h).
Lists the 45-minutes intervals within the current 24-hour period
in which a device failure (if any) was reported.
Note: The data displayed in the Web page are cached values (not real-
time measurements). You can click Refresh to get the latest cached
values.
Repeating devices marked offline (red) in the tree view might not be
marked as such in the Powerline Repeating Analysis Web page; likewise,
devices marked offline (red) in the Powerline Repeating Analysis Web
page might not be marked as such in the tree view. Furthermore, there
could be a significant delay for a device in this Web page to show the
offline state if you have not configured the Use Offline Delay property
in the Setup – LON Channel Driver Web page. See Configuring the
LonWorks Channel for Power Line Repeating for more information about
setting this property.
5.
You can display the following advanced diagnostic statistics for a given
target device by clicking the Display Advanced Information checkbox:
Commission
Status
Indicates whether the device has been commissioned. The
values that can appear in this field and their colors depend on
whether the device has successfully been installed (black), is
being installed (orange), or has an error (red).

CRD 3000 Integrator’s Guide
57
Black (Installed)
Commissioned. The device has successfully been
installed.
Orange (Installation in Progress)
Pending Commission. The Segment Controller has
identified that it needs to commission the device.
Pending Download. The Segment Controller has been
instructed to download an application image to the
device.
Never Reached. During the initial installation
attempt, the device has not received messages from the
Segment Controller.
Red (Error)
Commission Error. The device has not been
commissioned. Most likely this state is a result of a
communication failure, but it could also be caused by a
device failure.
Download Error. An application image has not been
downloaded to the device. Most likely this state is a
result of a communication failure, but it could also be
caused by issues such as the device having the wrong
model number, or the device and the application image
file (.apb extension) on the Segment Controller (to be
downloaded to the device) having mismatching program
IDs.
Message Error. The Segment Controller cannot
communicate with the device after the calculated
number of retries (this state is classified as a hard
message error). The Segment Controller regularly
attempts to communicate with the device over an
approximate 5 minute period. If the device does not
respond during this time, its Online Status is changed
from “Down” to “Confirmed Down”.

58
Managing a Street Lighting Network
Online Status Indicates the current device state. The values that can appear
in this field and their colors depend on whether the device has
successfully been installed (black), the device is being installed
(orange), or the device is not running because of an error (red).
Black (Installed)
Up. The device has been commissioned, it is
communicating with the Segment Controller, and it does
not have any hard message failures.
Orange (Installation in Progress)
Nul. The Segment Controller has not yet communicated
with the device.
Red (Error)
Down. The Segment Controller cannot communicate
with the device after the calculated number of retries.
This error is called a hard message error.
Confirmed Down. After the device has had a hard
message error and is marked as “Down”, the Segment
Controller attempts to communicate with the device
using degraded messages (no retries) over an
approximate 5 minute period. If the Segment Controller
fails to communicate with the device during this period,
the device is marked as “Confirmed Down”. In addition,
the data points on the device are marked offline in the
tree.
No Agent. No proxy can communicate with the device.
Invalid Neuron State. The Segment Controller has
determined that the device is applicationless.
Communication
Attempts
The number of times that a device (either the Segment
Controller or a proxy agent) has attempted to communicate with
the target device.
For direct communication target devices, this field lists the
number of communication attempts made by the Segment
Controller. For all other target devices, this field lists the
number of communication attempts made by a proxy agent.
Communication
Failures
The number of times that a device (either the Segment
Controller or a proxy agent) has failed to communicate with the
target device.
For direct communication target devices, this field lists the
number of communication failures that have occurred with the
Segment Controller. For all other target devices, this field lists
the number of communication failures that have occurred with a
proxy agent.

CRD 3000 Integrator’s Guide
59
Communication
Agent Switch
The number of times that the proxy agent used by a target
device to receive a message from the Segment Controller has
been switched because of a communication failure with a
previous proxy agent.
Communication
Skipped
The number of times that a proxy agent has not attempted to
send a message to the target device because the Online Status
of the target device was not “Up”.
6.
Optionally, you can obtain the real-time signal strength and signal
margin measurements at the hop between a device and its proxy by
performing the following steps:
a.
Right-click the device and select Online Measurement from the
shortcut menu.
b.
The Online Measurement dialog opens.
This dialog displays the following statistics:
Time Stamp Displays the time at which the device last responded to a
network message.

60
Managing a Street Lighting Network
Frequency in Use Displays the frequency carrier of the signal at the hop
(Primary or Secondary). For more information on the use
of these frequency carriers on a LONWORKS power line
channel, see the LonWorks PLT-22 Power Line Transceiver
User’s Guide (110kHz - 140kHz Operation).
For RF hops, Primary or Secondary refer to the CRD 3000
Street Light Bridge module’s primary or secondary channel
lists.
Signal Strength Direct Communication Devices: Displays the real-time
measurement in dB of the signal strength at the device.
Proxies and Target Devices: Displays the real-time
measurement (in dB for power line hops; in dBm for RF hops)
of the signal strength at the hop. This value is the minimum
of the signal strengths measured at the device and its proxy.
Signal Margin Direct Communication Devices: The amount in decibels
(dB) that the signal margin exceeds the recommended
amount calculated by the SmartServer for reliable
communications at the device.
Proxies and Target Devices: The amount in decibels (dB)
that the signal margin exceeds the recommended amount
calculated by the SmartServer for reliable communications at
the hop.
c.
You can click Refresh to get updated real-time values.
d.
Click Close to return to the Power Line Repeating Analysis Web
page.
7.
Optionally, you can view statistics related to signal at the hop between
the selected device and all the proxies (repeating devices) that can be
used to relay messages to that device, including the current proxy. To
view the available proxies for a given device, perform the following steps:
a.
Right-click the device and select Show Available Proxies from
the shortcut menu.
b.
The Show Available Proxies dialog opens.

CRD 3000 Integrator’s Guide
61
c.
All the proxies (repeating devices) that can directly communicate
with the selected device, including the current proxy, are listed in
columns. For each proxy, the following statistics are listed:
Primary
Frequency
The cached signal strength and signal margin measurements
at the hop between the selected device and the proxy on the
primary frequency.
Signal Strength Direct Communication Devices: Displays the reduction
in signal strength at the device in decibels (dB).
Proxies: The reduction in signal strength at the hop in
decibels (dB). This value is the minimum of the signal
strengths measured at the selected device and the proxy.
Signal Margin Direct Communication Devices: The amount in decibels
(dB) that the signal margin exceeds the recommended
amount calculated by the SmartServer for reliable
communications at the device.
Proxies and Target Devices: The amount in decibels (dB)
that the signal margin exceeds the recommended amount
calculated by the SmartServer for reliable communications at
the hop.
Secondary
Frequency
The cached signal strength and signal margin measurements
at the hop between the selected device and the proxy on the
secondary frequency.

62
Managing a Street Lighting Network
Signal Strength Direct Communication Devices: Displays the reduction
in signal strength at the device in decibels (dB).
Proxies: The reduction in signal strength at the hop in
decibels (dB). This value is the minimum of the signal
strengths measured at the selected device and the proxy.
Signal Margin Direct Communication Devices: The amount in decibels
(dB) that the signal margin exceeds the recommended
amount calculated by the SmartServer for reliable
communications at the device.
Proxies and Target Devices: The amount in decibels (dB)
that the signal margin exceeds the recommended amount
calculated by the SmartServer for reliable communications at
the hop.
Failure History Provides a historical list of the 45-minutes intervals since the
Segment Controller was rebooted in which a device failure (if
any) was reported.
For example, if failures are recorded for the device on
Monday at 14:30, Tuesday at 15:00, Wednesday at 16:00, and
Saturday at 16:15, this property would display the following
text:
Failure 14:15-15:00
Failure 15:45-16:30
The device failure history is cleared when a device has no
failures during a 7-day period.
Last Time
Reached
Displays the time at which the device last responded to a
network message.
Note: The number of proxies displayed in this dialog might differ
from the number shown in the Power Line Repeating Analysis Web
page as the Segment Controller updates cached data. To view an
updated list of available proxies in this dialog, close this dialog, click
Refresh in the Power Line Repeating Analysis Web page, right-click
the device, and then select Show Available Proxies in the shortcut
menu.
d.
You can click Refresh to get the latest cached signal strength
and signal margin measurements.
e.
Click Close to return to the Power Line Repeating Analysis Web
page.
Adding Devices
After you install a power line repeating network, you can use the Segment
Controller to add new devices to the network. The process for adding new devices
to an existing network is the same as initially installing the network. See
Manually Installing a Street Lighting Network for more information about
installing devices with the Segment Controller.

CRD 3000 Integrator’s Guide
63
When you add the device to the network, the Segment Controller attempts to
commission the new device. The commissioning succeeds if the Segment
Controller can communicate with the device either directly or through a
repeating chain.
Upgrading Devices
You can use the Segment Controller to upgrade devices that support application
upgrade, such as CRD 3000 Street Light Bridge modules or most Neuron hosted
devices. An upgrade might be needed to improve the device’s capabilities or to
repair a damaged device application. You can upgrade devices one at a time, or
you can perform a batch upgrade.
To perform an upgrade, you need to obtain the following files from the device
manufacturer: the binary application image file (.apb extension) and related files
for the new application to be used to upgrade the device. The system image in
the application image file must have the same firmware version as the Smart
Transceiver or Neuron Chip on the device. If the device interface has changed,
you also need to obtain a new device interface (XIF) file for the device, upload it
to the Segment Controller, and activate it on the Segment Controller.
The Segment Controller finds the application image file that has program ID
matching that of the device in the /LonWorks/Import folder on the Segment
Controller flash disk and downloads it to the device. Note that the device to be
upgraded must be online and be reachable (directly or through a repeating
device) in order for the upgrade operation to succeed.
Note: Upgrading a device can take some time (depending on the size of the
image, whether authentication is used, and the length of the repeating chain). In
addition, upgrading a device can affect the performance of the power line
repeating network and the repeating chain.
To upgrade a device, perform the following steps:
1.
Follow the upgrade instructions from the manufacturer (such as copying
the .apb file of the new application and the .xif file of the new external
interface, if required) to the /LonWorks/Import folder on the Segment
Controller flash disk.
2.
Select one or more devices from the tree to be upgraded:
To select one device, click that device.
To select multiple devices and perform a batch upgrade, click one
device and then either hold down CTRL and click all other devices to
be upgraded or hold down SHIFT and select another device to
upgrade the entire range of devices.
3.
From the Setup tab, select the .apb file to be downloaded to the device,
and perform the following steps:
a.
In the Application Image property, click the … button to the
right.

64
Managing a Street Lighting Network
b.
The Choose File dialog opens.
c.
Expand the LONMARK Image (APB) icon to show the appropriate
/lonworks/import folder. Expand the folder to show the
application image files.
d.
Select the application image to be downloaded to the devices.

CRD 3000 Integrator’s Guide
65
e.
Click OK to return to the device Web page.
4.
If the external device interface has changed, you need to load a new XIF
file for the device onto the Segment Controller:
a.
In the Template property, click the … button to the right.
b.
The Choose File dialog opens.
c.
Expand either the LonMark (XIF) or Template folder
depending on whether you are using a .xif or .xml file for the
external device interface. If the device being upgraded is located
in the LNS tree, the Template folder is not available.
d.
For an XIF file, expand the subfolders containing the XIF file to
be loaded onto the Segment Controller, and then click the XIF
file.
e.
Click OK to return to the device Web page.
5.
Click Submit.
6.
Download the application image to the selected devices: Right-click one
of the selected devices in the Segment Controller tree, select Manage,
and click Download Image in the shortcut menu. Alternatively, you
can clear and then select the Smart Network Management checkbox to
the left of the Application Image property in the device Web page and
click Submit.
7.
Activate the XIF files for the devices (if necessary): Right-click one of the
selected devices in the Segment Controller Segment Controller tree,
select Manage, and click Activate Template in the shortcut menu.
Alternatively, you can clear and then select the Smart Network
Management checkbox to the left of the Template property in the device
Web page and click Submit.

66
Managing a Street Lighting Network
8.
To check the status of the device upgrade, open the LON Command
Queue Web page: Right-click the Segment Controller icon, select Setup,
and select LON Command Queue from the shortcut menu.
Alternatively, you can open the Tools menu and click LON Command
Queue. See Checking Device Installation Status for more information
about using this Web page.
Replacing Devices
You can use the Segment Controller to replace a device if the device fails or a
newer version of the device becomes available. Note the following requirements
when replacing a device:
The replacement device must have the same program ID as the original
device.
The application image file and device interface should match the original
device; otherwise, you might have to upgrade the replacement device as
well.
If you replace a device that was serving as a repeating agent, the Segment
Controller automatically identifies alternate repeating devices to relay network
messages to those target devices that were using the old device in their repeating
chains. When you add the replacement device to the network, the Segment
Controller attempts to commission the replacement device. The commissioning
succeeds if the Segment Controller can communicate with the device either
directly or through a repeating chain.
Note: If the original device still functions, leave the old device connected to the
network (if physically possible) until the device replacement has been completed.
Thus, the Segment Controller can decommission the old device so that you can
easily reuse it in a new network. This step is not required if the device has
failed.
To replace a device with the Segment Controller, perform the following steps:
1.
Attach the replacement device to the network by applying power to the
device and attaching its network connection as documented by the device
manufacturer.
2.
Right-click the original device, select Manage, and then select Replace
from the shortcut menu.

CRD 3000 Integrator’s Guide
67
3.
The Replace LON Device dialog opens.
4.
You can acquire the Neuron ID of the replacement device using a service
pin or you can enter it manually:
If you are using the service pin method, press the service pin of
the device. The Neuron ID and program ID of the device are both
entered into the Incoming Service Pin Messages box and they
are input into the Neuron ID or LUID and Program ID boxes,
respectively.
If you are using the manual entry method, enter the 12-digit hex
string of the device in the Neuron ID or LUID box.
5.
Click OK.
6.
Click Submit. The Segment Controller downloads the application and
the configuration data of the original device to the replacement device,

68
Managing a Street Lighting Network
decommissions the replacement device, begins repeater discovery, and
then commissions the replacement device.
7.
To check the status of the device replacement, open the LON Command
Queue Web page: Right-click the Segment Controller icon, select Setup,
and click LON Command Queue on the shortcut menu. Alternatively,
you can open the Tools menu and then click LON Command Queue.
See Checking Device Installation Status for more information about using
the LON Command Queue Web page.
Decommissioning Devices
You can use the Segment Controller to decommission a device if you are no longer
using it or if you are moving it to a new network. In addition, you can
temporarily decommission a device to optimize, troubleshoot, or repair your
network. Decommissioning logically removes the device from the network. When
you decommission a device, its Neuron ID is preserved so that you can
subsequently recommission the device without having to re-acquire its Neuron
ID. In addition, the configuration properties of the device are preserved in the
Segment Controller’s internal database. You can then later recommission the
same or different devices without having to load configuration property files to
the device.
Note: Decommissioning a device can affect the performance of the power line
repeating network, particularly if the device is being used as a repeating agent in
a repeating chain. If a repeating agent is decommissioned, it could cause
communication failures for multiple devices.
To decommission a device, perform the following steps:
1.
Select one or more devices from the tree to be decommissioned:
To select one device, click that device.
To select multiple devices and perform a batch upgrade, click one
device and then either hold down CTRL and click all other devices to
be decommissioned or hold down SHIFT and select another device to
decommission the entire range of devices. The device Web page
opens.
2.
From the Setup tab, right-click a selected device, select Manage, and
select Decommission.

CRD 3000 Integrator’s Guide
69
Alternatively, you can change the Commission Status property to
Uncommissioned from the Setup tab of the device Web page, which
appears when you select devices in step 1.
3.
The Segment Controller places the devices in the soft-offline state (the
device has an application loaded and is configured, but it is offline) and
then unconfigures the devices. The offline devices are highlighted red in
the Segment Controller tree and in the Power Line Repeating Analysis
Web page.
4.
To recommission an unconfigured device and place it back online, select
one or more devices to recommission, right-click a selected device, select
Manage, and select Commission from the shortcut menu. You then
select the devices again, right-click a selected device, select Manage, and
select Set Online from the shortcut menu.
Alternatively, you can select the Smart Network Management check
boxes for the Commission Status and Application Status properties
from the Setup tab of the device Web page, and click Submit. You can
also change the Commission Status property to Commissioned and
change the Application Status property to Application Running
(Online), and then click Submit.
Note: Changing the domain ID of the Segment Controller causes all the devices
on the network to be recommissioned automatically and reconfigured to the new
domain ID.
Setting Devices Offline
You can set a device on a power line repeating channel to the offline state in
order to stop running its application. You might want to set a device offline to
test the behavior of other devices on the network. An offline device still receives

70
Managing a Street Lighting Network
data point updates; however, it does not process them. Instead, the offline device
transmits default values for its data points. In addition, an offline device can
still process commission, decommission, set online, query status, clear status,
wink, and reset commands.
Note: Setting a device offline can affect the performance of the power line
repeating network, particularly if the device is being used as a repeating agent in
a repeating chain. If a repeating agent is placed offline, it could cause
communication failures for multiple devices. In addition, setting a device offline
can affect network performance if the device was polling prior to its being set
offline.
CRD 3000 Street Light Bridge modules continue to forward messages when
offline.
To set a device offline, perform the following steps:
1.
Select one or more devices to place offline. To select one device, click that
device. To select multiple devices, click one device and then either hold
down CTRL and click all other devices to be installed or hold down
SHIFT and select another device to place the entire range of devices
offline.
2.
From the Setup tab, right-click a selected device, select Manage, and
select Set Offline.
Alternatively, you can change the Application Status property to
Application Stopped (Offline) in the from the Setup tab of the device
Web page, which appears when you select devices in step 1.
3.
The Segment Controller places the devices in the soft offline state (the
device has an application loaded and is configured, but it is offline). The
offline devices are highlighted red in the Segment Controller tree and in
the Power Line Repeating Analysis Web page.

CRD 3000 Integrator’s Guide
71
4.
To place a device back online, select one or more devices to set online,
right-click a selected device, select Manage, and select Set Online.
Alternatively, you can select the Smart Network Management checkbox
for the Application Status property from the Setup tab of the device
Web page and then click Submit, or you can change the Application
Status property to Application Running (Online) and click Submit.
Testing Devices
You can use the Segment Controller to query the status of a device and to wink a
device. You can query the status of a device to ensure that it is operating and
that it is configured correctly. Querying a device opens a dialog that lists
network traffic statistics that you can use to evaluate the performance of the
device. Winking a device enables you to identify the device on the network and
verify that it is communicating properly.
Querying Devices
You can query a device to evaluate its performance and diagnose problems. It is
recommended that you query devices under both normal and peak conditions. To
query a device, perform the following steps:
1.
Right-click the device, select Manage, and select Query Status.
2.
The Query Status dialog opens.

72
Managing a Street Lighting Network
3.
This dialog lists the following network statistics. Non-zero values
indicate that the device was unable to receive or respond to a message.
Small values are expected; rapidly increasing values could indicate a
problem. If the device is consistently reporting failures and new errors
are being logged, the device could have a configuration problem or the
network could be overloaded.
Name The name of the device in the following format:
<network>/<channel>/<device>.
Unique ID Displays the Neuron ID or LUID of the device as a 12-digit hex
string. The Neuron ID is a unique 48-bit number persistently
stored in the device’s Smart Transceiver.
Transmission
Errors
Transmission errors typically indicate cyclical redundancy check
(CRC) errors. CRC errors are commonly caused by
electromagnetic interference (EMI) on the channel.
Transaction
Timeouts
Transaction timeouts occur when an acknowledged message times
out after the last retry without the receiving device’s sending a
confirmation that the message was delivered.
Receive
Transaction Full
Errors
Transaction full errors occur when the device’s transaction
database, which is used to detect duplicate message packets,
overflows. This error could indicate excessive network traffic or
transaction timers that are set too high.
CRD 3000 Integrator’s Guide
73
Lost Messages Lost messages occur when a device’s application buffer overflows.
This error could indicate excessive network traffic or a busy device
application. If the incoming message is too large for the
application buffer, an error is logged but the lost message count is
not incremented.
Missed Messages Missed messages occur when a device’s network buffer overflows
or network buffers are not large enough to accept all packets on
the channel, whether or not addressed to this device.
Reset Cause Displays an error code that indicates the cause for the device’s
most recent reset. Check the LonMaker® Turbo Editions Help file
to locate a description of the error.
Version Number Specifies the firmware version used by the device hardware.
Error Log Indicates whether errors have been logged for the device.
Neuron Model Displays the model number of the device’s Smart Transceiver
(3120®, 3150®, or 3170) or generic. Displays 112 for CRD 3000
Street Light Bridge modules.
Status Indicates the status of the device (configured or unconfigured) and
the device application (online or offline).
4.
Click Close to exit this dialog.
5.
Optionally, you can clear the log in the Query Status dialog: Click
Clear Status in the Query Status dialog, or click Close to return to the
Segment Controller Web interface, right-click the device, select Manage,
and select Clear Status.
Note that if you clear status for a CRD 3000 Street Light Bridge module,
you also clear some statistics maintained by the nvoSlbStatus data
point.
Winking Devices
Winking a device enables you to identify the device on the network and verify
that it is communicating properly. A device that supports the Wink command
generates an application-dependent audio or visual feedback, such as a beep or a
flashing service LED, when winked. For a CRD 3000 Street Light Bridge
module, the Wink command causes the module to flash its amber RF LED for
approximately five seconds before returning the RF LED to its normal
operational state. Be sure that the LEDs are enabled to see the wink behavior;
see Verifying Successful Installation for more information about the LEDs.
To wink a device, perform the following steps:
1.
Select one or more devices to wink. To select one device, click that device.
To select multiple devices, click one device and then either hold down
CTRL and click all other devices to be winked, or hold down SHIFT and
select another device to wink the entire range of devices.

74
Managing a Street Lighting Network
2.
From the Setup tab of the device, right-click one of the selected devices,
select Manage, and select Wink.
Deleting Devices
You can delete a device to logically remove it from the network: Right-click the
device, and select Delete. The device is removed from the Segment Controller.
If you delete a device that was serving as a repeating agent, the Segment
Controller automatically identifies alternate repeating devices to relay network
messages to those target devices that were using the deleted device in their
repeating chains.
CRD 3000 Integrator’s Guide
75
6
Controlling a Street Lighting
Network
This chapter describes how to use the Scheduler application
on the Segment Controller to control the devices on a street
lighting network.

76
Controlling a Street Lighting Network
Scheduling Overview
The Segment Controller contains an Event Scheduler application that you can
use to schedule data point updates (called events) to occur at specified times,
such as sunrise and sundown, or at a configured amount of time before or after.
For example, you can schedule luminaires to turn on at sundown, dim at the end
of the evening rush hour, brighten again at the start of the morning rush hour,
and then turn off at sunrise.
Each Event Scheduler includes daily schedules and exception schedules. To
create a daily schedule, you specify the days for which the schedule occurs (for
example, Monday–Friday or Saturday–Sunday) and then create the events to be
executed by the schedule. To create an exception schedule, you select a date or
range of dates for which an exception occurs and then specify how frequently the
exception recurs, such as every weekday or weekend day.
The events that you create in the daily and exception schedules change the state
and values of the luminaires on the network. In the daily schedule, you create
events that turn on, brighten, and dim the streetlights based on the times at
which the morning and evening rush hours start and end. You also create events
that turn on and turn off the lamp based on the sunrise and sundown times.
You can create a single Event Scheduler that handles multiple street lighting
network scenarios. For example, you could create an Event Scheduler that turns
the luminaires on at sundown while the evening rush hour is ongoing, and then
dims them at the end of the evening rush hour. If the evening rush hour ends
before sundown, the same Event Scheduler can just turn on the lights in the
dimmed state at sundown. Or if sundown occurs before the start of rush hour, it
can turn on the lights in the dimmed state at sundown, brighten them at the
beginning of the evening rush hour, and dim them back at the end of the evening
rush hour.
Before you can schedule events based on sunrise and sundown, you need to
configure the Real-Time Clock on the Segment Controller. The Real-Time Cock
maintains the current date and time on the Segment Controller. It also includes
an astronomical position sensor application that takes the time stored on the
Segment Controller and its location (geographic coordinates), and determines the
position of the sun (elevation and azimuth) relative to the Segment Controller,
calculates the sunrise and sundown times based on the position of the sun, and
then passes the calculated sunrise and sundown times to the Event Scheduler.
Tip: You can use a data logger to verify that your Event Scheduler is updating
the data points at the appropriate times. For more information on using the
Data Logger and using the Scheduler application, for both street lighting and
other network applications, see the i.LON SmartServer User’s Guide.
To create a schedule for a street lighting network, perform the following general
steps:
1.
Configure the Real-Time Clock on the Segment Controller. See
Configuring the Real-Time Clock.
2.
Create an Event Scheduler. See Creating Event Schedulers.
3.
Add data point preset values. See Adding Data Point Preset Values.

CRD 3000 Integrator’s Guide
77
4.
Select the data points to be updated by the Event Scheduler. See
Selecting Data Points.
5.
Create the daily schedules: set the days for which the daily schedules are
used and creating events. See Creating Scheduled Events.
6.
Create the exception schedules: set the range of dates and recursions for
which the exception schedules are used and creating events. See
Creating Exception Schedules.
Configuring the Real-Time Clock
The real-time clock on the Segment Controller provides the Event Scheduler with
calculated sunrise and sundown times. To configure the real-time clock, you
specify an existing SNTP time server to add to the LAN on which the Segment
Controller resides or you manually specify the time. After you store the time of
day on the Segment Controller, you enter the geographic coordinates of the
Segment Controller.
Based on this information, the astronomical position sensor application on the
Segment Controller calculates the position of the sun relative to the Segment
Controller and stores this information in nvoElevation_005 and
nvoAzimuth_005 SNVT_angle_deg data points. The Segment Controller then
uses the data points to calculate the sunrise and sundown times and stores the
results in nvoSunrise and nvoSunset SNVT_time_stamp data points. The
information in these data points is then passed to the Event Scheduler so that
you can create events based on the calculated sunrise and sundown times.
Setting the Segment Controller Time
For the Segment Controller to calculate the position of the sun, you need to store
the time of day on it. You can add an SNTP time server to the LAN on which the
Segment Controller resides, or you can manually configure the time.
Adding an SNTP Time Server
To specify an SNTP server to add to the LAN, perform the following steps:
1.
Right-click the LAN icon or a dial-out connection icon, select Add Host,
and select Server (LNS, Email, Time, IP 852, WebTarget) from the
shortcut menu, or if are you adding the time service to an existing server
on the LAN, skip to step 4.
2.
The Setup Host Web page opens, and a server icon is added one level
below the LAN icon at the bottom of the navigation pane or one level
below the dial-out connection icon.

78
Controlling a Street Lighting Network
3.
Enter the IP address or hostname8 of the SNTP server and click Submit.
The server icon in the tree is updated with the IP address or hostname
that you entered.
Note that you must configure the Segment Controller’s DNS servers
correctly within its TCP/IP setup to be able to specify an SNTP server by
hostname.
4.
To specify that the SNTP server that you added supplies time service for
your network, right-click the server icon, select Add Service, and select
Time (SNTP) from the shortcut menu.
5.
The Set Up Time Service Web page opens.
8 Your corporate or municipal network might already include one or more SNTP servers. If not, you
can find a public-access SNTP server from the Internet; for example, see
support.ntp.org/bin/view/Servers/WebHome.

CRD 3000 Integrator’s Guide
79
6.
Configure the following time (SNTP) server properties:
Time Server Port The port used by the Segment Controller to receive time data.
The default value is 123, and it cannot be changed. Contact
your IT department to make sure that your firewall is
configured to allow you to access the time server on this port.
Time
Synchronization
Mode
Select the frequency in which the Segment Controller is
synchronized to the SNTP server:
Automatic. The Segment Controller is synchronized every
1 to 15 minutes and remains within 100 ms of the SNTP
server. This is the default, and it can be used for both LAN
and dial-out (modem and GPRS) connections.
Sync when Dial-Up is active. The Segment Controller
clock is synchronized when a dial-out connection is
established. This option can only be used for dial-out
connections (modem and GPRS).
Fixed Interval. The frequency in which the Segment
Controller is synchronized is based on the value in the
Synchronization Interval property. This option can only
be used for Ethernet connections.
Disabled. The Segment Controller is not synchronized with
the SNTP server.
Time
Synchronization
Interval
Set how often the Segment Controller clock is synchronized with
the SNTP server. This option is only available if Fixed
Interval is the selected synchronization method. The default
synchronization interval is 12 hours.
Use As Select whether this time server is the Default or the Backup
time server. If this is the first time service created on the
Segment Controller, this option is set to Default. If another
time service is currently designated as the default and you
select Default, the default designation will be removed from the
other time server when you click Submit.

80
Controlling a Street Lighting Network
7.
Click Submit to save the changes.
Manually Configuring the Time
You can manually configure the Segment Controller’s real-time clock:
1.
Right-click the Segment Controller icon, select Setup, and select Time
from the shortcut menu.
Alternatively, you can click Tools and then select Time to configure the
time settings on the local Segment Controller.
2.
The Setup Time Web page opens.
3.
In the Timezone property, select the time zone in which the Segment
Controller is located.
4.
In the Date and Local Time property, enter the time and date to be stored
in the Segment Controller's real time clock. You might need to refresh the
Web page to view the current time.
5.
Click Submit to save the changes.
Note that if the Last Sync Time property does not show a valid timestamp for
the SNTP server’s most recent synchronization (for example, if it shows
“Unknown”), it is likely that the configuration for the SNTP server is incorrect.
Check that the server name is correct and that port 123 is available.
Entering the Location of the Segment Controller
You can enter the geographic coordinates of the Segment Controller:

CRD 3000 Integrator’s Guide
81
1.
Open the Real-Time Clock application on the Segment Controller:
Expand the Net network icon, expand the LON channel, expand the
iLON App (Internal) device, and then click the Real-Time Clock
functional block.
If the Real-Time Clock functional block does not appear in the tree
view, right-click iLON App (Internal) and select Add Functional
Block to open the Add Functional Block dialog. From the dialog, expand
the Static tree and select Real-Time Clock from the tree. Click OK to
add the functional block and close the dialog.
2.
The Real Time Clock Configure Web page opens.
3.
Configure the following properties for the real-time clock and
astronomical position sensor on the Segment Controller:
In the Latitude property, enter the north-south location of the
Segment Controller relative to the equator. Select the first radio
button to enter the latitude in sexagesimal notation (degrees,
minutes, and seconds); select the second radio button to enter the
latitude as a decimal fraction. If the Segment Controller is located
south of the equator, enter a negative value between 0 and –90. If it
is located north of the equator, enter a positive value between 0 and
90.
In the Longitude property, enter the east-west location of the
Segment Controller relative to the Prime Meridian. Select the first
radio button to enter the longitude in sexagesimal notation (degrees,
minutes, and seconds); select the second radio button to enter the
longitude as a decimal fraction. If the Segment Controller is located
west of the Prime Meridian, enter a negative value between 0 and
–180. If it is located is located east of the Prime Meridian, enter a
positive value between 0 and 180.

82
Controlling a Street Lighting Network
4.
Click Submit.
You can now view the calculated sunrise and sunset times.
1.
Expand the Real Time Clock functional block, right-click the data point
(nvoSunrise or nvoSunset), and select Show Value from the shortcut
menu.
2.
The data point value dialog opens. The value shown is the currently
stored sunrise or sunset time, the format YYYY-MM-DD hh:mm:ss.
Creating Event Schedulers
You can create a single Event Scheduler with multiple exception schedules to
control a street lighting network. For example, you can create one exception that
turns off the lights at sunrise, a second exception that turn the lights on or fully
illuminates them at the beginning of the morning and evening rush hours, and a
third exception that dims the lights at sunrise and sundown.
To open an Event Scheduler application, you must first create a Scheduler
functional block, if the available functional blocks are not already displayed in
the tree view for the iLON App (Internal) device. After you create the
Scheduler functional block, the functional block appears on the Segment

CRD 3000 Integrator’s Guide
83
Controller tree below the iLON App (Internal) device. You can then click the
functional block and begin configuring the Event Scheduler application.
To create a Scheduler functional block and open the application, perform the
following steps:
1.
Expand the Net network icon in the Segment Controller tree, and expand
the LON channel to show the iLON App (Internal) device.
2.
Right-click the iLON App (Internal) device, and select Add
Functional Block from the shortcut menu.
3.
The Add Functional Block dialog opens.
4.
Select the Scheduler functional block from the Static or Dynamic
LONMARK folder. The folder available in the dialog depends on whether
the Segment Controller is using the static v12 external interface (XIF)
file or the dynamic v40 XIF file.
If the Segment Controller is using the static v12 XIF file (the
default), expand the Static icon, select the Scheduler functiona1
block, optionally enter a different name than the default
programmatic functional block name, and then click OK.

84
Controlling a Street Lighting Network
If the Segment Controller is using the dynamic v40 XIF file, you
can select the Scheduler functional block from either the Static
or the Dynamic folder. To select the Scheduler functional block
from the Dynamic folder, expand the Dynamic icon, expand the
root/lonworks/types folder, expand the bas_controller folder,
select the user-defined functional profile template (UFPT) for the
Scheduler, enter a name for the functional block such as
“Scheduler 1”, and then click OK.
5.
A calendar view for the current date opens.

CRD 3000 Integrator’s Guide
85
6.
Optionally, you can select the Restrict Effective Period checkbox to
configure the period of time for which the Event Calendar and Event
Scheduler are active, respectively. By default, both are active for a 37-
year period starting on January 1, 2000 and ending December 31, 2037.
To configure a different effective period, specify the Start Date and Stop
Date. If you clear the checkbox, the default 37-year effective period is
used.
7.
By default, the Suppress Event Recovery checkbox is cleared.
Clearing this checkbox means that the Scheduler executes the next
scheduled event when the Segment Controller reboots, the system time
changes, or a data point’s priority is reset at the end of a one-time
exception. This option enables the Segment Controller to maintain the
current value stored in the data point if the data point is overridden by
another application. Selecting the checkbox allows the Scheduler to
attempts to restore the values and priorities of the selected input points
by searching for the most recent past event and executing it.
The Scheduler exclusively determines the value of each selected input
point (as long as it has the highest priority assigned to the data point).
8.
Click Submit.
To open the Scheduler application from an existing Scheduler functional block,
perform the following steps:
1. Click the Scheduler functional block representing the Scheduler to be
opened. The calendar view for the Scheduler Web page opens in the
application frame to the right, as shown above.

86
Controlling a Street Lighting Network
Adding Data Point Preset Values
You can select and configure the input points to be updated by the Event
Scheduler application. To select a data point, perform the following steps:
1.
Expand the Net network icon, expand the LON channel, expand the tree
view for the lamp or other device (for example, Lamp 1), expand the
device’s primary functional block and click the data point for which you
want to set a preset. For example, to select a luminaire’s control data
point, select nviLampValue (or similar data point for your device).
2.
The Data Point Property Web page opens.
3.
Click Add Preset to add a preset value for the data point: a new row is
added to the preset area. Give each preset a name and a value. You can
add as many presets for the data points as needed. For example, for a
luminaire, you might define an on value (100% on), an off value, and a
dim value (say, 60% on).
4.
Click Submit.
Selecting Data Points
You can select and configure the input points to be updated by the Event
Scheduler application. To select a data point, perform the following steps:
1.
Expand the Net network icon, expand the LON channel, expand iLON
App (Internal), and select the scheduler for which you want to select
data points. See Creating Event Schedulers to create an event scheduler.
2.
The calendar view for the current date opens. Click Add or Edit Data
Points to open the Add or Edit Data Points dialog.

CRD 3000 Integrator’s Guide
87
3.
Expand the tree view for the device for which you want to add a data
point, and expand its primary functional block.
4.
Select the data point to add it to the scheduler.
5.
Repeat steps 3 and 4 for each data point that you want to add.
6.
Optionally, you can click the Stagger Delay column to specify the period
of time (in seconds) that the Event Scheduler waits before updating the
specified data point at each schedule interval. This setting enables you to
ramp up or wind down a system. Click Submit.
7.
Optionally, you can add new presets to a data point or delete existing
presets:
a.
Right-click the data point and select Add/Delete Preset from the
shortcut menu.

88
Controlling a Street Lighting Network
b.
The Add/Delete Preset dialog opens.
To create a new preset, select the Add radio button, enter
the name of the new preset in the field, and click Add.
The new preset appears without a value in the Scheduler:
Data Points Web page.
To delete an existing preset, select the Delete radio
button, select the preset to be deleted from the dropdown
list box, and click Delete. The preset is removed from the
Scheduler: Data Points Web page.
c.
Click Close.
8.
Optionally, you can edit the values of existing presets:
a.
Click the preset value that you want to edit. The Edit Preset
dialog opens.
b.
Enter the value (or values, if you are editing the preset of a
structured data point) for the preset.
c.
Click OK.
9.
Click Submit.

CRD 3000 Integrator’s Guide
89
Creating Scheduled Events
You can create scheduled events for the Event Scheduler.
1.
Open the scheduler so that the calendar view for the current date opens.
See Creating Event Schedulers to create an event scheduler.
2.
Left-click in the calendar (or right-click anywhere in the calendar view
page and select Add → New Event) to open the Edit Event dialog.
3.
By default, the Recurrence is set to None. You can select one of the
following recurrence patterns:
None: The event is a one-time event, and does not recur. In this
case, the dialog includes a date field from which you can select the
one-time date for the event.

90
Controlling a Street Lighting Network
Daily: The event occurs once per day. In this case, the dialog
includes two checkboxes (neither selected by default): Range of
Recurrence and Pattern.
Select Range of Recurrence to specify a specific range of dates
during which the event applies. For example, you can select a three-
week range from 4 October to 25 October.
Select Pattern to specify how the daily schedule should recur. You
can select a Day Based or a Month Based pattern.
Select a Day Based pattern to specify that the event should occur
every second, third, fourth, fifth, or sixth day.
Select a Month Based pattern to specify that the event should occur
every other month, quarterly (every third month), every fourth
month, and so on to every eleventh month, or every January, every
February, and so on to every December.
Weekly: The event occurs every week, on one or more days of the
week. In this case, the dialog includes checkboxes for Range of
Recurrence and Pattern.

CRD 3000 Integrator’s Guide
91
If you added the event from a specific day in the calendar view, that
day within the Pattern is selected by default. You can select any or
all days of the week.
In addition, you can select Range of Recurrence to specify a
specific range of dates during which the event applies.
Monthly: The event recurs on a monthly basis. In this case, the
dialog includes checkboxes for Range of Recurrence, Date, and
Pattern.
If the event recurs on the same day of each month (for example, the
4th), select the day from the From and To dropdown listboxes in the
Date field. You can also specify a range of days within the month.
You can also select Range of Recurrence to specify a specific range
of dates during which the event applies.
Select the Pattern to specify how the monthly schedule should recur.
You can select a Day Based or a Month Based pattern.

92
Controlling a Street Lighting Network
Select a Day Based pattern to specify that the event should occur
every first (to 31st) day (or Sunday, Monday, and so on) of the month,
or every weekday (or weekend day, Sunday, Monday, and so on) of the
month, or every second (or third to sixth) day of the month.
Select a Month Based pattern to specify that the event should occur
every other month, quarterly (every third month), every fourth
month, and so on to every eleventh month, or every January, every
February, and so on to every December.
Yearly: The event recurs on an annual basis. In this case, the dialog
includes checkboxes for Range of Recurrence, Date, and Pattern.
If the event recurs on the same day each year (for example, 25
December), select the month and day from the From and To
dropdown listboxes in the Date field. You can also specify a range of
days within the year.
You can also select Range of Recurrence to specify a specific range
of dates during which the event applies.
Select the Pattern to specify how the monthly schedule should recur.

CRD 3000 Integrator’s Guide
93
You can select a Day Based or a Month Based pattern.
Select a Day Based pattern to specify that the event should occur
every first (to 31st) day (or Sunday, Monday, and so on) of the month,
or every weekday (or weekend day, Sunday, Monday, and so on) of the
month, or every second (or third to sixth) day of the month.
Select a Month Based pattern to specify that the event should occur
every other month, quarterly (every third month), every fourth
month, and so on to every eleventh month, or every January, every
February, and so on to every December.
4.
After you select the Recurrence pattern for the event, specify a start
time and end time for the event. You can add additional rows to the
dialog to specify additional start and stop times.
In the Time field for each row, enter the exact time that the event is to
occur (if it is different than the default time). For example, to create an
event that occurs at 7:15 A.M., enter 07:15. You can create up to one
event per minute.
You can also click the clock icon next to the Time field to specify a time
relative to sunrise ) or sunset ).
Example: To specify an hour before sunrise, enter -01:00 in the field
next to the sunrise icon. To specify an hour after sunset, specify +01:00
in the field next to the sunset icon.
5.
In the Preset field for each row, specify the preset value for the event.
For example, select ON or OFF. At the time specified for the row, the
event will set the device to the selected preset value.
6.
You can specify a priority for the event in the Priority field. The highest
priority is 255.

94
Controlling a Street Lighting Network
7.
Click Add Row to add additional rows for the event. For example, you
can specify several on and off times for the device within a single day.
8.
To remove a row from the event, click the X icon to the right of the row.
9.
Click OK to add the event to the Event Scheduler and close the dialog.
10.
Click Submit.
The event schedule that you define is displayed in the calendar view: the
days affected are highlighted in the month-at-a-glance at the left, and the
week view at the right shows the specific event schedule.
Creating Exception Schedules
You can use the Event Scheduler to override a scheduled event, that is, to create
an exception schedule. Create an event, as described in Creating Scheduled
Events, and specify a higher priority for the exception event than the priority for
the scheduled event. Just as for a scheduled event, you can specify any type of
recurrence or recurrence pattern for the exception event.
For example, create an exception event from 16:00 to 17:15 during which time the
lamp should be off, perhaps for routine maintenance – the normal schedule has
the lamp on at 60% during this time.

CRD 3000 Integrator’s Guide
95
The exception schedule appears in the calendar view along with other scheduled
events and exception events.
Demonstrating a Street Lighting Schedule
This section demonstrates how you can control a street lighting network using a
single Event Scheduler that includes one daily schedule for weekdays and
another schedule for weekends:

96
Controlling a Street Lighting Network
Weekdays. A daily schedule turns on the lights at the start of the
morning commute hour, turns them off for the daylight hours, turns them
on again for the evening commute hour, and dims them at the end of the
evening commute hour.
Weekends. A weekly schedule that turns on the lights at sundown and
turns them off at sunrise.
You would create exception schedules for holidays. The holiday exception
schedules would have the same behavior as the weekend schedule.
Creating the Weekday Schedule
The weekday schedule shown in Figure 11 uses the following events, which
occur Monday through Friday:
An ON_100 event that turns on the lights to 100% at the start of the
morning commute hour. This event occurs at one hour before sunrise.
An OFF event that turns the lights off during the daylight hours. This
event occurs at 09:00 AM.
An ON_100 event that turns on the lights to 100% at the start of the
evening commute hour. This event occurs at one hour before sunset.
An ON_60 event that dims the lights at the end of the evening commute
hour. The lights remain at this level for the rest of the night. This event
occurs at 20:00 (8:00 PM).
Light
Level
100
60
0 Time
Sunrise
AM Commute
Hours
Sunset
PM Commute
Hours
Figure 11. Weekday Schedule
Sunrise
AM Commute
Hours
The weekday daily schedule turns on the lights at the start of the morning
commute hour, turns them off for the daylight hours, turns them on again for the
evening commute hour, then dims them for the rest of the night.

CRD 3000 Integrator’s Guide
97
Creating the Weekend Schedule
You can create a schedule (or exception schedule) that controls the street lighting
network on weekends, as shown Figure 12. The schedule includes the following
events:
An OFF event at sunrise that turns the lights off.
An ON_60 event at sundown that turns the lights on to 60%.
Figure 12. Weekend Schedule
The weekend exception schedule turns the lights on (at 60% brightness) at
sundown and turns them off at sunrise.

98
Controlling a Street Lighting Network
The Example Schedule
The calendar view shown below displays the schedule defined in the previous
sections. The color coding for parts of the calendar view defines the following
scheduled events:
Light grey with no border represents daily LAMP_ON_60 presets
Light grey with a blue border represents weekend LAMP_ON_60 presets
Dark grey with a grey border represents daily LAMP_ON_100 presets
White with a grey border represents daily LAMP_OFF presets
White with a blue border represents weekend LAMP_OFF presets

CRD 3000 Integrator’s Guide
99
Copying Event Schedulers to Other Segment
Controllers
After you create Event Schedulers with the appropriate exceptions, you can copy
the Event Schedulers to other Segment Controllers: Back up the Segment
Controller App device’s XML configuration on the source Segment Controller,
copy the backup to one or more target Segment Controllers that have been reset
to their factory default settings, and then reboot the target Segment Controllers.
The Event Schedulers on the target Segment Controllers will include the current
configurations of the Event Schedulers on the source Segment Controller,
including their events, data points, and presets. This saves you the effort of
having to manually recreate the same exception schedules on the Event
Schedulers of other Segment Controllers.
To copy the configured Event Schedulers to other Segment Controllers, perform
the following steps:
1.
Copy the /config/network/<Network>/<Channel>/<Segment
Controller App Device> folder on the source Segment Controller’s flash
disk to the local drive of your computer, a USB drive, another removable
media, or a shared network drive with read/write permissions.
2.
Restore the target Segment Controller to its factory default settings with
the Cleanup Web page or the console application:
To restore your Segment Controller to its factory default settings
using the Segment Controller Web pages, right-click the local
Segment Controller, select Setup, and select Clean Up from the
100
Controlling a Street Lighting Network
shortcut menu. The Cleanup dialog opens. Click Cleanup to reset
the Segment Controller.
To restore your Segment Controller to its factory default settings
using the console application, enter the factorydefaults command,
or enter the factorydefaults keepipaddrs command to reset the
Segment Controller but keep its basic IPv4 and IPv6 IP addresses.
For more information about using the Segment Controller console
application, see Appendix B of the i.LON SmartServer User’s Guide.
3.
Copy the /config/network/<
Network
>/<
Channel
>/<
Segment
Controller App Device
> folder to the
/config/network/<Network>/<Channel> folder on the flash disk of the
target Segment Controller.
4.
Reboot the target Segment Controller using the Segment Controller Web
pages or the Segment Controller console application:
To reboot your Segment Controller using the Segment Controller Web
pages, right-click the local Segment Controller, select Setup, and
select Reboot from the shortcut menu. The Reboot dialog opens.
Click Reboot to start the reboot.
To reboot your Segment Controller using the Segment Controller
console application, enter the reboot command. For more
information about using the Segment Controller console application,
see Appendix B of the i.LON SmartServer User’s Guide.
5.
You can open the Web interface of the target Segment Controller and
expand the Segment Controller’s App device in the navigation pane on
the left side. Observe that the functional blocks and data points in the
Segment Controller App device match those of the source. You can click
of the Scheduler functional blocks under the Segment Controller App
device and observe that it has the same configuration as the source.
6.
Repeat steps 2–5 to copy the Segment Controller App device
configuration to additional target Segment Controllers.
CRD 3000 Integrator’s Guide
101
A
Interoperable Interface for the
Street Light Bridge
This appendix describes the data points (input network
variables and configuration network variables, and output
network variables) that define the Street Light Bridge’s
interoperable interface.

102
Interoperable Interface for the Street Light Bridge
Interface
You can use the Segment Controller to view the interoperable interface for a CRD
3000 Street Light Bridge module from the module’s Properties Web page.
The interface includes output data points (network variables) that contain status
information for the CRD 3000 Street Light Bridge module. The interface also
includes input data points (network variables and configuration network
variables) that define the operational characteristics of the CRD 3000 Street
Light Bridge module.
In general, you should not need to modify any of the data points, and there are a
number of them that you should not modify unless directed to do so by Echelon
Support. You might need to read and report data from these data points when
troubleshooting a problem with assistance from Echelon Support.
Output Data Points
Table 2 lists the output data points that are defined for the Street Light Bridge’s
interoperable interface.
Table 2. Output Data Points
Variable
Description
nvoSlbStatus
Provides internal status and statistics information.
nvoProtocol
Indicates the current RF Tunneling Protocol (RTP) version. Zero
indicates the initial version.
nvoVersion
Provides the version numbers for both the bootrom and the application.
nvoSlbError
Reports the most recent internal error area and code. This value does
not persist across device reset.
A value of 0 indicates no error. However, not all non-zero codes
represent errors.
nvoSlbInfo
Provides the model number for the mainboard, the revision number for
the RF board, and the device RF address.
Input Data Points
Table 3 lists the input data points that are defined for the Street Light Bridge’s
interoperable interface. You should not modify those data points that have “No”
in the table’s Ok to Modify column unless you are directed to do so by Echelon
Support. Modifying these data points can degrade a CRD 3000 Street Light
Bridge module’s performance or interrupt communications. You could potentially
include any data points that have “Yes” in the table’s Ok to Modify column in an
application program or FPM used in your installation.

CRD 3000 Integrator’s Guide
103
Table 3. Input Data Points
Variable
Description
Ok to Modify?
nviL5Timeout
Defines a timeout for updating the
system firmware. Such updates
should only be performed with
guidance from Echelon Support.
No
Changing this value can prevent
communications with the device.
nciLtRate
Define characteristics for the
algorithms that control channel
and signal quality.
No
Changing these values can prevent
successful communications.
nciHbRate
nciUpDwell
nciDownDwell
nciRcvStable
nciCqaLimit
nciSlotCount
nciSlotWidth
nciTransmitHb
nciSqiThreshold
nciSqiMin
nciSqiWeight
nciIdle
nciSqiCycles
nciSqiRestart
nciRevival
nciPriChs
Defines channels for RF data
transmission on the primary
(normal) LonTalk (ISO/IEC 14908-
3) path.
Valid values are 11 to 26. Values
outside this range are ignored.
Yes
See Defining the Networking
Channels for information about
defining channels.
Use 0 (zero) to indicate an unused
channel.

104
Interoperable Interface for the Street Light Bridge
Variable
Description
Ok to Modify?
nciPriRpt
Defines the repeat count for the
primary path.
Yes
See Defining the Networking
Channels for information about
defining channels.
nciSecChs
Defines channels for RF data
transmission on the secondary
(alternate) LonTalk (ISO/IEC
14908-3) path.
Valid values are 11 to 26. Values
outside this range are ignored.
Yes
See Defining the Networking
Channels for information about
defining channels.
Use 0 (zero) to indicate an unused
channel.
nciSecRpt
Contains the repeat count used for
the secondary path.
Yes
See Defining the Networking
Channels for information about
defining channels.
nciRepeatMode
Defines the Street Light Bridge
repeating type:
0
– normal repeating operation
(PL and RF)
1
– PL-PL repeating (no RF
transmission)
2
– RF-RF repeating (no PL
transmission)
Yes
See Defining Repeating for
information about setting the
repeat mode.
nciMediaAccess
Defines the power line media
access protocol:
0
– Default (media access protocol
is enabled during manufacturing,
based on the module model type)
1
– Normal (overrides firmware
setting and defines a PL-20N
channel)
2
– CENELEC (overrides firmware
setting and defines a PL-20C
channel)
Yes
See Defining the Media Access
Protocol for information about
setting the media access protocol.
Changes to this value take effect
only after a device resets.

CRD 3000 Integrator’s Guide
105
Variable
Description
Ok to Modify?
nciLedTimeout
Defines the timeout for the LEDs
on the CRD 3000 Street Light
Bridge module. The timeout starts
at each reset or power up of the
device.
Yes
Default value is 60 minutes. Set
to 0 (zero) to leave LEDs on
indefinitely, for example during
installation debugging. See
Verifying Successful Installation
for more information about the
device LEDs.
nviErrMode
Controls error simulation mode.
Yes
See Simulating Communications
Errors for information about error
simulation.
nviErrRate
Defines the error rate for error
simulation mode.
Yes
nciErrTimeout
Defines the error timeout for error
simulation mode.
Yes
CRD 3000 Integrator’s Guide
107
B
Cryptography License
This appendix provides the redistribution license for the
cryptographic implementation used by the Street Light
Bridge firmware.

108
Cryptography License
License
For authentication, the Street Light Bridge firmware uses a cryptographic hash
function, the Secure Hash Algorithm (SHA), described by the National Institute
of Standards and Technology (NIST) Federal Information Processing Standards
Publication 180-2 (FIPS PUB 180-2). The Echelon implementation is based on an
open-source implementation that requires the following license terms to be
published as a condition of its use:
/*
*
FIPS 180-2 SHA-224/256/384/512 implementation
* Last update: 02/02/2007
* Issue date: 04/30/2005
*
*
Copyright (C) 2005, 2007 Olivier Gay <olivier.gay@a3.epfl.ch>
*
All rights reserved.
*
*
Redistribution and use in source and binary forms, with or without
*
modification, are permitted provided that the following conditions
*
are met:
*
1. Redistributions of source code must retain the above copyright
*
notice, this list of conditions and the following disclaimer.
*
2. Redistributions in binary form must reproduce the above copyright
*
notice, this list of conditions and the following disclaimer in the
*
documentation and/or other materials provided with the distribution.
*
3. Neither the name of the project nor the names of its contributors
*
may be used to endorse or promote products derived from this software
*
without specific prior written permission.
*
*
THIS SOFTWARE IS PROVIDED BY THE PROJECT AND CONTRIBUTORS ``AS IS'' AND
*
ANY EXPRESS OR IMPLIED WARRANTIES, INCLUDING, BUT NOT LIMITED TO, THE
*
IMPLIED WARRANTIES OF MERCHANTABILITY AND FITNESS FOR A PARTICULAR PURPOSE
*
ARE DISCLAIMED. IN NO EVENT SHALL THE PROJECT OR CONTRIBUTORS BE LIABLE
*
FOR ANY DIRECT, INDIRECT, INCIDENTAL, SPECIAL, EXEMPLARY, OR CONSEQUENTIAL
*
DAMAGES (INCLUDING, BUT NOT LIMITED TO, PROCUREMENT OF SUBSTITUTE GOODS
*
OR SERVICES; LOSS OF USE, DATA, OR PROFITS; OR BUSINESS INTERRUPTION)
*
HOWEVER CAUSED AND ON ANY THEORY OF LIABILITY, WHETHER IN CONTRACT, STRICT
*
LIABILITY, OR TORT (INCLUDING NEGLIGENCE OR OTHERWISE) ARISING IN ANY WAY
*
OUT OF THE USE OF THIS SOFTWARE, EVEN IF ADVISED OF THE POSSIBILITY OF
*
SUCH DAMAGE.
*/
CRD 3000 Integrator’s Guide
109
C
Glossary
This appendix lists terms used in this manual and in the
Street Light Bridge interface.
110
Glossary
A
Alternate path
The path specified by LTEP when the “alternate path” bit is set.
C
Channel
An RF or PLC frequency.
CQA
Channel Quality Assessment – algorithm that maintains statistics for all RF
channels to support FAA.
D
Downstream [RF] channel
The channel which a device normal listens to on RF waiting for a
downstream message.
Downstream message
A message (for example, request) going from the Segment Controller to a
target device.
F
FAA
Frequency Agility Algorithm – algorithm that chooses the best RF receive
channel to ensure good RF communications.
L
LTEP – LonTalk Enhanced Proxy
The repeating scheme used by the Segment Controller over PLC.
N
Normal path
The path specified by LTEP when the “alternate path” bit is not set.
P
Path
A means for getting from point A to point B which could include a specific
carrier frequency, specific modulation scheme or whatever. This name is
historical and not very accurate (since path would more typically be a route
as opposed to mode of conveyance).
CRD 3000 Integrator’s Guide
111
PLC
Power line carrier or power line communications.
Primary channels
A set of channels used to transmit on when the normal path is specified by
LTEP.
Primary receive channel
The channel a device listens to when awaiting an upstream message (for
example, response) on the normal path.
S
Secondary channels
A set of channels used to transmit on when the alternate path is specified by
LTEP.
Secondary receive channel
The channel a device listens to when awaiting an upstream message (for
example, response) on the alternate path.
SLB
CRD 3000 Street Light Bridge module.
SQI
Signal Quality Indicator – an abstract unit to indicate the (RF) signal quality.
SQI is obtained by watching “normal” RF packets, and by executing a
dedicated SQI measurement algorithm.
U
Upstream [RF] channel
The channel which a device listens to when waiting for an upstream message.
Upstream message
A message (for example, response) going from a target device back to the
Segment Controller.