JVCKENWOOD 39632 GPS NAVIGATION SYSTEM User Manual DNX9980HD K English indd

JVC KENWOOD Corporation GPS NAVIGATION SYSTEM DNX9980HD K English indd

Contents

User's Manual-1

Take the time to read through this instruction manual.Familiarity with installation and operation procedures will help you obtain the best performance from your new GPS Navigation System.For your recordsRecord the serial number, found on the back of the unit, in the spaces designated on the warranty card, and in the space provided  below. Refer to the model and serial numbers whenever you call upon your Kenwood dealer for information or service on the product.Model DNX9980HD  Serial number                                      US Residents OnlyRegister OnlineRegister your Kenwood product at www.Kenwoodusa.com 11DNXhi_IM***_Ref_K_en_00© 2010 Kenwood Corporation All Rights Reserved. DNX9980HDGPS NAVIGATION SYSTEMINSTRUCTION MANUALBefore reading this manual, click the button below to check the latest edition and the modified pages.Check the latest editionDNX9980HD_K_English.indd   1 10/11/04   18:22
2     DNX9980HD  English     3 ContentsBasic Operation  14How to Display Top Menu Screen  14Customization of Top Menu Screen  15How to play media  15How to Display the Source Control Screen 16Operation on the Playback Screen of Visual Sources 17How to Display the Navigation Screen  18Picture in Picture function  18Secondary window function  19Pandora Control  34Source Control Screen  34Station List  34HD Radio™ Listening  36Source Control Screen  36Auto Memory  37Manual Memory  38Preset Select  38Information 39Channel Search  39Traffic Information  40Search by Program Type  40Receive mode  41iTunes Tagging   41TV Watching  42Function During TV Screen  42Easy Control Screen  42Source Control Screen  43Auto Memory  44Manual Memory  44Preset Select  45SIRIUS/XM Control   46Source Control Screen  46Category/ Channel Search  47Channel Memory  47Preset Select  48Direct Channel Search  48Bluetooth Audio Control  49Before Use  49Source Control Screen  49Other Functions  50External Device Power Supply Control  50Muting Audio Volume upon Reception of Phone Call  50Voice Control   51Voice Control  51Screen Control  52Screen Control  52Hands Free Unit Control  53Before Use  53Downloading the Phonebook   53Receiving a Call  53During a Call  53Call Waiting  54Making a Call  54Calling by Phonebook  55Calling by Entering a Phone Number  55Making a Call Using Call Records  56Controlling Tone-based Services  56Setting Up the Hands-Free Phone  57Phone Number Preset  58SMS (Short Message Service)  58Audio Control  64Audio Control Menu  64Audio Control  64Equalizer Control  65Graphic Equalizer Setup  65Listening Position  66Zone Control  67SRS WOW Control  67Surround Control  68Speaker Setup  69Car Type (DTA) Setup  70Channel Level  71Setup Menu  72How to Display SETUP Menu Screen  72DivX Setup  73Software Information  73User Interface  74Language Setting  74Touch Panel Adjustment  75Clock and Date Setup  75Security Setup  76Monitor Angle Control  76EXT SW Setup  76Setup Memory  77Changing Background image  78Panel Color Coordinate  79Screen Control  80AV Input Setup  80AV Output Interface Setup  81Camera Setup  81Navigation Setup  82DVD Setup  82DVD Language Setup  83DVD Parental Level Setup  84Disc Setup  84USB Setup  85iPod Setup  85SIRIUS Parental Code Setup  86SIRIUS Parental Lock Setup  87SIRIUS Skip Channel Select  88TV Setup  88Remote Controller  90Battery installation  90Remote Controller mode switch  90Common operations (AUD mode)  91DVD/VCD (DVD mode)  92Music CD/Audio file/Video file/ Picture file (AUD mode)  93iPod (AUD mode)  93HD Radio (AUD mode)  94Navigation (NAV mode)  94TV (TV mode)  95Initial Setup  96Status bar Indicator items  98DVD Language Codes  99Help? Troubleshooting  100Help? Error  101Specifications 103Precautions 4Notes 5How to read this manual  10Functions of the buttons on the front panel 12Watching DVD/Video CD  20Playback Screen  20Easy Control Screen  20Source Control Screen  21DVD-VIDEO Disc Menu  22Video CD Zoom Control  23Music CD/ Audio File Listening & Video File/ Picture File Watching  24Source Control Screen  24Link search (Audio File in USB)  25List Search  26Album Favorite List (USB)  27Playback Screen (Video file, Picture file)  28Easy Control Screen (Video file, Picture file)  28Picture Control (USB)  29Movie Menu Control (Disc)  29iPod Control  30Playback Screen  30Easy Control Screen  30Source Control Screen  31iPod List  32Link search (Music file)  32Album Favorite List  33Bluetooth Setup  60Registering Bluetooth Unit  60Registering Bluetooth Unit PIN Code  61Bluetooth Unit Connection  62Bluetooth Hands-Free/Audio Output Setup  62DNX9980HD_K_English.indd   2-3 10/11/04   18:22
4     DNX9980HD  English     5Next page 3 List of playable discsDisc types SupportStandard RemarkDVD DVD Video ‡DVD Audio ×DVD-VR ×DVD-R ‡MP3/WMA/AAC/MPEG1/MPEG2/DivX PlaybackMulti-border/Multisession/(Playback depends on authoring conditions)Compatible with 8-cm (3 inch) discsDVD-RW ‡DVD+R ‡DVD+RW ‡DVD-R DL (Dual layer) ‡Only video formatDVD+R DL (Double layer)‡DVD-RAM ×CD Music CD ‡CD-TEXT/8-cm (3 inch) discs supported.CD-ROM ‡MP3/WMA/AAC/DivX playbackMultisession supportedPacket write not supported.CD-R ‡CD-RW ‡DTS-CD ‡Video CD (VCD) ‡Super video CD ×Photo CD ×CD-EXTRA %Only music CD session can be played.HDCD ×CCCD ×Others Dualdisc ×Super audio CD %Only CD layer can be played.‡ : Playback is possible.% : Playback is partly possible.× : Playback is impossible.⁄•  When buying DRM enabled contents, check the Registration Code in the <DivX Setup> (page 73). Registration Code changes each time a file with the displayed Registration Code is played to protect against copying.Use of "DualDisc"When playing a "DualDisc" on this unit, the surface of the disc that is not played may be scratched while the disc is inserted or ejected. Since the music CD surface does not conform to the CD standard, playback may be impossible.(A "DualDisc" is a disc with one surface containing DVD standard signals and the other surface containing music CD signals.)NotesPrecautions2WARNINGTo prevent injury or fire, take the following precautions:•  Do not watch or fix your eyes on the unit’s display when you are driving for any extended period.•  To prevent a short circuit, never put or leave any metallic objects (such as coins or metal tools) inside the unit. How to reset your unit•  If the unit or the connected unit fails to operate properly, press the Reset button. The unit returns to factory settings when the Reset button is pressed. •  Remove the USB device before pressing the Reset button. Pressing the Reset button with the USB device installed can damage the data contained in the USB device. For how to remove the USB device, see <How to play media> (page 15).•  When the unit is turned on after pressing the Reset button, the Initial SETUP screen is displayed. Refer to <Initial Setup> (page 96).Reset buttonCleaning the UnitIf the faceplate of this unit is stained, wipe it with a dry soft cloth such as a silicon cloth.If the faceplate is stained badly, wipe the stain off with a cloth moistened with neutral cleaner, then wipe it again with a clean soft dry cloth.¤•  Applying spray cleaner directly to the unit may affect its mechanical parts. Wiping the faceplate with a hard cloth or using a volatile liquid such as thinner or alcohol may scratch the surface or erases screened print.Lens FoggingWhen you turn on the car heater in cold weather, dew or condensation may form on the lens in the disc player of the unit. Called lens fogging,  this condensation on the lens may not allow discs to play. In such a situation, remove the disc and wait for the condensation to evaporate. If the unit still does not operate normally after a while, consult your Kenwood dealer. Handling  discs•  Do not touch the recording surface of the disc.•  Do not stick tape etc. on the disc, or use a disc with tape stuck on it.•  Do not use disc type accessories.•  Clean from the center of the disc and move outward.•  When removing discs from this unit, pull them out horizontally.•  If the disc center hole or outside rim has burrs, use the disc only after removing the burrs with a ballpoint pen etc.Discs that cannot be used•  Discs that are not round cannot be used.•  Discs with coloring on the recording surface or discs that are dirty cannot be used.•  This unit can only play the CDs with  .  This unit may not correctly play discs which do not have the mark.•  You cannot play a disc that has not been finalized. (For the finalization process refer to your writing software, and your recorder instruction manual.)•  If you try to load a 3-inch-disc with its adapter into the unit, the adapter might separate from the disc and damage the unit.Precautions on using this unit•  If you experience problems during installation, consult your Kenwood dealer.•  When you purchase optional accessories, check with your Kenwood dealer to make sure that they work with your model and in your area.•  Select a language used to display menus, audio file tags, etc. See <Language Setting> (page 74).•  The Radio Data System feature won’t work where the service is not supported by any broadcasting station.Protecting the monitorTo protect the monitor from damage, do not operate the monitor using a ball point pen or similar tool with the sharp tip. DNX9980HD_K_English.indd   4-5 10/11/04   18:22
6     DNX9980HD  English     7Next page 3Notes About Audio files•  Playable Audio file  AAC-LC (.m4a)   MP3 (.mp3)   WMA (.wma)    Linear PCM (WAVE) (.wav) *1⁄*1 Mass-storage-class USB device only•  If music of normal CD and other playback systems are recorded in the same disc, only the playback system recorded at the first setout is played.•  Acceptable media   CD-R/RW/ROM, DVD±R/RW, mass-storage-class USB device, iPod with KCA-iP302/ KCA-iP102•   Playable disc file format   ISO 9660 Level 1/2, Joliet, Romeo, Long file name.•   Playable USB device file system FAT16, FAT32Although the audio files are complied with the standards listed above, the play maybe impossible depending on the types or conditions of media or device. •   Playing order of the Audio file   In the example of folder/file tree shown below, the files are played in the order from ① to ⑩.Root¡! 2 (1)^ : Folder¡ : Audio file3 ¡$ 4 ¡" ¡# ¡P 5  ¡% FolderAudio file   An online manual about audio files is put on the site, www.kenwood.com/cs/ce/audiofile/. On this online manual, detailed information and notes which are not written in this manual are provided. Make sure to read through the online manual as well. About  Video  files•   Acceptable video files   MPEG1 (.mpg, .mpeg, .m1v)   MPEG2 (.mpg, .mpeg, .m2v)   DivX (.divx, .div, .avi) *1   H.264/MPEG-4 AVC (.mp4, .m4v) *2   WMV 9 (.wmv, .m2ts) *2⁄*1 CD-R/RW/ROM, DVD±R/RW only*2 Mass-storage-class USB device only•  Acceptable media   CD-R/RW/ROM, DVD±R/RW, mass-storage-class USB device, iPod with KCA-iP302Acceptable discs, disc formats, USB device file system, file and folder names and playing order are the same as those for audio files. See <About Audio files>. About Picture files•  Acceptable picture files  JPEG (.jpg, .jpeg) PNG (.png) BMP (.bmp)• Acceptable media   Mass-storage-class USB deviceAcceptable discs, disc formats, USB device file system, file and folder names and playing order are the same as those for audio files. See <About Audio files>.About USB device•  In this manual, the word "USB device" is used for a flash memory device and digital audio players can be recognized as mass-storage.•  When the USB device is connected to this unit, it can be charged up provided that this unit is powered.•  Install the USB device in the place where it will not affect driving safely.•  You cannot connect a USB device via a USB hub and Multi Card Reader.•  Take backups of the audio files used with this unit. The files can be erased depending on the operating conditions of the USB device. We shall have no compensation for any damage arising from any erased data.•  No USB device comes with this unit. You need to purchase a commercially available USB device.•  When connecting the USB device, usage of the CA-U1EX (option) is recommended. •  Normal playback is not guaranteed when a cable other than the USB compatible  cable is used. Connecting a cable whose total length is longer than 4 m can result in abnormal playback. iPod/iPhone that can be connected to this unitMade for • iPod touch (4th generation)• iPod touch (3rd generation)• iPod touch (2nd generation)• iPod touch (1st generation)• iPod classic• iPod with video• iPod nano (6th generation)• iPod nano (5th generation)• iPod nano (4th generation)• iPod nano (3rd generation)• iPod nano (2nd generation)• iPod nano (1st generation)• iPhone 4• iPhone 3GS• iPhone 3G• iPhone(As of January 2011)•  Latest compatible list of iPod/iPhone. For details, see: www.kenwood.com/cs/ce/ipod •  You can control an iPod/iPhone from this unit by connecting an iPod/iPhone (commercial product) with Dock connector using an optional accessory iPod connection cable (KCA-iP302/ KCA-iP102). The word "iPod" appearing in this manual indicates the iPod/iPhone connected with the KCA-iP302/ KCA-iP102 (optional accessory).•  By connecting your iPod/iPhone to this unit with an optional accessory iPod connection cable (KCA-iP302/ KCA-iP102), you can supply power to your iPod/iPhone as well as charge it while playing music. However, the power of this unit must be on.⁄•  If you start playback after connecting the iPod, the music that has been played by the iPod is played first. In this case, "Reading" is displayed without displaying a folder name, etc. Changing the browse item will display a correct title, etc.•  When the iPod is connected to this unit, "KENWOOD" or "✓" is displayed on the iPod to indicate that you cannot operate the iPod.About PandoraThe requirements for listening to the Pandora Internet radio are as follows:•  Use an Apple iPhone or iPod touch running under iOS3 or later. •  The latest Pandora application has been installed in your iPhone. •  Open Apple iTunes App Store and search for “Pandora”.• Pandora Account•  Internet connection by 3G, EDGE, or WiFi. •  iPhone connected to this unit with a KCA-IP302.⁄•  The Pandora service is available only in the U.S.•  Since the Pandora service is used (accessed), the specifications are subject to change without prior notice. Accordingly, compatibility may be impaired or some or all of the services may become unavailable. •  Some of Pandora functions cannot be operated from this unit. About Satellite Radio tunerThis unit supports Satellite Radio tuners which are released by SIRIUS and XM.Optional accessories below are necessary for connection.SIRIUS tuner : Conversion cable CA-SR20VXM tuner : XM interface Box KCA-XM100VRefer to the instruction manual of Satellite radio tuner.TV tuner that can be connected to this unitDigital TV tuner• KTC-D***DNX9980HD_K_English.indd   6-7 10/11/04   18:22
8     DNX9980HD  English     9Region codes in the worldThe DVD players are given a region code according to the country or area it is marketed, as shown in the following map.Operation regulatory marksWith this DVD, some functions of this unit such as the play function may be restricted depending on the location where the DVD is playing. In this case, the following marks will appear on the screen. For more information, refer to the disc manual.Prohibition MarkDiscs with limited period of useDo not leave discs with a limited period of use in this unit. If you load an already expired disc, you may not be able to remove it from this unit.124154521263DVD disc marksSymbol DescriptionALLIndicates a region number. The discs with this mark can be played with any DVD player.8Indicates the number of audio languages recorded. Up to 8 languages can be recorded in a movie. You can select a favorite language.32Indicates the number of subtitled languages recorded. Up to 32 languages can be recorded.9If a DVD disc has scenes shot from multiple angles, you can select a favorite angle.16:9 LBIndicates the type of screen for the image. The left mark indicates that a wide image picture (16:9) is displayed on a standard TV set screen (4:3) with a black band at both the top and bottom of the screen (letter box). About the Cell-PhoneThis unit conforms to the following Bluetooth specifications:Version Bluetooth Standard Ver. 2.1 + EDRProfile HFP (Hands Free Profile)OPP (Object Push Profile)PBAP (Phonebook Access Profile)SYNC (Synchronization Profile)For the cell-phones verified for compatibility, access the following URL:http://www.kenwood.com/cs/ce/bt/⁄•  The units supporting the Bluetooth function have been certified for conformity with the Bluetooth Standard following the procedure prescribed by Bluetooth SIG. However, it may be impossible for such units to communicate with your cell-phone depending on its type. •  HFP is a profile used to make a hands-free call.•  OPP is a profile used to transfer data such as a phone book between units. About the Bluetooth Audio player This unit conforms to the following Bluetooth specifications:Version Bluetooth Standard Ver. 2.1 + EDRProfile A2DP (Advanced Audio Distribution Profile)AVRCP (Audio/Video Remote Control Profile)⁄•  A2DP is a profile designed to transfer the music from an audio player.•  AVRCP is a profile designed to control playback and selection of music by an audio player.NotesDNX9980HD_K_English.indd   8-9 10/11/04   18:22
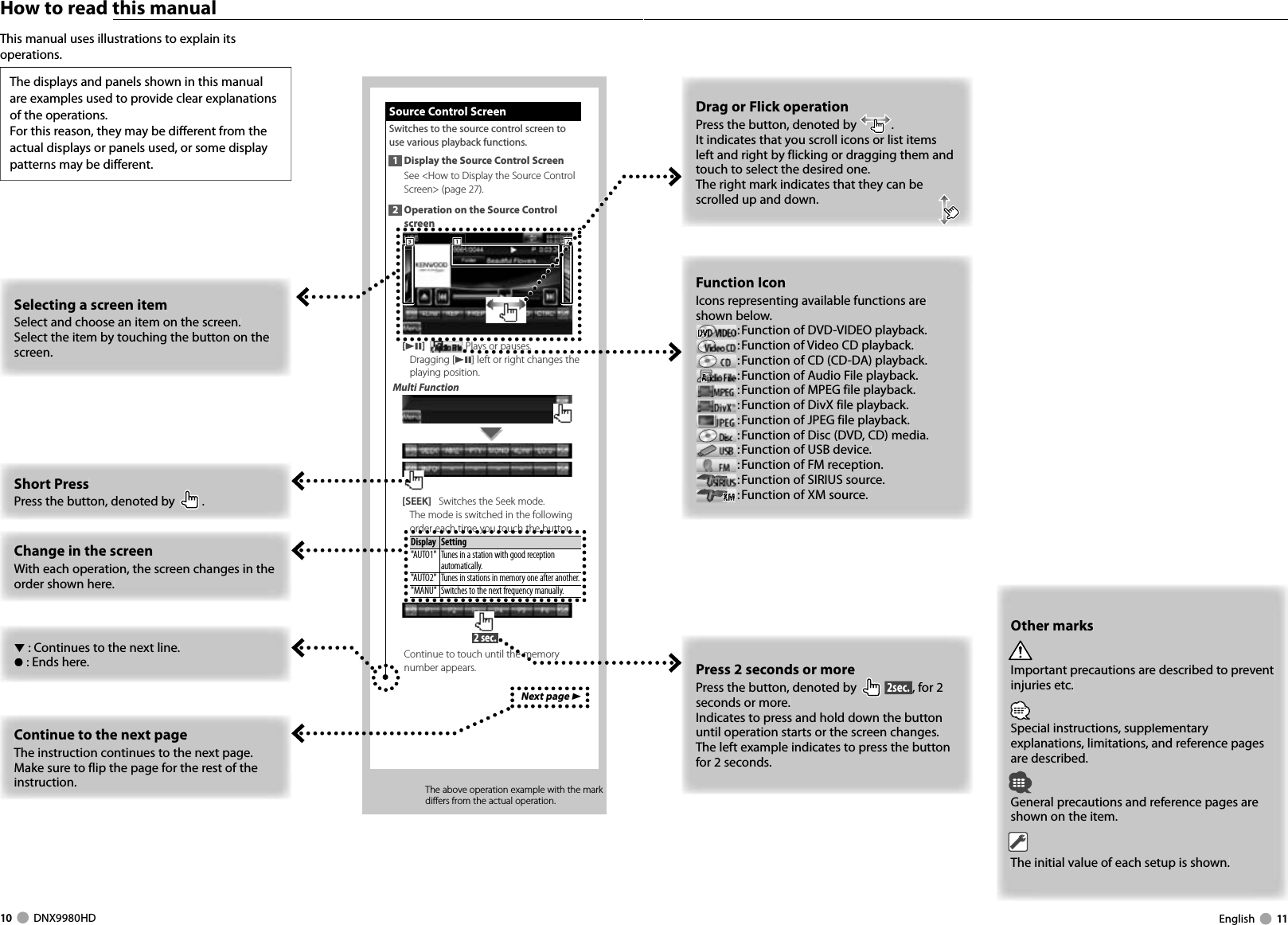
Next page 3Source Control ScreenSource Control ScreenSwitches to the source control screen to use various playback functions.1  Display the Source Control ScreenSee <How to Display the Source Control Screen> (page 27). 2  Operation on the Source Control screen111222333[38]    Plays or pauses.Dragging [38] left or right changes the playing position.Multi Function[SEEK]   Switches the Seek mode.The mode is switched in the following order each time you touch the button. Display Setting"AUTO1"  Tunes in a station with good reception automatically."AUTO2"  Tunes in stations in memory one after another."MANU" Switches to the next frequency manually. 2 sec. Continue to touch until the memory number appears.10     DNX9980HD  English     11How to read this manualThe above operation example with the mark differs from the actual operation.Short PressPress the button, denoted by .Press 2 seconds or morePress the button, denoted by   2sec., for 2 seconds or more.Indicates to press and hold down the button until operation starts or the screen changes.The left example indicates to press the button for 2 seconds.Change in the screenWith each operation, the screen changes in the order shown here.Other marksImportant precautions are described to prevent injuries etc.Special instructions, supplementary explanations, limitations, and reference pages are described.General precautions and reference pages are shown on the item.The initial value of each setup is shown.Continue to the next pageThe instruction continues to the next page.Make sure to flip the page for the rest of theinstruction.Selecting a screen itemSelect and choose an item on the screen.Select the item by touching the button on the screen.∞: Continues to the next line.¶: Ends here.Function IconIcons representing available functions are shown below. DEODEOVD-VIDVD-VIDD-VD-VDVDVDDDDDDVVVDV:  Function  of DVD-VIDEO playback.:  Function  of Video CD playback.:  Function  of CD (CD-DA) playback.o Fileo FileAudioudiouduAAAAAAAAu:  Function  of Audio File playback.:  Function  of MPEG file playback.:  Function  of DivX file playback.:  Function  of JPEG file playback.:  Function  of Disc (DVD, CD) media.:  Function  of USB device.:  Function  of FM reception.:  Function  of SIRIUS source.MXXMXMXXXXXMXXMXMXXM:  Function  of XM source.This manual uses illustrations to explain its operations.The displays and panels shown in this manual are examples used to provide clear explanations of the operations.For this reason, they may be different from the actual displays or panels used, or some display patterns may be different.Drag or Flick operationPress the button, denoted by .It indicates that you scroll icons or list items left and right by flicking or dragging them and touch to select the desired one.The right mark indicates that they can be scrolled up and down.DNX9980HD_K_English.indd   10-11 10/11/04   18:22
12     DNX9980HD  English     13Functions of the buttons on the front panelFunctions of the buttons on the front panelAEBCDFG 1 sec.  : Press for longer than 1 secondAAttenuation of the volume On/Off. 1 sec.   Store the tag data of the current music from the HD Radio station. (page 41)BVolume adjustment.Holding down a key turns up the volume in series up to 25. For more than 25, pressing the key turns up the volume one by one.C Displays Graphic Equalizer screen. *1 (page 65)  1 sec.  Camera view display On/Off. *2DDisplays the navigation screen.When the navigation screen has already been displayed, it switches to the navigation screen with Split Screen Control window. 1 sec.   While watching the navigation screenPicture in Picture function On/Off. *3 (page 18)ETurns the power On. *5Displays the Source Control screen. (page 16)In case of visual sources, the playback screen is first displayed and changed to the source control screen by pressing the button again. 1 sec.  Turns the power Off.FDisplays the Hands Free Control screen. 1 sec.   While watching the Source Control screenSecondary window function On/Off. *4 (page 19) 1 sec.   While watching the navigation screenDisplays the Screen Control screen. (page 52) 1 sec.   While watching the playback screen of a visual sourceDisplays the Easy Control screen.G 1 sec.   Opens the panel and ejects the disc. 1 sec.   Closes the panel. 3 sec.   Opens the panel fully.Security indicator (page 76)Reset button (page 4)⁄•  You can adjust the sensitivity of the buttons (touch sensors) on the front panel. See <User Interface> (page 74).*1 The display may not switch to Graphic Equalizer screen in some conditions. *2 The function of the [AUD] button can be changed to the display off function. See <User Interface> (page 74).*3 When the Secondary window function (page 19) is activated, this function is disabled.*4 When the Picture in Picture function (page 18) is activated, this function is disabled.*5 When the unit is powered off, pressing any one of Î, ¯ and Ï turns it on.Remote control sensorDNX9980HD_K_English.indd   12-13 10/11/04   18:22
14     DNX9980HD  English     15Next page 3Basic OperationBasic OperationButtons on the Top Menu screenFor how to operate each source or setup, see the following pages.[]   DVD-VIDEO/ Video CD disc  (page 20)[]   CD disc  (page 24)[]   Audio file/ Video file disc  (page 24)[]   iPod  (page 30)[]   Pandora  (page 34)[]   USB  (page 24)[]   HD Radio  (page 36)[]   SIRIUS/ XM  (page 46)[]   TV  (page 42)[]   Bluetooth Audio  (page 49)[]   Video[]   Standby[]*1   Displays Tools screen of navigation.[]*1   Displays Where To ? screen of navigation.[]   Switches to the navigation screen.[]   Switches to the Hands Free Main screen.[]*1   Displays Navigation Settings screen. []   Displays SETUP Menu screen. (page 72)[]   Displays Hands Free SETUP screen. (page 60)[]   Displays Audio Control Menu screen. (page 64)[]   Displays the EXT SW (External Switch) Control screen. (page 50) []   Changes the screen skin each time it is pressed.⁄• *1  Instruction manual of the Navigation part. • For Disc media, iPod, and USB, the input is switched to the source as the media or the device is set.The buttons listed below are common for many screens.[MENU]   Displays Top Menu screen. []   Opens the common menu bar. The buttons shown below appear.[]   Displays the currently selected source screen. The button icon to be displayed varies depending on playing source.  The above icon display is an example when the source is DVD.[]   Displays Audio Control Menu screen. (page 64)[]   Displays SETUP Menu screen. (page 72) How to Display Top Menu Screen How to Display Top Menu ScreenTop Menu Screen is the entrance to all the functions. You can select sources and various setup menus from this screen.Top Menu screenHow to display the Top Menu screenWhen a video screen is displayedTouch the [MENU] button on any screen.The Top Menu Screen appears.[]   Displays the EXT SW (External Switch) Control screen. (page 50) []   Closes the common menu bar.Customization of Top Menu ScreenCustomization of Top Menu ScreenUp to 3 sources or setups frequently used on the Top Menu screen can be registered.1  Display the icon you want to registerScroll icons left or right by flicking or dragging to display the desired icon.2  Register the iconDrag the icon to the desired place. How to play media How to play media7 Disc media0 1 sec. Press the [0] button for longer than 1 second to open/close the front panel.If a disc is already inserted, it is ejected by press the [0] button for longer than 1 second.7 iPodTo disconnect the iPod, stop the playback by touching the [0] button on the source control screen, and then disconnect the iPod. See <Source Control Screen> (page 31).7 USB deviceTo disconnect the USB device, touch the [0] button on the source control screen, and then disconnect the USB device. See <Source Control Screen> (page 24).7 SD cardThis SD card slot is used to upgrade the Navigation System.For how to upgrade the Navigation System, refer to the instruction manual of the navigation system.0 3 sec. Press the [0] button for longer than 3 seconds to open the front panel. Inserting the SD cardHold the SD card with the label side up and the notched section on the right, and insert it into the slot until it clicks. DNX9980HD_K_English.indd   14-15 10/11/04   18:22
16     DNX9980HD  English     17Next page 3Basic OperationBasic OperationRemoving the SD cardPush the SD card until it clicks and then remove your finger from the card. The card pops up so that you can pull it out with your fingers.Press the [0] button for longer than 1 second to close the front panel.⁄• The playback starts automatically after loading the media or connecting the device. How to Display the Source Control Screen How to Display the Source Control ScreenOn the Source Control screen you can find all the control buttons for the selected source.Source Control Screen•  For how to use each button, see the operation pages of each source.How to display the Source Control screenWhen a video screen is displayedThe Source Control Screen appears.While watching the navigation screen with secondary windowThe Source Control Screen appears.⁄• The screen will return to the navigation screen by touching the same part of the Source Control screen.While watching the Easy Control ScreenThe Source Control Screen appears.While watching the Source Control ScreenThe Playback screen of a visual source appears.*1 Easy Control ScreenButtons on the Easy Control Screen[∞]   Changes the function as follows by touching the [∞] button.[SCRN]   Displays Screen Control screen (page 52).[TEL]   Switches to the Hands Free Main screen (page 54).[EXT SW]   Switches to the EXT SW Control screen (page 50). [1], [¡], [4], [¢], [7], [£8]   Buttons for source control. The buttons are different depending on the source. See the operation pages of each source. Operation on the Playback Screen of  Operation on the Playback Screen of Visual SourcesVisual SourcesWhile watching visual sources, basic operation is possible by touching the screen.The screen has 4 function areas. The function of each area is different depending on the sources. (Some areas are unavailable for some sources.) Playback screen of a visual source111222333444Basic operation of each area1    Displays Menu control screen (DVD-VIDEO source), Picture control buttons (sources with picture files), or Zoom control buttons (Video CD).Switches TV band.2    Displays Easy Control Screen. *13    Reverse search.4    Forward search.\    Fast Forwards when flicked from 1 to 4.|    Fast Backwards when flicked from 1 to 3.•  For the function of each touch control area, see the pages of each source.How to display the playback screen The Playback screen of a visual source appears.DNX9980HD_K_English.indd   16-17 10/11/04   18:22
18     DNX9980HD  English     19Basic OperationBasic Operation How to Display the Navigation Screen How to Display the Navigation ScreenThe navigation screen appears.•  For how to set up and use the navigation function, see the Navigation Instruction Manual. Secondary window function Secondary window functionYou can control audio sources while the navigation screen is displayed, and view the navigation information while the source control screen is displayed. 1 sec. Pressing the button for longer than 1 second while the source control screen is displayed switches the secondary window function on/off.Source Control screen with navigation windowDisplays the navigation screen with  Secondary window.Navigation screen with Information windowDisplays the Source Control screen with navigation window.Navigation screen with Easy Control windowNavigation screen with Split Screen Control windowButtons on the Secondary window []   Displays the navigation screen with Information window.[]   Displays the navigation screen with Easy Control window.[]   Displays the navigation screen with Split Screen Control window.[]   Displays the currently selected source screen.The button icon to be displayed varies depending on playing source. The above icon display is an example when the source is DVD.[MENU]   Displays the Top Menu screen. Picture in Picture function Picture in Picture functionTwo screens, the navigation screen and source screen, are displayed. When Picture in Picture function is on, touching the source screen switches between the camera image and source image.  1 sec. Pressing the button for longer than 1 second while the navigation screen is displayed switches the Picture in Picture function on/off.The screen switches between visual source's playback screen and camera view screen each time the small window is touched.DNX9980HD_K_English.indd   18-19 10/11/04   18:22
20     DNX9980HD  English     21Next page 3 Watching DVD/Video CDYou can play DVD/Video CD using various functions.•  Set the remote controller mode switch to "DVD" mode before starting operation, see <Remote Controller mode switch> (page 90).Playback ScreenPlayback ScreenBasic functions are available even when the playback screen is displayed.1  Display the Playback ScreenSee <Operation on the Playback Screen of Visual Sources> (page 17). 2  Operation on the Playback Screen1112223334441    DVD-VIDEODVD-VIDEO   Displays the Menu Control 1 Screen or Highlight Control (When DVD Menu) (page 22).Video CDVideo CD   Displays the Zoom Control Screen (page 23).Touching this area during fast forwarding or fast backwarding plays a source.2    Displays Easy Control Screen.Touching this area during fast forwarding or fast backwarding plays a source.3, 4    DVD-VIDEODVD-VIDEO   Searches for a chapter.Video CDVideo CD   Selects a scene (when PBC is On) or a track (when PBC is Off ).\    Fast Forwards.|    Fast Backwards.Easy Control ScreenEasy Control ScreenDisplays the basic operation buttons on the screen.1  Display the Easy Control Screen2  Operation on the Easy Control Screen1112223331, 2    Switches to the Playback Screen.3    Displays the Source Control Screen.[1], [¡]   Fast Forwards or Fast Backwards. Changes the speed (2 times, 3 times, or off) each time the button is touched.[4],[¢]   DVD-VIDEODVD-VIDEO   Searches for a chapter.Video CDVideo CD   Selects a scene (when PBC is On) or a track (when PBC is Off ).[7]   Stops playing. When touched twice, the disc is played from its beginning when you play it the next time.[38]   Plays or pauses.Source Control ScreenSource Control ScreenSwitches to the source control screen to use various playback functions.1  Display the Source Control ScreenSee <How to Display the Source Control Screen> (page 16). 2  Operation on the Source Control ScreenDVD-VIDEODVD-VIDEO111Video CDVideo CD111[38]   Plays or pauses.[7]   Stops playing. When touched twice, the disc is played from its beginning when you play it the next time.[0]   Ejects a disc.[1], [¡]   Fast Forwards or Fast Backwards. Changes the speed (2 times, 3 times, or off) each time the button is touched.[4], [¢]   DVD-VIDEODVD-VIDEO   Searches for a chapter.Video CDVideo CD   Selects a scene (when PBC is On) or a track (when PBC is Off ).[], [ ]   DVD-VIDEODVD-VIDEO  Slow Forwards or Backwards.[]   Switches to the playback screen.1    Information displayVolume Label."Title"   Title Number Display"Chap"   Chapter Number Display"Scene"/ "Track"   Scene/Track Number Display"3"   Play Mode Display"T"/ "C"/ "R"/ "P"   Play Time DisplayUse the [TIME] to change play time display.[]   When the text is longer, the text display is scrolled by touching it.Multi Function[]   Closes the multi function bar.DVD-VIDEODVD-VIDEO[TREP]   Switches the Repeat Play operations in the following sequence.Title Repeat, Repeat Off[CREP]   Switches the Repeat Play operations in the following sequence.Chapter Repeat, Repeat Off[TIME]   Switches the play time display in the following sequence.Chapter ("C"), Title ("T"), remaining titles ("R")Video CDVideo CD[REP]   Switches the Repeat Play operations in the following sequence.Track Repeat, Repeat Off (Available when the PBC is off )[TIME]   Switches the play time display in the following sequence.Track ("P"), remaining discs ("R") (Effective only when the PBC function is off )[PBC]   Turns the PBC On or Off. (only when VCD Ver 2.0 is in use)DNX9980HD_K_English.indd   20-21 10/11/04   18:22
22     DNX9980HD  English     23Watching DVD/VCD DVD-VIDEO Disc Menu DVD-VIDEO Disc MenuSelects an option from the DVD-VIDEO Disc Menu.1  Display the Playback ScreenSee <Operation on the Playback Screen of Visual Sources> (page 17). 2  Display the Menu Control 1 screen3  Operation on the Menu Control 1 screen[Menu]   Calls the Menu.[Next]   Displays the Menu Control 2 screen.[2], [3], [5], [∞]   Selects a menu option.[Enter]   Enters your menu selection.[Return]   Returns to the previous menu screen.[Top]   Displays the Top Menu.[Highlight]   Highlight Control.[Exit]   Exits the Menu Control 1 screen.4  Operation on the Highlight ControlHighlight control lets you control DVD Menu by touching the menu button directly on the screen.⁄• To cancel Highlight Control, press the [TEL] button for longer than 1 second. • The Highlight Control is cleared automatically after approximately 10 seconds.5  Operation on the Menu Control 2 screen[Previous]   Displays the Menu Control 1 screen.[Angle]   Switches the picture angle.[SUB]   Switches the subtitle language.[Audio]   Switches the voice language.[Zoom]   Displays the Zoom Control screen.[Exit]   Exits the Menu Control 2 screen.6  Operation on the Zoom Control screen[Zoom]   Changes the zoom ratio at 4 levels (2 times, 3 times, 4 times, or off ) each time you touch.[2], [3], [5], [∞]   Scrolls the screen in the direction you touch.[Return]   Returns to the Menu Control 2 screen.[Exit]   Exits the Zoom Control screen. Video CD Zoom Control Video CD Zoom ControlDisplays an enlarged VCD screen.1  Display the playback screenSee <Operation on the Playback Screen of Visual Sources> (page 17). 2  Display the Zoom Control screen3  Operation on the Zoom Control screen[Zoom]   Changes the zoom ratio at 2 levels (2 times or off ) each time you touch.[2], [3], [5], [∞]   Scrolls the screen in the direction you touch.[Exit]   Exits the Zoom Control screen.DNX9980HD_K_English.indd   22-23 10/11/04   18:22
24     DNX9980HD  English     25Next page 3 Music CD/ Audio File Listening & Video File/ Picture File WatchingYou can recall various control screens during playback of CD, audio file, video file and picture file.•  See <List of playable discs> (page 5) for playable discs.•  See <About Audio files> (page 6), <About Video files> (page 6) or <About Picture files> (page 6) for playable files.[Slideshow]   JPEGJPEG  in  USBUSB  Returns to the picture screen2    DiscDisc   Displays the folder list. See <List Search> (page 26).USBUSB  Displays the music list, video list, picture list, folder list or link list. See <List Search> (page 26).3    USBUSB  Displays the album artwork. See <Album Favorite List> (page 27).[]    Switches to the playback screen.1    Information displayCDCD    Selects the Disc Text, title or artist.Audio FileAudio File,  Video FileVideo File ,  JPEGJPEG    Selects Folder Name, File Name, Title, Artist Name, Album Name, Year*1, Gene*1, Track*1, or Comment*1. (*1 USB only)"Track"   Track Number Display""   Folder Number Display""   File Number Display"#### / ####"   Total number of file in the folder and the file number display"3"   Play Mode Display"P"/ "R"   Play Time DisplayUse the [TIME] to change play time display.[]   When the text is longer, the text display is scrolled by touching it.Slider control  USBUSBUse the [CTRL]/ [Slider] to change the control mode.[3]   Plays.Dragging [3] left or right changes the playing position. Source Control Screen Source Control ScreenSwitches to the source control screen to use various playback functions.1  Display the Source Control ScreenSee <How to Display the Source Control Screen> (page 16). 2  Operation on the Source Control screenCDCDCDCDCD111Audio FileAudio FileAuAuAuAuVideo FileVideo File JPEGJPEG111222333[38]   Plays or pauses.[1], [¡]   CDCD ,  Audio FileAudio File,  Video FileVideo FileFast Forwards or Fast Backwards.[],[ ]   Audio FileAudio File,  Video FileVideo File ,  JPEGJPEGSelects a folder. Selects an album when the Album Favorite List screen is displayed. [7]     DiscDisc  Stops playing. When touched twice, the disc is played from its beginning when you play it the next time.[0]   DiscDisc  Ejects the disc.USBUSB  Removes the USB device.When "No Device" is shown, the USB device can be removed safely.If you wish to play it again while the USB device is connected, touch it again.[4],[¢]   Selects a track/ file.Multi Function[1/2]   Switches the multi function display.[]   Closes the multi function bar.CDCDCDCDCD[REP]   Repeats the present track.[RDM]   Starts or stops Random Play (to play music in random order). Not available if there are only picture files.[TIME]   Switches the play time display between Track ("P"), and Disc Remaining Time ("R").[INFO]   Displays music information of CD-TEXT being played.Audio FileAudio FileAuAuAuAuVideo FileVideo File JPEGJPEG[4Line]/ [2Line]   Switches the number of lines displayed in the Information Display.[REP]   Repeats the present file or data.[FREP]   Repeats the music or data of the present folder.[RDM]   Starts or stops Random Play (to play files of the present folder in random order).[CTRL]/ [Slider]   USBUSB  Switches control mode to button/slider. [INFO]   Audio FileAudio File Displays music information (such as Tag) of Audio file being played.Video FileVideo File ,  JPEGJPEG  Displays information of file being played.[Music]   USBUSB  Displays the music list.[Video]   USBUSB  Displays the video list.[Picture]   USBUSB  Displays the Thumbnail Viewer.[Folder]   USBUSB  Displays the folder list.[Link]   Audio FileAudio File in  USBUSB  Searches for another song of the currently selected artist. See <List Search> (page 26).Link search (Audio File in USB)Link search (Audio File in USB)Searches for another song of the currently selected artist.1  Display the Source Control ScreenSee <Source Control Screen> (page 24). 2  Start Link search3  Select a song1112221    Plays the touched song.2    Returns to the Source Control screen.[]   When the text is longer, the text display is scrolled by touching it.[CUR]   Displays the currently playing folder.Scrolls to the position of the specified characterScrolls to the selected character.DNX9980HD_K_English.indd   24-25 10/11/04   18:22
26     DNX9980HD  English     27Next page 3 Album Favorite List (USB) Album Favorite List (USB)You can create an original playlist of your favorite 10 albums by selecting album artworks.1  Display the Source Control ScreenSee <Source Control Screen> (page 24). 2  Display the Favorite List Screen3  Select an album artworkTouch desired artwork in the lower line.[3]   Touching an album artwork twice plays the first song in the album. 4  Register the albumSelected album is registered to the favorite list.•  To delete the album from the favorite list, touch and drag it to the lower line.•  You can change the playing order of the favorite list by dragging the artwork in the list. List Search List  SearchFolder list: Searches folders and Audio/ Video/ Picture files stored in media and devices according to hierarchy.Play list: Lists and searches music contained in the USB device.1  Display the Source Control ScreenSee <Source Control Screen> (page 24). 2  Start List SearchDiscDiscUSBUSB111⁄• Touching 1 displays the previously used music list, video list, picture list, folder list or link list.3  Select a fileFolder list  Disc/USBDisc/USB1112223331    Folder opens when touched, and the files in the folder are played.2    USBUSB  Selects the file type to display.3    Returns to the Source Control screen.[]   When the text is longer, the text display is scrolled by touching it.[ROOT]   Moves to the top hierarchy level.[TOP]   Moves to the top folder.[UP]   Moves up a hierarchy level.[CUR]   Displays the currently playing folder/category.Music or video list  USBUSB1112221    Switches to the lower level of the category.2    Returns to the Source Control screen.[]   When the text is longer, the text display is scrolled by touching it.[ALL]   Audio FileAudio File Lists all the music in the selected category.[TOP]   Audio FileAudio File Moves to the top category.[UP]   Audio FileAudio File Moves to the upper level of the category.[CUR]   Displays the currently playing category/ folder.[]   Returns to the previous screen.Thumbnail Viewer   USBUSB2221111    Touching a thumbnail image displays it in full-screen view.2    Returns to the Source Control screen.Scrolls to the position of the specified characterScrolls to the selected character.5  Play the album in the PlaylistThe favorite list is played to the right starting with the selected album.⁄•  The albums with no photo are not displayed.•  The favorite list mode resumes after disconnecting/connecting the device or turning on/off. File being played, playing time code, favorite list contents, favorite list order, etc. resumes if file configuration of the device is not changed.Music CD/ Audio File Listening & Video File/ Picture File WatchingDNX9980HD_K_English.indd   26-27 10/11/04   18:22
28     DNX9980HD  English     29Music CD/ Audio File Listening & Video File/ Picture File WatchingPlayback Screen (Video file, Picture file)Playback Screen (Video file, Picture file)Basic functions are available even when the playback screen is displayed.1  Display the Playback ScreenSee <Operation on the Playback Screen of Visual Sources> (page 17). 2  Operation on the Playback Screen1112223334441    JPEGJPEG  in  USB/SDUSB/SD   Displays the Picture Control Screen (page 29).DivX®DivX®  in  DiscDisc   Displays the Menu Control Screen (page 29).Touching this area during fast forwarding or fast backwarding plays a source.2    Displays Easy Control Screen.Touching this area during fast forwarding or fast backwarding plays a source.3, 4   Searches for a file.⁄•  Touching these areas during the slide show of picture files searches for audio files.\    Video FileVideo File  Fast Forwards.|    Video FileVideo File  Fast Backwards.Easy Control Screen Easy Control Screen (Video file, Picture file)(Video file, Picture file)Displays the basic operation buttons on the screen.1  Display the Easy Control Screen2  Operation on the Easy Control Screen1112223331, 2    Switches to the Playback Screen.Touching this area during fast forwarding or fast backwarding plays a source.3    Displays the Source Control Screen.[1],[¡]   Video FileVideo File  Fast Forwards or Fast Backwards.[4], [¢]   Searches for a file. During the slide show of picture files, touching the buttons searches the audio file.[7]   DiscDisc  Stops playing. [38]   Plays or pauses. Picture Control (USB) Picture Control (USB)Adjusting the picture display.1  Display the Playback ScreenSee <Operation on the Playback Screen of Visual Sources> (page 17). 2  Display the Picture Control Screen3  Adjust the picture display[]   Reverses the picture horizontally.[]   Rotates counter clockwise.[]   Rotates clockwise.[Exit]   Ends Picture Control. Movie Menu Control (Disc) Movie Menu Control (Disc)Selects an option from the Movie Menu.1  Display the playback screenSee <Operation on the Playback Screen of Visual Sources> (page 17). 2  Display the Menu Control screen3  Operation on the Menu Control screen[SUB]   Switches the subtitle language.[Audio]   Switches the voice language.[Exit]   Exits the Menu Control screen.DNX9980HD_K_English.indd   28-29 10/11/04   18:22
30     DNX9980HD  English     31Next page 3 iPod  ControlEasy Control ScreenEasy Control ScreenDisplays the basic operation buttons on the screen.1  Display the Easy Control Screen2  Operation on the Easy Control Screen1112223331, 2    Switches to the Playback Screen.3    Displays the Source Control Screen.[1],[¡]   Fast Forwards or Fast Backwards.[4],[¢]   Music/Video Search.[38]   Plays or pauses.Playback ScreenPlayback ScreenBasic functions are available even when the playback screen is displayed.1  Display the Playback ScreenSee <Operation on the Playback Screen of Visual Sources> (page 17). 2  Operation on the Playback Screen1112223334441    Not effectiveTouching this area during fast forwarding or fast backwarding plays a source.2    Displays Easy Control Screen.3, 4   Selects the music/video.\    Fast Forwards.|    Fast Backwards.⁄• Remove all accessories such as headphone before connecting an iPod. You may not be able to control the iPod if you connect it with accessories attached.• When you connect an iPod to this unit, playback starts from the song you were playing on the iPod itself (Resume Function).• If the played song is not a video content, "No Video Signal" is displayed on the video screen.You can control and listen to Music(s)/Video(s) in your iPod by connecting an iPod to this unit with KCA-iP302 (optional accessory). To connect the second iPod, use a KCA-iP102 (optional accessory). Source Control Screen Source Control ScreenSwitches to the source control screen to use various playback functions.1  Display the Source Control ScreenSee <How to Display the Source Control Screen> (page 16). 2  Operation on the Source Control Screen111222333[38]   Plays or pauses.[1], [¡]   Fast Forwards or Fast Backwards.[4], [¢]   Selects Next or Previous Music/Video.[],[ ]   Displayed only on the Album Favorite screen to allow you to select an album. 2    Displays the iPod list. See <iPod List> (page 32).3    Displays the iPod artwork. See <Album Favorite List> (page 33).[]   Switches to the playback screen. 1    Information displaySelects the Title, Artist Name, Album Name or iPod Name."##### / #####"   Total number of music in the iPod and the music number display"3"   Play Mode Display"P"   Play Time Display[]   When the text is longer, the text display is scrolled by touching it.Slider control  MusicMusicMMMMUse the [CTRL]/ [Slider] to change the control mode.[3]   Plays.Dragging [3] left or right changes the playing position.Multi Function[1/2]   Switches the multi function display.[]   Closes the multi function bar.[Music]   Displays the list of music category. [Video]   Displays the list of video category. [Link]*1   MUSICMUSIC  Searches for another song of the currently selected artist. See <Link search> (page 32).[REP]   Repeats the present file or data.[RDM]*1   MUSICMUSIC  Starts or stops Random play.[ARDM]*1   MUSICMUSIC  Starts or stops Album Random Play (plays randomly from current album).[CTRL]/ [Slider]   MUSICMUSIC  Switches control mode to button/slider. [INFO]   Displays the information screen of music/video being played.[Hand]   Allows you to operate iPod with the control of the iPod.[Device]   Switches between the two iPods connected.⁄*1 Disabled when VIDEO is being played.• [Hand]–  In the iPod Control by Hand Mode, iPod cannot be controlled from the GUI on this unit.–  This mode is not compatible with music information display. –  iPod can be controlled from the GUI on this unit when used in normal iPod control mode.–  Disabled when two iPods are connected.DNX9980HD_K_English.indd   30-31 10/11/04   18:22
32     DNX9980HD  English     335  Play the album in the PlaylistThe favorite list is played to the right starting with the selected album.⁄•  The albums with no photo are not displayed.•  The favorite list mode resumes after disconnecting/connecting the device or turning on/off. File being played, playing time code, favorite list contents, favorite list order, etc. resumes if file configuration of the device is not changed. Album Favorite List Album Favorite ListYou can create an original playlist of your favorite 10 albums by selecting album artworks.1  Display the Source Control ScreenSee <Source Control Screen> (page 31). 2  Display the Favorite List Screen3  Display the iPod artwork ScreenTouch desired artwork in the lower line.[3]   Touching an album artwork twice plays the first song in the album. 4  Register the albumSelected album is registered to the favorite list.•  To delete the album from the favorite list, touch and drag it to the lower line.•  You can change the playing order of the favorite list by dragging the artwork in the list.iPod Control Link search (Music file) Link search (Music file)Searches for another song of the currently selected artist.1  Display the Source Control ScreenSee <Source Control Screen> (page 31). 2  Start Link search3  Select a song2221111    Plays the touched song.2    Returns to the Source Control screen.[]   When the text is longer, the text display is scrolled by touching it.[TOP]   Moves to the top category.[UP]   Returns to previous category.[CUR]   Displays the currently playing category.Scrolls to the position of the specified characterScrolls to the selected character. iPod List iPod  ListLists and searches music/video contained in the iPod.1  Display the Source Control ScreenSee <Source Control Screen> (page 31). 2  Display the iPod List111⁄• Touching 1 displays the previously used music list, video list, or link list.3  Select music/video2221111    Categories and music are listed. Touch a category name to view its contents. If music title is displayed, the music is played by touching it.2    Returns to the Source Control screen.[]   When the text is longer, the text display is scrolled by touching it.[ALL]   Lists all the music in the selected category.[TOP]   Moves to the top category.[UP]   Returns to previous category.[CUR]   Displays the currently playing category.Scrolls to the position of the specified characterScrolls to the selected character.DNX9980HD_K_English.indd   32-33 10/11/04   18:22
34     DNX9980HD  English     35You can control Pandora application on this unit.To enter Pandora mode, touch [Pandora] icon in the Top Menu screen.•  iPhone connected to this unit with a KCA-IP302 (optional accessory).•  Disabled when two iPods are connected. Pandora  Control Source Control Screen Source Control ScreenSwitches to the source control screen to use various playback functions.1  Display the Source Control ScreenSee <How to Display the Source Control Screen> (page 16). 2  Operation on the Source Control Screen111222[38]   Plays or pauses.[]   Thumbs up to the current song. []   Thumbs down to the current song and the next song.[¢]   Skips a current content. Disabled when the Pandora’s skip limitation is exceeded.2    Displays the Pandora Station list. See <Station List> (page 34).1    Information displaySong title, Artist Name, Album Name."3"   Play Mode Display"P"   Play Time Display[]   When the text is longer, the text display is scrolled by touching it.Multi Function[]   Closes the multi function bar.[Song]   Bookmark a song in the current contents. [Artist]   Bookmark an artist in the current contents.  Station List Station  ListSelect a station you want to listen to from you station list.1  Display the Source Control ScreenSee <Source Control Screen> (page 34). 2  Display the Station List Screen3  Select a station2221111    Touch the station name in the list.2    Returns to the Source Control screen.DNX9980HD_K_English.indd   34-35 10/11/04   18:22
36     DNX9980HD  English     37Next page 3 HD Radio™ ListeningVarious control screens appear in the HD Radio Source mode.•  Set the remote controller mode switch to "AUD" mode before starting operation, see <Remote Controller mode switch> (page 90). Source Control Screen Source Control ScreenSwitches to the source control screen to use various functions.1  Display the Source Control ScreenSee <How to Display the Source Control Screen> (page 16). 2  Operation on the Source Control screen222111[HD FM]   Switches to the HD FM1/2/3 band.[HD AM]   Switches to the HD AM band.[TI]   Turns the Traffic Information function On or Off.See <Traffic Information> (page 40).[4],[¢]   Tunes in a station.Use the [SEEK] to change the frequency switching.[CH ∞],[CH 5]   Selects a channel (program).2    Display the HD Radio Preset List Screen. See <Preset Select> (page 38).1    Information displaySelects the Station name, Title, Artist name, Album Name, or Genre."HD FM"/ "HD AM"   Band display"Preset"   Preset number"MHz"/ "kHz"   Frequency display"HD"   Channel display[]   When the text is longer, the text display is scrolled by touching it.Multi Function[1/2]   Switches the multi function display.[]   Closes the multi function bar.[P1] – [P6]   When [P1] to [P6] buttons appear, you can recall the stations on memory.For memory of broadcasting stations, see <Auto Memory> (page 37) or <Manual Memory> (page 38).[SEEK]   Switches the Seek mode.The mode is switched in the following order each time you touch the button. Display Setting"AUTO1"  Tunes in a station with good reception automatically."AUTO2"  Tunes in stations in memory one after another."MANU" Switches to the next frequency manually.[AME]   Selects the Auto Memory mode.See <Auto Memory> (page 37).[RCV]   The Receive mode switches in the following order. See <Receive mode> (page 41).[PTY]   FMFM  Searches station by program type. See <Search by Program Type> (page 40).[INFO]   FMFM  Displays HD Radio Information screen. See <Information> (page 39).[CH-List]   Display the Channel List Screen. See <Channel Search> (page 39). Auto Memory Auto  MemoryStores stations with good reception in memory automatically.1  Display the Source Control ScreenSee <Source Control Screen> (page 36). 2  Select a band you wish to store in memory3  Select the Auto Memory mode4  Start Auto MemoryAuto Memory terminates when 6 stations are stored or when all stations are tuned in.⁄• The operation ends automatically if you do not operate within 10 seconds.   Program Service Data: Contributes to the superior user experience of HD Radio Technology. Presents song name, artist, station IDs, HD2/HD3 Channel Guide, and other relevant data streams.   Adjacent to traditional main stations are extra local FM channels. These HD2/HD3 Channels provide new, original music as well as deep cuts into traditional genre.   Digital, CD-quality sound. HD Radio Technology enables local radio stations to broadcast a clean digital signal. AM sounds like today’s FM and FM sounds like a CD.   iTunes® Tagging provides you the opportunity to discover a wide range of content and the means to “tag” that content for later review and purchase from the iTunes® Store.   Visual information related to content being played on your HD Radio receiver, such as Album Art, historical photographs, still art from live broadcasts, among other related content.This HD Radio receiver enables:DNX9980HD_K_English.indd   36-37 10/11/04   18:22
38     DNX9980HD  English     39Next page 3 Information InformationYou can display the radio text. 1  Select a stationSee <Source Control Screen> (page 36). 2  Display the InformationStation name, Title, Artist name, Album name, Genre, PTY, Comment, Commercial, PS, Radio Text, or Tagging display.[]   When the text is longer, the text display is scrolled by touching it. Channel Search Channel  SearchSpecifying the selecting a channel.1  Display the Source Control ScreenSee <Source Control Screen> (page 36). 2  Display the Channel List Screen3  Select a channel1111    Selects a channel.Tunes in the selected channel.[Info Change]   Changes the display from Song Title, Artist Name, Album Name, to Genre. []   Returns to the Source Control screen. Preset Select Preset  SelectLists and selects memorized station.1  Display the Source Control ScreenSee <Source Control Screen> (page 36). 2  Display the HD Radio Preset List Screen3  Select a station2221111    Memorized stations are displayed. Touch to tune in.2    Returns to the Source Control screen. Manual Memory Manual  MemoryStores the current receiving station in memory.1  Display the Source Control ScreenSee <Source Control Screen> (page 36). 2  Select a station you wish to store in memory3  Store in memory 2 sec. Continue to touch until the memory number appears.HD Radio™ ListeningDNX9980HD_K_English.indd   38-39 10/11/04   18:23
40     DNX9980HD  English     41HD Radio™ Listening Traffic Information Traffic  InformationWhen a traffic bulletin starts, any source is switched to the traffic information and it is displayed automatically.1  Display the Source Control ScreenSee <Source Control Screen> (page 36). 2  Set the Traffic information modeWhen the traffic bulletin starts...The Traffic Information screen appears automatically.Traffic Information screen⁄• It is necessary to have Traffic Information function set to On in order to have the Traffic Information screen appear automatically. • During reception of traffic information the adjusted volume is automatically remembered, and the next time it switches to traffic information it's automatically the remembered volume. Search by Program Type Search by Program TypeA program is tuned when you set its program type. (Only when receiving the FM broadcast)1  Display the Source Control ScreenSee <Source Control Screen> (page 36). 2  Enter Program Type Search mode3  Select a Program Type1111    Program Type is displayed. Touch to select a Program Type.[Search]   Searches for the program type. It is displayed when the Program type is selected.4  Search a station of the selected Program Type Receive mode Receive  modeSets the radio broadcasts receive mode.1  Display the Source Control ScreenSee <Source Control Screen> (page 36). 2  Display the Receive mode screen3  Select the receive mode[Receive Mode]   The Receive mode switches in the following order."Auto": Automatically tunes to analog broadcast when there is no digital broadcast."Digital": Digital broadcasts only."Analog": Analog broadcasts only. iTunes Tagging  iTunes  Tagging Using an iTunes Tagging enabled HD Radio receiver you can tag your music. When you hear a song you enjoy on your local HD Radio station, you only have to press the [ATT] button for at least 1 second. The song’s information will then be saved on this unit. The saved songs will then show up in a playlist called “Purchased” in iTunes the very next time you sync your iPod to your computer. So then you just need to click and then easily buy and download the song you were tagging directly from the Apple iTunes Music Store.Registers a tag 1 sec. “TAG” will be indicated on the display when song information can be registered.The memory usage can be checked1  Display the Source Control ScreenSee <Source Control Screen> (page 36). 2  Display the Information Screen3  The memory usage can be checkedSelect the "Tagging Information" display.⁄• Up to 50 TAGs (song’s information) can be registered to this unit. When iPod is connected, the TAG information registered to this unit is transferred to the connected iPod.DNX9980HD_K_English.indd   40-41 10/11/04   18:23
42     DNX9980HD  English     43Next page 3 TV  WatchingFunction During TV ScreenFunction During TV ScreenBasic functions are available even when the TV screen is displayed.1  Display the TV screenSee <Operation on the Playback Screen of Visual Sources> (page 17). 2  Operation on the TV screen1112223334441    Switches to TV1 or TV2.2    Displays Easy Control Screen.3, 4   Selects a channel.Various control screens appear in the TV source mode. You can only operate TV with the optional accessory TV Tuner connected.Easy Control ScreenEasy Control ScreenDisplays the basic operation buttons on the screen.1  Display the Easy Control Screen2  Operation on the Easy Control Screen1112223331, 2    Switches to the TV screen.3    Displays the Source Control Screen.[BAND]   Switches to TV1 or TV2.[4],[¢]   Selects a channel.Use the [SEEK] to change the channel tuning sequence.[SEEK]   Switches the Seek mode. (page 43) Source Control Screen Source Control ScreenSwitches to source control screen to use various functions.1  Display the Source Control ScreenSee <How to Display the Source Control Screen> (page 16). 2  Operation on the Source Control Screen222111[BAND]   Switches to TV1 or TV2.[4], [¢]   Select a channel. Use the [SEEK] to change the channel tuning sequence.2    Display the TV Preset List Screen. See <Preset Select> (page 45).[]   Switches to the TV screen.1    Information displayChannel information display"TV"   Band display"Preset"   Memory Number Display"ch"   Channel display[]   When the text is longer, the text display is scrolled by touching it.Multi Function[1/2]   Switches the multi function display.[]   Closes the multi function bar.[P1] – [P6]   When [P1] to [P6] buttons appear,  you can recall channels on memory.For memory of broadcasting stations, see <Auto Memory> (page 44) or <Manual Memory> (page 44).[SEEK]   Switches the Seek mode.The mode is switched in the following order each time you touch the button. Display Setting"AUTO1"  Tunes in a station with good reception automatically."AUTO2"  Tunes in stations in memory one after another."MANU" Switches to the next frequency manually. [AME]   Selects the Auto Memory mode.See <Auto Memory> (page 44).DNX9980HD_K_English.indd   42-43 10/11/04   18:23
44     DNX9980HD  English     45 Preset Select Preset  SelectLists and selects memorized station.1  Display the Source Control ScreenSee <Source Control Screen> (page 43). 2  Start Preset Select3  Select a station2221111    Memorized stations are displayed. Touch to tune in.2    Returns to the Source Control screen.[]   Switches to the TV screen.TV Watching Manual Memory Manual  MemoryStores the current receiving channel in memory.1  Display the Source Control ScreenSee <Source Control Screen> (page 43). 2  Select a station you wish to store in memory3  Store in memory 2 sec. Continue to touch until the memory number appears. Auto Memory Auto  MemoryStores stations with good reception in memory automatically.1  Display the Source Control ScreenSee <Source Control Screen> (page 43). 2  Select a band you wish to store in memory3  Select the Auto Memory mode4  Start Auto MemoryAuto Memory terminates when 6 stations are stored or when all stations are tuned in.ڥ The operation ends automatically if you do not operate within 10 seconds.DNX9980HD_K_English.indd   44-45 10/11/04   18:23
46     DNX9980HD  English     47Next page 3 SIRIUS/XM  Control  Source Control Screen Source Control ScreenSwitches  to control screen to use various functions.1  Display the Source Control ScreenSee <How to Display the Source Control Screen> (page 16). 2  Operation on the Source Control screen222111[BAND]   Switches the band.[4],[¢]   Tunes in a station.Use the [SEEK] to change the frequency switching.2    Display the Category List or Channel List Screen. See <Category/ Channel Search> (page 47).1    Information displayDisplays information concerning music being played.SIRIUSSIRIUS   Changes the display from Channel Name, Song Title Name, Artist Name, Composer Name, to Category Name.XMXM   Changes the display from Channel Name, Artist Name, Song Title Name, to Category Name.Displays the ID number when Channel 0 is selected.SIRIUSSIRIUS   Displays the SIRIUS ID.XMXM   Displays the RADIO ID."SR"/ "XM"   Band display"Preset"   Preset number"ch"/ "CH"   Channel display[]   When the text is longer, the text display is scrolled by touching it.Various control screens appear in the Satellite radio source mode. (Only with the optional accessory Satellite radio connected. To connect the SIRIUS tuner, a conversion cable CA-SR20V (optional accessory) is necessary and to connect the XM tuner, an XM interface Box KCA-XM100V (optional accessory) is necessary.) •  This document uses the SIRIUS display as an example.Multi Function[1/2]   Switches the multi function display.[]   Closes the multi function bar.[P1] – [P6]   When [P1] to [P6] buttons appear, you can recall the channel on memory. For memory of channel stations, see <Channel Memory> (page 47).[SEEK]   Switches the Seek mode.The mode is switched in the following order each time you touch the button. Display Setting"SEEK1" Tunes channels one after the other."SEEK2" Selects channels in memory one after the other.[DIR]   You can tune in by entering the desired channel number. See <Direct Channel Search> (page 48).[INFO]   Displays the program information screen.[SCN]   Starts or stops Channel Scan (that tunes channels one after the other).[PRE]   Lists and selects memorized channel. See <Preset Select> (page 48). Category/ Channel Search Category/ Channel SearchSpecifying the desired category and selecting a channel.1  Display the Source Control ScreenSee <Source Control Screen> (page 46). 2  Display the Category List or Channel List Screen111⁄• Touching 1 displays the previously used category list, or channel list.3  Select a category2221111    Selects a category.Displays all the channels in the selected category.[]   When the text is longer, the text display is scrolled by touching it.[All Channel]   Displays all the channels.2    Returns to the Source Control screen.4  Select a channel2221111    Selects a channel.Tunes in the selected channel.[Info Change]   Switches the sequence of the list.SIRIUSSIRIUS  Changes the display from Channel Name, Song Title, Artist Name, Composer Name, to Category Name. XMXM  Changes the display from Channel Name, Artist Name, Song Title, to Category Name. []   Display the category list.2    Returns to the Source Control screen. Channel Memory Channel  MemoryStores the current receiving channel in memory.1  Display the Source Control ScreenSee <Source Control Screen> (page 46). 2  Select a channel you wish to store in memory3  Store in memory 2 sec. Continue to touch until the memory number appears.DNX9980HD_K_English.indd   46-47 10/11/04   18:23
48     DNX9980HD  English     49SIRIUS/XM Control  Direct Channel Search Direct Channel SearchTuning in by entering the desired channel number.1  Display the Source Control ScreenSee <Source Control Screen> (page 46). 2  Start Direct Channel Search3  Enter the channel number1111    Enters the channel number.[Cancel]   Cancels the direct channel search.[Clear]   Clears the channel number.4  Tune in the channel⁄• The operation ends automatically if you do not operate within 10 seconds. Preset Select Preset  SelectLists and selects memorized channel.1  Display the Source Control ScreenSee <Source Control Screen> (page 36). 2  Display the SIRIUS Preset List Screen3  Select a channel1111    Memorized channels are displayed. Touch to tune in.[]   Returns to the Source Control screen. Bluetooth Audio ControlYou can listen to audio files stored in a Bluetooth audio player or cell-phone.Before UseBefore Use• For details on the Bluetooth Audio player which can be connected, see <About the Bluetooth Audio player> (page 8).• You need to register your audio player and cell-phone before using it with this unit. For more details, see <Registering Bluetooth Unit> (page 60).• If you have registered two or more audio players or cell-phones, you need to select one of them. For more details, see <Bluetooth Unit Connection> (page 62).• Sound output speaker can be set. See <Bluetooth Hands-Free/Audio Output Setup> (page 62).Source Control ScreenSource Control ScreenSwitches  to control screen to use various functions.1  Display the Source Control ScreenSee <How to Display the Source Control Screen> (page 16). 2  Operation on the Source Control screen111[3]*1   Plays.[7]*1   Stops playing.[8]*1   Pauses.[4],[¢]*1   Selects a file.1    Information displaySelects Device, Title*2, Artist Name*2, Album Name*2, Genre*2, Composer*2, or Track Number*2. ⁄• *1  If the Bluetooth Audio player does not support AVRCP profile, buttons are not displayed. Operate from the Audio player.• *2  If the Bluetooth Audio player supports AVRCP1.3 profile, these items can be displayed.DNX9980HD_K_English.indd   48-49 10/11/04   18:23
50     DNX9980HD  English     51Other FunctionsMuting Audio Volume upon Reception of Muting Audio Volume upon Reception of Phone CallPhone CallWhen a telephone call is made or received...The Phone Call ("Call Interrupt") screen appears, and system is paused.Phone Call ("Call Interrupt") screenWhen the call ends...Hang up the phone.The system resumes playing automatically.⁄• To use the TEL Mute feature, you need to hook up the MUTE wire to your telephone using a commercial telephone accessory. Refer to <INSTALLATION MANUAL>. External Device Power Supply Control External Device Power Supply ControlControlling the external device power supply.1  Display the Source Select Screen2  Display the EXT SW Control screen3  Control the external device power supplyYou can turn on or off the external device power supply.⁄• You must connect a commercially available relay unit in order to use this function.Connect the external device to be controlled to that relay unit.• Refer to <EXT SW Setup> (page 76) for information on setting the power on or off specification.3  Speak the commandSpeak the command. (Ex: Speak "TUNER".)You will hear a beep.The screen has changed to the Tuner Control screen.You will hear a beep again.4  Control the source with voice controlRepeat the same procedure as step 2 or 3.For information on the voice commands, refer to <Voice command table> (separate volume).5  End the voice control modePress the Push-To-Talk switch.⁄•  The voice control is disabled when   is displayed on the upper-right corner of the screen.•  The voice control is canceled when the screen is touched or any of the buttons, except the [VOLUME] button, on the front panel or the remote control unit is pressed.•  The voice control is disabled while talking on the phone with hands-free.•  The voice control is canceled if no operation is continued for a certain period of time. Voice  Control The unit is equipped with Advanced Speech Recognition function which allows you to operate it with your voice. The supported languages are US English, UK English, French, German, Dutch, Italian, and Spanish. For information on the voice commands, refer to <Voice command table> (separate volume).•  ASR on the Language Setting screen should be set to "Enabled". See <Language Setting> (page 74). Voice Control Voice  Control1  Enter into the Voice control modePress the Push-To-Talk switch.The buttons enclosed in a green square support the voice control.2  Speak the commandSpeak the command. (Ex: Speak "Top Menu".)You will hear a beep.The screen has changed to the Top Menu screen.You will hear a beep again.DNX9980HD_K_English.indd   50-51 10/11/04   18:23

Navigation menu