Ncomputing Vspace Management Center Users Manual User Manual_vSpace Center_(EN)_331208
2015-06-15
: Ncomputing Ncomputing-Vspace-Management-Center-Users-Manual-747684 ncomputing-vspace-management-center-users-manual-747684 ncomputing pdf
Open the PDF directly: View PDF
.
Page Count: 65

!
!
!
"#$%&'!(%)%*'+'),!-'),'.!/0/01!
23.!456'.7'6!%)8!"#$%&'!901!
!
!
!
:6'.!(%);%<!

NComputing!vSpace!Management!Center!User!Manual!!
Page!=!of!>?!
331208_v2!
Important)Notices!
Please!note!that!reproduction!of!this!User!Manual!in!whole!or!in!part,!without!express!written!
permission!from!NComputing,!is!not!permitted.!
NComputing!reserves!the!right!to!make!improvements!and/or!changes!to!this!User!Manual!and!to!the!
products,!programs!and/or!specifications!described!herein!at!any!time!without!notice.!!Information!
contained!in!this!document!may!have!been!obtained!from!internal!testing!or!from!a!third!party.!
NComputing!shall!not!be!liable!for!any!direct,!indirect,!special,!incidental!or!consequential!damages!in!
connection!with!the!use!of!this!material.!The!latest!version!of!this!User!Manual!can!be!downloaded!from!
the!“Documentation”!page!in!the!Support!section!of!the!NComputing!website!at:!!
www.ncomputing.com!!
The!NComputing!software!products!described!in!this!user!manual!are!protected!by!numerous!granted!
and!pending!U.S.!and!international!patents.!!
!
!
!
!
!
!
!
!
!
!
!

NComputing!vSpace!Management!Center!User!Manual!!
Page!/!of!>?!
331208_v2!
@ABCD!EF!-E4@D4@#!
Important!Notices!........................................................................................................................................!2!
1.0!vSpace!Management!Center!Overview!.................................................................................................!5!
1.1!Management!Zones!...........................................................................................................................!6!
2.0!Installation!and!Registration!..................................................................................................................!7!
2.1!Software!Installation!..........................................................................................................................!7!
2.2!Registration!........................................................................................................................................!8!
2.3!Starting!vSpace!Management!Center!................................................................................................!8!
3.0!vSpace!Management!Center!Dashboard!...............................................................................................!9!
3.1!The!Navigation!Bar!............................................................................................................................!9!
3.2!The!Dashboard!Summary!................................................................................................................!10!
3.3!Log!Activity!......................................................................................................................................!10!
4.0!Device!Management!............................................................................................................................!11!
4.1!Manage!Devices!...............................................................................................................................!11!
4.2!Advanced!Search!.............................................................................................................................!12!
4.3!Remove,!Reset,!Store!Profile,!Apply!Profile!.....................................................................................!12!
4.4!View/Edit!Configuration!..................................................................................................................!13!
4.5!Manage!Profiles!...............................................................................................................................!13!
4.6!Update!Firmware!.............................................................................................................................!15!
4.7!Manage!Device!Security!Settings!.....................................................................................................!16!
5.0!L/M]series!Configuration!.....................................................................................................................!18!
5.1!Server!Connections!Tab!...................................................................................................................!18!
5.2!General!Tab!.....................................................................................................................................!19!
5.3!Display!Tab!.......................................................................................................................................!20!
5.4!Network!Tab!....................................................................................................................................!21!
5.5!Security!Tab!.....................................................................................................................................!22!
5.6!Kiosk!Setup!Mode!............................................................................................................................!23!
5.7!Auto]Login!Options!Tab!...................................................................................................................!24!
5.8!Firmware!Update!Tab!......................................................................................................................!25!
5.9!Summary!Tab!...................................................................................................................................!26!
6.0!N]series!Configuration!.........................................................................................................................!27!
6.1!XenDesktop!Tab!...............................................................................................................................!27!
6.2!General!Tab!.....................................................................................................................................!28!
6.3!Display!Tab!.......................................................................................................................................!29!
6.4!Network!Tab!....................................................................................................................................!30!
6.5!Date!/!Time!Tab!...............................................................................................................................!31!
6.6!Security!Tab!.....................................................................................................................................!32!
6.7!Kiosk!Setup!Mode!Tab!.....................................................................................................................!35!
6.8!Auto!Login!Tab!.................................................................................................................................!35!
6.9!Firmware!Update!Tab!......................................................................................................................!36!
6.10!Redirection!Policy!..........................................................................................................................!37!
6.11!Keyboard!Tab!.................................................................................................................................!37!
6.12!Audio!Tab!.......................................................................................................................................!38!
6.13!Printers!Tab!....................................................................................................................................!38!
6.14!Scanners!Tab!..................................................................................................................................!39!
6.15!Serial!Devices!Tab!..........................................................................................................................!40!

NComputing!vSpace!Management!Center!User!Manual!!
Page!G!of!>?!
331208_v2!
6.16!USB!Serial!Tab!................................................................................................................................!41!
6.17!Summary!Tab!.................................................................................................................................!42!
7.0!Group!Management!............................................................................................................................!43!
7.1!Browse!Existing!Groups!...................................................................................................................!43!
7.2!Add!/!Edit!Group!..............................................................................................................................!44!
8.0!Settings!................................................................................................................................................!46!
8.1!vSpace!Servers!.................................................................................................................................!46!
8.2!Desktop!Sessions!.............................................................................................................................!46!
*Requires!that!vSpace!Client!v1.6.2.2!or!newer!be!installed!on!the!system!that!is!accessing!vSpace!
Management!Center!and!initiating!the!remote!view/control!session.!.................................................!47!
8.3!Manage!Firmware!............................................................................................................................!47!
8.4!User!Administration!.........................................................................................................................!48!
8.5!Configure!Authentication!................................................................................................................!49!
8.6!Management!Server!Administration!...............................................................................................!50!
8.7!Registration!and!Licensing!...............................................................................................................!52!
8.7b!N]series!and!vSpace!Management!Center!Bundled!Entitlement!..................................................!53!
8.8!Manage!Wallpapers!.........................................................................................................................!53!
9.0!Common!Usage!Scenarios!...................................................................................................................!54!
9.1!Adding!an!N]series!device!to!vSpace!Management!Center!.............................................................!54!
9.2!Configuring!vSpace!Management!Center!with!Active!Directory!.....................................................!54!
9.3!Configuring!devices!using!device!profiles!........................................................................................!55!
9.4!Adding!a!new!vSpace!Management!Center!server!to!your!vSpace!Management!Center!Zone!......!57!
9.5a!Automating!Sequential!Firmware!Updates!....................................................................................!59!
Requirements!for!Automatic,!Sequential!Updates!................................................................................!59!
9.5b!Directing!N]series!Devices!To!The!Firmware!Archive!Using!the!N]series!GUI!...............................!60!
9.5c!Directing!N]series!Devices!To!The!Firmware!Archive!Using!Device!Profiles!..................................!60!
9.5d!Example!of!FTP!Folder!Setup!Using!FileZilla!..................................................................................!62!
10.0!Troubleshooting!.................................................................................................................................!63!
11.0!Support!and!Additional!Resources!....................................................................................................!65!
11.1!Disclaimers!and!Legal!Information!................................................................................................!65!
!
! !

NComputing!vSpace!Management!Center!User!Manual!!
Page!?!of!>?!
331208_v2!
1.0$vSpace'Management'Center!Overview!
!
For!organizations!deploying!the!NComputing!N]series!thin!clients!for!Citrix!HDX,!or!L300!and!M300!
access!devices!for!vSpace!7.0,!vSpace!Management!Center!provides!a!highly!scalable,!flexible!and!easy!
to!use!single!point!of!device!management.!!With!its!web]based!console,!IT!administrators!can!manage!
their!NComputing!devices!from!anywhere,!anytime.!!vSpace!Management!Center!helps!organize!a!
deployment!whether!it!is!a!single!site!or!multiple!sites!–!and!makes!it!easy!to!perform!management!
tasks!remotely!including!firmware!updates,!configuration!changes,!device!resets!and!more.!!By!allowing!
administrators!to!access!and!manage!their!servers!and!devices!from!a!single!location,!regardless!of!the!
size!or!number!of!deployment!sites,!vSpace!Management!Center!dramatically!reduces!the!
administrative!overhead!needed!to!maintain!and!control!their!environment.!
Key$Features$and$Attributes$
• -'),.%<7H'8I!!!access!an!entire!deployment!from!a!single!console!!
• #&%<%J<'I!!manage!up!to!a!thousand!devices!across!multiple!networks!and!locations!
• #7+$<'I!!easy!to!install!and!use!with!a!flexible!web]based!user!interface!
• K.327<'5J%6'8!&3)27*;.%,73)I!!assign!devices!to!common!profiles!for!scalable!management!of!
device!settings!
• LIL!3.!LI+%)M!+%)%*'+'),I!!use!profiles!for!1:many!management!or!push!settings!to!an!
individual!device!
• D%6M!27.+N%.'!;$8%,'6I!!the!firmware!update!wizard!simplifies!device!updates!and!scheduling!!
• #7+$<'!6,%,;6I!!the!dashboard!with!logging!and!group!views!enables!rapid!assessment!of!your!
environment’s!status!
• -3)63<78%,'8!7)6,%<<I!!install!the!complete!vSpace!Management!Center!via!one!installer!in!under!
10!minutes!
• -3+$.'O')67"'!<3**7)*I!!system!events!are!continually!logged!to!aid!in!troubleshooting!and!to!
confirm!actions!
• P'<'*%,'8!A8+7)76,.%,73)I!!supports!two!levels!of!management!for!“view]only”!and!“edit]
capable”!access!and!can!be!easily!configured!via!Active!Directory/LDAP!
!
This!user!manual!provides!a!comprehensive!guide!to!the!features!offered!by!vSpace!Management!
Center!as!well!as!a!detailed!explanation!of!their!functions.!From!remotely!updating!device!firmware!to!
backing!up!critical!information!and!settings,!this!document!will!walk!you!through!each!step!of!using!
vSpace!Management!Center’s!powerful!administrative!toolset.!!
!
!

NComputing!vSpace!Management!Center!User!Manual!!
Page!>!of!>?!
331208_v2!
L0L!(%)%*'+'),!Q3)'6!
vSpace!Management!Center!organizes!vSpace!servers!and!NComputing!access!devices!into!Management!
Zones.!Each!zone!can!be!comprised!of!several!servers!and!devices!and!exist!within!a!single!subnet!or!
span!multiple!network!segments.!It!is!even!possible!to!have!a!single!Management!Zone!that!spans!
multiple!physical!locations,!provided!the!network!joining!those!locations!allows!for!communication!
between!the!affected!segments.!!
!
!
!
!
!
!
!
!
!
!
!
!
!
!
!
When!there!are!multiple!servers!within!a!single!Management!Zone,!one!server!acts!as!the!master!while!
the!other!servers!are!slaved!to!it.!You!can!designate!a!server!as!the!master!when!it!is!created,!provided!
there!isn’t!already!a!master!server!within!that!Management!Zone.!During!the!installation!process!you!
can!manually!specify!which!Management!Zone!you!wish!a!new!vSpace!Management!Center!server!to!
join!if!a!Zone!already!exists.!Likewise,!you!can!instruct!access!devices!to!automatically!join!a!Zone!if!one!
exists!within!their!subnet,!or!specify!a!Zone!if!you!wish.!!!
More!information!on!Management!Zone!configuration!is!available!in!6'&,73)!>0G!of!this!manual.!

NComputing!vSpace!Management!Center!User!Manual!!
Page!9!of!>?!
331208_v2!
2.0$Installation$and$Registration!
This!section!of!the!guide!will!walk!you!through!the!installation!and!registration!process!for!vSpace!
Management!Center.!!Keep!in!mind!that!this!document!assumes!the!user!has!already!acquired!both!the!
vSpace!Management!Center!installation!software!and!a!number!of!licenses!appropriate!for!their!
environment.!For!the!latest!NComputing!software!version!please!visit!the!NComputing!software!
download!site!at!http://www.ncomputing.com/downloads!
=0L!#32,N%.'!R)6,%<<%,73)!
The!begin!installation,!run!the!vSpace!Management!Center!installation!(vSpace!Management!Center!
Installer.msi)!and!proceed!as!directed!through!the!installation!process.!!
!
You!will!be!given!the!option!to!perform!a!“Default”!or!“Advanced”!
installation.!The!Default!method!automatically!installs!all!components!
necessary!to!run!vSpace!Management!Center.!This!includes!Java!and!
Apache!Server.!!
!
The!Advanced!method!gives!you!more!control!over!which!
components!are!installed.!You!will!also!have!the!option!to!
automatically!join!your!new!server!to!an!existing!vSpace!Management!
Center!management!zone!if!this!is!not!the!first!management!server!
you!have!installed!in!your!environment.!For!more!information!on!
Management!Zone!integration!and!Master!/!Slave!server!modes,!
review!the!following!KB!article:!
http://www.ncomputing.com/kb/HOW]TO]Configure]vSpace]
Management]Center]Master]Slave]Mode_406.html!
!
Once!you!have!selected!your!installation!method,!proceed!as!directed!
through!the!installation!process!until!you!are!notified!that!the!process!
is!complete.!At!this!point!a!system!restart!will!be!required.!
!
43,'I!Attempting!to!complete!the!installation!process!or!run!vSpace!Management!Center!without!the!
presence!of!Java!and!Apache!Server!will!result!in!an!error!message.!See!the!troubleshooting!section!for!
more!information.!!

NComputing!vSpace!Management!Center!User!Manual!!
Page!S!of!>?!
331208_v2!
!
=0=!T'*76,.%,73)!
Each!new!install!of!vSpace!Management!Center!includes!a!trial!license!for!30!days!with!up!to!100!
managed!devices.!For!information!on!adding!license!keys!to!your!vSpace!Management!Center!server,!
review!the!Registration!and!Licensing!section!of!this!user!manual.!
!
=0/!#,%.,7)*!"#$%&'!(%)%*'+'),!-'),'.!
Once!you!have!successfully!completed!the!installation!process,!you!can!access!the!vSpace!Management!
Center!user!interface!by!opening!the!vSpace!Management!Center!folder!in!the!Windows!Start!menu!(on!
the!server!you!installed!on).!Click!“Open!vSpace!
Management!Center”!to!launch!the!user!interface!
within!your!default!web!browser.!!You!can!also!
access!the!interface!from!other!computers!on!your!
network!by!opening!a!browser!and!entering!the!IP!
address!of!your!server!followed!by:!!“:8080/vmc”!!For!
example,!if!your!vSpace!Management!Center!server’s!
IP!address!is:!!192.168.1.10,!then!enter:!!
“192.168.1.10:8080/vmc”!!in!your!browser.!
!
Opening!the!vSpace!Management!Center!user!
interface!requires!a!User!ID!and!Password.!When!you!
start!vSpace!Management!Center!for!the!first!time,!
enter!the!default!User!ID!(“vmcadmin”)!and!
Password!(“vmcadmin”)!and!click!“Submit.”!
!
43,'I!It!is!recommended!that!you!clear!your!browser’s!cache!prior!to!using!vSpace!Management!
Center!for!the!first!time!and!between!updates.!!
!
!
!
!

NComputing!vSpace!Management!Center!User!Manual!!
Page!U!of!>?!
331208_v2!
3.0$vSpace'Management'Center!Dashboard!
The!dashboard!is!the!first!screen!you!will!see!when!connecting!to!your!vSpace!Management!Center!
server.!From!here,!you!are!presented!with!a!brief!summary!of!device!and!server!status.!By!using!the!
navigation!bar!along!the!top!of!the!screen,!you!can!access!each!of!the!management!modules.!This!
section!will!outline!each!of!the!functions!available!to!you!from!this!screen.!
!
/0L!@O'!4%"7*%,73)!B%.!
The!Navigation!Bar!is!your!primary!means!of!navigating!between!vSpace!Management!Center’s!various!
modules.!As!seen!below,!it!offers!access!to!Device!Management,!Group!Management,!vSpace!
Management!Center!Settings,!as!well!as!the!Help!feature.!
!
Note!the!breadcrumb!navigation!feature!to!the!bottom!left!of!the!Navigation!Bar.!As!you!navigate!
deeper!within!vSpace!Management!Center,!this!will!track!each!step!you!have!taken!and!give!you!the!
ability!to!step!backwards!through!vSpace!Management!Center!until!you!have!returned!to!the!
Dashboard.!

NComputing!vSpace!Management!Center!User!Manual!!
Page!L1!of!>?!
331208_v2!
/0=!@O'!P%6OJ3%.8!#;++%.M!
The!Dashboard!Summary!provides!at]a]glance!information!on!the!connection!status!of!your!access!
devices,!hosts,!and!CPU!utilization.!
!
/0/!C3*!A&,7"7,M!
The!Log!Activity!section!of!the!dashboard!presents!a!detailed!breakdown!of!recent!server!and!device!
activity.!You!can!search!for!specific!log!information!through!the!use!of!the!Advanced!Search!button!
located!at!the!top!right!of!the!activity!list.!!
!
!
The!Advanced!Search!Options!menu!allows!you!to!search!for!activities!
by!time!and!date,!activity!type,!keyword!search,!and!by!a!singular!or!
range!search.!Once!you!have!entered!the!criteria!you!wish!to!search!
by,!press!the!“Search”!button!to!begin!your!search.!
!
!
You!can!export!search!results!to!HTML,!XLS,!or!CSV!file!formats!using!
the!“Export”!button!located!to!the!top!left!of!the!Log!Activity!section.!

NComputing!vSpace!Management!Center!User!Manual!!
Page!LL!of!>?!
331208_v2!
4.0$Device$Management!
!
The!Device!Management!module!of!vSpace!Management!Center!allows!administrators!to!remotely!
configure!their!devices,!create!and!manage!device!profiles,!and!push!firmware!updates.!This!section!of!
the!manual!will!outline!each!of!these!functions!in!detail.!
!
G0L!(%)%*'!P'"7&'6!
The!Manage!Devices!screen!presents!the!user!with!a!list!of!the!devices!that!they!currently!have!linked!
with!vSpace!Management!Center.!From!this!screen!you!can!perform!basic!administrative!tasks!such!as!
applying!or!storing!profiles,!resetting!devices,!and!verifying!device!information!such!as:!!Device!Name,!IP!
address,!Serial!Numbers,!Firmware!versions,!and!Device!Model.!
!
!
!
!
!

NComputing!vSpace!Management!Center!User!Manual!!
Page!L=!of!>?!
331208_v2!
G0=!A8"%)&'8!#'%.&O!
By!clicking!“Advanced!Search”!at!the!top!left!of!the!
Manage!Devices!screen,!you!gain!access!to!the!
Advanced!Search!Options!menu.!From!here,!you!can!
search!for!devices!by!specifying!a!number!of!details!
including!Subnet!and!Device!Group,!or!specific!device!
information!such!as!Device!Model,!Name,!Serial!
Number,!MAC!address,!or!even!the!name!of!the!user!
currently!logged!in!to!the!device.!!
!
G0/!T'+3"'V!T'6',V!#,3.'!K.327<'V!A$$<M!K.327<'!
!
Along!the!top!right!section!of!the!Manage!Devices!screen!are!four!buttons!that!will!allow!you!to!perform!
common!management!functions.!Select!one!or!more!devices!by!clicking!the!checkbox!to!the!left!of!the!
devices!in!question!and!then!click!on!the!desired!function.!
T'+3"'!
Remove!the!selected!device(s)!from!vSpace!Management!Center.!See!section!#'&,73)!90L!A887)*!%!
P'"7&'!,3!"#$%&'!(%)%*'+'),!-'),'.!if!you!wish!to!link!the!device(s)!with!vSpace!Management!Center!
again!in!the!future.!!Note!that!you!will!only!be!able!to!remove!devices!that!show!up!as!being!“offline.”!!If!
no!devices!are!currently!offline,!the!“Remove”!button!will!be!grey!and!inactive.!
!
T'6',!
Reset!the!selected!device(s).!NOTE:!Be!sure!to!verify!whether!the!device!is!currently!in!use!as!this!will!
immediately!interrupt!the!user’s!session!and!restart!the!device!(similar!to!powering!off!the!device!and!
powering!it!back!on).!
!
#,3.'!K.327<'!
Store!the!configuration!options!currently!in!use!by!this!device!as!a!profile!that!can!later!be!applied!to!
any!device!of!the!same!model.!
!
A$$<M!K.327<'!
Select!from!a!list!of!currently!stored!device!profiles!and!apply!that!profile!to!the!selected!device(s).!
NOTE:!Be!sure!to!verify!whether!the!device!is!currently!in!use!as!this!will!immediately!interrupt!the!
user’s!session.!
!

NComputing!vSpace!Management!Center!User!Manual!!
Page!L/!of!>?!
331208_v2!
G0G!W7'NXD87,!-3)27*;.%,73)!
To!the!far!right!of!each!device!entry!you!will!find!a!link!called!“View/Edit!Configuration”.!!Clicking!this!
button!will!bring!up!an!interface!that!allows!you!to!view!and!make!changes!to!the!device!you!selected.!
These!options!will!vary!by!device!model.!The!interface!for!making!these!changes!is!similar!to!the!
interface!for!creating!and!editing!profiles!per!the!following!section.!!The!only!difference!is!that!when!you!
are!in!the!View/Edit!Configuration!screens,!the!data!in!the!fields!for!the!specific!device!will!be!pre]
populated.!Specific!configuration!options!are!covered!in!detail!in!#'&,73)!?01!and!>01!of!this!manual.!
G0?!(%)%*'!K.327<'6!
The!Manage!Profiles!screen!allows!you!to!create,!view!or!edit!device!profiles.!!A!profile!is!a!common!set!
of!configurations!for!a!particular!device!type!in!your!environment.!When!you!create!a!profile,!you!can!
associate!one!or!more!devices!to!that!profile!–!and!from!that!point!on,!the!devices!will!continue!to!be!
associated!with!the!profile.!!This!means!that!if!you!later!edit!the!profile!settings,!all!devices!associated!
with!that!profile!will!be!updated!with!the!new!settings!as!well.!!This!makes!it!very!easy!to!manage!
common!settings!in!a!large!number!of!devices!simultaneously.!
To!begin,!click!either!the!“Create!New”!button!and!select!a!device!type,!or!click!the!View/Edit!Profile!
button!next!to!an!existing!profile!in!the!profile!list.!!
!
!
!
Next,!you!will!be!taken!to!the!profile!wizard!where!you!can!name!your!profile!and!create!a!description!
for!future!reference.!!Step!through!each!of!the!subsequent!screens!to!configuration!your!profile.!!Note!
that!a!profile!does!not!need!to!include!all!the!settings!of!the!device.!!For!example,!you!may!wish!to!have!
some!settings!configured!uniquely!for!each!device!and!not!set!by!the!common!profile.!!To!facilitate!this,!
each!component!of!the!profile!can!be!enabled!or!disabled!by!checking!the!box!at!the!top!of!each!section!
labeled!“Edit!Settings.”!!If!a!section!is!unchecked!for!a!specific!profile,!the!local!data!in!the!device!will!be!
preserved!and!not!affected!by!the!profile.!!!
!
!

NComputing!vSpace!Management!Center!User!Manual!!
Page!LG!of!>?!
331208_v2!
Proceed!through!the!wizard!to!configure!(or!skip)!each!setting!screen.!!The!last!screen!shows!a!summary!
of!the!settings!and!has!the!“Apply”!button.!!When!you!click!the!“Apply”!button!the!settings!in!the!profile!
will!be!pushed!to!all!of!the!devices!that!you!associated!it!with.!!Note!that!you!can!also!store!and!apply!
profiles!from!the!Manage!Devices!screen,!by!using!an!existing!device’s!settings!as!a!template!(see!
section!9.3!Configuring!devices!using!device!profiles).!!
(Below,!the!configuration!tabs!for!an!N]series!device!can!be!seen)!
!
!
R(KET@A4@I!!Note!that!if,!at!any!time,!you!overwrite!a!profile’s!setting!in!a!particular!device!by!either!
changing!the!setting!manually!via!the!local!user!interface!on!the!device!or!by!using!the!edit!
configuration!function!(see!4.1!Manage!Devices)!then!that!manually]configured!setting!will!no!longer!
pull!from!the!profile!and!the!device!will!always!use!this!manually!overridden!setting.!!If!you!wish!to!
revert!the!device!to!use!the!profile!for!that!setting,!you!must!first!remove!the!device!from!the!profile!
(edit!profile,!deselect!the!device,!and!apply!the!profile)!and!then!re]attach!it!(edit!profile,!select!the!
device,!and!apply!the!profile).!
!
!

NComputing!vSpace!Management!Center!User!Manual!!
Page!L?!of!>?!
331208_v2!
G0>!:$8%,'!F7.+N%.'!
The!Update!Firmware!screen!allows!you!to!select!from!a!list!of!currently!available!firmware!versions!and!
then!push!a!selected!version!of!firmware!to!one!or!more!devices.!
!
To!begin!a!firmware!update,!select!the!firmware!version!from!the!list!provided!for!the!device!model!in!
question,!and!then!press!“Next”.!!To!upload!new!firmware!versions!for!your!devices!refer!to!>0/!(%)%*'!
F7.+N%.'.!
!
Next,!select!the!devices!you!wish!to!push!this!firmware!to!and!press!“Next”.!

NComputing!vSpace!Management!Center!User!Manual!!
Page!L>!of!>?!
331208_v2!
!
At!this!stage,!you’ll!be!given!the!option!to!push!the!firmware!immediately,!or!schedule!the!update!for!a!
future!date!and!time.!This!is!especially!useful!if!you!wish!to!perform!the!update!later!in!the!day!when!
usage!is!at!a!minimum!(firmware!updates!will!cause!a!device!reboot!and!will!disconnect!users!from!their!
session).!Press!“Next”!when!you!have!selected!a!time!for!the!update.!
!
Lastly,!you!will!be!presented!with!a!summary!of!the!choices!you!have!made!including!firmware!version,!
device!to!be!updated,!the!timing!of!the!update,!and!other!details.!Once!you!are!satisfied!with!the!
update!plan,!press!“Update!firmware”!to!initiate!the!update.!
G09!(%)%*'!P'"7&'!#'&;.7,M!#',,7)*6!
The!#'&;.7,M!@%J!allows!administrators!to!enable!and!configure!device!passwords!as!well!as!manage!CA!
Certificates,!which!are!used!for!establishing!and!validating!SSL!connections.!This!tab!can!be!found!by!
selecting!W7'NXD87,!-3)27*;.%,73)!next!to!any!device!in!the!(%)%*'!P'"7&'6!list!or!by!editing!a!profile.!

NComputing!vSpace!Management!Center!User!Manual!!
Page!L9!of!>?!
331208_v2!
!
-O%)*'!K%66N3.8!
To!protect!a!device’s!settings!from!unwanted!changes,!click!the!checkbox!next!to!“enable!password”!
and!then!enter!the!password!you!wish!to!associate!with!the!device!in!question.!
(%)%*'+'),!Q3)'!
Within!the!Management!Zone!section,!you!can!elect!to!enable!Secure!Mode,!which!will!“lock”!the!
device(s)!in!question!to!their!current!Management!Zone.!This!prevents!them!from!being!altered!or!
managed!by!any!other!Zones.!To!move!a!device!configured!in!this!way!to!another!Zone,!you!must!first!
disable!Secure!Mode!from!vSpace!Management!Center!or!at!the!device!itself.!!
For!N]series!devices,!this!can!be!done!from!the!Security!Tab.!L]series!and!M]series!devices!must!be!
“reset”!using!either!the!CTRL]SHIFT]END!method!at!the!device!password!screen!or!the!physical!reset!
button!on!the!back!of!the!device.!
A88!-'.,727&%,'6!Y456'.7'6!3)<MZ!
Click!the!“Choose!file”!button!and!browse!to!the!location!of!your!.CER!and/or!.CRT!files!to!add!
certificates!to!the!selected!device(s).!
A"%7<%J<'!-'.,727&%,'6!Y456'.7'6!3)<MZ!
This!portion!of!the!security!screen!provides!a!list!of!all!certificates!currently!associated!with!the!
device(s).!Click!the!“Details”!button!to!the!right!of!any!certificate!for!more!information!on!that!specific!
certificate.!

NComputing!vSpace!Management!Center!User!Manual!!
Page!LS!of!>?!
331208_v2!
5.0#L/M5series%Configuration!
The!L300!and!M300!product!lines!share!a!nearly!identical!user!interface,!with!the!exception!of!the!M300!
supporting!three!sessions!per!kit!while!the!L300!is!a!single]user!product.!The!following!sections!detail!
each!of!the!configuration!tabs!found!within!the!View!/!Edit!Configuration!menu!of!L300!and!M300!
access!devices.!
?0L!#'."'.!-3))'&,73)6!@%J!
The!Server!Connections!tab!allows!administrators!to!determine!how!a!device!connects!to!a!vSpace!
Server.!Settings!include!server!discovery!modes!and!the!ability!to!enable!connection!by!server!groups.!
!
• A;,3&3))'&,!,3!"#$%&'!6'."'.!*.3;$!
Select!to!connect!to!an!existing!vSpace!Server!group.!
!
• (%);%<!&3))'&,73)!3$,73)6!
Select!to!manually!select!a!server.!
!
• A;,35876&3"'.'8!&3))'&,73)6!
When!checked,!the!device!will!populate!the!server!list!with!any!servers!found!within!its!subnet.!
!
• (%);%<!RK!%88.'66!3.!O36,)%+'!
When!checked,!the!device!will!allow!the!user!to!discover!servers!based!on!their!IP!address!or!
hostname.!
!
• [.3;$!<76,!
When!checked,!the!server!list!will!include!any!available!server!groups.!
!
!

NComputing!vSpace!Management!Center!User!Manual!!
Page!LU!of!>?!
331208_v2!
?0=
NComputing!vSpace!Management!Center!User!Manual!!
Page!=1!of!>?!
331208_v2!
?0/!P76$<%M!@%J!
The!Display!Tab!contains!configuration!options!related!to!screen!resolution!and!behavior.!!
!
• T'63<;,73)!
This!dropdown!menu!contains!all!monitor!resolutions!compatible!with!the!device!in!question.!!
!
• -3<3.!P'$,O!
This!dropdown!can!be!used!to!select!display!color!depth.!
!
• D)%J<'!6&.'')!6%"'.!
Check!to!enable!the!device!screen!saver,!which!will!turn!off!the!display!signal!and!allow!the!
connected!monitor!to!enter!its!power!save!mode!once!idle!for!a!specified!period!of!time.!
!
• #<''$!,7+'!
This!slider!allows!the!administrator!to!select!the!amount!of!idle!time!a!device!will!wait!before!
entering!screen!saver!mode.!
!
!
!
!
!
!

NComputing!vSpace!Management!Center!User!Manual!!
Page!=L!of!>?!
331208_v2!
?0G!4',N3.\!@%J!
The!network!tab!contains!a!full!set!of!common!network!settings!to!be!used!by!the!selected!device.!
!
• EJ,%7)!RK!%88.'66!%;,3+%,7&%<<M!
Selecting!this!option!places!the!device!into!DHCP!mode,!causing!it!to!automatically!obtain!its!
network!settings!from!the!local!DHCP!server.!
!
• :6'!,O'!23<<3N7)*!RK!%88.'66!
Selecting!this!option!allows!the!administrator!to!specify!their!device’s!network!settings.!
!
• RK!%88.'66V!#;J)',!+%6\V!P'2%;<,!*%,'N%MV!K.7+%.M!P4#V!#'&3)8%.M!P4#!
Standard!network!settings,!including!a!secondary!DNS!field!for!failover!purposes.!
!
!
!
!
!
!
!

NComputing!vSpace!Management!Center!User!Manual!!
Page!==!of!>?!
331208_v2!
?0?!#'&;.7,M!@%J!
The!Security!Tab!contains!features!designed!to!help!administrators!secure!their!access!devices.!
!
• D)%J<'!K%66N3.8!
Enabling!the!password!feature!on!an!access!device!allows!administrators!to!restrict!a!user’s!
ability!to!change!settings!on!the!device!once!they’re!configured.!The!fields!within!this!setting!
allow!an!administrator!to!enable!this!feature!and!set!or!change!a!password.!
!
• (%)%*'+'),!H3)'!Y6'&;.'!+38'Z!
Enabling!secure!mode!for!a!device!prevents!it!from!automatically!joining!a!new!Management!
Zone!in!the!event!that!it!loses!connection!with!its!current!Zone.!Disabling!this!feature!allows!the!
device!to!automatically!connect!to!another!Zone!(if!one!is!available).!!
!
!
!
!
!
!
!
!
!
!
!
!
!
!

NComputing!vSpace!Management!Center!User!Manual!!
Page!=/!of!>?!
331208_v2!
?0>!]736\!#',;$!(38'!
The!Kiosk!Setup!Mode!Tab!can!be!used!to!instruct!a!device!to!launch!a!specific!application!or!file!when!
logging!into!the!Windows!environment!rather!than!launching!the!full!Windows!Explorer!interface.!This!
can!be!used!to!set!up!demo!booths,!displays,!or!other!scenarios!where!non]standard!environments!are!
required.!
!
• D)%J<'!]736\!(38'^!
This!box!must!be!checked!to!enable!Kiosk!Mode.!
!
• K.3*.%+!4%+'!
Enter!the!full!name!of!the!application!or!file!(for!example:!DemoVideo.wmv)!
!
• K.3*.%+!K%,O!
Enter!the!full!file!path!of!the!application!or!file!(for!example:!
C:\users\public\videos\DemoVideo.wmv)!
!
*Note!that!the!M300!has!three!discreet!access!devices!per!kit.!The!L300!lists!only!one!station,!as!it!is!a!
single]user!device.!!

NComputing!vSpace!Management!Center!User!Manual!!
Page!=G!of!>?!
331208_v2!
?09!A;,35C3*7)!E$,73)6!@%J!
The!Auto]Login!Options!Tab!provides!administrators!with!a!means!of!automatically!logging!their!devices!
in!to!a!Windows!session!using!pre]specified!credentials!as!soon!as!they!connect!to!a!given!server.!
!
• D)%J<'!%;,3!<3*7)!,3!O36,!6'."'.!
Check!to!enable!auto!login!of!the!selected!station*!
!
• :6'.)%+'V!K%66N3.8V!P3+%7)!
Enter!the!desired!Windows!login!credentials!and!domain!information!into!these!fields.!!
!
*Note!that!the!M300!has!three!discreet!access!devices!per!kit.!The!L300!lists!only!one!station,!as!it!is!a!
single]user!device.!!
!
!

NComputing!vSpace!Management!Center!User!Manual!!
Page!=?!of!>?!
331208_v2!
?0S!F7.+N%.'!:$8%,'!@%J!
The!Firmware!Update!Tab!is!used!to!manage!periodic!device!firmware!upgrades!and!provides!multiple!
avenues!of!installing!files!onto!the!access!device.!
!
• #'%.&O!%)8!;$8%,'!,3!<%,'6,!27.+N%.'!2.3+!"#$%&'!#'."'.!3.!2.3+!(%)%*'+'),!#'."'.!
In!this!mode,!the!device!will!look!to!its!vSpace!Server!and!vSpace!Management!Center!server!(if!
available)!for!updated!firmware!if!an!update!is!initiated.!
!
• #'%.&O!%)8!;$8%,'!2.3+!%)!F@K!87.'&,3.M!
In!this!mode,!the!administrator!can!specify!the!URL,!user!name,!and!password!of!an!FTP!folder!
containing!a!firmware!index!file.!The!device!will!download!and!update!it’s!firmware!using!the!
index.txt!file!to!determine!which!firmware!version!it!should!use!(favoring!the!most!recent).!
!
• :$8%,'!2.3+!%!6$'&727'8!27.+N%.'!27<'!3)!%)!F@K!6'."'.!
In!this!mode,!the!administrator!can!specify!the!URL,!user!name,!and!password!of!an!FTP!folder!
containing!a!specific!firmware!file.!The!device!will!download!and!update!using!that!specific!file.!
This!can!be!used!to!downgrade!to!a!previous!firmware!version!if!desired.!
!
• A;,3+%,7&!;$8%,'!
Enabling!this!feature!instructs!the!device!to!check!its!designated!source!(selected!from!the!
options!above)!each!time!it!boots!up.!If!new!firmware!is!discovered,!it!will!be!downloaded!and!
installed!automatically.!

NComputing!vSpace!Management!Center!User!Manual!!
Page!=>!of!>?!
331208_v2!
?0U!#;++%.M!@%J!
The!Summary!Tab!contains!a!breakdown!of!each!of!the!settings!selected!from!the!previous!tabs!and!
serves!as!a!method!of!double]checking!the!full!set!of!settings!that!are!about!to!be!pushed!to!an!access!
device.!
!
• D87,!
An!Edit!button!is!present!to!the!right!of!each!tab!summary.!This!button!can!be!used!to!quickly!
return!to!a!given!tab!and!alter!its!settings!if!desired.!!
!
• A$$<M!
The!Apply!button!can!be!used!to!finalize!the!configuration!process,!rebooting!the!device!in!the!
progress.!
!
!
!
!
!
!
!

NComputing!vSpace!Management!Center!User!Manual!!
Page!=9!of!>?!
331208_v2!
6.0#N5series%Configuration!
The!N]series!product!line,!including!the!N400,!N500,!and!N500w,!include!features!specific!to!Citrix!
environments,!wireless!networking,!and!advanced!peripheral!configuration!options.!The!following!
sections!detail!each!of!the!configuration!tabs!found!within!the!View!/!Edit!Configuration!menu!of!an!!
N]series!access!devices.!
>0L!_')P'6\,3$!@%J!
The!XenDesktop!Tab!is!used!to!configure!settings!related!to!the!Citrix!environment!as!well!as!login!/!
logoff!behavior.!!
!
• :6'!-7,.7`!A&&'66![%,'N%M!
Enabling!this!feature!will!allow!your!N]series!device!to!access!your!Citrix!environment!securely!
from!outside!your!network!via!the!Citrix!Access!Gateway.!
!
• A;,35<%;)&O!72!3)<M!3)'!%$$<7&%,73)!76!$;J<76O'8!
If!only!one!application!is!published!to!a!given!user!account,!that!application!will!automatically!be!
launched!on!login.!
!
• A;,35<3*322!3)!<%6,!%$$<7&%,73)!a;7,!
When!enabled,!the!device!will!automatically!log!out!when!the!last!active!application!is!closed.!
!
• A;,35&3)27*;.'!YPb-KZ!
When!enabled,!the!device!will!use!DHCP!tags!to!locate!it’s!XenDesktop!Services!Site.!When!
disabled,!the!site!can!be!manually!entered.!!
!
• K%66N3.8!.'a;7.'8!23.!;)<3&\7)*!,O76!8'"7&'!;$3)!N%\';$!
When!enabled,!the!user!will!be!required!to!enter!a!password!when!waking!the!device!up!from!
standby.!

NComputing!vSpace!Management!Center!User!Manual!!
Page!=S!of!>?!
331208_v2!
>0=
NComputing!vSpace!Management!Center!User!Manual!!
Page!=U!of!>?!
331208_v2!
>0/!P76$<%M!@%J!
The!Display!Tab!contains!configuration!options!related!to!screen!resolution!and!behavior.!!
!
• T'63<;,73)!
This!dropdown!menu!contains!all!monitor!resolutions!compatible!with!the!device!in!question.!!
!
• c%<<$%$'.!
Allows!the!administrator!to!select!a!desktop!background!image!for!use!within!the!N]series!GUI.!
!
• D)%J<'!6&.'')!6%"'.!
Check!to!enable!the!device!screen!saver,!which!will!turn!off!the!display!signal!and!allow!the!
connected!monitor!to!enter!its!power!save!mode!once!idle!for!a!specified!period!of!time.!
!
• #<''$!,7+'!
This!slider!allows!the!administrator!to!select!the!amount!of!idle!time!a!device!will!wait!before!
entering!screen!saver!mode.!
!
!
!
!
!
!

NComputing!vSpace!Management!Center!User!Manual!!
Page!/1!of!>?!
331208_v2!
>0G!4',N3.\!@%J!
The!network!tab!contains!a!full!set!of!common!network!settings!to!be!used!by!the!selected!device.!
!
• EJ,%7)!RK!%88.'66!%;,3+%,7&%<<M!
Selecting!this!option!places!the!device!into!DHCP!mode,!causing!it!to!automatically!obtain!its!
network!settings!from!the!local!DHCP!server.!
!
• :6'!,O'!23<<3N7)*!RK!%88.'66!
Selecting!this!option!allows!the!administrator!to!specify!their!device’s!network!settings.!
!
• RK!%88.'66V!#;J)',!+%6\V!P'2%;<,!*%,'N%MV!K.7+%.M!P4#V!#'&3)8%.M!P4#!
Standard!network!settings,!including!a!secondary!DNS!field!for!failover!purposes.!
!
!
!
!
!
!

NComputing!vSpace!Management!Center!User!Manual!!
Page!/L!of!>?!
331208_v2!
>0?!P%,'!X!@7+'!@%J!
The!Date!/!Time!Tab!allows!the!administrator!to!control!clock!settings!within!the!N]series!device.!!
!
• @7+'!Q3)'!
This!dropdown!is!used!to!select!the!time!zone!that!the!device!will!use.!
!
• #',!8%,'!%)8!,7+'!%;,3+%,7&%<<M!
Enabling!this!feature!allows!the!N]series!device!to!independently!poll!and!verify!the!current!time!
using!the!time!server!of!your!choice.!The!Time!Server!field!can!be!used!to!specify!which!time!
server!or!service!the!device!should!use.!
!
!
!
!
!
!
!
!
!
!
!

NComputing!vSpace!Management!Center!User!Manual!!
Page!/=!of!>?!
331208_v2!
>0>!#'&;.7,M!@%J!
The!Security!Tab!contains!several!options!that!help!to!secure!the!N]series!device,!its!session,!and!its!
connection!to!the!Management!Zone.!
!
• (%)%*'+'),!H3)'!Y#'&;.'!+38'Z!
Enabling!secure!mode!for!a!device!prevents!it!from!automatically!joining!a!new!Management!
Zone!in!the!event!that!it!loses!connection!with!its!current!Zone.!Disabling!this!feature!allows!the!
device!to!automatically!connect!to!another!Zone!(if!one!is!available).!!
!
• A8+7)!$%66N3.8!.'a;7.'8!
Enabling!this!feature!causes!the!device!to!prompt!for!a!password!(specified!within!the!Password!
field)!whenever!a!user!attempts!to!access!the!configure!menu!of!an!N]series!device.!
!
• C3&\!@%J6!
This!menu!allows!the!administrator!to!select!which!tabs!are!“locked”.!Leaving!certain!tabs!
unlocked!can!provide!users!with!varying!levels!of!control!over!their!device!and!environment.!!

NComputing!vSpace!Management!Center!User!Manual!!
Page!//!of!>?!
331208_v2!
!
• R+$.7"%,%!K.3"'RP!')%J<'8!
Enabling!this!feature!allows!the!N]series!device!to!make!use!of!Imprivata’s!OneSign,!RFID!card!
access!technology.!The!Hostname/IP!field!stores!the!Imprivata!Bootstrap!Server.!For!more!
information!on!this!feature,!visit!the!following!Knowledge!Base!article:!
http://www.ncomputing.com/kb/HOW]TO]Imprivata]OneSign]Integration_409.html!
!
• W4-!')%J<'8!
Enabling!this!feature!allows!VNC!clients!to!connect!to,!view,!and!control!the!N]series!device!
remotely.!The!Mode!dropdown!defines!the!extent!of!this!control.!
!
• W4-!$%66N3.8!.'a;7.'8!
Enabling!this!feature!forces!the!connecting!VNC!client!to!enter!a!password,!specified!within!the!
Password!field.!
!
!
!
!
!
!

NComputing!vSpace!Management!Center!User!Manual!!
Page!/G!of!>?!
331208_v2!
!
• A88!-'.,727&%,'!
The!-O336'!F7<'!button!within!this!section!allows!administrators!to!manually!add!security!
certificates!to!an!N]series!device.!Once!the!certificate!is!located!and!selected,!use!the!:$<3%8!
button!to!add!it!to!the!device’s!currently!available!certificates.!
!
• A"%7<%J<'!-'.,727&%,'6!
This! field! lists! all! currently! installed! security! certificates.! Certificates! can! be! viewed! in! detail!
using!the!P',%7<6!button!to!the!right!of!the!field,!or!removed!entirely!using!the!T'+3"'!button!
at!the!bottom!of!the!field.!!
!
!
!
!
!
!
!

NComputing!vSpace!Management!Center!User!Manual!!
Page!/?!of!>?!
331208_v2!
>09!]736\!#',;$!(38'!@%J!
The!Kiosk!Setup!Mode!Tab!allows!administrators!to!specify!an!application!that!they!would!like!to!launch!
in!place!of!the!default!desktop!environment.!!
!
• A$$<7&%,73)!P',%7<6!
Enabling!this!feature!and!entering!the!name!of!the!application!(as!published!within!XenApp)!
causes!the!specified!application!to!launch!automatically!on!login.!
!
>0S!A;,3!C3*7)!@%J!
The!Auto!Login!Options!Tab!allows!the!administrator!to!configure!auto!login!functionality.!
!
• A;,35C3*7)!-.'8'),7%<6!
Enabling!this!feature!and!entering!the!required!user!credentials!and!domain!information!will!
cause!the!N]series!to!automatically!log!in!using!the!specified!information!on!connection!with!a!
Citrix!server.!
!
!

NComputing!vSpace!Management!Center!User!Manual!!
Page!/>!of!>?!
331208_v2!
>0U!F7.+N%.'!:$8%,'!@%J!
The!Firmware!Update!Tab!is!used!to!manage!periodic!device!firmware!upgrades!and!provides!multiple!
avenues!of!installing!files!onto!the!access!device.!
!
• #'%.&O!%)8!;$8%,'!;67)*!Pb-K!
Instructs!the!N]series!device!to!check!for!updated!firmware!using!DHCP!tags.!For!more!
information!on!using!DHCP!tags!to!automatically!configure!N]series!devices,!consult!the!N]series!
product!user!manual.!!!
!
• :$8%,'!2.3+!%!6$'&727'8!27.+N%.'!27<'!3)!%)!F@K!6'."'.!
In!this!mode,!the!administrator!can!specify!the!URL,!user!name,!and!password!of!an!FTP!folder!
containing!a!specific!firmware!file.!The!device!will!download!and!update!using!that!specific!file.!
This!can!be!used!to!downgrade!to!a!previous!firmware!version!if!desired.!!
!
Note!that!if!a!directory!is!specified!instead!of!a!specific!firmware!file,!the!N]series!will!check!for!
a!Catalog.txt!file!and!update!based!on!the!archive!of!firmware!files!located!within!that!directory.!
This!functionality!is!part!of!the!automatic,!sequential!update!process.!Consult!the!following!
Knowledge!Base!article!for!more!information!on!sequential!updates:!!
http://www.ncomputing.com/kb/HOW]TO]Sequential]N]series]Firmware]Updates_408.html!
!
• A;,3+%,7&!;$8%,'!
Enabling!this!feature!instructs!the!device!to!check!its!designated!source!(selected!from!the!
options!above)!each!time!it!boots!up.!If!new!firmware!is!discovered,!it!will!be!downloaded!and!
installed!automatically.!

NComputing!vSpace!Management!Center!User!Manual!!
Page!/9!of!>?!
331208_v2!
>0L1!T'87.'&,73)!K3<7&M!
The!Redirection!Policy!Tab!provides!administrators!the!ability!to!alter!how!USB!audio!and!printer!
redirection!is!handled!by!the!N]series!device.!!
!
• A;873!
A!number!of!specific!deployment!types,!such!as!those!including!call!centers!that!rely!on!USB!
headsets!to!deliver!microphone!input!to!certain!applications,!will!benefit!from!enabling!Audio!
redirection.!Note!that!while!this!alternate!method!of!USB!redirection!is!enabled,!users!may!
experience!reduced!audio!playback!quality!when!playing!video!or!browsing!multi]media!
intensive!websites.!
!
• K.7),'.!
Enabling!printer!redirection!can!resolve!issues!with!certain!printer!specific!OEM!applications!
within!XenDesktop.!
Due!to!the!deployment]specific!design!of!these!features,!it!is!recommended!that!these!options!be!
enabled!in!a!test!environment!prior!to!deployment!into!a!live!environment!to!ensure!that!the!resulting!
functionality!conforms!to!the!requirements!of!the!deployment.!!
>0LL!]'MJ3%.8!@%J!
The!Keyboard!Tab!allows!administrators!to!configure!the!regional!settings!of!the!N]series’!keyboard.!
!
• -7,.7`!T'&'7"'.!X!C3*7)!C%M3;,!
Using!the!drop!down!menus,!administrators!can!specify!the!keyboard!localization!used!for!the!
N]series!GUI!and!the!Citrix!Receiver!environment!independently.!!
!
• D)%J<'!4:(CE-]!
Enabling!this!feature!causes!the!NUMLOCK!key!to!be!ON!by!default!when!the!device!is!turned!
on.!

NComputing!vSpace!Management!Center!User!Manual!!
Page!/S!of!>?!
331208_v2!
>0L=!A;873!@%J!
The!Audio!Tab!allows!administrators!to!enable!or!disable!audio!features.!
!
• D)%J<'!6$'%\'.6!
Controls!speaker!(audio!output)!functionality.!
!
• D)%J<'!+7&.3$O3)'!
Controls!microphone!(audio!input)!functionality.!
!
>0L/!K.7),'.6!@%J!
The!Printers!Tab!allows!the!administrator!to!associate!printers!with!an!N]series!device.!
!
• A88!K.7),'.!
Using!the!drop!down!menus!to!select!printer!Type!and!Make,!and!the!model!field!to!enter!the!
exact!model!name!of!the!printer!(as!listed!in!the!device!driver!name),!printers!can!be!added!to!a!
device.!
!
• A"%7<%J<'!K.7),'.6!
Multiple!printers!can!be!associated!with!a!given!device,!and!all!associated!printers!are!listed!in!
this!field.!
!

NComputing!vSpace!Management!Center!User!Manual!!
Page!/U!of!>?!
331208_v2!
>0LG!#&%))'.6!@%J!
The!Scanners!Tab!allows!for!the!association!of!SANE!standard!compatible!scanners!with!N]series!
devices.!
!
• -3)27*;.'!#&%))'.!
Enabling!Scanner!server!allows!the!N]series!device!to!access!network!and!USB!based!scanners.!!
!
• A88!#&%))'.!
Using!the!Type!dropdown,!Port,!Client!IP,!and!Scanner!IP!fields!(if!applicable)!allow!the!
administrator!to!specify!USB!and!network!printers!for!association!with!the!N]series!device.!
!
• A"%7<%J<'!#&%))'.6!
Multiple!scanners!can!be!associated!with!a!given!device,!and!all!associated!scanners!are!listed!in!
this!field.!
!
!
!
!
!
!

NComputing!vSpace!Management!Center!User!Manual!!
Page!G1!of!>?!
331208_v2!
>0L?!#'.7%<!P'"7&'6!@%J!
As!of!firmware!1.4.X,!N]series!devices!support!the!use!of!serial!devices!over!USB.!This!is!one!of!two!
menus!that!allow!administrators!to!configure!N]series!devices!for!use!with!serial!peripherals.!!
!
• A88!#'.7%<!P'"7&'6!
The!COM!Port,!Baud!Rate,!Size,!Parity,!Flow!Ctrl,!and!Stop!Bits!drop!down!menus!are!used!to!
configure!a!given!serial!device!for!use!with!an!N]series!access!device.!Consult!the!peripheral!
user!manual!for!guidance!on!the!values!that!should!be!used.!Use!the!#%"'!button!to!finalize!
addition!of!a!serial!device!once!the!desired!values!have!been!set.!
!
• A"%7<%J<'!#'.7%<!P'"7&'6!
Multiple!serial!devices!can!be!associated!with!a!given!device,!and!all!associated!devices!are!
listed!in!this!field.!
!
!
!
!
!

NComputing!vSpace!Management!Center!User!Manual!!
Page!GL!of!>?!
331208_v2!
>0L>!:#B!#'.7%<!@%J!
The!USB!Serial!Tab!is!the!second!of!two!tabs!that!allow!serial!devices!to!be!configured!for!use!with!N]
series!access!devices.!
!
• A88!:#B!#'.7%<!
The!vid:pid!field!can!be!used!to!add!serial!devices!over!USB!by!specifying!the!Vendor!and!
Product!ID!of!the!device.!Consult!the!peripheral’s!user!manual!for!guidance!on!the!values!that!
should!be!used!in!this!field.!!
!
• :#B!#'.7%<!P'"7&'6!R)23!
Multiple!serial!devices!can!be!associated!with!a!given!device,!and!all!associated!devices!are!
listed!in!this!field.!
!
!
!
!
!
!
!
!
!
!
!

NComputing!vSpace!Management!Center!User!Manual!!
Page!G=!of!>?!
331208_v2!
>0L9!#;++%.M!@%J!
The!Summary!Tab!contains!a!breakdown!of!each!of!the!settings!selected!from!the!previous!tabs!and!
serves!as!a!method!of!double]checking!the!full!set!of!settings!that!are!about!to!be!pushed!to!an!access!
device.!
!
• D87,!
An!Edit!button!is!present!to!the!right!of!each!tab!summary.!This!button!can!be!used!to!quickly!
return!to!a!given!tab!and!alter!its!settings!if!desired.!!
!
• A$$<M!
The!Apply!button!can!be!used!to!finalize!the!configuration!process,!rebooting!the!device!in!the!
progress.!
!
!

NComputing!vSpace!Management!Center!User!Manual!!
Page!G/!of!>?!
331208_v2!
7.0#Group#Management!
!
The!Group!Management!module!of!vSpace!Management!Center!allows!administrators!to!create!and!
maintain!Device!and!Server!Groups.!This!allows!administrators!to!create!logical!groupings!that!
correspond!to!device!models,!geographical!locations,!or!usage!needs.!
90L!B.3N6'!D`76,7)*
NComputing!vSpace!Management!Center!User!Manual!!
Page!GG!of!>?!
331208_v2!
90=!A88!X!D87,
NComputing!vSpace!Management!Center!User!Manual!!
Page!G?!of!>?!
331208_v2!
!
If!you!wish!to!include!Management!Servers!in!your!Group,!you!may!do!so!at!this!stage.!Click!the!check!
box!next!to!the!Server(s)!you!wish!to!add!and!click!“Add!Management!Servers”.!Click!“Next”!when!you!
are!satisfied!with!your!selections.!
!
!
Once!you!have!finished!selecting!Devices!and/or!Servers!for!your!Group,!you!will!be!presented!with!a!
summary!of!the!Group.!Note!that!even!at!this!stage!in!the!group!creation!process,!you!are!still!free!to!go!
back!and!add!or!remove!devices!and!servers!as!needed.!To!complete!the!group!creation!process,!click!
the!“Next”!button!to!the!bottom!right!of!the!screen.!
!
!
!

NComputing!vSpace!Management!Center!User!Manual!!
Page!G>!of!>?!
331208_v2!
8.0#Settings!
!
The!Administration!module!allows!you!to!configure!the!vSpace!Management!Center!server!itself,!
configure!Authentication!Settings,!upload!firmware!and!wallpapers!to!be!distributed!to!devices,!as!well!
as!other!server!specific!tasks!such!as!registration.!
S0L!"#$%&'!#'."'.6!
The!vSpace!Servers!section!allows!you!to!view!each!of!the!vSpace!servers!within!the!Management!Zone!
and!connect!to!them!for!administrative!purposes.!!
!
Along!the!top!of!the!server!list!are!key!details!of!each!listed!server!including!Host!Name,!OS!Type,!and!
Zone!Status.!To!the!right!of!each!row!is!a!Connect!button!that!will!open!a!remote!session!and!allow!you!
to!interact!with!the!NComputing!vSpace!Console!for!the!selected!server!or!make!changes!to!the!server!
itself.!
!
!
!
S0=!P'6\,3$!#'6673)6!

NComputing!vSpace!Management!Center!User!Manual!!
Page!G9!of!>?!
331208_v2!
The!Desktop!Sessions!screen!allows!you!to!view!all!active!vSpace!7.0!sessions!as!well!as!key!information!
such!as!the!model!of!the!device!accessing!the!session!and!the!user!name!of!the!user!logged!in!to!that!
session.!!
!
!
The!Advanced!Search!feature!within!this!screen!allows!
you!to!search!for!sessions!within!the!Management!
Zone!using!variables!such!as!Session!ID,!session!
creation!time,!Device!Name,!Model,!or!vSpace!Server!
information.!This!can!be!especially!useful!for!
deployments!with!hundreds!of!active!devices!and!
sessions.!
! !
!
• D)8!
Clicking!End!to!the!right!of!a!session!ends!the!selected!session.!
!
• -3),.3<!
Clicking!Control!to!the!right!of!a!session!opens!a!vSpace!Client!window!allowing!the!
administrator!to!remotely!control!the!selected!session.*!
!
• W7'N!
Clicking!View!to!the!right!of!a!session!opens!a!vSpace!Client!window!allowing!the!administrator!
to!remotely!view!the!selected!session.*!
!
^Requires!that!vSpace!Client!v1.6.2.2!or!newer!be!installed!on!the!system!that!is!accessing!vSpace!
Management!Center!and!initiating!the!remote!view/control!session.!
!
S0/!(%)%*'!F7.+N%.'!

NComputing!vSpace!Management!Center!User!Manual!!
Page!GS!of!>?!
331208_v2!
The!Manage!Firmware!section!allows!you!to!update!your!inventory!of!device!firmware!as!new!versions!
become!available.!!
!
!
To!add!a!new!firmware!build,!click!the!“Choose!File”!button!at!the!top!of!the!screen!and!navigate!to!the!
file’s!location!within!Windows.!All!currently!stored!firmware!builds!are!displayed!in!a!list!at!the!bottom!
of!the!screen.!
4E@DI!In!Management!Zones!with!multiple!vSpace!Management!Center!servers,!uploading!
firmware!files!to!each!of!the!slave!servers!is!not!necessary.!Only!the!master!server!needs!to!
have!the!files!stored!locally!in!order!to!push!firmware!files!to!access!devices.!Adding!the!
firmware!files!to!the!slave!servers!does!however!provide!added!redundancy!in!the!event!that!
the!master!server!is!taken!offline!and!one!of!the!slave!servers!assumes!it’s!role.!!
!
S0G!:6'.!A8+7)76,.%,73)!
The!User!Administration!screen!allows!you!to!create!and!configure!custom!user!accounts!with!varying!
access!to!vSpace!Management!Center!servers!in!the!event!that!you!do!not!wish!to!use!Active!Directory!
or!a!generic!LDAP!directory!service!for!centralized!authentication.!
!
Existing!user!accounts!are!displayed!at!
the!bottom!of!the!screen.!To!add!a!new!

NComputing!vSpace!Management!Center!User!Manual!!
Page!GU!of!>?!
331208_v2!
user,!click!the!“Add!New!User”!button!to!the!right!of!the!screen.!
!
Enter!the!required!account!information!into!the!fields!provided!and!select!whether!the!user!is!to!be!
given!admin!rights.!If!enabled,!they!will!have!full!administrative!control!over!vSpace!Management!
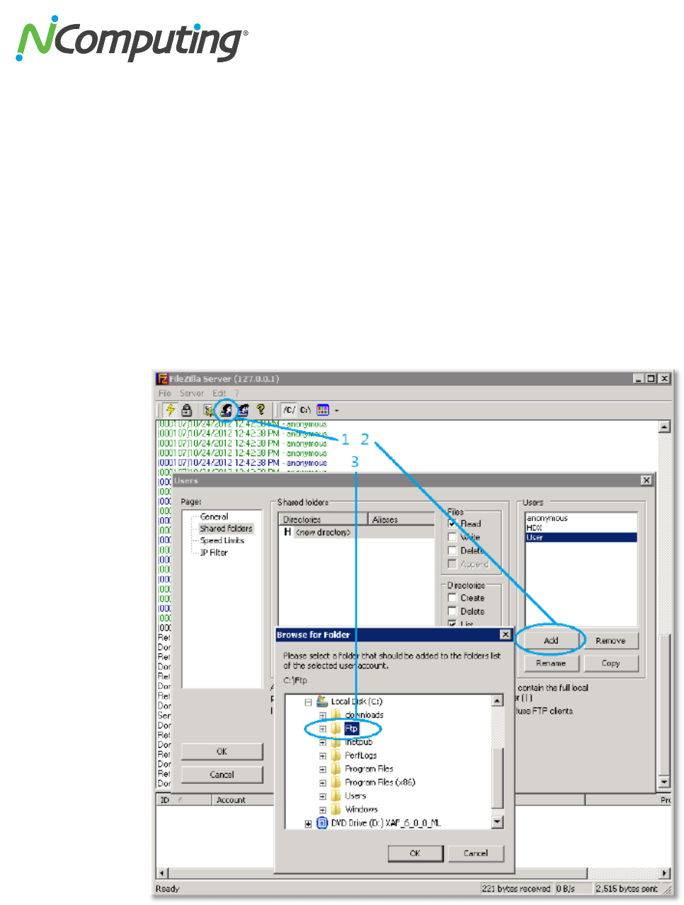
Center!servers!and!their!associated!devices.!If!unchecked,!they!will!connect!as!guests!with!view]only!
privileges.!!
!
Once!you!are!satisfied!with!the!information!entered,!press!the!“Save”!button!to!complete!the!process.!
The!associated!user!will!then!be!able!access!your!vSpace!Management!Center!server(s)!using!these!
credentials.!You!can!return!to!the!User!Administration!screen!at!any!time!to!modify!these!settings.!!
4E@DI!If!authentication!to!vSpace!Management!Center!is!configured!for!use!with!Active!
Directory!or!a!generic!LDAP!directory,!then!most!of!the!options!within!the!User!Administration!
screen!will!be!disabled!to!prevent!them!from!conflicting!with!domain!permissions.!
!
B'6,!K.%&,7&'I!Whether!creating!administrative!accounts!manually!or!using!existing!domain!
accounts,!it!is!strongly!recommended!that!you!create!an!additional,!“backup”!administrative!
account!for!vSpace!Management!Center.!In!the!event!that!the!primary!administrative!account!is!
changed,!lost,!or!for!some!other!reason!becomes!unusable,!the!backup!account!can!be!used!in!
its!place.!
!
!
!
!
!
!
!
S0?!-3)27*;.'!A;,O'),7&%,73)!
The!Configure!Authentication!screen!allows!administrators!to!choose!how!users!can!authenticate!to!
vSpace!Management!Center,!either!through!using!Active!Directory!or!another!vendor’s!generic!LDAP!
based!directory!service.!This!allows!multiple!levels!of!administrative!access!ranging!from!view]only!
privileges!within!vSpace!Management!Center!servers!to!full!editing!permissions.!!

NComputing!vSpace!Management!Center!User!Manual!!
Page!?1!of!>?!
331208_v2!
!
Firstly,!select!whether!or!not!you!wish!for!vSpace!Management!Center!to!use!Active!Directory!or!a!
generic!LDAP!based!directory!service.!By!unchecking!the!“Enable!Authentication”!box,!vSpace!
Management!Center!will!rely!on!the!local!vSpace!Management!Center!user!accounts!you!create!within!
the!User!Administration!section!of!the!Settings!module.!!
If!enabled,!you!are!given!the!choice!between!Active!Directory!integration!or!LDAP.!Use!the!fields!
provided!to!enter!the!name!and!location!of!your!domain!controller.!Then!enter!the!user!credentials!of!a!
valid!domain!admin!account.!Once!done,!press!the!“Save”!button!to!the!bottom!right!of!the!screen.!
4E@DI!The!username!and!password!are!only!used!to!verify!a!successful!connection!with!Active!
Directory/generic!LDAP!directory!service.!
!
!
!
!
!
S0>!(%)%*'+'),!#'."'.!A8+7)76,.%,73)!
The!Management!Server!Administration!screen!allows!administrators!to!control!how!multiple!vSpace!
Management!Center!servers!relate!to!one!another!and!sets!logging!parameters.!!

NComputing!vSpace!Management!Center!User!Manual!!
Page!?L!of!>?!
331208_v2!
!
!
Under!the!(%)%*'+'),!#'."'.!K.3$'.,7'6!section!
of!this!screen,!you!can!decide!whether!new!
management!servers!automatically!join!your!
current!server’s!vSpace!Management!Center!zone,!
or!whether!they!must!be!allowed!to!do!so!via!
manual!acceptance.!You!can!also!set!the!limit!for!
events!in!your!event!log!within!a!certain!timeframe.!
!
The!d37)!+%)%*'+'),!H3)'!section!of!the!screen!
allows!you!to!manually!join!an!existing!vSpace!
Management!Center!zone!by!connecting!to!a!server!
within!that!zone.!If!this!is!the!first!time!a!connection!
between!vSpace!Management!Center!servers!has!
occurred!within!your!domain,!a!new!zone!will!be!
created!automatically!and!your!servers!will!enter!a!
master!/!slave!relationship!based!on!the!order!in!which!they!were!joined.!In!a!scenario!where!server!B!
joins!server!A,!server!A!becomes!the!master.!In!other!words:!the!joining!server!becomes!the!slave!and!
the!server!it!joins!becomes!the!master.!
Lastly,!the!bottom!of!the!screen!displays!a!list!of!servers!within!the!current!server’s!zone.!This!list!
includes!servers!that!have!already!been!joined!and!servers!that!are!awaiting!approval!to!join.!If!this!
screen!is!viewed!from!the!master!server,!you!can!accept!or!reject!server!applications!from!this!list.!You!
can!also!view!the!Management!Zone!ID!from!this!section!of!the!screen,!which!is!unique!to!each!zone.!

NComputing!vSpace!Management!Center!User!Manual!!
Page!?=!of!>?!
331208_v2!
!
S09!T'*76,.%,73)!%)8!C7&')67)*!
The!Registration!and!Licensing!screen!provides!you!with!a!summary!of!your!current!vSpace!
Management!Center!licensing!status!and!lets!you!add!license!keys.!The!initial!registration!process!
consists!of!filling!out!the!-3),%&,!R)23.+%,73)!section!of!this!screen,!and!then!adding!a!license!key!as!
outlined!below.!The!K.3`M!6'."'.!,3!.'*76,'.!<7&')6'6!section!allows!for!the!use!of!a!Proxy!during!
registration!
!
The!-;..'),!#,%,;6!section!to!the!right!of!the!screen!displays!basic!information!on!your!current!vSpace!
Management!Center!registration!status!and!licensing!scheme.!The!bottom!of!the!screen!lists!each!of!
your!currently!installed!licenses.!Note!that!licenses!can!be!continually!added!to!vSpace!Management!
Center!to!accommodate!an!increase!in!the!volume!of!managed!devices!over!time!as!a!deployment!
grows.!
!

NComputing!vSpace!Management!Center!User!Manual!!
Page!?/!of!>?!
331208_v2!
!
!
To!add!licenses!to!your!vSpace!Management!Center!
installation,!click!the!eA88f!button!to!the!bottom!left!
of!the!Registration!and!Licensing!screen!and!enter!the!
serial!number(s)!of!the!license(s)!in!question.!Note!
that!the!Add!button!will!not!appear!until!you!have!
filled!out!the!Contact!Information!section.!
!
S09J!456'.7'6!%)8!"#$%&'!(%)%*'+'),!-'),'.!B;)8<'8!D),7,<'+'),!
!
Customers!who!have!purchased!N]series!devices!!with!vSpace!Management!Center!bundled!can!obtain!
their!complimentary!vSpace!Management!Center!license(s)!by!visiting!the!following!URL!and!entering!
the!required!purchase!information:!
http://www.ncomputing.com/enroll!
For!more!information!on!how!to!activate!bundled!vSpace!Management!Center!and!Premium!Support!
entitlement,!visit!the!following!Knowledge!Base!article:!
http://www.ncomputing.com/kb/N]series]bundled]entitlement]to]vSpace]Management]Center]and]
Premium]Support_345.html!
!
S0S!(%)%*'!c%<<$%$'.6!
The!Manage!Wallpapers!screen!allows!you!to!upload!and!manage!wallpapers!for!use!with!your!N]series!
devices.!The!screen!provides!a!preview!of!stored!wallpapers!and!a!standard!Windows!browse!feature!to!
locate!and!add!additional!wallpapers!to!the!existing!inventory.!
!

NComputing!vSpace!Management!Center!User!Manual!!
Page!?G!of!>?!
331208_v2!
9.0#Common#Usage#Scenarios!
This!section!of!the!user!manual!includes!several!common!usage!scenarios!that!demonstrate!the!use!of!
vSpace!Management!Center!to!perform!some!common!administrative!tasks!such!as!selecting!and!
pushing!firmware!updates!to!multiple!devices!simultaneously,!configuring!devices!using!profiles,!and!
backing!up!vSpace!Management!Center!server!files.!
U0L!A887)*!%)!456'.7'6!8'"7&'!,3!"#$%&'!(%)%*'+'),!-'),'.!
In!this!scenario!we’ll!go!over!the!task!of!linking!NComputing!N]series!devices!to!vSpace!Management!
Center!so!that!they!can!be!remotely!managed!using!the!vSpace!Management!Center!toolset.!!
1. Enter!the!#',,7)*6!(');!from!your!N]series!device!and!click!the!(%)%*'+'),!@%J.!
2. Select!"#$%&'!(%)%*'+'),!-'),'.,!as!shown!below.!
!
3. By!setting!%;,35876&3"'.M!to!Enabled!(default!setting),!your!N]series!device!will!automatically!
join!any!vSpace!Management!Center!server!within!its!subnet.!
4. (Optional):!If!there!is!no!vSpace!Management!Center!server!within!your!device’s!subnet,!or!you!
wish!to!manually!enter!the!vSpace!Management!Center!server’s!location,!you!may!do!so!by!
disabling!Discovery!and!entering!the!IP!address!or!Fully!Qualified!Domain!Name!in!the!#'."7&'6!
field.!
43,'I!You!can!also!configure!your!DHCP!Server!to!automatically!direct!N]series!devices!to!a!vSpace!
Management!Center!server.!Visit!http://www.ncomputing.com/kb/Configuring]DHCP]for]Automatic]N]
series]Configuration_338.html!for!more!details.!
U0=!-3)27*;.7)*!"#$%&'!(%)%*'+'),!-'),'.!N7,O!A&,7"'!P7.'&,3.M!

NComputing!vSpace!Management!Center!User!Manual!!
Page!??!of!>?!
331208_v2!
To!help!keep!your!account!management!centralized!within!your!environment,!vSpace!Management!
Center!includes!the!option!for!users!to!authenticate!to!vSpace!Management!Center!via!Active!Directory.!!
!
L0 From!the!#',,7)*6!module,!navigate!to!the!-3)27*;.'!A;,O'),7&%,73)!screen.!
!
=0 Check!the!box!next!to!“Enable!LDAP!Authentication”!and!then!select!“Active!Directory”!from!the!
-3))'&,73)!@M$'!dropdown.!
!
/0 Enter!the!URL!of!your!Active!
Directory!server!in!the!CPAK!
#'."'.!field.!
!
G0 Enter!the!name!of!your!Domain!in!
the!B%6'!P76,7)*;76O'8!4%+'!
field.!
!
?0 Enter!the!admin!and!user!group!
names!you!wish!to!use!for!vSpace!
Management!Center!
administrators!and!users.!Default!
values!are!provided,!but!you!can!
use!an!alternate!naming!scheme!if!you!desire.!!
!
>0 Supply!the!Username!and!Password!of!a!user!account!with!access!to!your!Active!Directory!
server!in!the!LDAP!Username!and!Password!fields,!and!then!!press!the!“Save”!button!to!the!
bottom!right!of!the!screen.!
!
90 Lastly,!Using!Active!Directory!Users!and!Computers!on!your!AD!server,!create!two!new!user!
groups!with!the!group!names!you!selected!in!6,'$!?.!vSpace!Management!Center!will!convey!
the!appropriate!privileges!to!members!of!these!groups.!(Users!=!read!only.!Admins!=!read/edit.)!
!
!
!
U0/!-3)27*;.7)*!8'"7&'6!;67)*!8'"7&'!$.327<'6!

NComputing!vSpace!Management!Center!User!Manual!!
Page!?>!of!>?!
331208_v2!
In!this!scenario!we’ll!describe!the!process!of!creating,!managing,!and!pushing!device!profiles!to!your!
NComputing!devices.!!
A!device!profile!can!be!created!from!scratch!or!imported!from!any!device!in!your!deployment.!For!the!
purpose!of!this!scenario,!we’ll!import!a!profile,!save!it!as!a!preset,!and!then!push!that!profile!out!to!
additional!devices.!To!do!so,!follow!these!steps:!
!
L0 From!the!P'"7&'!(%)%*'+'),!module!within!vSpace!Management!Center,!open!the!(%)%*'!
P'"7&'6!screen.!!
!
=0 Select!the!device!whose!profile!you!wish!to!store!by!checking!the!checkbox!to!its!left.!
/0 Click!the!“Store!Profile”!button!to!the!top!right!of!the!screen!to!proceed!through!the!profile!
storing!dialog.!
!
G0 (Optional):!You!can!review!and!make!alterations!to!the!profile!you!have!just!created!from!the!
(%)%*'!%)8!A$$<M!K.327<'6!screen!within!the!P'"7&'!(%)%*'+'),!module.!!
!
?0 From!the!(%)%*'!P'"7&'6!screen,!select!the!device(s)!you!wish!to!push!your!new!profile!using!
the!checkboxes!as!in!step!2.!
>0 Once!you!are!satisfied!with!your!selection,!click!the!“Apply!Profile”!button!to!apply!your!new!
profile!to!the!selected!device(s).!

NComputing!vSpace!Management!Center!User!Manual!!
Page!?9!of!>?!
331208_v2!
U0G!A887)*!%!)'N!"#$%&'!(%)%*'+'),!-'),'.!6'."'.!,3!M3;.!"#$%&'!
(%)%*'+'),!-'),'.!Q3)'!
A!group!of!vSpace!Management!Center!servers!working!together!to!manage!your!NComputing!
deployment!is!referred!to!as!a!“management!zone”!or!simply!“zone.”!In!this!scenario!we’ll!discuss!the!
task!of!adding!additional!vSpace!Management!Center!servers!to!your!zone!as!well!as!outline!some!of!the!
benefits!that!multiple!servers!can!offer!administrators.!!
vSpace!Management!Center!servers!will!automatically!join!each!other!to!form!a!management!zone!if!
they!are!within!the!same!subnet!and!the!Management!Server!Auto]Acceptance!feature!is!enabled.!If!the!
Auto]Acceptance!feature!is!not!enabled,!or!differing!subnets!separate!your!vSpace!Management!Center!
servers,!use!the!following!steps!to!manually!join!them!together:!
d37)7)*!%!Q3)'!2.3+!N7,O7)!"#$%&'!(%)%*'+'),!-'),'.I!
!
L0 Open!the!(%)%*'+'),!#'."'.!A8+7)76,.%,73)!section!of!the!#',,7)*6!module!within!vSpace!
Management!Center.!
!
=0 In!the!d37)!+%)%*'+'),!H3)'!field,!
enter!the!IP!address!or!fully!qualified!
domain!name!of!the!vSpace!
Management!Center!server!you!wish!to!
join!in!the!Host!field,!with!the!
appropriate!port!(1284!by!default).!!
4E@DI!If!you!already!have!a!vSpace!Management!Center!Zone!comprised!of!multiple!
vSpace!Management!Center!servers,!you’ll!need!to!join!the!master!server!within!that!
Zone.!The!master!server!is!flagged!as!such!in!the!server!list!at!the!bottom!of!the!
Management!Server!Administration!screen!on!all!servers!within!the!Zone!(as!seen!
below).!
!
/0 From!the!server!you!elected!to!join,!accept!the!join!request!which!should!now!appear!at!the!
bottom!of!the!Management!Server!Administration!screen.!This!completes!the!process!and!
creates!a!vSpace!Management!Center!Zone.!!
!
!

NComputing!vSpace!Management!Center!User!Manual!!
Page!?S!of!>?!
331208_v2!
d37)7)*!%!Q3)'!8;.7)*!R)6,%<<%,73)I!
In!addition!to!joining!from!the!Settings!module,!you!can!also!perform!this!task!automatically!when!you!
install!vSpace!Management!Center.!This!option!is!available!to!you!as!part!of!the!installer.!!
!!!! !
During!the!installation!process,!select!the!Advanced!Installation!option.!In!the!dialog!that!follows,!check!
the!option!titled!“Connect!to!an!existing!management!zone”.!Enter!the!the!IP!address!of!the!vSpace!
Management!Center!server!you!wish!to!join!and!proceed!with!installation.!Your!new!vSpace!
Management!Center!server!will!automatically!join!with!your!existing!Zone!once!the!installation!process!
is!complete.!
!
d37)7)*!%!Q3)'!2.3+!c7)83N6I!
Lastly,!you!can!use!the!CMFconnect!utility!included!with!vSpace!Management!Center!to!join!your!server!
to!a!Zone.!!
1. From!the!Windows!Start!menu,!click!on!vSpace!Management!Center!as!you!would!to!launch!the!
management!interface.!!
2. Click!the!CMFconnect!utility!to!launch!the!connection!dialog!and!proceed!as!directed!through!
the!utility!to!join!your!vSpace!Management!Center!to!an!existing!Zone.!!
!
!
!
!
!

NComputing!vSpace!Management!Center!User!Manual!!
Page!?U!of!>?!
331208_v2!
U0?%!A;,3+%,7)*!#'a;'),7%<!F7.+N%.'!:$8%,'6!
N]series!firmware!is!designed!to!be!applied!sequentially,!with!each!new!build!applied!to!the!previous!
build!in!order!of!their!release.!Administrators!can!manually!step!a!device!through!sequential!firmware!
updates!if!desired,!or!they!can!configure!the!devices!to!perform!a!sequential!update!automatically.!
!
4E@DI!If!a!device!is!updated!out!of!sequence!and!ends!up!skipping!a!firmware!build,!this!can!be!
corrected!by!downgrading!the!device!and!reapplying!the!firmware!update!process!from!
beginning!to!end.!Once!the!device!has!been!updated!to!firmware!version!1.4.1,!the!remainder!of!
the!update!process!can!be!automated,!as!outlined!below.!
!
T'a;7.'+'),6!23.!A;,3+%,7&V!#'a;'),7%<!:$8%,'6!
An!automatic!update!requires!that!the!devices!be!set!to!either!of!the!“automatic”!(DHCP*!or!URL)!
update!modes!(found!in!F7.+N%.'Xc%<<$%$'.!:$8%,'!section!of!the!(%)%*'+'),!@%J!in!the!N]series!
GUI)!and!pointed!to!a!network!accessible!folder**!that!contains!each!of!the!required!firmware!builds.!
The!folder!should!contain!the!desired!firmware!files!themselves!as!well!as!a!catalog.txt!file,!as!pictured!
below:!
!
The!catalog.txt!file!functions!as!a!table!of!contents!for!the!update!service;!listing!each!of!the!firmware!
builds!in!a!given!archive!in!the!order!that!they!were!released.!Below!is!an!example!of!the!contents!of!a!
catalog.txt!file!that!contains!information!for!three!firmware!builds,!ranging!from!build!1.1.1!to!build!
1.3.7.!
Nxxx_FW_ver_1_1_1_1.tar.gz/0/0/0/1/1/1/1/02e90025e8239722e58b62b3a9b92386!
Nxxx_FW_ver_1_2_0_1.tar.gz/0/0/0/1/2/0/1/945434214db5285596a24404a637471d!
Nxxx_FW_ver_1_3_7_2.tar.gz/0/0/0/1/3/7/2/a4f5dcdeb8de66aaabfe804fc3a5ee93!
Each!new!firmware!build!is!released!with!a!catalog.txt!file!containing!a!single!line.!The!above!catalog.txt!
file!contains!three!lines!because!it!was!written!for!an!archive!that!contains!three!firmware!builds.!In!the!
event!that!a!new!firmware!build!was!released,!the!archive!could!be!updated!by!adding!the!firmware!file!
itself!to!the!folder,!and!copying!the!catalog.txt!line!included!with!that!firmware!into!the!archive’s!
catalog.txt!file.!In!this!case,!the!next!firmware!build!would!add!a!fourth!line.!
!
*!Note!that!using!the!DHCP!setting!requires!that!DHCP!tags!be!configured!with!the!appropriate!FTP!
information.!See!the!N]series!User!Manual!for!more!information!on!configuring!DHCP!tags!for!automatic!
updates.!
**!If!a!network!accessible!folder!is!not!available,!or!assistance!is!needed!to!set!up!such!a!resource,!an!
example!is!given!using!FileZilla!at!the!end!of!this!guide.!
!

NComputing!vSpace!Management!Center!User!Manual!!
Page!>1!of!>?!
331208_v2!
U0?J!P7.'&,7)*!456'.7'6!P'"7&'6!@3!@O'!F7.+N%.'!A.&O7"'!:67)*!,O'!456'.7'6![:R!
Once!a!folder!or!archive!is!set!up!with!the!above!listed!requirements,!administrators!can!configure!their!
N]series!devices!on!a!per]device!basis!if!desired.!This!process!is!outlined!in!the!steps!below.!
!
L0 From!the!(%)%*'!K.327<'6!menu,!select!the!N]series!profile!you!wish!to!edit.!If!an!N]series!
profile!does!not!already!exist,!use!the!steps!outlined!in!Section!4.5!of!this!manual!to!create!a!
new!profile!for!the!devices!you!wish!to!update.!
!
2. Navigate!to!the!Management!Tab,!and!then!select!Firmware/Wallpaper!Update!(pictured!
below).!
!
!
3. Using!the!F@KV!:6'.V!%)8!K%66N3.8!27'<86,!enter!the!FTP!location!of!the!newest!firmware!build!
within!the!archive!you!have!created.!(this!will!be!a!file!ending!in!.tar.gz)!
!
4. When!finished,!click!the!:$8%,'!button!to!begin!the!sequential!update.!
!
At!this!point!the!device!will!begin!the!process!of!updating!to!the!newest!version!of!firmware!available!
within!the!archive!you!have!created,!proceeding!through!each!of!the!intervening!builds!between!its!
current!version!and!the!newest!version!as!outlined!within!the!catalog.txt!file.!
!
U0?&!P7.'&,7)*!456'.7'6!P'"7&'6!@3!@O'!F7.+N%.'!A.&O7"'!:67)*!P'"7&'!K.327<'6!
If!a!deployment!includes!vSpace!Management!Center,!administrators!can!configure!all!of!their!N]series!
devices!for!automatic!updates!at!the!same!time!through!the!use!of!P'"7&'!K.327<'6.!Keep!in!mind!that!as!
with!the!device!GUI!method,!the!FTP!folder!and!firmware!archive!must!be!set!up!prior!to!initiating!the!
update.!The!process!for!initiating!the!update!from!vSpace!Management!Center!is!outlined!in!the!steps!
below.!
!
R(KET@A4@!4E@DI!N]series!devices!must!already!be!running!firmware!version!L0=010L!3.!)'N'.!to!
receive!a!firmware!update!from!vSpace!Management!Center.!If!the!intended!devices!are!running!
firmware!older!than!1.2.0.1,!the!device!GUI!method!above!must!be!used!instead.!

NComputing!vSpace!Management!Center!User!Manual!!
Page!>L!of!>?!
331208_v2!
1. From!the!(%)%*'!K.327<'6!menu,!select!the!N]series!profile!you!wish!to!edit.!If!an!N]series!
profile!does!not!already!exist,!use!the!steps!outlined!in!Section!4.5!of!this!manual!to!create!a!
new!profile!for!the!devices!you!wish!to!update.!
!
2. Navigate!to!the!Firmware!Update!Tab!(pictured!below).!
!
3. Check!the!box!next!to!“D87,!6',,7)*6”!setting!at!the!top!of!the!menu,!then!select!“:$8%,'!2.3+!%!
6$'&727'8!27.+N%.'!27<'!3)!%!F@K!6'."'.”.!
!
4. Using!the!F@KV!:6'.V!%)8!K%66N3.8!27'<86!(making!sure!to!re]enter!your!password!in!the!Confirm!
field),!enter!the!FTP!location!of!the!newest!firmware!build!within!the!archive!you!have!created.!
(this!will!be!a!file!ending!in!.tar.gz)!
!
5. Take!a!moment!to!verify!that!all!other!profile!settings!are!as!you!desire!(including!screen!
resolution,!XenDesktop!settings,!etc),!and!apply!the!profile!from!the!#;++%.M!@%J.!
!
6. If!you!have!not!done!so!already,!upload!the!latest!firmware!build!to!your!vSpace!Management!
Center!server,!using!the!(%)%*'!F7.+N%.'!menu!under!the!A8+7)76,.%,73)!@%J.!
!
7. Once!the!above!steps!have!been!completed,!head!to!the!(%)%*'!P'"7&'6!menu!under!the!
P'"7&'!(%)%*'+'),!@%J!and!initiate!a!firmware!update!on!the!devices!of!your!choice,!selecting!
the!most!recent!firmware!version!available.!
!
At!this!point!the!selected!devices!will!begin!pulling!updated!firmware!in!the!order!specified!within!the!
catalog.txt!with!automatic!reboots!between!each!firmware!version!until!the!process!is!complete.!
!

NComputing!vSpace!Management!Center!User!Manual!!
Page!>=!of!>?!
331208_v2!
U0?8!D`%+$<'!32!F@K!F3<8'.!#',;$!:67)*!F7<'Q7<<%!!
In the case of FileZilla, hosting an existing folder on your host system is a simple process. Once
installed, open the FileZilla server interface and complete the following steps:
1. Click on the Users icon at the top left of the FileZilla Server window.
2. Click the Add button under the Users section to the right of the window and create a
new user. (This will be the user account you add to your NComputing device later in this
guide)
3. Add a new folder under the Shared Folders section and select the folder containing
your firmware files. This can be the folder mentioned in the previous section, or any
other folder if you’ve decided to host the files elsewhere. (Note the folder’s path as it will
be important later in this guide)
Your!firmware!files!are!now!shared!and!available!for!download!via!FTP!by!your!devices.!

NComputing!vSpace!Management!Center!User!Manual!!
Page!>/!of!>?!
331208_v2!
10.0#Troubleshooting!
!
D..3.I!@O'.'!76!%!$.3J<'+!N7,O!,O76!c7)83N6!R)6,%<<'.!$%&\%*'0!
Both!Java!and!Apache!Server!are!required!for!vSpace!
Management!Center!to!function!properly.!If!you!
encounter!this!error!during!installation,!check!to!make!
sure!that!you!have!successfully!installed!both!of!these!
components!and!try!again.!For!your!convenience,!
installers!for!both!of!these!products!are!included!as!part!
of!the!“Default”!vSpace!Management!Center!installation!method.!
!
D..3.I!A;,O'),7&%,73)!2%7<'8!
If!you!receive!this!error!while!attempting!to!log!in!to!the!
vSpace!Management!Center!user!interface,!check!that!
you!are!using!the!correct!credentials!and!try!again.!Also!
check!that!your!caps!lock!and!num!lock!settings!are!not!
interfering!with!the!correct!entry!of!your!User!ID!and!
Password.!!
!
(M!8'"7&'!83'6)g,!6O3N!;$!7)!"#$%&'!(%)%*'+'),!-'),'.!
Make!sure!that!you’ve!added!the!device!to!vSpace!Management!Center.!Note!that!this!doesn’t!
necessarily!happen!automatically.!Refer!to!#'&,73)!90L!A887)*!%!P'"7&'!,3!"#$%&'!(%)%*'+'),!-'),'.!
within!this!document!for!detailed!instructions.!For!information!on!configuring!your!DHCP!server!to!
automatically!link!NComputing!devices!to!vSpace!Management!Center,!review!the!following!Knowledge!
Base!article:!http://www.ncomputing.com/kb/Configuring]DHCP]for]Automatic]N]series]
Configuration_338.html!!
Also,!be!sure!that!your!firewall!and!network!security!resources!are!configured!to!allow!vSpace!
Management!Center!to!communicate!with!devices!in!your!environment.!For!detailed!information!on!
Firewall!and!Antivirus!configuration!for!NComputing!products,!review!the!following!Knowledge!Base!
article:!http://www.ncomputing.com/kb/Configuring]Firewall]and]Antivirus]for]NComputing]
Products_63.html!
!

NComputing!vSpace!Management!Center!User!Manual!!
Page!>G!of!>?!
331208_v2!
!
(%)%*'+'),!#'."'.!-3))'&,73)!#,%,;6I!
E22<7)'!
An!offline!status!can!be!an!indication!that!the!NC!
Management!Server!service!is!not!currently!running!on!
the!host!system.!!
To!check!the!status!of!the!Management!Server!service,!
open!the!Services!window!under!Start]>Administrative!
Tools!on!the!host!system!or!simply!run!“services.msc”!
from!the!start!menu.!Once!opened,!search!for!“NC!
Management!Server”.!!
!
b@@K!#,%,;6!?11!D..3.!
An!HTTP!Status!500!error!can!usually!be!resolved!by!
simply!clearing!your!browser’s!cache.!This!error!may!
present!itself!in!certain!rare!cases!including!when!the!
browser!cache!is!not!cleared!after!a!new!version!of!VMC!
is!installed,!as!outlined!in!the!installation!section!of!this!
manual.!!
!
@O'!eD)%J<'!%;,3!<%;)&Of!%)8!eD)%J<'!%;,3!<3*!322f!6',,7)*6!83)g,!6''+!,3!%22'&,!
+M!8'"7&'6!
These!features!have!recently!been!added!to!vSpace!Management!Center!to!give!administrators!more!
options!for!controlling!application!and!session!behavior.!A!future!firmware!release!will!enable!these!
settings!on!the!device!side.!!
!
!

NComputing!vSpace!Management!Center!User!Manual!!
Page!>?!of!>?!
331208_v2!
11.0#Support#and#Additional#Resources!
!
The!Help!module!of!the!Navigation!bar!can!direct!you!to!several!of!NComputing’s!support!resources.!
These!resources!are!outlined!below:!
!
4-3+$;,7)*!@'&O)7&%<!#;$$3.,!
To!request!Technical!Support!for!NComputing!products,!please!visit!the!NComputing!Support!
page!at!http://www.ncomputing.com/support!
4-3+$;,7)*!])3N<'8*'!B%6'!
For!additional!technical!documentation,!solutions,!and!how]toe’s,!visit!
http://www.ncomputing.com/kb/!
!
!
LL0L!P76&<%7+'.6!%)8!C'*%<!R)23.+%,73)!
Information contained in this document may have been obtained from internal testing or from a third party.
This information is for informational purposes only. Information may be changed or updated without
notice. NComputing reserves the right to make improvements and/or changes in the products, programs
and/or specifications described herein anytime without notice. All NComputing software is subject to
NComputing intellectual property rights and may be used only in conjunction with Genuine NComputing
hardware and in accordance to the NComputing End User Licensing agreement and Terms of Use.
www.ncomputing.com
© 2015 ZeroDesktop, Inc. All rights reserved. NComputing and Numo are registered trademarks of ZeroDesktop, Inc. VESA is a
trademark of Video Electronics Standards Association. Kensington is a trademark of ACCO World Corporation. All other
trademarks are the property of their respective owners.