Tripp Lite Smartonline 3 Phase Ups Systems Su20Kx Users Manual 200706017 93 2688 SU 4C
U60KX to the manual dc9ec5b6-74d2-4783-aac4-77af95b326f0
2015-02-02
: Tripp-Lite Tripp-Lite-Smartonline-3-Phase-Ups-Systems-Su20Kx-Users-Manual-451269 tripp-lite-smartonline-3-phase-ups-systems-su20kx-users-manual-451269 tripp-lite pdf
Open the PDF directly: View PDF
.
Page Count: 208 [warning: Documents this large are best viewed by clicking the View PDF Link!]

1
1
5
9
3
7
11
2
6
10
4
8
12
13
14
Owner’s Manual
SmartOnline™ 3-Phase UPS Systems
Models: SU20KX, SU40KX, SU60KX, SU80KX
Input/Output: 220/380V, 230/400V or 240/415V AC, 3O, 4-wire + ground, wye
Not suitable for mobile applications.
1111 W. 35th Street, Chicago, IL 60609 USA
+1 773 869 1234 • www.tripplite.com
Copyright © 2007 Tripp Lite. All trademarks are the sole property of their respective owners.
200706017 93-2688 SU manual 4C.indd 1200706017 93-2688 SU manual 4C.indd 1 11/29/2007 2:02:11 PM11/29/2007 2:02:11 PM

2
1
5
9
3
7
11
2
6
10
4
8
12
13
14
Table of Contents
1 Introduction 3
2 Important Safety Instructions 4
3 Control Panel Features 6
4 Front and Rear Panel Features 7
5 Cabinet Installation 9
5-1 Preparation 9
5-2 Unpacking 9
5-3 Placement 10
6 Internal Battery Connection 11
(Models SU20KX and SU40KX Only)
6-1 Internal Battery Wiring Diagrams 11
6-2 Internal Battery Connection Procedure 13
7 Wiring 16
7-1 Wiring Warnings 16
7-2 Wiring Preparation 16
7-3 UPS System Terminal Block Diagram 17
7-4 External Battery Cabinet Wiring Diagrams 17
7-5 Electrical and Cable Data 18
7-6 External Battery Cabinet Wiring 19
7-7 AC Input/Output Wiring (Single UPS) 20
7-8 AC Input/Output Wiring (Parallel UPS – Single Input) 21
7-9 AC Input/Output Wiring (Parallel UPS – Dual Inputs) 21
8 Operating Modes 22
8-1 Online (Normal) Mode (Single UPS) 22
8-2 Battery Backup Mode (Single UPS) 22
8-3 Auto Bypass Mode (Single UPS) 22
8-4 Manual Bypass Mode (Single UPS) 22
8-5 Online Mode (Parallel UPS) 23
8-6 Battery Backup Mode (Parallel UPS) 23
8-7 Auto Bypass Mode (Parallel UPS) 23
8-8 Manual Bypass Mode (Parallel UPS) 24
8-9 Hot Standby Mode (Parallel UPS) 24
9 Start-Up, Shutdown and Bypass 25
9-1 Control Panel and Breaker Diagrams 25
9-2 Preliminary Checklist (Single UPS) 25
9-3 Normal Start-Up Procedure (Single UPS) 25
9-4 Battery Start-Up Procedure (Single UPS) 26
9-5 Manual Bypass Procedure (Single UPS) 27
9-6 Shutdown Procedure (Single UPS) 27
9-7 Preliminary Checklist (Parallel UPS) 28
9-8 Start-Up Procedure (Parallel UPS) 28
9-9 Shutdown Procedure (Parallel UPS) 29
9-10 Manual Bypass Procedure (Parallel UPS) 30
9-11 Switching from Manual Bypass to Normal (Parallel UPS) 31
10 Display and Confi guration 32
10-1 Control Panel Diagram 32
10-2 Display Hierarchy 32
10-3 Default Display 33
10-4 Status Messages and Diagrams 33
10-5 Main Menu 35
10-6 UPS System “Measure” Menu 35
10-7 UPS System Setup Menu 36
10-8 Bypass Setup Menu 36
10-9 Output Setup Menu 37
10-10 Battery Setup Menu 38
10-11 Local Setup Menu 40
10-12 Maintenance Menu 41
10-13 Statistics Menu 42
10-14 Event Log Menu 43
10-15 Manual Setup & Test Menu 44
10-16 Firmware Upgrade Menu 45
10-17 Other Menu Choices 45
11 Communications 46
11-1 Communications Interfaces 46
11-2 SNMPWEBCARD Slot 46
11-3 Input Dry Contact Interface 46
11-4 Remote Emergency Power Off (EPO) Circuit Diagram 47
11-5 Auxiliary Dry Contact Input Circuit Diagram 47
11-6 External Battery Cabinet Temperature Inputs 47
11-7 External Battery Status Input 47
11-8 Output Dry Contact Interface Detail 48
11-9 Output Dry Contact Circuit Diagram 49
11-10 RS-232 Serial Port Circuit Diagram 50
11-11 Parallel Redundancy Port 50
12 Specifi cations 51
12-1 UPS System Technical Specifi cations 51
12-2 UPS System Floor Loading Table 51
12-3 Battery Pack Floor Loading Table 51
13 Storage and Service 52
14 Warranty 52
Español 53
Français 105
Ðóññêèé 157
Ðóññêèé 157
200706017 93-2688 SU manual 4C.indd 2200706017 93-2688 SU manual 4C.indd 2 11/29/2007 2:02:16 PM11/29/2007 2:02:16 PM

3
1
5
9
3
7
11
2
6
10
4
8
12
13
14
1 – Introduction
Tripp Lite’s SmartOnline 3-Phase UPS Systems (Models SU20KX, SU40KX, SU60KX and SU80KX) are ideal for backing up and protecting data
centers, telecommunications (VoIP), networks, industrial facilities, security/emergency systems and more.
Advanced Features:
True on-line double conversion with superior IGBT inverter technology•
Low input current THD allows 1:1 generator sizing for maximum efficiency and cost savings•
Internal N+1 power module redundancy (SU40KX, SU60KX and SU80KX)•
Built-in parallel or hot standby redundancy (1+1) capability for increased capacity or fault-tolerance•
Up to 80kVA capacity in a compact footprint; up to 160kVA in parallel redundancy (1+1) configuration•
High input power factor and high efficiency with low thermal loss and low noise•
Simplified, easy-to-repair, long-life, high-availability system design•
Redundant auxiliary power and control circuits•
Dual input design with separated rectifier and bypass input•
All models support external battery cabinets for extended battery backup runtime•
High-resolution LCD status screen simplifies operation and delivers detailed operational information, including system block diagrams•
200706017 93-2688 SU manual 4C.indd 3200706017 93-2688 SU manual 4C.indd 3 11/29/2007 2:02:17 PM11/29/2007 2:02:17 PM

4
1
5
9
3
7
11
2
6
10
4
8
12
13
14
2 – Important Safety Instructions
SAVE THESE INSTRUCTIONS
All sections of this manual contains instructions and warnings that should be followed during the installation and operation of the UPS
systems described in this manual. Read all instructions thoroughly before attempting to move, install or operate the UPS systems described in
this manual. Failure to comply may invalidate the warranty and cause property damage and/or personal injury.
Location Warnings
Install the UPS system in a controlled indoor environment, away from moisture, temperature extremes, flammable liquids and gasses, conductive •
contaminants, dust and direct sunlight.
Install the UPS system in a • level, structurally sound location.
The UPS system is extremely heavy; be extremely careful when moving or lifting the unit.•
Operate the UPS system at indoor temperatures between 32° F and 104° F (0° C and 40° C) only. For best results, maintain indoor temperatures •
between 62° F and 84° F (17° C and 29° C).
Leave adequate space around all sides of the UPS system for proper ventilation. Do not block, cover or insert objects into the external ventilation •
openings of the cabinet.
Do not place any object on the unit, especially containers of liquid.•
Do not mount the unit with its front or rear panel facing down (at any angle). Mounting in this manner will seriously inhibit the unit’s internal •
cooling, eventually causing product damage not covered under warranty.
Do not install the UPS system near magnetic storage media, as this may result in data corruption. Keep all recorded magnetic media a minimum •
of 60 cm (24 inches) away from the UPS system.
Do not attempt to stack the UPS system. Attempting to stack the UPS system may cause permanent damage and create a potential for serious •
personal injury.
The casters are designed for minor position adjustments within the final installation area only. The casters are not designed for moving the UPS •
system over longer distances.
The casters are not designed to provide long-term support for the UPS system after final installation. Use the levelers to provide long-term •
support.
When moving the UPS system, push from the front or rear, not from the sides.•
Do not attempt to unpack or move the UPS system without assistance.•
Connection Warnings
The UPS system must be installed in accordance with the requirements of IEC 60364-4-48. Compliance with the following standards •
is required: EN 50091-1-1, EN 50091-2 Class A, IEC 61000-4-2 Level 4, IEC 61000-4-3 Level 3, IEC 61000-4-4 Level 4, IEC 61000-4-5
Level 4, IEC 61000-4-6.
The UPS system contains hazardous high voltages that have the potential to cause personal injury or death from electric shock.•
The UPS system has its own energy source (battery – internal and/or external). The output terminals may be live even when the UPS system is •
not connected to an AC supply.
The power supply for the UPS system must be 3-phase rated in accordance with the equipment nameplate.•
The power supply for the UPS system must be suitably grounded according to all applicable electrical wiring regulations.•
If the UPS system receives power from a motor-powered AC generator, the generator must provide clean, filtered, computer-grade output.•
Use of this equipment in life support applications where failure of this equipment can reasonably be expected to cause the failure of the life •
support equipment or to significantly affect its safety or effectiveness is not recommended. Do not use this equipment in the presence of a
flammable anesthetic mixture with air, oxygen or nitrous oxide.
The UPS system is designed to power modern computer loads and associated peripheral devices. Do not use the UPS system to power pure •
inductive or capacitive loads.
Input and output wiring should be performed by trained, qualified electricians only.•
Due to high leakage current, a proper earth ground connection is essential before connecting the AC supply.•
Isolate the UPS system before working on the circuit. An easily accessible disconnect device should be incorporated in the fixed wiring. The •
disconnect device must be a 4-pole device and must disconnect all line conductors and the neutral conductor.
200706017 93-2688 SU manual 4C.indd 4200706017 93-2688 SU manual 4C.indd 4 11/29/2007 2:02:17 PM11/29/2007 2:02:17 PM

5
1
5
9
3
7
11
2
6
10
4
8
12
13
14
2 – Important Safety Instructions
Battery Warnings
The UPS system does not require routine maintenance. There are no user-serviceable parts inside. Only qualified service personnel should open •
the access panels for any reason.
Batteries present a risk of electrical shock and burns from high short-circuit current. Battery connection or replacement should be performed •
only by qualified service personnel, observing proper precautions. Turn off the UPS system before connecting or disconnecting internal
batteries. Use tools with insulated handles. Do not open the batteries. Do not short or bridge the battery terminals with any object.
Replace batteries with equivalent batteries available from Tripp Lite. Do not operate the UPS system without batteries.•
The batteries are recyclable. Refer to local codes for disposal requirements.•
Do not dispose of the batteries in a fire, mutilate the batteries or open the battery coverings.•
Battery fuses should be replaced by qualified service personnel only. Blown fuses must be replaced with the same number and type of fuses. •
Potentially lethal voltages exist within the UPS system as long as the battery supply is connected. Service and repair should be performed •
by trained personnel only, while the UPS system is turned off or placed into bypass mode. Disconnect internal batteries (if present) before
performing any service work by switching off the internal battery circuit breaker and removing the battery fuse(s). Disconnect external batteries
(if present) by switching off the external battery cabinet breaker and disconnecting the external battery cabling from the UPS system.
Do not connect or disconnect batteries when the UPS system is operating from the battery supply or when the unit is not in bypass mode.•
Do not remove the plastic sleeves covering internal batteries.•
Internal and external batteries must be replaced by equivalent batteries available from Tripp Lite.•
Before connecting an external battery cabinet to the UPS system, read the external battery cabinet’s documentation. Use only external battery •
cabinets that have been approved by Tripp Lite.
If the UPS system remains off for an extended period of time, it should be turned on periodically to allow the batteries to recharge. The UPS •
system should be turned on and the batteries should be recharged at least one uninterrupted 24-hour period every 3 months. Failure to recharge
the batteries periodically may cause irreversible battery damage.
Wiring Warnings
See • Section 7-1 for wiring warnings
200706017 93-2688 SU manual 4C.indd 5200706017 93-2688 SU manual 4C.indd 5 11/29/2007 2:02:17 PM11/29/2007 2:02:17 PM

6
1
5
9
3
7
11
2
6
10
4
8
12
13
14
3 – Control Panel Features
“NORMAL” LED:• This green light illuminates to indicate that the UPS system is in online (normal) mode. The primary AC input supply is
present and within standard operating parameters.
“BATTERY” LED:• This amber light illuminates when the UPS system is in battery backup mode, discharging the batteries to provide power
to connected equipment. An audible alarm will also sound.
“BYPASS” LED:• This amber light illuminates when the UPS system is in bypass mode (auto bypass or manual bypass). Battery backup
power will not be available to connected equipment while the UPS system is in bypass mode, but connected equipment loads will be
supported by the bypass (reserve) power source.
“FAULT” LED:• This red light illuminates when any UPS system or input power fault occurs. Available diagnostic information will be
displayed on the LCD screen.
LCD Status Screen:• This illuminated LCD status screen displays text and graphics to indicate a wide range of UPS system operating
conditions and diagnostic data. Note: The LCD backlight will turn off after 10 minutes of inactivity. Turn on the backlight by momentarily
pressing the ON button or one of the scroll buttons.
“ESC” (Escape) Button:• Press this button to return to the previous page or menu.
Scroll Buttons (• and ): Press these buttons to move the cursor up or down and navigate the control panel menus and screens. These
buttons are also used for data entry in several screens.
Enter Button (• ): Press this button to select a menu item or confirm a setting change.
ON Button:• Press and hold this button for 3 seconds to turn the UPS system’s inverter ON.
OFF Button:• Press and hold this button for 3 seconds to turn the UPS system’s inverter OFF. If the UPS system is in online (normal) mode,
it will switch to auto bypass mode. Note: If the UPS system remains off for an extended period of time, the batteries should be recharged
periodically. The UPS system should be turned on and the batteries should be recharged at least one uninterrupted 24-hour period every
3 months. Failure to recharge the batteries periodically may cause irreversible battery damage.
“EPO” (Emergency Power Off) Button:• Press this button to turn the UPS system’s output OFF and also disable bypass output.
If the UPS system is in battery backup mode when the EPO button is activated:
Main output and bypass output are turned off, the alarm sounds, fans shut down after approximately one minute, and control circuitry •
remains active.
Releasing the EPO button (by pressing it again) turns off the UPS system completely, including the alarm and control circuit. Press the •
ON button for 3 seconds to restart the UPS system.
If the UPS system is in online (normal) mode when the EPO button is activated:
Main output and bypass output are turned off, the alarm sounds, fans and control circuitry remain active.•
Releasing the EPO button (by pressing it again) turns off the alarm and places the UPS system in auto bypass mode. Press the ON button •
for 3 seconds to return the UPS system to online (normal) mode.
See Section 10 – Display and Configuration for detailed information about the control panel’s menus and displays.
A
A E F G H I J KBCD
B
C
D
E
F
G
H
I
J
K
200706017 93-2688 SU manual 4C.indd 6200706017 93-2688 SU manual 4C.indd 6 11/29/2007 2:02:18 PM11/29/2007 2:02:18 PM

7
1
5
9
3
7
11
2
6
10
4
8
12
13
14
4 – Front and Rear Panel Features
Note: Individual models may vary from diagrams. Unit shown with front bezels removed.
Control Panel:• The control panel allows the operator to monitor and control the UPS system. See Section 3 – Control Panel Features for
more information.
Internal Power Modules:• 20kVA internal power modules can be replaced in the field without powering down connected equipment loads.
The number of internal power modules varies by model. The internal power modules are capable of N+1 redundancy in SU40KX, SU60KX
and SU80KX models.
Internal Battery Pack Compartment (SU20KX and SU40KX only; shown without batteries):• Internal batteries must be connected by a
qualified electrician. See Section 6 – Internal Battery Connection for more information.
Output Circuit Breaker Switch (Q4):• Controls AC output power.
Manual Bypass Circuit Breaker Switch (Q3):• Controls AC input power to the UPS system during manual bypass operation.
Bypass Input Circuit Breaker Switch (Q2):• Controls AC input power to the UPS system during auto bypass operation.
Main Input Circuit Breaker Switch (Q1):• Controls AC input power to the UPS system during online (normal) operation.
Levelers:• The levelers provide long-term support for the UPS system.
Casters:• The casters are designed for small position adjustments within the final installation location only; they are not designed for moving
the UPS system over longer distances. The casters are not designed to provide long-term support for the UPS system after final installation.
Use the levelers to provide long-term support.
A
A
B
C
D
H H
I I
G
E F
B
C
D
E
F
G
H
I
SU40KX shown (front)
200706017 93-2688 SU manual 4C.indd 7200706017 93-2688 SU manual 4C.indd 7 11/29/2007 2:02:20 PM11/29/2007 2:02:20 PM

8
1
5
9
3
7
11
2
6
10
4
8
12
13
14
Note: Individual models may vary from diagrams. Unit shown with front bezels removed.
Levelers:• The levelers provide long-term support for the UPS system.
Casters:• The casters are designed for small position adjustments within the final installation location only; they are not designed for moving
the UPS system over longer distances. The casters are not designed to provide long-term support for the UPS system after final installation.
Use the levelers to provide long-term support.
Accessory Slot:• Remove the cover panel to install a Tripp Lite SNMPWEBCARD accessory. The SNMPWEBCARD accessory provides an
Ethernet interface for the UPS system and enables remote monitoring and control via SNMP, Web browser or telnet. Call +1 773 869 1234 for
more information about the SNMPWEBCARD accessory.
RS-232 Serial Communications Port:• This DB9 port connects the UPS system to compatible workstations or servers, enabling automatic
shutdown during extended blackouts and monitoring of operating and power conditions.
Parallel Redundancy Port:• This DB9 port connects the UPS system to another UPS system of identical type and capacity for use in a
parallel redundancy (1+1) configuration. See Section 7 – Wiring and Section 8 – Operating Modes for more information.
Input Dry Contact Interface:• This interface receives dry contact signals that allow the UPS system to receive commands and monitor
external battery conditions. See Section 11 - Communications for more information.
Output Dry Contact Interface:• This interface allows the UPS system to send information via dry contact communications. See Section 11 –
Communications for more information.
Internal Battery Circuit Breaker Switch (SU20KX and SU40KX only):• Controls the input/output power of the UPS system’s internal
batteries.
Terminal Block Cover:• Remove the terminal block cover to access the UPS system’s input, bypass input, external battery cabinet, output and
grounding connection terminals. Wiring conduits pass through the circular knockouts in the terminal block cover. See Section 7 – Wiring for
more information, including a detailed diagram of the terminal block.
H
I
J
K
L
M
N
O
P
4 – Front and Rear Panel Features (continued)
H
L
H
P
O
N
M
J
K
I I
SU40KX shown (rear)
200706017 93-2688 SU manual 4C.indd 8200706017 93-2688 SU manual 4C.indd 8 11/29/2007 2:02:21 PM11/29/2007 2:02:21 PM

9
1
5
9
3
7
11
2
6
10
4
8
12
13
14
5 – Cabinet Installation
Read Section 2 – Important Safety Instructions Before Installation
5-1 Preparation
The UPS system must be installed in a structurally sound area with a level floor that is able to bear the weight of the UPS system, any external
battery cabinet and other equipment that will be installed nearby. The installation site should also have a dedicated AC circuit available that is
compatible with the UPS system’s input requirements. (See Section 12 – Specifications for details on input requirements and floor loading
requirements.) Before unpacking the unit, you should transport the shipping container closer to the final installation site to minimize the distance
you will need to move the unit after the protective shipping container has been removed. If you plan to store the UPS system for an extended
period before installation, follow the instructions in Section 13 – Storage and Service. (Unpacking and storage instructions are also printed on the
“Unpacking and Storage Instructions” sheet secured to the shipping container.) Warning: Do not attempt to unpack or move the UPS system
without assistance.
5-2 Unpacking
Inspect the shipping container(s) for visible damage. If you •
determine that the unit has been damaged during shipping, contact
Tripp Lite for assistance. Do not attempt to use the UPS system if
it has been damaged or mishandled.
Confirm that the shipping container is upright and use a •
screwdriver to remove its top panel, front panel and back panel.
Also remove the plastic wrap and interior cushioning material.
Confirm that the model name and rating at the rear of the cabinet
match the unit you ordered. Examine the cabinet for any damaged
or loosened parts. Confirm that the shipping container includes the
accessories that ship with the unit. The UPS system should include
an RS-232 serial cable, a parallel redundancy cable, a remote EPO
wiring connector, a dry contact input connector (4 contacts), a dry
contact output connector (12 contacts) and a software CD-ROM. If
anything is missing or damaged, contact Tripp Lite for assistance.
Confirm that the unit is stable, then remove the side panels from •
the shipping container.
Remove the bolts from the shipping brackets securing the unit •
to the pallet, then remove the shipping brackets from the UPS
system. Warning: Be extremely careful, as the unit could shift
unexpectedly.
Use several of the screws you removed in step 2 to attach the top •
panel of the shipping container to the front edge of the shipping
pallet. The smooth surface of the panel should face upward so
that it can be used as a ramp for rolling the unit off the shipping
pallet. Do not attempt to use the top panel as a ramp if it is cracked
or otherwise structurally damaged. Make sure the casters at the
bottom of the unit are unlocked. Using extreme caution, slowly roll
the unit down the ramp with the aid of several assistants.
1
2
3
4
5
1
4
3
2
5
200706017 93-2688 SU manual 4C.indd 9200706017 93-2688 SU manual 4C.indd 9 11/29/2007 2:02:22 PM11/29/2007 2:02:22 PM

10
1
5
9
3
7
11
2
6
10
4
8
12
13
14
5 – Cabinet Installation (continued)
5-3 Placement
Use the casters to move the UPS system for a short distance over •
a level, smooth, stable surface. Do not attempt to use the casters
to move the UPS system over longer distances. The UPS system
should be moved close to its final installation location inside
its shipping container before it is unpacked from the shipping
container. Use a mechanical device of sufficient capacity to move
the shipping container. Warning: The UPS system could tip if it
is moved over an unstable surface. Be extremely careful when
moving the UPS system. Push the UPS system from the front or
rear, not from the sides.
Position the UPS system in a structurally sound area with a •
level floor that is able to bear the weight of the UPS system,
any external battery cabinets and other equipment that will be
installed nearby. The installation site should also have a dedicated
AC circuit available that is compatible with the UPS system’s
input requirements. (See the Section 12 – Specifications for
more information about input requirements and floor loading
requirements.) The UPS system must be installed in a clean,
secure environment with a relative humidity less than 90% (non-
condensing). Operate the UPS system at indoor temperatures
between 17° C and 29° C (62° F and 84° F). Prevent damage to
cabling by using suitable protective conduits. In order to maintain
proper airflow and service access, you must maintain the following
clearances:
At least 100 cm clearance in front of the UPS system.•
At least 50 cm clearance behind the UPS system.•
At least 50 cm clearance above the UPS system.•
Warning: The cooling fans circulate air from front to back. Do not
use any air conditioning or fan that blows air directly toward the
rear of the UPS system.
After moving the UPS system to its final location, lock the casters •
A and use the levelers B to stabilize the cabinet. Ensure that all
four levelers make firm contact with the floor.
For emergency use, install a fire extinguisher rated for energized •
electrical equipment fires (Class C rating or exact equivalent, with
a non-conductive extinguishing agent) near the UPS system.
1
2
3
4
1
2
3
4
50 cm
50 cm
100 cm
A
B
200706017 93-2688 SU manual 4C.indd 10200706017 93-2688 SU manual 4C.indd 10 11/29/2007 2:02:23 PM11/29/2007 2:02:23 PM

11
1
5
9
3
7
11
2
6
10
4
8
12
13
14
6 – Internal Battery Connection (Models SU20KX and SU40KX Only)
DANGER! LETHAL HIGH VOLTAGE HAZARD!
Potentially lethal high voltage exists within the batteries, even when not connected to a UPS system. Battery connection
should be performed by qualifi ed service personnel only, following all the precautions listed in this manual and adhering to
local electrical codes. Read Section 2 – Important Safety Instructions before proceeding.
Internal battery connection is for models SU20KX and SU40KX only. Each internal battery pack consists of two strings of batteries: one string
with a black cable and one string with a red cable. The number of internal battery packs varies with model.
6-1 Internal Battery Wiring Diagrams
Review the internal battery wiring diagrams prior to connecting the internal batteries. The UPS system can accept up to four internal battery packs
(each pack consists of two strings; each string consists of 10 batteries). The number of internal battery packs varies with model.
SU40KX shown
SU40KX shown
VBoard W1: RED, W2: BLUE, W3: WHITE, W4: BLACK 12V, 9AH, 10PCS
12V, 9AH, 10PCS
12V, 9AH, 10PCS
12V, 9AH, 10PCS
RED RED
RED RED
BLACK BLACK
BLACK BLACK
RED RED
RED RED
BLACK BLACK
BLACK BLACK
B+
W1
W1
W1
W1
W2
W2
W2
W2
12V, 9AH, 10PCS
12V, 9AH, 10PCS
12V, 9AH, 10PCS
12V, 9AH, 10PCS
W4
W4
W4
W4
W3
W3
W3
W3
B-
N
VBoard
200706017 93-2688 SU manual 4C.indd 11200706017 93-2688 SU manual 4C.indd 11 11/29/2007 2:02:24 PM11/29/2007 2:02:24 PM

12
1
5
9
3
7
11
2
6
10
4
8
12
13
14
UPS System
Battery Back
Connector
UPS System
Battery Back
Connector
Fuse Block Bracket
6 – Internal Battery Connection (continued)
SU40KX shown
6-1 Internal Battery Wiring Diagrams (continued)
200706017 93-2688 SU manual 4C.indd 12200706017 93-2688 SU manual 4C.indd 12 11/29/2007 2:02:24 PM11/29/2007 2:02:24 PM

13
1
5
9
3
7
11
2
6
10
4
8
12
13
14
6 – Internal Battery Connection (continued)
6-2 Internal Battery Connection Procedure
Place the UPS system in bypass (or turn it completely off) and turn •
off the internal battery circuit breaker switch, located on the rear of
the UPS system.
Remove the battery access bezels, located on the front of the UPS •
system.
Remove the battery cartridge fuses from each fuse block.•
Disconnect the blue and white jumper cables attached to each fuse •
block. Warning: When disconnecting the jumper cables, pull
them straight away from the fuse block with even force. Do not
wiggle them side-to-side, as this may damage the connector.
Remove the fuse block bracket. Note its orientation before •
removal.
1
2
3
4
5
1
2
3
4
5
200706017 93-2688 SU manual 4C.indd 13200706017 93-2688 SU manual 4C.indd 13 11/29/2007 2:02:25 PM11/29/2007 2:02:25 PM

14
1
5
9
3
7
11
2
6
10
4
8
12
13
14
6-2 Internal Battery Connection Procedure (contiinued)
Slide a battery string with a red cable into an empty slot within •
the battery compartment. Make sure the battery string is oriented
as shown in the diagram. Note: Start with the empty slots at the
bottom of the battery compartment and work toward the empty
slots at the top of the battery compartment.
Slide a battery string with a black cable into an empty slot within •
the battery compartment, next to the battery string that you inserted
in step 6. Make sure the battery string is oriented as shown in the
diagram. Repeat steps 6 and 7 as needed until all the battery strings
have been inserted into the empty battery slots. Note: Depending
on the model of the UPS system, some battery compartment slots
may remain empty.
Reconnect the fuse block bracket. (The letters on the fuse block •
bracket should be upright when it is in the correct orientation.)
Connect the blue and white jumper cables on each internal battery •
pack to the corresponding fuse block. The labeling next to the fuse
block identifies the correct fuse block for each cable.
Insert the battery cartridge fuses into each fuse block. The fuses are •
interchangeable. Make sure the fuses are firmly snapped into place.
Warning: Battery cartridge fuses must be inserted last due to
potential arcing of connectors. Blown fuses must be replaced
by a qualified electrician. Replace only with fuses of the same
type and rating.
7
6 – Internal Battery Connection (continued)
6
7
8
9
6
8
9
10
10
TERMINALS
TERMINALS
SIDE VIEW
SIDE VIEW
200706017 93-2688 SU manual 4C.indd 14200706017 93-2688 SU manual 4C.indd 14 11/29/2007 2:02:29 PM11/29/2007 2:02:29 PM

15
1
5
9
3
7
11
2
6
10
4
8
12
13
14
6 – Internal Battery Connection (continued)
6-2 Internal Battery Connection Procedure (contiinued)
Use a voltmeter (user-supplied) to test the voltage of each internal •
battery pack. Observing proper polarity, connect the voltmeter’s
black probe to the battery pack’s black connector; connect the
voltmeter’s red probe to the battery pack’s red connector. Make
sure the voltmeter’s probes touch the metal contacts inside the
battery pack’s connectors. The battery pack’s acceptable DC
voltage range is between 220V and 280V DC (nominal 240V DC).
If several voltmeter tests yield results outside the acceptable DC
voltage range, contact Tripp Lite for assistance in determining the
possible causes of the incorrect voltage reading before proceeding.
Connect the • black cable for each internal battery pack to the
nearest black connector located inside the UPS system’s battery
compartment. Connect the red cable for each internal battery
pack to the nearest red connector located inside the UPS system’s
battery compartment. Warning: Observe proper polarity by
connecting negative to negative (black to black) and positive
to positive (red to red). Failure to observe proper polarity will
damage the UPS system and create a serious risk of personal
injury and property damage.
Replace the battery access bezels.•
Turn on the internal battery circuit breaker switch. If you placed •
the UPS system in bypass, return it to the previous operating mode.
If you turned the UPS system off, turn it on. If you still need to
wire the UPS system, proceed to Section 7 – Wiring.
Note: If you need to remove or replace internal battery packs, modify
steps 6 and 7 by removing and/or replacing the existing internal battery
packs, as required.
11
11
12
13
13
14
14
240
12
200706017 93-2688 SU manual 4C.indd 15200706017 93-2688 SU manual 4C.indd 15 11/29/2007 2:02:33 PM11/29/2007 2:02:33 PM

16
1
5
9
3
7
11
2
6
10
4
8
12
13
14
7 – Wiring
DANGER! LETHAL HIGH VOLTAGE HAZARD!
All wiring should be performed by a qualifi ed electrician, in accordance with the warnings in this manual and all applicable
electrical and safety codes. Incorrect wiring may damage the UPS system severely and cause serious personal injury and
property damage. Read Section 2 – Important Safety Instructions before proceeding.
7-1 Wiring Warnings
De-energize all input and output power sources of the UPS system before installing cables or making electrical connections.•
Use flexible cable of sufficient length to permit UPS system servicing. The maximum cable length is 10 m (32.8 ft).•
Use ferrule caps to cover termination cables and prevent frayed ends from shorting on the UPS system terminal block.•
Use cabling rated VW-1, FT-1 or better.•
Use cable sleeves and connector clamps.•
The neutral conductor must be the same size as the current conductors.•
Tighten all connections with a torque of at least 3.95 N·m (35 in·lb)•
Confirm that all cables are marked correctly according to their purpose, polarity, phase and diameter.•
If the UPS system’s input/output power source is wye-wye, then “Neutral” and “Ground” must not be connected.•
If the input power source has VNG>0, install an isolation transformer before the UPS system and input power source, then connect the UPS •
system’s “Neutral” and “Ground” together.
For equipment requiring a neutral connection to an IT power distribution system, the disconnect device must be a four-pole device and must •
disconnect all line conductors and the neutral conductor. If a disconnect device interrupts the neutral conductor, it must simultaneously interrupt
all line conductors.
Allow the batteries to charge uninterrupted for 24 hours after the initial wiring connection.•
Observe proper polarity by connecting negative to negative and positive to positive. Failure to observe proper polarity will damage the UPS •
system and create a serious risk of personal injury and property damage.
Observe proper phase by connecting R to R, S to S, T to T and N to N. Failure to observe proper phase will damage the UPS system and create a •
risk of personal injury and property damage.
7-2 Wiring Preparation
De-energize all input and output (AC and DC) of the UPS system and external battery cabinet (if present).•
Mark all cables according to their correct purpose, polarity, phase and diameter.•
Review the diagrams in • Section 7-3 and Section 7-4 to familiarize yourself with the terminal blocks.
Consult the table in • Section 7-5 to find the correct electrical input/output characteristics for the UPS system.
Note: If the UPS system’s input/output power source is wye-wye, then “Neutral” and “Ground” must not be connected. If the input power source
has VNG>0, install an isolation transformer before the UPS system and input power source, then connect the UPS system’s “Neutral” and
“Ground” together.
200706017 93-2688 SU manual 4C.indd 16200706017 93-2688 SU manual 4C.indd 16 11/29/2007 2:02:36 PM11/29/2007 2:02:36 PM

17
1
5
9
3
7
11
2
6
10
4
8
12
13
14
7 – Wiring (continued)
SU80KX and BP480V26 shown for illustration only; consult the battery cabinet’s documentation for exact specifications
7-3 UPS System Terminal Block Diagram
7-4 External Battery Cabinet Wiring Diagrams
Input
Grounding Terminals
RRR
SSS
TTT
NNN+– N
OutputBypass Input External Battery
Connection
+
N
–
+
N
–
External Battery
Cabinet Breaker
Switch
200706017 93-2688 SU manual 4C.indd 17200706017 93-2688 SU manual 4C.indd 17 11/29/2007 2:02:36 PM11/29/2007 2:02:36 PM

18
1
5
9
3
7
11
2
6
10
4
8
12
13
14
7 – Wiring (continued)
7-4 External Battery Cabinet Wiring Diagrams (continued)
7-5 Electrical and Cable Data
Input, Reserve Input, Reserve,
and Output Battery Fuse Output and Battery
Model Input Output Breaker Size Size Cable Size
SU20KX 220/380V, 230/400V 220/380V, 230/400V
or 240/415V AC, 3O, or 240/415V AC, 3O, 50A 60A 14 mm²
4-wire + ground, wye 4-wire + ground, wye
SU40KX 220/380V, 230/400V 220/380V, 230/400V
or 240/415V AC, 3O, or 240/415V AC, 3O, 75A 120A 14 mm²
4-wire + ground, wye 4-wire + ground, wye
SU60KX 220/380V, 230/400V 220/380V, 230/400V
or 240/415V AC, 3O, or 240/415V AC, 3O, 125A 160A 22 mm²
4-wire + ground, wye 4-wire + ground, wye
SU80KX 220/380V, 230/400V 220/380V, 230/400V
or 240/415V AC, 3O, or 240/415V AC, 3O, 150A 220A 38 mm²
4-wire + ground, wye 4-wire + ground, wye
200706017 93-2688 SU manual 4C.indd 18200706017 93-2688 SU manual 4C.indd 18 11/29/2007 2:02:37 PM11/29/2007 2:02:37 PM

19
1
5
9
3
7
11
2
6
10
4
8
12
13
14
7 – Wiring (continued)
7-6 External Battery Cabinet Wiring
Warning: External battery cabinets vary. Read the external battery cabinet’s documentation before attempting to connect it to the UPS
system. Use only external battery cabinets that have been approved by Tripp Lite.
Note: An external battery cabinet is required with models SU60KX and SU80KX. It is optional with models SU20KX and SU40KX. Contact Tripp
Lite for external battery cabinet ordering information.
De-energize all input and output (AC and DC) of the UPS system •
and external battery cabinet, and confirm that the external battery
cabinet breaker switch A is off. (If the UPS system has already
been wired to an AC power source, see Section 9-6 for shutdown
instructions.)
Remove the terminal block covers from the UPS system and •
external battery cabinet.
Connect the positive (+), neutral (N) and negative (-) UPS •
system connection terminals of the external battery cabinet to the
corresponding positive (+), neutral (N) and negative (-) external
battery connection terminals of the UPS system. See Section 7-3
and the external battery cabinet’s documentation for terminal
block diagrams. See Section 7-4 for wiring diagrams. See Section
7-5 for cable size requirements. Cabling should be protected by
flexible conduit and routed through the appropriate knockouts in
the terminal block cover. Warning: Observe proper polarity by
connecting negative to negative and positive to positive. Failure
to observe proper polarity will damage the UPS system and
create a risk of personal injury and property damage.
Connect the external battery cabinet’s grounding terminal• A to the
UPS system’s corresponding grounding terminal B with a 4 AWG
(5.189 mm) ground cable. Keep the ground cable connected at all
times after installation.
Connect the UPS system’s grounding terminal• A to your facility’s
earth ground B with a 4 AWG (5.189 mm) ground cable. Keep the
ground cable connected at all times after installation.
Replace the terminal block cover of the external battery cabinet. If •
you do not plan to wire the AC input/output of the UPS system at
this time, replace the terminal block cover of the UPS system.
1
1
2
4
2
3
65
3
4
5
6
+
N
–
+
N
–
+
N
–
A
A
B
B
A
200706017 93-2688 SU manual 4C.indd 19200706017 93-2688 SU manual 4C.indd 19 11/29/2007 2:02:38 PM11/29/2007 2:02:38 PM

20
1
5
9
3
7
11
2
6
10
4
8
12
13
14
7 – Wiring (continued)
7-7 AC Input/Output Wiring (Single UPS)
After de-energizing all input and output (AC and DC) of the UPS •
system, remove the terminal block cover from the UPS system.
If you did not connect the ground cable in • Section 7-6, connect the
UPS system’s grounding terminal A to your facility’s earth ground
B with a 4 AWG (5.189 mm) ground cable. Keep the ground cable
connected at all times after installation.
Remove the UPS system’s front bezel to expose the circuit •
breakers. First, confirm that the main input circuit breaker switch
A and the bypass input circuit breaker switch B are both off.
Second, confirm that the manual bypass circuit breaker switch C
is off. Third, confirm that the output circuit breaker switch D is
off.
Confirm the phase of each cable, then connect the cables according •
to the UPS system terminal block diagram in Section 7-3. See
Section 7-5 for cable size requirements. Cabling should be
protected by flexible conduit and routed through the appropriate
knockouts in the terminal block cover. Warning: Observe proper
phase by connecting R to R, S to S, T to T and N to N. Failure
to observe proper phase will damage the UPS system and
create a risk of personal injury and property damage.
Replace the UPS system’s terminal block cover.•
1
1
2
4
5
2
3
3
4
5
A
B
+
N
–
+
N
–
R S T
N
R S T
N
R S T
N
D B AC
200706017 93-2688 SU manual 4C.indd 20200706017 93-2688 SU manual 4C.indd 20 11/29/2007 2:02:41 PM11/29/2007 2:02:41 PM

21
1
5
9
3
7
11
2
6
10
4
8
12
13
14
7 – Wiring (continued)
7-8 AC Input/Output Wiring (Parallel UPS – Single Input)
Parallel Redundancy Warnings:
The total input cable length must be equal to the total •
output cable length in order to prevent unbalanced load
sharing between two UPS systems under reserve mode
(i.e. Res1 + OP1 = Res2 + OP2; deviation must be <10%).
Parallel redundancy only supports 2 UPS systems (1+1 •
redundancy ). Do not attempt to link more than two UPS
systems via parallel redundancy.
The UPS systems must have the same rating and capacity •
for parallel redundancy installation. Attempting to link
dissimilar UPS systems will damage the UPS systems
and create a serious risk of personal injury and property
damage.
Follow the steps in • Section 7-7, wiring the UPS systems as shown
in the diagram.
Connect the included parallel redundancy cable• A to the parallel
redundancy port B of each UPS system.
7-9 AC Input/Output Wiring (Parallel UPS – Dual Inputs)
Parallel Redundancy Warnings:
The total input cable length must be equal to the total •
output cable length in order to prevent unbalanced load
sharing between two UPS systems under reserve mode
(i.e. Res1 + OP1 = Res2 + OP2; deviation must be <10%).
Parallel redundancy only supports 2 UPS systems (1+1 •
redundancy ). Do not attempt to link more than two UPS
systems via parallel redundancy.
The UPS systems must have the same rating and capacity •
for parallel redundancy installation. Attempting to
link dissimilar UPS systems will damage the UPS systems
and create a serious risk of personal injury and property
damage.
Follow the steps in • Section 7-7, wiring the UPS systems as shown
in the diagram.
Connect the included parallel redundancy cable • A to the parallel
redundancy port B of each UPS system.
1
1
2
2
2
2
1
1
B
B
A
B
B
A
200706017 93-2688 SU manual 4C.indd 21200706017 93-2688 SU manual 4C.indd 21 11/29/2007 2:02:42 PM11/29/2007 2:02:42 PM

22
1
5
9
3
7
11
2
6
10
4
8
12
13
14
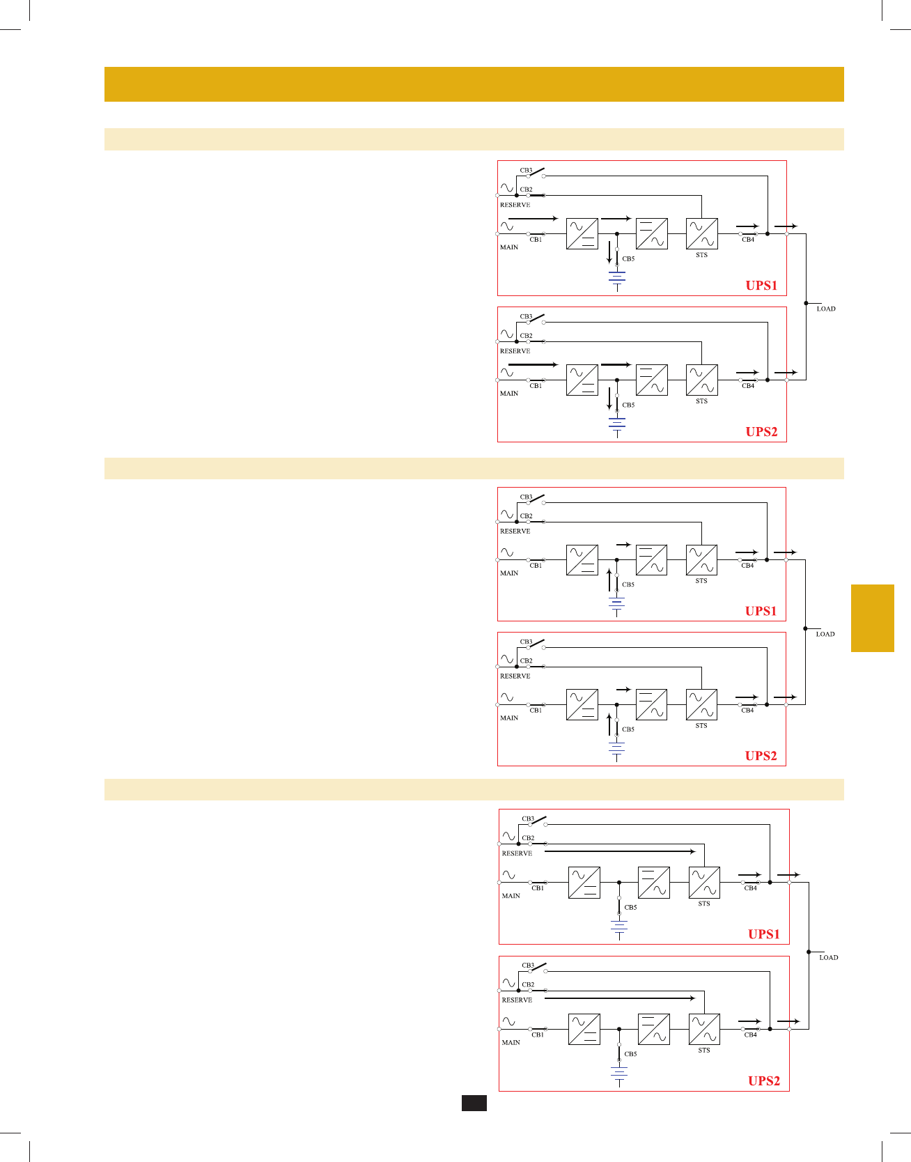
8 – Operating Modes
This section provides a basic description of the UPS system’s operating modes. For more information about switching between operating modes,
refer to Section 9 – Start-Up, Shutdown and Bypass.
8-1 Online (Normal) Mode (Single UPS)
In online (normal) mode, the UPS system’s rectifier converts incoming
AC utility power to DC power that charges the batteries and supplies the
inverter. The inverter transforms the DC power to precision-regulated,
pure sine wave AC power that supports the operation of connected
equipment. This dual conversion technology isolates connected
equipment from all power problems and ensures that connected
equipment receives ideal power at all times.
8-2 Battery Backup Mode (Single UPS)
When a blackout or other extreme power event occurs, the UPS system
automatically switches from normal mode to battery backup mode. The
UPS system’s batteries (internal and/or external) provide emergency
DC power to the inverter. The inverter transforms the DC power
to precision-regulated, pure sine wave AC power that supports the
operation of connected equipment.
8-3 Auto Bypass Mode (Single UPS)
If the inverter malfunctions due to excessive temperature, overload,
output short circuit, abnormal voltage or battery problems, the inverter
will shut down. If the UPS system detects a bypass (reserve) power
source that conforms to normal parameters, then the UPS system
automatically switches to auto bypass mode to continue supplying
power to connected equipment. When all problems are eliminated, the
UPS system switches back to online (normal) mode automatically.
8-4 Manual Bypass Mode (Single UPS)
If UPS system maintenance or repair is required, you can bypass
the UPS system and enable bypass (reserve) power manually. After
confirming that bypass (reserve) power is present, switch the UPS
system into manual bypass mode. This allows service technicians to
perform maintenance or repair jobs without interrupting the flow of AC
power to connected equipment. Warning: The UPS system must be
de-energized completely before performing maintenance or repair
by shutting it down completely after switching it to manual bypass
mode.
200706017 93-2688 SU manual 4C.indd 22200706017 93-2688 SU manual 4C.indd 22 11/29/2007 2:02:44 PM11/29/2007 2:02:44 PM

23
1
5
9
3
7
11
2
6
10
4
8
12
13
14
8 – Operating Modes (continued)
8-5 Online Mode (Parallel UPS)
Parallel redundancy (1+1) provides UPS system redundancy or
increased total capacity. Under parallel redundancy, the total load is
shared by two UPS systems. If one of the UPS systems malfunctions,
the total connected equipment load is supported by the remaining UPS
system. If the total load exceeds the capacity of the remaining UPS
system, it will switch to auto bypass mode.
8-6 Battery Backup Mode (Parallel UPS)
Similar to on battery backup mode for a single UPS system (Section
8-2), except the total connected equipment load is shared by the parallel
(1+1) UPS systems.
8-7 Auto Bypass Mode (Parallel UPS)
Similar to auto bypass mode for a single UPS system (Section 8-3),
except with parallel (1+1) UPS systems.
200706017 93-2688 SU manual 4C.indd 23200706017 93-2688 SU manual 4C.indd 23 11/29/2007 2:02:44 PM11/29/2007 2:02:44 PM

24
1
5
9
3
7
11
2
6
10
4
8
12
13
14
8 – Operating Modes (continued)
8-8 Manual Bypass Mode (Parallel UPS)
Similar to manual bypass mode for a single UPS system (Section 8-4),
except with parallel (1+1) UPS systems. Note: Both UPS systems must
be switched into manual bypass mode.
8-9 Hot Standby Mode (Parallel UPS)
For added fault-tolerance, the redundant UPS system acts as the bypass
(reserve) power source for the main UPS system.
200706017 93-2688 SU manual 4C.indd 24200706017 93-2688 SU manual 4C.indd 24 11/29/2007 2:02:45 PM11/29/2007 2:02:45 PM

25
1
5
9
3
7
11
2
6
10
4
8
12
13
14
9 – Start-Up, Shutdown and Bypass
Warning: The UPS system’s output voltage is set at 220/380V by default. If you require output voltage of 230/400V or 240/415V, you must
change the UPS system’s output voltage by accessing the output setup menu described in Section 10-9. You must place the UPS system in
bypass mode before changing the output voltage. Do not connect your equipment to the UPS system’s output until you have set the proper
parameters.
9-1 Control Panel and Breaker Diagrams
“NORMAL” LED•
“BATTERY” LED•
“BYPASS” LED•
“FAULT” LED•
LCD Status Screen•
“ESC” (Escape) Button•
Scroll Buttons (• and )
Enter Button (• )
ON Button•
OFF Button•
“EPO” (Emergency Power Off) Button•
Output Circuit Breaker Switch•
Manual Bypass Circuit Breaker Switch•
Bypass Input Circuit Breaker Switch•
Main Input Circuit Breaker Switch•
9-2 Preliminary Checklist (Single UPS)
All circuit breaker switches should be off, including the breaker of the external battery cabinet (if present).•
Confirm that no voltage potential exists between Neutral and Ground.•
Confirm that the input power source matches the rating (voltage, frequency and phase) of the UPS system.•
Note: After start-up, the UPS system will perform a brief self-test and display the results on the LCD screen. After a successful self-test, the UPS
system will provide AC power to the connected equipment load.
9-3 Normal Start-Up Procedure (Single UPS)
If there is an external battery cabinet connected, switch on the •
circuit breaker A of the external battery cabinet.
Confirm that the manual bypass circuit breaker switch • A is off.
A
B
C
D
E
F
G
H
I
J
K
L
M
N
O
Control Panel
Circuit Breaker Switches (UPS System Front Panel)
1
2
1
2
A
EF
G
K
A
B
C
D
H
I
J
LMNO
Output
Output
Manual
Bypass
Manual
Bypass
Bypass
Input
Bypass
Input
Main
Input
Main
Input
A
200706017 93-2688 SU manual 4C.indd 25200706017 93-2688 SU manual 4C.indd 25 11/29/2007 2:02:45 PM11/29/2007 2:02:45 PM

26
1
5
9
3
7
11
2
6
10
4
8
12
13
14
9 – Start-Up, Shutdown and Bypass (continued)
9-3 Normal Start-Up Procedure (Single UPS) (continued)
Switch on the output circuit breaker switch • A and bypass input
circuit breaker switch B. After a brief initialization process, the
LCD screen will show “ON AUTO BYPASS”, the “BYPASS”
LED will illuminate and UPS system output will be supplied by
the bypass (reserve) power source.
Switch on the main input circuit breaker switch • A. If the AC input
power source is normal, the UPS system is ready for start-up.
Press the ON button • A for 3 seconds (until you hear a beep), then
release the button. The inverter will activate and synchronize with
the bypass source, then automatically switch from auto bypass
(reserve) mode to online (normal) mode. The “BYPASS” LED will
darken and the “NORMAL” LED will illuminate.
9-4 Battery Start-Up Procedure (Single UPS)
Note: The battery must be at least partially charged for this operation to succeed.
If there is an external battery cabinet connected, switch on the •
circuit breaker A of the external battery cabinet.
Confirm that the manual bypass circuit breaker switch • A is off.
Press the ON button • A for 3 seconds (until you hear a beep), then
release the button. The inverter will activate and use stored DC
battery power to supply AC power to connected equipment. The
“BATTERY” LED will illuminate.
3
4
5
3
1
4
2
5
3
1
2
3
Output Manual
Bypass
Bypass
Input
Main
Input
Output Manual
Bypass
Bypass
Input
Main
Input
A B
A
Output Manual
Bypass
Bypass
Input
Main
Input
A
A
A
A
200706017 93-2688 SU manual 4C.indd 26200706017 93-2688 SU manual 4C.indd 26 11/29/2007 2:02:46 PM11/29/2007 2:02:46 PM

27
1
5
9
3
7
11
2
6
10
4
8
12
13
14
9 – Start-Up, Shutdown and Bypass (continued)
9-5 Manual Bypass Procedure (Single UPS)
Warning: Placing the UPS system in manual bypass will disable the inverter and power all loads from the manual bypass (reserve) source,
but the UPS system will still be energized. Before performing maintenance or repair on the UPS system, shut down and de-energize the
UPS system completely by following the steps in Section 9-6. Although connected equipment loads will be powered by the bypass (reserve)
power source, they will not receive battery backup in the event of a utility power failure.
When the UPS system is in online (normal) mode, press the OFF •
button A for 3 seconds (until you hear a beep), then release the
button. The inverter will automatically switch to bypass mode and
the “BYPASS” LED will illuminate.
Switch on the manual bypass circuit breaker switch • A, then switch
off the output circuit breaker switch B.
9-6 Shutdown Procedure (Single UPS)
Warning: The UPS system shutdown procedure will eliminate the AC power output for all loads. Before shutdown, confirm that all loads
are turned off or place the UPS system in manual bypass mode to keep loads powered by the reserve (bypass) power source.
Press the OFF button • A for 3 seconds (until you hear a beep), then
release the button. If the UPS system is in online (normal) mode, it
will switch to bypass mode. If the UPS system is in battery backup
mode, the inverter will shut down and AC output power will be
interrupted.
Switch off the main input circuit breaker switch • A.
Switch off the bypass input circuit breaker switch • A.
1
1
2
2
3
1
1
2
2
3
A
A
Output Manual
Bypass
Bypass
Input
Main
Input
AB
Output
Output
Manual
Bypass
Manual
Bypass
Bypass
Input
Bypass
Input
Main
Input
Main
Input
A
A
200706017 93-2688 SU manual 4C.indd 27200706017 93-2688 SU manual 4C.indd 27 11/29/2007 2:02:46 PM11/29/2007 2:02:46 PM

28
1
5
9
3
7
11
2
6
10
4
8
12
13
14
9-6 Shutdown Procedure (Single UPS) (continued)
Confirm that the UPS system is off and that all main output circuits •
are off. If the UPS system is connected to an external battery
cabinet, turn off the external battery cabinet circuit breaker switch
A.
Switch off the output circuit breaker switch • A. If the AC input
power source is normal, the UPS system is ready for start-up.
Note: If the UPS system remains off for an extended period of time, it
should be turned on periodically to allow the batteries to recharge. The
UPS system should be turned on and the batteries should be recharged
at least one uninterrupted 24-hour period every 3 months. Failure
to recharge the batteries periodically may cause irreversible battery
damage.
9-7 Preliminary Checklist (Parallel UPS)
Warning: Parallel redundancy requires exactly two UPS systems (1+1 redundancy ). Do not attempt to link more than two UPS systems
via parallel redundancy. The UPS systems must have the same rating and capacity for parallel redundancy installation. Attempting to link
dissimilar UPS systems will damage the UPS systems and create a serious risk of personal injury and property damage.
All circuit breaker switches should be off, including the breakers of the external battery cabinets.•
Confirm that no voltage potential exists between Neutral and Ground.•
Confirm that the input power source matches the rating (voltage, frequency and phase) of the UPS systems.•
You must use the control panel to set the parallel ID numbers of the UPS systems to be 1 and 2. See • Section 10-11 for information
about setting the parallel ID numbers.
Note: After start-up, the UPS systems will perform a brief self-test and display the results on the LCD screen. After a successful self-test, the UPS
systems will provide AC power to the connected equipment load.
9-8 Start-Up Procedure (Parallel UPS)
Connect the parallel redundancy cable • A to the DB9 parallel
redundancy port B of each UPS system.
If the UPS systems have external battery cabinets connected, •
switch on the external battery cabinet circuit breaker switch A of
each battery pack.
4
5
9 – Start-Up, Shutdown and Bypass (continued)
4
1
5
2
1
2
Output Manual
Bypass
Bypass
Input
Main
Input
A
A
A
B
B
A
200706017 93-2688 SU manual 4C.indd 28200706017 93-2688 SU manual 4C.indd 28 11/29/2007 2:02:47 PM11/29/2007 2:02:47 PM

29
1
5
9
3
7
11
2
6
10
4
8
12
13
14
9 – Start-Up, Shutdown and Bypass (continued)
9-8 Start-Up Procedure (Parallel UPS) (continued)
Switch on the bypass input circuit breaker switch • A of each
UPS system. After a brief initialization process, the LCD screen
will show “ON AUTO BYPASS” and the “BYPASS” LED will
illuminate.
Switch on the main input circuit breaker switch • A of each UPS
system.
Press the ON button • A of one of the UPS systems for 3 seconds
(until you hear a beep), then release the button. The inverter will
activate and synchronize with the bypass source. Press the ON
button for the other UPS system for 3 seconds (until you hear a
beep), then release the button. When the inverter of each UPS
system is operating normally, they will automatically switch from
auto bypass (reserve) mode to online (normal) mode at the same
time. The “BYPASS” LED will darken and the “NORMAL” LED
will illuminate.
Check the output voltage of each UPS system. The phase deviation •
between each UPS system should be less than 5V. If the phase
deviation is within the acceptable range, switch on the output
circuit breaker switch A of each UPS system. Note: For more
information on checking the output voltage of each UPS system,
see Section 10-6.
9-9 Shutdown Procedure (Parallel UPS)
Warning: The UPS system shutdown procedure will eliminate the AC power output for all loads. Before shutdown, confirm that all loads
are turned off or place the UPS systems in manual bypass mode to keep loads powered by the bypass (reserve) power source.
For the UPS system you wish to shut down, press the OFF button •
A for 3 seconds (until you hear a beep), then release the button.
If the other UPS system can support the connected equipment
loads alone, the UPS system that was turned off will shut down its
inverter and its LCD screen will read “LOAD NOT POWERED”.
The other UPS system’s LCD screen will read “ONLINE MODE”.
If the total connected equipment load is too large to be handled
by a single UPS system, both UPS systems will shut down their
inverters and switch to bypass mode, and their LCD screens will
read “ON AUTO BYPASS”.
For the UPS system you wish to shut down, switch off the main •
input circuit breaker switch A, then switch off the output circuit
breaker switch B.
3
5
1
4
6
2
3
1
2
4
5
6
Output Manual
Bypass
Bypass
Input
Main
Input
A
Output Manual
Bypass
Bypass
Input
Main
Input
A
A
Output Manual
Bypass
Bypass
Input
Main
Input
A
A
Output Manual
Bypass
Bypass
Input
Main
Input
AB
200706017 93-2688 SU manual 4C.indd 29200706017 93-2688 SU manual 4C.indd 29 11/29/2007 2:02:48 PM11/29/2007 2:02:48 PM

30
1
5
9
3
7
11
2
6
10
4
8
12
13
14
9 – Start-Up, Shutdown and Bypass (continued)
9-9 Shutdown Procedure (Parallel UPS) (continued)
For the UPS system you wish to shut down, switch off the bypass •
input circuit breaker switch A.
When the UPS system is completely shut down, the LCD screen •
will be completely off. If the UPS systems have external battery
cabinets connected, switch off the external battery cabinet circuit
breaker switch A of each battery pack.
Note: If the UPS system remains off for an extended period of time, it
should be turned on periodically to allow the batteries to recharge. The
UPS system should be turned on and the batteries should be recharged
at least one uninterrupted 24-hour period every 3 months. Failure
to recharge the batteries periodically may cause irreversible battery
damage.
9-10 Manual Bypass Procedure (Parallel UPS)
Warning: When the UPS system is in manual bypass, the inverter shuts down. Connected equipment loads are powered by the bypass
(reserve) power source and will not receive battery backup during a utility power failure.
For the first UPS system you wish to shut down, press the OFF •
button A for 3 seconds (until you hear a beep), then release
the button. If the other UPS system can support the connected
equipment loads alone, the UPS system that was turned off will
shut down its inverter and its LCD screen will read “LOAD NOT
POWERED”. The other UPS system’s LCD screen will read
“ONLINE MODE”. If the total connected equipment load is too
large to be handled by a single UPS system, both UPS systems
will shut down their inverters and switch to bypass mode, and their
LCD screens will read “ON AUTO BYPASS”. Repeat step 1 for
the second UPS system you wish to shut down.
Switch off the main input circuit breaker switch • A of each UPS
system.
Confirm that both UPS systems are shut down, then switch on the •
manual bypass input circuit breaker switch A of each UPS system.
The bypass (reserve) power source will power the loads and the
LCD screen will read “ON MANUAL BYPASS”.
Switch off the bypass input circuit breaker switch • A and the output
circuit breaker switch B of each UPS system. The LCD screen
will turn off completely.
3
1
4
2
3
1
4
2
3
4
3
4
Output Manual
Bypass
Bypass
Input
Main
Input
A
A
A
Output
Output
Output
Manual
Bypass
Manual
Bypass
Manual
Bypass
Bypass
Input
Bypass
Input
Bypass
Input
Main
Input
Main
Input
Main
Input
A
A
AB
200706017 93-2688 SU manual 4C.indd 30200706017 93-2688 SU manual 4C.indd 30 11/29/2007 2:02:49 PM11/29/2007 2:02:49 PM

31
1
5
9
3
7
11
2
6
10
4
8
12
13
14
9 – Start-Up, Shutdown and Bypass (continued)
9-10 Manual Bypass Procedure (Parallel UPS) (continued)
If the UPS systems have external battery cabinets connected, •
switch off the external battery cabinet circuit breaker switch A of
each battery pack.
In this mode, only the output circuit breaker switch • A and the
terminal block B contain hazardous voltage, allowing qualified
service personnel to perform maintenance or repair. Note:
Qualified service personnel may prefer to de-energize the UPS
systems completely, depending on local codes and the nature of the
maintenance or repair.
9-11 Switching from Manual Bypass to Normal Mode (Parallel UPS)
If the UPS systems have external battery cabinets connected, •
switch on the external battery cabinet circuit breaker switch A of
each battery pack.
Switch on the bypass input circuit breaker switch • A and the output
circuit breaker switch B of each UPS system.
Confirm that the LCD screens of both UPS systems read “ON •
MANUAL BYPASS”, then switch off the manual bypass input
circuit breaker switch A of each UPS system. The LCD screen
will read “ON AUTO BYPASS”.
Switch on the main input circuit breaker switch • A of each UPS
system.
Press the ON button • A of the first UPS systems for 3 seconds
(until you hear a beep), then release the button. Press the ON
button for the second UPS system for 3 seconds (until you hear
a beep), then release the button. When the inverter of each UPS
system is operating normally, they will switch to online (normal)
mode at the same time.
5
1
2
3
54
5
1
6
2
3
4
5
A
A
6
A
B
Output Manual
Bypass
Bypass
Input
Main
Input
AB
Output
Output
Manual
Bypass
Manual
Bypass
Bypass
Input
Bypass
Input
Main
Input
Main
Input
A
A
A
200706017 93-2688 SU manual 4C.indd 31200706017 93-2688 SU manual 4C.indd 31 11/29/2007 2:02:50 PM11/29/2007 2:02:50 PM

32
1
5
9
3
7
11
2
6
10
4
8
12
13
14
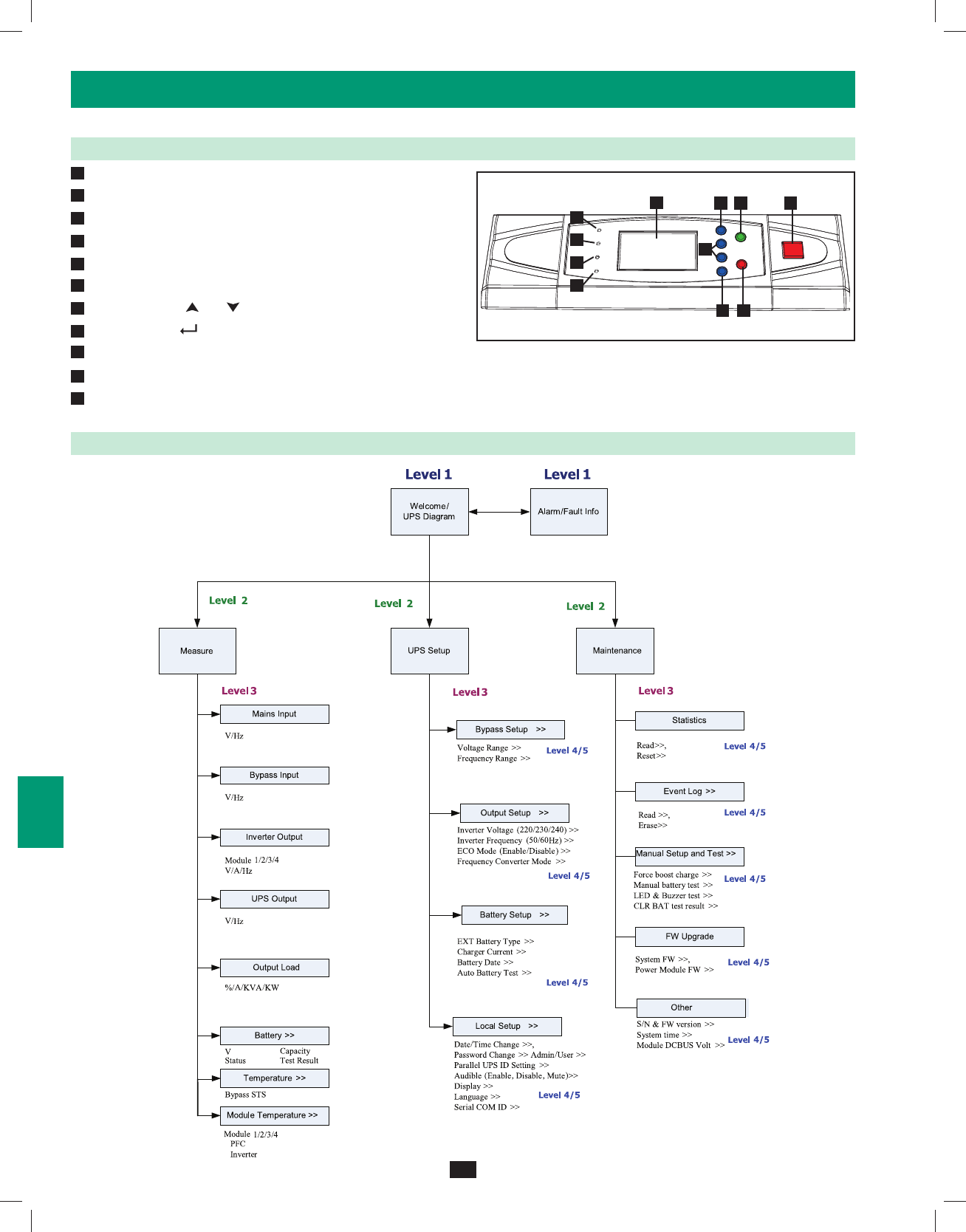
10 – Display and Confi guration
10-1 Control Panel Diagram
“NORMAL” LED•
“BATTERY” LED•
“BYPASS” LED•
“FAULT” LED•
LCD Status Screen•
“ESC” (Escape) Button•
Scroll Buttons (• and )
Enter Button (• )
ON Button•
OFF Button•
“EPO” (Emergency Power Off) Button•
10-2 Display Hierarchy
A
B
C
D
E
F
G
H
I
J
K
Control Panel
EF
G
K
A
B
C
D
H
I
J
200706017 93-2688 SU manual 4C.indd 32200706017 93-2688 SU manual 4C.indd 32 11/29/2007 2:02:51 PM11/29/2007 2:02:51 PM

33
1
5
9
3
7
11
2
6
10
4
8
12
13
14
10 – Display and Confi guration (continued)
10-3 Default Display
After the UPS system starts up and completes the self-test, the •
LCD status screen will show the default display. The default
display includes a status message and diagram that shows the
operational status of the UPS system. If an alarm event occurs, an
exclamation point will flash in the lower right corner of the LCD
status screen.
Press the scroll down button (• ) to see an event message, which
may include diagnostic information. Press the scroll down button
() again to see the next message. If no other event messages
exist, the screen will return to the default display. Note: Pressing
the “ESC” button will return to the default display.
10-4 Status Messages and Diagrams
The UPS system output is off and the connected equipment loads •
are not powered. This condition may be due to automatic UPS
shutdown or manually switching off the output circuit breaker
switch.
Connected equipment loads are powered by the bypass (reserve) •
power source at initial UPS system start-up.
The UPS system is starting up from battery power.•
The UPS system is in auto bypass mode. Connected equipment •
loads will lose power if the bypass (reserve) power source fails.
1
1
2
2
3
4
1
1
3
2
2
4
200706017 93-2688 SU manual 4C.indd 33200706017 93-2688 SU manual 4C.indd 33 11/29/2007 2:02:51 PM11/29/2007 2:02:51 PM

34
1
5
9
3
7
11
2
6
10
4
8
12
13
14
10 – Display and Confi guration (continued)
10-4 Status Messages and Diagrams (continued)
The UPS system is operating in online (normal) mode. Connected •
equipment loads will receive battery backup power if the mains
(utility or generator) power source fails.
The UPS system has switched to battery backup (on battery) mode. •
Connected equipment loads are receiving battery backup power,
and the estimated remaining runtime is shown. Note: The battery
parameters must be set correctly in order to receive accurate
runtime estimates from the UPS system when it switches to battery
backup mode. See Section 10-10 for more information.
The UPS system has switched to battery backup (on battery) mode. •
Connected equipment loads are still receiving AC power inverted
from battery power, but battery power is nearly depleted.
The UPS system is performing a battery test.•
The UPS system is operating in economy mode, and connected •
equipment loads are being powered by the bypass source.
The UPS system is in manual bypass mode in order to allow •
qualified service personnel to perform maintenance or repair on
the UPS system. Connected equipment loads will lose power if the
bypass (reserve) power source fails.
5
6
7
8
9
10
5
7
9
6
8
10
200706017 93-2688 SU manual 4C.indd 34200706017 93-2688 SU manual 4C.indd 34 11/29/2007 2:02:52 PM11/29/2007 2:02:52 PM

35
1
5
9
3
7
11
2
6
10
4
8
12
13
14
10 – Display and Confi guration (continued)
10-5 Main Menu
From the default display, press the enter button (• ) to access
the main menu. Press the scroll down button ( ) or the scroll
up button ( ) to move the cursor. Press the enter button ( ) to
select one of the available menu options.
10-6 UPS System “Measure” Menu
Press the enter button (• ) to select “MEASURE” from the main
menu.
Use the scroll buttons (• or ) to scroll through the available data
screens. Press the “ESC” button to return to the previous menu.
1
1
2
1
1
2
200706017 93-2688 SU manual 4C.indd 35200706017 93-2688 SU manual 4C.indd 35 11/29/2007 2:02:53 PM11/29/2007 2:02:53 PM

36
1
5
9
3
7
11
2
6
10
4
8
12
13
14
10 – Display and Confi guration (continued)
10-7 UPS System Setup Menu
Press the enter button (• ) to select “UPS SETUP” from the main
menu.
Accessing the UPS system setup menu requires a password. From •
the login screen, press the enter button ( ) to select whether
to log in as an administrator or a user. Administrators can view
and change all UPS system parameters; regular users can view
all parameters, but can only change a few basic parameters. Only
qualified service personnel should log in as the administrator.
The password consists of 4 numerals. Press the scroll down button •
( ) or the scroll up button ( ) to select the first numeral, then
press the enter button ( ) to enter the numeral choice. After
entering the last numeral, press the enter button ( ) to confirm
the password choice. The default user password is 0000. The
default administrator password is 0000. Only qualified service
personnel should have access to the administrator password. See
Section 10-11 for instructions on changing the passwords.
After the correct password has been entered, the LCD screen will •
show the UPS system setup menu.
10-8 Bypass Setup Menu
Enter the UPS system setup menu as described in • Section 10-7.
Use the scroll buttons ( , ) to move the cursor to “BYPASS
SETUP”, then press the enter button ( ).
Use the scroll buttons (• , ) and the enter button ( ) to select
“VOLTAGE RANGE” or “FREQUENCY RANGE”.
1
1
2
2
3
4
1
2
3
1
4
2
200706017 93-2688 SU manual 4C.indd 36200706017 93-2688 SU manual 4C.indd 36 11/29/2007 2:02:55 PM11/29/2007 2:02:55 PM

37
1
5
9
3
7
11
2
6
10
4
8
12
13
14
10 – Display and Confi guration (continued)
10-8 Bypass Setup Menu (continued)
From the “VOLTAGE RANGE” screen, use the scroll buttons •
( , ) to select a bypass voltage range and press the enter button
( ) to confirm the setting.
From the “FREQUENCY RANGE” screen, use the scroll buttons •
( , ) to select a bypass frequency range and press the enter
button ( ) to confirm the setting.
Note: Press the “ESC” button to return to the previous menu.
10-9 Output Setup Menu
Note: The UPS system must be in bypass mode to change the output
parameters.
Enter the UPS system setup menu as described in Section 10-7. •
Use the scroll buttons ( , ) to move the cursor to “OUTPUT
SETUP”, then press the enter button ( ).
Use the scroll buttons (• , ) and the enter button ( ) to select
one of the menu choices.
From the “VOLTAGE” screen, use the scroll buttons •
( , ) to select the desired setting and press the enter button ( )
to confirm the setting.
3
1
4
2
3
3
1
4
2
3
200706017 93-2688 SU manual 4C.indd 37200706017 93-2688 SU manual 4C.indd 37 11/29/2007 2:02:55 PM11/29/2007 2:02:55 PM

38
1
5
9
3
7
11
2
6
10
4
8
12
13
14
10 – Display and Confi guration (continued)
10-9 Output Setup Menu (continued)
From the “FREQUENCY” screen, use the scroll buttons (• , )
to select the desired setting and press the enter button ( ) to
confirm the setting. Note: The output frequency setting is only
used when the UPS system starts from battery or when frequency
converter mode (see step 6) is enabled.
From the “ECONOMIC MODE” screen, use the scroll buttons •
( , ) to select the desired setting and press the enter button ( )
to confirm the setting.
From the “FREQ CONVERTER MODE” screen, use the scroll •
buttons ( , ) to select the desired setting and press the enter
button ( ) to confirm the setting.
Note: Press the “ESC” button to return to the previous menu.
10-10 Battery Setup Menu
Note: The UPS system must be in bypass mode to change the battery parameters. The battery parameters must be set correctly in order to receive
accurate runtime estimates from the UPS system when it switches to battery backup mode.
Enter the UPS system setup menu as described in • Section 10-7.
Use the scroll buttons ( , ) to move the cursor to “BATTERY
SETUP”, then press the enter button ( ).
Use the scroll buttons (• , ) and the enter button ( ) to select
one of the menu choices.
4
1
5
2
6
4
1
5
2
6
200706017 93-2688 SU manual 4C.indd 38200706017 93-2688 SU manual 4C.indd 38 11/29/2007 2:02:56 PM11/29/2007 2:02:56 PM

39
1
5
9
3
7
11
2
6
10
4
8
12
13
14
10 – Display and Confi guration (continued)
10-10 Battery Setup Menu (continued)
From the “EXT BAT TYPE” screen, use the scroll buttons •
(, ) to select the desired settings and press the enter button
( ) to confirm the settings. Note: Possible battery types are
26AH, 40AH, 100AH or 140AH. Possible string settings are
1, 2, 3 or 4.
From the “CHARGER CURRENT” screen, use the scroll buttons •
( , ) to select the desired setting and press the enter button ( )
to confirm the setting. Note: The default charger current setting is
7A.
From the “BAT DATE SETTING” screen, use the scroll buttons •
( , ) to select the desired settings and press the enter button
( ) to confirm the settings.
From the “AUTO BAT TEST” screen, use the scroll buttons •
( , ) to select the desired setting and press the enter button ( )
to confirm the setting.
Note: Press the “ESC” button to return to the previous menu.
3
4
5
6
3
4
5
6
200706017 93-2688 SU manual 4C.indd 39200706017 93-2688 SU manual 4C.indd 39 11/29/2007 2:02:57 PM11/29/2007 2:02:57 PM

40
1
5
9
3
7
11
2
6
10
4
8
12
13
14
10 – Display and Confi guration (continued)
10-11 Local Setup Menu
Enter the UPS system setup menu as described in • Section 10-7.
Use the scroll buttons ( , ) to move the cursor to “LOCAL
SETUP”, then press the enter button ( ).
Use the scroll buttons (• , ) and the enter button ( ) to select
one of the menu choices.
From the “DATE/TIME CHANGE” screen, use the scroll buttons •
( , ) to select the desired settings and press the enter button
( ) to confirm the settings. Note: Changing this setting does not
require an administrator login – a user login is sufficient.
From the “PASSWORD CHANGE” screen, use the scroll buttons •
( , ) and the enter button ( ) to select the desired menu
choice. Use the scroll buttons ( , ) to select the desired settings
and press the enter button ( ) to confirm the settings. Note:
The administrator password should be used by qualified service
personnel only.
From the “PARALLEL ID” screen, use the scroll buttons (• , )
to select the desired settings and press the enter button ( )
to confirm the settings. Note: If two UPS systems are used in a
parallel redundancy configuration, the parallel ID numbers of the
UPS systems must be 1 and 2.
1
2
3
4
5
1
3
4b
2
4
5
200706017 93-2688 SU manual 4C.indd 40200706017 93-2688 SU manual 4C.indd 40 11/29/2007 2:02:58 PM11/29/2007 2:02:58 PM

41
1
5
9
3
7
11
2
6
10
4
8
12
13
14
10 – Display and Confi guration (continued)
10-11 Local Setup Menu (continued)
From the “AUDIBLE” screen, use the scroll buttons (• , ) to
select the desired settings for the audible alarm and press the enter
button ( ) to confirm the setting.
From the “DISPLAY” screen, use the scroll buttons (• , ) to
select the desired LCD contrast setting and press the enter button
( ) to confirm the setting. Note: Changing this setting does not
require an administrator login – a user login is sufficient.
From the “LANGUAGE” screen, use the scroll buttons (• , )
to select the desired setting and press the enter button ( ) to
confirm the setting. Note: Changing this setting does not require
an administrator login – a user login is sufficient.
From the “SERIAL COM ID” screen, use the scroll buttons •
( , ) to select the desired serial port ID and press the enter
button ( ) to confirm the setting. Note: This setting does not
apply to standard RS-232 connections. It only applies for RS-485/
RS-422 communications.
Note: Press the “ESC” button to return to the previous menu.
10-12 Maintenance Menu
Press the enter button (• ) to select “MAINTENANCE” from
the main menu. Follow the login procedure described in step 2 and
step 3 of Section 10-7.
After the correct password has been entered, the LCD screen will •
show the maintenance menu. Use the scroll buttons ( , ) and the
enter button ( ) to select a menu choice.
7
1
8
2
9
6
6
7
1
2
8
9
200706017 93-2688 SU manual 4C.indd 41200706017 93-2688 SU manual 4C.indd 41 11/29/2007 2:02:59 PM11/29/2007 2:02:59 PM

42
1
5
9
3
7
11
2
6
10
4
8
12
13
14
10 – Display and Confi guration (continued)
10-13 Statistics Menu
Enter the maintenance menu as described in • Section 10-12. Use
the scroll buttons ( , ) to move the cursor to “STATISTIC”, then
press the enter button ( ).
If you wish to view statistical data, use the scroll buttons (• , )
and the enter button ( ) to select “READ” from the menu.
Available statistical data includes the total operating time, the •
number of battery events and the number of bypass events.
If you wish to reset the statistical data, use the scroll buttons •
( , ) and the enter button ( ) to select “RESET” from the
menu.
You must enter the administrator password to confirm the reset •
operation.
Note: Press the “ESC” button to return to the previous menu.
1
2
3
4
5
1
3
5
2
4
200706017 93-2688 SU manual 4C.indd 42200706017 93-2688 SU manual 4C.indd 42 11/29/2007 2:03:00 PM11/29/2007 2:03:00 PM

43
1
5
9
3
7
11
2
6
10
4
8
12
13
14
10 – Display and Confi guration (continued)
10-14 Event Log Menu
Enter the maintenance menu as described in • Section 10-12. Use
the scroll buttons ( , ) to move the cursor to “EVENT LOG”,
then press the enter button ( ).
If you wish to view the event log, use the scroll buttons (• , ) and
the enter button ( ) to select “READ” from the event log menu.
Use the scroll buttons (• , ) to scroll through the event log data.
Press the “ESC” button to return to the previous menu.
If you wish to erase the event log, use the scroll buttons (• , ) and
the enter button ( ) to select “ERASE” from the event log menu.
You must enter the administrator password to confirm the reset •
operation.
Note: Press the “ESC” button to return to the previous menu.
1
2
3
4
5
1
3
5
2
4
200706017 93-2688 SU manual 4C.indd 43200706017 93-2688 SU manual 4C.indd 43 11/29/2007 2:03:00 PM11/29/2007 2:03:00 PM

44
1
5
9
3
7
11
2
6
10
4
8
12
13
14
10 – Display and Confi guration (continued)
10-15 Manual Setup & Test Menu
Enter the maintenance menu as described in • Section 10-12. Use
the scroll buttons ( ,) to move the cursor to “MANUAL SETUP
& TEST”, then press the enter button ( ).
Use the scroll buttons (• , ) and the enter button ( ) to select a
menu choice.
Select “FORCE BOOST CHARGE” to boost the battery charge •
rate. You must enter the administrator password to confirm the
operation. Warning: Boosting the battery charge rate for an
extended period may damage the battery system.
Select “MANUAL BATTERY TEST” to initiate a battery test. You •
must enter the administrator password to confirm the operation.
Select “BUZZER AND LED TEST” to initiate test of the control •
panel LEDs and audible alarm. You must enter the administrator
password to confirm the operation.
Select “CLR BAT TEST RESULT” to remove the battery test •
results from the “MEASURE” menu. (See Section 10-6 for more
information.)
Note: Press the “ESC” button to return to the previous menu.
1
2
3
4
5
6
1
3
5
6
2
4
200706017 93-2688 SU manual 4C.indd 44200706017 93-2688 SU manual 4C.indd 44 11/29/2007 2:03:01 PM11/29/2007 2:03:01 PM

45
1
5
9
3
7
11
2
6
10
4
8
12
13
14
10 – Display and Confi guration (continued)
10-16 Firmware Upgrade Menu
Warning: The firmware should be upgraded by qualified service personnel only. Use only firmware that has been approved by Tripp Lite.
Failure to comply will void the warranty.
Enter the maintenance menu as described in • Section 10-12. Use
the scroll buttons ( , ) to move the cursor to “FIRMWARE
UPGRADE”, then press the enter button ( ).
Use the scroll buttons (• , ) and the enter button ( ) to
select one of the menu choices. You must enter the administrator
password to confirm the operation.
Note: Press the “ESC” button to return to the previous menu.
10-17 Other Menu Choices
Enter the maintenance menu as described in • Section 10-12. Use
the scroll buttons ( , ) to move the cursor to “OTHERS”, then
press the enter button ( ).
Use the scroll buttons (• , ) and the enter button ( ) to select
a menu choice. “SN & FW VERSION” shows the serial number
and firmware version of the UPS system. “SYSTEM TIME” shows
the UPS system’s current date and time. “MODULE DC BUS
VOLT” shows the current voltage of the DC bus. Qualified service
personnel may wish to view this information when performing
maintenance or repair on the UPS system.
Note: Press the “ESC” button to return to the previous menu.
1
1
2
2
1
1
2
2
200706017 93-2688 SU manual 4C.indd 45200706017 93-2688 SU manual 4C.indd 45 11/29/2007 2:03:02 PM11/29/2007 2:03:02 PM

46
1
5
9
3
7
11
2
6
10
4
8
12
13
14
11 – Communications
Note: The communications connections described in this section are optional. The UPS system will function properly without these connections.
11-1 Communications Interfaces
11-2 SNMPWEBCARD Slot
Remove the cover panel to install a Tripp Lite SNMPWEBCARD accessory. The SNMPWEBCARD accessory provides an Ethernet interface for
the UPS system and enables remote monitoring and control via SNMP, Web browser or telnet. Call +1 773 869 1234 for more information about
ordering the SNMPWEBCARD accessory.
11-3 Input Dry Contact Interface
The input dry contact interface receives contact-closure signals that allow the UPS system to receive commands and monitor external battery
conditions:
P1—Remote Emergency Power Off (EPO)
P2—Auxiliary Dry Contact Inputs (2 sets)
P3—External Battery Cabinet Temperature 1
P4—External Battery Cabinet Temperature 2
P5—External Battery Cabinet Temperature 3
P6—External Battery Cabinet Temperature 4
P7—External Battery Status
SNMPWEBCARD Slot
Input Dry Contact
Interface
Parallel
Redundancy Port
RS-232
Serial Port
Output Dry
Contact Interface
200706017 93-2688 SU manual 4C.indd 46200706017 93-2688 SU manual 4C.indd 46 11/29/2007 2:03:03 PM11/29/2007 2:03:03 PM

47
1
5
9
3
7
11
2
6
10
4
8
12
13
14
11 – Communications (continued)
11-4 Remote Emergency Power Off (EPO) Circuit Diagram
The Remote Emergency Power Off (EPO) input connection (P1) allows you to connect the UPS system to your facility’s EPO circuit. Connecting
the UPS system to the EPO circuit enables remote emergency shutdown of the UPS system’s output. Connect EPO input to a user-supplied remote
switch, following the circuit diagram below. This contact is normally open.
11-5 Auxiliary Dry Contact Input Circuit Diagram
The auxiliary dry contact input connections (P2) allow the UPS system to receive external signals. These contacts are normally open.
11-6 External Battery Cabinet Temperature Inputs
The external battery cabinet temperature input connections (P3, P4, P5, P6) allow the UPS system to receive signals from an optional accessory
that monitors the temperature of external battery cabinets. Call +1 773 869 1234 for more information.
11-7 External Battery Status Input
The external battery cabinet status input connection (P7) allows the UPS system to receive external battery cabinet status signals through an
optional cable. Pin 1 = +12V; Pin 2 = detection cable connected; Pin 3 = battery cabinet breaker status (signal active= breaker on; signal inactive =
off); Pin 4 = reserved; Pin 5 = reference voltage. Call +1 773 869 1234 for more information.
P1
P2
200706017 93-2688 SU manual 4C.indd 47200706017 93-2688 SU manual 4C.indd 47 11/29/2007 2:03:03 PM11/29/2007 2:03:03 PM

48
1
5
9
3
7
11
2
6
10
4
8
12
13
14
11 – Communications (continued)
11-8 Output Dry Contact Interface Detail
The UPS system has six dry contact output connections. These contacts can be normally open or normally closed.
Default Messages
Contact Message Description
Pin 1-2 Load on inverter The UPS system is working normally.
Pin 3-4 Load on auto bypass The UPS system is in bypass mode.
Pin 5-6 Mains input failure with load on inverter Utility power is absent (blackout) or abnormal. The UPS system is in battery backup mode.
Pin 7-8 Battery low The UPS system is in battery backup mode, and battery voltage is lower than 220V.
Pin 9-10 Bypass input abnormal The bypass input is abnormal (frequency / phase).
Pin 11-12 Battery test failure The battery voltage is lower than the reference value.
Optional Messages
Message Description
Internal communication failure Communication with one of the internal components is not normal.
External parallel communication failure In a parallel redundancy installation, the parallel communication is not normal.
Output overload warning/shutdown The load exceeds the capacity of the UPS system.
Power module fault shutdown The UPS system has shut down due to an internal power module failure.
Power module warning An internal power module has an error, but the UPS system can still function normally.
EPO activated The UPS system’s output is disabled by the emergency power off (EPO) function.
Load on manual bypass The UPS system is in manual bypass mode.
Battery cabinet over temperature warning/shutdown The temperature of the external battery cabinet is too high.
Output voltage abnormal The UPS system’s output voltage is too high or too low.
Battery need replace According to the data in the “BAT DATE SETTING”, the UPS system is overdue for battery
replacement. (See Section 10-10 for more information.)
Bypass over temperature warning/shutdown The temperature of the bypass “static transfer switch” is too high.
Battery ground fault The battery has a grounding error.
Bypass static switch fault The bypass “static transfer switch” is abnormal.
Note: If you require optional messages to be enabled, contact Tripp Lite.
200706017 93-2688 SU manual 4C.indd 48200706017 93-2688 SU manual 4C.indd 48 11/29/2007 2:03:04 PM11/29/2007 2:03:04 PM

49
1
5
9
3
7
11
2
6
10
4
8
12
13
14
11 – Communications (continued)
11-9 Output Dry Contact Circuit Diagram
The UPS system has six dry contact output connections. These contacts can be normally open or normally closed.
OUTPUT
DRY
CONTACT
200706017 93-2688 SU manual 4C.indd 49200706017 93-2688 SU manual 4C.indd 49 11/29/2007 2:03:04 PM11/29/2007 2:03:04 PM

50
1
5
9
3
7
11
2
6
10
4
8
12
13
14
11 – Communications (continued)
11-10 RS-232 Serial Port Circuit Diagram
The RS-232 DB9 serial port connects the UPS system to a workstation
or server (cable included). By communicating with the UPS system
through this port, Tripp Lite’s PowerAlert UPS management software
(included) can monitor and control the UPS system. PowerAlert also
serves as an SNMP proxy allowing the UPS system to appear as an
SNMP-manageable device on the network.
RS-232 signals and operations include: load level, battery status, battery
level, operation mode, AC input voltage, AC output voltage, AC input
frequency, internal temperature, set shut-down delay time, enable/
disable alarm and remote shutdown.
Hardware
Baud Rate: 2400 BPS
Data Length: 8 bits
Stop Bit: 1 bit
Parity: NONE
Pin Assignment
Pin 2: TXD (Transmit Data)
Pin 3: RXD (Receive Data)
Pin 5: GND (Signal Ground)
11-11 Parallel Redundancy Port
The parallel redundancy port allows the UPS system to be connected to another UPS system of identical type and capacity for use in a parallel
redundancy (1+1) configuration for increased capacity or increased fault-tolerance. Warning: Use only the parallel redundancy cable that is
included with the UPS system. Attempting to use an incompatible cable may damage the UPS systems and create a serious risk of personal
injury and property damage.
200706017 93-2688 SU manual 4C.indd 50200706017 93-2688 SU manual 4C.indd 50 11/29/2007 2:03:04 PM11/29/2007 2:03:04 PM

51
1
5
9
3
7
11
2
6
10
4
8
12
13
14
12 – Specifi cations
12-1 UPS System Technical Specifi cations
12-2 UPS System Floor Loading Table 12-3 Battery Pack Floor Loading Table
Model SU20KX SU40KX SU60KX SU80KX
(Capacity) (20kVA/16kW) (40kVA/32kW) (60kVA/48kW) (80kVA/64kW)
Input Input Voltage 220/380V, 230/400V or 240/415V AC, 3O, 4-wire + ground, wye
Voltage Regulation -25% ~ +20%
Harmonic Distortion < 5% (Full Load)
PFC (Full Load) > 0.99
Frequency 50 / 60 Hz
Frequency Tolerance 45 ~ 65 Hz
Output Output Voltage 220/380V, 230/400V or 240/415V AC, 3O, 4-wire + ground, wye
Output Frequency 50 / 60 Hz
Total Harmonic (Linear Load) ≤3%
Voltage Regulation Static ±1%
Frequency Regulation Dynamic ±7% (10% ~ 90% Linear Load)
Interior Oscillator ±0.05 Hz
Synchronized ±5%
Overload ≤125% : 10 minutes; ≤150% : 1 minute
Audible Warning Battery Backup Intermittent
UPS Abnormal Continuous
Display LED UPS Status: Normal • Bypass • Backup • Fault
LCD Input/Output • Bypass • Inverter • Frequency • Loading • Battery Voltage
UPS abnormal messages with intelligent self-diagnosis.
Interface Standard RS-232, Dry Contact
Optional SNMPWEBCARD
Others Parallel Redundancy Yes (1+1 for 2 UPS systems of the same type and capacity only.)
EPO Standard (Local and Remote)
SRAM Event Log 500 Records
Parameter Configuration Yes
Hot Standby Installation Optional
Battery Temperature Compensation Optional
Battery Cold-Start Standard
Overall Efficiency Normal 94%
ECO 97%
Transfer Time 0 ms
Temperature 32° F ~ 104° F (0° C ~ 40° C)
Humidity (non-condensing) 90%
Noise (1 m) 65 dBA 68 dBA 70 dBA 70 dBA
Dimensions (Power Module) Width 520 mm
Depth 850 mm
Height 1165 mm
Weight (Power Module) 267 kg* 412 kg* 210 kg 244 kg
* With internal batteries.
Model SU20KX SU40KX SU60KX SU80KX
Weight 267 kg 412 kg 210 kg 244 kg
Floor Loading 600 kg/m2 927 kg/m2 475 kg/m2 552 kg/m2
BP480V26B BP480V40C
(40 12V batteries; (40 12V batteries;
Model 26AH each) 40AH each)
Weight 470 kg 700 kg
Floor Loading 1064 kg/m2 1575 kg/m2
200706017 93-2688 SU manual 4C.indd 51200706017 93-2688 SU manual 4C.indd 51 11/29/2007 2:03:05 PM11/29/2007 2:03:05 PM

52
1
5
9
3
7
11
2
6
10
4
8
12
13
14
13 – Storage and Service
14 – Warranty
Storage
The UPS system must be stored in a clean, secure environment with a temperature less than 40° C (104° F) and a relative humidity less than
90% (non-condensing). Store the UPS system in its original shipping container if possible. If installation occurs more than 6 months after
you receive the UPS system, recharge the batteries for at least 24 hours prior to use. Do not rely on the UPS system to provide backup power
to connected equipment until the batteries are fully charged. Note: If the UPS system remains off for an extended period of time, it should be
turned on periodically to allow the batteries to recharge. The UPS system should be turned on and the batteries should be recharged at least one
uninterrupted 24-hour period every 3 months. Failure to recharge the batteries periodically may cause irreversible battery damage.
Service
The UPS system is covered by the limited warranty described in this manual. Site survey service programs, start-up service programs, preventative
maintenance service programs and on-site warranty options (2, 3 or 4 years) are also available. For more information, call Tripp Lite Customer
Service at +1 773 869 1234.
Limited Warranty
Seller warrants this product, if used in accordance with all applicable instructions, to be free from original defects in material and workmanship for a period of 2 years (except U.S., Canada and Mexico:
1 year) from the date of initial purchase. If the product should prove defective in material or workmanship within that period, Seller will repair or replace the product, in its sole discretion. Service under
this Warranty includes parts and Tripp Lite service center labor. On-site service plans are available from Tripp Lite through authorized service partners (in most areas). Contact Tripp Lite Customer
Service at +1 773 869 1234 for details. International customers should contact Tripp Lite support at intlservice@tripplite.com.
THIS WARRANTY DOES NOT APPLY TO NORMAL WEAR OR TO DAMAGE RESULTING FROM ACCIDENT, MISUSE, ABUSE OR NEGLECT. SELLER MAKES NO EXPRESS WARRANTIES
OTHER THAN THE WARRANTY EXPRESSLY SET FORTH HEREIN. EXCEPT TO THE EXTENT PROHIBITED BY APPLICABLE LAW, ALL IMPLIED WARRANTIES, INCLUDING ALL WARRANTIES
OF MERCHANTABILITY OR FITNESS, ARE LIMITED IN DURATION TO THE WARRANTY PERIOD SET FORTH ABOVE; AND THIS WARRANTY EXPRESSLY EXCLUDES ALL INCIDENTAL AND
CONSEQUENTIAL DAMAGES. (Some states do not allow limitations on how long an implied warranty lasts, and some states do not allow the exclusion or limitation of incidental or consequential
damages, so the above limitations or exclusions may not apply to you. This Warranty gives you specific legal rights, and you may have other rights which vary from jurisdiction to jurisdiction).
Tripp Lite; 1111 W. 35th Street; Chicago IL 60609; USA
WARNING: The individual user should take care to determine prior to use whether this device is suitable, adequate or safe for the use intended. Since individual applications are subject to great
variation, the manufacturer makes no representation or warranty as to the suitability or fitness of these devices for any specific application.
Regulatory Compliance Identification Numbers
For the purpose of regulatory compliance certifications and identification, your Tripp Lite product has been assigned a unique series number. The series number can be found on the product nameplate
label, along with all required approval markings and information. When requesting compliance information for this product, always refer to the series number. The series number should not be confused
with the marking name or model number of the product.
FCC Class A Notice
This device complies with part 15 of the FCC Rules. Operation is subject to the following two conditions: (1) This device may not cause
harmful interference, and (2) this device must accept any interference received, including interference that may cause undesired operation.
Note: This equipment has been tested and found to comply with the limits for a Class A digital device, pursuant to part 15 of the FCC Rules.
These limits are designed to provide reasonable protection against harmful interference when the equipment is operated in a commercial
environment. This equipment generates, uses, and can radiate radio frequency energy and, if not installed and used in accordance with the
instruction manual, may cause harmful interference to radio communications. Operation of this equipment in a residential area is likely to
cause harmful interference in which case the user will be required to correct the interference at his own expense. The user must use shielded
cables and connectors with this equipment. Any changes or modifications to this equipment not expressly approved by Tripp Lite could void
the user’s authority to operate this equipment.
Tripp Lite has a policy of continuous improvement. Specifications are subject to change without notice.
Note on Labeling
These symbols are used on the label:
V~ AC Voltage
V DC Voltage
O Phase
Ground
200706017 93-2688 SU manual 4C.indd 52200706017 93-2688 SU manual 4C.indd 52 11/29/2007 2:03:05 PM11/29/2007 2:03:05 PM

53
1
5
9
3
7
11
2
6
10
4
8
12
13
14
Manual del Propietario
Sistemas UPS SmartOnline™ Trifásicos
Modelos: SU20KX, SU40KX, SU60KX, SU80KX
Entrada/Salida: 220/380V, 230/400V o 240/415V CA, 3O, 4 hilos + tierra, wye
No es apropiado para aplicaciones móviles.
1111 W. 35th Street, Chicago, IL 60609 USA
+1 773 869 1234 • www.tripplite.com
Derechos de Autor © 2007 Tripp Lite. Todas la marcas registradas son totalmente propiedad de sus respectivos dueños.
200706017 93-2688 SU manual 4C.indd 53200706017 93-2688 SU manual 4C.indd 53 11/29/2007 2:03:05 PM11/29/2007 2:03:05 PM

54
1
5
9
3
7
11
2
6
10
4
8
12
13
14
Contenido
1 Introducción 55
2 Instrucciones de Seguridad Importantes 56
3 Características y Funciones 58
del Panel de Control
4 Características y Funciones 59
del Panel Frontal y Trasero
5 Instalación del Gabinete 61
5-1 Preparación 61
5-2 Desempaque 61
5-3 Colocación 62
6 Conexión de la Batería Interna 63
(Únicamente modelos SU20KX y SU40KX)
6-1 Diagramas de Cableado de la Batería Interna 63
6-2 Procedimiento de Conexión de la Batería Interna 65
7 Cableado 68
7-1 Advertencias Sobre el Cableado 68
7-2 Preparación del Cableado 68
7-3 Diagrama del Bloque de Terminal del Sistema UPS 69
7-4 Diagramas del Cableado del Gabinete de Baterías Externas 69
7-5 Información Eléctrica y Cables 70
7-6 Cableado del Gabinete de Baterías Externas 71
7-7 Cableado de Entrada/Salida CA (Un solo UPS) 72
7-8 Cableado de Entrada/Salida CA (UPS en Paralelo –Una Entrada) 73
7-9 Cableado de Entrada/Salida CA (UPS en Paralelo – Entrada Dual) 73
8 Modos de Operación 74
8-1 Modo En Línea (Normal) (Un solo UPS) 74
8-2 Modo en Respaldo (Un solo UPS) 74
8-3 Modo en Derivación Automática (Un solo UPS) 74
8-4 Modo en Derivación Manual (Un solo UPS) 74
8-5 Modo En Línea (UPS en Paralelo) 75
8-6 Modo en Respaldo (UPS en Paralelo) 75
8-7 Modo en Derivación Automática (UPS en Paralelo) 75
8-8 Modo en Derivación Manual (UPS en Paralelo) 76
8-9 Modo Hot Standby (UPS en Paralelo) 76
9 Arranque, Apagado y Derivación 77
9-1 Diagramas del Panel de Control e Interruptor de Circuitos 77
9-2 Lista de Control Preliminar (Un solo UPS) 77
9-3 Procedimiento de Arranque Normal (Un solo UPS) 77
9-4 Procedimiento de Arranque con la Batería (Un solo UPS) 78
9-5 Procedimiento de Derivación Manual (Un solo UPS) 79
9-6 Procedimiento de Apagado (Un solo UPS) 79
9-7 Revisión Preliminar (UPS en Paralelo) 80
9-8 Procedimiento de Arranque (UPS en Paralelo) 80
9-9 Procedimiento de Apagado (UPS en Paralelo) 81
9-10 Procedimiento de Derivación Manual (UPS en Paralelo) 82
9-11 Cambiando de Derivación Manual a Normal (UPS en Paralelo) 83
10 Pantalla y Confi guración 84
10-1 Diagrama del Panel de Control 84
10-2 Jerarquía de Despliegue 84
10-3 Pantalla Predeterminada 85
10-4 Mensajes de Estado y Diagramas 85
10-5 Menú Principal 87
10-6 Menú de Medidas del Sistema UPS 87
10-7 Menú de Instalación del Sistema UPS 88
10-8 Menú de Instalación de la Derivación 88
10-9 Menú de Instalación de la Salida 89
10-10 Menú de Instalación de la Batería 90
10-11 Menú de Instalación Local 92
10-12 Menú de Mantenimiento 93
10-13 Menú de Estadísticas 94
10-14 Menú de Registro de Eventos 95
10-15 Menú de Instalación Manual y Prueba 96
10-16 Menú para Actualización del Firmware 97
10-17 Menú para Otras Selecciones 97
11 Comunicaciones 98
11-1 Interfaces de Comunicaciones 98
11-2 Ranura SNMPWEBCARD 98
11-3 Interfaz de Entrada de Contacto Seco 98
11-4 Diagrama de Circuito de Apagado de Emergencia Remoto (EPO) 99
11-5 Diagrama de Circuito de Entrada Auxiliar de Contacto Seco 99
11-6 Entradas de Temperatura del Gabinete Baterías Externas 99
11-7 Entrada del Estado de la Batería Externa 99
11-8 Detalle de la Interfaz de Salida de Contacto Seco 100
11-9 Diagrama de Circuito de Salida de Contacto Seco 101
11-10 Diagrama de Circuito del Puerto Serial RS-232 102
11-11 Puerto Paralelo Redundante 102
12 Especifi caciones 103
12-1 Especifi caciones Técnicas del Sistema UPS 103
12-2 Tabla de Carga al Piso del Sistema UPS 103
12-3 Tabla de Carga al Piso del Módulo de Baterías 103
13 Almaceneaje y Servicio 104
14 Garantía 104
English 1
Français 105
Ðóññêèé 157
Ðóññêèé 157
200706017 93-2688 SU manual 4C.indd 54200706017 93-2688 SU manual 4C.indd 54 11/29/2007 2:03:08 PM11/29/2007 2:03:08 PM

55
1
5
9
3
7
11
2
6
10
4
8
12
13
14
1 – Introducción
Los Sistemas UPS SmartOnline Trifásicos de Tripp Lite (Modelos SU20KX, SU40KX, SU60KX y SU80KX) son ideales para respaldar y proteger
centros de datos, telecomunicaciones (VoIP), redes, instalaciones industriales sistemas de seguridad y emergencias y mucho más.
Características Avanzadas:
Doble conversión genuinamente en línea con tecnología en el inversor IGBT superior•
Corriente de entrada baja de Tasa de Distorsión Armónica (THD) permite la adecuación del tamaño del generador 1:1 para máxima eficiencia y •
ahorro en costos
Redundancia Interna N+1 del módulo de potencia (SU40KX, SU60KX y SU80KX)•
Capacidad de redundancia paralela o “hot standby” (1+1) incorporada para capacidad incrementada o tolerancia a fallas•
Hasta 80kVA de capacidad en una compacta base; hasta 160kVA en configuración de redundancia paralela (1+1)•
Factor de potencia de alta entrada y alta eficiencia con baja pérdida termal y bajo ruido•
Diseño simplificado, fácil de reparar, larga vida, sistema de alta disponibilidad•
Energía Auxiliar redundante y circuitos de control•
Diseño de doble entrada con entrada para rectificador y derivación separadas•
Todos los modelos soportan gabinetes para baterías externas para tiempo de respaldo extendido•
Pantalla LCD de alta resolución simplifica la operación y entrega información operacional detallada incluyendo diagramas de bloque del sistema•
200706017 93-2688 SU manual 4C.indd 55200706017 93-2688 SU manual 4C.indd 55 11/29/2007 2:03:08 PM11/29/2007 2:03:08 PM

56
1
5
9
3
7
11
2
6
10
4
8
12
13
14
2 – Instrucciones de Seguridad Importantes
CONSERVE ESTAS INSTRUCCIONES
Todas las secciones de este manual contiene instrucciones y advertencias que deberán ser seguidas durante la instalación y operación de los
sistemas UPS descritos en este manual. Lea cuidadosamente todas las instrucciones antes de intentar mover, instalar u operar los Sistemas
UPS descritos en este manual. El fallar en adherirse a estas instrucciones invalida la garantía y causa daños a la propiedad y/o lesiones
personales.
Advertencias Sobre la Ubicación del UPS
Instale el sistema UPS en un ambiente controlado al interior, lejos del exceso de humedad, temperaturas extremas, líquidos y gases inflamables, •
conductores contaminantes, polvo y luz solar directa.
Instale el sistema UPS en un área nivelada, estructuralmente sólida.•
El sistema UPS es extremadamente pesado. Extreme las precauciones cuando mueva o levante la unidad.•
Opere el UPS únicamente a temperaturas en el interior entre 32º F y 104º F (0º C y 40º C). Para mejores resultados, mantenga la temperatura en •
el interior entre 62° F y 84° F (entre 17° C y 29° C).
Deje un espacio adecuado alrededor de todos los lados del UPS para una ventilación apropiada. No Obstruya, cubra o inserte objetos en las •
aberturas de de ventilación externa del gabinete.
No coloque ningún objeto sobre la unidad, especialmente los que contengan líquidos.•
No monte la unidad con el panel delantero o trasera hacia abajo (en ningún ángulo). Montándolo de esta manera inhibirá seriamente el •
enfriamiento interno de la unidad, causando finalmente daño al equipo que no está cubierto por la garantía.
No instale el UPS cerca de medios de almacenaje magnéticos ya que esto puede resultar en corrupción de la información. Mantenga todos los •
medios con información magnética grabada a una distancia mínima de 60 cm (24 pulgadas) del sistema UPS.
No intente apilar el sistema UPS. Tratar de apilar el sistema UPS puede causar un daño permanente y crea el riesgo de una seria lesión personal.•
Las ruedas del sistema UPS están diseñadas únicamente ligeros ajustes dentro del área de instalación final, no están diseñadas para mover al •
UPS sobre distancias considerables
Las ruedas no están diseñadas par brindar un soporte a largo plazo al sistema UPS después de la instalación final. Es necesario instalarlo con los •
soportes para montaje. Use los niveladores/puntales para proporcionar un adecuado soporte a largo plazo.
Cuando mueva el sistema UPS, empújelo del frente o de atrás, no de los lados.•
No intente desempacar o mover el sistema UPS sin ayuda.•
Advertencias para Conectar el UPS
El sistema UPS debe ser instalado de acuerdo con los requerimientos de IEC 60364-4-48. Es requisito necesario cumplir con los •
siguientes estándares: EN 50091-1-1, EN 50091-2 Clase A, IEC 61000-4-2 Nivel 4, IEC 61000-4-3 Nivel 3, IEC 61000-4-4 Nivel 4, IEC
61000-4-5 Nivel 4, IEC 61000-4-6.
El sistema UPS contiene alto voltaje peligroso que potencialmente pueden causar lesiones personales o incluso la muerte por descargas •
eléctricas.
El sistema UPS tiene su propia fuente de energía (batería - interna y/o externa). Las terminales de salida pueden estar vivas aun cuando el UPS •
no esté conectado a una fuente de suministro de CA.
El suministro de energía eléctrica para esta unidad debe ser trifásica conforme a la placa del nombre del equipo.•
El suministro de energía para el UPS debe estar adecuadamente conectado a tierra de acuerdo a las regulaciones de instalaciones eléctricas •
aplicables.
Si el sistema UPS recibe energía de de un generador CA operado por un motor, con frecuencia regulada con calidad para ordenadores.•
El uso de este equipo en aplicaciones de soporte de vida en donde la falla de este equipo pueda hacer suponer que causará la falla del equipo •
de soporte de vida o significativamente afectar su seguridad o efectividad no es recomendado. No use este equipo en presencia de una mezcla
anestésica inflamable con aire, oxigeno u oxido nitroso.
El sistema UPS esta diseñado para alimentar cargas de ordenadores modernos y sus dispositivos periféricos asociados. No use el sistema UPS •
para alimentar cargas inductivas puras o capacitivas.
El cableado de entrada y salida debe ser llevado a cabo únicamente por electricistas entrenados y calificados.•
Debido a la alta filtración de corriente, una adecuada conexión a tierra es esencial antes de conectar el suministro de corriente CA.•
Aísle el sistema UPS antes de trabajar en el circuito. Un dispositivo de desconexión de fácil acceso debe ser incorporado en el cableado •
permanente. El dispositivo de desconexión debe ser un dispositivo de 4 polos y debe desconectar a todos los conductores de línea y el conductor
neutro.
200706017 93-2688 SU manual 4C.indd 56200706017 93-2688 SU manual 4C.indd 56 11/29/2007 2:03:09 PM11/29/2007 2:03:09 PM

57
1
5
9
3
7
11
2
6
10
4
8
12
13
14
2 – Instrucciones de Seguridad Importantes
Advertencias Sobre la Batería
El sistema UPS no requiere mantenimiento de rutina. No hay partes útiles para el usuario en el interior. Por la razón que sea únicamente personal •
de servicio calificado debe abrir los paneles de acceso.
Las baterías presentan un riesgo de descarga eléctrica y quemaduras derivadas del alta corriente de un corto circuito, las baterías deben ser •
remplazadas por personal de servicio capacitado que observe las debidas precauciones. Apague el sistema UPS antes de conectar o desconectar
las baterías internas. Use herramientas con asas/mangos aislantes. No abra las baterías. No puentee o haga corto circuito con las terminales de la
batería con ningún objeto.
Remplace las baterías por baterías equivalentes disponibles en Tripp Lite. No opere el sistema UPS sin baterías.•
Las baterías son reciclables. Refiérase a las regulaciones locales para los requerimientos de disposición y destrucción de las baterías.•
No arroje las baterías al fuego, mutile las baterías o abra las tapas de la batería.•
Los fusibles de la batería deberán ser remplazados únicamente por personal calificado. Los fusible quemados deberán ser remplazados •
únicamente por fusibles del mismo número y tipo.
Existen voltajes potencialmente letales dentro de esta unidad en tanto la suministro de la batería este conectado. El servicio y reparación deberá •
ser hecho únicamente por personal capacitado, con el sistema UPS apagado o puesto en modo de derivación. Desconecte las baterías internas
(si están presentes) antes de efectuar cualquier servicio apagando el interruptor de circuitos de las baterías internas y quitando el/los fusible(s)
de la batería. Desconecte las baterías externas (si están presentes) apagando el interruptor de circuitos del gabinete de baterías externas y
desconectando los cables de las baterías externas del sistema UPS.
No conecte o desconecte las baterías cuando el sistema UPS esté operando con el suministro de las bacterias o cuando la unidad no esté en modo •
de derivación.
No quite las fundas protectoras de plástico que cubren las baterías internas.•
Las baterías internas y externas deben ser remplazadas por baterías equivalentes disponibles de Tripp Lite.•
Antes de conectar un gabinete de baterías externas al sistema UPS, lea la documentación del gabinete de baterías externas. Use únicamente •
gabinetes para baterías externas que hayan sido aprobadas por Tripp Lite.
Si el sistema UPS permanece apagado por periodos extendidos, deberá encenderse periódicamente para permitir que las baterías se recarguen. •
El sistema UPS deberá encenderse y recargarse de forma ininterrumpida por un período de 24 horas cada 3 meses. Fallar en recargar las baterías
periódicamente puede causar daños irreversibles a las baterías.
Advertencias en la Instalación del Cableado Eléctrico
Vea la • Sección 7-1 para Advertencias sobre la instalación del cableado eléctrico
200706017 93-2688 SU manual 4C.indd 57200706017 93-2688 SU manual 4C.indd 57 11/29/2007 2:03:09 PM11/29/2007 2:03:09 PM

58
1
5
9
3
7
11
2
6
10
4
8
12
13
14
3 – Características y Funciones del Panel de Control Panel
LED “NORMAL” [En Línea]: • Esta luz verde se ilumina para indicar que el sistema UPS está en modo en línea (Normal). La fuente
primaria de suministro CA está presente y dentro de los parámetros de operación estándar
LED “BATTERY” [Batería]: • Esta luz ámbar se ilumina cuando el sistema UPS está en modo de respaldo, descargando las baterías para
suministrar energía al equipo conectado. También sonará una alarma.
LED “BYPASS” [Derivación]: • Esta luz ámbar se ilumina cuando el sistema UPS está en modo de derivación (derivación automática o
derivación manual). No habrá respaldo de la batería disponible al equipo conectado mientras el sistema UPS esté en modo de derivación, pero
las cargas del equipo conectado será soportado la fuente de energía de derivación (reserva).
LED “FAULT” [Falla]: • Esta luz roja se ilumina cuando hay una falla del sistema UPS o de la corriente de entrada. La información de
diagnostico disponible se mostrará en la pantalla LCD.
Pantalla LCD de Estado: • Esta pantalla LCD de Estado iluminada muestra texto y gráficos para indicar un amplio rango de condiciones de
operación e información de diagnostico del sistema UPS. Nota: La luz de la pantalla LCD se apagara 10 minutos después de estar inactiva.
Encienda la luz momentáneamente presionando el botón ON [Encendido] o cualquiera de los botones de recorrido.
Botón “ESC” (Escape): • Presione este botón para regresar a la página o menú anterior.
Botones de Recorrido (• y ): Presione estos botones para mover el cursor arriba y abajo y navegar los menús y pantallas. Estos botones
también sirven para introducir datos en varias pantalla.
Botón Entrar (• ): Presione este botón para seleccionar una partida del menú o confirmar una cambio de parámetros.
Botón de Encendido:• Presione este botón y manténgalo así por 3 segundos para encender el inversor del Sistema UPS.
Botón de Apagado: • Presione este botón y manténgalo así por 3 segundos para apagar el inversor del Sistema UPS. Si el sistema UPS esta en
modo en línea (normal), cambiará a modo de derivación automático. Nota: Si el sistema UPS permanece apagado por periodos extendidos,
deberá encenderse periódicamente para permitir que las baterías se recarguen. El sistema UPS deberá encenderse y las baterías recargarse
de forma ininterrumpida por un período de 24 horas cada 3 meses. Fallar en recargar las baterías periódicamente puede causar daños
irreversibles a las baterías.
Botón “EPO” (Apagado de Emergencia): • Presione este botón para apagar la salida del sistema UPS y también deshabilitar la salida de
derivación.
Si el sistema UPS está en modo de respaldo cuando se activa el botón EPO:
La salida principal y la salida de derivación se apagan, la alarma suena, los ventiladores se apagan después de un minuto y los circuitos •
de control permanecen activos.
Soltando el botón EPO (presionándolo nuevamente) apaga el sistema UPS completamente, incluyendo la alarma y los circuitos de •
control. Presione el botón de encendido por 3 segundos para arrancar nuevamente el sistema UPS.
Si el sistema UPS está en línea (modo normal) cuando se activa el botón EPO:
La salida principal y la salida de derivación se apagan, la alarma suena, los ventiladores y los circuitos de control permanecen activos.•
Soltando el botón EPO (presionándolo nuevamente) apaga la alarma y pone al sistema UPS en modo de derivación automática. Presione •
el botón de encendido por 3 segundos para regresar el sistema UPS a modo en línea (normal).
Vea la Sección 10 – Pantalla y Configuración para información detallada acerca del los menús del panel de control y las pantallas.
A
A E F G H I J KBCD
B
C
D
E
F
G
H
I
J
K
200706017 93-2688 SU manual 4C.indd 58200706017 93-2688 SU manual 4C.indd 58 11/29/2007 2:03:09 PM11/29/2007 2:03:09 PM

59
1
5
9
3
7
11
2
6
10
4
8
12
13
14
4 – Características y Funciones del Panel Frontal y Trasero
Nota: Los modelos Individuales pueden variar de los diagramas. La unidad se muestra con los biseles frontales removidos.
Panel de Control: • El panel de control permite al operador monitorear y controlar el sistema UPS. Vea la Sección 3 – Características y
funciones del Panel del Control para mayor información.
Módulos de Potencia Internos: • Los módulos de potencia internos de 20kVA pueden remplazarse en el campo sin apagar las cargas del
equipo conectado. La cantidad de módulos de potencia internos varia por modelo. Los módulos internos de potencia son capaces de una
redundancia N+1 en los modelos SU40KX, SU60KX y SU80KX.
Compartimiento del Módulo de Batería Internas (SU20KX y SU40KX únicamente; se muestra sin las baterías): • las baterías internas
deben ser conectadas por un electricista calificado. Vea la Sección 6 – Conexión de la Batería Interna para mayor información.
Interruptor de Circuitos de Salida (Q4): • Controla la salida de energía CA.
Interruptor de Circuitos de la Derivación Manual (Q3): • Controla la energía CA de entrada al sistema UPS durante una operación de
derivación manual.
Interruptor de Circuitos de Entrada de Derivación (Q2): • Controla la energía CA de entrada al UPS durante una operación de derivación
automáticas.
Interruptor de Circuitos Principal de Entrada (Q1): • Controla la energía CA de entrada al sistema UPS durante la operación en línea
(normal).
Niveladores/Puntales: • Los niveladores/puntales proporcionan soporte por largo tiempo al sistema UPS.
Ruedas: • Las ruedas están diseñadas para ajustes de posicionamientos pequeños dentro del área de ubicación final únicamente. No están
diseñadas para mover el UPS por largas distancias. Las ruedas no están diseñadas par proporcionar un soporte por largo tiempo al UPS
después de la instalación final. Utilice los niveladores/puntales par proporcionar soporte a largo plazo.
A
A
B
C
D
H H
I I
G
E F
B
C
D
E
F
G
H
I
Se muestra el SU40KX (frente)
200706017 93-2688 SU manual 4C.indd 59200706017 93-2688 SU manual 4C.indd 59 11/29/2007 2:03:10 PM11/29/2007 2:03:10 PM

60
1
5
9
3
7
11
2
6
10
4
8
12
13
14
Nota: Los modelos Individuales pueden variar de los diagramas. La unidad se muestra con los biseles frontales removidos.
Niveladores/Puntales: • Los niveladores/puntales proporcionan soporte por largo tiempo al sistema UPS.
Ruedas: • Las ruedas están diseñadas para ajustes de posicionamientos pequeños dentro del área de ubicación final únicamente. No están
diseñadas para mover el UPS por largas distancias. Las ruedas no están diseñadas par proporcionar un soporte por largo tiempo al UPS
después de la instalación final. Utilice los niveladores/puntales par proporcionar soporte a largo plazo.
Ranura para Accesorios: • Remueva la tapa para instalar un accesorio SNMPWEBCARD de Tripp Lite. El accesorio SNMPWEBCARD
proporciona una interfaz Ethernet para el sistema UPS y permite el monitoreo y control remoto vía SNMP, navegador de Web o telnet. Llame
al +1 773 869 1234 para mayor información acerca del accesorio SNMPWEBCARD.
Puerto de Comunicaciones Seriales RS-232: • Este puerto DB9 conecta al sistema UPS a una estación de trabajo o servidor compatibles,
permitiendo automáticamente apagar el equipo durante apagones prolongados y monitorear las operaciones y las condiciones de la energía.
Puerto de Redundancia Paralela: • Este puerto DB9 conecta al sistema UPS a otro sistema UPS de i tipo y capacidad idénticos para usarse
en una configuración de redundancia paralela (1+1). Vea la Sección 7 – Cableado y la Sección 8 - Modos de Operación para mayor
información.
Interfaz de Entrada de Contacto Seco: • Esta interfaz recibe señales de contacto seco que permiten al sistema UPS recibir ordenes y
monitorear las condiciones de la batería externas. Vea la Sección 11 – Comunicaciones para mayor información.
Interfaz de Salida de Contacto Seco: • Esta interfaz permite al sistema UPS enviar información vía de comunicaciones de contacto seco. Vea
la Sección 11 – Comunicaciones para mayor información.
Interruptor de Circuitos de las Baterías Internas (SU20KX y SU40KX únicamente): • Controla la energía de entrada/salida de las baterías
internas del sistema UPS.
Tapa del Bloque de Terminales: • Remueva la tapa del bloque de terminales para acceder a las terminales de conexión de entrada, entrada de
derivación, gabinete de baterías externas, salida y tierra del sistema UPS. Conduits cableados pasan a través de las perforaciones circulares
[knockouts] en la tapa de terminales del bloque de terminales. Vea la Sección 7 – Cableado para mayor información, incluyendo un diagrama
detallado del bloque de terminales.
H
I
J
K
L
M
N
O
P
4 – Características y Funciones del Panel Frontal y Trasero (continuación)
H
L
H
P
O
N
M
J
K
I I
Se muestra el SU40KX (parte posterior)
200706017 93-2688 SU manual 4C.indd 60200706017 93-2688 SU manual 4C.indd 60 11/29/2007 2:03:11 PM11/29/2007 2:03:11 PM

61
1
5
9
3
7
11
2
6
10
4
8
12
13
14
5 – Instalación del Gabinete
Lea la Sección 2 – Instrucciones de Seguridad Importantes
Antes de la Instalación
5-1 Preparación
El sistema UPS debe instalarse en un área estructuralmente sólida en un piso nivelado que sea capaz de soportar el peso de del sistema UPS, el
gabinete de baterías externas y otro equipo que vaya a ser instalado cerca. El sitio de la instalación debe contar con un circuito CA dedicado que
sea compatible con los requerimientos de entrad del sistema UPS. (Vea la Sección 12 – Especificaciones para los detalles de requerimientos de
entrada y de la carga del piso) Antes de desempacar la unidad, debe llevar el contenedor de embarque cerca del lugar de la instalación final para
minimizar la distancia que necesitará mover a unidad después de que el contenedor de embarque haya sido removido. Si planea almacenar el
sistema UPS por un período prolongado antes de instalarlo, siga las instrucciones en la Sección 13 – Almacenaje y Servicio. (Instrucciones de
desempaque y almacenaje también están impresas en la hoja “Unpacking and Storage Instructions” [Instrucciones de desempaque y almacenaje]
pegadas al contenedor de embarque) Advertencia: No intente desempacar o mover el sistema UPS sin ayuda.
5-2 Desempaque
Inspeccione el contendor de embarque por daños visibles. Si •
determina que la unidad ha siso dañada durante el embarque,
comuníquese con Tripp Lite por asistencia. No intente usar el
sistema UPS si ha sido dañado o manejad inadecuadamente.
Confirme que contenedor de embarque está hacía arriba y use un •
desatornillador para quitar el panel superior, panel frontal y panel
trasero. También quite el plástico y el material de acojinamiento
interior. Confirme que el nombre del modelo y tipo indicado en
la parta posterior del gabinete sea el mismo del que usted ordenó.
Examine gabinete en busca de cualquier daño o partes sueltas.
Confirme que el contendor de embarque incluye los accesorios
que se deben embarcar con la unidad. El sistema UPS debe incluir
un cable serial RS-232, un cable de redundancia en paralelo, un
conector para EPO remoto, un conector de entrada de contacto
seco (4 contactos), un conector de salida de contacto seco (12
contactos) ay un CD-ROM con el software. Si algo falta o está
dañado comuníquese con Tripp Lite por asistencia.
Confirme que la unidad está estable, y entonces remueva los •
paneles laterales del contenedor de embarque.
Remueva los tornillos de la s abrazaderas de embarque •
que aseguran la unidad a la tarima y a continuación
remueva las abrazaderas del sistema UPS. Advertencia:
Extreme precauciones ya que la unidad podría voltearse
inesperadamente.
Use varias de los tornillos que quitó en el paso 2 para fijar el •
panel superior del contenedor de embarque a la orilla frontal de la
tarima de embarque. La superficie suave del panel debe estar hacia
arriba de tal forma que puede ser usada como rampa para rodar la
unidad de la tarima de embarque. No intente usar el panel superior
como rampa si se encuentra rajada o dañada estructuralmente en
cualquier forma. Asegúrese de que las ruedas debajo de la unidad
no están aseguradas. Extreme precauciones y con la ayuda de
varios asistentes, lentamente ruede la unidad rampa abajo.
1
2
3
4
5
1
4
3
2
5
200706017 93-2688 SU manual 4C.indd 61200706017 93-2688 SU manual 4C.indd 61 11/29/2007 2:03:12 PM11/29/2007 2:03:12 PM

62
1
5
9
3
7
11
2
6
10
4
8
12
13
14
5 – Instalación del Gabinete (continuación)
5-3 Colocación
Use las ruedas para mover el sistema UPS por cortas distancias •
sobre una superficie nivelada, suave y estable. No intente usar las
ruedas para mover el sistema UPS por largas distancias. El sistema
UPS deberá moverse cerca del sitio de ubicación final dentro de su
contenedor de embarque antes de desempacarlo del contenedor de
embarque. Use un dispositivo mecánico de la suficiente capacidad
para mover el contenedor de embarque. Advertencia: El sistema
UPS puede volcarse si es movido en un área inestable. Extreme
precauciones cuando mueva el sistema UPS. Empuje el sistema
UPS del frente o de atrás, y no de los lados.
Posicione el sistema en un área estructuralmente sólida con un •
piso nivelado que sea capaz de soporta el peso del sistema UPS
los gabinetes de baterías externas y otros equipos que vayan a
ser instalados cerca. La instalación también deberá contar con un
circuito CA dedicado que sea compatible con los requerimientos de
entrada del sistema UPS. (Vea la the Sección 12 - Especificaciones
para más información acerca de los requerimientos de entrada y
los requerimientos de rssitencia/carga del piso). El sistema UPS
debe instalarse en un entorno limpio, seguro con una humedad
relativa menor al 90% (sin condensación). Opere el sistema
UPS a temperaturas interiores entre 17° C y 29° C (62° F y 84°
F). Prevenga daños al cableado utilizando conduits protectores
adecuados. A fin de mantener un adecuado flujo de aire y acceso
para servicio, debe mantener el siguiente espacio libre:
Por lo menos 100 cm de espacio libre al frente del •
sistema UPS.
Por lo menos 50 cm de espacio libre atrás del sistema UPS.•
Por lo menos 50 cm de espacio libre arriba del sistema UPS.•
Advertencia: El ventilador de enfriamiento circula el aire del frente
hacia atrás. No utilice ningún aire acondicionado o ventilador que
dirija el aire directamente hacia la parte de atrás del sistema UPS.
Después de mover el sistema UPS a su ubicación final, asegure •
las ruedas A y use los niveladores B para estabilizar el gabinete.
Asegúrese que los cuatro niveladores hacen un contacto firme con
el suelo.
Para casos de emergencia, instale cerca del sistema UPS •
un extintor certificado para incendios de equipos eléctricos
(Certificado Clase C o su equivalente exacto con un agente extintor
no conductivo).
1
2
3
4
1
2
3
4
50 cm
50 cm
100 cm
A
B
200706017 93-2688 SU manual 4C.indd 62200706017 93-2688 SU manual 4C.indd 62 11/29/2007 2:03:13 PM11/29/2007 2:03:13 PM

63
1
5
9
3
7
11
2
6
10
4
8
12
13
14
6 – Conexion de la Batería Interna (Únicamente Modelos SU20KX y SU40KX)
¡PELIGRO! ¡RIESGO DE ALTO VOLTAJE LETAL!
Alto voltaje potencialmente letal existe dentro de las baterías, aun y cuando no estén conectadas al sistema UPS. Las
conexiones de la batería deberá ser efectuado únicamente por personal de servicio califi cado, siguiendo todas las
precauciones indicadas en este manual y adherirse a todos los códigos eléctricos locales. Antes de proceder lea la Sección
2 – Instrucciones de Seguridad Importantes.
Las conexiones para la batería interna es únicamente para los modelos SU20KX y SU40KX. Cada módulo de baterías externas consiste de dos
cadenas de baterías: una cadena con un cable negro y otra cadena con un cable rojo. La cantidad de baterías internas varían por modelo.
6-1 Diagramas de Cableado de la Batería Interna
Revise los diagramas del cableado de la batería interna antes de conectar las baterías internas. El sistema UPS hasta cuatro módulos de baterías
internas (cada módulo consiste de dos cadenas, cada cadena consiste de 10 baterías). El número de baterías internas varía por modelo.
Se muestra el SU40KX
Se muestra el SU40KX
VBoard W1: RED, W2: BLUE, W3: WHITE, W4: BLACK 12V, 9AH, 10PCS
12V, 9AH, 10PCS
12V, 9AH, 10PCS
12V, 9AH, 10PCS
RED RED
RED RED
BLACK BLACK
BLACK BLACK
RED RED
RED RED
BLACK BLACK
BLACK BLACK
B+
W1
W1
W1
W1
W2
W2
W2
W2
12V, 9AH, 10PCS
12V, 9AH, 10PCS
12V, 9AH, 10PCS
12V, 9AH, 10PCS
W4
W4
W4
W4
W3
W3
W3
W3
B-
N
VBoard
ENTRADA DE DRIVACIÓN
ENTRADA PRINCIPAL SALIDA
CA/CD CA/CD
W1: ROJO, W2: AZUL, W3: BLANCO, W4: NEGRO
ROJO ROJO
NEGRO NEGRO
NEGRO NEGRO
NEGRO NEGRO
NEGRO NEGRO
ROJO ROJO
ROJO ROJO
ROJO ROJO
200706017 93-2688 SU manual 4C.indd 63200706017 93-2688 SU manual 4C.indd 63 11/29/2007 2:03:13 PM11/29/2007 2:03:13 PM

64
1
5
9
3
7
11
2
6
10
4
8
12
13
14
UPS System
Battery Back
Connector
UPS System
Battery Back
Connector
Fuse Block Bracket
6 – Conexion de la Batería Interna (continuación)
Se muestra el SU40KX
6-1 Diagrama de Cableado de la Batería Interna (continuación)
Conector
Trasero de la
Batería del
Sistema UPS
Conector
Trasero de la
Batería del
Sistema UPS
Batería
Superior Batería
Superior
Batería
Inferior Batería
Inferior
AZUL
AZUL
AZUL
AZUL
BLANCO
BLANCO
BLANCO
BLANCO
200706017 93-2688 SU manual 4C.indd 64200706017 93-2688 SU manual 4C.indd 64 11/29/2007 2:03:14 PM11/29/2007 2:03:14 PM

65
1
5
9
3
7
11
2
6
10
4
8
12
13
14
6 – Conexion de la Batería Interna (continuación)
6-2 Procedimiento para la Conexión de la Batería Interna
Coloque el sistema UPS en derivación (o apáguelo completamente) •
y apague el interruptor de circuitos de la batería interna, localizado
en la parte trasera del sistema UPS.
Remueva los biseles de acceso a la batería, localizados al frente del •
sistema UPS.
Remueva los cartuchos de fusibles de cada bloque de fusibles.•
Desconecte los cables de puenteo [jumpers] azul y blanco •
conectado a cada bloque de fusibles. Advertencia: Cuando
desconecte los cables de puenteo, jálelos hacia fuera del bloque
de fusibles con una fuerza uniforme. No los menee de lado a
lado, ya que esto puede dañar al conector.
Remueva el soporte de los fusibles. Observe su orientación antes •
de removerlos.
1
2
3
4
5
1
2
3
4
5
200706017 93-2688 SU manual 4C.indd 65200706017 93-2688 SU manual 4C.indd 65 11/29/2007 2:03:15 PM11/29/2007 2:03:15 PM

66
1
5
9
3
7
11
2
6
10
4
8
12
13
14
6-2 Procedimiento para la Conexión de la Batería Interna (continuación)
Deslice una cadena de baterías con un cable rojo en una ranura •
vacía dentro del compartimiento de baterías. Asegúrese que la
cadena de baterías está orientada como se muestra en el diagrama.
Nota: Empiece con las ranuras vacías de hasta abajo del
compartimiento y trabaje hacia las ranuras vacías de la parte
superior del compartimiento de la batería.
Deslice una cadena de baterías con un cable negro en una ranura •
vacía dentro del compartimiento de baterías, junto a la cadena
de baterías que insertó en el paso 6. Asegúrese que la cadena de
baterías está orientada como se muestra en el diagrama. Repita
los pasos 6 y 7 conforme se necesite hasta que todas las cadenas
de baterías hayan sido insertados en las ranuras vacías. Nota:
Dependiendo del modelo de sistema UPS, algunas de las ranuras
del compartimiento de baterías pueden permanecer vacías.
Reconecte el soporte del bloque de fusibles. (Las letras en •
el bloque de fusibles deberán estar hacia arriba cuando están
orientadas correctamente.)
Conecte los cables de puenteo azul y blanco en cada módulo •
de baterías internas al bloque de fusibles correspondientes. La
rotulación junto al bloque de fusibles identifica el bloque de
fusibles correcto para cada cable.
Inserte el cartucho de fusibles en cada bloque de fusibles. Los •
fusibles son intercambiables. Asegúrese que estén firmemente
insertados en su lugar. Advertencia: Los cartuchos de fusibles
de la batería deben insertarse al último debido a la posibilidad
de arcos voltaicos entre los conectores. Los fusibles quemados
deben ser remplazados por un electricista calificado. Remplace
los fusibles únicamente por fusibles del mismo tipo y número.
7
6 – Conexion de la Batería Interna (continuación)
6
7
8
9
6
8
9
10
10
TERMINALES
TERMINALES
VISTA LATERAL
VISTA LATERAL
200706017 93-2688 SU manual 4C.indd 66200706017 93-2688 SU manual 4C.indd 66 11/29/2007 2:03:16 PM11/29/2007 2:03:16 PM

67
1
5
9
3
7
11
2
6
10
4
8
12
13
14
6 – Conexion de la Batería Interna (continuación)
6-2 Procedimiento para la Conexión de la Batería Interna (continuación)
Use un voltímetro (suministrado por el usuario) para probar •
el voltaje de cada módulo de baterías internas.. Observando la
polaridad correcta conecte el sensor negro del voltímetro al
conector negro del módulo de baterías; conecte el sensor rojo del
voltímetro al conector rojo del módulo de baterías. Asegúrese que
los sensores del voltímetro toquen los contactos metálicos dentro
de los conectores del módulo de baterías. El rango de voltaje CC
aceptable está entre 220V y 280V CC (240V CC nominales). Si
varias pruebas con el voltímetro arrojan resultados fuera del rango
CC aceptable, comuníquese con Tripp Lite por asistencia para
determinar las posibles causas las lecturas incorrectas de voltaje
antes de proceder.
Conecte el cable • negro por cada módulo de baterías internas al
conector negro más cercano localizado dentro del compartimiento
de baterías del sistema UPS. Conecte el cable rojo por cada
módulo de baterías internas al conector rojo más cercano
localizado dentro del compartimiento de baterías del sistema
UPS. Advertencia: Observe la polaridad correcta conectando
negativo con negativo (negro con negro) y positivo (rojo con
rojo). Fallar en observar la polaridad correcta dañara el
sistema UPS y creará un serio riesgo de lesiones personales y
daños al a propiedad.
Vuelva a colocar los biseles de acceso a la batería.•
Encienda el interruptor de circuitos de las baterías internas. Si •
puso el sistema UPS en derivación, regréselo al modo de operación
anterior. Si apago el sistema UPS enciéndalo. Si aun necesita
cablear el sistema UPS, proceda a la Sección 7 – Cableado.
Nota: Si necesita remover o remplazar las baterías internas, modifique
los pasos 6 y 7 removiendo y/o remplazando los módulos de baterías
internas existentes conforme se requiera.
11
11
12
13
13
14
14
240
12
200706017 93-2688 SU manual 4C.indd 67200706017 93-2688 SU manual 4C.indd 67 11/29/2007 2:03:18 PM11/29/2007 2:03:18 PM

68
1
5
9
3
7
11
2
6
10
4
8
12
13
14
7 – Cableado
¡PELIGRO! ¡RIESGO DE ALTO VOLTAJE LETAL!
Todo el cableado deberá ser llevado a cabo por un electricista califi cado, conforme a todas las advertencias de este manual
y todos los códigos de electricidad y seguridad aplicables. Un cableado incorrecto puede dañar al sistema UPS y causar
serias lesiones personales y daños a la propiedad. Antes de proceder lea la Sección 2 – Instrucciones de Seguridad
Importantes.
7-1 Advertencias sobre el Cableado
Desconecte todas la fuentes de energía de entrada y salida del sistema UPS antes de instalar los cables o hacer conexiones eléctricas.•
Use cables flexibles de longitud suficiente que permitan dar servicio al sistema UPS. La longitud máxima del cable es 10 m (32.8 pies).•
Use conteras/virolas para cubrir las terminaciones de los cables y evitar terminaciones deshilachadas que puedan hacer corto con el bloque de •
terminales del sistema UPS.
Use cables VW-1, FT-1 o mejores.•
Use fundas para cables y abrazaderas para los conectores.•
Los conductores neutros deben ser del mismo calibre que los conductores de corriente.•
Apriete todas las conexiones con una fuerza de torsión de por lo menos 3.95 N·m (35 in·lb)•
Confirme que los cables están marcados correctamente de acuerdo a su propósito, polaridad, fase y diámetro.•
Si la fuente de energía de entrada /salida es wye-wye, entonces “Neutro” y “Tierra” no deben ser conectados.•
Si la fuente de energía de entrada tiene VNG>0, instale un transformador de aislamiento antes del sistema UPS y la fuente de energía de entrada, •
y entonces conecte el “neutro” y “Tierra” del sistema UPS juntos.
Para equipos que requieran una conexión neutra a un sistema de distribución de energía IT, el dispositivo de desconexión debe ser un dispositivo •
de cuatro polos y debe desconectar todos los conductores de línea y el conductor neutro. Si un dispositivo de desconexión interrumpe al
conductor neutro, debe simultáneamente interrumpir todos los conductores de línea.
Permita que las baterías se carguen ininterrumpidamente durante 24 horas después de la conexión inicial de cableado.•
Observe la polaridad correcta conectando negativo con negativo y positivo con positivo. Fallar en observar la polaridad correcta dañará al •
sistema UPS y crea un serio riesgo de lesiones personales y daños a la propiedad.
Observe la fase adecuada conectando R con R, S con S, T con T y N con N. Fallar en observar la polaridad correcta dañará al sistema UPS y •
crea un serio riesgo de lesiones personales y daños a la propiedad.
7-2 Preparación del Cableado
Desconecte todas la fuentes de energía de entrada y salida (CA y CC) del sistema UPS y del gabinete de baterías externas (Si lo hubiera).•
Marque correctamente de acuerdo a su propósito, polaridad, fase y diámetro.•
Revise los diagramas en la • Sección 7-3 y la Sección 7-4 para familiarizarse con el bloque de terminales.
Consulte la tabla en la • Sección 7-5 para encontrar las características eléctricas de entrada/salida correctas para el sistema UPS.
Nota: Si la fuente de energía de entrada/salida del sistema UPS es wye-wye, entonces el “Neutro” y “Tierra” no deben conectarse. Si la fuente
de energía de entrada tiene VNG>0, instale un transformador de aislamiento antes del sistema UPS y la fuente de energía de entrada y entonces
conecte el “Neutro y la “Tierra” del sistema UPS juntos.
200706017 93-2688 SU manual 4C.indd 68200706017 93-2688 SU manual 4C.indd 68 11/29/2007 2:03:20 PM11/29/2007 2:03:20 PM

69
1
5
9
3
7
11
2
6
10
4
8
12
13
14
7 – Cableado (continuación)
Se muestran el SU80KX y el BP480V26 únicamente como ilustración; consulte la documentación del gabinete de baterías para las
especificaciones exactas
7-3 Diagrama del Bloque de Terminales del Sistema UPS
7-4 Diagramas del Cableado del Gabinete de Baterías Externas
Entrada
Terminales de Tierra
RRR
SSS
TTT
NNN+– N
Salida
Entrada de
Derivación
Conexión de la
Batería Externa
+
N
–
+
N
–
Interruptor de
Circuitos del Gabinete
de Baterías Externas
200706017 93-2688 SU manual 4C.indd 69200706017 93-2688 SU manual 4C.indd 69 11/29/2007 2:03:20 PM11/29/2007 2:03:20 PM

70
1
5
9
3
7
11
2
6
10
4
8
12
13
14
7 – Cableado (continuación)
7-4 Diagramas del Cableado del Gabinete de Baterías Externas (continuación)
7-5 Información Eléctrica y Cables
Amperaje del
Interruptor de Amperaje del Calibre del Cable
Circuitos de Entrada, Fusible de la de Entrada,
Modelo Entrada Salida Reserva y Salida Batería Reserva y Salida
SU20KX 220/380V, 230/400V o 220/380V, 230/400V o
240/415V AC, 3O, 240/415V AC, 3O, 50A 60A 14 mm2
4 hilos,+ tierra, wye 4 hilos,+ tierra, wye
SU40KX 220/380V, 230/400V o 220/380V, 230/400V o
240/415V AC, 30, 240/415V AC, 3O, 75A 120A 14 mm2
4 hilos,+ tierra, wye 4 hilos,+ tierra, wye
SU60KX 220/380V, 230/400V o 220/380V, 230/400V o
240/415V AC, 3O, 240/415V AC, 3O, 125A 160A 22 mm2
4 hilos,+ tierra, wye 4 hilos,+ tierra, wye
SU80KX 220/380V, 230/400V o 220/380V, 230/400V o
240/415V AC, 3O, 240/415V AC, 3O, 150A 220A 38 mm2
4 hilos,+ tierra, wye 4 hilos,+ tierra, wye
ENTRADA DE
DERIVACIÓN
SALIDACA/CC CC/CA
ENTRADA
PRINCIPAL
200706017 93-2688 SU manual 4C.indd 70200706017 93-2688 SU manual 4C.indd 70 11/29/2007 2:03:21 PM11/29/2007 2:03:21 PM

71
1
5
9
3
7
11
2
6
10
4
8
12
13
14
7 – Cableado (continuación)
7-6 Cableado del Gabinete de Baterías Externas
Advertencia: los gabinetes de baterías externas varían. Lea la documentación del gabinete de baterías externas antes de tratar de
conectarlo al sistema UPS. Use únicamente gabinetes de baterías externas que estén aprobados por Tripp Lite.
Nota: Se requiere un gabinete de baterías externas los modelos SU60KX y SU80KX. Es opcional con los modelos SU20KX y SU40KX. Contacte a
Tripp Lite por información para ordenar los gabinetes de baterías externas.
Desconecte todas las entradas y salidas (CA y CC) del sistema •
UPS y del gabinete de baterías externas y confirme que el
interruptor de circuitos A esté apagado. (Si el sistema UPS ya ha
sido cableado a una fuente de energía CA, vea la, Sección 9-6 para
instrucciones de apagado.)
Remueva las tapas del bloque de terminales del sistema UPS y del •
gabinete de baterías externas.
Conecte las terminales de conexión del sistema UPS del gabinete •
de baterías externas positivo (+), neutro (N) y negativo (-) a las
terminales correspondientes positivo (+), neutro (N) y negativo (-)
de las terminales de conexión de las baterías externas del sistema
UPS. Vea la Sección 7-3 y la documentación del gabinete de
baterías externas para diagramas del bloque de terminales. Vea la
Sección 7-4 para los diagramas de conexión. Vea la Sección 7-5
para los requerimientos del calibre de los cables. Los cables de
estar protegidos por conduits flexibles y enrutados a través de lasa
perforaciones circulares [knockouts] correspondientes en la tapa
del bloque de terminales. Advertencia: Observe la polaridad
correcta conectando negativo con negativo y positivo con
positivo. Fallar en observar la polaridad correcta dañará al
sistema UPS y crea un riesgo de lesiones personales y daños a
la propiedad.
Conecte la terminal de tierra del gabinete de baterías externas • A
a la terminal de tierra correspondiente del sistema UPS B con un
cable de tierra 4 AWG (5.189 mm). Mantenga siempre conectado
el cable de tierra después de la instalación.
Conecte la terminal de tierra• A del sistema UPS a la tierra física
de sus instalaciones B con un cable de tierra 4 AWG (5.189 mm).
Mantenga siempre conectado el cable de tierra después de la
instalación.
Vuelva a colocar la tapa del bloque de terminales del gabinete de •
baterías externas. Si no tiene planes de de cablear la entrada/salida
CA del sistema UPS en este momento, vuelva a colocar la tapa del
bloque de terminles del sistema UPS.
1
1
2
4
2
3
65
3
4
5
6
+
N
–
+
N
–
+
N
–
A
A
B
B
A
200706017 93-2688 SU manual 4C.indd 71200706017 93-2688 SU manual 4C.indd 71 11/29/2007 2:03:22 PM11/29/2007 2:03:22 PM

72
1
5
9
3
7
11
2
6
10
4
8
12
13
14
7 – Cableado (continuación)
7-7 Cableado de la Entrada/Salida CA (Un Solo UPS)
Después de desactivar todas las entradas y salidas (CA y CC) del •
sistema UPS, quite la tapa del bloque de terminales del sistema
UPS.
Si no conectó el cable de tierra en la • Sección 7-6, conecte la
terminal de tierra A del sistema UPS a la tierra física B de sus
instalaciones con un cable de tierra 4 AWG (5.189 mm). Mantenga
siempre conectado el cable de tierra después de la instalación.
Remueva el bisel frontal del sistema UPS para dejar descubiertos •
los interruptores de circuitos. Primero, confirme que tanto
el interruptor de circuitos de la entrada principal A como el
interruptor de circuitos de la entrada de derivación B estén
apagados. Segundo, confirme que el interruptor del interruptor de
circuito de derivación manual C esté apagado. Tercero, confirme
que el interruptor de circuitos de salida D esté apagado.
Confirme la fase de cada cable, entonces conecte los cables de •
acuerdo al diagrama de bloque de terminales del sistema UPS en
la Sección 7-3. Vea la Sección 7-5 para los requerimientos del
calibre del cable. El cableado deberá estar protegidos por conduits
flexibles y enrutados a través de las perforaciones circulares
[knockouts] adecuadas en el bloque de terminales Advertencia:
Observe las fases correctas conectando R con R, S con S, T
con T y N con N. Fallar en observar la fase correcta dañará al
sistema UPS y crea un riesgo de lesiones personales y daños a
la propiedad.
Vuelva a colocar la tapa del bloque de terminales del sistema the •
UPS.
1
1
2
4
5
2
3
3
4
5
A
B
+
N
–
+
N
–
R S T
N
R S T
N
R S T
N
D B AC
200706017 93-2688 SU manual 4C.indd 72200706017 93-2688 SU manual 4C.indd 72 11/29/2007 2:03:24 PM11/29/2007 2:03:24 PM

73
1
5
9
3
7
11
2
6
10
4
8
12
13
14
7 – Cableado (continuación)
7-8 Cableado de la Entrada/Salida CA (UPS en Paralelo – Una Entrada)
Advertencias de la Redundancia en Paralelo:
La longitud total del cable de entrada debe ser igual •
a la longitud total del cable de salida a fin de prevenir la
distribución desequilibrada de la carga entre los dos
sistemas UPS en modo de reserva (i.e. Res1 + OP1 = Res2
+ OP2; la desviación debe ser <10%).
La redundancia en paralelo solo soporta 2 sistemas UPS •
(redundancia 1+1 ). No trate de conectar más de dos
sistemas UPS vía redundancia en paralelo.
El sistema UPS debe tener la misma clasificación y •
capacidad para una instalación de redundancia en
paralelo. El tratar de conectar sistemas UPS que no sean
similares dañará los sistemas UPS y crea un serio riesgo
de lesiones personales y daños a la propiedad.
Siga los pasos en la • Sección 7-7, Cableando los sistemas UPS,
como se muestra en el diagrama.
Conecte el cable, incluido, de redundancia en paralelo• A al puerto
de redundancia en paralelo B de cada sistema UPS.
7-9 Cableado de la Entrada/Salida CA (UPS en Paralelo – Entrada Dual)
Advertencias de la Redundancia en Paralelo:
La longitud total del cable de entrada debe ser igual •
a la longitud total del cable de salida a fin de prevenir la
distribución desequilibrada de la carga entre los dos
sistemas UPS en modo de reserva (i.e. Res1 + OP1 = Res2
+ OP2; la desviación debe ser <10%).
La redundancia en paralelo solo soporta 2 sistemas UPS •
(redundancia 1+1 ). No trate de conectar más de dos
sistemas UPS vía redundancia en paralelo.
El sistema UPS debe tener la misma clasificación y •
capacidad para una instalación de redundancia en
paralelo. El tratar de conectar sistemas UPS que no sean
similares dañará los sistemas UPS y crea un serio riesgo
de lesiones personales y daños a la propiedad.
Siga los pasos en la • Sección 7-7, Cableando los sistemas UPS,
como se muestra en el diagrama.
Conecte el cable, incluido, de redundancia en paralelo• A al puerto
de redundancia en paralelo B de cada sistema UPS.
1
1
2
2
2
2
1
1
B
B
A
B
B
A
CABLE PARALELO
Puerto Paralelo
Puerto Paralelo
I/P de Reserva
I/P de Reserva
l/P Principal
l/P Principal
Carga
CABLE PARALELO
Puerto Paralelo
Puerto Paralelo
I/P de Reserva
I/P de Reserva
l/P Principal
l/P Principal
Carga
200706017 93-2688 SU manual 4C.indd 73200706017 93-2688 SU manual 4C.indd 73 11/29/2007 2:03:25 PM11/29/2007 2:03:25 PM

74
1
5
9
3
7
11
2
6
10
4
8
12
13
14
8 – Modos de Operación
Esta sección proporciona una descripción básica de los modos de operación del sistema UPS. Para una mayor información sobre como cambiar de
modos de operación, refiérase a la Sección 9 – Arranque, Apagado y Derivación.
8-1 Modo En Línea (Normal) (Un Solo UPS)
En modo en línea (normal), el rectificador del sistema UPS convierte
la energía CA entrante del servicio público a energía CC que carga las
baterías y alimenta al inversor. El inversor transforma la energía CC en
energía CA de precisión regulada y de onda sinusoidal pura que soporta
la operación del equipo conectado. Esta tecnología de doble conversión
aísla al equipo conectado de todos los problemas de energía y asegura
que el equipo conectado la energía ideal todo el tiempo.
8-2 Modo de Respaldo (Un Solo UPS)
Cuando ocurre un apagón o cualquier otro problema de energía
extremo, el sistema UIPS automáticamente cambia de modo normal a
modo de respaldo. Las baterías del sistema UPS (internas y/o externas)
suministran energía CC de emergencia al inversor. El inversor convierte
la energía CC en energía CA de precisión regulada y de onda sinusoidal
pura que respalda la operación del equipo conectado.
8-3 Modo de Derivación Automática (Un Solo UPS)
Si el inversor funciona mal debido a temperatura excesiva, sobrecarga,
corto circuito de salida, voltaje anormal o problemas con la batería, el
inversor se apagará. Si el sistema UPS detecta una fuente de energía
derivada (reserva) que se ajuste a los parámetros normales, el sistema
UPS automáticamente cambiara a modo de derivación automática para
continuar alimentando de energía al equipo conectado. Cuando todos
los problemas hayan sido eliminados, el sistema UPS regresa al modo
en línea (normal) automáticamente.
8-4 Modo de Derivación Manual (Un Solo UPS)
Si se requiere dar mantenimiento o reparar al sistema UPS, puede
derivar el sistema UPS manualmente. Después de confirmar que hay
energía de derivación (reserva) presente, cambie el sistema UPS a a
modo de derivación manual. Esto permite a los técnicos de servicio
efectuar los trabajos de mantenimiento o reparación sin interrumpir el
flujo de de energía CA al equipo conectado. Advertencia: El sistema
UPS debe desactivarse completamente antes de efectuar cualquier
mantenimiento o reparación apagándola completamente después de
cambiar a modo de derivación manual.
RESERVA
RESERVA
PRINCIPAL
PRINCIPAL
CARGA
CARGA
CARGA
CARGA
PRINCIPAL
PRINCIPAL
RESERVA
RESERVA
200706017 93-2688 SU manual 4C.indd 74200706017 93-2688 SU manual 4C.indd 74 11/29/2007 2:03:27 PM11/29/2007 2:03:27 PM

75
1
5
9
3
7
11
2
6
10
4
8
12
13
14
8 – Modos de Operación (continuación)
8-5 Modo En Línea (UPS en Paralelo)
La redundancia en paralelo (1+1) proporciona redundancia del sistema
UPS o un incremento en su capacidad total. Bajo redundancia en
paralelo, la carga total es compartida por los dos sistemas UPS. Si uno
de los sistemas UPS falla, la carga total de los equipos conectados es
soportada por el sistema UPS que queda. Si la carga total excede la
capacidad del sistema UPS que queda, cambiará a modo de derivación
automático.
8-6 Modo de Respaldo (UPS en Paralelo)
Es similar al Modo de Respaldo para un solo sistema UPS (Sección
8-2), excepto que la carga total del equipo conectado es compartida por
los sistemas UPS en paralelo (1+1).
8-7 Modo de Derivación Automática (UPS en Paralelo)
Es similar al Modo de Derivación Automática para un solo sistema UPS
(Sección 8-3), excepto que con sistemas UPS en paralelo (1+1).
RESERVA
RESERVA
RESERVA
RESERVA
RESERVA
RESERVA
PRINCIPAL
PRINCIPAL
PRINCIPAL
PRINCIPAL
PRINCIPAL
PRINCIPAL
CARGA
CARGA
CARGA
200706017 93-2688 SU manual 4C.indd 75200706017 93-2688 SU manual 4C.indd 75 11/29/2007 2:03:27 PM11/29/2007 2:03:27 PM

76
1
5
9
3
7
11
2
6
10
4
8
12
13
14
8 – Modos de Operación (continuación)
8-8 Modo de Derivación Manual (UPS en Paralelo)
Es similar al Modo de Derivación Manual para un solo sistema UPS
(Sección 8-4), excepto que con sistemas UPS en paralelo (1+1). Nota:
Ambos sistemas UPS deben estar en Modo de Derivación Manual.
8-9 Modo Hot Standby (UPS en Paralelo)
Para mayor tolerancia a fallas, el sistema UPS redundante actúa como la
fuente de energía derivación (reserve) para le sistema UPS principal.
CARGA
CARGA
PRINCIPAL
PRINCIPAL
PRINCIPAL
PRINCIPAL
RESERVA
RESERVA
RESERVA
RESERVA
200706017 93-2688 SU manual 4C.indd 76200706017 93-2688 SU manual 4C.indd 76 11/29/2007 2:03:28 PM11/29/2007 2:03:28 PM

77
1
5
9
3
7
11
2
6
10
4
8
12
13
14
9 – Arranque, Apagado y Derivación
Advertencia: El voltaje de salida del sistema UPS es ajustado predeterminado de fábrica a 220/380V. Si requiere un voltaje de salida de
230/400V o 240/415V, debe cambiar el voltaje de salida del sistema UPS accediendo al menú de instalación de la salida de voltaje descrito
en la Sección 10-9. Debe colocar el sistema UPS en modo de derivación antes de cambiar el voltaje de salida. No conecte su equipo a la
salida del sistema UPS hasta que haya ajustado los parámetros adecuados.
9-1 Diagramas del Panel de Control e Interruptor de Circuitos
LED “NORMAL” [En Línea]•
LED “BATTERY” [Batería]•
LED “BYPASS” [Derivación]•
LED “FAULT” [Falla]•
Pantalla LCD de Estado •
Botón “ESC” (Escape)•
Botones de Recorrido (• y )
Botón Entrar (• )
Botón de Encendido•
Botón de Apagado•
Botón “EPO” (Apagado de Emergencia)•
Interruptor de Circuitos de Salida•
Interruptor de Circuitos de Derivación Manual•
Interruptor de Circuitos de Entrada de Derivación •
Interruptor de Circuitos de la Entrada Principal•
9-2 Lista de Control Preliminar (Un Solo UPS)
Todos los interruptores de los interruptores de circuito deben estar apagados, incluyendo el interruptor de circuitos del gabinete de baterías •
externas (si lo hubiera).
Confirme que no existen voltajes potenciales entre el Neutro y la Tierra.•
Confirme que la fuente de energía de entrada tenga los mismos valores (voltaje, frecuencia y fase) que los del sistema UPS.•
Nota: Después del arranque, el sistema UPS efectuará una breve auto prueba y mostrará los resultados en la pantalla LCD. Después de una auto
prueba exitosa, el sistema UPS suministrará energía CA a la carga de los equipos conectados.
9-3 Procedimiento de Arranque Normal (Un Solo UPS)
Si hay un gabinete de baterías externas conectado, encienda el •
interruptor de circuitos A del gabinete de baterías externas.
Confirme que el interruptor de circuitos de derivación manual• A
está apagado.
A
B
C
D
E
F
G
H
I
J
K
L
M
N
O
Panel de Control
Interruptores de los Interruptores de Circuito
(Panel Frontal del Sistema UPS)
1
2
1
2
A
EF
G
K
A
B
C
D
H
I
J
LMNO
Salida
Salida
Derivación
Manual
Derivación
Manual
Entrada de
Derivación
Entrada de
Derivación
Entrada
Principal
Entrada
Principal
A
200706017 93-2688 SU manual 4C.indd 77200706017 93-2688 SU manual 4C.indd 77 11/29/2007 2:03:28 PM11/29/2007 2:03:28 PM

78
1
5
9
3
7
11
2
6
10
4
8
12
13
14
9 – Arranque, Apagado y Derivación (continuación)
9-3 Procedimiento de Arranque Normal (Un Solo UPS) (continuación)
Encienda el interruptor de circuitos de salida• A y el interruptor de
circuitos de entrada de derivación B. Después de un breve proceso
de inicialización, la pantalla LCD indicará “ON AUTO BYPASS”,
[En derivación automática] el LED “BYPASS” [Derivación] se
iluminará y salida del sistema UPS será suministrada por la fuente
de energía derivada (reserva).
Encienda el interruptor de circuitos de la entrada principal• A. Si
la fuente de energía CA es normal, El sistema UPS está listo para
arrancar.
Presione el botón ON [encendido]• A por 3 segundos (hasta
que escuche un pitido) y entonces suelte el botón. El inversor
se activará y sincronizará con la fuente de derivación, y
automáticamente cambiará de modo de derivación automática
(reserva) a modo en línea (normal). El LED “BYPASS”
[Derivación] se obscurecerá y el LED “NORMAL” se iluminará.
9-4 Procedimiento de Arranque de la Batería (Un Solo UPS)
Nota: La batería debe estar por lo menos parcialmente cargada para que esta operación tenga éxito.
Si hay un gabinete de baterías externas conectado, encienda el •
interruptor de circuitos, A del gabinete de baterías externas.
Confirme que el interruptor de circuitos• A está apagado.
Presione el botón ON [encendido]• A por 3 segundos (hasta que
escuche un pitido) y entonces suelte el botón. El inversor se
activará, y utilizará la energía CC almacenada en la batería para
suministrar energía CA al equipo conectado. El LED “BATTERY”
[Batería] se iluminará.
3
4
5
3
1
4
2
5
3
1
2
3
A B
A
A
A
A
A
Salida
Salida
Salida
Derivación
Manual
Derivación
Manual
Derivación
Manual
Entrada de
Derivación
Entrada de
Derivación
Entrada de
Derivación
Entrada
Principal
Entrada
Principal
Entrada
Principal
200706017 93-2688 SU manual 4C.indd 78200706017 93-2688 SU manual 4C.indd 78 11/29/2007 2:03:29 PM11/29/2007 2:03:29 PM

79
1
5
9
3
7
11
2
6
10
4
8
12
13
14
9 – Arranque, Apagado y Derivación (continuación)
9-5 Procedimiento de Derivación Manual (Un Solo UPS)
Advertencia: Colocando el sistema UPS en derivación manual deshabilitará el inversor y alimentará de corriente a todas las cargas de
la fuente de derivación manual (reserva) pero el sistema UPS aun estará activado. Antes de efectuar un mantenimiento o reparación del
sistema UPS, apague y desactive completamente el sistema UPS siguiendo los pasos indicados en la Sección 9-6. Aunque las cargas del
equipo conectado estarán alimentadas las fuente de energía de la derivación (reserva), no será respaldados por la batería en el caso de una
falla de energía del servicio público.
Cuando el sistema UPS esté en modo en línea (normal), presione •
el botón OFF A por 3 segundos (hasta que escuche un pitido), y
entonces suelte el botón. El inversor automáticamente cambiará a
modo de derivación y el LED “BYPASS” se iluminará.
Encienda el interruptor de circuitos de la derivación manual • A, y
entonces apague el interruptor de circuitos de salida B.
9-6 Procedimiento de Apagado (Un Solo UPS)
Advertencia: El procedimiento de apagado del sistema UPS eliminará la salida de energía CA para todas las cargas. Antes de apagar,
confirme que todas las cargas están apagadas o coloque el sistema UPS en modo de derivación manual para mantener todas las cargas
alimentadas por la fuente de energía de reserva (derivación).
Presione el botón OFF [Apagado] • A por 3 segundos (hasta que
escuche un pitido), y entonces suelte el botón. Si el sistema UPS
está en modo en línea (normal), cambiará a modo de derivación. Si
el sistema UPS está en modo de respaldo, el inversor se apagará y
la energía CA de salida será interrumpida.
Apague el interruptor de circuitos de la entrada principal • A.
Apague el interruptor de circuitos de la entrada de derivación • A.
1
1
2
2
3
1
1
2
2
3
A
A
AB
A
A
Salida
Salida
Salida
Derivación
Manual
Derivación
Manual
Derivación
Manual
Entrada de
Derivación
Entrada de
Derivación
Entrada de
Derivación
Entrada
Principal
Entrada
Principal
Entrada
Principal
200706017 93-2688 SU manual 4C.indd 79200706017 93-2688 SU manual 4C.indd 79 11/29/2007 2:03:30 PM11/29/2007 2:03:30 PM

80
1
5
9
3
7
11
2
6
10
4
8
12
13
14
9-6 Procedimiento de Apagado (Un Solo UPS) (continuación)
Confirme que el sistema UPS esté apagado que todos los circuitos •
de la salida principal están apagados. Si el sistema UPS esta
conectado a un gabinete de baterías externas, apague el interruptor
de circuitos del gabinete de baterías externas A.
Apague el interruptor de circuitos de salida • A. Si la fuente de
entrada de energía CA es normal, el sistema UPS está listo para
arrancar.
Nota: Si el sistema UPS permanecerá apagado por mucho tiempo,
deberá encenderse periódicamente para permitir que las baterías
se recarguen. El UPS deberá encenderse y las baterías recargarse
al menos por un periodo ininterrumpido de 24 horas cada 3meses.
Fallar en recargar las baterías periódicamente puede causará daños
irreversibles a las baterías.
9-7 Lista de Control Preliminar (UPS en Paralelo)
Advertencia: La redundancia en paralelo requiere exactamente dos sistemas UPS (redundancia 1+1). No intente conectar más de dos
sistemas UPS vía redundancia en paralelo. Los sistemas UPS deberán ser del mismo tipo y capacidad para una instalación de redundancia
en paralelo. Intentar conectar sistemas UPS que no son similares dañara a los sistemas UPS y crea un serio riesgo de lesiones personales y
daños a la propiedad.
Todos los interruptores de los interruptores de circuito deberán estar apagados, incluyendo los interruptores de circuito de los gabinetes •
de baterías externas.
Confirme que no existen voltajes potenciales entre el Neutro y Tierra.•
Confirme que la fuente de energía de entrada tenga los mismos valores (voltaje, frecuencia y fase) que los del sistema UPS.•
Debe usar el panel de control para establecer que los números ID paralelos de los sistemas UPS sean 1 y 2. Vea la • Sección 10-11
para información acerca de como establecer los números ID paralelos.
Nota: Después del arranque, el sistema UPS efectuará una breve auto prueba y mostrará los resultados en la pantalla LCD. Después de una auto
prueba exitosa, el sistema UPS suministrará energía CA a la carga de los equipos conectados.
9-8 Procedimiento de Arranque (UPS en Paralelo)
Conecte el cable de redundancia en paralelo • A al puerto de
redundancia en paralelo DB9 B de cada sistema UPS.
Si los sistemas UPS tienen gabinetes de batearías externas •
conectadas encienda el interruptor de circuitos A de cada módulo
de baterías.
4
5
9 – Arranque, Apagado y Derivación (continuación)
4
1
5
2
1
2
A
A
A
B
B
A
Salida Derivación
Manual
Entrada de
Derivación
Entrada
Principal
200706017 93-2688 SU manual 4C.indd 80200706017 93-2688 SU manual 4C.indd 80 11/29/2007 2:03:31 PM11/29/2007 2:03:31 PM

81
1
5
9
3
7
11
2
6
10
4
8
12
13
14
9 – Arranque, Apagado y Derivación (continuación)
9-8 Procedimiento de Arranque (UPS en Paralelo) (continuación)
Encienda el interruptor de circuitos de entrada • A de cada sistema
UPS. Después de un breve proceso de inicialización la pantalla
LCD indicará “ON AUTO BYPASS” [en derivación automática] y
el LED “BYPASS” se iluminará.
Encienda el interruptor de circuitos de la entrada principal • A de
cada sistema UPS.
Presione el botón ON [encendido] • A de uno de los sistemas UPS
por 3 segundos (hasta que escuche un pitido), entonces suelte
el botón. El inversor se activará y sincronizará con la fuente de
derivación. Presione el botón ON [encendido] de otro sistema
UPS por 3 segundos (hasta que escuche un pitido), entonces
suelte el botón. Cuando el inversor de cada sistema UPS esté
operando normalmente, automáticamente cambiarán a modo de
derivación automática (reserva) a modo en línea (normal) al mismo
tiempo. El LED “BYPASS” [Derivación] se obscurecerá y el LED
“NORMAL” se iluminará.
Revise el voltaje de salida de cada sistema UPS. La desviación de •
fase de cada sistema UPS deberá ser menos de 5V. Si la desviación
de fase está dentro de un rango aceptable, encienda el interruptor
de circuitos de salida A de cada sistema UPS. Nota: Para más
información para revisar el voltaje de salida de cada sistema UPS,
vea la Sección 10-6.
9-9 Procedimiento de Apagado (UPS en Paralelo)
Advertencia: El procedimiento de apagado del sistema UPS eliminará la salida de energía CA para todas las cargas. Antes de apagar,
confirme que todas las cargas están apagadas o coloque el sistema UPS en modo de derivación manual para mantener todas las cargas
alimentadas por la fuente de energía de derivación (reserva).
Por el sistema UPS que desea apagar, presione el botón OFF •
[apagado] A por 3 segundos (hasta que escuche un pitido),
entonces suelte el botón. Si el otro sistema UPS puede soportar
las cargas del equipo conectad solo, el sistema UPS que se apago
apagará su inversor y su pantalla LCD indicará “LOAD NOT
POWERED” [carga no alimentada]. La pantalla del otro sistema
UPS indicará “ONLINE MODE” [modo en línea]. Si la carga total
del equipo conectado es demasiado grande para ser manejada por
un solo sistema UPS, ambos sistemas UPS apagarán sus inversores
y cambiarán a modo de derivación y sus pantallas LCD indicarán
“ON AUTO BYPASS” [en derivación automática].
Por el sistema UPS que desea apagar, apague el interruptor de •
circuitos de la entrada principal A, y luego apague el interruptor
de circuitos de salida B.
3
5
1
4
6
2
3
1
2
4
5
6
A
A
A
A
A
AB
Salida
Salida
Salida
Salida
Derivación
Manual
Derivación
Manual
Derivación
Manual
Derivación
Manual
Entrada de
Derivación
Entrada de
Derivación
Entrada de
Derivación
Entrada de
Derivación
Entrada
Principal
Entrada
Principal
Entrada
Principal
Entrada
Principal
200706017 93-2688 SU manual 4C.indd 81200706017 93-2688 SU manual 4C.indd 81 11/29/2007 2:03:33 PM11/29/2007 2:03:33 PM

82
1
5
9
3
7
11
2
6
10
4
8
12
13
14
9 – Arranque, Apagado y Derivación (continuación)
9-9 Procedimiento de Apagado (UPS en Paralelo) (continuación)
Por el sistema UPS que desea apagar, apague el interruptor de •
circuitos de entrada de derivación A.
Cuando el sistema UPS esté completamente apagado, la pantalla •
LCD estará completamente apagada. Si los sistemas UPS tienen
gabinetes de baterías externas conectado, apague el interruptor de
circuitos del gabinete de baterías externas A de cada módulo de
baterías.
Nota: Si el sistema UPS permanecerá apagado por mucho tiempo,
deberá encenderse periódicamente para permitir que las baterías
se recarguen. El UPS deberá encenderse y las baterías recargarse
al menos por un periodo ininterrumpido de 24 horas cada 3meses.
Fallar en recargar las baterías periódicamente puede causará daños
irreversibles a las baterías.
9-10 Procedimiento de Derivación Manual (UPS en Paralelo)
Advertencia: Cuando el sistema UPS está en derivación manual, el inversor se apaga. Las cargas del equipo conectado son alimentadas la
fuente de energía de la derivación (reserva) y no recibirán respaldo de la batería durante una falla de energía del servicio público.
Por el primer equipo que quiere apagar, presione el botón OFF •
[apagado] A por 3 segundos (hasta que escuche un pitido),
entonces suelte el botón. Si el otro sistema UPS puede soportar
las cargas del equipo conectad solo, el sistema UPS que se apago
apagará su inversor y su pantalla LCD indicará “LOAD NOT
POWERED” [carga no alimentada]. La pantalla del otro sistema
UPS indicará “ONLINE MODE” [modo en línea]. Si la carga total
del equipo conectado es demasiado grande para ser manejada por
un solo sistema UPS, ambos sistemas UPS apagarán sus inversores
y cambiarán a modo de derivación y sus pantallas LCD indicarán
“ON AUTO BYPASS” [en derivación automática]. Repita el paso 1
por el segundo sistema UPS que quiere apagar.
Apague el interruptor de circuitos principal • A de cada sistema
UPS.
Confirme que ambos sistemas UPS están apagados, entonces •
encienda el interruptor de circuitos de la derivación manual A de
cada sistema UPS. La fuente de energía de la derivación (reserva)
alimentará las cargas y la pantalla LCD indicará “ON MANUAL
BYPASS” [en derivación manual].
Apague el interruptor de circuitos de la entrada de derivación • A
y el interruptor de circuitos de salida B de cada sistema UPS. La
pantalla LCD se apagará completamente.
3
1
4
2
3
1
4
2
3
4
3
4
A
A
A
A
A
AB
Salida
Salida
Salida
Salida
Derivación
Manual
Derivación
Manual
Derivación
Manual
Derivación
Manual
Entrada de
Derivación
Entrada de
Derivación
Entrada de
Derivación
Entrada de
Derivación
Entrada
Principal
Entrada
Principal
Entrada
Principal
Entrada
Principal
200706017 93-2688 SU manual 4C.indd 82200706017 93-2688 SU manual 4C.indd 82 11/29/2007 2:03:33 PM11/29/2007 2:03:33 PM

83
1
5
9
3
7
11
2
6
10
4
8
12
13
14
9 – Arranque, Apagado y Derivación (continuación)
9-10 Procedimiento de Derivación Manual (UPS en Paralelo) (continuación)
Si los sistemas UPS tienen un gabinete de baterías externas •
conectado apague el interruptor de circuitos del gabinete de
baterías externas A de cada módulo de baterías.
De este modo, únicamente el interruptor de circuitos de salida • A y
el bloque de terminales B tienen voltaje peligroso, lo que permite
que personal de servicio calificado efectúe el mantenimiento o
reparación. Nota: El personal de servicio calificado puede preferir
desactivar el sistema UPS completamente, dependiendo de los
códigos locales y la naturaleza del mantenimiento o reparación.
9-11 Cambiando de Derivación Manual a Modo Normal (UPS en Paralelo)
Si los sistemas UPS tienen un gabinete de baterías externas •
conectado encienda el interruptor de circuitos del gabinete de
baterías externas A de cada módulo de baterías.
Encienda el interruptor de circuitos de la entrada de derivación • A
y el interruptor de circuitos de salida B de cada sistema UPS.
Confirme que las pantallas LCD de ambos sistemas UPS indican •
“ON MANUAL BYPASS”, y entonces apague el interruptor de
circuitos de entrada derivación manual A de cada sistema UPS.
La pantalla LCD indicará “ON AUTO BYPASS” [en derivación
automática].
Encienda el interruptor de circuitos principal • A de cada sistema
UPS.
Presione el botón ON [encendido] • A del primer sistema UPS
por 3 segundos (hasta que escuche un pitido), entonces suelte el
botón. Presione el botón ON [encendido] del segundo sistema
UPS por 3 segundos (hasta que escuche un pitido), entonces suelte
el botón. Cuando el inversor de cada sistema UPS esté operando
normalmente, cambiarán a modo en línea (normal) al mismo
tiempo.
5
1
2
3
54
5
1
6
2
3
4
5
A
A
6
A
B
AB
A
A
A
Salida
Salida
Salida
Derivación
Manual
Derivación
Manual
Derivación
Manual
Entrada de
Derivación
Entrada de
Derivación
Entrada de
Derivación
Entrada
Principal
Entrada
Principal
Entrada
Principal
200706017 93-2688 SU manual 4C.indd 83200706017 93-2688 SU manual 4C.indd 83 11/29/2007 2:03:34 PM11/29/2007 2:03:34 PM

84
1
5
9
3
7
11
2
6
10
4
8
12
13
14
10 – Pantalla y Confi guración
10-1 Diagrama del Panel de Control
LED “NORMAL” [En Línea]•
LED “BATTERY” [Batería]•
LED “BYPASS” [Derivación]•
LED “FAULT” [Falla]•
Pantalla LCD de Estado •
Botón “ESC” (Escape)•
Botones de Recorrido (• y )
Botón Entrar (• )
Botón de Encendido•
Botón de Apagado•
Botón “EPO” (Apagado de Emergencia)•
10-2 Jerarquía del Despliegue de la Información en la Pantalla
A
B
C
D
E
F
G
H
I
J
K
Panel de Control
Nivel 1
Nivel 2
Nivel 3 Nivel 3
Nivel 4/5
Nivel 4/5
Nivel 4/5
Nivel 4/5
Nivel 4/5
Nivel 4/5
Nivel 4/5
Nivel 4/5
Nivel 4/5
Nivel 3
Nivel 2 Nivel 2
Nivel 1
Bienvenido/
Diagrama del UPS
Measure
[Medidas/Valores]
Mains Input [Entrada Principal]
Bypass Setup
[Instalación de la Derivación] »
Bypass Input [Entrada de Derivación]
Inverter Output [Salida del Inversor]
UPS Output [Salida del UPS]
Output Load [Carga de la Salida]
Battery [Batería] »
UPS Setup
[Instalación
del UPS]
Maintenance
[Mantenimiento]
Alarma/
Info de Falla
Module [Módulo] 1/2/3/4
Status [Estado] Capacity [Capacidad]
Test Result [Resultado de la Prueba]
Temperature [Temperatura] »
Module Temperature [Temperatura del Módulo] »
Bypass STS [STS de la Derivación]
Module [Módulo] Event Log 1/2/3/4
PFC
Inverter [Inversor]
Voltage Range [Rango de Voltaje] »
Frequency Range [Rango de Frecuencia]
Output Setup
[Instalación de la Salida]
Inverter Voltage [Voltaje del Inversor] (220/230/240) »
Inverter Frequency [Frecuencia del Inversor ](50/60Hz) »
ECO Mode (Enable/Disable) [Modo ECO (Habilitar/Deshabilitar)] »
Frequency Converter Mode [Modo de Convertidor de Frecuencia] »
Battery Setup [Instalación de la Batería] »
EXT Battery Type [Tipo de Batería EXT] »
Charger Current [Corriente Cargador ]»
Battery Date [Fecha de Batería] »
Auto Battery Test [Prueba Auto de la Batería] »
Local Setup [Instalación Local] »
Date/Time Change [Cambio de Fecha/Hora] »,
Password Change » Admin/User [Cambio de Contraseña » Admin/Usuario] »
Parallel UPS ID Setting [Ajuste Paralelo UPS ID] »
Audible (Enable, Disable, Mute) [Audible (Habilitar, Deshabilitar, [Silencio)]»
Display [Pantalla] »
Language [Idioma] »
Serial COM ID [Serial COM ID] »
Statistics [Estadísticas]
Read [Leer] »,
Reset [Restaurar] »
Event Log [Registro de Eventos] »
Read [Leer] »
Erase [Borrar] »
Manual Setup and Test [Instalación Manual y Prueba] »
Force boost charge [Incrementar Tasa de Recarga] »
Manual battery test [Prueba Manual de la Batería] »
LED & Buzzer test [Prueba de LED y Alarma] »
CLR BAT test result [BORR res Prueba BAT] »
FW Upgrade [Actualización FW]
System FW [FW del Sistema] »,
Power Module FW [FW Módulo de Potencia] »
Other [Otros]
S/N&FW version [Versión S/N y FW] »
System time [Hora del sistema] »
Module DCBUS Volt [Volt de Mod CCBUS] »
EF
G
K
A
B
C
D
H
I
J
200706017 93-2688 SU manual 4C.indd 84200706017 93-2688 SU manual 4C.indd 84 11/29/2007 2:03:35 PM11/29/2007 2:03:35 PM

85
1
5
9
3
7
11
2
6
10
4
8
12
13
14
10 – Pantalla y Confi guración (continuación)
10-3 Pantalla Inicial (Predeterminada)
Después que el sistema UPS arranca y completa la auto prueba, •
la pantalla LCD de estado mostrará la pantalla inicial. La pantalla
inicial incluye un mensaje de estado y un diagrama que muestran
el estado operacional del sistema UPS. Si un evento de alarma se
presenta, un signo de exclamación destellará en la esquina derecha
inferior de la pantalla LCD de estado.
Presione el botón de recorrido hacía abajo (• ) para ver el mensaje
del evento, que puede incluir información de diagnóstico. Presione
nuevamente el botón de recorrido hacia abajo ( ) para ver el
siguiente mensaje. Si no existe otro mensaje, la pantalla regresará a
la pantalla inicial. Note: Presionando el botón “ESC” regresará a
la pantalla inicial.
10-4 Mensajes de Estado y Diagramas
La salida del sistema UPS está apagada y las cargas del equipo •
conectado no están siendo alimentadas Esta condición puede
deberse a un apagado automático del UPS o a haber apagado
manualmente el interruptor de circuitos de salida.
Las cargas del equipo conectado están alimentadas por la fuente de •
energía de derivación (reserve) al arranque inicial del sistema UPS.
El sistema UPS está arrancando con la energía de las baterías.•
El sistema UPS está en modo de derivación automática. Las cargas •
del equipo conectado perderán energía si la fuente de energía de la
derivación (reserva) falla.
1
1
2
2
3
4
1
1
3
2
2
4
200706017 93-2688 SU manual 4C.indd 85200706017 93-2688 SU manual 4C.indd 85 11/29/2007 2:03:36 PM11/29/2007 2:03:36 PM

86
1
5
9
3
7
11
2
6
10
4
8
12
13
14
10 – Pantalla y Confi guración (continuación)
10-4 Mensajes de Estado y Diagramas (continuación)
El sistema UPS está operando en modo en línea (normal). Las •
cargas del equipo conectado recibirán energía de respaldo de la
batería si fuente de energía principal (servicio público o generador)
falla.
El sistema UPS ha cambiado a modo de respaldo de la batería •
(on battery). Las cargas del equipo conectado está recibiendo
energía de respaldo de la batería, y se muestra el tiempo de
respaldo estimado. Nota: Los parámetros de la batería deben estar
ajustados correctamente a fin de recibir estimados de tiempo de
respaldo correctos del sistema UPS cuando éste cambie a modo de
respaldo. Ve al Sección 10-10 para más información.
El sistema UPS ha cambiado a modo de respaldo de la batería (on •
battery). Las cargas del equipo conectado aun están recibiendo
energía CA invertida de la energía de la batería pero la batería está
casi agotada.
El sistema UPS está efectuando una prueba de la batería.•
El sistema UPS está operando en modo de economía y las cargas •
del equipo conectado están siendo alimentadas por la fuente de la
derivación.
El sistema UPS está en modo de derivación manual a fin •
de permitir que personal de servicio calificado efectúe el
mantenimiento o reparación del sistema UPS. Las cargas del
equipo conectado perderán la energía si la fuente de la derivación
(reserva) falla.
5
6
7
8
9
10
5
7
9
6
8
10
200706017 93-2688 SU manual 4C.indd 86200706017 93-2688 SU manual 4C.indd 86 11/29/2007 2:03:36 PM11/29/2007 2:03:36 PM

87
1
5
9
3
7
11
2
6
10
4
8
12
13
14
10 – Pantalla y Confi guración (continuación)
10-5 Menú Principal
Desde la pantalla inicial, presione el botón Entrar (• ) para
acceder al menú principal. Presione el botón de recorrido hacia
abajo ( ) o el botón de recorrido hacia arriba ( ) para mover el
cursor. Presione el botón Entrar ( ) para seleccionar una de las
opciones del menú disponibles.
10-6 Menú de Mediciones del Sistema UPS
Presione el botón Entrar (• ) Para seleccionar “MEASURE” del
menú principal.
Use los botones de recorrido (• o ) para navegar por las
pantallas de información disponibles. Presione el botón “ESC”
para regresar al menú anterior.
1
1
2
1
1
2
200706017 93-2688 SU manual 4C.indd 87200706017 93-2688 SU manual 4C.indd 87 11/29/2007 2:03:37 PM11/29/2007 2:03:37 PM

88
1
5
9
3
7
11
2
6
10
4
8
12
13
14
10 – Pantalla y Confi guración (continuación)
10-7 Menú de Instalación del Sistema UPS
Presione el botón Entrar (• ) para seleccionar “UPS SETUP”
desde el menú principal.
Accediendo al menú de instalación del sistema UPS requiere •
de una contraseña. Desde la pantalla de inicio de sesión [log in
screen], presione el botón Entrar ( ) para elegir si inicia la sesión
como administrador o usuario. Los administradores pueden ver y
cambiar los parámetros del sistema UPS, los usuarios regulares
pueden ver todos los parámetros pero solo pueden cambiar algunos
parámetros básicos. Únicamente el personal de servicio calificado
deberá ingresar como el administrador.
La contraseña consiste de 4 números. Presione el botón de •
recorrido hacia abajo ( ) o el botón de recorrido hacia arriba ( )
para seleccionar el primer número, presione el botón entrar
( ) para ingresar el número elegido. Después de ingresar el
último número, presione el botón entrar ( ) para confirmar
la selección de la contraseña. La contraseña predeterminada de
fábrica para el usuario es 0000. La contraseña predeterminada de
fábrica para el administrador es 0000. Únicamente el personal
de servicio calificado deberá tener acceso a la contraseña del
administrador Vea la Sección 10-11 por instrucciones de cómo
cambiar las contraseñas.
Después de que la contraseña correcta haya sido ingresada, la •
pantalla LCD mostrará el menú de instalación del sistema UPS.
10-8 Menú de Instalación de la Derivación
Ingrese al menú de instalación del sistema UPS como se describe •
en la Sección 10-7. Use los botones de recorrido ( , ) para
mover el cursor a “BYPASS SETUP”, entonces presione el botón
entrar ( ).
Use los botones de recorrido (• , ) y el botón entrar ( ) para
seleccionar “VOLTAGE RANGE” o “FREQUENCY RANGE”.
1
1
2
2
3
4
1
2
3
1
4
2
200706017 93-2688 SU manual 4C.indd 88200706017 93-2688 SU manual 4C.indd 88 11/29/2007 2:03:38 PM11/29/2007 2:03:38 PM

89
1
5
9
3
7
11
2
6
10
4
8
12
13
14
10 – Pantalla y Confi guración (continuación)
10-8 Menú de Instalación de la Derivación (continuación)
Desde la pantalla “VOLTAGE RANGE”, use los botones de •
recorrido ( , ) para seleccionar el rango de voltaje de la
derivación y presione el botón entrar ( ) para confirmar el ajuste.
Desde la pantalla “FREQUENCY RANGE”, use los botones de •
recorrido ( , ) para seleccionar el rango de frecuencia de la
derivación y presione el botón entrar ( ) para confirmar el ajuste.
Nota: Presione el botón “ESC” para regresar al menú anterior.
10-9 Menú de Instalación de la Salida
Nota: El sistema UPS debe estar en modo de derivación para cambiar
los parámetros de la Salida.
Ingrese al menú de instalación del sistema UPS como se describe •
en la Sección 10-7. Use los botones de recorrido ( , ) para
mover el cursor a “OUTPUT SETUP”, entonces presione el botón
entrar ( ).
Use los botones de recorrido (• , ) y el botón entrar ( ) para
elegir una de las opciones del menú.
Desde la pantalla “VOLTAGE”, use los botones de recorrido •
( , ) para seleccionar el ajuste deseado y presione el botón
entrar ( ) para confirmar el ajuste.
3
1
4
2
3
3
1
4
2
3
200706017 93-2688 SU manual 4C.indd 89200706017 93-2688 SU manual 4C.indd 89 11/29/2007 2:03:38 PM11/29/2007 2:03:38 PM

90
1
5
9
3
7
11
2
6
10
4
8
12
13
14
10 – Pantalla y Confi guración (continuación)
10-9 Menú de Instalación de la Salida (continuación)
Desde la pantalla “FREQUENCY”, use los botones de recorrido •
(, ) para seleccionar el ajuste deseado y presione el botón
entrar ( ) para confirmar el ajuste. Nota: El ajuste de la
frecuencia de salida únicamente se usa cuando el sistema UPS
arranque con la batería o cuando el modo de convertidor de
frecuencia (vea el paso 6) está habilitado.
Desde la pantalla “ECONOMIC MODE”, use los botones de •
recorrido ( , ) para seleccionar el ajuste deseado y presione el
botón entrar ( ) para confirmar el ajuste.
Desde la pantalla “FREQ CONVERTER MODE”, use los botones •
de recorrido ( , ) para seleccionar el ajuste deseado y entonces
presione el botón entra ( ) para confirmar el ajuste.
Nota: Presione el botón “ESC” para regresar al menú anterior.
10-10 Menú de Instalación de la Batería
Nota: El sistema UPS debe estar en modo de derivación para cambiar los parámetros de la batería. Los parámetros de la batería deben ser fijados
correctamente a fin de recibir estimados de tiempo de respaldo correctos del sistema UPS cuando éste cambie a modo de respaldo.
Ingrese al menú de instalación del sistema UPS como se describe •
en la Sección 10-7. Use los botones de recorrido ( , ) para
mover el cursor a “BATTERY SETUP”, a continuación presione el
botón entrar ( ).
Use los botones de recorrido (• , ) y el botón entrar ( ) para
seleccionar una de las opciones del menú.
4
1
5
2
6
4
1
5
2
6
200706017 93-2688 SU manual 4C.indd 90200706017 93-2688 SU manual 4C.indd 90 11/29/2007 2:03:39 PM11/29/2007 2:03:39 PM

91
1
5
9
3
7
11
2
6
10
4
8
12
13
14
10 – Pantalla y Confi guración (continuación)
10-10 Menú de Instalación de la Batería (continuación)
Desde la pantalla “EXT BAT TYPE”, use los botones de recorrido •
(, ) para seleccionar los ajustes deseados y presione el botón
entrar ( ) para confirmar los ajustes. Nota: los tipos de baterías
posibles son 26AH, 40AH, 100AH o 140AH. Los posibles ajustes a
las cadenas son 1, 2, 3 o 4.
Desde la pantalla “CHARGER CURRENT” use los botones de •
recorrido ( , ) para seleccionar los ajustes deseados y presione
el botón entrar ( ) para confirmar los ajustes. Nota: El ajuste
predeterminado para la corriente es 7A.
Desde la pantalla “BAT DATE SETTING”, use los botones de •
recorrido ( , ) para seleccionar los ajustes deseados y presione
el botón entrar ( ) para confirmar los ajustes.
Desde la pantalla “AUTO BAT TEST”, use los botones de •
recorrido ( , ) para seleccionar los ajustes deseados y presione
el botón entrar ( ) para confirmar los ajustes.
Nota: Presione el botón “ESC” para regresar al menú anterior.
3
4
5
6
3
4
5
6
200706017 93-2688 SU manual 4C.indd 91200706017 93-2688 SU manual 4C.indd 91 11/29/2007 2:03:39 PM11/29/2007 2:03:39 PM

92
1
5
9
3
7
11
2
6
10
4
8
12
13
14
10 – Pantalla y Confi guración (continuación)
10-11 Menú de Instalación Local
Ingrese al menú de instalación del sistema UPS como se describe •
en la Sección 10-7. Use los botones de recorrido ( , ) para
mover el cursor a “LOCAL SETUP”, y oprima el botón entrar
( ).
Use los botones de recorrido (• , ) y el botón entrar ( ) para
seleccionar una de las opciones del menú.
Desde la pantalla “DATE/TIME CHANGE” , use los botones de •
recorrido ( , ) para seleccionar el ajuste deseado y presione el
botón entrar ( ) para confirmar los ajustes. Nota: para cambiar
este ajuste no es necesario la contraseña del administrador, con la
contraseña de usuario es suficiente.
Desde la pantalla “PASSWORD CHANGE”, use los botones de •
recorrido ( , ) y el botón entrar ( ) para seleccionar el menú
deseado Use los botones de recorrido ( , ) para seleccionar el
ajuste deseado y presione el botón entrar ( ) para confirmar el
ajuste. Nota: La contraseña de administrador únicamente debe ser
usado por personal calificado.
Desde la pantalla “PARALLEL ID”, use los botones de recorrido •
( , ) para seleccionar los ajustes deseados y presione el botón
entrar ( ) para confirmar los ajustes. Nota: Si se usan dos
sistemas UPS en configuración de redundancia en paralelo, Los
números ID de paralelo de los sistemas UPS deben ser 1 y 2.
1
2
3
4
5
1
3
4b
2
4
5
200706017 93-2688 SU manual 4C.indd 92200706017 93-2688 SU manual 4C.indd 92 11/29/2007 2:03:40 PM11/29/2007 2:03:40 PM

93
1
5
9
3
7
11
2
6
10
4
8
12
13
14
10 – Pantalla y Confi guración (continuación)
10-11 Menú de Instalación Local (continuación)
Desde la pantalla “AUDIBLE”, use los botones de recorrido •
(, ) para seleccionar los ajustes deseados para la alarma audible
y presione el botón entrar ( ) para confirmar el ajuste.
Desde la pantalla “DISPLAY”, use los botones de recorrido (• , )
para seleccionar el contraste deseado de la pantalla LCD y presione
el botón entrar ( ) para confirmar el ajuste. Nota: para cambiar
este parámetro no necesita iniciar la sesión como administrador –
hacerlo como usuario es suficiente.
Desde la pantalla “LANGUAGE”, use los botones de recorrido •
( , ) para seleccionar el ajuste deseado y presione el botón
entrar ( ) para confirmar el ajuste. Nota: para cambiar este
parámetro no necesita iniciar la sesión como administrador --
hacerlo como usuario es suficiente.
Desde la pantalla “SERIAL COM ID”, use los botones de •
recorrido ( , ) para seleccionar el ID deseado para el puerto
serial y presione el botón entrar ( ) para confirmar el ajuste.
Nota: Este ajuste no aplica para las conexiones RS-232 estándar.
Solo aplica para las comunicaciones RS-485/ RS-422.
Nota: Presione el botón “ESC” para regresar al menú anterior.
10-12 Menú de Mantenimiento
Presione el botón entrar (• ) para seleccionar
“MAINTENANCE” del menú principal. Siga el procedimiento de
inicio de sesión descritos en el paso 1 y el paso 2 de la Sección
10-7.
Después de introducir la contraseña correcta, la pantalla LCD •
mostrará el menú de mantenimiento. Use los botones de recorrido
( , ) y el botón entrar ( ) para elegir una opción del menú.
7
1
8
2
9
6
6
7
1
2
8
9
200706017 93-2688 SU manual 4C.indd 93200706017 93-2688 SU manual 4C.indd 93 11/29/2007 2:03:41 PM11/29/2007 2:03:41 PM

94
1
5
9
3
7
11
2
6
10
4
8
12
13
14
10 – Pantalla y Confi guración (continuación)
10-13 Menú de Estadísticas
Ingrese al menú de mantenimiento como se describe en la • Sección
10-12. use los botones de recorrido ( , ) para mover el cursor a
“STATISTIC”, entonces presione el botón entrar ( ).
Si desea ver la información estadística, use los botones de •
recorrido ( , ) y el botón entrar ( ) para seleccionar “READ”
del menú.
La información estadística disponible incluye el tiempo total de •
operación, el número de eventos de la batería y el número de
eventos de la derivación.
Si desea restaurar la información estadística, use los botones de •
recorrido ( , ) y el botón entrar ( ) para seleccionar “RESET”
del menú.
Debe introducir la contraseña del administrador para confirmar la •
operación de restauración.
Nota: Presione el botón “ESC” para regresar al menú anterior.
1
2
3
4
5
1
3
5
2
4
200706017 93-2688 SU manual 4C.indd 94200706017 93-2688 SU manual 4C.indd 94 11/29/2007 2:03:41 PM11/29/2007 2:03:41 PM

95
1
5
9
3
7
11
2
6
10
4
8
12
13
14
10 – Pantalla y Confi guración (continuación)
10-14 Menú de Registro de Eventos
Ingrese al menú de mantenimiento como se describe en la • Sección
10-12. use los botones de recorrido ( , ) para mover el cursor a
“EVENT LOG”, entonces presione el botón entrar ( ).
Si desea ver el registro de eventos, use los botones de recorrido •
( , ) y el botón entrar ( ) para seleccionar “READ” del menú
de registros de eventos.
Use los botones de recorrido (• , ) para navegar por el registro de
eventos. Presione el botón “ESC” para regresar al menú anterior.
Si desea borrar el registro de eventos, use los botones de recorrido •
( , ) y el botón entrar ( ) para seleccionar “ERASE” del
menú de registros de eventos.
Debe introducir la contraseña del administrador para confirmar la •
operación de restauración.
Nota: Presione el botón “ESC” para regresar al menú anterior.
1
2
3
4
5
1
3
5
2
4
200706017 93-2688 SU manual 4C.indd 95200706017 93-2688 SU manual 4C.indd 95 11/29/2007 2:03:42 PM11/29/2007 2:03:42 PM

96
1
5
9
3
7
11
2
6
10
4
8
12
13
14
10 – Pantalla y Confi guración (continuación)
10-15 Menú de instalación Manual y Prueba
Ingrese al menú de mantenimiento como se describe en la • Sección
10-12. Use los botones de recorrido ( , ) para mover el cursor a
“MANUAL SETUP & TEST”, entonces presione el botón entrar
( ).
Use los botones de recorrido (• , ) y el botón entrar ( ) para
seleccionar una opción del menú.
Seleccione “FORCE BOOST CHARGE” para incrementar la •
tasa de recarga de la batería. Debe introducir la contraseña del
administrador para confirmar esta operación. Advertencia:
Aumentar la tasa de recarga de la batería por un período
extendido puede dañar al sistema de baterías.
Seleccione “MANUAL BATTERY TEST” para iniciar una prueba •
de la batería . Debe introducir la contraseña del administrador para
confirmar esta operación.
Seleccione “BUZZER AND LED TEST” para iniciar una prueba •
de los LEDs del panel de control y la alarma audible. Debe
introducir la contraseña del administrador para confirmar esta
operación.
Seleccione “CLR BAT TEST RESULT” para remover los •
resultados de la prueba de la batería del menú “MEASURE”. (Vea
la Sección 10-6 para más información.)
Nota: Presione el botón “ESC” para regresar al menú anterior.
1
2
3
4
5
6
1
3
5
6
2
4
200706017 93-2688 SU manual 4C.indd 96200706017 93-2688 SU manual 4C.indd 96 11/29/2007 2:03:42 PM11/29/2007 2:03:42 PM

97
1
5
9
3
7
11
2
6
10
4
8
12
13
14
10 – Pantalla y Confi guración (continuación)
10-16 Menú de Actualización del Firmware
Advertencia: El firmware debe ser actualizado únicamente por personal de servicio calificado. Use únicamente firmware que haya sido
aprobado por. Fallar en cumplir este requisito anulará la garantía.
Ingrese al menú de mantenimiento como se describe en la • Sección
10-12. Use los botones de recorrido ( , ) para mover el cursor a
“FIRMWARE UPGRADE”, entonces presione el botón entrar
( ).
Use los botones de recorrido (• , ) y el botón entrar ( ) para
seleccionar una de las opciones del menú. Debe introducir la
contraseña del administrador para confirmar esta operación.
Nota: Presione el botón “ESC” para regresar al menú anterior.
10-17 Otras Opciones del Menú
Ingrese al menú de mantenimiento como se describe en la • Sección
10-12. Use los botones de recorrido ( , ) para mover el cursor a
“OTHERS”, entonces presione el botón entrar ( ).
Use los botones de recorrido (• , ) y el botón entrar ( ) para
seleccionar una opción del menú. “SN & FW VERSION” muestra
el número de serie y la versión del firmware del sistema UPS.
“SYSTEM TIME” muestra la fecha y hora actual del sistema
UPS. “MODULE DC BUS VOLT” muestra el voltaje actual del
bus CC. El personal de servicio calificado puede querer ver esta
información cuando esté efectuando mantenimiento o reparaciones
al sistema UPS.
Nota: Presione el botón “ESC” para regresar al menú anterior.
1
1
2
2
1
1
2
2
200706017 93-2688 SU manual 4C.indd 97200706017 93-2688 SU manual 4C.indd 97 11/29/2007 2:03:43 PM11/29/2007 2:03:43 PM

98
1
5
9
3
7
11
2
6
10
4
8
12
13
14
11 – Comunicaciones
Nota: Las conexiones para comunicaciones descritas en esta sección son opcionales. El sistema UPS funcionara correctamente sin estas
conexiones.
11-1 Interfases de Comunicaciones
11-2 Ranura para SNMPWEBCARD
Remueva la tapa del panel para instalar el accesorio SNMPWEBCARD de Tripp Lite. El accesorio SNMPWEBCARD proporciona una interfaz
Ethernet para el sistema UPS y permite monitoreo remoto y control vía SNMP, navegador Web o telnet. Llame al +1 773 869 1234 para más
información acerca de como ordenar el accesorio SNMPWEBCARD.
11-3 Interfaz de Entrada de Contacto Seco
La interfaz de entrada de contacto seco recibe instrucciones de cierre de contacto que permiten al sistema UPS recibir ordenes y monitorear las
condiciones de la batería externa:
P1—Apagado de Emergencia Remoto (EPO)
P2—Entradas Auxiliares de Contacto seco (2 Juegos)
P3—Temperatura del Gabinete de Baterías Externas 1
P4—Temperatura del Gabinete de Baterías Externas 2
P5—Temperatura del Gabinete de Baterías Externas 3
P6—Temperatura del Gabinete de Baterías Externas 4
P7—Estado de la Batería Externa
Ranura para SNMPWEBCARD
Interfaz de Entrada de
contacto Seco
Puerto de Redundancia
en Paralelo
Puerto Serial
RS-232
Interfaz de Salida
de Contacto Seco
200706017 93-2688 SU manual 4C.indd 98200706017 93-2688 SU manual 4C.indd 98 11/29/2007 2:03:44 PM11/29/2007 2:03:44 PM

99
1
5
9
3
7
11
2
6
10
4
8
12
13
14
11 – Comunicaciones (continuación)
11-4 Diagrama de Circuitos del Apagado de Emergencia Remoto (EPO)
La conexión de entrada del Apagado de Emergencia Remoto (EPO) (P1) le permite conectar el sistema UPS al circuito EPO de sus instalaciones.
Conectar el sistema UPS al circuito EPO permite el cierre de emergencia remoto de la salida del sistema UPS. Conecte la entrada EPO a un
interruptor remoto, proporcionado por el usuario, siguiendo el diagrama de circuito de abajo. Este contacto normalmente está abierto.
11-5 Diagrama de Circuitos de la Entrada Auxiliar de Contacto Seco
Las conexiones de la entrada auxiliar del contacto seco (P2) le permite al sistema UPS recibir señales externas. Estos contactos normalmente están
abiertos.
11-6 Entradas la Temperatura del Gabinete de Baterías Externas
Las conexiones de entrada de la temperatura del gabinete de baterías externas (P3, P4, P5, P6) permiten al sistema UPS recibir señales de un
accesorio opcional que monitorea la temperatura de los gabinetes de baterías externas. Llame al +1 773 869 1234 para más información.
11-7 Entrada del Estado de las Baterías Externas
La conexión de entrada del estado del gabinete de baterías externas (P7) le permite al sistema UPS recibir señales externas del estado del gabinete
de baterías externas mediante un cable opcional. Pin 1 = +12V; Pin 2 = Cable de detección conectado; Pin 3 = Estado del interruptor de circuitos
del gabinete de baterías (señal activa= interruptor de circuitos encendido; señal inactiva = apagado); Pin 4 = reservado; Pin 5 = voltaje de
referencia. Llame al +1 773 869 1234 para más información.
P1
P2
200706017 93-2688 SU manual 4C.indd 99200706017 93-2688 SU manual 4C.indd 99 11/29/2007 2:03:44 PM11/29/2007 2:03:44 PM

100
1
5
9
3
7
11
2
6
10
4
8
12
13
14
11 – Comunicaciones (continuación)
11-8 Detalle de la Interfaz de Salida del Contacto Seco
El sistema UPS tiene seis conexiones de salida de contacto seco. Estos contactos pueden estar normalmente abiertos o normalmente cerrados.
Mensajes Predeterminados
Contacto Mensaje Descripción
Pin 1-2 Carga en el inversor El sistema UPS está trabajando normalmente.
Pin 3-4 Carga en derivación automática El sistema UPS está en modo de derivación.
Pin 5-6 Falla de la entrada principal con carga No hay energía del servicio público (Apagón) o anormal. El sistema UPS está en modo
en el inversor de respaldo.
Pin 7-8 Batería baja El sistema UPS está en modo de respaldo, y el voltaje de la batería es menor a 220V.
Pin 9-10 Entrada de la derivación anormal La entrada de la derivación es anormal (frecuencia / fase).
Pin 11-12 Falla en la prueba de la batería El voltaje de la batería es más bajo que el valor de referencia.
Mensajes Opcionales
Mensaje Descripción
Falla de comunicación interna La comunicación con uno de los componentes internos no es normal.
Falla externa en la comunicación en paralelo En una instalación de redundancia en paralelo, la comunicación en paralelo no es normal.
Advertencia/apagado por sobrecarga en la salida La carga excede la capacidad del sistema UPS.
Apagado por falla en el módulo de potencia Se ha apagado el sistema UPS debido a una falla del módulo de potencia interno.
Advertencia del módulo de potencia Un módulo de potencia interno tiene un error, pero el sistema UPS aun puede funcionar
normalmente.
EPO activado La salida del sistema UPS está deshabilitada por la función de Apagado de Emergencia (EPO).
Derivación manual o automática El sistema UPS está en modo derivación manual.
Advertencia/apagado por sobre calentamiento La temperatura del gabinete de baterías externas es demasiado alta.
del gabinete de baterías
Voltaje de Salida anormal El voltaje de salida del sistema UPS es demasiado alta o demasiada baja.
La batería necesita ser remplazada De acuerdo a la información de la fecha en “BAT DATE SETTING”, [Establecimiento de la
fecha de la batería] el sistema UPS esta retrasado en el remplazo de la batería. (Vea la
Sección 10-10 para más información.)
Advertencia/apagado por sobre temperatura La temperatura del “interruptor de transferencia estático” [static transfer switch] (STS)
en la derivación de la derivación es demasiado alta.
Falla en la tierra de la batería La batería tiene un error en la conexión a tierra.
Falla del interruptor estático (STS) de la derivación El “interruptor de transferencia estático” [static transfer switch] (STS) de la derivación
está irregular.
Nota: Si necesita habilitar mensajes opcionales, comuníquese con Tripp Lite.
200706017 93-2688 SU manual 4C.indd 100200706017 93-2688 SU manual 4C.indd 100 11/29/2007 2:03:44 PM11/29/2007 2:03:44 PM

101
1
5
9
3
7
11
2
6
10
4
8
12
13
14
11 – Comunicaciones (continuación)
11-9 Diagrama de Circuitos de la Salida Contacto Seco
El sistema UPS tiene seis contactos de salida de contacto seco. Estos contactos pueden estar normalmente abiertos o normalmente cerrados.
SALIDA DE
CONTACTO
SECO
200706017 93-2688 SU manual 4C.indd 101200706017 93-2688 SU manual 4C.indd 101 11/29/2007 2:03:45 PM11/29/2007 2:03:45 PM

102
1
5
9
3
7
11
2
6
10
4
8
12
13
14
11 – Comunicaciones (continuación)
11-10 Diagrama de Circuitos del Puerto Serial RS-232
El puerto serial RS-232 DB9 conecta al sistema UPS a una estación de
trabajo o servidor (cable incluido). Al comunicarse con el sistema UPS
por este puerto, el software para administración de UPS PowerAlert
(incluido) de Tripp Lite puede comunicar y controlar el Sistema UPS.
PowerAlert también sirve como un SNMP proxy permitiendo al sistema
UPS aparecer como un dispositivo SNMP en la red.
Las señales y operaciones del RS-232 incluyen: nivel de carga, estado
de la batería, nivel de la batería, modo de operación, Voltaje CA de
entrada, Voltaje CA de salida, frecuencia CA de entrada, , temperatura
de entrada, establecer el tiempo de retrazo para apagar el UPS, habilitar/
deshabilitar la alarma y apagado remoto.
Hardware
Tasa de Bauds: 2400
Longitud de Datos BPS: 8 bits
Bit de Parada: 1bit
Paridad: NINGUNA
Asignación de Pines
Pin 2: TXD (Transmisión de Datos)
Pin 3: RXD (Recepción de Datos)
Pin 5: Tierra (Señal de Tierra)
11-11 Puerto de Redundancia en Paralelo
El puerto de redundancia en paralelo permite al sistema UPS ser conectado a otro sistema UPS de tipo y capacidad idéntico pare usarse en una
configuración de redundancia en paralelo (1+1) para incrementar la capacidad o la tolerancia a fallas. Advertencia: Use únicamente el cable de
redundancia en paralelo que se incluye con el sistema UPS. Intentar usar un cable incompatible puede dañar los sistemas UPS y crear un
serio riesgo de lesiones personales o daños a la propiedad.
200706017 93-2688 SU manual 4C.indd 102200706017 93-2688 SU manual 4C.indd 102 11/29/2007 2:03:45 PM11/29/2007 2:03:45 PM

103
1
5
9
3
7
11
2
6
10
4
8
12
13
14
12 – Especifi caciones
12-1 Especifi caciones Técnicas del Sistema UPS
Modelo SU20KX SU40KX SU60KX SU80KX
(Capacidad) (20kVA/16kW) (40kVA/32kW) (60kVA/48kW) (80kVA/64kW)
Entrada Voltaje de Entrada 220/380V, 230/400V o 240/415V AC, 3O, 4 hilos,+ tierra, wye
Regulación de Voltaje -25% ~ +20%
Distorsión Armónica < 5% (Carga Llena/Plena Carga)
PFC (Carga Llena/Plena Carga) > 0.99
Frecuencia 50 / 60 Hz
Tolerancia de Frecuencia 45 ~ 65 Hz
Salida Voltaje de Salida 220/380V, 230/400V o 240/415V AC, 3O, 4 hilos,+ tierra, wye
Frecuencia de Salida 50 / 60 Hz
Armónica Total (Carga lineal) <3%
Regulación de voltaje Estático ±1%
Regulación de Dinámico ±7% (10% ~ 90% Carga Lineal)
Frecuencia Oscilador Interior ±0.05 Hz
Sincronizado ±5%
Sobrecarga <125% : 10 minutos; <150% : 1 minuto
Advertencia Respaldo de Batería Intermitente
Audible Mensajes de Errores En Forma Continua
Display/ LED Estado del UPS: Normal • Derivación Respaldo • Falla
Visualización LCD Entrada/Salida • Derivación Inversor • Frecuencia • Carga • Voltaje de la
Batería • Mensajes anormales del UPS con auto diagnostico inteligente.
Interfaz Estándar RS-232, Contacto Seco
Opcional SNMPWEBCARD
Otros Redundancia en Paralelo Sí (1+1 para 2 sistemas UPS del mismo tipo y capacidad únicamente.)
EPO Estándar (Local y Remoto)
SRAM de Registro de Eventos 500 Registros
Parámetro de configuración Sí
Instalación Hot Standby Opcional
Compensación de la Temperatura de la Batería Opcional
Arranque en Frío con la Batería Estándar
En Conjunto Eficiencia Normal 94%
ECO 97%
Tiempo de Transferencia 0 ms
Temperatura 32° F ~ 104° F (0° C ~ 40° C)
Humedad (sin condensación) 90%
Ruido (1 m) 65 dBA 68 dBA 70 dBA 70 dBA
Dimensiones (Módulo de Potencia) Ancho 520 mm
Fondo 850 mm
Alto 1165 mm
Peso (Módulo de Potencia) 267 kg* 412 kg* 210 kg 244 kg
* Con Baterías Internas.
12-2 Tabla de Resistencia/Carga del Piso del
Sistema UPS
12-3 Tabla de Resistencia/Carga del Piso de los
Módulos de Baterías
Modelo SU20KX SU40KX SU60KX SU80KX
Peso 267 kg 412 kg 210 kg 244 kg
Carga/Resistencia 600 kg/m2 927 kg/m2 475 kg/m2 552 kg/m2
BP480V26B BP480V40C
(40 Baterías de 12V; (40 Baterías de 12V;
Modelo 26AH cada uno) 40AH cada una)
Peso 470 kg 700 kg
Carga/Resistencia 1064 kg/m2 1575 kg/m2
200706017 93-2688 SU manual 4C.indd 103200706017 93-2688 SU manual 4C.indd 103 11/29/2007 2:03:46 PM11/29/2007 2:03:46 PM

104
1
5
9
3
7
11
2
6
10
4
8
12
13
14
13 – Almacenaje y Servicio
14 – Garantía
Almacenaje
El sistema UPS debe se almacenado en un ambiente limpio, seguro con una temperatura menor de 40° C (104° F) y una humedad relativa menor
del 90% (sin condensación). Si es posible almacene el sistema UPS en su contenedor de embarque original. Si la instalación se efectúa más de 6
meses después que recibió el sistema UPS, recargue las baterías por lo menos durante 24 horas antes de usarlas. No confíe en el sistema UPS para
proporcionar respaldo a los equipos conectados hasta que las baterías estén completamente cargadas. Nota: Si el sistema UPS permanece apagado
por periodos extendidos, deberá encenderse periódicamente para permitir que las baterías se recarguen. El sistema UPS deberá encenderse para
recargar las baterías de forma ininterrumpida por un período de 24 horas cada 3 meses. Fallar en recargar las baterías periódicamente puede
causar daños irreversibles a las baterías del UPS.
Servicio
El sistema UPS está cubierto por la garantía limitada descrita en este manual. Programas de servicio de revisión del sitio, programas de servicio de
arranque, programas de servicio de mantenimiento preventivo y opciones de garantía en sitio (2, 3 ó 4 años) también están disponibles. Para más
información, llame al Servicio a Clientes de Tripp Lite al +1 773 869 1234.
Garantía Limitada
El Vendedor garantiza este producto, si es usado de acuerdo a las instrucciones aplicables verificadas por el Servicio de Instalación Inicial de Tripp Lite de estar libre de defectos de origen en
materiales y mano de obra por un periodo de 2 años (excepto los Estados Unidos, Canadá y México. 1 año) a partir de la fecha de la compra inicial. Si el producto mostrara defectos en materiales o
mano de obra dentro de ese periodo, el Vendedor reparará o remplazará el producto a su completa discreción. El servicio bajo esta garantía incluye partes y mano de obra del Centro de Servicio de
Tripp Lite. Planes de servicio en sitio están disponibles de Tripp Lite a través de “Service Partners” autorizados (en la mayoría de las áreas). Comuníquese con el Servicio a Clientes de Tripp Lite al
(773) 869-1234 para más información. Clientes internacionales deberán contactar al soporte de Tripp Lite en intlservice@tripplite.com
ESTA GARANTIA NO APLICA POR EL USO NORMAL O DAÑOS RESULTANTES DE ACCIDENTES, MAL USO, ABUSO O NEGLIGENCIA. EL VENDEDOR NO EXPRESA OTRAS GARANTIAS
QUE NO SEA LA GARANTIA EXPRESAMENTE ESTABLECIDA AQUI. EXCEPTO POR LO PROHIBIDO POR LAS LEYES APLICABLES, TODAS LAS GARANTIAS IMPLICADAS, INCLUYENDO
TODAS LAS GARANTIAS DE MERCANTIBILIDAD O CONVENIENCIA, SON LIMITADAS AL PERIODO ESTABLECIDO CON ANTERIORIDAD ARRIBA, Y ESTA GARANTIA EXPRESAMENTE
EXCLUYE TODOS LOS DAÑOS INCIDENTALES Y CONSEQUENTES. (Algunos estados no permiten limitaciones sobre la duración de una garantía implícita y algunos estados no permiten la
exclusión o limitación de daños incidentales o consecuenciales, de modo que las limitaciones o exclusiones de arriba no puedan aplicarse a Usted. Esta garantía le da derechos legales específicos y
usted puede tener otros derechos que varían de jurisdicción en jurisdicción)
Tripp Lite; 1111 W. 35th Street; Chicago IL 60609; USA
ADVERTENCIA: Los usuarios deberán tener cuidado en determinar, en forma individual, antes de usar este dispositivo si es adecuado o seguro para el uso que se le quiere dar. Dado que las
aplicaciones individuales están sujetas a una gran variedad, el fabricante no garantiza ni establece la adecuación, conveniencia o correctibilidad de su uso para una aplicación específica.
LEA SU INSTRUCTIVO
CONSULTE SUS CONDICIONES DE GARANTÍA POR PRODUCTO
PÓLIZA DE GARANTÍA
Este equipo marca Tripp Lite, modelo _______________ está garantizado por TRIPP LITE, que tiene su domicilio en la calle de Sierra Candela No.111-107, Col Lomas de Chapultepec, CP 11000,
México, DF, y puede hacer efectiva su garantía así como obtener partes, componentes, consumibles y accesorios en el Centro de Servicio Q PLUS ubicado en Av Coyoacan 931, Col. Del Valle, C.P. 03120
México. D.F., tel. 50 00 27 00 contra cualquier defecto de fabricación y funcionamiento, imperfecciones de materiales, piezas, componentes y mano de obra al consumidor acorde a la siguiente tabla:
Producto Modelo Vigencia
Sistema de Energía Ininterrumpible (UPS) Familia: BC, OMNI, SMART, SMARTONLINE MONOFASICOS 2 Años
Sistema de Energía Ininterrumpible (UPS) Familia: SMARTONLINE 3PH 1 Año
Regulador y Acondicionador de Tensión Familia: LS, LC 2 Años
Inversores Familia: APS, PV 2 Años
Multiplexor y Conmutador Familia: KVM 5 Años
Conmutador Modelo: B020-016 6 Meses
Supresor de Picos de Tensión Familia: PROTECT IT, ISOBAR 25 Años
CONDICIONES
1. Para hacer válida su garantía no podrán exigirse mayores requisitos que la presentación de esta póliza debidamente llenada y sellada por el establecimiento que lo vendió junto con el producto en
el lugar donde fue adquirido.
2. TRIPP LITE, se compromete a reparar, y en caso de que a su juicio no sea posible la reparación, a cambiar el equipo, así como las piezas y componentes defectuosos del mismo sin cargo alguno
para el propietario durante el periodo de garantía, así como los gastos de transportación razonablemente erogados del producto que deriven de su cumplimiento, dentro de su red de servicio.
3. El tiempo de reparación en ningún caso será mayor de 30 días contados a partir de la fecha de recepción del producto en el Centro Autorizado de Servicio, en donde también podrán adquirir
refacciones y partes.
4. En caso de que la presente póliza de garantía se extraviara, el consumidor puede recurrir a su proveedor para que expida un duplicado de la póliza de garantía, previa presentación de la nota de
compra o factura correspondiente.
EXCLUSIONES
Esta garantía no es válida en los siguientes casos:
a) Cuando el producto se hubiese utilizado en condiciones distintas a la normales.
b) Cuando el producto no hubiese sido operado de acuerdo con el instructivo de uso que se le acompaña.
c) Cuando el producto hubiese sido alterado o reparado por personas no autorizadas por el fabricante nacional, importador o comercializador responsable respectivo.
Este equipo fue vendido por: ______________________________________ con domicilio en ________________________________________________ el día _____ de ___________ de
________, fecha a partir de la que inicia la presente garantía.
Cumplimiento con las Normas de Números de Identificación
Para fines de identificación y certificación del cumplimiento de las normas, a su producto Tripp Lite se le ha asignado un número de serie único. El número de serie lo puede encontrar en la etiqueta
de la placa de identificación del producto junto con los símbolos de aprobación e información requeridos. Cuando solicite información sobre el cumplimiento de normas para este producto, siempre
refiérase al número de serie. El número de serie no de ser confundido con el nombre de identificación ni con el número de modelo del producto.
Aviso de la FCC Clase A
Este dispositivo cumple con la parte 15 de la Reglas de la FCC. Su operación está sujeta a las siguientes dos condiciones: (1) Este
dispositivo no puede causar interferencia dañina, y (2) Este dispositivo debe aceptar cualquier interferencia recibida, incluyendo
interferencia que pueda causar operaciones indeseadas..
Nota: Este equipo ha sido probado y cumple con los limites para un dispositivo digital Clase A, de acuerdo con la Parte 15 de las reglas
de la FCC. Estos limites están diseñados para proporcionar una protección razonable contra interferencia dañina durante la operación
en un ambiente comercial. Este equipo genera, usa y puede radiar energía de radio frecuencia y si no se instala y usa de acuerdo con el
manual de instrucciones, puede causar interferencia en las radio comunicaciones. Es probable que la operación de este equipo en un área
residencial produzca interferencia dañina en cuyo caso el usuario deberá corregir esta interferencia por su cuenta. El usuario debe usar
cables y conectores blindados con este producto. Cualquier cambio o modificación de este producto no autorizado expresamente por la
parte responsable del cumplimiento de las normas podría anular la autoridad del usuario para operar el equipo
La política de Tripp Lite es la de una mejora constante. Especificaciones sujetas a cambios sin previo aviso.
Nota Sobre el Etiquetado
Se usan dos símbolos en las etiquetas:
V~ Voltaje CA
V Voltaje CC
O Fase
Tierra
200706017 93-2688 SU manual 4C.indd 104200706017 93-2688 SU manual 4C.indd 104 11/29/2007 2:03:46 PM11/29/2007 2:03:46 PM

105
1
5
9
3
7
11
2
6
10
4
8
12
13
14
Manuel du propriétaire
Onduleurs triphasés SmartOnline™
Modèles : SU20KX, SU40KX, SU60KX, SU80KX
Entrée/Sortie : 220/380 V, 230/400 V ou 240/415 V CA, 3Ø, 4 fi ls + prise de terre, raccord en étoile
Ne convient pas aux applications mobiles.
1111 W. 35th Street, Chicago, IL 60609 USA
+1 773 869 1234 • www.tripplite.com
Tous droits réservés © 2007 Tripp Lite. Toutes les marques de commerce sont la propriété de leurs titulaires respectifs.
200706017 93-2688 SU manual 4C.indd 105200706017 93-2688 SU manual 4C.indd 105 11/29/2007 2:03:46 PM11/29/2007 2:03:46 PM

106
1
5
9
3
7
11
2
6
10
4
8
12
13
14
Table des matières
1 Introduction 107
2 Instructions importantes concernant 108
la sécurité
3 Caractéristiques du tableau de commande 110
4 Fonctionnalités des panneaux avant 111
et arrière
5 Installation du boîtier 113
5-1 Préparation 113
5-2 Déballage du produit 113
5-3 Mise en place 114
6 Connexion de la batterie interne 115
(Modèles SU20KX et SU40KX seulement)
6-1 Schémas de câblage de la batterie interne 115
6-2 Procédure de connexion de la batterie interne 117
7 Câblage 120
7-1 Avertissements concernant le câblage 120
7-2 Préparation du câblage 120
7-3 Schéma du bornier de l’onduleur 121
7-4 Schémas de câblage du boîtier externe de la batterie 121
7-5 Données électriques et de câblage 122
7-6 Câblage du boîtier externe de la batterie 123
7-7 Câblage entrée/sortie CA (Onduleur unique) 124
7-8 Câblage entrée/sortie CA (Onduleur parallèle - entrée unique) 125
7-9 Câblage entrée/sortie CA (Onduleur parallèle à deux entrées) 125
8 Modes de fonctionnement 126
8-1 Mode en ligne (Normal) (Onduleur unique) 126
8-2 Mode batterie de secours (Onduleur unique) 126
8-3 Mode dérivation automatique(Onduleur unique) 126
8-4 Mode dérivation manuel (Onduleur unique) 126
8-5 Mode en ligne (Onduleur parallèle) 127
8-6 Mode batterie de secours ( Onduleur parallèle) 127
8-7 Mode dérivation automatique( Onduleur parallèle) 127
8-8 Mode dérivation manuelle (Onduleur parallèle) 128
8-9 Mode secours immédiat (Onduleur parallèle) 128
9 Démarrage, arrêt et dérivation 129
9-1 Schémas du tableau de commande et du coupe-circuit 129
9-2 Liste de contrôle préliminaire (Onduleur unique) 129
9-3 Procédure de démarrage normal (Onduleur unique) 129
9-4 Procédure de démarrage sur batterie (Onduleur unique) 130
9-5 Procédure de dérivation manuelle (Onduleur unique) 131
9-6 Procédure d’arrêt (Onduleur unique) 131
9-7 Liste de contrôle préliminaire (Onduleur parallèle) 131
9-8 Procédure de démarrage (Onduleur parallèle) 132
9-9 Procédure d’arrêt (Onduleur parallèle) 133
9-10 Procédure de dérivation manuelle (Onduleur parallèle) 134
9-11 Passage du mode dérivation manuelle au mode normal 135
(Onduleur parallèle)
10 Affi chage et confi guration 136
10-1 Schéma du tableau de commande 136
10-2 Hiérarchie d’affi chage 136
10-3 Affi chage par défaut 137
10-4 Messages et diagrammes d’état 137
10-5 Menu Principal 139
10-6 Menu de mesures de l’onduleur 139
10-7 Menu de confi guration de l’onduleur 140
10-8 Menu de confi guration du mode dérivation 140
10-9 Menu de confi guration de sortie 141
10-10 Menu de confi guration de la batterie 142
10-11 Menu de confi guration locale 144
10-12 Menu d’entretien 145
10-13 Menu des statistiques 146
10-14 Menu du journal des événements 147
10-15 Menu de confi guration manuelle et tests 148
10-16 Menu de mise à niveau du micrologiciel 149
10-17 Autres choix de menu 149
11 Communications 150
11-1 Interfaces de communication 150
11-2 Fente SNMPWEBCARD 150
11-3 Interface d’entrée à contact sec 150
11-4 Schéma du circuit de l’interrupteur d’urgence à distance 151
11-5 Schéma du circuit auxiliaire d’entrée à contact sec 151
11-6 Entrées de température du boîtier de la batterie externe 151
11-7 Entrée d’état de la batterie externe 151
11-8 Détail de l’interface de sortie à contact sec 152
11-9 Schéma du circuit de sortie à contact sec 153
11-10 RS 232 Schéma du circuit du port série 154
11-11 Port parallèle avec redondance 154
12 Spécifi cations 155
12-1 Spécifi cations techniques de l’onduleur 155
12-2 Tableau de la charge sur le plancher de l’onduleur 155
12-3 Tableau de la charge sur le plancher du bloc-batterie 155
13 Entreposage et entretien 156
14 Garantie 156
English 1
Español 53
Ðóññêèé 157
Ðóññêèé 157
200706017 93-2688 SU manual 4C.indd 106200706017 93-2688 SU manual 4C.indd 106 11/29/2007 2:03:47 PM11/29/2007 2:03:47 PM

107
1
5
9
3
7
11
2
6
10
4
8
12
13
14
1 – Introduction
Les onduleurs triphasés SmartOnline de Tripp Lite(Modèles SU20KX, SU40KX, SU60KX et SU80KX) sont idéaux pour sauvegarder et protéger
les données des centres informatiques, des réseaux de télécommunication (VoIP), des réseaux, des établissements industriels, des systèmes de
sécurité/d’urgence et plus.
Caractéristiques de pointe :
Technologie supérieure de double conversion en ligne avec inverseur IGBT.•
Courant faible à l’entrée THD permettant un calibrage 1/1 du générateur pour une efficacité et une économie de coûts maximum.•
Module d’alimentation à redondance interne N+1 (SU40KX, SU60KX et SU80KX)•
Fonction de redondance (1+1) active ou passive intégrée pour une capacité et une tolérance aux pannes accrues. •
Capacité atteignant 80 kVA dans un encombrement compact; jusqu’à 160 kVA en configuration de redondance active (1+1).•
Facteur de puissance élevé à l’entrée, efficacité élevée combinée à une faible perte thermique et un faible bruit.•
Conception de système simplifiée, facile à réparer, à durée de vie prolongée et grande disponibilité.•
Circuits auxiliaires d’alimentation et de contrôle redondants.•
Conception à deux entrées séparées pour redresseur et dérivation.•
Tous les modèles proposent des boîtiers de batterie externe pour un temps d’exécution prolongé sur batterie de secours.•
L’écran d’état ACL à haute résolution simplifie l’opération et fournit des renseignements opérationnels détaillés, incluant les schémas •
fonctionnels du système.
200706017 93-2688 SU manual 4C.indd 107200706017 93-2688 SU manual 4C.indd 107 11/29/2007 2:03:47 PM11/29/2007 2:03:47 PM

108
1
5
9
3
7
11
2
6
10
4
8
12
13
14
2 – Instructions importantes concernant la sécurité
CONSERVEZ CES INSTRUCTIONS
Toutes les sections de ce manuel contiennent des instructions et des avertissements qui doivent être suivis durant l’installation et l’exploitation
de l’onduleur décrit dans ce manuel. Lire soigneusement toutes les instructions avant de tenter de déplacer, d’installer ou de faire fonctionner
l’onduleur décrit dans ce manuel. Un non respect des instructions pourrait invalider la garantie et causer des dommages matériels et/ou des
blessures.
Avertissements concernant l’emplacement
Installer l’onduleur dans un environnement intérieur contrôlé, à l’abri de l’humidité, des variations extrêmes de température, des liquides et gaz •
inflammables, des contaminants conducteurs, de la poussière et de la lumière directe du soleil.
Installer l’onduleur dans un emplacement à niveau et à structure portante solide.•
L’onduleur est extrêmement lourd; soyez extrêmement prudent lorsque vous le déplacez ou le soulevez.•
Faire fonctionner l’onduleur à des températures intérieures variant entre 0 °C et 40 °C uniquement. Pour de meilleurs résultats, maintenir la •
température intérieure entre 17 °C et 29 °C.
Laisser un espace adéquat de tous les côtés de l’onduleur pour permettre une ventilation appropriée. Ne pas bloquer, recouvrir ou insérer des •
objets dans les ouvertures de ventilation externes du boîtier.
Ne pas placer d’objets quelconques sur l’appareil, particulièrement s’ils contiennent des liquides.•
Ne pas installer l’appareil en plaçant le panneau avant ou arrière vers le sol (ou à angle). Un tel montage peut gravement inhiber le •
refroidissement interne de l’appareil, provoquant éventuellement des dommages non couverts sous garantie.
Ne pas installer l’onduleur près de supports magnétiques, parce que cela peut entraîner la corruption des données. Maintenir tous les supports •
magnétiques enregistrés à un minimum de 60 cm de distance de l’onduleur.
Ne pas tenter d’empiler l’onduleur. Empiler l’onduleur pourrait causer des dommages permanents et générer un risque de blessures personnelles •
graves.
Les roulettes ne sont conçues que pour effectuer des ajustements mineurs de position à l’intérieur de la zone d’installation définitive. Les •
roulettes ne sont pas conçues pour déplacer l’onduleur sur de plus longues distances.
Les roulettes ne sont pas conçues pour supporter l’onduleur à long terme après son installation définitive. Utiliser les vérins de calage pour •
supporter l’appareil à long terme.
Toujours déplacer l’onduleur en poussant vers l’avant ou vers l’arrière, jamais vers les côtés. •
Ne pas tenter de déballer ou de déplacer l’onduleur sans aide.•
Avertissements concernant les connexions
L’onduleur doit être installé conformément aux exigences de la norme CEI 60364-4-48. Les normes suivantes doivent être respectées : •
EN 50091-1-1, EN 50091-2 Classe A, CEI 61000-4-2 Niveau 4, CEI 61000-4-3 Niveau 3, CEI 61000-4-4 Niveau 4, CEI 61000-4-5 Niveau
4, CEI 61000-4-6.
L’onduleur contient des éléments sous haute tension dangereux qui présentent un risque de blessure ou de mort par électrocution.•
L’onduleur possède sa propre source d’énergie (batterie – interne et/ou externe). Les bornes de sortie peuvent être sous tension même lorsque •
l’onduleur n’est pas connecté au CA.
L’onduleur doit être alimenté en courant triphasé normalisé, tel qu’indiqué sur la plaque signalétique de l’appareil.•
L’alimentation électrique de l’onduleur doit être convenablement mise à la terre conformément à tous les règlements de câblage électrique •
applicables.
Si l’onduleur est alimenté par une génératrice de CA à moteur, la génératrice doit fournir une puissance propre, filtrée, convenable pour les •
ordinateurs.
L’utilisation de cet appareil pour des systèmes de maintien des fonctions vitales, où l’on pourrait s’attendre à ce qu’une défaillance de cet •
appareil puisse raisonnablement causer la défaillance du système de maintien des fonctions vitales ou affecter sa sécurité ou son efficacité de
façon significative n’est pas recommandée. Ne pas utiliser cet appareil en présence d’un mélange anesthésique inflammable à l’air, à l’oxygène
ou à l’oxyde de diazote.
L’onduleur est conçu pour l’alimentation d’ordinateurs modernes et des dispositifs périphérique associés. Ne pas utiliser l’onduleur pour •
l’alimentation de charges inductives ou capacitives pures.
Le câblage d’entrée/sortie ne doit être effectué que par un électricien formé et qualifié.•
En raison d’un fort courant de fuite, il est essentiel d’avoir une bonne connexion de mise à la terre avant de brancher l’alimentation en CA.•
Isoler l’onduleur avant d’effectuer des travaux sur le circuit. Un dispositif de débranchement facilement accessible doit être incorporé dans •
le câblage fixe. Le dispositif de débranchement doit comporter 4 pôles et doit débrancher tous les conducteurs d’alimentation ainsi que le
conducteur neutre.
200706017 93-2688 SU manual 4C.indd 108200706017 93-2688 SU manual 4C.indd 108 11/29/2007 2:03:47 PM11/29/2007 2:03:47 PM

109
1
5
9
3
7
11
2
6
10
4
8
12
13
14
2 – Instructions importantes concernant la sécurité (suite)
Avertissements concernant la batterie
L’onduleur ne requiert pas d’entretien régulier. Il ne comporte aucune pièce à entretenir à l’intérieur. Seul un personnel qualifié devrait être •
autorisé à ouvrir les panneaux d’accès, pour quelque raison que ce soit.
Les batteries présentent un risque de choc électrique et de brûlures causés par le courant de court-circuit élevé. La connexion de la batterie ou •
son remplacement ne devrait être effectué que par un personnel de service qualifié, en observant les précautions appropriées. Éteindre l’onduleur
avant de brancher ou débrancher les batteries internes. Utiliser des outils à manche isolé. Ne pas ouvrir les batteries. Ne pas court-circuiter ou
joindre les bornes de la batterie avec un objet.
Remplacer les batteries par des batteries équivalentes, disponibles chez Tripp Lite. Ne pas faire fonctionner l’onduleur sans batteries.•
Les batteries sont recyclables. Se reporter à la réglementation locale en matière d’élimination.•
Ne pas éliminer les batteries en les brûlant, ne pas les mutiler ou ouvrir l’enveloppe de la batterie.•
Les fusibles de la batterie ne doivent être remplacés que par un personnel de service qualifié. Les fusibles brûlés doivent être remplacés par des •
fusibles de même type et portant un numéro identique.
Tant que la batterie est branchée, l’onduleur présente un risque de surtension potentiellement mortel. L’entretien et les réparations ne doivent •
être effectués que par un personnel formé, alors que l’onduleur est désactivé ou mis en mode de dérivation. Débrancher les batteries internes (si
les batteries sont présentes) avant d’exécuter tout entretien en fermant le disjoncteur pour mettre les batteries internes hors circuit et en enlevant
le(s) fusible(s) de la batterie. Débrancher les batteries externes (si les batteries sont présentes) en fermant le disjoncteur pour mettre les batteries
externes hors circuit et en débranchant le câblage de la batterie externe de l’onduleur.
Ne pas brancher ou débrancher les batteries lorsque l’onduleur est alimenté par les batteries ou lorsque l’appareil n’est pas en mode de •
dérivation.
Ne pas enlever les gaines de plastique couvrant les batteries internes.•
Les batteries internes et externes doivent être remplacées par des batteries équivalentes disponibles chez Tripp Lite.•
Lire la documentation concernant le boîtier de la batterie externe avant de connecter le boîtier de la batterie externe à l’onduleur. N’Utiliser que •
les boîtiers de batterie externe approuvés par Tripp Lite.
Si l’onduleur reste éteint pendant une durée de temps prolongée, il devrait être activé périodiquement afin que les batteries se rechargent. •
L’onduleur doit être activé et les batteries doivent être rechargées pendant une période ininterrompue d’au moins 24 heures tous les 3 mois.
L’omission de recharger périodiquement les batteries peut causer des dommages irréversibles à la batterie.
Avertissements concernant le câblage
Voir la S• ection 7-1 pour les avertissements concernant le câblage.
200706017 93-2688 SU manual 4C.indd 109200706017 93-2688 SU manual 4C.indd 109 11/29/2007 2:03:48 PM11/29/2007 2:03:48 PM

110
1
5
9
3
7
11
2
6
10
4
8
12
13
14
3 – Caractéristiques du tableau de commande
Témoin DEL « NORMAL » : • Ce voyant vert allumé indique que l’onduleur est en mode en ligne (normal). L’alimentation du secteur en CA
est présente et fonctionne à l’intérieur des limites des paramètres normaux d’exploitation.
Témoin DEL « BATTERY » : • Ce voyant ambre s’allume lorsque l’onduleur est en mode batterie de secours, s’alimentant à partir des
batteries pour fournir le courant à l’appareil qui y est branché. Une alarme sonore se fera également entendre.
Témoin DEL « BYPASS » : • Ce voyant ambre s’allume lorsque l’onduleur est en mode de dérivation (dérivation automatique ou dérivation
manuelle). Le courant provenant de la batterie de secours ne sera pas disponible tant que l’onduleur est en mode de dérivation, mais les
besoins en courant de l’appareil seront fournis par la source d’alimentation électrique de dérivation (de réserve).
Témoin DEL « FAULT » : • Ce voyant rouge s’allume lors de toute défaillance de l’onduleur ou panne de courant. Les renseignements
disponibles pour le diagnostic s’afficheront sur l’écran ACL.
Écran d’état ACL : • L’écran d’état ACL allumé affiche des renseignements sous forme de texte et de graphiques fournissant une grande
quantité de données portant sur les conditions d’opération de l’onduleur et le diagnostic. Remarque : L’écran ACL rétroéclairé s’éteindra
après 10 minutes d’inactivité. Vous pouvez le réactiver en appuyant brièvement sur la touche ON ou sur une des touches de défilement.
Touche « ESC » (échappement) : • Appuyer sur cette touche pour retourner à la page précédente ou au menu.
Touches de défilement (• et ) : Appuyer sur ces touches pour déplacer le curseur vers le haut ou vers le bas et naviguer dans les menus et
écrans du tableau de commande. Ces touches sont également utilisées pour l’entrée de données dans plusieurs écrans.
Touche d’entrée (• ) : Appuyer sur cette touche pour sélectionner une commande du menu ou confirmer un changement de paramètre.
Touche ON : • Presser et tenir cette touche pendant 3 secondes pour mettre l’inverseur de l’onduleur en marche.
Touche OFF : • Presser et tenir cette touche pendant 3 secondes pour éteindre l’inverseur de l’onduleur. Si l’onduleur est en mode en ligne
(normal), il passera en mode de dérivation. Remarque : Si l’onduleur reste éteint pendant une durée de temps prolongée, les batteries
devraient être rechargées périodiquement. L’onduleur doit être activé et les batteries doivent être rechargées pendant une période
ininterrompue d’au moins 24 heures tous les 3 mois. L’omission de recharger périodiquement les batteries peut causer des dommages
irréversibles à la batterie.
Touche d’interrupteur d’urgence « EPO » : • appuyer sur cette touche pour activer l’arrêt d’urgence de la sortie de l’onduleur et désactiver la
dérivation.
Si l’onduleur est en mode batterie de secours lorsque la touche EPO est activée :
La sortie principale et la sortie de dérivation sont désactivées, une alarme se fait entendre, la ventilation s’arrête après environ une minute •
et le circuit de commande reste activé.
Le déclenchement de la touche EPO (en appuyant à nouveau) éteint complètement l’onduleur, y compris l’alarme et le circuit de •
commande. Appuyer sur la touche ON pendant 3 secondes pour redémarrer l’onduleur.
Si l’onduleur est en mode en ligne (normal) lorsque la touche EPO est activée :
La sortie principale et la sortie de dérivation sont désactivées, une alarme se fait entendre, la ventilation et le circuit de commande restent •
activés.
Le déclenchement de la touche EPO touche (en appuyant à nouveau) éteint l’alarme et met l’onduleur en mode de dérivation. Appuyer •
sur la touche ON pendant 3 secondes pour redémarrer l’onduleur.
Voir la Section 10 – Affichage et Configuration pour des renseignements détaillés à propos des menus et affichages du tableau de commande.
A
A E F G H I J KBCD
B
C
D
E
F
G
H
I
J
K
200706017 93-2688 SU manual 4C.indd 110200706017 93-2688 SU manual 4C.indd 110 11/29/2007 2:03:48 PM11/29/2007 2:03:48 PM

111
1
5
9
3
7
11
2
6
10
4
8
12
13
14
4 – Fonctionnalités des panneaux avant et arrière
Remarque : Les modèles individuels peuvent être différents du schéma. Les plaques avant ont été enlevées pour cette représentation de l’appareil.
Tableau de commande : • Le tableau de commande permet à l’opérateur de surveiller et de contrôler l’onduleur. Voir la Section 3 –
Caractéristiques du tableau de commande pour plus d’information.
Modules d’alimentation internes : • Les modules d’alimentation internes de 20 kVA peuvent être remplacés sur le terrain sans qu’il soit
nécessaire de couper le courant aux appareils qui y sont branchées. Le nombre modules d’alimentation internes varie selon le modèle. Les
modules d’alimentation internes sont capables d’une redondance n+1 dans les modèles SU40KX, SU60KX et SU80KX.
Compartiment du bloc batterie interne (SU20KX et SU40KX seulement; montré sans batteries) : • les batteries internes doivent être
connectées par un électricien qualifié. Voir la Section 6 – Connexion de la batterie interne pour plus d’information.
Commutateur du disjoncteur de sortie (Q4) : • Contrôle la sortie du CA.
Commutateur du disjoncteur de dérivation manuelle (Q3) : • Contrôle l’entrée du CA à l’onduleur pendant qu’il fonctionne en mode de
dérivation manuelle.
Commutateur du disjoncteur d’entrée de dérivation (Q2) : • Contrôle l’entrée du CA à l’onduleur pendant qu’il fonctionne en mode de
dérivation automatique.
Commutateur du disjoncteur d’entrée principale (Q1) :• contrôle l’entrée du CA à l’onduleur pendant qu’il fonctionne en mode en ligne
(normal).
Vérins de calage :• Les vérins de calage servent à supporter l’onduleur à long terme.
Roulettes : • Les roulettes ne sont conçues que pour effectuer des ajustements mineurs de position à l’intérieur de la zone d’installation
définitive; elles ne sont pas conçues pour déplacer l’onduleur sur de plus longues distances. Les roulettes ne sont pas conçues pour supporter
l’onduleur à long terme après son installation définitive. Utiliser les vérins de calage pour supporter l’appareil à long terme.
A
A
B
C
D
H H
I I
G
E F
B
C
D
E
F
G
H
I
SU40KX (avant)
200706017 93-2688 SU manual 4C.indd 111200706017 93-2688 SU manual 4C.indd 111 11/29/2007 2:03:49 PM11/29/2007 2:03:49 PM

112
1
5
9
3
7
11
2
6
10
4
8
12
13
14
Remarque : Les modèles individuels peuvent être différents du schéma. Les plaques avant ont été enlevées pour cette représentation de l’appareil.
Vérins de calage : • Les vérins de calage servent à supporter l’onduleur à long terme.
Roulettes : • Les roulettes ne sont conçues que pour effectuer des ajustements mineurs de position à l’intérieur de la zone d’installation
définitive; elles ne sont pas conçues pour déplacer l’onduleur sur de plus longues distances. Les roulettes ne sont pas conçues pour supporter
l’onduleur à long terme après son installation définitive. Utiliser les vérins de calage pour supporter l’appareil à long terme.
Fente pour accessoires : • Enlever le panneau fermant cette fente pour installer l’accessoire SNMPWEBCARD de Tripp Lite. L’accessoire
SNMPWEBCARD fournit une interface Ethernet pour l’onduleur et permet de surveiller et contrôler l’appareil à distance via SNMP, un
navigateur pour le web ou telnet. Appeler +1 773 869 1234 pour plus d’information concernant l’accessoire SNMPWEBCARD.
Port de communication en série RS 232 : • Ce port DB9 connecte l’onduleur aux serveurs ou postes de travail compatibles, ce qui permet
l’arrêt automatique pendant les pannes prolongées et la surveillance des conditions de fonctionnement et de l’alimentation.
Port parallèle avec redondance : • Ce port DB9 connecte l’onduleur à un autre onduleur de catégorie et de capacité identique pour utilisation
dans une configuration de redondance parallèle (1+1). Voir la Section 7 – Câblage et la Section 8 – Modes de fonctionnement pour plus
d’information.
Interface d’entrée à contact sec : • Cette interface reçoit les signaux du contact sec qui permettent à l’onduleur de recevoir les commandes et
de surveiller les conditions de la batterie externe. Voir la Section 11 - Communications pour plus d’information.
Interface de sortie à contact sec : • Cette interface permet à l’onduleur d’envoyer de l’information via les transmissions de données par
contact sec. Voir la Section 11 – Communications pour plus d’information.
Commutateur du disjoncteur de batterie interne (SU20KX et SU40KX seulement) : • Contrôle l’entrée/sortie de courant des batteries
internes de l’onduleur.
Couvercle du bornier : • Enlever le couvercle du bornier pour accéder aux bornes de connexion d’entrée, de dérivation, du boîtier de la
batterie externe, de sortie et de mise à la masse de l’onduleur. Les conduits de câblage passent au travers des alvéoles circulaires défonçables
qui se trouvent dans le couvercle du bornier. Voir la Section 7 – Câblage pour plus d’information, incluant un schéma détaillé du bornier.
H
I
J
K
L
M
N
O
P
4 – Fonctionnalités des panneaux avant et arrière (suite)
H
L
H
P
O
N
M
J
K
I I
SU40KX (arrière)
200706017 93-2688 SU manual 4C.indd 112200706017 93-2688 SU manual 4C.indd 112 11/29/2007 2:03:50 PM11/29/2007 2:03:50 PM

113
1
5
9
3
7
11
2
6
10
4
8
12
13
14
5 – Installation du boîtier
Lire la Section 2 – Instructions importantes concernant la sécurité
avant l’installation
5-1 Préparation
L’onduleur doit être installé dans une zone à structure portante solide, sur un sol à niveau capable de supporter le poids de l’onduleur, de tout
boîtier de batterie externe et de tout autre appareil installé à proximité. L’emplacement choisi pour l’installation doit également disposer d’un
circuit CA spécialisé compatible avec les exigences d’entrée de l’onduleur. (Voir la Section 12 – Spécifications pour des détails sur les exigences
en matière d’entrée et de charge sur le plancher.) Avant de déballer l’appareil, il est recommandé de transporter le contenant d’expédition à
proximité du site d’installation définitif de manière à minimiser la distance sur laquelle l’appareil devra être déplacé une fois que le contenant
d’expédition protecteur aura été enlevé. Si vous comptez entreposer l’onduleur pendant une période de temps prolongée avant sa mise en fonction,
suivez les instructions apparaissant à la Section 13 – Entreposage et entretien. (Des instructions pour le déballage et pour l’entreposage
apparaissent aussi sur le feuillet « Déballage du produit et instructions pour l’entreposage » fixé au contenant d’expédition). Avertissement : ne
pas tenter de déballer ou de déplacer l’onduleur sans aide.
5-2 Déballage du produit
Inspecter le(s) contenant(s) d’expédition à la recherche de •
dommages visibles. Si vous jugez que l’appareil a été endommagé
pendant le transport, communiquez avec Tripp Lite pour obtenir de
l’aide. Ne pas tenter d’utiliser l’onduleur s’il a été endommagé ou
manipulé de façon inadéquate.
Assurez-vous que le contenant d’expédition soit en position debout •
et utilisez un tournevis pour enlever le panneau supérieur et les
panneaux avant et arrière. Enlever également le film de plastique
et le rembourrage intérieur anti-chocs. Vérifier que le nom et
les spécifications du modèle apparaissant à l’arrière du boîtier
correspondent à l’appareil que vous avez commandé. Examiner
le boîtier à la recherche de tout dommage ou de pièces mobiles.
Vérifier que les accessoires devant être expédiés avec l’appareil
sont dans le contenant d’expédition. Le système d’onduleur doit
inclure un câble série RS 232, un câble parallèle de redondance,
un connecteur à distance EPO, un connecteur d’entrée à contact
sec (4 contacts), un connecteur de sortie à contact sec (12 contacts)
ainsi qu’un logiciel sur CD-ROM. Si un élément est manquant
ou endommagé, communiquer avec Tripp Lite pour obtenir de
l’assistance.
Vérifier que l’appareil est stable, puis enlever les panneaux de côté •
du contenant d’expédition.
Enlever les boulons des supports d’expédition fixant l’appareil à •
la palette, puis enlever les supports d’expédition de l’onduleur.
Avertissement : soyez extrêmement prudents, car l’appareil
pourrait basculer de manière inattendue.
Utiliser plusieurs des vis retirées à l’étape 2 pour attacher le •
panneau supérieur du contenant d’expédition à la bordure avant de
la palette d’expédition. La surface lisse du panneau doit être placée
vers le haut de façon à ce qu’il puisse être utilisé en tant que rampe
pour faire rouler l’appareil hors de la palette d’expédition. Ne
pas utiliser le panneau supérieur comme rampe s’il est fissuré ou
endommagé de toute autre manière. Assurez-vous que les roulettes
fixées sous l’appareil soient déverrouillées. Avec une extrême
prudence, faire rouler l’appareil doucement sur la rampe, en vous
faisant aider de plusieurs personnes.
1
2
3
4
5
1
4
3
2
5
200706017 93-2688 SU manual 4C.indd 113200706017 93-2688 SU manual 4C.indd 113 11/29/2007 2:03:51 PM11/29/2007 2:03:51 PM

114
1
5
9
3
7
11
2
6
10
4
8
12
13
14
5 – Installation du boîtier (suite)
5-3 Mise en place
Utiliser les roulettes pour déplacer l’onduleur sur de courtes •
distances et sur une surface de niveau, lisse et stable. Ne pas tenter
d’utiliser les roulettes pour déplacer l’onduleur sur de plus longues
distances. Avant de déballer l’appareil, il est recommandé de
transporter l’onduleur dans son contenant d’expédition à proximité
du site d’installation définitif. Utiliser un appareil mécanique
suffisamment puissant pour déplacer le contenant d’expédition.
Avertissement : L’onduleur pourrait basculer s’il est déplacé
sur une surface instable. Soyez extrêmement prudent lorsque
vous déplacez l’onduleur. Toujours déplacer l’onduleur en
poussant vers l’avant ou vers l’arrière, jamais vers les côtés.
L’onduleur doit être installé dans une zone à structure portante •
solide, sur un sol à niveau capable de supporter le poids de
l’onduleur, de tout boîtier de batterie externe et de tout autre
appareil installé à proximité. L’emplacement choisi pour
l’installation doit également disposer d’un circuit CA spécialisé
compatible avec les exigences d’entrée de l’onduleur. (Voir la
Section 12 – Spécifications pour des détails sur les exigences en
matière d’entrée et de charge sur le plancher). L’onduleur doit
être installé dans un environnement propre et sécuritaire et où
l’humidité relative ne dépasse pas 90 % (sans condensation).
Faire fonctionner l’onduleur à des températures intérieures variant
entre 0 °C et 40 °C uniquement). Utiliser des conduits protecteurs
adaptés pour éviter d’endommager les câbles. Les espaces de
dégagement suivants sont nécessaires pour assurer une circulation
d’air adéquate et permettre l’entretien :
Au moins 100 cm de dégagement en avant de l’onduleur.•
Au moins 50 cm de dégagement derrière l’onduleur.•
Au moins 50 cm de dégagement au dessus de l’onduleur.•
Avertissement : Le système de ventilation déplace l’air de l’avant
vers l’arrière. Ne pas utiliser un système de climatisation ou un
ventilateur qui souffle l’air directement vers l’arrière de l’onduleur.
Après avoir déplacé l’onduleur vers son emplacement final, •
bloquer les roulettes A et utiliser les vérins de calage B pour
stabiliser le boîtier. Vérifier que chacun des quatre vérins de calage
entre en contact avec le plancher.
En cas d’urgence, installer un extincteur approuvé pour les •
incendies causés par l’appareillage électrique (de Classe C ou son
équivalent exact, utilisant un agent extincteur non conducteur) près
de l’onduleur.
1
2
3
4
1
2
3
4
50 cm
50 cm
100 cm
A
B
200706017 93-2688 SU manual 4C.indd 114200706017 93-2688 SU manual 4C.indd 114 11/29/2007 2:03:51 PM11/29/2007 2:03:51 PM

115
1
5
9
3
7
11
2
6
10
4
8
12
13
14
6 – Connexion de la batterie interne (Modèles SU20KX et SU40KX seulement)
DANGER! HAUTE TENSION POTENTIELLEMENT MORTELLE!
Les batteries présentent un danger de haute tension potentiellement mortel, même lorsqu’elles ne sont pas connectées à un
onduleur. La connexion de la batterie ne doit être effectuée que par un personnel de service qualifi é, en respectant toutes les
précautions décrites dans ce manuel ainsi que le code de l’électricité local. Lire la Section 2 – Instructions importantes
concernant la sécurité avant l’installation.
Connexion de la batterie interne pour les modèles SU20KX et SU40KX seulement. Chaque bloc-batterie interne se compose de deux chaînes de
batteries : une chaîne ayant un câble noir et une chaîne ayant un câble rouge. Le nombre de blocs-batteries internes varie selon le modèle.
6-1 Schémas de câblage des batteries internes
Examiner les schémas de câblage des batteries internes avant de connecter les batteries internes. L’onduleur peut comporter jusqu’à quatre blocs-
batteries internes (chaque bloc se compose de deux chaînes; chaque chaîne se compose de 10 batteries). Le nombre de blocs-batteries internes varie
selon le modèle.
SU40KX
SU40KX
VBoard W1: RED, W2: BLUE, W3: WHITE, W4: BLACK 12V, 9AH, 10PCS
12V, 9AH, 10PCS
12V, 9AH, 10PCS
12V, 9AH, 10PCS
RED RED
RED RED
BLACK BLACK
BLACK BLACK
RED RED
RED RED
BLACK BLACK
BLACK BLACK
B+
W1
W1
W1
W1
W2
W2
W2
W2
12V, 9AH, 10PCS
12V, 9AH, 10PCS
12V, 9AH, 10PCS
12V, 9AH, 10PCS
W4
W4
W4
W4
W3
W3
W3
W3
B-
N
VBoard
ENTRÉE DE DÉRIVATION
ENTRÉE PRINCIPALE SORTIE
CA/CC
Onduleur
CC/CA
W1: ROUGE, W2 : BLEU, W3 : BLANC, W4 :
ROUGE ROUGE
ROUGE ROUGE
ROUGE ROUGE
ROUGE ROUGE
NOIR NOIR
NOIR NOIR
NOIR NOIR
NOIR NOIR
Plaque
Plaque
200706017 93-2688 SU manual 4C.indd 115200706017 93-2688 SU manual 4C.indd 115 11/29/2007 2:03:52 PM11/29/2007 2:03:52 PM

116
1
5
9
3
7
11
2
6
10
4
8
12
13
14
UPS System
Battery Back
Connector
UPS System
Battery Back
Connector
Fuse Block Bracket
6 – Connexion de la batterie interne (suite)
SU40KX
6-1 Schémas de câblage des batteries internes (suite)
Connecteur
arrière de la
batterie de
l’onduleur
Connecteur
arrière de la
batterie de
l’onduleur
Partie
sup. de la
batterie
Partie
sup. de la
batterie
Support de la boîte à
fusibles
Partie
inf. de la
batterie
Partie
inf. de la
batterie
BLEU
BLEU
BLEU
BLEU
BLANC
BLANC
BLANC
BLANC
200706017 93-2688 SU manual 4C.indd 116200706017 93-2688 SU manual 4C.indd 116 11/29/2007 2:03:52 PM11/29/2007 2:03:52 PM

117
1
5
9
3
7
11
2
6
10
4
8
12
13
14
6 – Connexion de la batterie interne (suite)
6-2 Procédure de connexion de la batterie interne
Placer l’onduleur en mode de dérivation (ou l’éteindre •
complètement) et éteindre le commutateur du disjoncteur de la
batterie interne situé à l’arrière de l’onduleur.
Enlever les plaques d’accès à la batterie situées à l’avant de •
l’onduleur.
Enlever les fusibles à cartouche de la batterie de chaque boîte à •
fusibles.
Débrancher les câbles de pontage bleus et blancs attachés à chaque •
boîte à fusibles. Avertissement : Pour débrancher les câbles de
pontage, les tirer directement à partir de la boîte à fusibles
avec un geste régulier. Ne pas les déplacer de droite à gauche,
cela pourrait endommager le raccord.
Enlever le support de la boîte à fusibles. Noter son orientation •
avant de le démonter.
1
2
3
4
5
1
2
3
4
5
200706017 93-2688 SU manual 4C.indd 117200706017 93-2688 SU manual 4C.indd 117 11/29/2007 2:03:53 PM11/29/2007 2:03:53 PM

118
1
5
9
3
7
11
2
6
10
4
8
12
13
14
6-2 Procédure de connexion de la batterie interne (suite)
Glisser une chaîne de batteries ayant un câble rouge dans une fente •
vide à l’intérieur du compartiment de la batterie. S’assurer que la
chaîne de batteries soit orientée tel que montré dans le schéma.
Remarque : Commencer par les fentes vides situées dans la partie
inférieure du compartiment de la batterie et continuer en direction
des fentes vides situées dans la partie supérieure du compartiment
de la batterie.
Glisser une chaîne de batteries ayant un câble noir dans une fente •
vide à l’intérieur du compartiment de la batterie, à côté de la
chaîne de batteries que vous avez insérée à l’étape 6. S’assurer que
la chaîne de batteries soit orientée tel que montré dans le schéma.
Répéter les étapes 6 et 7 selon les besoins jusqu’à ce que toutes
les chaînes de batteries aient été insérées dans les fentes vides
de la batterie. Remarque : Il est possible que certaines des fentes
du compartiment de la batterie demeurent vides, en fonction du
modèle de l’onduleur.
Raccorder le support de la boîte à fusibles. (Les lettres apparaissant •
sur le support de la boîte à fusibles doivent être à l’endroit lorsqu’il
est positionné correctement).
Brancher les câbles de pontage bleus et blancs de chaque bloc-•
batterie interne à la boîte à fusibles correspondante. L’étiquette
apposée à côté de la boîte à fusibles identifie la correspondance
entre les boîtes à fusibles et les câbles.
Insérer les fusibles à cartouche de la batterie dans chaque boîte •
à fusibles. Les fusibles sont interchangeables. S’assurer que les
fusibles sont enclenchés fermement en place. Avertissement :
Les fusibles à cartouche de la batterie doivent être insérés en
dernier en raison du risque de production d’arc électrique des
connecteurs. Les fusibles grillés doivent être remplacés par
un électricien qualifié. Toujours remplacer par des fusibles de
même catégorie et capacité
7
6 – Connexion de la batterie interne (suite)
6
7
8
9
6
8
9
10
10
BORNES
BORNES
VUE LATÉRALE
VUE LATÉRALE
200706017 93-2688 SU manual 4C.indd 118200706017 93-2688 SU manual 4C.indd 118 11/29/2007 2:03:56 PM11/29/2007 2:03:56 PM

119
1
5
9
3
7
11
2
6
10
4
8
12
13
14
6 – Connexion de la batterie interne (suite)
6-2 Procédure de connexion de la batterie interne (suite)
Utiliser un voltmètre (fourni par l’utilisateur) pour tester la tension •
de chaque bloc-batterie interne. Tout en respectant la polarité
spécifique, brancher la sonde noire du voltmètre au connecteur
noir du bloc-batterie; brancher la sonde rouge du voltmètre au
connecteur rouge du bloc-batterie. S’assurer que les sondes du
voltmètre touchent les contacts à l’intérieur des connecteurs du
bloc-batterie. La plage acceptable de tension CC du bloc-batterie
se situe entre 220 V et 280 V CC (puissance nominale de 240 V
CC). Si plusieurs tests de voltmètre produisent des résultats situés
en dehors de la plage acceptable de tension CC, communiquer
avec Tripp Lite pour obtenir de l’aide afin de déterminer les causes
possibles des lectures de tension incorrectes avant de continuer.
Brancher le câble • noir de chaque bloc-batterie interne au
connecteur noir situé à l’intérieur du compartiment de la batterie
de l’onduleur le plus près. Brancher le câble rouge de chaque
bloc-batterie interne au connecteur rouge situé à l’intérieur
du compartiment de la batterie de l’onduleur le plus près.
Avertissement : respecter la polarité spécifique en reliant les
fils négatifs (noir avec noir) et positifs (rouge avec rouge). Ne
pas respecter la polarité endommagera l’onduleur et créera un
risque sérieux de blessure et de dommages matériels.
Remettre les plaques d’accès à la batterie en place.•
Allumer le commutateur du disjoncteur de la batterie interne. •
Si vous aviez mis l’onduleur en dérivation, revenir au mode de
fonctionnement antérieur. Si vous aviez éteint l’onduleur, l’allumer
maintenant. Si vous devez procéder au câblage de l’onduleur, aller
à la Section 7 – Câblage.
Remarque : Si vous devez enlever ou remplacer des blocs-batteries
internes, modifier les étapes 6 et 7 en enlevant et/ou replaçant les blocs-
batteries internes en place, suivant les besoins.
11
11
12
13
13
14
14
240
12
200706017 93-2688 SU manual 4C.indd 119200706017 93-2688 SU manual 4C.indd 119 11/29/2007 2:03:58 PM11/29/2007 2:03:58 PM

120
1
5
9
3
7
11
2
6
10
4
8
12
13
14
7 – Câblage
DANGER! HAUTE TENSION POTENTIELLEMENT MORTELLE!
Tout câblage doit être exécuté par un électricien qualifi é, conformément aux avertissements spécifi és dans ce manuel et à
tous les codes de l’électricité et de sécurité applicables. Un câblage incorrect peut sérieusement endommager l’onduleur,
causer des blessures graves et des dommages matériels. Lire la Section 2 – Instructions importantes concernant la
sécurité avant l’installation.
7-1 Avertissements concernant le câblage
Mettre toutes les entrées et sorties de courant de l’onduleur hors tension avant d’installer des câbles ou d’établir des connexions électriques.•
Utiliser un câble flexible d’une longueur suffisante pour permettre de faire l’entretien de l’onduleur. La longueur maximum du câble est de 10 m.•
Utiliser des capsules de contact pour couvrir les extrémités des câbles et éviter que les bouts effilochés ne provoquent un court-circuit au bornier •
de l’onduleur.
Utiliser un câblage de calibre VW-1, FT-1 ou mieux.•
Utiliser des gaines et des serre-câbles.•
Le conducteur neutre doit être de la même taille que les conducteurs de courant.•
Serrer toutes les connexions avec une force de serrage d’au moins 3,95 N·m. (35 po·lb)•
Vérifier que tous les câbles sont correctement marqués, selon leur usage, polarité, phase et diamètre.•
Si la source d’alimentation électrique entrée/sortie de l’onduleur est montée en double étoile, le fil neutre et le fil de mise à la terre ne doivent •
pas être connectés.
Si la source d’alimentation électrique à l’entrée a VNG>0, installer un transformateur d’isolation en amont de l’onduleur et de l’entrée de la •
source d’alimentation électrique, puis connecter ensemble le fil neutre et le fil de mise à la terre.
Dans le cas d’un appareil nécessitant une connexion neutre à un système de distribution de courant IT, le dispositif de débranchement doit être •
un dispositif tétrapolaire et doit débrancher tous les conducteurs d’alimentation ainsi que le conducteur neutre. Si un dispositif de débranchement
déconnecte le conducteur neutre, il doit simultanément déconnecter tous les autres conducteurs d’alimentation.
Permettre aux batteries de se recharger sans interruption pendant 24 heures après avoir terminé le premier câblage.•
Respecter la polarité spécifique en reliant les négatifs aux négatifs et les positifs aux positifs. Ne pas respecter la bonne polarité endommagera •
l’onduleur. et provoquera un risque sérieux de blessure et de dommages matériels.
Respecter la phase spécifique en reliant R à R, S à S, T à T et N à N. Ne pas respecter la polarité endommagera l’onduleur et créera un risque •
sérieux de blessure et de dommages matériels.
7-2 Préparation du câblage
Mettre toutes les entrées et sorties de l’onduleur (CA et CC) ainsi que le boîtier de la batterie externe (si présent) hors tension .•
Marquer tous câbles en fonction de leur usage, polarité, phase et diamètre exacts.•
Revoir les schémas de la • Section 7-3 et de la Section 7-4 pour vous familiariser avec les borniers.
Consulter le tableau à la • Section 7-5 pour trouver les caractéristiques électriques d’entrée/sortie exactes de l’onduleur.
Remarque : si la source d’alimentation électrique entrée/sortie de l’onduleur est montée en double étoile, le fil neutre et le fil de mise à la terre ne
doivent pas être connectés. Si la source d’alimentation électrique à l’entrée présente une tension neutre-terre VNG>0, installer un transformateur
d’isolation en amont de l’onduleur et de l’entrée de la source d’alimentation électrique, puis connecter ensemble le fil neutre et le fil de mise à la
terre.
200706017 93-2688 SU manual 4C.indd 120200706017 93-2688 SU manual 4C.indd 120 11/29/2007 2:03:59 PM11/29/2007 2:03:59 PM

121
1
5
9
3
7
11
2
6
10
4
8
12
13
14
7 – Câblage (suite)
Les modèles SU80KX et BP480V26 sont montrés à titre d’illustration seulement; consulter la documentation du boîtier de la batterie pour
obtenir les spécifications exactes.
7-3 Schéma du bornier de l’onduleur
7-4 Schémas de câblage du boîtier externe de la batterie
Entrée
Bornes de mise à la masse
RRR
SSS
TTT
NNN+– N
Sortie
Entrée de
dérivation
Connexion de la
batterie externe
+
N
–
+
N
–
Batterie externe
Commutateur
coupe-circuit du
boîtier
200706017 93-2688 SU manual 4C.indd 121200706017 93-2688 SU manual 4C.indd 121 11/29/2007 2:04:00 PM11/29/2007 2:04:00 PM

122
1
5
9
3
7
11
2
6
10
4
8
12
13
14
7 – Câblage (suite)
7-4 Schémas de câblage du boîtier externe de la batterie (suite)
7-5 Données électriques et de câblage
Calibre des câbles
Calibre du coupe- Calibre du d’entrée, de
circuit d’entrée, de fusible de réserve et de sortie
Modèle Entrée Sortie réserve et de sortie la batterie de la batterie
SU20KX 220/380 V~, 230/400 V~ 220/380 V~, 230/400 V~
ou 240/415 V~, 3Ø, ou 240/415 V~, 3Ø, 50 A 60 A 14 mm²
4 fils + fil de mise à la fils + fil de mise à la
terre, raccord en Y 4 terre, raccord en Y
SU40KX 220/380V, 230/400V o 220/380V, 230/400V o
240/415V AC, 30, 240/415V AC, 3O, 75 A 120 A 14 mm2
4 fils + fil de mise à la fils + fil de mise à la
terre, raccord en Y 4 terre, raccord en Y
SU60KX 220/380V, 230/400V o 220/380V, 230/400V o
240/415V AC, 3O, 240/415V AC, 3O, 125 A 160 A 22 mm2
4 fils + fil de mise à la fils + fil de mise à la
terre, raccord en Y 4 terre, raccord en Y
SU80KX 220/380V, 230/400V o 220/380V, 230/400V o
240/415V AC, 3O, 240/415V AC, 3O, 150 A 220 A 38 mm2
4 fils + fil de mise à la fils + fil de mise à la
terre, raccord en Y 4 terre, raccord en Y
ENTRÉE DE
DÉRIVATION
SORTIECA/CC CC/CA
ENTRÉE
PRINCIPALE
200706017 93-2688 SU manual 4C.indd 122200706017 93-2688 SU manual 4C.indd 122 11/29/2007 2:04:00 PM11/29/2007 2:04:00 PM

123
1
5
9
3
7
11
2
6
10
4
8
12
13
14
7 – Câblage (suite)
7-6 Schémas de câblage du boîtier externe de la batterie
Avertissement : Les boîtiers de batterie externe varient. Lire la documentation du boîtier de la batterie externe avant de tenter de le
brancher à l’onduleur. N’utiliser que les boîtiers de batterie externe approuvés par Tripp Lite.
Remarque : Un boîtier de batterie externe est requis avec les modèles SU60KX et SU80KX. Il est facultatif avec les modèles SU20KX et SU40KX.
Communiquer avec Tripp Lite pour obtenir des renseignements sur les commandes de boîtiers de batterie externe.
Mettre toutes les entrées et sorties (CA et CC) de l’onduleur et •
du boîtier de la batterie externe hors tension et vérifier que le
commutateur du coupe-circuit du boîtier de la batterie externe A
est en position OFF. (Si l’onduleur a déjà été câblé à une source
d’alimentation électrique en CA, voir la Procédure d’arrêt à la
Section 9-6).
Enlever les couvercles des borniers de l’onduleur et du boîtier de la •
batterie externe.
Brancher les bornes de connexion à l’onduleur positives (+), •
neutres (N) et négatives (-) du boîtier de la batterie externe aux
bornes de connexion au boîtier de la batterie externe positives (+),
neutres (N) et négatives (-) correspondantes de l’onduleur. Voir les
schémas de borniers à la Section 7-3 et dans la documentation du
boîtier de la batterie externe. Voir la Section 7-4 pour les schémas
de câblage. Voir la Section 7-5 pour le calibre des câbles. Les
câbles doivent être protégés par des conduits flexibles et passés
au travers des alvéoles défonçables appropriées dans le couvercle
du bornier. Avertissement : Respecter la polarité spécifique en
reliant les négatifs aux négatifs et les positifs aux positifs. Ne
pas respecter la polarité endommagera l’onduleur et créera un
risque sérieux de blessure et de dommages matériels.
Brancher la borne de connexion • A du boîtier de la batterie externe
à la borne de connexion B correspondantes de l’onduleur à l’aide
d’un câble de masse de calibre 4 AWG (5,189 mm). Maintenir le fil
de mise à la terre connecté en tout temps après l’installation.
Brancher la borne de mise à la terre • A de l’onduleur à la prise de
terre B correspondante de votre établissement à l’aide d’un câble
de masse de calibre 4 AWG (5,189 mm). Maintenir le fil de mise à
la terre connecté en tout temps après l’installation.
Replacer le couvercle du bornier du boîtier de la batterie externe. •
Si vous ne comptez pas procéder au câblage entrée/sortie CA de
l’onduleur pour le moment, replacer le couvercle du bornier de
l’onduleur.
1
1
2
4
2
3
65
3
4
5
6
+
N
–
+
N
–
+
N
–
A
A
B
B
A
200706017 93-2688 SU manual 4C.indd 123200706017 93-2688 SU manual 4C.indd 123 11/29/2007 2:04:01 PM11/29/2007 2:04:01 PM

124
1
5
9
3
7
11
2
6
10
4
8
12
13
14
7 – Câblage (suite)
7-7 Câblage entrée/sortie CA (Onduleur unique)
Après avoir mis toutes les entrées/sorties (CA et CC) de l’onduleur, •
enlever le couvercle du bornier de onduleur.
Si vous n’avez pas branché le fil de mise à la terre à la • Section 7-6,
brancher la borne de mise à la terre A de l’onduleur à la prise de
terre B correspondante de votre établissement à l’aide d’un câble
de masse de calibre 4 AWG (5,189 mm). Maintenir le fil de mise à
la terre connecté en tout temps après l’installation.
Enlever la plaque frontale de l’onduleur afin d’exposer les •
disjoncteurs. Tout d’abord, vérifier que le commutateur du
disjoncteur d’entrée principale A et que le commutateur du
disjoncteur de l’entrée de dérivation B sont tous deux en position
fermée. Ensuite, vérifier que le commutateur du disjoncteur de
dérivation manuelle C est en position fermée. Troisièmement,
vérifier que le commutateur du disjoncteur de sortie D est en
position fermée.
Vérifier la phase de chaque câble, puis brancher les câbles d’après •
le schéma du bornier de l’onduleur à la Section 7-3. Voir la Section
7-5 pour le calibre des câbles. Les câbles doivent être protégés par
des conduits flexibles et passés au travers des alvéoles défonçables
appropriées dans le couvercle du bornier. Avertissement :
respecter la phase spécifique en reliant R à R, S à S, T à T et N
à N. Ne pas respecter la polarité endommagera l’onduleur et
créera un risque sérieux de blessure et de dommages matériels.
Replacer le couvercle du bornier de l’onduleur.•
1
1
2
4
5
2
3
3
4
5
A
B
+
N
–
+
N
–
R S T
N
R S T
N
R S T
N
D B AC
200706017 93-2688 SU manual 4C.indd 124200706017 93-2688 SU manual 4C.indd 124 11/29/2007 2:04:04 PM11/29/2007 2:04:04 PM

125
1
5
9
3
7
11
2
6
10
4
8
12
13
14
7 – Câblage (suite)
7-8 Câblage entrée/sortie CA (Onduleur parallèle – entrée unique)
Avertissements concernant la redondance parallèle :
La longueur totale du câble d’entrée doit être égale à •
la longueur du câble de sortie pour éviter l’asymétrie des
charges entre deux onduleur en mode de dérivation. (c’est-
à-dire que l’écart entre Res1 + OP1 = Res2 + OP2; doit
être <10 %).
La redondance parallèle ne supporte que 2 onduleurs •
(Redondance 1+1). Ne pas tenter de relier plus de deux
onduleurs en redondance parallèle.
Les deux onduleurs doivent avoir un calibre et une •
capacité identiques pour être installés en redondance
parallèle. Tenter de relier des onduleurs différents
endommagera les onduleurs et provoquera un risque
sérieux de blessure et de dommages à la propriété.
Suivre les étapes de la • Section 7-7, pour câbler l’onduleur tel que
montré dans le schéma.
Brancher le câble parallèle de redondance inclus• A au port
parallèle de redondance B de chaque onduleur.
7-9 Câblage entrée/sortie CA (Onduleur parallèle – deux entrées)
Avertissements concernant la redondance parallèle :
La longueur totale du câble d’entrée doit être égale à •
la longueur du câble de sortie pour éviter l’asymétrie des
charges entre deux onduleurs en mode de dérivation
(c’est-à-dire que l’écart entre Res1 + OP1 = Res2 + OP2;
doit être <10 %).
La redondance parallèle ne supporte que 2 onduleurs •
(Redondance 1+1). Ne pas tenter de relier plus de deux
onduleurs en redondance parallèle.
Les deux onduleurs doivent avoir un calibre et une •
capacité identiques pour être installés en redondance
parallèle. Tenter de relier des onduleurs différents
endommagera les onduleurs et provoquera un risque
sérieux de blessure et de dommages à la propriété.
Suivre les étapes de la • Section 7-7 pour câbler l’onduleur tel que
montré dans le schéma.
Brancher le câble parallèle de redondance inclus• A au port
parallèle de redondance B de chaque onduleur.
1
1
2
2
2
2
1
1
B
B
A
B
B
A
Câble parallèle
Câble parallèle
Port parallèle
Port parallèle
Port parallèle
Port parallèle
I/P de dérivation
I/P de dérivation
I/P de dérivation
I/P de dérivation
ONDULEUR1
ONDULEUR1
ONDULEUR2
ONDULEUR2
I/P CA
I/P CA 2 I/P CA 1
I/P principal
I/P principal
I/P principal
I/P principal
Charge
Charge
200706017 93-2688 SU manual 4C.indd 125200706017 93-2688 SU manual 4C.indd 125 11/29/2007 2:04:05 PM11/29/2007 2:04:05 PM

126
1
5
9
3
7
11
2
6
10
4
8
12
13
14
8 – Modes de fonctionnement
Cette section présente une description de base des modes de fonctionnement de l’onduleur. Pour plus d’information concernant la commutation
entre les modes de fonctionnement, se reporter à la Section 9 – Démarrage, arrêt et dérivation.
8-1 Mode en ligne (Normal) (Onduleur unique)
En mode en ligne (normal), le redresseur de l’onduleur convertit
l’alimentation électrique en CA (du service public) en CC qui charge
les batteries et alimente l’inverseur. L’inverseur transforme le CC en
une onde sinusoïdale pure de CA, réglée avec précision, qui supporte le
fonctionnement des appareils qui y sont branchés. Cette technologie de
double conversion technologie isole les appareils qui y sont branchés de
tout problème de courant et garantit que ces appareils soient alimentés
par le courant idéal en tout temps.
8-2 Mode batterie de secours (Onduleur unique)
Quand une panne totale ou tout autre événement extrême survient,
l’onduleur passe automatiquement du mode normal au mode batterie de
secours. Les batteries de l’onduleur (internes et/ou externes) fournissent
un courant CC d’urgence à l’inverseur. L’inverseur transforme le CC en
une onde sinusoïdale pure de CA, réglée avec précision, qui supporte le
fonctionnement des appareils qui y sont branchés.
8-3 Mode dérivation automatique (Onduleur unique)
Si l’inverseur est défectueux en raison d’une température excessive,
d’une surcharge, d’un court-circuit à la sortie, d’une tension anormale
ou de problèmes de batterie, il s’éteindra. Si l’onduleur détecte une
source de courant de dérivation (réserve) conforme aux paramètres
normaux, il passera automatiquement en mode de dérivation afin
d’alimenter les appareils qui y sont branchés de façon continue. Lorsque
tous les problèmes sont éliminés, l’onduleur repassera automatiquement
en mode en ligne (normal).
8-4 Mode dérivation manuel (Onduleur unique)
Si l’onduleur nécessite des travaux d’entretien ou des réparations, vous
pouvez manuellement contourner l’onduleur et permettre l’alimentation
par dérivation (réserve). Après avoir vérifié qu’une alimentation de
dérivation (réserve) est présente, faire passer l’onduleur en mode
dérivation manuelle. Cela permet aux techniciens de service de procéder
à l’entretien ou à la réparation sans interrompre le flux de CA aux
appareils qui y sont branchés. Avertissement : L’onduleur doit être
mis complètement hors tension avant d’effectuer un entretien soit
une réparation en l’éteignant complètement après être passé en
mode de dérivation manuelle .
PRINCIPAL
RÉSERVE
PRINCIPAL
RÉSERVE
CHARGE
CHARGE
CHARGE
CHARGE
PRINCIPAL
PRINCIPAL
RÉSERVE
RÉSERVE
200706017 93-2688 SU manual 4C.indd 126200706017 93-2688 SU manual 4C.indd 126 11/29/2007 2:04:07 PM11/29/2007 2:04:07 PM

127
1
5
9
3
7
11
2
6
10
4
8
12
13
14
8 – Modes de fonctionnement (suite)
8-5 Mode en ligne (Onduleur parallèle)
La redondance parallèle (1+1) fournit une redondance à l’onduleur,
donc une capacité totale accrue. Sous redondance parallèle, toute
la charge est partagée par deux onduleurs. Si un des onduleurs est
défectueux, la charge entière de tous les appareils qui y sont branchés
est soutenue par l’autre onduleur. Si la charge totale dépasse la capacité
de l’onduleur restant, il passera en mode de dérivation automatique.
8-6 Mode batterie de secours (Onduleur parallèle)
Ce mode est semblable au mode batterie de secours pour un onduleur
unique (Section 8-2), sauf que la charge totale des appareils branchés
est partagée par l’onduleur parallèle (1+1).
8-7 Mode de dérivation automatique (Onduleur parallèle)
Semblable au mode de dérivation automatique pour un onduleur unique
(Section 8-3), sauf avec un onduleur parallèle (1+1).
RÉSERVE
RÉSERVE
RÉSERVE
RÉSERVE
RÉSERVE
RÉSERVE
PRINCIPAL
PRINCIPAL
PRINCIPAL
PRINCIPAL
PRINCIPAL
PRINCIPAL
CHARGE
CHARGE
CHARGE
ONDULEUR1
ONDULEUR1
ONDULEUR1
ONDULEUR2
ONDULEUR2
ONDULEUR2
200706017 93-2688 SU manual 4C.indd 127200706017 93-2688 SU manual 4C.indd 127 11/29/2007 2:04:07 PM11/29/2007 2:04:07 PM

128
1
5
9
3
7
11
2
6
10
4
8
12
13
14
8 – Modes de fonctionnement (suite)
8-8 Mode de dérivation manuelle (Onduleur parallèle)
Semblable au mode de dérivation manuel pour un onduleur unique
(Section 8-4), sauf avec un onduleur parallèle (1+1). Remarque : Les
deux onduleurs doivent être mis en mode de dérivation manuelle.
8-9 Mode de secours immédiat (Onduleur parallèle)
Pour une tolérance aux fautes accrue, l’onduleur redondant remplit les
fonctions de source d’alimentation électrique de dérivation (réserve)
pour l’onduleur principal.
CHARGE
CHARGE
PRINCIPAL
PRINCIPAL
PRINCIPAL
PRINCIPAL
RÉSERVE
RÉSERVE
RÉSERVE
RÉSERVE
ONDULEUR1
ONDULEUR1
ONDULEUR2
ONDULEUR2
200706017 93-2688 SU manual 4C.indd 128200706017 93-2688 SU manual 4C.indd 128 11/29/2007 2:04:08 PM11/29/2007 2:04:08 PM

129
1
5
9
3
7
11
2
6
10
4
8
12
13
14
9 – Démarrage, arrêt et dérivation
Avertissement : La tension de sortie de l’onduleur est réglée à 220/380 V par défaut. Si vous avez besoin d’une tension de sortie de
230/400 V ou 240/415 V, vous devez changer la tension de sortie de l’onduleur en accédant au menu de configuration de sortie décrit à la
Section 10-9. Vous devez mettre l’onduleur en mode de dérivation avant de changer la tension de sortie. Ne pas brancher vos appareils à
l’onduleur tant que vous n’avez réglé les paramètres appropriés.
9-1 Schémas du tableau de commande et du coupe-circuit
TÉMOIN DEL « NORMAL »•
TÉMOIN DEL « BATTERY »•
TÉMOIN DEL « BYPASS »•
TÉMOIN DEL« PANNE »•
Écran d’état ACL•
Touche « ESC » (échappement)•
Touches de défilement (• et )
Touche d’entrée (• )
Touche ON•
Touche OFF•
Touche d’interrupteur d’urgence « EPO »•
Commutateur du disjoncteur de sortie•
Commutateur du disjoncteur de dérivation manuelle•
Commutateur du disjoncteur de l’entrée de dérivation•
Commutateur du disjoncteur d’entrée principale•
9-2 Liste de contrôle préliminaire (Onduleur unique)
Tous les commutateurs de disjoncteurs doivent être en position fermée, y compris le coupe-circuit du boîtier de la batterie externe (s’il est •
disponible).
Vérifier qu’il n’y ait aucune différence de potentiel entre le neutre et la mise à la terre.•
Vérifier que la source d’alimentation électrique corresponde (tension, fréquence et phase) à l’onduleur.•
Remarque : Après le démarrage, l’onduleur exécutera une autovérification de courte durée et affichera les résultats sur l’écran ACL. Si
l’autovérification s’effectue avec succès, l’onduleur fournira l’alimentation en CA aux appareils qui y sont branchés.
9-3 Procédure de démarrage normal (Onduleur unique)
Si un boîtier de batterie externe est connecté, allumer le disjoncteur •
A du boîtier de la batterie externe.
Vérifier que le commutateur du disjoncteur de dérivation manuelle •
A est en position fermée.
A
B
C
D
E
F
G
H
I
J
K
L
M
N
O
Tableau de commande
Commutateurs de disjoncteur
(panneau avant de l’onduleur)
1
2
1
2
A
EF
G
K
A
B
C
D
H
I
J
LMNO
Sortie
Sortie
Dérivation
manuelle
Dérivation
manuelle
Entrée de
dérivation
Entrée de
dérivation
Entrée
principale
Entrée
principale
A
200706017 93-2688 SU manual 4C.indd 129200706017 93-2688 SU manual 4C.indd 129 11/29/2007 2:04:08 PM11/29/2007 2:04:08 PM

130
1
5
9
3
7
11
2
6
10
4
8
12
13
14
9 – Démarrage, arrêt et dérivation (suite)
9-3 Procédure de démarrage normal (Onduleur unique) (suite)
Allumer le commutateur du disjoncteur de sortie• A et le
commutateur du disjoncteur de l’entrée de dérivation B . Après un
bref processus d’initialisation, l’écran ACL affichera « EN MODE
DE DÉRIVATION AUTOMATIQUE », le témoin DEL
« DÉRIVATION » s’illuminera et le courant de sortie de l’onduleur
sera fourni par la source d’alimentation électrique de dérivation
(réserve).
Allumer le commutateur du disjoncteur d’entrée principale• A . Si
la source d’alimentation électrique en CA est normale, l’onduleur
est prêt à démarrer.
Presser la touche ON• A pendant 3 secondes (jusqu’à ce que vous
entendiez un bip), puis libérer la touche. L’inverseur se mettra
en marche et se synchronisera avec la source de dérivation, puis
passera automatiquement du mode de dérivation automatique
(réserve) au mode en ligne (normal). Le TÉMOIN DEL « BYPASS
» s’assombrira et le TÉMOIN DEL « NORMAL » s’illuminera.
9-4 Procédure de démarrage sur batterie (Onduleur unique)
Remarque : La batterie doit être au moins partiellement chargée pour que cette manœuvre s’effectue avec succès.
Si un boîtier de batterie externe est connecté, allumer le disjoncteur •
A du boîtier de la batterie externe.
Vérifier que le commutateur du disjoncteur de dérivation manuelle •
A est en position fermée.
Presser la touche ON• A pendant 3 secondes (jusqu’à ce que vous
entendiez un bip), puis libérer la touche. L’inverseur se mettra en
marche et utilisera le courant CC emmagasiné dans la batterie pour
alimenter les appareils qui y sont branchés en CA. Le TÉMOIN
DEL « BATTERY » s’illuminera.
3
4
5
3
1
4
2
5
3
1
2
3
A B
A
A
A
A
A
Sortie
Sortie
Sortie
Dérivation
manuelle
Dérivation
manuelle
Dérivation
manuelle
Entrée de
dérivation
Entrée de
dérivation
Entrée de
dérivation
Entrée
principale
Entrée
principale
Entrée
principale
200706017 93-2688 SU manual 4C.indd 130200706017 93-2688 SU manual 4C.indd 130 11/29/2007 2:04:09 PM11/29/2007 2:04:09 PM

131
1
5
9
3
7
11
2
6
10
4
8
12
13
14
9 – Démarrage, arrêt et dérivation (suite)
9-5 Procédure de dérivation manuelle (Onduleur unique)
Avertissement : Mettre l’onduleur en mode de dérivation manuelle désactivera l’inverseur et alimentera toute la charge à partir de
la source de dérivation manuelle (réserve), mais l’onduleur restera sous tension. Avant d’exécuter un entretien ou une réparation sur
l’onduleur, arrêter l’onduleur et le mettre complètement hors tension en suivant les étapes à la Section 9-6. Bien que les appareils qui
y sont branchés seront alimentés par la source d’alimentation électrique de dérivation (réserve), ils n’obtiendront pas de support de la
batterie de secours dans l’éventualité d’une panne de courant des services publics.
Quand l’onduleur est en mode en ligne (normal), appuyer sur •
la touche OFF A pendant 3 secondes (jusqu’à ce que vous
entendiez un bip), puis libérer la touche. L’inverseur se mettra
automatiquement en mode de dérivation et le TÉMOIN DEL
« BYPASS » s’illuminera.
Allumer le commutateur du disjoncteur de dérivation manuelle • A ,
puis éteindre le commutateur du disjoncteur de sortie B.
9-6 Procédure d’arrêt (Onduleur unique)
Avertissement : La procédure d’arrêt de l’onduleur coupera l’alimentation de sortie en CA pour tous les appareils. Avant d’arrêter
l’onduleur, vérifier que tous les appareils sont éteints ou mettre l’onduleur en mode de dérivation manuelle pour maintenir l’alimentation
fournie aux appareils à partir de la source d’alimentation électrique de dérivation (réserve).
Presser la touche OFF • A pendant 3 secondes (jusqu’à ce que
vous entendiez un bip), puis libérer la touche. Si l’onduleur est
en mode en ligne (normal), il passera en mode de dérivation. Si
l’onduleur est en mode batterie de secours, l’inverseur s’arrêtera et
la production de CA sera interrompre.
Éteindre Éteindre le commutateur du disjoncteur d’entrée •
principale A.
Éteindre le commutateur du disjoncteur de l’entrée de dérivation• A.
1
1
2
2
3
1
1
2
2
3
A
A
AB
A
A
Sortie
Sortie
Sortie
Dérivation
manuelle
Dérivation
manuelle
Dérivation
manuelle
Entrée de
dérivation
Entrée de
dérivation
Entrée de
dérivation
Entrée
principale
Entrée
principale
Entrée
principale
200706017 93-2688 SU manual 4C.indd 131200706017 93-2688 SU manual 4C.indd 131 11/29/2007 2:04:10 PM11/29/2007 2:04:10 PM

132
1
5
9
3
7
11
2
6
10
4
8
12
13
14
9-6 Procédure d’arrêt (Onduleur unique) (suite)
Vérifier que l’onduleur soit en position fermée et que tous •
les circuits principaux de sortie sont en position fermée. Si
l’onduleur est connecté à un boîtier de batterie externe, éteindre le
commutateur du disjoncteur du boîtier de la batterie externe A.
Éteindre le commutateur du disjoncteur de sortie • A . Si la source
d’alimentation électrique en CA est normale, l’onduleur est prêt à
démarrer.
Remarque : si l’onduleur reste éteint pendant une durée de temps
prolongée, il devrait être activé périodiquement afin que les batteries
se rechargent. L’onduleur doit être activé et les batteries doivent être
rechargées pendant une période ininterrompue d’au moins 24 heures
tous les 3 mois. L’omission de recharger périodiquement les batteries
peut causer des dommages irréversibles à la batterie.
9-7 Liste de contrôle préliminaire (Onduleur parallèle)
Avertissement : La redondance parallèle nécessite exactement deux onduleurs (redondance 1+1 ). Ne pas tenter de relier plus de
deux onduleurs en redondance parallèle. Les deux onduleurs doivent avoir un calibre et une capacité identiques pour être installés en
redondance parallèle. Tenter de relier des onduleurs différents endommagera les onduleurs et provoquera un risque sérieux de blessure et
de dommages à la propriété.
Tous les commutateurs de disjoncteurs doivent être en position fermée, y compris les coupe-circuits du boîtier de la batterie externe •
(s’il est disponible).
Vérifier qu’il n’y ait aucune différence de potentiel entre le neutre et la mise à la terre.•
Vérifier que la source d’alimentation électrique corresponde (tension, fréquence et phase) à l’onduleur. •
Vous devez utiliser le tableau de commande pour régler les numéros d’identification des onduleurs parallèles à 1 et 2. Voir la •
Section 10-11 pour l’information sur le réglage des numéros d’identification parallèles.
Remarque : Après le démarrage, l’onduleur exécutera une autovérification de courte durée et affichera les résultats sur l’écran ACL. Si
l’autovérification s’effectue avec succès, l’onduleur fournira l’alimentation en CA aux appareils qui y sont branchés.
9-8 Procédure de démarrage (Onduleur parallèle)
Brancher le câble parallèle de redondance inclus • A au port
parallèle de redondance DB9 B de chaque onduleur.
Si l’onduleur est connecté à des boîtiers de batterie externe, •
allumer le commutateur du disjoncteur du boîtier de la batterie
externe A de chaque bloc-batterie.
4
5
9 – Démarrage, arrêt et dérivation (suite)
4
1
5
2
1
2
A
A
A
B
B
A
Sortie Dérivation
manuelle
Entrée de
dérivation
Entrée
principale
200706017 93-2688 SU manual 4C.indd 132200706017 93-2688 SU manual 4C.indd 132 11/29/2007 2:04:10 PM11/29/2007 2:04:10 PM

133
1
5
9
3
7
11
2
6
10
4
8
12
13
14
9 – Démarrage, arrêt et dérivation (suite)
9-8 Procédure de démarrage (Onduleur parallèle) (suite)
Allumer le commutateur du disjoncteur de l’entrée de dérivation •
A de chaque onduleur. Après un bref processus d’initialisation,
l’écran ACL affichera « ON AUTO BYPASS » et le témoin DEL
« BYPASS » s’illuminera.
Allumer le commutateur du disjoncteur d’entrée principale • A de
chaque onduleur.
Presser la touche ON • A sur un des onduleurs pendant 3 secondes
(jusqu’à ce que vous entendiez un bip), puis libérer la touche.
L’inverseur se mettra en marche et se synchronisera avec la source
de dérivation. Presser la touche ON de l’autre onduleur pendant
3 secondes (jusqu’à ce que vous entendiez un bip), puis libérer
la touche. Quand l’inverseur de chaque onduleur fonctionne
normalement, ils passeront automatiquement et simultanément
du mode de dérivation automatique (réserve) au mode en ligne
(normal). Le TÉMOIN DEL « BYPASS » s’assombrira et le
TÉMOIN DEL « NORMAL » s’illuminera.
Vérifier la tension de sortie de chaque onduleur. L’écart de •
phase entre chaque onduleur doit être inférieur à 5 V. Si l’écart
de phase se situe à l’intérieur des limites admissibles, allumer
le commutateur du disjoncteur de sortie A de chaque onduleur.
Remarque : Pour plus d’information sur la vérification de la
tension de sortie de chaque onduleur, voir la Section 10-6.
9-9 Procédure d’arrêt (Onduleur parallèle)
Avertissement : La procédure d’arrêt de l’onduleur coupera l’alimentation de sortie en CA pour tous les appareils. Avant d’arrêter
l’onduleur, vérifier que tous les appareils sont éteints ou mettre l’onduleur en mode de dérivation manuelle pour maintenir l’alimentation
fournie aux appareils à partir de la source d’alimentation électrique de dérivation (réserve).
Presser la touche OFF • A de l’onduleur que vous souhaitez éteindre
pendant 3 secondes (jusqu’à ce que vous entendiez un bip), puis
libérer la touche. Si l’autre onduleur peut supporter les appareils
qui y sont branchés à lui seul, l’inverseur de l’onduleur qui a
été éteint s’arrêtera et son écran ACL affichera « LOAD NOT
POWERED ». L’écran ACL de l’autre onduleur affichera
« ON LINE MODE ». Si la charge totale des appareils qui y sont
branchés est trop importante pour un seul onduleur, les inverseurs
des deux onduleurs s’arrêteront, ils passeront en mode de
dérivation, et leurs écrans ACL afficheront « ON AUTO BYPASS ».
Éteindre le commutateur du disjoncteur d’entrée principale • A de
l’onduleur que vous souhaitez arrêter, puis éteindre le commutateur
du disjoncteur de sortie B.
3
5
1
4
6
2
3
1
2
4
5
6
A
A
A
A
A
AB
Sortie
Sortie
Sortie
Sortie
Dérivation
manuelle
Dérivation
manuelle
Dérivation
manuelle
Dérivation
manuelle
Entrée de
dérivation
Entrée de
dérivation
Entrée de
dérivation
Entrée de
dérivation
Entrée
principale
Entrée
principale
Entrée
principale
Entrée
principale
200706017 93-2688 SU manual 4C.indd 133200706017 93-2688 SU manual 4C.indd 133 11/29/2007 2:04:11 PM11/29/2007 2:04:11 PM

134
1
5
9
3
7
11
2
6
10
4
8
12
13
14
9 – Démarrage, arrêt et dérivation (suite)
9-9 Procédure d’arrêt (Onduleur parallèle) (suite)
Éteindre le commutateur du disjoncteur de l’entrée de dérivation •
A de l’onduleur.
Quand l’onduleur est complètement éteint, l’écran ACL sera •
complètement éteint. Si l’onduleur est connecté à un boîtier de
batterie externe, éteindre le commutateur du disjoncteur du boîtier
de la batterie externe A de chaque bloc-batterie.
Remarque : si l’onduleur reste éteint pendant une durée de temps
prolongée, il devrait être activé périodiquement afin que les batteries
se rechargent. L’onduleur doit être activé et les batteries doivent être
rechargées pendant une période ininterrompue d’au moins 24 heures
tous les 3 mois. L’omission de recharger périodiquement les batteries
peut causer des dommages irréversibles à la batterie.
9-10 Procédure de dérivation manuelle (Onduleur parallèle)
Avertissement : Lorsque l’onduleur est en mode de dérivation manuelle, l’inverseur cesse de fonctionner. Les appareils qui y sont branchés
seront alimentés par la source d’alimentation électrique de dérivation (réserve), mais ils n’obtiendront pas de support de la batterie de
secours dans l’éventualité d’une panne de courant des services publics.
Presser la touche OFF • A du premier onduleur que vous souhaitez
éteindre pendant 3 secondes (jusqu’à ce que vous entendiez un
bip), puis libérer la touche. Si l’autre onduleur peut supporter les
appareils qui y sont branchés à lui seul, l’inverseur de l’onduleur
qui a été éteint s’arrêtera et son écran ACL affichera « LOAD NOT
POWERED ». L’écran ACL de l’autre onduleur affichera
« ON LINE MODE ». Si la charge totale des appareils qui y sont
branchés est trop importante pour un seul onduleur, les inverseurs
des deux onduleurs s’arrêteront, ils passeront en mode de
dérivation, et leurs écrans ACL afficheront « ON AUTO BYPASS ».
Répéter l’étape 1 pour le deuxième onduleur que vous souhaitez
arrêter.
Éteindrele commutateur du disjoncteur d’entrée principale • A. de
chaque onduleur.
Vérifier que les deux onduleurs sont éteints, puis allumer le •
commutateur du disjoncteur de dérivation manuelle A de chaque
onduleur. La source d’alimentation électrique de dérivation
(réserve) alimentera les équipements connectés et l’écran ACL
affichera « ON MANUAL BYPASS ».
Éteindre le commutateur du disjoncteur de l’entrée de dérivation •
A et le commutateur du disjoncteur de sortie B de chaque
onduleur. L’écran ACL s’éteindra complètement.
3
1
4
2
3
1
4
2
3
4
3
4
A
A
A
A
A
AB
Sortie
Sortie
Sortie
Sortie
Dérivation
manuelle
Dérivation
manuelle
Dérivation
manuelle
Dérivation
manuelle
Entrée de
dérivation
Entrée de
dérivation
Entrée de
dérivation
Entrée de
dérivation
Entrée
principale
Entrée
principale
Entrée
principale
Entrée
principale
200706017 93-2688 SU manual 4C.indd 134200706017 93-2688 SU manual 4C.indd 134 11/29/2007 2:04:12 PM11/29/2007 2:04:12 PM

135
1
5
9
3
7
11
2
6
10
4
8
12
13
14
9 – Démarrage, arrêt et dérivation (suite)
9-10 Procédure de dérivation manuelle (Onduleur parallèle) (suite)
Si l’onduleur est connecté à un boîtier de batterie externe, éteindre •
le commutateur du disjoncteur du boîtier de la batterie externe A
de chaque bloc-batterie.
Dans ces conditions, seul le commutateur du disjoncteur de sortie •
A et le bornier B contiennent une tension dangereuse, ce qui
permet au personnel de service qualifié de procéder à l’entretien
ou à la réparation. Remarque : Le personnel de service qualifié
pourrait choisir de mettre l’onduleur complètement hors tension,
en fonction des codes de l’électricité locaux et de la nature de
l’entretien ou de la réparation.
9-11 Passage du mode dérivation manuelle au mode normal Mode (Onduleur parallèle)
Si l’onduleur est connecté à un boîtier de batterie externe, allumer •
le commutateur du disjoncteur du boîtier de la batterie externe A
de chaque bloc-batterie.
Allumer le commutateur du disjoncteur de l’entrée de dérivation •
A. et le commutateur du disjoncteur de sortie B de chaque
onduleur.
Confirmez que les écrans ACL des deux onduleurs indiquent « ON •
MANUAL BYPASS », puis allumer le commutateur du disjoncteur
de dérivation manuelle A de chaque onduleur. L’écran ACL
affichera « ON AUTO BYPASS ».
Allumer le commutateur du disjoncteur d’entrée principale • A de
chaque onduleur.
Presser la touche ON • A du premier onduleur pendant 3 secondes
(jusqu’à ce que vous entendiez un bip), puis libérer la touche.
Presser la touche ON du deuxième onduleur pendant 3 secondes
(jusqu’à ce que vous entendiez un bip), puis libérer la touche.
Quand l’inverseur de chaque onduleur fonctionne normalement,
ils passeront automatiquement et simultanément du mode de
dérivation automatique (réserve) au mode en ligne (normal).
5
1
2
3
54
5
1
6
2
3
4
5
A
A
6
A
B
AB
A
A
A
Sortie
Sortie
Sortie
Dérivation
manuelle
Dérivation
manuelle
Dérivation
manuelle
Entrée de
dérivation
Entrée de
dérivation
Entrée de
dérivation
Entrée
principale
Entrée
principale
Entrée
principale
200706017 93-2688 SU manual 4C.indd 135200706017 93-2688 SU manual 4C.indd 135 11/29/2007 2:04:13 PM11/29/2007 2:04:13 PM

136
1
5
9
3
7
11
2
6
10
4
8
12
13
14
10 – Affi chage et confi guration
10-1 Schéma du tableau de commande
TÉMOIN DEL « NORMAL »•
TÉMOIN DEL « BATTERY »•
TÉMOIN DEL « BYPASS »•
TÉMOIN DEL « FAULT »•
Écran d’état ACL•
Touche « ESC » (échappement)•
Touches de défilement (• et )
Touche d’entrée (• )
Touche ON•
Touche OFF•
Touche d’interrupteur d’urgence « EPO »•
10-2 Hiérarchie d’affi chage
A
B
C
D
E
F
G
H
I
J
K
Tableau de commande
Niveau 1
Niveau 2
Niveau 3 Niveau 3
Niveau 4/5
Niveau 4/5
Niveau 4/5
Niveau 4/5
Niveau 4/5
Niveau 4/5
Niveau 4/5
Niveau 4/5
Niveau 4/5
Niveau 3
Niveau 2 Niveau 2
Niveau 1
Welcome
[Bienvenue]
Measure
[Mesure]
Mains Input [Alimentation secteur]
Bypass Setup
[Configuration de dérivation]
Bypass Input [Entrée de dérivation]
Inverter Output [Débit de l'inverseur]
UPS Output [Débit de sortie de l'onduleur]
Output Load [Débit de sortie]
Battery [Batterie]
UPS Setup
[Configuration de
l'onduleur]
Maintenance
[Entretien]
Alarm/Fault Info
[Alarme/Panne]
Module [Modules] 1/2/3/4 1/2/3/4
V
Status [État]
Capacity
Test Result [Résultat test de capacité]
Temperature [Température]
Module Temperature [Température du module]
Bypass STS [dérivation STS]
Module [Modules] 1/2/3/4
PFC INVERTER [INVERSEUR PFC]
Voltage Range [Plage de tensions]
Frequency Range [Plage de fréquences]
Output Setup
[Configuration de sortie]
Inverter Voltage [Tension de l'inverseur] (220/230/240)
Inverter Frequency [Fréquence de l'inverseur](50/60 Hz)
ECO Mode (Enable/Disable) [Mode ECO (Activer/Désactiver)]
Frequency Converter Mode [Mode convertisseur de fréquence]
Battery Setup [Configuration de la batterie]
EXT Battery Type [Type de batterie EXT]
Charger current [Courant du chargeur]
Battery Date [Date de la batterie]
Auto Battery Test [Test batterie auto]
Load Setup [Configuration de la charge]
Date/Time Change [Changer la date et l'heure]
Password Change Admin./User [Changer le mot de passe admin./usager]
Parallel UPS ID Setting [Réglage ID de l'onduleur parallèle]
Audible (Enable, Disable, Mute) [Alarme (Activer, désactiver, muette)]
Display [Affichage]
Language [Langue]
Serial COM ID [ID série COM]
Statistics [Statistiques]
Read [Lire]
Reset [Restaurer]
Event Log [Journal des événements]
Read [Lire]
Reset [Restaurer]
Manual Setup and Test [Configuration manuelle et test]
Force boost charge [Recharge rapide]
Manual battery test [Test manuel de la batterie]
LED & Buzzer test [Test de témoin DEL et d'avertisseur]
CLR BAT test result [EFFACER le résultat du test de la batterie]
FW Upgrade [Mise à niveau du micrologiciel]
System FW [Micrologiciel système]
Power Module FW [micrologiciel du module d'alimentation]
Other [Autre]
S/N & FW version [N° de série et de version du micrologiciel]
System time [Heure système]
Module DCBUS Volt [Tension du module DCBUS]
EF
G
K
A
B
C
D
H
I
J
200706017 93-2688 SU manual 4C.indd 136200706017 93-2688 SU manual 4C.indd 136 11/29/2007 2:04:14 PM11/29/2007 2:04:14 PM

137
1
5
9
3
7
11
2
6
10
4
8
12
13
14
10 – Affi chage et confi guration (suite)
10-3 Affi chage par défaut
Une fois que l’onduleur a démarré et terminé son autovérification, •
l’écran d’état ACL montrera l’affichage par défaut. L’affichage par
défaut comprend un message d’état ainsi qu’un schéma qui montre
le statut fonctionnel de l’onduleur. Si un événement d’alarme
survient, un point d’exclamation clignotera dans le coin inférieur
droit de l’écran d’état ACL.
Appuyer sur le bouton de la barre de défilement (• ) pour voir un
message d’évènement, qui peut inclure de l’information concernant
le diagnostic. Appuyer sur le bouton de la barre de défilement ( )
à nouveau pour voir le message suivant. Si aucun autre message
d’événement n’existe, l’écran reviendra à l’affichage par défaut.
Remarque : Appuyer sur la touche « ESC » pour retourner à
l’affichage par défaut.
10-4 Messages et diagrammes d’état
La sortie de l’onduleur est en position fermée et les appareils qui y •
sont branchés ne sont pas alimentés. Cette condition peut être liée
à un arrêt automatique de l’onduleur ou à la fermeture manuelle du
commutateur du disjoncteur de sortie.
Les appareils branchés sur l’onduleur sont alimentés par •
l’alimentation électrique de dérivation (réserve) au démarrage
initial de l’onduleur.
L’onduleur démarre à l’aide du courant emmagasiné dans la •
batterie.
L’onduleur est en mode de dérivation automatique. Les appareils •
qui y sont branchés perdront leur alimentation si la source
d’alimentation électrique de dérivation (réserve) tombe en panne.
1
1
2
2
3
4
1
1
3
2
2
4
200706017 93-2688 SU manual 4C.indd 137200706017 93-2688 SU manual 4C.indd 137 11/29/2007 2:04:15 PM11/29/2007 2:04:15 PM

138
1
5
9
3
7
11
2
6
10
4
8
12
13
14
10 – Affi chage et confi guration (suite)
10-4 Messages et diagrammes d’état (suite)
L’onduleur fonctionne en mode en ligne (normal). Les appareils •
qui y sont branchés seront alimentés par la batterie de secours si
l’alimentation du secteur (service public ou génératrice) tombe en
panne.
L’onduleur est passé en mode batterie de secours (sur batterie). •
Les appareils qui y sont branchés sont alimentés par la
batterie de secours et la durée de fonctionnement restante est
indiquée. Remarque : Les paramètres de la batterie doivent être
correctement réglés pour obtenir de l’onduleur une estimation
précise de la durée de fonctionnement lorsqu’il passe en mode
batterie de secours. Voir la Section 10-10 pour plus d’information.
L’onduleur est passé en mode batterie de secours (sur batterie). •
Les appareils qui y sont branchés sont toujours alimentés en CA
inversé provenant de la batterie, mais il ne reste presque plus de
courant emmagasiné dans la batterie.
L’onduleur effectue un test de batterie.•
L’onduleur fonctionne en mode économie et les appareils qui y •
sont branchés sont alimentés par la source de dérivation.
L’onduleur est en mode de dérivation manuelle afin de permettre •
au personnel de service qualifié de procéder à un entretien ou à
une réparation sur l’onduleur. Les appareils qui y sont branchés
perdront leur alimentation si la source d’alimentation électrique de
dérivation (réserve) tombe en panne.
5
6
7
8
9
10
5
7
9
6
8
10
200706017 93-2688 SU manual 4C.indd 138200706017 93-2688 SU manual 4C.indd 138 11/29/2007 2:04:15 PM11/29/2007 2:04:15 PM

139
1
5
9
3
7
11
2
6
10
4
8
12
13
14
10 – Affi chage et confi guration (suite)
10-5 Menu Principal
À partir de l’affichage par défaut, appuyer sur la touche d’entrée •
( ) pour accéder au menu principal. Presser la touche de
défilement vers le bas ( ) ou la touche de défilement vers le haut
( ) pour déplacer le curseur. Presser la touche d’entrée ( ) pour
sélectionner une des options disponibles du menu.
10-6 Menu de mesures de l’onduleur
Presser la touche d’entrée (• ) pour sélectionner « MEASURE »
à partir du menu principal.
Utiliser les touches de défilement (• ou ) pour faire défiler les
écrans disponibles. Appuyer sur la touche « ESC » pour retourner
au menu précédent.
1
1
2
1
1
2
200706017 93-2688 SU manual 4C.indd 139200706017 93-2688 SU manual 4C.indd 139 11/29/2007 2:04:16 PM11/29/2007 2:04:16 PM

140
1
5
9
3
7
11
2
6
10
4
8
12
13
14
10 – Affi chage et confi guration (suite)
10-7 Menu de confi guration de l’onduleur
Presser la touche d’entrée (• ) pour sélectionner « UPS SETUP »
à partir du menu principal.
L’accès au menu de configuration de l’onduleur nécessite un mot •
de passe. À partir de l’écran d’ouverture de session, appuyer sur
la touche d’entrée ( ) pour choisir de vous connecter en tant
qu’administrateur ou comme utilisateur. Les administrateurs
peuvent visualiser et modifier tous les paramètres de l’onduleur;
les utilisateurs réguliers peuvent visualiser tous les paramètres,
mais peuvent uniquement modifier quelques paramètres de base.
Seul un personnel de service qualifié devrait se connecter en tant
qu’administrateur.
Le mot de passe se compose de 4 chiffres. Appuyer sur la touche •
de défilement vers le bas ( ) ou la touche de défilement vers le
haut ( ) pour sélectionner le premier chiffre, puis appuyer sur
la touche d’entrée ( ) pour saisir le chiffre choisi. Après avoir
saisi le dernier chiffre, appuyer sur la touche d’entrée ( ) pour
confirmer le choix de mot de passe. Le mot de passe d’utilisateur
par défaut est 0000. Le mot de passe d’administrateur par défaut
est 0000. Seul un personnel de service qualifié devrait avoir accès
au mot de passe de l’administrateur. Voir la Section 10-11 pour des
instructions relatives à la modification des mots de passe.
Après que le bon mot de passe a été saisi, l’écran ACL affichera le •
menu de configuration de l’onduleur.
10-8 Menu de confi guration du mode dérivation
Accéder au menu de configuration l’onduleur de la manière décrite •
à la Section 10-7. Utiliser les touches de défilement ( , ) pour
déplacer le curseur à « BYPASS SETUP », puis appuyer sur la
touche d’entrée ( ).
Utiliser les touches de défilement (• , ) et la touche d’entrée
( ) pour sélectionner « VOLTAGE RANGE» ou
« FREQUENCY RANGE ».
1
1
2
2
3
4
1
2
3
1
4
2
200706017 93-2688 SU manual 4C.indd 140200706017 93-2688 SU manual 4C.indd 140 11/29/2007 2:04:16 PM11/29/2007 2:04:16 PM

141
1
5
9
3
7
11
2
6
10
4
8
12
13
14
10 – Affi chage et confi guration (suite)
10-8 Menu de confi guration du mode dérivation (suite)
À partir de l’écran « VOLTAGE RANGE », utiliser les touches •
de défilement ( , ) pour sélectionner une plage de tension de
dérivation et appuyer sur la touche d’entrée ( ) pour confirmer
le paramètre.
À partir de l’écran « FREQUENCY RANGE », utiliser les touches •
de défilement ( , ) pour sélectionner une plage de fréquence de
dérivation et appuyer sur la touche d’entrée ( ) pour confirmer
le paramètre.
Remarque : appuyer sur la touche « ESC » pour retourner au menu
précédent.
10-9 Menu de confi guration de sortie
Remarque : L’onduleur doit être en mode de dérivation pour modifier
les paramètres de sortie.
Accéder au menu de configuration l’onduleur de la manière décrite •
à la Section 10-7. Utiliser les touches de défilement ( , ) pour
déplacer le curseur à « OUTPUT SETUP », puis appuyer sur la
touche d’entrée ( ).
Utiliser les touches de défilement (• , ) et la touche d’entrée
( ) pour sélectionner un des choix du menu.
À partir de l’écran « VOLTAGE », utiliser les touches de •
défilement ( , ) pour sélectionner les paramètres désirés et
appuyer sur la touche d’entrée ( ) pour confirmer le paramètre.
3
1
4
2
3
3
1
4
2
3
200706017 93-2688 SU manual 4C.indd 141200706017 93-2688 SU manual 4C.indd 141 11/29/2007 2:04:17 PM11/29/2007 2:04:17 PM

142
1
5
9
3
7
11
2
6
10
4
8
12
13
14
10 – Affi chage et confi guration (suite)
10-9 Menu de confi guration de sortie (suite)
À partir de l’écran « FREQUENCY », utiliser les touches de •
défilement ( , ) pour sélectionner le paramètre désiré et
appuyer sur la touche d’entrée ( ) pour confirmer le paramètre.
Remarque : Le réglage de la fréquence de sortie n’est utilisé que
lorsque l’onduleur démarre à partir de la batterie ou lorsque le
mode convertisseur de fréquence (voir étape 5) est activé.
À partir de l’écran « ECONOMIC MODE », utiliser les touches •
de défilement ( , ) pour sélectionner le paramètre désiré et
appuyer sur la touche d’entrée ( ) pour confirmer le paramètre.
À partir de l’écran « FREQ CONVERTER MODE », utiliser les •
touches de défilement ( , ) pour sélectionner le paramètre
désiré et appuyer sur la touche d’entrée ( ) pour confirmer le
paramètre.
Remarque : Appuyer sur la touche « ESC » pour retourner au menu
précédent.
10-10 Menu de confi guration de la batterie38
Remarque : L’onduleur doit être en mode de dérivation pour modifier les paramètres de la batterie. Les paramètres de la batterie doivent être
correctement réglés pour obtenir de l’onduleur une estimation précise de la durée de fonctionnement lorsqu’il passe en mode batterie de secours.
Accéder au menu de configuration l’onduleur de la manière décrite •
à la Section 10-7. Utiliser les touches de défilement ( , ) pour
déplacer le curseur à « BATTERY SETUP », puis appuyer sur la
touche d’entrée ( ).
Utiliser les touches de défilement (• , ) et la touche d’entrée
( ) pour sélectionner un des choix du menu.
4
1
5
2
6
4
1
5
2
6
200706017 93-2688 SU manual 4C.indd 142200706017 93-2688 SU manual 4C.indd 142 11/29/2007 2:04:18 PM11/29/2007 2:04:18 PM

143
1
5
9
3
7
11
2
6
10
4
8
12
13
14
10 – Affi chage et confi guration (suite)
10-10 Menu de confi guration de la batterie (suite)
À partir de l’écran « EXT BAT TYPE », utiliser les touches •
de défilement ( , ) pour sélectionner le paramètre désiré et
appuyer sur la touche d’entrée ( ) pour confirmer le paramètre.
Remarque : Les types de batterie possibles sont 26 Ah, 40 Ah, 100
Ah ou 140 Ah. Les paramètres de chaîne possibles sont 1, 2, 3 ou 4.
À partir de l’écran « CHARGER CURRENT », utiliser les touches •
de défilement ( , ) pour sélectionner le paramètre désiré et
appuyer sur la touche d’entrée ( ) pour confirmer le paramètre.
Remarque : Le paramètre par défaut du courant du chargeur est 7 A.
À partir de l’écran « BAT DATE SETTING », utiliser les touches •
de défilement ( , ) pour sélectionner les paramètres désirés et
appuyer sur la touche d’entrée ( ) pour confirmer les paramètres.
À partir de l’écran « AUTO BAT TEST », utiliser les touches •
de défilement ( , ) pour sélectionner le paramètre désiré et
appuyer sur la touche d’entrée ( ) pour confirmer le paramètre.
Remarque : Appuyer sur la touche « ESC » pour retourner au menu
précédent.
3
4
5
6
3
4
5
6
200706017 93-2688 SU manual 4C.indd 143200706017 93-2688 SU manual 4C.indd 143 11/29/2007 2:04:18 PM11/29/2007 2:04:18 PM

144
1
5
9
3
7
11
2
6
10
4
8
12
13
14
10 – Affi chage et confi guration (suite)
10-11 Menu de confi guration locale
Accéder au menu de configuration l’onduleur de la manière décrite •
à la Section 10-7. Utiliser les touches de défilement ( , ) pour
déplacer le curseur à « LOCAL SETUP », puis appuyer sur la
touche d’entrée ( ).
Utiliser les touches de défilement (• , ) et la touche d’entrée
( ) pour sélectionner un des choix du menu.
À partir de l’écran « DATE/TIME CHANGE », utiliser les •
touches de défilement ( , ) pour sélectionner les paramètres
désirés et appuyer sur la touche d’entrée ( ) pour confirmer les
paramètres. Remarque : Il n’est pas nécessaire d’avoir le statut
d’administrateur pour modifier ce paramètre – tout utilisateur peut
le faire.
À partir de l’écran « PASSWORD CHANGE », utiliser les touches •
de défilement ( , ) et la touche d’entrée ( ) pour sélectionner
un des choix du menu. Utiliser les touches de défilement ( , )
pour sélectionner les paramètres désirés et appuyer sur la touche
d’entrée ( ) pour confirmer les paramètres. Remarque : le mot
de passe administrateur ne doit être utilisé que par un personnel
de service qualifié.
À partir de l’écran « PARRALLEL ID », utiliser les touches de •
défilement ( , ) pour sélectionner les paramètres désirés et
appuyer sur la touche d’entrée ( ) pour confirmer les paramètres.
Remarque: si deux onduleurs sont utilisés dans une configuration
de redondance parallèle, les numéros d’identification des
onduleurs parallèles doivent être 1 et 2.
1
2
3
4
5
1
3
4b
2
4
5
200706017 93-2688 SU manual 4C.indd 144200706017 93-2688 SU manual 4C.indd 144 11/29/2007 2:04:19 PM11/29/2007 2:04:19 PM

145
1
5
9
3
7
11
2
6
10
4
8
12
13
14
10 – Affi chage et confi guration (suite)
10-11 Menu de confi guration locale (suite)
À partir de l’écran « AUDIBLE», utiliser les touches de défilement •
(, ) pour sélectionner les paramètres désirés et appuyer sur la
touche d’entrée ( ) pour confirmer le paramètre.
À partir de l’écran « DISPLAY », utiliser les touches de défilement •
( , ) pour sélectionner le paramètre de contraste de l’écran ACL
désiré et appuyer sur la touche d’entrée ( ) pour confirmer le
paramètre. Remarque : Iil n’est pas nécessaire d’avoir le statut
d’administrateur pour modifier ce paramètre – tout utilisateur peut
le faire.
À partir de l’écran « LANGUAGE », utiliser les touches •
de défilement ( , ) pour sélectionner le paramètre désiré
et appuyer sur la touche d’entrée ( ) pour confirmer le
paramètre. Remarque : Il n’est pas nécessaire d’avoir le statut
d’administrateur pour modifier ce paramètre – tout utilisateur peut
le faire.
À partir de l’écran « SERIAL COM ID », utiliser les touches •
de défilement ( , ) pour sélectionner le port série désiré et
appuyer sur la touche d’entrée ( ) pour confirmer le paramètre.
Remarque : Ce paramètre ne s’applique pas aux connexions
normales RS 232. Il ne s’applique qu’aux connexions RS 485/
RS-422.
Remarque : Appuyer sur la touche « ESC » pour retourner au menu
précédent.
10-12 Menu d’entretien
Presser la touche d’entrée (• ) pour sélectionner
« MAINTENANCE » à partir du menu principal. Suivre la
procédure de connexion décrite aux étapes 2 et 3 de la Section
10-7.
Après que le bon mot de passe a été saisi, l’écran ACL affichera le •
menu d’entretien. Utiliser les touches de défilement ( , ) et la
touche d’entrée ( ) pour sélectionner un des choix du menu.
7
1
8
2
9
6
6
7
1
2
8
9
200706017 93-2688 SU manual 4C.indd 145200706017 93-2688 SU manual 4C.indd 145 11/29/2007 2:04:19 PM11/29/2007 2:04:19 PM

146
1
5
9
3
7
11
2
6
10
4
8
12
13
14
10 – Affi chage et confi guration (suite)
10-13 Menu des statistiques
Accéder au menu d’entretien de la manière décrite à la • Section
10-12. Utiliser les touches de défilement ( , ) pour déplacer le
curseur à « STATISTIC », puis appuyer sur la touche d’entrée ( ).
Pour visualiser les données statistiques, utiliser les touches de •
défilement ( , ) et la touche d’entrée ( ) pour sélectionner
« READ » à partir du menu.
Les données statistiques disponibles incluent la durée totale de •
fonctionnement, le nombre d’événements de batterie et le nombre
d’événements de dérivation.
Pour remettre les données statistiques à zéro, utiliser les touches de •
défilement ( , ) et la touche d’entrée ( ) pour sélectionner
« RESET » à partir du menu.
Vous devez saisir le mot de passe administrateur pour confirmer la •
remise à zéro.
Remarque : Appuyer sur la touche « ESC » pour retourner au menu
précédent.
1
2
3
4
5
1
3
5
2
4
200706017 93-2688 SU manual 4C.indd 146200706017 93-2688 SU manual 4C.indd 146 11/29/2007 2:04:20 PM11/29/2007 2:04:20 PM

147
1
5
9
3
7
11
2
6
10
4
8
12
13
14
10 – Affi chage et confi guration (suite)
10-14 Menu du journal des événements
Accéder au menu d’entretien de la manière décrite à la • Section
10-12. Utiliser les touches de défilement ( , ) pour déplacer le
curseur à « EVENT LOG », puis appuyer sur la touche d’entrée
( ).
Pour visualiser le journal des événements, utiliser les touches de •
défilement ( , ) et la touche d’entrée ( ) pour sélectionner
« READ » à partir du menu.
Utiliser les touches de défilement (• , ) pour faire défiler les
données d’événements. Appuyer sur la touche « ESC » pour
retourner au menu précédent.
Si vous souhaitez effacer le journal des événements, utiliser •
les touches de défilement ( , ) et la touche d’entrée ( )
pour sélectionner « ERASE » à partir du menu du journal des
événements.
Vous devez saisir le mot de passe administrateur pour confirmer la •
remise à zéro.
Remarque : Appuyer sur la touche « ESC » pour retourner au menu
précédent.
1
2
3
4
5
1
3
5
2
4
200706017 93-2688 SU manual 4C.indd 147200706017 93-2688 SU manual 4C.indd 147 11/29/2007 2:04:21 PM11/29/2007 2:04:21 PM

148
1
5
9
3
7
11
2
6
10
4
8
12
13
14
10 – Affi chage et confi guration (suite)
10-15 Menu de confi guration manuelle et tests
Accéder au menu d’entretien de la manière décrite à la • Section
10-12. Utiliser les touches de défilement ( , ) pour déplacer
le curseur à « MANUAL SETUP & TEST », puis appuyer sur la
touche d’entrée ( ).
Utiliser les touches de défilement (• , ) et la touche d’entrée
( ) pour sélectionner un des choix du menu.
Sélectionner « FORCE BOOST CHARGE » pour augmenter •
le débit de charge de la pile. Vous devez saisir le mot de passe
administrateur pour confirmer l’opération. Avertissement :
Augmenter le débit de charge de la pile pendant une durée
prolongée peut endommager la batterie.
Sélectionner « MANUAL BATTERY TEST » pour procéder à un •
test de la batterie. Vous devez saisir le mot de passe administrateur
pour confirmer l’opération.
Sélectionner « BUZZER AND LED TEST » pour procéder à un •
test des témoins LED du tableau de commande et de l’alarme
sonore. Vous devez saisir le mot de passe administrateur pour
confirmer l’opération.
Sélectionner « CLR BAT TEST RESULT » pour effacer le résultat •
du test de la batterie du menu « MEASURE ». (Voir la Section
10-6 pour plus d’information).
Remarque : Appuyer sur la touche « ESC » pour retourner au menu
précédent.
1
2
3
4
5
6
1
3
5
6
2
4
200706017 93-2688 SU manual 4C.indd 148200706017 93-2688 SU manual 4C.indd 148 11/29/2007 2:04:21 PM11/29/2007 2:04:21 PM

149
1
5
9
3
7
11
2
6
10
4
8
12
13
14
10 – Affi chage et confi guration (suite)
10-16 Menu de mise à niveau du micrologiciel
Avertissement : Le micrologiciel ne doit être mis à jour que par un personnel de service qualifié seulement. N’utiliser qu’un micrologiciel
approuvé par Tripp Lite. Un non respect de cette règle annule la garantie.
Accéder au menu d’entretien de la manière décrite à la • Section
10-12. Utiliser les touches de défilement ( , ) pour déplacer le
curseur à « FIRMWARE UPGRADE », puis appuyer sur la touche
d’entrée ( ).
Utiliser les touches de défilement (• , ) et la touche d’entrée
( ) pour sélectionner un des choix du menu. Vous devez saisir le
mot de passe administrateur pour confirmer l’opération.
Remarque : Appuyer sur la touche « ESC » pour retourner au menu
précédent.
10-17 Autres choix de menu
Accéder au menu d’entretien de la manière décrite à la • Section
10-12. Utiliser les touches de défilement ( , ) pour déplacer le
curseur à « OTHERS», puis appuyer sur la touche d’entrée ( ).
Utiliser les touches de défilement (• , ) et la touche d’entrée
( ) pour sélectionner un des choix du menu. « SN & FW
VERSION » indique le numéro de série de l’onduleur et la version
du micrologiciel utilisée. « SYSTEM TIME » indique la date et
l’heure actuelle du système. « MODULE CC BUS VOLT » indique
la tension actuelle du bus CC. Le personnel de service qualifié peut
souhaiter visualiser cette information lors de l’entretien ou de la
réparation de l’onduleur.
Remarque : Appuyer sur la touche « ESC » pour retourner au menu
précédent.
1
1
2
2
1
1
2
2
200706017 93-2688 SU manual 4C.indd 149200706017 93-2688 SU manual 4C.indd 149 11/29/2007 2:04:22 PM11/29/2007 2:04:22 PM

150
1
5
9
3
7
11
2
6
10
4
8
12
13
14
11 – Communications
Remarque : les connexions de communication décrites dans cette section sont facultatives. L’onduleur fonctionnera correctement sans ces
connexions.
11-1 Interfaces de communication
11-2 Fente SNMPWEBCARD
Enlever le panneau fermant cette fente pour installer l’accessoire SNMPWEBCARD de Tripp Lite. L’accessoire SNMPWEBCARD fournit une
interface Ethernet pour l’onduleur et permet de surveiller et contrôler l’appareil à distance via SNMP, un navigateur pour le web ou telnet. Appeler
+1 773 869 1234 pour plus d’information concernant l’accessoire SNMPWEBCARD.
11-3 Interface d’entrée à contact sec
L’interface d’entrée à contact sec reçoit les signaux de fermeture de contact qui permettent à l’onduleur de recevoir les commandes et de surveiller
les conditions de la batterie externe :
P1 - Interrupteur d’urgence à distance (EPO)
P2 - Entrées auxiliaires à contact sec (2 Ensembles)
P3 - Température du boîtier de la batterie externe 1
P4 - Température du boîtier de la batterie externe 2
P5 - Température du boîtier de la batterie externe 3
P6 - Température du boîtier de la batterie externe 4
P7 - État de la batterie externe
Fente SNMPWEBCARD
Interface d’entrée à
contact sec
Port parallèle avec
redondance
Port série RS 232
Interface de sortie
à contact sec
200706017 93-2688 SU manual 4C.indd 150200706017 93-2688 SU manual 4C.indd 150 11/29/2007 2:04:23 PM11/29/2007 2:04:23 PM

151
1
5
9
3
7
11
2
6
10
4
8
12
13
14
11 – Communications (suite)
11-4 Schéma du circuit de l’interrupteur d’urgence à distance
La connexion d’entrée (P1) de l’interrupteur d’urgence à distance (EPO) vous permet de brancher votre onduleur au circuit EPO de votre
établissement. Cette connexion de l’onduleur au circuit de l’EPO permet l’arrêt d’urgence et à distance de la sortie de l’onduleur. Brancher l’entrée
EPO dans un commutateur à distance - fourni par l’utilisateur - en suivant le schéma de circuits ci-dessous. Ce contact est normalement ouvert.
11-5 Schéma du circuit auxiliaire d’entrée à contact sec
Les connexions d’entrée à contact sec auxiliaires (P2) permettent à l’onduleur de recevoir des signaux externes. Ces contacts sont normalement
ouverts.
11-6 Entrées de température du boîtier de la batterie externe
Les connexions d’entrées de température du boîtier de la batterie externe (P3, P4, P5, P6) permettent à l’onduleur de recevoir des signaux d’un
accessoire en option qui surveille la température des boîtiers de batterie externe. Appeler +1-773-869-1234 pour plus d’information.
11-7 Entrée d’état de la batterie externe
La connexion d’entrée d’état du boîtier de la batterie externe (P7) permet à l’onduleur de recevoir des signaux indiquant l’état du boîtier de la
batterie externe grâce à un câble en option. Broche 1 = +12 V; Broche 2 = câble de détection connecté; Broche 3 = État du disjoncteur du boîtier
de la batterie (signal actif = disjoncteur actif; signal inactif = disjoncteur inactif); Broche 4 = réservé; Broche 5 = Tension de référence. Appeler
+1-773-869-1234 pour plus d’information.
P1
P2
200706017 93-2688 SU manual 4C.indd 151200706017 93-2688 SU manual 4C.indd 151 11/29/2007 2:04:23 PM11/29/2007 2:04:23 PM

152
1
5
9
3
7
11
2
6
10
4
8
12
13
14
11 – Communications (suite)
11-8 Détail de l’interface de sortie à contact sec
L’onduleur possède six connexions de sortie à contact sec. Ces contacts peuvent être normalement ouverts ou fermés.
Messages par défaut
Contact Message Description
Broche 1-2 Charge sur inverseur L’onduleur fonctionne normalement.
Broche 3-4 Charge sur dérivation automatique L’onduleur est en mode de dérivation.
Broche 5-6 Défaillance de l’alimentation secteur - L’alimentation provenant des services publics est (panne) ou anormale. L’onduleur est en
charge sur inverseur mode batterie de secours.
Broche 7-8 Batterie faible L’onduleur est en mode batterie de secours et le voltage de la batterie est inférieur à 220 V.
Broche 9-10 Entrée de dérivation anormale L’entrée de dérivation est anormale (fréquence/phase).
Broche 11-12 Échec du test batterie La tension de la batterie est inférieure à la valeur de référence.
Messages facultatifs
Message Description
Échec de communication interne La communication avec un des éléments internes n’est pas normale.
Échec de communication externe parallèle Dans une configuration en redondance parallèle, la communication parallèle n’est
pas normale.
Avertissement de surcharge à la sortie - Arrêt La charge dépasse la capacité de l’onduleur.
Défaillance du module d’alimentation - arrêt L’onduleur s’est arrêté à cause d’une défaillance interne du module d’alimentation.
Avertissement du module d’alimentation Un des modules d’alimentation interne présente une erreur, mais l’onduleur peut encore
fonctionner normalement.
EPO activé La sortie de l’onduleur est coupée par l’interrupteur d’urgence (EPO).
Charge sur dérivation manuelle L’onduleur est en mode dérivation manuelle.
Avertissement de température du boîtier de batterie - Arrêt La température du boîtier de la batterie externe est trop élevée.
Tension de sortie anormale La tension de sortie de l’onduleur est trop élevée ou trop faible.
Remplacer la batterie D’après les données du « BAT DATE SETTING », la batterie de l’onduleur doit être
remplacée au plus tôt. (Voir la Section 10-10 pour plus d’information.)
Avertissement de température de dérivation - Arrêt La température du commutateur de transfert statique de dérivation est trop élevée.
Défaillance de mise à la terre de la batterie La batterie présente une erreur de mise à la terre.
Défaillance du commutateur statique de dérivation Le commutateur de transfert statique de dérivation est anormal.
Remarque : Si vous désirez que les messages facultatifs soient activés, communiquer avec Tripp Lite.
200706017 93-2688 SU manual 4C.indd 152200706017 93-2688 SU manual 4C.indd 152 11/29/2007 2:04:23 PM11/29/2007 2:04:23 PM

153
1
5
9
3
7
11
2
6
10
4
8
12
13
14
11 – Communications (suite)
11-9 Schéma du circuit de sortie à contact sec
L’onduleur possède six connexions de sortie à contact sec. Ces contacts peuvent être normalement ouverts ou fermés.
INTERFACE
DE SORTIE Á
CONTACT SEC
200706017 93-2688 SU manual 4C.indd 153200706017 93-2688 SU manual 4C.indd 153 11/29/2007 2:04:23 PM11/29/2007 2:04:23 PM

154
1
5
9
3
7
11
2
6
10
4
8
12
13
14
11 – Communications (suite)
11-10 Schéma du circuit du port série RS 232
Le port série RS 232 DB9 connecte l’onduleur à un poste de travail ou
à un serveur (câble inclus). En communiquant avec l’onduleur via ce
port, le logiciel de gestion d’onduleur PowerAlert de Tripp Lite (inclus)
peut surveiller et contrôler l’onduleur. PowerAlert fait aussi office de
mandataire SNMP, permettant que l’onduleur apparaisse à titre d’unité
SNMP traitable sur le réseau.
Les signaux et opérations du port RS 232 incluent : Niveau de charge,
état de la batterie, niveau de la batterie, mode fonctionnel, tension CA
à l’entrée, tension CA tension à la sortie, fréquence CA à l’entrée,
température interne, régler le délai d’attente avant l’arrêt, activer/
désactiver l’alarme et l’arrêt à distance.
Matériel
Vitesse (Bauds) :2400 BPS
Longueur des données : 8 bits
Bit d’arrêt : 1 bit
Parité : AUCUNE
Affectation des broches
Broche 2 : TXD (Transmettre les données)
Broche 3 : RXD (Recevoir les données)
Broche 5 : GND (Fil de terre de signalisation)
11-11 Port parallèle avec redondance
Le port parallèle avec redondance permet à l’onduleur d’être connecté à un autre onduleur de catégorie et de capacité identiques, de manière à être
utilisé dans une configuration à redondance parallèle (1+1) dans le but d’en accroître la capacité ou la tolérance aux fautes. Avertissement :
Utiliser uniquement le câble parallèle de redondance inclus avec l’onduleur. Tenter de relier les onduleurs avec un câble incompatible
endommagera les onduleurs et provoquera un risque sérieux de blessure et de dommages à la propriété.
200706017 93-2688 SU manual 4C.indd 154200706017 93-2688 SU manual 4C.indd 154 11/29/2007 2:04:23 PM11/29/2007 2:04:23 PM

155
1
5
9
3
7
11
2
6
10
4
8
12
13
14
12 – Spécifi cations
12-1 Spécifi cations techniques de l’onduleur
Modèle SU20KX SU40KX SU60KX SU80KX
(Capacité) (20kVA/16kW) (40kVA/32kW) (60kVA/48kW) (80kVA/64kW)
Entrée Tension à l’entrée 220/380 V, 230/400 V ou 240/415 V CA, 3Ø, 4 fils + prise de terre,
raccord en étoile
Régulation de tension -25 % ~ +20 %
Distorsion harmonique < 5 % (Pleine charge)
PFC (Pleine charge) > 0,99
Fréquence 50 / 60 Hz
Tolérance de fréquence 45 ~ 65 Hz
Sortie Tension de sortie 220/380 V, 230/400 V ou 240/415 V CA, 3Ø, 4 fils + prise de terre,
raccord en étoile
Fréquence de sortie 50 / 60 Hz
Distorsion harmonique totale (Charge linéaire) ≤ 3 %
Régulation de tension Statique ± 1 %
Régulation de fréquence Dynamique ± 7 % (10 % ~ 90 % charge linéaire)
Oscillateur interne ± 0,05 Hz
Synchronisé ± 5%
Surcharge ≤ 125 % : 10 minutes; ≤ 150 % : 1 minute
Avertissement Batterie de secours Intermittent
sonore Onduleur anormal Continu
Affichage Témoin DEL État de l’onduleur Normal • Dérivation • Batterie de secours • Faute
ACL Entrée/sortie. • Dérivation • Inverseur • Fréquence • Chargement
Tension de la batterie • Messages d’anormalité de l’onduleur avec
renseignements d’autodiagnostic.
Interface Standard RS 232, à contact sec
En option SNMPWEBCARD
Autres Redondance parallèle OUI (1+1, pour 2 onduleurs du même type et de la même capacité seulement)
EPO Standard (local et à distance)
Journal d’évènements SRAM 500 enregistrements
Configuration des paramètres OUI
Mode secours immédiat En option
Compensation thermique de la batterie En option
Démarrage à froid de la batterie Standard
Sur l’ensemble Efficacité Normale 94 %
ECO 97 %
Temps de transfert 0 ms
Température 0 °C ~ 40 °C
Humidité (sans condensation) 90 %
Bruit (1 m) 65 dBA 68 dBA 70 dBA 70 dBA
Dimensions (Module d’alimentation) Largeur 520 mm
Profondeur 850 mm
Hauteur 1165 mm
Poids (module d’alimentation) 267 kg* 412 kg* 210 kg 244 kg
* Avec batteries internes.
12-2 Tableau de charge sur le plancher de
l’onduleur
12-3 tableau de charge sur le plancher du
bloc-batterie
Modèle SU20KX SU40KX SU60KX SU80KX
Poids 267 kg 412 kg 210 kg 244 kg
Charge sur le 600 kg/m2 927 kg/m2 475 kg/m2 552 kg/m2
plancher
BP480V26B BP480V40C
(40 batteries 12V; (40 batteries 12V;
Modelo 26 Ah chacune) 26 Ah chacune)
Poids 470 kg 700 kg
Charge sur le plancher 1064 kg/m2 1575 kg/m2
200706017 93-2688 SU manual 4C.indd 155200706017 93-2688 SU manual 4C.indd 155 11/29/2007 2:04:23 PM11/29/2007 2:04:23 PM

156
1
5
9
3
7
11
2
6
10
4
8
12
13
14
13 – Entreposage et entretien
14 – Garantie
Entreposage
L’onduleur doit être entreposé dans un environnement propre et sécuritaire où la température ne dépasse pas 40 °C et l’humidité relative ne dépasse
pas 90 % ( sans condensation). Conserver l’onduleur dans son contenant d’expédition d’origine dans la mesure du possible. Si l’installation est
faite plus de 6 mois après la livraison de l’onduleur, recharger les batteries pendant au moins 24 heures avant de l’utiliser. Il n’est pas recommandé
de recourir à l’onduleur pour fournir une alimentation de secours aux appareils qui y sont branchés tant que les batteries ne sont pas pleinement
chargées. Remarque : Si l’onduleur reste éteint pendant une durée de temps prolongée, il devrait être activé périodiquement afin que les batteries
se rechargent. L’onduleur doit être activé et les batteries doivent être rechargées pendant une période ininterrompue d’au moins 24 heures tous les
3 mois. L’omission de recharger périodiquement les batteries peut causer des dommages irréversibles à la batterie.
Service
L’onduleur est couvert par la garantie limitée décrite dans ce manuel. Des programmes de service en option incluant la visite des lieux, la mise
en route, l’entretien préventif et la garantie à exécuter sur les lieux (2, 3 ou 4 ans) sont également disponibles. Pour plus d’information, appeler le
service à la clientèle de Tripp Lite au +1-773-869-1234.
Garantie limitée
Le vendeur garantit ce produit, à condition qu’il soit utilisé conformément à toutes les instructions applicables, comme étant exempt de défectuosités initiales tant au niveau du matériel que de la
main d’oeuvre pendant une période de deux (2) ans (à l’exception des États-Unis, du Canada et du Mexique où cette période est d’un (1) an) à partir de la date d’achat initial. Si le produit s’avère
défectueux sur le plan matériel ou de la main-d’oeuvre durant cette période, le vendeur le réparera ou le remplacera, à sa seule discrétion. Le service couvert par cette garantie comprend les pièces
et la main d’oeuvre effectuée au centre de service de Tripp Lite. Des programmes de garantie à exécuter sur les lieux sont disponibles par le biais de partenaires de services autorisés de Tripp Lite
(dans la plupart des régions). Veuillez communiquer avec le service à la clientèle de Tripp Lite au +1-773-869-1234 pour plus de détails. Les clients internationaux doivent communiquer avec le service
d’assistance de Tripp Lite à l’adresse intlservice@tripplite.com.
CETTE GARANTIE NE S’APPLIQUE PAS À L’USURE NORMALE OU AUX DOMMAGES DUS À UN ACCIDENT, UNE MAUVAISE UTILISATION, UN ABUS OU UNE NÉGLIGENCE. LE VENDEUR
N’ACCORDE AUCUNE GARANTIE EXPRESSE AUTRE QUE CELLE CONTENUE DANS LES DISPOSITIONS CI-DESSUS SAUF DISPOSITIONS CONTRAIRES PRÉVUES PAR LA LOI, TOUTES
LES GARANTIES IMPLICITES, Y COMPRIS LES GARANTIES DE QUALITE COMMERCIALE ET D’ADAPTATION A UN USAGE PARTICULIER, SONT LIMITÉES EN DURÉE À LA PÉRIODE
DE GARANTIE PRÉCITÉE. CETTE GARANTIE EXCLUT EXPRESSÉMENT LES DOMMAGES ACCESSOIRES ET INDIRECTS. (Certains états n’autorisent pas les restrictions sur la durée d’une
garantie implicite, et certains autres n’autorisent pas l’exclusion ni la restriction des dommages accessoires ou indirects. Par conséquent, ces restrictions ou exclusions pourraient ne pas s’appliquer à
votre cas. Cette garantie vous donne des droits particuliers et vous pourriez avoir d’autres droits qui varient d’une juridiction à l’autre).
Tripp Lite; 1111 W. 35th Street; Chicago IL 60609; États-Unis
AVERTISSEMENT : L’utilisateur individuel doit prendre soin de déterminer, avant l’usage, si cet appareil est convenable, adéquat ou sûrs vis-à-vis de l’usage auquel il est destiné. Dans la mesure
où les applications individuelles sont sujettes à de grandes variations, le fabricant ne fait aucune représentation ou garantie à l’effet que ces appareils soient convenables ou adaptables à quelque
application spécifique.
Numéros d’identification concernant l’application des règles
À des fins de certification et d’identification de conformité aux règlements, votre produit Tripp Lite a reçu un numéro de série unique. Ce numéro se retrouve sur la plaque signalétique du produit, ainsi
que toutes les inscriptions et informations d’approbation requises. Toujours se référer au numéro de série quand vous demandez des renseignements sur la conformité de ce produit. Le numéro de
série numéro ne doit pas être confondu avec le nom de marque et le numéro de modèle du produit.
Déclaration FCC Class A (Federal Communications Commission des États-Unis)
Cet appareil est conforme au chapitre 15 des règlements de la FCC. Son fonctionnement est soumis aux deux conditions qui suivent : 1)
Cet appareil ne peut causer d’interférence dangereuse et 2) cet appareil doit accepter n’importe quelle interférence reçue, y compris celles
qui peuvent conduire à un fonctionnement non souhaité.
Remarque : cet appareil a été testé et reconnu conforme aux limites applicables à un appareil numérique de classe A, conformément au
chapitre 15 des règlements de la FCC. Ces limites ont établies pour protéger raisonnablement contre les interférences dangereuses lorsque
l’équipement est installé dans un environnement commercial. Cet équipement génère, utilise et peut émettre des ondes radio. S’il n’est pas
monté et utilisé de manière conforme aux instructions, il peut entraîner des interférences nuisibles aux communications radio. L’installation
de cet appareil dans une zone d’habitation résidentielle est susceptible de causer une interférence dangereuse. Dans ce cas, l’utilisateur
est tenu de corriger l’interférence à ses frais. L’utilisateur doit utiliser des câbles et connecteurs blindés avec cet équipement. Tout
changement ou modification à cet appareil n’ayant pas été expressément approuvé par Tripp Lite pourrait annuler l’autorisation accordée à
l’utilisateur d’utiliser cet équipement.
Tripp Lite a instauré une politique d’amélioration continue. Les spécifications sont sujettes à changement sans préavis.
Note sur l’étiquetage
Ces caractères spéciaux sont utilisés
sur l’étiquette :
V~ CA Voltage
V Voltage CC
O Phase
Mise à la terre
200706017 93-2688 SU manual 4C.indd 156200706017 93-2688 SU manual 4C.indd 156 11/29/2007 2:04:23 PM11/29/2007 2:04:23 PM

157
1
5
9
3
7
11
2
6
10
4
8
12
13
14
Ðóêîâîäñòâî ïîëüçîâàòåëÿ
Ðóêîâîäñòâî ïîëüçîâàòåëÿ
3-õ ôàçíûå ñèñòåìû áåñïåðåáîéíîãî
3-õ ôàçíûå ñèñòåìû áåñïåðåáîéíîãî
ïèòàíèÿ SmartOnline
ïèòàíèÿ SmartOnline
™
Ìîäåëè: SU20KX, SU40KX, SU60KX, SU80KX
Ìîäåëè: SU20KX, SU40KX, SU60KX, SU80KX
Âõîä/Âûõîä: 220/380Â, 230/400Â ëèáî 240/415Â AC, 3Ø, 4-æèëû + çàçåìëåíèå,
Âõîä/Âûõîä: 220/380Â, 230/400Â ëèáî 240/415Â AC, 3Ø, 4-æèëû + çàçåìëåíèå,
ïîêëþ÷åíèå ïî ñõåìå çâåçäà
ïîêëþ÷åíèå ïî ñõåìå çâåçäà
Íå ïîäõîäèò äëÿ ïåðåäâèæíûõ ñèñòåì
1111 W. 35th Street, Chicago, IL 60609 USA
+1 773 869 1234 • www.tripplite.com
© 2007 Tripp Lite. Âñå òîðãîâûå ìàðêè ÿâëÿþòñÿ ñîáñòâåííîñòüþ âëàäåëüöåâ.
200706017 93-2688 SU manual 4C.indd 157200706017 93-2688 SU manual 4C.indd 157 11/29/2007 2:04:24 PM11/29/2007 2:04:24 PM

158
1
5
9
3
7
11
2
6
10
4
8
12
13
14
Ñîäåðæàíèå
Ñîäåðæàíèå
1 âåäåíèå 159
1 âåäåíèå 159
2 Âàæíûå èíñòðóêöèè ïî òåõíèêå áåçîïàñíîñòè 160
2 Âàæíûå èíñòðóêöèè ïî òåõíèêå áåçîïàñíîñòè 160
3 Ýëåìåíòû ïàíåëè óïðàâëåíèÿ 162
3 Ýëåìåíòû ïàíåëè óïðàâëåíèÿ 162
4 Ýëåìåíòû ïåðåäíåé è çàäíåé ïàíåëè 163
4 Ýëåìåíòû ïåðåäíåé è çàäíåé ïàíåëè 163
5 Ìîíòàæ ýëåêòðè÷åñêîãî øêàôà 165
5 Ìîíòàæ ýëåêòðè÷åñêîãî øêàôà 165
5-1 Ïîäãîòîâêà ê ìîíòàæó 165
5-2 Ðàñïàêîâêà 165
5-3 Ðàçìåùåíèå 166
6
Ñõåìà ñîåäèíåíèé âíóòðåííåé áàòàðåè 167
Ñõåìà ñîåäèíåíèé âíóòðåííåé áàòàðåè 167
(òîëüêî äëÿ ìîäåëåé SU20KX è SU40KX)
(òîëüêî äëÿ ìîäåëåé SU20KX è SU40KX)
6-1 Ñõåìà ñîåäèíåíèé âíóòðåííåé áàòàðåè 167
6-2 Ïðîöåäóðà âûïîëíåíèÿ ñîåäèíåíèé âíóòðåííåé áàòàðåè 169
7 Ñõåìà ñîåäèíåíèé 172
7 Ñõåìà ñîåäèíåíèé 172
7-1 Ïðåäóïðåæäåíèÿ ïî âûïîëíåíèþ ïðîâîäêè 172
7-2 Ïîäãîòîâêà ê âûïîëíåíèþ ïðîâîäêè 172
7-3 Ñõåìà êëåììíîé êîëîäêè ÑÁÏ 173
7-4 Ñõåìà ñîåäèíåíèé êîðïóñà âíåøíåé áàòàðåè 173
7-5 Äàííûå ïî ýëåêòðè÷åñêèì è êàáåëüíûì ïîäêëþ÷åíèÿì 174
7-6 Ñõåìà ñîåäèíåíèé êîðïóñà âíåøíåé áàòàðåè 175
7-7 Ïîäêëþ÷åíèå âõîäà/âûõîäà ïåðåìåííîãî òîêà 176
(îäèíàðíàÿ ÑÁÏ)
7-8 Ïîäêëþ÷åíèå âõîäà/âûõîäà ïåðåìåííîãî òîêà 177
(ïàðàëëåëüíûå ÑÁÏ – îäèí âõîä)
7-9 Ïîäêëþ÷åíèå âõîäà/âûõîäà ïåðåìåííîãî òîêà 177
(ïàðàëëåëüíûå ÑÁÏ – äâà âõîäà)
8
Ðàáî÷èå ðåæèìû
Ðàáî÷èå ðåæèìû 178
8-1 Èíòåðàêòèâíûé (íîðìàëüíûé) ðåæèì 178
(îäèíàðíàÿ ÑÁÏ)
8-2 Ðåæèì ðàáîòû ðåçåðâíîé áàòàðåè (îäèíàðíàÿ ÑÁÏ) 178
8-3 Àâòîìàòè÷åñêèé áàéïàñíûé ðåæèì (îäèíàðíàÿ ÑÁÏ) 178
8-4 Ðó÷íîé áàéïàñíûé ðåæèì (îäèíàðíàÿ ÑÁÏ) 178
8-5 Èíòåðàêòèâíûé (íîðìàëüíûé) ðåæèì (ïàðàëëåëüíàÿ ÑÁÏ) 179
8-6 Ðåæèì ðàáîòû ðåçåðâíîé áàòàðåè (ïàðàëëåëüíûå ÑÁÏ) 179
8-7 Àâòîìàòè÷åñêèé áàéïàñíûé ðåæèì (ïàðàëëåëüíûå ÑÁÏ) 179
8-8 Ðó÷íîé áàéïàñíûé ðåæèì (ïàðàëëåëüíûå ÑÁÏ) 180
8-9 Ðåæèì ðàáîòû ãîðÿ÷åãî ðåçåðâà (ïàðàëëåëüíûå ÑÁÏ) 180
9 Çàïóñê, àâòîìàòè÷åñêîå âûêëþ÷åíèå è 181
9 Çàïóñê, àâòîìàòè÷åñêîå âûêëþ÷åíèå è 181
ðàáîòà â áàéïàñíîì ðåæèìå
ðàáîòà â áàéïàñíîì ðåæèìå
9-1 Ñõåìû ïàíåëè óïðàâëåíèÿ è âûêëþ÷àòåëåé 181
9-2 Ïðåäâàðèòåëüíàÿ ïðîâåðêà (îäèíàðíàÿ ÑÁÏ) 181
9-3 Ïðîöåäóðà ñòàíäàðòíîãî çàïóñêà (îäèíàðíàÿ ÑÁÏ) 181
9-4 Ïðîöåäóðà ñòàíäàðòíîãî çàïóñêà (îäèíàðíàÿ ÑÁÏ) 182
9-5 Ðó÷íîé áàéïàñíûé ðåæèì (îäèíàðíàÿ ÑÁÏ) 183
9-6 Ïðåäâàðèòåëüíàÿ ïðîâåðêà (îäèíàðíàÿ ÑÁÏ) 183
9-7 Ïðåäâàðèòåëüíàÿ ïðîâåðêà (ïàðàëëåëüíûå ÑÁÏ) 184
9-8 Ïðîöåäóðà ñòàíäàðòíîãî çàïóñêà (ïàðàëëåëüíûå ÑÁÏ) 184
9-9 Ïðîöåäóðà àâòîìàòè÷åñêîãî âûêëþ÷åíèÿ ñèñòåìû 185
(ïàðàëëåëüíûå ÑÁÏ)
9-10 Ðó÷íîé áàéïàñíûé ðåæèì (ïàðàëëåëüíûå ÑÁÏ) 186
9-11 Ïåðåêëþ÷åíèå èç ðó÷íîãî áàéïàñíîãî ðåæèìà 187
â íîðìàëüíûé ðåæèì ðàáîòû (ïàðàëëåëüíûå ÑÁÏ)
10 Äèñïëåé è êîíôèãóðàöèÿ 188
10 Äèñïëåé è êîíôèãóðàöèÿ 188
10-1 Ïóëüò óïðàâëåíèÿ 188
10-2 Èåðàðõè÷åñêàÿ òàáëèöà 188
10-3 Ñîñòîÿíèå ýêðàíà ïî óìîë÷àíèþ 189
10-4 Ñòàòóñ ñîîáùåíèé è äèàãðàììû 189
10-5 Ãëàâíûå ìåíþ 191
10-6 Ìåíþ ðàçìåðíîñòè ÑÁÏ 191
10-7 Ìåíþ óñòàíîâêè ÑÁÏ 192
10-8 Ìåíþ óñòàíîâêè ðåçåðâà 192
10-9 Ìåíþ óñòàíîâêè âûõîäà 193
10-10 Ìåíþ óñòàíîâêè áàòàðåè 194
10-11 Ëîêàëüíàÿ óñòàíîâêà 196
10-12 Ìåíþ òåõíè÷åñêîãî îáñëóæèâàíèÿ 197
10-13 Ìåíþ ñòàòèñòèêè 198
10-14 Ìåíþ æóðíàëà ñîáûòèé 199
10-15 Ìåíþ Ðóêîâîäñòâî ïî óñòàíîâêå è òåñòèðîâàíèå 200
10-16 Ìåíþ ìîäåðíèçàöèÿ Ïðîãðàììíîãî îáåñïå÷åíèÿ 201
10-17 Äðóãèå ïóíêòû ìåíþ 201
11 Ñîåäèíåíèå 202
11 Ñîåäèíåíèå 202
11-1 Ïîäêëþ÷åíèÿ ñèñòåìû ïåðåäà÷è 202
11-2 Ñëîò SNMPWEBCARD 202
11-3 Èíòåðôåéñ âõîäíîãî ñîåäèíåíèÿ 202
11-4 Ñõåìà ñîåäèíåíèÿ óäàëåííîãî àâàðèéíîãî 203
îòêëþ÷åíèÿ ïèòàíèÿ
11-5 Âñïîìîãàòåëüíàÿ ñõåìà âõîäÿùåãî ñîåäèíåíèÿ 203
11-6 Âõîäíîå ñîåäèíåíèå âíåøíåãî áàòàðåéíîãî îòñåêà 203
11-7 Ñòàòóñ âíåøíåé áàòàðåè 203
11-8 Ýëåìåíò èíòåðôåéñà äëÿ âûõîäà ñèãíàëîâ ñ ñóõîãî 204
ìàãíèòîóïðàâëÿåìîãî êîíòàêòà
11-9 Ñõåìà çàïàñíîé öåïè 205
11-10 Ïîðò RS232 ââîäà-âûâîäà ñîåäèíèòåëüíîé ñõåìû 206
11-11 Ïàðàëëåëüíûé ðåçåðâíûé ïîðò 206
12 Ñïåöèôèêàöèè 207
12 Ñïåöèôèêàöèè 207
12-1 Òåõíè÷åñêèå õàðàêòåðèñòèêè ÑÁÏ 207
12-2 Òàáëèöà ïðèëîæåíèÿ íàãðóçêè ÑÁÏ íà ïîë 207
12-3 Òàáëèöà ïðèëîæåíèÿ íàãðóçêè áàòàðåéíîãî áëîêà íà ïîë 207
13
13
Õðàíåíèå è ñåðâèñíîå îáñëóæèâàíèå ñèñòåìû
Õðàíåíèå è ñåðâèñíîå îáñëóæèâàíèå ñèñòåìû
208
208
14 Ãàðàíòèéíûå îáÿçàòåëüñòâà 208
14 Ãàðàíòèéíûå îáÿçàòåëüñòâà 208
English 1
Español 53
Français 105
200706017 93-2688 SU manual 4C.indd 158200706017 93-2688 SU manual 4C.indd 158 11/29/2007 2:04:25 PM11/29/2007 2:04:25 PM

159
1
5
9
3
7
11
2
6
10
4
8
12
13
14
1 –
Âåäåíèå
Âåäåíèå
Èíòåðàêòèâíàÿ ñèñòåìà áåñïåðåáîéíîãî ïèòàíèÿ íà 3 ôàçû «Òðèï Ëàéò/Tripp Lite» êîìïàíèè «Ñìàðò» (Ìîäåëè SU20KX, SU40KX,
SU60KX and SU80KX) èäåàëüíà äëÿ ïîääåðæêè è çàùèòû öåíòðîâ îáðàáîòêè äàííûõ, òåëåêîììóíèêàöèîííûõ ñèñòåì (VoIP-
òåëåôîíèè íà áàçå IP), ñåòåé, ïðîìûøëåííûõ àãðåãàòîâ, ñèñòåì áåçîïàñíîñòè/àâàðèéíûõ ñèñòåì è ò.ä.
Óëó÷øåííûå õàðàêòåðèñòèêè:
Óëó÷øåííûå õàðàêòåðèñòèêè:
• Èíòåðàêòèâíîå äâîéíîå ïðåîáðàçîâàíèå òîêà ïî òåõíîëîãèè IGBT
• Íèçêèé THD (ñóììàðíûé êîýôôèöèåíò ãàðìîíèê) âõîäíîãî òîêà ïîçâîëÿåò âûïîëíÿòü êàëèáðîâêó ãåíåðàòîðà îäèí ê îäíîìó
äëÿ ìàêñèìàëüíîãî ÊÏÄ è ñíèæåíèè ñåáåñòîèìîñòè ñèñòåìû.
• Ðåçåðâèðîâàíèå ñèëîâîãî áëîêà N+1 (SU40KX, SU60KX è SU80KX)
• Âñòðîåííûå ïàðàëëåëüíûå áëîêè ëèáî ãîðÿ÷èé ðåçåðâ (1+1) ñ âîçìîæíîñòüþ óâåëè÷åíèÿ ìîùíîñòè ëèáî äëÿ
îòêàçîóñòîé÷èâîñòè ñèñòåìû.
• Ìîùíîñòü äî 80 ÊÂ-À ïðè êîìïàêòíîé çîíå îáñëóæèâàíèÿ; äî 160 ÊÂ-À ïðè êîíôèãóðàöèè ñ ïàðàëëåëüíûìè ðåçåðâíûìè
áëîêàìè (1+1).
• Âûñîêèé êîýôôèöèåíò âûõîäíîé ìîùíîñòè è ÊÏÄ ïðè íèçêèõ òåïëîâûõ ïîòåðÿõ è íèçêîì óðîâíå øóìà
• Äîëãîâå÷íàÿ ñèñòåìà âûñîêîé ãîòîâíîñòè ýëåìåíòàðíîé êîíñòðóêöèè ñ ïðîñòûì òåõíè÷åñêèì îáñëóæèâàíèåì
• Ðåçåðâíûå äîïîëíèòåëüíûå ñèëîâûå êîíòóðû è öåïè óïðàâëåíèÿ
• Êîíñòðóêòèâíîå ðåøåíèå äâîéíîãî âõîäà ñ îòäåëüíûì âûïðÿìèòåëåì è îáâîäíîé ëèíèåé
• Âñå ìîäåëè ïîääåðæèâàþò ïîäêëþ÷åíèå âíåøíèõ áàòàðåéíûõ êîðïóñîâ äëÿ äëèòåëüíîé ðàáîòû ðåçåðâíîé áàòàðåè
• ÆÊ ýêðàí ñîñòîÿíèÿ ñ âûñîêèì ðàçðåøåíèåì óïðîùàåò ðàáîòó ñ ñèñòåìîé, ñíàáæàÿ îïåðàòîðà ïîäðîáíûìè ðàáî÷èìè
äàííûìè, âêëþ÷àÿ ñèñòåìíûå áëîê-ñõåìû
200706017 93-2688 SU manual 4C.indd 159200706017 93-2688 SU manual 4C.indd 159 11/29/2007 2:04:26 PM11/29/2007 2:04:26 PM

160
1
5
9
3
7
11
2
6
10
4
8
12
13
14
2 –
Âàæíûå èíñòðóêöèè ïî òåõíèêå áåçîïàñíîñòè
Âàæíûå èíñòðóêöèè ïî òåõíèêå áåçîïàñíîñòè
ÑÎÕÐÀÍÈÒÅ ÄÀÍÍÛÅ ÈÍÑÒÐÓÊÖÈÈ!
ÑÎÕÐÀÍÈÒÅ ÄÀÍÍÛÅ ÈÍÑÒÐÓÊÖÈÈ!
Âñå ðàçäåëû äàííîãî ðóêîâîäñòâà ñîäåðæàò èíñòðóêöèè è ïðåäóïðåæäåíèÿ, êîòîðûå íåîáõîäèìî ñëåäîâàòü âî âðåìÿ ìîíòàæà
è ýêñïëóàòàöèè ñèñòåì áåñïåðåáîéíîãî ïèòàíèÿ, îïèñàííûõ â äàííîì ðóêîâîäñòâå. Âíèìàòåëüíî ïðî÷èòàéòå âñå èíñòðóêöèè
äî íà÷àëà ïåðåìåùåíèÿ, ìîíòàæà ëèáî ýêñïëóàòàöèè ñèñòåì áåñïåðåáîéíîãî ïèòàíèÿ (ÑÁÏ), îïèñàííûõ â äàííîì
ðóêîâîäñòâå. Íåñîáëþäåíèå äàííûõ èíñòðóêöèé ìîæåò àííóëèðîâàòü ãàðàíòèéíûå îáÿçàòåëüñòâà ïðîèçâîäèòåëÿ, à òàêæå
ïðèâåñòè ê ïîâðåæäåíèÿì èìóùåñòâà ëèáî ïåðñîíàëà.
Òðåáîâàíèÿ ê ðàçìåùåíèþ ñèñòåìû
Òðåáîâàíèÿ ê ðàçìåùåíèþ ñèñòåìû
• ÑÁÏ ñëåäóåò óñòàíàâëèâàòü â ïîìåùåíèè ñ êîíòðîëåì ðàáî÷èõ óñëîâèé, áåðå÷ü îò äåéñòâèÿ âëàãè è ïðÿìûõ ñîëíå÷íûõ ëó÷åé,
ñîáëþäàòü òåìïåðàòóðíûé ðåæèì, íå äîïóñêàòü õðàíåíèÿ ãîðþ÷èõ æèäêîñòåé è ãàçîâ, ñêîïëåíèÿ òîêîïðîâîäÿùèõ âåùåñòâ,
ïûëè âáëèçè óñòàíîâêè.
• Óñòàíàâëèâàòü ÑÁÏ ñëåäóåò íà ðîâíîé, ïðî÷íîé ïîâåðõíîñòè.
• Ñèñòåìà èìååò áîëüøîé âåñ, ïðè å¸ ïåðåäâèæåíèè ëèáî ïîäíÿòèè ñëåäóåò ñîáëþäàòü îñòîðîæíîñòü.
• Ïðè ýêñïëóàòàöèè ñèñòåìû áåñïåðåáîéíîãî ïèòàíèÿ òåìïåðàòóðà â ïîìåùåíèè äîëæíà íàõîäèòüñÿ â ïðåäåëàõ îò 32° F äî
104° F (0° C è 40° C ñîîòâåòñòâåííî). Äëÿ íàèëó÷øèõ ïîêàçàòåëåé ïîääåðæèâàéòå òåìïåðàòóðó â ïîìåùåíèè â ïðåäåëàõ îò
62° F äî 84° F (17° C è 29° C ñîîòâåòñòâåííî).
• Äëÿ âåíòèëÿöèè ñèñòåìû ñëåäóåò îñòàâèòü íåîáõîäèìûå çàçîðû ñî âñåõ ñòîðîí êîðïóñà. Íå ñëåäóåò áëîêèðîâàòü, çàêðûâàòü
âíåøíèå âåíòèëÿöèîííûå îòâåðñòèÿ êîðïóñà, êîòîðûå äîëæíû áûòü ñâîáîäíû îò ïîñòîðîííèõ ïðåäìåòîâ.
• Íå ñëåäóåò ïîìåùàòü êàêèå-ëèáî ïðåäìåòû íà óñòàíîâêó, îñîáåííî åìêîñòè, ñîäåðæàùèå æèäêîñòè.
• Ïðè ìîíòàæå óñòàíîâêè å¸ ïåðåäíÿÿ ëèáî çàäíÿÿ ïàíåëè íå äîëæíû íàõîäèòüñÿ ëèöåâîé ñòîðîíîé, íàïðàâëåííîé âíèç (ïîä
ëþáûì óãëîì). Ïîäîáíûé ìîíòàæ ñîçäàåò ñåðüåçíûå ïðåïÿòñòâèÿ äëÿ âíóòðåííåãî îõëàæäåíèÿ óñòàíîâêè, ïîâðåæäåíèÿ
êîòîðîé ïðè òàêèõ óñëîâèÿõ àííóëèðóþò ãàðàíòèéíûå îáÿçàòåëüñòâà ïðîèçâîäèòåëÿ.
• Íå ñëåäóåò óñòàíàâëèâàòü ÑÁÏ âáëèçè ñðåäñòâ ñ ÇÓ íà ìàãíèòíîì íîñèòåëå, òàê êàê ïîäîáíîå ðàñïîëîæåíèå ìîæåò ïðèâåñòè ê
ñëó÷àÿì íàðóøåíèÿ öåëîñòíîñòè äàííûõ. Âñå çàïèñàííûå ÇÓ íà ìàãíèòíîì íîñèòåëå äîëæíû õðàíèòüñÿ íà ðàññòîÿíèè â 60 ñì
(24 äþéìà) îò ÑÁÏ.
• Íå ñëåäóåò óñòàíàâëèâàòü ÑÁÏ â ñòîéêó/íà ñòåëëàæ ñ êàêèì-ëèáî îáîðóäîâàíèåì. Ïîäîáíûå ïîïûòêè ìîãóò ïðèâåñòè ê
íåîáðàòèìûì ïîâðåæäåíèÿì ñèñòåìû, ñîçäàâàÿ ïîòåíöèàëüíóþ óãðîçó ñåðüåçíîãî òðàâìèðîâàíèÿ ïåðñîíàëà.
• Ðîëèêîâûå îïîðû ïðåäíàçíà÷åíû äëÿ íåáîëüøèõ êîððåêöèé ïîëîæåíèÿ óñòàíîâêè èñêëþ÷èòåëüíî íà ó÷àñòêå îêîí÷àòåëüíîãî
ìîíòàæà. Ðîëèêîâûå îïîðû íå ïðåäíàçíà÷åíû äëÿ ïåðåäâèæåíèÿ ÑÁÏ íà áîëüøèå ðàññòîÿíèÿ.
• Ðîëèêîâûå îïîðû íå ïðåäíàçíà÷åíû äëÿ äëèòåëüíîé ïîääåðæêè ñèñòåìû áåñïåðåáîéíîãî ïèòàíèÿ ïîñëå âûïîëíåíèÿ å¸
îêîí÷àòåëüíîãî ìîíòàæà. Äëÿ äëèòåëüíîé ïîääåðæêè ñèñòåìû â ïðîöåññå ýêñïëóàòàöèè èñïîëüçóéòå øòàíãè.
• Ïåðåäâèãàéòå ÑÁÏ çà ïåðåäíþþ ëèáî çàäíþþ ïàíåëü, à íå çà áîêîâûå ñòîðîíû.
• Íå ñëåäóåò ðàñïàêîâûâàòü ëèáî ïåðåäâèãàòü ÑÁÏ áåç ó÷àñòèÿ îáñëóæèâàþùåãî ïåðñîíàëà.
Ïðåäóïðåæäåíèÿ ïî ïîäêëþ÷åíèÿì
Ïðåäóïðåæäåíèÿ ïî ïîäêëþ÷åíèÿì
•
Ñèñòåìà áåñïåðåáîéíîãî ïèòàíèÿ äîëæíà áûòü óñòàíîâëåíà â ñîîòâåòñòâèè ñ òðåáîâàíèÿìè IEC 60364-4-48. Íåîáõîäèìî
Ñèñòåìà áåñïåðåáîéíîãî ïèòàíèÿ äîëæíà áûòü óñòàíîâëåíà â ñîîòâåòñòâèè ñ òðåáîâàíèÿìè IEC 60364-4-48. Íåîáõîäèìî
ñîáëþäàòü ñëåäóþùèå ñòàíäàðòû: EN 50091-1-1, EN 50091-2 Êëàññ A, IEC 61000-4-2 Óðîâåíü4, IEC 61000-4-3 Óðîâåíü3,
ñîáëþäàòü ñëåäóþùèå ñòàíäàðòû: EN 50091-1-1, EN 50091-2 Êëàññ A, IEC 61000-4-2 Óðîâåíü4, IEC 61000-4-3 Óðîâåíü3,
IEC 61000-4-4 Óðîâåíü 4, IEC 61000-4-5 Óðîâåíü 4, IEC 61000-4-6.
IEC 61000-4-4 Óðîâåíü 4, IEC 61000-4-5 Óðîâåíü 4, IEC 61000-4-6.
• ÑÁÏ ÿâëÿåòñÿ óñòàíîâêîé ñ âûñîêîâîëüòíûì íàïðÿæåíèåì, ýëåêòðè÷åñêèé ðàçðÿä êîòîðîé ïîòåíöèàëüíî îïàñåí è ìîæåò
âûçâàòü òðàâìèðîâàíèå ïåðñîíàëà ñ ëåòàëüíûì èñõîäîì.
• ÑÁÏ èìååò ñâîé èñòî÷íèê ýíåðãèè (âíóòðåííþþ è/èëè âíåøíþþ áàòàðåþ). Âûõîäíûå êëåììû ìîãóò íàõîäèòüñÿ ïîä
íàïðÿæåíèåì, äàæå åñëè ñèñòåìà íå ïîäêëþ÷åíà ê èñòî÷íèêó ïåðåìåííîãî òîêà.
• Èñòî÷íèê ïèòàíèÿ äëÿ ÑÁÏ äîëæåí èìåòü 3 ôàçû, íîìèíàëîì, ñîîòâåòñòâóþùèì òåõíè÷åñêîìó ïàñïîðòó îáîðóäîâàíèÿ.
• Èñòî÷íèê ïèòàíèÿ äëÿ ÑÁÏ äîëæåí áûòü çàçåìëåí â ñîîòâåòñòâèè ñ äåéñòâóþùèìè òðåáîâàíèÿìè ê ýëåêòðè÷åñêîé ïðîâîäêå.
• Åñëè ÑÁÏ ïèòàåòñÿ îò äâèãàòåëü-ãåíåðàòîðà ïåðåìåííîãî òîêà, òî âûõîä ñ ãåíåðàòîðà äîëæåí áûòü êà÷åñòâåííûì, ÷èñòûì îò
ãàðìîíèê, îòôèëüòðîâàííûì ñ ïîìîùüþ ×ÏÓ òèïà CNC.
• Èñïîëüçîâàíèå ïîäîáíîãî îáîðóäîâàíèÿ äëÿ ïèòàíèÿ âàæíåéøèõ ïðèêëàäíûõ ñèñòåì, ñáîé êîòîðûõ ìîæåò âûçâàòü ñáîé
îáîðóäîâàíèÿ, îáåñïå÷èâàþùåãî ôóíêöèîíàëüíîñòü ñèñòåìû, ëèáî ïîâëèÿòü íà áåçîïàñíîñòü ëèáî ýôôåêòèâíîñòü ñèñòåìû, íå
ðåêîìåíäóåòñÿ. Íå ñëåäóåò èñïîëüçîâàòü äàííîå îáîðóäîâàíèå ïðè íàëè÷èè â âîçäóõå ãîðþ÷èõ ñìåñåé ñ êèñëîðîäîì ëèáî
çàêèñüþ àçîòà.
• ÑÁÏ ñïðîåêòèðîâàíà äëÿ ïèòàíèÿ ñîâðåìåííîãî êîìïüþòåðíîãî îáîðóäîâàíèÿ è ïåðèôåðèéíûõ óñòðîéñòâ â íåìó. Íå ñëåäóåò
èñïîëüçîâàòü ÑÁÏ äëÿ ïèòàíèÿ ÷èñòîé èíäóêòèâíîé ëèáî ¸ìêîñòíîé íàãðóçêè.
• Ââîäû è âûâîäû ýëåêòðè÷åñêîé ïðîâîäêè äîëæíû âûïîëíÿòüñÿ êâàëèôèöèðîâàííûìè ýëåêòðèêàìè, ïðîøåäøèìè
ñîîòâåòñòâóþùåå îáó÷åíèå.
• Èç-çà ÷ðåçìåðíîé óòå÷êè òîêà, ïîäêëþ÷åíèå çàçåìëåíèÿ íåîáõîäèìî âûïîëíèòü äî ïîäêëþ÷åíèÿ èñòî÷íèêà ïåðåìåííîãî òîêà.
• Äî íà÷àëà êàêèõ-ëèáî ðàáîò ñ ýëåêòðè÷åñêèì êîíòóðîì ÑÁÏ ñëåäóåò çàèçîëèðîâàòü.  ïðîâîäêó ñëåäóåò âêëþ÷èòü
ðàçìûêàþùåå óñòðîéñòâî ñ ïðîñòûì äîñòóïîì ê íåìó. Ðàçìûêàþùåå 4-õ ïîëþñíîå óñòðîéñòâî äîëæíî îòêëþ÷àòü âñå
ëèíåéíûå è íåéòðàëüíûå ïðîâîäà.
200706017 93-2688 SU manual 4C.indd 160200706017 93-2688 SU manual 4C.indd 160 11/29/2007 2:04:26 PM11/29/2007 2:04:26 PM

161
1
5
9
3
7
11
2
6
10
4
8
12
13
14
2 –
Âàæíûå èíñòðóêöèè ïî òåõíèêå áåçîïàñíîñòè
Âàæíûå èíñòðóêöèè ïî òåõíèêå áåçîïàñíîñòè
Ïðåäóïðåæäåíèÿ ïî áàòàðåå
Ïðåäóïðåæäåíèÿ ïî áàòàðåå
• Ñèñòåìà áåñïåðåáîéíîãî ïèòàíèÿ íå òðåáóåò òåêóùåãî òåõíè÷åñêîãî îáñëóæèâàíèÿ. Âíóòðè óñòàíîâêè íåò êîìïîíåíòîâ,
êîòîðûå ìîãóò îáñëóæèâàòüñÿ ïîëüçîâàòåëåì. Ïàíåëè ìîãóò îòêðûâàòüñÿ òîëüêî êâàëèôèöèðîâàííûì îáñëóæèâàþùèì
òåõíèêîì ïî êàêîé-ëèáî ïðè÷èíå.
• Áàòàðåè ïîòåíöèàëüíî îïàñíû èç-çà ðèñêà ïîëó÷åíèÿ ýëåêòðè÷åñêîãî óäàðà è îæîãîâ îò âûñîêîâîëüòíîãî òîêà. Ïîäêëþ÷åíèå
ëèáî çàìåíà áàòàðåè äîëæíû âûïîëíÿòüñÿ òîëüêî êâàëèôèöèðîâàííûì îáñëóæèâàþùèì ïåðñîíàëîì, ñîáëþäàÿ
ñîîòâåòñòâóþùèå ìåðû ïðåäîñòîðîæíîñòè. Äî âûïîëíåíèÿ ïîäêëþ÷åíèÿ/îòêëþ÷åíèÿ âíóòðåííèõ áàòàðåé âûêëþ÷èòå ñèñòåìó
áåñïåðåáîéíîãî ïèòàíèÿ. Ïîëüçóéòåñü èíñòðóìåíòîì ñ çàèçîëèðîâàííûìè ðó÷êàìè. Íå îòêðûâàéòå áàòàðåè. Íå çàêîðà÷èâàéòå
è íå øóíòèðóéòå ïîëþñà áàòàðåè ñ ïîìîùüþ êàêîãî-ëèáî ïðåäìåòà.
• Çàìåíà áàòàðåé âîçìîæíà òîëüêî íà ýêâèâàëåíòíûå áàòàðåè "Òðèï Ëàéò" îò ïðîèçâîäèòåëÿ. Íå çàïóñêàéòå ÑÁÏ áåç áàòàðåé.
• Áàòàðåè ìîãóò áûòü îòïðàâëåíû íà ïåðåðàáîòêó. Òðåáîâàíèÿ ê óòèëèçàöèè ñëåäóåò ñìîòðåòü â ïðàâèëàõ, äåéñòâóþùèõ íà ìåñòàõ.
• Íå ñëåäóåò ñæèãàòü, ñíèìàòü èçîëÿöèîííîå ïîêðûòèå ñ áàòàðåè ëèáî ñïðåññîâûâàòü å¸.
• Ïðåäîõðàíèòåëè íà áàòàðåå äîëæíû çàìåíÿòüñÿ òîëüêî êâàëèôèöèðîâàííûì îáñëóæèâàþùèì ïåðñîíàëîì. Ïåðåãîðåâøèå
ïðåäîõðàíèòåëè äîëæíû çàìåíÿòüñÿ òèïîâûìè ïðåäîõðàíèòåëÿìè ñ èäåíòè÷íûì íîìåðîì.
• Ïðè ïîäêëþ÷åííîé áàòàðåå ñèñòåìà áåñïåðåáîéíîãî ïèòàíèÿ ÿâëÿåòñÿ èñòî÷íèêîì âûñîêîâîëüòíîãî òîêà, óäàð êîòîðîãî
ñìåðòåëåí. Îáñëóæèâàíèå è ðåìîíò ñèñòåìû äîëæåí âûïîëíÿòüñÿ êâàëèôèöèðîâàííûìè ýëåêòðèêàìè, ïðîøåäøèìè
ñîîòâåòñòâóþùåå îáó÷åíèå, ïðè ýòîì ÑÁÏ äîëæíà áûòü âûêëþ÷åíà ëèáî ïåðåâåäåíà â áàéïàñíûé (îáâîäíîé) ðåæèì. Äî íà÷àëà
âûïîëíåíèÿ êàêèõ-ëèáî ðàáîò ïî îáñëóæèâàíèþ ñèñòåìû îòêëþ÷èòå âíóòðåííèå áàòàðåè (åñëè áàòàðåè óñòàíîâëåíû),
âûêëþ÷èâ ïåðåêëþ÷àòåëü âíóòðåííåé áàòàðåè, è ñíèìèòå ïðåäîõðàíèòåëü/ïðåäîõðàíèòåëè ñ áàòàðåè. Îòêëþ÷èòå âíåøíèå
áàòàðåè, âûêëþ÷èâ ïåðåêëþ÷àòåëü íà êîðïóñå âíåøíåé áàòàðåè (åñëè áàòàðåè óñòàíîâëåíû), è îòñîåäèíèâ êàáåëè ïîäêëþ÷åíèÿ
âíåøíåé áàòàðåè ê ÑÁÏ.
• Íå ñëåäóåò ïîäêëþ÷àòü ëèáî îòêëþ÷àòü áàòàðåè â ñëó÷àå, åñëè ÑÁÏ ðàáîòàåò îò áàòàðåè ëèáî â ñëó÷àå, åñëè óñòàíîâêà íå
íàõîäèòñÿ â áàéïàñíîì ðåæèìå.
• Íå ñíèìàéòå ïëàñòèêîâûå ðóêàâà èçîëÿöèè âíóòðåííèõ áàòàðåé.
• Çàìåíà áàòàðåé âîçìîæíà òîëüêî íà ýêâèâàëåíòíûå áàòàðåè "Òðèï Ëàéò" îò ïðîèçâîäèòåëÿ.
• Äî âûïîëíåíèÿ ïîäêëþ÷åíèÿ øêàôà ñ âíåøíåé áàòàðååé ê ñèñòåìå áåñïåðåáîéíîãî ïèòàíèÿ, ïðî÷èòàéòå äîêóìåíòàöèþ ê
áëîêó âíåøíåé áàòàðåè. Èñïîëüçóéòå òîëüêî ýëåêòðè÷åñêèå øêàôû ñ âíåøíåé áàòàðååé, êîòîðûå áûëè îäîáðåíû êîìïàíèåé
«Òðèï Ëàéò».
• Åñëè ÑÁÏ â òå÷åíèå äëèòåëüíîãî âðåìåíè âûêëþ÷åíà, òî å¸ ñëåäóåò ïåðèîäè÷åñêè âêëþ÷àòü äëÿ ïîäçàðÿäêè áàòàðåè. ÑÁÏ
äîëæíà âêëþ÷àòüñÿ äëÿ íåïðåðûâíîé ïîäçàðÿäêè áàòàðåé â òå÷åíèå 24 ÷àñîâ êàæäûå 3 ìåñÿöà. Íåâûïîëíåíèå ïåðèîäè÷åñêîé
ïîäçàðÿäêè áàòàðåé ìîæåò ïðèâåñòè ê íåîáðàòèìûì ïîâðåæäåíèÿì â íèõ.
Ïðåäóïðåæäåíèÿ ïî ïðîâîäêå
Ïðåäóïðåæäåíèÿ ïî ïðîâîäêå
• Ñì.
Ðàçäåë 7-1
Ðàçäåë 7-1 äëÿ ïðåäóïðåæäåíèé ïî ïðîâîäêå
200706017 93-2688 SU manual 4C.indd 161200706017 93-2688 SU manual 4C.indd 161 11/29/2007 2:04:26 PM11/29/2007 2:04:26 PM

162
1
5
9
3
7
11
2
6
10
4
8
12
13
14
3 –
Ýëåìåíòû ïàíåëè óïðàâëåíèÿ
Ýëåìåíòû ïàíåëè óïðàâëåíèÿ
ÈÍÄÈÊÀÒÎÐ “NORMAL”/ÍÎÐÌÀËÜÍÎÉ ÐÀÁÎÒÛ:
ÈÍÄÈÊÀÒÎÐ “NORMAL”/ÍÎÐÌÀËÜÍÎÉ ÐÀÁÎÒÛ:
Èíäèêàòîð - çåë¸íàÿ ëàìïî÷êà óêàçûâàåò íà òî, ÷òî ÑÁÏ íàõîäèòñÿ â
èíòåðàêòèâíîì (íîðìàëüíîì) ðåæèìå.  ñèñòåìå ïðèñóòñòâóåò ïèòàíèå îò ïåðâè÷íîãî èñòî÷íèêà ïåðåìåííîãî òîêà, êîòîðûé
ðàáîòàåò â ñîîòâåòñòâèè ñî ñòàíäàðòíûìè ïàðàìåòðàìè.
ÈÍÄÈÊÀÒÎÐ “BATTERY”/ÁÀÒÀÐÅß:
ÈÍÄÈÊÀÒÎÐ “BATTERY”/ÁÀÒÀÐÅß:
Òåìíî-æåëòûé ñâåòîâîé ñèãíàë çàãîðàåòñÿ ïðè ðàáîòå ÑÁÏ â ðåæèìå èñïîëüçîâàíèÿ
ðåçåðâíîé áàòàðåè, êîòîðûå ðàçðÿæàþòñÿ äëÿ îáîðóäîâàíèÿ. Âêëþ÷àåòñÿ çâóêîâîé ïèòàíèÿ ïîäêëþ÷åííîãî ñèãíàë òðåâîãè.
ÈÍÄÈÊÀÒÎÐ “BYPASS”/ÁÀÉÏÀÑÍÛÉ ÐÅÆÈÌ:
ÈÍÄÈÊÀÒÎÐ “BYPASS”/ÁÀÉÏÀÑÍÛÉ ÐÅÆÈÌ:
Äàííûé ò¸ìíî-æ¸ëòûé ñèãíàë çàãîðàåòñÿ ïðè ÑÁÏ â áàéïàñíîì ðåæèìå
(ñ àâòîìàòè÷åñêèì ëèáî ðó÷íûì óïðàâëåíèåì). Ïèòàíèå îò ðåçåðâíûõ áàòàðåé ïîäêëþ÷åííîãî îáîðóäîâàíèÿ â äàííîì
ðåæèìå ÑÁÏ íåäîñòóïíî, ðàáîòà ïîäêëþ÷åííûõ íàãðóçîê ïîääåðæèâàåòñÿ ïàðàëëåëüíûì (áàéïàñíûì) ðåçåðâíûì
èñòî÷íèêîì ïèòàíèÿ.
ÈÍÄÈÊÀÒÎÐ “FAULT”/ÑÁÎÉ ÑÈÑÒÅÌÛ:
ÈÍÄÈÊÀÒÎÐ “FAULT”/ÑÁÎÉ ÑÈÑÒÅÌÛ:
Äàííûé êðàñíûé èíäèêàòîð çàãîðàåòñÿ â ñëó÷àå ñáîÿ â ðàáîòå ÑÁÏ ëèáî
èñòî÷íèêà âõîäíîé ìîùíîñòè. Íà ÆÊ-äèñïëåé âûâîäèòñÿ èíôîðìàöèÿ ïî äèàãíîñòèêå ñèñòåìû.
ÆÊ-ýêðàí ñîñòîÿíèÿ:
ÆÊ-ýêðàí ñîñòîÿíèÿ:
Íà ÆÊ-ýêðàí ñîñòîÿíèÿ ñèñòåìû ñ ïîäñâåòêîé âûâîäèòñÿ òåêñò è ãðàôè÷åñêèå ñèìâîëû: èíôîðìàöèÿ
ïî ðàáî÷åìó ñîñòîÿíèþ ÑÁÏ è äèàãíîñòè÷åñêèå äàííûå.
Ïðèìå÷àíèå: Ïîäñâåòêà ãàñíåò, åñëè ýêðàí íå àêòèâèðóåòñÿ â
òå÷åíèå 10 ìèíóò. Ïîäñâåòêà ýêðàíà âîçâðàùàåòñÿ íàæàòèåì êíîïêè ON ëèáî îäíîé èç êíîïîê ïðîêðóòêè (ââåðõ-âíèç).
ÊÍÎÏÊÀ “ESC” (Âûõîä):
ÊÍÎÏÊÀ “ESC” (Âûõîä):
×òîáû âåðíóòüñÿ íà ïðåäûäóùóþ ñòðàíèöó ëèáî â ïðåäûäóùåå ìåíþ, íàæìèòå äàííóþ êíîïêó.
ÊÍÎÏÊÈ ÏÐÎÊÐÓÒÊÈ (
ÊÍÎÏÊÈ ÏÐÎÊÐÓÒÊÈ (
-):
): Íàæàòèå äàííûõ êíîïîê äâèãàåò êóðñîð ââåðõ-âíèç, âûïîëíÿåòñÿ ïåðåìåùåíèå â
ìåíþ è øàáëîíàõ ïàíåëè óïðàâëåíèÿ. Äàííûå êíîïêè òàêæå èñïîëüçóþòñÿ äëÿ ââîäà äàííûõ â íåêîòîðûå øàáëîíû.
ÊÍÎÏÊÀ «ENTER» (
ÊÍÎÏÊÀ «ENTER» (
):
): Íàæìèòå äàííóþ êíîïêó, ÷òîáû âûáðàòü ýëåìåíò ìåíþ ëèáî ïîäòâåðäèòü èçìåíåíèå íàñòðîéêè.
ÊÍÎÏÊÀ «ON»:
ÊÍÎÏÊÀ «ON»:
Íàæìèòå è óäåðæèâàéòå äàííóþ êíîïêó â òå÷åíèå 3 ñåêóíä äëÿ âêëþ÷åíèÿ ïðåîáðàçîâàòåëÿ â ñèñòåìå
áåñïåðåáîéíîãî ïèòàíèÿ.
ÊÍÎÏÊÀ «OFF»:
ÊÍÎÏÊÀ «OFF»:
Íàæìèòå è óäåðæèâàéòå äàííóþ êíîïêó â òå÷åíèå 3 ñåêóíä äëÿ âûêëþ÷åíèÿ ïðåîáðàçîâàòåëÿ â ÑÁÏ. Åñëè
ÑÁÏ íàõîäèòñÿ â èíòåðàêòèâíîì (íîðìàëüíîì) ðåæèìå, îíà àâòîìàòè÷åñêè ïåðåéäåò â áàéïàñíûé ðåæèì.
Ïðèìå÷àíèå: Åñëè
ÑÁÏ â òå÷åíèå äëèòåëüíîãî âðåìåíè âûêëþ÷åíà, òî å¸ ñëåäóåò ïåðèîäè÷åñêè ïîäçàðÿæàòü. ÑÁÏ äîëæíà âêëþ÷àòüñÿ äëÿ
íåïðåðûâíîé ïîäçàðÿäêè áàòàðåé â òå÷åíèå 24 ÷àñîâ êàæäûå 3 ìåñÿöà. Íåâûïîëíåíèå ïåðèîäè÷åñêîé ïîäçàðÿäêè áàòàðåé
ìîæåò ïðèâåñòè ê íåîáðàòèìûì ïîâðåæäåíèÿì â íèõ.
ÊÍÎÏÊÀ “EPO” (ÂÛÊËÞ×ÅÍÈÅ ÀÂÀÐÈÉÍÎÃÎ ÈÑÒÎ×ÍÈÊÀ ÏÈÒÀÍÈß):
ÊÍÎÏÊÀ “EPO” (ÂÛÊËÞ×ÅÍÈÅ ÀÂÀÐÈÉÍÎÃÎ ÈÑÒÎ×ÍÈÊÀ ÏÈÒÀÍÈß):
Íàæìèòå äàííóþ êíîïêó äëÿ îòêëþ÷åíèÿ
âûõîäà ñ ÑÁÏ, à òàêæå äëÿ áëîêèðîâêè âûõîäà ñ áàéïàñíîé ëèíèè.
Åñëè ÑÁÏ íàõîäèòñÿ â ðåæèìå ðàáîòû ðåçåðâíîé áàòàðåè ïðè íàæàòèè êíîïêè ÅÐÎ:
• Ãëàâíûé è ïàðàëëåëüíûé âûõîä îòêëþ÷àþòñÿ, ñðàáàòûâàåò çâóêîâîé ñèãíàë òðåâîãè, âåíòèëÿòîðû ïðåêðàùàþò ðàáîòàòü
÷åðåç 1 ìèíóòó, ñõåìà öåïè óïðàâëåíèÿ îñòàåòñÿ àêòèâíîé.
• Ïîâòîðíîå íàæàòèå êíîïêè ÅÐÎ âûêëþ÷àåò ñèñòåìó áåñïåðåáîéíîãî ïèòàíèÿ ïîëíîñòüþ, âêëþ÷àÿ öåïü óïðàâëåíèÿ è
ñèãíàëèçàöèþ. Äëÿ ïîâòîðíîãî çàïóñêà ÑÁÏ íàæìèòå êíîïêó ON è óäåðæèâàéòå å¸ â òå÷åíèå 3 ñåêóíä.
Åñëè ÑÁÏ íàõîäèòñÿ â èíòåðàêòèâíîì (íîðìàëüíîì) ðåæèìå ðàáîòû ïðè íàæàòèè êíîïêè ÅÐÎ:
• Ãëàâíûé è ïàðàëëåëüíûé âûõîä îòêëþ÷àþòñÿ, ñðàáàòûâàåò çâóêîâîé ñèãíàë òðåâîãè, âåíòèëÿòîðû ïðåêðàùàþò ðàáîòàòü
÷åðåç 1 ìèíóòó, ñõåìà öåïè óïðàâëåíèÿ îñòàåòñÿ àêòèâíîé.
• Ïîâòîðíîå íàæàòèå êíîïêè ÅÐÎ âûêëþ÷àåò ñèñòåìó ñèãíàëèçàöèè è ïåðåâîäèò ÑÁÏ â àâòîìàòè÷åñêèé áàéïàñíûé ðåæèì.
Äëÿ âîçâðàòà ÑÁÏ â èíòåðàêòèâíûé (íîðìàëüíûé) íàæìèòå êíîïêó ON è óäåðæèâàéòå å¸ â òå÷åíèå 3 ñåêóíä.
Ñì.
Ðàçäåë 10 – Âûâîä íà äèñïëåå ïðè êîíôèãóðèðîâàíèè ñèñòåìû
Ðàçäåë 10 – Âûâîä íà äèñïëåå ïðè êîíôèãóðèðîâàíèè ñèñòåìû äëÿ áîëåå ïîäðîáíîé èíôîðìàöèè î ìåíþ ïàíåëè óïðàâëåíèÿ
è ñîñòîÿíèÿõ äèñïëåÿ.
A
A E F G H I J KBCD
B
C
D
E
F
G
H
I
J
K
200706017 93-2688 SU manual 4C.indd 162200706017 93-2688 SU manual 4C.indd 162 11/29/2007 2:04:26 PM11/29/2007 2:04:26 PM

163
1
5
9
3
7
11
2
6
10
4
8
12
13
14
4 –
Ýëåìåíòû ïåðåäíåé è çàäíåé ïàíåëè
Ýëåìåíòû ïåðåäíåé è çàäíåé ïàíåëè
Ïðèìå÷àíèå: Ñõåìà íåêîòîðûõ ìîäåëåé ìîæåò èìåòü îòëè÷èÿ. Áëîê ïîêàçàí ñî ñíÿòûìè ëèöåâûìè ãíåçäàìè/äåðæàòåëÿìè.
•
Ïàíåëü óïðàâëåíèÿ:
Ïàíåëü óïðàâëåíèÿ: Ïàíåëü óïðàâëåíèÿ ïîçâîëÿåò îïåðàòîðó êîíòðîëèðîâàòü è óïðàâëÿòü ÑÁÏ. Ñì.
Ðàçäåë 3 – Ýëåìåíò
Ðàçäåë 3 – Ýëåìåíò
ïàíåëè óïðàâëåíèÿ
ïàíåëè óïðàâëåíèÿ äëÿ áîëåå ïîäðîáíîé èíôîðìàöèè.
•
Âíóòðåííèå ñèëîâûå áëîêè:
Âíóòðåííèå ñèëîâûå áëîêè: Âíóòðèêîðïóñíûå ñèëîâûå áëîêè íà 20 ÊÂ-À ìîæíî çàìåíèòü áåç óìåíüøåíèÿ ìîùíîñòè íà
ïîäêëþ÷åííûå íàãðóçêè. Êîëè÷åñòâî âíóòðåííèõ ñèëîâûõ áëîêîâ âàðüèðóåòñÿ â çàâèñèìîñòè îò ìîäåëè. Âíóòðåííèå ñèëîâûå
áëîêè èìåþò ðåçåðâ N+1 â ìîäåëÿõ SU40KX, SU60KX è SU80KX.
•
Îòäåëåíèå äëÿ âíóòðåííåãî áàòàðåéíîãî èñòî÷íèêà ïèòàíèÿ ( òîëüêî äëÿ ìîäåëåé SU20KX è SU40KX; ïîêàçàí áåç áàòàðåé):
Îòäåëåíèå äëÿ âíóòðåííåãî áàòàðåéíîãî èñòî÷íèêà ïèòàíèÿ ( òîëüêî äëÿ ìîäåëåé SU20KX è SU40KX; ïîêàçàí áåç áàòàðåé):
Âíóòðåííèå áàòàðåè äîëæíû ïîäêëþ÷àòüñÿ òîëüêî êâàëèôèöèðîâàííûì ýëåêòðèêîì. Ñì.
Ðàçäåë 6 – Ïîäêëþ÷åíèå
Ðàçäåë 6 – Ïîäêëþ÷åíèå
âíóòðåííåé áàòàðåè
âíóòðåííåé áàòàðåè äëÿ áîëåå ïîäðîáíîé èíôîðìàöèè.
•
Êîììóòàöèîííûé ïåðåêëþ÷àòåëü âûõîäà (Q4):
Êîììóòàöèîííûé ïåðåêëþ÷àòåëü âûõîäà (Q4): Êîíòðîëèðóåò âûõîäíóþ ìîùíîñòü ïåðåìåííîãî òîêà.
•
Êîììóòàöèîííûé ïåðåêëþ÷àòåëü â áàéïàñíûé ðåæèì ñ ðó÷íûì óïðàâëåíèåì (Q3):
Êîììóòàöèîííûé ïåðåêëþ÷àòåëü â áàéïàñíûé ðåæèì ñ ðó÷íûì óïðàâëåíèåì (Q3): Êîíòðîëèðóåò âõîäíóþ ìîùíîñòü
ïåðåìåííîãî òîêà íà ÑÁÏ âî âðåìÿ ðàáîòû â áàéïàñíîì ðåæèìå ñ ðó÷íûì óïðàâëåíèåì.
•
Êîììóòàöèîííûé ïåðåêëþ÷àòåëü âõîäà â áàéïàñíîì ðåæèìå (Q2):
Êîììóòàöèîííûé ïåðåêëþ÷àòåëü âõîäà â áàéïàñíîì ðåæèìå (Q2): Êîíòðîëèðóåò âõîäíóþ ìîùíîñòü ïåðåìåííîãî òîêà íà
ÑÁÏ âî âðåìÿ ðàáîòû â àâòîìàòè÷åñêîì áàéïàñíîì ðåæèìå.
•
Ãëàâíûé êîììóòàöèîííûé ïåðåêëþ÷àòåëü âõîäà (Q1):
Ãëàâíûé êîììóòàöèîííûé ïåðåêëþ÷àòåëü âõîäà (Q1): Êîíòðîëèðóåò âõîäíóþ ìîùíîñòü ïåðåìåííîãî òîêà íà ÑÁÏ âî âðåìÿ
ðàáîòû â èíòåðàêòèâíîì (íîðìàëüíîì) ðåæèìå.
•
Øòàíãè:
Øòàíãè: Øòàíãè ïðåäíàçíà÷åíû äëÿ äëèòåëüíîé ïîääåðæêè ñèñòåìû áåñïåðåáîéíîãî ïèòàíèÿ.
•
Ðîëèêîâûå îïîðû:
Ðîëèêîâûå îïîðû: Ðîëèêîâûå îïîðû ïðåäíàçíà÷åíû äëÿ íåáîëüøèõ êîððåêöèé ïîëîæåíèÿ óñòàíîâêè èñêëþ÷èòåëüíî íà
ó÷àñòêå ìîíòàæà, îíè íå ïðåäíàçíà÷åíû äëÿ ïåðåäâèæåíèÿ ÑÁÏ íà áîëüøèå ðàññòîÿíèÿ. Ðîëèêîâûå îïîðû íå
ïðåäíàçíà÷åíû äëÿ äëèòåëüíîé ïîääåðæêè ñèñòåìû áåñïåðåáîéíîãî ïèòàíèÿ ïîñëå å¸ îêîí÷àòåëüíîãî ìîíòàæà. Äëÿ
äëèòåëüíîé ïîääåðæêè ñèñòåìû â ïðîöåññå ýêñïëóàòàöèè èñïîëüçóéòå øòàíãè.
A
A
B
C
D
H H
I I
G
E F
B
C
D
E
F
G
H
I
SU40KX (ëèöåâàÿ ïàíåëü)
200706017 93-2688 SU manual 4C.indd 163200706017 93-2688 SU manual 4C.indd 163 11/29/2007 2:04:28 PM11/29/2007 2:04:28 PM

164
1
5
9
3
7
11
2
6
10
4
8
12
13
14
Ïðèìå÷àíèå: Ñõåìà íåêîòîðûõ ìîäåëåé ìîæåò èìåòü îòëè÷èÿ. Áëîê ïîêàçàí ñî ñíÿòûìè ëèöåâûìè ãíåçäàìè/äåðæàòåëÿìè.
•
Øòàíãè:
Øòàíãè: Øòàíãè ïðåäíàçíà÷åíû äëÿ äëèòåëüíîé ïîääåðæêè ñèñòåìû áåñïåðåáîéíîãî ïèòàíèÿ.
•
Ðîëèêîâûå îïîðû:
Ðîëèêîâûå îïîðû: Ðîëèêîâûå îïîðû ïðåäíàçíà÷åíû äëÿ íåáîëüøèõ êîððåêöèé ïîëîæåíèÿ óñòàíîâêè èñêëþ÷èòåëüíî íà
ó÷àñòêå ìîíòàæà, îíè íå ïðåäíàçíà÷åíû äëÿ ïåðåäâèæåíèÿ ÑÁÏ íà áîëüøèå ðàññòîÿíèÿ. Ðîëèêîâûå îïîðû íå
ïðåäíàçíà÷åíû äëÿ äëèòåëüíîé ïîääåðæêè ñèñòåìû áåñïåðåáîéíîãî ïèòàíèÿ ïîñëå å¸ îêîí÷àòåëüíîãî ìîíòàæà. Äëÿ
äëèòåëüíîé ïîääåðæêè ñèñòåìû â ïðîöåññå ýêñïëóàòàöèè èñïîëüçóéòå øòàíãè.
•
Ãíåçäî äëÿ ïîäêëþ÷åíèÿ âñïîìîãàòåëüíîãî îáîðóäîâàíèÿ:
Ãíåçäî äëÿ ïîäêëþ÷åíèÿ âñïîìîãàòåëüíîãî îáîðóäîâàíèÿ: Ñíèìèòå ïàíåëü äëÿ óñòàíîâêè SNMPWEBCARD (êàðòû
ïðîòîêîëà ñåòåâîãî óïðàâëåíèÿ) îò «Òðèï Ëàéò». Êàðòà SNMPWEBCARD îáåñïå÷èâàåò èíòåðôåéñ ñåòè Ethernet äëÿ ñèñòåìû
áåñïåðåáîéíîãî ïèòàíèÿ è ïðåäîñòàâëÿåò âîçìîæíîñòü äèñòàíöèîííîãî óïðàâëåíèÿ è êîíòðîëÿ ÷åðåç ïðîòîêîë SNMP ëèáî
Telnet ëèáî âåá-áðàóçåð. Ïîçâîíèòå ïî òåë. +1 773 869 1234 äëÿ áîëåå ïîäðîáíîé èíôîðìàöèè ïî êàðòå SNMPWEBCARD.
•
Ïîðò ñèñòåìû ïîñëåäîâàòåëüíîé ïåðåäà÷è RS-232:
Ïîðò ñèñòåìû ïîñëåäîâàòåëüíîé ïåðåäà÷è RS-232: Ïîðò DB9 îáåñïå÷èâàåò ïîäêëþ÷åíèÿ ÑÁÏ ê ñîâìåñòèìûì ðàáî÷èì
ñòàíöèÿì ëèáî ñåðâåðàì, ïðåäîñòàâëÿÿ âîçìîæíîñòü àâòîìàòè÷åñêîãî âûêëþ÷åíèÿ âî âðåìÿ àâàðèé â ñèñòåìå
ýíåðãîñíàáæåíèÿ, à òàêæå êîíòðîëÿ ðàáî÷èõ óñëîâèé è ýëåêòðîïèòàíèÿ ñèñòåìû.
•
Ïàðàëëåëüíûé ðåçåðâíûé ïîðò:
Ïàðàëëåëüíûé ðåçåðâíûé ïîðò: Ïîðò DB9 îáåñïå÷èâàåò ïîäêëþ÷åíèÿ ÑÁÏ ê äðóãîé ñèñòåìå áåñïåðåáîéíîãî ïèòàíèÿ
èäåíòè÷íîãî òèïà è ìîùíîñòè äëÿ èñïîëüçîâàíèÿ â ñèñòåìàõ ñ ïàðàëëåëüíûì ðåçåðâèðîâàíèåì (1+1). Ñì.
Ðàçäåë 7 – Ñõåìà
Ðàçäåë 7 – Ñõåìà
ñîåäèíåíèé
ñîåäèíåíèé è
Ðàçäåë 8 - Ðàáî÷èå ðåæèìû ñèñòåìû
Ðàçäåë 8 - Ðàáî÷èå ðåæèìû ñèñòåìû äëÿ áîëåå ïîäðîáíîé èíôîðìàöèè.
•
Èíòåðôåéñ äëÿ âõîäà ñèãíàëîâ ñ ñóõîãî ìàãíèòîóïðàâëÿåìîãî êîíòàêòà:
Èíòåðôåéñ äëÿ âõîäà ñèãíàëîâ ñ ñóõîãî ìàãíèòîóïðàâëÿåìîãî êîíòàêòà: Äàííûé èíòåðôåéñ ïîëó÷àåò ñèãíàëû ñ ñóõîãî
ìàãíèòîóïðàâëÿåìîãî êîíòàêòà, ÷òî ïîçâîëÿåò ÑÁÏ ïîëó÷àòü êîìàíäû è êîíòðîëèðîâàòü óñëîâèÿ ðàáîòû âíåøíèõ áàòàðåé.
Ñì.
Ðàçäåë 11 – Ñèñòåìà ïåðåäà÷è
Ðàçäåë 11 – Ñèñòåìà ïåðåäà÷è äëÿ áîëåå ïîäðîáíîé èíôîðìàöèè.
•
Èíòåðôåéñ äëÿ âûõîäà ñèãíàëîâ ñ ñóõîãî ìàãíèòîóïðàâëÿåìîãî êîíòàêòà:
Èíòåðôåéñ äëÿ âûõîäà ñèãíàëîâ ñ ñóõîãî ìàãíèòîóïðàâëÿåìîãî êîíòàêòà: Äàííûå èíòåðôåéñ ïîçâîëÿåò ÑÁÏ ðàññûëàòü
äàííûå ñ ïîìîùüþ ñèãíàëîâ ñ ñóõîãî ìàãíèòîóïðàâëÿåìîãî êîíòàêòà. Ñì.
Ðàçäåë 11 – Ñèñòåìà ïåðåäà÷è
Ðàçäåë 11 – Ñèñòåìà ïåðåäà÷è äëÿ áîëåå
ïîäðîáíîé èíôîðìàöèè.
•
Àâòîìàòè÷åñêèé ïåðåêëþ÷àòåëü âíåøíåé áàòàðåè (òîëüêî äëÿ ìîäåëåé SU20KX è SU40KX):
Àâòîìàòè÷åñêèé ïåðåêëþ÷àòåëü âíåøíåé áàòàðåè (òîëüêî äëÿ ìîäåëåé SU20KX è SU40KX): Êîíòðîëèðóåò âõîäíóþ/
âûõîäíóþ ìîùíîñòü âíóòðåííèõ áàòàðåé ñèñòåìû áåñïåðåáîéíîãî ïèòàíèÿ.
•
Èçîëÿöèÿ êëåììíîé êîëîäêè:
Èçîëÿöèÿ êëåììíîé êîëîäêè: Ñíèìèòå èçîëÿöèþ êëåììíîé êîëîäêè äëÿ äîñòóïà ê ñèëîâûì âûâîäàì, áàéïàñíûì âûâîäàì,
êîðïóñó âíåøíåé áàòàðåè, êëåììàì ïîäêëþ÷åíèÿ âûõîäà è çàçåìëåíèÿ. Ïðîâîäà â èçîëÿöèè êëåììíîé êîëîäêè ïðîõîäÿò
÷åðåç êîëüöåâûå âûòàëêèâàòåëè. Ñì.
Ðàçäåë 7 – Ñõåìà ñîåäèíåíèé
Ðàçäåë 7 – Ñõåìà ñîåäèíåíèé äëÿ áîëåå ïîäðîáíîé èíôîðìàöèè, âêëþ÷àÿ ïîäðîáíóþ
ñõåìó êëåììíîé êîëîäêè.
H
I
J
K
L
M
N
O
P
4 –
Ýëåìåíòû ïåðåäíåé è çàäíåé ïàíåëè
Ýëåìåíòû ïåðåäíåé è çàäíåé ïàíåëè
(ïðîäîëæåíèå)
(ïðîäîëæåíèå)
H
L
H
P
O
N
M
J
K
I I
SU40KX (çàäíÿÿ ïàíåëü)
200706017 93-2688 SU manual 4C.indd 164200706017 93-2688 SU manual 4C.indd 164 11/29/2007 2:04:29 PM11/29/2007 2:04:29 PM

165
1
5
9
3
7
11
2
6
10
4
8
12
13
14
5 –
Ìîíòàæ ýëåêòðè÷åñêîãî øêàôà
Ìîíòàæ ýëåêòðè÷åñêîãî øêàôà
Ïðî÷òèòå
Ïðî÷òèòå
Ðàçäåë 2 – Âàæíûå èíñòðóêöèè
Ðàçäåë 2 – Âàæíûå èíñòðóêöèè
ïî
ïî
òåõíèêå áåçîïàñíîñòè äî íà÷àëà ìîíòàæà
òåõíèêå áåçîïàñíîñòè äî íà÷àëà ìîíòàæà
5-1 Ïîäãîòîâêà ê ìîíòàæó
5-1 Ïîäãîòîâêà ê ìîíòàæó
Ñèñòåìà áåñïåðåáîéíîãî ïèòàíèÿ äîëæíà óñòàíàâëèâàòüñÿ íà ïîâåðõíîñòè ñ ïðî÷íîé ñòðóêòóðîé è ðîâíûì ïîëîì, ñïîñîáíûì
âûäåðæàòü âåñ ñèñòåìû, êîðïóñè âíåøíåé áàòàðåè è äðóãîãî ñìåæíîãî îáîðóäîâàíèÿ. Ìîíòàæíàÿ ïëîùàäêà äîëæíà èìåòü
âûäåëåííóþ öåïü ïåðåìåííîãî òîêà, ñîâìåñòèìóþ ñ òðåáîâàíèÿìè âõîäà ÑÁÏ. (Ñì.
Ðàçäåë 12 – Ñïåöèôèêàöèè
Ðàçäåë 12 – Ñïåöèôèêàöèè äëÿ ïîäðîáíîé
èíôîðìàöèè ïî òðåáîâàíèÿì äëÿ âõîäà è ïðèëîæåíèþ íàãðóçêè íà ïîë). Äî ðàñïàêîâêè óñòàíîâêè, ïåðåìåñòèòå äîñòàâëåííûé
êîíòåéíåð êàê ìîæíî áëèæå ê ìîíòàæíîé ïëîùàäêå, ÷òîáû óìåíüøèòü ðàññòîÿíèå, íåîáõîäèìîå äëÿ ïåðåäâèæåíèÿ àãðåãàòà
ïîñëå ñíÿòèÿ çàùèòíîé óïàêîâêè. Åñëè Âû ïëàíèðóåòå õðàíèòü ÑÁÏ â òå÷åíèå ïðîäîëæèòåëüíîãî ïåðèîäà äî å¸ ìîíòàæà,
ñëåäóéòå èíñòðóêöèÿì
Ðàçäåëà 13 – Õðàíåíèå è ñåðâèñíîå îáñëóæèâàíèå
Ðàçäåëà 13 – Õðàíåíèå è ñåðâèñíîå îáñëóæèâàíèå. (Èíñòðóêöèè ïî ðàñïàêîâêå è õðàíåíèþ óñòàíîâêè
îòïå÷àòàíû íà îòäåëüíîì ëèñòå "Èíñòðóêöèè ïî ðàñïàêîâêå è õðàíåíèþ" è âëîæåíû â êîíòåéíåð.)
Ïðåäóïðåæäåíèå: Íå ñëåäóåò
Ïðåäóïðåæäåíèå: Íå ñëåäóåò
ðàñïàêîâûâàòü ëèáî ïåðåäâèãàòü ÑÁÏ áåç ó÷àñòèÿ îáñëóæèâàþùåãî ïåðñîíàëà.
ðàñïàêîâûâàòü ëèáî ïåðåäâèãàòü ÑÁÏ áåç ó÷àñòèÿ îáñëóæèâàþùåãî ïåðñîíàëà.
5-2 Ðàñïàêîâêà
5-2 Ðàñïàêîâêà
Ïðîâåðüòå ïîëó÷åííûå êîíòåéíåð(û) íà íàëè÷èå ÿâíûõ ïîâðåæäåíèé. Åñëè Âû îïðåäåëèëè, ÷òî óñòàíîâêà áûëà
ïîâðåæäåíà âî âðåìÿ ïåðåâîçêè, îáðàòèòåñü â «Òðèï Ëàéò»
çà ïîääåðæêîé. Íå ïûòàéòåñü èñïîëüçîâàòü ÑÁÏ, åñëè îíà
áûëà ïîâðåæäåíà ëèáî ïîëó÷èëà ïîâðåæäåíèÿ â ðåçóëüòàòå
íåïðàâèëüíîãî îáðàùåíèÿ.
Óáåäèòåñü, ÷òî êîíòåéíåð óñòàíîâëåí âåðòèêàëüíî. Èñïîëüçóéòå îòâåðòêó äëÿ ñíÿòèÿ âåðõíåé, ïåðåäíåé è
çàäíåé ïàíåëè. Ñíèìèòå ïëàñòìàññîâóþ îáåðòêó è
àìîðòèçàöèîííûé ìàòåðèàë âíóòðè óñòàíîâêè. Óáåäèòåñü,
÷òî íàèìåíîâàíèå ìîäåëè è íîìèíàë íà çàäíåé ïàíåëè
øêàôà ñîîòâåòñòâóþò çàêàçûâàåìîé Âàìè ìîäåëè.
Ïðîâåðüòå øêàô íà íàëè÷èå ïîâðåæäåííûõ ëèáî
îòêðåïëåííûõ äåòàëåé. Óáåäèòåñü, ÷òî â êîíòåéíåðå
èìåþòñÿ âñå äîïîëíèòåëüíûå äåòàëè, êîòîðûå
ïîñòàâëÿþòñÿ ñ óñòàíîâêîé. ÑÁÏ äîëæíà âêëþ÷àòü:
ïîñëåäîâàòåëüíûé êàáåëü RS-232, êàáåëü äëÿ ïàðàëëåëüíîãî
ðåçåðâíîãî ïîäêëþ÷åíèÿ, ñîåäèíèòåëüíûé çàæèì äëÿ
äèñòàíöèîííîé ïåðåäà÷è ÅÐÎ, âõîäíîé ðàçú¸ì (íà 4 êîíòàêòà)
äëÿ ñèãíàëà ñ ñóõîãî ìàãíèòîóïðàâëÿåìîãî êîíòàêòà,
ðàçú¸ì äëÿ âûõîäà ñ ñóõîãî ìàãíèòîóïðàâëÿåìîãî êîíòàêòà
(íà 12 êîíòàêòîâ) è CD-ROM ñ ïðîãðàììíûì îáåñïå÷åíèåì.
Ïðè îòñóòñòâèè ëèáî ïîâðåæäåíèè ïåðå÷èñëåííûõ
êîìïîíåíòîâ, îáðàòèòåñü ñ «Òðèï Ëàéò» çà ïîääåðæêîé.
Óáåäèòåñü, ÷òî óñòàíîâêà ñòàáèëèçèðîâàíà, çàòåì ñíèìèòå áîêîâûå ïàíåëè êîíòåéíåðà.
Óäàëèòå áîëòû èç äåðæàòåëåé, êîòîðûå êðåïÿò óñòàíîâêó íà ïàëëåòû, çàòåì ñíèìèòå äåðæàòåëè ñ ñèñòåìû
áåñïåðåáîéíîãî ïèòàíèÿ.
Ïðåäóïðåæäåíèå: Áóäüòå î÷åíü
Ïðåäóïðåæäåíèå: Áóäüòå î÷åíü
îñòîðîæíû, òàê êàê óñòàíîâêà ìîæåò íåîæèäàííî
îñòîðîæíû, òàê êàê óñòàíîâêà ìîæåò íåîæèäàííî
ñäâèíóòüñÿ.
ñäâèíóòüñÿ.
Èñïîëüçóéòå âèíòû, ñíÿòûå ïðè âûïîëíåíèè øàãà 2 äëÿ êðåïëåíèÿ âåðõíåé ïàíåëè êîíòåéíåðà ê âåðõíåìó êðàþ
ïàëëåò. Ãëàäêàÿ ïîâåðõíîñòü ïàíåëè äîëæíà áûòü
íàïðàâëåíà ââåðõ òàêèì îáðàçîì, ÷òîáû å¸ ìîæíî áûëî
èñïîëüçîâàòü â êà÷åñòâå íàêëîííîãî ìîñòêà, ÷òîáû ñêàòèòü
óñòàíîâêó ñ ïàëëåò. Íå ñëåäóåò èñïîëüçîâàòü âåðõíþþ
ïàíåëü â êà÷åñòâå ìîñòêà â ñëó÷àå, åñëè îíà òðåñíóëà ëèáî
èìååò ëþáûå äðóãèå ïîâðåæäåíèÿ ñòðóêòóðû. Óáåäèòåñü,
÷òî ðîëèêè íà íèæíåé ïàíåëè óñòàíîâêè íå çàáëîêèðîâàíû.
Î÷åíü îñòîðîæíî ñêàòèòå óñòàíîâêó âíèç ïî ìîñòêàì ñ
ïîìîùüþ òåõíè÷åñêèõ àññèñòåíòîâ.
1
2
3
4
5
1
4
3
2
5
200706017 93-2688 SU manual 4C.indd 165200706017 93-2688 SU manual 4C.indd 165 11/29/2007 2:04:29 PM11/29/2007 2:04:29 PM

166
1
5
9
3
7
11
2
6
10
4
8
12
13
14
5 –
Ìîíòàæ ýëåêòðè÷åñêîãî øêàôà
Ìîíòàæ ýëåêòðè÷åñêîãî øêàôà
(ïðîäîëæåíèå)
(ïðîäîëæåíèå)
5-3 Ðàçìåùåíèå
5-3 Ðàçìåùåíèå
Äëÿ ïåðåäâèæåíèÿ ÑÁÏ íà êîðîòêèå ðàññòîÿíèÿ ïî ðîâíîé, ãëàäêîé, ñòàáèëèçèðîâàííîé ïîâåðõíîñòè èñïîëüçóéòå
ðîëèêè. Íå èñïîëüçóéòå ðîëèêè äëÿ ïåðåäâèæåíèÿ ÑÁÏ íà
áîëüøèå ðàññòîÿíèÿ. ÑÁÏ äîëæíà áûòü ïåðåäâèíóòà
áëèçêî ê ïëîùàäêå îêîí÷àòåëüíîãî ìîíòàæà â êîíòåéíåðå,
äî åãî ðàñïàêîâêè. Èñïîëüçóéòå ìåõàíè÷åñêîå ñðåäñòâî
äîñòàòî÷íîé ìîùíîñòè äëÿ ïåðåäâèæåíèÿ êîíòåéíåðà.
Ïðåäóïðåæäåíèå:  ñëó÷àå ïåðåìåùåíèÿ ïî
Ïðåäóïðåæäåíèå:  ñëó÷àå ïåðåìåùåíèÿ ïî
íåñòàáèëèçèðîâàííîé ïîâåðõíîñòè ñèñòåìà áåñïåðåáîéíîãî
íåñòàáèëèçèðîâàííîé ïîâåðõíîñòè ñèñòåìà áåñïåðåáîéíîãî
ïèòàíèÿ ìîæåò îïðîêèíóòüñÿ. Ïðè ïåðåäâèæåíèè ÑÁÏ
ïèòàíèÿ ìîæåò îïðîêèíóòüñÿ. Ïðè ïåðåäâèæåíèè ÑÁÏ
áóäüòå ïðåäåëüíî îñòîðîæíû. Ïåðåäâèãàéòå ÑÁÏ çà
áóäüòå ïðåäåëüíî îñòîðîæíû. Ïåðåäâèãàéòå ÑÁÏ çà
ïåðåäíþþ ëèáî çàäíþþ ïàíåëü, à íå çà áîêîâûå ñòîðîíû.
ïåðåäíþþ ëèáî çàäíþþ ïàíåëü, à íå çà áîêîâûå ñòîðîíû.
ÑÁÏ ñëåäóåò ðàçìåùàòü íà ïîâåðõíîñòè ñ ïðî÷íîé ñòðóêòóðîé è ðîâíûì ïîëîì, ñïîñîáíûì âûäåðæàòü âåñ
ñèñòåìû, êîðïóñû âíåøíåé áàòàðåè è äðóãîãî ñìåæíîãî
îáîðóäîâàíèÿ. Ìîíòàæíàÿ ïëîùàäêà äîëæíà èìåòü
âûäåëåííóþ öåïü ïåðåìåííîãî òîêà, ñîâìåñòèìóþ ñ
òðåáîâàíèÿìè âõîäà ÑÁÏ. (Ñì.
Ðàçäåë 12 – Ñïåöèôèêàöèè
Ðàçäåë 12 – Ñïåöèôèêàöèè
äëÿ
äëÿ ïîäðîáíîé èíôîðìàöèè ïî òðåáîâàíèÿì äëÿ êàáåëÿ
âõîäà è ïðèëîæåíèþ íàãðóçêè íà ïîë). ÑÁÏ äîëæíà áûòü
óñòàíîâëåíà â ÷èñòîì, áåçîïàñíîì ïîìåùåíèè ñ
îòíîñèòåëüíîé âëàæíîñòüþ ìåíåå 90% (áåç êîíäåíñàòà).
Ïðè ýêñïëóàòàöèè ñèñòåìû áåñïåðåáîéíîãî ïèòàíèÿ
òåìïåðàòóðà â ïîìåùåíèè äîëæíà íàõîäèòüñÿ â ïðåäåëàõ
îò 17° F äî 29° F (62° C è 84° C ñîîòâåòñòâåííî). Ñëåäóåò
ïðåäîòâðàùàòü ïîâðåæäåíèÿ êàáåëåé, èñïîëüçóÿ
ïîäõîäÿùèå çàùèòíûå êàáåëåïðîâîäû. ×òîáû
îáåñïå÷èòü íåîáõîäèìûé ïðèòîê âîçäóõà, à òàêæå äîñòóï
äëÿ ñåðâèñíîãî îáñëóæèâàíèÿ, Âû äîëæíû ñîáëþäàòü
ñëåäóþùèå çàçîðû:
• Íå ìåíåå 100 ñì ïåðåä ÑÁÏ.
• Íå ìåíåå 50 ñì ñçàäè ÑÁÏ.
• Íå ìåíåå 50 ñì íàä ÑÁÏ.
Ïðåäóïðåæäåíèå: Âåíòèëÿòîðû îõëàæäåíèÿ öèðêóëèðóþò âîçäóõ
Ïðåäóïðåæäåíèå: Âåíòèëÿòîðû îõëàæäåíèÿ öèðêóëèðóþò âîçäóõ
èç ïåðåäíåé ÷àñòè óñòàíîâêè â çàäíþþ. Íå èñïîëüçóéòå
èç ïåðåäíåé ÷àñòè óñòàíîâêè â çàäíþþ. Íå èñïîëüçóéòå
êîíäèöèîíåðû ëèáî âåíòèëÿòîðû ñ ïðÿìûì îáäóâîì çàäíåé
êîíäèöèîíåðû ëèáî âåíòèëÿòîðû ñ ïðÿìûì îáäóâîì çàäíåé
ïàíåëè ÑÁÏ.
ïàíåëè ÑÁÏ.
Ïîñëå òîãî, êàê ÑÁÏ ïåðåìåùåíà â îêîí÷àòåëüíîå ïîëîæåíèå, çàáëîêèðóéòå ðîëèêè A è èñïîëüçóéòå øòàíãè
B äëÿ ñòàáèëèçàöèè øêàôà. Óáåäèòåñü, ÷òî âñå ÷åòûðå
øòàíãè íàõîäÿòñÿ â æåñòêîì êîíòàêòå ñ ïîëîì.
Äëÿ àâàðèéíîãî èñïîëüçîâàíèÿ óñòàíîâèòå îãíåòóøèòåëü äëÿ òóøåíèÿ âîçãîðàíèé ýëåêòðè÷åñêîãî îáîðóäîâàíèÿ
(Êëàññà Ñ ëèáî ýêâèâàëåíòíûé, ñ îãíåãàñÿùèì ñîñòàâîì,
íå ïðîâîäÿùèì ýëåêòðè÷åñêèé òîê) âîçëå ÑÁÏ.
1
2
3
4
1
2
3
4
50 cm
50 cm
100 cm
A
B
200706017 93-2688 SU manual 4C.indd 166200706017 93-2688 SU manual 4C.indd 166 11/29/2007 2:04:30 PM11/29/2007 2:04:30 PM

167
1
5
9
3
7
11
2
6
10
4
8
12
13
14
6 –
Ïîäêëþ÷åíèå âíóòðåííåé áàòàðåè
Ïîäêëþ÷åíèå âíóòðåííåé áàòàðåè
(òîëüêî äëÿ ìîäåëåé SU20KX è SU40KX)
(òîëüêî äëÿ ìîäåëåé SU20KX è SU40KX)
ÎÏÀÑÍÎÑÒÜ! ÐÈÑÊ ÓÄÀÐÀ ÂÛÑÎÊÎÂÎËÜÒÍÛÌ ÒÎÊÎÌ
ÎÏÀÑÍÎÑÒÜ! ÐÈÑÊ ÓÄÀÐÀ ÂÛÑÎÊÎÂÎËÜÒÍÛÌ ÒÎÊÎÌ
ÑÎ ÑÌÅÐÒÅËÜÍÛÌ ÈÑÕÎÄÎÌ!
ÑÎ ÑÌÅÐÒÅËÜÍÛÌ ÈÑÕÎÄÎÌ!
Áàòàðåè ÿâëÿþòñÿ èñòî÷íèêîì âûñîêîâîëüòíîãî òîêà, äàæå åñëè íå ïîäêëþ÷åíû ê ÑÁÏ, óäàð êîòîðîãî ìîæåò
ïðèâåñòè ê ñìåðòè ïîñòðàäàâøåãî. Ïîäêëþ÷åíèå áàòàðåè äîëæíî âûïîëíÿòüñÿ òîëüêî êâàëèôèöèðîâàííûì
ñïåöèàëèñòîì, êîòîðûé îáÿçàí âûïîëíÿòü âñå ìåðû áåçîïàñíîñòè, ïåðå÷èñëåííûå â äàííîì ðóêîâîäñòâå, à
òàêæå äåéñòâóþùèå íîðìû ïîäêëþ÷åíèÿ ýëåêòðè÷åñêîãî îáîðóäîâàíèÿ. Ïðî÷òèòå
Ðàçäåë 2 – Âàæíûå
Ðàçäåë 2 – Âàæíûå
èíñòðóêöèè ïî òåõíèêå áåçîïàñíîñòè
èíñòðóêöèè ïî òåõíèêå áåçîïàñíîñòè äî íà÷àëà ìîíòàæà
Ïîäêëþ÷åíèå âíóòðåííåé áàòàðåè âûïîëíÿåòñÿ (òîëüêî äëÿ ìîäåëåé SU20KX è SU40KX). Êàæäûé áàòàðåéíûé áëîê ñîñòîèò èç
äâóõ áàòàðåéíûõ ñåêöèé: îäíà ñåêöèÿ ñ ÷åðíûì êàáåëåì, äðóãàÿ - ñ êðàñíûì. Êîëè÷åñòâî âíóòðåííèõ áàòàðåéíûõ èñòî÷íèêîâ
ïèòàíèÿ âàðüèðóåòñÿ â çàâèñèìîñòè îò ìîäåëè.
6-1 Ñõåìà ïîäêëþ÷åíèé âíóòðåííåé áàòàðåè
6-1 Ñõåìà ïîäêëþ÷åíèé âíóòðåííåé áàòàðåè
Ïåðåñìîòðèòå ñõåìû ïîäêëþ÷åíèé âíóòðåííåé áàòàðåè äî íà÷àëà âûïîëíåíèÿ ñîåäèíåíèé. ÑÁÏ ìîæåò ïðèíèìàòü äî ÷åòûðåõ
âíóòðåííèõ áàòàðåéíûõ áëîêîâ, êàæäûé èç êîòîðûõ ñîñòîèò èç äâóõ ñåêöèé; êàæäàÿ ñåêöèÿ èìååò 10 áàòàðåé). Êîëè÷åñòâî
âíóòðåííèõ áàòàðåéíûõ èñòî÷íèêîâ ïèòàíèÿ âàðüèðóåòñÿ â çàâèñèìîñòè îò ìîäåëè.
SU40KX shown
SU40KX shown
VBoard W1: RED, W2: BLUE, W3: WHITE, W4: BLACK 12V, 9AH, 10PCS
12V, 9AH, 10PCS
12V, 9AH, 10PCS
12V, 9AH, 10PCS
RED RED
RED RED
BLACK BLACK
BLACK BLACK
RED RED
RED RED
BLACK BLACK
BLACK BLACK
B+
W1
W1
W1
W1
W2
W2
W2
W2
12V, 9AH, 10PCS
12V, 9AH, 10PCS
12V, 9AH, 10PCS
12V, 9AH, 10PCS
W4
W4
W4
W4
W3
W3
W3
W3
B-
N
VBoard
200706017 93-2688 SU manual 4C.indd 167200706017 93-2688 SU manual 4C.indd 167 11/29/2007 2:04:31 PM11/29/2007 2:04:31 PM

168
1
5
9
3
7
11
2
6
10
4
8
12
13
14
UPS System
Battery Back
Connector
UPS System
Battery Back
Connector
Fuse Block Bracket
6 –
Ïîäêëþ÷åíèå âíóòðåííåé áàòàðåè
Ïîäêëþ÷åíèå âíóòðåííåé áàòàðåè
(ïðîäîëæåíèå)
(ïðîäîëæåíèå)
SU40KX shown
6-1 Ñõåìà ïîäêëþ÷åíèé âíóòðåííåé áàòàðåè
6-1 Ñõåìà ïîäêëþ÷åíèé âíóòðåííåé áàòàðåè
(ïðîäîëæåíèå)
(ïðîäîëæåíèå)
200706017 93-2688 SU manual 4C.indd 168200706017 93-2688 SU manual 4C.indd 168 11/29/2007 2:04:31 PM11/29/2007 2:04:31 PM

169
1
5
9
3
7
11
2
6
10
4
8
12
13
14
6 –
Ïîäêëþ÷åíèå âíóòðåííåé áàòàðåè
Ïîäêëþ÷åíèå âíóòðåííåé áàòàðåè
(ïðîäîëæåíèå)
(ïðîäîëæåíèå)
6-2 Ïðîöåäóðà âûïîëíåíèÿ ñîåäèíåíèé âíóòðåííåé áàòàðåè
6-2 Ïðîöåäóðà âûïîëíåíèÿ ñîåäèíåíèé âíóòðåííåé áàòàðåè
Ïåðåâåäèòå ÑÁÏ â áàéïàñíûé ðåæèì (ëèáî ïîëíîñòüþ âûêëþ÷èòå å¸), ïåðåâåäèòå ïåðåêëþ÷àòåëü âíóòðåííåé
áàòàðåè, ðàñïîëîæåííûé íà çàäíåé ïàíåëè ÑÁÏ, â
ïîëîæåíèå OFF.
Ñíèìèòå äåðæàòåëè äîñòóïà ê áàòàðåå. ðàñïîëîæåííûå íà ëèöåâîé ïàíåëè ÑÁÏ.
Ñíèìèòå òðóá÷àòûé ïëàâêèé ïðåäîõðàíèòåëü íà êàæäîì áëîêå ïðåäîõðàíèòåëåé.
Îòñîåäèíèòå áåëóþ è ãîëóáóþ êàáåëüíóþ ïåðåìû÷êè, ïîäêëþ÷åííûå ê êàæäîìó áëîêó ïðåäîõðàíèòåëåé.
Ïðåäóïðåæäåíèå: Âûòÿãèâàéòå êàáåëüíûå ïåðåìû÷êè
Ïðåäóïðåæäåíèå: Âûòÿãèâàéòå êàáåëüíûå ïåðåìû÷êè
èç áëîêà ïðåäîõðàíèòåëåé ñ ðàâíîìåðíûì óñèëèåì. Íå
èç áëîêà ïðåäîõðàíèòåëåé ñ ðàâíîìåðíûì óñèëèåì. Íå
èçãèáàéòå êàáåëü èç ñòîðîíû â ñòîðîíó, òàê êàê ýòî ìîæåò
èçãèáàéòå êàáåëü èç ñòîðîíû â ñòîðîíó, òàê êàê ýòî ìîæåò
ïîâðåäèòü ðàçú¸ì.
ïîâðåäèòü ðàçú¸ì.
Ñíèìèòå äåðæàòåëü áëîêà ïðåäîõðàíèòåëåé. Äî íà÷àëà ñíÿòèÿ îòìåòüòå åãî îðèåíòàöèþ.
1
2
3
4
5
1
2
3
4
5
200706017 93-2688 SU manual 4C.indd 169200706017 93-2688 SU manual 4C.indd 169 11/29/2007 2:04:31 PM11/29/2007 2:04:31 PM

170
1
5
9
3
7
11
2
6
10
4
8
12
13
14
6-2 Ïðîöåäóðà âûïîëíåíèÿ ñîåäèíåíèé âíóòðåííåé áàòàðåè
6-2 Ïðîöåäóðà âûïîëíåíèÿ ñîåäèíåíèé âíóòðåííåé áàòàðåè
(ïðîäîëæåíèå)
(ïðîäîëæåíèå)
Ñåêöèþ áàòàðåè ñ êðàñíûì êàáåëåì ïîìåñòèòå â ïóñòîé ïàç âíóòðè êîðïóñà áàòàðåè. Óáåäèòåñü, ÷òî ñåêöèÿ
îðèåíòèðîâàíà òàêèì æå îáðàçîì, êàê ïîêàçàíî íà
ñõåìå.
Ïðèìå÷àíèå: Íà÷èíàéòå ïðîöåäóðó ñ ïóñòûõ ïàçîâ
âíèçó áàòàðåéíîãî êîðïóñà, çàïîëíÿéòå ïàçû ïî
íàïðàâëåíèþ ê âåðõó êîðïóñà.
Ïåðåìåñòèòå ñåêöèþ áàòàðåè ñ ÷¸ðíûì êàáåëåì â ïóñòîé ïàç â áàòàðåéíîì êîðïóñå, ðÿäîì ñ ñåêöèåé, êîòîðàÿ áûëà
âñòàâëåíà ïðè âûïîëíåíèè øàãà 6. Óáåäèòåñü, ÷òî ñåêöèÿ
îðèåíòèðîâàíà òàêèì æå îáðàçîì, êàê ïîêàçàíî íà ñõåìå.
Ïîâòîðÿéòå øàãè 6-7 ïî íåîáõîäèìîñòè, äî òåõ ïîð ïîêà íå
âñòàâèòå âñå áàòàðåéíûå ñåêöèè â ïóñòûå ïàçû.
Ïðèìå÷àíèå:  çàâèñèìîñòè îò ìîäåëè ÑÁÏ, íåêîòîðûå
ïàçû áàòàðåéíîãî êîðïóñà ìîãóò îñòàâàòüñÿ ïóñòûìè.
Ïîäñîåäèíèòå äåðæàòåëü áëîêà ïðåäîõðàíèòåëåé. (Áóêâû íà äåðæàòåëå áëîêà ïðè ïðàâèëüíîé îðèåíòàöèè äîëæíû
áûòü ðàñïîëîæåíû âåðòèêàëüíî.)
Ïîäêëþ÷èòå áåëóþ è ãîëóáóþ êàáåëüíóþ ïåðåìû÷êè íà êàæäîì áàòàðåéíîì áëîêå íà ñîîòâåòñòâóþùèé áëîê
ïðåäîõðàíèòåëåé. Ìàðêèðîâêà íà áëîêå ïðåäîõðàíèòåëåé
óêàçûâàåò íà ïðàâèëüíûé áëîê äëÿ êàæäîãî êàáåëÿ.
Âñòàâüòå òðóá÷àòûé ïëàâêèé ïðåäîõðàíèòåëü â êàæäûé áëîê ïðåäîõðàíèòåëåé. Ïðåäîõðàíèòåëè ÿâëÿþòñÿ
âçàèìîçàìåíÿåìûìè. Óáåäèòåñü, â ïëîòíîì êîíòàêòå
ïðåäîõðàíèòåëåé.
Ïðåäóïðåæäåíèå: Òðóá÷àòûå ïëàâêèå
Ïðåäóïðåæäåíèå: Òðóá÷àòûå ïëàâêèå
ïðåäîõðàíèòåëè áàòàðåè âñòàâëÿþòñÿ â ïîñëåäíþþ î÷åðåäü
ïðåäîõðàíèòåëè áàòàðåè âñòàâëÿþòñÿ â ïîñëåäíþþ î÷åðåäü
èç-çà âîçìîæíîãî äóãîâîãî ïðîáîÿ ðàçú¸ìîâ. Ïåðåãîðåâøèå
èç-çà âîçìîæíîãî äóãîâîãî ïðîáîÿ ðàçú¸ìîâ. Ïåðåãîðåâøèå
ïðåäîõðàíèòåëè äîëæíû çàìåíÿòüñÿ òîëüêî
ïðåäîõðàíèòåëè äîëæíû çàìåíÿòüñÿ òîëüêî
êâàëèôèöèðîâàííûì ýëåêòðèêîì. Ïðåäîõðàíèòåëè
êâàëèôèöèðîâàííûì ýëåêòðèêîì. Ïðåäîõðàíèòåëè
äîëæíû çàìåíÿòüñÿ íà èäåíòè÷íûå, ñ òàêèì æå íîìåðîì
äîëæíû çàìåíÿòüñÿ íà èäåíòè÷íûå, ñ òàêèì æå íîìåðîì
è íîìèíàëîì.
è íîìèíàëîì.
7
6 –
Ïîäêëþ÷åíèå âíóòðåííåé áàòàðåè
Ïîäêëþ÷åíèå âíóòðåííåé áàòàðåè
(ïðîäîëæåíèå)
(ïðîäîëæåíèå)
6
7
8
9
6
8
9
10
10
ÂÛÂÎÄÛ
ÂÛÂÎÄÛ
ÂÛÂÎÄÛ
ÂÛÂÎÄÛ
ÂÈÄ ÑÁÎÊÓ
ÂÈÄ ÑÁÎÊÓ
200706017 93-2688 SU manual 4C.indd 170200706017 93-2688 SU manual 4C.indd 170 11/29/2007 2:04:34 PM11/29/2007 2:04:34 PM

171
1
5
9
3
7
11
2
6
10
4
8
12
13
14
6 –
Ïîäêëþ÷åíèå âíóòðåííåé áàòàðåè
Ïîäêëþ÷åíèå âíóòðåííåé áàòàðåè
(ïðîäîëæåíèå)
(ïðîäîëæåíèå)
6-2 Ïðîöåäóðà âûïîëíåíèÿ ñîåäèíåíèé âíóòðåííåé áàòàðåè
6-2 Ïðîöåäóðà âûïîëíåíèÿ ñîåäèíåíèé âíóòðåííåé áàòàðåè
(ïðîäîëæåíèå)
(ïðîäîëæåíèå)
Èñïîëüçóéòå âîëüòìåòð (íå âõîäèò â êîìïëåêò, ïîñòàâëÿåòñÿ
ïîëüçîâàòåëåì) äëÿ ïðîâåðêè íàïðÿæåíèÿ íà êàæäîì áëîêå
âíóòðåííåé áàòàðåè. Ñîáëþäàÿ ïîëÿðíîñòü, ïîäêëþ÷èòå
÷åðíûé ïðîáíèê âîëüòìåòðà ê ÷åðíîìó ðàçú¸ìó íà
áàòàðåéíîì áëîêå; ïîäêëþ÷èòå
êðàñíûé
êðàñíûé ïðîáíèê ê
êðàñíîìó
êðàñíîìó ðàçú¸ìó. Óáåäèòåñü, ÷òî ïðîáíèêè âîëüòìåòðà
íàõîäÿòñÿ â êîíòàêòå ñ ðàçú¸ìàìè âíóòðè áàòàðåéíîãî
áëîêà. Äîïóñòèìîå íàïðÿæåíèå ïîñòîÿííîãî òîêà â
áàòàðåéíîì áëîêå 220-280  (íîìèíàëüíîå çíà÷åíèå – 240 Â).
Åñëè ðåçóëüòàòû ðÿäà òåñòîâ, âûïîëíåííûõ ñ ïîìîùüþ
âîëüòìåòðà, ïîêàçûâàþò ïðåâûøåíèå äîïóñòèìûõ ïðåäåëîâ
íàïðÿæåíèÿ, îáðàòèòåñü çà ïîìîùüþ â «Òðèï Ëàéò», ÷òîáû
ïðåäåëèòü âîçìîæíûå ïðè÷èíû íåïðàâèëüíûõ ïîêàçàòåëåé
íàïðÿæåíèÿ âî âðåìÿ ïðîöåäóðû.
Ïîäêëþ÷èòå ÷¸ðíûé êàáåëü êàæäîãî èç áëîêîâ âíóòðåííåé
áàòàðåè ê áëèæàéøåìó ðàçú¸ìó ÷åðíîãî öâåòà,
ðàñïîëîæåííîìó âíóòðè êîðïóñà áàòàðåè ÑÁÏ. - Ïîäêëþ÷èòå
êðàñíûé
êðàñíûé êàáåëü êàæäîãî èç áëîêîâ âíóòðåííåé áàòàðåè ê
áëèæàéøåìó ðàçú¸ìó
êðàñíîãî
êðàñíîãî öâåòà, ðàñïîëîæåííîìó
âíóòðè êîðïóñà áàòàðåè ÑÁÏ.
Ïðåäóïðåæäåíèå: Ñîáëþäàéòå
Ïðåäóïðåæäåíèå: Ñîáëþäàéòå
ïîëÿðíîñòü, ïîäêëþ÷àÿ ìèíóñ íà ìèíóñ (÷åðíûå êàáåëü è
ïîëÿðíîñòü, ïîäêëþ÷àÿ ìèíóñ íà ìèíóñ (÷åðíûå êàáåëü è
ðàçú¸ì) è ïëþñ íà ïëþñ (
ðàçú¸ì) è ïëþñ íà ïëþñ (
êðàñíûé
êðàñíûé
êàáåëü è ðàçú¸ì).
êàáåëü è ðàçú¸ì).
Íåñîáëþäåíèå ïîëÿðíîñòè ìîæåò ïîâðåäèòü ÑÁÏ,
Íåñîáëþäåíèå ïîëÿðíîñòè ìîæåò ïîâðåäèòü ÑÁÏ,
ñîçäàâàÿ ðèñê ñåðüåçíîãî òðàâìèðîâàíèÿ ïåðñîíàëà è
ñîçäàâàÿ ðèñê ñåðüåçíîãî òðàâìèðîâàíèÿ ïåðñîíàëà è
ïîð÷è èìóùåñòâà.
ïîð÷è èìóùåñòâà.
Ïîñòàâüòå ãíåçäà/äåðæàòåëè äîñòóïà ê áàòàðåå íà ìåñòî.
Ïåðåâåäèòå ïåðåêëþ÷àòåëü âíóòðåííåé áàòàðåè â ïîëîæåíèå
ON. Åñëè ñèñòåìà íàõîäèëàñü â áàéïàñíîì ðåæèìå,
âåðíèòå å¸ â ïðåæíèé ðàáî÷èé ðåæèì. Åñëè ÑÁÏ áûëà
âûêëþ÷åíà, âêëþ÷èòå å¸. Åñëè Âàì íåîáõîäèìî âûïîëíèòü
ïîäñîåäèíåíèå êàáåëåé ÑÁÏ, ïåðåéäèòå ê
Ðàçäåëó 7 – Ñõåìà
Ðàçäåëó 7 – Ñõåìà
ñîåäèíåíèé
ñîåäèíåíèé.
Ïðèìå÷àíèå: Åñëè Âàì íóæíî ñíÿòü ëèáî çàìåíèòü âíóòðåííèå
áàòàðåéíûå áëîêè, âûïîëíèòå øàãè 6-7, ñíèìàÿ è/èëè çàìåíÿÿ
óñòàíîâëåííûå áëîêè ñîãëàñíî íåîáõîäèìîñòè.
11
11
12
13
13
14
14
240
12
200706017 93-2688 SU manual 4C.indd 171200706017 93-2688 SU manual 4C.indd 171 11/29/2007 2:04:36 PM11/29/2007 2:04:36 PM

172
1
5
9
3
7
11
2
6
10
4
8
12
13
14
7 –
Ñõåìà ñîåäèíåíèé
Ñõåìà ñîåäèíåíèé
ÎÏÀÑÍÎÑÒÜ! ÐÈÑÊ ÓÄÀÐÀ ÂÛÑÎÊÎÂÎËÜÒÍÛÌ ÒÎÊÎÌ
ÎÏÀÑÍÎÑÒÜ! ÐÈÑÊ ÓÄÀÐÀ ÂÛÑÎÊÎÂÎËÜÒÍÛÌ ÒÎÊÎÌ
ÑÎ ÑÌÅÐÒÅËÜÍÛÌ ÈÑÕÎÄÎÌ!
ÑÎ ÑÌÅÐÒÅËÜÍÛÌ ÈÑÕÎÄÎÌ!
Âñå êàáåëüíûå ñîåäèíåíèÿ äîëæíû âûïîëíÿòüñÿ êâàëèôèöèðîâàííûì ýëåêòðèêîì, ñîãëàñíî
ïðåäóïðåæäåíèÿì äàííîãî ðóêîâîäñòâà, à òàêæå äåéñòâóþùèì ïðàâèëàì áåçîïàñíîñòè ïî ïîäêëþ÷åíèþ
ýëåêòðè÷åñêîãî îáîðóäîâàíèÿ. Êàáåëüíûå ñîåäèíåíèÿ, âûïîëíåííûå íåïðàâèëüíî, ìîãóò ñåðü¸çíî ïîâðåäèòü
ÑÁÏ, ñîçäàâàÿ ðèñê ñåðüåçíîãî òðàâìèðîâàíèÿ ïåðñîíàëà è ïîð÷è èìóùåñòâà. Ïðî÷òèòå
Ðàçäåë 2 – Âàæíûå
Ðàçäåë 2 – Âàæíûå
èíñòðóêöèè ïî òåõíèêå áåçîïàñíîñòè
èíñòðóêöèè ïî òåõíèêå áåçîïàñíîñòè äî íà÷àëà ïðîöåäóðû.
7-1 Ïðåäóïðåæäåíèÿ ïî âûïîëíåíèþ ïðîâîäêè
7-1 Ïðåäóïðåæäåíèÿ ïî âûïîëíåíèþ ïðîâîäêè
• Äî íà÷àëà ìîíòàæíûõ êàáåëüíûõ ðàáîò ëèáî âûïîëíåíèÿ ýëåêòðè÷åñêèõ ïîäêëþ÷åíèé äåàêòèâèðóéòå âñå èñòî÷íèêè
âõîäíîé è âûõîäíîé ìîùíîñòè ÑÁÏ.
• Èñïîëüçóéòå ãèáêèé êàáåëü äîñòàòî÷íîé äëèíû, ÷òîáû èñêëþ÷èòü òðóäíîñòè â îáñëóæèâàíèè ÑÁÏ. Ìàêñèìàëüíàÿ äëèíà
êàáåëÿ – 10 ì (32.8 ôóòà).
• Èñïîëüçóéòå ïðåäîõðàíèòåëüíûå êîëïà÷êè äëÿ èçîëÿöèè êàáåëüíûõ âûâîäîâ, ïðåäîòâðàùàÿ ïîÿâëåíèå ïîòåðòûõ êîíöîâ è èõ
çàêîðà÷èâàíèå íà êëåììíîé êîëîäêå.
• Èñïîëüçóéòå êàáåëü íîìèíàë VW-1, FT-1 ëèáî âûøå.
• Èñïîëüçóéòå êàáåëüíûå ìóôòû è ôèêñàòîðû ñîåäèíèòåëÿ.
• Êàáåëü íåéòðàëè äîëæåí áûòü èäåíòè÷íîãî êëàññà ñ ñèëîâûìè êàáåëÿìè.
• Çàòÿíèòå âñå ñîåäèíåíèÿ ñ ìîìåíòîì íå ìåíåå 3.95 Í-ì (35 äþéì-ôóíò)
• Óáåäèòåñü, ÷òî âñå êàáåëè èìåþò ïðàâèëüíóþ ìàðêèðîâêó: ïðåäíàçíà÷åíèå, ïîëÿðíîñòü, ôàçó è äèàìåòð.
• Åñëè èñòî÷íèêè âõîäíîé/âûõîäíîé ìîùíîñòè ñîåäèíÿþòñÿ ïî òèïó «çâåçäà-çâåçäà», òîãäà «íåéòðàëü» è «çåìëÿ» íå äîëæíû
ñîåäèíÿòüñÿ.
• Åñëè èñòî÷íèê âõîäíîé ìîùíîñòè èìååò VNG>0, óñòàíîâèòå èçîëÿöèîííûé òðàíñôîðìàòîð äî âõîäà íà ÑÁÏ è èñòî÷íèê
âõîäíîé ìîùíîñòè, çàòåì ñîåäèíèòå «íåéòðàëü» è «çåìëþ» ÑÁÏ.
• Äëÿ îáîðóäîâàíèÿ, òðåáóþùåãî ïîäêëþ÷åíèÿ íåéòðàëè ê ðàñïðåäåëèòåëüíîé ñèñòåìå ïèòàíèÿ ñ êîíòðîëåì IT, ðàçìûêàþùåå
óñòðîéñòâî äîëæíî áûòü 4-õ ïîëþñíûì è îòêëþ÷àòü âñå ëèíåéíûå è íåéòðàëüíûå ïðîâîäà. Åñëè ðàçìûêàþùåå óñòðîéñòâî
îòêëþ÷àåò íåéòðàëü, òî îíî îäíîâðåìåííî äîëæíî ïðåðûâàòü ïîäà÷ó ïèòàíèÿ íà âñå ëèíåéíûå ïðîâîäà.
• Âûïîëíèòå íåïðåðûâíóþ ïîäçàðÿäêó áàòàðåé â òå÷åíèå 24 ÷àñîâ ïîñëå âûïîëíåíèÿ ïåðâè÷íûõ êàáåëüíûõ ñîåäèíåíèé.
• Ñîáëþäàéòå ïîëÿðíîñòü, ïîäêëþ÷àÿ ìèíóñ íà ìèíóñ è ïëþñ íà ïëþñ. Íåñîáëþäåíèå ïîëÿðíîñòè ìîæåò ïîâðåäèòü ÑÁÏ,
ñîçäàâàÿ ðèñê ñåðüåçíîãî òðàâìèðîâàíèÿ ïåðñîíàëà è ïîð÷è èìóùåñòâà.
• Ñîáëþäàéòå ñîîòâåòñòâèå ïî ôàçå, ïîäêëþ÷àÿ R íà R, S íà S, T íà T è N íà N. Íåñîáëþäåíèå ñîîòâåòñòâèÿ ïî ôàçå ìîæåò
ïîâðåäèòü ÑÁÏ, ñîçäàâàÿ ðèñê ñåðüåçíîãî òðàâìèðîâàíèÿ ïåðñîíàëà è ïîð÷è èìóùåñòâà.
7-2 Ïîäãîòîâêà ê âûïîëíåíèþ ïðîâîäêè
7-2 Ïîäãîòîâêà ê âûïîëíåíèþ ïðîâîäêè
• Äåàêòèâèðóéòå âñå èñòî÷íèêè âõîäíîé è âûõîäíîé ìîùíîñòè (ïåðåìåííîãî è ïîñòîÿííîãî òîêà) ÑÁÏ è âíåøíåãî áàòàðåéíîãî
êîðïóñà (ïðè íàëè÷èè).
• Ïðîìàðêèðóéòå âñå êàáåëè: ïðåäíàçíà÷åíèå, ïîëÿðíîñòü, ôàçà è äèàìåòð.
• Ïåðåñìîòðèòå ñõåìû
Ðàçäåëà 7-3
Ðàçäåëà 7-3 è
7-4
7-4, ÷òîáû îçíàêîìèòüñÿ ñ ðàñïîëîæåíèåì êëåììíûõ êîëîäîê.
• Â òàáëèöå
Ðàçäåëà 7-5
Ðàçäåëà 7-5 íàéäèòå íåîáõîäèìûå ýëåêòðè÷åñêèå äàííûå ïî êàáåëÿì ââîäà/âûâîäà äëÿ ÑÁÏ.
Ïðèìå÷àíèå: Åñëè èñòî÷íèêè âõîäíîé/âûõîäíîé ìîùíîñòè ñîåäèíÿþòñÿ ïî òèïó «çâåçäà-çâåçäà», òîãäà «íåéòðàëü» è «çåìëÿ» íå
äîëæíû ñîåäèíÿòüñÿ. Åñëè èñòî÷íèê âõîäíîé ìîùíîñòè èìååò VNG>0, óñòàíîâèòå èçîëÿöèîííûé òðàíñôîðìàòîð äî âõîäà ÑÁÏ
è èñòî÷íèêà âõîäíîé ìîùíîñòè, çàòåì ñîåäèíèòå «íåéòðàëü» è «çåìëþ» ÑÁÏ.
200706017 93-2688 SU manual 4C.indd 172200706017 93-2688 SU manual 4C.indd 172 11/29/2007 2:04:38 PM11/29/2007 2:04:38 PM

173
1
5
9
3
7
11
2
6
10
4
8
12
13
14
7 –
Ñõåìà ñîåäèíåíèé
Ñõåìà ñîåäèíåíèé
(ïðîäîëæåíèå)
(ïðîäîëæåíèå)
SU80KX è BP480V26 ïîêàçàíû â äåìîíñòðàöèîííîì âèäå, òî÷íûå ñïåöèôèêàöèè ñìîòðèòå â äîêóìåíòàöèè áàòàðåéíîãî êîðïóñà.
7-3 Ñõåìà êëåììíîé êîëîäêè ÑÁÏ
7-3 Ñõåìà êëåììíîé êîëîäêè ÑÁÏ
7-4 Ñõåìà ñîåäèíåíèé êîðïóñà âíåøíåé áàòàðåè
7-4 Ñõåìà ñîåäèíåíèé êîðïóñà âíåøíåé áàòàðåè
âûõîä
âûõîä
Âûâîäû çàçåìëåíèÿ
Âûâîäû çàçåìëåíèÿ
RRR
SSS
TTT
NNN+– N
Âûõîä
Âûõîä
Áàéïàñíûé
Áàéïàñíûé
âõîä
âõîä
Ïîäêëþ÷åíèå
Ïîäêëþ÷åíèå
âíåøíåé áàòàðåè
âíåøíåé áàòàðåè
+
N
–
+
N
–
Ïåðåêëþ÷àòåëü íà êîðï
Ïåðåêëþ÷àòåëü íà êîðï
óñå âíåøíåé áàòàðåè
óñå âíåøíåé áàòàðåè
200706017 93-2688 SU manual 4C.indd 173200706017 93-2688 SU manual 4C.indd 173 11/29/2007 2:04:38 PM11/29/2007 2:04:38 PM

174
1
5
9
3
7
11
2
6
10
4
8
12
13
14
7 –
Ñõåìà ñîåäèíåíèé
Ñõåìà ñîåäèíåíèé
(ïðîäîëæåíèå)
(ïðîäîëæåíèå)
7-4 Ñõåìà ñîåäèíåíèé êîðïóñà âíåøíåé áàòàðåè
7-4 Ñõåìà ñîåäèíåíèé êîðïóñà âíåøíåé áàòàðåè
(ïðîäîëæåíèå)
(ïðîäîëæåíèå)
7-5 Äàííûå ïî ýëåêòðè÷åñêèì è êàáåëüíûì ïîäêëþ÷åíèÿì
7-5 Äàííûå ïî ýëåêòðè÷åñêèì è êàáåëüíûì ïîäêëþ÷åíèÿì
Êëàññ ïðåðûâàòåëåé Êëàññ Êëàññ êàáåëÿ
Êëàññ ïðåðûâàòåëåé Êëàññ Êëàññ êàáåëÿ
âõîäà/âûõîäà ïðåäîõðàíèòåëåé âõîäà/âûõîäà
âõîäà/âûõîäà ïðåäîõðàíèòåëåé âõîäà/âûõîäà
Ìîäåëü Âõîä Âûõîä è ðåçåðâà áàòàðåè è ðåçåðâà
Ìîäåëü Âõîä Âûõîä è ðåçåðâà áàòàðåè è ðåçåðâà
SU20KX
SU20KX 220/380Â, 230/400Â 220/380Â, 230/400Â
ëèáî 240/415Â AC, 3 Ø, ëèáî 240/415Â AC, 3 Ø, 50A 60A 14 mm2
4-ïðîâîäà + çåìëÿ, 4-ïðîâîäà + çåìëÿ,
ïîêëþ÷åíèå ïî ïîêëþ÷åíèå ïî
ñõåìå çâåçäà ñõåìå çâåçäà
SU40KX
SU40KX 220/380Â, 230/400Â 220/380Â, 230/400Â
ëèáî 240/415Â AC, 3 Ø, ëèáî 240/415Â AC, 3 Ø, 75A 120A 14 mm2
4-ïðîâîäà + çåìëÿ, 4-ïðîâîäà + çåìëÿ,
ïîêëþ÷åíèå ïî ïîêëþ÷åíèå ïî
ñõåìå çâåçäà ñõåìå çâåçäà
SU60KX
SU60KX 220/380Â, 230/400Â 220/380Â, 230/400Â
ëèáî 240/415Â AC, 3 Ø, ëèáî 240/415Â AC, 3 Ø, 125A 160A 22 mm2
4-ïðîâîäà + çåìëÿ, 4-ïðîâîäà + çåìëÿ,
ïîêëþ÷åíèå ïî ïîêëþ÷åíèå ïî
ñõåìå çâåçäà ñõåìå çâåçäà
SU80KX
SU80KX 220/380Â, 230/400Â 220/380Â, 230/400Â
ëèáî 240/415Â AC, 3 Ø, ëèáî 240/415Â AC, 3 Ø, 150A 220A 38 mm2
4-ïðîâîäà + çåìëÿ, 4-ïðîâîäà + çåìëÿ,
ïîêëþ÷åíèå ïî ïîêëþ÷åíèå ïî
ñõåìå çâåçäà ñõåìå çâåçäà
Áàéïàñíûé âõîä
Áàéïàñíûé âõîä
Âûõîä
Âûõîä
CA/CC CC/CA
Ãëàâíûé âûõîä
Ãëàâíûé âûõîä
200706017 93-2688 SU manual 4C.indd 174200706017 93-2688 SU manual 4C.indd 174 11/29/2007 2:04:40 PM11/29/2007 2:04:40 PM

175
1
5
9
3
7
11
2
6
10
4
8
12
13
14
7 –
Ñõåìà ñîåäèíåíèé
Ñõåìà ñîåäèíåíèé
(ïðîäîëæåíèå)
(ïðîäîëæåíèå)
7-6 Ñõåìà ñîåäèíåíèé êîðïóñà âíåøíåé áàòàðåè
7-6 Ñõåìà ñîåäèíåíèé êîðïóñà âíåøíåé áàòàðåè
Ïðåäóïðåæäåíèå: Êîðïóñû âíåøíåé áàòàðåè ìîãóò èìåòü âàðèàíòû â êîíñòðóêöèè. Ïðî÷èòàéòå äîêóìåíòàöèþ ê êîðïóñó âíåøíåé
Ïðåäóïðåæäåíèå: Êîðïóñû âíåøíåé áàòàðåè ìîãóò èìåòü âàðèàíòû â êîíñòðóêöèè. Ïðî÷èòàéòå äîêóìåíòàöèþ ê êîðïóñó âíåøíåé
áàòàðåè äî íà÷àëà âûïîëíåíèÿ ïîäêëþ÷åíèé ê ÑÁÏ. Èñïîëüçóéòå òîëüêî ýëåêòðè÷åñêèå øêàôû ñ âíåøíåé áàòàðååé, êîòîðûå
áàòàðåè äî íà÷àëà âûïîëíåíèÿ ïîäêëþ÷åíèé ê ÑÁÏ. Èñïîëüçóéòå òîëüêî ýëåêòðè÷åñêèå øêàôû ñ âíåøíåé áàòàðååé, êîòîðûå
áûëè îäîáðåíû êîìïàíèåé «Òðèï Ëàéò».
áûëè îäîáðåíû êîìïàíèåé «Òðèï Ëàéò».
Ïðèìå÷àíèå: Âíåøíèé áàòàðåéíûé êîðïóñ íåîáõîäèì äëÿ ìîäåëåé SU60KX è SU80KX. Îí ÿâëÿåòñÿ äîïîëíèòåëüíûì â ìîäåëÿõ
SU20KX è SU40KX. Ñâÿæèòåñü ñ ôèðìîé «Òðèï Ëàéò» äëÿ èíôîðìàöèè ïî çàêàçó âíåøíåãî áàòàðåéíîãî êîðïóñà.
Äåàêòèâèðóéòå âñå èñòî÷íèêè âõîäíîé è âûõîäíîé ìîùíîñòè (ïåðåìåííîãî è ïîñòîÿííîãî òîêà) ÑÁÏ è âíåøíåãî
áàòàðåéíîãî êîðïóñà è óáåäèòåñü, ÷òî âûêëþ÷àòåëü âíåøíåé
áàòàðåè A íàõîäèòñÿ â ïîëîæåíèè OFF. (Åñëè ÑÁÏ óæå
ïîäêëþ÷åíà ê èñòî÷íèêó ïåðåìåííîãî òîêà, ñì.
Ðàçäåë 9-6
Ðàçäåë 9-6
äëÿ èíñòðóêöèé ïî åãî âûêëþ÷åíèþ.)
Ñíèìèòå èçîëÿöèþ íà êëåììíîé êîëîäêå ÑÁÏ è âíåøíåãî áàòàðåéíîãî êîðïóñà.
Ïîäêëþ÷èòå êëåììû âíåøíåãî áàòàðåéíîãî êîðïóñà (ïëþñ, íåéòðàëü è ìèíóñ) ÑÁÏ ê ñîîòâåòñòâóþùèì âûâîäàì
(ïëþñà, íåéòðàëè è ìèíóñà) âíåøíåé áàòàðåè ñèñòåìû
áåñïåðåáîéíîãî ïèòàíèÿ. Ñì. Ðàçäåë 7-3 ñõåìû êëåììíîé
êîëîäêè â äîêóìåíòàöèè âíåøíåãî áàòàðåéíîãî êîðïóñà.
Ñì.
Ðàçäåë 7-4
Ðàçäåë 7-4 äëÿ ñõåì êàáåëüíûõ ñîåäèíåíèé. Ñì.
Ðàçäåë
Ðàçäåë
7-5
7-5 äëÿ òðåáîâàíèé ê êëàññó êàáåëåé. Ïðîâîäà çàùèùàþòñÿ
ãèáêèìè êàáåëåïðîâîäàìè è ïðîâîäÿòñÿ ÷åðåç êîëüöåâûå
âûòàëêèâàòåëè íà ùèòå êëåììíîé êîëîäêè.
Ïðåäóïðåæäåíèå:
Ïðåäóïðåæäåíèå:
Ñîáëþäàéòå ïîëÿðíîñòü, ïîäêëþ÷àÿ ìèíóñ íà ìèíóñ è
Ñîáëþäàéòå ïîëÿðíîñòü, ïîäêëþ÷àÿ ìèíóñ íà ìèíóñ è
ïëþñ íà ïëþñ. Íåñîáëþäåíèå ïîëÿðíîñòè ìîæåò ïîâðåäèòü
ïëþñ íà ïëþñ. Íåñîáëþäåíèå ïîëÿðíîñòè ìîæåò ïîâðåäèòü
ÑÁÏ, ñîçäàâàÿ ðèñê ñåðüåçíîãî òðàâìèðîâàíèÿ ïåðñîíàëà
ÑÁÏ, ñîçäàâàÿ ðèñê ñåðüåçíîãî òðàâìèðîâàíèÿ ïåðñîíàëà
è ïîð÷è èìóùåñòâà.
è ïîð÷è èìóùåñòâà.
Ñîåäèíèòå âûâîä çàçåìëåíèÿ A âíåøíåãî áàòàðåéíîãî
êîðïóñà ñ ñîîòâåòñòâóþùèì âûâîäîì çàçåìëåíèÿ B ÑÁÏ ñ
ïîìîùüþ çàçåìëÿþùåãî êàáåëÿ ñòàíäàðòà 4 ÀÑÏ (5.189 ìì).
Êàáåëü çàçåìëåíèÿ äîëæåí áûòü ïîñòîÿííî ïîäêëþ÷åí.
Ñîåäèíèòå âûâîä çàçåìëåíèÿ A ÑÁÏ ñ ñîîòâåòñòâóþùèì
âûâîäîì íà çåìëþ B â ïîìåùåíèè ñ ïîìîùüþ
çàçåìëÿþùåãî êàáåëÿ ñòàíäàðòà 4 ÀÑÏ (5.189 ìì). Êàáåëü
çàçåìëåíèÿ äîëæåí áûòü ïîñòîÿííî ïîäêëþ÷åí.
Ïîñòàâüòå èçîëÿöèîííûé ùèò êëåììíîé êîëîäêè âíåøíåãî áàòàðåéíîãî êîðïóñà íà ìåñòî. Åñëè Âû íå ïëàíèðóåòå
âûïîëíèòü ïîäêëþ÷åíèÿ âõîäà/âûõîäà ïåðåìåííîãî òîêà â
ÑÁÏ íà ýòîò ðàç, ïîñòàâüòå èçîëÿöèîííûé ùèò êëåììíîé
êîëîäêè ÑÁÏ íà ìåñòî.
1
1
2
4
2
3
65
3
4
5
6
+
N
–
+
N
–
+
N
–
A
A
B
B
A
200706017 93-2688 SU manual 4C.indd 175200706017 93-2688 SU manual 4C.indd 175 11/29/2007 2:04:41 PM11/29/2007 2:04:41 PM

176
1
5
9
3
7
11
2
6
10
4
8
12
13
14
7 –
Ñõåìà ñîåäèíåíèé
Ñõåìà ñîåäèíåíèé
(ïðîäîëæåíèå)
(ïðîäîëæåíèå)
7-7 Ïîäêëþ÷åíèå âõîäà/âûõîäà ïåðåìåííîãî òîêà
7-7 Ïîäêëþ÷åíèå âõîäà/âûõîäà ïåðåìåííîãî òîêà
(îäèíàðíàÿ ÑÁÏ)
(îäèíàðíàÿ ÑÁÏ)
Ïîñëå òîãî, êàê Âû äåàêòèâèðîâàëè âñå èñòî÷íèêè âõîäíîé è âûõîäíîé ìîùíîñòè (ïåðåìåííîãî è ïîñòîÿííîãî òîêà)
ÑÁÏ, ñíèìèòå èçîëÿöèþ êëåììíîé êîëîäêè ñèñòåìû.
Åñëè Âû íå âûïîëíèëè ïîäêëþ÷åíèå êàáåëÿ çàçåìëåíèÿ â
Ðàçäåëå 7-6
Ðàçäåëå 7-6, ñîåäèíèòå âûâîä çàçåìëåíèÿ A ÑÁÏ ñ
ñîîòâåòñòâóþùèì âûâîäîì íà çåìëþ B â ïîìåùåíèè ñ
ïîìîùüþ çàçåìëÿþùåãî êàáåëÿ ñòàíäàðòà 4 ÀÑÏ (5.189 ìì).
Êàáåëü çàçåìëåíèÿ äîëæåí áûòü ïîñòîÿííî ïîäêëþ÷åí.
Ñíèìèòå äåðæàòåëè íà ëèöåâîé ïàíåëè ÑÁÏ, ÷òîáû ïîëó÷èòü äîñòóï ê âûêëþ÷àòåëÿì ñèñòåìû.
Âî-ïåðâûõ, óáåäèòåñü, ÷òî ãëàâíûé âûêëþ÷àòåëü
âõîäà A è âûêëþ÷àòåëü áàéïàñíîãî âõîäà B íàõîäÿòñÿ â
ïîëîæåíèè OFF. Âî-âòîðûõ, óáåäèòåñü, ÷òî ðó÷íîé
ïåðåêëþ÷àòåëü áàéïàñíîãî âõîäà C íàõîäèòñÿ â
ïîëîæåíèè OFF. Â-òðåòüèõ, óáåäèòåñü, ÷òî ïåðåêëþ÷àòåëü
âûõîäà D íàõîäèòñÿ â ïîëîæåíèè OFF.
Ïðîâåðüòå ôàçó êàæäîãî êàáåëÿ, çàòåì ïîäêëþ÷èòå èõ ñîãëàñíî ñõåìå êëåììíîé êîëîäêè ÑÁÏ â
Ðàçäåëå 7-3
Ðàçäåëå 7-3. Ñì.
Ðàçäåë 7-5
Ðàçäåë 7-5 äëÿ òðåáîâàíèé ê êëàññó êàáåëåé. Ïðîâîäà
çàùèùàþòñÿ ãèáêèìè êàáåëåïðîâîäàìè è ïðîâîäÿòñÿ ÷åðåç
êîëüöåâûå âûòàëêèâàòåëè íà ùèòå êëåììíîé êîëîäêè.
Ïðåäóïðåæäåíèå: Ñîáëþäàéòå ñîîòâåòñòâèå ïî ôàçå,
Ïðåäóïðåæäåíèå: Ñîáëþäàéòå ñîîòâåòñòâèå ïî ôàçå,
ïîäêëþ÷àÿ R íà R, S íà S, T íà T è N íà N. Íåñîáëþäåíèå
ïîäêëþ÷àÿ R íà R, S íà S, T íà T è N íà N. Íåñîáëþäåíèå
ñîîòâåòñòâèÿ ïî ôàçå ìîæåò ïîâðåäèòü ÑÁÏ, ñîçäàâàÿ ðèñê
ñîîòâåòñòâèÿ ïî ôàçå ìîæåò ïîâðåäèòü ÑÁÏ, ñîçäàâàÿ ðèñê
ñåðüåçíîãî òðàâìèðîâàíèÿ ïåðñîíàëà è ïîð÷è èìóùåñòâà.
ñåðüåçíîãî òðàâìèðîâàíèÿ ïåðñîíàëà è ïîð÷è èìóùåñòâà.
Ïîñòàâüòå èçîëÿöèîííûé ùèò êëåììíîé êîëîäêè ÑÁÏ íà ìåñòî.
1
1
2
4
5
2
3
3
4
5
A
B
+
N
–
+
N
–
R S T
N
R S T
N
R S T
N
D B AC
200706017 93-2688 SU manual 4C.indd 176200706017 93-2688 SU manual 4C.indd 176 11/29/2007 2:04:43 PM11/29/2007 2:04:43 PM

177
1
5
9
3
7
11
2
6
10
4
8
12
13
14
7 –
Ñõåìà ñîåäèíåíèé
Ñõåìà ñîåäèíåíèé
(ïðîäîëæåíèå)
(ïðîäîëæåíèå)
7-8 Ïîäêëþ÷åíèå âõîäà/âûõîäà ïåðåìåííîãî òîêà (ïàðàëëåëüíûå ÑÁÏ – îäèí âõîä)
7-8 Ïîäêëþ÷åíèå âõîäà/âûõîäà ïåðåìåííîãî òîêà (ïàðàëëåëüíûå ÑÁÏ – îäèí âõîä)
Ïðåäóïðåæäåíèÿ ïî ïîäêëþ÷åíèþ ïàðàëëåëüíûõ ðåçåðâíûõ ñè
Ïðåäóïðåæäåíèÿ ïî ïîäêëþ÷åíèþ ïàðàëëåëüíûõ ðåçåðâíûõ ñè
ñòåì:
ñòåì:
• Îáùàÿ äëèíà êàáåëÿ âõîäà äîëæíà áûòü ðàâíà îáùåé
Îáùàÿ äëèíà êàáåëÿ âõîäà äîëæíà áûòü ðàâíà îáùåé
äëèíå êàáåëÿ âûõîäà âî èçáåæàíèå íåñèììåòðè÷íîãî
äëèíå êàáåëÿ âûõîäà âî èçáåæàíèå íåñèììåòðè÷íîãî
ðàñïðåäåëåíèÿ íàãðóçêè ìåæäó äâóìÿ ÑÁÏ â ðåçåðâíîì
ðàñïðåäåëåíèÿ íàãðóçêè ìåæäó äâóìÿ ÑÁÏ â ðåçåðâíîì
ðåæèìå (òàêèì îáðàçîì, Res1 + OP1 = Res2 + OP2;
ðåæèìå (òàêèì îáðàçîì, Res1 + OP1 = Res2 + OP2;
îòêëîíåíèå <10%).
îòêëîíåíèå <10%).
• Ñèñòåìà ïàðàëëåëüíîãî ðåçåðâà ïîääåðæèâàåò 2 ÑÁÏ
Ñèñòåìà ïàðàëëåëüíîãî ðåçåðâà ïîääåðæèâàåò 2 ÑÁÏ
(ðåçåðâèðîâàíèå òèïà 1+1). Íå ñëåäóåò âêëþ÷àòü â ñèñòåìó
(ðåçåðâèðîâàíèå òèïà 1+1). Íå ñëåäóåò âêëþ÷àòü â ñèñòåìó
ïàðàëëåëüíîãî ðåçåðâà áîëåå äâóõ ÑÁÏ.
ïàðàëëåëüíîãî ðåçåðâà áîëåå äâóõ ÑÁÏ.
• Ñèñòåìû áåñïåðåáîéíîãî ïèòàíèÿ äëÿ ïàðàëëåëüíîãî
Ñèñòåìû áåñïåðåáîéíîãî ïèòàíèÿ äëÿ ïàðàëëåëüíîãî
ïîäêëþ÷åíèÿ äîëæíû èìåòü èäåíòè÷íûé íîìèíàë è
ïîäêëþ÷åíèÿ äîëæíû èìåòü èäåíòè÷íûé íîìèíàë è
ìîùíîñòü. Íåñîáëþäåíèå ýòîé ðåêîìåíäàöèè ìîæåò
ìîùíîñòü. Íåñîáëþäåíèå ýòîé ðåêîìåíäàöèè ìîæåò
ïîâðåäèòü ÑÁÏ, ñîçäàâàÿ ðèñê ñåðüåçíîãî òðàâìèðîâàíèÿ
ïîâðåäèòü ÑÁÏ, ñîçäàâàÿ ðèñê ñåðüåçíîãî òðàâìèðîâàíèÿ
ïåðñîíàëà è ïîð÷è èìóùåñòâà.
ïåðñîíàëà è ïîð÷è èìóùåñòâà.
Âûïîëíèòå øàãè
Ðàçäåëà 7-7
Ðàçäåëà 7-7, ñîåäèíèâ êàáåëè ÑÁÏ, êàê
ïîêàçàíî íà ñõåìå.
Ïîäêëþ÷èòå êàáåëü äëÿ ïàðàëëåëüíîãî ðåçåðâà A
(â êîìïëåêòå) â ïîðò ïàðàëëåëüíîãî ðåçåðâà B
êàæäîãî èç ÑÁÏ.
7-9 Ïîäêëþ÷åíèå âõîäà/âûõîäà ïåðåìåííîãî òîêà (ïàðàëëåëüíûå ÑÁÏ – äâà âõîäà)
7-9 Ïîäêëþ÷åíèå âõîäà/âûõîäà ïåðåìåííîãî òîêà (ïàðàëëåëüíûå ÑÁÏ – äâà âõîäà)
Ïðåäóïðåæäåíèÿ ïî ïîäêëþ÷åíèþ ïàðàëëåëüíûõ ðåçåðâíûõ
Ïðåäóïðåæäåíèÿ ïî ïîäêëþ÷åíèþ ïàðàëëåëüíûõ ðåçåðâíûõ
ñèñòåì:
ñèñòåì:
• Îáùàÿ äëèíà êàáåëÿ âõîäà äîëæíà áûòü ðàâíà îáùåé
Îáùàÿ äëèíà êàáåëÿ âõîäà äîëæíà áûòü ðàâíà îáùåé
äëèíå êàáåëÿ âûõîäà âî èçáåæàíèå íåñèììåòðè÷íîãî
äëèíå êàáåëÿ âûõîäà âî èçáåæàíèå íåñèììåòðè÷íîãî
ðàñïðåäåëåíèÿ íàãðóçêè ìåæäó äâóìÿ ÑÁÏ â ðåçåðâíîì
ðàñïðåäåëåíèÿ íàãðóçêè ìåæäó äâóìÿ ÑÁÏ â ðåçåðâíîì
ðåæèìå (òàêèì îáðàçîì, Res1 + OP1 = Res2 + OP2;
ðåæèìå (òàêèì îáðàçîì, Res1 + OP1 = Res2 + OP2;
îòêëîíåíèå <10%).
îòêëîíåíèå <10%).
• Ñèñòåìà ïàðàëëåëüíîãî ðåçåðâèðîâàíèÿ ïîääåðæèâàåò
Ñèñòåìà ïàðàëëåëüíîãî ðåçåðâèðîâàíèÿ ïîääåðæèâàåò
2 ÑÁÏ (ðåçåðâèðîâàíèå òèïà 1+1). Íå ñëåäóåò âêëþ÷àòü
2 ÑÁÏ (ðåçåðâèðîâàíèå òèïà 1+1). Íå ñëåäóåò âêëþ÷àòü
â ñèñòåìó ïàðàëëåëüíîãî ðåçåðâà áîëåå äâóõ ÑÁÏ.
â ñèñòåìó ïàðàëëåëüíîãî ðåçåðâà áîëåå äâóõ ÑÁÏ.
• Ñèñòåìû áåñïåðåáîéíîãî ïèòàíèÿ äëÿ ïàðàëëåëüíîãî
Ñèñòåìû áåñïåðåáîéíîãî ïèòàíèÿ äëÿ ïàðàëëåëüíîãî
ïîäêëþ÷åíèÿ äîëæíû èìåòü èäåíòè÷íûé íîìèíàë è
ïîäêëþ÷åíèÿ äîëæíû èìåòü èäåíòè÷íûé íîìèíàë è
ìîùíîñòü. Íåñîáëþäåíèå ýòîé ðåêîìåíäàöèè ìîæåò
ìîùíîñòü. Íåñîáëþäåíèå ýòîé ðåêîìåíäàöèè ìîæåò
ïîâðåäèòü ÑÁÏ, ñîçäàâàÿ ðèñê ñåðüåçíîãî
ïîâðåäèòü ÑÁÏ, ñîçäàâàÿ ðèñê ñåðüåçíîãî
òðàâìèðîâàíèÿ ïåðñîíàëà è ïîð÷è èìóùåñòâà.
òðàâìèðîâàíèÿ ïåðñîíàëà è ïîð÷è èìóùåñòâà.
Âûïîëíèòå øàãè
Ðàçäåëà 7-7
Ðàçäåëà 7-7, ñîåäèíèâ êàáåëè ÑÁÏ, êàê
ïîêàçàíî íà ñõåìå.
Ïîäêëþ÷èòå êàáåëü äëÿ ïàðàëëåëüíîãî ðåçåðâà A
(â êîìïëåêòå) â ïîðò ïàðàëëåëüíîãî ðåçåðâà B êàæäîãî
èç ÑÁÏ.
1
1
2
2
2
2
1
1
B
B
A
B
B
A
200706017 93-2688 SU manual 4C.indd 177200706017 93-2688 SU manual 4C.indd 177 11/29/2007 2:04:44 PM11/29/2007 2:04:44 PM

178
1
5
9
3
7
11
2
6
10
4
8
12
13
14
8 –
Ðàáî÷èå ðåæèìû
Ðàáî÷èå ðåæèìû
 äàííîì ðàçäåëå ïðèâîäèòñÿ îïèñàíèå ðàáî÷èõ ðåæèìîâ ñèñòåìû áåñïåðåáîéíîãî ïèòàíèÿ. Äëÿ áîëåå ïîäðîáíîé èíôîðìàöèè î
ïåðåêëþ÷åíèè ðàáî÷èõ ðåæèìîâ, îáðàòèòåñü ê
Ðàçäåëó 9 – Çàïóñê, àâòîìàòè÷åñêîå âûêëþ÷åíèå è ðàáîòà â áàéïàñíîì ðåæèìå
Ðàçäåëó 9 – Çàïóñê, àâòîìàòè÷åñêîå âûêëþ÷åíèå è ðàáîòà â áàéïàñíîì ðåæèìå.
8-1 Èíòåðàêòèâíûé (íîðìàëüíûé) ðåæèì (îäèíàðíàÿ ÑÁÏ)
8-1 Èíòåðàêòèâíûé (íîðìàëüíûé) ðåæèì (îäèíàðíàÿ ÑÁÏ)
 èíòåðàêòèâíîì (íîðìàëüíîì) ðåæèìå, âûïðÿìèòåëü ÑÁÏ
ïðåîáðàçóåò âõîäÿùèé ïåðåìåííûé òîê â ïîñòîÿííûé, êîòîðûé
çàðÿæàåò áàòàðåè è ïèòàåò ïðåîáðàçîâàòåëü ñèñòåìû.
Ïðåîáðàçîâàòåëü ïðåîáðàçóåò ïîñòîÿííûé òîê â
îòðåãóëèðîâàííóþ, ÷èñòóþ ñèíóñîèäó ïåðåìåííîãî òîêà, êîòîðàÿ
îáåñïå÷èâàåò ðàáîòó ïîäêëþ÷åííîãî îáîðóäîâàíèÿ. Äàííàÿ
òåõíîëîãèÿ äâîéíîãî ïðåîáðàçîâàíèÿ òîêà èçîëèðóåò
ïîäêëþ÷àåìîå îáîðóäîâàíèå îò ïðîáëåì ñ ýëåêòðîïèòàíèåì,
ãàðàíòèðóÿ, ÷òî íà îáîðóäîâàíèå áåñïåðåáîéíî ïîäàåòñÿ òîê ñ
èäåàëüíûìè õàðàêòåðèñòèêàìè.
8-2 Ðåæèì ðàáîòû îò ðåçåðâíîé áàòàðåè (îäèíàðíàÿ ÑÁÏ)
8-2 Ðåæèì ðàáîòû îò ðåçåðâíîé áàòàðåè (îäèíàðíàÿ ÑÁÏ)
Âî âðåìÿ àâàðèé ëèáî äðóãèõ ÷ðåçâû÷àéíûõ ñèòóàöèé â ñèñòåìå
ýíåðãîñíàáæåíèÿ ÑÁÏ àâòîìàòè÷åñêè ïåðåõîäèò èç íîðìàëüíîãî
ðåæèìà â ðåæèì ðàáîòû îò ðåçåðâíîé áàòàðåè. Áàòàðåè ÑÁÏ
(âíóòðåííÿÿ è/èëè âíåøíÿÿ) ïîäàþò ïîñòîÿííûé òîê íà
ïðåîáðàçîâàòåëü. Ïðåîáðàçîâàòåëü ïðåîáðàçóåò ïîñòîÿííûé òîê
â îòðåãóëèðîâàííóþ, ÷èñòóþ ñèíóñîèäó ïåðåìåííîãî òîêà,
êîòîðàÿ îáåñïå÷èâàåò ðàáîòó ïîäêëþ÷åííîãî îáîðóäîâàíèÿ.
8-3 Àâòîìàòè÷åñêèé áàéïàñíûé ðåæèì (îäèíàðíàÿ ÑÁÏ)
8-3 Àâòîìàòè÷åñêèé áàéïàñíûé ðåæèì (îäèíàðíàÿ ÑÁÏ)
Åñëè ïðîèñõîäèò íàðóøåíèå ðàáîòû ïðåîáðàçîâàòåëÿ èç-çà
ïðåâûøåíèÿ òåìïåðàòóðû, ïåðåãðóçêè, çàêîðà÷èâàíèÿ íà âûõîäå,
ïðîáëåì ñ íàïðÿæåíèåì ëèáî áàòàðååé, èíâåðòåð àâòîìàòè÷åñêè
îòêëþ÷àåòñÿ. ÑÁÏ îïðåäåëÿåò áàéïàñíûé (ðåçåðâíûé) èñòî÷íèê
ïèòàíèÿ ñ íîðìàëüíûìè õàðàêòåðèñòèêàìè, çàòåì ñèñòåìà
àâòîìàòè÷åñêè ïåðåêëþ÷àåòñÿ â áàéïàñíûé ðåæèì, ïðîäîëæàÿ
ñíàáæàòü ïèòàíèåì ïîäêëþ÷åííîå îáîðóäîâàíèå. Ïðè
óñòðàíåíèè âñåõ ïðîáëåì, ÑÁÏ ïåðåêëþ÷àåòñÿ îáðàòíî â
èíòåðàêòèâíûé (íîðìàëüíûé) ðåæèì.
8-4 Ðó÷íîé áàéïàñíûé ðåæèì (îäèíàðíàÿ ÑÁÏ)
8-4 Ðó÷íîé áàéïàñíûé ðåæèì (îäèíàðíàÿ ÑÁÏ)
Åñëè ÑÁÏ òðåáóåòñÿ òåõíè÷åñêîå îáñëóæèâàíèå ëèáî ðåìîíò,
Âû ìîæåòå îáâåñòè ñèñòåìó è àêòèâèðîâàòü áàéïàñíûé
(ðåçåðâíûé) èñòî÷íèê ïèòàíèÿ âðó÷íóþ. Ïîñëå òîãî, êàê
óáåäèòåñü, ÷òî áàéïàñíûé (ðåçåðâíûé) èñòî÷íèê ïèòàíèÿ
ðàáîòàåò, ïåðåêëþ÷èòå ÑÁÏ â ðó÷íîé áàéïàñíûé ðåæèì. Ýòî
ïîçâîëèò òåõíèêàì âûïîëíèòü ðàáîòû ïî îáñëóæèâàíèþ ëèáî
ðåìîíòó, íå ïðåðûâàÿ ïîäà÷ó ïåðåìåííîãî òîêà íà
ïîäêëþ÷åííîå îáîðóäîâàíèå.
Ïðåäóïðåæäåíèå: ÑÁÏ äîëæíà
Ïðåäóïðåæäåíèå: ÑÁÏ äîëæíà
áûòü ïîëíîñòüþ äåàêòèâèðîâàíà äî íà÷àëà ðàáîò ïî
áûòü ïîëíîñòüþ äåàêòèâèðîâàíà äî íà÷àëà ðàáîò ïî
îáñëóæèâàíèþ ëèáî ðåìîíòó, å¸ ñëåäóåò ïîëíîñòüþ îáåñòî÷èòü
îáñëóæèâàíèþ ëèáî ðåìîíòó, å¸ ñëåäóåò ïîëíîñòüþ îáåñòî÷èòü
ïîñëå ïåðåâîäà â ðó÷íîé áàéïàñíûé ðåæèì.
ïîñëå ïåðåâîäà â ðó÷íîé áàéïàñíûé ðåæèì.
200706017 93-2688 SU manual 4C.indd 178200706017 93-2688 SU manual 4C.indd 178 11/29/2007 2:04:46 PM11/29/2007 2:04:46 PM

179
1
5
9
3
7
11
2
6
10
4
8
12
13
14
8 –
Ðàáî÷èå ðåæèìû
Ðàáî÷èå ðåæèìû
(ïðîäîëæåíèå)
(ïðîäîëæåíèå)
8-5 Èíòåðàêòèâíûé (íîðìàëüíûé) ðåæèì (ïàðàëëåëüíûå ÑÁÏ)
8-5 Èíòåðàêòèâíûé (íîðìàëüíûé) ðåæèì (ïàðàëëåëüíûå ÑÁÏ)
Ïàðàëëåëüíûå ðåçåðâíûå áëîêè (1+1) îáåñïå÷èâàåò ðåçåðâ ÑÁÏ
ëèáî óâåëè÷èâàþò ìîùíîñòü ñèñòåìû. Ïðè ïàðàëëåëüíîì
ðåçåðâå îáùàÿ íàãðóçêà äåëèòñÿ íà äâå ñèñòåìû áåñïåðåáîéíîãî
ïèòàíèÿ. Åñëè ïðîèñõîäèò ñáîé ðàáîòû îäíîé èç ÑÁÏ, îáùàÿ
ïîäêëþ÷åííàÿ íàãðóçêà áóäåò ïîääåðæèâàòüñÿ ÑÁÏ, îñòàâøåéñÿ
â ðàáîòå. Åñëè îáùàÿ íàãðóçêà ïðåâûñèò ìîùíîñòü ÑÁÏ,
îñòàâøåéñÿ â ðàáîòå, ñèñòåìà ïåðåéäåò â àâòîìàòè÷åñêèé
áàéïàñíûé ðåæèì.
8-6 Ðåæèì ðàáîòû ðåçåðâíîé áàòàðåè (ïàðàëëåëüíûå ÑÁÏ)
8-6 Ðåæèì ðàáîòû ðåçåðâíîé áàòàðåè (ïàðàëëåëüíûå ÑÁÏ)
Ñõîäåí ñ ðåæèìîì ðàáîòû ðåçåðâíîé áàòàðåè äëÿ îäèíàðíîé
ÑÁÏ (
Ðàçäåë 8-2
Ðàçäåë 8-2), êðîìå òîãî ôàêòà, ÷òî îáùàÿ ïîäêëþ÷åííàÿ
íàãðóçêà äåëèòñÿ íà ïàðàëëåëüíûå (1+1) ÑÁÏ.
8-7 Modo de Derivación Automática (UPS en Paralelo)
8-7 Modo de Derivación Automática (UPS en Paralelo)
Ñõîäåí ñ àâòîìàòè÷åñêèì áàéïàñíûì ðåæèìîì äëÿ îäèíàðíîé
ÑÁÏ (
Ðàçäåë 8-3
Ðàçäåë 8-3), òîëüêî äëÿ ïàðàëëåëüíûõ (1+1) ÑÁÏ.
200706017 93-2688 SU manual 4C.indd 179200706017 93-2688 SU manual 4C.indd 179 11/29/2007 2:04:46 PM11/29/2007 2:04:46 PM

180
1
5
9
3
7
11
2
6
10
4
8
12
13
14
8 –
Ðàáî÷èå ðåæèìû
Ðàáî÷èå ðåæèìû
(ïðîäîëæåíèå)
(ïðîäîëæåíèå)
8-8 Ðó÷íîé áàéïàñíûé ðåæèì (ïàðàëëåëüíûå ÑÁÏ)
8-8 Ðó÷íîé áàéïàñíûé ðåæèì (ïàðàëëåëüíûå ÑÁÏ)
Ñõîäåí ñ ðó÷íûì áàéïàñíûì ðåæèìîì äëÿ îäèíàðíîé ÑÁÏ
(
Ðàçäåë 8-4
Ðàçäåë 8-4), òîëüêî äëÿ ïàðàëëåëüíûõ (1+1) ÑÁÏ. Ïðèìå÷àíèå:
Îáå ñèñòåìû äîëæíû áûòü ïåðåâåäåíû â ðó÷íîé îáâîäíîé
ðåæèì.
8-9 Ðåæèì ðàáîòû ãîðÿ÷åãî ðåçåðâà (ïàðàëëåëüíûå ÑÁÏ)
8-9 Ðåæèì ðàáîòû ãîðÿ÷åãî ðåçåðâà (ïàðàëëåëüíûå ÑÁÏ)
Äëÿ äîïîëíèòåëüíîé çàùèòû îò ñáîåâ ñèñòåìû ðåçåðâíàÿ ÑÁÏ
ðàáîòàåò êàê áàéïàñíûé èñòî÷íèê ïèòàíèÿ äëÿ ãëàâíîé ÑÁÏ.
200706017 93-2688 SU manual 4C.indd 180200706017 93-2688 SU manual 4C.indd 180 11/29/2007 2:04:47 PM11/29/2007 2:04:47 PM

181
1
5
9
3
7
11
2
6
10
4
8
12
13
14
9 –
Çàïóñê, àâòîìàòè÷åñêîå âûêëþ÷åíèå è ðàáîòà â áàéïàñíîì ðåæèìå
Çàïóñê, àâòîìàòè÷åñêîå âûêëþ÷åíèå è ðàáîòà â áàéïàñíîì ðåæèìå
Ïðåäóïðåæäåíèå: Âûõîäíîå íàïðÿæåíèå ÑÁÏ óñòàíîâëåíî ïî óìîë÷àíèþ íà 220/380 Â. Åñëè Âàì íåîáõîäèìî âûõîäíîå
Ïðåäóïðåæäåíèå: Âûõîäíîå íàïðÿæåíèå ÑÁÏ óñòàíîâëåíî ïî óìîë÷àíèþ íà 220/380 Â. Åñëè Âàì íåîáõîäèìî âûõîäíîå
íàïðÿæåíèå â 230/400  ëèáî 240/415 Â, Âû äîëæíû èçìåíèòü çíà÷åíèå âûõîäíîãî íàïðÿæåíèÿ â ìåíþ íàñòðîéêè, îïèñàííîãî â
íàïðÿæåíèå â 230/400  ëèáî 240/415 Â, Âû äîëæíû èçìåíèòü çíà÷åíèå âûõîäíîãî íàïðÿæåíèÿ â ìåíþ íàñòðîéêè, îïèñàííîãî â
Ðàçäåëå 10-9
Ðàçäåëå 10-9
. Âû äîëæíû ïåðåâåñòè ÑÁÏ â áàéïàñíûé ðåæèì äî èçìåíåíèÿ çíà÷åíèÿ âûõîäíîãî íàïðÿæåíèÿ. Íå ïîäêëþ÷àéòå
. Âû äîëæíû ïåðåâåñòè ÑÁÏ â áàéïàñíûé ðåæèì äî èçìåíåíèÿ çíà÷åíèÿ âûõîäíîãî íàïðÿæåíèÿ. Íå ïîäêëþ÷àéòå
Âàøå îáîðóäîâàíèå ê âûõîäó ÑÁÏ äî âûïîëíåíèÿ íàñòðîéêè ñîîòâåòñòâóþùèõ õàðàêòåðèñòèê.
Âàøå îáîðóäîâàíèå ê âûõîäó ÑÁÏ äî âûïîëíåíèÿ íàñòðîéêè ñîîòâåòñòâóþùèõ õàðàêòåðèñòèê.
9-1 Ñõåìû ïàíåëè óïðàâëåíèÿ è âûêëþ÷àòåëåé
9-1 Ñõåìû ïàíåëè óïðàâëåíèÿ è âûêëþ÷àòåëåé
ÈÍÄÈÊÀÒÎÐ “NORMAL”/ÍÎÐÌÀËÜÍÎÉ ÐÀÁÎÒÛ
ÈÍÄÈÊÀÒÎÐ “NORMAL”/ÍÎÐÌÀËÜÍÎÉ ÐÀÁÎÒÛ
ÈÍÄÈÊÀÒÎÐ “BATTERY”/ÁÀÒÀÐÅß
ÈÍÄÈÊÀÒÎÐ “BATTERY”/ÁÀÒÀÐÅß
ÈÍÄÈÊÀÒÎÐ «ÁÀÉÏÀÑÍÛÉ ÐÅÆÈÌ»
ÈÍÄÈÊÀÒÎÐ «ÁÀÉÏÀÑÍÛÉ ÐÅÆÈÌ»
ÈÍÄÈÊÀÒÎÐ “FAULT”/ÑÁÎÉ ÑÈÑÒÅÌÛ:
ÈÍÄÈÊÀÒÎÐ “FAULT”/ÑÁÎÉ ÑÈÑÒÅÌÛ:
ÆÊ-ýêðàí ñîñòîÿíèÿ
ÆÊ-ýêðàí ñîñòîÿíèÿ
Êíîïêà “ESC”(Âûõîä)
Êíîïêà “ESC”(Âûõîä)
Êíîïêè ïðîêðóòêè (ââåðõ-âíèç) (
Êíîïêè ïðîêðóòêè (ââåðõ-âíèç) (
, è
, è
)
Êíîïêà «Enter» (Ââîä) (
Êíîïêà «Enter» (Ââîä) (
)
)
Êíîïêà «ON» (Âêëþ÷åíèå):
Êíîïêà «ON» (Âêëþ÷åíèå):
Êíîïêà «OFF» (Âûêëþ÷åíèå)
Êíîïêà «OFF» (Âûêëþ÷åíèå)
Êíîïêà “EPO” (Âûêëþ÷åíèå àâàðèéíîãî èñòî÷íèêà ïèòàíèÿ):
Êíîïêà “EPO” (Âûêëþ÷åíèå àâàðèéíîãî èñòî÷íèêà ïèòàíèÿ):
Ïåðåêëþ÷àòåëü âûõîäà
Ïåðåêëþ÷àòåëü âûõîäà
Ïåðåêëþ÷àòåëü â ðó÷íîé áàéïàñíûé ðåæèì
Ïåðåêëþ÷àòåëü â ðó÷íîé áàéïàñíûé ðåæèì
Ïåðåêëþ÷àòåëüâõîäà â áàéïàñíîì ðåæèìå
Ïåðåêëþ÷àòåëüâõîäà â áàéïàñíîì ðåæèìå
Àâòîìàòè÷åñêèé ïåðåêëþ÷àòåëü âõîäà îò îñíîâíîãî
Àâòîìàòè÷åñêèé ïåðåêëþ÷àòåëü âõîäà îò îñíîâíîãî
èñòî÷íèêà ïèòàíèÿ
èñòî÷íèêà ïèòàíèÿ
9-2 Ïðåäâàðèòåëüíàÿ ïðîâåðêà (îäèíàðíàÿ ÑÁÏ)
9-2 Ïðåäâàðèòåëüíàÿ ïðîâåðêà (îäèíàðíàÿ ÑÁÏ)
• Âñå êîììóòàöèîííûå ïåðåêëþ÷àòåëè äîëæíû áûòü âûêëþ÷åíû, âêëþ÷àÿ âûêëþ÷àòåëü íà âíåøíåì áàòàðåéíîì êîðïóñå
(ïðè íàëè÷èè).
• Óáåäèòåñü, ÷òî ìåæäó íåéòðàëüþ è çàçåìëåíèåì íåò íàïðÿæåíèÿ.
• Óáåäèòåñü, ÷òî âõîä ñ èñòî÷íèêà ïèòàíèÿ ñîîòâåòñòâóåò íîìèíàëó (íàïðÿæåíèþ, ÷àñòîòå è ôàçå) ÑÁÏ.
Ïðèìå÷àíèå: Ïîñëå çàïóñêà, ÑÁÏ âûïîëíèò ñàìîòåñòèðîâàíèå è âûâîäèò åãî ðåçóëüòàòû íà ÆÊ-ýêðàí. Ïîñëå óñïåøíîãî
òåñòèðîâàíèÿ ÑÁÏ ïîäàåò ïåðåìåííûé òîê íà ïîäêëþ÷åííóþ íàãðóçêó.
9-3 Ïðîöåäóðà ñòàíäàðòíîãî çàïóñêà (îäèíàðíàÿ ÑÁÏ)
9-3 Ïðîöåäóðà ñòàíäàðòíîãî çàïóñêà (îäèíàðíàÿ ÑÁÏ)
Åñëè êîðïóñ âíåøíåé áàòàðåè ïîäêëþ÷åí â ñèñòåìó,
ïîâåðíèòå âûêëþ÷àòåëü A íà âíåøíåé áàòàðåå â
ïîëîæåíèå ON.
Óáåäèòåñü, ÷òî ïåðåêëþ÷àòåëü ðó÷íîãî áàéïàñíîãî âõîäà A
íàõîäèòñÿ â ïîëîæåíèè OFF.
A
B
C
D
E
F
G
H
I
J
K
L
M
N
O
Ïàíåëü óïðàâëåíèÿ
IÊîììóòàöèîííûå ïåðåêëþ÷àòåëè (ïåðåäíÿÿ ïàíåëü ÑÁÏ)
1
2
1
2
A
EF
G
K
A
B
C
D
H
I
J
LMNO
Salida
Âûõîä
Âûõîä
Derivación
Manual
Ðó÷íîé áàéïàñíûé
Ðó÷íîé áàéïàñíûé
ðåæèì
ðåæèì
Entrada de
Derivación
Áàéïàñíûé
Áàéïàñíûé
âõîä
âõîä
Entrada
Principal
Ãëàâíûé âõîä
Ãëàâíûé âõîä
A
200706017 93-2688 SU manual 4C.indd 181200706017 93-2688 SU manual 4C.indd 181 11/29/2007 2:04:47 PM11/29/2007 2:04:47 PM

182
1
5
9
3
7
11
2
6
10
4
8
12
13
14
9 –
Çàïóñê, àâòîìàòè÷åñêîå âûêëþ÷åíèå è ðàáîòà â áàéïàñíîì ðåæèìå
Çàïóñê, àâòîìàòè÷åñêîå âûêëþ÷åíèå è ðàáîòà â áàéïàñíîì ðåæèìå
(ïðîäîëæåíèå)
(ïðîäîëæåíèå)
9-3 Ïðîöåäóðà ñòàíäàðòíîãî çàïóñêà (îäèíàðíàÿ ÑÁÏ)
9-3 Ïðîöåäóðà ñòàíäàðòíîãî çàïóñêà (îäèíàðíàÿ ÑÁÏ)
(ïðîäîëæåíèå)
(ïðîäîëæåíèå)
Ïåðåâåäèòå êîììóòàöèîííûé ïåðåêëþ÷àòåëü âûõîäà A è
ïåðåêëþ÷àòåëü áàéïàñíîãî âõîäà B â ïîëîæåíèå B.
Ïîñëå êðàòêîãî ïðîöåññà èíèöèàëèçàöèè, íà ýêðàíå
ïîÿâèòñÿ “ON AUTO BYPASS”/»Àâòîìàòè÷åñêèé
áàéïàñíûé ðåæèì âêëþ÷åí», çàãîðèòñÿ èíäèêàòîð
“BYPASS”, è âûõîä ÑÁÏ áóäåò îáåñïå÷èâàòüñÿ áàéïàñíûì
(ðåçåðâíûì) èñòî÷íèêîì ïèòàíèÿ.
Ïåðåâåäèòå ãëàâíûé êîììóòàöèîííûé ïåðåêëþ÷àòåëü A â
ïîëîæåíèå ON. Åñëè èñòî÷íèê ïèòàíèÿ ïåðåìåííîãî òîêà
â íîðìàëüíîì ñîñòîÿíèè, ÑÁÏ ãîòîâà ê ðàáîòå.
Íàæìèòå êíîïêó ON A è óäåðæèâàéòå å¸ â òå÷åíèå 3
ñåêóíä (äî çâóêîâîãî ñèãíàëà), çàòåì îòïóñòèòå êíîïêó.
Ïðåîáðàçîâàòåëü íà÷íåò ñâîþ ðàáîòó, ñèíõðîíèçèðóÿ
÷àñòîòó ñ áàéïàñíûì èñòî÷íèêîì, çàòåì àâòîìàòè÷åñêè
ñèñòåìà ïåðåâîäèòñÿ èç áàéïàñíîãî (ðåçåðâíîãî) â
èíòåðàêòèâíûé (íîðìàëüíûé) ðåæèì. Èíäèêàòîð
“BYPASS” ïîãàñíåò, çàãîðèòñÿ èíäèêàòîð “NORMAL”.
9-4 Ïðîöåäóðà ñòàíäàðòíîãî çàïóñêà (îäèíàðíàÿ ÑÁÏ)
9-4 Ïðîöåäóðà ñòàíäàðòíîãî çàïóñêà (îäèíàðíàÿ ÑÁÏ)
Ïðèìå÷àíèå: Äëÿ âûïîëíåíèÿ äàííîé îïåðàöèè áàòàðåÿ äîëæíà áûòü çàðÿæåíà õîòÿ áû ÷àñòè÷íî.
Åñëè êîðïóñ âíåøíåé áàòàðåè ïîäêëþ÷åí â ñèñòåìó, ïîâåðíèòå âûêëþ÷àòåëü A íà âíåøíåé áàòàðåå â
ïîëîæåíèå ON.
Óáåäèòåñü, ÷òî ïåðåêëþ÷àòåëü ðó÷íîãî áàéïàñíîãî âõîäà A
íàõîäèòñÿ â ïîëîæåíèè OFF.
Íàæìèòå êíîïêó ON A è óäåðæèâàéòå å¸ â òå÷åíèå 3
ñåêóíä (äî çâóêîâîãî ñèãíàëà), çàòåì îòïóñòèòå êíîïêó.
Ïðåîáðàçîâàòåëü íà÷íåò ðàáîòó, èñïîëüçóÿ ïîñòîÿííûé òîê
îò áàòàðåè äëÿ ñíàáæåíèÿ ïîäêëþ÷åííîé íàãðóçêè
ïåðåìåííûì òîêîì. Çàãîðèòñÿ èíäèêàòîð “BATTERY”/
ÁÀÒÀÐÅß.
3
4
5
3
1
4
2
5
3
1
2
3
A B
A
A
A
A
A
Âûõîä
Âûõîä
Âûõîä
Âûõîä
Âûõîä
Âûõîä
Ðó÷íîé áàéïàñíûé
Ðó÷íîé áàéïàñíûé
ðåæèì
ðåæèì
Ðó÷íîé áàéïàñíûé
Ðó÷íîé áàéïàñíûé
ðåæèì
ðåæèì
Ðó÷íîé áàéïàñíûé
Ðó÷íîé áàéïàñíûé
ðåæèì
ðåæèì
Áàéïàñíûé
Áàéïàñíûé
âõîä
âõîä
Áàéïàñíûé
Áàéïàñíûé
âõîä
âõîä
Áàéïàñíûé
Áàéïàñíûé
âõîä
âõîä
Ãëàâíûé âõîä
Ãëàâíûé âõîä
Ãëàâíûé âõîä
Ãëàâíûé âõîä
Ãëàâíûé âõîä
Ãëàâíûé âõîä
200706017 93-2688 SU manual 4C.indd 182200706017 93-2688 SU manual 4C.indd 182 11/29/2007 2:04:47 PM11/29/2007 2:04:47 PM

183
1
5
9
3
7
11
2
6
10
4
8
12
13
14
9 –
Çàïóñê, àâòîìàòè÷åñêîå âûêëþ÷åíèå è ðàáîòà â áàéïàñíîì ðåæèìå
Çàïóñê, àâòîìàòè÷åñêîå âûêëþ÷åíèå è ðàáîòà â áàéïàñíîì ðåæèìå
(ïðîäîëæåíèå)
(ïðîäîëæåíèå)
9-5 Ðó÷íîé áàéïàñíûé ðåæèì (îäèíàðíàÿ ÑÁÏ)
9-5 Ðó÷íîé áàéïàñíûé ðåæèì (îäèíàðíàÿ ÑÁÏ)
Ïðåäóïðåæäåíèå:  ðó÷íîì áàéïàñíîì ðåæèìå ïðåîáðàçîâàòåëü íå ðàáîòàåò, ïèòàíèå âñåõ íàãðóçîê âûïîëíÿåòñÿ èç ðåçåðâíîãî
Ïðåäóïðåæäåíèå:  ðó÷íîì áàéïàñíîì ðåæèìå ïðåîáðàçîâàòåëü íå ðàáîòàåò, ïèòàíèå âñåõ íàãðóçîê âûïîëíÿåòñÿ èç ðåçåðâíîãî
èñòî÷íèêà ðó÷íîãî áàéïàñíîãî ðåæèìà, ïèòàíèå ÑÁÏ íå îòêëþ÷àåòñÿ. Äî âûïîëíåíèÿ òåõíè÷åñêèõ ðàáîò ëèáî ðåìîíòà ÑÁÏ,
èñòî÷íèêà ðó÷íîãî áàéïàñíîãî ðåæèìà, ïèòàíèå ÑÁÏ íå îòêëþ÷àåòñÿ. Äî âûïîëíåíèÿ òåõíè÷åñêèõ ðàáîò ëèáî ðåìîíòà ÑÁÏ,
âûêëþ÷èòå è îáåñòî÷üòå ïîëíîñòüþ ÑÁÏ, âûïîëíèâ øàãè
âûêëþ÷èòå è îáåñòî÷üòå ïîëíîñòüþ ÑÁÏ, âûïîëíèâ øàãè
Ðàçäåëà 9-6
Ðàçäåëà 9-6
. Ïîäêëþ÷åííîå îáîðóäîâàíèå, ïèòàÿñü îò áàéïàñíîãî
. Ïîäêëþ÷åííîå îáîðóäîâàíèå, ïèòàÿñü îò áàéïàñíîãî
(ðåçåðâíîãî) èñòî÷íèêà, íå áóäåò ïîëó÷àòü ïèòàíèå îò áàòàðåè â ñëó÷àå ñáîÿ óñòàíîâêè.
(ðåçåðâíîãî) èñòî÷íèêà, íå áóäåò ïîëó÷àòü ïèòàíèå îò áàòàðåè â ñëó÷àå ñáîÿ óñòàíîâêè.
Ïðè ÑÁÏ â èíòåðàêòèâíîì (íîðìàëüíîì) ðåæèìå íàæìèòå êíîïêó OFF A è óäåðæèâàéòå å¸ â òå÷åíèå 3 ñåêóíä
(äî çâóêîâîãî ñèãíàëà), çàòåì îòïóñòèòå êíîïêó.
Ïðåîáðàçîâàòåëü àâòîìàòè÷åñêè ïåðåêëþ÷èòñÿ â
áàéïàñíûé ðåæèì, çàãîðèòñÿ èíäèêàòîð “BYPASS”.
Ïåðåâåäèòå êîììóòàöèîííûé ïåðåêëþ÷àòåëü ðó÷íîãî áàéï àñíîãî ðåæèìà A â ïîëîæåíèå ON, çàòåì îòêëþ÷èòå ïåðåê
ëþ÷àòåëü áàéïàñíîãî âûõîäà B.
9-6 Ïðîöåäóðà àâòîìàòè÷åñêîãî âûêëþ÷åíèÿ ñèñòåìû (îäèíàðíàÿ ÑÁÏ)
9-6 Ïðîöåäóðà àâòîìàòè÷åñêîãî âûêëþ÷åíèÿ ñèñòåìû (îäèíàðíàÿ ÑÁÏ)
Ïðåäóïðåæäåíèå: Àâòîìàòè÷åñêîå âûêëþ÷åíèå ÑÁÏ îòêëþ÷àåò ïîäà÷ó ïåðåìåííîãî òîêà íà âñå íàãðóçêè. Äî âûêëþ÷åíèÿ ñèñòåì
Ïðåäóïðåæäåíèå: Àâòîìàòè÷åñêîå âûêëþ÷åíèå ÑÁÏ îòêëþ÷àåò ïîäà÷ó ïåðåìåííîãî òîêà íà âñå íàãðóçêè. Äî âûêëþ÷åíèÿ ñèñòåì
û óáåäèòåñü, ÷òî âñå íàãðóçêè îòêëþ÷åíû ëèáî ïåðåâåäèòå ÑÁÏ â ðó÷íîé áàéïàñíûé ðåæèì äëÿ ïîääåðæêè ïèòàíèÿ íàãðóçîê îò
û óáåäèòåñü, ÷òî âñå íàãðóçêè îòêëþ÷åíû ëèáî ïåðåâåäèòå ÑÁÏ â ðó÷íîé áàéïàñíûé ðåæèì äëÿ ïîääåðæêè ïèòàíèÿ íàãðóçîê îò
ðåçåðâíîãî (áàéïàñíîãî) èñòî÷íèêà.
ðåçåðâíîãî (áàéïàñíîãî) èñòî÷íèêà.
Íàæìèòå êíîïêó OFF A è óäåðæèâàéòå å¸ â òå÷åíèå 3
ñåêóíä (äî çâóêîâîãî ñèãíàëà), çàòåì îòïóñòèòå êíîïêó.
Åñëè ÑÁÏ íàõîäèòñÿ â èíòåðàêòèâíîì (íîðìàëüíîì)
ðåæèìå, îíà ïåðåéäåò â áàéïàñíûé ðåæèì. Åñëè
ñèñòåìà íàõîäèòñÿ â ðåæèìå ðàáîòû îò ðåçåðâíîé áàòàðåè,
ïðåîáðàçîâàòåëü îòêëþ÷èòñÿ, è âûõîä ïåðåìåííîãî òîêà
áóäåò íàðóøåí.
Ïåðåâåäèòå ãëàâíûé êîììóòàöèîííûé ïåðåêëþ÷àòåëü âõîä à A â ïîëîæåíèå OFF.
Ïåðåâåäèòå êîììóòàöèîííûé ïåðåêëþ÷àòåëü áàéïàñíîãî â õîäà A â ïîëîæåíèå OFF.
1
1
2
2
3
1
1
2
2
3
A
A
AB
A
A
Âûõîä
Âûõîä
Âûõîä
Âûõîä
Âûõîä
Âûõîä
Ðó÷íîé áàéïàñíûé
Ðó÷íîé áàéïàñíûé
ðåæèì
ðåæèì
Ðó÷íîé áàéïàñíûé
Ðó÷íîé áàéïàñíûé
ðåæèì
ðåæèì
Ðó÷íîé áàéïàñíûé
Ðó÷íîé áàéïàñíûé
ðåæèì
ðåæèì
Áàéïàñíûé
Áàéïàñíûé
âõîä
âõîä
Áàéïàñíûé
Áàéïàñíûé
âõîä
âõîä
Áàéïàñíûé
Áàéïàñíûé
âõîä
âõîä
Ãëàâíûé âõîä
Ãëàâíûé âõîä
Ãëàâíûé âõîä
Ãëàâíûé âõîä
Ãëàâíûé âõîä
Ãëàâíûé âõîä
200706017 93-2688 SU manual 4C.indd 183200706017 93-2688 SU manual 4C.indd 183 11/29/2007 2:04:48 PM11/29/2007 2:04:48 PM

184
1
5
9
3
7
11
2
6
10
4
8
12
13
14
9-6 Ïðîöåäóðà àâòîìàòè÷åñêîãî âûêëþ÷åíèÿ ñèñòåìû (îäèíàðíàÿ ÑÁÏ)
9-6 Ïðîöåäóðà àâòîìàòè÷åñêîãî âûêëþ÷åíèÿ ñèñòåìû (îäèíàðíàÿ ÑÁÏ)
(ïðîäîëæåíèå)
(ïðîäîëæåíèå)
Óáåäèòåñü, ÷òî ÑÁÏ âûêëþ÷åíà, âñå ãëàâíûå öåïè âûõîäà îáåñòî÷åíû. - Åñëè ÑÁÏ ïîäêëþ÷åíà ê âíåøíåé
áàòàðåå, ïîâåðíèòå âûêëþ÷àòåëü íà êîðïóñå âíåøíåé
áàòàðåè A â ïîëîæåíèå OFF.
Ïåðåâåäèòå êîììóòàöèîííûé ïåðåêëþ÷àòåëü âûõîäà A â
ïîëîæåíèå OFF. Åñëè èñòî÷íèê ïèòàíèÿ ïåðåìåííîãî
òîêà â íîðìàëüíîì ñîñòîÿíèè, ÑÁÏ ãîòîâà ê ðàáîòå.
Ïðèìå÷àíèå: Åñëè ÑÁÏ â òå÷åíèå äëèòåëüíîãî âðåìåíè
âûêëþ÷åíà, òî å¸ ñëåäóåò ïåðèîäè÷åñêè âêëþ÷àòü äëÿ
ïîäçàðÿäêè áàòàðåè. ÑÁÏ äîëæíà âêëþ÷àòüñÿ äëÿ íåïðåðûâíîé
ïîäçàðÿäêè áàòàðåé â òå÷åíèå 24 ÷àñîâ êàæäûå 3 ìåñÿöà.
Íåâûïîëíåíèå ïåðèîäè÷åñêîé ïîäçàðÿäêè áàòàðåé ìîæåò
ïðèâåñòè ê íåîáðàòèìûì ïîâðåæäåíèÿì â íèõ.
9-7 Ïðåäâàðèòåëüíàÿ ïðîâåðêà (ïàðàëëåëüíûå ÑÁÏ)
9-7 Ïðåäâàðèòåëüíàÿ ïðîâåðêà (ïàðàëëåëüíûå ÑÁÏ)
Ïðåäóïðåæäåíèå: Ñèñòåìà ïàðàëëåëüíîãî ðåçåðâèðîâàíèÿ ïîääåðæèâàåò òîëüêî äâå ÑÁÏ (ðåçåðâ òèïà 1+1). Íå ñëåäóåò âêëþ÷àòü
Ïðåäóïðåæäåíèå: Ñèñòåìà ïàðàëëåëüíîãî ðåçåðâèðîâàíèÿ ïîääåðæèâàåò òîëüêî äâå ÑÁÏ (ðåçåðâ òèïà 1+1). Íå ñëåäóåò âêëþ÷àòü
â ñèñòåìó ïàðàëëåëüíîãî ðåçåðâà áîëåå äâóõ ÑÁÏ. Ñèñòåìû áåñïåðåáîéíîãî ïèòàíèÿ äëÿ ïàðàëëåëüíîãî ïîäêëþ÷åíèÿ äîëæíû
â ñèñòåìó ïàðàëëåëüíîãî ðåçåðâà áîëåå äâóõ ÑÁÏ. Ñèñòåìû áåñïåðåáîéíîãî ïèòàíèÿ äëÿ ïàðàëëåëüíîãî ïîäêëþ÷åíèÿ äîëæíû
èìåòü èäåíòè÷íûé íîìèíàë è ìîùíîñòü. Íåñîáëþäåíèå ýòîé ðåêîìåíäàöèè ìîæåò ïîâðåäèòü ÑÁÏ, ñîçäàâàÿ ðèñê ñåðüåçíîãî
èìåòü èäåíòè÷íûé íîìèíàë è ìîùíîñòü. Íåñîáëþäåíèå ýòîé ðåêîìåíäàöèè ìîæåò ïîâðåäèòü ÑÁÏ, ñîçäàâàÿ ðèñê ñåðüåçíîãî
òðàâìèðîâàíèÿ ïåðñîíàëà è ïîð÷è èìóùåñòâà.
òðàâìèðîâàíèÿ ïåðñîíàëà è ïîð÷è èìóùåñòâà.
• Âñå êîììóòàöèîííûå ïåðåêëþ÷àòåëè äîëæíû áûòü âûêëþ÷åíû, âêëþ÷àÿ âûêëþ÷àòåëè íà âíåøíèõ áàòàðåéíûõ êîðïóñàõ.
• Óáåäèòåñü, ÷òî ìåæäó íåéòðàëüþ è çàçåìëåíèåì îòñóòñòâóåò íàïðÿæåíèå.
• Óáåäèòåñü, ÷òî âõîä ñ èñòî÷íèêà ïèòàíèÿ ñîîòâåòñòâóåò íîìèíàëó (íàïðÿæåíèþ, ÷àñòîòå è ôàçå) ÑÁÏ.
•
Ñ ïóëüòà óïðàâëåíèÿ óñòàíîâèòå èäåíòèôèêàöèîííûå íîìåðà äëÿ ïàðàëëåëüíûõ ÑÁÏ (1 è 2). Ñì.
Ñ ïóëüòà óïðàâëåíèÿ óñòàíîâèòå èäåíòèôèêàöèîííûå íîìåðà äëÿ ïàðàëëåëüíûõ ÑÁÏ (1 è 2). Ñì.
Ðàçäåë 10-11
Ðàçäåë 10-11
äëÿ áîëåå
äëÿ áîëåå
ïîäðîáíîé èíôîðìàöèè ïî óñòàíîâêå èäåíòèôèêàöèîííûõ íîìåðîâ.
ïîäðîáíîé èíôîðìàöèè ïî óñòàíîâêå èäåíòèôèêàöèîííûõ íîìåðîâ.
Ïðèìå÷àíèå: Ïîñëå çàïóñêà, ÑÁÏ âûïîëíèò ñàìîòåñòèðîâàíèå è âûâîäèò åãî ðåçóëüòàòû íà ýêðàí. Ïîñëå óñïåøíîãî
òåñòèðîâàíèÿ ÑÁÏ ïîäàåò ïåðåìåííûé òîê íà ïîäêëþ÷åííóþ íàãðóçêó.
9-8 Ïðîöåäóðà ñòàíäàðòíîãî çàïóñêà (ïàðàëëåëüíûå ÑÁÏ)
9-8 Ïðîöåäóðà ñòàíäàðòíîãî çàïóñêà (ïàðàëëåëüíûå ÑÁÏ)
Ïîäêëþ÷èòå êàáåëü äëÿ ïàðàëëåëüíîãî ðåçåðâà A
â ïîðò ïàðàëëåëüíîãî ðåçåðâà B êàæäîé èç ÑÁÏ.
Åñëè âíåøíèå áàòàðåè ïîäêëþ÷åíû â ñèñòåìó, ïîâåðíèòå âûêëþ÷àòåëè A íà êàæäîì áëîêå â ïîëîæåíèå ON.
4
5
9 –
Çàïóñê, àâòîìàòè÷åñêîå âûêëþ÷åíèå è ðàáîòà â áàéïàñíîì ðåæèìå
Çàïóñê, àâòîìàòè÷åñêîå âûêëþ÷åíèå è ðàáîòà â áàéïàñíîì ðåæèìå
(ïðîäîëæåíèå)
(ïðîäîëæåíèå)
4
1
5
2
1
2
A
A
A
B
B
A
Âûõîä
Âûõîä
Ðó÷íîé áàéïàñíûé
Ðó÷íîé áàéïàñíûé
ðåæèì
ðåæèì
Áàéïàñíûé
Áàéïàñíûé
âõîä
âõîä
Ãëàâíûé âõîä
Ãëàâíûé âõîä
200706017 93-2688 SU manual 4C.indd 184200706017 93-2688 SU manual 4C.indd 184 11/29/2007 2:04:49 PM11/29/2007 2:04:49 PM

185
1
5
9
3
7
11
2
6
10
4
8
12
13
14
9 –
Çàïóñê, àâòîìàòè÷åñêîå âûêëþ÷åíèå è ðàáîòà â áàéïàñíîì ðåæèìå
Çàïóñê, àâòîìàòè÷åñêîå âûêëþ÷åíèå è ðàáîòà â áàéïàñíîì ðåæèìå
(ïðîäîëæåíèå)
(ïðîäîëæåíèå)
9-8 Ïðîöåäóðà ñòàíäàðòíîãî çàïóñêà (ïàðàëëåëüíûå ÑÁÏ)
9-8 Ïðîöåäóðà ñòàíäàðòíîãî çàïóñêà (ïàðàëëåëüíûå ÑÁÏ)
(ïðîäîëæåíèå)
(ïðîäîëæåíèå)
Ïåðåâåäèòå êîììóòàöèîííûé ïåðåêëþ÷àòåëü áàéïàñíîãî âõîäà A â ïîëîæåíèå ON íà êàæäîé ÑÁÏ. Ïîñëå êðàòêîãî
ïðîöåññà èíèöèàëèçàöèè, íà ýêðàíå ïîÿâèòñÿ “ON AUTO
BYPASS”/"Àâòîìàòè÷åñêèé áàéïàñíûé ðåæèì âêëþ÷åí»,
çàãîðèòñÿ èíäèêàòîð “BYPASS”.
Ïåðåâåäèòå ãëàâíûé êîììóòàöèîííûé ïåðåêëþ÷àòåëü âõîäà A â ïîëîæåíèå ON íà êàæäîé ÑÁÏ.
Íàæìèòå êíîïêó ON A íà îäíîé èç ÑÁÏ è óäåðæèâàéòå
å¸ â òå÷åíèå 3 ñåêóíä (äî çâóêîâîãî ñèãíàëà), çàòåì
îòïóñòèòå êíîïêó. Ïðåîáðàçîâàòåëü íà÷íåò ñâîþ ðàáîòó,
ñèíõðîíèçèðóÿ ÷àñòîòó ñ áàéïàñíûì èñòî÷íèêîì. Íàæìèòå
êíîïêó ON íà äðóãîé ÑÁÏ è óäåðæèâàéòå å¸ â òå÷åíèå 3
ñåêóíä (äî çâóêîâîãî ñèãíàëà), çàòåì îòïóñòèòå êíîïêó.
Ïðè íîðìàëüíîé ðàáîòå ïðåîáðàçîâàòåëåé êàæäîé ÑÁÏ,
ñèñòåìû àâòîìàòè÷åñêè ïåðåâåäóòñÿ îäíîâðåìåííî èç
àâòîìàòè÷åñêîãî áàéïàñíîãî (ðåçåðâíîãî) â èíòåðàêòèâíûé
(íîðìàëüíûé) ðåæèì. Èíäèêàòîð “BYPASS” ïîãàñíåò,
çàãîðèòñÿ èíäèêàòîð “NORMAL”.
Ïðîâåðüòå âûõîäíîå íàïðÿæåíèå íà êàæäîé ÑÁÏ. Îòêëîíåíèå ôàçû äîëæíî ñîñòàâëÿòü ìåíåå 5 Â. Åñëè
îòêëîíåíèå ôàçû â íîðìå, ïåðåâåäèòå êîììóòàöèîííûå
ïåðåêëþ÷àòåëè âûõîäà A â ïîëîæåíèå ON íà êàæäîé
ÑÁÏ.
Ïðèìå÷àíèå: Äëÿ áîëåå ïîäðîáíîé èíôîðìàöèè ïî
ïðîâåðêå âûõîäíîãî íàïðÿæåíèÿ íà êàæäîé èç ÑÁÏ, ñì.
Ðàçäåë 10-6
Ðàçäåë 10-6.
9-9 Ïðîöåäóðà àâòîìàòè÷åñêîãî âûêëþ÷åíèÿ ñèñòåìû (ïàðàëëåëüíûå ÑÁÏ)
9-9 Ïðîöåäóðà àâòîìàòè÷åñêîãî âûêëþ÷åíèÿ ñèñòåìû (ïàðàëëåëüíûå ÑÁÏ)
Ïðåäóïðåæäåíèå: Àâòîìàòè÷åñêîå âûêëþ÷åíèå ÑÁÏ îòêëþ÷àåò ïîäà÷ó ïåðåìåííîãî òîêà íà âñå íàãðóçêè. Äî âûêëþ÷åíèÿ
Ïðåäóïðåæäåíèå: Àâòîìàòè÷åñêîå âûêëþ÷åíèå ÑÁÏ îòêëþ÷àåò ïîäà÷ó ïåðåìåííîãî òîêà íà âñå íàãðóçêè. Äî âûêëþ÷åíèÿ
ñèñòåìû óáåäèòåñü, ÷òî âñå íàãðóçêè îòêëþ÷åíû ëèáî ïåðåâåäèòå ÑÁÏ â ðó÷íîé áàéïàñíûé ðåæèì äëÿ ïîääåðæêè ïèòàíèÿ
ñèñòåìû óáåäèòåñü, ÷òî âñå íàãðóçêè îòêëþ÷åíû ëèáî ïåðåâåäèòå ÑÁÏ â ðó÷íîé áàéïàñíûé ðåæèì äëÿ ïîääåðæêè ïèòàíèÿ
íàãðóçîê îò ðåçåðâíîãî (áàéïàñíîãî) èñòî÷íèêà.
íàãðóçîê îò ðåçåðâíîãî (áàéïàñíîãî) èñòî÷íèêà.
Äëÿ ÑÁÏ, êîòîðóþ íåîáõîäèìî âûêëþ÷èòü, íàæìèòå êíîïêó OFF (À) è óäåðæèâàéòå å¸ â òå÷åíèå 3 ñåêóíä (äî çâóêîâîãî
ñèãíàëà), çàòåì îòïóñòèòå êíîïêó. Åñëè äðóãàÿ ÑÁÏ ñìîæåò
ïîääåðæèâàòü ïîäêëþ÷åííóþ íàãðóçêó, îòêëþ÷åííàÿ ÑÁÏ
âûêëþ÷àåò ïðåîáðàçîâàòåëü â ñèñòåìå, íà ýêðàíå ïîÿâèòñÿ
ñîîáùåíèå “LOAD NOT POWERED”/ÏÈÒÀÍÈÅ ÍÀÃÐÓÇÊÈ
ÎÒÊËÞ×ÅÍÎ. Íà ýêðàíå äðóãîé ÑÁÏ äîëæíî ïîÿâèòüñÿ
ñîîáùåíèå “ONLINE MODE”/ÈÍÒÅÐÀÊÒÈÂÍÛÉ ÐÅÆÈÌ.
Åñëè ïèòàíèå ïîäêëþ÷åííîé íàãðóçêè íå ìîæåò
ïîääåðæèâàòüñÿ îäèíàðíîé ÑÁÏ, îáå ñèñòåìû âûêëþ÷àþò
ïðåîáðàçîâàòåëè è ïåðåõîäÿò â áàéïàñíûé ðåæèì, íà ýêðàíå
ïîÿâèòñÿ ñîîáùåíèå “ON AUTO BYPASS”/
ÀÂÒÎÌÀÒÈ×ÅÑÊÈÉ ÁÀÉÏÀÑÍÛÉ ÐÅÆÈÌ ÂÊËÞ×ÅÍ.
Íà ÑÁÏ, êîòîðóþ íåîáõîäèìî îòêëþ÷èòü, ïåðåâåäèòå ãëàâíûé êîììóòàöèîííûé ïåðåêëþ÷àòåëü âõîäà A â
ïîëîæåíèå OFF, çàòåì îòêëþ÷èòå êîììóòàöèîííûé
ïåðåêëþ÷àòåëü âûõîäà B.
3
5
1
4
6
2
3
1
2
4
5
6
A
A
A
A
A
AB
Âûõîä
Âûõîä
Âûõîä
Âûõîä
Âûõîä
Âûõîä
Âûõîä
Âûõîä
Ðó÷íîé áàéïàñíûé
Ðó÷íîé áàéïàñíûé
ðåæèì
ðåæèì
Ðó÷íîé áàéïàñíûé
Ðó÷íîé áàéïàñíûé
ðåæèì
ðåæèì
Ðó÷íîé áàéïàñíûé
Ðó÷íîé áàéïàñíûé
ðåæèì
ðåæèì
Ðó÷íîé áàéïàñíûé
Ðó÷íîé áàéïàñíûé
ðåæèì
ðåæèì
Áàéïàñíûé
Áàéïàñíûé
âõîä
âõîä
Áàéïàñíûé
Áàéïàñíûé
âõîä
âõîä
Áàéïàñíûé
Áàéïàñíûé
âõîä
âõîä
Áàéïàñíûé
Áàéïàñíûé
âõîä
âõîä
Ãëàâíûé âõîä
Ãëàâíûé âõîä
Ãëàâíûé âõîä
Ãëàâíûé âõîä
Ãëàâíûé âõîä
Ãëàâíûé âõîä
Ãëàâíûé âõîä
Ãëàâíûé âõîä
200706017 93-2688 SU manual 4C.indd 185200706017 93-2688 SU manual 4C.indd 185 11/29/2007 2:04:50 PM11/29/2007 2:04:50 PM

186
1
5
9
3
7
11
2
6
10
4
8
12
13
14
9 –
Çàïóñê, àâòîìàòè÷åñêîå âûêëþ÷åíèå è ðàáîòà â áàéïàñíîì ðåæèìå
Çàïóñê, àâòîìàòè÷åñêîå âûêëþ÷åíèå è ðàáîòà â áàéïàñíîì ðåæèìå
(ïðîäîëæåíèå)
(ïðîäîëæåíèå)
9-9 Ïðîöåäóðà àâòîìàòè÷åñêîãî âûêëþ÷åíèÿ ñèñòåìû (ïàðàëëåëüíûå ÑÁÏ)
9-9 Ïðîöåäóðà àâòîìàòè÷åñêîãî âûêëþ÷åíèÿ ñèñòåìû (ïàðàëëåëüíûå ÑÁÏ)
(ïðîäîëæåíèå)
(ïðîäîëæåíèå)
Íà ÑÁÏ, êîòîðóþ íåîáõîäèìî îòêëþ÷èòü, ïåðåâåäèòå êîììóòàöèîííûé ïåðåêëþ÷àòåëü áàéïàñíîãî âõîäà A
â ïîëîæåíèå OFF
Êîãäà ÑÁÏ ïîëíîñòüþ îòêëþ÷èòñÿ, å¸ ýêðàí ïîãàñíåò. Åñëè âíåøíèå áàòàðåè ïîäêëþ÷åíû â ÑÁÏ, ïîâåðíèòå
âûêëþ÷àòåëè A íà êîðïóñå âíåøíåé áàòàðåè â ïîëîæåíèå
OFF, âûïîëíèòå ýòî äåéñòâèå äëÿ êàæäîãî áàòàðåéíîãî
áëîêà.
Ïðèìå÷àíèå: Åñëè ÑÁÏ â òå÷åíèå äëèòåëüíîãî âðåìåíè
âûêëþ÷åíà, òî å¸ ñëåäóåò ïåðèîäè÷åñêè âêëþ÷àòü äëÿ
ïîäçàðÿäêè áàòàðåè. ÑÁÏ äîëæíà âêëþ÷àòüñÿ äëÿ íåïðåðûâíîé
ïîäçàðÿäêè áàòàðåé â òå÷åíèå 24 ÷àñîâ êàæäûå 3 ìåñÿöà.
Íåâûïîëíåíèå ïåðèîäè÷åñêîé ïîäçàðÿäêè áàòàðåé ìîæåò
ïðèâåñòè ê íåîáðàòèìûì ïîâðåæäåíèÿì â íèõ.
9-10 Ðó÷íîé áàéïàñíûé ðåæèì (ïàðàëëåëüíûå ÑÁÏ)
9-10 Ðó÷íîé áàéïàñíûé ðåæèì (ïàðàëëåëüíûå ÑÁÏ)
Ïðåäóïðåæäåíèå: Ïðè ðàáîòå ÑÁÏ â ðó÷íîì áàéïàñíîì ðåæèìå, ïðåîáðàçîâàòåëü îòêëþ÷àåòñÿ. Ïîäêëþ÷åííîå îáîðóäîâàíèå, ïèò
Ïðåäóïðåæäåíèå: Ïðè ðàáîòå ÑÁÏ â ðó÷íîì áàéïàñíîì ðåæèìå, ïðåîáðàçîâàòåëü îòêëþ÷àåòñÿ. Ïîäêëþ÷åííîå îáîðóäîâàíèå, ïèò
àÿñü îò áàéïàñíîãî (ðåçåðâíîãî) èñòî÷íèêà, íå áóäåò ïîëó÷àòü ïèòàíèå îò áàòàðåè â ñëó÷àå ñáîÿ óñòàíîâêè.
àÿñü îò áàéïàñíîãî (ðåçåðâíîãî) èñòî÷íèêà, íå áóäåò ïîëó÷àòü ïèòàíèå îò áàòàðåè â ñëó÷àå ñáîÿ óñòàíîâêè.
Íà ïåðâîé ÑÁÏ, êîòîðóþ íåîáõîäèìî âûêëþ÷èòü, íàæìèòå êíîïêó OFF A è óäåðæèâàéòå å¸ â òå÷åíèå 3 ñåêóíä (äî
çâóêîâîãî ñèãíàëà), çàòåì îòïóñòèòå êíîïêó. Åñëè äðóãàÿ
ÑÁÏ ñìîæåò ïîääåðæèâàòü ïîäêëþ÷åííóþ íàãðóçêó,
îòêëþ÷åííàÿ ÑÁÏ âûêëþ÷àåò ïðåîáðàçîâàòåëü â ñèñòåìå,
íà ýêðàíå ïîÿâèòñÿ íàäïèñü “LOAD NOT POWERED”/
ÏÈÒÀÍÈÅ ÍÀÃÐÓÇÊÈ ÎÒÊËÞ×ÅÍÎ. Íà ýêðàíå äðóãîé
ÑÁÏ äîëæíî ïîÿâèòüñÿ ñîîáùåíèå “ONLINE MODE”/
ÈÍÒÅÐÀÊÒÈÂÍÛÉ ÐÅÆÈÌ. Åñëè ïèòàíèå ïîäêëþ÷åííîé
íàãðóçêè íå ìîæåò ïîääåðæèâàòüñÿ îäèíàðíîé ÑÁÏ, îáå
ñèñòåìû âûêëþ÷àþò ïðåîáðàçîâàòåëè è ïåðåõîäÿò â
áàéïàñíûé ðåæèì, íà ýêðàíå ïîÿâèòñÿ ñîîáùåíèå “ON
AUTO BYPASS”/ÀÂÒÎÌÀÒÈ×ÅÑÊÈÉ ÁÀÉÏÀÑÍÛÉ
ÐÅÆÈÌ ÂÊËÞ×ÅÍ. Ïîâòîðèòå øàã 1 äëÿ âòîðîé ÑÁÏ,
êîòîðóþ íåîáõîäèìî âûêëþ÷èòü.
Ïåðåâåäèòå ãëàâíûé êîììóòàöèîííûé ïåðåêëþ÷àòåëü âõîäà A â ïîëîæåíèå OFF íà êàæäîé ÑÁÏ.
Óáåäèòåñü, ÷òî îáå ÑÁÏ âûêëþ÷åíû, çàòåì ïåðåâåäèò å ãëàâíûé êîììóòàöèîííûé ïåðåêëþ÷àòåëü âõîäà A
íà êàæäîé ÑÁÏ â ïîëîæåíèå ON. Áàéïàñíûé (ðåçåðâíûé)
èñòî÷íèê ïèòàíèÿ áóäåò ïîääåðæèâàòü ðàáîòó íàãðóçîê, íà
ýêðàíå ïîÿâèòñÿ ñîîáùåíèå “ON MANUAL BYPASS”/
ÐÓ×ÍÎÉ ÁÀÉÏÀÑÍÛÉ ÐÅÆÈÌ ÂÊËÞ×ÅÍ..
Ïåðåâåäèòå áàéïàñíûé êîììóòàöèîííûé ïåðåêëþ÷àòåëü âõîäà A, à òàêæå êîììóòàöèîííûé ïåðåêëþ÷àòåëü âûõîäà
B â ïîëîæåíèå OFF íà êàæäîé ÑÁÏ. Ýêðàí ïîëíîñòüþ
âûêëþ÷èòñÿ.
3
1
4
2
3
1
4
2
3
4
3
4
A
A
A
A
A
AB
Âûõîä
Âûõîä
Âûõîä
Âûõîä
Âûõîä
Âûõîä
Âûõîä
Âûõîä
Ðó÷íîé áàéïàñíûé
Ðó÷íîé áàéïàñíûé
ðåæèì
ðåæèì
Ðó÷íîé áàéïàñíûé
Ðó÷íîé áàéïàñíûé
ðåæèì
ðåæèì
Ðó÷íîé áàéïàñíûé
Ðó÷íîé áàéïàñíûé
ðåæèì
ðåæèì
Ðó÷íîé áàéïàñíûé
Ðó÷íîé áàéïàñíûé
ðåæèì
ðåæèì
Áàéïàñíûé
Áàéïàñíûé
âõîä
âõîä
Áàéïàñíûé
Áàéïàñíûé
âõîä
âõîä
Áàéïàñíûé
Áàéïàñíûé
âõîä
âõîä
Áàéïàñíûé
Áàéïàñíûé
âõîä
âõîä
Ãëàâíûé âõîä
Ãëàâíûé âõîä
Ãëàâíûé âõîä
Ãëàâíûé âõîä
Ãëàâíûé âõîä
Ãëàâíûé âõîä
Ãëàâíûé âõîä
Ãëàâíûé âõîä
200706017 93-2688 SU manual 4C.indd 186200706017 93-2688 SU manual 4C.indd 186 11/29/2007 2:04:51 PM11/29/2007 2:04:51 PM

187
1
5
9
3
7
11
2
6
10
4
8
12
13
14
9 –
Çàïóñê, àâòîìàòè÷åñêîå âûêëþ÷åíèå è ðàáîòà â áàéïàñíîì ðåæèìå
Çàïóñê, àâòîìàòè÷åñêîå âûêëþ÷åíèå è ðàáîòà â áàéïàñíîì ðåæèìå
(ïðîäîëæåíèå)
(ïðîäîëæåíèå)
9-10 Ðó÷íîé áàéïàñíûé ðåæèì (ïàðàëëåëüíûå ÑÁÏ)
9-10 Ðó÷íîé áàéïàñíûé ðåæèì (ïàðàëëåëüíûå ÑÁÏ)
(ïðîäîëæåíèå)
(ïðîäîëæåíèå)
Åñëè âíåøíèå áàòàðåè ïîäêëþ÷åíû â ÑÁÏ, ïîâåðíèòå âûêëþ÷àòåëè A íà êîðïóñå âíåøíåé áàòàðåè â ïîëîæåíèå
OFF, âûïîëíèòå ýòî äåéñòâèå äëÿ êàæäîãî áàòàðåéíîãî
áëîêà.
 äàííîì ðåæèìå, âûñîêîâîëüòíîå íàïðÿæåíèå ïðèñóòñòâóåò òîëüêî íà êîììóòàöèîííîì ïåðåêëþ÷àòåëå
âûõîäà (À) è êëåììíîé êîëîäêå B, ÷òî ïîçâîëÿåò
êâàëèôèöèðîâàííîìó ïåðñîíàëó âûïîëíÿòü òåõíè÷åñêèå
ðàáîòû ëèáî ðåìîíò óñòàíîâêè.
Ïðèìå÷àíèå: Ñïåöèàëèñò
ìîæåò âûáðàòü ïîëíîå îòêëþ÷åíèå ïèòàíèÿ ÑÁÏ,
ðóêîâîäñòâóÿñü äåéñòâóþùèìè íîðìàìè è õàðàêòåðîì
òåõíè÷åñêèõ ðàáîò ëèáî ðåìîíòà.
9-11 Ïåðåêëþ÷åíèå èç ðó÷íîãî áàéïàñíîãî ðåæèìà â íîðìàëüíûé ðåæèì ðàáîòû (ïàðàëëåëüíûå ÑÁÏ)
9-11 Ïåðåêëþ÷åíèå èç ðó÷íîãî áàéïàñíîãî ðåæèìà â íîðìàëüíûé ðåæèì ðàáîòû (ïàðàëëåëüíûå ÑÁÏ)
Åñëè âíåøíèå áàòàðåè ïîäêëþ÷åíû â ÑÁÏ, ïîâåðíèòå âûêëþ÷àòåëè A íà êîðïóñå âíåøíåé áàòàðåè â ïîëîæåíèå
ON, âûïîëíèòå ýòî äåéñòâèå äëÿ êàæäîãî áàòàðåéíîãî
áëîêà.
Ïåðåâåäèòå áàéïàñíûé êîììóòàöèîííûé ïåðåêëþ÷àòåëü âõîäà A, à òàêæå êîììóòàöèîííûé ïåðåêëþ÷àòåëü âûõîäà
B â ïîëîæåíèå ON íà êàæäîé ÑÁÏ.
Óáåäèòåñü â òîì, ÷òî íà ÆÊ ýêðàíàõ îáåèõ ñèñòåì áåñïåðåáîéíîãî ýíåðãîñíàáæåíèÿ îòîáðàæàåòñÿ ñîîáùåíèå
“ON MANUAL BYPASS”/ÐÓ×ÍÎÅ ÓÏÐÀÂËÅÍÈÅ ÂÊË,
çàòåì ïåðåâåäèòå ðó÷íîé áàéïàñíûé êîììóòàöèîííûé
ïåðåêëþ÷àòåëü âõîäà A íà êàæäîé ÑÁÏ â ïîëîæåíèå OFF.
Íà ýêðàíå ïîÿâèòñÿ ñîîáùåíèå “ON AUTO BYPASS”/
ÀÂÒÎÌÀÒÈ×ÅÑÊÈÉ ÁÀÉÏÀÑÍÛÉ ÐÅÆÈÌ ÂÊËÞ×ÅÍ.
Ïåðåâåäèòå ãëàâíûé êîììóòàöèîííûé ïåðåêëþ÷àòåëü âõîäà A â ïîëîæåíèå ON íà êàæäîé ÑÁÏ.
Íàæìèòå êíîïêó ON A íà ïåðâîé ÑÁÏ è óäåðæèâàéòå å¸ â
òå÷åíèå 3 ñåêóíä (äî çâóêîâîãî ñèãíàëà), çàòåì îòïóñòèòå
êíîïêó. - Íàæìèòå êíîïêó ON íà âòîðîé ÑÁÏ è
óäåðæèâàéòå å¸ â òå÷åíèå 3 ñåêóíä (äî çâóêîâîãî ñèãíàëà),
çàòåì îòïóñòèòå êíîïêó. Ïðè íîðìàëüíîé ðàáîòå
ïðåîáðàçîâàòåëåé êàæäîé ÑÁÏ, ñèñòåìû ïåðåâåäóòñÿ
îäíîâðåìåííî â èíòåðàêòèâíûé (íîðìàëüíûé) ðåæèì.
5
1
2
3
54
5
1
6
2
3
4
5
A
A
6
A
B
AB
A
A
A
Âûõîä
Âûõîä
Âûõîä
Âûõîä
Âûõîä
Âûõîä
Ðó÷íîé áàéïàñíûé
Ðó÷íîé áàéïàñíûé
ðåæèì
ðåæèì
Ðó÷íîé áàéïàñíûé
Ðó÷íîé áàéïàñíûé
ðåæèì
ðåæèì
Ðó÷íîé áàéïàñíûé
Ðó÷íîé áàéïàñíûé
ðåæèì
ðåæèì
Áàéïàñíûé
Áàéïàñíûé
âõîä
âõîä
Áàéïàñíûé
Áàéïàñíûé
âõîä
âõîä
Áàéïàñíûé
Áàéïàñíûé
âõîä
âõîä
Ãëàâíûé âõîä
Ãëàâíûé âõîä
Ãëàâíûé âõîä
Ãëàâíûé âõîä
Ãëàâíûé âõîä
Ãëàâíûé âõîä
200706017 93-2688 SU manual 4C.indd 187200706017 93-2688 SU manual 4C.indd 187 11/29/2007 2:04:52 PM11/29/2007 2:04:52 PM

188
1
5
9
3
7
11
2
6
10
4
8
12
13
14
10 –
Äèñïëåé è êîíôèãóðàöèÿ
Äèñïëåé è êîíôèãóðàöèÿ
10-1 Ïóëüò óïðàâëåíèÿ
10-1 Ïóëüò óïðàâëåíèÿ
íîðìàëüíîå ñîñòîÿíèå
íîðìàëüíîå ñîñòîÿíèå
áàòàðåÿ
áàòàðåÿ
áàéïàñ
áàéïàñ
íåèñïðàâíîñòü
íåèñïðàâíîñòü
ýêðàí ñîñòîÿíèÿ
ýêðàí ñîñòîÿíèÿ
êíîïêà “ESC”(âûõîä)
êíîïêà “ESC”(âûõîä)
Êíîïêè ïðîêðóòêè (
Êíîïêè ïðîêðóòêè (
, è
, è
)
Êíîïêà ââîä (
Êíîïêà ââîä (
)
)
Êíîïêà âêëþ÷åíèÿ
Êíîïêà âêëþ÷åíèÿ
Êíîïêà âûêëþ÷åíèÿ
Êíîïêà âûêëþ÷åíèÿ
Êíîïêà ÀÎÏ (àâàðèéíîå îòêëþ÷åíèå ïèòàíèÿ)
Êíîïêà ÀÎÏ (àâàðèéíîå îòêëþ÷åíèå ïèòàíèÿ)
10-2 Èåðàðõè÷åñêàÿ òàáëèöà
10-2 Èåðàðõè÷åñêàÿ òàáëèöà
A
B
C
D
E
F
G
H
I
J
K
Ïàíåëü óïðàâëåíèÿ
Ïàíåëü óïðàâëåíèÿ
Level 1
Level 2
Level 3 Level 3
Level 4/5
Level 4/5
Level 4/5
Level 4/5
Level 4/5
Level 4/5
Level 4/5
Level 4/5
Level 4/5
Level 3
Level 2 Level 2
Level 1
Ïðèâåòñòâèå /
ÑÁÏ äèàãðàììà
Èçìåðåíèÿ]
Îñíîâíîé âõîä
Óñòàíîâêà çàïàñíîãî âõîäà
Çàïàñíîé âõîä
Âûõîä èíâåðòåðà
Âûõîä UPS
Âûõîäíàÿ íàãðóçêà
Áàòàðåÿ>>
Óñòàíîâêà ÑÁÏ Òåõíè÷åñêîå
îáñëóæèâàíèå
Òðåâîãà /
èíôîðìàöèÿ
îá îøèáêå
Òåìïåðàòóðà>>
Ìîäóëü òåìïåðàòóðû
Çàïàñíîé STS
Ìîäóëü 1/2/3/4
PFC
Èíâåðòåð
Äèàïàçîí íàïðÿæåíèé>>
Äèàïàçîí ÷àñòîò>>
Óñòàíîâêà âûõîäà
Èíâåðòåð íàïðÿæåíèÿ(220/230/240)>>
Èíâåðòåð ÷àñòîòû(50/60Ãö)>>
Ðåæèì ECO (âêëþ÷èòü/âûêë.)>>
Ðåæèì ïðåîáðàçîâàòåëÿ ÷àñòîòû>>
Óñòàíîâêà áàòàðåè
Òèï âíåøíåé áàòàðåè>>
Òåêóùåå ñîñòîÿíèå>>
Âðåìÿ ðàáîòû áàòàðåè>>
Àâòîìàòè÷åñêîå òåñòèðîâàíèå áàòàðåè>>
Ëîêàëüíàÿ óñòàíîâêà
Èçìåíåíèå Äàòà/âðåìÿ>>
Èçìåíåíèå ïàðîëÿ>>Àäìèíèñòðàòîð/
ïîëüçîâàòåëü>>
Âðåìÿ ðàáîòû áàòàðåè>>
Àâòîìàòè÷åñêîå òåñòèðîâàíèå áàòàðåè>>
Íàñòðîéêè ïàðàëëåëüíîãî UPS ID>>
Çâóê (âêë/âûêë/áåççâó÷íî)>>
Äèñïëåé>>
ßçûê>>
Serial COM ID>>
Ñòàòèñòèêà
×òåíèå>>
Ñáðîñ>>
Æóðíàë ñîáûòèé
×òåíèå>>
Î÷èñòêà>>
Ðóêîâîäñòâî ïî óñòàíîâêå è òåñòèðîâàíèå
Áûñòðàÿ çàðÿäêà>>
Ðóêîâîäñòâî ïî òåñòèðîâàíèþ áàòàðåè>>
Òåñòèðîâàíèå äèîäîâ è çâóêà>>
Ðåçóëüòàòû òåñòèðîâàíèÿ>>
Ìîäåðíèçàöèÿ ÏÎ
Ñèñòåìà ÏÎ>>
Ñèñòåìà ïèòàíèÿ ÏÎ>>
Äðóãîå
Ñ/Í è âåðñèÿ ÏÎ>>
Ñèñòåìíîå âðåìÿ>>
Ìîäóëü DCBUS âîëüò>>
Â/Ãö
Â/Ãö
Â/Ãö
%/À/êÂÀ/êÂò
Ìîäóëè 1/2/3/4
Â/À/Ãö
 åìêîñòü Ñòàòóñ
ðåçóëüòàò òåñòà
EF
G
K
A
B
C
D
H
I
J
200706017 93-2688 SU manual 4C.indd 188200706017 93-2688 SU manual 4C.indd 188 11/29/2007 2:04:53 PM11/29/2007 2:04:53 PM

189
1
5
9
3
7
11
2
6
10
4
8
12
13
14
10 –
Äèñïëåé è êîíôèãóðàöèÿ
Äèñïëåé è êîíôèãóðàöèÿ
(ïðîäîëæåíèå)
(ïðîäîëæåíèå)
10-3 Äèñïëåé è ýêñïëóàòàöèÿ (ïðîäîëæåíèå)
10-3 Äèñïëåé è ýêñïëóàòàöèÿ (ïðîäîëæåíèå)
Ïîñëå òîãî, êàê ÑÁÏ çàïóùåíà è çàêîí÷åíà ïðîâåðêà, ýêðàí ñòàòóñà äèñïëåÿ ïîêàæåò äàííûå ïî óìîë÷àíèþ. Äàííûå
ïî óìîë÷àíèþ âêëþ÷àþò ñîîáùåíèå ñòàòóñà è äèàãðàììó,
êîòîðàÿ ïîêàçûâàåò ýêñïëóàòàöèîííûé ñòàòóñ ÑÁÏ. Åñëè
ïðîèçîéäåò àâàðèéíûé ñëó÷àé, òî çàææåòñÿ
âîñêëèöàòåëüíûé çíàê â íèæíåì ïðàâîì óãëó ýêðàíà
ñòàòóñà.
Íàæìèòå êíîïêó âíèç ( ), ÷òîáû âèäåòü ñîîáùåíèå
ñèñòåìû, êîòîðîå ìîæåò ñîäåðæàòü äèàãíîñòè÷åñêóþ
èíôîðìàöèþ. Íàæìèòå êíîïêó âíèç ( ) ñíîâà, ÷òîáû
óâèäåòü ñëåäóþùåå ñîîáùåíèå. Åñëè ñîîáùåíèé áîëüøå íå
áóäåò, òî ýêðàí âîçâðàòèòñÿ ê ñîñòîÿíèþ ïî óìîë÷àíèþ.
Çàìå÷àíèå: Íàæàòèå êíîïêè “ESC” âîçâðàùàåò ýêðàí â
ñîñòîÿíèå ïî óìîë÷àíèþ.
10-4 Ñòàòóñ ñîîáùåíèé è äèàãðàììû
10-4 Ñòàòóñ ñîîáùåíèé è äèàãðàììû
ÑÁÏ âûêëþ÷åíà, è ïîäêëþ÷åííîå îáîðóäîâàíèå íå ðàáîòàåò. Ýòî óñëîâèå ìîæåò ïðîèçîéòè èç-çà
àâòîìàòè÷åñêîãî âûêëþ÷åíèÿ UPS èëè ðó÷íîãî
âûêëþ÷åíèÿ.
Ïîäêëþ÷åííàÿ íàãðóçêà ïèòàåòñÿ ñ ïîìîùüþ çàïàñíîãî (ðåçåðâíîãî) èñòî÷íèêà ïèòàíèÿ ïðè íà÷àëüíîì çàïóñêå
ÑÁÏ
Çàïóñê ÑÁÏ îò áàòàðåè ïèòàíèÿ.
ÑÁÏ íàõîäèòñÿ â ðåæèìå ðåçåðâíîé ðàáîòû. Ïðèñîåäèíåííûå óñòðîéñòâà âûêëþ÷àòñÿ, åñëè
äîïîëíèòåëüíîå (ðåçåðâíîå) ïèòàíèå çàêîí÷èòñÿ.
1
1
2
2
3
4
1
1
3
2
2
4
200706017 93-2688 SU manual 4C.indd 189200706017 93-2688 SU manual 4C.indd 189 11/29/2007 2:04:53 PM11/29/2007 2:04:53 PM

190
1
5
9
3
7
11
2
6
10
4
8
12
13
14
10 –
Äèñïëåé è êîíôèãóðàöèÿ
Äèñïëåé è êîíôèãóðàöèÿ
(ïðîäîëæåíèå)
(ïðîäîëæåíèå)
10-4 Ñòàòóñ ñîîáùåíèé è äèàãðàììû
10-4 Ñòàòóñ ñîîáùåíèé è äèàãðàììû
(ïðîäîëæåíèå)
(ïðîäîëæåíèå)
UPS ðàáîòàåò â ñåòåâîì (íîðìàëüíîì) ðåæèìå. Ïðèñîåäèíåííûå óñòðîéñòâà ïîëó÷àò ïèòàíèå îò
ðåçåðâíîãî èñòî÷íèêà, åñëè ïðîèçîéäåò ñáîé â ñåòè.
UPS ïåðåêëþ÷åíà â ðåæèì ðåçåðâíîãî ïèòàíèÿ. Ïîäêëþ÷åííûå ê óñòðîéñòâó íàãðóçêè ïîëó÷àþò ïèòàíèå îò
ðåçåðâíîãî èñòî÷íèêà ïèòàíèÿ è ñèñòåìà ïîêàçûâàåò
ïðåäïîëàãàåìîå âðåìÿ ðàçðÿäêè áàòàðåè.
Çàìå÷àíèå: ïàðàì
åòðû áàòàðåè äîëæíû áûòü âûñòàâëåíû ïðàâèëüíî, ÷òîáû
ïîëó÷àòü òî÷íûå îöåíêè ïðè ðàáîòå îò ÑÁÏ, êîãäà âêëþ÷àå
òñÿ ðåçåðâíîå ïèòàíèå. Ñìîòðèòå
ðàçäåë 10-10
ðàçäåë 10-10 äëÿ äîïîëíè
òåëüíîé èíôîðìàöèè
ÑÁÏ ïåðåêëþ÷åíà â ðåæèì ðàáîòû îò ðåçåðâíîé áàòàðåè. Ïðèñîåäèíåííûå óñòðîéñòâà âñå åùå ðàáîòàþò îò
ðåçåðâíîé áàòàðåè, íî çàðÿä áàòàðåè ïî÷òè èñ÷åðïàí.
Ñèñòåìà ÑÁÏ âûïîëíÿåò òåñò áàòàðåè.
Ñèñòåìà ÑÁÏ ðàáîòàåò â ðåæèìå ýêîíîìèè, è ïðèñîåäèíåííûå íàãðóçêè îáîðóäîâàíèÿ âêëþ÷àþòñÿ
ðåçåðâíûì èñòî÷íèêîì.
Ñèñòåìà ÑÁÏ ðàáîòàåò â ðó÷íîì ðåçåðâíîì ðåæèìå , ÷òîáû ïîçâîëèòü êâàëèôèöèðîâàííîìó ñïåöèàëèñòó âûïîëíèòü
îáñëóæèâàíèå èëè ðåìîíò â ñèñòåìå ÑÁÏ. Ïðèñîåäèíåííûå
íàãðóçêè îáîðóäîâàíèÿ îòêëþ÷àòñÿ, åñëè ðåçåðâíûé
(çàïàñíîé) èñòî÷íèê ïèòàíèÿ âûêëþ÷èòñÿ.
5
6
7
8
9
10
5
7
9
6
8
10
200706017 93-2688 SU manual 4C.indd 190200706017 93-2688 SU manual 4C.indd 190 11/29/2007 2:04:54 PM11/29/2007 2:04:54 PM

191
1
5
9
3
7
11
2
6
10
4
8
12
13
14
10 –
Äèñïëåé è êîíôèãóðàöèÿ
Äèñïëåé è êîíôèãóðàöèÿ
(ïðîäîëæåíèå)
(ïðîäîëæåíèå)
10-5 Menú Principal
10-5 Menú Principal
Èç äèñïëåÿ ïî óìîë÷àíèþ, íàæìèòå êíîïêó ââîä ( ),
÷òîáû ïåðåéòè â ãëàâíîå ìåíþ. Íàæìèòå êíîïêó ââåðõ ( ),
èëè âíèç ( ) , ÷òîáû ïåðåìåñòèòü êóðñîð. Íàæìèòå êíîïêó
ââîä ( ), ÷òîáû âûáðàòü îäèí èç âàðèàíòîâ ìåíþ.
10-6 Ìåíþ ðàçìåðíîñòè ñèñòåìû ÑÁÏ
10-6 Ìåíþ ðàçìåðíîñòè ñèñòåìû ÑÁÏ
Íàæìèòå êíîïêó ââîä ( ), ÷òîáû âûáðàòü ðàçìåðíîñòü
â ãëàâíîì ìåíþ ñèñòåìû.
Èñïîëüçóéòå êíîïêè ïðîêðóòêè ( è ), ÷òîáû ïîñìîòðåòü
äîñòóïíûå ðåæèìû ìåíþ. Íàæìèòå êíîïêó “ESC”, ÷òîáû
âîçâðàòèòüñÿ ê ïðåäûäóùåìó ìåíþ.
1
1
2
1
1
2
200706017 93-2688 SU manual 4C.indd 191200706017 93-2688 SU manual 4C.indd 191 11/29/2007 2:04:55 PM11/29/2007 2:04:55 PM

192
1
5
9
3
7
11
2
6
10
4
8
12
13
14
10 –
Äèñïëåé è ýêñïëóàòàöèÿ
Äèñïëåé è ýêñïëóàòàöèÿ
(ïðîäîëæåíèå)
(ïðîäîëæåíèå)
10-7 Ìåíþ óñòàíîâêè ñèñòåìû ÑÁÏ
10-7 Ìåíþ óñòàíîâêè ñèñòåìû ÑÁÏ
Íàæìèòå êíîïêó ââîä ( ), ÷òîáû âûáðàòü ìåíþ
óñòàíîâêè â ãëàâíîì ìåíþ.
Óñòàíîâêà ñèñòåìû ÑÁÏ òðåáóåò ïàðîëü. Â ìåíþ ëîãèí, íàæìèòå êíîïêó ââîä ( ), ÷òîáû âûáðàòü êàê çàõîäèòü
â ñèñòåìó, êàê àäìèíèñòðàòîð èëè ïîëüçîâàòåëü.
Àäìèíèñòðàòîðû ìîãóò ïðîñìàòðèâàòü è èçìåíÿòü âñå
ïàðàìåòðû ñèñòåìû UPS; îáû÷íûå ïîëüçîâàòåëè ìîãóò
ïðîñìàòðèâàòü âñå ïàðàìåòðû, íî ìîãóò èçìåíÿòü
òîëüêî íåñêîëüêî îñíîâíûõ ïàðàìåòðîâ. Òîëüêî
êîìïåòåíòíûé îáñëóæèâàþùèé ïåðñîíàë äîëæåí
âõîäèòü â ñèñòåìó êàê àäìèíèñòðàòîð.
Ïàðîëü ñîñòîèò èç 4 öèôð. Íàæìèòå êíîïêó âíèç ( )
èëè êíîïêó ( ), ÷òîáû âûáðàòü ïåðâóþ öèôðó, çàòåì
íàæìèòå êíîïêó ââîä ( ), ÷òîáû âîéòè â âûáîð öèôðû.
Ïîñëå ââîäà ïîñëåäíåé öèôðû, íàæìèòå êíîïêó ââîä,
÷òîáû ïîäòâåðäèòü âûáîð ïàðîëÿ. Ïîëüçîâàòåëüñêèé
ïàðîëü ïî óìîë÷àíèþ – 0000. Ïàðîëü àäìèíèñòðàòîðà ïî
óìîë÷àíèþ – 0000. Òîëüêî êîìïåòåíòíûé
îáñëóæèâàþùèé ïåðñîíàë äîëæåí èìåòü äîñòóï ê ïàðîëþ
àäìèíèñòðàòîðà. Ñìîòðèòå
ðàçäåë 10-11
ðàçäåë 10-11 äëÿ èíñòðóêöèé
ïî èçìåíåíèþ ïàðîëåé.
Ïîñëå òîãî, êàê ïðàâèëüíûé ïàðîëü áûë ââåäåí, íà ýêðàíå ïîÿâèòñÿ ìåíþ óñòàíîâêè ñèñòåìû UPS.
10-8 Ìåíþ óñòàíîâêè ðåçåðâà
10-8 Ìåíþ óñòàíîâêè ðåçåðâà
Âîéäèòå â ìåíþ óñòàíîâêè ñèñòåìû ÑÁÏ, êàê îïèñàíî â
ðàçäåëå 10-7
ðàçäåëå 10-7. Èñïîëüçóéòå êîïêè ïåðåìåùåíèÿ ( è ),
âûáåðèòå ìåíþ óñòàíîâêà ðåçåðâà è íàæìèòå êíîïêó
ââîä. ( )
Èñïîëüçóéòå êíîïêè ïåðåìåùåíèÿ ( è ) è êíîïêó ââîä
( ), ÷òîáû âûáðàòü äèàïàçîí íàïðÿæåíèÿ è ÷àñòîòíûé
äèàïàçîí.
1
1
2
2
3
4
1
2
3
1
4
2
200706017 93-2688 SU manual 4C.indd 192200706017 93-2688 SU manual 4C.indd 192 11/29/2007 2:04:56 PM11/29/2007 2:04:56 PM

193
1
5
9
3
7
11
2
6
10
4
8
12
13
14
10 –
Äèñïëåé è ýêñïëóàòàöèÿ
Äèñïëåé è ýêñïëóàòàöèÿ
(ïðîäîëæåíèå)
(ïðîäîëæåíèå)
10-8 Ìåíþ óñòàíîâêè ðåçåðâà
10-8 Ìåíþ óñòàíîâêè ðåçåðâà
(ïðîäîëæåíèå)
(ïðîäîëæåíèå)
 ìåíþ äèàïàçîí íàïðÿæåíèÿ, èñïîëüçóéòå êíîïêè ïåðåìåùåíèÿ ( è ), ÷òîáû âûáðàòü íàïðÿæåíèå ðåçåðâà
è íàæìèòå êíîïêó ââîä ( ), ÷òîáû ïîäòâåðäèòü
èçìåíåíèÿ.
 ìåíþ ÷àñòîòíûé äèàïàçîí, èñïîëüçóéòå êíîïêè ïåðåìåùåíèÿ ( è ), ÷òîáû âûáðàòü ÷àñòîòíûé äèàïàçîí
ðåçåðâà è íàæìèòå êíîïêó ââîä ( ), ÷òîáû ïîäòâåðäèòü
èçìåíåíèÿ.
Ïðèìå÷àíèå: äëÿ âîçâðàòà â ïðåäûäóùåå ìåíþ íàæìèòå.
10-9 Ìåíþ óñòàíîâêè âûõîäà
10-9 Ìåíþ óñòàíîâêè âûõîäà
Ïðèìå÷àíèå: Ñèñòåìà äîëæíà áûòü â ðåæèìå ðåçåðâà, ÷òîáû
èçìåíèòü ïàðàìåòðû âûõîäà.
Âîéäèòå â ìåíþ óñòàíîâêè ñèñòåìû, êàê îïèñàíî â
ðàçäåëå 10-7
ðàçäåëå 10-7. Èñïîëüçóéòå êíîïêè ïåðåìåùåíèÿ ( è ),
÷òîáû âûáðàòü ìåíþ óñòàíîâêà âûõîäà, çàòåì íàæìèòå
êíîïêó ââîä ( ).
Èñïîëüçóéòå êíîïêè ïåðåìåùåíèÿ ( è ) è êíîïêó ââîä
( ), ÷òîáû âûáðàòü îäèí èç ðàçäåëîâ ìåíþ.
 ìåíþ Íàïðÿæåíèå, èñïîëüçóéòå êíîïêè ïåðåìåùåíèÿ ( è ), ÷òîáû âûáðàòü íåîáõîäèìûå íàñòðîéêè è
íàæìèòå êíîïêó ââîä ( ), ÷òîáû ïîäòâåðäèòü âûáðàííûå
íàñòðîéêè.
3
1
4
2
3
3
1
4
2
3
200706017 93-2688 SU manual 4C.indd 193200706017 93-2688 SU manual 4C.indd 193 11/29/2007 2:04:57 PM11/29/2007 2:04:57 PM

194
1
5
9
3
7
11
2
6
10
4
8
12
13
14
10 –
Äèñïëåé è ýêñïëóàòàöèÿ
Äèñïëåé è ýêñïëóàòàöèÿ
(ïðîäîëæåíèå)
(ïðîäîëæåíèå)
10-9 Ìåíþ óñòàíîâêè âûõîäà
10-9 Ìåíþ óñòàíîâêè âûõîäà
(ïðîäîëæåíèå)
(ïðîäîëæåíèå)
 ìåíþ ×àñòîòà èñïîëüçóéòå êíîïêè ïåðåìåùåíèÿ ( è ),
÷òîáû âûáðàòü íåîáõîäèìûå íàñòðîéêè è íàæìèòå
êíîïêó ââîä ( ), ÷òîáû ïîäòâåðäèòü íàñòðîéêè.
Çàìå÷àíèå: Íàñòðîéêà ÷àñòîòû èñïîëüçóåòñÿ òîëüêî òîãäà,
êîãäà ÑÁÏ ðàáîòàåò îò áàòàðåè èëè êîãäà àêòèâèðîâàí
ðåæèì ðåãóëèðîâàíèå ÷àñòîòû. (ñì. øàã 6)
 ìåíþ ýêîíîìèÿ èñïîëüçóéòå êíîïêè ïåðåìåùåíèÿ ( è ), ÷òîáû âûáðàòü íåîáõîäèìûå íàñòðîéêè è íàæìèòå
êíîïêó ââîä ( ) äëÿ ïîäòâåðæäåíèÿ íàñòðîåê.
 ìåíþ ðåãóëèðîâàíèå ÷àñòîòû èñïîëüçóéòå êíîïêè ïåðåìåùåíèÿ ( è ), ÷òîáû âûáðàòü íåîáõîäèìûå
íàñòðîéêè è íàæìèòå êíîïêó ââîä ( ), ÷òîáû
ïîäòâåðäèòü íàñòðîéêè.
Íàñòðîéêè: Äëÿ âîçâðàòà â ïðåäûäóùåå ìåíþ íàæìèòå
êíîïêó “ESC”.
10-10 Ìåíþ óñòàíîâêè áàòàðåè
10-10 Ìåíþ óñòàíîâêè áàòàðåè
Ïðèìå÷àíèå: Ñèñòåìà äîëæíà áûòü â ðåæèìå ðåçåðâ, ÷òîáû èçìåíèòü ïàðàìåòðû áàòàðåè. Ïàðàìåòðû áàòàðåè äîëæíû áûòü óñòàí
îâëåíû ïðàâèëüíî, ÷òîáû ïîëó÷èòü òî÷íóþ îöåíêó âî âðåìÿ ðàáîòû ñèñòåìû îò ñèñòåìû ÑÁÏ, âî âðåìÿ ðàáîòû ýêñòðåííîãî àêêó
ìóëÿòîðíîãî ïèòàíèÿ.
Âîéäèòå â ìåíþ óñòàíîâêè ñèñòåìû ÑÁÏ êàê îïèñàíî â
ðàçäåëå 10-7
ðàçäåëå 10-7. Èñïîëüçóéòå êíîïêè ïåðåìåùåíèÿ ( è ),
÷òîáû ïîìåñòèòü êóðñîð â ìåíþ óñòàíîâêó áàòàðåè, çàòåì
íàæìèòå êíîïêó ââîä ( ).
Èñïîëüçóéòå êíîïêè ïåðåìåùåíèÿ ( è ) è êíîïêó ââîä,
÷òîáû âûáðàòü îäèí èç ïóíêòîâ ìåíþ.
4
1
5
2
6
4
1
5
2
6
200706017 93-2688 SU manual 4C.indd 194200706017 93-2688 SU manual 4C.indd 194 11/29/2007 2:04:58 PM11/29/2007 2:04:58 PM

195
1
5
9
3
7
11
2
6
10
4
8
12
13
14
10 –
Äèñïëåé è ýêñïëóàòàöèÿ
Äèñïëåé è ýêñïëóàòàöèÿ
(ïðîäîëæåíèå)
(ïðîäîëæåíèå)
10-10 Ìåíþ óñòàíîâêè áàòàðåè
10-10 Ìåíþ óñòàíîâêè áàòàðåè
(ïðîäîëæåíèå)
(ïðîäîëæåíèå)
 ìåíþ òèï âíóòðåííåé áàòàðåè èñïîëüçóéòå êíîïêè ïåðåìåùåíèÿ ( è ), ÷òîáû âûáðàòü íåîáõîäèìûå
íàñòðîéêè è íàæìèòå êíîïêó ââîä ( ), ÷òîáû
ïîäòâåðäèòü âûáðàííûå íàñòðîéêè.
Ïðèìå÷àíèå:
Âîçìîæíûå òèïû áàòàðåè - 26AH, 40AH, 100AH, 140 AH.
Âîçìîæíûå ïàðàìåòðû íàñòðîéêè 1,2,3,4
 ìåíþ òåêóùåå ñîñòîÿíèå èñïîëüçóéòå êíîïêè ïåðåìåùåíèÿ ( è ), ÷òîáû âûáðàòü íåîáõîäèìûå
íàñòðîéêè è íàæìèòå êíîïêó ââîä ( ), ÷òîáû
ïîäòâåðäèòü âûáðàííûå íàñòðîéêè.
Ïðèìå÷àíèå:
íàñòðîéêè ñèëû òîêà ïî óìîë÷àíèþ 7À.
 ìåíþ âðåìÿ ðàáîòû èñïîëüçóéòå êíîïêè ïåðåìåùåíèÿ ( è ), ÷òîáû âûáðàòü íåîáõîäèìûå íàñòðîéêè è
íàæìèòå êíîïêó ââîä ( ), ÷òîáû ïîäòâåðäèòü âûáðàííûå
íàñòðîéêè.
 ìåíþ àâòîìàòè÷åñêîå òåñòèðîâàíèå èñïîëüçóéòå êíîïêè ïåðåìåùåíèÿ ( è ), ÷òîáû âûáðàòü íåîáõîäèìûå
íàñòðîéêè è íàæìèòå êíîïêó ââîä ( ), ÷òîáû
ïîäòâåðäèòü âûáðàííûå íàñòðîéêè.
Ïðèìå÷àíèå: Äëÿ âîçâðàòà â ïðåäûäóùåå ìåíþ íàæìèòå
êíîïêó “ESC”.
3
4
5
6
3
4
5
6
200706017 93-2688 SU manual 4C.indd 195200706017 93-2688 SU manual 4C.indd 195 11/29/2007 2:04:58 PM11/29/2007 2:04:58 PM

196
1
5
9
3
7
11
2
6
10
4
8
12
13
14
10 –
Äèñïëåé è ýêñïëóàòàöèÿ
Äèñïëåé è ýêñïëóàòàöèÿ
(ïðîäîëæåíèå)
(ïðîäîëæåíèå)
10-11 Ëîêàëüíàÿ óñòàíîâêà
10-11 Ëîêàëüíàÿ óñòàíîâêà
Âîéäèòå â ìåíþ óñòàíîâêè ñèñòåìû ÑÁÏ êàê îïèñàíî â
ðàçäåëå 10-7
ðàçäåëå 10-7. Èñïîëüçóéòå êíîïêè ïåðåìåùåíèÿ ( è ),
÷òîáû âûáðàòü ïóíêò ëîêàëüíàÿ óñòàíîâêà, çàòåì íàæìèòå
êíîïêó ââîä ( ).
Èñïîëüçóéòå êíîïêè ïåðåìåùåíèÿ, ÷òîáû âûáðàòü îäèí èç ïóíêòîâ ìåíþ.
 ìåíþ èçìåíåíèå äàòà/âðåìÿ èñïîëüçóéòå êíîïêè ïåðåìåùåíèÿ ( è ), ÷òîáû âûáðàòü íåîáõîäèìûå
íàñòðîéêè è íàæìèòå êíîïêó ââîä ( ), äëÿ
ïîäòâåðæäåíèÿ íàñòðîåê.
Ïðèìå÷àíèå: Èçìåíåíèå äàííûõ
íàñòðîåê íå òðåáóåò ëîãèí àäìèíèñòðàòîðà – äîñòàòî÷íî
ïîëüçîâàòåëüñêîãî ëîãèíà.
 ìåíþ èçìåíåíèå ïàðîëÿ èñïîëüçóéòå êíîïêè ïåðåìåùåíèÿ ( è ) è êíîïêó ââîä ( ), ÷òîáû âûáðàòü
íåîáõîäèìûå íàñòðîéêè. Èñïîëüçóéòå êíîïêè ïåðåìåùåíèÿ
( è ) è êíîïêó ââîä ( ), ÷òîáû âûáðàòü íåîáõîäèìûå
íàñòðîéêè è íàæìèòå êíîïêó ââîä ( ) äëÿ
ïîäòâåðæäåíèÿ íàñòðîåê.
Ïðèìå÷àíèå: ïàðîëåì
àäìèíèñòðàòîðà äîëæåí èñïîëüçîâàòüñÿ òîëüêî
êîìïåòåíòíûì îáñëóæèâàþùèì ïåðñîíàëîì.
 ìåíþ ïàðàëëåëüíîãî ID èñïîëüçóéòå êíîïêè ïåðåìåùåíèÿ, ( è ) ÷òîáû âûáðàòü íåîáõîäèìûå íàñòðîéêè è íàæìèòå
êíîïêó ââîä ( ), ÷òîáû ïîäòâåðäèòü íàñòðîéêè.
Ïðèìå÷àíèå: Åñëè äâå ñèñòåìû ÑÁÏ èñïîëüçóþòñÿ â
ïàðàëëåëüíîé êîíôèãóðàöèè, ïàðàëëåëüíûå ID ÷èñëà
óäîñòîâåðåíèÿ
1
2
3
4
5
1
3
4b
2
4
5
200706017 93-2688 SU manual 4C.indd 196200706017 93-2688 SU manual 4C.indd 196 11/29/2007 2:04:59 PM11/29/2007 2:04:59 PM

197
1
5
9
3
7
11
2
6
10
4
8
12
13
14
10 –
Äèñïëåé è ýêñïëóàòàöèÿ
Äèñïëåé è ýêñïëóàòàöèÿ
(ïðîäîëæåíèå)
(ïðîäîëæåíèå)
10-11 Ëîêàëüíàÿ óñòàíîâêà
10-11 Ëîêàëüíàÿ óñòàíîâêà
(ïðîäîëæåíèå)
(ïðîäîëæåíèå)
 ìåíþ çâóê èñïîëüçóéòå êíîïêè ïåðåìåùåíèÿ ( è ),
÷òîáû âûáðàòü íåîáõîäèìûå íàñòðîéêè äëÿ çâóêîâîãî
àâàðèéíîãî ñèãíàëà è íàæàòü êíîïêó ââîä ( ) äëÿ
ïîäòâåðæäåíèÿ íàñòðîåê.
 ìåíþ äèñïëåé èñïîëüçóéòå êíîïêè ïåðåìåùåíèÿ ( è),
÷òîáû âûáðàòü íåîáõîäèìûå íàñòðîéêè êîíòðàñòíîñòè
ýêðàíà è íàæìèòå êíîïêó ââîä ( ) äëÿ ïîäòâåðæäåíèÿ
íàñòðîåê.
Ïðèìå÷àíèå: Èçìåíåíèå äàííûõ íàñòðîåê íå
òðåáóåò ëîãèí àäìèíèñòðàòîðà – äîñòàòî÷íî
ïîëüçîâàòåëüñêîãî ëîãèíà.
 ìåíþ ÿçûê èñïîëüçóéòå êíîïêè ïåðåìåùåíèÿ ( è ),
÷òîáû âûáðàòü íåîáõîäèìûå íàñòðîéêè è íàæìèòå ââîä
( ) äëÿ ïîäòâåðæäåíèÿ íàñòðîåê.
Ïðèìå÷àíèå:
Èçìåíåíèå äàííûõ íàñòðîåê íå òðåáóåò ëîãèí
àäìèíèñòðàòîðà – äîñòàòî÷íî ïîëüçîâàòåëüñêîãî ëîãèíà.
 ìåíþ serial COM ID èñïîëüçóéòå êíîïêè ïåðåìåùåíèÿ ( è ), ÷òîáû âûáðàòü íåîáõîäèìûé serial ID ïîðòà è
íàæìèòå êíîïêó ââîä ( ) äëÿ ïîäòâåðæäåíèÿ íàñòðîåê.
Ïðèìå÷àíèå: Ýòè íàñòðîéêè íå ïðèìåíÿþòñÿ ê
ñòàíäàðòíûì ñîåäèíåíèÿì RS-232. Îíî ïðèìåíÿåòñÿ
òîëüêî ê ñîåäèíåíèÿì RS-485/RS-422.
Ïðèìå÷àíèå: äëÿ âîçâðàòà â ïðåäûäóùåå ìåíþ íàæìèòå
êíîïêó “ESC”
10-12 Ìåíþ òåõíè÷åñêîãî îáñëóæèâàíèÿ
10-12 Ìåíþ òåõíè÷åñêîãî îáñëóæèâàíèÿ
Íàæìèòå êíîïêó ââîä ( ), ÷òîáû âûáðàòü ìåíþ
òåõíè÷åñêîå îáñëóæèâàíèå èç ãëàâíîãî ìåíþ. Ñëåäóéòå
ïðîöåäóðå ëîãèíà, îïèñàííîé â øàãå 2 è 3 â
ðàçäåëå 10-7
ðàçäåëå 10-7.
Ïîñëå òîãî êàê ïàðîëü áûë ââåäåí, íà ýêðàíå ïîÿâèòñÿ ìåíþ òåõíè÷åñêîãî îáñëóæèâàíèÿ. Èñïîëüçóéòå êíîïêè
ïåðåìåùåíèÿ ( è ) è êíîïêó ââîä ( ), ÷òîáû ñäåëàòü
âûáîð èç ìåíþ.
7
1
8
2
9
6
6
7
1
2
8
9
200706017 93-2688 SU manual 4C.indd 197200706017 93-2688 SU manual 4C.indd 197 11/29/2007 2:04:59 PM11/29/2007 2:04:59 PM

198
1
5
9
3
7
11
2
6
10
4
8
12
13
14
10 –
Äèñïëåé è ýêñïëóàòàöèÿ
Äèñïëåé è ýêñïëóàòàöèÿ
(ïðîäîëæåíèå)
(ïðîäîëæåíèå)
10-13 Ìåíþ ñòàòèñòèêè
10-13 Ìåíþ ñòàòèñòèêè
Âîéäèòå â ìåíþ òåõíè÷åñêîãî îáñëóæèâàíèÿ, êàê îïèñàíî â
ðàçäåëå 10-12
ðàçäåëå 10-12. Èñïîëüçóéòå êíîïêè ïåðåìåùåíèÿ
( è ), ÷òîáû ïåðåìåñòèòü êóðñîð â ìåíþ ñòàòèñòèêà,
çàòåì íàæìèòå êíîïêó ââîä ( ).
Åñëè âû õîòèòå ïðîñìîòðåòü ñòàòèñòè÷åñêèå äàííûå, èñïîëüçóéòå êíîïêè ïåðåìåùåíèÿ ( è ) è êíîïêó ââîä
( ), ÷òîáû âûáðàòü ïóíêò ïðî÷èòàòü èç ìåíþ.
Äîñòóïíûå ñòàòèñòè÷åñêèå äàííûå âêëþ÷àþò â ñåáÿ ïîëíîå îïåðàöèîííîå âðåìÿ, ÷èñëî ñîáûòèé áàòàðåè,
÷èñëî ñîáûòèé ðåçåðâà.
Åñëè âû õîòèòå ñáðîñèòü ñòàòèñòè÷åñêèå äàííûå, èñïîëüçóéòå êíîïêè ïåðåìåùåíèÿ ( è ) è êíîïêó ââîä
( ), ÷òîáû âûáðàòü ïóíêò ñáðîñ èç ìåíþ.
Âû äîëæíû ââåñòè ïàðîëü àäìèíèñòðàòîðà, ÷òîáû ïîäòâåðäèòü îïåðàöèþ ñáðîñà.
Ïðèìå÷àíèå: äëÿ âîçâðàòà â ïðåäûäóùåå ìåíþ íàæìèòå
êíîïêó “ESC”.
1
2
3
4
5
1
3
5
2
4
200706017 93-2688 SU manual 4C.indd 198200706017 93-2688 SU manual 4C.indd 198 11/29/2007 2:05:00 PM11/29/2007 2:05:00 PM

199
1
5
9
3
7
11
2
6
10
4
8
12
13
14
10 –
Äèñïëåé è ýêñïëóàòàöèÿ
Äèñïëåé è ýêñïëóàòàöèÿ
(ïðîäîëæåíèå)
(ïðîäîëæåíèå)
10-14 Ìåíþ æóðíàëà ñîáûòèé
10-14 Ìåíþ æóðíàëà ñîáûòèé
Âîéäèòå â ìåíþ òåõíè÷åñêîãî îáñëóæèâàíèÿ, êàê îïèñàíî â
ðàçäåëå 10-12
ðàçäåëå 10-12. Èñïîëüçóéòå êíîïêè ïåðåìåùåíèÿ
( è ), ÷òîáû ïîìåñòèòü êóðñîð â ïóíêò æóðíàë ñîáûòèé,
çàòåì íàæìèòå êíîïêó ââîä ( ).
Åñëè âû õîòèòå ïðîñìîòðåòü æóðíàë ñîáûòèé, èñïîëüçóéòå êíîïêè ïåðåìåùåíèÿ ( è ) è êíîïêó ââîä ( ), ÷òîáû
âûáðàòü ïóíêò ÷òåíèå èç ìåíþ æóðíàëà ñîáûòèé.
Èñïîëüçóéòå êíîïêè ïåðåìåùåíèÿ ( è ), ÷òîáû
ïðîñìîòðåòü äàííûå æóðíàëà ñîáûòèé. Íàæìèòå “ESC”,
÷òîáû âîçâðàòèòüñÿ â ïðåäûäóùåå ìåíþ.
Åñëè âû æåëàåòå ñòåðåòü æóðíàë ðåãèñòðàöèè, èñïîëüçóéòå êíîïêè ïåðåìåùåíèÿ ( è ) è êíîïêó ââîä ( ), ÷òîáû
âûáðàòü ïóíêò ñòåðåòü èç ìåíþ æóðíàëà ñîáûòèé.
Âû äîëæíû ââåñòè ïàðîëü àäìèíèñòðàòîðà äëÿ ïîäòâåðæäåíèÿ óäàëåíèÿ.
Ïðèìå÷àíèå: äëÿ âîçâðàòà â ïðåäûäóùåå ìåíþ íàæìèòå
êíîïêó “ESC”.
1
2
3
4
5
1
3
5
2
4
200706017 93-2688 SU manual 4C.indd 199200706017 93-2688 SU manual 4C.indd 199 11/29/2007 2:05:01 PM11/29/2007 2:05:01 PM

200
1
5
9
3
7
11
2
6
10
4
8
12
13
14
10 –
Äèñïëåé è ýêñïëóàòàöèÿ
Äèñïëåé è ýêñïëóàòàöèÿ
(ïðîäîëæåíèå)
(ïðîäîëæåíèå)
10-15 Ìåíþ Ðóêîâîäñòâî ïî óñòàíîâêå è òåñòèðîâàíèþ
10-15 Ìåíþ Ðóêîâîäñòâî ïî óñòàíîâêå è òåñòèðîâàíèþ
Âîéäèòå â ìåíþ òåõíè÷åñêîãî îáñëóæèâàíèÿ, êàê îïèñàíî â
ðàçäåëå 10-12
ðàçäåëå 10-12. Èñïîëüçóéòå êíîïêè ïåðåìåùåíèÿ ( è ),
÷òîáû ïîìåñòèòü êóðñîð â ïóíêò Ðóêîâîäñòâî ïî
óñòàíîâêå è òåñòèðîâàíèå, çàòåì íàæìèòå êíîïêó ââîä ( ).
Èñïîëüçóéòå êíîïêè ïåðåìåùåíèÿ ( è ) è êíîïêó ââîä
( ), äëÿ âûáîðà ïóíêòîâ ìåíþ
Âûáåðèòå ïóíêò áûñòðàÿ çàðÿäêà, ÷òîáû óâåëè÷èòü óðîâåíü çàðÿäà áàòàðåè. Âû äîëæíû ââåñòè ïàðîëü àäìèíèñòðàòîðà
äëÿ ïîäòâåðæäåíèÿ îïåðàöèè.
Ïðåäóïðåæäåíèå: Óâåëè÷åíèå
çàðÿäà áàòàðåè â òå÷åíèå äëèòåëüíîãî âðåìåíè ìîæåò
ïîâðåäèòü ñèñòåìó áàòàðåè.
Âûáåðèòå ïóíêò ðó÷íîé òåñò áàòàðåè, ÷òîáû íà÷àòü òåñò áàòàðåè. Âû äîëæíû ââåñòè ïàðîëü àäìèíèñòðàòîðà, ÷òîáû
ïîäòâåðäèòü îïåðàöèþ.
Âûáåðèòå ïóíêò òåñòèðîâàíèå çâóêà è ñâåòîäèîäîâ, ÷òîáû íà÷àòü òåñò ñâåòîäèîäîâ ïóëüòà óïðàâëåíèÿ è àâàðèéíîãî
ñèãíàëà. Âû äîëæíû ââåñòè ïàðîëü àäìèíèñòðàòîðà, ÷òîáû
ïîäòâåðäèòü îïåðàöèþ.
Âûáåðèòå ïóíêò ðåçóëüòàòû òåñòèðîâàíèÿ, ÷òîáû óäàëèòü ðåçóëüòàòû òåñòà áàòàðåè ìåíþ èçìåðåíèÿ. (Ñì.
ðàçäåë 10-6
ðàçäåë 10-6
äëÿ äîïîëíèòåëüíîé èíôîðìàöèè)
Ïðèìå÷àíèå: äëÿ âîçâðàòà â ïðåäûäóùåå ìåíþ íàæìèòå
êíîïêó “ESC”.
1
2
3
4
5
6
1
3
5
6
2
4
200706017 93-2688 SU manual 4C.indd 200200706017 93-2688 SU manual 4C.indd 200 11/29/2007 2:05:02 PM11/29/2007 2:05:02 PM

201
1
5
9
3
7
11
2
6
10
4
8
12
13
14
10 –
Äèñïëåé è ýêñïëóàòàöèÿ
Äèñïëåé è ýêñïëóàòàöèÿ
(ïðîäîëæåíèå)
(ïðîäîëæåíèå)
10-16 Ìåíþ ìîäåðíèçàöèè ïðîãðàììíîãî îáåñïå÷åíèÿ
10-16 Ìåíþ ìîäåðíèçàöèè ïðîãðàììíîãî îáåñïå÷åíèÿ
Ïðåäóïðåæäåíèå: ÏÎ äîëæíî áûòü ìîäåðíèçèðîâàíî òîëüêî êîìïåòåíòíûì îáñëóæèâàþùèì ïåðñîíàëîì. Èñïîëüçóéòå ÏÎ,
Ïðåäóïðåæäåíèå: ÏÎ äîëæíî áûòü ìîäåðíèçèðîâàíî òîëüêî êîìïåòåíòíûì îáñëóæèâàþùèì ïåðñîíàëîì. Èñïîëüçóéòå ÏÎ,
êîòîðîå áûëî îäîáðåíî Tripp Lite.  èíîì ñëó÷àå ãàðàíòèÿ áóäåò àííóëèðîâàíà.
êîòîðîå áûëî îäîáðåíî Tripp Lite.  èíîì ñëó÷àå ãàðàíòèÿ áóäåò àííóëèðîâàíà.
Âîéäèòå â ìåíþ òåõíè÷åñêîå îáñëóæèâàíèå, êàê îïèñàíî â
ðàçäåëå 10-12
ðàçäåëå 10-12. Èñïîëüçóéòå êíîïêè ïåðåìåùåíèÿ
( è ), ÷òîáû âûáðàòü ïóíêò ìîäåðíèçàöèÿ ÏÎ, çàòåì
íàæìèòå êíîïêó ââîä ( ).
Èñïîëüçóéòå êíîïêè ïåðåìåùåíèÿ ( è ) è êíîïêó ââîä
( ) äëÿ âûáîðà ïóíêòîâ â ìåíþ. Âû äîëæíû ââåñòè
ïàðîëü àäìèíèñòðàòîðà äëÿ ïîäòâåðæäåíèÿ îïåðàöèè.
Ïðèìå÷àíèå: äëÿ âîçâðàòà â ïðåäûäóùåå ìåíþ íàæìèòå
êíîïêó “ESC”.
10-17 Äðóãèå ïóíêòû ìåíþ
10-17 Äðóãèå ïóíêòû ìåíþ
Âîéäèòå â ìåíþ òåõíè÷åñêîå îáñëóæèâàíèå, êàê îïèñàíî â
ðàçäåëå 10-12
ðàçäåëå 10-12. Èñïîëüçóéòå êíîïêè ïåðåìåùåíèÿ ( è ),
÷òîáû âûáðàòü ïóíêò äðóãîå, çàòåì íàæìèòå êíîïêó ââîä
( ).
Èñïîëüçóéòå êíîïêè ïåðåìåùåíèÿ ( è ) è êíîïêó ââîä
( ), ÷òîáû âûáðàòü ïóíêò â ìåíþ. Ñåðèéíûé íîìåð è
âåðñèÿ ÏÎ ïîêàçûâàþò ðåãèñòðàöèîííûé íîìåð è âåðñèþ
ÑÁÏ. Âðåìÿ ñèñòåìû ïîêàçûâàåò òåêóùóþ äàòó è âðåìÿ,
ìîäóëü DCBUS VOLT ïîêàçûâàåò òåêóùåå íàïðÿæåíèå
DCBUS. Êîìïåòåíòíûé ïåðñîíàë ìîæåò ïîæåëàòü
ïðîñìîòðåòü ýòó èíôîðìàöèþ, âûïîëíÿÿ òåõíè÷åñêîå
îáñëóæèâàíèå èëè ðåìîíò ñèñòåìû UPS.
Ïðèìå÷àíèå: äëÿ âîçâðàòà â ïðåäûäóùåå ìåíþ íàæìèòå
êíîïêó “ESC”.
1
1
2
2
1
1
2
2
200706017 93-2688 SU manual 4C.indd 201200706017 93-2688 SU manual 4C.indd 201 11/29/2007 2:05:02 PM11/29/2007 2:05:02 PM

202
1
5
9
3
7
11
2
6
10
4
8
12
13
14
11 –
Ñîåäèíåíèå
Ñîåäèíåíèå
Ïðèìå÷àíèå: Ñâÿçè ñîåäèíåíèé, îïèñàííûå â äàííîé ãëàâå ÿâëÿþòñÿ äîïîëíèòåëüíûìè. ÑÁÏ áóäåò ôóíêöèîíèðîâàòü äîëæíûì
îáðàçîì áåç ýòèõ ñâÿçåé.
11-1 Ïîäêëþ÷åíèÿ ñèñòåìû ïåðåäà÷è
11-1 Ïîäêëþ÷åíèÿ ñèñòåìû ïåðåäà÷è
11-2 Ñëîò SNMPWEBCARD
11-2 Ñëîò SNMPWEBCARD
Óäàëèòå ïîêðûòèå, ÷òîáû óñòàíîâèòü âñïîìîãàòåëüíîå îáîðóäîâàíèå Tripp Lite SNMPWEBCARD. Äîïîëíèòåëüíîå îáîðóäîâàíèå
SNMPWEBCARD îáåñïå÷èâàåò Ethernet èíòåðôåéñ äëÿ ñèñòåìû UPS è ïîçâîëÿåò óäàëåííî ïîäêëþ÷àòüñÿ è êîíòðîëèðîâàòü ÑÁÏ
÷åðåç SNMP, áðàóçåð èëè telnet. Çâîíèòå +1 773 869 1234 äëÿ ïîëó÷åíèÿ ïîäðîáíîé èíôîðìàöèè.
11-3 Èíòåðôåéñ âõîäíîãî ñîåäèíåíèÿ
11-3 Èíòåðôåéñ âõîäíîãî ñîåäèíåíèÿ
Èíòåðôåéñ ñîåäèíåíèÿ ïîëó÷àåò ñèãíàëû çàìûêàíèÿ êîíòàêòîâ, êîòîðûå ïîçâîëÿþò ñèñòåìå UPS ïîëó÷àòü êîìàíäû è
êîíòðîëèðîâàòü âíåøíèå óñëîâèÿ áàòàðåè.:
P1 – óäàëåííîå àâàðèéíîå îòêëþ÷åíèå ïèòàíèÿ (ÀÎÏ)
P2 – âñïîìîãàòåëüíûå âõîäíûå êîíòàêòû (2 íàáîðà)
P3 – Âíåøíèé áàòàðåéíûé îòñåê 1
P4 – âíåøíèé áàòàðåéíûé îòñåê 2
P5 – âíåøíèé áàòàðåéíûé îòñåê 3
P6 – âíåøíèé áàòàðåéíûé îòñåê 4
P7 – Ñòàòóñ âíåøíåé áàòàðåè
Ñëîò SNMPWEBCARD
Èíòåðôåéñ âõîäíîãî
ñîåäèíåíèÿ
Ïîðò ïîñòîÿííîãî
ðåçåðâèðîâàíèÿ
Ïîðò RS232
Èíòåðôåéñ âûõîäíîãî
ñîåäèíåíèÿ
200706017 93-2688 SU manual 4C.indd 202200706017 93-2688 SU manual 4C.indd 202 11/29/2007 2:05:03 PM11/29/2007 2:05:03 PM

203
1
5
9
3
7
11
2
6
10
4
8
12
13
14
11 –
Ñîåäèíåíèå
Ñîåäèíåíèå
(ïðîäîëæåíèå)
(ïðîäîëæåíèå)
11-4 Ñõåìà ñîåäèíåíèÿ óäàëåííîãî àâàðèéíîãî îòêëþ÷åíèÿ ïèòàíèÿ
11-4 Ñõåìà ñîåäèíåíèÿ óäàëåííîãî àâàðèéíîãî îòêëþ÷åíèÿ ïèòàíèÿ
Ñèñòåìà óäàëåííîãî àâàðèéíîãî îòêëþ÷åíèÿ ïèòàíèÿ(ÀÎÏ) ïðè ïîìîùè âõîäíîãî ñîåäèíåíèÿ P1 ïîçâîëÿåò âàì ñîåäèíÿòü ÑÁÏ
ñ ñèñòåìîé ÀÎÏ. Ñîåäèíåíèå ÑÁÏ ïîçâîëÿåò âàì ñîâåðøèòü óäàëåííîå àâàðèéíîå îòêëþ÷åíèå ïèòàíèÿ. Ñîåäèíèòå ÀÎÏ âõîä ñ
óäàëåííûì ñîåäèíåíèåì, êàê íà ñõåìå íèæå. Ýòîò êîíòàêò îáû÷íî îòêðûò.
11-5 Âñïîìîãàòåëüíàÿ ñõåìà âõîäÿùåãî ñîåäèíåíèÿ
11-5 Âñïîìîãàòåëüíàÿ ñõåìà âõîäÿùåãî ñîåäèíåíèÿ
Âñïîìîãàòåëüíîå âõîäÿùåå ñîåäèíåíèå P2 ïîçâîëÿåò ñèñòåìå UPS ïîëó÷àòü âíåøíèå ñèãíàëû. Ýòè êîíòàêòû îáû÷íî îòêðûòû.
11-6 Âõîäíîå ñîåäèíåíèå âíåøíåãî áàòàðåéíîãî îòñåêà
11-6 Âõîäíîå ñîåäèíåíèå âíåøíåãî áàòàðåéíîãî îòñåêà
Ýòè ñîåäèíåíèÿ (P3,P4,P5,P6) ïîçâîëÿþò ÑÁÏ ïîëó÷àòü ñèãíàëû îò âíåøíèõ áàòàðåéíûõ îòñåêîâ, êîòîðûé êîíòðîëèðóåò
òåìïåðàòóðó âíåøíèõ îòñåêîâ áàòàðåé. Äëÿ ïîëó÷åíèÿ äîïîëíèòåëüíîé èíôîðìàöèè çâîíèòå +1 773 869 1234
11-7 Ñòàòóñ âíåøíåé áàòàðåè
11-7 Ñòàòóñ âíåøíåé áàòàðåè
Ñòàòóñ âíåøíåé áàòàðåè ñîåäèíåíèå P7 ïîçâîëÿåò ÑÁÏ ïîëó÷àòü âíåøíèå ñèãíàëû ñòàòóñà áàòàðåéíîãî îòñåêà ÷åðåç
äîïîëíèòåëüíûé êàáåëü. Pin 1=+12 Âîëüò;Pin2=ïîäêëþ÷åííûé êàáåëü îáíàðóæåíèÿ; Pin3=Ñòàòóñ ïðåðûâàòåëÿ (ñèãíàë àêòèâíûé -
öåïü âêëþ÷åíà, ñèãíàë íåàêòèâíûé – âûêëþ÷åíà). Pin4= ðåçåðâíûé. Pin5 =ïîëÿðèçóþùåå íàïðÿæåíèå. Äëÿ ïîëó÷åíèÿ
äîïîëíèòåëüíîé èíôîðìàöèè çâîíèòå +1 773 869 1234.
P1
P2
200706017 93-2688 SU manual 4C.indd 203200706017 93-2688 SU manual 4C.indd 203 11/29/2007 2:05:03 PM11/29/2007 2:05:03 PM

204
1
5
9
3
7
11
2
6
10
4
8
12
13
14
11 –
Ñîåäèíåíèå
Ñîåäèíåíèå
(ïðîäîëæåíèå)
(ïðîäîëæåíèå)
11-8 Ýëåìåíò èíòåðôåéñà äëÿ âûõîäà ñèãíàëîâ ñ ñóõîãî ìàãíèòîóïðàâëÿåìîãî êîíòàêòà
11-8 Ýëåìåíò èíòåðôåéñà äëÿ âûõîäà ñèãíàëîâ ñ ñóõîãî ìàãíèòîóïðàâëÿåìîãî êîíòàêòà
Ñèñòåìà èìååò 6 âûõîäÿùèõ ñîåäèíåíèÿ. Ýòè ñîåäèíåíèÿ ìîãóò áûòü îòêðûòû èëè çàêðûòû.
Ñòàíäàðòíûå ñîîáùåíèÿ
Ñòàíäàðòíûå ñîîáùåíèÿ
Ñîåäèíåíèå Ñîîáùåíèå Îïèñàíèå
Ñîåäèíåíèå Ñîîáùåíèå Îïèñàíèå
Pin 1-2 Íàãðóçêà íà èíâåðòîðå UPS ðàáîòàåò íîðìàëüíî
Pin 3-4 Íàãðóçêà íà àâòîçàìåíå UPS ðàáîòàåò â ðåæèìå çàìåíû
Pin 5-6 Âõîäíîå ñîåäèíåíèå îòêàçàëî ñ Ïèòàíèå îòñóòñòâóåò èëè ïðîèçîøåë ñáîé. UPS íàõîäèòñÿ â ðåæèìå àâàðèéíîãî ïèòàíèÿ.
íàãðóçêîé íà èíâåðòîðå
Pin 7-8 Íèçêèé çàðÿä áàòàðåé UPS íàõîäèòñÿ â ðåæèìå àâàðèéíîãî ïèòàíèÿ è íàïðÿæåíèå áàòàðåè íèæå 220Â
Pin 9-10 Çàìåíà ââåäåíà íåïðàâèëüíî Âêëþ÷åíèå çàìåíû íåïðàâèëüíîå (÷àñòîòà/ôàçà)
Pin 11-12 Ñáîé òåñòà áàòàðåè Íàïðÿæåíèå áàòàðåè íèæå ïîëîæåííîãî
Äîïîëíèòåëüíûå ñîîáùåíèÿ
Äîïîëíèòåëüíûå ñîîáùåíèÿ
Ñîîáùåíèå Îïèñàíèå
Ñîîáùåíèå Îïèñàíèå
Âíóòðåííèé ñáîé ñîåäèíåíèÿ Ñîåäèíåíèå ñ îäíèì èç êîìïîíåíòîâ íåïðàâèëüíîå
Âíåøíèé ïàðàëëåëüíûé îòêàç ñîåäèíåíèÿ Â ïàðàëëåëüíîé óñòàíîâêå, ñîåäèíåíèå íåïðàâèëüíîå
Ïðåäóïðåæäåíèå/îòêëþ÷åíèå ïðè ïåðåãðóçêå Íàãðóçêà ñèñòåìû ïðåâûøåíà
Îòêëþ÷åíèå îøèáêà ìîäóëÿ ïèòàíèÿ UPS âûêëþ÷àåòñÿ èç-çà îòêàçà ìîäóëÿ ïèòàíèÿ
Ïðåäóïðåæäåíèå ìîäóëÿ ïèòàíèÿ Ìîäóëü ïèòàíèÿ èìååò îøèáêó, íî UPS ðàáîòàåò îáû÷íî
ÀÎÏ âêëþ÷åíî UPS îòêëþ÷åíà îò ïèòàíèÿ, ôóíêöèÿ ÀÎÏ
Íàãðóçêà â çàïàñíîì ðåæèìå UPS â çàïàñíîì ðåæèìå
Ïðåäóïðåæäåíèå/îòêëþ÷åíèå èç-çà îòñåêà ïèòàíèÿ. Òåìïåðàòóðà âíåøíåãî îòñåêà ïèòàíèÿ ñëèøêîì âûñîêàÿ
Íåïðàâèëüíîå âûõîäíîå íàïðÿæåíèå âûõîäíîå íàïðÿæåíèå ñëèøêîì âûñîêîå/íèçêîå
Íåîáõîäèìî çàìåíèòü áàòàðåþ Ñîãëàñíî äàííûì «äàòà áàòàðåè» UPS íóæäàåòñÿ â çàìåíå áàòàðåè.
(Ñì.
10-10
10-10 äëÿ äîï. èíôîðìàöèè)
Ïðåäóïðåæäåíèå/îòêëþ÷åíèå ïî òåìïåðàòóðå Òåìïåðàòóðà ñòàòè÷åñêîãî âûêëþ÷àòåëÿ ñëèøêîì âûñîêàÿ
Îøèáêà öåëîñòíîñòè áàòàðåè Áàòàðåÿ èìååò íàðóøåíèå â îñíîâàíèè
Ñòàòè÷åñêàÿ îøèáêà âûêëþ÷àòåëÿ Ñòàòè÷åñêèé âûêëþ÷àòåëü ðàáîòàåò íåïðàâèëüíî
Ïðèìå÷àíèå: Åñëè âàì íåîáõîäèìà äîïîëíèòåëüíàÿ èíôîðìàöèÿ, ñâÿæèòåñü ñ Tripp Lite.
200706017 93-2688 SU manual 4C.indd 204200706017 93-2688 SU manual 4C.indd 204 11/29/2007 2:05:03 PM11/29/2007 2:05:03 PM

205
1
5
9
3
7
11
2
6
10
4
8
12
13
14
11 –
Ñîåäèíåíèå
Ñîåäèíåíèå
(ïðîäîëæåíèå)
(ïðîäîëæåíèå)
11-9 Ñõåìà çàïàñíîé öåïè
11-9 Ñõåìà çàïàñíîé öåïè
ÑÁÏ èìååò 6 âûõîäíûõ ñîåäèíåíèé. Ýòè ñîåäèíåíèÿ ìîãóò áûòü îòêðûòû èëè çàêðûòû.
OUTPUT
DRY
CONTACT
200706017 93-2688 SU manual 4C.indd 205200706017 93-2688 SU manual 4C.indd 205 11/29/2007 2:05:03 PM11/29/2007 2:05:03 PM

206
1
5
9
3
7
11
2
6
10
4
8
12
13
14
11 –
Ñîåäèíåíèå
Ñîåäèíåíèå
(ïðîäîëæåíèå)
(ïðîäîëæåíèå)
11-10 Ïîðò RS232 ââîäà-âûâîäà ñîåäèíèòåëüíîé ñõåìû
11-10 Ïîðò RS232 ââîäà-âûâîäà ñîåäèíèòåëüíîé ñõåìû
RS 232 DB9 ïîñëåäîâàòåëüíûé ïîðò ñîåäèíåíèÿ UPS ñ
àâòîðèçîâàííûì ðàáî÷èì ìåñòîì èëè ñåðâåðîì (êàáåëü
âêëþ÷åí). Îáùàÿñü ñ ÑÁÏ ÷åðåç ýòîò ïîðò, ïðîãðàììíîå
îáåñïå÷åíèå Tripp Lites ìîæåò îòñëåæèâàòü è óïðàâëÿòü ÑÁÏ.
PowerAlert òàêæå ñëóæèò êàê SNMP ïðîêñè, ïîçâîëÿþùåå
ïîäêëþ÷èòü UPS ê ñåòè.
Ñèãíàëû è îïåðàöèè RS 232 âêëþ÷àþò â ñåáÿ: óðîâåíü íàãðóçêè,
ñòàòóñ áàòàðåè, óðîâåíü çàðÿäà áàòàðåè, ðåæèì äåéñòâèÿ,
âõîäíîå íàïðÿæåíèÿ, âûõîäíîå íàïðÿæåíèå, ÷àñòîòà âõîäÿùåãî
òîêà, âíóòðåííÿÿ òåìïåðàòóðà, âðåìÿ çàäåðæêè çàêðûòèÿ ,
âêëþ÷åíèå/âûêëþ÷åíèå òðåâîãè è óäàëåííîå âûêëþ÷åíèå.
Àïïàðàòíîå îáåñïå÷åíèå
Àïïàðàòíîå îáåñïå÷åíèå
Ñêîðîñòü ïåðåäà÷è äàííûõ: 2400 BPS
Äëèíà äàííûõ: 8 áèòîâ
Ñòîïîâûé áèò: 1 áèò ×åòíîñòü: íåò
Ðàçâîä êîíòàêòîâ
Ðàçâîä êîíòàêòîâ
Pin 2: TXD (Ïåðåäà÷à äàííûõ)
Pin 3: RXD (Ïîëó÷åíèå äàííûõ)
Pin 5: GND (Çàçåìëåíèå)
11-11 Ïàðàëëåëüíûé ðåçåðâíûé ïîðò
11-11 Ïàðàëëåëüíûé ðåçåðâíûé ïîðò
Ïàðàëëåëüíûé ðåçåðâíûé ïîðò ïîçâîëÿåò ÑÁÏ áûòü ñâÿçàííîé ñ äðóãîé ñèñòåìîé UPS òàêîãî æå òèïà è åìêîñòè äëÿ
ïàðàëëåëüíîãî èñïîëüçîâàíèÿ (1+1) êîíôèãóðàöèÿ äëÿ óâåëè÷åíèÿ åìêîñòè è ñòîéêîñòè ê îøèáêàì.
Ïðåäóïðåæäåíèå: Èñïîëüçóéòå
Ïðåäóïðåæäåíèå: Èñïîëüçóéòå
òîëüêî ðåçåðâíûé ïîðò äëÿ âêëþ÷åíèÿ ñ ñèñòåìîé UPS. Ïîïûòêà èñïîëüçîâàòü íåñîâìåñòèìûé êàáåëü ìîæåò ïîâðåäèòü ÑÁÏ è
òîëüêî ðåçåðâíûé ïîðò äëÿ âêëþ÷åíèÿ ñ ñèñòåìîé UPS. Ïîïûòêà èñïîëüçîâàòü íåñîâìåñòèìûé êàáåëü ìîæåò ïîâðåäèòü ÑÁÏ è
ñîçäàòü ñåðüåçíóþ óãðîçó ïîâðåæäåíèÿ.
ñîçäàòü ñåðüåçíóþ óãðîçó ïîâðåæäåíèÿ.
200706017 93-2688 SU manual 4C.indd 206200706017 93-2688 SU manual 4C.indd 206 11/29/2007 2:05:03 PM11/29/2007 2:05:03 PM

207
1
5
9
3
7
11
2
6
10
4
8
12
13
14
12 –
Òåõíè÷åñêèå õàðàêòåðèñòèêè
Òåõíè÷åñêèå õàðàêòåðèñòèêè
12-1 Òåõíè÷åñêèå õàðàêòåðèñòèêè ÑÁÏ
12-1 Òåõíè÷åñêèå õàðàêòåðèñòèêè ÑÁÏ
Ìîäåëü SU20KX SU40KX SU60KX SU80KX
Ìîäåëü SU20KX SU40KX SU60KX SU80KX
(åìêîñòü) 20êÂÀ/16êÂò 40êÂÀ/32êÂò 60êÂÀ/48êÂò 80êÂÀ/64ê Âò
(åìêîñòü) 20êÂÀ/16êÂò 40êÂÀ/32êÂò 60êÂÀ/48êÂò 80êÂÀ/64ê Âò
Âõîä Âõîäíîå íàïðÿæåíèå 220/380 Â, 230/400 Â èëè 240/415 Â ïåðåìåííûé òîê, 3O,
4 ïðîâîäà+çàçåìëåíèå, ñîåäèíåíèå çâåçäîé
Ðåãóëèðîâàíèå íàïðÿæåíèÿ -25%
~ +20%
Íåëèíåéíûå èñêàæåíèÿ <5% (ïîëíàÿ íàãðóçêà)
PFC(ïîëíàÿ íàãðóçêà) 0,99
×àñòîòà 50/60 Ãö
Îòêëîíåíèÿ ÷àñòîòû 45
~ 65 Ãö
Âûõîä Âûõîäíîå íàïðÿæåíèå 220/380 Â, 230/400 Â èëè 240/415 Â ïåðåìåííûé òîê, 3O,
4 ïðîâîäà+çàçåìëåíèå, ñîåäèíåíèå çâåçäîé
Ðàáî÷àÿ ÷àñòîòà 50/60 Ãö
Ïîëíîå îòêëîíåíèå <3%
Ðåãóëèðîâêà íàïðÿæåíèÿ ñòàòè÷åñêîå ±1%
Ðåãóëèðîâêà ÷àñòîòû äèíàìè÷åñêàÿ ±7% (10% ~ 90% ëèíåéíàÿ íàãðóçêà)
Âíóòð. Êîëåá ±0,05 Ãö
ñèíõðîíèçàöèÿ ±5%
Ïåðåãðóçêà ≤125% : 10 ìèíóò; ≤150% : 1 ìèíóòà
Àâàðèéíûé Ðàáîòà îò áàòàðåé ïðåðûâèñòàÿ
àóäèî ñèãíàë Íåïðàâèëüíàÿ ðàáîòà íåïðåðûâíàÿ
Äèñïëåé Ñâåòîäèîäû UPS ñòàòóñ: íîðìà • îáõîä • ðåçåðâ • íåèñïðàâíîñòü
LCD Âõîä/âûõîä • îáõîä • èíâåðòåð • ÷àñòîòà • íàãðóçêà • Âîëüòàæ áàòàðåé UPS
ñ äèàãíîñòèêîé
Èíòåðôåéñ Ñòàíäàðòíûé RS-232, ñóõîé êîíòàêò
Äîïîëíèòåëüíî snmpwebcard
Äðóãîå Ïàðàëëåëüíàÿ ðàáîòà Äà (1+1 äëÿ 2-óõ ñèñòåì UPS îäèíàêîâîãî òèïà è åìêîñòè)
ÀÎÏ Ñòàíäàðò (ëîêàëüíî è óäàëåííî)
Æóðíàë ñîáûòèé 500 çàïèñåé
Êîíôèãóðàöèÿ ïàðàìåòðîâ Yes
Óñòàíîâêà ðåçåðâà Îïöèîíàëüíî
Òåìïåðàòóðíàÿ êîìïåíñàöèÿ áàòàðåé Îïöèîíàëüíî
Õîëîäíûé ñòàðò áàòàðåé Ñòàíäàðòíî
Âåçäå Ýôôåêòèâíîñòü íîðìàëüíî 94%
ÀÎÏ 97%
Âðåìÿ ïåðåäà÷è 0 ìñ
Òåìïåðàòóðà 32° F
~ 104° F (0° C ~ 40° C)
Âëàæíîñòü 90 %
Øóì(1ì) 65 Äá 68 Äá 70 Äá 70 Äá
Ðàçìåðû Øèðèíà 520 ìì
Âûñîòà 850 ìì
Òîëùèíà 1165 ìì
Âåñ (áëîê ïèòàíèÿ) 267 êã* 412 êã* 210 êã 244 êã
* Ñ âíóòðåííèìè áàòàðåÿìè.
12-2 Òàáëèöà íàãðóçêè ñèñòåìû
12-2 Òàáëèöà íàãðóçêè ñèñòåìû
12-3 Òàáëèöà íàãðóçêè áàòàðåé
12-3 Òàáëèöà íàãðóçêè áàòàðåé
Ìîäåëü SU20KX SU40KX SU60KX SU80KX
Ìîäåëü SU20KX SU40KX SU60KX SU80KX
Âåñ 267 êã 412 êã 210 êã 244 êã
Íàãðóçêà 600 êã/ì2 927 êã/ì2 475 êã/ì2 552 êã/ì2
BP480V26B BP480V40C
BP480V26B BP480V40C
(40 Baterías de 12V; (40 Baterías de 12V;
(40 Baterías de 12V; (40 Baterías de 12V;
Ìîäåëü 26AH cada uno) 40AH cada una)
Ìîäåëü 26AH cada uno) 40AH cada una)
Âåñ 470 êã 700 êã
Íàãðóçêà 1064 êã/ì2 1575 êã/ì2
200706017 93-2688 SU manual 4C.indd 207200706017 93-2688 SU manual 4C.indd 207 11/29/2007 2:05:04 PM11/29/2007 2:05:04 PM

208
1
5
9
3
7
11
2
6
10
4
8
12
13
14
13 –
Õðàíåíèå è ñåðâèñíîå îáñëóæèâàíèå ñèñòåìû
Õðàíåíèå è ñåðâèñíîå îáñëóæèâàíèå ñèñòåìû
14 –
Ãàðàíòèéíûå îáÿçàòåëüñòâà
Ãàðàíòèéíûå îáÿçàòåëüñòâà
Storage
Storage
Ñèñòåìà äîëæíà õðàíèòüñÿ â ÷èñòîé, áåçîïàñíîé îêðóæàþùåé ñðåäå ñ òåìïåðàòóðîé íèæå 40 C (104 F) è îòíîñèòåëüíîé âëàæíîñòè
ìåíåå 90%. Õðàíèòå ÑÁÏ â îðèãèíàëüíîì êîíòåéíåðå, åñëè âîçìîæíî. Åñëè óñòàíîâêà ïðîèñõîäèò áîëåå ÷åì 6 ÷àñîâ ïîñëå
ïîëó÷åíèÿ ÑÁÏ, ïåðåçàðÿäèòå áàòàðåè ïî êðàéíåé ìåðå â òå÷åíèå 24 ÷àñîâ äî èñïîëüçîâàíèÿ. Íå ïîëàãàéòåñü íà ÑÁÏ, ÷òîáû
îáåñïå÷èòü ðåçåðâíîå ïèòàíèå ïîêà áàòàðåè ïîëíîñòüþ íå çàðÿæåíû.
Ïðèìå÷àíèå: Åñëè ñèñòåìà íàõîäèòñÿ äîëãîå âðåìÿ â
âûêëþ÷åííîì ñîñòîÿíèè, íåîáõîäèìî åå âêëþ÷àòü ïåðèîäè÷åñêè äëÿ ïåðåçàðÿäêè áàòàðåé. Ñèñòåìà äîëæíà áûòü âêëþ÷åíà è
áàòàðåè äîëæíû ïåðåçàðÿæàòüñÿ ïî êðàéíåé ìåðå îäèí 24-÷àñîâîé ïåðèîä îäèí ðàç â 3 ìåñÿöà. Îòêàç îò ïåðèîäè÷åñêîé
ïåðåçàðÿäêè áàòàðåé ìîæåò âûçâàòü íåîáðàòèìîå ïîâðåæäåíèå áàòàðåè.
Îáñëóæèâàíèå
Îáñëóæèâàíèå
ÑÁÏ èìååò îãðàíè÷åííûé ñðîê ãàðàíòèè îïèñàííîé â äàííîì ðóêîâîäñòâå. Ïðîãðàììû îáñëóæèâàíèÿ, ïðîãðàììû îáñëóæèâàíèÿ
çàïóñêà, ïðîôèëàêòè÷åñêèå ïðîãðàììû òåõíè÷åñêîãî îáñëóæèâàíèÿ è ëîêàëüíûå ãàðàíòèè(2, 3, 4 ãîäà) òàêæå äîñòóïíû. Çà äîïîë
íèòåëüíîé èíôîðìàöèåé çâîíèòå â Tripp Lite ñåðâèñ îáñëóæèâàíèÿ +1 773 869 1234.
Ïðîäàâåö äàåò ãàðàíòèþ, ïðè óñëîâèè, ÷òî ïðîäóêò èñïîëüçóåòñÿ â ñîîòâåòñòâèè ñî âñåìè èíñòðóêöèÿìè, ïðè îòñóòñòâèè äåôåêòîâ ñðîêîì íà 2 ãîäà (êðîìå ÑØÀ Êàíàäû è Ìåêñèêè – 1 ãîä) îò äàòû
ïîêóïêè. Åñëè ïðîäóêò îêàçàëñÿ äåôåêòíûì â òå÷åíèå ãàðàíòèè, ïðîäàâåö âîññòàíîâèò èëè çàìåíèò ïðîäóêò ïî ñîáñòâåííîìó óñìîòðåíèþ. Îáñëóæèâàíèå ñîãëàñíî ãàðàíòèè âêëþ÷àåò â ñåáÿ
ïîääåðæêó öåíòðà îáñëóæèâàíèÿ Tripp. Ëîêàëüíûå ïëàíû îáñëóæèâàíèÿ ïîñòàâëÿåò Tripp Lite, Îáëåã÷åííóþ ñèñòåìó îáñëóæèâàíèÿ ïðåäîñòàâëÿþò ïàðòíåðû Tripp Lite (â áîëüøèíñòâå ðåãèîíîâ).
Ñâÿæèòåñü ñ Tripp Lite äëÿ ïîëó÷åíèÿ ïîäðîáíîé èíôîðìàöèè ïî îáñëóæèâàíèþ +1 773 869 1234. Ìåæäóíàðîäíûå êëèåíòû äîëæíû ñâÿçàòüñÿ ñ Tripp Lite. Ïîääåðæêà intlservice@tripplite.com
<mailto:intlservice@tripplite.com>
Ýòà ãàðàíòèÿ íå ïðåäóñìàòðèâàåò ñëó÷àè ïîâðåæäåíèÿ èç-çà íåñ÷àñòíîãî ñëó÷àÿ, íåïðàâèëüíîãî îáðàùåíèÿ, çëîóïîòðåáëåíèÿ èëè ïðåíåáðåæåíèÿ óñëîâèÿìè ýêñïëóàòàöèè. Ïðîäàâåö íå äàåò íèêàêèõ
ãàðàíòèé, êðîìå ãàðàíòèé ÿâíî ñôîðìóëèðîâàííûõ â äàííîì äîêóìåíòå, êðîìå ñëó÷àåâ, ïðåäóñìîòðåííûõ çàêîíîäàòåëüñòâîì. Âñå ãàðàíòèè îãðàíè÷åíû ãàðàíòèéíûì ïåðèîäîì îïðåäåëåííûì âûøå,
ýòà ãàðàíòèÿ ÿâíî èñêëþ÷àåò âñå íåïðåäâèäåííûå óáûòêè.
Tripp Lite; 1111 W. 35th Street; Chicago IL 60609; USA
Ïðåäóïðåæäåíèå: Èíäèâèäóàëüíûé ïîëüçîâàòåëü äîëæåí ïîçàáîòèòüñÿ, ÷òîáû îïðåäåëèòü äî èñïîëüçîâàíèÿ, ÿâëÿåòñÿ ëè óñòðîéñòâî èñïðàâíûì, àäåêâàòíûì è áåçîïàñíûì äëÿ ïðåäíàçíà÷åííîãî
èñïîëüçîâàíèÿ. Èçãîòîâèòåëü íå äàåò íèêàêèõ ãàðàíòèé îòíîñèòåëüíî ïðèãîäíîñòè óñòðîéñòâ äëÿ îïðåäåëåííûõ ñëó÷àåâ.
Ðåãóëèðóþùèå èäåíòèôèêàöèîííûå íîìåðà
Ðåãóëèðóþùèå èäåíòèôèêàöèîííûå íîìåðà
Äëÿ ðåãóëèðîâàíèÿ ñâèäåòåëüñòâ âàøåìó ïðîäóêòó áûë ïðèñâîåí óíèêàëüíûé íîìåð. Óíèêàëüíûé íîìåð ìîæåò áûòü íàéäåí íà ÿðëûêå òàáëè÷êè ñ íàçâàíèåì ïðîäóêòà, íàðÿäó ñî âñåìè ìàðêèðîâêàìè
è äîïîëíèòåëüíîé èíôîðìàöèåé. Çàïðàøèâàÿ èíôîðìàöèþ ïî ïðîäóêòó, âñåãäà îáðàùàéòåñü ïî óíèêàëüíîìó íîìåðó. Óíèêàëüíûé íîìåð íå äîëæåí áûòü ïåðåïóòàí ñ ìàðêèðîâêîé èëè íîìåðîì
ïðîäóêòà.
Ïðèìå÷àíèå FCC êëàññ A
Ïðèìå÷àíèå FCC êëàññ A
Ýòî óñòðîéñòâî âûïîëíÿåò ÷àñòü 15 ïðàâèë Ôåäåðàëüíîé êîìèññèè ñâÿçè. Îïåðàöèÿ ñëåäóþùèì óñëîâèÿì: 1. Ýòî óñòðîéñòâî íå ìîæåò íàíîñèòü âðåä. 2. Ýòî óñòðîéñòâî äîëæíî ïðèíÿòü ëþáûå
âìåøàòåëüñòâà, äàæå âìåøàòåëüñòâà êîòîðûå ìîãóò âûçâàòü íåæåëàòåëüíûå îïåðàöèè.
Ïðèìå÷àíèå: Ýòî îáîðóäîâàíèå áûëî ïðîâåðåíî â ñîîòâåòñòâèè ñ ÷àñòüþ 15 ïðàâèë Ôåäåðàëüíîé êîìèññèè ñâÿçè. Ýòè îãðàíè÷åíèÿ ðàçðà
áîòàíû äëÿ òîãî ÷òîáû îáåñïå÷èòü çàùèòó ïðîòèâ âìåøàòåëüñòâà âî âðåìÿ ýêñïëóàòàöèè â êîììåð÷åñêîé ñðåäå. Ýòî îáîðóäîâàíèå
èçëó÷àåò, èñïîëüçóåò ýíåðãèþ ðàäèî÷àñòîòû, è íåïðàâèëüíîå èñïîëüçîâàíèå îáîðóäîâàíèÿ â ñîîòâåòñòâèè ñ èíñòðóêöèåé ìîæåò âûçâàòü
âðåäíîå âìåøàòåëüñòâî â ðàäèîêîììóíèêàöèè. Èñïîëüçîâàíèå äàííîãî îáîðóäîâàíèÿ â æèëîé îáëàñòè ìîæåò âûçâàòü âðåäíîå
âìåøàòåëüñòâî è ïîëüçîâàòåëü äîëæåí áóäåò èñïðàâèòü åãî çà ñâîé ñ÷åò. Ïîýòîìó ïîëüçîâàòåëü äîëæåí èñïîëüçîâàòü èçîëèðîâàííûå
êàáåëè è ñîåäèíèòåëè ñ ýòèì îáîðóäîâàíèåì. Ëþáûå èçìåíåíèÿ èëè ìîäèôèêàöèÿ ýòîãî îáîðóäîâàíèÿ íå îäîáðåííîå Tripp Lite ìîæåò
ëèøèòü âàñ ïðàâ íà åãî èñïîëüçîâàíèå.
Tripp Lite âåäåò ïîëèòèêó óñîâåðøåíñòâîâàíèÿ. Ñïåöèôèêàöèè ìîãóò áûòü èçìåíåíû áåç óâåäîìëåíèÿ.
Note on Labeling
Note on Labeling
Äàííûå ñèìâîëû èñïîëüçóþòñÿ
â ñõåìàõ:
V~ ïåðåìåííîå íàïðÿæåíèå
V ïîñòîÿííîå íàïðÿæåíèå
O ôàçà
çàçåìëåíèå
1111 W. 35th Street, Chicago, IL 60609 USA
+1 773 869 1234 • www.tripplite.com
200706017 93-2688
200706017 93-2688 SU manual 4C.indd 208200706017 93-2688 SU manual 4C.indd 208 11/29/2007 2:05:04 PM11/29/2007 2:05:04 PM