WiSilica WL105V BLE Mesh Listener User Manual 15 WL105V UserMan

WiSilica, Inc. BLE Mesh Listener 15 WL105V UserMan

15_WL105V UserMan

              WiSeConnect BLE  Mesh Listener Technical Specification  WiSilica Inc                          Proprietary and Confidential           WiSeConnect BLE Mesh Listener  Hardware and Technical Specification                 Preliminary Version (Rev 1.1)                                                    Issued: 11/03/2016
              WiSeConnect BLE  Mesh Listener Technical Specification  WiSilica Inc                          Proprietary and Confidential            Revision History Rev No  Date Notes Rev 1.0  12/30/2015 Initial Release Rev1.1  11/03/2016 Block diagram added.                FCC ID: 2AG4NWL105V
              WiSeConnect BLE  Mesh Listener Technical Specification  WiSilica Inc                          Proprietary and Confidential   General Information     Operational Description The WiSeMesh BLE Listener/Repeater (L/R) is a bi-directional communication device that can be easily be applied at various points throughout the WiseMesh network to provide tag listening and add performance, redundancy, robustness and to extend coverage of the WiSeMesh network. The WiSe BLE L/R works in conjunction with WiSilica’s WiSeMesh BLE/WiFi AP and WiSeMesh BLE Tags.          Figure 1. WiSeConnect BLE Mesh Repeater/Listener
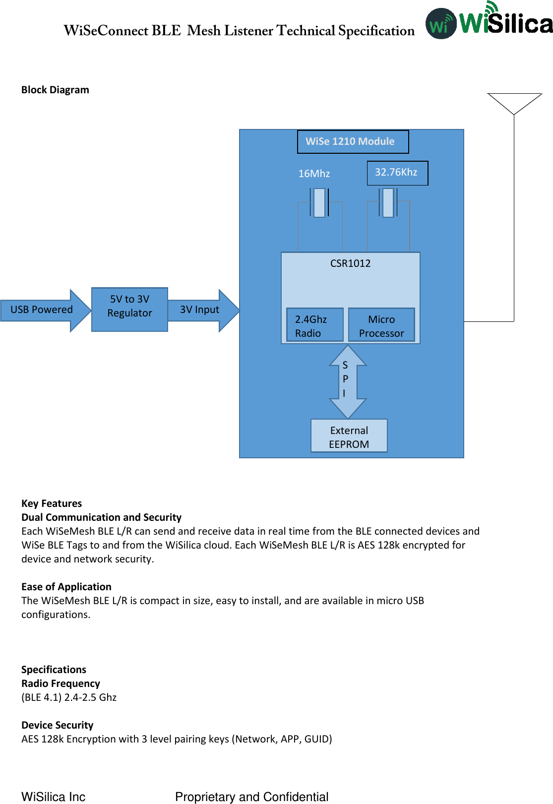
              WiSeConnect BLE  Mesh Listener Technical Specification  WiSilica Inc                          Proprietary and Confidential   Block Diagram                                                                   Key Features Dual Communication and Security Each WiSeMesh BLE L/R can send and receive data in real time from the BLE connected devices and WiSe BLE Tags to and from the WiSilica cloud. Each WiSeMesh BLE L/R is AES 128k encrypted for device and network security.  Ease of Application The WiSeMesh BLE L/R is compact in size, easy to install, and are available in micro USB configurations.    Specifications Radio Frequency (BLE 4.0) 2.4-2.5 Ghz  Device Security AES 128k Encryption with 3 level pairing keys (Network, APP, GUID)   5V to 3V Regulator  USB Powered 3V Input CSR1012 2.4Ghz Radio Micro Processor External EEPROM SP I 16Mhz 32.76Khz WiSe 1210 Module (BLE 4.1) 2.4-2.5 Ghz
              WiSeConnect BLE  Mesh Listener Technical Specification  WiSilica Inc                          Proprietary and Confidential    Antenna Integrated Antenna, Omni Directional Antenna 1 x 50 ohms SMA connector: 1/2 wave whip BLE- 2.4GHz ~ 2.5GHz 2dBi  Power Supply 35 mA peak current @ 5V DC  Physical interfaces Micro USB  Dimensions 79 X 50 X 18mm  Operating Conditions Temp 0-50°C  Pairing the Listener Once logged in; Click on the (+) sign on the right bottom to see the listeners in the pairing mode.  (Note: Listeners are in pairing mode for the first 30 seconds once they are powered on)   Select the listeners that you want to pair from the list and click on the ‘Pair’ option that pops up upon selection of a listener.  Once you click the ‘Pair’ button, the listener is added to the database which can be verified with the success message.    You can now go to the Home screen of the  app to see the listener. A long  press on these listeners opens up options to Edit, Delete and do an OTA update.  Edit options can be used to rename the listeners.
    User Manual  Pairing a Listener
COPYRIGHTCopyright © 2015 WiSilica, Inc. All Rights Reserved.  No part of this publication may be reproduced, transmitted, transcribed, stored in a retrieval system,  or  translated  into  any  language  in  any  form  or  by  any  means  without  the  written permission of WiSilica, Inc. TRADEMARKS WiSeHome,  WiSe,  WiSe  Mesh,  WiSe  Tech,  WiSeApp,  WiDe,  WiBe,  WiSe  Connect  are trademarks of  WiSilica,  Inc.  and/or  its  affiliates  in  the  US  and/or  other countries.  WiSilica Green in connection with IOT is distinctive of WiSilica brand products. All other registered and unregistered trademarks herein are the sole property of their respective owners. LICENSE INFORMATION License Agreement
TABLE OF CONTENTS  Table of Contents .................................................................................................................. 3 Table of figures ..................................................................................................................... 4 Prerequisites ......................................................................................................................... 5 Hardware Versions Used ...................................................................................................... 5 Device Commissioning . ........................................................................................................ 5
TABLE OF FIGURES  Figure 1 "Add device" option ................................................................................................. 5 Figure 3 Filter (optional) ........................................................................................................ 6 Figure 4 Scan for devices ..................................................................................................... 6 Figure 5 "Test" option ............................................................................................................ 7 Figure 6 Pair the device ........................................................................................................ 7 Figure 7 Paired device under default group ........................................................................... 8
PREREQUISITES  App should be in Skip login mode.  HARDWARE VERSIONS USED Sl# Particulars Version 1 App iOS SDK V_3.0.3.0_B_1 2 Wise Listener 1.3.93  DEVICE COMMISSIONING . a) Click on “(+)” and select “Add Device” from the main menu options.    Figure 1 "Add device" option
b) Click on filter icon if the user wants to filter out a particular type of device that needs to be scanned for in the presence of multiple device types.(OPTIONAL)  Figure 2 Filter (optional)  c) Click on “Scan”    Figure 3 Scan for devices
d) When Wise Listener device appears in the scanned list , swipe leftwards on the device name and click “Test” button to test its connection.  Figure 4 "Test" option  e) Click on “Pair” button to get the device paired.   Figure 5 Pair the device
 f) Paired Wise Listener device can be seen under Default group in the dashboard.   Figure 6 Paired device under default group
NOTE: This equipment has been tested and found to comply with the limits for a Class B digital device, pursuant to part 15 of the FCC Rules. These limits are designed to provide reasonable protection against harmful interference in a residential installation. This equipment generates uses and can radiate radio frequency energy and, if not installed and used in accordance with the instructions, may cause harmful interference to radio communications. However, there is no guarantee that interference will not occur in a particular installation. If this equipment does cause harmful interference to radio or television reception, which can be determined by turning the equipment off and on, the user is encouraged to try to correct the interference by one or more of the following measures:   - Reorient or relocate the receiving antenna. - Increase the separation between the equipment and receiver. -Connect the equipment into an outlet on a circuit different from that to which the receiver is connected. -Consult the dealer or an experienced radio/TV technician for help  Changes or modifications not expressly approved by the party responsible for compliance  could void the user's authority to operate the equipment.   This device complies with Part 15 of the FCC Rules.  Operation is subject to the following two conditions:  (1) this device may not cause harmful interference, and  (2) this device must accept any interference received,  including interference that may cause undesired operation.

Navigation menu