MOTOTECH MT-FOL01 Transmitter Assy - Folding Key User Manual

MOTOTECH Co., Ltd. Transmitter Assy - Folding Key

User Manual

  C210   DEPARTMENT: R&D CENTER  STANDARD SPECIFICATION  PART NUMBER : MT-C210-0107 TITLE :           TRANSMITTER ASSY – Standard Specification    -- TABLE OF CONTENTS --  1. APPLICATION   1.1 SUMMARY 2. ELECTRCAL PERFORMANCE   2.1 GENERAL ELECTRICAL PERFORMANCE OF TRANSMITTER ASS' Y    2.2 WIRELESS CHARACTERISTIC       2.3.1 DOMESTIC (DOM)       2.3.2 GENERAL EXPORT(EXP) 3. FUNCTION   3.1 STRUCTURE OF DATA ( "1", "0" )    3.2 TRANSMITTER PROTOCOL FORMAT   3.3 BUILDING THE TRANSMITTED CODE WORD (ENCODER)   3.4 BASIC OPERATION OF RECEIVER (DECODER)   3.5 SYNCHRONIZATION WINDOW   3.6 LED FLICKERING PROCEDURE   3.7 RADIO FREQUENCY TRANSMISSION PROCEDURE    3.8 REMOCON FUNCTION OF EACH SIGNAL   3.9 POWER ON INITIALIZATION 4. OPERATING   4.1 REMOTE DOOR LOCK   4.2 REMOTE DOOR UNLOCK   4.3 PANIC FUNCTION   4.4 ESCORT FUNCTION(DOM ONLY)   4.5 ID CODE   4.6 REMOCON RESPONSE OF OPERATING CONTINUOUS SWITCH 5. REVISION LIST   5.1 REVISION SP01 (2013-01-07)  5           4            3.            2.           1  REV.SP01  ORIGINAL RELEASE  1 ~ 11  13.01.07  KIM.H.J MARK EO NUMBER  CHANGING LIST  PAGE  CHAGING DATE  WRITER REVISION DATE     2013.01.07 REFERENCE DATA      DIVISION WRITER REVIEWER  APPROVER POSITION      ORIGINAL DATA MANAGEMENT DEPARTMENT  APPROVAL
  1. APPLICATION  THIS SPEC APPLIES TO C210 IMMO & BCM Transmitter ASS’Y.  BUT, IF CONTENT WHAT IS DIFFERENT THIS SPEC EXIST, CONTENTS OF DRAWING SHEET IS FIRST OF ALL       1.1 SUMMARY WHEN USER CONTROL SWITCH OF TRANSMITTER ASS’Y, DATA FORMAT OF“VEHICLE CONTROL MESSAGE” IS TRANSMITTED TO BCM BY TRANSMITTER’S CPU, AND THEN WHEN BCM RECEIVE THAT MESSAGE, BCM’S CPU          CONSIDER TO CONTROL VEHICLE  LOCK BUTTONUNLOCK BUTTONPANIC BUTTONRELEASE BUTTONKEY BLADE열쇠고리  LOCK BUTTON DOOR LOCK SHORT PRESSING LOCK BUTTON UNDER 0.5s - LED flicker only once as long time   ESCORT (DOM ONLY) LONG PRESSING LOCK BUTTON OVER 0.5s - LED flicker twice as short time UNLOCK BUTTON DOOR UNLOCK SHORT PRESSING UNLOCK BUTTON UNDER 0.5s - LED flicker only once as long time PANIC BUTTON  PANIC  LONG PRESSING PANIC BUTTON OVER 2s - LED flicker twice as short time
󲯍󱾩󲇵  2. ELECTRICAL PERFORMANCE     2.1 GENERAL ELECTRICAL PERFORMANCE OF TRANSMITTER ASS' Y LIST  REQUIREMENTS  NOTE RATED VOLTAGE  DC 3.0V   OPERATING VOLTAGE RANGE  DC 2.7V ~ DC 3.3V NORMAL  OPERATING  FOR  OPERATING TEMPERATURE RANGE OPERATING TEMPERATURE RANGE -10℃ ~ +60℃ STORED TEMPERATURE RANGE -20℃ ~ +70℃    INSULATION RESISTANCE IT  DOESN’T EXISTED FEBRILITY OR  IGNITION  BY  LEAKAGE CURRENT  PCB  MOISTUREPROOFING  AND  COATING DEFINE  WITH  INSULATION  REQUIRED ELECTRONIC COMPONENTS USING DATE  USING  ONE  DAY  PER  10  TIMES, OVER 2 YEARS    DARK CURRENT  UNDER 1uA       2.2 WIRELESS CHARACTERISTIC        2.3.1 DOMESTIC (DOM)         (1) TRANSMIT FREQUENCY: 433.92MHZ ± 10KHZ(@ ROOM TEMPERATURE)     (2) CLEAR FREQUENCY BAND WIDTH: 13kHz ± 5kHz     (3) OUTPUT: 3.981 mW UNDER (6dBm)     (4) MODULATION METHOD: FM MODULATION     (5) COMMUNICATION METHOD: HALF DUPLEX METHOD        2.3.2 GENERAL EXPORT (EXP) (1) TRANSMIT FREQUENCY: 433.92MHZ ± 10KHZ(@ ROOM TEMPERATURE)     (2) CLEAR FREQUENCY BAND WIDTH: 13kHz ± 5kHz     (3) OUTPUT: 3.981 mW UNDER (6dBm)     (4) MODULATION METHOD: FM MODULATION     (5) COMMUNICATION METHOD: HALF DUPLEX METHOD  FCC (Federal Communications Commission) WARNING: This equipment may generate or use radio frequency energy. Changes or modifications to this equipment may cause harmful interference unless the modifications are expressly approved in the instruction manual. The user could lose the authority to operate this equipment if an unauthorized change or modification is made. This device complies with Part 15 of the FCC`s Rules. Operation is subject to the following two Conditions: 1. This device may not cause harmful interference, and 2. This device must accept ant interference received, including interference that may cause undesirable operation.
󲯍󱾩󲇵  3. FUNCTION     3.1 STRUCTURE OF DATA (“1", "0”)       3.2 TRANSMITTER PROTOCOL FORMAT    (1) 송신부의 1회 DATA 전송횟수는 10FRAME으로 구성된다.      (1) ONE TIME TRANSMITTING DATA CONSIST OF 10 FRAMES   (2) 각 FRAME간 전송 간격은 6.8 ± 1ms로 한다.     (2) EACH FRAME DATA THANSMISSION INTERVAL IS 6.8 ± 1ms    (3) 모든 0과 1의 BIT 형태는 PULSE 형태로 구별한다.     (3) ALL OF BIT (0 AND 1) DIFFERENTIATE THE PULSE FORM    (4) CODE WORD TRANSMISSION SEQUENCE (73.6msec)      (5) TRANSMISSION FORMAT (MANCHESTER)
󲯍󱾩󲇵    (6) CODE WORD TRANSMISSION DATA FORMAT      (7) RF Data Format (756msec)  ① Preamble: 16BIT CONSIST OF “0”     ② Header: CONSIST OF Low Level FOR 4TE(Timing Element)      ③ Start Bit: 1Bit CONSIST OF “1”     ④ Encrypted Portion: CONSIST OF 32Bit (TABLE 3-1)      ⑤ Fixed Code Portion: CONSIST OF 32Bit (TABEL 3-2)  TABLE 3-1 Encrypted Portion Information Bit Address Field  Description  Values 0 ~ 15  Count  Synchronization Counter  Synchronization Counter Value 16 ~ 17  BSEL_0, BSEL_1  Bit rate select 00- TE= 100 us  01- TE= 200 us  10- TE= 400 us * 11- TE= 800 us 18 ~ 19  MTX_0, MTX_1  Minimum  number  of code words 00- 1  01- 4  10- 10 * 11- 16  20 ~ 21  GUARD_0, GUARD_1  Guard time select 00- 0 ms (1 TE)  01- 6.8 ms + 2 TE * 10- 25.6 ms + 2 TE  11- 76.8 ms + 2 TE 22  MOD  Modulation Format  0 = PWM 1 = MANCHESTER * 23  HEADER  Header Length  0 = Short Header, TH = 4 x TE * 1 = Standard Header, TH = 10 x TE 24 ~ 27        Not Used 28 ~ 31  S3,  S0,  S1, S2  Button Status S3, S2, S1, S0 0   0   0   1   = DOOR LOCK 0   0   1   0   = DOOR UNLOCK 0   0   1   1   = PANIC 0   1   0   0   = ESCORT
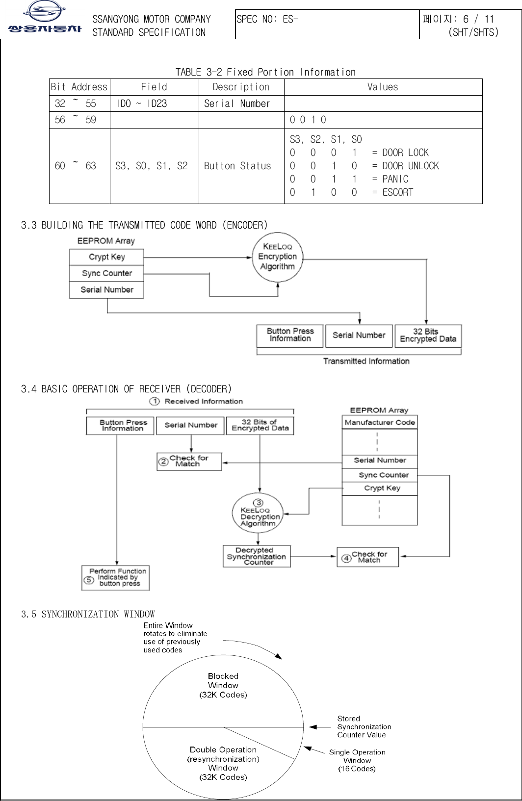
󲯍󱾩󲇵   TABLE 3-2 Fixed Portion Information Bit Address Field  Description  Values 32 ~ 55  ID0 ~ ID23  Serial Number    56 ~ 59        0 0 1 0 60 ~ 63  S3, S0, S1, S2  Button Status S3, S2, S1, S0 0   0   0   1   = DOOR LOCK 0   0   1   0   = DOOR UNLOCK 0   0   1   1   = PANIC 0   1   0   0   = ESCORT    3.3 BUILDING THE TRANSMITTED CODE WORD (ENCODER)      3.4 BASIC OPERATION OF RECEIVER (DECODER)      3.5 SYNCHRONIZATION WINDOW 
󲯍󱾩󲇵      3.6 LED FLICKERING PROCEDURE   LED FLICKERING PERFORM ON/OFF PROCEDURE  TABLE 3-3 LED TURNED THE LIGHT ON TIME BY EACH FUNCTION    3.7 RADIO FREQUENCY TRANSMISSION PROCEDURE    TABLE 3-4 TX TRANSMISSION FLOW CHART START󱫙󱼹󲚍 󱖹󱥒󱫙󱼹󲚍 󱾺󱁚 OKTX POWER = 1(ON)LED = ONTX DATA 󲗑󱁚(2.5Kbit/s)LED = OFFTX POWER = 0(OFF)ENDNO(NOISE ...)YES
󲯍󱾩󲇵   3.8 REMOCON FUNCTION OF EACH SIGNAL  TABLE 3-8 REMOCON FUNCTION OF EACH SIGNAL SYMBOL SIGNAL NAME I/O (PIN NO) CONTENTS  OPERATING  NOTE VSS GND  POWER ( 14 ) Ground       RA0 LOCK  INPUT ( 13 ) HIGH: PRESSING  - SHORT PRESSING - DOOR LOCK - LONG PERSSING - ESCORT      RA1 UNLOCK  INPUT ( 12 ) HIGH: PRESSING  - SHORT PRESSING - DOOR UNLOCK RA2 Not Used  ( 11 )     Spare IO Port RC0 POWER CON  OUTPUT ( 10 ) POWER DOWN MODE OUTPUT WHEN OPERATING FINISH, IT IS SLEEP MODE   RC1 Not Used  ( 9 )     Spare IO Port RC2 TX DATA  OUTPUT ( 8 ) RF DATA OUTPUT  DATA OUTPUT ABOUT SWITCH INPUT 625Hz RC3 PA CON  OUTPUT ( 7 ) RF PA OUTPUT  POWER AMP CONTROL  736ms RC4 LED  OUTPUT ( 6 ) LOW: LED ON  Data OUTPUT Display    RC5 Not Used  ( 5 )       Spare IO Port /MCLR RESET  INPUT ( 4 ) WHEN  POWER  TURN ON, IT RESET       RA4 PANIC  INPUT ( 3 ) HIGH: PRESSING   - LONG PRESSING - PANIC  Spare IO Port RA5 Not Used  ( 2 )       Spare IO Port VDD BAT  POWER ( 1 ) BAT POWER SUPPLY   - POWER SUPPLY TO MICOM  NORMAL : 2.1V < BAT < 3.5V     3.9 POWER ON INITIALIZATION   (1) DEFINE ABOUT ALL OF I/O (INPUT/OUTPUT) PINS   (2) WHEN CPU CHANGE FROM POWER DOWN MODE TO ACTIVE MODE, DEFINE EACH PORT’S CONDITION  SYMBOL PIN NO  I/O  CONDITION CONTENTS SYMBOL PIN NO I/O  CONDITION CONTENTS VDD  1  POWER HIGH     RC2  8  OUTPUT -  DATA RA5  2  -  -  Not Used  RC1  9  -  -  Not Used RA4  3  INPUT HIGH  HIGH PERCEIVING RC0  10  OUTPUT HIGH  HIGH ON /MCLR 4  INPUT HIGH  LOW PERCEIVING RA2  11  -  -  Not Used RC5  5  -  -  Not Used  RA1  12  INPUT HIGH  HIGH PERCEIVING RC4  6  OUTPUT LOW  LOW ON  RA0  13  INPUT HIGH  HIGH PERCEIVING RC3  7  OUTPUT HIGH  HIGH ON  VSS  14  POWER LOW  Ground
󲯍󱾩󲇵  4. OPERATING     4.1 REMOTE DOOR LOCK   WHEN SWITCH OF TRANSMITTER PRESSE UNDER 0.5s, IT PERFORM VEHICLE’S DOOR LOCK FUNCTION  (1) AFTER SWITCH PRESSING (PRESSING TIME = 0.1 ~ 0.5s), IMMEDIATELY TRANSMITTER IS POWER ON  AND TRANSMIT DATA (2) DURING MICOM TRANSMIT DATA, IF BUTTON INPUT ENTER, MICOM IGNORE THAT SIGNAL AND  IT PERFORM EXISTING OPERATING  (3) IF SWITCH PRESSING TIME IS UNDER 0.1s, MICOM IGNORE THAT SIGNAL (4) WHEN ALL OF OUTPUT COMPLETING, IF NOTHING HAPPENS WITHIN 20 ± 5ms, IT WILL BE ENTERED “POWER DOWN MODE”      4.2 REMOTE DOOR UNLOCK   WHEN SWITCH OF TRANSMITTER PRESS UNDER 0.5s, IT PERFORM VEHICLE’S DOOR UNLOCK FUNCTION.  (1)  AFTER SWITCH PRESSING (PRESSING TIME = 0.1 ~ 0.5s), IMMEDIATELY TRANSMITTER IS POWER ON  AND TRANSMIT DATA (2) DURING MICOM TRANSMIT DATA, IF BUTTON INPUT ENTER, MICOM IGNORE THAT SIGNAL AND  IT PERFORM EXISTING OPERATING  (3) IF SWITCH PRESSING TIME IS UNDER 0.1s, MICOM IGNORE THAT SIGNAL. (4) WHEN ALL OF OUTPUT COMPLETING, IF NOTHING HAPPENS WITHIN 20 ± 5ms, IT WILL BE ENTERED  “POWER DOWN MODE”  .     4.3 PANIC FUNCTION    WHEN SWITCH OF TRANSMITTER PRESS OVER 2s, IT PERFORM VEHICLE’S PANIC FUNCTION. (1) IF SWITCH IS PRESSED LONGER THAN 2s, AT THE SAME TIME, TRANSMITTER IS POWER ON AND  TRANSMIT DATA (2) DURING MICOM TRANSMIT DATA, IF BUTTON INPUT ENTER, MICOM IGNORE THAT SIGNAL AND  IT PERFORM EXISTING OPERATING  (3) WHEN ALL OF OUTPUT COMPLETING, IF NOTHING HAPPENS WITHIN 20 ± 5ms, IT WILL BE ENTERED  “POWER DOWN MODE”
󲯍󱾩󲇵       4.4 ESCORT FUNCTION (DOM ONLY)   WHEN SWITCH OF TRANSMITTER PRESSE OVER 0.5s, IT PERFORM VEHICLE’S ESCORT FUNCTION (1) IF SWITCH IS PRESSED LONGER THAN 0.5s, WHEN THE TIME BECOME 1s, TRANSMITTER IS POWER ON  AND TRANSMIT DATA   (2) DURING MICOM TRANSMIT DATA, IF BUTTON INPUT ENTER, MICOM IGNORE THAT SIGNAL AND  IT PERFORMS EXISTING OPERATING. (3)WHEN ALL OF OUTPUT COMPLETING, IF NOTHING HAPPENS WITHIN 20 ± 5ms, IT WILL BE ENTERED  “POWER DOWN MODE”    (4) LED IS NOT OPERATING       4.5 ID CODE    (1) RECEVING THE SAME ID CODE NOT ONLY TRANSMITTER, BUT ALSO BCM       ID CODE IS CONTROLED VEHICLE BY WIRELESS, SO TO MAINTAINED ACCURATE VEHICLE OPERATION  AND TO PREVENTED MALFUNCTION OF VEHICLE BYINTERFERENCE ARE VERY IMPORTANT , THEREFORE IT MUST BE CHOSEN CAREFULLY IN TERM OF A THEFT OF THE VEHICLE AND  THE USER’S SATISFACTION AND POST-MANAGEMENT     (2) ID CODE COMPOSITION       ID CODE IS WHAT CONBINE “24 MULTIPLIER OF 2” CODE      4.6 REMOCON RESPONSE OF OPERATING CONTINUOUS SWITCH   (1) WHEN SWITCH IS PRESSING, IT BASICALLY TRANSMIT 10 FRAME   (2) DURING TRANSMIT 10 FRAMES, IF THE SWITCH PRESSES SEVERAL TIMES, MICOM IGNORE  CONTINUOUS SWITCH AND PERFORM EXISTING TRANSMISSION   (3) EXISTING SWITCH OPERATING IGNORE NEXT SWITCH OPERATING
󲯍󱾩󲇵        5. REVISION LIST   󱾍          

Navigation menu