Sandia Aerospace DAGEDX AVIATION TRANSPONDER User Manual STX360 032417 5ER

Sandia Aerospace Corporation AVIATION TRANSPONDER STX360 032417 5ER

User Manual

__________________________________________________________________STX360 /STX360RInstallation Manualwww.sandia.aero  306467-00 STX 360 Installaon Manual REV 1Page 1
__________________________________________________________________This document and the informaon contained herein is the proprietary data of SANDIA aerospace Corporaon. No part of this document may be transmied, reproduced, or copied in any form or by any means without the prior wrien consent of SANDIA aerospace. Due to SANDIA aerospace’s connued product and quality improvement programs, informaon contained in this document is subject to change without prior noce Copyright 2017 SANDIA aerospace Corporaon, All right rights reserved. Printed in USAInformation Subject To Export Control LawsRevision Date Description Approval1-ER 01/25/17 Initial Release Gabriel Martinez2-ER 01/27/17 Updated page 2menu itemsGabriel Martinez3-ER 02/02/17 Page 33,42updatesGabriel Martinez4-ER 03/07/17 Warning labeladded Gabriel Martinez5-ER 03/24/17 emmisiondesignator Gabriel MartinezSandia Aerospace Three year limited warranty“SANDIA Aerospace warrants to the end purchaser of SANDIA Aerospace products, that said products are free from defects in material and workmanship under normal use and service. The manufacturers obligationunder this warranty shall be limited to repair, replacement, or exchange of any part or parts, at SANDIA Aerospace’s option, which may thus prove defective under normal use and service within three years from the date of installation on aircraft of original purchaser, and which upon examination by the manufacturer, shall disclose to its satisfaction to be thus defective. This warranty is expressly in lieu of all other warranties, expressed or implied including warranties of merchantability and fitness for use, and of all otherobligations or liabilities on our part. We neither assume, nor authorize any person to assume for us, any other liability in connection with the sale of SANDIA Aerospace products. This warranty shall not apply to these parts, nor any part thereof, which has been subject to accident, negligence, alteration, abuse, or misuse. We make no warranty whatsoever in respect to any accessories or parts not supplied by SANDIA Aerospace, nor do we make or extend any warranty with respect to improper installation of SANDIA Aerospace products. The term “original purchaser” as used in this warranty, shall be deemed to mean that person for whom the SANDIA Aerospace products were originally installed. This warranty gives you specific legal rights and you may have other rights, which may vary from state to state.” www.sandia.aero  306467-00 STX 360 Installaon Manual REV 1Page 2
__________________________________________________________________WARNINGSRadio Frequency RadiationFCC – RADIO EQUIPMENT WARNING STATEMENTUnder FCC regulations, this radio transmitter may only operate using an antenna of a type and maximum (or  lesser) gain approved for the transmitter by FCC.   To reduce potential radio interference to other users, the antenna type and its gain should be so chosen that the Equivalent Isotropically Radiated Power (EIRP) is not more than that necessary for success-ful communication. To  comply  with  Industry  Canada  RF  radiation  exposure  limits  for  general  population, the antenna(s) used for this transmitter must be installed to provide a minimum separation distance from the user and bystanders as stated below. The detailed RF exposure condition(s) are to be evaluated at the time of licensing.  In addition, the antennas of this transmitter must not be collocated with other antennas or transmitters. HUMAN EXPOSURE TO RADIO FREQUENCY RADIATION (FCC)WARNINGTO COMPLY WITH THE MAXIMUM PERMISSIBLE EXPOSURE (MPE) LIMITS REFERENCED IN 47 CFR 1.1310 TABLE 1, THE FOLLOWING MINIMUM SAFE OPERATING DISTANCES MUST BE OBSERVED FOR THE GENERAL PUBLIC:When using a 5.19 dBi (omni antenna) Frequency Range: 978 - 1090 MHz: Safe distance ≥ 0.49 mFCC PART 15 COMPLIANCE THIS DEVICE COMPLIES WITH PART 15 OF THE FCC RULES. OPERATION IS SUBJECT TO THE FOLLOWING TWO CONDI-TIONS: (1) THIS DEVICE MAY NOT CAUSE HARMFUL INTER-FERENCE, AND (2) THIS DEVICE MUST ACCEPT ANY INTER-FERENCE RECEIVED, INCLUDING INTERFERENCE THAT MAY CAUSE UNDESIRED OPERATION. www.sandia.aero  306467-00 STX 360 Installaon Manual REV 1Page 3
__________________________________________________________________Table of Contents1 General Descripon                                                                                                                                                        .....................................................................................................................................   91.3 Acronyms                                                                                                                                                                  ..............................................................................................................................................   91.5.1 System Funcons Panel Mount                                                                                                                   ...................................................................................................   121.5.2 System Funcons Remote Mount                                                                                                              ...............................................................................................   121.5.3 Unit Outer Dimensions                                                                                                                                 ................................................................................................................   131.5.3.1 STX 360 Panel Mount                                                                                                                                ...............................................................................................................   131.5.3.2 STX 360R Remote                                                                                                                               ..............................................................................................................   131.3.2.1 MODE C Transponder                                                                                                                        .......................................................................................................   141.3.2.2 Universal Access Transceiver                                                                                                           ............................................................................................   142 Installaon Consideraons                                                                                                                                          ........................................................................................................................   222.1 General                                                                                                                                                                   ...............................................................................................................................................   222.2 Mounng Consideraons                                                                                                                                    ...................................................................................................................   222.2.1 STX 360 Panel Mount                                                                                                                                    ..................................................................................................................   222.2.1.1 Oponal                                                                                                                                               ............................................................................................................................   222.2.2 STX 360R Remote Mount                                                                                                                             ............................................................................................................   22 SECTION 3 Installaon Procedures                                                                                                                               ..............................................................................................................   223.1 General                                                                                                                                                                   ...............................................................................................................................................   223.2 Equipment Required                                                                                                                                             ..........................................................................................................................   233.2.1 STX 360 Panel Mount                                                                                                                                    ..................................................................................................................   233.2.1.1 Supplied                                                                                                                                               ............................................................................................................................   233.2.1.2 Required but not supplied                                                                                                                ................................................................................................   233.2.1.3 Oponal                                                                                                                                               ............................................................................................................................   233.2.2.1 Supplied                                                                                                                                               ............................................................................................................................   243.2.2.2 Required but not supplied                                                                                                                ................................................................................................   243.3.2.3 Oponal                                                                                                                                               ............................................................................................................................   243.3 Electrical                                                                                                                                                                 .............................................................................................................................................   243.4 AIRCRAFT MOUNTING                                                                                                                                          ........................................................................................................................   263.4.1 STX 360                                                                                                                 .................................................................................................   263.4.1.1 Mounng Tray                                                                                         ............................................................................   26www.sandia.aero  306467-00 STX 360 Installaon Manual REV 1Page 4
__________________________________________________________________3.4.2 STX 360R                                                                                                              ...............................................................................................   273.4.2.2 STX 360R Flange Mounng                                                                                                              ...............................................................................................   273.6 Electrical Connecon                                                                                                                                            .........................................................................................................................   283.6.1 STX 360 Panel Mounted Unit                                                                                                                      ......................................................................................................   283.6.2 STX 360R Remote Mounted Unit                                                                                                                ................................................................................................   283.6.3 Antenna Connector                                                                                                                                       .....................................................................................................................   283.6.3.1 STX 360 Panel Mounted Unit                                                                                                           ............................................................................................   283.6.3.2 STX 360R Remote Mounted Unit                                                                                                    ......................................................................................   303.7 Connector Pin Out                                                                                                                                                ..............................................................................................................................   313.7.2 STX 360 Panel Mounted Unit                                                                                                                      ......................................................................................................   313.7.3 STX 360 Remote Mounted Unit                                                                                                                  ..................................................................................................   353.8 Calibraon Procedures - STX 360 Panel Mount Unit                                                                                       .........................................................................   353.9 Installaon Configuraon - STX 360 Panel Mount                                                                                           .............................................................................   353.9.1 WAAS GPS posion source                                                                                                                          ..........................................................................................................   373.9.2 Altude Encoder                                                                                                                                            .........................................................................................................................   383.9.3 External Display for ADS-B informaon                                                                                                     ......................................................................................   393.9.3.1 Ethernet to WIFI adaptor                                                                                                                 ..................................................................................................   403.9.3.2 EFIS support                                                                                                                                        ......................................................................................................................   403.9.4 Annuciator connecons                                                                                                                               ..............................................................................................................   413.9.5 Typical installaon                                                                                                                                         .......................................................................................................................   413.9.5.1 Ethernet to WIFI                                                                                                                                 ...............................................................................................................   413.9.5.2 USB Power                                                                                                                                          ........................................................................................................................   423.10 Antenna Consideraons                                                                                                                                    ...................................................................................................................   433.10.1 STX 360 terminaon                                                                                                                                   ..................................................................................................................   433.10.2 Coaxial selecon                                                                                                                                          ........................................................................................................................   433.10.2 STX360 antenna                                                                                                                                          ........................................................................................................................   433.10.2.1 Antenna locaon                                                                                                                             ............................................................................................................   443.10.2.2 Antenna Installaon                                                                                                                        .......................................................................................................   444.1 MODE C funconality                                                                                                                                           .........................................................................................................................   454.1.1 RS 232 BAUD Rate Selecon                                                                             ................................................................   454.1.2 MAX REPLY RATE                                                                                                 ...................................................................................   45www.sandia.aero  306467-00 STX 360 Installaon Manual REV 1Page 5
__________________________________________________________________4.1.3 Exit Installer Set Up Mode                                                                                 ....................................................................   454.2 USER SET UP MODE                                                                                                                                              ............................................................................................................................   454.2.1 Altude Unit                                                                                                                                                   ................................................................................................................................   454.2.2 AUTO MODE C ALT                                                                                                                                        ......................................................................................................................   464.2.3 MIN BRIGHTNESS                                                                                                                                          ........................................................................................................................   464.2.4 DEFAULT VFR CODE                                                                                                                                       .....................................................................................................................   464.2.5 Exit User Set Up Mode                                                                                                                                 ................................................................................................................   464.3 UAT Tranceiver Funconality – Main Menu                                                                                                      .......................................................................................   464.3.1 Traffic display screen                                                                                                                                     ...................................................................................................................   484.3.2 METAR display screen                                                                                                                                   .................................................................................................................   484.3.3 GPS Informaon screen                                                                                                                                ..............................................................................................................   484.3.4 brightness display screen                                                                                                                             ............................................................................................................   484.3.5 CALL SIGN / TAIL number display screen                                                                                                   ....................................................................................   484.3.6 Status Informaon screen                                                                                                                            ...........................................................................................................   494.3.7 Soware informaon display screen                                                                                                         ..........................................................................................   494.4 UAT system configuraon                                                                                                                                    ...................................................................................................................   494.4.1 GPS1 SOURCE                                                                                                                                                 ..............................................................................................................................   494.4.2 GPS2 source selecon screen                                                                                                                      .....................................................................................................   504.4.3 Airdata source selecon screen                                                                                                                  ..................................................................................................   504.4.4 Radar Almeter source selecon screen                                                                                                   ....................................................................................   504.4.5 Altude source selecon screen                                                                                                                 .................................................................................................   504.4.6 AIR/GROUND Discrete selecon screen                                                                                                    .....................................................................................   504.4.7 AIR VEHICLE LENGTH                                                                                                                                    ...................................................................................................................   514.4.8 GPS 0 ANTENNA LAT OFFSET MENU                                                                                                          ...........................................................................................   514.4.9 GPS 0 ANTENNA LON OFFSET MENU                                                                                                         ..........................................................................................   524.4.10 GPS 1 ANTENNA LAT OFFSET MENU                                                                                                        .........................................................................................   534.4.11 GPS 1 ANTENNA LON OFFSET MENU                                                                                                       ........................................................................................   53 4.4.12 EMITTER CATEGORY                                                                                                                                  .................................................................................................................   544.4.13 OUTPUT MESSAGE FORMAT MENU                                                                                                         ..........................................................................................   544.4.14 ETHERNET FORMAT MENU                                                                                                                        .......................................................................................................   544.4.15 CALL SIGN ID TRANSMIT MENU                                                                     .........................................................   544.4.16 STALL SPEED                                                                                                      .......................................................................................   55www.sandia.aero  306467-00 STX 360 Installaon Manual REV 1Page 6
__________________________________________________________________4.4.17 ADC ALTITUDE ACCURACY                                                                              ..................................................................   554.4.18 GPS LON OFFSET                                                                                                                                          ........................................................................................................................   554.4.19 MAX GROUND MSG PER SEC                                                                                                                    ....................................................................................................   554.4.20 AUTO MODE C ALTITUDE                                                                                                                           ..........................................................................................................   554.4.21 XPDR REPLY RATE LIMIT                                                                                                                             ............................................................................................................   554.4.22 A/C LOW VOLTAGE THRESHOLD                                                                                                               ................................................................................................   554.4.23 Default VFR                                                                                                                                                  ................................................................................................................................   554.4.24 ICAO ADDRESS                                                                                                                                             ...........................................................................................................................   554.5 Connued Airworthiness                                                                                                                                     ...................................................................................................................   554.5.1 STX 360 Panel Mounted Unit                                                                                                                      ......................................................................................................   554.5.2 STX 360R Remote                                                                                                                                          ........................................................................................................................   555.0 Wiring Interconnecon diagrams                                                                                                                       ......................................................................................................   55Appendix A – Sandia Aerospace STX360 configuraon applicaon                                                                        ............................................................   57Index of TablesTable 1: Equipment under STC.....................................................................................................................11Table 2: STX 360 Panel Mount supplied components..................................................................................23Table 3: STX 360 Mechanical Installaon Kit................................................................................................23Table 4: STX 360 Electrical Installaon Kit....................................................................................................23Table 5: STX 360R Remote supplied in box..................................................................................................24Table 6: STX 360R Remote Electrical Installaon Kit....................................................................................24Table 7: STX 360 Electrical interfaces...........................................................................................................25Table 8: WAAS Posion source manufacturers with compable format.....................................................37Table 9: Sandia Aerospace Altude Encoders..............................................................................................38Table 10: ADS-B traffic and weather through Android/IPAD applicaons...................................................39Table 11: STX360 coaxial cable examples.....................................................................................................43Table 12: STX 360 antennas.........................................................................................................................44Table 13: STX 360 messages and priority.....................................................................................................47www.sandia.aero  306467-00 STX 360 Installaon Manual REV 1Page 7
__________________________________________________________________Index of FiguresFigure 1: Physical dimensions of STX 360 panel mount...............................................................................13Figure 2: Physical dimensions of STX 360R remote.....................................................................................13Figure 3: STX 360 system interface..............................................................................................................25Figure 4: STX 360 panel mount tray.............................................................................................................26Figure 5: STX 360 panel mount hole dimensions.........................................................................................27Figure 6: STX 360R Remote physical dimensions.........................................................................................28Figure 7: RG 400 coax or equivalent preparaon for BMA Flange Mnt connector.....................................30Figure 8: BMA center pin and final assembly on RG 400 or equivalent coax..............................................30Figure 9: RG 400 coax or equivalent preparaon for SMA connector.........................................................31Figure 10: SMA center pin and final assembly on RG 400 or equvalent coax.............................................32Figure 11: STX 360 panel mount with connecons shown for installaon..................................................32Figure 12: STX 360R Remote connecons shown for installaon................................................................36Figure 13: System block diagram of STX360 with minimum external interfaces.........................................37Figure 14: STX 360 WAAS GPS connecons for GPS0 and GPS1..................................................................38Figure 15: GARMIN 430 as GPS0 and FreeFlight 1201 as GPS1...................................................................39Figure 16: STX 360 Altude connecons through a RS 232 or ARINC 429 interface...................................40Figure 17: STX 360 ADS-B display suport through RS 232 or Ethernet........................................................42Figure 18: Annunciaor connecons for STX 360........................................................................................43Figure 19: Installaon of STX 360 with WAAS posion source, encoder and oponal output to table through WIFI................................................................................................................................................44Figure 20: STX 360 display with Transponder informaon..........................................................................45Figure 21: STX 360 front panel funconality................................................................................................47Figure 22: Sandia Aerospace Configuraon tool..........................................................................................54Figure 23: Failure to establish link to STX 360 with Sandia Aerospace configuraon tool..........................56Figure 24: Failure to establish link with GPS................................................................................................57Figure 25: Failure to establish link with Encoder.........................................................................................58Figure 26: Minimum system setup when using the STX 360 Configuator soware....................................59www.sandia.aero  306467-00 STX 360 Installaon Manual REV 1Page 8
__________________________________________________________________This page is intentionally blankwww.sandia.aero  306467-00 STX 360 Installaon Manual REV 1Page 9
__________________________________________________________________1 General Descripon1.1 IntroduconThis manual describes the installation of the SANDIA aerospace STX360 and STX360R .  It is intended for use by FAA certified repair stations to install the STX360 and STX360R radios and includes both mechanical and electricalinstallation information.  Calibration, system configuration and checkout procedures are included.  The installer should ensure that all functions are operating according to their intended purpose in their particular installation.The latest documentation including the latest revision of this installation manual for the STX 360 can be found at www.sandia.aero in addition to other Sandia products.  Information in this document is subject to change without notice.1.2 Terminology“STX 360” references will apply to the panel mount or remote unit unless specified.  Some sections are specific to the remote or panel mount.  1.3      AcronymsReferences in is document AC…………………………………………..Advisory CircularADS-B……………………………….……...Automatic Dependent Surveillance-BroadcastAIRMET….………………………………....Airmen's Meteorological InformationASCII………………………………….…….American Standard Code for Information InterchangeARINC………………………………….…...Aeronautical Radio IncorporatedASSAP………………………………….…...Airborne Surveillance and Separation Assurance Processing ATCRBS…………………………………….Air Traffic Control Radar Beacon SystemCAN…………………………………………Controller Area NetworkCBIT………………………………………...Continuous Built-In-TestCPU …………………………………………Central Processuing UnitCRC …………………………………………Cyclic Redundancy CheckDO……………………………………...……Document OrderEEPROM …………………………………….Electronically Eraseable Programmable Read Only MemoryEOC………………………………………….Executable Object CodeFIS-B………………………………………....Flight Information Service – BroadcastFPGA…………………………………………Field Programmable Gate ArrayGPS…………………………………………..Global Positioning SystemMETAR……………………………………….Meteorological Aerodrome ReportMSO……………………………………...…..Message Start Opportunitywww.sandia.aero  306467-00 STX 360 Installaon Manual REV 1Page 10
__________________________________________________________________NEXRAD……………………………………...Next Generation Weather RadarNOTAM……………………………………….Notice to AirmenNVM……………………………………....Non-Volatile MemoryPBIT……………………………………...……Power-up Built-In-TestPIREP……………………………………...Pilot ReportRF……………………………………...………Radio FrequencyRS……………………………………...………Recommended StandardRTCA……………………………………....Radio Technical Commission for AeronauticsSRD …………………………………….....Software Requirements DataSIGMET……………………………………….Significant Meteorological InformationSPECI……………………………………...Special Weather ReportSYS……………………………………......System Requirements DocumentTAF …………………………………….....Terminal Aerodrome ForecastTIS-B……………………………………....Traffic Information Service – BroadcastTSO …………………………………….....Technical Standard OrderTTCS…………………………………….....Time Triggered Cooperative SchedulerUAT ………………………………………..Universal Access TranscieverWAAS……………………………………....Wide Area Augmentation Systemwww.sandia.aero  306467-00 STX 360 Installaon Manual REV 1Page 11
__________________________________________________________________1.4  ScopeThis installation manual covers equipment for the STC and is shown in Table 1.  All equipment interfaced with the STX 360 must be installed in accordance with the manufacturers data.  Equipment interfacing with the STX 360 in this manual are determined to be compatible.1.5  STX 360 / STX 360R Product DescriponThe STX 360 is a self-contained, tray mounted ADSB dual mode radio that utilizes a Mode C transponder and UAT IN and OUT.  The SANDIA STX 360 accepts position data from WAAS GPS position source such as the FREEFLIGHT WAAS/GPS 1201, the GARMIN 430W, 530W.  SANDIA STX 360 will accept a WAAS position source that has RS 232 or RS 422 interface.SANDIA STX 360 accepts altitude data from altitude encoders:•Air-Data (RS-232)◦Icarus Format◦Garmin G Format ▪SANDIA SAE 5-35   [Blind Encoder]▪SANDIA SAC 7-35   [Air Data Computer]▪SANDIA  SAI 340     [Altitude Indicator]•Air-Data (ARINC-429)The STX 360R is a remote version that is also a self-contained ADSB dual mode radio that utilizes a MODE C transponder and UAT IN and OUT. The SANDIA STX 360R accepts attitude data from altitude encoders, such as the SANDIA SAE5-35, in either Gilham Grey code or RS 232 format.  The SANDIA STX 360R accepts position data from WAAS GPS position source such as the FREEEFLIGHT WAAS/GPS 1201, the GARMIN 430 W and 530W.  SANDIA STX 360 will accept a WAAS position source that has RS 232 or RS 422 interface.Both units reply to ATCRBS interrogations with one of 4096 possible ‘squawk’ codes and an “anonymous mode” when flying in VFR mode when enabled.www.sandia.aero  306467-00 STX 360 Installaon Manual REV 1Page 12Table 1: Equipment under STCEquipment covered by STC Equipment not covered by STCSANDIA STX 360 Transponder/ UAT  AntennaSANDIA STX 360R GPS AntennaWAAS GPS posion sources as shown in Table 6Altude Encoders as shown in Table 7Installaon kit, mechanical and Electrical – secon 3.2.1.1
__________________________________________________________________1.5.1  System Funcons Panel MountThe STX 360 panel mount unit performs the following functions:•UAT ADS-B In and Out  [XMT power 30W nom, RCV sensitivity -93dBm] •Built in Mode C transponder [XMT power 200W nom, RCV sensitivity -74dBm] •Built in Diplexer  [single antenna installation]•Display of traffic•Display of METARs•Single Entry for squawk code•Built in Ethernet •USB power - +5VDC @ 500mA max•Automatic and Manual Brightness Control•Display of aircraft power•Selectable anonymous mode in VFR•Built in emergency squawk codes•Pass-thru TIS-B, FIS-B, ADS-B state and vector messages•Tray Mounted 1.5.2 System Funcons Remote Mount•UAT ADS-B In and Out  [XMT power 30W nom, RCV sensitivity -93dBm] •Built in Mode C transponder [XMT power 53.4dBm, RCV sensitivity -74dBm] •Built in Diplexer  [single antenna installation]•SMA connector •Built in Ethernet •USB power - +5VDC @ 500mA max•Pass-thru TIS-B, FIS-B, ADS-B state and vector messages•Anonymous mode in VFR•Built in emergency squawk codeswww.sandia.aero  306467-00 STX 360 Installaon Manual REV 1Page 13
__________________________________________________________________1.5.3 Unit Outer Dimensions1.5.3.1 STX 360 Panel Mount1.5.3.2 STX 360R Remote1.6 Specificaons1.6.1 Physical Characteriscs1.6.1.1 STX 360 Panel MountMounting……………………………………………..Refer to  Figure 1: Physical dimensions of STX 360 panel mountBezel Dimensions …………………………………...1.75” H x 6.25”W x .628” LBehind Panel Dimensions……………………………1.6” H x 6.15”W x 7.84” LWeight……………………………………………….. 2.25 Lbs. (1.020kg)Viewing Angle………………………………………..> 160°Operating Temp………………………………………-40°C to +55°CPower Input…………………………………………..11-32 VDCwww.sandia.aero  306467-00 STX 360 Installaon Manual REV 1Page 14Figure 1: Physical dimensions of STX 360 panel mountFigure 2: Physical dimensions of STX 360R remote
__________________________________________________________________Current……………………………………………….0.9A@11VDC  and 0.32A@32VDC1.2.1.1 STX 360R Remote Mount UnitOverall Dimensions………………………………….1.6”H x 6.16W x 9.29” L Weight……………………………………………….. 2.25 Lbs. (1.020kg)Operating Temp………………………………………-40°C to +55°CPower Input…………………………………………..11-32 VDCCurrent………………………………………………..0.9A@11VDC  and 0.32A@32VDC1.2.2 Performance Characteriscs – STX 360 and STX 360R1.3.2.1 MODE C TransponderPower Out………………………………………………….200Watts NominalTransmitter Frequency……………………………………..1090 MHzReceiver Frequency………………………………………..1030 MHzReceviver Sensitivity………………………………………-74dBm Nominal at 90% reply rateModulaon……………………………………………………………...Pulse Posion – 15 long with each pulse 0.45uSec long with 0.1uSec maximum rise me  and 0.2 uSec fall me.  The 15 pulses are 12 informaon pulses spaced 1.45uSec between two framing pulses 20.3uSec apart.Emission Designator………………………………………………...14M0M1D 1.3.2.2 Universal Access TransceiverPower Out…………………….…………………………….40 Watts MaximumTransmitter Frequency……….……………………………..978 MHzReceiver Frequency………….……………………………..978 MHzReceviver Sensitivity……………………………………….-93dBm Nominal at 90% reply rateTolerance…………………………………………………....+/- 20ppmData Rate…………………………………………………....1.04167 MbpsModulation…………………………………….…………….2FSKEmission Designator…………………………………………1M30F1Dwww.sandia.aero  306467-00 STX 360 Installaon Manual REV 1Page 15
__________________________________________________________________1.2.3 Operaonal Characterisics1.2.3.1 STX 360 Panel MountOperaonal Voltage: 11 – 32VdcCurrent:  All current readings are performed in Normal operaon (UAT and Mode C):Aircra Power PRF Squawk Code Was Current14Vdc 500 7777 16 1.1414Vdc 500 1200 10 .73Aircra Power PRF Squawk Code Was Current28Vdc 500 7777 16 .5528Vdc 500 1200 10 .36Altude: -1000   to 18,000 1.2.3.2 STX 360R  Remote UnitOperaonal Voltage: 11 – 32VdcCurrent:  All current readings are performed in Normal operaon (UAT and Mode C):Aircra Power PRF Squawk Code Was Current14Vdc 500 7777 16 1.1414Vdc 500 1200 10 .73Aircra Power PRF Squawk Code Was Current28Vdc 500 7777 16 .5528Vdc 500 1200 10 .36Operang Temp:  -20 deg C   to   +55 degCAltude: -1000   to 18,000 www.sandia.aero  306467-00 STX 360 Installaon Manual REV 1Page 16
__________________________________________________________________1.2.4 CerficaonTransponder………………………………………………………..TSO-C74d  - Class A ADS-B (UAT)..……………………………………………………TSO-C154c - Class A1S ADS-B (FIS-B)……………………………………………………TSO-C157b - Class 1 ADS-B (TIS-B).…………………………………………………...TSO-C195a - Class C1Software……………………………………………………………DO-178B Level CEnvironmental……………………………………………………...DO-160G (See qualification table)   STX 360 (A1C1)X]CAB(SM)XXXXXZBAB[BC][TT]M[A3B2]XXXX   STX 360R (A1C1)X]CAB(SM)XXXXXZBAB[BC][TT]M[A3B2]XXXXFCC ID……………………………………………………………..YJL-DAGEDX“The condions and test required for TSO approval of this arcle are minimum performance standards. Itis the responsibility of those desiring to install the arcle either on or within a specific type or class ofaircra to demonstrate that the aircra installaon condions are within the TSO standards. The arclemay be installed only if installaon of the arcle is approved by the Administrator.”www.sandia.aero  306467-00 STX 360 Installaon Manual REV 1Page 17
__________________________________________________________________Environmental Qualification Form for the STX 360 SentinelNOMENCLATURE:  STX 360, Airbourne ADSB EquipmentTYPE/MODEL/PART No:  STX 360 / 306XXX- [XX] & Electrical Install Kit P/N 306XXXTSO NUMBER:  C74d  (transponder)C154c (ADSB)   - Class A1SC157b ( FIS-B)  - Class 1C195a (ADSB) – Class C1MANUFACTURE’S SPECIFICATION AND/OR OTHER APPLICABLE SPECIFICATION:STX 360 INSTALL MANUAL, P/N 306467-00QUALIFICATION TEST PLAN, STX 360 SENTINEL ADSB P/N 901XXX-QTPMANUFACTURER:   SANDIA AEROSPACEADDRESS: 3700 OSUNA RD NE, SUITE 711, ALBUQUERQUE, NM 87109REVISION & CHANGE NUMBER OF DO-160:  REV G DATED December 2010 DATE OF TESTS:   2016      STX 360 panel mount Environmental categories Test Description DO-160G         SEC-TIONConditions and NotesGround Survival and Operating Low Temperature 4.5.1 & 4.5.2 Category A1D1Ground Survival and Operating High Temperature 4.5.3 & 4.5.4 Category A1D1Altitude 4.6.1 Category A1D1Decompression 4.6.2 Category A1D1Overpressure 4.6.3 Category A1D1Temperature Variation 5 Category BHumidity 6.3 Category AOperational Shock and Crash Safety 7 Category BSustained Crash Safety 7.3.3 Test Type 5Vibration-standard 8.2.1.1 Category S – Curve B and MExplosion 9N/AWaterproof 10 N/AFluid Susceptibility 11 N/Awww.sandia.aero  306467-00 STX 360 Installaon Manual REV 1Page 18
__________________________________________________________________Sand and Dust 12 N/AFungus 13 N/ASalt Spray 14 N/AMagnetic Effect 15.3 Category ZPower Input – Normal Operating Conditions 16.6.1.1 Category APower Input – Momentary Power Interruptions 16.6.1.3 Category APower Input – Normal Surge 16.6.1.4 Category APower Input – Engine Start Under Voltage 16.6.1.5 Category APower Input – Abnormal Operating conditions 16.6.2 Category APower Input – Momentary Under Voltage 16.6.2.3 Category APower Input – Abnormal Surge 16.6.2.4 Category AVoltage Spike 17 Category AAudio Frequency Susceptibility 18 Category ZInduced Signal Susceptibility – Magnetic fields induced 19.3.1 Category ZCInduced Signal Susceptibility – Electric fields induced 19.3.2 Category ZCInduced Signal Susceptibility -  Magnetic fields in cable 19.3.3 Category ZCInduced Signal Susceptibility – Electric fields in cable 19.3.4 Category ZCInduced Signal Susceptibility – Spikes induced 19.3.5 Category ZCRadio Frequency Susceptibility RadiatedRadio Frequency Susceptibility Conducted2020Category RRRadio Frequency Emission  - Radiated 21 Category HRadio Frequency Emission - Conducted 21 Category HLightning – Cable Bundle 22 A3Lightning – Pin Injection 22 B2Lightning – Direct Effects 23 N/AICING 24 N/AElectrostatic Discharge 25 N/Awww.sandia.aero  306467-00 STX 360 Installaon Manual REV 1Page 19
__________________________________________________________________Fire, Flammability 26 N/AEnvironmental Qualification Form for the STX 360R SentinelNOMENCLATURE:  STX 360, Airbourne ADSB EquipmentTYPE/MODEL/PART No:  STX 360 / 306XXX- [XX] & Electrical Install Kit P/N 306XXXTSO NUMBER:  C74d  (transponder)C154c (ADSB)   - Class A1HC157b ( FIS-B)  - Class 1C195a (ADSB) – Class C1MANUFACTURE’S SPECIFICATION AND/OR OTHER APPLICABLE SPECIFICATION:STX 360 INSTALL MANUAL, P/N 306XXX-XXQUALIFICATION TEST PLAN, STX 360 SENTINEL ADSB P/N 901XXX-QTPMANUFACTURER:   SANDIA AEROSPACEADDRESS: 3700 OSUNA RD NE, SUITE 711, ALBUQUERQUE, NM 87109REVISION & CHANGE NUMBER OF DO-160:  REV G DATED December 2010 DATE OF TESTS:   2016Test Description DO-160G       SECTION Conditions and NotesGround Survival and Operating Low Temperature 4.5.1 & 4.5.2 Category A1D1Ground Survival and Operating High Temperature 4.5.3 & 4.5.4 Category A1D1Altitude 4.6.1 Category A1D1Decompression 4.6.2 Category A1D1Overpressure 4.6.3 Category A1D1Temperature Variation 5 Category BHumidity 6.3 Category AOperational Shock and Crash Safety 7 Category BSustained Crash Safety 7.3.3 Test Type 5Vibration-standard 8.2.1.1 Category S – Curve B and MExplosion 9N/Awww.sandia.aero  306467-00 STX 360 Installaon Manual REV 1Page 20
__________________________________________________________________Waterproof 10 N/AFluid Susceptibility 11 N/ASand and Dust 12 N/AFungus 13 N/ASalt Spray 14 N/AMagnetic Effect 15.3 Category ZPower Input – Normal Operating Conditions 16.6.1.1 Category APower Input – Momentary Power Interruptions 16.6.1.3 Category APower Input – Normal Surge 16.6.1.4 Category APower Input – Engine Start Under Voltage 16.6.1.5 Category APower Input – Abnormal Operating conditions 16.6.2 Category APower Input – Momentary Under Voltage 16.6.2.3 Category APower Input – Abnormal Surge 16.6.2.4 Category AVoltage Spike 17 Category AAudio Frequency Susceptibility 18 Category ZInduced Signal Susceptibility – Magnetic fields induced 19.3.1 Category ZCInduced Signal Susceptibility – Electric fields induced 19.3.2 Category ZCInduced Signal Susceptibility -  Magnetic fields in cable 19.3.3 Category ZCInduced Signal Susceptibility – Electric fields in cable 19.3.4 Category ZCInduced Signal Susceptibility – Spikes induced 19.3.5 Category ZCRadio Frequency Susceptibility RadiatedRadio Frequency Susceptibility Conducted2020Category RRRadio Frequency Emission  - Radiated 21 Category HRadio Frequency Emission - Conducted 21 Category HLightning – Cable Bundle 22 A3Lightning – Pin Injection 22 B2Lightning – Direct Effects 23 N/Awww.sandia.aero  306467-00 STX 360 Installaon Manual REV 1Page 21
__________________________________________________________________ICING 24 N/AElectrostatic Discharge 25 N/AFire, Flammability 26 N/Awww.sandia.aero  306467-00 STX 360 Installaon Manual REV 1Page 22
__________________________________________________________________2 Installaon Consideraons2.1 GeneralThe STX 360 Sentinel is a UAT IN/OUT ADS-B unit with a built-in Mode A/C transponder.  The STX 360 can easily be installed in the same space as most existing panel mounted transponders, simplifying the installation.  The STX 360 has an internal diplexer that allows both the transponder and the UAT to share a single antenna.  Because itis a combination unit, there is a single point of entry for the squawk code which eliminates the possibility of reporting two different codes.  The STX 360 requires altitude input from an encoder, such as the Sandia SAE 5-35, in  RS 232 format as well as a position source from a WAAS GPS through a RS 232, or RS 422  interface.The STX 360R is a remote version designed to be used with other navigation systems. SANDIA provides a InterfaceControl Document to those that wish to interface with the STX 360R. The ICD can be obtained from SANDIA Aerospace by contacting the factory at 505.341.2930. The STX 360R can be hard mounted in the aircraft. The STX 360R requires altitude input from an encoder, such as the Sandia SAE 5-35, in  RS 232 format as well as a position source from a WAAS GPS through a RS 232, or RS 422  interface.2.2  Mounng Consideraons2.2.1 STX 360 Panel MountThe STX 360 is designed to be tray mounted in a standard cutout. 2.2.1.1  Oponal 2.2.2  STX 360R Remote MountThe STX 360R is designed to be mounted behind aircraft panel, or under the seat or other remote locations where panel space is available.SECTION 3 Installaon Procedures3.1 GeneralThe STX 360 and STX 360R are supplied with one 50 pin Sub-D mating connector and clam shell.  The Sub-D connector use screws to secure the connector to the unit.  Also supplied is a BMA connector for the panel mount STX 360 unit and a SMA coax for the STX 360R for connecting the antenna coax.  Recommended coax should be RG400 or equivalent.  It is important that proper installation techniques be observed in attaching wires and building the antenna cable.  See section  3.6.3 for proper assembly of antenna cable.The STX 1360 and STX 360R must never be turned on without the antenna connected. FAILURE TO DO SO COULD CAUSE DAMAGE TO THE TRANSMITTER. www.sandia.aero  306467-00 STX 360 Installaon Manual REV 1Page 23
__________________________________________________________________3.2 Equipment Required3.2.1 STX 360 Panel Mount3.2.1.1  Supplied        The STX 360 Mechanical Installation kit (306481-00) comes with the following:  The STX 360 Electrical Installation kit (306462-00) comes with the following:3.2.1.2  Required but not suppliedCoaxial cable will be required to connect  to the STX 360 with the provided BMA Flange Mount RF connector.  RG 400U or equivalent is recommended.  When using an equivalent coaxial cable, ensure thediameter of the cable is equivalent for proper fit when installing the BMA Flange Mount RF connector.    Addionally hookup cable will be required to interface with STX 360 through the 50 pin D-sub connector.3.2.1.3  OponalOptional accessories are not sold through SANDIA, however call the factory for advice on locating the following options below:www.sandia.aero  306467-00 STX 360 Installaon Manual REV 1Page 24Table 2: STX 360 Panel Mount supplied componentsDescriponQTYSandia P/NSTX 360 Panel Mount 1 306430-00STX 360 Electrical Installaon Kit 1 306462-00STX 360 Mechanical Installaon Kit     1 306481-00Table 3: STX 360 Mechanical Installaon KitDescripon QTY Sandia P/N STX 360 Tray       1 306438Screw, 2-56, PHP, SS, 1/4” 3 305845-03Screw, 4-40, PHP, SS, 1/4” 3 305042-03Washer, Split Lock, SS #3 3 305179-02Washer, Split Lock, SS #6 3 305179-04Nut, Stn, Ptrn SS #2 3 305053-01Table 4: STX 360 Electrical Installaon KitDescripon QTY Sandia P/N Connector 50 pin Dsub    1 305065Socket, Size 20 Crimp D Conn 51 205090-1 Backshell with cable clamp 1 306453 Conn, RF, BMA, Female, Flng Mnt 1 306364
__________________________________________________________________•USB connector with circular panel mount for powering a device up to500mA .•Ethernet to WIFI adapter  3.2.2 STX 360R Remote Mount3.2.2.1 SuppliedThe STX 360R Electrical Installation kit (306462-10) comes with the following:3.2.2.2 Required but not suppliedCoaxial cable will be required to connect  to the STX 360 with the provided BMA Flange Mount RF connector.  RG 400U or equivalent is recommended.  When using an equivalent coaxial cable, ensure the    diameter of the cable is equivalent for proper fit when installing the SMA RF connector.    Additionally hookup cable will be required to interface with STX 360 through the 50 pin D-sub connector.3.3.2.3 OponalOptional accessories are not sold through SANDIA, however call the factory for advice on locating the following options below:•Ethernet to WIFI adapter  3.3 ElectricalThe STX 360 and STX 360R operate on 11-32Vdc. Power should be protected by a 3 amp fuse or circuit breaker.  Below in Table 7 is a summary of the STX 360 interfaces.  Refer to section 3.7.2 for specifics on pin out information.www.sandia.aero  306467-00 STX 360 Installaon Manual REV 1Page 25Table 5: STX 360R Remote supplied in boxDescripon QTY Sandia P/NSTX 360 Remote Mount 1 306431-00STX 360 Electrical Installaon Kit 1 306462-10Table 6: STX 360R Remote Electrical Installaon KitDescripon QTY Sandia P/N Connector 50 pin Dsub    1 305065Socket, Size 20 Crimp D Conn 51 205090-1 Backshell with cable clamp 1 306453 Connector, SMA, RG400, Crimp 1 306109
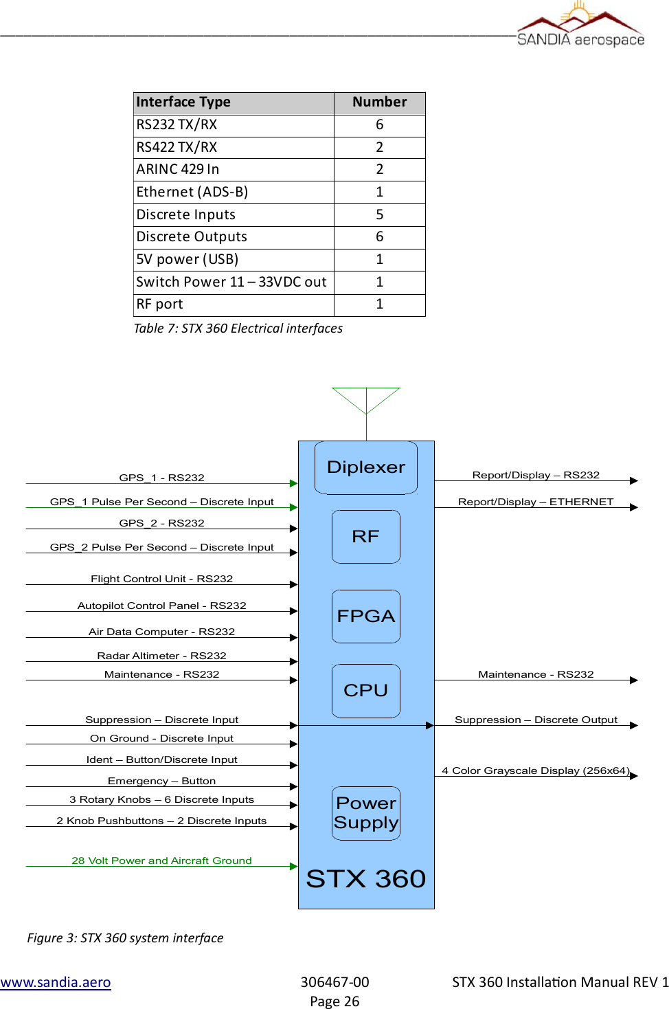
__________________________________________________________________www.sandia.aero  306467-00 STX 360 Installaon Manual REV 1Page 26Table 7: STX 360 Electrical interfacesInterface Type NumberRS232 TX/RX 6RS422 TX/RX 2ARINC 429 In 2Ethernet (ADS-B) 1Discrete Inputs 5Discrete Outputs 65V power (USB) 1Switch Power 11 – 33VDC out 1RF port 1Figure 3: STX 360 system interfaceSTX 360GPS_1 - RS232Flight Control Unit - RS232Autopilot Control Panel - RS232Air Data Computer - RS232Maintenance - RS232Suppression – Discrete InputReport/Display – RS232On Ground - Discrete InputIdent – Button/Discrete Input4 Color Grayscale Display (256x64)Radar Altimeter - RS232Maintenance - RS232GPS_1 Pulse Per Second – Discrete InputGPS_2 - RS232GPS_2 Pulse Per Second – Discrete InputReport/Display – ETHERNET3 Rotary Knobs – 6 Discrete InputsEmergency – Button2 Knob Pushbuttons – 2 Discrete InputsFPGACPUDiplexerRFSuppression – Discrete OutputPowerSupply28 Volt Power and Aircraft Ground
__________________________________________________________________WARNING: The STX 360 / STX 360R must NEVER be turned on without the antenna connected or a proper aenuator aached to the antenna output connector. Failure to do so will result in the failure of the transmier output device. This type failure is not covered by the manufacturer’s warranty Installaon to be in accordance with FAA AC 43.13-1B3.4 AIRCRAFT MOUNTING3.4.1 STX 3603.4.1.1 Mounng TrayThe STX 360 tray is mounted first into the aircraft panel using 2 shop fabricated L brackets.  Hole locations are provided to mount the L brackets to the tray. Once the tray is secured in place, the STX 360 will not require any additional mechanical support.  The panel cut outis a standard “Mark” width and in many cases utilizes the existing cutout from the removal of a transponder.  Allow enough room behind the panel for the unit, connectors and harness.For new panel installations where a cutout has not been performed before the panel cutout dimensions are shown below:www.sandia.aero  306467-00 STX 360 Installaon Manual REV 1Page 27Figure 4: STX 360 panel mount tray L BracketL BracketBMA PNL MT Cable assyD-sub 50 Cable assy
__________________________________________________________________3.4.2  STX 360RThe STX 360R can be mounted either vertically or horizontally using the flanges on the outer case.3.4.2.2 STX 360R Flange MounngThe STX 360R can be hard mounted to the aircraft using the slotted flanges on the unit using either number 6 or number 8 mounting screws. It can be mounted in either axis. When mounted on the narrow edge two screws are used to fasten the unit. When on the wide edge, either three or four mounting screws are required. When mounting the unit, ensure that enough clearance is allowed for the mating connectors. www.sandia.aero  306467-00 STX 360 Installaon Manual REV 1Page 28Figure 5: STX 360 panel mount hole dimensions Figure 6: STX 360R Remote physical dimensions
__________________________________________________________________3.6 Electrical ConneconThe STX 360 and STX 360R are designed to operate on 11-32Vdc without any special wiring considerations. Powershould be supplied from aircraft power through a 2 amp fuse or circuit breaker to protect the Sentinel ADS-B unit. The STX 360 and STX 360R also output unswitched aircraft power (J4 pin 4 – see section 3.7.1 for more details ) tooperate other avionics. If this output is used (a Maximum of 1 Amp), the fuse or breaker size should be adjusted to accommodate the other system. Power and ground wires are 20 AWG. All other wires are 22 AWG unless otherwise noted. 3.6.1  STX 360 Panel Mounted UnitThe minimum installation for an operable STX 360 is Aircraft Power, Aircraft Ground, Antenna, pressure altitude from an altitude encoder and WAAS GPS position source. Aircraft power and ground are both found on J4 of the 50 pin D-sub connector. The STX 360 receives encoder altitude data in either RS 232 or ARINC 429.  The STX 360 receives GPS position source through RS232 or RS422.  The STX 360 has the ability to have two positions sources connected through either protocol as a primary or secondary.  A radar altimeter can also be connected through a configurable high/low ARINC429 interface.  ADS-B information such as TIS-B and FIS-B can be sent through ethernet or a configurable RS232 interface. An additional RS232 [38400-N-8-1] can be used for a flight control unit.An additional RS232 [115200-N-8-1] is used for remote operation or maintenance port.  See table 1 for all connection details on D-sub 50 (J4).3.6.2  STX 360R Remote Mounted UnitThe minimum installation for an operable STX 360R is Aircraft Power, Aircraft Ground, Antenna, pressure altitude from an altitude encoder and WAAS GPS position source. Aircraft power and ground are both found on J4 of the 50 pin D-sub connector. The STX 360 receives encoder altitude data in either RS 232 or ARINC 429.  The STX 360 receives GPS position source through RS232 or RS422.  The STX 360 has the ability to have two positions sources connected through either protocol as a primary or secondary.  A radar altimeter can also be connected through a configurable high/low ARINC429 interface.  ADS-B information such as TIS-B and FIS-B can be sent through ethernet or a configurable RS232 interface. An additional RS232 [38400-N-8-1] can be used for a flight control unit.An additional RS232 [115200-N-8-1] is used for remote operation or maintenance port.  See table 1 for all connection details on D-sub 50 (J4).3.6.3   Antenna Connector3.6.3.1    STX 360 Panel Mounted UnitThe STX 360 panel mount ADS-B antenna (installer supplied) should be mounted vertically on the bottom of the aircraft. The antenna requires the use of a ground plane that should have a minimum radius of approximately 4”. TheSTX 360 uses a BMA Panel mount RF connector (supplied). Instructions for assembling the BMA connector are shown below and a graphical stripping dimensions are shown in Figure 3-6.3.1 .   The BMA panel mount connector is a rear mount floating connector that utilizes RG 400 or equivalent coaxial cable.Figure 3.6.3.1 shows how to to prepare the coaxial cable.    1. Place the provided heat-shrink tubing and outer sleeve on the cable2. Remove approximately 1”  of the cable jacket 3. Strip the cable braid to length as shown4. Strip the cable with the inner conductor length as shown.5. Flare the cable braid from the dielectricwww.sandia.aero  306467-00 STX 360 Installaon Manual REV 1Page 29
__________________________________________________________________6. Tin the inner conductor of the cable7. Push the center contact over the inner conductor of the cable and push firmly against cable dielectric while heating the pin with a soldering iron.8. Insert the cable into the BMA connector and seat firmly.9. Slide the outer sleeve over the flared portion of the cable braid10. Hold the assembly securely and bring the outer sleeve over the cable braid and crimp in place.11. Slide the heat shrink tubing over the cable and housing subassembly.12. Apply heat to shrink tubingwww.sandia.aero  306467-00 STX 360 Installaon Manual REV 1Page 30Figure 8: BMA center pin and final assembly on RG 400 or equivalent coaxFigure 7: RG 400 coax or equivalent preparaon for BMA Flange Mnt connector
__________________________________________________________________3.6.3.2    STX 360R Remote Mounted UnitThe Sentinel ADS-B antenna (installer supplied) should be mounted vertically on the bottom of the aircraft. The antenna requires the use of a ground plane that should have a radius of approximately 4”. The STX 360R uses a SMA connector (supplied). Instruction for assembling the SMA connector are shown in Figure 3-6.3.2. A BNC to SMA adapter can also be use without any measurable degradation of Transponder and UAT transceiver performance.This adapter can be obtained from your avionics parts supplier. The SMA panel mount connector is a rear mount floating connector that utilizes RG 400 or equivalent coaxial cable.Figure 3.6.3.1 shows how to to prepare the coaxial cable.    1. Place the provided heat-shrink tubing and outer sleeve on the cable2. Remove approximately 1”  of the cable jacket 3. Strip the cable braid to length as shown4. Strip the cable with the inner conductor length as shown.5. Flare the cable braid from the dielectric7. Tin the inner conductor of the cable8. Push the center contact over the inner conductor of the cable and push firmly against cable dielectric while heating the pin with a soldering iron.www.sandia.aero  306467-00 STX 360 Installaon Manual REV 1Page 31Figure 9: RG 400 coax or equivalent preparaon for SMA connector
__________________________________________________________________9. Insert the cable into the SMA connector and seat firmly.10. Slide the outer sleeve over the flared portion of the cable braid11. Hold the assembly securely and bring the outer sleeve over the cable braid and crimp in place.12. Slide the heat shrink tubing over the cable and housing subassembly.13. Apply heat to shrink tubing3.7  Connector Pin Out3.7.2  STX 360 Panel Mounted Unitwww.sandia.aero  306467-00 STX 360 Installaon Manual REV 1Page 32Figure 10: SMA center pin and final assembly on RG 400 or equvalent coaxFigure 11: STX 360 panel mount with connecons shown for installaon
__________________________________________________________________Located on the back of the STX 360 panel mount IN/OUT ADS-B unit is a 50 pin D-sub connector (J4) and a BMA RF connector (J1).  From the bottom right is pin 1 and top left is pin 50 as shown in the figure above.  A 50 pin D-sub female connector with crimp insertion pins in provided in the STX 360 panel mount installation kit (306462-10).Table 9 on the next page describes each pin of the 50 pin D-sub connector (J4).Follow instructions in 3.6.3.1 for interfacing and preparation of coax with J1 (BMA RF connector).Description Pinout Protocol FormatAircraft Power 11- 33VDC 1Aircraft GND 2Aircrft Power 11 - 33VDC 3Switch Power 11 - 33VDC 4 OUTPUTMaintenence  / Remote 5 RS232:RXA6 RS232:TXAAltitude Encoder 7 RS232:RXB8 RS232:TXBUSB Power 9 USB Power10 USB GroundFAULT (open collector) 11 Open/Closed switch  Sinks up to 500mA to drive an LED/Lamp annunuciatorOpen – UAT is operational Close – UAT is failedPulse Per Second Out 12 RS-422 Level Output Pass through of first GPS or sec-ond GPS depending on usageSuppression 13 28V/GND (In/Out) High – Other equipment should not transmitLow – Other equipment may transmitRemote ON/OFF 14 Remote ON/OFF Open = ??Ground = Holding it low for 3 www.sandia.aero  306467-00 STX 360 Installaon Manual REV 1Page 33
__________________________________________________________________Description Pinout Protocol Formatsec, turns the unit offFlight Control Unit (FCU) 15 RS232:RXC <Config>-N-8-116 RS232:TXC <Config>-N-8-117 USB-  Not availableGPS0 18 RS232:RXD <Config>-N-8-119 RS232:TXD <Config>-N-8-1 GPS1 – PPS 20 RS422B_RXA Pulse per Second  for GPS121 RS422B_RXB Pulse per Second for GPS122 GNDGPS1 23 RS232:RXE <Config>-N-8-124 RS232:TXE <Config>-N-8-125 NC26 GND27 NCADS-B 28 Ethernet:LAN-TD+ 10/100 Mbit29 Ethernet:LAN-TD- 10/100 Mbit30 Ethernet:LAN-RD+ 10/100 Mbit31 Ethernet:LAN-RD- 10/100 MbitGPS0-PPS 32 RS422A_RXA Pulse per Second for GPS033 RS422A_RXB Pulse per Second for GPS034 GND35 RS232:RXF 115200-N-8-1www.sandia.aero  306467-00 STX 360 Installaon Manual REV 1Page 34
__________________________________________________________________Description Pinout Protocol Format36 RS232:TXF 115200-N-8-1On 2nd NAV 37 Open/Closed switch Open – First GPS is being used.Close – Second GPS is being usedRadar Altimeter 38 ARINC 429: RX A <Configurable High/Low>39 ARINC 429: RX B <Configurable High/Low>No Position 40 Open/Closed switch, Sinks up to 500mA to drive a LED/Lamp annunciatorOpen – Position AvailableClose – Position from GPS sourcenot availableTraffic 41 Open/Closed switch Open – No Traffic in vicinityClose – Traffic in the vicinity42 GND43 ARINC 429: RX A <Configurable High/Low>44 ARINC 429: RX B <Configurable High/Low>Ext_Ident 45 Open/Ground Open = Ident not requestedGround = Ident requested46 USB+ Not availablePress Inibit 47 Open/Ground ReservedUse 2nd NAV 48 Open/Ground ReservedAir/Ground Discrete 49 Open/Ground Open = On GroundGround = In AirAnonymous 50 Open/Ground Open = Anonymous not requestedGround = Anonymous requestedwww.sandia.aero  306467-00 STX 360 Installaon Manual REV 1Page 35
__________________________________________________________________3.7.3  STX 360 Remote Mounted UnitLocated on the back of the STX 360R remote IN/OUT ADS-B unit is a 50 pin D-sub connector (J4) and a SMA RF connector (J1).  From the bottom right is pin 1 and top left is pin 50 as shown in the figure above.  A 50 pin D-sub female connector with crimp insertion pins in provided in the STX 360R remote mount installation kit (306462-10). Table 9 on the previous page describes each pin of the 50 pin D-sub connector (J4).Follow instructions in 3.6.3.2 for interfacing and preparation of coax with J1 (SMA RF connector).3.8  Calibraon Procedures - STX 360 Panel Mount UnitNo calibration necessary.  The STX 360 is ready to be used once the minimum connections performed.  This includes Aircraft Power, Aircraft Ground, Antenna, pressure altitude from an altitude encoder and WAAS GPS position source.3.9  Installaon Configuraon - STX 360 Panel Mount The STX 360 is to be used with a GPS position source and a pressure altitude source.  In most cases the GPS and Encoder are items many pilots have on the aircraft and intended to be used with the STX 360.  Below is a system block diagram of the STX 360 with the minimum connections:www.sandia.aero  306467-00 STX 360 Installaon Manual REV 1Page 36Figure 12: STX 360R Remote connecons shown for installaon
__________________________________________________________________            www.sandia.aero  306467-00 STX 360 Installaon Manual REV 1Page 37Figure 13: System block diagram of STX360 with minimum external interfaces
__________________________________________________________________3.9.1 WAAS GPS posion sourceThe STX 360 SENTINEL allows for a primary and secondary GPS position input.  This position input can be in either a RS232 or RS422 format.  The RS232 is configurable on the STX 360 which allows easy transition to any WAAS position source with the RS232 or RS422 format.  A list of the following position sources can be used.  This list is always growing and therefore if position source is not listed, please contact the factory for details of inclusion.www.sandia.aero  306467-00 STX 360 Installaon Manual REV 1Page 38Table 8: WAAS Posion source manufacturers with compable formatFuncon GARMIN Avidyne Free Flight GRT MGL DYON Advance FlightWAAS GPS 430W IFD440 1201 Hxr530W IFD540GNS 480Figure 14: STX 360 WAAS GPS connecons for GPS0 and GPS1
__________________________________________________________________3.9.2 Altude EncoderAny encoders that have a RS232 or ARINC 429 communication format can be used to interface with the STX 360.  The STX 360 RS232 baud rate is configurable so that any altitude encoder with a RS232 interface can be used.  Additionally the ARINC 429 is configurable for high or low data rates so that any altitude encoder with a ARINC 429 interface can be used.  A SANDIA SAE-35 Altitude encoder is recommended, however an existing encoder used from a previous installation can be used with the STX 360 through RS232 or ARINC 429 inteface.  Please refer to table 9 for exact pin out information.  Below is a list of Sandia Aerospace encoders that can be used as well: www.sandia.aero  306467-00 STX 360 Installaon Manual REV 1Page 39Table 9: Sandia Aerospace Altude EncodersFuncon Sandia Aero Cofiguraon NotesEncoder SAI 340 57600, 8 1 N Atude indicator SAC 7-35 1200, 9600, 19200 or 38400  8 1 N Air data computerSAE5-35 9600, 8 1 N Altude encoderFigure 15: GARMIN 430 as GPS0 and FreeFlight 1201 as GPS1
__________________________________________________________________Below is a electrical block diagram showing connections to a RS 232 and ARINC 429interface altitude encdoder.  Please refer to table 9 for all pinouts of the STX 360.3.9.3 External Display for ADS-B informaonAn Android or IPAD can be used to display FIS-B weather, ADS-B traffic informaon, GPS posion and atude informaon through a setup “hotspot” in the aircra cockpit.  Below is a table of some of the applicaons that are currently supported.  If a parcular applicaon is not shown, please contact the factory for support informaon. Support on most soware suites on IPAD/Android for displaying weather(FIS-B) and Traffiic (TIS-B), through a common ethernet to WIFI adapter.  However in some cases customers may want to display weather and traffic on their EFIS.  ADS-B formated data will be sent through a configurable RS232 on the STX 360 to a EFIS with this protocol.www.sandia.aero  306467-00 STX 360 Installaon Manual REV 1Page 40Table 10: ADS-B traffic and weather through Android/IPAD applicaonsSoware Package IPAD Android NotesForeFlightWingX Pro X XFlyQ EFB XAeroWeatheriFlightPlannerAirWX Aviaon WeatherFP LegacyFltPlan GoFlightViewSkewTLogProeKneeBoardFigure 16: STX 360 Altude connecons through a RS 232 or ARINC 429 interface
__________________________________________________________________3.9.3.1  Ethernet to WIFI adaptor An ethernet to wifi adapter can be used to create a “hotspot” within the cockpit.  The adapter is connected to the STX 360 through a RJ45 connector and using the wiring pin information in table 9.  Once a WIFI hotspot is created,a tablet of choice can be connected and utilize the ADS-B features with your flight software of choice as shown in the table above.  Below is a system block detailing connections on STX 360 for connecting to a EFIS on the RS 232 port and interfacing Ethernet to an Ethernet to WIFI adapter.3.9.3.2 EFIS supportFor an EFIS that is not supported  through RS232 format,  such as weather (FIS-B) and traffic (TIS-B),  can be displayed on most EFIS through the ARINC429 interface.  This will require a RS232 to ARINC429 converter.  Using a Sandia Aerospace RS232 to ARINC429 converter or equivalent will enable ADS-B informaon to be displayed.                                                                                                                        www.sandia.aero  306467-00 STX 360 Installaon Manual REV 1Page 41Figure 17: STX 360 ADS-B display suport through RS 232 or Ethernet.
__________________________________________________________________3.9.4 Annuciator conneconsThe Annunciator circuit supplies a ground.  Do not connect voltage directly to this input as it may cause damage to internal circuitry.  The annunciator light is required when no display is used and alerts the pilot when a fault or posion source has been lost.1. All wires should be a minimum of 22 AWG.2. ADS-B annunciation controls necessary for installations without a display.3. Use MS25041-8 light with [28VDC dimmer] MS25237-327 lamp or [14VDC dimmer] MS25237-330 lamp.4. Lamp voltage from annunciator dimmer circuit3.9.5 Typical installaon Below is a typically installation the includes the STX 360, SAI 340 attitude indicator (Encoder) , WAAS position source and the use of  Ipad/Android tablet to display the ADS-B data using an application of choice.3.9.5.1  Ethernet to WIFIEthernet connection on the STX 360 may be used to interface directly to a device or through a Ethernet to WIFI adapter.  Below are the necessary connections to interface the STX 360 to a CAT5 patch cable.  Above in figure 19 is an example of wiring an CAT5 cable and below is a table showing STX 360 pin number with a CAT5 patch cable.www.sandia.aero  306467-00 STX 360 Installaon Manual REV 1Page 42Figure 18: Annunciaor connecons for STX 360
__________________________________________________________________3.9.5.2 USB PowerThe STX 360 provides 500mA of USB power that is intended for powering a Ethernet to WIFI adapter, however it can be used to power other devices of choice.  An example of USB power is shown in figure19.  Below is a table showing typical power connecons:www.sandia.aero  306467-00 STX 360 Installaon Manual REV 1Page 43Connecon STX 360 pin # CAT5 cable color CAT5 pin #Ethernet:LAN-TD+ 28 Orange / White 1Ethernet:LAN-TD- 29 Orange 2Ethernet:LAN-RD+ 30 Green / White 3Ethernet:LAN-RD- 31 Green 6Figure 19: Installaon of STX 360 with WAAS posion source, encoder and oponal output to table through WIFIConneconSTX 360 pin #USB cableDC power plugUSB+9Red cable / Posive Red cable / PosiveUSB-10Black cable / negave Black cable / negave
__________________________________________________________________3.10 Antenna ConsideraonsThe RF section is very important as to ensuring termination of the STX360 to the type of coax cable type used to considerations of mounting the antenna.  3.10.1  STX 360 terminaonThe STX360 antenna output should always be terminated prior to turning on the unit.  Testing of the unit prior to installation should have a 50 ohm load terminated on STX360.  Prior to powering STX360 in aircraft, ensure that allcoaxial cable is routed and terminated to the tray (STX360) or terminated directly to unit (STX360R) and the other end of the coaxial cable terminated to an aircraft transponder antenna.  For coaxial cable and antenna considerations,please see sub-sections below for specifics.3.10.2  Coaxial seleconWhen routing the antenna cable, sharp bends and routing near motors and generators should be avoided. The antenna cable should be kept as short as possible.  The length of coaxial should be < 1.5 dB of insertion loss (S21).   RG 400U or equivalent is the recommended coax to use for the antenna cable. Note: coaxial types above is for reference only to emphasize cable loss by type.  Pleas refer to manufacturers data sheet to get exact insertion loss per foot information.3.10.2  STX360 antennaThe typical antenna used is a monopole that adheres to the following specifications:•50 ohm impedance•VSWR ≤ 1.7:1 for UAT (978MHz) and VSWR ≤ 1.5:1 for ATCRBS (1090MHz)•TSO-C74 / TSO-C66 / TSO-C112 antennas meeting VSWR specification.www.sandia.aero  306467-00 STX 360 Installaon Manual REV 1Page 44Table 11: STX360 coaxial cable examplesCoaxial TypeRG-400 18.5 8.5 1.57dBRG-393 9.2 17 1.564dBRG-304 11.1 14 1.554dBInseron Loss            (dB/100)Maximum LengthInseron Loss (S21)
__________________________________________________________________Note: antennas listed in table 12 above are not a complete list but an example of antennas that meet the VSWR specification.3.10.2.1 Antenna locaonThe antenna should be at least 3 feet away from the STX3603.10.2.2 Antenna Installaon4.1 MODE C funconalitywww.sandia.aero  306467-00 STX 360 Installaon Manual REV 1Page 45Table 12: STX 360 antennas Manufacturer Type MFN P/N Connector  Impedance Polarization Frequency VSWRCOMANT DME/Trans ponder CI-105 BNC 50 Vertical Open circuitCOMANT DME/Trans ponder CI -105-16 BNC 50 Vertical Open circuitCOMANT DME/Trans ponder CI -105-6 BNC 50 Vertical Open circuitCOMANT DME/Trans ponder CI -105-3 BNC 50 Vertical Open circuitCOMANT DME/Trans ponder CI -105-9 BNC 50 Vertical Open circuitCOMANT DME/Trans ponder CI110-40 C 50 Vertical 1.5:1 960 to 1220 MHz   Open circuitCOMANT DME/Trans ponder CI -110-60-30 C 50 Vertical 1.5:1 960 to 1220 MHz   Open circuitRAMI DME/Transponder AV74-1 BNC 50 Vertical 1.5:1 960 to 1220 MHz   Open circuitRAMI Transponder AV-22 BNC 50 1.3:1 MaxDC impedance960 - 1220MHz1.5:1 960 to 1220 MHz  1.3:1 1030 to 1090 MHz960 - 1220MHz1.5:1 960 to 1220 MHz  1.3:1 1030 to 1090 MHz960 - 1220MHz1.5:1 960 to 1220 MHz  1.3:1 1030 to 1090 MHz960 - 1220MHz1.5:1 960 to 1220 MHz  1.3:1 1030 to 1090 MHz960 - 1220MHz1.5:1 960 to 1220 MHz  1.3:1 1030 to 1090 MHz960 - 1220MHz960 - 1220MHz960 - 1220MHz1030-1090MHz
__________________________________________________________________4.1.1 RS 232 BAUD Rate SeleconThe STX 360 RS 232 baud rate is configurable to work with any altude encoders baud rate.  The factory default seng is 9600 baud 4.1.2 MAX REPLY RATETSO requires a replay rate of 500 PRF to 1200 PRF. The factory default for the replay rate is 1200 PRF and this is the recommended setting. In some instances where the STX 360 is operating on a battery the operator may wish this setting to be lower than the maximum of 1200 in order to conserve battery power. 1. Rotate the Data knob to select the MAX REPLY RATE page 2. Press the Enter pushbutton. The brackets will extinguish and the Reply Rate will begin blinking. 3. Rotate the Data knob counter clockwise to decrease the replay rate (a minimum of 500 PRF) and clockwise to increase the reply rate (a maximum of 1200 PRF) 4.1.3 Exit Installer Set Up ModeTo exit the installer set up mode, Press the Mode pushbutton twice. 4.2 USER SET UP MODE4.2.1 Altude UnitThis changes the altitude display to the pilot between feet and meters. All altitude functions will be set to the selected unit. 1. Rotate the Select knob counter clockwise to select Meters display and clockwise to select Feet display. www.sandia.aero  306467-00 STX 360 Installaon Manual REV 1Page 46Figure 20: STX 360 display with Transponder informaonMSGALTFL2201200123451 – Squawk Code2 – Flight Level3 – Transponder Mode4 – Reply Light Blinker5 – Message Indicator6 – Information Pages with scroll bar6(From Altude input – non baro corrected)
__________________________________________________________________4.2.2 AUTO MODE C ALT The STX 360 can be set to automatically select Mode C either at turn on or at a pre specified altitude after take off. The altitude after take off is the differential altitude from where the aircraft was tuned on as sensed by the external encoder. This function can also be turned off, in which case it will turn on and stay in the SBY Mode until the pilot selects an alternative mode. 1. Rotate the Data knob until the Auto Mode C Alt page is selected.2. Press the Enter pushbutton. The brackets will extinguish and the data will blink.3. Rotate the Data knob to select the differential altitude at which you wish the Mode C to be automatically selected.Note that if you select 0 feet, Mode C will be selected at unit turn on.4. Press the Enter pushbutton to select the EFT Altitude. 4.2.3 MIN BRIGHTNESSThe STX 360 uses a photo cell to sense the ambient light conditions and automatically adjust the brightness of the display. This page allow the pilot to set the minimum brightness of the display to match other panel displays or his preference. Note that the maximum brightness is preset at the factory and not adjustable. 1. Rotate the Data knob to display the MIN Brightness page.2. Press the Enter pushbutton. The brackets will extinguish and the display will show the level of the minimum brightness selected.3. Rotate the Data knob clockwise to increase the minimum brightness and counter clockwise to decrease the minimum brightness to the desired level.4. Press the Enter pushbutton. 4.2.4 DEFAULT VFR CODEThe factory default VFR code is set to 1200, the normal US VFR code. The pilot can change the VFR code to the one used in his local area. 1. Rotate the Data knob to select DEFAULT VFR2. Press the Enter pushbutton. The brackets will extinguish and the first digit in the squawk code will blink, indicating it is ready for programming.3. Rotate the Data knob to select the desired digit.4. Rotate the Select knob clockwise and the second digit will blink showing that it can now be programmed.5. Continue 3 and 4 above until all digits are programmed to the desired squawk code.6. Press the Enter pushbutton. 4.2.5 Exit User Set Up ModeTo exit the user set up mode, Press the Mode pushbutton once 4.3  UAT Tranceiver Funconality – Main MenuThe main menu has 8 pages, with each page shown as a solid bar at the bottom of the UAT display.  Page 1 displays traffic, page 2 displays METAR data, page 3 displays WAAS GPS information, page 4 displays  LCD brightness, page 5 displays call sign/tail number, page 6 displays communication status and aircraft voltage, page 7 displays www.sandia.aero  306467-00 STX 360 Installaon Manual REV 1Page 47
__________________________________________________________________software information.  Each of these pages can be selected by rotating the Select knobclockwise or counter clockwise to the highlighted page.  Once a page is selected,  the Select knob, Data knob and Data button are used to change/select values on each page.1 – [MODE] Left Encoder with push button2 – VFR Button3 – IDENT Button4 – Pages available on main menu.  Highlighted bar is the current page.5 – Message Button The STX 360 displays errors/noficaons in the Message page.  Message indicator field (le side of dis-play) blinks when a new message arrives and stays highlighted as long as there are acve messages. Once all the messages becomes inacve, the highlight goes away. The system could generate the follow-ing five messages.When multiple messages are active, the messages shall be listed on a scrollable list based on their priority as listed in Table 13.  The highest priority message will be listed at the top.www.sandia.aero  306467-00 STX 360 Installaon Manual REV 1Page 48Figure 21: STX 360 front panel funconalityTable 13: STX 360 messages and priorityMessage Priority LevelINVALID ICAO ADDRESS 1GPS POSITION ERROR 2TRANSMIT INCAPABLE 3GDL90 FAULT 4ANONYMOUS NOT ACTIVE 5EMERGENCY NOT ACTIVE 6
__________________________________________________________________6 – Emergency ButtonEmergency button adds the convenience of built in emergency squawk codes.7 – Light Sensor8 – [Select / Data ] Dual concentric Encoder with push button4.3.1  Traffic display screenWhen the unit powers up, the STX 360 defaults to the first page.  This first page displays the traffic.  Items that can be changed on this window are:Each of these items above can be easily changed by first rotating the Data knob one rotation and then rotating the Select knob to the desired function (highlighted).  Once the desired function is highlighted, the Data knob is rotated to pick the correct setting by rotating clockwise or counter clockwise. 4.3.2  METAR display screenRotating the Select knob clockwise one click (page 2) displays the METAR page.  METARs are acquired over time through ground stations and aircraft.  The newest airport information will show on top while the last will be the bottom of the list.   The left pane displays the airport and the right pane displays the METAR data.   4.3.3 GPS Informaon screenRotating the Select knob clockwise two clicks (page 3) displays the GPS page.  This page displays the latitude and longitude, GPS altitude, UTC time, ground speed and  On Ground/In air status.  This allows the user to easily see GPS information in a clear and concise format.  GPS page shall display above listed information if they are available, otherwise dashes are displayed.4.3.4  brightness display screenThe brightness page displays/controls the current LCD brightness in terms of percentage.  Turning the Top Right Encoder clockwise/counter clockwise while on Brightness Page shall increase/decrease thebrightness of the display in between 4% to 100% and set the brightness to the selected value disabling the auto brightness adjustment.4.3.5  CALL SIGN / TAIL number display screenThe call sign/tail number page allows the user to change the flight id to match to the aircraft.  Additionally the mode C transponder anonymous mode can be changed from this screen..  It must be noted that the anonymous mode can only be used in VFR mode.  The following steps shall be followed to edit a FLIGHT ID.1. Press Right Encoder Switch to enable field selection on the current page.2. Use Bottom Right Encoder to select the FLIGHT ID for editing.www.sandia.aero  306467-00 STX 360 Installaon Manual REV 1Page 49Field Possible ValuesRange 0.2, 0.5, 1, 2, 3, 4, 5, 6, 7, 8, 9, 10, 20, 40 nmTraffic Type BOTH, ON GND, IN AIRAltitude Disc in Flight Level ±10,15,20,25,30,35,40,45,50,60,70,80,90,99Track Type TRK UP, NRTH UP Ownship Position Bottom of the screen to Top of the screen.
__________________________________________________________________3. Press Right Encoder Switch to initiate editing.4. Only the first character will be present.5. Use the Top Right Encoder to select an alphanumeric character.6. Turn the Bottom Right Encoder clockwise to move to the next character.7. Steps 5 and 6 can be repeated up to 8 times to select 8 FLIGHT ID characters.8. Turning the Bottom Right Encoder counter clockwise will delete the previously entered characters.9. Pressing Right Encoder Switch at any time will set the new Flight Id.10. No activity for 5±1 seconds will timeout the editing and will restore the previous flight id.ANONYMOUS MODE field could be selected to be either YES or NO. The following steps shall be followed to change the ANONYMOUS MODE state:1. Press Right Encoder Switch to enable field selection on the current page.2. Use Bottom Right Encoder to select the ANONYMOUS MODE for editing.3. Turn Top Right Encoder to select between YES or NO.4. Pressing Right Encoder Switch or no activity for  5±1seconds will timeout the editing.If ANONYMOUS MODE is selected YES when the Squawk Code is not the same as the VFR code (coded setup during configuration), it shall keep the ANONYMOUS MODE to NO and display a message “NOT IN VFR MODE” until Right Encoder Switch is pressed.4.3.6  Status Informaon screenThe Status screen displays how many towers were communicated with, 4.3.7  Soware informaon display screen4.4 UAT system configuraon 4.4.1  GPS1 SOURCEwww.sandia.aero  306467-00 STX 360 Installaon Manual REV 1Page 50GPS 1 SourceNot InstalledGARMIN ADSB OUTGARMIN ADSB OUT+FFS1201ARINC 429 1ARINC 429 2
__________________________________________________________________4.4.2  GPS2 source selecon screen4.4.3  Airdata source selecon screen4.4.4  Radar Almeter source selecon screen4.4.5  Altude source selecon screen4.4.6  AIR/GROUND Discrete selecon screenwww.sandia.aero  306467-00 STX 360 Installaon Manual REV 1Page 51Altitude SourcePressure – ADCGEOMETRIC – GPSGPS 2 SourceNot InstalledGARMIN ADSB OUTGARMIN ADSB OUT+FFS1201ARINC 429 1ARINC 429 2Air data SourceNot InstalledSANDIA ICARUSSANDIA EXTENDEDGARMIN Z FORMATSAI 340KING CARINC 429 1ARINC 429 2RALT SourceNOT INSTALLEDARINC 429 1ARINC 429 2AIR / GROUND DISCRETEVALIDINVALID
__________________________________________________________________4.4.7  AIR VEHICLE LENGTHMenu of lengths from < 15 m to >85m and widths from < 23m to > 80m4.4.8  GPS 0 ANTENNA LAT OFFSET MENUwww.sandia.aero  306467-00 STX 360 Installaon Manual REV 1Page 52Air Vehicle LengthNot AvailableLength <15m Width<23mLength <25m Width<28.5mLength <25m Width<34mLength <35m Width<33mLength <35m Width<38mLength <45m Width<39.5mLength <45m Width<45mLength <55m Width<45mLength <55m Width<52mLength <65m Width<59.5mLength <65m Width<67mLength <75m Width<72.5mLength <75m Width<80mLength <85m Width<80mLength >=85m Width>=80mGPS 0 ANTENNA LAT OFFSETNOT AVAILABLE2 METERS TO LEFT4 METERS TO LEFT6 METERS TO LEFT0 METERS TO RIGHT2 METERS TO RIGHT4 METERS TO RIGHT6 METERS TO RIGHT
__________________________________________________________________4.4.9  GPS 0 ANTENNA LON OFFSET MENUwww.sandia.aero  306467-00 STX 360 Installaon Manual REV 1Page 53GPS 0 ANTENNA LON OFFSETNOT AVAILABLEOFFSET APPLIED BY GPS2 METERS FROM NOSE4 METERS FROM NOSE6 METERS FROM NOSE8 METERS FROM NOSE10 METERS FROM NOSE12 METERS FROM NOSE14 METERS FROM NOSE16 METERS FROM NOSE18 METERS FROM NOSE20 METERS FROM NOSE22 METERS FROM NOSE24 METERS FROM NOSE26 METERS FROM NOSE28 METERS FROM NOSE30 METERS FROM NOSE32 METERS FROM NOSE34 METERS FROM NOSE36 METERS FROM NOSE38 METERS FROM NOSE40 METERS FROM NOSE42 METERS FROM NOSE44 METERS FROM NOSE46 METERS FROM NOSE48 METERS FROM NOSE50 METERS FROM NOSE52 METERS FROM NOSE54 METERS FROM NOSE56 METERS FROM NOSE58 METERS FROM NOSE60 METERS FROM NOSE
__________________________________________________________________4.4.10   GPS 1 ANTENNA LAT OFFSET MENU4.4.11   GPS 1 ANTENNA LON OFFSET MENUwww.sandia.aero  306467-00 STX 360 Installaon Manual REV 1Page 54GPS 1 ANTENNA LAT OFFSETNOT AVAILABLE2 METERS TO LEFT4 METERS TO LEFT6 METERS TO LEFT0 METERS TO RIGHT2 METERS TO RIGHT4 METERS TO RIGHT6 METERS TO RIGHTGPS 1 ANTENNA LON OFFSETNOT AVAILABLEOFFSET APPLIED BY GPS2 METERS FROM NOSE4 METERS FROM NOSE6 METERS FROM NOSE8 METERS FROM NOSE10 METERS FROM NOSE12 METERS FROM NOSE14 METERS FROM NOSE16 METERS FROM NOSE18 METERS FROM NOSE20 METERS FROM NOSE22 METERS FROM NOSE24 METERS FROM NOSE26 METERS FROM NOSE28 METERS FROM NOSE30 METERS FROM NOSE32 METERS FROM NOSE34 METERS FROM NOSE36 METERS FROM NOSE38 METERS FROM NOSE40 METERS FROM NOSE42 METERS FROM NOSE44 METERS FROM NOSE46 METERS FROM NOSE48 METERS FROM NOSE50 METERS FROM NOSE52 METERS FROM NOSE54 METERS FROM NOSE56 METERS FROM NOSE58 METERS FROM NOSE60 METERS FROM NOSE
__________________________________________________________________ 4.4.12  EMITTER CATEGORY4.4.13  OUTPUT MESSAGE FORMAT MENU4.4.14  ETHERNET FORMAT MENU4.4.15  CALL SIGN ID TRANSMIT MENUwww.sandia.aero  306467-00 STX 360 Installaon Manual REV 1Page 55Emitter CategoryNo Aircraft InformationLight < 15500 lbsSmall 15500 to 75000 lbsLarge 75000 to 300000 lbshigh vortex largeHeavy > 300000 lbsHighly Maneuverable > 5GRotorcraftGlider SailplaneLighter than airParachutist Sky DiverUltralight GliderUnmanned Aerial VehicleTransatmospheric VehicleSurface Emergency VehicleSurface Service VehiclePoint ObstacleTethered BalloonsCluster ObstacleLine ObstacleOutput Message FormatGDL 90RAWEthernet FormatGDL 90WINGX PROFOREFLIGHTCall Sign ID transmitENABLEDDISABLED
__________________________________________________________________4.4.16  STALL SPEEDConfigurable from 0 Knots to  150 Knots4.4.17  ADC ALTITUDE ACCURACYConfigurable from 0 Feet to 125 Feet4.4.18  GPS LON OFFSETConfigurable from 0 Feet to 125 Feet4.4.19 MAX GROUND MSG PER SECConfigurable from 1 message per second to 5 messages per second4.4.20  AUTO MODE C ALTITUDEConfigurable from 0 Feet to 500 Feet4.4.21  XPDR REPLY RATE LIMITConfigurable from500 replies per second to 12 replies per second4.4.22  A/C LOW VOLTAGE THRESHOLDConfigurable from 10 Volts to 32 Volts4.4.23  Default VFRSquawk code default is 1200, however this squawk code can be defaulted to any squawk code.  Once  configured, pressing the VFR buon will show the defaulted squawk code. 4.4.24 ICAO ADDRESSICAO address default is ADFBA4, however this address can be set from 000000 to FFFFFF.  This is accomplished by pressing the data encoder to highlight the digit.  The highlighted digit is then changed by turning the data encoder clockwise/counterwise.  Once the correct value is selected, turning the select clockwise/counterwise to advance to the next/previous digit.  Pressing the Data buon will deselect the highlighted value.  Once the new address is correct and shown with brackets, press the Mode buon to return to main menu.4.5 Connued Airworthiness4.5.1 STX 360 Panel Mounted UnitContinued Airworthiness of the STX 360 panel mount is on condition only 4.5.2 STX 360R RemoteContinued Airworthiness of the STX 360R Remote is on condition only 5.0 Wiring Interconnecon diagramsThis section shows the different types of equipment that interface with the STX 360 SENTINEL.  www.sandia.aero  306467-00 STX 360 Installaon Manual REV 1Page 56
__________________________________________________________________www.sandia.aero  306467-00 STX 360 Installaon Manual REV 1Page 57
__________________________________________________________________Appendix A – Sandia Aerospace STX360 configuraon applicaonThis appendix describes the  Sandia Aerospace configuration tool that can be used for configuring all menus described in section 4.4 UAT system configuration .  Following the steps below for configuring the STX 360 and STX 360R.  1. Make sure the Windows computer that will be used has a serial port or a USB to serial port adapter workingprior to the next step.2. Go to www.sandia.aero and get the lastest STX 360 Configurator installer download.3. Run the windows installer and follow the steps.4. Before running the program, make sure to connect the serial port on the PC to the maintenance port on the STX 360.  Please see pin out information located in section 3.7.2, section 3.7.3 and figure 26 shows the the minimum interfaces while using the STX 360 Configurator.     5. Connect an altitude encoder as shown in figure 16.  Verify all connections per section 3.7.2 and section 3.7.3. www.sandia.aero  306467-00 STX 360 Installaon Manual REV 1Page 58Figure 22: Sandia Aerospace Configuraon tool
__________________________________________________________________6. Connect an WAAS GPS source as shown in figure 14.  Verify all connections persection 3.7.2 and section 3.7.3.7. Ensure the STX 360 antenna port is connected to a load /antenna prior to powering up the unit.8. Power up the STX 360, the green light should be present.  If not check the wiring connection to the maintenance port [pins 6, 7 ].9. Once connections are made, run the software.  The software will try to communicate with the STX 360.  If a connection is made, a green light will be visible on the top right corner of the software.  This indicates a communication link has been established.  10. Select the proper GPS timing source from the pull down menu.  11. Power GPS and make sure it is connected to the STX 360.  If the connections are correct, GPS status information should be present.  If only dotted lines are present, review the connections between the STX 360 and the GPS.  Additionally make sure the correct GPS is selected from the pull down menu.12. Select the proper encocoder from the pull down menu.  13. Power Encoder and make sure it is connected to the STX 360.  If the connections are correct, encoder statusinformation should be present.  If only dotted lines are present, review the connections between the STX 360 and the encoder.  Additionally make sure the correct encoder is selected from the pull down menu.14. The other pull down menus are for configuring the STX 360 and as long as the STX 360 light is green, the data selected will be sent to the STX 360.Below are  error conditions when STX 360 link is not established, GPS link failure and Encoder link failure:www.sandia.aero  306467-00 STX 360 Installaon Manual REV 1Page 59
__________________________________________________________________www.sandia.aero  306467-00 STX 360 Installaon Manual REV 1Page 60
__________________________________________________________________www.sandia.aero  306467-00 STX 360 Installaon Manual REV 1Page 61Figure 24: Failure to establish link with GPS
__________________________________________________________________www.sandia.aero  306467-00 STX 360 Installaon Manual REV 1Page 62Figure 25: Failure to establish link with Encoder
__________________________________________________________________www.sandia.aero  306467-00 STX 360 Installaon Manual REV 1Page 63Figure 26: Minimum system setup when using the STX 360 Configuator soware

Navigation menu