Panasonic Connect 210030A GSM Cellular Mobile with Bluetooth®, WLAN and RFID User Manual Part 1 of 6
Panasonic Mobile Communications Development of Europe Ltd GSM Cellular Mobile with Bluetooth®, WLAN and RFID Part 1 of 6
Contents
User Manual Part 1 of 6










![ixGuide SymbolsPress the corresponding key to execute the function or operation indicated at the bottom of Display.Example: Images shown above are for reference only.❶❸❺❹❷Multi Selector Operations (❶)Operations Softkey Label*Press to scrollPress * Softkey labels vary by menu.Use Multi Selector to select items, navigate menus, etc. In this guide, Multi Selector operations are indicated as shown below.Softkeys (❷❸❹❺)In this guide, Softkey operations are indicated as shown below.Example ❷❸: A[Finish], S[Menu] [Finish] and [Menu] are Softkey label examples; Softkey labels vary by menu.UpUp/Down Up/Down/Left/RightDownLeftLeft/Right CenterRightLeft RightUpDown Center](https://usermanual.wiki/Panasonic-Connect/210030A.User-Manual-Part-1-of-6/User-Guide-1296395-Page-11.png)
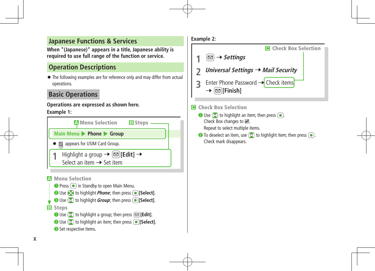
![xJapanese Functions & ServicesWhen "(Japanese)" appears in a title, Japanese ability is required to use full range of the function or service.Operation Descriptions The following examples are for reference only and may differ from actual operations.Basic OperationsOperations are expressed as shown here.Example 1:AMenu SelectionPress in Standby to open Main Menu.Use to highlight Phone; then press [Select].Use to highlight Group; then press [Select].BStepsUse to highlight a group; then press A[Edit].Use to highlight an item; then press [Select].Set respective items.AMenu Selection BStepsMain Menu 4 Phone 4 Group appears for USIM Card Group.1 Highlight a group 7 A[Edit] 7 Select an item 7 Set itemExample 2:CCheck Box SelectionUse to highlight an item; then press .Check Box changes to .Repeat to select multiple items.To deselect an item, use to highlight item; then press .Check mark disappears.1 A 7 Settings2 Universal Settings 7 Mail Security3 Enter Phone Password 7 Check items7 A[Finish]CCheck Box Selection](https://usermanual.wiki/Panasonic-Connect/210030A.User-Manual-Part-1-of-6/User-Guide-1296395-Page-12.png)
![xiAdvanced OperationsFor advanced features and settings, go to pages indicated under Tip.Example:Tip●Operations Available during a Voice Call (ZP.2-11) ●Making Calls from Call Log (ZP.2-14) ●Saving Entered Numbers to Phone Book (ZP.4-5) Settings ●Set Handset Response when Closed during Call (ZP.18-10)Settings Refer to Chapter 18 "Settings."Abbreviated DescriptionsFor advanced settings (Chapter 18), initial operations may be abbreviated or omitted.Example:COmitted StepsInitial steps are omitted. Start operations from specified window. ■Use Other Graphic Mail Settings >In S! Mail text entry window, J 7 Select an arrange itemBStepsFollow these steps after Abbreviated Steps.AAbbreviated StepsInitial steps are abbreviated.From Main Menu 4 Tools 4 Calendar ■Functions Available in Calendar Window >Highlight a date 7 S[Menu] 7 Select an item (See below)Item Operation/DescriptionNew Create a new entry (ZP.13-2, P.13-3)Weekly display/ 1 MonthToggle Monthly/Weekly view](https://usermanual.wiki/Panasonic-Connect/210030A.User-Manual-Part-1-of-6/User-Guide-1296395-Page-13.png)

























![1Getting Started1-7 Light Sensor・ Detects ambient light Earpiece Display/Touch Panel❹ AMail Key・ Open Messaging menu・ Execute Upper Left Softkey function (ZP.ix) TV Key・ Activate TV・ Execute Lower Left Softkey function (ZP.ix) Clear/Memo Key・ Delete characters・ Cancel menus・ Use Answer Phone JSend Key・ Initiate or answer calls・ Toggle upper/lower case in text entry windows・ Use Voice Dial G/Driving Mode Key・ Enter " "・ Access pictographs/symbols/Smileys/URLs in text entry windows・ Set/cancel Driving Mode External Port・ Connect AC Charger (sold separately), Stereo Earphone Conversion Cable or other accessories here Notification Light/Charging Indicator・ Flashes for incoming transmissions・ Lights in red for charging Multi Selector・ Scroll up/down/left/right to navigate menus and text (ZP.ix)・ Select indicators/icons/S! Quick News・ Open Phone Book・ Open Incoming Call Logs・ Open Redial logs SYahoo! Keitai Key・ Open Yahoo! Keitai top menu・ Execute Upper Right Softkey function (ZP.ix) Camera Key・ Activate Camera/Video Camera・ Execute Lower Right Softkey function (ZP.ix) LEnd/Escape & Power Key・ Power on/off (ZP.1-17)・ End calls・ Return to Standby Keypad・ Enter phone number/text H#/Symbol/Manner Key・ Enter "#"・ Toggle Manner Mode wMULTI/Wi-Fi Switch Key・ Open TASK MENU・ Toggle Wi-Fi function on/off Microphone Strap Eyelet Camera Logo・ Place Logo over a reader/writer when using Osaifu-Keitai® (ZP.13-11) Battery Cover・ Open Inner Cover and insert/remove USIM Card/Battery/microSD Card Antenna Photo light・ Lights/flashes during Camera use・ Use when shooting in dark places Infrared Port・ Transfer data via Infrared Speaker Charging Terminals TV Antenna qSide Key・ Activate Camera/capture images [Handset Closed]・ Set/cancel Manner Mode・ Check missed calls/new messages [In Viewer Position]・ End function・ Set/cancel Display Lock](https://usermanual.wiki/Panasonic-Connect/210030A.User-Manual-Part-1-of-6/User-Guide-1296395-Page-39.png)










![1Getting Started1-18Handset MenusMain Menu1 In Standby, Main Menu appears. To change Main Menu theme: [Set Menu] 7 Select a theme2 to highlight an icon 7 Selected function menu appears. To return to Standby: LNote Standby window returns after 15 seconds of inactivity in Main Menu.Main MenuStandbyLMain Menu IconsMessagingCreate new/view received messagesYahoo!(Yahoo! Keitai)Enjoy Mobile Net & PC Site browsing…S! AppliDownload, set and use S! AppliNews/EntertainmentUse S! Quick News or E-booksCameraCapture images or record videosVideos/MusicPlay music, videos, etc.ToolsSet Alarm or save Calendar entries…Data FolderOpen files saved on handset/microSD CardWidget(Mobile Widget)Use Mobile WidgetTVView TV or record/timer-record programsPhoneAccess Phone Book, save contact information...SettingsAdjust/customize handset settings](https://usermanual.wiki/Panasonic-Connect/210030A.User-Manual-Part-1-of-6/User-Guide-1296395-Page-50.png)

![1Getting Started1-20Accessing Functions/Info from StandbySelect indicators/ticker in Standby to access functions and information. ■Available Items Event Indicator (ZP.1-24) Mobile Widget (ZP.7-2) S! Quick News (ZP.8-4) S! Information Channel/Weather (ZP.8-2) Shortcuts (ZP.1-25) Status Indicators (ZP.1-10)1 In Standby, Pointer ( ) appears. Press L or to return to Standby (Pointer disappears).2 Use to move pointer ( ) to an indicator, icon or ticker 7 [Select]Indicator, icon or ticker is selected. Function name appears. Press and hold to move pointer ( ) continuously To cancel selection: L or 3 [Select]Function or information appears.When Widgets Do Not AppearPointer ( ) does not appear. After Step 1, use to highlight an item 7 [Select] to show function or information To show/hide widgets: L ■Using Pointer ( ) > In Standby, 7 S[Menu] 7 Select an item (See below)Item Operation/Descriptionto widgets listOpen Widget ListYahoo!JAPAN LoginOpen Yahoo! JAPAN log in windowStand-by DisplayChange Standby wallpaper >Select a folder 7 Select an image](https://usermanual.wiki/Panasonic-Connect/210030A.User-Manual-Part-1-of-6/User-Guide-1296395-Page-52.png)

![1Getting Started1-22ShortcutsAccess frequently used functions from Standby. Following shortcuts are set by default: Wi-Fi コンテンツ (Wi-Fi Contents)*新聞・雑誌をよむ (News/Magazines)*メニューリスト (Menu List)*各種手続き・料金 (Manage Account/Fees)*待ちうた (Machi-Uta®)** Requires network connection. Available in Japanese only.Adding Shortcuts Some functions are not available for shortcuts.1 Open a function, S[Menu] 7 Add shortcut icon 7 YES ■Scroll ShortcutsFive shortcuts appear at a time. To scroll more shortcuts, first press L to hide widgets, then press and use to scroll shortcuts.ShortcutsEditing/Deleting Shortcuts1 In Standby, 7 to move pointer 7 Highlight a shortcut2 S[Menu] 7 Select an item (See below)Item Operation/DescriptionEdit title >Edit titleSort >Select an item 7 Select a target 7 A[Finish] 7 YESDelete this >YESDelete all >YESNext Page](https://usermanual.wiki/Panasonic-Connect/210030A.User-Manual-Part-1-of-6/User-Guide-1296395-Page-54.png)
![1Getting Started1-23Customizing User InterfaceCustomized ScreenDownload and set Customized Screen to personalize user interface, ringtone, etc., to a selected theme.Downloading Customized ScreenMain Menu 4 Data Folder 4 Customized Screen1 Customized Screen 7 YESList of websites appears.Select a website and follow onscreen instructions. To manage Customized Screen applications in Data Folder: ZP.10-10Setting Customized Screen1 In Standby, 7 S[Customize] 7 Customized Screen2 Highlight a theme 7 A[Set] To toggle thumbnail and list: [Change]3 YES ■Cancel Customized Screen >In Standby, 7 S 7 Release SettingsNote Customized Screen cannot be set when battery is low. Other functions are not available while switching. For some seconds after switching is complete, all calls/messages may be blocked. Alternatively, Main Menu 4 Settings 4 Customized Screen When Simple menu is active, Customized Screen settings are not reflected. To reflect settings, cancel Simple menu. When Customized Screen cannot be canceled, enter 6368## in Standby 7 Release Settings 7 YES](https://usermanual.wiki/Panasonic-Connect/210030A.User-Manual-Part-1-of-6/User-Guide-1296395-Page-55.png)
![1Getting Started1-24Changing Display FontChange Display font. Fonts can also be downloaded.Downloading FontsMain Menu 4 Settings 4 Display Settings 4 Font1 Download Font 7 YESFollow onscreen instructions. For details on Font folder (Data Folder): ZP.10-10Note While Personal Data Lock is set, fonts cannot be downloaded.Changing FontMain Menu 4 Settings 4 Display Settings 4 Font1 Select a folder 7 Highlight a font 7 A[Set]Private MenuSave frequently used functions in Private Menu. Up to 12 items can be saved. Change preset functions as needed.Opening Private Menu1 In Standby, 7 [Private]Private Menu appears. To return to Main Menu: [Normal]2 Select a menu ■Change Private Menu Background >After Step1, S[Set] 7 S[Menu] 7 Change BG image 7 Select a folder 7 Select an imagePrivate Menu Window](https://usermanual.wiki/Panasonic-Connect/210030A.User-Manual-Part-1-of-6/User-Guide-1296395-Page-56.png)
![1Getting Started1-25Customizing Private Menu 1 In Standby, 7 [Private] 7 S[Set]2 Highlight a target 7 S[Menu] 7 Add to menu3 Select an item ■Cancel Functions >In Step 2, (highlight a function 7) S[Menu] 7 Release this or Release all 7 YES ■Reset Private Menu >In Step 2, S[Menu] 7 Reset menu 7 YESAdding Shortcuts1 In Standby, 7 [Private] 7 S[Set]2 S[Menu] 7 Add shortcut icon 7 YESNote Alternatively, open Private Menu setting window from Main Menu 4 Settings 4 Display Settings 4 Private MenuPrivate Menu Setting WindowSimple MenuActivate Simple menu to limit menu options to basic ones. Handset is limited to basic operations (ZP.1-30).Normal Mode WindowSimple Menu WindowA](https://usermanual.wiki/Panasonic-Connect/210030A.User-Manual-Part-1-of-6/User-Guide-1296395-Page-57.png)
![1Getting Started1-26Activating Simple Menu1 In Standby, 7 A[Simple] 7 YES2 YES or NO Select YES to set all items in Font Size (ZP.18-6) to Large. To open Simple menu: in Standby. ■Cancel Simple Menu >In Standby, 7 A[Normal] 7 YESNote Turning off the power does not cancel Simple menu. Widgets and S! Quick News do not appear in Standby while Simple menu is active. Customized Screen setting is canceled.](https://usermanual.wiki/Panasonic-Connect/210030A.User-Manual-Part-1-of-6/User-Guide-1296395-Page-58.png)



![1Getting Started1-30Multi TaskActivate up to three functions from four different groups at the same time.Group FunctionMessaging Group MessagingYahoo! Keitai/S! Appli Group Yahoo! Keitai/S! Appli/News/EntertainmentTools Group Camera/Tools/Data Folder/TV/Phone/ Mobile WidgetSettings Group Settings [▼] appears above the icons of an active group. appears for single function in use; for multiple functions in use.Note Transmission fees apply for calls/packet transmissions while multitasking.Tip●Other Functions while Watching TV (ZP.5-8)●Background Music (ZP.9-7)Activating Another FunctionActivate another function from a different group. Multi Task is unavailable when Simple menu is active.1 (MULTI) 7 Open Menu 7 Select a functionNote If another function is selected from same group, confirmation appears. Select YES to cancel current function and start a new function.Ending Current Functions1 L ■End All Active Functions >(MULTI) 7 S[] 7 YESTASK MENU Window](https://usermanual.wiki/Panasonic-Connect/210030A.User-Manual-Part-1-of-6/User-Guide-1296395-Page-62.png)




![Call22-3Outgoing Call FunctionsShowing/Hiding Caller ID >Enter number 7 S[Menu] 7 Notify caller ID 7 OFF or ON To cancel setting: S[Menu] 7 Notify caller ID 7 Cancel prefix Setting Caller ID on/off (Caller ID: ZP.2-21)Adding Prefix to Phone Number ■Save Prefix >Main Menu Settings Call Settings Prefix Highlight <Not Recorded> A[Edit] Enter a name Enter a prefix number Up to seven entries can be saved. To check entries: Select a saved prefix. To delete entries: Highlight a prefix 7 S[Menu] 7 Delete this or Delete all (7 For Delete all, enter Phone Password) 7 YES ■Make Calls Using Prefix >Enter a number 7 S[Menu] 7 Prefix numbers 7 Select an entry 7 Voice Calls: J / Video Calls: A[V. Call] Alternatively, in detail window of Phone Book, Redial, Outgoing Call Logs or Incoming Call Logs, S[Menu] 7 Prefix numbers 7 Select an entry 7 Voice Calls: J / Video Calls: A[V. Call]Example: Save "186" and "184" as prefixes, and add them to phone numbers to show/hide your caller ID when making calls.Sending Touch-tone SignalsSend touch-tone signals for services such as reserving tickets, checking bank balance, etc. Save number strings to be sent as a touch-tone signal. Use P (pause) to separate numbers when saving. ■Save Pause Dial >Main Menu Settings Phone Settings Pause Dial A[Edit] 7 Enter a number string To enter a pause (p): Press and hold G To delete: In Pause Dial window, S[Menu] 7 Delete 7 YES ■Send Pause Dial >Main Menu Settings Phone Settings Pause Dial [Send] Enter a phone number J Once line is connected, press [Send] Number string is sent each time [Send] is pressed. To send all number strings at one time: Once line is connected, press and hold 7 Send at one time](https://usermanual.wiki/Panasonic-Connect/210030A.User-Manual-Part-1-of-6/User-Guide-1296395-Page-67.png)

![Call22-5Answering Voice CallsWhen a Call Arrives…Handset rings; Notification Light flashes.If Caller ID is sent, number appears in Internal Display and External Display; if saved in Phone Book, caller's name appears.When an International call arrives, appears at upper left of caller's phone number.1 J to talk To adjust volume: or 2 L to end callCall Time appears. ■Adjust Ringer Volume >While handset is ringing, Volume adjustment is disabled in following cases:・ During Manner Mode (ZP.1-18)・ While Ringer Volume is set to Escalating Tone (ZP.18-2)Note When Caller ID is not sent, Withheld appears. Calls cannot be received in Horizontal Open Position except when Earphone Microphone is connected.Tip●Operations Available during a Voice Call (ZP.2-11)●Rejecting Unknown Callers ●Rejecting Calls without Caller ID (ZP.12-13)Settings ●Change Answer Setting ●Answer Calls by Opening Handset (ZP.18-8)Incoming Call FunctionsFollowing operations are available for incoming calls.Place Calls on Hold >LAnswer Phone >A / Call Rejection >S[Menu] 7 Call Rejection Rejecting Unknown Callers/Rejecting Calls without Caller ID (ZP.12-13)Call Forwarding >S[Menu] 7 Call Forwarding Activate Call Forwarding (ZP.2-17) beforehand to forward incoming calls to a preset number. If Call Forwarding is not active, call is rejected.Making Voice Clear (Shikkari Talk)<Default> ONMake other party's voice clear according to surrounding noise.Main Menu Settings Call Settings Shikkari Talk1 ON or OFF](https://usermanual.wiki/Panasonic-Connect/210030A.User-Manual-Part-1-of-6/User-Guide-1296395-Page-69.png)

![Call22-7Making Video CallsBefore Calling Confirm signal strength (ZP.1-10) If any of these indicators appear: 7 Video Calls cannot be made (ZP.1-10, P.1-11, P.19-12)1 Enter a phone number2 Confirm the number, then A[V. Call]When answered, outgoing and incoming images appear; other party's voice sounds via Speaker. To adjust volume: or 3 L to end callNote Other party's voice sounds via Earpiece in Manner Mode; activate Speaker (ZP.2-12).Tip●Outgoing Call Functions (ZP.2-3)●Operations Available during a Video Call (ZP.2-12)●Making Calls from Call Log (ZP.2-14) ●Other Ways to Add New Entries (ZP.4-5) ●Making Calls from Phone Book (ZP.4-6)Settings ●Change Outgoing Image ●Switch to Voice Call when Video Call Fails (ZP.18-13)](https://usermanual.wiki/Panasonic-Connect/210030A.User-Manual-Part-1-of-6/User-Guide-1296395-Page-71.png)
![Call22-8Answering Video CallsWhen a Video Call Arrives…Handset rings; Notification Light flashes.If Caller ID is sent, number appears in Internal Display and External Display; if saved in Phone Book, caller's name appears.When an International call arrives, appears at upper left of caller's phone number.1 JAlternative Image is sent. To send Video Image: [image]2 L to end callNote Other party's voice sounds via Earpiece in Manner Mode; activate Speaker (ZP.2-12).Tip●Adjust Ringer Volume ●Incoming Call Functions (ZP.2-5)●Operations Available during a Video Call (ZP.2-12).](https://usermanual.wiki/Panasonic-Connect/210030A.User-Manual-Part-1-of-6/User-Guide-1296395-Page-72.png)
![Call22-9International CallsCalling Abroad from Japan Application not required. For details, go to: http://mb.softbank.jp/en/global_services/call/1 Enter a phone number2 S[Menu] 7 Int'l dial assistCountry/region code list appears.3 Select a country/region4 Voice CallsJ Video CallsA[V. Call] ■Enter Country/Region Code Directly > 7 Press and hold to display + (IDD Prefix) 7 Enter a country/region code 7 Enter a number (omit first 0) 7 Voice Calls: J / Video Calls: A[V. Call] Do not omit leading 0 to call Italy (country code: 39).Calling while Abroad May require application to Global Roaming Service. For details, go to:http://mb.softbank.jp/en/global_services/global_roaming/Example: When Roaming Dial Assistant is ON Roaming Dial Assistant (ZP.2-10) is set to ON and Japan by default.1 Voice CallsEnter a phone number 7 J Video CallsEnter a phone number 7 A[V. Call]2 Select an item (See below)Item Operation/DescriptionCall to Japan* Call Japan Call to set code*Call a country/region set for Roaming Dial AssistantAs is Call Manually enter number to callSelect when calling within the country/region.* First 0 is replaced by IDD Prefix and country/region code (e.g. +81). (When calling Italy, +39 is added before first 0.) Confirmation window appears for the first time. Select NO to set Roaming Dial Assistant to OFF.Note IDD Prefix and country/region code can be manually entered in Step 1. Alternatively, save IDD Prefix and country/region code in Phone Book entries.](https://usermanual.wiki/Panasonic-Connect/210030A.User-Manual-Part-1-of-6/User-Guide-1296395-Page-73.png)
![Call22-10Global Roaming SettingsFrom Main Menu Settings International Call ■International Call Settings >Int'l Dial Assist 7 Select an item (See below)Item Operation/DescriptionRoaming Dial AssistantReplace IDD Prefix with + >ON or OFF (7 For ON, select a country/region)Country/Area CodeSave up to 27 country/region codes >Highlight <Not Recorded> 7 A[Edit] 7 Enter a country/region name 7 Enter a country/region code To view an entry: Select a saved country/region name To delete: Highlight a country/region name 7 S[Menu] 7 Delete this or Delete all (7 For Delete all, enter Phone Password) 7 YESIDD Prefix Edit IDD Prefix. IDD Prefix is set to 0046010 by default >S[Menu] 7 Edit 7 Edit IDD Prefix ■Network Mode<Default> Automatically >Select Network 7 Select an item (See below)Item Operation/DescriptionAutomaticallyHandset automatically selects 3G network in Japan, and available network (3G or GSM) when abroad.Manually >Select an item・ 3G/GSM: 3G/GSM service area in Japan or abroad.Handset selects an available network automatically.・ 3G: 3G service area in Japan or abroad・ GSM: GSM service area abroad. Unavailable in Japan Automatically is recommended. ■Select Operator<Default> Auto >Select Operator 7 Select an item (See below)Item Operation/DescriptionAuto Select an operator automaticallyManual Select an operator manually >Select an operator Operators with X are not available. To show operator list: A[Update]Network Re-searchSearch available networks When Auto is set, handset selects an available operator automatically. When Manual is set, operator list appears.](https://usermanual.wiki/Panasonic-Connect/210030A.User-Manual-Part-1-of-6/User-Guide-1296395-Page-74.png)
![Call22-11 ■Operator Priority for Automatic Search >PLMN Setting 7 S[Menu] 7 Select an item (See below)Item Operation/DescriptionAdd your networkSave currently connected operator >A[Finish] 7 YESAdd from list >Select an operator 7 [Set] 7 Select a network type 7 A[Finish] 7 YES To search operators by country/region: A[Search] 7 Select a country/region (To search again in country/region list: A[Search] 7 Enter a country/region name)Direct input Save unlisted operators by entering country/region code and operator code >Enter country/region code (3 digits) and operator code (2 to 3 digits) 7 Select a network type 7 A[Finish] 7 YESChange priority >Select a priority 7 A[Finish] 7 YESDelete this/Delete all >YES 7 A[Finish] 7 YES ■View Operator Name in Standby<Default> OFF >Operator Name 7 ON or OFF When ON is set, Clock Position is set to Pattern 1 (ZP.18-5).Engaged Call FunctionsOperations Available during a Voice CallAdjust Volume > / Adjust volume within two seconds. Adjusted volume is retained even after calls end or handset is turned off.Place Call on Hold >[Hold] To resume call: J2Speaker ON/OFF1Toggle Speaker or Earpiece JRecord ConversationRecord for about three minutes per call >Press and hold or A[Rec] To end recording: [Stop], or press and hold To play back recorded data: ZP.2-16Toggle Manner Mode >Press and hold HToggle Handset/Bluetooth®Toggle handset or Bluetooth® device >Press and hold J21 Normal Position only2 Operation may be disabled or call may be put on hold in Horizontal Open Position.](https://usermanual.wiki/Panasonic-Connect/210030A.User-Manual-Part-1-of-6/User-Guide-1296395-Page-75.png)
![Call22-12Operations Available during a Video CallAdjust Volume > / Adjust volume within two seconds. Adjusted volume is retained even after calls end or handset is turned off.Place Call on Hold >[Hold] To resume call: J2Speaker ON/OFF1Toggle Speaker or Earpiece JRecord ConversationRecord up to five calls for about 20 seconds each >Press and hold To end recording: [Stop] or press and hold To play back recorded data: ZP.2-16Video/Alternative ImageToggle Video Image and Alternative Image >[image/Subst.]Toggle Image Sizes >[Change]Zoom Adjust zoom level for Video Image to be sent > (zoom in) or (zoom out)Toggle Manner Mode >Press and hold HToggle Handset/ Bluetooth®Toggle handset or Bluetooth® device >S[Menu] 7 Talk on BT/Phone 7 Bluetooth or PhoneBacklightSetting >S[Menu] 7 Back light 7 Constant light or 15 seconds lightVideo CallSetting >S[Menu] 7 V. Call settings 7 Follow the steps for selected item (ZP.18-13)LCD AI Activate/deactivate auto image compensation >S[Menu] 7 LCD AI 7 ON or OFFAccount Details >S[Menu] 7 Account detailsKey Guide >S[Menu] 7 Key guide1 Normal Position only2 Operation may be disabled or call may be put on hold in Horizontal Open Position.](https://usermanual.wiki/Panasonic-Connect/210030A.User-Manual-Part-1-of-6/User-Guide-1296395-Page-76.png)
![Call22-13Call LogIncoming and outgoing call records appear here. Use these records to call back.Redial Up to 30 outgoing call records (Voice and Video) are saved. Older records of same number are deleted.Outgoing Call LogsUp to 30 outgoing call records (Voice and Video) and up to 30 outgoing transmission records (64K data and packet transmission) are saved. Older records of same number are also retained.Incoming Call LogsUp to 30 incoming call records (Voice and Video) and up to 30 incoming transmission records (64K data transmission) are saved. Older records of same number are also retained.Indicators for Redial/Outgoing Call Logs/Incoming Call Logs Dialed/received Voice Calls* Missed Voice Calls Dialed/received Video Calls* Missed Video Calls New messages recorded on Answer Phone Dialed/received international Voice Calls* Missed international Voice Calls Dialed/received international Video Calls* Missed international Video Calls* Calls received while handset is off, out-of-range, engaged, etc. (ZP.2-19) Dialed calls of 64K data transmission Received calls of 64K data transmission* Missed calls of 64K data transmission Dialed calls of packet transmission Received calls of 64K data/packet transmission when no external device is connected* Unchecked calls are highlighted.Viewing Call Logs1 Redial Outgoing Call Logs 7 Phone 7 Call Log 7 Outgoing Call Logs Incoming Call LogsRecords appear. To show Received/Sent address logs: [Change] ■View Missed Calls >Main Menu Phone Call Log Incoming Call Logs Missed Calls Unknown Calls appears in Call Log for unchecked calls.Note Newest record appears at top of list. Names appear if saved in Phone Book. Call Log records remain even if handset is turned off. When the maximum number of records are saved, oldest is deleted first. Alternatively, view Incoming Call Logs from Main Menu Phone Call Log Incoming Call Logs All CallsRedial](https://usermanual.wiki/Panasonic-Connect/210030A.User-Manual-Part-1-of-6/User-Guide-1296395-Page-77.png)
![Call22-14Making Calls from Call Log1 Open Call Logs (ZP.2-13)2 Voice CallsHighlight a phone number or name 7 J Video CallsHighlight a phone number or name 7 A[V. Call] International CallsSelect a phone number or name 7 S[Menu] 7 Int'l dial assist 7 Select a country/region 7 Voice Calls: J/Video Calls: A[V. Call]Functions Available from Call LogHighlight a call record and press S[Menu]. Available functions vary by selected log/record.Item Operation/DescriptionNotify caller IDNotify or withhold your Caller ID (ZP.2-3)Prefix numbersAdd a prefix to phone number before dialing >Select an entry 7 JInt’l dial assistAdd international dialing prefix >Select a country/region 7 JCharacter size Toggle font sizesAdd to Phone BookSave number to Phone Book (ZP.4-5)Ring time1Show ring time (missed calls)Add shortcut iconCreate a shortcut (ZP.1-25)Compose messageCreate a message(ZFrom Step 4 on P.14-4)Compose SMS2Create SMS(ZFrom Step 4 on P.14-7)Received address/ Sent addressShow Received/Sent address logDelete this/ Delete selected/Delete all >Delete record(s) in selected list1 Available only for Incoming Call Logs2 Message can be sent to SoftBank handsets only](https://usermanual.wiki/Panasonic-Connect/210030A.User-Manual-Part-1-of-6/User-Guide-1296395-Page-78.png)
![Call22-15Answer Phone/Call DataAnswer PhoneRecord up to five voice messages or up to two video messages (up to 20 seconds per message) on handset. When Answer Phone is active, – (Voice Call) or – (Video Call) appears in Standby. Unavailable when: handset is off or in Offline Mode; appears. Use Voice Mail (ZP.2-18).Activating/Canceling Answer Phone<Default> OFF1 Press and hold To toggle settings, repeat operation. ■Redirect a Call to Answer Phone >A[Ans. Ph] or Note Alternatively, activate/cancel from Main Menu Tools Sound Recorders Answer Phone Setting ON or OFF When full, new messages cannot be recorded even if Answer Phone is activated. Delete old messages. While Manner Mode (set for User Mode) is active, Answer Phone setting for User Mode (ZP.18-7) is prioritized.Playing MessagesWhen a new message is recorded,Event Indicator appears (ZP.1-24) in Standby.1 Select indicator2 Select a messagePlayback starts.After playback ends, indicator disappears.Note Alternatively, press in Standby (for Voice Call messages) or Main Menu Tools Sound Recorders Voice Call Data or Video Call Data Select a recording](https://usermanual.wiki/Panasonic-Connect/210030A.User-Manual-Part-1-of-6/User-Guide-1296395-Page-79.png)
![Call22-16Call Data Record one Voice Call (up to three minutes). Record up to five Video Calls (up to 20 seconds per message).Recording Calls1 During a call, press and hold Recording starts.2 To end recording, [Stop] or press and hold Note Alternatively, record a Voice Call by following the steps: A[Rec] to start and to endChecking Call DataMain Menu Tools Sound Recorders1 Voice CallsVoice Call Data 7 Call Data2 Video CallsVideo Call Data 7 Select a recordingPlayback starts.Answer Phone/Call Data FunctionsFrom Main Menu Tools Sound Recorders ■Select Answer Message/Set Ring Time >Answer Phone Setting 7 ON 7 Select an outgoing message 7 Enter ring time When Answer Phone and an Optional Service (Voice Mail or Call Forwarding) are both active, function with shorter ring time takes priority. For example, if Answer Phone ring time is 18 seconds and Optional Service is 20 seconds, Answer Phone responds first (Priority may change due to signal conditions.). Regardless of priority setting, Call Forwarding or Voice Mail takes priority when Answer Phone has reached maximum number of messages. ■Delete Recorded Call Data >Voice Call Data or Video Call Data 7 (Highlight an item) 7 S[Menu] 7 Erase this, Erase rec. msg., Erase Call Data* or Erase all 7 YES* Video Call Data only](https://usermanual.wiki/Panasonic-Connect/210030A.User-Manual-Part-1-of-6/User-Guide-1296395-Page-80.png)

![Call22-18 ■Cancel Call Forwarding > Main Menu Settings Call Settings Voice Mail/Call Fwding Deactivate All YESNote Toll free numbers and international call numbers cannot be saved as a destination number. When using Call Forwarding together with Answer Phone, the function with shorter ring time takes priority (Priority may change due to signal conditions.). When Ringer ON is set, following operations are available while handset is ringing (within ring time):・ To answer call: J・ To forward call: S[Menu] 7 Call ForwardingVoice Mail Calls are forwarded to Voice Mail Center via Call Forwarding function; Call Forwarding and Voice Mail cannot be set simultaneously. Voice Mail is not available for Video Calls.Activating Voice MailMain Menu Settings Call Settings Voice Mail/Call Fwding Voice Mail ON1 Select an item (See below)Item Operation/DescriptionRinger ON Forward missed calls >Select a ring time 7 YESRinger OFF Forward all calls without ringing/vibrating >YES ■Check Voice Mail Status >Main Menu Settings Call Settings Voice Mail/Call Fwding Get Status ■Cancel Voice Mail >Main Menu Settings Call Settings Voice Mail/Call Fwding Deactivate All YES](https://usermanual.wiki/Panasonic-Connect/210030A.User-Manual-Part-1-of-6/User-Guide-1296395-Page-82.png)
![Call22-19Note When using Voice Mail together with Answer Phone, the function with shorter ring time takes priority (Priority may change due to signal conditions.). When Ringer ON is set, following operations are available while handset is ringing (within ring time):・ To answer call: J・ To forward call: S[Menu] 7 Call ForwardingChecking Voice Mail MessagesEvent Indicator (ZP.1-24) and appear in Standby when new messages are recorded.1 7 Select indicator 7 YES Follow voice guidance.Indicator and disappear after messages are checked. ■View DetailsView callers' phone numbers and date/time Voice Mail messages were left before playing messages. Activate Missed Call Notification beforehand (ZRight). 7 Voice Mail Notif. 7 [ ] ■Delete Indicator > Main Menu Settings Call Settings Voice Mail/Call Fwding Delete Voice Mail Icon YESNote Alternatively, follow these steps to check Voice Mail: Main Menu Settings Call Settings Voice Mail/Call Fwding Listen to Voice Mail YESMissed Call NotificationWhen Missed Call Notification function is active, Event Indicator appears for calls missed while handset was off, out-of range, engaged etc. Available only when Voice Mail is active.Main Menu Settings Call Settings Missed Call Notifi.1 YESHandset connects to the Network. Follow voice guidance.When Calls are Received while Missed Call Notification is Active…Event Indicator appears for missed calls when handset is turned on or comes into range. Select indicator to view Missed Calls. Voice mail indicator appears when Voice Mail messages are recorded (ZLeft).](https://usermanual.wiki/Panasonic-Connect/210030A.User-Manual-Part-1-of-6/User-Guide-1296395-Page-83.png)
![Call22-20Call WaitingActivating/Canceling Call WaitingMain Menu Settings Call Settings Call Waiting1 Activate or Deactivate 7 YESCurrent status appears. ■Check Call Waiting Status >Main Menu Settings Call Settings Call Waiting Get StatusAnswering Second Call1 When tone sounds, J Press J to alternate between calls. Press L to disconnect active call. When the party hangs up, active call ends. Press J to re-engage the party on hold. When a second call comes in while first call is on hold, hold status is canceled and first call resumes. ■Reject Second Call >When tone sounds, S[Menu] 7 Call RejectionNote When Voice Mail or Call Forwarding is set to Ringer ON while Call Waiting is active, unanswered calls are transferred to Voice Mail Center or the forwarding number. When Voice Mail or Call Forwarding is set to Ringer OFF, Call Waiting is disabled.Call Barring Bar All Outgoing and Bar All Incoming are not available when Call Forwarding or Voice Mail is active (Call Forwarding or Voice Mail takes priority). Security Code is required (ZP.1-32).Activating/Deactivating Call BarringMain Menu Settings Call Settings Call Barring1 Select an item (See below)Item Operation/DescriptionBar All Outgoing Restrict all non-emergency callsBar All Int'l Allow only domestic callsBar Int'l Restrict all international calls except to JapanBar All IncomingReject all callsBar All RoamingReject calls when outside Japan](https://usermanual.wiki/Panasonic-Connect/210030A.User-Manual-Part-1-of-6/User-Guide-1296395-Page-84.png)



![Text Entry33-2Text EntryEnter alphanumerics, hiragana, kanji, katakana, symbols and pictographs. Three types of character input methods are available: Mode 1 (5-touch), Mode 2 (2-touch), Mode 3 (NIKO-touch) In this guide, examples are described in Mode 1 (5-touch).Mode 2 (2-touch)/Mode 3 (NIKO-touch)Press two numeric keys to enter a character. List of Key Assignments (ZP.19-15 to 17) ■HelpHelp describes text entry operations. >In text entry window, S[Menu] 7 Help 7 Select an item Character Input Methods Operations: Mode 2 (2-touch): Mode 3 (NIKO-touch) No icon appears for Mode 1 (5-touch).Press and hold A[Mode] Input Modes*Operationsabc: Alphanumerics123: Numbers: Kanji (hiragana): KatakanaA[Mode] Double-byte/Single-byte*Operations1/1: Double-byte1/2: Single-byteS[Menu] 7 2bytes character (1byte character) Remaining/Maximum Bytes in Message* Operations in Mode 3 (NIKO-touch): ZP.19-17](https://usermanual.wiki/Panasonic-Connect/210030A.User-Manual-Part-1-of-6/User-Guide-1296395-Page-88.png)
![3-3Text Entry3Entering TextEntering CharactersExample: Enter 1 In alphanumerics mode, Atwice to switch to kanji (hiragana) modeす: three timesず: * 7 three times 7 Gき: twice* When the next character is on the same key, press first to move cursor.2 to enter Predictive Candidates List To change word before converting, press . There are four types of word suggestion lists: Predictive Candidates, Conversion Candidates, Context Forecast and abc/123/Kana Candidates (ZP.3-7)3 to select 鈴木 ■Other Input FunctionsEnter katakana/alphanumericsA[Mode] to cycle input modes 7 Enter charactersEnter small kana (っ, ッ, etc.)Enter a character 7 J to convert to small character Alternatively, press a key repeatedly to enter an assigned small kana.Enter upper case charactersEnter a character 7 J Alternatively, press a key repeatedly to enter an assigned upper case character.Add ゛or ゜Enter a character to add ゛or ゜ 7 G for ゛or G twice for ゜ In single-byte katakana mode, ゛and ゜ are entered as a single-byte character.Insert line break [Line FD] to insert line breaks in textInsert space at end of textInsert space within textH repeatedly until single-byte space appears*, or S[Menu] 7 Pictograms/symbols 7 Space to enter a space (Double-byte (single-byte) space is entered in 2 bytes (1 byte) input mode.)Toggle characters in reverse order[Rev]Example: From c, press to toggle as follows: c 7 b 7 a 7 2…Move cursor to beginning/end of sentenceS[Menu] 7 Jump 7 To beginning or To endUndo [Undo]* Space cannot be entered within text in number mode by following the steps above. Use symbol list.](https://usermanual.wiki/Panasonic-Connect/210030A.User-Manual-Part-1-of-6/User-Guide-1296395-Page-89.png)

![Text Entry33-5 ■Functions Available in Pictograph/Symbol ListToggle pictograph listsIn pictograph list, A[Switch] Toggle lists: (Log 7) Universal pictographs1 7 Full pictographs 7 My Pictograms2 Alternatively, press key corresponding to Pictograph List number (1-9, 0) for direct access3.Toggle symbol listsIn symbol list, A[Switch] Toggle lists: (Log 7) Single-byte symbols 7 Double-byte symbols Alternatively, press key corresponding to Symbol List number (1-3) for direct access3.Jump to next page In pictograph/symbol list, [Next]Jump to previous page In pictograph/symbol list, [Prev.]Toggle pictograph/symbol listIn pictograph, G/S[Symbol]In symbol list, G/S[Pict.]Toggle full screen/standard screen JClose list1 In messages only2 In S! Mail Text field only3 Log (List Number 1) does not appear if any symbols/pictographs are not entered.Note In number mode, open pictograph list by S[Menu] 7 Pictograms/symbols 7 PictogramsSmileys1 In text entry window, S[Menu] 7 Pictograms/symbols 7 Smiley2 Select a smiley To show next/previous page: [Next]/[Prev.]](https://usermanual.wiki/Panasonic-Connect/210030A.User-Manual-Part-1-of-6/User-Guide-1296395-Page-91.png)
![Text Entry33-6TemplatesInsert templates (greetings, URLs, emoticons) or edit preinstalled templates.Inserting Templates1 In text entry window, press and hold G Not available in number mode.2 Select a category 7 Select a templateNote Alternatively, in a text entry window, S[Menu] 7 Input assistance 7 Templates to enter a templateEditing TemplatesMain Menu 4 Tools 4 Templates/Users Dic. 4 Templates1 Select a category2 Highlight a template 7 A[Edit] 7 Edit template ■Reset Edited Templates >After Step 1, (highlight a template 7) S[Menu] 7 Reset this or Reset all (7 For Reset all, enter Phone Password) 7 YES ■Manage Template Folders >In Step 1, highlight a category 7 S[Menu] 7 Edit folder name 7 Edit folder name To reset folder name, S[Menu] 7 Reset name 7 YESAdditional Features1 In text entry window, S[Menu] 7 Input assistance2 Select an item (See below)Item Operation/DescriptionKuten code Enter a character code (ZP.19-19) >Enter a character code (4 digits)Input date/timeSelect a style to enter date/time >Select a display style 7 Enter date/timeQuote phone bookQuote Phone Book entry detail >Select an entry 7 Check item(s) to quote 7 A[Finish]Quote accnt detlsQuote Account Details >Enter Phone Password 7 Check item(s) to quote 7 A[Finish]Bar code readerActivate Bar Code Reader to insert scanned result (ZP.13-15)](https://usermanual.wiki/Panasonic-Connect/210030A.User-Manual-Part-1-of-6/User-Guide-1296395-Page-92.png)
![Text Entry33-7Conversion Methods (Japanese)Predictive ConversionThe following suggestion lists appear while entering text orafter a word is fixed.Before Entering Text*Predictive Candidates (Pre-text Predict)Suggests salutations/opening wordsExample: こんにちは, お疲れさま, etc.While Entering TextPredictive CandidatesLists likely conversions and matching conversions.Likely Conversions: わ 7 私, わたし, etc.Matching Conversions: わ 7 和, 輪, etc.Conversion CandidatesSuggests only matching conversionsExample: わ 7 和, 輪, etc.abc/123/Kana CandidatesLists alphanumerics/katakana assigned to key (ZP.3-9)After a Word is FixedContext ForecastSuggests words likely to followExample: 私 is fixed 7 です, の, は, etc.* Available when you open Message Text window or cursor is at top of Text window. Note that handset Language must be set to . Predictions change with each letter entered. Press A[Pred.]/[Conv.] to toggle Predictive Candidates List and Conversion Candidates List.Predictive Candidates Time Season Predict function suggests words appropriate for current season and time. Set word suggestions for formal or informal words (ZP.18-12).Note 942P learns entered characters and suggests them for future conversions (ZP.18-11).TipSettings ●Disable Learning for Secret Mode/Secret Data Only ●Reset Learned Words ●View Learned Words ●Hide Predictive Candidates and Context Forecast Lists ●Hide Context Forecast List ●Fix Entered Characters Automatically (ZP.18-11)●Deactivate Pre-text Predict ●Deactivate Time Season Predict ●Activate Text Expression (ZP.18-12)](https://usermanual.wiki/Panasonic-Connect/210030A.User-Manual-Part-1-of-6/User-Guide-1296395-Page-93.png)
![Text Entry33-8Example: Enter 1 In kanji (hiragana) mode, わ is entered and Predictive Candidates List appears.2 to move to Predictive Candidates List 7 to select 私私 is entered and Context Forecast List appears.3 to move to Context Forecast List 7 to select のの is entered and Context Forecast List appears.4 7 はな is entered and Predictive Candidates List appears.5 A[Conv.]Conversion Candidates List appears.6 to move to Conversion Candidates List 7 to select 鼻If the Word is Not ListedPress to return to hiragana, and segment hiragana to convert separately.Example: Segment はるか into はる and か, then convert to 春香① Move cursor to る, then convert はる to 春 7 ② Convert か to 香 7 Using Previously Entered WordsEnter the first one or two hiragana to access previously enteredwords in the list.](https://usermanual.wiki/Panasonic-Connect/210030A.User-Manual-Part-1-of-6/User-Guide-1296395-Page-94.png)
![Text Entry33-9Converting Hiragana to Katakana/AlphanumericsEnter katakana and alphanumerics in kanji (hiragana) mode. Date and time can be entered quickly.Example 1: Enter OKStep 1 2 3 4Key (3 times) (twice) S[a1Kana]Display abc/123/Kana Candidates OK Highlight OK and press .Example 2: Enter 10/30, 10:30 or 1030Step 1 2 3Key S[a1Kana]Display abc/123/Kana Candidates10/3010:30or1030 Highlight a suggestion and press .Narrowing Down Predictive Candidates by Number of CharactersIn kanji (hiragana) mode, narrow down Predictive Candidates by specifying minimum number of characters.Example: Suggest words with a minimum of seven characters, starting with .1 Enter かさ 7 2 (five times)Word suggestions of seven or more characters appear. Press to change number of characters To show word suggestions of only seven characters: A[Change]](https://usermanual.wiki/Panasonic-Connect/210030A.User-Manual-Part-1-of-6/User-Guide-1296395-Page-95.png)
![Text Entry33-10Editing TextDeleting & Replacing1 Delete Characters within LinesPlace cursor before a character 7 A character after cursor is deleted. Press and hold to delete all characters after cursor. Delete Characters from the End of TextPlace cursor at the end of text 7 A character before cursor is deleted. Press and hold to delete all characters before cursor.2 Enter another characterCopy/Cut/Paste1 In text entry window, S[Menu] 7 Copy or Cut2 Select Text to Copy/CutPlace cursor before (or after) text to select 7 [Start] 7 Place cursor after (or before) text 7 [End] Select AllS[All] 7 [End]3 Place cursor at target location 7 S[Menu] 7Paste](https://usermanual.wiki/Panasonic-Connect/210030A.User-Manual-Part-1-of-6/User-Guide-1296395-Page-96.png)
![Text Entry33-11User's DictionarySave frequently used words/phrases (up to 100 entries). Saved words/phrases appear among word suggestions.Saving User's Dictionary Entries1 In text entry window, S[Menu] 7 Text entry setting 7 User's Dictionary2 <New>3 Enter a word 7 Enter reading ■Edit User's Dictionary Entries >After Step 1, highlight a word 7 A[Edit] 7 Edit word 7 Edit reading ■Delete User's Dictionary Entries >After Step 1, S[Menu] 7 Delete 7 Delete this or Delete all (7 For Delete all, enter Phone Password) 7 YESNote Alternatively, Main Menu 4 Tools 4 Templates/Users Dic. 4 User's DictionaryDownload DictionaryDownload dictionaries from P-egg, a download site for 942P users (see below). Activate downloaded dictionaries to add character conversions to conversion suggestions (Japanese). P-egg (as of December 2009) Main Menu 4 Yahoo! 4 Bookmarks 4 Panasonic Site (P-egg)Activating Downloaded DictionariesMain Menu 4 Tools 4 Templates/Users Dic. 4 Download Dictionary1 Select a dictionary★ appears for active dictionary. To cancel: follow the same step ■Change Title >In Step 1, highlight a dictionary 7 S[Menu] 7 Edit title 7 Edit ■View Details >In Step 1, highlight a dictionary 7 S[Menu] 7 Dictionary info ■Delete Dictionaries >In Step 1, (highlight a dictionary) 7 S[Menu] 7 Delete this or Delete all (7 For Delete all, enter Phone Password) 7 YES](https://usermanual.wiki/Panasonic-Connect/210030A.User-Manual-Part-1-of-6/User-Guide-1296395-Page-97.png)




![Phone Book44-4Item Operation/DescriptionGroup Categorize/search entries by group >Select a group Change group names or set ringtones for individual groups (ZP.4-6).Phone number >Enter phone number (7 For handset, select an icon)Mail address >Enter mail address (7 For handset, select an icon) Save only phone number if mail address is "phone number@softbank.ne.jp".Address Save zip code, country/region, prefecture, city, number/street and additional information >Select an item 7 Enter each information 7 Home or Office 7 For entering other information, S[Return]Location informationIdentify handset location and save information. Also, save location record selected from location logs >Select an item・ By position loc. 7 YES 7 Check information 7 [Set](To show information while positioning: When [Use] appears at lower right of display, press S[OK]. To retry positioning: A[Retry])・ From loc. history 7 Select a location record to saveBirthday >Enter birthdayMemo >Enter memoItem Operation/DescriptionImage Save a still image to appear for incoming calls >Select an item・ Select image 7 Select a folder 7 Select a file・ Shoot image 7 Frame subject 7 [Record]/ / 7 [Save]// Saved still image appears for an incoming call only when Phone Book Image (ZP.18-8) is ON. If there is an image saved for Screen (ZBelow), the image preferentially appears.Memory number >Enter memory numberRing tone >Ring Tones 7 Select a type 7 Select a folder 7 Select a ringtoneVibrator >Select vibrator 7 Select a patternNotification Light >Select illumination 7 Select a patternScreen* >SEL picture 7 Select a screen type 7 Select a folder 7 Select an image Saved still image appears for an incoming call whether Phone Book Image is ON or OFF. Phone Book Image setting applies only when still image is saved for Image.Msg Ringtone >Ring Tones 7 Select a type 7 Select a folder 7 Select a ringtoneMsg Vibrator >Select vibrator 7 Select a patternMsg Notif. Light >Select illumination 7 Select a patternAnswer message >Select answer message 7 Select a message* To cancel: Select RLS picture](https://usermanual.wiki/Panasonic-Connect/210030A.User-Manual-Part-1-of-6/User-Guide-1296395-Page-102.png)
![Phone Book44-54 A[Finish]Other Ways to Add New EntriesSave currently displayed phone numbers, mail addresses, still images or location information to Phone Book.Example: Saving Numbers from Incoming Call Logs1 7 Highlight a record 7 S[Menu] 7 Add to Phone Book2 New EntryNew 7 Enter details (ZStep 3 on P.4-3) Add to Existing EntryAdd 7 Select entry 7 Enter other details (ZStep 3 on P.4-3) When saving to USIM Card, Overwrite appears instead of Add.3 When complete, A[Finish] (7 YES)Note Press S[Menu] from a function. If Add to Phone Book appears, the information is savable to Phone Book. From a message window, select Add Address to save entries; from still image list/still image, select Set display 7 Phone Book to save entries. When saving new entries in Secret Mode or Secret Data Only, entries are saved to handset regardless of Save Settings.](https://usermanual.wiki/Panasonic-Connect/210030A.User-Manual-Part-1-of-6/User-Guide-1296395-Page-103.png)
![Phone Book44-6Setting GroupsSort entries by Group. Custom set ringtones/vibrators/notifications per group.Main Menu 4 Phone 4 Group appears for USIM Card Group.1 Highlight a group 7 A[Edit] 7 Select an item 7 Set item Enter group name for " Group name." For other item operations: ZP.4-32 When complete, A[Finish] ■Check Settings >Select a group entry, or S[Menu] 7 Check setting Settings cannot be checked in USIM Card Group Phone Book. ■Reset Group Setting >Highlight a group 7 S[Menu] 7 Reset group 7 YESNote Custom settings unavailable for USIM Card Groups. Individually set ringtones are prioritized over those set for groups.Searching/Using Phone BookMaking Calls from Phone Book<Default> A-KA-SA-TA-NA/Reading1 2 Search Phone Book (See below) To change search method: 7 Select a search method (See below)Search Method Operation/DescriptionA-KA-SA-TA-NA/ReadingSearch entries by katakana syllabary. Names saved in Roman characters are saved under the 英 tab. >Highlight a reading page Alternatively, enter partial readingGroup >Select a groupMemory Number*Enter memory (entry) number to search for an entry >Enter a memory numberName >Enter partial name 7 Phone Number >Enter partial phone number 7 Mail Address >Enter partial mail address 7 2-touch Dial* Show entries with memory (entry) numbers 000 - 009* Handset Phone Book only3 Select an entry4](https://usermanual.wiki/Panasonic-Connect/210030A.User-Manual-Part-1-of-6/User-Guide-1296395-Page-104.png)
![Phone Book44-75 Voice CallsHighlight a phone number 7 J Video CallsHighlight a phone number 7 A[V. Call]Note To scroll through entries, enter nothing and press (not available in Group or 2-touch Dial). If no matches are found in A-KA-SA-TA-NA/Reading or Memory Number method, entries closest to condition appear. Once a method is selected, same method retains. ■Additional Search/Dialing MethodsOpen Tab Assigned to Key from StandbyPress and hold – Open search window assigned to key.Enter Partial Number from Standby or during CallEnter partial number 7 By Memory Number J 7 7 Enter a memory numberBy Single-digit Memory Number (2-touch Dial)Enter last digit ( – ) of memory number 000-009 7 Voice Call: J/Video Call: A[V. Call]Using Phone Book ■Use Phone Book Entries > 7 Highlight an entry 7 S[Menu] 7 Select an item (See below)Item Operation/DescriptionNew Add a new entry (ZFrom Step 2 on P.4-3)Sort1Change display order >Select an orderSend Ir data2(ZP.11-3)IC transmission2(ZP.11-5)Send to Bluetooth2(ZP.11-9)Copy to microSD2Copy an entry to microSD Card >YES To view copied data: ZP.10-20S! AB BkUp (ZP.4-10)Delete phone book >Select an item 7 Follow steps for selected option (ZP.4-9)Character sizeSwitch character size to large/standardSet secret mode/Release secret2Set/cancel Secret Mode for selected entry Entries saved as secret data appear only when Secret Mode or Secret Data Only is active (ZP.12-10).1 Available only when search method (ZP.4-6) is set to Name, Phone Number or Mail Address2 Not available in USIM Card Phone Book](https://usermanual.wiki/Panasonic-Connect/210030A.User-Manual-Part-1-of-6/User-Guide-1296395-Page-105.png)
![Phone Book44-8 ■Use Entry Details > 7 Select an entry 7 S[Menu] 7 Select an item (See below)Item Operation/DescriptionNotify caller IDShow/hide caller ID (ZP.2-3)Prefix numbersMake a call using a prefix number (ZP.2-3)Int'l dial assistMake an international call using Int’l Dial Assist >Select a country/region code 7 JRestrictions*Activate restrictions on specified entry (ZP.12-12)Edit Phone BookEdit entry (ZFrom Step 3 on P.4-3)Delete phone book >Phone number or Delete this 7 YES Item names vary by selected item: Mail address/Address/Location info/Birthday/Memo/ImageAdd shortcut iconCreate a shortcut (ZP.1-25)Compose messageCreate a message to mail address of selected entry(ZFrom Step 4 on P.14-4)Compose SMSCreate an SMS message to phone number of selected entry (ZFrom Step 4 on P.14-7) Message can be sent to SoftBank handsets only.Send Ir data* (ZP.11-3)IC transmission*(ZP.11-5)Send to Bluetooth*(ZP.11-9)Item Operation/DescriptionCopy to microSD*Copy an entry to microSD Card >YES To display copied data: ZP.10-20S! AB BkUp (ZP.4-10)Copy names Copy a nameCopy phone numbersCopy an item Item names vary by selected item. Copy mail add./Copy address/Copy location info/Copy birthday/Copy memoCharacter sizeSwitch character size to large/standardSet secret mode/Release secret*Set/cancel Secret Mode for selected entry Entries saved as secret data appear only when Secret Mode or Secret Data Only is active (ZP.12-10).Copy to USIM/Copy from USIMCopy an entry to USIM Card >YES* Not available in USIM Card Phone BookNote Insert entry details to a message (ZP.3-6).](https://usermanual.wiki/Panasonic-Connect/210030A.User-Manual-Part-1-of-6/User-Guide-1296395-Page-106.png)
![Phone Book44-9Managing Phone BookEditing Phone Book Entries1 7 Select an entry 7 [Edit]2 Edit (ZFrom Step 3 on P.4-3) 7 YESDeleting Phone Book Entries1 7 Highlight an entry 7 S[Menu] 7 Delete phone book2 Select an item (See below)Item Operation/DescriptionDelete this >YESDelete select >Check entries to delete 7 A[Finish] 7 YES S[Menu] 7 Select all in tab*, Select all, Release all in tab* or Release all to check/uncheck all entries at a timeDelete all in tab* >YESDelete all Delete all entries (handset/USIM Card Phone Book) including Secret Mode entries >Enter Phone Password 7 YES 7 YES* Available in A-KA-SA-TA-NA/Reading, Group and Memory Number search methods (ZP.4-6)Copying/Deleting Phone Book DataMain Menu 4 Phone 4 Memory Manager1 Enter Phone Password2 Select an item (See below)Item Operation/DescriptionCopy Copy data between handset/USIM Card Phone Book >Copy to USIM or Copy from USIMDelete Delete data in handset/USIM Card Phone Book >Phone or USIM3 Phone Book 7 Select an entry** To clear, repeat operation.4 A[Finish] 7 YESPhone Book Memory StatusMain Menu 4 Phone 4 Memory StatusView handset/USIM Card Phone Book memory status.](https://usermanual.wiki/Panasonic-Connect/210030A.User-Manual-Part-1-of-6/User-Guide-1296395-Page-107.png)

![Phone Book44-11Manual SynchronizationRegular UpdateUpdate S! Addressbook and handset Phone Book after adding/editing entries.Main Menu 4 Phone 4 S! Addressbook BkUp 1 Start SyncSelecting Sync TypeMain Menu 4 Phone 4 S! Addressbook BkUp 4 Details 4 Backup/Restore 1 Select an item (See below)Item Operation/DescriptionSync from ClientSend data changed in handset Phone Book to S! AddressbookBackup Delete all S! Addressbook entries and save handset Phone Book to S! AddressbookSync from ServerSend data changed in S! Addressbook to handset Phone BookRestore Delete all handset Phone Book entries and save S! Addressbook to handset Phone Book2 YESAuto SynchronizationMain Menu 4 Phone 4 S! Addressbook BkUp 4 Details 4 Auto Sync Settings1 ON To cancel, select OFF2 Select an item (See below)Item Operation/DescriptionEvery month Synchronize monthly at specified time of the date >Enter a date 7 Set start timeEvery week Synchronize weekly at specified time of the day >Select a day 7 Enter start timeAfter Editing PBSynchronize ten minutes after editing3 Select a Sync Type 7 YES ■View Auto Sync Settings >In Step 1, Confirm SettingsViewing Sync LogMain Menu 4 Phone 4 S! Addressbook BkUp 4 Details4 Sync Log1 Select a log ■Delete Sync Log >In Step 1, (highlight a log 7) S[Menu] 7 Delete this or Delete all (7 For Delete all, enter Phone Password) 7 YES](https://usermanual.wiki/Panasonic-Connect/210030A.User-Manual-Part-1-of-6/User-Guide-1296395-Page-109.png)
![Phone Book44-12Account DetailsSave phone number, mail address, street address, etc. in Account Details.Editing Account Details1 7 2 A[Edit]3 Enter Phone Password 7 Edit 7 A[Finish] Your subscribing phone number cannot be edited or deleted.Account Details FunctionsIn Account Details, press S[Menu] for following operations.Item Operation/DescriptionEdit* Edit Account Details (ZFrom Step 3 above)Character sizeSwitch character size to large/standardDisplay all data*View all saved items such as phone numbers and mail addressesCopy names Copy a nameCopy phone numbersCopy an item Item names vary by selected item. Copy mail add./Copy address/Copy birthday/Copy notepadItem Operation/DescriptionSend Ir data Send details via Infrared (ZP.11-3) Alternatively, while Account Details is open, press [Ir].IC transmissionSend details via IC transmission (ZP.11-5) Alternatively, while Account Details is open, press [ICtrans].Copy to microSDCopy details to microSD Card >YES To display copied data: ZP.10-20 Account Details is saved as a Phone Book entry.Erase phone number* >Select an item 7 YES Delete items saved in Account Details Item names vary by selected item. Erase mail add./Erase address/Erase birthday/Erase memorandums/Delete imageReset* Reset Account Details (handset number remains) >YES* Enter Phone Password if required.Note Insert Account Details information to a message (ZP.3-6).](https://usermanual.wiki/Panasonic-Connect/210030A.User-Manual-Part-1-of-6/User-Guide-1296395-Page-110.png)
![Phone Book44-13Voice DialMake a call by saying a voice dial name.Note Keep microphone about 10 cm away from your mouth, and pronounce a Voice Dial name clearly. If microphone is too distant, your voice may not be recognized. Avoid making sounds unrelated to Voice Dial names (clearing your throat, clicking your tongue, heavy breathing, etc.). Say Voice Dial names in quiet places. Avoid pressing or brushing keys, or covering microphone with fingers when pronouncing a Voice Dial name.Adding Entries to Voice DialMain Menu 4 Phone 4 Settings 4 Voice Dial1 <New> 7 Select a Phone Book entryEntries with ★ are already saved in Voice Dial list.2 Enter a Voice Dial name Only katakana entry is available for Voice Dial names. ■Edit Voice Dial Names >In Step 1, highlight a Voice Dial name 7 A[Edit] 7 Edit name 7 YES ■Delete Voice Dial Entries >In Step 1, (highlight a Voice Dial name 7) S[Menu] 7 Delete this or Delete all 7 YESSearching Entries by Voice Dial1 Press and hold J 7 Say a Voice Dial nameSay the name within four seconds after voice recognition tone sounds.Once Voice Dial is recognized, result appears.2 A[Detail] 7 to show phone number3 Voice CallsHighlight phone number 7 J Video CallsHighlight phone number 7 A[V. Call]TipSettings ●Activate Voice Dial Automatically ●Activate Voice Dial via Earphone or Bluetooth® Device (ZP.18-12)](https://usermanual.wiki/Panasonic-Connect/210030A.User-Manual-Part-1-of-6/User-Guide-1296395-Page-111.png)


![Digital TV5-25Basics942P supports One Seg terrestrial digital TV broadcasting.One SegOne Seg is a digital TV broadcasting service for mobile phones. For more information, visit The Association for Promotion of Digital Broadcasting Website:[PC] http://www.dpa.or.jp/[Handset] http://www.dpa.or.jp/1seg/k/(Japanese only)FeaturesWatch TV Programs (ZP.5-5)Watch One Seg Digital TV on handset.View Data Broadcast (ZP.5-7)Access a variety of program-related information.Record TV Programs (ZP.5-11)Record program/capture still image while watching the program.Set Timer (ZP.5-13)Use Timer to view/record programs. You can easily set Timer by using Program List (ZP.5-7).Mobile W-SpeedFrame rate of Digital TV images are automatically enhanced. Enjoy smooth image flow (ZP.18-15). Mobile W-Speed is set to ON by default. When this function is set to ON, full effect of Image Quality may not be achieved. Depending on broadcasting condition, full effect of this function may not be achieved. Disabled during ECO Mode (ZP.18-15) or AV output (ZP.11-18). Disabled for playing back videos recorded with Mobile W-Speed set to ON.Tip ●Use Other Functions while Viewing TV (ZP.5-8)Precautions Digital TV is available only in Japan. Incoming calls/messages may affect TV image or audio quality while TV is activated. Digital TV may be disabled if USIM Card is not installed or SoftBank subscription is terminated. SoftBank is not liable for damages from accidental loss/alteration of handset/microSD Card information. Data saved to handset (TV Links, Channel List, etc.) cannot be restored after repairs or handset replacement. Back up important information.](https://usermanual.wiki/Panasonic-Connect/210030A.User-Manual-Part-1-of-6/User-Guide-1296395-Page-114.png)

![Digital TV5-45Initial SetupSet channels for your area. Up to ten Channel Lists can be saved. Set channels after extending TV Antenna.Main Menu 4 TV 4 Channel Setting 4 Select Area1 Select a region 7 Select a prefecture 2 YESNote If manual setup fails, try automatic channel setup (ZBelow). Handset detects a change in reception area after moving to a different area. Set Channel List for that area.Channel SettingsAutomatic Channel SetupMain Menu 4 TV 4 Channel Setting 4 Automatic1 YES2 After channel search, YES 7 Enter title If title is not entered, date (year/month/day/hour/minute) is automatically saved as title.Using Channel ListFrom Main Menu 4 TV 4 Channel List ■Set Channels >Select a Channel List Channel List is set, and available channels appear. Select a channel to access the station. ■Delete Channel List >Highlight a Channel List 7 S[Menu] 7 Delete 7 YES Selected Channel List cannot be deleted. ■Delete Channels from Channel List >Highlight a Channel List 7 A[Detail] 7 Highlight a channel 7 S[Menu] 7 Delete 7 YES Channels in selected Channel List cannot be deleted. ■Edit Title >Highlight a Channel List 7 S[Menu] 7 Edit title 7 Edit ■Reassign a Remote Control Number (Keypad) to a Channel >Highlight a Channel List 7 A[Detail] 7 S[Menu] 7 Remote control # 7 Select a channel 7 Select a new remote control number 7 A[Finish] 7 YES](https://usermanual.wiki/Panasonic-Connect/210030A.User-Manual-Part-1-of-6/User-Guide-1296395-Page-116.png)
![Digital TV5-55Watching TV Set channels beforehand (ZP.5-4). Switch Normal Position/Horizontal Open Position for portrait/landscape view while viewing TV.1 Viewer appears.2 Select a channelDirect ChannelAccess – G(Channel 10)(Channel 11)H(Channel 12)Previous/Next ChannelChannel Search Press and hold To stop: A[Cancel] / 3 To end TV, L 7 End TV To play TV sound in the background: L 7 Change to BGMViewer ■Switch Landscape/Portrait View in Normal Position > Press to toggle views.Note Alternatively, Main Menu 4 TV 4 Watch TV Set Digital TV to activate upon opening handset to Horizontal Open Position (Horizontal View: ZP.18-14)Tip●Use Bluetooth® Device for Listening to Music (ZP.11-10) ●View handset TV images on a TV set (ZP.11-18)](https://usermanual.wiki/Panasonic-Connect/210030A.User-Manual-Part-1-of-6/User-Guide-1296395-Page-117.png)
![5-6Digital TV5Indicators Screenshots are provided for reference only. Actual handset windows differ in appearance. Item Description OperationImage – –Captions – –Data Broadcast (ZP.5-7) –Data Broadcast ModeData Broadcast Mode offData Broadcast Mode on[TV/data]2Off timer (ZP.5-9) –ECO Mode (ZP.18-15) –Channel (ZP.5-4) When multiple programs are available in the same broadcasting station, "service number/total numbers" appears.–Signal Strength Level Strong←――→Weak Out of range –Receiving Captions – –Volume – Adjust volume: 1/ Mute/Resume: 1Program Title –J/A3Recorder Status1 Recording Timer Set (ZP.5-11, P.5-13)Display/Caption2Display: ON/OFF/LargeCaption: ON/OFFJ Each key press toggles settings.Indicator/Caption3 Indicators: ON/OFFCaption: Upper position/Lower position/OFFJ Each key press toggles settings.1 Available only when Data Broadcast Mode is off 2 Available only in Portrait View3 Available only in Landscape View Indicator Display ](https://usermanual.wiki/Panasonic-Connect/210030A.User-Manual-Part-1-of-6/User-Guide-1296395-Page-118.png)
![Digital TV5-75Program List (Japanese)Check program schedules and set timer to view/record TV programs.Main Menu 4 TV 4 Program List Confirmation appears when using Program List for first time. Follow onscreen instructions. See Program List Help menu for usage information. ■View Program List while TV is Active >A[EPG] ■Show Program Information while TV is Active >Press and hold A[EPG] 7 To return to Viewer, Data Broadcast (Japanese)Access a variety of program-related information such as still images and videos. Data Broadcast is not available in Landscape View (Wide Screen).1 Activate TV (Data Broadcast Mode off) 7 [TV/data] appears. to select information To deactivate Data Broadcast Mode: [TV/data]Note Viewing Data Broadcast information requires no fees: however, accessing websites will incur connection fees.Functions while Viewing TV ■Sound Settings >While TV is active, S[Menu] 7 Settings 7 Sound 7 Sound Effect 7 Select an item (See below)Item Operation/DescriptionAuto Volume Automatically increase to optimum volume >ON or OFFRemaster Adjust sound quality to reproduce original sound >ON or OFFListening Adjust to natural sound when using earphone or Bluetooth® device >Select an item・ Surround: Reproduce natural and stereophonic sound・ Natur 1 or Natur 2: Complement sound specific to earphone to reproduce natural sound・ OFF: Turn off Listening settingEqualizer Change sound quality when using earphone or Bluetooth® device >Select an item・ Normal: Reproduce normal sound・ H. BASS1: Enhance low-pitched sound・ H. BASS2: Enhance low-pitched sound even more・ Voice: Make voice clear・ Train: Minimize sound leakage](https://usermanual.wiki/Panasonic-Connect/210030A.User-Manual-Part-1-of-6/User-Guide-1296395-Page-119.png)
![Digital TV5-85 ■Other Functions >While TV is active, follow the steps below.Item Operation/DescriptionAccess Internet via Yahoo! Keitai >Press and hold To return to viewer: While Yahoo! Keitai is active, press and hold Access Internet via PC Site Browser >(MULTI) 7 Open Menu 7 Yahoo! 7 PC Site Browser Follow onscreen instructionsMake a Voice Call/Video Call >(MULTI) 7 Stand-by display 7 Enter a number 7 J (For Video Call, A[V. Call]) Interrupt TV during call. After call, TV resumes. Recording will not be interrupted.Use Messaging >(MULTI) 7 Stand-by display 7 A ■Functions Available while Viewing TV >While TV is active, S[Menu] 7 Select an item (See below)Item Operation/DescriptionProgram info View current program informationProgram listView Program ListDisp.Ch./operation >Select an item・ Channel info: View channel details. Select a channel to watch that Station・ Channel List: View Channel List (ZP.5-4)・ Channel Setting: Set channels for your area (ZP.5-4)・ Add to ch. list: Add current station to Channel List. Assign current station to lowest available number key.・ Tune service: Select a program when multiple programs are available from the same broadcasting company](https://usermanual.wiki/Panasonic-Connect/210030A.User-Manual-Part-1-of-6/User-Guide-1296395-Page-120.png)

![Digital TV5-105TV Links (Japanese)Saving TV Links Following function is not available in Landscape View (Wide Screen).1 Switch Data Broadcast Mode on 7 Select a link2 YESFollow onscreen instructions to save link.Opening TV LinksMain Menu 4 TV 4 TV Link1 Select a TV Link Confirmation appears when Internet access is required. Select YES to proceed. If TV Link is expired, confirmation appears asking whether to delete link.Functions Available in TV Link ListMain Menu 4 TV 4 TV Link1 S[Menu] 7 Select an item (See below)Item Operation/DescriptionDisplay detail Show TV Link title, URL, summary, content type, expiration dateNo. of TVlink Show number of saved TV LinksDelete >Select an item・ Delete this 7 YES・ Delete selected 7 Check TV link(s) to delete 7 A[Finish] 7 YES・ Delete all 7 Enter Phone Password 7 YES](https://usermanual.wiki/Panasonic-Connect/210030A.User-Manual-Part-1-of-6/User-Guide-1296395-Page-122.png)
![Digital TV5-115Recording/Playing ProgramsRecording Current ProgramSave programs as videos or still images. Recordings are saved to microSD Card. microSD Card: ZP.10-18 Save up to 2GB of data at a time.Recording Time (total)*Approx. 640 minutesSavable Files 99 files* Average recordable time per 2GB microSD Recording is unavailable when signal strength drops to .1 Activate TV 7 [Record] appears, and recording starts.2 [Stop] to stop recordingProgram is saved to microSD Card.Note In the following cases, recording ends and recorded portion is automatically saved:・ File size is over 2GB・ microSD Card memory is full Recorded files are not saved to handset. Do not remove microSD Card while recording. Recording continues even if signal strength level is ; however, images and audio are not saved. Recording is disabled during AV output.Capturing ScreenshotsCaptured screenshots are saved to handset. This feature is unavailable when signal strength is or Data Broadcast Mode is on.1 Activate TV (Data Broadcast Mode off) 7 press and hold Note Captions cannot be captured. Capturing is disabled during AV output.](https://usermanual.wiki/Panasonic-Connect/210030A.User-Manual-Part-1-of-6/User-Guide-1296395-Page-123.png)
![Digital TV5-125Playing Recorded ProgramsMain Menu 4 Data Folder 4 TV 4 Video1 Select a videoPlayback starts. When a playback position is recorded to video, playback starts from the position. Press A[FromTop] to play back from beginning. When a video contains divided files, file list opens. Select the file to play back.2 to stop playbackPlayback OperationsVolume /Mute/Cancel Mute S[ / ]Fast-forward (Press once: 10x; Press twice: 30x)Fast-rewind (Press once: 10x; Press twice: 30x)Pause/Resume [ / ]Play Frame by FramePause playback 7 A[Frame] Play back frame by frame.Skip Rewind1Press and hold /GSkip Forward2Press and hold /HExample: Video FolderToggle Playback SpeedA[///(Summary View)] Summary View adjusts playback speed according to audio.View TitleJ Time bar also appears. Title also appears when views are switched.Toggle Data ViewDisplay title 7 J In Landscape View, each key press toggles indicators (icons) and captions on/off. (Each key press also switches time bar position regardless of whether caption is shown.)Toggle Display View3/Data View When Data Broadcast Mode is off, each key press toggles views. When Data Broadcast Mode is on, each key press toggles Data View.Data Broadcast Mode On/Off In Landscape View, turn program title on.1 Unavailable if file is under 10 seconds long2 Unavailable if file is under 30 seconds long3 Unavailable in Horizontal Open Position](https://usermanual.wiki/Panasonic-Connect/210030A.User-Manual-Part-1-of-6/User-Guide-1296395-Page-124.png)
![Digital TV5-135Viewing Captured ScreenshotsMain Menu 4 Data Folder 4 TV 4 Image1 Select an imageTimer Set up to 100 timer entries to watch or record programs.Main Menu 4 TV1 Timer Watching or Timer Recording2 A[New] 7 Select an item (See below)Item Operation/DescriptionChannel >Select a channelTitle >Enter a program nameStart date Set date and time to start and end viewing/recording a program >Select an item・ Enter date 7 Enter a date and time・ Choose date 7 Select a date 7 Enter date and timeEnd date1Repeat >Select a repeat type 7 For Select day, select a day (days) 7 A[Finish]Alarm2 >ON or ON/Set time 7 For ON/Set time, select an alarm timeItem Operation/DescriptionTone2 >Select an alarm type 7 Select a folder 7 Select an alarmAlarm1 >ON or OFFAlarm vol./Volume > to adjust volume For Timer Recording, Escalating Tone cannot be set.Act. TV w/ alarm2 >ON or OFF When ON is set, Digital TV activates from alarm notification window.Priority1Set handset response when Timer Recording starts >Recording or Operation When Recording is set, active function suspends/ends, and recording starts. When Operation is set, confirmation appears.To suspend/end active function, select YES and to start recording.1 Timer Recording only2 Timer Watching only3 A[Finish] 7 For Timer Recording, select YES or YES (confirm once)](https://usermanual.wiki/Panasonic-Connect/210030A.User-Manual-Part-1-of-6/User-Guide-1296395-Page-125.png)
![Digital TV5-145Note Select timer entries to check details; A[Edit] to edit details. Timer Recording does not start if Internet and two other functions are active simultaneously. Alarm does not sound for Timer Watching/Timer Recording in following functions. For Timer Recording, complete followings (in parentheses) one minute before timer starts; otherwise, recording does not start.・ While handset is off (Turn on handset)・ While Privacy Key Lock is active (Cancel lock)・ While Personal Data Lock is active (Cancel/change lock)・ During data transfer (Complete transfer)・ During Infrared transmission, IC transmission or Bluetooth® transmission (Complete transmission)・ During software update (Complete update)Other Timer OperationsMain Menu 4 TV1 Timer Watching or Timer Recording2 S[Menu] 7 Select an item (See below)Item Operation/DescriptionNew Set a timer entry to watch/record a program (ZP.5-13)Edit Edit entry details (ZP.5-13)Sort Sort timer entries >Select an orderDelete this >YESDelete past Timer entries with start/end time set prior to current date/time are deleted >YESDelete selected >Check timer entries to delete 7 A[Finish] 7 YESDelete all >Enter Phone Password 7 YESMemory Status*Show memory status* Timer Recording onlyChecking Timer Recording ResultsMain Menu 4 TV1 Recording Result 7 Select a result Details appear.](https://usermanual.wiki/Panasonic-Connect/210030A.User-Manual-Part-1-of-6/User-Guide-1296395-Page-126.png)