Panasonic Connect 210030A GSM Cellular Mobile with Bluetooth®, WLAN and RFID User Manual Part 1

Panasonic Mobile Communications Development of Europe Ltd GSM Cellular Mobile with Bluetooth®, WLAN and RFID Part 1

User Manual Part 1

User Guide942P
IntroductionThank you for purchasing SoftBank 942P.󱛠For proper handset use, read User Guide (this guide).󱛠   Accessible services may vary by service area, subscription, etc.SoftBank 942P is compatible with both 3G and GSM network technologies.Note󱛠Unauthorized copying of any part of this guide is prohibited.󱛠Guide content is subject to change without prior notice.󱛠Efforts have been made to ensure the accuracy and clarity of this guide. Please contact SoftBank Mobile Customer Center, General Information (ZP.19-34) about unclear or missing information.
iContent SearchFunction/Service Name SearchIndex  ZP.19-27Contents ZP.viObjective Search Objective Search  ZP.iiIndex ZP.19-27Function Search Overview  ZP.ivContents ZP.viUsing  Your HandsetFunction List  ZP.19-2Display ZP.1-10Guide OrganizationContents  ZP.viSection Contents ZChapter Top PagesSolving  ProblemsTroubleshooting  ZP.19-10Warranty & Service  ZP.19-33Getting StartedCall12Text EntryPhone Book34Digital TV 56CameraMobile Widget 78News/EntertainmentMusic Player 910Managing FilesConnectivity 1112Handset SecurityTools 1314MessagingInternet 1516S! Appli171819S! GPS NaviSettingsAppendix
iiObjective SearchConfirming & UsingMy Number &My Mail AddressCustomizing  Handset SettingsMastering BasicsFun StuffMy Phone NumberConfirm your phone number on handset in Standby without navigating menus.My Number: ZP.1-34My Mail AddressCustomized address may reduce spam.Customizing Handset Address:ZP.14-3Setting RingtonesSet Chaku-Uta Full® files as ringtones.Ringtones: ZP.18-2Downloading Tunes & TonesDownload music (Chaku-Uta Full®) files from mobile websites.Downloading Music: ZP.9-3Learning Your HandsetLearn key assignments, and navigate menus to select & execute functions.Handset Menus: ZP.1-19Parts & Functions: ZP.1-4Making Mobile CallsUse voice telephony or enjoy video telephony with compatible mobiles.Voice Calls: ZP.2-2Video Calls: ZP.2-6Watching One Seg Digital TVEnjoy One Seg digital TV.  Set channels in advance  to view/record shows.Digital TV: ZP.5-1Music PlayerDownload music files  from websites via  Music Player directly.Music Player: ZP.9-1DIGITALT V
iiiCamera & Video CameraCapture still images or record videos. Use Camera even when handset is closed.Camera: ZP.6-1Sending Your Contact InfoSave mail address and other details; send to compatible devices wirelessly.Account Details: ZP.4-12Messaging Multiple RecipientsEnter multiple mail addresses/numbers to send a message to all at one time.Sending Messages: ZP.14-4Add/Edit/Delete Address: ZP.14-8Sending Files WirelesslySend files or your own mail address saved in Account Details via Infrared/IC transmission to other compatible devices.Infrared/IC Transmission: ZP.4-12Customizing Standby DisplayAdd wallpaper, set clock size/position or set calendar to appear in Standby.Wallpaper: ZP.10-6Display: ZP.18-3, P.18-14Customizing MenuSave frequently used functions in Private Menu.Private Menu: ZP.1-28Using Shortcuts to FunctionsAccess shortcuts to frequently used functions in Standby.Shortcuts: ZP.1-25Mastering Text Entry MethodsEnter text for Messaging functions or to add/edit Phone Book entry items.Text Entry: ZP.3-1Using Messaging ServicesSend short or long text messages.  Attach image/sound files, etc. to S! Mail.Messaging: ZP.14-1Graphic Mail: ZP.14-5Accessing the Mobile InternetAccess Mobile Internet sites via Yahoo! Keitai to browse sites or download files.Yahoo! Keitai: ZP.15-2Playing GamesDownload and install  S! Appli Games via  Yahoo! Keitai.S! Appli: ZP.16-1Getting News (Japanese)Set up S! Quick News to view a variety of information contents.S! Quick News: ZP.8-4
ivOverview942P FeaturesSoftBank Mobile FeaturesUseful FeaturesPC-related  FunctionsHorizontal Open PositionEnjoy Digital TV, Messaging, S! Appli, Camera, etc. in wide horizontal screen.ZP.1-7TouchpadUse Touchpad to select items, move cursor or scroll page.ZP.1-23Yahoo! KeitaiAccess Mobile Internet sites via Yahoo! Keitai to browse sites or download files.ZP.15-2Graphic MailCreate HTML messages; select font color/size, background; insert images.ZP.14-5Phone Book/ S! Addressbook Back-upSave Phone Book entries; back uphandset entries on Server, etc.ZP.4-1, P.4-10Camera/VideoCapture still images or record videos with approx. 8.1 mega pixel camera.  Set Image stabilizer/Face detection for high-quality pictures and videos.ZP.6-6, P.6-7PC Site BrowserView PC-based websites on handset.ZP.15-5Data Back-up/ManagementTransfer data between handset and PC for back-up and editing.ZP.11-16
vWi-FiUse wireless LAN (Wi-Fi) to connect to home/public access points. Enjoy high speed Internet access or stream media files. ZP.11-11PC MailSend/receive messages via PC mail account.ZP.14-24S! GPS NaviCheck your position on map, and navigate to a destination.ZP.17-1Calendar & AlarmAdd events by time/date and set Event Alarms to help manage your schedule.ZP.13-2, P.13-6S! Information Channel/Weather (Japanese)Subscribe to content and periodically receive update information.  Set Weather Indicator to check weather forecast in Standby.ZP.8-2Music PlayerPlay handset/microSD Card music files.ZP.9-1Mobile Widget (Japanese)Download and paste widgets to Standby for quick access to information and various tools.ZP.7-1BD/HDD RecorderSave programs recorded on an HDD recorder to microSD and play back on handset.ZP.10-14Digital TVEnjoy One Seg digital TV programs and video in wide horizontal screen.Osaifu-Keitai®Use handset as an electronic cash card, reward card or membership card.ZP.13-9Bluetooth®Connect wirelessly to a Bluetooth®-compatible speaker to enjoy TV in dynamic sound.ZP.11-6Variety Photo ViewerView still images in Horizontal Open Position. Slideshows are available with a variety of effects. ZP.10-24ZP.5-1
viContents ..............................................viPackage Contents ..............................viiiUsing This Guide ................................viiiSafety Precautions ..............................xiiHandling Precautions ...................... xviiiCopyrights and Others...................... xxiiSpecific Absorption Rate (SAR) ....... xxvi1. Getting StartedUSIM Card ......................................... 1-2Parts & Functions .............................. 1-4About Battery ................................. 1-13Handset Power On/Off .................... 1-17Manner Mode ................................. 1-18Handset Menus ............................... 1-19Standby Options & Event Indicators ... 1-24Customizing User Interface ............ 1-26Private Menu .................................. 1-28Simple Menu ................................... 1-29Using Videos/Music ......................... 1-31Passwords ....................................... 1-32Multi Task ....................................... 1-33View Blind ...................................... 1-34My Number ..................................... 1-342. CallMaking/Answering Voice Calls ......... 2-2Making/Answering Video Calls ......... 2-6International Calls ............................ 2-9Engaged Call Functions .................. 2-11Call Log ........................................... 2-13Answer Phone/Call Data ................. 2-15Optional Services ........................... 2-173. Text EntryText Entry .......................................... 3-2Entering Text ..................................... 3-3Conversion Methods (Japanese) ....... 3-7Editing Text ..................................... 3-10User's Dictionary ............................ 3-11Download Dictionary ...................... 3-114. Phone BookOverview .......................................... 4-2Saving to Phone Book ...................... 4-3Searching/Using Phone Book ............ 4-6Managing Phone Book ..................... 4-9S! Addressbook Back-up................. 4-10Account Details .............................. 4-12Voice Dial ........................................ 4-135. Digital TVBasics ................................................ 5-2Initial Setup ...................................... 5-4Watching TV ...................................... 5-5TV Links (Japanese) ........................ 5-10Recording/Playing Programs .......... 5-116. CameraBefore Using Camera ........................ 6-2Pictures/Videos ................................. 6-6Focus Functions .............................. 6-11Viewing Saved Images ................... 6-127. Mobile WidgetMobile Widget (Japanese) ................ 7-2Using Widgets ................................... 7-28. News/EntertainmentS! Information Channel/Weather (Japanese) ....................................... 8-2S! Quick News (Japanese) ................ 8-4E-Books (Japanese) ........................... 8-6Blogging ........................................... 8-79. Music PlayerOverview .......................................... 9-2Saving Music .................................... 9-2Using Music Player ........................... 9-510. Managing FilesData Folder ..................................... 10-2Opening Files .................................. 10-4Using/Editing Still Images ............ 10-11Playing Videos .............................. 10-13Managing Folders/Files ................ 10-16microSD Card ................................ 10-18Variety Photo Viewer .................... 10-2411. ConnectivityInfrared ........................................... 11-2Contents
viiIC Transmission ............................... 11-4Bluetooth® ...................................... 11-6Wi-Fi ............................................. 11-11SoftBank Utility Software  (Japanese) ................................... 11-16USB (Japanese) ............................. 11-17AV Output ..................................... 11-1812. Handset SecurityChanging Phone Password ............. 12-2Security Functions .......................... 12-2Restricting Calls/Messages ............. 12-9Reset ............................................. 12-1313. ToolsCalendar ......................................... 13-2Tasks ............................................... 13-5Alarms ............................................ 13-6Calculator ....................................... 13-8Notepad .......................................... 13-8Osaifu Keitai® ................................. 13-9Dictionary (Japanese) ................... 13-13Sound Recorders ........................... 13-14Bar Code Reader ........................... 13-1514. MessagingBasics .............................................. 14-2Sending S! Mail & SMS ................... 14-4Receiving & Viewing Messages .... 14-11Organizing/Using Messages ......... 14-16PC Mail ......................................... 14-2415. InternetGetting Started .............................. 15-2Using Yahoo! Keitai ........................ 15-3Using PC Site Browser .................... 15-5Basic Operations ............................. 15-6Using Information .......................... 15-8Option Menu Items ....................... 15-1316. S! AppliBefore Using S! Appli ..................... 16-2Using S! Appli ................................. 16-317. S! GPS NaviAbout S! GPS Navi .......................... 17-2Using S! GPS Navi........................... 17-218. SettingsSound & Vibration .......................... 18-2Display ............................................ 18-3Touchpad ........................................ 18-7Manner Mode ................................. 18-7Incoming Settings........................... 18-8Date & Time .................................... 18-9Call Settings ................................... 18-9Notification Light ......................... 18-10Text Entry ...................................... 18-11Phone Book .................................. 18-12Voice Dial ...................................... 18-12Video Call ..................................... 18-13Horizontal Open Position ............. 18-14Digital TV ...................................... 18-15Camera ......................................... 18-16Mobile Widget (Japanese) ............ 18-19S! Quick News (Japanese) ............ 18-19Bluetooth® .................................... 18-20Messaging .................................... 18-21Internet ......................................... 18-24S! Appli ......................................... 18-26Osaifu-Keitai® ............................... 18-26S! GPS Navi Settings .................... 18-27Default Settings ........................... 18-28Confirming Settings ...................... 18-2919. AppendixFunction List ................................... 19-2Troubleshooting ............................ 19-10Software Update .......................... 19-12Quick Open Menu ......................... 19-14Key Assignments  (5-touch Mode) ........................... 19-15(2-touch Mode) ........................... 19-16(NIKO-touch Mode) ..................... 19-17Symbol List ................................... 19-18Character Code List ...................... 19-19Weather Indicator List .................. 19-24Memory List .................................. 19-25Specifications ............................... 19-26Index ............................................. 19-27Warranty & Service ....................... 19-33Customer Service.......................... 19-34
viiiPackage ContentsHandset (942P)Battery (PMBAY1)Quick Start Guide (Japanese)Safety Precautions (Japanese)* Provided as a free sample (not sold separately)Note ⿟Use SoftBank specified AC Charger (sold separately) to charge battery. ⿟For more information about AC Charger and accessories, please contact SoftBank Mobile Customer Center, General Information (ZP.19-34). ⿟Optional battery is available for separate purchase. ⿟942P accepts microSD Card (not included). Purchase microSD Card to use related functions (ZP.10-18).Using This GuideBefore reading this guide, make a note of the following: ⿟In this guide, SoftBank 942P User Guide, SoftBank 942P is abbreviated as 942P. ⿟"microSD Card" and "microSDHC Card" are referred to as "microSD Card" in this guide. ⿟Handset operations and screenshots are based on defaults for handset color White (ZP.18-28). ⿟Handset operations and screenshots are based on Normal Position. ⿟Sample screenshots, etc. are provided for reference only. Actual handset windows, menus, etc. may differ in appearance. ⿟Key icons use simplified labels. ⿟Most operation descriptions begin in Standby. ⿟Pressing a key for more than one second is described as "Press and hold."Desktop Holder (PMEAY1)Touch Pen*
ixGuide SymbolsPress the corresponding key to execute the function or operation indicated at the bottom of Display.Example: ⿟Images shown above are for reference only.❶❸❺❹❷Multi Selector Operations (❶)Operations Softkey Label*Press   to scrollPress * Softkey labels vary by menu.Use Multi Selector to select items, navigate menus, etc. In this guide, Multi Selector operations are indicated as shown below.Softkeys (❷❸❹❺)In this guide, Softkey operations are indicated as shown below.Example ❷❸: A[Finish], S[Menu] ⿟[Finish] and [Menu] are Softkey label examples; Softkey labels vary by menu.UpUp/Down  Up/Down/Left/RightDownLeftLeft/Right CenterRightLeft RightUpDown Center
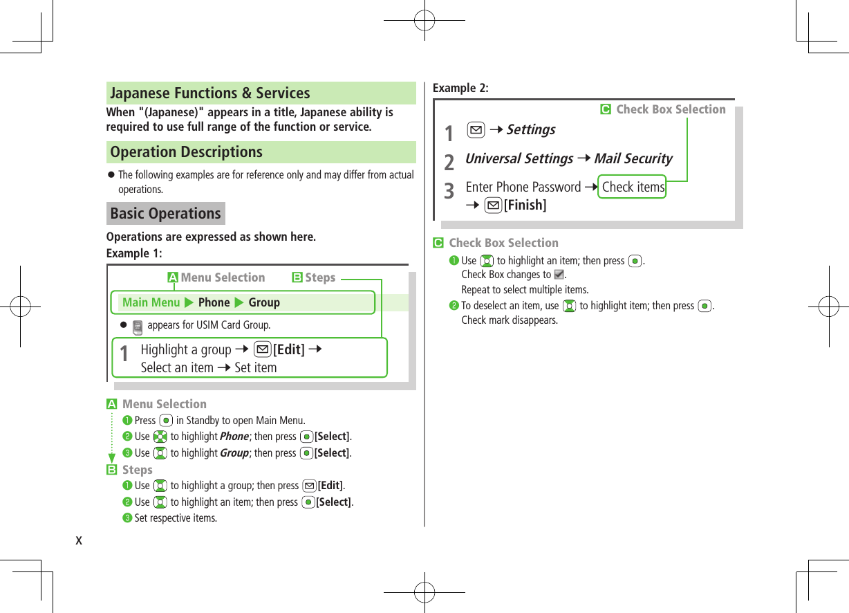
xJapanese Functions & ServicesWhen "(Japanese)" appears in a title, Japanese ability is required to use full range of the function or service.Operation Descriptions ⿟The following examples are for reference only and may differ from actual operations.Basic OperationsOperations are expressed as shown here.Example 1:AMenu Selection󰝟Press   in Standby to open Main Menu.󰝠Use   to highlight Phone; then press  [Select].󰝡Use   to highlight Group; then press  [Select].BSteps󰝟Use   to highlight a group; then press A[Edit].󰝠Use   to highlight an item; then press  [Select].󰝡Set respective items.AMenu Selection BStepsMain Menu 4 Phone 4 Group ⿟ appears for USIM Card Group.1  Highlight a group 7 A[Edit] 7 Select an item 7 Set itemExample 2:CCheck Box Selection󰝟Use   to highlight an item; then press  .Check Box changes to  .Repeat to select multiple items.󰝠To deselect an item, use   to highlight item; then press  .Check mark disappears.1 A 7 Settings2 Universal Settings 7 Mail Security3  Enter Phone Password 7 Check items7 A[Finish]CCheck Box Selection
xiAdvanced OperationsFor advanced features and settings, go to pages indicated under Tip.Example:Tip●Operations Available during a Voice Call (ZP.2-11) ●Making Calls from Call Log (ZP.2-14) ●Saving Entered Numbers to Phone Book (ZP.4-5) Settings   ●Set Handset Response when Closed during Call (ZP.18-10)Settings   Refer to Chapter 18 "Settings."Abbreviated DescriptionsFor advanced settings (Chapter 18), initial operations may be abbreviated or omitted.Example:COmitted StepsInitial steps are omitted. Start operations from specified window. ■Use Other Graphic Mail Settings >In S! Mail text entry window, J 7 Select an arrange itemBStepsFollow these steps after Abbreviated Steps.AAbbreviated StepsInitial steps are abbreviated.From Main Menu 4 Tools 4 Calendar ■Functions Available in Calendar Window >Highlight a date 7 S[Menu] 7 Select an item (See below)Item Operation/DescriptionNew Create a new entry (ZP.13-2, P.13-3)Weekly display/ 1 MonthToggle Monthly/Weekly view
xiiSafety Precautions ■Before use, read these safety precautions carefully and use your handset properly. Keep this guide in a safe place for future reference. ■These safety precautions contain information intended to prevent bodily injury to the user and to surrounding people, as well as damage to property, and must be observed at all times. ■SoftBank is not liable for any damages resulting from use of this product. ■These symbols indicate level of harm from failure to observe cautions or improper usage. Make sure to understand these symbols and precautions before reading this guide.Danger Great risk of death or serious injury from improper useWarning Risk of death or serious injury from improper useCaution Risk of injury or damage to property from improper use ■Symbol Explanations Make sure to understand these symbols and precautions before reading this guide.Prohibited Action Avoid MoistureDisassembly  ProhibitedAlways Dry Hands  FirstCompulsory Action Disconnect Power SourceHandset, Battery, USIM Card, Desktop Holder, AC Charger (sold separately) & microSD Card (not included)DangerDo not use or leave handset, battery, Charger or Desktop Holder in locations subject to high temperature, such as near an open flame/heater, in sunlight or inside a car on an extremely hot day.Battery may leak, overheat, explode, catch fire. Handset or related hardware may deform or malfunction. Part of the casing may also become hot and cause burns.Do not use excessive force to attach battery or connect Charger or Desktop Holder to handset. Battery or connector may be the wrong way around.Battery may leak, overheat, explode or catch fire.Do not disassemble, modify or solder handset or related hardware.May cause accidents such as fire, bodily injury, electric shock or equipment malfunction. Battery may leak, overheat, explode or catch fire. Modifying handset is a violation of Radio Law and subject to prosecution.Do not get handset, battery, Charger or Desktop Holder wet.If handset, battery, Charger or Desktop Holder is left wet or battery is charged after exposure to liquids such as water or pet urine, overheating, electric shock, fire, injury or malfunction may occur.Be mindful of location when using handset, battery, Charger or Desktop Holder.Handle with care.
xiiiUse specified battery, Charger (sold separately) and Desktop Holder.Battery may leak, overheat, explode or catch fire, and Charger may overheat, catch fire or cause malfunction.WarningDo not place handset, battery, Charger or Desktop Holder inside cooking appliances, such as microwave ovens or high-pressure containers, or on IH cooking heaters.Battery may leak, overheat, explode or catch fire. Handset, Charger or Desktop Holder may overheat, emit smoke, catch fire or cause malfunction.Do not drop, throw or otherwise subject to strong force or impacts.Battery may leak, overheat, explode, catch fire, or cause electric shock or damage to handset.Do not allow liquids (water, pet urine, etc.) or conductive objects (pencil lead, metal pieces, necklaces, hair pins, etc.) to contact Charger terminals, external port terminals or microSD Card slot.May cause fire or malfunction triggered by short-circuit.Do not charge battery while handset is wet.May cause electric shock or short circuit, resulting in fire, malfunction, etc.Keep handset off and Charger disconnected near propane gas, in filling stations or places where flammable gas is generated.Handset use in such areas may lead to fire. Be sure to turn off handset before using Osaifu-Keitai® in filling stations. (When IC Card Lock is set, turn off handset after unlocking setting.)If handset, battery, Charger or Desktop Holder emits an unusual sound, smoke or odor, perform following steps:1. Unplug Charger from outlet.2. Turn off handset.3. Remove battery. (Take care to avoid burns or injuries.)May cause fire or electric shock.CautionDo not place handset, battery, Charger or Desktop Holder on an unstable surface.May fall, causing injury or malfunction. Take extra precautions while vibration alert is active or during charging.Keep handset and related hardware out of the reach of young children.May result in accidental ingestion or bodily injury.If for use by child, guardian should teach proper handling and ensure handset and related hardware is used as directed.May result in bodily injury.
xivBatteryDangerSee battery label to confirm battery type.Do not throw battery into fire.Battery may leak, explode or catch fire.Do not pierce battery with a nail or other sharp object, hit it with a hammer, step on it, or subject it to strong shocks.Battery may leak, overheat, explode or catch fire.Do not touch terminals with metallic objects or  carry/store battery with conductive objects (pencil lead, metal pieces, necklaces, hair pins, etc.).Battery may leak, overheat, explode or catch fire.If battery fluid gets into eyes, do not rub; flush with clean water and see a doctor immediately.Failure to do so may cause blindness.WarningIf battery fluid comes into contact with your skin or clothing, stop handset use immediately and rinse fluid off with clean water.Battery fluid is harmful to your skin.If battery does not charge after specified time, stop charging.Battery may leak, overheat, explode or catch fire.Label Battery TypeLi-ion 00 Lithium-ionIf battery emits an unusual odor, overheats, discolors or deforms, immediately remove battery and move it away as far as possible from any flame or fire. Take care to avoid burns or injuries.Battery may leak, overheat, explode or catch fire.CautionDo not dispose of battery with ordinary refuse.Place tape over the terminals to insulate battery, and take it to a SoftBank retailer or institution that handles used batteries in your area. Comply with local waste disposal regulations for recycling.HandsetWarningDo not use handset while driving a vehicle.Doing so may interfere with safe driving and cause an accident. Stop your vehicle to park in a safe place before using handset. Drivers using handsets while driving are subject to prosecution.Do not aim the infrared port at eyes when using infrared communication.Doing so may affect eyes.Do not point Photo light directly at someone's eyes. Do not look directly at Photo light while light is on.May damage eyesight or cause accidents due to momentarysight loss or surprise. Do not take pictures of infants at closerange.
xvTurn off handset near high-precision electronic devices or devices using weak electronic signals.Handset may cause these devices to malfunction.*Electronic devices that may be affected: Hearing aids, implantable cardiac pacemakers, implantable cardioverter defibrillators, other medical electronic devices, fire alarms, automatic doors and other automatically controlled devices.Turn off handset aboard aircraft.Handset signal may interfere with aircraft operation.When in-flight handset use is permitted, follow airline instructions for proper use.If you have a weak heart, take extra precautions when setting functions such as Vibration or Ringer Volume for incoming transmissions.May affect heart.In a thunderstorm, immediately turn off handset and seek shelter.There is a risk of being struck by lightning and suffering electric shock.CautionIf handset affects car electronics, stop use.Handset use may affect electronics in some models. In this case, stop use; could impede safe driving.Do not place a magnetic card near or in handset.The stored magnetic data in cash cards, credit cards, telephonecards and floppy disks, etc. may be erased.Do not swing handset by its strap, etc.Handset may strike you or others, or strap may be broken resulting in injury or damage to handset or other property.Do not place your ear too close to the speaker while ringer sounds or sound files play.May impair hearing.If skin abnormality occurs, immediately stop use and seek medical treatment.Handset contains metals. Handset use may cause itching, rashes, eczema or other symptoms depending on the user's physical condition.Parts Materials/Surface FinishOuter caseInternal Display side PC resin/ Acrylic UV cured coatingExternal Display side, Battery side, Keypad side, Battery coverABS resin/ Acrylic UV cured coatingInternal Display panel, External Display panelAcrylic resin/ Hard coatingHinge on Display side PA resin/  Acrylic UV cured coatingOrnamental parts on External Display side PET resinCamera panel Acrylic resin/ Hard coatingFlash/Photo Light lens PC resinSide Keys ABS resin/ Acrylic UV cured coatingMULTI Key, Keypad PC resin/ Acrylic UV cured coatingShutter Key PC resin/Evaporated aluminium, Acrylic UV cured coating
xviParts Materials/Surface FinishOne-push Open Button PC resin/Evaporated aluminium, Acrylic UV cured coatingMetal part of One-push Open Button Aluminium/Alumite treatmentHook for Horizontal Open PositionStainless steel/ Chrome plating on nickel platingRoller part for Horizontal Open Position PC+ABS resin/ Acrylic UV cured coatingExternal Port cover PC resin, Elastomer resin/ Acrylic UV cured coatingCharging Terminals Phosphor bronze/ Gold plating on nickel platingStop pads, Screw caps on Keypad side, Stopper on Display side  Acrylic urethane resinHinge guide part on Display  Elastomer resinTV AntennaUpper part ABS resin/ Acrylic UV cured coatingMiddle part Stainless steelLower part NiTi alloyBase: Hinge (Upper part) Stainless steelBase: Hinge (Lower part) Brass/Tin-cobalt platingBase: Cap PET resinScrews (Battery compartment) Aluminium killed steel/ Nickel platingBattery compartment PC resinBattery terminalsResin part PPS resinMetal part Beryllium copper/ Gold plating on nickel platingParts Materials/Surface FinishBatteryBattery PC resin (Label: PET resin)TerminalsGlass fiber reinforced epoxy board/ Gold plating on nickel platingHandset may become hot while used in a hot environment.Avoid prolonged skin contact that may result in burns.Make sure not to trap fingers or objects when  opening/closing handset.May result in injury or damage to display.Watch TV with adequate lighting and distance from Display.May damage eyesight.Do not turn up the volume unnecessarily high when using earphones.Using earphones with volume turned up for an extended period may impair hearing or injure ears.Desktop Holder & AC Charger (sold separately)WarningDo not cover or wrap Charger or Desktop Holder during charging.May cause overheating, fire or malfunction.
xviiAlways use the specified power supply/voltage.Using incorrect voltage may cause fire or malfunction.AC Charger: AC100V-240V (household AC outlet only) In-Car Charger: DC12V, 24V (vehicles with a negative earth only)Use In-Car Charger in vehicles with a negative (-) earth.Do not use In-Car Charger if vehicle has a positive (+) earth.May cause fire.Do not use Charger in thunderstorms.There is a risk of suffering electric shock.Do not expose Charger or Desktop Holder to liquids and high humidity (e.g., precipitation, bath/shower room, restroom, etc.).May cause fire, electric shock or malfunction.Do not handle Charger with wet hands.May cause electric shock or malfunction.If In-Car Charger fuse blows, always replace it with specified fuse.Using the incorrect fuse may cause fire or malfunction. Refer to the respective manuals for information on the correct fuse specifications.If dust accumulates on plug, unplug Charger and wipe with a dry cloth.May cause fire.When plugging Charger into outlet, keep conductive materials (pencil lead, metal parts, necklaces, hair pins, etc.) away from Desktop Holder terminals or Charger plug/terminals and plug Charger firmly into outlet.May cause electric shock, short-circuit or fire.Unplug Charger during periods of disuse.May cause electric shock, fire or malfunction.If liquid such as water or pet urine get into Charger, unplug it immediately.May cause electric shock, smoke emission or fire.CautionPull Charger (not cord) to unplug Charger.Pulling on the cord may damage the cord and cause electric shock or fire.Always unplug Charger before cleaning it.May result in electric shock.Near Electronic Medical EquipmentWarningThis section is based on "Guidelines on the Use of Radio Communications Equipment such as Cellular Telephones and Safeguards for Electronic Medical Equipment" (Electromagnetic Compatibility Conference, April 1997) and "Report of Investigation of the Effects of Radio Waves on Medical Equipment, etc." (Association of Radio Industries and Businesses, March 2001).If you use an implantable cardiac pacemaker or cardioverter defibrillator, keep handset more than  22 cm away from the implant at all times.Handset radio waves may affect implantable cardiac pacemaker or cardioverter defibrillator operations.
xviiiHandling PrecautionsGeneral Notes ⿟SoftBank is not liable for damages from accidental  loss/alteration/repair of handset/microSD Card information (Phone Book entries, image/sound files, etc.). Back-up important information. ⿟Handset transmissions may be disrupted inside buildings, tunnels or underground, or when moving into/out of such places. ⿟Use handset without disturbing others. ⿟Handsets are radios as stipulated by the Radio Law. Under the Radio Law, handsets must be submitted for inspection upon request. ⿟Handset use near landlines, TVs or radios may cause interference. ⿟Read microSD Card manual beforehand for proper use. ⿟Beware of eavesdropping. Digital signals reduce interception, however transmissions may be overheard. Deliberate/accidental interception of communications constitutes eavesdropping. "eavesdropping" means radio communication is received by another receiver deliberately or accidentally. ⿟Be cautious of unsafe websites. Take extra precautions especially when posting personal information on websites.Persons using electronic medical equipment outside medical facilities should consult the vendor about possible radio wave effects.Handset radio waves may affect electronic medical equipment operations.Observe the following in medical facilities. Handset radio waves may affect electronic medical equipment. • Do not take handset into operating rooms, Intensive Care Units or Coronary Care Units. • Turn off handset inside hospital wards. • Turn off handset even outside hospital wards (in hospital lobbies, etc.); electronic medical equipment may be in use nearby. • Where a medical facility has specific instructions prohibiting the carrying and use of mobile phones, observe those instructions strictly..Turn off handset in crowded places such as rush hour trains; implantable cardiac pacemakers or cardioverter defibrillators may be in use nearby.Handset radio waves may affect implantable cardiac pacemaker or cardioverter defibrillator operations.
xixFCC RF Exposure InformationYour handset is a radio transmitter and receiver. It is designed and manufactured not to exceed the emission limits for exposure to radio frequency (RF) energy set by the Federal Communications Commission of the U.S. Government.The guidelines are based on standards that were developed by independent scientific organization through periodic and thorough evaluation of scientific studies. The standards include a substantial safety margin designed to assure the safety of all persons, regardless of age and health.The exposure standard for wireless handsets employs a unit of measurement known as the Specific Absorption Rate, or SAR. The SAR limit set by the FCC is 1.6 W/kg. The tests are performed in positions and locations (e.g. at the ear and worn on the body) as required by the FCC for each model.The highest SAR value for this model handset as reported to the FCC when tested for use at the ear is 0.582 W/kg, and when worn on the body in a holder or carry case, is 0.286 W/kg.Body-worn Operation; This device was tested for typical body-worn operations with the back of the handset kept 1.5 cm from the body. To maintain compliance with FCC RF exposure requirements, use accessories that maintain a 1.5 cm separation distance between the user's body and the back of the handset. The use of beltclips, holsters and similar accessories should not contain metallic components in its assembly.The use of accessories that do not satisfy these requirements may not comply with FCC RF exposure requirements, and should be avoided. The FCC has granted an Equipment Authorization for this model handset with all reported SAR levels evaluated as in compliance with the FCC RF emission guidelines. SAR information on this model handset is on file with  the FCC and can be found under the Display Grant section of http://www.fcc.gov/oet/ea/ after searching on FCC ID UCE210030A.Additional information on Specific Absorption Rates (SAR) can be found on the Cellular Telecommunications & Internet Association (CTIA) website at http://www.phonefacts.net.Electromagnetic Waves ⿟For body worn operation, this mobile phone has been tested and meets RF exposure guidelines when used with an accessory containing no metal and positioning the handset a minimum 15 mm from the body. Use of other accessories may not ensure compliance with RF exposure guidelines.FCC Notice ⿟This device complies with part 15 of the FCC Rules. Operation is subject to the following two conditions:  (1) This device may not cause harmful interference, and (2) this device must accept any interference received, including interference that may cause undesired operation. ⿟Changes or modifications not expressly approved by the manufacturer responsible for compliance could void the user's authority to operate the equipment.
xxEuropean RF Exposure InformationYour mobile device is a radio transmitter and receiver. It is designed not to exceed the limits for exposure to radio waves recommended by international guidelines. These guidelines were developed by the independent scientific organization ICNIRP and include safety margins designed to assure the protection of all persons, regardless of age and health.The guidelines use a unit of measurement known as the Specific Absorption Rate, or SAR. The SAR limit for mobile devices is 2 W/kg and the highest SAR value for this device when tested at the ear was 0.327 W/kg*. As mobile devices offer a range of functions, they can be used in other positions, such as on the body as described in this user guide**. In this case, the highest tested SAR value is 0.287 W/kg. As SAR is measured utilizing the devices highest transmitting power the actual SAR of this device while operating is typically below that indicated above. This is due to automatic changes to the power level of the device to ensure it only uses the minimum level required to reach the network.The World Health Organization has stated that present scientific information does not indicate the need for any special precautions for the use of mobile devices. They note that if you want to reduce your exposure then you can do so by limiting the length of calls or using a hands-free device to keep the mobile phone away from the head and body.*The tests are carried out in accordance with international guidelines for testing.** Please see Electromagnetic Waves on page xix for important notes regarding body worn operation.Declaration of ConformityWe, Panasonic Mobile Communications Development of Europe Ltd., declare that SoftBank 942P conforms with the essential and other relevant requirements of the directive 1999/5/EC.A declaration of conformity to this effect can be found at ⿟http://panasonic.net/pmc/support/index.html ⿟This product is only intended for sale in Japan. ⿟Compliance to the European RTTE directive applies to: SoftBank 942P handset, battery (PMBAY1) and AC Charger (SoftBank ZTDAA1, marked MITSUMI).Handset Care ⿟942P is not completely waterproof. Be sure to observe the following: • Use handset with External Port Cap, Inner Cover and Battery Cover tightly closed. Failing to do so may result in malfunction. • Malfunction caused by contact with liquids may not be covered by Warranty. • Do not install/remove battery or open/close External Port Cap or Battery Cover in rain or when handset is still wet. • Accessories and other optional items are not waterproof. • Air conditioned air may cause condensation, resulting in corrosion. ⿟If handset is left with no battery or an exhausted one, data may be altered/lost. SoftBank is not liable for any resulting damages. ⿟Use handset within temperatures of 5°C to 35°C and humidity 35% to 90% (limiting to temporary use in a bathroom within 36°C to 40°C). Avoid extreme temperatures/direct sunlight.
xxi ⿟Handset may become warm during use or charging. This is not malfunction. ⿟Battery may swell as service life nears end; this is not a problem. ⿟Exposing lens to direct sunlight may damage color filter and affect image color. ⿟Soiled terminals may cause poor connection. If the terminals are dirty, use a dry cloth or cotton swab to wipe them clean. ⿟Clean handset with dry, soft cloth. Using alcohol, thinner, etc. may damage it. ⿟Avoid forceful rubbing or scratching handset displays. ⿟Do not subject handset to excessive force.•  Do not sit down with handset in a back pocket. •  Do not place heavy objects on a bag with handset inside. ⿟Do not remove nameplate from handset; doing so invalidates warranty. ⿟Always turn off handset before removing battery. If battery is removed while saving or sending mail, data may be altered or lost. ⿟LCD is manufactured with high precision technology, however, some pixels may appear darker/brighter. ⿟Connect only specified products to External Port. ⿟While walking, moderate earphone volume to make sounds around you audible and help avoid accidents. ⿟When holding handset in use, do not cover Speaker.Function Usage LimitsThese functions are disabled after handset replacement/upgrade or service cancellation: Camera; Digital TV; Music Player;  S! Appli; Lifestyle-Appli; Wi-Fi.After a period of disuse, these functions may become unusable.Multitasking During Calls/Data Transmissions ⿟Transmission fees apply while other functions are used during a call/data transmission.Mobile Camera ⿟Be sure to observe proper etiquette when using the camera. ⿟Do not expose the camera lens to direct sunlight. Concentrated sunlight through the lens may cause the handset to malfunction. ⿟Be sure to try taking and previewing pictures before using the camera on important occasions like wedding ceremonies. ⿟Do not commercially use or transfer pictures taken with the camera without the permission of the copyright holder (photographer), except for personal use. ⿟Do not use the camera in locations where taking photos and recording videos are prohibited.
xxiiBluetooth®/Wi-Fi ⿟Bluetooth®/Wi-Fi connection is not guaranteed with all Bluetooth®/Wi-Fi devices. ⿟Handset complies with Bluetooth®/Wi-Fi security standards. However, this does not ensure 100% security. ⿟SoftBank is not liable for damages arising from accidental data/information leakage during Bluetooth®/Wi-Fi transmissions. ⿟Wi-Fi function is only intended for use in Japan. This handset's Wi-Fi function is certified as compliant with the radio standard in Japan. Wi-Fi function should be disabled when travelling outside Japan. Use in other countries may contravene local regulations. ⿟Bluetooth®/Wi-Fi shares the same frequency band with other industrial/scientific/medical equipment (microwave ovens, etc.), radio stations, amateur radio stations, etc. (hereinafter "other radio stations").1 Before using Bluetooth®/Wi-Fi function, visually check that there are no other radio stations sharing same frequency band nearby.2 Should interference occur between this handset and other radio stations, move to another place or stop Bluetooth®/Wi-Fi function (stop the transmission) immediately.3 For additional information and support, contact us at the following number. SoftBank Mobile Customer Center; From a SoftBank handset, call toll free at 157 for General Information. From landlines, see ZP.19-34 "Customer Service".Wireless Frequency Bands⿟ •This radio station uses 2.4 GHz band with FH-SS modulation, and its maximum communication distance is 10 m. •This radio station uses 2400 – 2483.5 MHz band. Avoiding frequency band of mobile unit identification apparatus is not possible.⿟ •This radio station uses 2.4 GHz band with DS-SS/OFDM modulation, and its maximum communication distance is 40 m. •This radio station uses 2400 – 2483.5 MHz band. Avoiding frequency band of mobile unit identification apparatus is possible.Precautions for Wi-Fi Usage ⿟Do not use Wi-Fi function near magnetic devices or sources of magnetic waves.•  Magnetic waves or electrostatic noise may cause noise/interference (especially when a microwave oven is in use).•  Wi-Fi use near TVs or radios may affect TV/radio reception.•  When multiple access points using the same channel are nearby, target access point may not be found.
xxiiiWaterproofing PrecautionsWaterproofing PrecautionsWith External Port Cap, Inner Cover and Battery Cover tightly closed, 942P provides waterproof performance compliant with IPX5 (former JIS Ingress Protection Code grade 5)1 and IPX7 (former JIS Ingress Protection Code grade 7)2.1   IPX5 compliant: Protection against water projection from water jets (projecting water from a 6.3 mm diameter nozzle at a distance of approximately 3 meters for over 3 minutes at a rate of 12.5 L/min from different directions).2   IPX7 compliant: Protection against water leakage when submerged under water (still tap water at room temperature up to 1 meter deep for approximately 30 minutes).Note: Waterproof performance of 942P is not guaranteed under all conditions. Read User Guide for proper handset use. Malfunctions due to improper handling caused by customer are not covered by Warranty.942P is available for use in rain or a bathroom or at a poolside. ■Rain ⿟Talk on handset in moderately heavy rain (rainfall of 20 mm or less per hour). ⿟Do not use handset in heavy rain (rainfall of 20 mm or more per hour). ■Rinse Handset ⿟Rinse handset in fresh water/tap water (at room temperature), using gentle back and forth movement; or under gentle running water (approximately 10 cm from faucet/showerhead at 5ºC to 35ºC). ⿟Tightly close Battery Cover and hold down External Port Cap when rinsing handset. ⿟Do not use brushes, sponges, soaps or detergents. ■Leisure ⿟Do not immerse or drop handset into a swimming pool/sea. Do not use handset underwater. ⿟If pool/sea water spatters on handset, immediately rinse with tap water at room temperature. ■Bathroom ⿟Do not immerse or drop handset into a bathtub. Do not use handset underwater. ⿟Do not immerse handset into water containing soap, detergent or bath agents or hot spring water.  ⿟Do not expose handset to strong water flow (strong enough to feel pain on skin). ⿟Avoid using handset in a bathroom for a prolonged period of time. ⿟Extreme temperature changes can cause condensation. Wait until handset reaches room temperature before bringing it to a bathroom. ■Kitchen ⿟Do not splash handset with or immerse it in any liquids (soap water, detergent, spice, juice, etc.) other than fresh water or tap water. ⿟Do not splash handset with or immerse it in hot/cold water. 942P is not heat-resistant. ⿟Do not expose handset to strong water flow.
xxivWaterproofing PrecautionsNotes on Usage ⿟Make sure that External Port Cap, Inner Cover and Battery Cover are tightly closed before use. If small particles (fine fiber, hair, sand, etc.) are caught between Battery Cover, Inner Cover and handset, water leakage may occur. ⿟If handset comes into contact with any liquids while External Port Cap, Inner Cover or Battery Cover is open, an electric shock or malfunction may occur. Turn off handset power and remove battery. ⿟Do not immerse handset in any liquids other than fresh water or tap water at room temperature. ⿟Regardless of handset performance, replacing handset parts every two years is recommended. Replace parts at your own expense. Contact SoftBank Mobile Customer Center, Customer Assistance (ZP.19-34) in your subscription area. ■Open External Port Cap1  Use slot to lift cap off in the direction of 󰒄, and rotate cap in the direction of 󰒅. ■Close External Port Cap1  Align cap with handset, and fit cap into port by holding cap base firmly. 2  Make sure cap is completely closed.②①SlotBase ■Remove Battery Cover1  Press   on Battery Cover in the direction of 󰒄, and slide cover in the direction of 󰒅 by 2 mm or more until lock is released.2  Lift Inner Cover using tabs in the direction of arrow until it stops. ⿟Inner Cover is designed to close firmly for maintaining waterproof performance. Make sure not to force cover open; may injure nails or fingers. ■Attach Battery Cover1  Fit raised edges of Inner Cover into slots.2  Press each  mark on Inner Cover. Make sure cover is completely closed.②①Inner Cover Rear Side
xxvWaterproofing Precautions3  Align Battery Cover with handset slots with cover open by 2 mm. Press cover down and slide in the direction of arrow.4  Make sure there is no gap between Battery Cover and handset.Maintaining Waterproof Performance ■Handset ⿟Do not leave handset wet. •Doing so may cause short circuit on External Port. •Water may leak into keypad or hinge. In cold climates, water drops turn into frost; this may cause malfunction. ⿟Do not wash handset in a washing machine. ⿟Handset is not heat resistant. Do not immerse handset in hot water, use it in a sauna or dry it with hot air using a dryer. ⿟Do not drop handset or subject it to excessive shock. Doing so may deteriorate waterproof performance. ⿟Handset does not float in water. ⿟Use handset within temperatures of 5ºC to 35ºC and humidity of 35% to 90% (limiting to temporary use in a bathroom within 36ºC to 40ºC). Do not use or store handset in extreme temperatures or areas under direct sunlight. ⿟Handset is not water-pressure resistant. Do not expose handset to strong water flow or immerse it in water. ⿟Do not place handset directly on beach. •Sand gets into holes of Microphone, Earpiece or Speaker, and volume may be decreased. •Sound may get distorted if water drops and sand are in handset.Approx. 2 mm •Water leakage may occur if sand enters External Port Cap, Inner Cover or Battery Cover. ■External Port Cap/Inner Cover/Battery Cover ⿟Do not open/close External Port Cap, Inner Cover or Battery Cover with gloves on. Small particles may adhere to rubber packing. ⿟Make sure External Port Cap, Inner Cover or Battery Cover areas are free of fine fibers after wiping off liquids. ⿟Do not remove rubber packing. Do not insert sharp-edged objects into gaps around External Port Cap, Inner Cover or Battery Cover. Doing so may cause water leakage. ⿟If External Port Cap or Inner Cover rubber packing is damaged or deformed, replace it with a new one. ■Microphone/Earpiece/Speaker ⿟Do not pick Microphone, Earpiece or Speaker holes with sharp-edged objects. ⿟Thoroughly wipe off water drops; may cause malfunction.Draining Water from HandsetUsing handset with water drops on may decrease Speaker/Earpiece volume or deteriorate sound quality. If water seeps into keypad or hinge area, remove water as follows:1  Wipe water off handset with clean dry cloth.
xxviWaterproofing Precautions2  Hold handset firmly. Shake handset about 20 times until no water drops come out. Repeat on all sides.3  Pat handset against a clean dry cloth to remove remaining water from Microphone, Earpiece, Speaker, keypad, hinge, etc. ⿟Do not directly wipe remaining water off gaps using a cotton swab.<Drain from Earpiece> <Drain from Microphone><Drain from Speaker>4  Remove Battery Cover, and wipe water drops off Inner Cover area and Battery Cover rear side. Replace Battery Cover. ⿟Never open Inner Cover. ⿟To remove Battery Cover: ZP.xliii ⿟Some water may remain on handset even after above steps are followed. Keep handset away from anything that should not get wet. ⿟Water may remain inside Touch Pen Cap when it is wet.Charging BatteryAccessories and other optional items are not waterproof. Check following points when/after charging battery. ⿟Never charge battery when handset is wet. Doing so may cause an electric shock or malfunction/fire due to short circuit. Wipe water off handset with clean dry cloth before charging battery. ⿟Close External Port Cap tightly after charging battery. Use Desktop Holder to charge handset.Inner Cover AreaBattery Cover Rear Side
xxviiCopyrights and OthersRight of PortraitPortrait right is the right of an individual to refuse to be photographed by others and protects from the unauthorized publication or use of an individual's photograph by others. Right of personality is a portrait right applicable to all citizens and right of publicity is a portrait right (property right) designed to protect celebrities' interests. Be careful when taking pictures with the handset camera. Photographing, publicizing and distributing photographs of citizens and celebrities without permission are illegal.CopyrightsSounds, images, computer programs, databases, other copyrighted materials, their respective works and copyright holders are protected by copyright laws. Duplicated materials are limited to private use only. If duplications (including conversion of data types), modifications, transfer of duplicates or distribution on networks are made without permission of copyright holders, this constitutes "Literary Piracy" and "Infringement of Copyright Holder Rights" and a criminal action for reparations and criminal punishment may be filed. If duplicates are made using handset, please observe the copyright laws. Materials captured with handset camera are also subject to the above.This product is licensed under the MPEG-4 patent portfolio license, AVC patent portfolio license and VC-1 patent portfolio license for the personal and non-commercial use of a consumer to(i) encode video in compliance with the MPEG-4 Visual Standard, AVC Standard and VC-1 Standard ("MPEG-4/AVC/VC-1 Video") and/or(ii) decode MPEG-4/AVC/VC-1 Video that was encoded by a consumer engaged in a personal and non-commercial activity and/or was obtained from a licensed video provider licensed to provide MPEG-4/AVC/VC-1 video.No license is granted or implied for any other use. Additional information may be obtained from MPEG LA, L.L.C. See http://www.mpegla.com.MPEG Layer-3 audio coding technology licensed from Fraunhofer IIS and Thomson.This product is protected by certain intellectual property rights of Microsoft Corporation and third parties. Use or distribution of such technology outside of this products is prohibited without a license from Microsoft or an authorized Microsoft subsidiary and third parties.Windows Media®, Microsoft®, Windows® and Windows Vista® are trademarks or registered trademarks of Microsoft Corporation in the United States and other countries.The abbreviations used for respective operating systems (Japanese version) in this guide are as shown below:Windows Vista® is the abbreviation of Windows Vista® (Home Basic, Home Premium, Business, Enterprise, and Ultimate). Windows® XP is the abbreviation of Microsoft® Windows® XP Professional operating system or Microsoft® Windows® XP Home Edition operating system.Microsoft Windows operating system is abbreviated as "Windows" in this guide.
xxviiiJava and all Java based trademarks and logos are trademarks or registered trademarks of Sun Microsystems, Inc. in the U.S. and other countries.Aplix, microJBlend and JBlend, and all Aplix-or JBlend-related trademarks and logos are trademarks or registered trademarks of Aplix Corporation in the U.S., Japan and other countries.BookSurfing® is a registered trademark of CELSYS Inc., VoyagerJapan, Inc. and INFOCITY Inc.QR Code is a registered trademark of DENSO WAVE INCORPORATED.microSDHC Logo is a trademark.Chaku-Uta® and Chaku-Uta Full® are registered trademarks ofSony Music Entertainment (Japan) Inc.Machi-Uta® is a registered trademark of KDDI CORPORATION.This product is protected by certain intellectual property rights of Microsoft Corporation. Use or distribution of such technology outside of this product is prohibited without a license from Microsoft or an authorized Microsoft subsidiary.Content providers are using the digital rights management technology for Windows Media contained in this device  ("WM-DRM") to protect the integrity of their content  ("Secure Content") so that their intellectual property, including copyright, in such content is not misappropriated. This device uses WM-DRM Software to play Secure Content ("WM-DRM Software"). If the security of the WM-DRM Software in this device has been compromised, owners of Secure Content  ("Secure Content Owners") may request that Microsoft revoke the WM-DRM Software's right to acquire new licenses to copy, display and/or play Secure Content. Revocation does not alter the WM-DRM Software's ability to play unprotected content. A list of Revoked WM-DRM Software is sent to your device whenever you download a license for Secure Content from the Internet or from a PC. Microsoft may, in conjunction with such license, also download revocation lists onto your device on behalf of Secure Content Owners.This product contains software licensed complying with GNU General Public License (GPL), GNU Lesser General Public License (LGPL), etc.For more details, see the bundled "" leaflet. Bluetooth® is a registered trademark ofthe Bluetooth SIG, Inc.The Bluetooth word mark and logos are owned by the Bluetooth SIG, Inc. and any use of such marks by Panasonic Mobile Communications Co., Ltd. is under license.Other trademarks and trade names are those of their respective owners.This product is loaded with Bluetooth™ Stack for Embedded Systems Spec 2.0 by Toshiba Corp.
xxixThis product contains Adobe® Flash® Lite™ Player under license from Adobe Systems Incorporated.Copyright© 1996-2008 Adobe Macromedia Software LLC. All rights reserved.Adobe, Flash and Flash Lite are either registered trademarks or trademarks of Adobe Systems Incorporated in the United States and/or other countries.AirStation™ and AOSS™ are the trademarks of BUFFALO INC.SOFTBANK, SOFTBANK's equivalent in Japanese and the SOFTBANK logo are registered trademarks or trademarks of SOFTBANK CORP. in Japan and other countries.S! Mail, Navi Appli, MOBILE WIDGET, Graphic Mail and Keitai Wi-Fi are trademarks or registered trademarks of SOFTBANK MOBILE Corp.Yahoo! and the "Yahoo!" or "Y!" logos are trademarks and/or registered trademarks of Yahoo! Inc. in the U.S.This product is manufactured or sold under license from InterDigital Technology Corporation.Other company and product names mentioned herein are trademarks or registered trademarks of their respective owners.The software contained in 942P is copyrighted material;copyright, moral right and other related rights are protected by copyright laws. Do not copy, modify, alter, disassemble, decompile or reverse-engineer the software, and do not separate it from hardware in whole or part."One-push Open™" is a trademark of Panasonic Corporation.Powered by MascotCapsule®MascotCapsule® is a registered trademark of HI CORPORATION© 2010 HI CORPORATION. All Rights Reserved.The image stabilization technology utilized is PhotoSolid®, a product of Morpho, Inc.The fast image rendering engine utilized is ImageSurf®, a product of Morpho, Inc.PhotoSolid® and ImageSurf® are registered trademarks of Morpho, Inc. FeliCa is a contactless IC card technology developed by Sony Corporation.FeliCa is a registered trademark of Sony Corporation. is a registered trademark of FeliCa Networks, Inc."Osaifu-Keitai" is a registered trademark of NTT DoCoMo, Inc. in Japan. This product contains NetFront Mobile Client Suite of ACCESS CO., LTD.ACCESS and NetFront are trademarks or registered trademarks of ACCESS CO., LTD. in the United States, Japan and other countries.©2008 ACCESS CO., LTD. All rights reserved.This software is based in part on the work of the Independent JPEG Group.IrFront is a trademark or registered trademark of ACCESS CO., LTD.in Japan and other countries.The IrDA Feature Trademark is owned by the Infrared DataAssociation and used under license therefrom.
xxx*  Requirements are stipulated in Radio Law (Ordinance Regulating Radio Equipment, Article 14-2).Specific Absorption Rate (SAR)942P meets the government's requirements for exposure to radio waves.These requirements are based on scientific basis to assure that radio waves emitted from mobile phones and other handheld wireless devices do not affect human health. They require that the Specific Absorption Rate (SAR), which is the unit of measurement for the amount of radiofrequency absorbed by the head, shall not exceed 2 W/kg*. This limit includes a substantial safety margin designed to assure the safety of all persons, regardless of age or health, and meets the international standard set by International Commission on Non-Ionizing Radiation Protection (ICNIRP) in cooperation with World Health Organization (WHO).All mobile phones, prior to product launch, must be certified as compliant with government requirements as stipulated by the Radio Law.  942P has been granted Technical Regulations Conformity Certification by TELECOM ENGINEERING CENTER. Its highest SAR value is 0.360 W/kg. This value was obtained by TELECOM ENGINEERING CENTER as part of the certification process. SAR tests were conducted with handset transmitting at its highest certified power level in accordance with testing methods set by the government. While there may be differences between the SAR levels for various handsets, they all meet the governmental requirements for safe exposure. The actual SAR level of the handset while operating can be well below the highest value. This is because the handset is designed to operate at multiple power levels so as to use only the power required to reach the Network.Additional information on SAR can be obtained on the following Websites:Ministry of Internal Affairs and Communicationshttp://www.tele.soumu.go.jp/e/sys/ele/index.htmAssociation of Radio Industries and Businesses (ARIB)http://www.arib-emf.org/ (Japanese only)
11-1Getting StartedUSIM Card ............................................................. 1-2About USIM Card .......................................................................1-2USIM Card Installation ................................................................1-3USIM PINs ..................................................................................1-3Parts & Functions .................................................. 1-4Handset .....................................................................................1-4Display Positions .........................................................................1-7Key Operations in Standby ..........................................................1-8Display .....................................................................................1-10About Battery ..................................................... 1-13Before Charging .......................................................................1-13Battery Installation ...................................................................1-15Charging Battery ......................................................................1-16Handset Power On/Off ........................................ 1-17Manner Mode ..................................................... 1-18Minding Mobile Manners ..........................................................1-18Manner-related Features ...........................................................1-18Activating Manner Mode ..........................................................1-18Activating Offline Mode ............................................................1-19Activating Driving Mode ...........................................................1-19Handset Menus ................................................... 1-19Main Menu ..............................................................................1-19Menu Numbers ........................................................................1-21Accessing Functions/Info from Standby .....................................1-22Touchpad .................................................................................1-23Standby Options & Event Indicators .................. 1-24Event Indicators ........................................................................1-24Mobile Widget (Japanese) .........................................................1-25S! Quick News (Japanese) .........................................................1-25Shortcuts ..................................................................................1-25Customizing User Interface ................................ 1-26Customized Screen ...................................................................1-26Changing Display Font ..............................................................1-27Private Menu ...................................................... 1-28Opening Private Menu ..............................................................1-28Customizing Private Menu  .......................................................1-28Adding Shortcuts ......................................................................1-28Simple Menu ....................................................... 1-29Activating Simple Menu ............................................................1-29Simple Menu ............................................................................1-30Using Videos/Music ............................................. 1-31Passwords ........................................................... 1-32Phone Password .......................................................................1-32Center Access Code ..................................................................1-32Security Code ...........................................................................1-32Multi Task ........................................................... 1-33Activating Another Function ......................................................1-33Ending Current Functions ..........................................................1-33View Blind .......................................................... 1-34My Number ......................................................... 1-34
1Getting Started1-2About Handset942P has two display positions: Normal Position and Viewer Position. Each position has its unique functions and operations.Display Positions and OperationsCalls —Key Operations —Touch Panel Operations — ⿟Touch Panel Operations: ZP.1-xxViewer PositionRotate Display part 180º clockwise and close. ⿟To return to Normal Position, open Display part and rotate 180º counterclockwise.Note ⿟Keep Display from striking Keypad or a table. ⿟Do not rotate to the other way. ⿟Do not rotate more than 180º.Viewer Position Normal Position
1Getting Started1-3Motion ControlChange handset orientation to switch Portrait/Landscape View (90º counterclockwise). ■Use Motion Control in These Windows (Viewer Position)・ Still images・ S! Appli・ Yahoo! Keitai (default setting: OFF)・ PC Site Browser/Direct Browser・ Mobile Widget/S! Information Channeletc.Note ⿟Motion Control is available during S! Appli in Normal Position. ⿟Motion Control may not function depending on handset orientation. ⿟For still images, Motion Control remains active even when handset is turned 90º clockwise or 180º.TBDTBDTBDTBDSet TipSettings   ●TBD
1Getting Started1-4USIM CardAbout USIM CardUniversal Subscriber Identity Module (USIM) Card is an IC card containing customer and authentication information, including handset number, and limited Phone Book entry and SMS message storage. USIM must be inserted to use handset or Network services (calling, messaging, Internet, etc.). Turn handset off before inserting/removing USIM Card. ⿟Insert USIM Card into other compatible SoftBank handset to use information saved on USIM Card. ⿟Use SoftBank specified USIM Card only; non-specified USIM Cards may not function properly. ⿟Do not insert USIM Card into other IC card devices. SoftBank is not liable for any resulting damages. ⿟Keep IC portion clean. ⿟Do not damage, carelessly touch or short-circuit IC chip; doing so may result in loss of data or malfunction. ⿟Remove dust/debris with a soft, dry cloth. ⿟Do not place labels, etc. on USIM Card; may cause failure. ⿟If handset is dropped/subjected to shock, handset may return to Standby. This is not a malfunction.  If USIM not inserted After power-off Insert USIM appears, re-insert USIM Card properly then restart handset.USIM CardICImportant ⿟USIM Card is the property of SoftBank. ⿟Return USIM Card to SoftBank upon service cancellation. ⿟USIM Card will be reissued for a fee if lost or damaged. ⿟If USIM Card/handset with USIM Card inserted is lost or stolen, contact SoftBank Mobile Customer Center or Global Call Center  (ZP.19-34). ⿟Back up USIM Card files. SoftBank is not liable for lost files. ⿟USIM Card specifications/performance may change without prior notice. ⿟Pre-installed S! Appli may be unusable while a different or replacement USIM Card is inserted into handset. ⿟Returned USIM Cards are recycled.Note ⿟Some downloaded files may be inaccessible after upgrades/repairs, USIM Card/handset replacement.
1Getting Started1-5USIM Card Installation ⿟Remove battery (ZP.1-15) then follow steps below (Attach Battery Cover: ZP.xxx/Remove Battery: ZP.1-xx).Inserting1  With IC chip down, insert USIM CardRemoving1  Slide out USIM Card gentlyNote ⿟Do not force USIM Card into or out of handset; may damage handset/USIM Card. ⿟Be careful not to lose the removed USIM Card. ⿟Avoid touching USIM Card terminals or IC chip; doing so may hinder performance/USIM Card recognition.NotchUSIM PINsThere are two USIM Card security codes: PIN & PIN2 ⿟PIN and PIN2 are set to 9999 by default. ⿟PIN/PIN2 can be changed (ZP.12-3).PIN4 to 8-digit code used to prevent unauthorized handset use. ⿟When PIN Authentication is ON (ZP.12-2), PIN entry is required each time handset is turned on (with USIM Card inserted).PIN2 Required to clear call times/costs or set maximum cost  (ZP.18-9).PIN Lock & Cancellation (PUK/PUK2)PIN Lock or PIN2 Lock is activated if PIN or PIN2 is incorrectly entered three times. Cancel PIN Lock or PIN2 Lock by entering the PIN Unblocking Key (PUK/PUK2) (ZP.12-3). ⿟For information on PUK/PUK2, contact SoftBank Mobile Customer Center, General Information (ZP.19-34).Note ⿟If PUK/PUK2 is incorrectly entered ten times, USIM Card is locked and handset is disabled. Write down PUK/PUK2. ⿟For procedures required to unlock USIM Card, contact SoftBank Mobile Customer Center, General Information (ZP.19-34).
1Getting Started1-6Parts & FunctionsHandset❷❸❹❺❻❼❽❶󱀔󱀕󱀖󱀗󱀓󱀘󱀚❾󱀙󱀛󱀜󱀝󱀞󱀟󱀓󱀡󱀥󱀦󱀠󱀢󱀣󱀤Using Earphone Microphone or Video Output CableConnect following accessories (A) and (B) to External Port.(A) Earphone Microphone or Video Output Cable(B) Stereo Earphone Conversion Cable<Operation>① Connect flat plug (A) to flat terminal (B)② Connect plug (B) to External Port ⿟ Do not press answer button on Earphone Microphone when connecting. Doing so may cause Earphone Microphone to malfunction. In that case, pull out Earphone Microphone, and connect again.External Port②①(B)(A)
1Getting Started1-7󰝟 Light Sensor・ Detects ambient light󰝠 Earpiece󰝡 Display/Touch Panel❹ AMail Key・ Open Messaging menu・ Execute Upper Left Softkey function  (ZP.ix)󰝣  TV Key・ Activate TV・ Execute Lower Left Softkey function  (ZP.ix)󰝤  Clear/Memo Key・ Delete characters・ Cancel menus・ Use Answer Phone󰝥 JSend Key・ Initiate or answer calls・ Toggle upper/lower case in text entry windows・ Use Voice Dial󰝦 G/Driving Mode Key・ Enter " "・ Access pictographs/symbols/Smileys/URLs in text entry windows・ Set/cancel Driving Mode󰝧 External Port・ Connect AC Charger (sold separately), Stereo Earphone Conversion Cable or other accessories here󱀓 Notification Light/Charging Indicator・ Flashes for incoming transmissions・ Lights in red for charging󱀔  Multi Selector・ Scroll up/down/left/right to navigate menus and text (ZP.ix)・  Select indicators/icons/S! Quick News・  Open Phone Book・  Open Incoming Call Logs・  Open Redial logs󱀕 SYahoo! Keitai Key・ Open Yahoo! Keitai top menu・  Execute Upper Right Softkey function  (ZP.ix)󱀖  Camera Key・ Activate Camera/Video Camera・  Execute Lower Right Softkey function  (ZP.ix)󱀗 LEnd/Escape & Power Key・ Power on/off (ZP.1-17)・ End calls・ Return to Standby󱀘 Keypad・ Enter phone number/text󱀙 H#/Symbol/Manner Key・ Enter "#"・ Toggle Manner Mode󱀚 wMULTI/Wi-Fi Switch Key・ Open TASK MENU・ Toggle Wi-Fi function on/off󱀛 Microphone󱀜 Strap Eyelet󱀝 Camera󱀞   Logo・ Place Logo over a reader/writer when using Osaifu-Keitai® (ZP.13-11)󱀟 Battery Cover・ Open Inner Cover and insert/remove USIM Card/Battery/microSD Card󱀠 Antenna󱀡 Photo light・ Lights/flashes during Camera use・ Use when shooting in dark places󱀢 Infrared Port・ Transfer data via Infrared󱀣 Speaker󱀤 Charging Terminals󱀥 TV Antenna󱀦 qSide Key・ Activate Camera/capture images [Handset Closed]・ Set/cancel Manner Mode・ Check missed calls/new messages [In Viewer Position]・ End function・ Set/cancel Display Lock
1Getting Started1-8Key Operations in StandbyPress or press and hold (more than one second) a key in Standby to execute the following.Key Operations FunctionsJShort Press Initiate a callLong Press Voice dialLShort Press —Long Press (2 + sec) Turn off powerShort Press Open Main MenuLong Press Activate/cancel KeyguardShort Press Play Answer PhoneLong Press Activate/cancel Answer PhoneShort Press Activate CameraLong Press Activate Video CameraShort Press Activate Digital TVLong Press Activate/cancel IC Card LockAShort Press Open Messaging MenuLong Press Open S! Mail Composition windowSShort Press Access Yahoo! KeitaiLong Press Open Yahoo! Keitai MenuwShort Press Open TASK MENULong Press Toggle Wi-Fi on/offShort Press Select indicators/icons/tickerLong Press Activate slideshowKey Operations FunctionsShort Press Open Phone Book search windowLong Press Open Phone Book entry windowShort Press Open Incoming Call LogsLong Press Open Received address logsShort Press Open Redial logsLong Press Open Sent address logsShort Press Enter "1"Long PressOpen Phone Book page "あ"Short Press Enter "2"Long PressOpen Phone Book page "か"Short Press Enter "3"Long PressOpen Phone Book page "さ"Short Press Enter "4"Long PressOpen Phone Book page "た"Short Press Enter "5"Long PressOpen Phone Book page "な"Short Press Enter "6"Long PressOpen Phone Book page "は"Short Press Enter "7"Long PressOpen Phone Book page "ま"Short Press Enter "8"Long PressOpen Phone Book page "や"Short Press Enter "9"Long PressOpen Phone Book page "ら"Short Press Enter "0"Long PressOpen Phone Book page "わ"
1Getting Started1-9Key Operations FunctionsGShort Press Enter " "Long Press Activate/Cancel Driving ModeHShort Press Enter "#"Long Press Activate/Cancel Manner ModeqShort Press Activate CameraLong Press Activate Camera
1Getting Started1-10 Display ⿟󱀘 - 󱀢 are  Status Indicators. Access functions from respective indicators (ZP.1-22).󰝄󰝟 Signal StrengthStrong  Moderate  Weak  Low Emission OFF Mode Active Out-of-Range  Display Indicators❶❷❸ ❼ ❾ 󱀔 󱀖 󱀘󱀙 󱀛 󱀝 󱀟 󱀡󱀚 󱀜 󱀞 󱀠❹❺❻ ❽ 󱀓 󱀕 󱀗 󱀢󰝄󰝠  Packet Transmission in Progress (PC)  Dial-up Connection Established on PC 3G/GSM Packet Transmitting  Operator (set for Select Operator) Out-of-Range/ 3G/GSM Packet Transmission Available*/ 3G/GSM Packet Transmission Unavailable*  *  Appears only while abroad󰝄󰝡 Wi-Fi On (Out-of-Range)/   Keitai Wi-Fi/Direct Access Available (In-Range/Transmitting)/   Direct Access Available (In-Range/Transmitting)󰝄󰝢  Secure Content  S! Addressbook Back-up Synchronizing  Auto Sync Settings Active󰝄󰝣 PC Site Browser Active Direct Browser Active Infrared Transmission IC Transmission USB Cable Connected Keyguard Active󰝄󰝤  Software Update (Notification/Updating/Result) Voice Mail (Blue)  Bluetooth® Device Connected (Black) Bluetooth® Power Save Mode󰝄󰝥microSD Card Inserted Reading/Writing Data Write-protected Unsupported UnusableUSB Cable (Not Included) Connected   microSD Mode  MTP ModeDuring Call During Video Call During Voice Call󰝄󰝦 Positioning New S! Quick News Information New S! Information Channel info
1Getting Started1-11󰝄󰝧 Unsent Message Unread Message Incoming Mail Memory Full󰝄󱀓Security Privacy Key Lock Active Personal Data Lock Active Key Pad Dial Lock Active IC Card Lock Active  Secret Mode and Secret Data Only Active  Key Pad Dial Lock, Secret Mode and Secret Data Only Active  Key Pad Dial Lock and Personal Data Lock Active  Secret Mode, Secret Data Only and IC Card Lock Active Privacy Key Lock and IC Card Lock Active Personal Data Lock and IC Card Lock Active  Key Pad Dial Lock and IC Card Lock Active  Key Pad Dial Lock, Secret Mode, Secret Data Only and IC Card Lock Active  Key Pad Dial Lock, Personal Data Lock and IC Card Lock Active󰝄󱀔 Manner Mode Active Manner Mode (set in User Mode) 󰝄󱀕S! Appli//  Active/Paused Auto Start Request Received//   Start Request Received while Active/Paused󰝄󱀖 One Function Active Multiple Functions Active Digital TV Active During Timer Recording// Recording TV Program/Paused// Music Playback/Paused󰝄󱀗Time󰝄󱀘Battery Level         (Red)󰝄󱀙(Red)  Alarm Set (Today)(Blue) Alarm Set (After Today)󰝄󱀚 Vibration Active (Incoming Call) Vibration Active (Incoming Message)  Vibration Active (Incoming Call/Message)󰝄󱀛 Incoming Call Ringtone Disabled Incoming Message Ringtone Disabled  Incoming Call/Message Ringtone Disabled󰝄󱀜 Driving Mode󰝄󱀝  Communication Mode set for USB Mode  microSD Mode set for USB Mode  MTP Mode set for USB Mode󰝄󱀞  Side Key Disabled when Handset Closed󰝄󱀟 Timer Lock at Close Active󰝄󱀠 Call Charge Reached Upper Limit󰝄 Back Light OFF View Blind ON Back Light OFF; View Blind ON󰝄󱀡~  Answer Phone Active (Number of Recorded Messages (Voice Calls))󰝄~  Answer Phone Active (Number of Recorded Messages (Video Calls))󰝄󱀢Weather Indicator (ZP.8-3)Note ⿟To show indicator description: Main Menu 4 Settings 4 Display Settings 4 Describe Icons 4  to highlight an indicator
1Getting Started1-12About BatteryBefore ChargingCharge battery before use or after a period of disuse  (AC Charger sold separately). ⿟Charging Time & Operating Time Estimates: ZP.19-26About Battery ⿟Clean handset, battery & charger with dry cotton swab. ⿟Replace battery if operating time shortens noticeably. ⿟Charge battery at least once every six months. ⿟Use a case when carrying battery separately.Charging ⿟Battery must be installed to charge it. ⿟It may take longer for charging when handset is on. ⿟Move charger away from TV/radio if interference occurs.Battery Time ⿟Using handset in the following conditions may shorten battery time.・ Extreme temperatures・ Handset/battery/AC Charger terminals are dirty.・ Weak signal/out-of-range・ Handset is left mid-operation (not in Standby)・ Playing Music Player, Wi-Fi is on, TV or S! Appli is active, etc. ⿟Extending battery time Example:・ Turn Back Light Time OFF or set a shorter time for Power Saver mode (ZP.18-5)・ Select OFF for Key Tone (ZP.18-3)When Battery Runs Out ⿟Unless a Call is in Progress A message appears and warning tone sounds for 10 seconds.  Handset power turns off automatically after one minute; press any key except q to cancel warning tone manually. Charge or replace battery.・ If Manner Mode is active, nothing sounds.・ To stop warning tone, press q while handset is closed.
1Getting Started1-13 ⿟During a Call A message appears and warning tone sounds via Earpiece or Speaker. After 20 seconds, call ends and handset shuts down in one minute. Charge or replace battery.Battery Strength Indicator ⿟Battery Strength indicator changes as remaining usage time decreases. Charge or replace battery when battery level is low (ZP.1-10) or a message appears on Display.Note ⿟Alternatively, check battery level from Main Menu 4 Settings 4 Phone Settings 4 Battery 4 Battery LevelLow battery warning messageappears. Charge or replacebattery immediately.OperatingVoltageBattery VoltageRemaining Strength (at 25°C) Operating TimeApprox. 70%Approx.20%Approx.10%Level 3 Level 2  Level 1  Level 0RedBattery Installation ⿟Always turn off handset power before removing Battery Cover and opening Inner Cover (ZP.xx-xx).Insert Battery1  Align battery contacts with handset pins.Remove Battery1 Lift battery out as shown.Note ⿟Lithium-ion batteries are valuable and recyclable resources.・ Recycle used lithium-ion battery at a shop displaying  the symbol shown to the right.・ To avoid fire or electric shock, do not: - Short-circuit battery - Disassemble battery
1Getting Started1-14Charging BatteryUse Desktop Holder and AC Charger (sold separately) to charge battery. ⿟Use only specified AC Charger.  ⿟Charging time: ZP.19-xx3241StopperCharging IndicatorExternal Port(Bottom side)Connection Port(Arrows down)Release TabsCharger ConnectorAC ChargerCharger BladesAC Outlet1 Connect AC Charger to Desktop HolderInsert Charger Connector (arrows down) into Connection Port.2 Extend Charger Blades, and plug AC Charger into AC Outlet3 Align External Port with Stopper, and push handset in the direction of arrow until it clicks.Charging Indicator illuminates and charging starts.When charging is complete, Charging Indicator goes out. ⿟When Charging Indicator flashes, remove handset from Desktop Holder and battery from handset then attach them again. ⿟Charge Sound is heard when charging starts/ends. When handset is turned off or in Manner Mode, nothing sounds.4 When charging is complete, remove handset from Desktop Holder and unplug AC Charger from AC OutletFold back Charger Blades after unplugging AC Charger.Squeeze Release Tabs and pull straight out to remove Charger Connector.
1Getting Started1-15 ■Desktop Holder StandExtend Stand to view videos in Viewer Position. ⿟Hold Desktop Holder when operating handset.Charging with AC Charger OnlyInsert Charger Connector (arrows up) into External Port. To remove, squeeze Release Tabs and pull straight out. ⿟Open/Close External Port Cap:  ZP.xx-xxNote ⿟Make sure not to get strap caught between handset and Desktop Holder. ⿟For details, read AC Charger instructions.Tip●TBDExtend completely.StandExternal Port CapArrowsRelease TabsHandset Power On/Off1 Press and hold LStart-up window appears and handset enters Standby. ⿟Enter PIN if PIN Authentication is ON  (ZP.12-2).2 Press L for 2+ secondsHandset shuts down. ⿟Do not turn on handset immediately  after turning off. Wait a few seconds. ■Initial SetupThe first time handset powers up and Initial setting window appears, select YES and set the following: (Each item can be set separately.)Date & Time* (ZP.18-9) Set date and timePhone Password  (ZP.12-2)Enter 9999, and enter new Phone Password (4-8 digits)Key Tone (ZP.18-3) Select ON or OFFFont Size (ZP.18-6)Set Display font size all at once* May be automatically setStandby
1Getting Started1-16 ■View Information MessagesAt time of purchase, information message is provided for your convenience. ⿟ to highlight an Event Indicator (ZP.1-24), then press  ⿟A 7 Incoming Mail 7 Received 7 Select a messageWidget appears in Standby after information message is viewed.Note ⿟If USIM not inserted After power-off Insert USIM appears, clean and properly re-insert USIM Card then restart handset. ⿟When handset is open, Display turns off after a period of inactivity.Retrieving Network InformationWhen  , A or S is pressed for the first time in Standby, handset initiates Network Information retrieval; press   to retrieve it. ⿟Update Network Information to use messaging, Internet, etc. ⿟Update Network Information manually: Main Menu 4 Settings 4 Connectivity 4 Retrieve NW Info 4 YESSet TipSettings   ●Change Wallpaper ●Add Calendar to Wallpaper ●Change Wallpaper Randomly (ZP.18-3) ●Change Start-up Window (ZP.18-4)Manner ModeMinding Mobile MannersPlease use your handset responsibly. Use these basic tips as a guide. Inappropriate handset use can be both dangerous and bothersome. Please take care not to disturb others when using your handset. Adjust handset use according to your surroundings. ⿟Turn it off in theaters, museums and other places where silence is the norm. ⿟Refrain from use in restaurants, lobbies, elevators, etc. ⿟Observe signs and instructions regarding handset use aboard trains, etc. ⿟Refrain from use that interrupts the flow of pedestrian or vehicle traffic.Manner-related FeaturesManner Mode  (ZRight)Press Manner key to mute handset tones and activate vibration for incoming transmissions.Vibration Mode  (ZP.18-2)Activate in public places, meetings, etc. for silent call/message alerts.Ringer Volume  (ZP.18-2) Mute call/message tones.Offline Mode (ZP.1-19) Suspend all handset transmissions.Answer Phone  (ZP.2-15)Use to handle incoming calls when inappropriate/unsafe to answer.Driving Mode  (ZP.1-19)While driving, send a voice message informing the caller that you cannot answer the call (Handset does not ring.).
1Getting Started1-17Activating Manner ModePress one key to mute handset tones and activate vibration for incoming transmissions. ⿟Manner Mode settings can be changed (ZP.18-7). ⿟When Manner Mode is active,   appears.1  In Standby, press and hold H ⿟To cancel: Press and hold H again ⿟To activate/cancel while handset is closed:  Press and hold Note ⿟Shutter click and incoming tone via Earphone (Level 1) sound even in Manner Mode. ⿟When activating Music Player or Digital TV in Manner Mode, confirmation appears asking whether to cancel Manner Mode. ⿟When Prefer manner mode is OFF (ZP.13-7), Alarm sounds even if Manner Mode is active.TipSettings   ●Set Manner Mode Type (ZP.18-7)Activating Offline ModeTemporarily suspend all handset transmissions; when active, all calls/messages and incoming information are blocked. ⿟When Offline Mode is active,   appears.Main Menu 4 Settings 4 Call Settings 4 Offline Mode1 YES ⿟To cancel: Follow the same steps.Note ⿟Offline Mode disables Bluetooth®/Wi-Fi/Infrared/IC transmissions. Bluetooth® handsfree devices cannot be used either.Activating Driving ModeHandset does not ring for incoming calls. Voice guidance informs the caller you are unavailable and handset records voice/video messages. ⿟When Driving Mode is active,   appears.1  In Standby, press and hold G ⿟Press and hold G again to cancel.Note ⿟When Answer Phone memory is full, incoming calls are rejected. ⿟Ringtone sounds through Earphone Microphone when connected.
1Getting Started1-18Handset MenusMain Menu1 In Standby, Main Menu appears. ⿟To change Main Menu theme:  [Set Menu] 7 Select a theme2   to highlight an icon 7 Selected function menu appears. ⿟To return to Standby: LNote ⿟Standby window returns after 15 seconds of inactivity in Main Menu.Main MenuStandbyLMain Menu IconsMessagingCreate new/view received messagesYahoo!(Yahoo! Keitai)Enjoy Mobile Net &  PC Site browsing…S! AppliDownload, set and use S! AppliNews/EntertainmentUse S! Quick News or E-booksCameraCapture images or record videosVideos/MusicPlay music, videos, etc.ToolsSet Alarm or save Calendar entries…Data FolderOpen files saved on handset/microSD CardWidget(Mobile Widget)Use Mobile WidgetTVView TV or record/timer-record programsPhoneAccess Phone Book, save contact information...SettingsAdjust/customize handset settings
1Getting Started1-19TipSettings   ●Change Display Color Scheme ●Change Main Menu Icons ●Change Main Menu Background (ZP.18-4)Menu NumbersUse keypad to select functions or menu items.Unnumbered Menu ItemsWhen numbers do not appear, select items as shown. ■Main MenuH to select Settings from Main Menu  ⿟Press   to show Account Details. To open Phone top menu, select Phone using When Menu Icons is Set to Basic or CustomizeMenus cannot be selected from Main Menu by keypad.Open menu items by entering specific number in Main Menu (Quick Open Menu: ZP.19-14). ■Top Menu Opened from Main Menu to select Display SettingsNumbered Menu ItemsPress key corresponding to menu number to select a menu.In Display Settings (from Settings Top Menu),   to select Menu Icons1234567890Example: Settings Top Menu
1Getting Started1-20Accessing Functions/Info from StandbySelect indicators/ticker in Standby to access functions and information. ■Available Items ⿟Event Indicator (ZP.1-24) ⿟Mobile Widget (ZP.7-2) ⿟S! Quick News (ZP.8-4) ⿟S! Information Channel/Weather (ZP.8-2) ⿟Shortcuts (ZP.1-25) ⿟Status Indicators (ZP.1-10)1  In Standby, Pointer ( ) appears. ⿟Press L or   to return to Standby (Pointer disappears).2  Use   to move pointer ( ) to an indicator, icon or ticker 7 [Select]Indicator, icon or ticker is selected. Function name appears. ⿟Press and hold   to move pointer ( ) continuously ⿟To cancel selection: L or 3 [Select]Function or information appears.When Widgets Do Not AppearPointer ( ) does not appear. After Step 1, use   to highlight an item 7 [Select] to show function or information ⿟ To show/hide widgets: L ■Using Pointer ( ) > In Standby,   7 S[Menu] 7 Select an item (See below)Item Operation/Descriptionto widgets listOpen Widget ListYahoo!JAPAN LoginOpen Yahoo! JAPAN log in windowStand-by DisplayChange Standby wallpaper >Select a folder 7 Select an image
1Getting Started1-21Standby Options & Event IndicatorsCheck various indicators and information in Standby. ⿟To access functions/information from indicators: ZP.1-22Event IndicatorsEvent Indicators appear for missed calls, messages, etc. ■EventsMissed calls Missed calls (ZP.2-13)New messageNew messages (ZP.14-11)Have Answer Ph Msg Recorded caller messages (ZP.2-15)Voice mail New Voice Mail (ZP.2-19)Had incoming call(s)If Missed Call Notification is active, indicator appears for calls missed while handset is off, out-of-range, engaged, etc. (ZP.2-19)New S! Info Channel S! Information Channel (received updates) (ZP.8-2)New Weather Weather Indicator (received updates) (ZP.8-3) ■Other Information ⿟Missed alarm (ZP.13-6) ⿟S! Appli startup notice (ZP.16-3) ⿟USB Mode setting (ZP.11-17) ⿟Missed location information request ⿟Auto location information notice (ZP.17-3) ⿟Timer (ZP.5-13) ⿟Content Key (ZP.10-5) ⿟Software Update result (ZP.19-13)Mobile Widget (Japanese)Paste various widgets to Standby to access information or tools from Standby. ⿟Mobile Widget: ZP.7-2 ⿟To show/hide widgets: LS! Quick News (Japanese)By default, S! Quick News appears at bottom of Display. ⿟S! Quick News: ZP.8-4 ⿟Show/hide S! Quick News: ZP.18-19
1Getting Started1-22ShortcutsAccess frequently used functions from Standby. ⿟Following shortcuts are set by default: Wi-Fi コンテンツ (Wi-Fi Contents)*新聞・雑誌をよむ (News/Magazines)*メニューリスト (Menu List)*各種手続き・料金 (Manage Account/Fees)*待ちうた (Machi-Uta®)**  Requires network connection. Available  in Japanese only.Adding Shortcuts ⿟Some functions are not available for shortcuts.1  Open a function, S[Menu] 7 Add shortcut icon 7 YES ■Scroll ShortcutsFive shortcuts appear at a time. To scroll more shortcuts, first press L to hide widgets, then press   and use   to scroll shortcuts.ShortcutsEditing/Deleting Shortcuts1  In Standby,   7   to move pointer 7 Highlight a shortcut2 S[Menu] 7 Select an item (See below)Item Operation/DescriptionEdit title  >Edit titleSort  >Select an item 7 Select a target 7 A[Finish] 7 YESDelete this  >YESDelete all  >YESNext Page
1Getting Started1-23Customizing User InterfaceCustomized ScreenDownload and set Customized Screen to personalize user interface, ringtone, etc., to a selected theme.Downloading Customized ScreenMain Menu 4 Data Folder 4 Customized Screen1 Customized Screen 7 YESList of websites appears.Select a website and follow onscreen instructions. ⿟To manage Customized Screen applications in Data Folder:  ZP.10-10Setting Customized Screen1  In Standby,   7 S[Customize] 7 Customized Screen2  Highlight a theme 7 A[Set] ⿟To toggle thumbnail and list:  [Change]3 YES ■Cancel Customized Screen >In Standby,  7 S 7 Release SettingsNote ⿟Customized Screen cannot be set when battery is low. ⿟Other functions are not available while switching. For some seconds after switching is complete, all calls/messages may be blocked. ⿟Alternatively, Main Menu 4 Settings 4 Customized Screen ⿟When Simple menu is active, Customized Screen settings are not reflected. To reflect settings, cancel Simple menu. ⿟When Customized Screen cannot be canceled, enter 6368## in Standby 7 Release Settings 7 YES
1Getting Started1-24Changing Display FontChange Display font. Fonts can also be downloaded.Downloading FontsMain Menu 4 Settings 4 Display Settings 4 Font1 Download Font 7 YESFollow onscreen instructions. ⿟For details on Font folder (Data Folder): ZP.10-10Note ⿟While Personal Data Lock is set, fonts cannot be downloaded.Changing FontMain Menu 4 Settings 4 Display Settings 4 Font1  Select a folder 7 Highlight a font 7 A[Set]Private MenuSave frequently used functions in Private Menu. ⿟Up to 12 items can be saved. ⿟Change preset functions as needed.Opening Private Menu1  In Standby,   7 [Private]Private Menu appears. ⿟To return to Main Menu:  [Normal]2  Select a menu ■Change Private Menu Background >After Step1, S[Set] 7 S[Menu] 7 Change BG image 7 Select a folder 7 Select an imagePrivate Menu Window
1Getting Started1-25Customizing Private Menu 1 In Standby,   7 [Private] 7 S[Set]2 Highlight a target 7 S[Menu] 7 Add to menu3  Select an item ■Cancel Functions >In Step 2, (highlight a function 7) S[Menu] 7 Release this or Release all 7 YES ■Reset Private Menu >In Step 2, S[Menu] 7 Reset menu 7 YESAdding Shortcuts1  In Standby,   7 [Private] 7 S[Set]2 S[Menu] 7 Add shortcut icon 7 YESNote ⿟Alternatively, open Private Menu setting window from  Main Menu 4 Settings 4 Display Settings 4 Private MenuPrivate Menu Setting WindowSimple MenuActivate Simple menu to limit menu options to basic ones. ⿟Handset is limited to basic operations (ZP.1-30).Normal Mode WindowSimple Menu WindowA
1Getting Started1-26Activating Simple Menu1  In Standby,   7 A[Simple] 7 YES2 YES or NO ⿟Select YES to set all items in Font Size (ZP.18-6) to Large. ⿟To open Simple menu:   in Standby. ■Cancel Simple Menu >In Standby,   7 A[Normal] 7 YESNote ⿟Turning off the power does not cancel Simple menu. ⿟Widgets and S! Quick News do not appear in Standby while Simple menu is active. Customized Screen setting is canceled.
1Getting Started1-27Simple MenuSimple Menu PageVoice CallOutgoing Log 2-13Incoming Log 2-13Phone Book 4-6Create New Phone Book 4-3Answer Phone 2-15Account Details 1-34MessagingIncoming Mail 14-16Create New 14-4Retrieve New 14-15Drafts 14-16Sent Messages 14-16Create New SMS 14-7Yahoo! KeitaiYahoo! Keitai 15-2Bookmarks 15-8Saved Pages 15-8Enter URL 15-4Simple Menu PageCameraTake Pictures 6-6Shoot Videos 6-7See Pictures 6-12Watch Videos 6-12TVWatch TV 5-5Timer Recording 5-13Channel Setting 5-4ToolsData Folder 10-2Alarms 13-6Calendar 13-2Calculator 13-8Notepad 13-8Receive via Infrared 11-2Simple Menu PageSettingsRingtones/Volume 1-1818-2Screen/Fonts18-3to18-6Call Time & Cost 18-9Date & Time 18-9Security12-213-1219-12Call Settings2-17to2-21
1Getting Started1-28Using Videos/MusicDownload videos, music, newspapers or magazines from websites. Play back downloaded files from Videos/Music menu. ⿟Subscription to Keitai Wi-Fi service may be required for some content. ⿟Make sure to check information before using sites.Main Menu 4 Videos/Music1  Select an itemFollow onscreen instructions.Open Videos folder  (ZP.10-13)Activate Music Player  (ZP.9-6)Activate Digital Media Viewer (ZP.8-6)Access My SoftBank for  Keitai Wi-Fi subscriptionOpen Wi-Fi setting window  (ZP.11-11)Connect to respective sitesMenu Item UpdateConfirmation may appear when Videos/Music menu opens. Select YES to update. If NO is selected, confirmation keeps appearing.Note ⿟Alternatively, Main Menu 4 Settings 4 Phone Settings 4 Videos/Music Updates
1Getting Started1-29PasswordsPhone Password, Center Access Code and Security Code are needed for handset use.Phone Password<Default> 99994 to 8-digit number required to use/change some handset functions. ⿟Enter number within 15 seconds. ⿟_ appears for each digit entered. ⿟Phone Password can be changed on handset (ZP.12-2).Center Access Code4-digit number specified at initial subscription; required to access Voice Mail via landlines or subscribe to fee-based information. ⿟Do not attempt to change Center Access Code. For details, contact SoftBank Mobile Customer Center, General Information (ZP.19-34).Security Code4-digit number specified at initial subscription, required to restrict handset services (ZP.2-20). ⿟Enter number within 15 seconds. ⿟If entered incorrectly three times, Security Code settings lock; Security Code & Center Access Code must be changed. Reach SoftBank Mobile Customer Center, General Information (ZP.19-34) for details. ⿟Security Code can be changed on handset (ZP.2-21).Note ⿟Write down Phone Password, Center Access Code and Security Code. Do not reveal Phone Password, Center Access Code and Security Code. SoftBank is not liable for misuse or damages. ⿟For details, contact SoftBank Mobile Customer Center, General Information (ZP.19-34).
1Getting Started1-30Multi TaskActivate up to three functions from four different groups at the same time.Group Function󰝄󰝟Messaging Group Messaging󰝄󰝠Yahoo! Keitai/S! Appli Group Yahoo! Keitai/S! Appli/News/Entertainment󰝄󰝡Tools Group Camera/Tools/Data Folder/TV/Phone/ Mobile Widget󰝄󰝢Settings Group Settings ⿟[▼] appears above the icons of an active group. ⿟ appears for single function in use;   for multiple functions in use.Note ⿟Transmission fees apply for calls/packet transmissions while multitasking.󰝟󰝡󰝠󰝢Tip●Other Functions while Watching TV (ZP.5-8)●Background Music (ZP.9-7)Activating Another FunctionActivate another function from a different group. Multi Task is unavailable when Simple menu is active.1 (MULTI) 7 Open Menu 7 Select a functionNote ⿟If another function is selected from same group, confirmation appears. Select YES to cancel current function and start a new function.Ending Current Functions1 L ■End All Active Functions >(MULTI) 7 S[] 7 YESTASK MENU Window
1Getting Started1-31View BlindActivate View Blind to protect Display from prying eyes. Main Menu 4 Settings 4 Display Settings 4 View Blind1 ON2  Select a level ⿟Set level 1-3 (Level 3 is the highest level).Note ⿟Alternatively, press and hold   to activate/cancel. Previously selected level takes priority. ⿟View Blind is not activated/deactivated when: In Standby (Normal Position only); S! Appli is active; Privacy key Lock is active; All Reset is active; phone number is being entered.My NumberConfirm handset phone number in Account Details (ZP.4-12). Also confirm data saved in Account Details: name, mail address, etc.1  In Standby,   7 Account Details appears.
1Getting Started1-32
22-1CallMaking/Answering Voice Calls ............................. 2-2Making Voice Calls .....................................................................2-2Outgoing Call Functions .............................................................2-3Emergency Calls (110, 119, 118) ................................................2-4Answering Voice Calls .................................................................2-5Incoming Call Functions ..............................................................2-5Making Voice Clear (Shikkari Talk) ...............................................2-5Making/Answering Video Calls ............................. 2-6Note ..........................................................................................2-6Video Call Window .....................................................................2-6Making Video Calls .....................................................................2-7Answering Video Calls ................................................................2-8International Calls ................................................ 2-9Calling Abroad from Japan ..........................................................2-9Calling while Abroad ..................................................................2-9Global Roaming Settings ..........................................................2-10Engaged Call Functions ...................................... 2-11Operations Available during a Voice Call ...................................2-11Operations Available during a Video Call ...................................2-12Call Log ............................................................... 2-13Viewing Call Logs .....................................................................2-13Making Calls from Call Log .......................................................2-14Functions Available from Call Log .............................................2-14Answer Phone/Call Data ..................................... 2-15Answer Phone ..........................................................................2-15Call Data ..................................................................................2-16Answer Phone/Call Data Functions ...........................................2-16Optional Services ............................................... 2-17Overview ..................................................................................2-17Call Forwarding ........................................................................2-17Voice Mail ................................................................................2-18Call Waiting..............................................................................2-20Call Barring ..............................................................................2-20Caller ID ...................................................................................2-21
Call22-2Making/Answering Voice CallsMaking Voice CallsBefore Calling ⿟Confirm signal strength (ZP.1-10) ⿟If any of these indicators appear:           7Calls cannot be made (ZP.1-10, P.1-11, P.19-12)1 Enter a phone number ⿟Include area code for all numbers.2 Confirm the number, then J ⿟To adjust volume:   or 3 L to end callCall Time appears.Correcting MisentriesUse   to place cursor at digit to delete, then  .Press and hold   to delete the digit and all digits to the right of cursor.Note ⿟Do not cover antenna area (ZP.1-6) with hand or sticker; may weaken signal strength and cause calls/transmissions to be unavailable. ⿟Calls cannot be made in Horizontal Open Position except when Earphone Microphone is connected.Tip●Operations Available during a Voice Call (ZP.2-11) ●Making Calls from Call Log (ZP.2-14) ●Saving Entered Numbers to Phone Book (ZP.4-5) ●Making Calls from Phone Book (ZP.4-6)Settings   ●Call Time & Call Cost (ZP.18-9) ●Set Handset Response when Closed during Call (ZP.18-10)
Call22-3Outgoing Call FunctionsShowing/Hiding Caller ID >Enter number 7 S[Menu] 7 Notify caller ID 7 OFF or ON ⿟To cancel setting: S[Menu] 7 Notify caller ID 7 Cancel prefix ⿟Setting Caller ID on/off (Caller ID: ZP.2-21)Adding Prefix to Phone Number ■Save Prefix >Main Menu  Settings  Call Settings  Prefix  Highlight <Not Recorded>  A[Edit]  Enter a name  Enter a prefix number ⿟Up to seven entries can be saved. ⿟To check entries: Select a saved prefix. ⿟To delete entries: Highlight a prefix 7 S[Menu] 7 Delete this or Delete all (7 For Delete all, enter Phone Password) 7 YES ■Make Calls Using Prefix >Enter a number 7 S[Menu] 7 Prefix numbers 7 Select an entry 7 Voice Calls: J / Video Calls: A[V. Call] ⿟Alternatively, in detail window of Phone Book, Redial, Outgoing Call Logs or Incoming Call Logs, S[Menu] 7 Prefix numbers 7 Select an entry 7 Voice Calls: J / Video Calls: A[V. Call]Example: Save "186" and "184" as prefixes, and add them to phone numbers to show/hide your caller ID when making calls.Sending Touch-tone SignalsSend touch-tone signals for services such as reserving tickets, checking bank balance, etc. Save number strings to be sent as a touch-tone signal. Use P (pause) to separate numbers when saving. ■Save Pause Dial >Main Menu  Settings  Phone Settings  Pause Dial  A[Edit] 7 Enter a number string ⿟To enter a pause (p): Press and hold G ⿟To delete: In Pause Dial window, S[Menu] 7 Delete 7 YES ■Send Pause Dial >Main Menu  Settings  Phone Settings  Pause Dial  [Send]  Enter a phone number  J  Once line is connected, press  [Send] ⿟Number string is sent each time  [Send] is pressed. ⿟To send all number strings at one time: Once line is connected, press and hold   7 Send at one time
Call22-4Emergency Calls (110, 119, 118)Call 110 (Police), 119 (Fire & Ambulance) or 118 (Coast Guard) even when some handset restrictions are active.Calls Cannot be Made in Following Cases: ⿟When Set Max Cost Limit is ON and charge limit is reached ⿟In PIN/PIN2, PUK/PUK2 entry windowEmergency Positioning RequestWhen an emergency call is made from a mobile phone, location is reported to first response agencies such as the police. ⿟Location information may be inaccurate due to location or signal conditions. Describe location or nearby landmarks. ⿟Base Station Positioning System is accurate within 100 meters to 10 kilometers. Location information from distant base stations may be inaccurate. ⿟Function available where first response agencies have completed system installation. ⿟Dialing 184 before 110, 119 or 118, cancels location report. However, first responders may obtain location information for immediate and serious threats to life. ⿟Not available for international roaming. ⿟Requires no separate subscription or transmission fees.
Call22-5Answering Voice CallsWhen a Call Arrives…Handset rings; Notification Light flashes.If Caller ID is sent, number appears in  Internal Display and External Display;  if saved in Phone Book, caller's name appears.When an International call arrives,   appears at upper left of caller's phone number.1 J to talk ⿟To adjust volume:   or 2 L to end callCall Time appears. ■Adjust Ringer Volume >While handset is ringing,  ⿟Volume adjustment is disabled in following cases:・ During Manner Mode (ZP.1-18)・ While Ringer Volume is set to Escalating Tone (ZP.18-2)Note ⿟When Caller ID is not sent, Withheld appears. ⿟Calls cannot be received in Horizontal Open Position except when Earphone Microphone is connected.Tip●Operations Available during a Voice Call (ZP.2-11)●Rejecting Unknown Callers ●Rejecting Calls without Caller ID (ZP.12-13)Settings   ●Change Answer Setting ●Answer Calls by Opening Handset (ZP.18-8)Incoming Call FunctionsFollowing operations are available for incoming calls.Place Calls on Hold >LAnswer Phone  >A / Call Rejection  >S[Menu] 7 Call Rejection ⿟Rejecting Unknown Callers/Rejecting Calls without Caller ID (ZP.12-13)Call Forwarding >S[Menu] 7 Call Forwarding ⿟Activate Call Forwarding (ZP.2-17) beforehand to forward incoming calls to a preset number.  If Call Forwarding is not active, call is rejected.Making Voice Clear (Shikkari Talk)<Default> ONMake other party's voice clear according to surrounding noise.Main Menu  Settings  Call Settings  Shikkari Talk1 ON or OFF
Call22-6Making/Answering Video CallsExchange video/sound with video call-compatible mobiles. ⿟Send Alternative Picture (still image) or video Image via Camera.Note ⿟Only available within 3G network coverage. ⿟942P is 3G-324M compliant; calls connected via different systems may be disconnected (charges apply). ⿟Increasing Speaker volume may cause interference. Decrease volume or use earphone. ⿟Handset may become warm during Video Call. This is not malfunction. ⿟When incoming/outgoing sound or image fails, try calling again. ⿟While charging battery or recording TV programs, Outgoing Image cannot be switched from Alternative Image to Video Image.Video Call WindowExample: Outgoing Video Call by Default ⿟Image display changes depending on settings.Call TimeVideo Call IndicatorIncoming ImageOutgoing Image (Alternative Image/Video Image)Indicators :  Incoming/Outgoing Sound OK  (Gray): Incoming/Outgoing Sound NG :  Incoming/Outgoing Image OK  (Gray): Incoming/Outgoing Image NG : Video ON : Alternative Image ON : Speaker ON : AV output : During Bluetooth® handsfree call : Close-up : Landscape : Night mode
Call22-7Making Video CallsBefore Calling ⿟Confirm signal strength (ZP.1-10) ⿟If any of these indicators appear:          7 Video Calls cannot be made (ZP.1-10, P.1-11, P.19-12)1 Enter a phone number2 Confirm the number, then A[V. Call]When answered, outgoing and incoming images appear; other party's voice sounds via Speaker. ⿟To adjust volume:   or 3 L to end callNote ⿟Other party's voice sounds via Earpiece in Manner Mode; activate Speaker (ZP.2-12).Tip●Outgoing Call Functions (ZP.2-3)●Operations Available during a Video Call (ZP.2-12)●Making Calls from Call Log (ZP.2-14) ●Other Ways to Add New Entries (ZP.4-5) ●Making Calls from Phone Book (ZP.4-6)Settings   ●Change Outgoing Image ●Switch to Voice Call when Video Call Fails (ZP.18-13)
Call22-8Answering Video CallsWhen a Video Call Arrives…Handset rings; Notification Light flashes.If Caller ID is sent, number appears in Internal Display and External Display; if saved in Phone Book, caller's name appears.When an International call arrives,   appears at upper left of caller's phone number.1 JAlternative Image is sent. ⿟To send Video Image:  [image]2 L to end callNote ⿟Other party's voice sounds via Earpiece in Manner Mode; activate Speaker (ZP.2-12).Tip●Adjust Ringer Volume ●Incoming Call Functions (ZP.2-5)●Operations Available during a Video Call (ZP.2-12).
Call22-9International CallsCalling Abroad from Japan ⿟Application not required. For details, go to: http://mb.softbank.jp/en/global_services/call/1  Enter a phone number2 S[Menu] 7 Int'l dial assistCountry/region code list appears.3  Select a country/region4  Voice CallsJ  Video CallsA[V. Call] ■Enter Country/Region Code Directly > 7 Press and hold   to display + (IDD Prefix) 7 Enter a country/region code 7 Enter a number (omit first 0) 7 Voice Calls: J / Video Calls: A[V. Call] ⿟Do not omit leading 0 to call Italy (country code: 39).Calling while Abroad ⿟May require application to Global Roaming Service. For details, go to:http://mb.softbank.jp/en/global_services/global_roaming/Example: When Roaming Dial Assistant is ON ⿟Roaming Dial Assistant (ZP.2-10) is set to ON and Japan by default.1  Voice CallsEnter a phone number 7 J  Video CallsEnter a phone number 7 A[V. Call]2  Select an item (See below)Item Operation/DescriptionCall to Japan* Call Japan Call to set code*Call a country/region set for Roaming Dial AssistantAs is Call Manually enter number to callSelect when calling within the country/region.* First 0 is replaced by IDD Prefix and country/region code (e.g. +81). (When calling Italy, +39 is added before first 0.) ⿟Confirmation window appears for the first time. Select NO to set Roaming Dial Assistant to OFF.Note ⿟IDD Prefix and country/region code can be manually entered in Step 1. Alternatively, save IDD Prefix and country/region code in Phone Book entries.
Call22-10Global Roaming SettingsFrom Main Menu  Settings  International Call ■International Call Settings >Int'l Dial Assist 7 Select an item (See below)Item Operation/DescriptionRoaming Dial AssistantReplace IDD Prefix with + >ON or OFF (7 For ON, select a country/region)Country/Area CodeSave up to 27 country/region codes >Highlight <Not Recorded> 7 A[Edit] 7 Enter a country/region name 7 Enter a country/region code ⿟To view an entry: Select a saved country/region name ⿟To delete: Highlight a country/region name 7 S[Menu] 7 Delete this or Delete all (7 For Delete all, enter Phone Password) 7 YESIDD Prefix Edit IDD Prefix. IDD Prefix is set to 0046010 by default >S[Menu] 7 Edit 7 Edit IDD Prefix  ■Network Mode<Default> Automatically >Select Network 7 Select an item (See below)Item Operation/DescriptionAutomaticallyHandset automatically selects 3G network in Japan, and available network (3G or GSM) when abroad.Manually  >Select an item・ 3G/GSM: 3G/GSM service area in Japan or abroad.Handset selects an available network automatically.・ 3G: 3G service area in Japan or abroad・ GSM: GSM service area abroad. Unavailable in Japan ⿟Automatically is recommended. ■Select Operator<Default> Auto >Select Operator 7 Select an item (See below)Item Operation/DescriptionAuto Select an operator automaticallyManual Select an operator manually >Select an operator ⿟Operators with X are not available. ⿟To show operator list: A[Update]Network  Re-searchSearch available networks ⿟When Auto is set, handset selects an available operator automatically. When Manual is set, operator list appears.
Call22-11 ■Operator Priority for Automatic Search >PLMN Setting 7 S[Menu] 7 Select an item (See below)Item Operation/DescriptionAdd your networkSave currently connected operator >A[Finish] 7 YESAdd from list  >Select an operator 7 [Set] 7 Select a network type 7 A[Finish] 7 YES ⿟To search operators by country/region: A[Search] 7 Select a country/region (To search again in country/region list: A[Search] 7 Enter a country/region name)Direct input Save unlisted operators by entering country/region code and operator code >Enter country/region code (3 digits) and operator code (2 to 3 digits) 7 Select a network type 7 A[Finish] 7 YESChange priority >Select a priority 7 A[Finish] 7 YESDelete this/Delete all >YES 7 A[Finish] 7 YES ■View Operator Name in Standby<Default> OFF >Operator Name 7 ON or OFF ⿟When ON is set, Clock Position is set to Pattern 1 (ZP.18-5).Engaged Call FunctionsOperations Available during a Voice CallAdjust Volume  > /  ⿟Adjust volume within two seconds. ⿟Adjusted volume is retained even after calls end or handset is turned off.Place Call on Hold >[Hold] ⿟To resume call: J2Speaker ON/OFF1Toggle Speaker or Earpiece ⿟JRecord  ConversationRecord for about three minutes per call >Press and hold   or A[Rec] ⿟To end recording:  [Stop],   or press and hold  ⿟To play back recorded data: ZP.2-16Toggle Manner Mode >Press and hold HToggle Handset/Bluetooth®Toggle handset or Bluetooth® device >Press and hold J21  Normal Position only2   Operation may be disabled or call may be put on hold in Horizontal Open Position.
Call22-12Operations Available during a Video CallAdjust Volume  > /  ⿟Adjust volume within two seconds. ⿟Adjusted volume is retained even after calls end or handset is turned off.Place Call on Hold >[Hold] ⿟To resume call: J2Speaker ON/OFF1Toggle Speaker or Earpiece ⿟JRecord ConversationRecord up to five calls for about 20 seconds each >Press and hold  ⿟To end recording:  [Stop] or press and hold  ⿟To play back recorded data: ZP.2-16Video/Alternative ImageToggle Video Image and Alternative Image >[image/Subst.]Toggle Image Sizes >[Change]Zoom Adjust zoom level for Video Image to be sent > (zoom in) or   (zoom out)Toggle Manner Mode >Press and hold HToggle Handset/ Bluetooth®Toggle handset or Bluetooth® device >S[Menu] 7 Talk on BT/Phone 7 Bluetooth or PhoneBacklightSetting >S[Menu] 7 Back light 7 Constant light or 15 seconds lightVideo CallSetting >S[Menu] 7 V. Call settings 7 Follow the steps for selected item (ZP.18-13)LCD AI Activate/deactivate auto image compensation >S[Menu] 7 LCD AI 7 ON or OFFAccount Details >S[Menu] 7 Account detailsKey Guide  >S[Menu] 7 Key guide1  Normal Position only2   Operation may be disabled or call may be put on hold in Horizontal Open Position.
Call22-13Call LogIncoming and outgoing call records appear here. Use these records to call back.Redial Up to 30 outgoing call records (Voice and Video) are saved. Older records of same number are deleted.Outgoing Call LogsUp to 30 outgoing call records (Voice and Video) and up to 30 outgoing transmission records (64K data and packet transmission) are saved. Older records of same number are also retained.Incoming Call LogsUp to 30 incoming call records (Voice and Video) and up to 30 incoming transmission records (64K data transmission) are saved. Older records of same number are also retained.Indicators for Redial/Outgoing Call Logs/Incoming Call Logs  Dialed/received Voice Calls* Missed Voice Calls  Dialed/received Video Calls* Missed Video Calls   New messages recorded on Answer Phone   Dialed/received international Voice Calls*  Missed international Voice Calls   Dialed/received international Video Calls*  Missed international Video Calls*   Calls received while handset is off, out-of-range, engaged, etc. (ZP.2-19)   Dialed calls of 64K data transmission   Received calls of 64K data transmission*  Missed calls of 64K data transmission   Dialed calls of packet transmission   Received calls of 64K data/packet transmission when no external device is connected* Unchecked calls are highlighted.Viewing Call Logs1  Redial  Outgoing Call Logs 7 Phone 7 Call Log 7 Outgoing Call Logs   Incoming Call LogsRecords appear. ⿟To show Received/Sent address logs: [Change] ■View Missed Calls >Main Menu  Phone  Call Log  Incoming Call Logs  Missed Calls ⿟Unknown Calls appears in Call Log for unchecked calls.Note ⿟Newest record appears at top of list. Names appear if saved in Phone Book. ⿟Call Log records remain even if handset is turned off. ⿟When the maximum number of records are saved, oldest is deleted first. ⿟Alternatively, view Incoming Call Logs from Main Menu  Phone  Call Log  Incoming Call Logs  All CallsRedial
Call22-14Making Calls from Call Log1  Open Call Logs (ZP.2-13)2  Voice CallsHighlight a phone number or name 7 J  Video CallsHighlight a phone number or name 7 A[V. Call]  International CallsSelect a phone number or name 7 S[Menu] 7 Int'l dial assist 7 Select a country/region 7 Voice Calls: J/Video Calls: A[V. Call]Functions Available from Call LogHighlight a call record and press S[Menu]. ⿟Available functions vary by selected log/record.Item Operation/DescriptionNotify caller IDNotify or withhold your Caller ID (ZP.2-3)Prefix numbersAdd a prefix to phone number before dialing >Select an entry 7 JInt’l dial assistAdd international dialing prefix >Select a country/region 7 JCharacter size Toggle font sizesAdd to  Phone BookSave number to Phone Book (ZP.4-5)Ring time1Show ring time (missed calls)Add shortcut iconCreate a shortcut (ZP.1-25)Compose  messageCreate a message(ZFrom Step 4 on P.14-4)Compose  SMS2Create SMS(ZFrom Step 4 on P.14-7)Received address/ Sent addressShow Received/Sent address logDelete this/ Delete selected/Delete all >Delete record(s) in selected list1  Available only for Incoming Call Logs2  Message can be sent to SoftBank handsets only
Call22-15Answer Phone/Call DataAnswer PhoneRecord up to five voice messages or up to two video messages (up to 20 seconds per message) on handset. ⿟When Answer Phone is active,   –   (Voice Call) or   –  (Video Call) appears in Standby. ⿟Unavailable when: handset is off or in Offline Mode;   appears. Use Voice Mail (ZP.2-18).Activating/Canceling Answer Phone<Default> OFF1  Press and hold  ⿟To toggle settings, repeat operation. ■Redirect a Call to Answer Phone >A[Ans. Ph] or Note ⿟Alternatively, activate/cancel from Main Menu  Tools  Sound Recorders  Answer Phone Setting  ON or OFF ⿟When full, new messages cannot be recorded even if Answer Phone is activated. Delete old messages. ⿟While Manner Mode (set for User Mode) is active, Answer Phone setting for User Mode (ZP.18-7) is prioritized.Playing MessagesWhen a new message is recorded,Event Indicator appears (ZP.1-24) in Standby.1  Select indicator2  Select a messagePlayback starts.After playback ends, indicator disappears.Note ⿟Alternatively, press   in Standby (for Voice Call messages) or Main Menu  Tools  Sound Recorders  Voice Call Data or Video Call Data  Select a recording
Call22-16Call Data ⿟Record one Voice Call (up to three minutes). ⿟Record up to five Video Calls (up to 20 seconds per message).Recording Calls1  During a call, press and hold Recording starts.2  To end recording,  [Stop] or press and hold Note ⿟Alternatively, record a Voice Call by following the steps: A[Rec] to start and   to endChecking Call DataMain Menu  Tools  Sound Recorders1  Voice CallsVoice Call Data 7 Call Data2  Video CallsVideo Call Data 7 Select a recordingPlayback starts.Answer Phone/Call Data FunctionsFrom Main Menu  Tools  Sound Recorders ■Select Answer Message/Set Ring Time >Answer Phone Setting 7 ON 7 Select an outgoing message 7 Enter ring time ⿟When Answer Phone and an Optional Service (Voice Mail or Call Forwarding) are both active, function with shorter ring time takes priority.  For example, if Answer Phone ring time is 18 seconds and Optional Service is 20 seconds, Answer Phone responds first (Priority may change due to signal conditions.). ⿟Regardless of priority setting, Call Forwarding or Voice Mail takes priority when Answer Phone has reached maximum number of messages. ■Delete Recorded Call Data >Voice Call Data or Video Call Data 7 (Highlight an item) 7 S[Menu] 7 Erase this, Erase rec. msg., Erase Call Data* or Erase all 7 YES* Video Call Data only
Call22-17Optional ServicesOverview ⿟For details, visit SOFTBANK MOBILE Corp. Website (http://www.softbank.jp).Call Forwarding(ZP.2-17)Forward unanswerable calls to a preset number when handset is off, out-of-range, etc.Voice Mail(ZP.2-18)Unanswered calls are forwarded to Voice Mail Center as set or when handset is off, out-of-range, engaged, etc. ⿟Missed Call Notification (ZP.2-19)Call Waiting*(ZP.2-20)Place the current call on hold and answer a second, or alternate between calls.Call Barring (ZP.2-20)Restrict incoming/outgoing Voice Calls/Video Calls and SMS messages.Caller ID (ZP.2-21) Show or hide your number when calling.* Separate subscription required.Call Forwarding ⿟Call Forwarding and Voice Mail cannot be set simultaneously. ⿟When forwarding Video Calls, set a destination phone that supports 3G-324M standard video calls. If not, Video Calls are not forwarded.Activating Call ForwardingMain Menu  Settings  Call Settings  Voice Mail/Call Fwding  Call Forwarding ON1  Select a type2  Enter a destination phone number ⿟ to select number from Phone Book.3  Select an item (See below)Item Operation/DescriptionRinger ON Forward missed calls >Select a ring time 7 YESRinger OFF Forward all calls without ringing/vibrating >YES ■Check Call Forwarding Status > Main Menu  Settings  Call Settings  Voice Mail/Call Fwding  Get Status
Call22-18 ■Cancel Call Forwarding > Main Menu  Settings  Call Settings  Voice Mail/Call Fwding  Deactivate All  YESNote ⿟Toll free numbers and international call numbers cannot be saved as a destination number. ⿟When using Call Forwarding together with Answer Phone, the function with shorter ring time takes priority (Priority may change due to signal conditions.). ⿟When Ringer ON is set, following operations are available while handset is ringing (within ring time):・ To answer call: J・ To forward call: S[Menu] 7 Call ForwardingVoice Mail ⿟Calls are forwarded to Voice Mail Center via Call Forwarding function; Call Forwarding and Voice Mail cannot be set simultaneously. ⿟Voice Mail is not available for Video Calls.Activating Voice MailMain Menu  Settings  Call Settings  Voice Mail/Call Fwding  Voice Mail ON1  Select an item (See below)Item Operation/DescriptionRinger ON Forward missed calls >Select a ring time 7 YESRinger OFF Forward all calls without ringing/vibrating >YES ■Check Voice Mail Status >Main Menu  Settings  Call Settings  Voice Mail/Call Fwding  Get Status ■Cancel Voice Mail >Main Menu  Settings  Call Settings  Voice Mail/Call Fwding  Deactivate All  YES
Call22-19Note ⿟When using Voice Mail together with Answer Phone, the function with shorter ring time takes priority (Priority may change due to signal conditions.). ⿟When Ringer ON is set, following operations are available while handset is ringing (within ring time):・ To answer call: J・ To forward call: S[Menu] 7 Call ForwardingChecking Voice Mail MessagesEvent Indicator (ZP.1-24) and   appear in Standby when new messages are recorded.1   7 Select indicator 7 YES ⿟Follow voice guidance.Indicator and   disappear after messages are checked. ■View DetailsView callers' phone numbers and date/time Voice Mail messages were left before playing messages. ⿟Activate Missed Call Notification beforehand (ZRight). ⿟ 7 Voice Mail Notif. 7 [ ] ■Delete   Indicator > Main Menu  Settings  Call Settings  Voice Mail/Call Fwding  Delete Voice Mail Icon  YESNote ⿟Alternatively, follow these steps to check Voice Mail:  Main Menu  Settings  Call Settings  Voice Mail/Call Fwding  Listen to Voice Mail  YESMissed Call NotificationWhen Missed Call Notification function is active, Event Indicator appears for calls missed while handset was off, out-of range, engaged etc. ⿟Available only when Voice Mail is active.Main Menu  Settings  Call Settings  Missed Call Notifi.1 YESHandset connects to the Network. ⿟Follow voice guidance.When Calls are Received while Missed Call Notification is Active…Event Indicator appears for missed calls when handset is turned on or comes into range. Select indicator to view Missed Calls. ⿟Voice mail indicator appears when Voice Mail messages are recorded (ZLeft).
Call22-20Call WaitingActivating/Canceling Call WaitingMain Menu  Settings  Call Settings  Call Waiting1 Activate or Deactivate 7 YESCurrent status appears. ■Check Call Waiting Status >Main Menu  Settings  Call Settings  Call Waiting  Get StatusAnswering Second Call1  When tone sounds, J ⿟Press J to alternate between calls. ⿟Press L to disconnect active call. ⿟When the party hangs up, active call ends. ⿟Press J to re-engage the party on hold. ⿟When a second call comes in while first call is on hold, hold status is canceled and first call resumes. ■Reject Second Call >When tone sounds, S[Menu] 7 Call RejectionNote ⿟When Voice Mail or Call Forwarding is set to Ringer ON while Call Waiting is active, unanswered calls are transferred to Voice Mail Center or the forwarding number. ⿟When Voice Mail or Call Forwarding is set to Ringer OFF, Call Waiting is disabled.Call Barring ⿟Bar All Outgoing and Bar All Incoming are not available when Call Forwarding or Voice Mail is active (Call Forwarding or Voice Mail takes priority). ⿟Security Code is required (ZP.1-32).Activating/Deactivating Call BarringMain Menu  Settings  Call Settings  Call Barring1  Select an item (See below)Item Operation/DescriptionBar All Outgoing Restrict all non-emergency callsBar All Int'l Allow only domestic callsBar Int'l Restrict all international calls except to JapanBar All IncomingReject all callsBar All RoamingReject calls when outside Japan
Call22-212 Activate or Deactivate 7 YES3  Enter Security Code ■Check Call Barring Status >After Step 1, Get Status ■Cancel All Call Barring >In Step 1, Cancel All Barring 7 Enter Security Code ■Change Security Code >In Step 1, Set Security Code 7 Enter current Security Code 7 Enter new Security Code 7 Reenter Security CodeNote ⿟Emergency numbers (110, 119, 118) are dialable even while Call Barring for outgoing calls is active. ⿟If call is attempted when Call Barring is active, warning message appears. It may take longer to appear in some areas. Check Call Barring settings if the message does not appear.Caller ID<Default> Network SetMain Menu  Settings  Call Settings  Show My Number  Activate1 ON, OFF or Network Set ⿟Network Set Caller ID setting varies by subscription. ■Check Caller ID Status >Main Menu  Settings  Call Settings  Show My Number  Check SettingNote ⿟Alternatively, enter these numbers/symbols before the phone number to show or hide Caller ID: Show:  or G HHide:  or H H
Call22-22
33-1Text EntryText Entry .............................................................. 3-2Entering Text ......................................................... 3-3Entering Characters ....................................................................3-3Pictographs & Symbols ...............................................................3-4Smileys .......................................................................................3-5Templates ...................................................................................3-6Additional Features.....................................................................3-6Conversion Methods (Japanese) ........................... 3-7Predictive Conversion .................................................................3-7Converting Hiragana to Katakana/Alphanumerics ........................3-9Narrowing Down Predictive Candidates by Number of Characters ...3-9Editing Text ......................................................... 3-10Deleting & Replacing ................................................................3-10Copy/Cut/Paste .........................................................................3-10User's Dictionary ................................................ 3-11Saving User's Dictionary Entries ................................................3-11Download Dictionary .......................................... 3-11Activating Downloaded Dictionaries ..........................................3-11
Text Entry33-2Text EntryEnter alphanumerics, hiragana, kanji, katakana, symbols and pictographs. ⿟Three types of character input methods are available: Mode 1 (5-touch), Mode 2 (2-touch), Mode 3 (NIKO-touch) In this guide, examples are described in Mode 1 (5-touch).Mode 2 (2-touch)/Mode 3 (NIKO-touch)Press two numeric keys to enter a character. ⿟List of Key Assignments (ZP.19-15 to 17) ■HelpHelp describes text entry operations. >In text entry window, S[Menu] 7 Help 7 Select an item󱄌󰝟 Character Input Methods Operations: Mode 2 (2-touch): Mode 3 (NIKO-touch) ⿟No icon appears for Mode 1 (5-touch).Press and hold  A[Mode]󱄌󰝠 Input Modes*Operationsabc: Alphanumerics123: Numbers: Kanji (hiragana): KatakanaA[Mode]󱄌󰝡 Double-byte/Single-byte*Operations1/1: Double-byte1/2: Single-byteS[Menu] 7 2bytes character  (1byte character)󱄌󰝢 Remaining/Maximum Bytes in Message* Operations in Mode 3 (NIKO-touch): ZP.19-17󰝟󰝠󰝡󰝢
3-3Text Entry3Entering TextEntering CharactersExample: Enter 1  In alphanumerics mode, Atwice to switch to kanji (hiragana) modeす:   three timesず:  * 7   three times 7 Gき:   twice*  When the next character is on the same key, press   first to move   cursor.2   to enter Predictive Candidates List ⿟To change word before converting, press . ⿟There are four types of word suggestion lists: Predictive Candidates, Conversion Candidates, Context Forecast and abc/123/Kana Candidates (ZP.3-7)3   to select 鈴木 ■Other Input FunctionsEnter katakana/alphanumericsA[Mode] to cycle input modes 7 Enter charactersEnter small kana  (っ, ッ, etc.)Enter a character 7 J to convert to small character ⿟Alternatively, press a key repeatedly to enter an assigned small kana.Enter upper case charactersEnter a character 7 J ⿟ Alternatively, press a key repeatedly to enter an assigned upper case character.Add ゛or ゜Enter a character to add ゛or ゜ 7 G for ゛or G twice for ゜ ⿟ In single-byte katakana mode, ゛and ゜ are entered as a single-byte character.Insert line break [Line FD] to insert line breaks in textInsert space at end of textInsert space within textH repeatedly until single-byte space appears*, or S[Menu] 7 Pictograms/symbols 7 Space to enter a space (Double-byte (single-byte) space is entered in 2 bytes (1 byte) input mode.)Toggle characters in reverse order[Rev]Example: From c, press to toggle as follows: c 7 b 7 a 7 2…Move cursor to beginning/end of sentenceS[Menu] 7 Jump 7 To beginning or To endUndo [Undo]*  Space cannot be entered within text in number mode by following the steps above. Use symbol list.
Text Entry33-4Pictographs & Symbols ⿟Pictographs do not appear in messages sent to incompatible SoftBank handsets or e-mail addresses. ⿟Symbol List: ZP.19-181  Open Pictograph ListIn text entry window, G  Open Symbol ListIn text entry window, press and hold H, or G in pictograph listList Log may appear first. ⿟Functions Available in Pictograph/Symbol List (ZP.3-5)2   to select a pictograph or symbolPictograph List Number Symbol List NumberGPictograph/Symbol List Log ⿟In Symbol Log, single-byte symbols appear in upper half of window; double-byte symbols in lower half. ⿟In List Log, pictographs appear in upper half of window; My Pictograms in lower half (only in S! Mail text entry window).Pictograph Indicators  Universal (cross-carrier) pictographs  All pictographs  My Pictograms
Text Entry33-5 ■Functions Available in Pictograph/Symbol ListToggle pictograph listsIn pictograph list, A[Switch] ⿟Toggle lists: (Log 7) Universal pictographs1 7 Full pictographs 7 My Pictograms2 ⿟Alternatively, press key corresponding to Pictograph List number (1-9, 0) for direct access3.Toggle symbol listsIn symbol list, A[Switch] ⿟Toggle lists: (Log 7) Single-byte symbols 7 Double-byte symbols ⿟Alternatively, press key corresponding to Symbol List number (1-3) for direct access3.Jump to next page In pictograph/symbol list,  [Next]Jump to previous page In pictograph/symbol list,  [Prev.]Toggle pictograph/symbol listIn pictograph, G/S[Symbol]In symbol list, G/S[Pict.]Toggle full screen/standard screen JClose list1   In messages only2  In S! Mail Text field only3   Log (List Number 1) does not appear if any symbols/pictographs are not entered.Note ⿟In number mode, open pictograph list by S[Menu] 7 Pictograms/symbols 7 PictogramsSmileys1  In text entry window, S[Menu] 7 Pictograms/symbols 7 Smiley2  Select a smiley ⿟To show next/previous page:  [Next]/[Prev.]
Text Entry33-6TemplatesInsert templates (greetings, URLs, emoticons) or edit preinstalled templates.Inserting Templates1  In text entry window, press and hold G ⿟Not available in number mode.2  Select a category 7 Select a templateNote ⿟Alternatively, in a text entry window, S[Menu] 7 Input assistance 7 Templates to enter a templateEditing TemplatesMain Menu 4 Tools 4 Templates/Users Dic. 4 Templates1  Select a category2  Highlight a template 7 A[Edit] 7 Edit template ■Reset Edited Templates >After Step 1, (highlight a template 7) S[Menu] 7 Reset this or Reset all (7 For Reset all, enter Phone Password) 7 YES ■Manage Template Folders >In Step 1, highlight a category 7 S[Menu] 7 Edit folder name 7 Edit folder name ⿟To reset folder name, S[Menu] 7 Reset name 7 YESAdditional Features1 In text entry window, S[Menu] 7 Input assistance2  Select an item (See below)Item Operation/DescriptionKuten code Enter a character code (ZP.19-19) >Enter a character code (4 digits)Input date/timeSelect a style to enter date/time >Select a display style 7 Enter date/timeQuote phone bookQuote Phone Book entry detail >Select an entry 7 Check item(s) to quote 7 A[Finish]Quote accnt detlsQuote Account Details >Enter Phone Password 7 Check item(s) to quote 7 A[Finish]Bar code readerActivate Bar Code Reader to insert scanned result  (ZP.13-15)
Text Entry33-7Conversion Methods (Japanese)Predictive ConversionThe following suggestion lists appear while entering text orafter a word is fixed.Before Entering Text*Predictive Candidates (Pre-text Predict)Suggests salutations/opening wordsExample: こんにちは, お疲れさま, etc.While Entering TextPredictive CandidatesLists likely conversions and matching conversions.Likely Conversions: わ 7 私, わたし, etc.Matching Conversions: わ 7 和, 輪, etc.Conversion CandidatesSuggests only matching conversionsExample: わ 7 和, 輪, etc.abc/123/Kana CandidatesLists alphanumerics/katakana assigned to key (ZP.3-9)After a Word is FixedContext ForecastSuggests words likely to followExample: 私 is fixed 7 です, の, は, etc.*  Available when you open Message Text window or cursor is at top of Text window. Note that handset Language must be set to . ⿟Predictions change with each letter entered. ⿟Press A[Pred.]/[Conv.] to toggle Predictive Candidates List and Conversion Candidates List.Predictive Candidates ⿟Time Season Predict function suggests words appropriate for current season and time. ⿟Set word suggestions for formal or informal words (ZP.18-12).Note ⿟942P learns entered characters and suggests them for future conversions (ZP.18-11).TipSettings   ●Disable Learning for Secret Mode/Secret Data Only ●Reset Learned Words ●View Learned Words ●Hide Predictive Candidates and Context Forecast Lists ●Hide Context Forecast List ●Fix Entered Characters Automatically (ZP.18-11)●Deactivate Pre-text Predict ●Deactivate Time Season Predict ●Activate Text Expression (ZP.18-12)
Text Entry33-8Example: Enter 1  In kanji (hiragana) mode, わ is entered and Predictive Candidates List appears.2   to move to Predictive Candidates List 7  to select 私私 is entered and Context Forecast List appears.3   to move to Context Forecast List 7  to select のの is entered and Context Forecast List appears.4   7 はな is entered and Predictive Candidates List appears.5 A[Conv.]Conversion Candidates List appears.6   to move to Conversion Candidates List 7  to select 鼻If the Word is Not ListedPress   to return to hiragana, and segment hiragana to convert separately.Example: Segment はるか into はる and か, then convert to 春香① Move cursor to る, then convert はる to 春 7 ② Convert か to 香 7 Using Previously Entered WordsEnter the first one or two hiragana to access previously enteredwords in the list.
Text Entry33-9Converting Hiragana to Katakana/AlphanumericsEnter katakana and alphanumerics in kanji (hiragana) mode. Date and time can be entered quickly.Example 1: Enter OKStep 1 2 3 4Key (3 times) (twice) S[a1Kana]Display   abc/123/Kana Candidates OK ⿟Highlight OK and press  .Example 2: Enter 10/30, 10:30 or 1030Step 1 2 3Key S[a1Kana]Display  abc/123/Kana Candidates10/3010:30or1030 ⿟Highlight a suggestion and press  .Narrowing Down Predictive Candidates by Number of CharactersIn kanji (hiragana) mode, narrow down Predictive Candidates by specifying minimum number of characters.Example: Suggest words with a minimum of seven characters, starting with .1  Enter かさ 7 2   (five times)Word suggestions of seven or more characters appear. ⿟Press   to change number of characters ⿟To show word suggestions of only seven characters: A[Change]
Text Entry33-10Editing TextDeleting & Replacing1  Delete Characters within LinesPlace cursor before a character 7 A character after cursor is deleted. ⿟Press and hold   to delete all characters after cursor.  Delete Characters from the End of TextPlace cursor at the end of text 7 A character before cursor is deleted. ⿟Press and hold   to delete all characters before cursor.2  Enter another characterCopy/Cut/Paste1  In text entry window, S[Menu] 7 Copy or Cut2  Select Text to Copy/CutPlace cursor before (or after) text to select 7 [Start] 7 Place cursor after (or before) text 7 [End]  Select AllS[All] 7 [End]3  Place cursor at target location 7 S[Menu] 7Paste
Text Entry33-11User's DictionarySave frequently used words/phrases (up to 100 entries). Saved words/phrases appear among word suggestions.Saving User's Dictionary Entries1 In text entry window, S[Menu] 7 Text entry setting 7 User's Dictionary2 <New>3  Enter a word 7 Enter reading ■Edit User's Dictionary Entries >After Step 1, highlight a word 7 A[Edit] 7 Edit word 7 Edit reading ■Delete User's Dictionary Entries >After Step 1, S[Menu] 7 Delete 7 Delete this or Delete all (7 For Delete all, enter Phone Password) 7 YESNote ⿟Alternatively, Main Menu 4 Tools 4 Templates/Users Dic. 4 User's DictionaryDownload DictionaryDownload dictionaries from P-egg, a download site for 942P users (see below). Activate downloaded dictionaries to add character conversions to conversion suggestions (Japanese). ⿟P-egg (as of December 2009) Main Menu 4 Yahoo! 4 Bookmarks 4 Panasonic Site (P-egg)Activating Downloaded DictionariesMain Menu 4 Tools 4 Templates/Users Dic. 4 Download Dictionary1  Select a dictionary★ appears for active dictionary. ⿟To cancel: follow the same step ■Change Title >In Step 1, highlight a dictionary 7 S[Menu] 7 Edit title 7 Edit ■View Details >In Step 1, highlight a dictionary 7 S[Menu] 7 Dictionary info ■Delete Dictionaries >In Step 1, (highlight a dictionary) 7 S[Menu] 7 Delete this or Delete all (7 For Delete all, enter Phone Password) 7 YES
Text Entry33-12
44-1Phone BookOverview .............................................................. 4-2Saving to Phone Book .......................................... 4-3Phone Book Entry Items ..............................................................4-3Create New Entry .......................................................................4-3Other Ways to Add New Entries ..................................................4-5Setting Groups ...........................................................................4-6Searching/Using Phone Book ................................ 4-6Making Calls from Phone Book ...................................................4-6Using Phone Book ......................................................................4-7Managing Phone Book ......................................... 4-9Editing Phone Book Entries .........................................................4-9Deleting Phone Book Entries .......................................................4-9Copying/Deleting Phone Book Data ............................................4-9Phone Book Memory Status ........................................................4-9S! Addressbook Back-up..................................... 4-10Manual Synchronization ...........................................................4-11Auto Synchronization ................................................................4-11Viewing Sync Log .....................................................................4-11Account Details .................................................. 4-12Editing Account Details .............................................................4-12Account Details Functions .........................................................4-12Voice Dial ............................................................ 4-13Adding Entries to Voice Dial ......................................................4-13Searching Entries by Voice Dial ..................................................4-13
4-2Phone Book4OverviewSave frequently used phone numbers and mail addresses to Phone Book.Note ⿟Back-up Important InformationKeep a separate copy of Phone Book entry information. When battery is exhausted or removed for extended periods, entries may be lost. Handset damage may also affect data recovery. SoftBank is not liable for damages from lost/altered entries.Supplement phone numbers and mail  addresses with birthday, street address, an image or notes.Set tones/image for each entry. Sort entries into Groups.Tip●Backing up to microSD Card (ZP.10-21)
Phone Book44-3Next PageSaving to Phone BookPhone Book Entry ItemsSave up to 1000 entries in handset Phone Book; 50 entries to USIM Card Phone Book. ⿟ Available entry items are as follows.Phone Book Entry Items Handset USIM CardBasic itemName (Reading) ○ ○Group 19 10Phone number 5 2Mail address 5 1Address ○ —Location information ○ —Birthday ○ —Memo ○ —Image 100 —Memory number 000 - 999 —Incoming SettingsRingtone○ —VibratorNotification LightScreenMsg RingtoneMsg VibratorMsg Notif. LightAnswer message○: Can be saved  —: Cannot be saved ⿟ Phone Book entries in USIM Card can also be used in another SoftBank handset.Create New EntrySave new entries to handset or USIM Card Phone Book. ⿟ When saving to USIM Card Phone Book, set Save Settings to USIM or Ask Every Time beforehand (ZP.18-12).1  Press and hold 2  Enter Last name 7 Enter First name ⿟For handset Phone Book,   to switch Basic item and Incoming Settings tabs.3  Select an item (See below)Item Operation/DescriptionLast name Save last name. For USIM Card, enter both first name and last name together >Enter last nameFirst name Save first name >Enter first nameReading(Last/First) Automatically entered when last/first name is entered. For USIM Card, both readings are entered together. >To change reading, editHandset Phone Book
Phone Book44-4Item Operation/DescriptionGroup Categorize/search entries by group >Select a group ⿟Change group names or set ringtones for individual groups (ZP.4-6).Phone number >Enter phone number (7 For handset, select an icon)Mail address  >Enter mail address (7 For handset, select an icon) ⿟Save only phone number if mail address is "phone number@softbank.ne.jp".Address Save zip code, country/region, prefecture, city,  number/street and additional information >Select an item 7 Enter each information 7 Home or Office 7 For entering other information, S[Return]Location informationIdentify handset location and save information. Also, save location record selected from location logs >Select an item・  By position loc. 7 YES 7 Check information 7 [Set](To show information while positioning: When [Use] appears at lower right of display, press S[OK]. To retry positioning: A[Retry])・  From loc. history 7 Select a location record to saveBirthday  >Enter birthdayMemo  >Enter memoItem Operation/DescriptionImage Save a still image to appear for incoming calls >Select an item・ Select image 7 Select a folder 7 Select a file・  Shoot image 7 Frame subject 7 [Record]/ /  7 [Save]// ⿟Saved still image appears for an incoming call only when Phone Book Image (ZP.18-8) is ON. If there is an image saved for Screen (ZBelow), the image preferentially appears.Memory number >Enter memory numberRing tone  >Ring Tones 7 Select a type 7 Select a folder 7 Select a ringtoneVibrator  >Select vibrator 7 Select a patternNotification Light >Select illumination 7 Select a patternScreen* >SEL picture 7 Select a screen type 7 Select a folder 7 Select an image ⿟Saved still image appears for an incoming call whether Phone Book Image is ON or OFF. Phone Book Image setting applies only when still image is saved for Image.Msg Ringtone >Ring Tones 7 Select a type 7 Select a folder 7 Select a ringtoneMsg Vibrator  >Select vibrator 7 Select a patternMsg Notif. Light >Select illumination 7 Select a patternAnswer message >Select answer message 7 Select a message*  To cancel: Select RLS picture
Phone Book44-54 A[Finish]Other Ways to Add New EntriesSave currently displayed phone numbers, mail addresses, still images or location information to Phone Book.Example: Saving Numbers from Incoming Call Logs1   7 Highlight a record 7 S[Menu] 7 Add to Phone Book2  New EntryNew 7 Enter details (ZStep 3 on P.4-3)  Add to Existing EntryAdd 7 Select entry 7 Enter other details (ZStep 3 on P.4-3) ⿟When saving to USIM Card, Overwrite appears instead of Add.3  When complete, A[Finish] (7 YES)Note ⿟Press S[Menu] from a function. If Add to Phone Book appears, the information is savable to Phone Book. From a message window, select Add Address to save entries; from still image list/still image, select Set display 7 Phone Book to save entries. ⿟When saving new entries in Secret Mode or Secret Data Only, entries are saved to handset regardless of Save Settings.
Phone Book44-6Setting GroupsSort entries by Group. Custom set ringtones/vibrators/notifications per group.Main Menu 4 Phone 4 Group ⿟ appears for USIM Card Group.1  Highlight a group 7 A[Edit] 7 Select an item 7 Set item ⿟Enter group name for "  Group name." ⿟For other item operations: ZP.4-32  When complete, A[Finish] ■Check Settings >Select a group entry, or S[Menu] 7 Check setting ⿟Settings cannot be checked in USIM Card Group Phone Book. ■Reset Group Setting >Highlight a group 7 S[Menu] 7 Reset group 7 YESNote ⿟Custom settings unavailable for USIM Card Groups. ⿟Individually set ringtones are prioritized over those set for groups.Searching/Using Phone BookMaking Calls from Phone Book<Default> A-KA-SA-TA-NA/Reading1 2  Search Phone Book (See below) ⿟To change search method:   7 Select a search method (See below)Search Method Operation/DescriptionA-KA-SA-TA-NA/ReadingSearch entries by katakana syllabary. Names saved in Roman characters are saved under the 英 tab. >Highlight a reading page ⿟Alternatively, enter partial readingGroup  >Select a groupMemory Number*Enter memory (entry) number to search for an entry >Enter a memory numberName  >Enter partial name 7 Phone Number >Enter partial phone number 7 Mail Address  >Enter partial mail address 7 2-touch Dial* Show entries with memory (entry) numbers 000 - 009* Handset Phone Book only3  Select an entry4
Phone Book44-75  Voice CallsHighlight a phone number 7 J  Video CallsHighlight a phone number 7 A[V. Call]Note ⿟To scroll through entries, enter nothing and press   (not available in Group or 2-touch Dial). ⿟If no matches are found in A-KA-SA-TA-NA/Reading or Memory Number method, entries closest to condition appear. ⿟Once a method is selected, same method retains. ■Additional Search/Dialing MethodsOpen Tab Assigned to Key from StandbyPress and hold   – Open search window assigned to key.Enter Partial Number from Standby or during CallEnter partial number 7 By Memory Number J 7   7 Enter a memory numberBy Single-digit Memory Number (2-touch Dial)Enter last digit (  –  ) of memory number 000-009 7 Voice Call: J/Video Call: A[V. Call]Using Phone Book ■Use Phone Book Entries > 7 Highlight an entry 7 S[Menu] 7 Select an item (See below)Item Operation/DescriptionNew Add a new entry (ZFrom Step 2 on P.4-3)Sort1Change display order >Select an orderSend Ir data2(ZP.11-3)IC transmission2(ZP.11-5)Send to Bluetooth2(ZP.11-9)Copy to microSD2Copy an entry to microSD Card >YES ⿟To view copied data: ZP.10-20S! AB BkUp (ZP.4-10)Delete phone book >Select an item 7 Follow steps for selected option (ZP.4-9)Character sizeSwitch character size to large/standardSet secret mode/Release secret2Set/cancel Secret Mode for selected entry ⿟Entries saved as secret data appear only when  Secret Mode or Secret Data Only is active (ZP.12-10).1 Available only when search method (ZP.4-6) is set to Name, Phone Number or Mail Address2 Not available in USIM Card Phone Book
Phone Book44-8 ■Use Entry Details > 7 Select an entry 7 S[Menu] 7 Select an item (See below)Item Operation/DescriptionNotify caller IDShow/hide caller ID (ZP.2-3)Prefix numbersMake a call using a prefix number (ZP.2-3)Int'l dial assistMake an international call using Int’l Dial Assist >Select a country/region code 7 JRestrictions*Activate restrictions on specified entry (ZP.12-12)Edit Phone BookEdit entry (ZFrom Step 3 on P.4-3)Delete phone book >Phone number or Delete this 7 YES ⿟Item names vary by selected item: Mail address/Address/Location info/Birthday/Memo/ImageAdd shortcut iconCreate a shortcut (ZP.1-25)Compose  messageCreate a message to mail address of selected entry(ZFrom Step 4 on P.14-4)Compose SMSCreate an SMS message to phone number of selected entry (ZFrom Step 4 on P.14-7) ⿟Message can be sent to SoftBank handsets only.Send Ir data* (ZP.11-3)IC transmission*(ZP.11-5)Send to Bluetooth*(ZP.11-9)Item Operation/DescriptionCopy to microSD*Copy an entry to microSD Card >YES ⿟To display copied data: ZP.10-20S! AB BkUp (ZP.4-10)Copy names Copy a nameCopy phone numbersCopy an item ⿟Item names vary by selected item. Copy mail add./Copy address/Copy location info/Copy birthday/Copy memoCharacter sizeSwitch character size to large/standardSet secret mode/Release secret*Set/cancel Secret Mode for selected entry ⿟Entries saved as secret data appear only when  Secret Mode or Secret Data Only is active (ZP.12-10).Copy to USIM/Copy from USIMCopy an entry to USIM Card >YES* Not available in USIM Card Phone BookNote ⿟Insert entry details to a message (ZP.3-6).
Phone Book44-9Managing Phone BookEditing Phone Book Entries1   7 Select an entry 7 [Edit]2  Edit (ZFrom Step 3 on P.4-3) 7 YESDeleting Phone Book Entries1   7 Highlight an entry 7 S[Menu] 7 Delete phone book2  Select an item (See below)Item Operation/DescriptionDelete this  >YESDelete select  >Check entries to delete 7 A[Finish] 7 YES ⿟S[Menu] 7 Select all in tab*, Select all, Release all in tab* or Release all to check/uncheck all entries at a timeDelete all in tab* >YESDelete all Delete all entries (handset/USIM Card Phone Book) including Secret Mode entries >Enter Phone Password 7 YES 7 YES*  Available in A-KA-SA-TA-NA/Reading, Group and Memory Number search methods (ZP.4-6)Copying/Deleting Phone Book DataMain Menu 4 Phone 4 Memory Manager1  Enter Phone Password2  Select an item (See below)Item Operation/DescriptionCopy Copy data between handset/USIM Card Phone Book >Copy to USIM or Copy from USIMDelete Delete data in handset/USIM Card Phone Book >Phone or USIM3 Phone Book 7 Select an entry** To clear, repeat operation.4 A[Finish] 7 YESPhone Book Memory StatusMain Menu 4 Phone 4 Memory StatusView handset/USIM Card Phone Book memory status.
Phone Book44-10S! Addressbook Back-upBack up Phone Book entries to S! Addressbook (network server); synchronize handset Phone Book with S! Addressbook; restore Phone Book after accidental loss/alteration. ⿟Separate subscription is required for this service.Notes ⿟Fully charge battery beforehand ( appears). ⿟Transmission fees apply to synchronization, backup and restoration. ⿟Restore cancels these Phone Book settings: Ringtone, Vibrator, Notification Light, Picture, Answer message. ⿟Subscription to the service activates Auto Sync Settings during network information retrieval to back up edited Phone Book entries. Note that initiating network information retrieval activates Auto Sync Settings even when Auto Sync Settings are OFF. When contract is terminated, check if Auto Sync Settings are OFF (ZP.4-11).  ⿟S! Addressbook is deleted upon contract termination. ⿟Addresses saved in Address field on handset Phone Book are saved to building name field in S! Addressbook. ⿟When number of characters saved in S! Addressbook exceeds maximum number of characters savable on handset Phone Book, excess characters do not appear on handset Phone Book.Synchronization/Back-up/Restoration ⿟Be careful of back-up/restoration timing or selecting a synchronization direction. ⿟When no handset Phone Book entries exist, executing regular update or selecting Sync from Client or Backup deletes S! Addressbook. ⿟When no S! Addressbook entries exist, executing regular update or selecting Sync from Server or Restore deletes all handset Phone Book entries.Capacity Disparities ⿟When the number of savable items varies between handset Phone Book and S! Addressbook, synchronization reflects lower limit.Transfer to New Handsets ⿟S! Addressbook Back-up-compatible 3G Handsets: Data remains. ⿟Other 3G Handsets: Service subscription and data remains, but data is not accessible via handset (accessible via PCs). ⿟V3/V4/V5/V6/V8 Series: Service subscription is terminated and data is deleted.
Phone Book44-11Manual SynchronizationRegular UpdateUpdate S! Addressbook and handset Phone Book after adding/editing entries.Main Menu 4 Phone 4 S! Addressbook BkUp 1 Start SyncSelecting Sync TypeMain Menu 4 Phone 4 S! Addressbook BkUp 4 Details 4 Backup/Restore 1  Select an item (See below)Item Operation/DescriptionSync from ClientSend data changed in handset Phone Book to  S! AddressbookBackup Delete all S! Addressbook entries and save handset Phone Book to S! AddressbookSync from ServerSend data changed in S! Addressbook to handset Phone BookRestore Delete all handset Phone Book entries and save  S! Addressbook to handset Phone Book2 YESAuto SynchronizationMain Menu 4 Phone 4 S! Addressbook BkUp 4 Details 4 Auto Sync Settings1 ON ⿟To cancel, select OFF2  Select an item (See below)Item Operation/DescriptionEvery month Synchronize monthly at specified time of the date >Enter a date 7 Set start timeEvery week Synchronize weekly at specified time of the day >Select a day 7 Enter start timeAfter Editing PBSynchronize ten minutes after editing3  Select a Sync Type 7 YES ■View Auto Sync Settings >In Step 1, Confirm SettingsViewing Sync LogMain Menu 4 Phone 4 S! Addressbook BkUp 4 Details4 Sync Log1  Select a log ■Delete Sync Log >In Step 1, (highlight a log 7) S[Menu] 7 Delete this or Delete all (7 For Delete all, enter Phone Password) 7 YES
Phone Book44-12Account DetailsSave phone number, mail address, street address, etc. in Account Details.Editing Account Details1   7 2 A[Edit]3  Enter Phone Password 7 Edit 7 A[Finish] ⿟Your subscribing phone number cannot be edited or deleted.Account Details FunctionsIn Account Details, press S[Menu] for following operations.Item Operation/DescriptionEdit* Edit Account Details (ZFrom Step 3 above)Character sizeSwitch character size to large/standardDisplay all data*View all saved items such as phone numbers and mail addressesCopy names Copy a nameCopy phone numbersCopy an item ⿟Item names vary by selected item. Copy mail add./Copy address/Copy birthday/Copy notepadItem Operation/DescriptionSend Ir data Send details via Infrared (ZP.11-3) ⿟Alternatively, while Account Details is open, press  [Ir].IC transmissionSend details via IC transmission (ZP.11-5) ⿟Alternatively, while Account Details is open, press  [ICtrans].Copy to microSDCopy details to microSD Card >YES ⿟To display copied data: ZP.10-20 ⿟Account Details is saved as a Phone Book entry.Erase phone number* >Select an item 7 YES ⿟Delete items saved in Account Details ⿟Item names vary by selected item. Erase mail add./Erase address/Erase birthday/Erase memorandums/Delete imageReset* Reset Account Details (handset number remains) >YES* Enter Phone Password if required.Note ⿟Insert Account Details information to a message (ZP.3-6).
Phone Book44-13Voice DialMake a call by saying a voice dial name.Note ⿟Keep microphone about 10 cm away from your mouth, and pronounce a Voice Dial name clearly. If microphone is too distant, your voice may not be recognized. ⿟Avoid making sounds unrelated to Voice Dial names (clearing your throat, clicking your tongue, heavy breathing, etc.). ⿟Say Voice Dial names in quiet places. ⿟Avoid pressing or brushing keys, or covering microphone with fingers when pronouncing a Voice Dial name.Adding Entries to Voice DialMain Menu 4 Phone 4 Settings 4 Voice Dial1 <New> 7 Select a Phone Book entryEntries with ★ are already saved in Voice Dial list.2  Enter a Voice Dial name ⿟Only katakana entry is available for Voice Dial names. ■Edit Voice Dial Names >In Step 1, highlight a Voice Dial name 7 A[Edit] 7 Edit name 7 YES ■Delete Voice Dial Entries >In Step 1, (highlight a Voice Dial name 7) S[Menu] 7 Delete this or Delete all 7 YESSearching Entries by Voice Dial1  Press and hold J 7 Say a Voice Dial nameSay the name within four seconds after voice recognition tone sounds.Once Voice Dial is recognized, result appears.2 A[Detail] 7   to show phone number3  Voice CallsHighlight phone number 7 J  Video CallsHighlight phone number 7 A[V. Call]TipSettings   ●Activate Voice Dial Automatically ●Activate Voice Dial via Earphone or Bluetooth® Device (ZP.18-12)
4-14Phone Book4
55-1Digital TVBasics .................................................................... 5-2Initial Setup .......................................................... 5-4Channel Settings ........................................................................5-4Watching TV .......................................................... 5-5Indicators ...................................................................................5-6Program List (Japanese) ..............................................................5-7Data Broadcast (Japanese) ..........................................................5-7Functions while Viewing TV .........................................................5-7TV Links (Japanese) ............................................ 5-10Saving TV Links ........................................................................5-10Opening TV Links ......................................................................5-10Functions Available in TV Link List .............................................5-10Recording/Playing Programs .............................. 5-11Recording Current Program.......................................................5-11Capturing Screenshots ..............................................................5-11Playing Recorded Programs.......................................................5-12Viewing Captured Screenshots ..................................................5-13Timer........................................................................................5-13
Digital TV5-25Basics942P supports One Seg terrestrial digital TV broadcasting.One SegOne Seg is a digital TV broadcasting service for mobile phones. For more information, visit The Association for Promotion of Digital Broadcasting Website:[PC] http://www.dpa.or.jp/[Handset] http://www.dpa.or.jp/1seg/k/(Japanese only)FeaturesWatch TV Programs (ZP.5-5)Watch One Seg Digital TV on handset.View Data Broadcast (ZP.5-7)Access a variety of program-related information.Record TV Programs  (ZP.5-11)Record program/capture still image while watching the program.Set Timer (ZP.5-13)Use Timer to view/record programs. You can easily set Timer by using Program List (ZP.5-7).Mobile W-SpeedFrame rate of Digital TV images are automatically enhanced. Enjoy smooth image flow (ZP.18-15). ⿟Mobile W-Speed is set to ON by default. ⿟When this function is set to ON, full effect of Image Quality may not be achieved. ⿟Depending on broadcasting condition, full effect of this function may not be achieved. ⿟Disabled during ECO Mode (ZP.18-15) or AV output (ZP.11-18). ⿟Disabled for playing back videos recorded with Mobile W-Speed set to ON.Tip ●Use Other Functions while Viewing TV (ZP.5-8)Precautions ⿟Digital TV is available only in Japan. ⿟Incoming calls/messages may affect TV image or audio quality while TV is activated. ⿟Digital TV may be disabled if USIM Card is not installed or SoftBank subscription is terminated. ⿟SoftBank is not liable for damages from accidental loss/alteration of handset/microSD Card information. Data saved to handset (TV Links, Channel List, etc.) cannot be restored after repairs or handset replacement. Back up important information.
Digital TV5-35Signal Reception AreasTV signal reception may be poor in the following conditions: ⿟Too far from or close to broadcasting stations. ⿟Mountain areas or near tall buildings. ⿟In moving vehicles, underground, in tunnels, etc. ⿟Near high-voltage wires, neon lights, wireless base stations, railroad tracks or highways. ⿟Areas with numerous signal obstructions or areas where signal reception is blocked.When Battery is Running Out ⿟Warning tone sounds and warning message appears if Digital TV is activated with low battery. ⿟When battery runs low while programs are on or being recorded, handset operates as follows:・ While Viewing Warning tone sounds, and confirmation appears.・ While Recording Response differs depending on Rec. When Low Battery (ZP.18-15) setting.Continue Recording ...  Warning tone does not sound and   confirmation does not appear.Stop Recording ...Warning tone sounds and confirmation appears. ⿟Watching TV while charging may shorten battery life. ⿟If recording ends due to low battery, recorded portion is automatically saved.Incoming TransmissionsTV pauses for incoming calls. Resume TV after call ends. ⿟Incoming calls do not interfere with recording.Incoming MessagesNotification Light flashes for incoming messages while TV is active or recording is in progress. Ticker also appears in Display.While ticker appears, press A to view messages. TV sound plays in background while viewing messages. Press   to return to previous window. ⿟Show or hide ticker (Mail Ticker Display: ZP18-15). ⿟When ticker is set to Off, TV pauses, incoming message window appears and ringtone sounds. Set Receiving Display (ZP.18-22) to Operation Preferred to notify of incoming messages only with  .TV AntennaExtend TV Antenna for optimal viewing. ⿟Adjust TV Antenna direction to optimize signal reception. ⿟Retract TV Antenna after viewing Digital TV.Pull out completely Rotate without force
Digital TV5-45Initial SetupSet channels for your area. ⿟Up to ten Channel Lists can be saved. ⿟Set channels after extending TV Antenna.Main Menu 4 TV 4 Channel Setting 4 Select Area1  Select a region 7 Select a prefecture 2 YESNote ⿟If manual setup fails, try automatic channel setup (ZBelow). ⿟Handset detects a change in reception area after moving to a different area. Set Channel List for that area.Channel SettingsAutomatic Channel SetupMain Menu 4 TV 4 Channel Setting 4 Automatic1 YES2  After channel search, YES 7 Enter title ⿟If title is not entered, date (year/month/day/hour/minute) is automatically saved as title.Using Channel ListFrom Main Menu 4 TV 4 Channel List ■Set Channels >Select a Channel List ⿟Channel List is set, and available channels appear. ⿟Select a channel to access the station. ■Delete Channel List  >Highlight a Channel List 7 S[Menu] 7 Delete 7 YES ⿟Selected Channel List cannot be deleted. ■Delete Channels from Channel List >Highlight a Channel List 7 A[Detail] 7 Highlight a channel 7 S[Menu] 7 Delete 7 YES ⿟Channels in selected Channel List cannot be deleted. ■Edit Title >Highlight a Channel List 7 S[Menu] 7 Edit title 7 Edit ■Reassign a Remote Control Number (Keypad) to a Channel >Highlight a Channel List 7 A[Detail] 7 S[Menu] 7 Remote control # 7 Select a channel 7 Select a new remote control number 7 A[Finish] 7 YES
Digital TV5-55Watching TV ⿟Set channels beforehand (ZP.5-4). ⿟Switch Normal Position/Horizontal Open Position for portrait/landscape view while viewing TV.1 Viewer appears.2  Select a channelDirect ChannelAccess – G(Channel 10)(Channel 11)H(Channel 12)Previous/Next ChannelChannel Search Press and hold  ⿟To stop: A[Cancel] / 3  To end TV, L 7 End TV ⿟To play TV sound in the background: L 7 Change to BGMViewer ■Switch Landscape/Portrait View in Normal Position > ⿟Press to toggle views.Note ⿟Alternatively, Main Menu 4 TV 4 Watch TV ⿟Set Digital TV to activate upon opening handset to Horizontal Open Position (Horizontal View: ZP.18-14)Tip●Use Bluetooth® Device for Listening to Music (ZP.11-10) ●View handset TV images on a TV set (ZP.11-18)
5-6Digital TV5Indicators ⿟Screenshots are provided for reference only.  Actual handset windows differ in appearance. Item Description Operation󰝟Image – –󰝠Captions – –󰝡Data Broadcast (ZP.5-7) –󰝢Data Broadcast ModeData Broadcast Mode offData Broadcast Mode on[TV/data]2󰝣Off timer (ZP.5-9) –󰝤ECO Mode (ZP.18-15) –󰝥Channel (ZP.5-4) ⿟When multiple programs are available in the same broadcasting station, "service number/total numbers" appears.–󰝦Signal Strength Level                              Strong←――→Weak   Out of range –󰝧Receiving Captions – –󱀓Volume – ⿟Adjust volume:  1/ ⿟Mute/Resume:  1󱀔Program Title –J/A3󱀕Recorder Status1 Recording   Timer Set (ZP.5-11, P.5-13)󱀖Display/Caption2Display: ON/OFF/LargeCaption: ON/OFFJ ⿟Each key press toggles settings.󱀗Indicator/Caption3 Indicators: ON/OFFCaption: Upper position/Lower position/OFFJ ⿟Each key press toggles settings.1  Available only when Data Broadcast Mode is off 2 Available only in Portrait View3  Available only in Landscape View󰝟󰝠󰝡󱀔󱀕󰝣󰝤󰝥 󰝦 󰝧󱀓󱀖󰝢󰝟󰝧󱀓Indicator Display󰝠 󰝥 󰝦󰝣 󰝤󱀕󱀔 󱀗
Digital TV5-75Program List (Japanese)Check program schedules and set timer to view/record TV programs.Main Menu 4 TV 4 Program List ⿟Confirmation appears when using Program List for first time. Follow onscreen instructions. ⿟See Program List Help menu for usage information. ■View Program List while TV is Active >A[EPG] ■Show Program Information while TV is Active >Press and hold A[EPG] 7 To return to Viewer, Data Broadcast (Japanese)Access a variety of program-related information such as still images and videos. ⿟Data Broadcast is not available in Landscape View (Wide Screen).1  Activate TV (Data Broadcast Mode off) 7 [TV/data] appears. ⿟ to select information ⿟To deactivate Data Broadcast Mode:  [TV/data]Note ⿟Viewing Data Broadcast information requires no fees: however, accessing websites will incur connection fees.Functions while Viewing TV ■Sound Settings >While TV is active, S[Menu] 7 Settings 7 Sound 7 Sound Effect 7 Select an item (See below)Item Operation/DescriptionAuto Volume Automatically increase to optimum volume >ON or OFFRemaster Adjust sound quality to reproduce original sound >ON or OFFListening Adjust to natural sound when using earphone or Bluetooth® device >Select an item・ Surround: Reproduce natural and stereophonic sound・ Natur 1 or Natur 2: Complement sound specific to earphone to reproduce natural sound・ OFF: Turn off Listening settingEqualizer Change sound quality when using earphone or Bluetooth® device >Select an item・ Normal: Reproduce normal sound・ H. BASS1: Enhance low-pitched sound・ H. BASS2: Enhance low-pitched sound even more・ Voice: Make voice clear・ Train: Minimize sound leakage
Digital TV5-85 ■Other Functions >While TV is active, follow the steps below.Item Operation/DescriptionAccess Internet via Yahoo! Keitai >Press and hold  ⿟To return to viewer: While Yahoo! Keitai is active, press and hold Access Internet via PC Site Browser >(MULTI) 7 Open Menu 7 Yahoo! 7 PC Site Browser ⿟Follow onscreen instructionsMake a Voice Call/Video Call >(MULTI) 7 Stand-by display 7 Enter a number 7 J (For Video Call, A[V. Call]) ⿟Interrupt TV during call. After call, TV resumes. ⿟Recording will not be interrupted.Use Messaging >(MULTI) 7 Stand-by display 7 A ■Functions Available while Viewing TV >While TV is active, S[Menu] 7 Select an item (See below)Item Operation/DescriptionProgram info View current program informationProgram listView Program ListDisp.Ch./operation >Select an item・ Channel info: View channel details. Select a channel to watch that Station・ Channel List: View Channel List (ZP.5-4)・ Channel Setting: Set channels for your area (ZP.5-4)・ Add to ch. list: Add current station to Channel List. Assign current station to lowest available number key.・ Tune service: Select a program when multiple programs are available from the same broadcasting company
Digital TV5-95Item Operation/DescriptionData Broadcasting1 >Select an item・ Back to data BC: End Data Broadcast site and return to Data Broadcast window・ Reload contents: Reload page (Data Broadcast link)・ Certificate: View owner, author, validity period and serial number of certificate used in SSL communication・ Images2: Show/hide images on Data Broadcast sites・ Sound Effect2: Turn on/off sounds from Data Broadcast/sites・ Reset Settings2: Show confirmation on Data BroadcastTV link list1Show TV Link detailsCompose  messageCompose a message while audio continues (ZFrom Step 2 on P.14-4)Settings  >Select an item・ Display/operation 7 Switch display1: Switch view (switch image size/image off)・ Display/operation 7 Switch TV/data BC1: Toggle Data Broadcast Mode on/off (ZP.5-7)・ Display/operation 7 Icons2: Set Indicator Display in Landscape View・ Display/operation 7 AV output: View a Digital TV image on a TV set or other devices (ZP.11-18)・ Display/operation 7 Work When Folded2: Continue or end TV when handset is closedItem Operation/DescriptionSettings ・ Video 7 Brightness: Set Back Light brightness・ Video 7 Mobile W-Speed2: Enhance frame rate of TV images automatically・ Video 7 Image Quality2: Select an image quality・ Video 7 LCD AI: Activate image compensation according to Back Light・ Sound 7 Sound Effect2 (ZP.5-7)・ Sound 7 Main/sub sound: Set main/sub sound・ Sound 7 Switch audio data: Available only when multiple audio data are supported・ ECO Mode2: Set power saving mode (ZP.18-15)・ Off timer: When set time passes, confirmation appears asking whether to end viewing/recording TVKey guide View key operation guide while watching TV1  Available only in Portrait View2  Available from User Settings even while TV is not active (ZP.18-15).
Digital TV5-105TV Links (Japanese)Saving TV Links ⿟Following function is not available in Landscape View (Wide Screen).1  Switch Data Broadcast Mode on 7 Select a link2 YESFollow onscreen instructions to save link.Opening TV LinksMain Menu 4 TV 4 TV Link1  Select a TV Link ⿟Confirmation appears when Internet access is required. Select YES to proceed. ⿟If TV Link is expired, confirmation appears asking whether to delete link.Functions Available in TV Link ListMain Menu 4 TV 4 TV Link1 S[Menu] 7 Select an item (See below)Item Operation/DescriptionDisplay detail Show TV Link title, URL, summary, content type, expiration dateNo. of TVlink Show number of saved TV LinksDelete  >Select an item・ Delete this 7 YES・ Delete selected 7 Check TV link(s) to delete 7 A[Finish] 7 YES・ Delete all 7 Enter Phone Password 7 YES
Digital TV5-115Recording/Playing ProgramsRecording Current ProgramSave programs as videos or still images. Recordings are saved to microSD Card. ⿟microSD Card: ZP.10-18 ⿟Save up to 2GB of data at a time.Recording Time (total)*Approx. 640 minutesSavable Files 99 files* Average recordable time per 2GB microSD ⿟Recording is unavailable when signal strength drops to  .1  Activate TV 7 [Record] appears, and recording starts.2 [Stop] to stop recordingProgram is saved to microSD Card.Note ⿟In the following cases, recording ends and recorded portion is automatically saved:・ File size is over 2GB・ microSD Card memory is full ⿟Recorded files are not saved to handset. ⿟Do not remove microSD Card while recording. ⿟Recording continues even if signal strength level is   ; however, images and audio are not saved. ⿟Recording is disabled during AV output.Capturing ScreenshotsCaptured screenshots are saved to handset. ⿟This feature is unavailable when signal strength is   or Data Broadcast Mode is on.1  Activate TV (Data Broadcast Mode off) 7 press and hold Note ⿟Captions cannot be captured. ⿟Capturing is disabled during AV output.
Digital TV5-125Playing Recorded ProgramsMain Menu 4 Data Folder 4 TV 4 Video1  Select a videoPlayback starts. ⿟When a playback position is recorded to  video, playback starts from the position. Press A[FromTop] to play back from beginning. ⿟When a video contains divided files, file  list opens. Select the file to play back.2   to stop playbackPlayback OperationsVolume /Mute/Cancel Mute S[ / ]Fast-forward  (Press once: 10x; Press twice: 30x)Fast-rewind  (Press once: 10x; Press twice: 30x)Pause/Resume [ / ]Play Frame by FramePause playback 7 A[Frame] ⿟Play back frame by frame.Skip Rewind1Press and hold  /GSkip Forward2Press and hold  /HExample: Video FolderToggle Playback SpeedA[///(Summary View)] ⿟Summary View adjusts playback speed according to audio.View TitleJ ⿟Time bar also appears. ⿟Title also appears when views are switched.Toggle Data ViewDisplay title 7 J ⿟In Landscape View, each key press toggles indicators (icons) and captions on/off. (Each key press also switches time bar position regardless of whether caption is shown.)Toggle Display View3/Data View ⿟When Data Broadcast Mode is off, each key press toggles views. ⿟When Data Broadcast Mode is on, each key press toggles Data View.Data Broadcast Mode On/Off  ⿟In Landscape View, turn program title on.1  Unavailable if file is under 10 seconds long2  Unavailable if file is under 30 seconds long3  Unavailable in Horizontal Open Position
Digital TV5-135Viewing Captured ScreenshotsMain Menu 4 Data Folder 4 TV 4 Image1  Select an imageTimer ⿟Set up to 100 timer entries to watch or record programs.Main Menu 4 TV1 Timer Watching or Timer Recording2 A[New] 7 Select an item (See below)Item Operation/DescriptionChannel  >Select a channelTitle  >Enter a program nameStart date Set date and time to start and end viewing/recording a program >Select an item・ Enter date 7 Enter a date and time・ Choose date 7 Select a date 7 Enter date and timeEnd date1Repeat  >Select a repeat type 7 For Select day, select a day (days) 7 A[Finish]Alarm2 >ON or ON/Set time 7 For ON/Set time, select an alarm timeItem Operation/DescriptionTone2 >Select an alarm type 7 Select a folder 7 Select an alarmAlarm1 >ON or OFFAlarm vol./Volume > to adjust volume ⿟For Timer Recording, Escalating Tone cannot be set.Act. TV  w/ alarm2 >ON or OFF ⿟When ON is set, Digital TV activates from alarm notification window.Priority1Set handset response when Timer Recording starts >Recording or Operation ⿟When Recording is set, active function suspends/ends, and recording starts. ⿟When Operation is set, confirmation appears.To suspend/end active function, select YES and   to start recording.1  Timer Recording only2  Timer Watching only3 A[Finish] 7 For Timer Recording, select YES or YES (confirm once)
Digital TV5-145Note ⿟Select timer entries to check details; A[Edit] to edit details. ⿟Timer Recording does not start if Internet and two other functions are active simultaneously. ⿟Alarm does not sound for Timer Watching/Timer Recording in following functions. For Timer Recording, complete followings (in parentheses) one minute before timer starts; otherwise, recording does not start.・ While handset is off (Turn on handset)・ While Privacy Key Lock is active (Cancel lock)・ While Personal Data Lock is active (Cancel/change lock)・ During data transfer (Complete transfer)・  During Infrared transmission, IC transmission or Bluetooth® transmission (Complete transmission)・ During software update (Complete update)Other Timer OperationsMain Menu 4 TV1 Timer Watching or Timer Recording2 S[Menu] 7 Select an item (See below)Item Operation/DescriptionNew Set a timer entry to watch/record a program (ZP.5-13)Edit Edit entry details (ZP.5-13)Sort Sort timer entries >Select an orderDelete this  >YESDelete past Timer entries with start/end time set prior to current date/time are deleted >YESDelete selected >Check timer entries to delete 7 A[Finish] 7 YESDelete all  >Enter Phone Password 7 YESMemory Status*Show memory status* Timer Recording onlyChecking Timer Recording ResultsMain Menu 4 TV1 Recording Result 7 Select a result ⿟Details appear.

Navigation menu